Creating Smart
Organization: Nestle Make
it Happen
Thanks for joining! We’ll get
started in just a few
minutes.
Shadman Shakib
Saif Hossain
Afroza Bulbul Alma
Umme Saima Belal
Habiba Khatun
Brands are fighting for
Appropriate
Information System
Full disclosure:
“Everything must be made as simple as possible. But not simpler.”
-Albert Einstein
Full disclosure:
“Everything must be made as simple as possible. But not simpler.”
The sad truth: we aren’t impressed.
-Albert Einstein
World’s largest food
company
Started commercial
production from
1994in Bangladesh
•Nestle have business around 193
countries
• Founded in 1905 Vevey, Switzerland
• Ranked #72 on the Fortune Global 500 in
2014
• Formed by the merger of the Anglo-Swiss
Condensed Milk Company
NESTLE MATTERS
339,000People Works around the world
2000
+Works in Bangladesh
81.4
BillionSwiss Francs Turnover
1.5
BillionAuthorized capital in Bangladesh
1905
BEGINNING | GENERATION Y
BEGINNING | GENERATION Y
1905
Early 2000s
2000 280
200 80 479
When asked how do they manage to
become Smart Company:
Using ERP
System
Million dollar
Spent
Companies
centralized
More than
Countries
Factories
worldwide
Our Goals and
Approach
Manufacturin
g & Supply
Chain
Marketing
Distribution
Human
Resource
Management
CRM Sales
Business
intelligence
Enterprise
Resource System
Inventory
Accounting Finance
SAP ERP system helps to easier
The Job
Every single day…
Transaction Processing System
Management Information System
Decision Support System
Executive Support System
BUT WHAT IS
THE
BENEFIT!!!
•Manage full forward and backward lot traceability.
• Share real time product, pricing, inventory, and information with
authorized users.
• Manage sales, returns, recalls and expiration dates by product from the factory
through to customer.
• Allocate and prioritize limited inventory by customer or sales representative.
• Optimize route scheduling and fleet delivery to help manage fuel costs
and driver efficiency. And much more.
UTILIZE THE RIGHT MIX, AND SCALE IT
DATABASE AND
IT’S DESIGN
LET’S TALK ABOUT THEM
500
Million DollarIT agreement with IBM for Server support
OracleFor Database Administration
Database is a structured set of data held in a
computer, especially one that is accessible in
various ways.
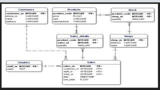
DATABASE DESIGN
ERP DATABASE
INFLUENTIAL MILLENNIALS
INFLUENTIAL MILLENNIALS
NETWORK &
COMMUNICATION
MEDIA
WHY YOUR CONTENT MARKETING IS NOT
WORKING
Based on user type Based on connectivity or location
INTRANET MODEL
EXTRANET MODEL
COMMUNICATIO
N
MEDIA
HARDWARE
Hardware Resource
Machines—computers, video monitors, magnetic disk drives,
printers, optical scanners.
Media—floppy disks, magnetic tape, optical disks, plastic cards,
paper forms.
Computer systems
Computer peripherals
Desktop monitor (LED, LCD) - Samsung, dell
Hard disk 250GB - 1 TB hard disk in micro computer
Scanner- Epson, canon
Printer- Epson, canon, hp
Keyboard- Logitech, A4TECH
Mouse- Logitech, A4TECH
Others, touch screen monitor, tab
Optical scanning devices
optical character recognition (OCR
Handheld optical scanning wands
SOFTWARE
Software is the general term for various kinds of programs
used to operate and manipulate computers and their
peripheral devices.
Application software
General-purpose application programs
Function-specific application software
System software
Operating system
Utility software
SYSTEM
DEVELOPER
If any company is using information technology, they need
system developers for running and maintain the whole IT set up.
IT department
Helping partner
IBCS-primax software (Bangladesh) limited.
TigerIT Bangladesh.
PERFORMANCE
IMPROVEMENT
INPUT &
OUTPUT
INPUT
INPUT
OUTPUT
FEASIBILITY
•Can build huge customer, supplier, and distribution database.
• Gain competitive advantage.
• More profit
• Can identify profitable areas for specific product
• Employee efficiency
• Can reduce cost
• Make faster system
INVESTMENT
WE SUCK AT TALKING TO THEM
500 MillionSpend on IBM for IT support
280 MillionSpend to buy ERP system from SAP*
10-18 Cr. TakaSpend for IT set in Bangladesh
OPERATION
PROBLEM
• Mostly use software’s keeping accounting records but use of this software in marketing or
CRM is very rear.
• interactive, correspondence, process failure occurs
• No quick initiative to involve products users in database.
• Top managements goal is very confusing though they use SAP software but has no
website here.
• SAP software is extremely difficult so for employees
• Sometimes virus problems occurs
MAINTENANCE
TWO WAY
Physical Maintenance
Non- Physical Maintenance
DATA & POWER
BACKUP
DATA BACKUP
• They are connected to a network and can also back up to a
network drive on another computer.
• They use own software store data
• Use drop box and Google doc to save files
• Use back up programs like nova back up, Acronis Backup &
Recovery, Norton Ghost
• Use backup server for any unwanted situation
POWER BACKUP
They use few equipment for power backup.
•Ips
•Ups
•Generator
SECURITY
PHYSICAL SECURTIES
• Lock in CPU box
• Barcode reader sticker in every technological equipment.
• Lock up the server room
• Set up surveillance
LOGICAL SECURITIES
Few logical securities those are used by Nestle are given below:
• Authentication
• Secured Hosts
• Virus Scanning
• Active Monitoring
• Use disk security & anti virus
QUESTIONS?

Nestle Bangladesh

  • 1.
    Creating Smart Organization: NestleMake it Happen Thanks for joining! We’ll get started in just a few minutes.
  • 2.
    Shadman Shakib Saif Hossain AfrozaBulbul Alma Umme Saima Belal Habiba Khatun
  • 3.
    Brands are fightingfor Appropriate Information System
  • 4.
    Full disclosure: “Everything mustbe made as simple as possible. But not simpler.” -Albert Einstein
  • 5.
    Full disclosure: “Everything mustbe made as simple as possible. But not simpler.” The sad truth: we aren’t impressed. -Albert Einstein
  • 6.
    World’s largest food company Startedcommercial production from 1994in Bangladesh •Nestle have business around 193 countries • Founded in 1905 Vevey, Switzerland • Ranked #72 on the Fortune Global 500 in 2014 • Formed by the merger of the Anglo-Swiss Condensed Milk Company
  • 7.
    NESTLE MATTERS 339,000People Worksaround the world 2000 +Works in Bangladesh 81.4 BillionSwiss Francs Turnover 1.5 BillionAuthorized capital in Bangladesh
  • 8.
  • 9.
    BEGINNING | GENERATIONY 1905 Early 2000s
  • 10.
    2000 280 200 80479 When asked how do they manage to become Smart Company: Using ERP System Million dollar Spent Companies centralized More than Countries Factories worldwide
  • 11.
    Our Goals and Approach Manufacturin g& Supply Chain Marketing Distribution Human Resource Management CRM Sales Business intelligence Enterprise Resource System Inventory Accounting Finance
  • 12.
    SAP ERP systemhelps to easier The Job Every single day… Transaction Processing System Management Information System Decision Support System Executive Support System
  • 13.
  • 14.
    •Manage full forwardand backward lot traceability. • Share real time product, pricing, inventory, and information with authorized users. • Manage sales, returns, recalls and expiration dates by product from the factory through to customer. • Allocate and prioritize limited inventory by customer or sales representative. • Optimize route scheduling and fleet delivery to help manage fuel costs and driver efficiency. And much more. UTILIZE THE RIGHT MIX, AND SCALE IT
  • 15.
  • 16.
    LET’S TALK ABOUTTHEM 500 Million DollarIT agreement with IBM for Server support OracleFor Database Administration
  • 17.
    Database is astructured set of data held in a computer, especially one that is accessible in various ways.
  • 18.
  • 19.
  • 20.
  • 21.
  • 22.
  • 23.
    WHY YOUR CONTENTMARKETING IS NOT WORKING Based on user type Based on connectivity or location
  • 24.
  • 25.
  • 26.
  • 29.
  • 30.
    Hardware Resource Machines—computers, videomonitors, magnetic disk drives, printers, optical scanners. Media—floppy disks, magnetic tape, optical disks, plastic cards, paper forms.
  • 31.
    Computer systems Computer peripherals Desktopmonitor (LED, LCD) - Samsung, dell Hard disk 250GB - 1 TB hard disk in micro computer Scanner- Epson, canon Printer- Epson, canon, hp Keyboard- Logitech, A4TECH Mouse- Logitech, A4TECH Others, touch screen monitor, tab Optical scanning devices optical character recognition (OCR Handheld optical scanning wands
  • 32.
  • 33.
    Software is thegeneral term for various kinds of programs used to operate and manipulate computers and their peripheral devices. Application software General-purpose application programs Function-specific application software System software Operating system Utility software
  • 34.
  • 35.
    If any companyis using information technology, they need system developers for running and maintain the whole IT set up. IT department Helping partner IBCS-primax software (Bangladesh) limited. TigerIT Bangladesh.
  • 36.
  • 38.
  • 39.
  • 40.
  • 41.
  • 42.
  • 43.
    •Can build hugecustomer, supplier, and distribution database. • Gain competitive advantage. • More profit • Can identify profitable areas for specific product • Employee efficiency • Can reduce cost • Make faster system
  • 44.
  • 45.
    WE SUCK ATTALKING TO THEM 500 MillionSpend on IBM for IT support 280 MillionSpend to buy ERP system from SAP* 10-18 Cr. TakaSpend for IT set in Bangladesh
  • 46.
  • 47.
    • Mostly usesoftware’s keeping accounting records but use of this software in marketing or CRM is very rear. • interactive, correspondence, process failure occurs • No quick initiative to involve products users in database. • Top managements goal is very confusing though they use SAP software but has no website here. • SAP software is extremely difficult so for employees • Sometimes virus problems occurs
  • 48.
  • 49.
  • 50.
    DATA BACKUP • Theyare connected to a network and can also back up to a network drive on another computer. • They use own software store data • Use drop box and Google doc to save files • Use back up programs like nova back up, Acronis Backup & Recovery, Norton Ghost • Use backup server for any unwanted situation
  • 51.
    POWER BACKUP They usefew equipment for power backup. •Ips •Ups •Generator
  • 52.
  • 53.
    PHYSICAL SECURTIES • Lockin CPU box • Barcode reader sticker in every technological equipment. • Lock up the server room • Set up surveillance
  • 54.
    LOGICAL SECURITIES Few logicalsecurities those are used by Nestle are given below: • Authentication • Secured Hosts • Virus Scanning • Active Monitoring • Use disk security & anti virus
  • 55.

Editor's Notes

  • #3 We are all familiar with the word millennial. If you aren’t, odds are you’re not in marketing, or have just returned to your computer after living under a rock. To be fair, the definition of a “millennial” can vary widely. According to Wikipedia, a millennial, loosely, describes anyone born between the early 1980s and 2000. That means anyone from the age of 15 – 30+. That is a lot of people. Yet, typically when people refer to millennials, they are referring to 18-25 year-olds. The biggest opportunity for brands is building long-term relationships with tomorrow’s leaders, influencers, and big spenders.
  • #4 We are all familiar with the word millennial. If you aren’t, odds are you’re not in marketing, or have just returned to your computer after living under a rock. To be fair, the definition of a “millennial” can vary widely. According to Wikipedia, a millennial, loosely, describes anyone born between the early 1980s and 2000. That means anyone from the age of 15 – 30+. That is a lot of people. Yet, typically when people refer to millennials, they are referring to 18-25 year-olds. The biggest opportunity for brands is building long-term relationships with tomorrow’s leaders, influencers, and big spenders.
  • #6 While content presents an amazing opportunity, brands have their work cut out for them. Millennials can call B.S. faster than any other audience. They consume copious amounts of content, but lose interest in under 10 seconds. They are identity obsessed. They like to laugh. They are “independent” (or at least they want you to think they are). They crave cultural relevance. They want to read your brand’s content, but unfortunately, they’re not really feeling it right now.
  • #7 In Fall 2014, NewsCred, the world’s leading content marketing platform, conducted a study to understand how millennials view content today – including the good, the bad, and the ugly. The study surveyed 501 US millennials and was conducted by MBC Research. The results reveal that 62% of those surveyed feel that online content drives their loyalty to a brand - yet the content they’re receiving is turning them off by not helping them navigate their everyday problems, being too long, sales-driven, or not tailoring messaging to individual cultural interests. The following insights are from the NewsCred study, with additional color from Yahoo and eMarketer.
  • #8 82 million content consumers monthly in the US alone
  • #13 So we needed to answer: how does a brand stand apart?
  • #15 It’s funny: 72% It’s thought-provoking and intelligent: 62% It’s a cause I believe in: 49% OthersIt’s original: 32% Relevant to my circle of friends: 51% It’s about current events: 35%
  • #17 Oracle Database 10g Release 2: 10.2.0.1–10.2.0.5 (Patchset as of April 2010)
  • #24 How do millennials find content?Searching on Google: 71%
Facebook: 65%
Instagram: 23%
Twitter: 23%
Pinterest 24%
LinkedIn 12% Millennials basically started posting to Facebook from the womb. Ok, that is an extreme exaggeration. But the truth is, millennials consume content across a number of different platforms, and their favorite platforms change with the wind. Part of maintaining relevancy is putting your content on the right channel. According to NewsCred’s survey, Google and Facebook still win when it comes to searching for content. Facebook also leads the charge when it comes to sharing content for millennials. Yet it is important to marry these insights with the cultural interests of your target millennial. What does that mean for brands? If you are trying to reach millennials between 18-25, odds are they are checking a different platform than if you were trying to reach dads between the ages of 30-35.
  • #25 How do millennials find content?Searching on Google: 71%
Facebook: 65%
Instagram: 23%
Twitter: 23%
Pinterest 24%
LinkedIn 12% Millennials basically started posting to Facebook from the womb. Ok, that is an extreme exaggeration. But the truth is, millennials consume content across a number of different platforms, and their favorite platforms change with the wind. Part of maintaining relevancy is putting your content on the right channel. According to NewsCred’s survey, Google and Facebook still win when it comes to searching for content. Facebook also leads the charge when it comes to sharing content for millennials. Yet it is important to marry these insights with the cultural interests of your target millennial. What does that mean for brands? If you are trying to reach millennials between 18-25, odds are they are checking a different platform than if you were trying to reach dads between the ages of 30-35.
  • #26 How do millennials find content?Searching on Google: 71%
Facebook: 65%
Instagram: 23%
Twitter: 23%
Pinterest 24%
LinkedIn 12% Millennials basically started posting to Facebook from the womb. Ok, that is an extreme exaggeration. But the truth is, millennials consume content across a number of different platforms, and their favorite platforms change with the wind. Part of maintaining relevancy is putting your content on the right channel. According to NewsCred’s survey, Google and Facebook still win when it comes to searching for content. Facebook also leads the charge when it comes to sharing content for millennials. Yet it is important to marry these insights with the cultural interests of your target millennial. What does that mean for brands? If you are trying to reach millennials between 18-25, odds are they are checking a different platform than if you were trying to reach dads between the ages of 30-35.
  • #28 Switches Makes connections between telecomm circuits so a message can reach its intended destination Router Interconnects networks based on different rules or protocols
  • #46 45% don’t find today’s content marketing compelling enough to share.* 32% of millennials find today’s brand communications helpful.
  • #56 How do millennials find content?Searching on Google: 71%
Facebook: 65%
Instagram: 23%
Twitter: 23%
Pinterest 24%
LinkedIn 12% Millennials basically started posting to Facebook from the womb. Ok, that is an extreme exaggeration. But the truth is, millennials consume content across a number of different platforms, and their favorite platforms change with the wind. Part of maintaining relevancy is putting your content on the right channel. According to NewsCred’s survey, Google and Facebook still win when it comes to searching for content. Facebook also leads the charge when it comes to sharing content for millennials. Yet it is important to marry these insights with the cultural interests of your target millennial. What does that mean for brands? If you are trying to reach millennials between 18-25, odds are they are checking a different platform than if you were trying to reach dads between the ages of 30-35.