Embed presentation
Download to read offline



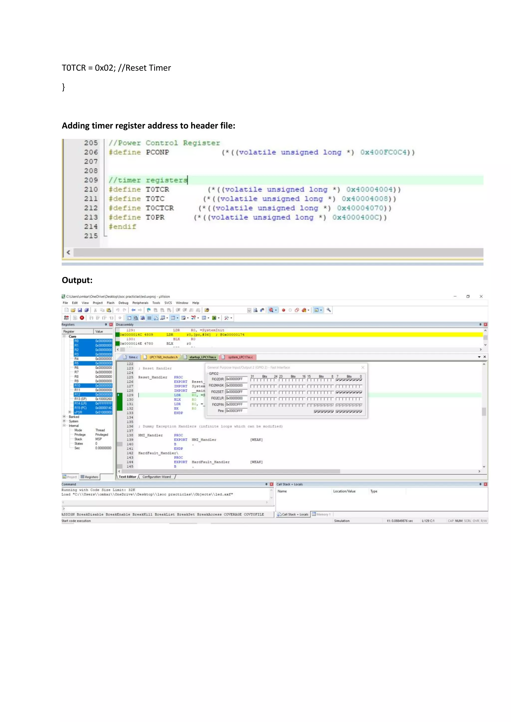
The document defines a function called DelayMs that uses Timer0 to create delays in milliseconds. It initializes Timer0 to increment every 12,000 clock cycles, which at a clock speed of 12MHz equals 1ms. The main function blinks an LED by turning it on for 500ms, then off for 500ms in a continuous loop using the DelayMs function.

