Windows 7 deployment met  ZENworks Configuration Management Roel van Bueren en Raymond Meijll
Welkom op Novellcongres.nl Mobiele telefoons uit aub In het Reehorst-gebouw niet roken De presentaties staan na vandaag op de website Heeft u een parkeermunt gekregen indien nodig? En vooral: Veel plezier vandaag Tip: vul meteen na elke sessie de evaluatie in
Introduction
Introductie Raymond Meijll Trainer/consultant IT sinds 1984 Novell sinds 1996 ZENworks sinds 1996 Novell specialisaties: Open Enterprise Server eDirectory Identity Manager ZENworks
Introductie Roel van Bueren Trainer/consultant/developer IT sinds 1989 Novell sinds 1989 ZENworks sinds ... de NAL en de workstation manager   Novell specialisaties: ZENworks ENGL Imaging Toolkit Microsoft specialisaties: .NET / c# Windows XP / Windows 7 MDT 2010 / AdminStudio / Windows Installer
Deploying Windows with ENGL Imaging Toolkit
Bundle Commander
Bundle Commander
Agenda ZCM 11 SP1 Windows 7 SP1 Windows 7 SP1 deployment  ZCM Imaging (ENGL/MDT) ZCM and Application Compatibility Policies Personality Migration Inventory
ZCM 11 SP1
ZCM and Windows 7 SP1
ZCM 11 SP1 Firefox 4 support 64-bit group policy management Nested group support Windows 7 SP1 support Windows 2008R2 SP1 support
Windows 7 SP1
Windows 7 SP1
Windows 7 SP1
Windows 7 SP1 - RemoteFX The RemoteFX feature allows  Windows 7 SP1 and applications running in virtual machines to provide the same user experience as though they were running on a physical computer Hyper-V R2 SP1 (VDI) GPU 3D/Silverlight/Aero over RDP
Windows 7 SP1 - RemoteFX
Windows 7 SP1
Windows 7 SP1 – Dynamic Memory Enhancement to Hyper-V R2 (VDI)
Windows 7 SP1 – Dynamic Memory
Windows 7 SP1
Windows 7 SP1 and ZCM
Windows 7 and ZCM 11 Upgrade Readiness
Windows 7 SP1 and ZCM
Windows 7 SP1 and ZCM
Windows 7 and ZCM
Windows 7 SP1 and ZCM
Windows 7 SP1 and ZCM 10.3.2 ZCM 10.3.2 Allow Windows 7 SP1 device  to register(TID 7007952)
Windows 7 SP1 and ZCM 10.3.2
Windows 7 SP1 and ZCM 10.3.3
Windows 7 SP1 and ZCM 10.3.3
Windows 7 SP1 and ZCM 11 ZCM 11.0 - Combined patch for: Install action fix (see TID 7005779),  Allow Windows 7 SP1 device to register   (see TID 7007952) and Authentication Mechanism is being unchecked  (see TID 7007776)
Windows 7 SP1 and ZCM 11
Windows 7 SP1 and ZCM
Deploying Windows 7
Windows Automated Installatie Kit
WAIK Supplement for SP1
Windows Automated Installation Kit The Windows® Automated Installation Kit (Windows AIK) is a set of tools and documentation that support the configuration and deployment of Windows® operating systems.  By using Windows AIK, you can automate Windows installations, capture Windows images with  ImageX , configure and modify images using Deployment Imaging Servicing and Management ( DISM ), create  Windows PE  images, and migrate user profiles and data with the User State Migration Tool ( USMT ).
Windows Automated Installation Kit
Deploying Windows 7
Windows Imaging (WIM)
Windows Imaging (WIM)
Windows Imaging (WIM) Microsoft’s own image format File-based disk imaging is a core capability of Windows Vista, Windows 7, Windows 2008  Compared to sector-based formats,  a WIM image is file-based This WIM image format is hardware-agnostic, meaning that you need only one image to address many different hardware configurations.
ImageX
DISM
Windows 7 deployment
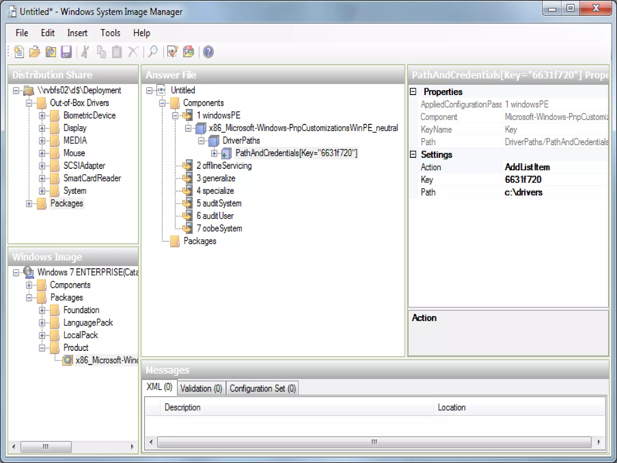
Windows SIM
Windows SIM
Windows SIM
Windows PE
Microsoft Deployment Toolkit 2010 Update 1
MDT 2010 Update 1 Support for Office 2010 Support for UDI deployments Bug fixes for LTI deployments Bug fixes for ZTI deployments Improved driver import process Log gathering enhancements
MMC 3.0 for XP
DeploymentWorkbench
DeploymentWorkbench
DeploymentWorkbench
DeploymentWorkbench
DeploymentWorkbench
DeploymentWorkbench
Boot Image
Lite Touch Installation (LTI) deployments
Lite Touch Installation (LTI) deployments
Lite Touch Installation (LTI) deployments
ZCM Imaging
WDSLinux – PXE Boot Menu
WDSLinux – PXE Boot Menu
WDSLinux – PXE Boot Menu
WDS
Windows Boot Manager
ZCM Preboot Options
Preboot Services and WIM
Preboot Services and WIM
Preboot Services and WIM
Preboot Services and WIM
Preboot Services and WIM
Preboot Services and WIM
Preboot Services and WIM
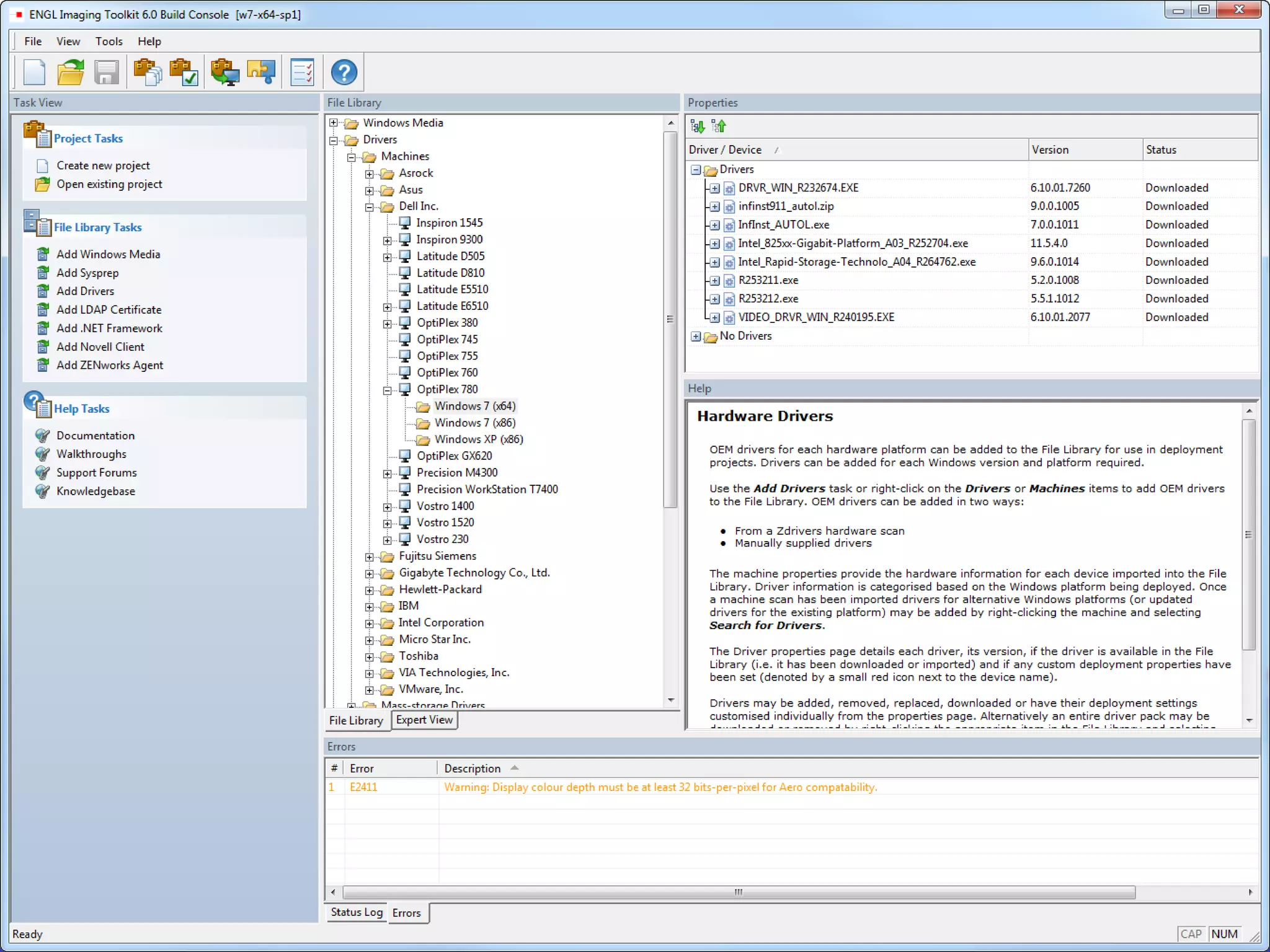
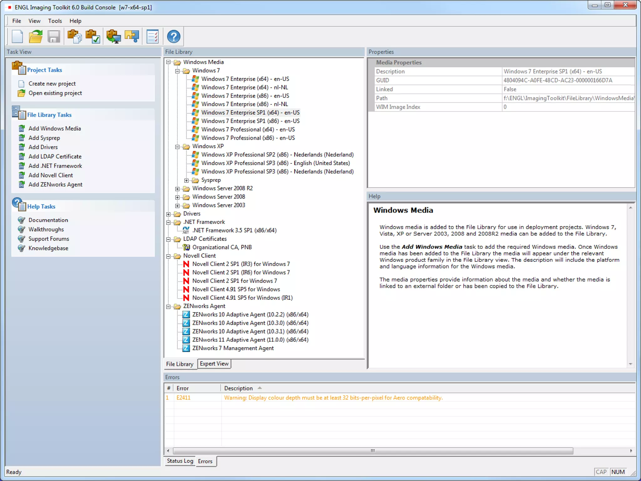
ENGL Imaging Toolkit
ENGL Imaging Toolkit
ENGL Imaging Toolkit
ENGL Imaging Toolkit
ENGL Imaging Toolkit
ENGL Imaging Toolkit
Windows Media
Windows Licensing
ZENworks Agent install
Active Directory join
Build Console
Hotfixes.zmg
Drivers.zmg
ZIM 6.0
ZIM 6.0
ZIM 6.0
ZIM 6.0
ZIM 6.0
Restoring Windows 7 64 bit base image
Restore hotfixes.zmg
Restore novcomp.zmg
Restore Ztoolkit image
Restore drivers add-on image
Restarting
Lockdown – Keyboard & Mouse Phase 4 Update Default User Profile Phase 3 Application Installation (Logic Rules Hook) Phase 2 ZENworks Device Registration (add device to Workstation groups) Join Active Directory Phase 1 Change Computer Name Install Novell Client/ZENworks Agent Time Zone/ Regional Settings Registry Tweaks Windows Scripts + ENGL ActiveX Control Phase 0 Scan for Updated drivers Install Hotfixes Verify Driver installation (post mini-setup) OnError  - Detection & Custom Action
Build Process with trace screen enabled
ZCM en applicaties Migratie van ZENworks naar ZCM Software Packaging middels AdminStudio Windows 7 Compatibility ZENworks Application Virtualization
Migration Utility
Migration Wizard
Migration Wizard
AdminStudio Standard Edition
AdminStudio Standard Edition
AdminStudio Standard Edition
AdminStudio Standard Edition
Windows 7 Application Compatibility
Windows 7 Application Compatibility
Windows 7 Application Compatibility
Windows 7 Application Compatibility
Windows 7 Application Compatibility
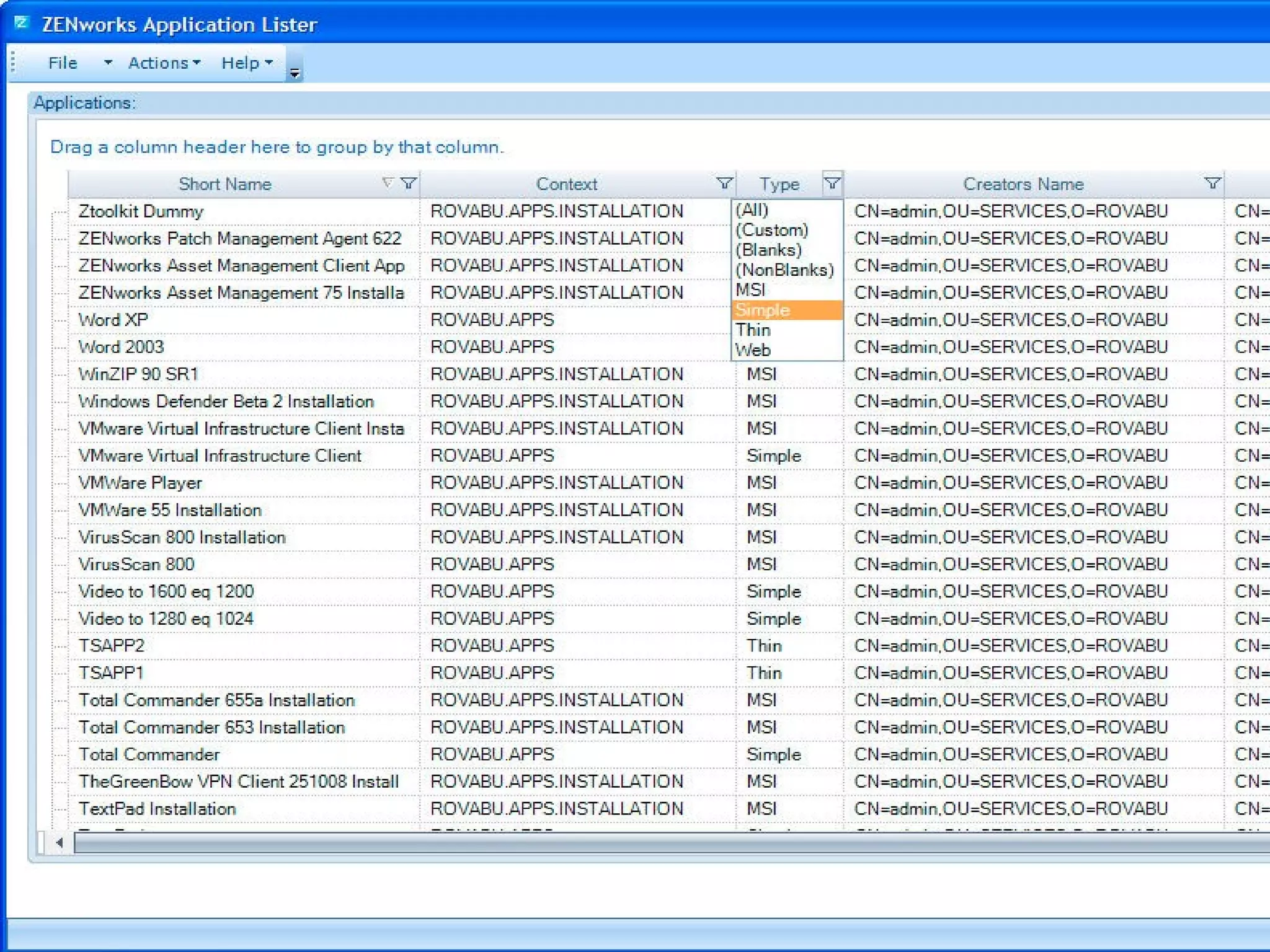
ZAAS
ZAAS
ZENworks Application Virtualization
ZENworks Application Virtualization
ZENworks Application Virtualization
ZENworks Application Virtualization
ZENworks Application Virtualization
ZENworks Application Virtualization
ZENworks Application Virtualization
ZENworks Application Virtualization
ZENworks Application Virtualization
Personality Migration
Personality Migration
Personality Migration
Personality Migration
Personality Migration
Personality Migration
Personality Migration
Personality Migration
Personality Migration
Inventory
Inventory
Inventory
Inventory
Inventory
Vragen en antwoorden

Windows 7 SP1 deployment with ZENworks Configuration Management 11 SP1

Editor's Notes

  • #8 http://www.bundlecommander.com
  • #9 http://www.bundlecommander.com
  • #14 http://blogs.msdn.com/b/nickmac/archive/2011/02/11/what-s-new-in-windows-7-windows-server-2008-r2-sp1.aspx
  • #16 http://www.ngn.nl/ngn/weblogs/roel-van-bueren/zcm-10-3-en-t-windows-7-start-menu/?waxtrapp=dzezjjBsHyoOtvOXEGQV
  • #17 Calista
  • #18 http://blogs.msdn.com/b/nickmac/archive/2011/02/11/what-s-new-in-windows-7-windows-server-2008-r2-sp1.aspx
  • #19 http://virtualisationandmanagement.files.wordpress.com/2010/10/remotefx-w7sp1.jpg
  • #20 http://blogs.technet.com/b/virtualization/archive/2011/02/09/windows-7-and-windows-server-2008-r2-sp1-add-new-virtualization-innovations.aspx
  • #21 Maart 2011
  • #22 http://blogs.technet.com/b/virtualization/archive/2011/02/09/windows-7-and-windows-server-2008-r2-sp1-add-new-virtualization-innovations.aspx
  • #23 http://blogs.technet.com/b/virtualization/archive/2011/02/09/windows-7-and-windows-server-2008-r2-sp1-add-new-virtualization-innovations.aspx
  • #25 http://blogs.technet.com/b/virtualization/archive/2011/02/09/windows-7-and-windows-server-2008-r2-sp1-add-new-virtualization-innovations.aspx
  • #26 http://blogs.technet.com/b/virtualization/archive/2011/02/09/windows-7-and-windows-server-2008-r2-sp1-add-new-virtualization-innovations.aspx
  • #27 http://blogs.technet.com/b/virtualization/archive/2011/02/09/windows-7-and-windows-server-2008-r2-sp1-add-new-virtualization-innovations.aspx
  • #28 http://blogs.technet.com/b/virtualization/archive/2011/02/09/windows-7-and-windows-server-2008-r2-sp1-add-new-virtualization-innovations.aspx
  • #33 http://download.novell.com/Download?buildid=dKSmfmpsOpA~
  • #34 http://download.novell.com/Download?buildid=dKSmfmpsOpA~
  • #35 http://blogs.technet.com/b/virtualization/archive/2011/02/09/windows-7-and-windows-server-2008-r2-sp1-add-new-virtualization-innovations.aspx
  • #36 http://www.ngn.nl/ngn/weblogs/roel-van-bueren
  • #53 User Driven Installation
  • #90 Windows 7 hotfixes add-on image
  • #102 Restore process with ENGL 5.1
  • #114 http://www.app-dna.com/Solutions/Moving-to-Windows-7.aspx
  • #115 http://www.app-dna.com/Solutions/Moving-to-Windows-7.aspx
  • #116 http://www.changebase.com
  • #117 http://www.app-dna.com/Solutions/Moving-to-Windows-7.aspx
  • #118 http://www.brainforce.nl/producten/novell/zenworks.aspx