Building	
  Android	
  Games	
  using	
  
libGDX	
  
Jussi	
  Pohjolainen	
  
Tampere	
  University	
  of	
  Applied	
  Sciences	
  
INTRO	
  TO	
  LIBGDX	
  
PossibiliAes	
  (Android)	
  
•  Streaming	
  music,	
  sound	
  effects	
  
–  Wav,	
  mp3,	
  ogg	
  
•  Audio	
  Recording	
  support	
  
•  Accelerometer,	
  Compass,	
  Gestures	
  (taps,	
  pinch	
  
zooming)	
  
•  High-­‐level	
  2D	
  APIs	
  
–  Sprites,	
  Textures,	
  Fonts,	
  Tiles,	
  UI	
  -­‐	
  library	
  
•  High-­‐level	
  3D	
  APIs	
  
•  UHliHes:	
  JSON,	
  XML,	
  File	
  I/O	
  (preferences),	
  
Math..	
  
Cross-­‐plaTorm!	
  
•  Desktop	
  target	
  uses	
  LWJGL	
  	
  
– Lightweight	
  Java	
  Game	
  Library	
  
•  Android	
  target	
  uses	
  Android	
  SDK	
  
•  HTML5	
  uses	
  Google	
  Web	
  Toolkit	
  
– Java	
  -­‐>	
  JavaScript	
  
•  iOS	
  uses	
  RoboVM	
  
– Java	
  -­‐>	
  ObjecAve-­‐C	
  
Community	
  &	
  Support	
  
•  Forum	
  
– http://badlogicgames.com/forum/	
  
•  IRC	
  
– irc.freenode.net,	
  #libgdx	
  
•  Blog	
  
– http://www.badlogicgames.com/
wordpress/	
  
•  TwiNer	
  
– https://twitter.com/badlogicgames	
  
PROJECT	
  STRUCTURE	
  
libGDX	
  Project	
  
•  LibGDX	
  project	
  contains	
  other	
  projects	
  
•  Subprojects	
  for	
  each	
  target	
  
–  android/	
  
–  desktop/	
  
–  gwt/	
  
–  ios/	
  
–  core/	
  
•  One	
  Core	
  subproject	
  for	
  the	
  actual	
  logic	
  for	
  the	
  
game,	
  target	
  projects	
  contains	
  only	
  launcher	
  
classes	
  	
  
Compiling	
  
•  LibGDX	
  uses	
  Gradle	
  for	
  compiling	
  
•  Gradle	
  uses	
  domain-­‐specific	
  language	
  (DSL)	
  to	
  
define	
  targets	
  (android/ios...)	
  and	
  
dependencies	
  
•  When	
  compiling,	
  gradle	
  reads	
  build.gradle
file	
  that	
  contains	
  DSL	
  that	
  describes	
  all	
  the	
  
necessary	
  informaAon	
  how	
  to	
  compile
Workflow	
  
•  Create	
  libGDX	
  project	
  using	
  gdx-­‐setup.jar	
  
•  Import	
  the	
  project	
  to	
  IntelliJ	
  IDEA	
  or	
  Eclipse	
  
•  Implement	
  your	
  code	
  in	
  the	
  core/	
  submodule	
  
•  Test	
  in	
  Android	
  Device	
  or	
  Desktop,	
  forget	
  the	
  
emulator	
  
	
  
Using	
  libGDX	
  in	
  commandline	
  
•  Running	
  
–  Desktop	
  
•  gradlew desktop:run
–  Android	
  
•  gradlew android:installDebug android:run
•  Packaging	
  
–  Desktop	
  
•  gradlew desktop:dist
–  Android	
  (a^er	
  this,	
  you	
  must	
  sign	
  the	
  .apk)	
  
•  gradlew android:assembleRelease
STARTER	
  CLASSES	
  
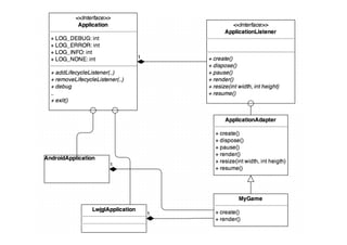
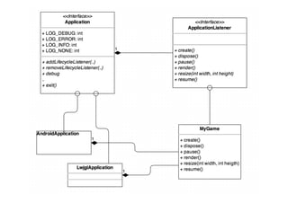
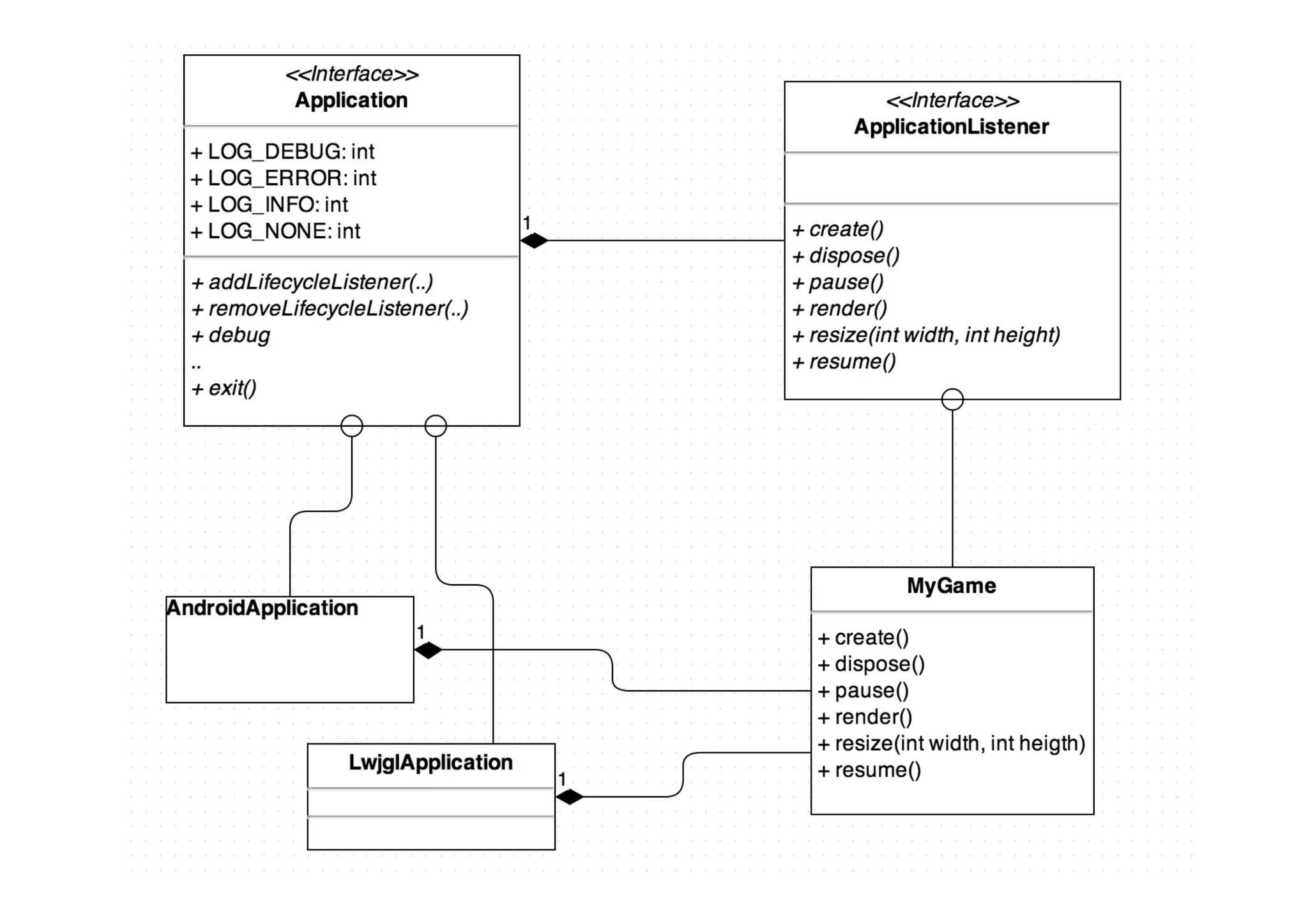
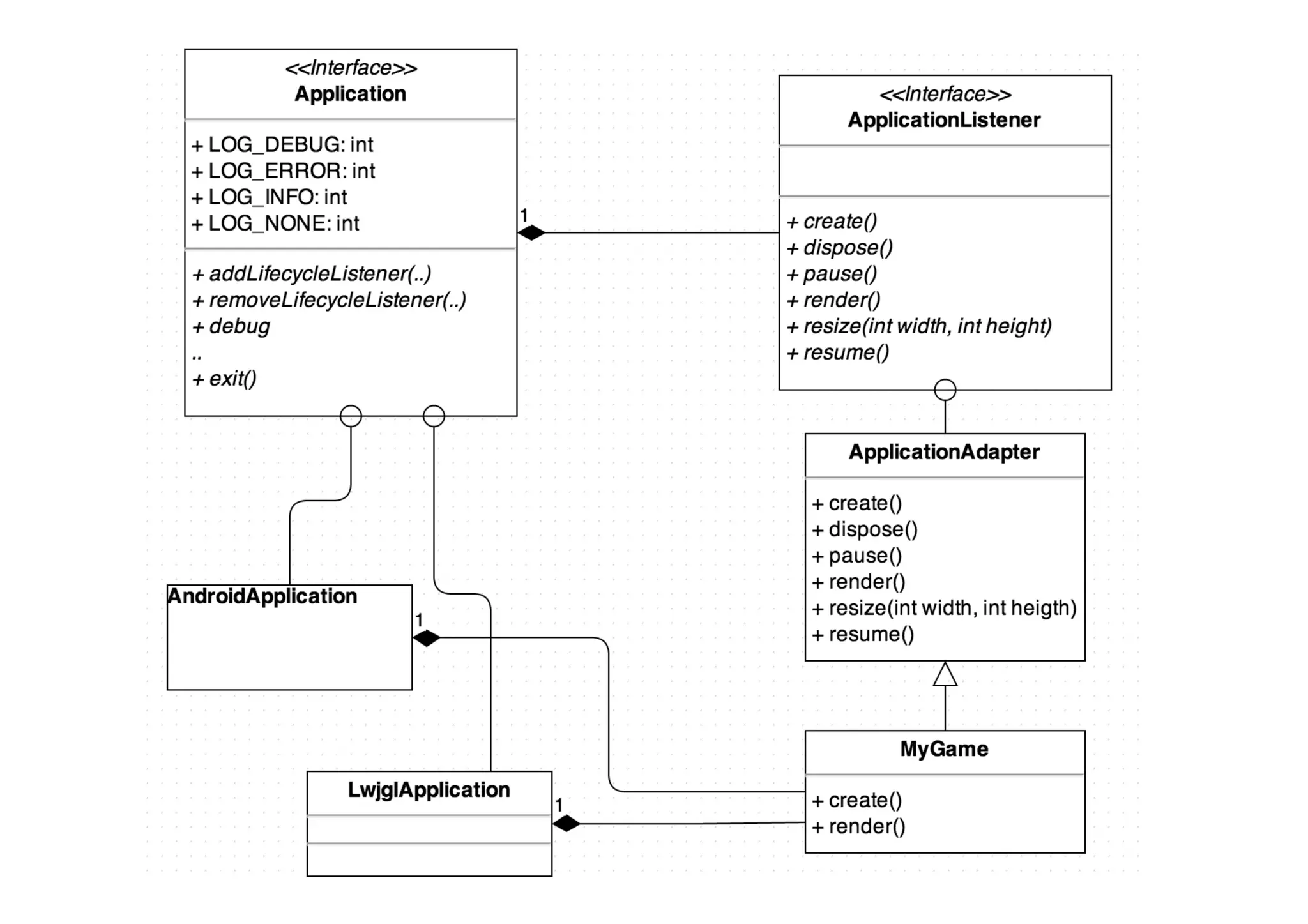
App	
  Framework:	
  ApplicaCon	
  
•  ApplicaCon	
  –	
  main	
  entry	
  point	
  for	
  your	
  app	
  
–  h_p://libgdx.badlogicgames.com/nightlies/docs/api/com/
badlogic/gdx/ApplicaAon.html	
  
•  Equivalent	
  to	
  JFrame	
  (Swing)	
  or	
  Activity	
  (Android)	
  
•  Informs	
  your	
  game	
  about	
  events	
  such	
  as	
  window	
  
resizing	
  
•  Developer	
  creates	
  a	
  class	
  that	
  implements	
  
ApplicationListener,	
  methods	
  are	
  called	
  by	
  
Application	
  
–  ApplicaAon	
  can	
  be	
  GwtApplication,	
  IOSApplication	
  
…	
  
About	
  Starter	
  Classes	
  
•  For	
  each	
  plaVorm	
  (iOS,	
  Android,	
  Desktop	
  ..)	
  a	
  
starter	
  class	
  must	
  be	
  wri_en	
  
•  Starter	
  classes	
  are	
  plaTorm	
  dependent	
  
•  We	
  will	
  focus	
  on	
  	
  
– Desktop	
  (LWJGL)	
  
– Android	
  
LWJGL?	
  
•  Lightweight	
  Java	
  Game	
  Library	
  (LWJGL)	
  
framework	
  for	
  creaAng	
  games	
  with	
  Java	
  
•  libGDX	
  is	
  built	
  on	
  top	
  of	
  LWJGL	
  
•  See	
  more:	
  
– http://www.lwjgl.org/
Starter	
  Classes:	
  Desktop	
  
// This is platform specific: Java SE
public class DesktopStarter {
public static void main(String[] argv) {
LwjglApplicationConfiguration config
= new LwjglApplicationConfiguration();
config.title = “…”;
config.width = 480;
config.heigth = 320;
new LwjglApplication(new MyGame(), config);
}
}
Starter	
  Classes:	
  Android	
  
import android.os.Bundle;
import com.badlogic.gdx.backends.android.AndroidApplication;
import com.badlogic.gdx.backends.android.AndroidApplicationConfiguration;
// This is platform specific: Android
// No main
public class AndroidLauncher extends AndroidApplication {
@Override
protected void onCreate (Bundle savedInstanceState) {
super.onCreate(savedInstanceState);
AndroidApplicationConfiguration config = new AndroidApplicationConfiguration();
MyGame game = new MyGame();
initialize(game, config);
if(this.getApplicationListener() == game) {
this.log("test", "success");
}
}
}
Android	
  Manifest	
  
<?xml version="1.0" encoding="utf-8"?>
<manifest xmlns:android="http://schemas.android.com/apk/res/android"
package="com.mygdx.game.android"
android:versionCode="1"
android:versionName="1.0" >
<uses-sdk android:minSdkVersion="8" android:targetSdkVersion="20" />
<application
android:allowBackup="true"
android:icon="@drawable/ic_launcher"
android:label="@string/app_name"
android:theme="@style/GdxTheme" >
<activity
android:name="com.mygdx.game.android.AndroidLauncher"
android:label="@string/app_name"
android:screenOrientation="landscape"
android:configChanges="keyboard|keyboardHidden|orientation|screenSize">
<intent-filter>
<action android:name="android.intent.action.MAIN" />
<category android:name="android.intent.category.LAUNCHER" />
</intent-filter>
</activity>
</application>
</manifest>
Android	
  Permissions	
  
•  Add	
  permissions	
  if	
  your	
  android	
  app	
  requires	
  
certain	
  funcAonality	
  
–  <uses-permission android:name="android.permission.RECORD_AUDIO"/>
–  <uses-permission
android:name="android.permission.WRITE_EXTERNAL_STORAGE"/>
–  <uses-permission android:name="android.permission.VIBRATE"/>
•  Add	
  these	
  to	
  manifest	
  file
•  See	
  
–  http://developer.android.com/guide/topics/
manifest/manifest-intro.html#perms
APP	
  LIFE	
  CYCLE	
  AND	
  LOGGING	
  
App	
  Lifecycle	
  
TesAng	
  
public class MunHienoPeli implements
ApplicationListener {
private boolean gameIsOn;
@Override
public void create () {
// Load resources
gameIsOn = true;
Gdx.app.log("MunHienoPeli", "create");
}
@Override
public void resize(int width, int height) {
// Reposition UI elements
Gdx.app.log("MunHienoPeli", "resize");
}
@Override
public void render () {
// Update and render game elements
if(gameIsOn) {
Gdx.app.log("MunHienoPeli",
"render");
}
}	
  
@Override
public void pause() {
// Game loses focus
// -> home button pressed
// -> incoming call
Gdx.app.log("MunHienoPeli", "pause");
gameIsOn = false;
}
@Override
public void resume() {
// Restore game after pause
Gdx.app.log("MunHienoPeli","resume");
gameIsOn = true;
}
@Override
public void dispose() {
// Free resources
Gdx.app.log("MunHienoPeli","dispose");
gameIsOn = false;
}
}	
  
Logging	
  in	
  Android	
  
•  Log	
  output	
  should	
  be	
  visible	
  in	
  IntelliJ	
  IDEA	
  
•  If	
  not,	
  use	
  in	
  command	
  line	
  (adb	
  must	
  be	
  in	
  
path)	
  
– adb logcat
OTHER	
  MODULES	
  AND	
  ASSETS	
  
Other	
  important	
  Modules	
  (Interfaces)	
  
•  ApplicaAon	
  
–  Informs	
  your	
  game	
  about	
  events	
  
•  Files	
  
–  Exposes	
  the	
  underlying	
  file	
  system	
  
•  Input	
  
–  Mouse,	
  keyboard,	
  touch,	
  accelerometer	
  
•  Net*	
  
–  Access	
  HTTP(S)	
  
•  Audio	
  
–  Enables	
  sound	
  
•  Graphics	
  
–  Exposes	
  OpenGL	
  ES	
  2.0	
  where	
  available	
  
Accessing	
  Modules	
  
•  All	
  modules	
  (previous	
  slide)	
  can	
  be	
  accessed	
  
via	
  staAc	
  fields	
  of	
  Gdx	
  –	
  class	
  
– Global	
  public	
  variables	
  for	
  easy	
  access	
  
•  Example	
  
– AudioDevice audioDevice =
Gdx.audio.newAudioDevice(44100, false);
Javadoc:	
  Gdx	
  
Gdx.audio	
  (Interface)	
  is	
  a	
  
reference	
  to	
  the	
  backend	
  
implementaAon	
  that	
  has	
  
been	
  instanAated	
  on	
  
applicaAon	
  startup	
  by	
  the	
  
ApplicaAon	
  instance.	
  	
  
Javadoc:	
  Audio	
  
Querying	
  
•  ApplicaAon	
  (Gdx.app)	
  interface	
  provides	
  
various	
  methods	
  to	
  query	
  properAes	
  
– if(Gdx.app.getType() == Android) { … }
Assets	
  
•  Drag	
  sounds,	
  images	
  to	
  
android/assets	
  folder	
  
–  Desktop	
  app	
  has	
  a	
  link	
  to	
  
that	
  folder	
  
Asset	
  loading	
  
public class MyGame implements ApplicationListener {
private Texture gorbaImage;
private Sound soundEffect;
private Music backgroundMusic;
@Override
public void create() {
// gorba.png uploaded to GPU and is ready to be used by OpenGL. Image format
// must be .jpg, .png, .bmp
gorbaImage = new Texture(Gdx.files.internal(”gorba.png"));
// Stored in RAM
soundEffect = Gdx.audio.newSound(Gdx.files.internal("beep.wav"));
// Streamed from wherever it’s stored
backgroundMusic = Gdx.audio.newMusic(Gdx.files.internal("ussranthem.mp3"));
// start the playback of the background music immediately
rainMusic.setLooping(true);
rainMusic.play();
public void dispose() {
// Good practice to dispose (clean) assets
gorbaImage.dispose();
soundEffect.dispose();
backgroundMusic.dispose();
}
CAMERA	
  AND	
  GRAPHICS	
  
Rendering:	
  Camera	
  
•  Camera	
  is	
  like	
  “virtual	
  window	
  into	
  our	
  world”	
  
– What	
  part	
  of	
  the	
  “world”	
  is	
  visible?	
  
•  World	
  may	
  be	
  bigger	
  than	
  visible	
  area	
  
•  Camera
– OrthographicCamera
•  When	
  the	
  human	
  eye	
  looks	
  at	
  a	
  scene,	
  objects	
  in	
  the	
  
distance	
  appear	
  smaller	
  than	
  objects	
  close	
  by.	
  
Orthographic	
  projecHon	
  ignores	
  this	
  effect	
  
– PerspectiveCamera
•  Closer	
  objects	
  appear	
  bigger	
  in	
  PerspecAveCamera
Using	
  Camera	
  
public class SimpleGame extends ApplicationAdapter {
private OrthographicCamera camera;
@Override
public void create() {
// Our visible world is 800 x 480, it does
// not matter if these are pixels or meters or
// "units". Just make sure you have the right
// aspect ratio! Example, the desktop window may be
// 640 x 400 pixels but in our game we are using
// these units: 800 x 480...
// When the world width and height is set, we need to
// configure what part of the world the camera is filming
// By using false, we simple state that y-axis is pointing
// up and camera is centered to width / 2 and height / 2
camera = new OrthographicCamera(false, 800, 480);
Word	
  about	
  OpenGL	
  
•  OpenGL	
  (Open	
  Graphics	
  Library)	
  is	
  a	
  cross-­‐language,	
  
mulA-­‐plaTorm	
  applicaAon	
  programming	
  interface	
  (API)	
  
for	
  rendering	
  2D	
  and	
  3D	
  vector	
  graphics.	
  	
  
•  The	
  API	
  is	
  typically	
  used	
  to	
  interact	
  with	
  a	
  graphics	
  
processing	
  unit	
  (GPU),	
  to	
  achieve	
  hardware-­‐
accelerated	
  rendering.	
  
•  Widely	
  used	
  in	
  CAD,	
  virtual	
  reality,	
  scienAfic	
  
visualizaAon,	
  informaAon	
  visualizaAon,	
  flight	
  
simulaAon,	
  and	
  video	
  games.	
  
•  libGDX	
  uses	
  OpenGL	
  ES	
  and	
  has	
  interface	
  also	
  for	
  
direct	
  access	
  for	
  OpenGL	
  
Texture	
  Mapping	
  
•  A	
  Texture	
  –	
  class	
  wraps	
  a	
  standard	
  OpenGL	
  ES	
  
texture.	
  
–  A	
  texture	
  is	
  an	
  OpenGL	
  Object	
  that	
  contains	
  one	
  or	
  more	
  
images	
  that	
  all	
  have	
  the	
  same	
  image	
  format.	
  
•  Image	
  loaded	
  into	
  the	
  GPU’s	
  memory	
  in	
  raw	
  format	
   	
  	
  
•  Texture	
  mapping	
  is	
  process	
  of	
  working	
  out	
  where	
  in	
  
space	
  the	
  texture	
  will	
  be	
  applied	
  
–  “To	
  sAck	
  a	
  poster	
  on	
  a	
  wall,	
  one	
  needs	
  to	
  figure	
  out	
  where	
  
on	
  the	
  wall	
  he	
  will	
  be	
  gluing	
  the	
  corners	
  of	
  the	
  paper”	
  
–  Space	
  ó	
  Wall	
  
–  Mesh	
  (Rectangle)	
  ó	
  Paper	
  
–  Image	
  on	
  paper	
  ó	
  Texture	
  
SpriteBatch	
  
•  SpriteBatch	
  class	
  takes	
  care	
  of	
  texture	
  
mapping	
  
•  Convenience	
  class	
  which	
  makes	
  drawing	
  onto	
  
the	
  screen	
  easy	
  
package fi.tamk.tiko.policequest;
import com.badlogic.gdx.ApplicationAdapter;
import com.badlogic.gdx.Gdx;
import com.badlogic.gdx.graphics.GL20;
import com.badlogic.gdx.graphics.OrthographicCamera;
import com.badlogic.gdx.graphics.Texture;
import com.badlogic.gdx.graphics.g2d.SpriteBatch;
public class PoliceQuestGame extends ApplicationAdapter {
private SpriteBatch batch;
private Texture policeTexture;
private OrthographicCamera camera;
@Override
public void create () {
camera = new OrthographicCamera();
camera.setToOrtho(false, 1280, 720);
batch = new SpriteBatch();
policeTexture = new Texture("policeman-icon.png");
}
@Override
public void render () {
batch.setProjectionMatrix(camera.combined);
Gdx.gl.glClearColor(0.8f, 0.8f, 0.8f, 1);
Gdx.gl.glClear(GL20.GL_COLOR_BUFFER_BIT);
batch.begin();
batch.draw(policeTexture, 0, 0);
batch.draw(policeTexture, policeTexture.getWidth(), 0);
batch.end();
}
}
Clear	
  Screen	
  
public void render() {
// Direct OpenGL call
// float red [0,1]
// green
// blue
// alpha
// https://www.opengl.org/sdk/docs/man/html/glClearColor.xhtml
Gdx.gl.glClearColor(0, 0, 0.2f, 1);
// Clear the screen with the color chosen
// http://www.opengl.org/sdk/docs/man/html/glClear.xhtml
Gdx.gl.glClear(GL20.GL_COLOR_BUFFER_BIT);
// SpriteBatch is ready for commands
batch.begin();
....
// No commands anymore, proceed to process the batch of commands
// received
batch.end();
}
About	
  ResoluAon	
  
•  Game	
  can	
  be	
  cross-­‐plaTorm,	
  what	
  is	
  the	
  
resoluAon?	
  
•  We	
  have	
  two	
  resoluAons	
  
– The	
  real	
  resoluHon	
  
– The	
  world	
  resoluHon	
  
•  Mapping	
  must	
  be	
  done	
  between	
  these	
  two!	
  
Real	
  resoluAon	
  0,0	
  
World	
  resoluAon	
  0,720	
  
Real	
  resoluAon	
  0,720	
  
World	
  resoluAon	
  0,0	
  
Window	
  resoluAon	
  1280	
  x	
  720	
  
World	
  resoluAon	
  set	
  to	
  1280	
  x	
  720	
  
Real	
  resoluAon	
  1280,0	
  
World	
  resoluAon	
  1280,720	
  
Real	
  resoluAon	
  1280,720	
  
World	
  resoluAon	
  1280,0	
  
Real	
  resoluAon	
  0,0	
  
World	
  resoluAon	
  0,720	
  
Real	
  resoluHon	
  0,144	
  
World	
  resoluAon	
  0,0	
  
Real	
  resoluHon	
  256,0	
  
World	
  resoluAon	
  1280,720	
  
Real	
  resoluHon	
  256,144	
  
World	
  resoluAon	
  1280,0	
  
Conversion	
  between	
  Real	
  and	
  World	
  -­‐	
  ResoluAons	
  
@Override
public void render() {
if(Gdx.input.isTouched()) {
int realX = Gdx.input.getX();
int realY = Gdx.input.getY();
// Encapsulated 3D Vector, only 2D is used
// Vectors can be used for represent a direction and position
// Bad practice to instantiate every render – call!
Vector3 touchPos = new Vector3(realX, realY, 0);
// Function to translate a point given in screen
// coordinates to world space.
camera.unproject(touchPos);
Gdx.app.log("MyGame", "real X = " + realX);
Gdx.app.log("MyGame", "real Y = " + realY);
Gdx.app.log("MyGame", "world X = " + touchPos.x);
Gdx.app.log("MyGame", "world Y = " + touchPos.y);
}
}
Gdx.input	
  
•  Genng	
  input	
  from	
  user	
  is	
  very	
  easy	
  
•  Touch	
  
– Gdx.input.isTouched()
– Gdx.input.getX()
– Gdx.input.getY()
•  Accelerometer	
  
– Gdx.input.getAccelerometerX()
– Gdx.input.getAccelerometerY()
– Gdx.input.getAccelerometerZ()
Collision	
  
•  Simple	
  collision	
  detecAon	
  is	
  done	
  using	
  
overlaps	
  method	
  of	
  Rectangle	
  
•  Remember	
  Texture	
  Mapping?	
  
– Texture	
  (image)	
  
– Mesh	
  (rectangle)	
  
•  Create	
  rectangle	
  for	
  each	
  texture!	
  
– if(rect1.overlaps(rect2))	
  {	
  ..	
  }	
  
public class SimpleGame extends ApplicationAdapter {
private Texture gorbaImage;
private Rectangle gorbaRectangle;
private Texture phoneImage;
private Rectangle phoneRectangle;
@Override
public void create() {
gorbaImage = new Texture(Gdx.files.internal("littlegorba.png"));
phoneImage = new Texture(Gdx.files.internal("phone.png"));
// new Rectangle (x, y, width, height)
gorbaRectangle = new Rectangle(200, 200, gorbaImage.getWidth(), gorbaImage.getHeight());
phoneRectangle = new Rectangle(300, 300, gorbaImage.getWidth(), phoneImage.getHeight());
}
@Override
public void render() {
batch.begin();
batch.draw(gorbaImage, gorbaRectangle.x, gorbaRectangle.y);
batch.draw(phoneImage, phoneRectangle.x, phoneRectangle.x);
batch.end();
if(Gdx.input.isTouched()) {
int realX = Gdx.input.getX();
int realY = Gdx.input.getY();
Vector3 touchPos = new Vector3(realX, realY, 0);
camera.unproject(touchPos);
gorbaRectangle.x = touchPos.x;
gorbaRectangle.y = touchPos.y;
}
if(gorbaRectangle.overlaps(phoneRectangle)) {
Gdx.app.log("MyGame", "Crash!");
}
}
}
}
FPS	
  AND	
  DELTATIME	
  
FPS?	
  
•  Frame	
  rate,	
  also	
  known	
  frames	
  per	
  second	
  (FPS),	
  
rate	
  at	
  which	
  an	
  imaging	
  device	
  produces	
  unique	
  
consecuAve	
  images	
  called	
  frames	
  
•  LibGDX	
  tries	
  to	
  call	
  the	
  render()	
  method	
  as	
  fast	
  
as	
  possible	
  
•  When	
  it	
  reaches	
  60	
  fps,	
  it	
  stops,	
  no	
  need	
  to	
  
update	
  any	
  faster	
  
•  You	
  can	
  query	
  the	
  FPS:	
  
–  Gdx.graphics.getFramesPerSecond()
Moving	
  Game	
  Objects	
  
•  Problem?	
  
– if(le^	
  arrow	
  is	
  pressed)	
  {	
  x	
  =	
  x	
  +	
  speed	
  )	
  
•  If	
  this	
  is	
  called	
  60	
  Ames	
  per	
  second,	
  the	
  object	
  
moves	
  fast	
  
•  If	
  this	
  is	
  called	
  10	
  Ames	
  per	
  second,	
  the	
  object	
  
moves	
  slow!	
  
•  Now	
  your	
  game	
  is	
  implemented	
  so	
  that	
  the	
  
game	
  speed	
  varies	
  in	
  different	
  mobile	
  
devices!	
  
Delta	
  Ame	
  
•  Delta	
  Ame	
  –	
  elapsed	
  Ame	
  since	
  the	
  last	
  
update	
  in	
  millisecs	
  
– If	
  fps	
  is	
  60,	
  delta	
  Ame	
  is	
  1	
  /	
  60	
  =>	
  0.016	
  
– If	
  fps	
  is	
  30,	
  delta	
  Ame	
  is	
  1	
  /	
  30	
  =>	
  0.033	
  
•  To	
  get	
  the	
  delta	
  Ame	
  
– Gdx.graphics.getDeltaTime()
•  Now	
  use:	
  
•  if(le^	
  arrow	
  is	
  pressed)	
  {	
  x	
  =	
  x	
  +	
  speed	
  *	
  delta	
  )	
  
	
  
TIPS	
  FOR	
  CREATING	
  A	
  GAME	
  
Tips	
  
•  If	
  you	
  create	
  everything	
  in	
  one	
  class,	
  it's	
  going	
  
to	
  be	
  crowded...	
  
•  You	
  could	
  create	
  class	
  for	
  each	
  game	
  object	
  
•  For	
  example	
  
– AlienGameObject, BulletGameObject,
SpaceShipGameObject
GameObject	
  
•  Game	
  object	
  may	
  hold	
  
–  Texture texture;
–  Rectangle rectangle;
–  float speedX;
–  float speedY;
•  If	
  all	
  of	
  your	
  game	
  objects	
  hold	
  common	
  features,	
  
you	
  could	
  use	
  inheritance	
  
–  class Spaceship extends GameObject
–  class Alien extends GameObject
•  In	
  fact	
  we	
  already	
  have	
  the	
  "GameObject"	
  in	
  
LibGDX,	
  it's	
  called	
  Sprite

Intro to Building Android Games using libGDX

  • 1.
    Building  Android  Games  using   libGDX   Jussi  Pohjolainen   Tampere  University  of  Applied  Sciences  
  • 2.
  • 3.
    PossibiliAes  (Android)   • Streaming  music,  sound  effects   –  Wav,  mp3,  ogg   •  Audio  Recording  support   •  Accelerometer,  Compass,  Gestures  (taps,  pinch   zooming)   •  High-­‐level  2D  APIs   –  Sprites,  Textures,  Fonts,  Tiles,  UI  -­‐  library   •  High-­‐level  3D  APIs   •  UHliHes:  JSON,  XML,  File  I/O  (preferences),   Math..  
  • 4.
    Cross-­‐plaTorm!   •  Desktop  target  uses  LWJGL     – Lightweight  Java  Game  Library   •  Android  target  uses  Android  SDK   •  HTML5  uses  Google  Web  Toolkit   – Java  -­‐>  JavaScript   •  iOS  uses  RoboVM   – Java  -­‐>  ObjecAve-­‐C  
  • 5.
    Community  &  Support   •  Forum   – http://badlogicgames.com/forum/   •  IRC   – irc.freenode.net,  #libgdx   •  Blog   – http://www.badlogicgames.com/ wordpress/   •  TwiNer   – https://twitter.com/badlogicgames  
  • 7.
  • 8.
    libGDX  Project   • LibGDX  project  contains  other  projects   •  Subprojects  for  each  target   –  android/   –  desktop/   –  gwt/   –  ios/   –  core/   •  One  Core  subproject  for  the  actual  logic  for  the   game,  target  projects  contains  only  launcher   classes    
  • 9.
    Compiling   •  LibGDX  uses  Gradle  for  compiling   •  Gradle  uses  domain-­‐specific  language  (DSL)  to   define  targets  (android/ios...)  and   dependencies   •  When  compiling,  gradle  reads  build.gradle file  that  contains  DSL  that  describes  all  the   necessary  informaAon  how  to  compile
  • 10.
    Workflow   •  Create  libGDX  project  using  gdx-­‐setup.jar   •  Import  the  project  to  IntelliJ  IDEA  or  Eclipse   •  Implement  your  code  in  the  core/  submodule   •  Test  in  Android  Device  or  Desktop,  forget  the   emulator    
  • 11.
    Using  libGDX  in  commandline   •  Running   –  Desktop   •  gradlew desktop:run –  Android   •  gradlew android:installDebug android:run •  Packaging   –  Desktop   •  gradlew desktop:dist –  Android  (a^er  this,  you  must  sign  the  .apk)   •  gradlew android:assembleRelease
  • 12.
  • 13.
    App  Framework:  ApplicaCon   •  ApplicaCon  –  main  entry  point  for  your  app   –  h_p://libgdx.badlogicgames.com/nightlies/docs/api/com/ badlogic/gdx/ApplicaAon.html   •  Equivalent  to  JFrame  (Swing)  or  Activity  (Android)   •  Informs  your  game  about  events  such  as  window   resizing   •  Developer  creates  a  class  that  implements   ApplicationListener,  methods  are  called  by   Application   –  ApplicaAon  can  be  GwtApplication,  IOSApplication   …  
  • 17.
    About  Starter  Classes   •  For  each  plaVorm  (iOS,  Android,  Desktop  ..)  a   starter  class  must  be  wri_en   •  Starter  classes  are  plaTorm  dependent   •  We  will  focus  on     – Desktop  (LWJGL)   – Android  
  • 18.
    LWJGL?   •  Lightweight  Java  Game  Library  (LWJGL)   framework  for  creaAng  games  with  Java   •  libGDX  is  built  on  top  of  LWJGL   •  See  more:   – http://www.lwjgl.org/
  • 19.
    Starter  Classes:  Desktop   // This is platform specific: Java SE public class DesktopStarter { public static void main(String[] argv) { LwjglApplicationConfiguration config = new LwjglApplicationConfiguration(); config.title = “…”; config.width = 480; config.heigth = 320; new LwjglApplication(new MyGame(), config); } }
  • 20.
    Starter  Classes:  Android   import android.os.Bundle; import com.badlogic.gdx.backends.android.AndroidApplication; import com.badlogic.gdx.backends.android.AndroidApplicationConfiguration; // This is platform specific: Android // No main public class AndroidLauncher extends AndroidApplication { @Override protected void onCreate (Bundle savedInstanceState) { super.onCreate(savedInstanceState); AndroidApplicationConfiguration config = new AndroidApplicationConfiguration(); MyGame game = new MyGame(); initialize(game, config); if(this.getApplicationListener() == game) { this.log("test", "success"); } } }
  • 21.
    Android  Manifest   <?xmlversion="1.0" encoding="utf-8"?> <manifest xmlns:android="http://schemas.android.com/apk/res/android" package="com.mygdx.game.android" android:versionCode="1" android:versionName="1.0" > <uses-sdk android:minSdkVersion="8" android:targetSdkVersion="20" /> <application android:allowBackup="true" android:icon="@drawable/ic_launcher" android:label="@string/app_name" android:theme="@style/GdxTheme" > <activity android:name="com.mygdx.game.android.AndroidLauncher" android:label="@string/app_name" android:screenOrientation="landscape" android:configChanges="keyboard|keyboardHidden|orientation|screenSize"> <intent-filter> <action android:name="android.intent.action.MAIN" /> <category android:name="android.intent.category.LAUNCHER" /> </intent-filter> </activity> </application> </manifest>
  • 22.
    Android  Permissions   • Add  permissions  if  your  android  app  requires   certain  funcAonality   –  <uses-permission android:name="android.permission.RECORD_AUDIO"/> –  <uses-permission android:name="android.permission.WRITE_EXTERNAL_STORAGE"/> –  <uses-permission android:name="android.permission.VIBRATE"/> •  Add  these  to  manifest  file •  See   –  http://developer.android.com/guide/topics/ manifest/manifest-intro.html#perms
  • 23.
    APP  LIFE  CYCLE  AND  LOGGING  
  • 24.
  • 25.
    TesAng   public classMunHienoPeli implements ApplicationListener { private boolean gameIsOn; @Override public void create () { // Load resources gameIsOn = true; Gdx.app.log("MunHienoPeli", "create"); } @Override public void resize(int width, int height) { // Reposition UI elements Gdx.app.log("MunHienoPeli", "resize"); } @Override public void render () { // Update and render game elements if(gameIsOn) { Gdx.app.log("MunHienoPeli", "render"); } }   @Override public void pause() { // Game loses focus // -> home button pressed // -> incoming call Gdx.app.log("MunHienoPeli", "pause"); gameIsOn = false; } @Override public void resume() { // Restore game after pause Gdx.app.log("MunHienoPeli","resume"); gameIsOn = true; } @Override public void dispose() { // Free resources Gdx.app.log("MunHienoPeli","dispose"); gameIsOn = false; } }  
  • 26.
    Logging  in  Android   •  Log  output  should  be  visible  in  IntelliJ  IDEA   •  If  not,  use  in  command  line  (adb  must  be  in   path)   – adb logcat
  • 27.
  • 28.
    Other  important  Modules  (Interfaces)   •  ApplicaAon   –  Informs  your  game  about  events   •  Files   –  Exposes  the  underlying  file  system   •  Input   –  Mouse,  keyboard,  touch,  accelerometer   •  Net*   –  Access  HTTP(S)   •  Audio   –  Enables  sound   •  Graphics   –  Exposes  OpenGL  ES  2.0  where  available  
  • 29.
    Accessing  Modules   • All  modules  (previous  slide)  can  be  accessed   via  staAc  fields  of  Gdx  –  class   – Global  public  variables  for  easy  access   •  Example   – AudioDevice audioDevice = Gdx.audio.newAudioDevice(44100, false);
  • 30.
    Javadoc:  Gdx   Gdx.audio  (Interface)  is  a   reference  to  the  backend   implementaAon  that  has   been  instanAated  on   applicaAon  startup  by  the   ApplicaAon  instance.    
  • 31.
  • 32.
    Querying   •  ApplicaAon  (Gdx.app)  interface  provides   various  methods  to  query  properAes   – if(Gdx.app.getType() == Android) { … }
  • 33.
    Assets   •  Drag  sounds,  images  to   android/assets  folder   –  Desktop  app  has  a  link  to   that  folder  
  • 34.
    Asset  loading   publicclass MyGame implements ApplicationListener { private Texture gorbaImage; private Sound soundEffect; private Music backgroundMusic; @Override public void create() { // gorba.png uploaded to GPU and is ready to be used by OpenGL. Image format // must be .jpg, .png, .bmp gorbaImage = new Texture(Gdx.files.internal(”gorba.png")); // Stored in RAM soundEffect = Gdx.audio.newSound(Gdx.files.internal("beep.wav")); // Streamed from wherever it’s stored backgroundMusic = Gdx.audio.newMusic(Gdx.files.internal("ussranthem.mp3")); // start the playback of the background music immediately rainMusic.setLooping(true); rainMusic.play(); public void dispose() { // Good practice to dispose (clean) assets gorbaImage.dispose(); soundEffect.dispose(); backgroundMusic.dispose(); }
  • 35.
  • 36.
    Rendering:  Camera   • Camera  is  like  “virtual  window  into  our  world”   – What  part  of  the  “world”  is  visible?   •  World  may  be  bigger  than  visible  area   •  Camera – OrthographicCamera •  When  the  human  eye  looks  at  a  scene,  objects  in  the   distance  appear  smaller  than  objects  close  by.   Orthographic  projecHon  ignores  this  effect   – PerspectiveCamera •  Closer  objects  appear  bigger  in  PerspecAveCamera
  • 37.
    Using  Camera   publicclass SimpleGame extends ApplicationAdapter { private OrthographicCamera camera; @Override public void create() { // Our visible world is 800 x 480, it does // not matter if these are pixels or meters or // "units". Just make sure you have the right // aspect ratio! Example, the desktop window may be // 640 x 400 pixels but in our game we are using // these units: 800 x 480... // When the world width and height is set, we need to // configure what part of the world the camera is filming // By using false, we simple state that y-axis is pointing // up and camera is centered to width / 2 and height / 2 camera = new OrthographicCamera(false, 800, 480);
  • 38.
    Word  about  OpenGL   •  OpenGL  (Open  Graphics  Library)  is  a  cross-­‐language,   mulA-­‐plaTorm  applicaAon  programming  interface  (API)   for  rendering  2D  and  3D  vector  graphics.     •  The  API  is  typically  used  to  interact  with  a  graphics   processing  unit  (GPU),  to  achieve  hardware-­‐ accelerated  rendering.   •  Widely  used  in  CAD,  virtual  reality,  scienAfic   visualizaAon,  informaAon  visualizaAon,  flight   simulaAon,  and  video  games.   •  libGDX  uses  OpenGL  ES  and  has  interface  also  for   direct  access  for  OpenGL  
  • 39.
    Texture  Mapping   • A  Texture  –  class  wraps  a  standard  OpenGL  ES   texture.   –  A  texture  is  an  OpenGL  Object  that  contains  one  or  more   images  that  all  have  the  same  image  format.   •  Image  loaded  into  the  GPU’s  memory  in  raw  format       •  Texture  mapping  is  process  of  working  out  where  in   space  the  texture  will  be  applied   –  “To  sAck  a  poster  on  a  wall,  one  needs  to  figure  out  where   on  the  wall  he  will  be  gluing  the  corners  of  the  paper”   –  Space  ó  Wall   –  Mesh  (Rectangle)  ó  Paper   –  Image  on  paper  ó  Texture  
  • 40.
    SpriteBatch   •  SpriteBatch  class  takes  care  of  texture   mapping   •  Convenience  class  which  makes  drawing  onto   the  screen  easy  
  • 41.
    package fi.tamk.tiko.policequest; import com.badlogic.gdx.ApplicationAdapter; importcom.badlogic.gdx.Gdx; import com.badlogic.gdx.graphics.GL20; import com.badlogic.gdx.graphics.OrthographicCamera; import com.badlogic.gdx.graphics.Texture; import com.badlogic.gdx.graphics.g2d.SpriteBatch; public class PoliceQuestGame extends ApplicationAdapter { private SpriteBatch batch; private Texture policeTexture; private OrthographicCamera camera; @Override public void create () { camera = new OrthographicCamera(); camera.setToOrtho(false, 1280, 720); batch = new SpriteBatch(); policeTexture = new Texture("policeman-icon.png"); } @Override public void render () { batch.setProjectionMatrix(camera.combined); Gdx.gl.glClearColor(0.8f, 0.8f, 0.8f, 1); Gdx.gl.glClear(GL20.GL_COLOR_BUFFER_BIT); batch.begin(); batch.draw(policeTexture, 0, 0); batch.draw(policeTexture, policeTexture.getWidth(), 0); batch.end(); } }
  • 43.
    Clear  Screen   publicvoid render() { // Direct OpenGL call // float red [0,1] // green // blue // alpha // https://www.opengl.org/sdk/docs/man/html/glClearColor.xhtml Gdx.gl.glClearColor(0, 0, 0.2f, 1); // Clear the screen with the color chosen // http://www.opengl.org/sdk/docs/man/html/glClear.xhtml Gdx.gl.glClear(GL20.GL_COLOR_BUFFER_BIT); // SpriteBatch is ready for commands batch.begin(); .... // No commands anymore, proceed to process the batch of commands // received batch.end(); }
  • 44.
    About  ResoluAon   • Game  can  be  cross-­‐plaTorm,  what  is  the   resoluAon?   •  We  have  two  resoluAons   – The  real  resoluHon   – The  world  resoluHon   •  Mapping  must  be  done  between  these  two!  
  • 45.
    Real  resoluAon  0,0   World  resoluAon  0,720   Real  resoluAon  0,720   World  resoluAon  0,0   Window  resoluAon  1280  x  720   World  resoluAon  set  to  1280  x  720   Real  resoluAon  1280,0   World  resoluAon  1280,720   Real  resoluAon  1280,720   World  resoluAon  1280,0  
  • 46.
    Real  resoluAon  0,0   World  resoluAon  0,720   Real  resoluHon  0,144   World  resoluAon  0,0   Real  resoluHon  256,0   World  resoluAon  1280,720   Real  resoluHon  256,144   World  resoluAon  1280,0  
  • 47.
    Conversion  between  Real  and  World  -­‐  ResoluAons   @Override public void render() { if(Gdx.input.isTouched()) { int realX = Gdx.input.getX(); int realY = Gdx.input.getY(); // Encapsulated 3D Vector, only 2D is used // Vectors can be used for represent a direction and position // Bad practice to instantiate every render – call! Vector3 touchPos = new Vector3(realX, realY, 0); // Function to translate a point given in screen // coordinates to world space. camera.unproject(touchPos); Gdx.app.log("MyGame", "real X = " + realX); Gdx.app.log("MyGame", "real Y = " + realY); Gdx.app.log("MyGame", "world X = " + touchPos.x); Gdx.app.log("MyGame", "world Y = " + touchPos.y); } }
  • 48.
    Gdx.input   •  Genng  input  from  user  is  very  easy   •  Touch   – Gdx.input.isTouched() – Gdx.input.getX() – Gdx.input.getY() •  Accelerometer   – Gdx.input.getAccelerometerX() – Gdx.input.getAccelerometerY() – Gdx.input.getAccelerometerZ()
  • 49.
    Collision   •  Simple  collision  detecAon  is  done  using   overlaps  method  of  Rectangle   •  Remember  Texture  Mapping?   – Texture  (image)   – Mesh  (rectangle)   •  Create  rectangle  for  each  texture!   – if(rect1.overlaps(rect2))  {  ..  }  
  • 50.
    public class SimpleGameextends ApplicationAdapter { private Texture gorbaImage; private Rectangle gorbaRectangle; private Texture phoneImage; private Rectangle phoneRectangle; @Override public void create() { gorbaImage = new Texture(Gdx.files.internal("littlegorba.png")); phoneImage = new Texture(Gdx.files.internal("phone.png")); // new Rectangle (x, y, width, height) gorbaRectangle = new Rectangle(200, 200, gorbaImage.getWidth(), gorbaImage.getHeight()); phoneRectangle = new Rectangle(300, 300, gorbaImage.getWidth(), phoneImage.getHeight()); } @Override public void render() { batch.begin(); batch.draw(gorbaImage, gorbaRectangle.x, gorbaRectangle.y); batch.draw(phoneImage, phoneRectangle.x, phoneRectangle.x); batch.end(); if(Gdx.input.isTouched()) { int realX = Gdx.input.getX(); int realY = Gdx.input.getY(); Vector3 touchPos = new Vector3(realX, realY, 0); camera.unproject(touchPos); gorbaRectangle.x = touchPos.x; gorbaRectangle.y = touchPos.y; } if(gorbaRectangle.overlaps(phoneRectangle)) { Gdx.app.log("MyGame", "Crash!"); } } } }
  • 51.
  • 52.
    FPS?   •  Frame  rate,  also  known  frames  per  second  (FPS),   rate  at  which  an  imaging  device  produces  unique   consecuAve  images  called  frames   •  LibGDX  tries  to  call  the  render()  method  as  fast   as  possible   •  When  it  reaches  60  fps,  it  stops,  no  need  to   update  any  faster   •  You  can  query  the  FPS:   –  Gdx.graphics.getFramesPerSecond()
  • 53.
    Moving  Game  Objects   •  Problem?   – if(le^  arrow  is  pressed)  {  x  =  x  +  speed  )   •  If  this  is  called  60  Ames  per  second,  the  object   moves  fast   •  If  this  is  called  10  Ames  per  second,  the  object   moves  slow!   •  Now  your  game  is  implemented  so  that  the   game  speed  varies  in  different  mobile   devices!  
  • 54.
    Delta  Ame   • Delta  Ame  –  elapsed  Ame  since  the  last   update  in  millisecs   – If  fps  is  60,  delta  Ame  is  1  /  60  =>  0.016   – If  fps  is  30,  delta  Ame  is  1  /  30  =>  0.033   •  To  get  the  delta  Ame   – Gdx.graphics.getDeltaTime() •  Now  use:   •  if(le^  arrow  is  pressed)  {  x  =  x  +  speed  *  delta  )    
  • 55.
  • 56.
    Tips   •  If  you  create  everything  in  one  class,  it's  going   to  be  crowded...   •  You  could  create  class  for  each  game  object   •  For  example   – AlienGameObject, BulletGameObject, SpaceShipGameObject
  • 57.
    GameObject   •  Game  object  may  hold   –  Texture texture; –  Rectangle rectangle; –  float speedX; –  float speedY; •  If  all  of  your  game  objects  hold  common  features,   you  could  use  inheritance   –  class Spaceship extends GameObject –  class Alien extends GameObject •  In  fact  we  already  have  the  "GameObject"  in   LibGDX,  it's  called  Sprite