RRC PROCEDURES IN LTE
Version 0.1

Revision History:

© Hughes Systique India Private Limited, India
Version
0.1
0.2

Date
22-APR-2008
23-APR-2008

Description
Initial Draft
Incorporated
pradeep’s comment

ntents

© Hughes Systique India Private Limited, India

Author
Praveen Kumar
Praveen Kumar
1 Introduction.......................................................................................................................6
2 Purpose..............................................................................................................................6
3 Important Changes in RRC specification for LTE and its difference with legacy 3GRNC system.........................................................................................................................6
4 Architecture.......................................................................................................................9
4.1 RRC State...................................................................................................................9
4.2 Signaling Radio Bearers............................................................................................9
4.3 RRC Functions.........................................................................................................10
4.4 RRC Procedures.......................................................................................................11
4.4.1 Paging...............................................................................................................11
4.4.2 RRC Connection establishment........................................................................12
4.4.3 RRC Connection Reconfiguration....................................................................14
4.4.4 RRC Connection Re-establishment .................................................................16
4.4.5 Initial Security Activation.................................................................................17
4.4.6 RRC Connection Release..................................................................................18
4.4.7 DL Information Transfer...................................................................................18
4.4.8 UL Information Transfer...................................................................................19
4.4.9 Handover Procedure..........................................................................................20
..........................................................................................................................................22

Reference
Document Name
RRC Specification

References in Document

© Hughes Systique India Private Limited, India

Date

Version
33.331 v
from 3GPP –
Release 8

8.1.0

Abbreviations:
ARQ
HARQ
AM
ASN.1
ARQ
AS
BCCH
BCH
CCCH
CCO
CP
C-RNTI
CSG
DCCH
DRB
DRX
DTCH
DTX
DL
DL-SCH
E-UTRA
E-UTRAN
ENB
EPC
EPS
FDD
FFS
GERAN
GSM
HARQ
HRPD
IE
IMEI
IMSI
L1
L2
L3
MAC
MBMS
MCCH
MIB

Automatic Repeat Query
Hybrid Automatic Repeat Query
Acknowledged Mode
Abstract Syntax Notation.1
Automatic Repeat Request
Access Stratum
Broadcast Control Channel
Broadcast Channel
Common Control Channel
Cell Change Order
Control Plane
Cell RNTI
Closed Subscriber Group
Dedicated Control Channel
(user) Data Radio Bearer
Discontinuous Reception
Dedicated Traffic Channel
Discontinuous Transmission
Downlink
Downlink Shared Channel
Evolved Universal Terrestrial Radio Access
Evolved Universal Terrestrial Radio Access Network
Evolved Node B
Enhanced Packet Core
Enhanced Packet System
Frequency Division Duplex
For Further Study
GSM/EDGE Radio Access Network
Global System for Mobile Communications
Hybrid Automatic Repeat Request
CDMA2000 High Rate Packet Data
Information element
International Mobile Equipment Identity
International Mobile Subscriber Identity
Layer 1
Layer 2
Layer 3
Media Access Control
Multimedia Broadcast Multicast Service
MBMS point-to-multipoint Control Channel
Master Information Block

© Hughes Systique India Private Limited, India
MTCH
N/A
NACC
NAS
PCCH
PDU
PDCP
PLMN
PTM-MC
PTM-SC
PTP
QoS
RACH
RA-RNTI
RAT
RB
RLC
RNTI
RRC
RSCP
RSRP
RSSI
SAE
SAP
SI
SIB
SI-RNTI
SI-RNTI
SRB
S-TMSI
TA
TDD
TM
UE
UICC
UL
UM
UL-SCH
UP

MBMS point-to-multipoint Traffic Channel
Not Applicable
Network Assisted Cell Change
Non Access Stratum
Paging Control Channel
Protocol Data Unit
Packet Data Convergence Protocol
Public Land Mobile Network
Point-to-Multipoint, Multi-Cell
Point-to-Multipoint, Single-Cell
Point-to-Point
Quality of Service
Random Access Channel
Random Access RNTI
Radio Access Technology
Radio Bearer
Radio Link Control
Radio Network Temporary Identifier
Radio Resource Control
Received Signal Code Power
Reference Signal Received Power
Received Signal Strength Indicator
System Architecture Evolution
Service Access Point
Scheduling Information
System Information Block
Scheduling Information Change RNTI
Scheduling Information RNTI
Signaling Radio Bearer
SAE Temporary Mobile Station Identifier
Tracking Area
Time Division Duplex
Transparent Mode
User Equipment
Universal Integrated Circuit Card
Uplink
Unacknowledged Mode
Uplink Shared Channel
User Plane

© Hughes Systique India Private Limited, India
1 Introduction
This document provides the details of RRC procedures as specified in 3GPP 36.331
for LTE.

2 Purpose
The purpose of this document is to understand RRC Procedures and RRC IEs for
LTE. It will help developers and testing engineer to understand the feature better and
utilize their knowledge in various customer sites. This document will also help developer
to start thinking design of RRC in LTE.

3 Important Changes in RRC specification for LTE and
its difference with legacy 3G-RNC system
Following is the important changes in RRC specification for LTE and its difference
with legacy 3G-RNC system. Procedure specific difference is mentioned in specific
procedure section.
•

•
•
•

RRC State: - In LTE there is only 2 RRC states i.e. RRC_IDLE and
RRC_CONNECTED whereas in 3G-RNC system RRC has a 5 state i.e.
IDLE, CELL_FACH, CELL_DCH, CELL_PCH, URA_PCH. In LTE, there
is no concept of common and dedicated transport channel, that’s why there is
no need of CELL_FACH and CELL_DCH state. In LTE there is only shared
transport channel are defined. CELL_PCH and URA_PCH is also removed
because in LTE. Therefore this will simplifies the RRC State machine
handling and improves RRC performance. This will also simplify the RRM
algorithm which decides RRC states.
Signaling Radio Bearers: - In LTE there is only three SRB is defined i.e.
SRB0, SRB1 and SRB2. Still SRB2 is on FFS, whereas in 3G-RNC system
RRC has 4 SRBs i.e. SRB0, SRB1, SRB2 and SRB3 (optional).
SRB 0: - In LTE SRB 0 is used RLC TM entity over CCCH logical channel
in DL whereas in 3G-RNC system RLC UM entity over CCCH logical
channel in DL.
MAC entity: - In LTE there is only one MAC entity which needs to
configured whereas in 3G-RNC system there is 4 different MAC entity based
on different type of transport channel i.e MAC-d (DCH), MAC-c/sh (FACH,
DSCH), MAC-hs (HS-DSCH) and MAC-e (E-DCH). In 3G-RNC system the
state machine which is handling MAC configuration is quite complex. During
state transition CELL_FACH->CELL_DCH or CELL_DCH->CELL_FACH
lots of signaling was involved. In LTE, since there is only one MAC entity
which is easier and simple to configure and have very simple State Machine.

© Hughes Systique India Private Limited, India
•
•
•

•

•

•
•
•

•
•
•

•
•

Radio Bearer mapping: - In LTE Radio bearer mapping would be much
simpler than the 3G-RNC system because of there is no common and
transport channel defined in LTE.
In LTE there is no RRC connection mobility defined like cell update and ura
update.
Domain Identity: - In LTE, there is only one domain identity i.e. PS domain
and which is implicit no need to specify anywhere in signaling where as in
3G-RNC system there is two domain identity i.e. CS domain and PS domain
identity. Because of these two identities, there was lot of signaling overhead
and complexity in RRC design. Now in LTE, there is no Initial UE Message
is defined because only one domain identity is there.
System Broadcast Information:- In LTE, MIB includes a limited number of
most frequently transmitted parameters and SIB Type 1containing the
scheduling information that mainly indicates when the SI messages are
transmitted where as in 3G-RNC system, MIB includes the frequently
transmitted parameters was well as scheduling information.
In LTE, only shared channel is defined, so UE is always listening/decoding to
the radio frame at L1 and L2 layer, there is no need to define the downlink
transport channel configuration in the RRC Reconfiguration message. This
will reduce signaling message size effectively. All DL-SCH transport channel
information is broadcasted in system information.
The above point introduces another very critical feature of DRX calculation
since all DL data is on the shared channel. ENB can tell the UE when to
decode/listen over the radio frame. This will optimize UE power consumtion.
Paging Type: - In LTE there is only one type of paging required where as in
3G-RNC system there is two type of paging defined. This is because there is
no CELL_FACH and CELL_DCH state in LTE.
Less signaling message in case of Reconfiguration: - In LTE there is only one
reconfiguration message to reconfigure all logical, transport and physical
channel where as in 3G-RNC system there are number of reconfiguration
message i.e. RB reconfiguration , TRCH configuration, PHY configuration.
In LTE there is no NBAP protocol, this reduces the latency of the RRC
connection establishment and RB management procedure.
There is no need to define URNTI, ERNTI, HRNTI, SRNTI in LTE, since
there is only one shared MAC entity.
In LTE, there in no need to define activation time. Because of this there are
lots of synchronizing complexity in 3G-RNC systems i.e. Synchronizing
Radio link procedure based on activation time, synchronizing between the
various MAC entity. This reduces significantly latency during establishment
and reconfiguration of radio bearers.
In LTE, there in no need to specify the RRC State in RRC message.
For network control mobility, there is one feature which become very
important and critical i.e. CQI Reporting. CQI reporting should be fast and
correct for taking decision for mobility.

© Hughes Systique India Private Limited, India
•

There is no signaling connection release procedure in LTE, since there is only
one domain i.e. PS domain and the UE context is shared between the MME
and ENB and if UE is active in ENB then it should be active in MME also.

© Hughes Systique India Private Limited, India
4 Architecture
4.1 RRC State
UE has two RRC state
• RRC_IDLE:- This state indicates that there is not signaling radio bearer is
established i.e. no RRC connection is established. RRC_IDLE state can
further characterized as follows
o Transfer of broadcast/multicast data to UE.
o A UE specific DRX may be configured by upper layers.
o UE controlled mobility.
o The UE:
 Monitors control channels associated with the shared data
channel to determine if data is scheduled for it.
 Performing neighboring cell measurements and measurement
reporting.
 Acquires system information.
•

RRC_CONNECTED: - This state indicates that there is signaling radio
bearer established i.e. RRC connection is established. RRC_CONNECTED
state can be further characterized as follows
o Transfer of unicast data to/from an UE, transfer of
broadcast/multicast data to UE.
o At the lower layers, the UE may configure with a UE specific
DRX/DTX.
o Network Control Mobility, i.e. handover and cell change order with
network assistance (NACC) to GEREN.
o The UE:
 Monitors control channels associated with the shared data
channel to determine if data is scheduled for it
 Provides channel quality and feedback information.
 Performing neighboring cell measurements and measurement
reporting.
 Acquires system information.

4.2 Signaling Radio Bearers
"Signaling Radio Bearers" (SRBs) are defined as Radio Bearers (RB) that are used only
for the transmission of RRC and NAS messages. More specifically, the following three
SRBs are defined:
SRB0 is for RRC messages using the CCCH logical channel;
SRB1 is for NAS messages and for most RRC messages, all using DCCH logical
channel;
SRB2 is for high-priority RRC messages, using DCCH logical channel.
© Hughes Systique India Private Limited, India
CCCH

TMUL

SRB 0

DCCH

TMDL

AMDL

SRB 1

DCCH

AMUL

AMDL

SRB 2

AMUL

Figure 1 Signalling radio Bearer Configuration

Figure 1 shows the SRB configuration CCCH, DCCH are the logical channel between the
RRC and RLC layer. TM-UL is the transparent mode RLC entity used in uplink, UM-DL
is the unacknowledgement mode RLC entity used in DL, AM –DL is the
acknowledgement entity used in DL, AL-UL is the acknowledgement entity used in
uplink.

4.3 RRC Functions
The RRC protocol includes the following main functions:
Broadcast of system information
o Including NAS common information;
o Information applicable to the UEs in RRC_IDLE e.g. cell (re-selection)
parameters, neighbouring cell information and information (also)
applicable for UEs in RRC_CONNECTED e.g. common channel
configuration information.
RRC Connection Control
o Paging
o Establishment/Modification/release of RRC Connection, including e.g.
assignment/modification
of
UE
identity
(C-RNTI),
establishment/modification/release of SRB1 and SRB2, access class
barring;
o Initial security activation, i.e. initial configuration of AS integrity
protection (CP) and AS ciphering (CP, UP);
o RRC connection mobility including e.g. intra-frequency and interfrequency handover, associated security handling, i.e. key and/or
algorithm change, specification of RRC Context information transferred
between network nodes.

© Hughes Systique India Private Limited, India
-

-

-

o Establishment/modification/release of point to point RBs carrying user
data.
o Radio configuration control including e.g. assignment/modification of
ARQ configuration, HARQ configuration , DRX configuration;
o QoS Control including assignment/modification of semi-persistent
configuration information of DL/UL assignment/modification of
parameters for UL rate control in the UE, i.e. allocation of a priority and
a prioritized bit rate (PBR) for each RB.
o Recovery from Radio link Failure.
Inter-RAT mobility including e.g. security activation, transfer of RRC
context information.
Measurement configuration control and reporting:
o Establishment/modification/release of measurements (e.g. Intra
frequency, inter frequency and inter RAT mobility, Quality, UE
internal, positioning)
o Configuration and deactivation of measurement gaps;
o Measurement Reporting
Other functions including e.g. transfer of dedicated NAS Information and
non-3GPP dedicated information, transfer of UE Radio access capability
information, and support for E-UTRAN sharing (multiple PLMN
identities).
Multicast/Broadcast
Support of self configuration and self-optimisation.

4.4 RRC Procedures
4.4.1 Paging
UE

EUTRAN

PAGING
Figure 2 Paging Procedure

The purpose of paging
Transmit paging information to the UE in RRC_IDLE state.
To inform UEs in RRC_IDLE about the system information change.
Paging message include paging records for UE which is to be paged. RRC needs
to configure the one TM RLC entity over PCCH logical channel to send the
paging message to the UE.

© Hughes Systique India Private Limited, India
4.4.1.1 Differences with 3G-RNC System in Paging
In 3G-RNC system, there is two type of paging is defined i.e. paging Type 1 (idle,
CELL_PCH, URA_PCH) and paging Type 2 (CELL_DCH, CELL_FACH) and these
paging are specific to the CN Domain. In LTE this has become simpler because there is
only one domain and there is no state like CELL_PCH and URA_PCH. In LTE paging is
handled in RRC_IDLE state.

4.4.2 RRC Connection establishment
UE

EUTRAN

RRC CONNECTION REQUEST

RRC CONNECTION SETUP

RRC CONNECTION SETUP COMPLETE

Figure 3 Successful Scenario of RRC Connection Establishment

The purpose of RRC Connection establishment
To establish SRB1 only.
This procedure is initiated by the UE when the upper layer request the establishment
of a signalling connection while UE is in RRC_IDLE state. UE sends RRC Connection
Request message to ENB on SRB 0 and the US shall continue cell re-selection related
measurement as well as cell-reselection evaluation. If the contention resolution of the
RRC Connection Request is successful, as indicated by the lower layer, wait for RRC
Connection Setup Response from ENB. Otherwise retry to send the RRC Connection
Request message.
ENB performs the Admission Control based on its RRM algorithm. If ENB
permits the admission of the UE, ENB sends the RRC Connection Setup message to the
UE. RRC Connection setup message contains all the RLC (logical channel) and MAC
(transport layer) parameters to establish the SRB1. UE applies the configuration informed
in RRC Connection setup message. UE enters into RRC_CONNTECTED state and stop
the cell-reselection procedure.
After successfully applying the configuration UE sends the RRC Connection
setup complete message.
Ue-identity = UE_CONTENTION_RESOLUTION_IDENTITY.
Setting of UE_CONTENTION_RESOLUTION_IDENTITY

© Hughes Systique India Private Limited, India
-

If upper layer provides an S-TMSI. Upper layer will provide the S-TMSI if
the UE is registered in the TA of the current cell.
o Set Identity Type to “S-TMSI”
o Set the “S-TMSI” to the value received from upper layer.
Else
o Set the identity type to “random number”
o Draw a random value and set the “Random number” to the selected value.

-

UE

EUTRAN

RRC CONNECTION REQUEST

RRC CONNECTION REJECT
Figure 4 RRC connection establishment, network reject

ENB can reject the RRC connection establishment based on its admission control
algorithm. In this case ENB sends RRC Connection Reject message to the UE.

4.4.2.1 Difference with 3G-RNC system in RRC Connection
Establishment Procedure
•

•

•

RRC Connection Request is very small in size in LTE as compared to 3GRNC. The main difference in both cases is the usage of UE identity. In LTE
UE identity is used as contention resolution identity because this is first
message from UE on the shared uplink channel where as in 3G RNC UE
identity is the initial UE identity. In LTE many IE have been removed from
RRC Connection Request message i.e. CN Domain Identity, Call type, HSPDSCH in CELL_FACH, MAC-ehs support, Access Stratum release
indicator, support of F-DPCH, UE mobility state indicator, Measured result
on RACH.
In LTE UE identity is used as contention resolution identity. It is possible
that contention failure can happen; in this case UE will try again the RRC
connection request based on its timer and counter. RRC will come to know
about the contention result from random access response message from peer
MAC layer. In this procedure there is interaction with the MAC layer where
as in 3G-RNC there is no such interaction with the MAC layer.
In LTE C-RNTI is indirectly allocated by MAC layer where as in 3G-RNC
system C-RNTI is allocated by the RRC layer and indicates to the MAC
layer. During random access procedure MAC Layer provides T-CRNTI to
the UE and UE uses this T-CRNTI as a CRNTI after successfully
completion of the RRC Connection establishment procedure.

© Hughes Systique India Private Limited, India
•

•

Question
•
•

In LTE the default configuration is used for the radio bearer parameters.
There is no explicit configuration possible for RB where as in 3G-RNC
system explicit configuration is possible. The number of default
configuration in LTE is under FFS.
RRC Connection Setup Complete message include the
nasDedicationInfomation IE which will reduce the NAS signalling delay. In
3G-RNC system the nas information is sent via uplink direct transfer
message.
Why there is no UE capabilities information in RRC Connection Setup
Complete message
There is no START value defined in RRC Connection Setup Complete. In
3G-RNC system START value is defined for each domain. But I do not
know how this is handled in the LTE.

4.4.3 RRC Connection Reconfiguration
The purpose of this procedure
Establish/modify/release RBs,
To perform Handover
To configure/modify measurements
NAS dedicated information may be transferred from ENB to UE.
If AS-Security is enabled then only include Mobility Control Information IE and IEs
related to the RB establishment.

UE

EUTRAN

RRC CONNECTION RECONFIGURATION

RRC CONNECTION RECONFIGURATION
COMPLETE
Figure 5 RRC connection reconfiguration, successful

© Hughes Systique India Private Limited, India
UE

EUTRAN

RRC CONNECTION RECONFIGURATION

RRC CONNECTION RECONFIGURATION
FAILURE
Figure 6 RRC connection reconfiguration, failure

RRC Connection Reconfiguration message is used to establish one or more RBs. In this
procedure following broad level IEs are included.
• Measurement Configuration
• Nas dedicated information.
• Radio Resource Configuration.
• Mobility Control information.
• Security Configuration
• UE Related Information.
If UE successfully applied the configuration, It sends RRC Connection Reconfiguraion
Complete, otherwise RRC Connection Reconfiguration Fail

4.4.3.1 Difference with 3G-RNC system in RRC Connection
Reconfiguration Procedure
•

In LTE, the prioritized bit rate is introduced in Uplink. The UE has an uplink
rate control function which manages the sharing of uplink resources between
radio bearers. RRC controls the uplink rate control function by giving each
bearer a priority and a prioritized bit rate (PBR). PBR is a parameter set
internal to the ENodeB and is not signaled over the S1 interface as QoS
parameter. The uplink rate control function ensures that the UE serves its
radio bearer(s) in the following sequence:
o All the radio bearer(s) in decreasing priority order up to their PBR;
o All the radio bearer(s) in decreasing priority order for the remaining
resources assigned by the grant
NOTE:
In case the PBRs are all set to zero, the first step is skipped and the
radio bearer(s) are served in strict priority order: the UE maximizes the
transmission of higher priority data
• Since LTE is having only one state in RRC connected mode i.e.
RRC_CONNECTED, that’s why the complexity is reduced significantly as
compared to the 3G-RNC.
• In LTE there is only one message define for the reconfiguration where as in
3G-RNC system 3 procedures are there to change the radio bearer

© Hughes Systique India Private Limited, India
•
•

•
•
•

configurations i.e radio bearer reconfiguration, transport channel
reconfiguration and physical channel reconfiguration.
RB mapping Info is much simpler as compared to the 3G-RNC system.
Transport channel and physical channel information IE is significantly
reduced as compared to the 3G-RNC system due to use of shared transport
and physical channel. There is no common and dedicated transport and
physical channel define in LTE.
In LTE, at RRC level only one RNTI is maintained i.e. CRNTI which is
generated by MAC layer and informed to RRC Layer.
In LTE, there is provision to change the security configuration using RRC
Connection Reconfiguration where as in 3G-RNC system, it was handled
using security mode command procedure.
In LTE, RRC Connection reconfiguration can be also used to send NAS
dedicated signalling to the MS to reduce the latency where as this option is not
in 3G-RNC system.

4.4.4 RRC Connection Re-establishment
The purpose of this procedure is re-establish the RRC connection, which involved
resumption of SRB1 operation and re-activation of security.
A UE in RRC_CONNECTED, for which security has been activated, may initiate
the procedure in order to continue the RRC connection. The connection re-establishment
succeeds only if the concerned cell is prepared i.e. has a valid UE context. In case EUTRAN accepts the re-establishment, SRB1 operation resumes while the operation of
other radio bearers remains suspended. E-UTRAN applies the procedure as follows:
- to reconfigure SRB1 and to resume data transfer only for this RB;
- to re-activate security without changing algorithms.

UE

EUTRAN

RRC CONNECTION RE-ESTABLISHMENT
REQUEST
RRC CONNECTION RE-ESTABLISHMENT

RRC CONNECTION RE-ESTABLISHMENT
COMPLETE
Figure 7 RRC connection re-establishment, successful

© Hughes Systique India Private Limited, India
UE

EUTRAN

RRC CONNECTION RE-ESTABLISHMENT
REQUEST
RRC CONNECTION RE-ESTABLISHMENT
REJECT
Figure 8 RRC connection re-establishment, successful

The UE shall initiate this procedure when security as been activated. The UE initiates the
procedure when one of the following conditions is met:
Upon re-entry of the service area after having detected radio link failure;
Upon handover failure
When lower layers detect problems, as specified in TS 36.322 [7];

4.4.4.1 Difference with 3G-RNC system in RRC Connection
Reestablishment Procedure
•
•

In 3G-RNC System, for indicating radio link failure and lower layers failure
CELL UPDATE procedure is used where as in LTE RRC Connection
reestablishment procedure is used.
The handling of Radio Link Failure case is still FFS. There are various
proposals for handling radio link failure going on.

4.4.5 Initial Security Activation
The purpose of this procedure is to activate AS security upon RRC connection
establishment. ENB initiates the security mode command procedure to a UE in
RRC_CONNECTED. Moreover, ENB applies the procedure as follows:
When only SRB1 is established, i.e. prior to establishment of SRB2 and/ or
DRBs.

UE

EUTRAN

SECURITY MODE COMMAND

SECURITY MODE COMPLETE
Figure 9 Security mode command, successful

© Hughes Systique India Private Limited, India
UE

EUTRAN

SECURITY MODE COMMAND

SECURITY MODE FAILURE

Figure 10 Security Mode command, failure

RRC Specification for LTE does not specify about the START value. The security
specification is also under FFS.

4.4.6 RRC Connection Release
The purpose of this procedure is to release the RRC connection, which includes the
release of the signaling connection, the established EPS bearers as well as all radio
resources. E-UTRAN initiates the RRC connection release procedure to a UE in
RRC_CONNECTED. It is FFS if redirection can be done from E-UTRAN before
security is activated.
UE

EUTRAN

RRC CONNECTION RELEASE
Figure 11 RRC connection release, successful

4.4.7 DL Information Transfer
The purpose of this procedure is to transfer NAS or (tunnelled) non-3GPP dedicated
information from E-UTRAN to a UE in RRC_CONNECTED. E-UTRAN initiates the
DL information transfer procedure whenever there is a need to transfer NAS or non3GPP dedicated information. E-UTRAN initiates the DL information transfer procedure
by sending the DL INFORMATION TRANSFER message.

UE

DL INFORMATION TRANSFER

© Hughes Systique India Private Limited, India

EUTRAN
4.4.8 UL Information Transfer
The purpose of this procedure is to transfer NAS or (tunnelled) non-3GPP dedicated
information from the UE to E-UTRAN. A UE in RRC_CONNECTED initiates the UL
information transfer procedure whenever there is a need to transfer NAS or non-3GPP
dedicated information. The UE initiates the UL information transfer procedure by
sending the UL INFORMATION TRANSFER message.

UE

EUTRAN

UL INFORMATION TRANSFER

© Hughes Systique India Private Limited, India
4.4.9 Handover Procedure

4.4.9.1 Handover from E-UTRA to other RAT
(UTRAN/GERAN/CDMA2000)
UE

E-UTRA

MME

Inter RAT
AS

Inter RAT
NAS

Decision for HO
HO Required
UN known Message?
Relocation Request
Relocation Request Ack
Un known Message?
HO Command
HO Preparation failure
Forwarding of Data

1. Mobility from EUTRA in RRC Container of ENB
2. HO From E UTRA Preparation request (CDMA
2000)
in RRC Container of ENB

Figure 12Protocol Message Flow between UE, ENB and MME in case of HO

The purpose of this procedure is to move a UE in RRC_CONNECTED to a cell using
another Radio Access Technology (RAT), e.g. GERAN, UTRA or CDMA2000 systems.
The mobility from E-UTRA procedure covers both:
Handover, i.e. the MOBILITY FROM E-UTRA message includes radio resources
that have been allocated for the UE in the target cell and
Cell change order, i.e. the MOBILITY FROM E-UTRA message may include
information facilitating access of and/ or connection establishment in the target cell, e.g.
system information. Cell change order is applicable only to GERAN.
The mobility from E-UTRA procedure applies when signaling radio bearers are
established, possibly in combination with EPS bearers.

© Hughes Systique India Private Limited, India
4.4.9.2 Handover From other RAT (UTRAN/GERAN/CDMA2000) to
E-UTRA
UE

E-UTRA

MME

Inter RAT
AS

Inter RAT
NAS

Decision for HO

Relocation Request
Un known Message ?
HO Request
HO Request Ack
HO Failure

Un known Message ?
Relocation Command

Forwarding of Data

RRC Connection Reconfiguration in RRC Container of other RAT
HO Notify
RRC Connection Reconfiguration Complete

Figure 13 Protocol Message Flow between UE, ENB and MME in case of HO

The purpose of this procedure is to, under the control of the network; transfer a
connection between the UE and another Radio Access Network (e.g. GERAN or
UTRAN) to E-UTRAN. The handover to E-UTRA procedure applies when signaling
radio bearers are established, possibly in combination with (EPS) bearers. In case only
signaling radio bearers are established, it is FFS if the default EPS bearer is established
during handover. It is FFS if handover to E-UTRAN may be initiated while security is
not activated in the other RAT.

© Hughes Systique India Private Limited, India
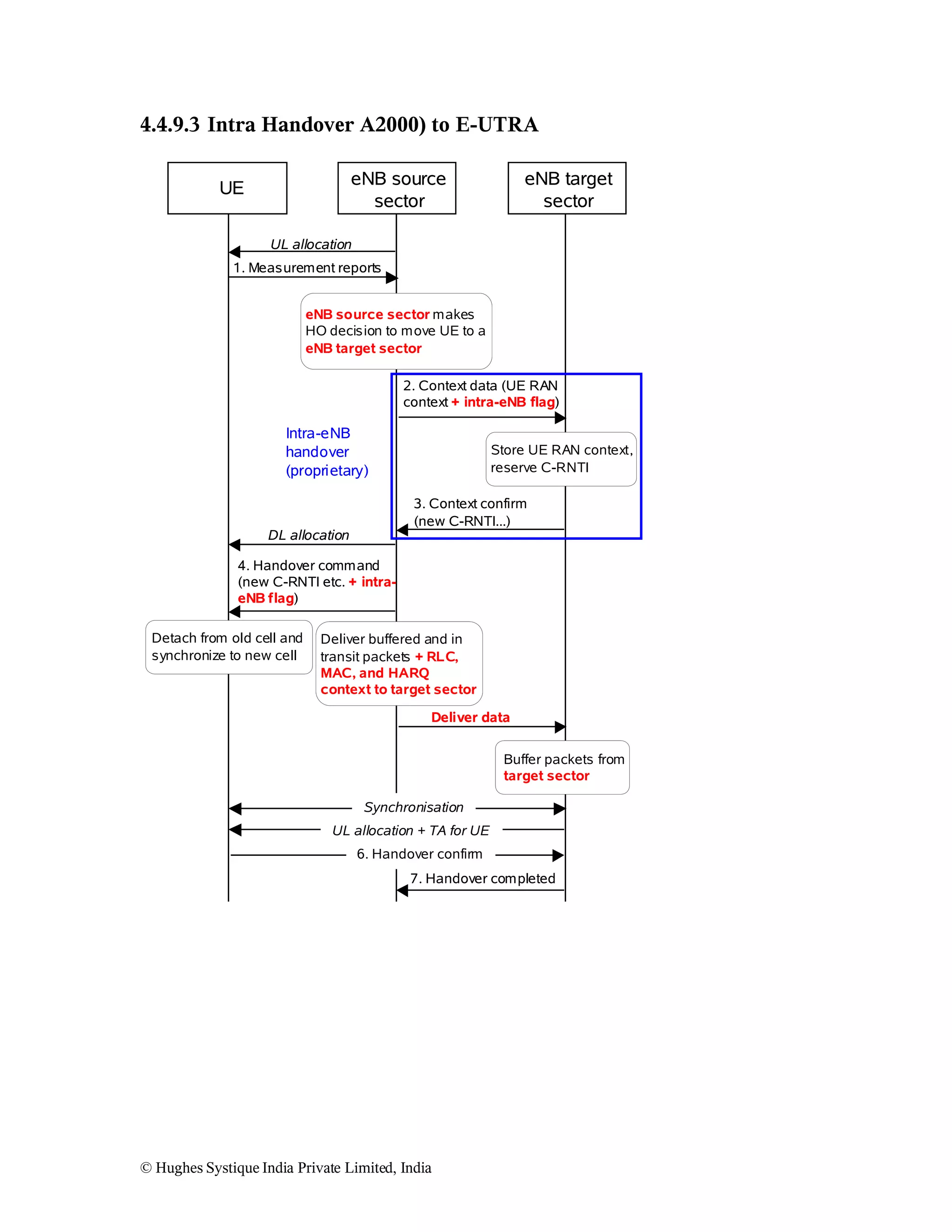
4.4.9.3 Intra Handover A2000) to E-UTRA
eNB source
sector

UE

eNB target
sector

UL allocation
1. Measurement reports
eNB source sector makes
HO decision to move UE to a
eNB target sector
2. Context data (UE RAN
context + intra-eNB flag)

Intra-eNB
handover
(proprietary)

Store UE RAN context,
reserve C-RNTI
3. Context confirm
(new C-RNTI...)

DL allocation
4. Handover command
(new C-RNTI etc. + intraeNB flag)
Detach from old cell and
synchronize to new cell

Deliver buffered and in
transit packets + RLC,
MAC, and HARQ
context to target sector
Deliver data
Buffer packets from
target sector
Synchronisation
UL allocation + TA for UE
6. Handover confirm
7. Handover completed

© Hughes Systique India Private Limited, India

Difference in Rrc procedures lte and 3G

  • 1.
    RRC PROCEDURES INLTE Version 0.1 Revision History: © Hughes Systique India Private Limited, India
  • 2.
    Version 0.1 0.2 Date 22-APR-2008 23-APR-2008 Description Initial Draft Incorporated pradeep’s comment ntents ©Hughes Systique India Private Limited, India Author Praveen Kumar Praveen Kumar
  • 3.
    1 Introduction.......................................................................................................................6 2 Purpose..............................................................................................................................6 3Important Changes in RRC specification for LTE and its difference with legacy 3GRNC system.........................................................................................................................6 4 Architecture.......................................................................................................................9 4.1 RRC State...................................................................................................................9 4.2 Signaling Radio Bearers............................................................................................9 4.3 RRC Functions.........................................................................................................10 4.4 RRC Procedures.......................................................................................................11 4.4.1 Paging...............................................................................................................11 4.4.2 RRC Connection establishment........................................................................12 4.4.3 RRC Connection Reconfiguration....................................................................14 4.4.4 RRC Connection Re-establishment .................................................................16 4.4.5 Initial Security Activation.................................................................................17 4.4.6 RRC Connection Release..................................................................................18 4.4.7 DL Information Transfer...................................................................................18 4.4.8 UL Information Transfer...................................................................................19 4.4.9 Handover Procedure..........................................................................................20 ..........................................................................................................................................22 Reference Document Name RRC Specification References in Document © Hughes Systique India Private Limited, India Date Version 33.331 v
  • 4.
    from 3GPP – Release8 8.1.0 Abbreviations: ARQ HARQ AM ASN.1 ARQ AS BCCH BCH CCCH CCO CP C-RNTI CSG DCCH DRB DRX DTCH DTX DL DL-SCH E-UTRA E-UTRAN ENB EPC EPS FDD FFS GERAN GSM HARQ HRPD IE IMEI IMSI L1 L2 L3 MAC MBMS MCCH MIB Automatic Repeat Query Hybrid Automatic Repeat Query Acknowledged Mode Abstract Syntax Notation.1 Automatic Repeat Request Access Stratum Broadcast Control Channel Broadcast Channel Common Control Channel Cell Change Order Control Plane Cell RNTI Closed Subscriber Group Dedicated Control Channel (user) Data Radio Bearer Discontinuous Reception Dedicated Traffic Channel Discontinuous Transmission Downlink Downlink Shared Channel Evolved Universal Terrestrial Radio Access Evolved Universal Terrestrial Radio Access Network Evolved Node B Enhanced Packet Core Enhanced Packet System Frequency Division Duplex For Further Study GSM/EDGE Radio Access Network Global System for Mobile Communications Hybrid Automatic Repeat Request CDMA2000 High Rate Packet Data Information element International Mobile Equipment Identity International Mobile Subscriber Identity Layer 1 Layer 2 Layer 3 Media Access Control Multimedia Broadcast Multicast Service MBMS point-to-multipoint Control Channel Master Information Block © Hughes Systique India Private Limited, India
  • 5.
    MTCH N/A NACC NAS PCCH PDU PDCP PLMN PTM-MC PTM-SC PTP QoS RACH RA-RNTI RAT RB RLC RNTI RRC RSCP RSRP RSSI SAE SAP SI SIB SI-RNTI SI-RNTI SRB S-TMSI TA TDD TM UE UICC UL UM UL-SCH UP MBMS point-to-multipoint TrafficChannel Not Applicable Network Assisted Cell Change Non Access Stratum Paging Control Channel Protocol Data Unit Packet Data Convergence Protocol Public Land Mobile Network Point-to-Multipoint, Multi-Cell Point-to-Multipoint, Single-Cell Point-to-Point Quality of Service Random Access Channel Random Access RNTI Radio Access Technology Radio Bearer Radio Link Control Radio Network Temporary Identifier Radio Resource Control Received Signal Code Power Reference Signal Received Power Received Signal Strength Indicator System Architecture Evolution Service Access Point Scheduling Information System Information Block Scheduling Information Change RNTI Scheduling Information RNTI Signaling Radio Bearer SAE Temporary Mobile Station Identifier Tracking Area Time Division Duplex Transparent Mode User Equipment Universal Integrated Circuit Card Uplink Unacknowledged Mode Uplink Shared Channel User Plane © Hughes Systique India Private Limited, India
  • 6.
    1 Introduction This documentprovides the details of RRC procedures as specified in 3GPP 36.331 for LTE. 2 Purpose The purpose of this document is to understand RRC Procedures and RRC IEs for LTE. It will help developers and testing engineer to understand the feature better and utilize their knowledge in various customer sites. This document will also help developer to start thinking design of RRC in LTE. 3 Important Changes in RRC specification for LTE and its difference with legacy 3G-RNC system Following is the important changes in RRC specification for LTE and its difference with legacy 3G-RNC system. Procedure specific difference is mentioned in specific procedure section. • • • • RRC State: - In LTE there is only 2 RRC states i.e. RRC_IDLE and RRC_CONNECTED whereas in 3G-RNC system RRC has a 5 state i.e. IDLE, CELL_FACH, CELL_DCH, CELL_PCH, URA_PCH. In LTE, there is no concept of common and dedicated transport channel, that’s why there is no need of CELL_FACH and CELL_DCH state. In LTE there is only shared transport channel are defined. CELL_PCH and URA_PCH is also removed because in LTE. Therefore this will simplifies the RRC State machine handling and improves RRC performance. This will also simplify the RRM algorithm which decides RRC states. Signaling Radio Bearers: - In LTE there is only three SRB is defined i.e. SRB0, SRB1 and SRB2. Still SRB2 is on FFS, whereas in 3G-RNC system RRC has 4 SRBs i.e. SRB0, SRB1, SRB2 and SRB3 (optional). SRB 0: - In LTE SRB 0 is used RLC TM entity over CCCH logical channel in DL whereas in 3G-RNC system RLC UM entity over CCCH logical channel in DL. MAC entity: - In LTE there is only one MAC entity which needs to configured whereas in 3G-RNC system there is 4 different MAC entity based on different type of transport channel i.e MAC-d (DCH), MAC-c/sh (FACH, DSCH), MAC-hs (HS-DSCH) and MAC-e (E-DCH). In 3G-RNC system the state machine which is handling MAC configuration is quite complex. During state transition CELL_FACH->CELL_DCH or CELL_DCH->CELL_FACH lots of signaling was involved. In LTE, since there is only one MAC entity which is easier and simple to configure and have very simple State Machine. © Hughes Systique India Private Limited, India
  • 7.
    • • • • • • • • • • • • • Radio Bearer mapping:- In LTE Radio bearer mapping would be much simpler than the 3G-RNC system because of there is no common and transport channel defined in LTE. In LTE there is no RRC connection mobility defined like cell update and ura update. Domain Identity: - In LTE, there is only one domain identity i.e. PS domain and which is implicit no need to specify anywhere in signaling where as in 3G-RNC system there is two domain identity i.e. CS domain and PS domain identity. Because of these two identities, there was lot of signaling overhead and complexity in RRC design. Now in LTE, there is no Initial UE Message is defined because only one domain identity is there. System Broadcast Information:- In LTE, MIB includes a limited number of most frequently transmitted parameters and SIB Type 1containing the scheduling information that mainly indicates when the SI messages are transmitted where as in 3G-RNC system, MIB includes the frequently transmitted parameters was well as scheduling information. In LTE, only shared channel is defined, so UE is always listening/decoding to the radio frame at L1 and L2 layer, there is no need to define the downlink transport channel configuration in the RRC Reconfiguration message. This will reduce signaling message size effectively. All DL-SCH transport channel information is broadcasted in system information. The above point introduces another very critical feature of DRX calculation since all DL data is on the shared channel. ENB can tell the UE when to decode/listen over the radio frame. This will optimize UE power consumtion. Paging Type: - In LTE there is only one type of paging required where as in 3G-RNC system there is two type of paging defined. This is because there is no CELL_FACH and CELL_DCH state in LTE. Less signaling message in case of Reconfiguration: - In LTE there is only one reconfiguration message to reconfigure all logical, transport and physical channel where as in 3G-RNC system there are number of reconfiguration message i.e. RB reconfiguration , TRCH configuration, PHY configuration. In LTE there is no NBAP protocol, this reduces the latency of the RRC connection establishment and RB management procedure. There is no need to define URNTI, ERNTI, HRNTI, SRNTI in LTE, since there is only one shared MAC entity. In LTE, there in no need to define activation time. Because of this there are lots of synchronizing complexity in 3G-RNC systems i.e. Synchronizing Radio link procedure based on activation time, synchronizing between the various MAC entity. This reduces significantly latency during establishment and reconfiguration of radio bearers. In LTE, there in no need to specify the RRC State in RRC message. For network control mobility, there is one feature which become very important and critical i.e. CQI Reporting. CQI reporting should be fast and correct for taking decision for mobility. © Hughes Systique India Private Limited, India
  • 8.
    • There is nosignaling connection release procedure in LTE, since there is only one domain i.e. PS domain and the UE context is shared between the MME and ENB and if UE is active in ENB then it should be active in MME also. © Hughes Systique India Private Limited, India
  • 9.
    4 Architecture 4.1 RRCState UE has two RRC state • RRC_IDLE:- This state indicates that there is not signaling radio bearer is established i.e. no RRC connection is established. RRC_IDLE state can further characterized as follows o Transfer of broadcast/multicast data to UE. o A UE specific DRX may be configured by upper layers. o UE controlled mobility. o The UE:  Monitors control channels associated with the shared data channel to determine if data is scheduled for it.  Performing neighboring cell measurements and measurement reporting.  Acquires system information. • RRC_CONNECTED: - This state indicates that there is signaling radio bearer established i.e. RRC connection is established. RRC_CONNECTED state can be further characterized as follows o Transfer of unicast data to/from an UE, transfer of broadcast/multicast data to UE. o At the lower layers, the UE may configure with a UE specific DRX/DTX. o Network Control Mobility, i.e. handover and cell change order with network assistance (NACC) to GEREN. o The UE:  Monitors control channels associated with the shared data channel to determine if data is scheduled for it  Provides channel quality and feedback information.  Performing neighboring cell measurements and measurement reporting.  Acquires system information. 4.2 Signaling Radio Bearers "Signaling Radio Bearers" (SRBs) are defined as Radio Bearers (RB) that are used only for the transmission of RRC and NAS messages. More specifically, the following three SRBs are defined: SRB0 is for RRC messages using the CCCH logical channel; SRB1 is for NAS messages and for most RRC messages, all using DCCH logical channel; SRB2 is for high-priority RRC messages, using DCCH logical channel. © Hughes Systique India Private Limited, India
  • 10.
    CCCH TMUL SRB 0 DCCH TMDL AMDL SRB 1 DCCH AMUL AMDL SRB2 AMUL Figure 1 Signalling radio Bearer Configuration Figure 1 shows the SRB configuration CCCH, DCCH are the logical channel between the RRC and RLC layer. TM-UL is the transparent mode RLC entity used in uplink, UM-DL is the unacknowledgement mode RLC entity used in DL, AM –DL is the acknowledgement entity used in DL, AL-UL is the acknowledgement entity used in uplink. 4.3 RRC Functions The RRC protocol includes the following main functions: Broadcast of system information o Including NAS common information; o Information applicable to the UEs in RRC_IDLE e.g. cell (re-selection) parameters, neighbouring cell information and information (also) applicable for UEs in RRC_CONNECTED e.g. common channel configuration information. RRC Connection Control o Paging o Establishment/Modification/release of RRC Connection, including e.g. assignment/modification of UE identity (C-RNTI), establishment/modification/release of SRB1 and SRB2, access class barring; o Initial security activation, i.e. initial configuration of AS integrity protection (CP) and AS ciphering (CP, UP); o RRC connection mobility including e.g. intra-frequency and interfrequency handover, associated security handling, i.e. key and/or algorithm change, specification of RRC Context information transferred between network nodes. © Hughes Systique India Private Limited, India
  • 11.
    - - - o Establishment/modification/release ofpoint to point RBs carrying user data. o Radio configuration control including e.g. assignment/modification of ARQ configuration, HARQ configuration , DRX configuration; o QoS Control including assignment/modification of semi-persistent configuration information of DL/UL assignment/modification of parameters for UL rate control in the UE, i.e. allocation of a priority and a prioritized bit rate (PBR) for each RB. o Recovery from Radio link Failure. Inter-RAT mobility including e.g. security activation, transfer of RRC context information. Measurement configuration control and reporting: o Establishment/modification/release of measurements (e.g. Intra frequency, inter frequency and inter RAT mobility, Quality, UE internal, positioning) o Configuration and deactivation of measurement gaps; o Measurement Reporting Other functions including e.g. transfer of dedicated NAS Information and non-3GPP dedicated information, transfer of UE Radio access capability information, and support for E-UTRAN sharing (multiple PLMN identities). Multicast/Broadcast Support of self configuration and self-optimisation. 4.4 RRC Procedures 4.4.1 Paging UE EUTRAN PAGING Figure 2 Paging Procedure The purpose of paging Transmit paging information to the UE in RRC_IDLE state. To inform UEs in RRC_IDLE about the system information change. Paging message include paging records for UE which is to be paged. RRC needs to configure the one TM RLC entity over PCCH logical channel to send the paging message to the UE. © Hughes Systique India Private Limited, India
  • 12.
    4.4.1.1 Differences with3G-RNC System in Paging In 3G-RNC system, there is two type of paging is defined i.e. paging Type 1 (idle, CELL_PCH, URA_PCH) and paging Type 2 (CELL_DCH, CELL_FACH) and these paging are specific to the CN Domain. In LTE this has become simpler because there is only one domain and there is no state like CELL_PCH and URA_PCH. In LTE paging is handled in RRC_IDLE state. 4.4.2 RRC Connection establishment UE EUTRAN RRC CONNECTION REQUEST RRC CONNECTION SETUP RRC CONNECTION SETUP COMPLETE Figure 3 Successful Scenario of RRC Connection Establishment The purpose of RRC Connection establishment To establish SRB1 only. This procedure is initiated by the UE when the upper layer request the establishment of a signalling connection while UE is in RRC_IDLE state. UE sends RRC Connection Request message to ENB on SRB 0 and the US shall continue cell re-selection related measurement as well as cell-reselection evaluation. If the contention resolution of the RRC Connection Request is successful, as indicated by the lower layer, wait for RRC Connection Setup Response from ENB. Otherwise retry to send the RRC Connection Request message. ENB performs the Admission Control based on its RRM algorithm. If ENB permits the admission of the UE, ENB sends the RRC Connection Setup message to the UE. RRC Connection setup message contains all the RLC (logical channel) and MAC (transport layer) parameters to establish the SRB1. UE applies the configuration informed in RRC Connection setup message. UE enters into RRC_CONNTECTED state and stop the cell-reselection procedure. After successfully applying the configuration UE sends the RRC Connection setup complete message. Ue-identity = UE_CONTENTION_RESOLUTION_IDENTITY. Setting of UE_CONTENTION_RESOLUTION_IDENTITY © Hughes Systique India Private Limited, India
  • 13.
    - If upper layerprovides an S-TMSI. Upper layer will provide the S-TMSI if the UE is registered in the TA of the current cell. o Set Identity Type to “S-TMSI” o Set the “S-TMSI” to the value received from upper layer. Else o Set the identity type to “random number” o Draw a random value and set the “Random number” to the selected value. - UE EUTRAN RRC CONNECTION REQUEST RRC CONNECTION REJECT Figure 4 RRC connection establishment, network reject ENB can reject the RRC connection establishment based on its admission control algorithm. In this case ENB sends RRC Connection Reject message to the UE. 4.4.2.1 Difference with 3G-RNC system in RRC Connection Establishment Procedure • • • RRC Connection Request is very small in size in LTE as compared to 3GRNC. The main difference in both cases is the usage of UE identity. In LTE UE identity is used as contention resolution identity because this is first message from UE on the shared uplink channel where as in 3G RNC UE identity is the initial UE identity. In LTE many IE have been removed from RRC Connection Request message i.e. CN Domain Identity, Call type, HSPDSCH in CELL_FACH, MAC-ehs support, Access Stratum release indicator, support of F-DPCH, UE mobility state indicator, Measured result on RACH. In LTE UE identity is used as contention resolution identity. It is possible that contention failure can happen; in this case UE will try again the RRC connection request based on its timer and counter. RRC will come to know about the contention result from random access response message from peer MAC layer. In this procedure there is interaction with the MAC layer where as in 3G-RNC there is no such interaction with the MAC layer. In LTE C-RNTI is indirectly allocated by MAC layer where as in 3G-RNC system C-RNTI is allocated by the RRC layer and indicates to the MAC layer. During random access procedure MAC Layer provides T-CRNTI to the UE and UE uses this T-CRNTI as a CRNTI after successfully completion of the RRC Connection establishment procedure. © Hughes Systique India Private Limited, India
  • 14.
    • • Question • • In LTE thedefault configuration is used for the radio bearer parameters. There is no explicit configuration possible for RB where as in 3G-RNC system explicit configuration is possible. The number of default configuration in LTE is under FFS. RRC Connection Setup Complete message include the nasDedicationInfomation IE which will reduce the NAS signalling delay. In 3G-RNC system the nas information is sent via uplink direct transfer message. Why there is no UE capabilities information in RRC Connection Setup Complete message There is no START value defined in RRC Connection Setup Complete. In 3G-RNC system START value is defined for each domain. But I do not know how this is handled in the LTE. 4.4.3 RRC Connection Reconfiguration The purpose of this procedure Establish/modify/release RBs, To perform Handover To configure/modify measurements NAS dedicated information may be transferred from ENB to UE. If AS-Security is enabled then only include Mobility Control Information IE and IEs related to the RB establishment. UE EUTRAN RRC CONNECTION RECONFIGURATION RRC CONNECTION RECONFIGURATION COMPLETE Figure 5 RRC connection reconfiguration, successful © Hughes Systique India Private Limited, India
  • 15.
    UE EUTRAN RRC CONNECTION RECONFIGURATION RRCCONNECTION RECONFIGURATION FAILURE Figure 6 RRC connection reconfiguration, failure RRC Connection Reconfiguration message is used to establish one or more RBs. In this procedure following broad level IEs are included. • Measurement Configuration • Nas dedicated information. • Radio Resource Configuration. • Mobility Control information. • Security Configuration • UE Related Information. If UE successfully applied the configuration, It sends RRC Connection Reconfiguraion Complete, otherwise RRC Connection Reconfiguration Fail 4.4.3.1 Difference with 3G-RNC system in RRC Connection Reconfiguration Procedure • In LTE, the prioritized bit rate is introduced in Uplink. The UE has an uplink rate control function which manages the sharing of uplink resources between radio bearers. RRC controls the uplink rate control function by giving each bearer a priority and a prioritized bit rate (PBR). PBR is a parameter set internal to the ENodeB and is not signaled over the S1 interface as QoS parameter. The uplink rate control function ensures that the UE serves its radio bearer(s) in the following sequence: o All the radio bearer(s) in decreasing priority order up to their PBR; o All the radio bearer(s) in decreasing priority order for the remaining resources assigned by the grant NOTE: In case the PBRs are all set to zero, the first step is skipped and the radio bearer(s) are served in strict priority order: the UE maximizes the transmission of higher priority data • Since LTE is having only one state in RRC connected mode i.e. RRC_CONNECTED, that’s why the complexity is reduced significantly as compared to the 3G-RNC. • In LTE there is only one message define for the reconfiguration where as in 3G-RNC system 3 procedures are there to change the radio bearer © Hughes Systique India Private Limited, India
  • 16.
    • • • • • configurations i.e radiobearer reconfiguration, transport channel reconfiguration and physical channel reconfiguration. RB mapping Info is much simpler as compared to the 3G-RNC system. Transport channel and physical channel information IE is significantly reduced as compared to the 3G-RNC system due to use of shared transport and physical channel. There is no common and dedicated transport and physical channel define in LTE. In LTE, at RRC level only one RNTI is maintained i.e. CRNTI which is generated by MAC layer and informed to RRC Layer. In LTE, there is provision to change the security configuration using RRC Connection Reconfiguration where as in 3G-RNC system, it was handled using security mode command procedure. In LTE, RRC Connection reconfiguration can be also used to send NAS dedicated signalling to the MS to reduce the latency where as this option is not in 3G-RNC system. 4.4.4 RRC Connection Re-establishment The purpose of this procedure is re-establish the RRC connection, which involved resumption of SRB1 operation and re-activation of security. A UE in RRC_CONNECTED, for which security has been activated, may initiate the procedure in order to continue the RRC connection. The connection re-establishment succeeds only if the concerned cell is prepared i.e. has a valid UE context. In case EUTRAN accepts the re-establishment, SRB1 operation resumes while the operation of other radio bearers remains suspended. E-UTRAN applies the procedure as follows: - to reconfigure SRB1 and to resume data transfer only for this RB; - to re-activate security without changing algorithms. UE EUTRAN RRC CONNECTION RE-ESTABLISHMENT REQUEST RRC CONNECTION RE-ESTABLISHMENT RRC CONNECTION RE-ESTABLISHMENT COMPLETE Figure 7 RRC connection re-establishment, successful © Hughes Systique India Private Limited, India
  • 17.
    UE EUTRAN RRC CONNECTION RE-ESTABLISHMENT REQUEST RRCCONNECTION RE-ESTABLISHMENT REJECT Figure 8 RRC connection re-establishment, successful The UE shall initiate this procedure when security as been activated. The UE initiates the procedure when one of the following conditions is met: Upon re-entry of the service area after having detected radio link failure; Upon handover failure When lower layers detect problems, as specified in TS 36.322 [7]; 4.4.4.1 Difference with 3G-RNC system in RRC Connection Reestablishment Procedure • • In 3G-RNC System, for indicating radio link failure and lower layers failure CELL UPDATE procedure is used where as in LTE RRC Connection reestablishment procedure is used. The handling of Radio Link Failure case is still FFS. There are various proposals for handling radio link failure going on. 4.4.5 Initial Security Activation The purpose of this procedure is to activate AS security upon RRC connection establishment. ENB initiates the security mode command procedure to a UE in RRC_CONNECTED. Moreover, ENB applies the procedure as follows: When only SRB1 is established, i.e. prior to establishment of SRB2 and/ or DRBs. UE EUTRAN SECURITY MODE COMMAND SECURITY MODE COMPLETE Figure 9 Security mode command, successful © Hughes Systique India Private Limited, India
  • 18.
    UE EUTRAN SECURITY MODE COMMAND SECURITYMODE FAILURE Figure 10 Security Mode command, failure RRC Specification for LTE does not specify about the START value. The security specification is also under FFS. 4.4.6 RRC Connection Release The purpose of this procedure is to release the RRC connection, which includes the release of the signaling connection, the established EPS bearers as well as all radio resources. E-UTRAN initiates the RRC connection release procedure to a UE in RRC_CONNECTED. It is FFS if redirection can be done from E-UTRAN before security is activated. UE EUTRAN RRC CONNECTION RELEASE Figure 11 RRC connection release, successful 4.4.7 DL Information Transfer The purpose of this procedure is to transfer NAS or (tunnelled) non-3GPP dedicated information from E-UTRAN to a UE in RRC_CONNECTED. E-UTRAN initiates the DL information transfer procedure whenever there is a need to transfer NAS or non3GPP dedicated information. E-UTRAN initiates the DL information transfer procedure by sending the DL INFORMATION TRANSFER message. UE DL INFORMATION TRANSFER © Hughes Systique India Private Limited, India EUTRAN
  • 19.
    4.4.8 UL InformationTransfer The purpose of this procedure is to transfer NAS or (tunnelled) non-3GPP dedicated information from the UE to E-UTRAN. A UE in RRC_CONNECTED initiates the UL information transfer procedure whenever there is a need to transfer NAS or non-3GPP dedicated information. The UE initiates the UL information transfer procedure by sending the UL INFORMATION TRANSFER message. UE EUTRAN UL INFORMATION TRANSFER © Hughes Systique India Private Limited, India
  • 20.
    4.4.9 Handover Procedure 4.4.9.1Handover from E-UTRA to other RAT (UTRAN/GERAN/CDMA2000) UE E-UTRA MME Inter RAT AS Inter RAT NAS Decision for HO HO Required UN known Message? Relocation Request Relocation Request Ack Un known Message? HO Command HO Preparation failure Forwarding of Data 1. Mobility from EUTRA in RRC Container of ENB 2. HO From E UTRA Preparation request (CDMA 2000) in RRC Container of ENB Figure 12Protocol Message Flow between UE, ENB and MME in case of HO The purpose of this procedure is to move a UE in RRC_CONNECTED to a cell using another Radio Access Technology (RAT), e.g. GERAN, UTRA or CDMA2000 systems. The mobility from E-UTRA procedure covers both: Handover, i.e. the MOBILITY FROM E-UTRA message includes radio resources that have been allocated for the UE in the target cell and Cell change order, i.e. the MOBILITY FROM E-UTRA message may include information facilitating access of and/ or connection establishment in the target cell, e.g. system information. Cell change order is applicable only to GERAN. The mobility from E-UTRA procedure applies when signaling radio bearers are established, possibly in combination with EPS bearers. © Hughes Systique India Private Limited, India
  • 21.
    4.4.9.2 Handover Fromother RAT (UTRAN/GERAN/CDMA2000) to E-UTRA UE E-UTRA MME Inter RAT AS Inter RAT NAS Decision for HO Relocation Request Un known Message ? HO Request HO Request Ack HO Failure Un known Message ? Relocation Command Forwarding of Data RRC Connection Reconfiguration in RRC Container of other RAT HO Notify RRC Connection Reconfiguration Complete Figure 13 Protocol Message Flow between UE, ENB and MME in case of HO The purpose of this procedure is to, under the control of the network; transfer a connection between the UE and another Radio Access Network (e.g. GERAN or UTRAN) to E-UTRAN. The handover to E-UTRA procedure applies when signaling radio bearers are established, possibly in combination with (EPS) bearers. In case only signaling radio bearers are established, it is FFS if the default EPS bearer is established during handover. It is FFS if handover to E-UTRAN may be initiated while security is not activated in the other RAT. © Hughes Systique India Private Limited, India
  • 22.
    4.4.9.3 Intra HandoverA2000) to E-UTRA eNB source sector UE eNB target sector UL allocation 1. Measurement reports eNB source sector makes HO decision to move UE to a eNB target sector 2. Context data (UE RAN context + intra-eNB flag) Intra-eNB handover (proprietary) Store UE RAN context, reserve C-RNTI 3. Context confirm (new C-RNTI...) DL allocation 4. Handover command (new C-RNTI etc. + intraeNB flag) Detach from old cell and synchronize to new cell Deliver buffered and in transit packets + RLC, MAC, and HARQ context to target sector Deliver data Buffer packets from target sector Synchronisation UL allocation + TA for UE 6. Handover confirm 7. Handover completed © Hughes Systique India Private Limited, India