YubiKey の
U2F, FIDO2 実装のナカミ
U2F/FIDO2 implementation of YubiKey
Wataru Haniyama
@watahani
3 years ago…
I worked at book store
マニアックな 話します
https://developers.yubico.com/U2F/Protocol_details/Key_generation.html
Implementation of U2F Host Library
It’s interesting
looking FIDO2 overall
from U2F (^^)/
TODAY I talk about U2F
TODAY I talk about U2F
and FIDO2
using publicKey
CTAP1 Security Points
Check App ID in
Authenticator, Client, Server
Make Private Key for Each
Applications
Yubico’s Implementation U2F
https://developers.yubico.com/U2F/Protocol_details/Key_generation.html
rpId, challengerpId, clientData
CredID, Public key CredID, Public key
AttestationAttestation
Registration
clientData
Check rpId
Generate Key-pair
for rpId
RP
Hash of ClientData
{ type: “webauthn.create”
origin: “example.com”,
challenge: “xxxxxxxxx”,
tokenBinding: { status: …} }
Registration
Generate Random Nonce
RNG
Device Secret
App ID Challenge
HMAC
0 0 0 0
https://developers.yubico.com/U2F/Protocol_details/Key_generation.html
Response
Attestation Certificate
Attestation Secret
Registration
Generate Random Nonce
RNG
Nonce
App ID
App ID Challenge
Generate Application Private Key
HMAC
0 0 0 0
https://developers.yubico.com/U2F/Protocol_details/Key_generation.html
Response
Device Secret
Registration
Generate Random Nonce
RNG
Nonce
Application Private Key Application Public Key
App ID
App ID Challenge
Generate Application Private Key
HMAC
0 0 0 0
https://developers.yubico.com/U2F/Protocol_details/Key_generation.html
ECDSA P-256
Response
Device Secret
Yubico’s Implementation U2F
Generate Credential ID
Application Private Key
Application Public Key
Nonce
App ID Challenge
HMAC
0 0 0 0
Response
Device Secret
Yubico’s Implementation U2F
Generate Credential ID
HASH MAC
Application Private Key
Nonce
App ID Challenge
HMAC
0 0 0 0
Response
Device Secret
Application Public Key
Yubico’s Implementation U2F
Generate Credential ID
HASH MAC
Application Private Key
Nonce
App ID Challenge
HMAC
0 0 0 0
Nonce
Response
Device Secret
Application Public Key
Yubico’s Implementation U2F
Generate Credential ID
HASH MAC
Application Private Key
Credential ID
Nonce
App ID Challenge
HMAC
0 0 0 0
Nonce
Response
Device Secret
Application Public Key
Yubico’s Implementation U2F
Generate Credential ID
HASH MAC
Application Private Key
Credential ID
Nonce
App ID Challenge
HMAC
0 0 0 0
Nonce
Response
Device Secret
Application Public Key
U2F protocol
KeyHandle
Attestation Statement fido-u2f
Attestation Certificate
Credential ID
ECDSAP256
App ID Challenge
0 0 0 0
Response
Attestation Secret
Application Public Key
Attestation Statement fido-u2f
Attestation Certificate
Credential ID
ECDSAP256
App ID
App ID Challenge
0 0 0 0
Challenge
Client Data
Response
Attestation Secret
Application Public Key
Attestation Statement fido-u2f
Credential ID
ECDSAP256
Application Public Key
Credential ID
App ID
Challenge
App ID Challenge
Client Data
0 0 0 0
Response
Application Public Key
Attestation Certificate
Attestation Secret
Attestation Statement fido-u2f
Signing by Device Secret
Attestation Certificate
Credential ID
Attestation Signature
Application Private Key Application Public Key
ECDSAP256
Application Public Key
Credential ID
App ID
Challenge
App ID Challenge
Client Data
https://www.w3.org/TR/webauthn/#fido-u2f-attestation
0 0 0 0Attestation Secret
Attestation Statement fido-u2f
Signing by Device Secret
Attestation Certificate
Credential ID
Attestation Signature
Application Private Key Application Public Key
ECDSAP256
Application Public Key
Credential ID
App ID
Challenge
App ID Challenge
Client Data
https://www.w3.org/TR/webauthn/#fido-u2f-attestation
0 0 0 0
Certificate:
Data:
Version: 3 (0x2)
Serial Number: 305582463 (0x1236d17f)
Signature Algorithm: sha256WithRSAEncryption
Issuer: CN = Yubico U2F Root CA Serial 457200631
Validity
Not Before: Aug 1 00:00:00 2014 GMT
Not After : Sep 4 00:00:00 2050 GMT
Subject: CN = Yubico U2F EE Serial 23925734103241087
Subject Public Key Info:
Public Key Algorithm: id-ecPublicKey
Public-Key: (256 bit)
pub:
04:d3:65:a9:1e:5e:99:e0:d5:b4:39:c0:d9:af:bb:
87:f4:05:8e:47:dd:12:b1:44:ed:b1:4d:2b:33:f8:
d3:5c:15:13:e4:0d:79:f0:f9:99:ab:e2:36:71:95:
93:81:c9:dc:2b:07:85:8b:82:ac:63:47:62:04:cc:
f7:34:d6:ae:21
ASN1 OID: prime256v1
NIST CURVE: P-256
X509v3 extensions:
1.3.6.1.4.1.41482.2:
1.3.6.1.4.1.41482.1.5
1.3.6.1.4.1.45724.2.1.1:
...
Signature Algorithm: sha256WithRSAEncryption
22:1b:9b:b3:b2:72:24:f1:3e:be:a3:22:…
SHA1 Fingerprint=5C:5C:14:02:D0:9B:7D:3D:FE:C3:79:3F:C9:E6:33:49:57:81:46:C0
Attestation Secret
Signed by Yubico Root CA
Attestation Statement fido-u2f
Signing by Device Secret
Attestation Certificate
Credential ID
Attestation Signature
ECDSAP256
Application Public Key
Credential ID
App ID
Challenge
App ID Challenge
Client Data
0 0 0 0
Attestation Certificate
Response
Attestation Secret
Application Public Key
Attestation Statement fido-u2f
Signing by Device Secret
Attestation Certificate
Credential ID
ECDSAP256
Application Public Key
Credential ID
App ID
Challenge
App ID Challenge
Client Data
0 0 0 0
Response
Attestation Secret
Application Public Key
Attestation Signature Attestation Certificate
rpId, challenge, CredIDrpId, clientData
CredID, sign CredID, clientData
Authentication
CredID
CredID
sign
Kpriv
RP
Hash of ClientData
{ type: “webauthn.get”
origin: “example.com”,
challenge: “xxxxxxxxx”,
tokenBinding: { status: …} }
Authentication re-generate private key
Generate Private Key from Credential ID
Credential ID
Attestation Certificate
App ID Challenge Credential ID
HASH MACNonce
App ID
HMAC
0 0 0 0Device Secret
Attestation Secret
Authentication re-generate private key
Generate Private Key from Credential ID
Credential ID
Attestation Certificate
App ID Challenge Credential ID
HASH MACNonce
Nonce
App ID
HMAC
0 0 0 0Device Secret
Attestation Secret
Authentication re-generate private key
Generate Private Key from Credential ID
Credential ID
Attestation Certificate
App ID Challenge Credential ID
HASH MACNonce
Nonce
App ID
Application Private Key
HMAC
0 0 0 0Device Secret
Attestation Secret
Authentication verify private key
Credential ID
Attestation Certificate
App ID Challenge Credential ID
Nonce
Application Private Key
HMAC
HASH MACNonce
0 0 0 0
Application Private Key
Device Secret
Attestation Secret
Authentication verify private key
Credential ID
Attestation Certificate
App ID Challenge Credential ID
Nonce
Application Private Key
HASH MAC
HMAC
HASH MACNonce
0 0 0 0Device Secret
Attestation Secret
Authentication verify private key
Check HMAC
Credential ID
Attestation Certificate
App ID Challenge Credential ID
Nonce
Application Private Key
HASH MAC
HMAC
HASH MACNonce
0 0 0 0Device Secret
Attestation Secret
Authentication signature
Attestation Certificate
App ID Challenge Credential ID
Application Private Key
ECDSA
App ID
Challenge
0 0 0 1
Attestation Secret
Authentication signature
Attestation Certificate
App ID Challenge Credential ID
Application Private Key
ECDSA
App ID
Challenge
0 0 0 1
0 0 0 1
Attestation Secret
Authentication signature
Attestation Certificate
App ID Challenge Credential ID
Application Private Key
ECDSA
App ID
Challenge
0 0 0 1
0 0 0 1
0 0 0 0 0 0 0 1
UP
Attestation Secret
Authentication signature
Attestation Certificate
App ID Challenge Credential ID
Application Private Key
ECDSA
App ID
Challenge
0 0 0 1
Signature
0 0 0 1
Attestation Secret
Authentication signature
Attestation Certificate
App ID Challenge Credential ID
Application Private Key
ECDSA
App ID
Challenge
0 0 0 1
Signature
0 0 0 1
0 0 0 1
Attestation Secret
using publicKey
Credential ID
What’s difference
Extensions
Resident Space Space
New Security Key (FIDO2 Spec)
Attestation CertificateAAGUID 0 0 0 0
******
PIN Support
Device Secret
Attestation Secret
Extensions
Resident Space Space
PIN Support
Attestation CertificateAAGUID 0 0 0 0
******
PIN Support
Device Secret
Attestation Secret
Extensions
Resident Space Space
Resident Key
Attestation CertificateAAGUID 0 0 0 0
******
PIN Support
Device Secret
Attestation Secret
Extensions
Resident Space Space
AAGUID
Attestation CertificateAAGUID 0 0 0 0
******
PIN Support
Device Secret
Attestation Secret
Attestation Secret
Device SecretExtensions
Resident Space Space
Support CTAP2 Extensions
(hmac-secret)
Attestation CertificateAAGUID 0 0 0 0
******
PIN Support
https://fidoalliance.org/specs/fido-v2.0-id-20180227/fido-client-to-authenticator-protocol-v2.0-id-20180227.html#sctn-hmac-secret-extension
Resident Key (FIDO2 Spec)
Attestation Certificate
Credential IDApp ID
User Info
Handle
AAGUID 0 0 0 0
Resident Space Space
Extensions Device Secret
Attestation Secret
rpId, challengerpId, clientData
CredID, Public key CredID, Public key
AttestationAttestation
Registration
clientData
Check rpId
Generate Key-pair
for rpId
RP
Hash of ClientData
{ type: “webauthn.create”
origin: “example.com”,
challenge: “xxxxxxxxx”,
tokenBinding: { status: …} }
rpId, challengerpId, clientData
CredID, Public key CredID, Public key
AttestationAttestation
Registration
clientData
Check rpId
Generate Key-pair
for rpId
User Info,User Info RP
rpId, challengerpId, clientData
CredID, Public key CredID, Public key
authenticatorSelection: {
userVerification: “required“,
requireResidentKey: true,
authenticatorAttachment: “cross-platform”
}
AttestationAttestation
Registration
clientData
Check rpId
Generate Key-pair
for rpId
User Info,User Info
CTAP
RP
rpId, challengerpId, clientData
CredID, Public key CredID, Public key
authenticatorSelection: {
userVerification: “required“,
requireResidentKey: true,
authenticatorAttachment: “cross-platform”
}
AttestationAttestation
Registration
clientData
Check rpId
Generate Key-pair
for rpId
User Info,User Info
CTAP
RP
rpId, challengerpId, clientData
CredID, Public key CredID, Public key
authenticatorSelection: {
userVerification: “required“,
requireResidentKey: true,
authenticatorAttachment: “cross-platform”
}
AttestationAttestation
Registration
clientData
Check rpId
Generate Key-pair
for rpId
User Info,User Info
******
PIN
CTAP
RP
rpId, challengerpId, clientData
CredID, Public key CredID, Public key
authenticatorSelection: {
userVerification: “required“,
requireResidentKey: true,
authenticatorAttachment: “cross-platform”
}
AttestationAttestation
Registration
clientData
Check rpId
Generate Key-pair
for rpId
User Info,User Info
rpId
User Info
CredID
******
PIN
CTAP ******
PIN
Store Credential of
www.example.com ?
RP
rpId, challengerpId, clientData
CredID, Public key CredID, Public key
authenticatorSelection: {
userVerification: “required“,
requireResidentKey: true,
authenticatorAttachment: “cross-platform”
}
AttestationAttestation
Registration
clientData
Check rpId
Generate Key-pair
for rpId
User Info,User Info
rpId
User Info
CredID
******
PIN
CTAP ******
PIN
Store Credential of
www.example.com ?
RP
Registration with Resident Key
Attestation Certificate
App ID Challenge
AAGUID 0 0 0 0
Resident Space Space
Extensions Device Secret
Attestation Secret
User Info WebAuthn spec!
Registration with Resident Key
Attestation Certificate
App ID Challenge
AAGUID 0 0 0 0
Resident Space Space
Extensions Device Secret
Attestation Secret
User Info
App ID
Challenge
RNG
Nonce
Registration with Resident Key
Attestation Certificate
App ID Challenge
AAGUID 0 0 0 0
Resident Space Space
Extensions Device Secret
Attestation Secret
User Info
Credential ID
Application Public Key
App ID
Challenge
RNG
Nonce
Registration with Resident Key
Attestation Certificate
App ID Challenge
AAGUID 0 0 0 0
Resident Space Space
Extensions Device Secret
Attestation Secret
User Info
Credential ID
Application Public Key
Credential ID
App ID User Info
Registration with Resident Key
Attestation Certificate
App ID Challenge
AAGUID 0 0 0 0
Resident Space Space
Extensions Device Secret
Attestation Secret
User Info
Credential ID
App ID User Info
必須なのは User Handle のみ
Registration with Resident Key
Attestation Certificate
App ID Challenge
AAGUID 0 0 0 0
Resident Space Space
Extensions Device Secret
Attestation Secret
User Info
Credential ID
App ID User Info
必須なのは User Handle のみ
rpId, challenge, CredIDrpId, clientData
CredID, sign CredID, clientData
Hash
{ origin: “example.com”,
challenge: “xxxxxxxxx” }
Authentication
CredID
CredID
sign
Kpriv
RP
Check rpId
CredID, sign CredID, clientData
Authentication
CredID
sign
Kpriv
User Info
CredID
******
PIN
rpId
RP
rpId, challenge, CredID
Resident Key
PIN Support
rpId, clientData CredID
Optional
rpId, clientData
CredID, sign CredID, clientData
Authentication
CredID
sign
Kpriv
User Info
CredID
******
PIN
rpId
RP
rpId, challenge, CredID
[空にする]
rpId, challengerpId, clientData
CredID, sign CredID, clientData
Authentication
CredID
sign
Kpriv
User Info
CredID
******
PIN
rpId
RP
CTAP
rpId, challengerpId, clientData
CredID, sign CredID, clientData
Authentication
CredID
sign
Kpriv
User Info
CredID
******
PIN
rpId
RP
CTAP
rpId, challengerpId, clientData
CredID, sign CredID, clientData
Authentication
CredID
sign
Kpriv
User Info
CredID
******
PIN
rpId
RP
CTAP
User Info
rpId, challengerpId, clientData
CredID, sign CredID, clientData
Authentication
CredID
sign
Kpriv
User Info
CredID
******
PIN
User Info
User Info
login
rpId
RP
ユーザ情報が複数ある場合
はリスト表示される
rpId, challengerpId, clientData
CredID, sign CredID, clientData
Authentication
CredID
sign
Kpriv
User Info
CredID
******
PIN
user.id
userHandleUser Info
User Info
login
rpId
RP
rpId, challengerpId, clientData
CredID, sign CredID, clientData
Authentication
CredID
sign
Kpriv
User Info
CredID
******
PIN
user.id
userHandleUser Info
User Info
login
rpId
RP
userHandle
Kpub
Authentication
Attestation Certificate
App ID Challenge
AAGUID 0 0 0 0Extensions Device Secret
Attestation Secret
RP doesn’t send Credential ID
when id-less authentication
Credential ID
Resident Space Space
Credential ID
App ID User Info
Authentication
Attestation Certificate
App ID
AAGUID 0 0 0 0Extensions Device Secret
Attestation Secret
Authenticator list credentials for specific
AppID after User Info Verification(or
User Info Presence)
Challenge
Resident Space Space
Credential ID
App ID User Info
******
Origin bound
Stored Credentials
Authenticate
Attestation Certificate
App ID Challenge
AAGUID 0 0 0 0Extensions Device Secret
Attestation Secret
Credential ID Application Private Key
Resident Space Space
Credential ID
App ID User Info
Authenticate
Attestation Certificate
App ID Challenge
AAGUID 0 0 0 0Extensions Device Secret
Attestation Secret
Credential ID Application Private Key
Resident Space Space
Credential ID
App ID User Info
FIDO2
• Single factor Authentication
Credential Management API Support PublicKey Crypto
• 2nd Factor Authentication
WebAuthn Support both CTAP1 and CTAP2
• Multi-Factor: Passwordless + PIN or Biometric
CTAP2 Support User Info Verification
Thank you

U2F/FIDO2 implementation of YubiKey

  • 1.
    YubiKey の U2F, FIDO2実装のナカミ U2F/FIDO2 implementation of YubiKey
  • 2.
    Wataru Haniyama @watahani 3 yearsago… I worked at book store
  • 3.
  • 4.
    Implementation of U2FHost Library It’s interesting looking FIDO2 overall from U2F (^^)/
  • 5.
    TODAY I talkabout U2F
  • 6.
    TODAY I talkabout U2F and FIDO2
  • 7.
  • 8.
    CTAP1 Security Points CheckApp ID in Authenticator, Client, Server Make Private Key for Each Applications
  • 9.
  • 10.
    rpId, challengerpId, clientData CredID,Public key CredID, Public key AttestationAttestation Registration clientData Check rpId Generate Key-pair for rpId RP Hash of ClientData { type: “webauthn.create” origin: “example.com”, challenge: “xxxxxxxxx”, tokenBinding: { status: …} }
  • 11.
    Registration Generate Random Nonce RNG DeviceSecret App ID Challenge HMAC 0 0 0 0 https://developers.yubico.com/U2F/Protocol_details/Key_generation.html Response Attestation Certificate Attestation Secret
  • 12.
    Registration Generate Random Nonce RNG Nonce AppID App ID Challenge Generate Application Private Key HMAC 0 0 0 0 https://developers.yubico.com/U2F/Protocol_details/Key_generation.html Response Device Secret
  • 13.
    Registration Generate Random Nonce RNG Nonce ApplicationPrivate Key Application Public Key App ID App ID Challenge Generate Application Private Key HMAC 0 0 0 0 https://developers.yubico.com/U2F/Protocol_details/Key_generation.html ECDSA P-256 Response Device Secret
  • 14.
    Yubico’s Implementation U2F GenerateCredential ID Application Private Key Application Public Key Nonce App ID Challenge HMAC 0 0 0 0 Response Device Secret
  • 15.
    Yubico’s Implementation U2F GenerateCredential ID HASH MAC Application Private Key Nonce App ID Challenge HMAC 0 0 0 0 Response Device Secret Application Public Key
  • 16.
    Yubico’s Implementation U2F GenerateCredential ID HASH MAC Application Private Key Nonce App ID Challenge HMAC 0 0 0 0 Nonce Response Device Secret Application Public Key
  • 17.
    Yubico’s Implementation U2F GenerateCredential ID HASH MAC Application Private Key Credential ID Nonce App ID Challenge HMAC 0 0 0 0 Nonce Response Device Secret Application Public Key
  • 18.
    Yubico’s Implementation U2F GenerateCredential ID HASH MAC Application Private Key Credential ID Nonce App ID Challenge HMAC 0 0 0 0 Nonce Response Device Secret Application Public Key U2F protocol KeyHandle
  • 19.
    Attestation Statement fido-u2f AttestationCertificate Credential ID ECDSAP256 App ID Challenge 0 0 0 0 Response Attestation Secret Application Public Key
  • 20.
    Attestation Statement fido-u2f AttestationCertificate Credential ID ECDSAP256 App ID App ID Challenge 0 0 0 0 Challenge Client Data Response Attestation Secret Application Public Key
  • 21.
    Attestation Statement fido-u2f CredentialID ECDSAP256 Application Public Key Credential ID App ID Challenge App ID Challenge Client Data 0 0 0 0 Response Application Public Key Attestation Certificate Attestation Secret
  • 22.
    Attestation Statement fido-u2f Signingby Device Secret Attestation Certificate Credential ID Attestation Signature Application Private Key Application Public Key ECDSAP256 Application Public Key Credential ID App ID Challenge App ID Challenge Client Data https://www.w3.org/TR/webauthn/#fido-u2f-attestation 0 0 0 0Attestation Secret
  • 23.
    Attestation Statement fido-u2f Signingby Device Secret Attestation Certificate Credential ID Attestation Signature Application Private Key Application Public Key ECDSAP256 Application Public Key Credential ID App ID Challenge App ID Challenge Client Data https://www.w3.org/TR/webauthn/#fido-u2f-attestation 0 0 0 0 Certificate: Data: Version: 3 (0x2) Serial Number: 305582463 (0x1236d17f) Signature Algorithm: sha256WithRSAEncryption Issuer: CN = Yubico U2F Root CA Serial 457200631 Validity Not Before: Aug 1 00:00:00 2014 GMT Not After : Sep 4 00:00:00 2050 GMT Subject: CN = Yubico U2F EE Serial 23925734103241087 Subject Public Key Info: Public Key Algorithm: id-ecPublicKey Public-Key: (256 bit) pub: 04:d3:65:a9:1e:5e:99:e0:d5:b4:39:c0:d9:af:bb: 87:f4:05:8e:47:dd:12:b1:44:ed:b1:4d:2b:33:f8: d3:5c:15:13:e4:0d:79:f0:f9:99:ab:e2:36:71:95: 93:81:c9:dc:2b:07:85:8b:82:ac:63:47:62:04:cc: f7:34:d6:ae:21 ASN1 OID: prime256v1 NIST CURVE: P-256 X509v3 extensions: 1.3.6.1.4.1.41482.2: 1.3.6.1.4.1.41482.1.5 1.3.6.1.4.1.45724.2.1.1: ... Signature Algorithm: sha256WithRSAEncryption 22:1b:9b:b3:b2:72:24:f1:3e:be:a3:22:… SHA1 Fingerprint=5C:5C:14:02:D0:9B:7D:3D:FE:C3:79:3F:C9:E6:33:49:57:81:46:C0 Attestation Secret Signed by Yubico Root CA
  • 24.
    Attestation Statement fido-u2f Signingby Device Secret Attestation Certificate Credential ID Attestation Signature ECDSAP256 Application Public Key Credential ID App ID Challenge App ID Challenge Client Data 0 0 0 0 Attestation Certificate Response Attestation Secret Application Public Key
  • 25.
    Attestation Statement fido-u2f Signingby Device Secret Attestation Certificate Credential ID ECDSAP256 Application Public Key Credential ID App ID Challenge App ID Challenge Client Data 0 0 0 0 Response Attestation Secret Application Public Key Attestation Signature Attestation Certificate
  • 26.
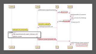
    rpId, challenge, CredIDrpId,clientData CredID, sign CredID, clientData Authentication CredID CredID sign Kpriv RP Hash of ClientData { type: “webauthn.get” origin: “example.com”, challenge: “xxxxxxxxx”, tokenBinding: { status: …} }
  • 27.
    Authentication re-generate privatekey Generate Private Key from Credential ID Credential ID Attestation Certificate App ID Challenge Credential ID HASH MACNonce App ID HMAC 0 0 0 0Device Secret Attestation Secret
  • 28.
    Authentication re-generate privatekey Generate Private Key from Credential ID Credential ID Attestation Certificate App ID Challenge Credential ID HASH MACNonce Nonce App ID HMAC 0 0 0 0Device Secret Attestation Secret
  • 29.
    Authentication re-generate privatekey Generate Private Key from Credential ID Credential ID Attestation Certificate App ID Challenge Credential ID HASH MACNonce Nonce App ID Application Private Key HMAC 0 0 0 0Device Secret Attestation Secret
  • 30.
    Authentication verify privatekey Credential ID Attestation Certificate App ID Challenge Credential ID Nonce Application Private Key HMAC HASH MACNonce 0 0 0 0 Application Private Key Device Secret Attestation Secret
  • 31.
    Authentication verify privatekey Credential ID Attestation Certificate App ID Challenge Credential ID Nonce Application Private Key HASH MAC HMAC HASH MACNonce 0 0 0 0Device Secret Attestation Secret
  • 32.
    Authentication verify privatekey Check HMAC Credential ID Attestation Certificate App ID Challenge Credential ID Nonce Application Private Key HASH MAC HMAC HASH MACNonce 0 0 0 0Device Secret Attestation Secret
  • 33.
    Authentication signature Attestation Certificate AppID Challenge Credential ID Application Private Key ECDSA App ID Challenge 0 0 0 1 Attestation Secret
  • 34.
    Authentication signature Attestation Certificate AppID Challenge Credential ID Application Private Key ECDSA App ID Challenge 0 0 0 1 0 0 0 1 Attestation Secret
  • 35.
    Authentication signature Attestation Certificate AppID Challenge Credential ID Application Private Key ECDSA App ID Challenge 0 0 0 1 0 0 0 1 0 0 0 0 0 0 0 1 UP Attestation Secret
  • 36.
    Authentication signature Attestation Certificate AppID Challenge Credential ID Application Private Key ECDSA App ID Challenge 0 0 0 1 Signature 0 0 0 1 Attestation Secret
  • 37.
    Authentication signature Attestation Certificate AppID Challenge Credential ID Application Private Key ECDSA App ID Challenge 0 0 0 1 Signature 0 0 0 1 0 0 0 1 Attestation Secret
  • 38.
  • 39.
  • 41.
    Extensions Resident Space Space NewSecurity Key (FIDO2 Spec) Attestation CertificateAAGUID 0 0 0 0 ****** PIN Support Device Secret Attestation Secret
  • 42.
    Extensions Resident Space Space PINSupport Attestation CertificateAAGUID 0 0 0 0 ****** PIN Support Device Secret Attestation Secret
  • 43.
    Extensions Resident Space Space ResidentKey Attestation CertificateAAGUID 0 0 0 0 ****** PIN Support Device Secret Attestation Secret
  • 44.
    Extensions Resident Space Space AAGUID AttestationCertificateAAGUID 0 0 0 0 ****** PIN Support Device Secret Attestation Secret
  • 45.
    Attestation Secret Device SecretExtensions ResidentSpace Space Support CTAP2 Extensions (hmac-secret) Attestation CertificateAAGUID 0 0 0 0 ****** PIN Support https://fidoalliance.org/specs/fido-v2.0-id-20180227/fido-client-to-authenticator-protocol-v2.0-id-20180227.html#sctn-hmac-secret-extension
  • 46.
    Resident Key (FIDO2Spec) Attestation Certificate Credential IDApp ID User Info Handle AAGUID 0 0 0 0 Resident Space Space Extensions Device Secret Attestation Secret
  • 47.
    rpId, challengerpId, clientData CredID,Public key CredID, Public key AttestationAttestation Registration clientData Check rpId Generate Key-pair for rpId RP Hash of ClientData { type: “webauthn.create” origin: “example.com”, challenge: “xxxxxxxxx”, tokenBinding: { status: …} }
  • 48.
    rpId, challengerpId, clientData CredID,Public key CredID, Public key AttestationAttestation Registration clientData Check rpId Generate Key-pair for rpId User Info,User Info RP
  • 49.
    rpId, challengerpId, clientData CredID,Public key CredID, Public key authenticatorSelection: { userVerification: “required“, requireResidentKey: true, authenticatorAttachment: “cross-platform” } AttestationAttestation Registration clientData Check rpId Generate Key-pair for rpId User Info,User Info CTAP RP
  • 50.
    rpId, challengerpId, clientData CredID,Public key CredID, Public key authenticatorSelection: { userVerification: “required“, requireResidentKey: true, authenticatorAttachment: “cross-platform” } AttestationAttestation Registration clientData Check rpId Generate Key-pair for rpId User Info,User Info CTAP RP
  • 51.
    rpId, challengerpId, clientData CredID,Public key CredID, Public key authenticatorSelection: { userVerification: “required“, requireResidentKey: true, authenticatorAttachment: “cross-platform” } AttestationAttestation Registration clientData Check rpId Generate Key-pair for rpId User Info,User Info ****** PIN CTAP RP
  • 52.
    rpId, challengerpId, clientData CredID,Public key CredID, Public key authenticatorSelection: { userVerification: “required“, requireResidentKey: true, authenticatorAttachment: “cross-platform” } AttestationAttestation Registration clientData Check rpId Generate Key-pair for rpId User Info,User Info rpId User Info CredID ****** PIN CTAP ****** PIN Store Credential of www.example.com ? RP
  • 53.
    rpId, challengerpId, clientData CredID,Public key CredID, Public key authenticatorSelection: { userVerification: “required“, requireResidentKey: true, authenticatorAttachment: “cross-platform” } AttestationAttestation Registration clientData Check rpId Generate Key-pair for rpId User Info,User Info rpId User Info CredID ****** PIN CTAP ****** PIN Store Credential of www.example.com ? RP
  • 54.
    Registration with ResidentKey Attestation Certificate App ID Challenge AAGUID 0 0 0 0 Resident Space Space Extensions Device Secret Attestation Secret User Info WebAuthn spec!
  • 55.
    Registration with ResidentKey Attestation Certificate App ID Challenge AAGUID 0 0 0 0 Resident Space Space Extensions Device Secret Attestation Secret User Info App ID Challenge RNG Nonce
  • 56.
    Registration with ResidentKey Attestation Certificate App ID Challenge AAGUID 0 0 0 0 Resident Space Space Extensions Device Secret Attestation Secret User Info Credential ID Application Public Key App ID Challenge RNG Nonce
  • 57.
    Registration with ResidentKey Attestation Certificate App ID Challenge AAGUID 0 0 0 0 Resident Space Space Extensions Device Secret Attestation Secret User Info Credential ID Application Public Key Credential ID App ID User Info
  • 58.
    Registration with ResidentKey Attestation Certificate App ID Challenge AAGUID 0 0 0 0 Resident Space Space Extensions Device Secret Attestation Secret User Info Credential ID App ID User Info 必須なのは User Handle のみ
  • 59.
    Registration with ResidentKey Attestation Certificate App ID Challenge AAGUID 0 0 0 0 Resident Space Space Extensions Device Secret Attestation Secret User Info Credential ID App ID User Info 必須なのは User Handle のみ
  • 60.
    rpId, challenge, CredIDrpId,clientData CredID, sign CredID, clientData Hash { origin: “example.com”, challenge: “xxxxxxxxx” } Authentication CredID CredID sign Kpriv RP Check rpId
  • 61.
    CredID, sign CredID,clientData Authentication CredID sign Kpriv User Info CredID ****** PIN rpId RP rpId, challenge, CredID Resident Key PIN Support rpId, clientData CredID Optional
  • 62.
    rpId, clientData CredID, signCredID, clientData Authentication CredID sign Kpriv User Info CredID ****** PIN rpId RP rpId, challenge, CredID [空にする]
  • 63.
    rpId, challengerpId, clientData CredID,sign CredID, clientData Authentication CredID sign Kpriv User Info CredID ****** PIN rpId RP CTAP
  • 64.
    rpId, challengerpId, clientData CredID,sign CredID, clientData Authentication CredID sign Kpriv User Info CredID ****** PIN rpId RP CTAP
  • 65.
    rpId, challengerpId, clientData CredID,sign CredID, clientData Authentication CredID sign Kpriv User Info CredID ****** PIN rpId RP CTAP User Info
  • 66.
    rpId, challengerpId, clientData CredID,sign CredID, clientData Authentication CredID sign Kpriv User Info CredID ****** PIN User Info User Info login rpId RP ユーザ情報が複数ある場合 はリスト表示される
  • 67.
    rpId, challengerpId, clientData CredID,sign CredID, clientData Authentication CredID sign Kpriv User Info CredID ****** PIN user.id userHandleUser Info User Info login rpId RP
  • 68.
    rpId, challengerpId, clientData CredID,sign CredID, clientData Authentication CredID sign Kpriv User Info CredID ****** PIN user.id userHandleUser Info User Info login rpId RP userHandle Kpub
  • 69.
    Authentication Attestation Certificate App IDChallenge AAGUID 0 0 0 0Extensions Device Secret Attestation Secret RP doesn’t send Credential ID when id-less authentication Credential ID Resident Space Space Credential ID App ID User Info
  • 70.
    Authentication Attestation Certificate App ID AAGUID0 0 0 0Extensions Device Secret Attestation Secret Authenticator list credentials for specific AppID after User Info Verification(or User Info Presence) Challenge Resident Space Space Credential ID App ID User Info ******
  • 73.
  • 74.
    Authenticate Attestation Certificate App IDChallenge AAGUID 0 0 0 0Extensions Device Secret Attestation Secret Credential ID Application Private Key Resident Space Space Credential ID App ID User Info
  • 75.
    Authenticate Attestation Certificate App IDChallenge AAGUID 0 0 0 0Extensions Device Secret Attestation Secret Credential ID Application Private Key Resident Space Space Credential ID App ID User Info
  • 76.
    FIDO2 • Single factorAuthentication Credential Management API Support PublicKey Crypto • 2nd Factor Authentication WebAuthn Support both CTAP1 and CTAP2 • Multi-Factor: Passwordless + PIN or Biometric CTAP2 Support User Info Verification
  • 77.

Editor's Notes

  • #12 RP provide AppID and challenge (appID has been verified by client) YubiKey Generate Random Nonce and calculate HMAC from AppID and Nonce using Device Secret. Generated HMAC is Application Private Key Generate public key from private key (ECDSA P-256)
  • #13 RP provide AppID and challenge (appID has been verified by client) YubiKey Generate Random Nonce and calculate HMAC from AppID and Nonce using Device Secret. Generated HMAC is Application Private Key Generate public key from private key (ECDSA P-256)
  • #14 RP provide AppID and challenge (appID has been verified by client) YubiKey Generate Random Nonce and calculate HMAC from AppID and Nonce using Device Secret. Generated HMAC is Application Private Key Generate public key from private key (ECDSA P-256)
  • #15 Calculate HMAC from Application Private Key and Nonce Concat HMAC and Nonce. It is Credential ID
  • #16 Calculate HMAC from Application Private Key and Nonce Concat HMAC and Nonce. It is Credential ID
  • #17 Calculate HMAC from Application Private Key and Nonce Concat HMAC and Nonce. It is Credential ID
  • #18 Calculate HMAC from Application Private Key and Nonce Concat HMAC and Nonce. It is Credential ID
  • #19 Credential ID is called “KeyHandle” in U2F protocol
  • #21 Attestation Statement FIDO U2F statement is defined in W3C WebAuthentication API FIDO U2F statement include signature and certificate YubiKey sign to App ID, Challenge(ClientData), Credential ID, Application public Key with Device Secret Attestation Certificate (Attestation Certificate) is pair of Device secret. Attestation Certificate is signed by Yubico Root CA.
  • #22 Attestation Statement FIDO U2F statement is defined in W3C WebAuthentication API FIDO U2F statement include signature and certificate YubiKey sign to App ID, Challenge(ClientData), Credential ID, Application public Key with Device Secret Attestation Certificate (Attestation Certificate) is pair of Device secret. Attestation Certificate is signed by Yubico Root CA.
  • #23 Attestation Statement FIDO U2F statement is defined in W3C WebAuthentication API FIDO U2F statement include signature and certificate YubiKey sign to App ID, Challenge(ClientData), Credential ID, Application public Key with Device Secret Attestation Certificate (Attestation Certificate) is pair of Device secret. Attestation Certificate is signed by Yubico Root CA.
  • #24 Attestation Statement FIDO U2F statement is defined in W3C WebAuthentication API FIDO U2F statement include signature and certificate YubiKey sign to App ID, Challenge(ClientData), Credential ID, Application public Key with Device Secret Attestation Certificate (Attestation Certificate) is pair of Device secret. Attestation Certificate is signed by Yubico Root CA.
  • #25 Attestation Statement FIDO U2F statement is defined in W3C WebAuthentication API FIDO U2F statement include signature and certificate YubiKey sign to App ID, Challenge(ClientData), Credential ID, Application public Key with Device Secret Attestation Certificate (Attestation Certificate) is pair of Device secret. Attestation Certificate is signed by Yubico Root CA.
  • #26 Attestation Statement FIDO U2F statement is defined in W3C WebAuthentication API FIDO U2F statement include signature and certificate YubiKey sign to App ID, Challenge(ClientData), Credential ID, Application public Key with Device Secret Attestation Certificate (Attestation Certificate) is pair of Device secret. Attestation Certificate is signed by Yubico Root CA.
  • #28 Authentication Credential ID include Nonce and HMAC Calculate HMAC from AppID and Nonce using Device Secret. It is Application Private Key
  • #29 Authentication Credential ID include Nonce and HMAC Calculate HMAC from AppID and Nonce using Device Secret. It is Application Private Key
  • #30 Authentication Credential ID include Nonce and HMAC Calculate HMAC from AppID and Nonce using Device Secret. It is Application Private Key
  • #31 Verify Private Key is generated on this device Calculate HMAC form Application Private Key and Nonce. If generated HMAC equals to HMAC from RP, It has been verified the private key was generated on this device.
  • #32 Verify Private Key is generated on this device Calculate HMAC form Application Private Key and Nonce. If generated HMAC equals to HMAC from RP, It has been verified the private key was generated on this device.
  • #33 Verify Private Key is generated on this device Calculate HMAC form Application Private Key and Nonce. If generated HMAC equals to HMAC from RP, It has been verified the private key was generated on this device. And AppID is correct!
  • #35 Calculate a
  • #36 U2F support only UP flag. UP: User Info Presence
  • #46 I don’t know about it...
  • #47 - Resident Key store AppID
  • #55 - Resident Key store AppID
  • #56 - Resident Key store AppID
  • #57 - Resident Key store AppID
  • #58 - Resident Key store AppID
  • #59 - Resident Key store AppID
  • #60 - Resident Key store AppID
  • #70 - Authenticate
  • #71 - Authenticate
  • #72 DEMO https://youtu.be/XjfR9cVmqJE
  • #75 Application Private Key can be re-generate from credential ID. Authenticator return signature and “User Info Handle” which identifier the RP’s User Info.
  • #76 Application Private Key can be re-generate from credential ID. Authenticator return signature and “User Info Handle” which identifier the RP’s User Info.