Embed presentation
Downloaded 14 times
































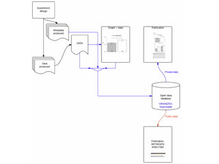
The document critiques the shortcomings of current scholarly literature and data integration, comparing it to the early web era with limited access and functionality. It discusses the importance of software infrastructure for managing, analyzing, and visualizing scientific data, highlighting tools like the Figshare API that facilitate data management and publication. The content emphasizes the need for improved standards and features in scientific communication to enhance accessibility and effectiveness.






























