Dr Michael zur Muehlen
Center for Business Process Innovation
School of Business
Stevens Institute of Technology
Hoboken, New Jersey
michael.zurmuehlen@stevens.edu
@mzurmuehlen
The Mirror and the Road Ahead
From Reactive to Predictive Process Management
2
“If it doesn’t make 

three people angry, 

it is not a process”

Beyond Reengineering (Michael Hammer, 1996)
Corollary: We tend to pay attention only after something broke
What is the Price of a Cup of Coffee?
3Source: Starbucks
What is the Value of a Coffee Lover?
4Source: Starbucks
US$ 14,000
5
6
1. Capture Best Practices
2. Reduce Complexity
3. Standardize Work
7
8
1. Specialization
2. Hierarchical Structure
3. Centralized Control
9
“Processes are actions on objects. […]
The true nature of an organization 

follows the flow of its processes.”
10
11
Case: Tropical Finance
Premise
Financial Service Provider with 5 Lines of Business
Operating in 3 Countries
Various levels of maturity across LoB, Technology, and Location
Goal: Realize efficiencies by creating one holding company, shared back-office services
Question: How do we stand up a BPM organization?
12
Where do we start?
13
Governance Method IT Support People CultureStrategic
Alignment
Process Roles and
Responsibilities
Process Design &
Modeling
Process Skills &
Expertise
Process Values &
Beliefs
Process
Improvement Plan
Decision-making
Processes
Process
Implementation &
Execution
Process Education
& Training
Process Attitudes
& Behaviors
Strategy &
Process Capability
Linkage
Process
Management
Standards
Process
Improvement &
Innovation
Process
Knowledge
Management
Leadership
Attention to
Process
Process Output
Measurement
Process Metrics &
Performance
Linkage
Process Control &
Measurement
Process
Collaboration &
Communication
Responsiveness to
Process Change
Process / Business
Architecture
Process
Management
Controls
Process Project &
Program
Management
Process
Management
Leaders
Process Social
Networks
Process
Customers &
Stakeholders
Business Process Management
Maturity
Process Design &
Modeling
Process
Implementation &
Execution
Process
Improvement &
Innovation
Process Control &
Measurement
Process Project &
Program
Management
Additional Facets

(can be considered under Method)
Business Rules 

Management
Process Data
Management
Process Taxonomy
& Ontology
Process
Standardization &
Harmonization
Initial Focus
14
Governance Method IT Support People CultureStrategic
Alignment
Process Roles and
Responsibilities
Process Design &
Modeling
Process Skills &
Expertise
Process Values &
Beliefs
Process
Improvement Plan
Decision-making
Processes
Process
Implementation &
Execution
Process Education &
Training
Process Attitudes &
Behaviors
Strategy & Process
Capability Linkage
Process Management
Standards
Process
Improvement &
Innovation
Process Knowledge
Management
Leadership Attention
to Process
Process Output
Measurement
Process Metrics &
Performance Linkage
Process Control &
Measurement
Process
Collaboration &
Communication
Responsiveness to
Process Change
Process / Business
Architecture
Process Management
Controls
Process Project &
Program
Management
Process Management
Leaders
Process Social
Networks
Process Customers &
Stakeholders
Process Design &
Modeling
Process
Implementation &
Execution
Process
Improvement &
Innovation
Process Control &
Measurement
Process Project &
Program
Management
Additional Facets

(can be considered under Method)
Business Rules 

Management
Process Data
Management
Process Taxonomy &
Ontology
Process
Standardization &
Harmonization
Business Process Management
Maturity
SharedInboundProcesses
SharedOutboundProcesses
Enabling

Processes

(e.g. Accounting)
Enabling

Processes

(e.g. IT)
Enabling

Processes

(e.g. HR)
Governing

Processes

(e.g. Strategy)
Governing

Processes

(e.g. Risk & 

Compliance)
Business Line 1
Business Line 2
Business Line 3
Problems of Procedure-Making
15
clarifying policy intent; publicizing generalizing
useful information that was formerly the possession of a few employees;
standardizing costs and man-hour requirements; and training new person-
nel by the use of procedural manuals.
Problems of Procedure-Making. The central problem in procedure-
making of any kind is how to combine experience in procedure per se with
[knowledge about and an adequate "feeling" for the operations which par-
ticular procedures govern. To hard-working operating officials, the "proce-
dural analyst" may seem an uninformed busybody he cannot possibly
know as much about the operation as those-on-the-job, it's none of his
business anyway, and if he really wants to be helpful as he says he does!
let him pitch in and help with the work that's piling up. To the inquiring
procedural analyst, in turn, operating officials may seem short-sighted, self-
centered, narrow-minded each interested only in his task of the moment
and utterly lacking in organizational perspective. Failure to solve satisfac-
torily this central problem of combining diverse outlooks has two results.
Either the procedure-making organ, if bolstered by formal authority,
promulgates procedures that are useless and often disregarded; or no pro-
cedural changes are made except through tedious evolution or violent
revolution.
Let it be admitted that the task of the procedural analyst is
frequently
3 Rules of Process Analysis
16
Don’t be Judgmental Don’t Solutionize Don’t Overstay
The Art of Writing Procedure
17
procedural by organizations doing
similar tasks? Can the job be done effectively with the present organiza-
tion or should change be recommended? If a particular method appears
efficient, can it be reconciled with stautory requirements? Is the job one
that can be done best by using ten skilled or fifteen unskilled employees?
Such are some of the questions for which answers must be found.
Intimate knowledge of the facts is essential, but hardly less important is
"writijig^up" the procedure. For this, some of the art of the playwright is
necessary, for good written procedures are rather like the script of a good
play. The "characters" must be introduced and identified, and they should
have an organic role in the production. Entrances and exits must be
planned with purpose, stage directions must be given, and so forth. Pro-
cedural materials should be brief, clear, and concise. All the tricks in the
writers' and printers' trades should be employed, for to learn their lines
quickly the players must be induced to read them. Unfortunately, proce-
dural manuals are frequently as dry and forbidding as the Sahara.
7
Procedures must be installed. Even the best-written materials do not
suffice of themselves. Educational campaigns must be undertaken, incentives
offered, sanctions devised, methods for apprehending violators worked out,
test runs made to discover "bugs," and follow-up inspections planned. All
possible devices for breaking old habits and creating new ones must be
Types of Knowledge Tasks
18
Task Type Description Context Analysis Focus Typical Labels
Gather
Obtain data, often from
multiple sources
Typically found prior to
decision tasks. Mirror
image of Inform tasks
Data sources, storage
format, transmission
medium, relevance,
currency, signal-to-noise
Receive, look up, retrieve,
ask for, request, get, etc.
Decide
Combine inputs with
business rules to either
assign outcome value or
select path of action
Often (but not always!)
precedes branching
moments in process
Input data, rules, output
data, default values
Approve, review, sign,
check, authorize,
determine, etc.
Inform
Notify process participant
of data value or decision
outcome
Often after a decision or at
the end of a process. Mirror
image of Gather tasks
Communication medium,
message format, message
timing, role of recipient
Send, email (verb), post,
etc.
Update
Persist data, change stored
values, synthesize data,
transcode/transform data
Often after a decision or at
the end of a process
Output format, default
values, data quality checks
Enter, update, save, store
Manage
Organize the work of others,
allocate resources, ensure
process progress
Meta-tasks that remind
participants to act, chase
external parties for data,
and handle escalations
Affected process
performance metrics,
efficacy of management
actions
Remind, chase, assign,
staff (verb), monitor
Suggestions for Process Improvement
19
Task Type Description Context Example
Eliminate
Remove an element from the
process
Identify wasteful tasks, redundant
or irrelevant information
Eliminate a participant from the
process, eliminate a task,
eliminate a data element
Reduce
Reduce the weight of a process
element
Identify things that are currently
mandatory that could be made
optional. Reduce dependencies
on outside parties, data sources
Create triage points, move from
mandatory controls to statistical
sampling, bring data sources in-
house
Increase Strengthen a process element
Increase the weight of value-
adding process elements
Allow real-time monitoring by the
process customer
Create Create new process elements
Add processes, tasks, resources,
information where they can add
value to the business
Create new contact channel that
enables self-service by the
customer
Modeled after Blue Ocean Strategy: Mauborgne, Kim (2004)
Takeaways
Building maturity involves many moving parts
Technologists sprint faster, but business people run longer
Interesting things (e.g., architecture) may not be useful (at first)
You don’t know your gaps until you’ve analyzed your first process
Be nice
Process analysis is not a tribunal
Your job is to show understanding, and a path forward
Your sources are your target adopters. Don’t lose them.
Simple heuristics make us smarter
Adopt language of business
Then make it simpler
You can teach ERIC in 5 minutes. Try that with Six Sigma.
20
21
Case: Redesign the Redesigners
Premise
Global Fortune 500 Investment Bank
Scrutiny of Back-office Operations: Want to be like an industrial enterprise
Process is one pillar of the Industrialization effort
Goal: Embed BPM in the Culture of the Organization
Question: Tool is selected, what do we do now?
22
Progress and Reality
23
Core Team

Chartered
Tool

Selected
Governance

Designed
Design Group
Chartered
Pilot Projects
Started
BPM Training 

Roll-Out
Design Group
Starts Work
Training As
SPOC
BPM Team
Reorganized

(again)
Design Group
Reorganized

(again)
First
Processes
Automated
IT launches
Enterprise
Task Service
BPM Training
Part of
Academy
Design Group
Reorganized
BPM Team
Reorganized
10,000
Models in
Repository
IT resists
Process
Automation
Car Insurance
Claim Validation
Document
Completeness
Fraud Likelihood
Insurant Claim
History Evaluation
Claim Reliability
Fault Calulation
Insurance
Coverage
Decision
Amount of
Damage
Exception
Applicability
Police
Reports
DMV
Accident
Report
Former
Claim
Reliability
Claims per
Year
Coverage
Limit
Claim Report
Medical
Report
Premium
Payments
Insurant
Negligence
Car
Condition
Counterparty
Negligence
Road
Condition
Weather
Conditions
Fig. 18: Example of an insurance claim as a combination of layering and clustering
(hybrid structured) decision model
24
Beware of Shiny New Objects
First Mover Dilemma
25
Core Team

Chartered
Tool

Selected
Governance

Designed
Design Group
Chartered
Pilot Projects
Started
BPM Training 

Roll-Out
Design Group
Starts Work
Training As
SPOC
BPM Team
Reorganized
Design Group
Reorganized
First
Processes
Automated
IT launches
Enterprise
Task List
Decision
Modeling
Starts
8 mio
Decisions/Day
Automated
Business
Rule Project
Starts
Rules
Platform
Changed
DMN Training

Roll-Out
IT launches
Decision
Service
Decision
Projects
Launched
BPM Training
Part of
Academy
Design Group
Reorganized
BPM Team
Reorganized
10,000
Models in
Repository
IT resists
Process
Automation
26
Agility
27
Beware of Shiny New Objects
3
Process Analytics without a Process
28
College Admissions from a Process Perspective
College Admissions is a highly manual process
Think: Commercial Sales/Customer Relationship Management
Prospect > Qualified Prospect > Applicant > Admit > Student > Alumni
Highly dependent on external (often dirty) data sources
Applicant Data (self-provided)
Test Scores
Letters of Reference
Transcripts
Every Applicant is a Process Instance
Lots of exceptions, manual intervention
We just graduated from the “Excel and PDF over Email” age
Different Stakeholders have different objectives (Quality, Revenue, Reputation)
29
30
Reactive Process Management
Starting with the 

Rear View Mirror
How many applicants did apply last semester?
Metric: Applications
How many applicants did we admit?
Metric: Selectivity
How many new students enrolled?
Metric: Yield
Not as easy as it seems…
…how to count applications to multiple programs?
…how to count redirected applications?
…how to count dual degrees?
Agreement on measurements more important than technology
31
32
Real-Time Process Management
Beginning to Look Ahead
Which applicants are currently in the system?
Real-time Pipeline
What is the current selectivity level?
Real-time Admission Decisions
Will we meet enrollment targets?
Predicted Yield
33
Process Analytics without a Process
34
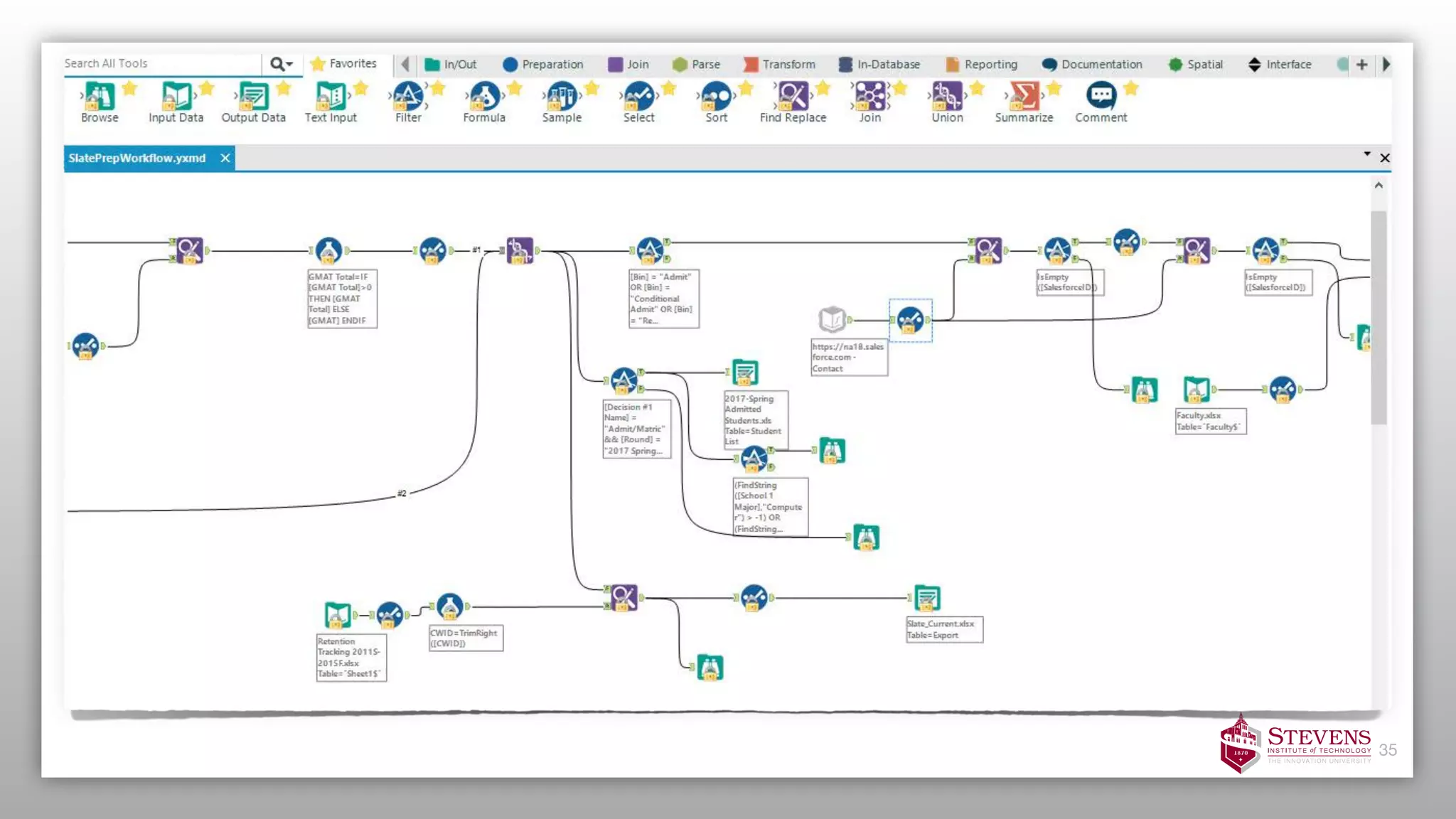
Process Analytics without a Process
7
35
36
37
Predictive Process Management
What We Need BPM For
How quickly are we responding to applications?
Cycle Times / Queue Depths
Which outbound messages affect yield?
Process Personalization
How far can we raise our admission standards this year?
Process Optimization*
* requires magic pixie dust
38
Understand the Process before the Process
39
Student
enrolls
Admit is
nurtured
Applicant is
admitted
Application
is reviewed
Application is
completed
Applicant is
rejected
Building Prediction Models
40
What the Challenge Comes Down To
Want to understand the behavior of process participants
But: They are often not aware they are part of a process
Therefore: Create Transparency about the Process and their Role
Note: This does not mean “make them BPMN experts”
Want to influence the behavior of process participants
But: Incentive systems are difficult to unearth
Externally: Experiment, measure, experiment, measure (changing 1 parameter at a time)
Internally: Show success. Explain connections. Be patient.
41
Example: Operational Excellence
42
Takeaways
Process Analytics starts with asking business questions - need agreement on metrics
Historical (retrospective) analytics
Reports, KPIs
Use Process Mining if you don’t have a model (or even if you do)
Real-time Analytics
Dashboards, BI-type environments
Need to understand decision-making: Synced with Reporting Cycle?
Use Business Rules (IFTTT) to effect actions
Predictive Analytics
Holy Grail
Need lots of historical data to build and test models
Tools of choice: Simulation, Machine Learning, Optimization
43

From Reactive to Predictive Process Management

  • 1.
    Dr Michael zurMuehlen Center for Business Process Innovation School of Business Stevens Institute of Technology Hoboken, New Jersey michael.zurmuehlen@stevens.edu @mzurmuehlen The Mirror and the Road Ahead From Reactive to Predictive Process Management
  • 2.
    2 “If it doesn’tmake 
 three people angry, 
 it is not a process”
 Beyond Reengineering (Michael Hammer, 1996) Corollary: We tend to pay attention only after something broke
  • 3.
    What is thePrice of a Cup of Coffee? 3Source: Starbucks
  • 4.
    What is theValue of a Coffee Lover? 4Source: Starbucks US$ 14,000
  • 5.
  • 6.
    6 1. Capture BestPractices 2. Reduce Complexity 3. Standardize Work
  • 7.
  • 8.
    8 1. Specialization 2. HierarchicalStructure 3. Centralized Control
  • 9.
    9 “Processes are actionson objects. […] The true nature of an organization 
 follows the flow of its processes.”
  • 10.
  • 11.
  • 12.
    Premise Financial Service Providerwith 5 Lines of Business Operating in 3 Countries Various levels of maturity across LoB, Technology, and Location Goal: Realize efficiencies by creating one holding company, shared back-office services Question: How do we stand up a BPM organization? 12
  • 13.
    Where do westart? 13 Governance Method IT Support People CultureStrategic Alignment Process Roles and Responsibilities Process Design & Modeling Process Skills & Expertise Process Values & Beliefs Process Improvement Plan Decision-making Processes Process Implementation & Execution Process Education & Training Process Attitudes & Behaviors Strategy & Process Capability Linkage Process Management Standards Process Improvement & Innovation Process Knowledge Management Leadership Attention to Process Process Output Measurement Process Metrics & Performance Linkage Process Control & Measurement Process Collaboration & Communication Responsiveness to Process Change Process / Business Architecture Process Management Controls Process Project & Program Management Process Management Leaders Process Social Networks Process Customers & Stakeholders Business Process Management Maturity Process Design & Modeling Process Implementation & Execution Process Improvement & Innovation Process Control & Measurement Process Project & Program Management Additional Facets
 (can be considered under Method) Business Rules 
 Management Process Data Management Process Taxonomy & Ontology Process Standardization & Harmonization
  • 14.
    Initial Focus 14 Governance MethodIT Support People CultureStrategic Alignment Process Roles and Responsibilities Process Design & Modeling Process Skills & Expertise Process Values & Beliefs Process Improvement Plan Decision-making Processes Process Implementation & Execution Process Education & Training Process Attitudes & Behaviors Strategy & Process Capability Linkage Process Management Standards Process Improvement & Innovation Process Knowledge Management Leadership Attention to Process Process Output Measurement Process Metrics & Performance Linkage Process Control & Measurement Process Collaboration & Communication Responsiveness to Process Change Process / Business Architecture Process Management Controls Process Project & Program Management Process Management Leaders Process Social Networks Process Customers & Stakeholders Process Design & Modeling Process Implementation & Execution Process Improvement & Innovation Process Control & Measurement Process Project & Program Management Additional Facets
 (can be considered under Method) Business Rules 
 Management Process Data Management Process Taxonomy & Ontology Process Standardization & Harmonization Business Process Management Maturity SharedInboundProcesses SharedOutboundProcesses Enabling
 Processes
 (e.g. Accounting) Enabling
 Processes
 (e.g. IT) Enabling
 Processes
 (e.g. HR) Governing
 Processes
 (e.g. Strategy) Governing
 Processes
 (e.g. Risk & 
 Compliance) Business Line 1 Business Line 2 Business Line 3
  • 15.
    Problems of Procedure-Making 15 clarifyingpolicy intent; publicizing generalizing useful information that was formerly the possession of a few employees; standardizing costs and man-hour requirements; and training new person- nel by the use of procedural manuals. Problems of Procedure-Making. The central problem in procedure- making of any kind is how to combine experience in procedure per se with [knowledge about and an adequate "feeling" for the operations which par- ticular procedures govern. To hard-working operating officials, the "proce- dural analyst" may seem an uninformed busybody he cannot possibly know as much about the operation as those-on-the-job, it's none of his business anyway, and if he really wants to be helpful as he says he does! let him pitch in and help with the work that's piling up. To the inquiring procedural analyst, in turn, operating officials may seem short-sighted, self- centered, narrow-minded each interested only in his task of the moment and utterly lacking in organizational perspective. Failure to solve satisfac- torily this central problem of combining diverse outlooks has two results. Either the procedure-making organ, if bolstered by formal authority, promulgates procedures that are useless and often disregarded; or no pro- cedural changes are made except through tedious evolution or violent revolution. Let it be admitted that the task of the procedural analyst is frequently
  • 16.
    3 Rules ofProcess Analysis 16 Don’t be Judgmental Don’t Solutionize Don’t Overstay
  • 17.
    The Art ofWriting Procedure 17 procedural by organizations doing similar tasks? Can the job be done effectively with the present organiza- tion or should change be recommended? If a particular method appears efficient, can it be reconciled with stautory requirements? Is the job one that can be done best by using ten skilled or fifteen unskilled employees? Such are some of the questions for which answers must be found. Intimate knowledge of the facts is essential, but hardly less important is "writijig^up" the procedure. For this, some of the art of the playwright is necessary, for good written procedures are rather like the script of a good play. The "characters" must be introduced and identified, and they should have an organic role in the production. Entrances and exits must be planned with purpose, stage directions must be given, and so forth. Pro- cedural materials should be brief, clear, and concise. All the tricks in the writers' and printers' trades should be employed, for to learn their lines quickly the players must be induced to read them. Unfortunately, proce- dural manuals are frequently as dry and forbidding as the Sahara. 7 Procedures must be installed. Even the best-written materials do not suffice of themselves. Educational campaigns must be undertaken, incentives offered, sanctions devised, methods for apprehending violators worked out, test runs made to discover "bugs," and follow-up inspections planned. All possible devices for breaking old habits and creating new ones must be
  • 18.
    Types of KnowledgeTasks 18 Task Type Description Context Analysis Focus Typical Labels Gather Obtain data, often from multiple sources Typically found prior to decision tasks. Mirror image of Inform tasks Data sources, storage format, transmission medium, relevance, currency, signal-to-noise Receive, look up, retrieve, ask for, request, get, etc. Decide Combine inputs with business rules to either assign outcome value or select path of action Often (but not always!) precedes branching moments in process Input data, rules, output data, default values Approve, review, sign, check, authorize, determine, etc. Inform Notify process participant of data value or decision outcome Often after a decision or at the end of a process. Mirror image of Gather tasks Communication medium, message format, message timing, role of recipient Send, email (verb), post, etc. Update Persist data, change stored values, synthesize data, transcode/transform data Often after a decision or at the end of a process Output format, default values, data quality checks Enter, update, save, store Manage Organize the work of others, allocate resources, ensure process progress Meta-tasks that remind participants to act, chase external parties for data, and handle escalations Affected process performance metrics, efficacy of management actions Remind, chase, assign, staff (verb), monitor
  • 19.
    Suggestions for ProcessImprovement 19 Task Type Description Context Example Eliminate Remove an element from the process Identify wasteful tasks, redundant or irrelevant information Eliminate a participant from the process, eliminate a task, eliminate a data element Reduce Reduce the weight of a process element Identify things that are currently mandatory that could be made optional. Reduce dependencies on outside parties, data sources Create triage points, move from mandatory controls to statistical sampling, bring data sources in- house Increase Strengthen a process element Increase the weight of value- adding process elements Allow real-time monitoring by the process customer Create Create new process elements Add processes, tasks, resources, information where they can add value to the business Create new contact channel that enables self-service by the customer Modeled after Blue Ocean Strategy: Mauborgne, Kim (2004)
  • 20.
    Takeaways Building maturity involvesmany moving parts Technologists sprint faster, but business people run longer Interesting things (e.g., architecture) may not be useful (at first) You don’t know your gaps until you’ve analyzed your first process Be nice Process analysis is not a tribunal Your job is to show understanding, and a path forward Your sources are your target adopters. Don’t lose them. Simple heuristics make us smarter Adopt language of business Then make it simpler You can teach ERIC in 5 minutes. Try that with Six Sigma. 20
  • 21.
  • 22.
    Premise Global Fortune 500Investment Bank Scrutiny of Back-office Operations: Want to be like an industrial enterprise Process is one pillar of the Industrialization effort Goal: Embed BPM in the Culture of the Organization Question: Tool is selected, what do we do now? 22
  • 23.
    Progress and Reality 23 CoreTeam
 Chartered Tool
 Selected Governance
 Designed Design Group Chartered Pilot Projects Started BPM Training 
 Roll-Out Design Group Starts Work Training As SPOC BPM Team Reorganized
 (again) Design Group Reorganized
 (again) First Processes Automated IT launches Enterprise Task Service BPM Training Part of Academy Design Group Reorganized BPM Team Reorganized 10,000 Models in Repository IT resists Process Automation
  • 24.
    Car Insurance Claim Validation Document Completeness FraudLikelihood Insurant Claim History Evaluation Claim Reliability Fault Calulation Insurance Coverage Decision Amount of Damage Exception Applicability Police Reports DMV Accident Report Former Claim Reliability Claims per Year Coverage Limit Claim Report Medical Report Premium Payments Insurant Negligence Car Condition Counterparty Negligence Road Condition Weather Conditions Fig. 18: Example of an insurance claim as a combination of layering and clustering (hybrid structured) decision model 24 Beware of Shiny New Objects
  • 25.
    First Mover Dilemma 25 CoreTeam
 Chartered Tool
 Selected Governance
 Designed Design Group Chartered Pilot Projects Started BPM Training 
 Roll-Out Design Group Starts Work Training As SPOC BPM Team Reorganized Design Group Reorganized First Processes Automated IT launches Enterprise Task List Decision Modeling Starts 8 mio Decisions/Day Automated Business Rule Project Starts Rules Platform Changed DMN Training
 Roll-Out IT launches Decision Service Decision Projects Launched BPM Training Part of Academy Design Group Reorganized BPM Team Reorganized 10,000 Models in Repository IT resists Process Automation
  • 26.
  • 27.
    27 Beware of ShinyNew Objects
  • 28.
  • 29.
    College Admissions froma Process Perspective College Admissions is a highly manual process Think: Commercial Sales/Customer Relationship Management Prospect > Qualified Prospect > Applicant > Admit > Student > Alumni Highly dependent on external (often dirty) data sources Applicant Data (self-provided) Test Scores Letters of Reference Transcripts Every Applicant is a Process Instance Lots of exceptions, manual intervention We just graduated from the “Excel and PDF over Email” age Different Stakeholders have different objectives (Quality, Revenue, Reputation) 29
  • 30.
  • 31.
    Starting with the
 Rear View Mirror How many applicants did apply last semester? Metric: Applications How many applicants did we admit? Metric: Selectivity How many new students enrolled? Metric: Yield Not as easy as it seems… …how to count applications to multiple programs? …how to count redirected applications? …how to count dual degrees? Agreement on measurements more important than technology 31
  • 32.
  • 33.
    Beginning to LookAhead Which applicants are currently in the system? Real-time Pipeline What is the current selectivity level? Real-time Admission Decisions Will we meet enrollment targets? Predicted Yield 33
  • 34.
    Process Analytics withouta Process 34 Process Analytics without a Process 7
  • 35.
  • 36.
  • 37.
  • 38.
    What We NeedBPM For How quickly are we responding to applications? Cycle Times / Queue Depths Which outbound messages affect yield? Process Personalization How far can we raise our admission standards this year? Process Optimization* * requires magic pixie dust 38
  • 39.
    Understand the Processbefore the Process 39 Student enrolls Admit is nurtured Applicant is admitted Application is reviewed Application is completed Applicant is rejected
  • 40.
  • 41.
    What the ChallengeComes Down To Want to understand the behavior of process participants But: They are often not aware they are part of a process Therefore: Create Transparency about the Process and their Role Note: This does not mean “make them BPMN experts” Want to influence the behavior of process participants But: Incentive systems are difficult to unearth Externally: Experiment, measure, experiment, measure (changing 1 parameter at a time) Internally: Show success. Explain connections. Be patient. 41
  • 42.
  • 43.
    Takeaways Process Analytics startswith asking business questions - need agreement on metrics Historical (retrospective) analytics Reports, KPIs Use Process Mining if you don’t have a model (or even if you do) Real-time Analytics Dashboards, BI-type environments Need to understand decision-making: Synced with Reporting Cycle? Use Business Rules (IFTTT) to effect actions Predictive Analytics Holy Grail Need lots of historical data to build and test models Tools of choice: Simulation, Machine Learning, Optimization 43