SYSTEM FLOW CHART
Case

CASE – Sales Order Processing

In a company, there are five departments present include :

Sales order processing

Credit

Finished goods

Shipping

Billing

Accounts Receivable

Sales Order Dept

Two copies of the Purchase order is received by the Sales order department from the Customer.

Credit

It is forwarded to the Credit Department for credit checking.

The PO after it is checked and okayed becomes Approved PO and is sent back to the Sales order Dept.

Sales Order Dept

Five copies of Sales Order is prepared.

The first copy of the SO is sent to the customer as acknowledgment

The fifth copy of the SO and the first copy of the PO is filed in the Sales order Dept in numerical order (by SO)

Finished Goods

The second and third copy of the SO is sent to the Finished Goods to check inventory

After inventory check is over and okayed the SO becomes Approved SO

The second copy of the ASO is posted in the Inventory Ledger and is then filed in the Finished Goods dept

Shipping Dept

The fourth copy of SO is merged with the ASO in the Shipping Dept

Three copies of Bill of Lading is prepared

The third copy of B/L is sent along with the goods

The second copy of B/L and the third copy of ASO is filed in numerical order in the Shipping Dept

Billing Dept
The second copy of the APO is sent to the Billing Dept

The first copy of the B/L and the fourth copy of ASO is merged with the APO in the Billing Dept

Three copies of Sales Invoice is prepared in the Billing Dept.

The information is posted in the Sales Journal

The first copy of SI is sent to the Customer as acknowledgement

The third copy of SI, first copy of B/L, fourth copy of ASO, second copy of APO is filed in numerical order in the Billing
dept

A/c Receivable Dept

The second copy of SI is sent to the A/c Receivables dept and posted in the A/R Ledger

The SI is then filed in the A/R dept in numerical order
 BA 9125 MANAGEMENT INFORMATION SYSTEM

     INTRODUCTION

     MANAGEMENT INFORMATION SYSTEM




A MIS is

     an user integrated user-machine system

     to providing information

     to support Operations, Management Analysis and Decision Making functions in an organisation

The SYSTEM utilizes

     Computer hardware and software

     Manual procedures

     Models for Analysis, Planning, Control and Decision Making

     And a Database

     COMPUTER BASED
      INFORMATION SYSTEMS (CBIS)

     Office Automation Systems (OAS)

     Transaction Processing Systems (TPS)

     Management Information Systems(MIS)

     Decision Support System ( DSS )

     Expert System ( ES )

     Executive Information System ( EIS ) /

           Executive Support System ( ESS )

     Knowledge Management (KM )
 Inputs – Processes - Outputs




 Evolution of Information System

 Evolutionary view




 Evolution of Information System   Contd


 Contingency view




 THREE LEVELS OF MANAGEMENT

 STRATEGIC            - BEYOND ONE YEAR

       Company Diversification

       New Product introduction

       Mergers

       Acquisitions

       Fund flow, Capital Management

 TACTICAL           - LESS THAN ONE YEAR

       Plant Layout

       Budgeting

       Cash flow management

       Working capital

       Labour relations

 THREE LEVELS OF MANAGEMENT Contd

 OPERATIONAL - DAY TO DAY DECISIONS

       Variance Analysis

       Controls

       Target achievements

       Inventory status

       Cash on hand




 Levels of Management




 Information Requirements




 3 Strategies using which users define Information Scharer (1981)

 KITCHEN SINK STRATEGY

        Users throws everything into the requirement definition – overstatement of needs such as over
         abundance of reports, reflects lack of experience

        SMOKE SCREEN STRATEGY

        Sets up a smoke screen by requesting for several system features of which 1 or 2 is needed

        SAME THING

        Indicates users’ laziness, lack of knowledge, analyst little chance of succeeding, only user can fully
         understand and discover the real needs and problems

•   What is a System ?

•   CHARACTERISTICS OF A SYSTEM

•   SYSTEMS TRANSFORMS INPUT TO OUTPUT

•   SYSTEMS ARE INTERDISCIPLINARY

•   SYSTEMS ARE HOLISTIC
•   SYSTEMS ARE DIFFERENTIATED

•   SYSTEMS ARE SYNERGISTIC

•   SYSTEMS ARE HIERARCHICAL

•   SYSTEMS MUST BE REGULATED

•   SYSTEMS MUST BE GOAL ORIENTED

•   IT is inextricably intertwined
    with business

•   Technology is an expected way to conduct business

•   Organizations are looking to apply technology to streamline existing processes

•   Organizations are also looking to create new opportunities which are a source of competitive advantage

•   McFarlan’s & McKenney Strategic Grid (1983)

•




•           Support - uses IT primarily for support activities, such as payroll processing

•   Turnaround - not heavily dependent upon IT at present, but may look to IT to improve competitive posture in
    the market

•   Factory - may use IT heavily for day-to-day operations, but IT not viewed as a competitive advantage

•   Strategic - dependent now and in the future on IT for the performance of day-to-day operations and for
    competitive advantage
•   Systems Analysis and Design

•   Systems Analysis and System Design

•   System Analysis

       •   is the study of a current business system and its problem
•   the definition of business needs and requirements

            •   and the evaluation of alternative solutions

    •   Systems Analysis and System Design

    •   System Design

            •   is the general and detailed specification of a computer based solution that was selected during systems
                analysis

            •   Design specifications are typically sent to computer programmers for systems implementation

    •   System Analysis

    •   Analysis is the opposite of Synthesis

    •   A synthetic process builds the whole out of parts

        whereas

    •   An analytic process identifies the parts of the whole the components of a system

            •   Where is creativity required more?

            •   Is it during systems analysis or during systems design

    •   Business People & Computer Programmers

    •   Business People

            •   Define the applications and problems to be solved by the computer

    •   Computer Programmers

            •   and technicians apply the technology to well defined applications and problems

Presently with IT explosion

Business Users do not fully understand the capabilities and limitations of modern computer technology

        The potential of computers is not fully or even adequately realised in most business

    •   Business People & Computer Programmers

Computer Professionals – it is becoming increasingly difficult to keep up with new technological developments.

        They do not understand the business application they are trying to computerize.

  Business Users          GAP         Computer Professionals

    •   System Analyst

    •   The systems analyst is a key person analyzing the business, identifying opportunities for improvement, and
        designing information systems to implement these ideas.
•   It is important to understand and develop through practice the skills needed to successfully design and
        implement new information systems.

    •   System Analyst

    •   studies the problems and needs of an organisation

    •   to determine how people, methods and computer technology can best accomplish improvements for the
        business

    •   when computer technology is used the analyst is responsible for the efficient capture of data from its business
        source, the flow of that data to the computer, the processing and storage of that data by the computer and the
        flow of useful and timely information back to business users

    •   “How you gather, manage, and use information will determine whether you win or lose”

                         - Bill Gates

    •   People with whom the Analyst must work with

   As facilitators of system development the analyst must work with many types of people, both technical and non
technical. The joint efforts of these professionals as coordinated by the analysts will result in successful computer
applications




    •   Key Ideas

    •   Many failed systems were abandoned because analysts tried to build wonderful systems without understanding
        the organization.

    •   The primarily goal is to create value for the organization.

    •   Synonyms for Systems Analyst

    •   Systems Designer

    •   Systems Engineer

    •   Systems Consultant

    •   Management Consultant
•   Operations Analyst

•   Information Analyst

•   Data Analyst

•   Business Analyst

•   Levels of an Analyst

•   Lead Analyst

•   Senior Analyst

•   Analyst

•   Junior Analyst

•   Analyst Trainee

•   Characteristics of an Analyst

•   An IT person

        •     Knowledge of Software

        •     Knowledge of Hardware

        •     Knowledge of Technology

        •     Knowledge of Processes and Procedures

        •     An HR person

        •     Good communicator

        •     Good in Public relations

        •     Positive attitude, Assertive personality with problem solving and conflict resolution skills

•   THE SYSTEMS DEVELOPMENT LIFE CYCLE

•

•   Major Attributes of the Life Cycle

•   The project --

        •     Moves systematically through phases where each phase has a standard set of outputs

        •     Produces project deliverables

        •     Uses deliverables in implementation

        •     Results in actual information system
•    Uses gradual refinement

•   Project Phases

•   Planning (Why build the system? How should the team go about building it?)

•   Analysis (Who uses system, what will it do, where and when will the system be used?)

•   Design (How will the system work?)

•   Implementation (System delivery)

•   Planning

•   Identifying business value

•   Analyze feasibility

•   Develop work plan

•   Staff the project

•   Control and direct project

•   Analysis

•   Analysis strategy

•   Gathering business requirements

•   Requirements definition use cases

•   Process modeling

•   Data modeling

•   Design

•   Design selection

•   Architecture design

•   Interface design

•   Data storage design

•   Program design

•   Implementation

•   Construction

        •    Program building

        •    Program and system testing
•   Installation

           •   Conversion strategy

           •   Training plan

           •   Support plan

SYSTEM DEVELOPMENT LIFE CYCLE




   •   Processes and Deliverables




   •   Systems Development Life Cycle

   •   Project Planning

   •   System Analysis

   •   System Design

   •   Construction
•   Integration and Testing

•   Installation

•   Operation & Maintenance

•   SDLC Phases

•   Project Planning

        •   Put project in context

        •   Small part of a much larger system?

        •   New system or modify old?

•   System Analysis

        •   Define user requirements

        •   Analyze tasks

        •   Develop specifications

•   System Design - Define the system to be built

        •   Logical design

        •   Physical design

•   SDLC Phases (continued)

•   Construction

        •   Write (or buy) the code

•   Integration and Testing

        •   Unit testing, system testing, acceptance testing

•   Installation

        •   Testing, training, conversion

•   Operations & Maintenance

        •   Put into production

        •   Fix bugs, add facilities

•   SYSTEM DEVELOPMENT METHODOLOGIES

•

•   What Is a Methodology?
•   A formalized approach to implementing the SDLC

            •   A series of steps and deliverables

    •   Methodology Categories

            •   Process-Centered

            •   Data-Centered

            •   Structured Design

            •   Rapid Application Development

            •   Agile Development

            •   Object-Oriented

    •   Waterfall Development Methodology




    •   Consists of a set of phases that a project progresses through in a sequential order.

    •   Each phase must be completed before the project can progress to the next phase.

    •   At the end of each phase is some form of gateway, usually a formal review where that decision is made.

    •   There is no overlap between phases.

    •   Straight forward, simple to understand and use.

    •   Deliverables are frozen at the end of each phase and server as the baseline for the following phases.

    •   You do not see the software until the end of the project (big bang software development).

    •   Changes are not supposed to happen or are limited or are tightly controlled.

    •   Strengths of the Waterfall Model

       We can see that the waterfall model has many strengths when applied to a project for which it is well suited.
Some of these strengths are:
•   The model is well known by nonsoftware customers and end-users (it is often used by other organizations to
    track nonsoftware projects)

•   It tackles complexity in an orderly way, working well for projects that are well understood but still complex.

•   It is easy to understand, with a simple goal – to complete required activities.

•   It is easy to use as development proceeds one phase after another.

•   It provides structure to a technically weak or inexperienced staff.

•   It provides requirements stability.

•   It provides a template into which methods for analysis, ,design, code, test and support can be placed.

•   Strengths of the Waterfall Model contd

•   It works well when quality requirements dominate cost and schedule requirements.

•   It allows for tight control by project management.

•   When correctly applied, defects may be found early, when they are relatively inexpensive to fix.

•   It is easy for the project manager to plan and staff.

•   It allows staff who have completed their phase activities to be freed up for other projects.

•   It defines quality control procedures. Each deliverable is reviewed as it is completed. The team uses procedure
    to determine the quality of the system.

•   Its milestones are well understood.

•   It is easy to track the progress of the project using a timeline or Gantt Chart – the completion of each phased is
    used as a milestone.

•   Weaknesses of the Waterfall model

    We can also note weakness of the model when it is applied to a project for which it is not well suited:

•   It has an inherently linear sequential nature – any attempt to go back two or more phases to correct a problem
    or deficiency results in major increases in cost and schedule.

•   It does not handle the reality of iterations among phases that are so common in software development because
    it is modeled after a conventional hardware engineering cycle.

•   It doesn’t reflect the problem – solving nature of software development. Phases are tied rigidly to activities, not
    how people or teams really work.

•   It can present a false impression of status and progress – “35 percent done” is a meaningless metric for the
    project manager.
•   Integration happens in one big bang at the end. With a single pass through the process, integration problems
    usually surface too late. Previously undetected errors or design deficiencies will emerge, adding risk with little
    time to recover.

•   There is insufficient opportunity for a customer preview the system until very late in the life cycle. There are no
    tangible interim deliverables for the customer; user responses cannot be fed back to developers. Because a
    completed product is not available until the end of the process, the user is involved only in the beginning, while
    gathering requirements and at the end, during acceptance testing.

•   Users can’t see quality until the end. They can’t appreciate quality if the finished product can’t be seen.

•   It isn’t possible for the user to get used to the system gradually. All training must occur at the end of the life
    cycle, when the software is running.

•   Weaknesses of the Waterfall model

•   It is possible for a project to go through the disciplined waterfall process, meet written requirements, but still
    not be operational

•   Each phase is a prerequisite for succeeding activities, making this method a risky choice for unprecedented
    systems because it inhabits flexibility.

•   Deliverables are created for each phase and are considered frozen – that is, they should not be changed later in
    the life cycle of the product. If the deliverable of a phase changes, which often happens, the project will suffer
    schedule problems because the model did not accommodate, nor was the plan based on managing a change
    later in the cycle.

•   All requirements must be known at the beginning of the life cycle, yet customers can rarely state all explicit
    requirements at that time. The model is not equipped to handle dynamic changes in requirements over the life
    cycle, as deliverables are “frozen.” The model can be very costly to use if requirements are not well known or
    are dynamically changing during the course of the life cycle.

•   Tight management and control is needed because there is no provision for revising the requirements.

•   It is document – driven and the amount of documentation can be excessive.

•   The entire software product is being worked on at one time. There is no way to partition the system for delivery
    of pieces of the system. Budget problems can occur because of commitments to develop an entire system at
    one time. Large sums of money are allocated, with little flexibility to reallocate the funds without destroying
    the project in the process.

•   There is no way to account for behind- the – scenes rework and iterations.

•   Pros and Cons of the Waterfall Methodology
•   Parallel Development Methodology




•   Pros and Cons of Parallel Development Methodology




•   Rapid Application Development

•   Incorporate special techniques and tools:

        •   CASE tools
•   JAD sessions

       •   Fourth generation/visualization programming languages

       •   Code generators

•   Three RAD Categories

•   Phased development

       •   A series of versions developed sequentially

•   Prototyping

       •   System prototyping

•   Throw-away prototyping

       •   Design prototyping

•   Phased Development Methodology




•   Pros and Cons of Phased Development Methodology
•   How Prototyping Works




•   Used to develop a quick implementation of the software prior to or during the software requirements phase.

•   The customer uses the prototype and provides feedback to the software developers as to its strengths and
    weaknesses.

•   This feedback is used to refine or change the prototype to meet the real needs of the customer.

•   Can either be evolutionary or throw away.

•   Pros and Cons of Prototyping Methodology




•   Prototyping Guidelines




•   Throwaway Prototyping
•   Pros and Cons of Throwaway Prototyping Methodology




•   V-SHAPED MODEL

•   The following list contains a brief description of each phase of the V-Shaped model, from project and
    requirements planning through acceptance testing.

•   Projects and requirements planning - Determines the system requirements and how the resources of the
    organization will be allocated to meet them. (Where appropriate, this phase allocates functions to hardware
    and software).

•   Projects and requirements planning - Determines the system requirements and how the resources of the
    organization will be allocated to meet them. (Where appropriate, this phase allocates functions to hardware
    and software).

•   Product requirements and specification analysis – Includes analysis of the software problem at hand and
    concludes with a complete specification of the expected external behavior of the software system to be built.

•   Architecture or high-level design – Defines how the software functions are to implement the design.

•   V-SHAPED MODEL

•   Detailed design – Defines and documents algorithms for each component that was defined during the
    architecture phase. These algorithms will be translated into code.
•   Coding – Transforms the algorithms defined during the detailed design phase into software..

•   Unit testing – Checks each coded module for errors.

•   Integration and testing – Interconnects the sets of previously unit-tested modules to ensure that the sets
    behave as well as the independently tested modules did during the unit-testing phase.

•   System and acceptance testing – Checks whether the entire software system (fully integrated) embedded in its
    actual hardware environment behaves according to the software requirements specification.

•   Production, operation and maintenance – Puts software into production and provides for enhancement and
    corrections.

•   Acceptance testing (not shown) – Allows the user to test the functionality of the system against the original
    requirements. After final testing, the software and its surrounding hardware become operational.
    Maintenance of the system follows.

•   V-SHAPED MODEL




•   Similar to waterfall except it emphasizes the importance of considering the testing activities up front instead of
    later in the life cycle.

•   Strengths of the V-Shaped Model

    When applied to a project for which it is well suited, the V-shaped model offers several strengths;

•   The model emphasizes planning for verification and validation of the product in the early stages of product
    development. Emphasis is placed on testing by matching the test phase or process with the development
    process . The unit testing phase validates detailed design. The integration and testing phases validate
    architectural or high - level design. The system testing phase validates the product requirements and
    specification phase.

•   The model encourages verification and validation of all internal and external deliverables, not just the software
    product.
•   The V-Shaped model encourages definition of the requirements before designing the system, and it encourages
    designing the software before building the components.

•   It defines the products that the development process should generate; each deliverable must be testable.

•   It enables project management to track progress accurately; the progress of the project follows a timeline, and
    the completion of each phase is milestone.

•   It is easy to use (When applied to a project for which it is suited).

•   Weakness of the V-Shaped Model

    When applied to a project for which it is not well suited, the weaknesses of the V-shaped model are evident:

•   It does not easily handle concurrent events.

•   It does not handle iterations of phases.

•   The model is not equipped to handle dynamic changes in requirements throughout the life cycle.

•   The requirements are tested too late in the cycle to make changes without affecting the schedule for the
    project.

•   The model does not contain risk analysis activities.

•   Incremental Development

•   Allows a project to construct the software in incremental stages where each stage adds additional functionality.

•   Each stage consists of design, code and unit test, integration test and delivery.

•   Allows you to put functional software into the hands of the customer much earlier than either the waterfall or V-
    shaped model.

•   You can plan the stages in such a way that you determine what functionality you do first.

        •   i.e. you may choose to deliver the most important functionality to the customer first.

•   Provides tangible measures of progress.

•   Requires careful planning at both the project management level and the technical level

•   Iterative Development
•   SPIRAL

•   Developed by Barry Boehm.

•   A risk-oriented software life cycle.

•   Each spiral addresses major risks that have been identified.

•   After all the risks have been addressed, the spiral model terminates as a waterfall software life cycle

•   SPIRAL
•   Spiral (Iterative) Model




•   Agile Development: Extreme Programming
•   Pros and Cons of Agile Methodologies




•   Criteria for Selecting the Appropriate Methodology

•   Clear user requirements

•   Familiarity with technology

•   Complexity of system

•   Reliability of system

•   Time schedule

•   Schedule visibility

 SYSTEMS ANALYSIS & SYSTEMS DESIGN TOOLS

 SAD Tools

1. Process flow chart

2. System flow chart

3. Data flow diagram
4. Document flow diagram

   5. Structured English

   6. Decision tree

   7. Decision table

   8. Warnier Orr Diagram

   9. Hierarchical Input Process Output

   10. Entity Relationship



SYSTEM FLOW CHART SYMBOLS

BASIC SYMBOLS




SPECIALIZED SYMBOLS




SYSTEM – INPUT/OUTPUT – EQUIPMENT SYMBOLS
CASE

In a company, there are five departments present:

Sales order processing

Credit

Finished goods

Shipping

Billing

Accounts Receivable

The processes involved include ….

Sales order processing   Credit     Finished goods Shipping Billing A/cs Receivable

CASE

In a company, there are five departments present include :

Sales order processing

Credit

Finished goods

Shipping

Billing

Accounts Receivable

Two copies of the Purchase order is received by the Sales order department from the Customer. It is forwarded to the
Credit Department for credit checking.
Two copies of the Purchase order is received by the Sales order department from the Customer. It is forwarded to the
Credit Department for credit checking.



CASE

In a company, there are five departments present include :

Sales order processing

Credit

Finished goods

Shipping

Billing

Accounts Receivable

Two copies of the Purchase order is received by the Sales order department from the Customer. It is forwarded to the
Credit Department for credit checking.




The PO after it is checked and okayed becomes Approved PO and is sent back to the Sales order Dept. Five copies of
Sales Order is prepared.
CASE … cont’d

The first copy of the SO is sent to the customer as acknowledgment

The fifth copy of the SO and the first copy of the PO is filed in the Sales order Dept in numerical order (by SO)




                                                                                                            The first copy
of the SO is sent to the customer as acknowledgment
The second and
third copy of the SO is sent to the Finished Goods to check inventory




                                                                                         The second of
the ASO is posted in the Inventory Ledger and is then filed in the Finished Goods dept



SYSTEM FLOW CHART
Case

CASE – Sales Order Processing

In a company, there are five departments present include :

Sales order processing

Credit
Finished goods

Shipping

Billing

Accounts Receivable

Sales Order Dept

Two copies of the Purchase order is received by the Sales order department from the Customer.

Credit

It is forwarded to the Credit Department for credit checking.

The PO after it is checked and okayed becomes Approved PO and is sent back to the Sales order Dept.

Sales Order Dept

Five copies of Sales Order is prepared.

The first copy of the SO is sent to the customer as acknowledgment

The fifth copy of the SO and the first copy of the PO is filed in the Sales order Dept in numerical order (by SO)

Finished Goods

The second and third copy of the SO is sent to the Finished Goods to check inventory

After inventory check is over and okayed the SO becomes Approved SO

The second copy of the ASO is posted in the Inventory Ledger and is then filed in the Finished Goods dept

Shipping Dept

The fourth copy of SO is merged with the ASO in the Shipping Dept

Three copies of Bill of Lading is prepared

The third copy of B/L is sent along with the goods

The second copy of B/L and the third copy of ASO is filed in numerical order in the Shipping Dept

Billing Dept

The second copy of the APO is sent to the Billing Dept

The first copy of the B/L and the fourth copy of ASO is merged with the APO in the Billing Dept

Three copies of Sales Invoice is prepared in the Billing Dept.

The information is posted in the Sales Journal

The first copy of SI is sent to the Customer as acknowledgement
The third copy of SI, first copy of B/L, fourth copy of ASO, second copy of APO is filed in numerical order in the Billing
dept

A/c Receivable Dept

The second copy of SI is sent to the A/c Receivables dept and posted in the A/R Ledger

The SI is then filed in the A/R dept in numerical order
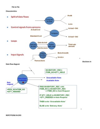
Dataflow Diagram
Symbols




Source/ Destination

Process

Data Store

Flow line

RULES OF THUMB

   1. The DFD to be drawn from left to right, top to bottom

   2. All processes to be numbered

   3. The DFD will start with a Context diagram, then First level, Second level etc

   4. The flow should match even when exploded

   5. The source and destination when it is same should be indicated with a slash

   6. The Source / Destination, Data store should be mentioned in CAPS, while the Process and Data line should be
      mentioned in first letter Caps

   7. Data should not go directly from

          Source to Destination

          Source/ Destination to File
File to File

Characteristics




                       Decisions in
Data flow diagram




REPETITIONS IN DFD
DFD
DFD – Types

       Physical
       Logical
INFORMATION SYSTEMS

FUNCTIONAL INFORMATION SYSTEM

MARKETING

HUMAN RESOURCE

FINANCIAL

PRODUCTION / OPERATIONAL

Why MKIS ?

       MKIS provides strategies and solution with respect to product, price, promotion and place.

1. What is to produce?
2. What price is to be charged for a product?
3. How to promote your products?
4. Where to sale your products?

MKIS helps marketer to draw product strategy, pricing strategy, promotion strategy and geographical marketing
strategy under different circumstances.

MARKETING INFORMATION SYSTEM

MARKET RESEARCH

SALES FORECASTING

ADVERTISING AND PROMOTION

SALES ORDER PROCESSING

SALES MANAGEMENT

PRODUCT MANAGEMENT

MARKETING MANAGEMENT

Marketing Information System
Developing Marketing Information

Internal data is gathered via customer databases, financial records, and operations reports.

Advantages include quick and easy access to information.

Disadvantages stem from the incompleteness or inappropriateness of data to a particular situation.

Developing Marketing Information

Marketing intelligence is the systematic collection and analysis of publicly available information about competitors
and trends in the marketing environment.

Competitive intelligence gathering activities have grown dramatically.

Many sources of competitive information exist.

Developing Marketing Information

Marketing research is the systematic design, collection, analysis, and reporting of data relevant to a specific
marketing situation facing an organization.

Marketing models

      For interpreting information in order to give direction to decision models are used. These models may be
computerised or may not. Some of them are

          · Time series sales modes
· Linear programming
· Elasticity models (price, incomes, demand, supply,etc.)
· Regression and correlation models
· Analysis of Variance (ANOVA) models
· Sensitivity analysis
· Discounted cash flow
· Spreadsheet 'what if models

HUMAN RESOURCE MANAGEMENT

PERSONNEL RECORD KEEPING

LABOUR ANALYSIS

EMPLOYEE SKILLS INVENTORY

COMPENSATION ANALYSIS

TRAINING AND DEVELOPMENT ANALYSIS

PERSONNEL REQUIREMENTS

FORECASTING

FINANCE

CAPITAL MANAGEMENT

CASH MANAGEMENT

CREDIT MANAGEMENT

PORTFOLIO MANAGEMENT

FINANCIAL FORECASTING

FINANCIAL REQUIREMENTS ANALYSIS

FINANCIAL PERFORMANCE ANALYSIS

PRODUCTIONS / OPERATIONS

COMPUTER AIDED MANUFACTURING

MATERIAL REQUIRMENTS PLANNING

INVENTORY CONTROL

PURCHASING AND RECEIVING

PROCESS CONTROL

COMPUTER AIDED ENGINEERING

ROBOTICS

ACCOUNTING
BILLING AND ACCOUNTS RECEIVABLE

PAYROLL

ACCOUNTS PAYABLE

GENERAL LEDGER

FIXED ASSET ACCOUNTING

COST ACCOUNTING

TAX ACCOUNTING

BUDGETING

AUDITING

MARKETING INFORMATION SYSTEM




FINANCIAL INFORMATION SYSTEM
HRIS
INFORMATION SYSTEMS APPLICATIONS
BY INDUSTRY
INFORMATION SYSTEMS APPLICATIONS
BY INDUSTRY
CBIS …
EIS, DSS & KM

MIS and EIS – a comparison




EIS and DSS – a comparison
DSS CHARACTERISTICS
COMPONENTS OF DSS
STRUCTURE OF DATA MANAGEMENT SYSTEM
STRUCTURE OF MODEL MANAGEMENT SYSTEM
STRUCTURE OF USER INTERFACE SYSTEM
MARKETING DSS
ARTIFICIAL INTELLIGENCE

The shifting focus of AI research
ARTIFICIAL INTELLIGENCE

Natural Language Processing

Vision Processing

Expert System

Robotics

etc

DISTINCTION BETWEEN HEURISTIC &   ANALYTIC REASONING
EXPERT SYSTEM

KNOWLEDGE ENGINEERING

       Definition : Transforming knowledge from an expert to a computer program.




THE BAD NEWS

       HUMAN EXPERTISE

Creative

Adaptive

Sensory Experience

Broad Focus
Commonsense knowledge

ARTIFICIAL EXPERTISE

Unspired

Needs to be told

Symbiotic input

Narrow focus

Technical knowledge

THE GOOD NEWS

        HUMAN EXPERTISE

Perishable

Difficult to transfer

Difficult to document

Unpredictable

Expensive

ARTIFICIAL EXPERTISE

Permanent

Easy to transfer

Easy to document

Consistent

Affordable

EXPERT SYSTEM CAN

INTERPRET – interpretation of measurement data

FORECAST – forecasting of possible consequences of   given situations

DIAGNOSE – Diagnosis of incorrect function

PLAN – Planning of complex sequence

MONITOR – Monitoring operations

REPAIR – Triggering of complex repair sequence

INSTRUCT – Intelligent training system
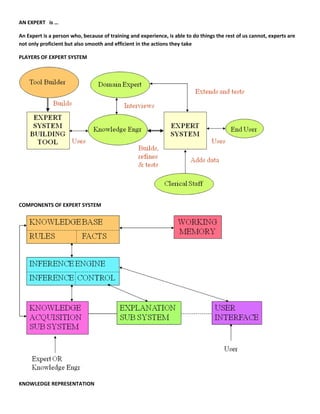
AN EXPERT is …

An Expert is a person who, because of training and experience, is able to do things the rest of us cannot, experts are
not only proficient but also smooth and efficient in the actions they take

PLAYERS OF EXPERT SYSTEM




COMPONENTS OF EXPERT SYSTEM




KNOWLEDGE REPRESENTATION
1. Rule based

    2. Frame based

    3. Semantic Net based

RULE BASED

        FACTS

Pertaining to the problem area

Explicitly classifying objects OR specify relationship between them



        RULES

For manipulating the facts

IF .. THEN .. Type



RULE BASED examples

FACTS

        A Car requires an Engine

        An Engine generates Mechanical Power

        Zen is a Maruti

        Maruti is a Car

RULES

        If ANTECENDENT then CONSEQUENT

        If SITUATION then ACTION

INFERENCE ENGINE

FORWARD CHAINING

Start with set of Facts and look for Rules in the Knowledge base to match the Data

BACKWARD CHAINING

Start with the Goal to be proved, and try to establish the Facts needed to prove it

        PROGRAMMING LANGUAGE

        LISP, PROLOG,
ZETALISP, SMALLTALK-80

       SOFTWARE PACKAGES : SHELLS

       EXTRAN 7

       RULE MASTER

       SAVOIR

FORWARD CHAINING
Does ZEN have an ENGINE ?

BACKWARD CHAINING
Does ZEN have an ENGINE ?

Mis

  • 1.
    SYSTEM FLOW CHART Case CASE– Sales Order Processing In a company, there are five departments present include : Sales order processing Credit Finished goods Shipping Billing Accounts Receivable Sales Order Dept Two copies of the Purchase order is received by the Sales order department from the Customer. Credit It is forwarded to the Credit Department for credit checking. The PO after it is checked and okayed becomes Approved PO and is sent back to the Sales order Dept. Sales Order Dept Five copies of Sales Order is prepared. The first copy of the SO is sent to the customer as acknowledgment The fifth copy of the SO and the first copy of the PO is filed in the Sales order Dept in numerical order (by SO) Finished Goods The second and third copy of the SO is sent to the Finished Goods to check inventory After inventory check is over and okayed the SO becomes Approved SO The second copy of the ASO is posted in the Inventory Ledger and is then filed in the Finished Goods dept Shipping Dept The fourth copy of SO is merged with the ASO in the Shipping Dept Three copies of Bill of Lading is prepared The third copy of B/L is sent along with the goods The second copy of B/L and the third copy of ASO is filed in numerical order in the Shipping Dept Billing Dept
  • 2.
    The second copyof the APO is sent to the Billing Dept The first copy of the B/L and the fourth copy of ASO is merged with the APO in the Billing Dept Three copies of Sales Invoice is prepared in the Billing Dept. The information is posted in the Sales Journal The first copy of SI is sent to the Customer as acknowledgement The third copy of SI, first copy of B/L, fourth copy of ASO, second copy of APO is filed in numerical order in the Billing dept A/c Receivable Dept The second copy of SI is sent to the A/c Receivables dept and posted in the A/R Ledger The SI is then filed in the A/R dept in numerical order
  • 4.
     BA 9125MANAGEMENT INFORMATION SYSTEM  INTRODUCTION  MANAGEMENT INFORMATION SYSTEM A MIS is  an user integrated user-machine system  to providing information  to support Operations, Management Analysis and Decision Making functions in an organisation The SYSTEM utilizes  Computer hardware and software  Manual procedures  Models for Analysis, Planning, Control and Decision Making  And a Database  COMPUTER BASED INFORMATION SYSTEMS (CBIS)  Office Automation Systems (OAS)  Transaction Processing Systems (TPS)  Management Information Systems(MIS)  Decision Support System ( DSS )  Expert System ( ES )  Executive Information System ( EIS ) / Executive Support System ( ESS )  Knowledge Management (KM )
  • 5.
     Inputs –Processes - Outputs  Evolution of Information System  Evolutionary view  Evolution of Information System Contd 
  • 6.
     Contingency view THREE LEVELS OF MANAGEMENT  STRATEGIC - BEYOND ONE YEAR  Company Diversification  New Product introduction  Mergers  Acquisitions  Fund flow, Capital Management  TACTICAL - LESS THAN ONE YEAR  Plant Layout  Budgeting  Cash flow management  Working capital  Labour relations  THREE LEVELS OF MANAGEMENT Contd  OPERATIONAL - DAY TO DAY DECISIONS  Variance Analysis  Controls  Target achievements  Inventory status  Cash on hand  
  • 7.
     Levels ofManagement  Information Requirements  3 Strategies using which users define Information Scharer (1981)  KITCHEN SINK STRATEGY  Users throws everything into the requirement definition – overstatement of needs such as over abundance of reports, reflects lack of experience  SMOKE SCREEN STRATEGY  Sets up a smoke screen by requesting for several system features of which 1 or 2 is needed  SAME THING  Indicates users’ laziness, lack of knowledge, analyst little chance of succeeding, only user can fully understand and discover the real needs and problems • What is a System ? • CHARACTERISTICS OF A SYSTEM • SYSTEMS TRANSFORMS INPUT TO OUTPUT • SYSTEMS ARE INTERDISCIPLINARY • SYSTEMS ARE HOLISTIC
  • 8.
    SYSTEMS ARE DIFFERENTIATED • SYSTEMS ARE SYNERGISTIC • SYSTEMS ARE HIERARCHICAL • SYSTEMS MUST BE REGULATED • SYSTEMS MUST BE GOAL ORIENTED • IT is inextricably intertwined with business • Technology is an expected way to conduct business • Organizations are looking to apply technology to streamline existing processes • Organizations are also looking to create new opportunities which are a source of competitive advantage • McFarlan’s & McKenney Strategic Grid (1983) • • Support - uses IT primarily for support activities, such as payroll processing • Turnaround - not heavily dependent upon IT at present, but may look to IT to improve competitive posture in the market • Factory - may use IT heavily for day-to-day operations, but IT not viewed as a competitive advantage • Strategic - dependent now and in the future on IT for the performance of day-to-day operations and for competitive advantage
  • 9.
    Systems Analysis and Design • Systems Analysis and System Design • System Analysis • is the study of a current business system and its problem
  • 10.
    the definition of business needs and requirements • and the evaluation of alternative solutions • Systems Analysis and System Design • System Design • is the general and detailed specification of a computer based solution that was selected during systems analysis • Design specifications are typically sent to computer programmers for systems implementation • System Analysis • Analysis is the opposite of Synthesis • A synthetic process builds the whole out of parts whereas • An analytic process identifies the parts of the whole the components of a system • Where is creativity required more? • Is it during systems analysis or during systems design • Business People & Computer Programmers • Business People • Define the applications and problems to be solved by the computer • Computer Programmers • and technicians apply the technology to well defined applications and problems Presently with IT explosion Business Users do not fully understand the capabilities and limitations of modern computer technology The potential of computers is not fully or even adequately realised in most business • Business People & Computer Programmers Computer Professionals – it is becoming increasingly difficult to keep up with new technological developments. They do not understand the business application they are trying to computerize. Business Users GAP Computer Professionals • System Analyst • The systems analyst is a key person analyzing the business, identifying opportunities for improvement, and designing information systems to implement these ideas.
  • 11.
    It is important to understand and develop through practice the skills needed to successfully design and implement new information systems. • System Analyst • studies the problems and needs of an organisation • to determine how people, methods and computer technology can best accomplish improvements for the business • when computer technology is used the analyst is responsible for the efficient capture of data from its business source, the flow of that data to the computer, the processing and storage of that data by the computer and the flow of useful and timely information back to business users • “How you gather, manage, and use information will determine whether you win or lose” - Bill Gates • People with whom the Analyst must work with As facilitators of system development the analyst must work with many types of people, both technical and non technical. The joint efforts of these professionals as coordinated by the analysts will result in successful computer applications • Key Ideas • Many failed systems were abandoned because analysts tried to build wonderful systems without understanding the organization. • The primarily goal is to create value for the organization. • Synonyms for Systems Analyst • Systems Designer • Systems Engineer • Systems Consultant • Management Consultant
  • 12.
    Operations Analyst • Information Analyst • Data Analyst • Business Analyst • Levels of an Analyst • Lead Analyst • Senior Analyst • Analyst • Junior Analyst • Analyst Trainee • Characteristics of an Analyst • An IT person • Knowledge of Software • Knowledge of Hardware • Knowledge of Technology • Knowledge of Processes and Procedures • An HR person • Good communicator • Good in Public relations • Positive attitude, Assertive personality with problem solving and conflict resolution skills • THE SYSTEMS DEVELOPMENT LIFE CYCLE • • Major Attributes of the Life Cycle • The project -- • Moves systematically through phases where each phase has a standard set of outputs • Produces project deliverables • Uses deliverables in implementation • Results in actual information system
  • 13.
    Uses gradual refinement • Project Phases • Planning (Why build the system? How should the team go about building it?) • Analysis (Who uses system, what will it do, where and when will the system be used?) • Design (How will the system work?) • Implementation (System delivery) • Planning • Identifying business value • Analyze feasibility • Develop work plan • Staff the project • Control and direct project • Analysis • Analysis strategy • Gathering business requirements • Requirements definition use cases • Process modeling • Data modeling • Design • Design selection • Architecture design • Interface design • Data storage design • Program design • Implementation • Construction • Program building • Program and system testing
  • 14.
    Installation • Conversion strategy • Training plan • Support plan SYSTEM DEVELOPMENT LIFE CYCLE • Processes and Deliverables • Systems Development Life Cycle • Project Planning • System Analysis • System Design • Construction
  • 15.
    Integration and Testing • Installation • Operation & Maintenance • SDLC Phases • Project Planning • Put project in context • Small part of a much larger system? • New system or modify old? • System Analysis • Define user requirements • Analyze tasks • Develop specifications • System Design - Define the system to be built • Logical design • Physical design • SDLC Phases (continued) • Construction • Write (or buy) the code • Integration and Testing • Unit testing, system testing, acceptance testing • Installation • Testing, training, conversion • Operations & Maintenance • Put into production • Fix bugs, add facilities • SYSTEM DEVELOPMENT METHODOLOGIES • • What Is a Methodology?
  • 16.
    A formalized approach to implementing the SDLC • A series of steps and deliverables • Methodology Categories • Process-Centered • Data-Centered • Structured Design • Rapid Application Development • Agile Development • Object-Oriented • Waterfall Development Methodology • Consists of a set of phases that a project progresses through in a sequential order. • Each phase must be completed before the project can progress to the next phase. • At the end of each phase is some form of gateway, usually a formal review where that decision is made. • There is no overlap between phases. • Straight forward, simple to understand and use. • Deliverables are frozen at the end of each phase and server as the baseline for the following phases. • You do not see the software until the end of the project (big bang software development). • Changes are not supposed to happen or are limited or are tightly controlled. • Strengths of the Waterfall Model We can see that the waterfall model has many strengths when applied to a project for which it is well suited. Some of these strengths are:
  • 17.
    The model is well known by nonsoftware customers and end-users (it is often used by other organizations to track nonsoftware projects) • It tackles complexity in an orderly way, working well for projects that are well understood but still complex. • It is easy to understand, with a simple goal – to complete required activities. • It is easy to use as development proceeds one phase after another. • It provides structure to a technically weak or inexperienced staff. • It provides requirements stability. • It provides a template into which methods for analysis, ,design, code, test and support can be placed. • Strengths of the Waterfall Model contd • It works well when quality requirements dominate cost and schedule requirements. • It allows for tight control by project management. • When correctly applied, defects may be found early, when they are relatively inexpensive to fix. • It is easy for the project manager to plan and staff. • It allows staff who have completed their phase activities to be freed up for other projects. • It defines quality control procedures. Each deliverable is reviewed as it is completed. The team uses procedure to determine the quality of the system. • Its milestones are well understood. • It is easy to track the progress of the project using a timeline or Gantt Chart – the completion of each phased is used as a milestone. • Weaknesses of the Waterfall model We can also note weakness of the model when it is applied to a project for which it is not well suited: • It has an inherently linear sequential nature – any attempt to go back two or more phases to correct a problem or deficiency results in major increases in cost and schedule. • It does not handle the reality of iterations among phases that are so common in software development because it is modeled after a conventional hardware engineering cycle. • It doesn’t reflect the problem – solving nature of software development. Phases are tied rigidly to activities, not how people or teams really work. • It can present a false impression of status and progress – “35 percent done” is a meaningless metric for the project manager.
  • 18.
    Integration happens in one big bang at the end. With a single pass through the process, integration problems usually surface too late. Previously undetected errors or design deficiencies will emerge, adding risk with little time to recover. • There is insufficient opportunity for a customer preview the system until very late in the life cycle. There are no tangible interim deliverables for the customer; user responses cannot be fed back to developers. Because a completed product is not available until the end of the process, the user is involved only in the beginning, while gathering requirements and at the end, during acceptance testing. • Users can’t see quality until the end. They can’t appreciate quality if the finished product can’t be seen. • It isn’t possible for the user to get used to the system gradually. All training must occur at the end of the life cycle, when the software is running. • Weaknesses of the Waterfall model • It is possible for a project to go through the disciplined waterfall process, meet written requirements, but still not be operational • Each phase is a prerequisite for succeeding activities, making this method a risky choice for unprecedented systems because it inhabits flexibility. • Deliverables are created for each phase and are considered frozen – that is, they should not be changed later in the life cycle of the product. If the deliverable of a phase changes, which often happens, the project will suffer schedule problems because the model did not accommodate, nor was the plan based on managing a change later in the cycle. • All requirements must be known at the beginning of the life cycle, yet customers can rarely state all explicit requirements at that time. The model is not equipped to handle dynamic changes in requirements over the life cycle, as deliverables are “frozen.” The model can be very costly to use if requirements are not well known or are dynamically changing during the course of the life cycle. • Tight management and control is needed because there is no provision for revising the requirements. • It is document – driven and the amount of documentation can be excessive. • The entire software product is being worked on at one time. There is no way to partition the system for delivery of pieces of the system. Budget problems can occur because of commitments to develop an entire system at one time. Large sums of money are allocated, with little flexibility to reallocate the funds without destroying the project in the process. • There is no way to account for behind- the – scenes rework and iterations. • Pros and Cons of the Waterfall Methodology
  • 19.
    Parallel Development Methodology • Pros and Cons of Parallel Development Methodology • Rapid Application Development • Incorporate special techniques and tools: • CASE tools
  • 20.
    JAD sessions • Fourth generation/visualization programming languages • Code generators • Three RAD Categories • Phased development • A series of versions developed sequentially • Prototyping • System prototyping • Throw-away prototyping • Design prototyping • Phased Development Methodology • Pros and Cons of Phased Development Methodology
  • 21.
    How Prototyping Works • Used to develop a quick implementation of the software prior to or during the software requirements phase. • The customer uses the prototype and provides feedback to the software developers as to its strengths and weaknesses. • This feedback is used to refine or change the prototype to meet the real needs of the customer. • Can either be evolutionary or throw away. • Pros and Cons of Prototyping Methodology • Prototyping Guidelines • Throwaway Prototyping
  • 22.
    Pros and Cons of Throwaway Prototyping Methodology • V-SHAPED MODEL • The following list contains a brief description of each phase of the V-Shaped model, from project and requirements planning through acceptance testing. • Projects and requirements planning - Determines the system requirements and how the resources of the organization will be allocated to meet them. (Where appropriate, this phase allocates functions to hardware and software). • Projects and requirements planning - Determines the system requirements and how the resources of the organization will be allocated to meet them. (Where appropriate, this phase allocates functions to hardware and software). • Product requirements and specification analysis – Includes analysis of the software problem at hand and concludes with a complete specification of the expected external behavior of the software system to be built. • Architecture or high-level design – Defines how the software functions are to implement the design. • V-SHAPED MODEL • Detailed design – Defines and documents algorithms for each component that was defined during the architecture phase. These algorithms will be translated into code.
  • 23.
    Coding – Transforms the algorithms defined during the detailed design phase into software.. • Unit testing – Checks each coded module for errors. • Integration and testing – Interconnects the sets of previously unit-tested modules to ensure that the sets behave as well as the independently tested modules did during the unit-testing phase. • System and acceptance testing – Checks whether the entire software system (fully integrated) embedded in its actual hardware environment behaves according to the software requirements specification. • Production, operation and maintenance – Puts software into production and provides for enhancement and corrections. • Acceptance testing (not shown) – Allows the user to test the functionality of the system against the original requirements. After final testing, the software and its surrounding hardware become operational. Maintenance of the system follows. • V-SHAPED MODEL • Similar to waterfall except it emphasizes the importance of considering the testing activities up front instead of later in the life cycle. • Strengths of the V-Shaped Model When applied to a project for which it is well suited, the V-shaped model offers several strengths; • The model emphasizes planning for verification and validation of the product in the early stages of product development. Emphasis is placed on testing by matching the test phase or process with the development process . The unit testing phase validates detailed design. The integration and testing phases validate architectural or high - level design. The system testing phase validates the product requirements and specification phase. • The model encourages verification and validation of all internal and external deliverables, not just the software product.
  • 24.
    The V-Shaped model encourages definition of the requirements before designing the system, and it encourages designing the software before building the components. • It defines the products that the development process should generate; each deliverable must be testable. • It enables project management to track progress accurately; the progress of the project follows a timeline, and the completion of each phase is milestone. • It is easy to use (When applied to a project for which it is suited). • Weakness of the V-Shaped Model When applied to a project for which it is not well suited, the weaknesses of the V-shaped model are evident: • It does not easily handle concurrent events. • It does not handle iterations of phases. • The model is not equipped to handle dynamic changes in requirements throughout the life cycle. • The requirements are tested too late in the cycle to make changes without affecting the schedule for the project. • The model does not contain risk analysis activities. • Incremental Development • Allows a project to construct the software in incremental stages where each stage adds additional functionality. • Each stage consists of design, code and unit test, integration test and delivery. • Allows you to put functional software into the hands of the customer much earlier than either the waterfall or V- shaped model. • You can plan the stages in such a way that you determine what functionality you do first. • i.e. you may choose to deliver the most important functionality to the customer first. • Provides tangible measures of progress. • Requires careful planning at both the project management level and the technical level • Iterative Development
  • 25.
    SPIRAL • Developed by Barry Boehm. • A risk-oriented software life cycle. • Each spiral addresses major risks that have been identified. • After all the risks have been addressed, the spiral model terminates as a waterfall software life cycle • SPIRAL
  • 26.
    Spiral (Iterative) Model • Agile Development: Extreme Programming
  • 27.
    Pros and Cons of Agile Methodologies • Criteria for Selecting the Appropriate Methodology • Clear user requirements • Familiarity with technology • Complexity of system • Reliability of system • Time schedule • Schedule visibility  SYSTEMS ANALYSIS & SYSTEMS DESIGN TOOLS  SAD Tools 1. Process flow chart 2. System flow chart 3. Data flow diagram
  • 28.
    4. Document flowdiagram 5. Structured English 6. Decision tree 7. Decision table 8. Warnier Orr Diagram 9. Hierarchical Input Process Output 10. Entity Relationship SYSTEM FLOW CHART SYMBOLS BASIC SYMBOLS SPECIALIZED SYMBOLS SYSTEM – INPUT/OUTPUT – EQUIPMENT SYMBOLS
  • 29.
    CASE In a company,there are five departments present: Sales order processing Credit Finished goods Shipping Billing Accounts Receivable The processes involved include …. Sales order processing Credit Finished goods Shipping Billing A/cs Receivable CASE In a company, there are five departments present include : Sales order processing Credit Finished goods Shipping Billing Accounts Receivable Two copies of the Purchase order is received by the Sales order department from the Customer. It is forwarded to the Credit Department for credit checking.
  • 30.
    Two copies ofthe Purchase order is received by the Sales order department from the Customer. It is forwarded to the Credit Department for credit checking. CASE In a company, there are five departments present include : Sales order processing Credit Finished goods Shipping Billing Accounts Receivable Two copies of the Purchase order is received by the Sales order department from the Customer. It is forwarded to the Credit Department for credit checking. The PO after it is checked and okayed becomes Approved PO and is sent back to the Sales order Dept. Five copies of Sales Order is prepared.
  • 31.
    CASE … cont’d Thefirst copy of the SO is sent to the customer as acknowledgment The fifth copy of the SO and the first copy of the PO is filed in the Sales order Dept in numerical order (by SO) The first copy of the SO is sent to the customer as acknowledgment
  • 32.
    The second and thirdcopy of the SO is sent to the Finished Goods to check inventory The second of the ASO is posted in the Inventory Ledger and is then filed in the Finished Goods dept SYSTEM FLOW CHART Case CASE – Sales Order Processing In a company, there are five departments present include : Sales order processing Credit
  • 33.
    Finished goods Shipping Billing Accounts Receivable SalesOrder Dept Two copies of the Purchase order is received by the Sales order department from the Customer. Credit It is forwarded to the Credit Department for credit checking. The PO after it is checked and okayed becomes Approved PO and is sent back to the Sales order Dept. Sales Order Dept Five copies of Sales Order is prepared. The first copy of the SO is sent to the customer as acknowledgment The fifth copy of the SO and the first copy of the PO is filed in the Sales order Dept in numerical order (by SO) Finished Goods The second and third copy of the SO is sent to the Finished Goods to check inventory After inventory check is over and okayed the SO becomes Approved SO The second copy of the ASO is posted in the Inventory Ledger and is then filed in the Finished Goods dept Shipping Dept The fourth copy of SO is merged with the ASO in the Shipping Dept Three copies of Bill of Lading is prepared The third copy of B/L is sent along with the goods The second copy of B/L and the third copy of ASO is filed in numerical order in the Shipping Dept Billing Dept The second copy of the APO is sent to the Billing Dept The first copy of the B/L and the fourth copy of ASO is merged with the APO in the Billing Dept Three copies of Sales Invoice is prepared in the Billing Dept. The information is posted in the Sales Journal The first copy of SI is sent to the Customer as acknowledgement
  • 34.
    The third copyof SI, first copy of B/L, fourth copy of ASO, second copy of APO is filed in numerical order in the Billing dept A/c Receivable Dept The second copy of SI is sent to the A/c Receivables dept and posted in the A/R Ledger The SI is then filed in the A/R dept in numerical order
  • 35.
  • 36.
    Symbols Source/ Destination Process Data Store Flowline RULES OF THUMB 1. The DFD to be drawn from left to right, top to bottom 2. All processes to be numbered 3. The DFD will start with a Context diagram, then First level, Second level etc 4. The flow should match even when exploded 5. The source and destination when it is same should be indicated with a slash 6. The Source / Destination, Data store should be mentioned in CAPS, while the Process and Data line should be mentioned in first letter Caps 7. Data should not go directly from Source to Destination Source/ Destination to File
  • 37.
    File to File Characteristics Decisions in Data flow diagram REPETITIONS IN DFD
  • 38.
  • 40.
    DFD – Types Physical Logical
  • 42.
    INFORMATION SYSTEMS FUNCTIONAL INFORMATIONSYSTEM MARKETING HUMAN RESOURCE FINANCIAL PRODUCTION / OPERATIONAL Why MKIS ? MKIS provides strategies and solution with respect to product, price, promotion and place. 1. What is to produce? 2. What price is to be charged for a product? 3. How to promote your products? 4. Where to sale your products? MKIS helps marketer to draw product strategy, pricing strategy, promotion strategy and geographical marketing strategy under different circumstances. MARKETING INFORMATION SYSTEM MARKET RESEARCH SALES FORECASTING ADVERTISING AND PROMOTION SALES ORDER PROCESSING SALES MANAGEMENT PRODUCT MANAGEMENT MARKETING MANAGEMENT Marketing Information System
  • 43.
    Developing Marketing Information Internaldata is gathered via customer databases, financial records, and operations reports. Advantages include quick and easy access to information. Disadvantages stem from the incompleteness or inappropriateness of data to a particular situation. Developing Marketing Information Marketing intelligence is the systematic collection and analysis of publicly available information about competitors and trends in the marketing environment. Competitive intelligence gathering activities have grown dramatically. Many sources of competitive information exist. Developing Marketing Information Marketing research is the systematic design, collection, analysis, and reporting of data relevant to a specific marketing situation facing an organization. Marketing models For interpreting information in order to give direction to decision models are used. These models may be computerised or may not. Some of them are · Time series sales modes · Linear programming · Elasticity models (price, incomes, demand, supply,etc.)
  • 44.
    · Regression andcorrelation models · Analysis of Variance (ANOVA) models · Sensitivity analysis · Discounted cash flow · Spreadsheet 'what if models HUMAN RESOURCE MANAGEMENT PERSONNEL RECORD KEEPING LABOUR ANALYSIS EMPLOYEE SKILLS INVENTORY COMPENSATION ANALYSIS TRAINING AND DEVELOPMENT ANALYSIS PERSONNEL REQUIREMENTS FORECASTING FINANCE CAPITAL MANAGEMENT CASH MANAGEMENT CREDIT MANAGEMENT PORTFOLIO MANAGEMENT FINANCIAL FORECASTING FINANCIAL REQUIREMENTS ANALYSIS FINANCIAL PERFORMANCE ANALYSIS PRODUCTIONS / OPERATIONS COMPUTER AIDED MANUFACTURING MATERIAL REQUIRMENTS PLANNING INVENTORY CONTROL PURCHASING AND RECEIVING PROCESS CONTROL COMPUTER AIDED ENGINEERING ROBOTICS ACCOUNTING
  • 45.
    BILLING AND ACCOUNTSRECEIVABLE PAYROLL ACCOUNTS PAYABLE GENERAL LEDGER FIXED ASSET ACCOUNTING COST ACCOUNTING TAX ACCOUNTING BUDGETING AUDITING MARKETING INFORMATION SYSTEM FINANCIAL INFORMATION SYSTEM
  • 46.
  • 47.
  • 48.
  • 49.
    CBIS … EIS, DSS& KM MIS and EIS – a comparison EIS and DSS – a comparison
  • 50.
  • 51.
  • 52.
    STRUCTURE OF DATAMANAGEMENT SYSTEM
  • 53.
    STRUCTURE OF MODELMANAGEMENT SYSTEM
  • 54.
    STRUCTURE OF USERINTERFACE SYSTEM
  • 55.
  • 56.
  • 57.
    ARTIFICIAL INTELLIGENCE Natural LanguageProcessing Vision Processing Expert System Robotics etc DISTINCTION BETWEEN HEURISTIC & ANALYTIC REASONING
  • 58.
    EXPERT SYSTEM KNOWLEDGE ENGINEERING Definition : Transforming knowledge from an expert to a computer program. THE BAD NEWS HUMAN EXPERTISE Creative Adaptive Sensory Experience Broad Focus
  • 59.
    Commonsense knowledge ARTIFICIAL EXPERTISE Unspired Needsto be told Symbiotic input Narrow focus Technical knowledge THE GOOD NEWS HUMAN EXPERTISE Perishable Difficult to transfer Difficult to document Unpredictable Expensive ARTIFICIAL EXPERTISE Permanent Easy to transfer Easy to document Consistent Affordable EXPERT SYSTEM CAN INTERPRET – interpretation of measurement data FORECAST – forecasting of possible consequences of given situations DIAGNOSE – Diagnosis of incorrect function PLAN – Planning of complex sequence MONITOR – Monitoring operations REPAIR – Triggering of complex repair sequence INSTRUCT – Intelligent training system
  • 60.
    AN EXPERT is… An Expert is a person who, because of training and experience, is able to do things the rest of us cannot, experts are not only proficient but also smooth and efficient in the actions they take PLAYERS OF EXPERT SYSTEM COMPONENTS OF EXPERT SYSTEM KNOWLEDGE REPRESENTATION
  • 61.
    1. Rule based 2. Frame based 3. Semantic Net based RULE BASED FACTS Pertaining to the problem area Explicitly classifying objects OR specify relationship between them RULES For manipulating the facts IF .. THEN .. Type RULE BASED examples FACTS A Car requires an Engine An Engine generates Mechanical Power Zen is a Maruti Maruti is a Car RULES If ANTECENDENT then CONSEQUENT If SITUATION then ACTION INFERENCE ENGINE FORWARD CHAINING Start with set of Facts and look for Rules in the Knowledge base to match the Data BACKWARD CHAINING Start with the Goal to be proved, and try to establish the Facts needed to prove it PROGRAMMING LANGUAGE LISP, PROLOG,
  • 62.
    ZETALISP, SMALLTALK-80 SOFTWARE PACKAGES : SHELLS EXTRAN 7 RULE MASTER SAVOIR FORWARD CHAINING Does ZEN have an ENGINE ? BACKWARD CHAINING Does ZEN have an ENGINE ?