Peter Friese | Firebase Developer Advocate | @pete
rf
riese
 +
Firebase for Apple Developers
Architecture Swi
ft
UI 2 Life Cycle
Firebase Firestore Authentication Combine async/await Completion block
Architecture
For Data-Driven Apps
Photo by Lance Anderson on Unsplash
#one-book-a-week-challenge
Drill-down navigation


Three-column layout (iPad / Mac)


Single source of truth


Driving factors
UI always in sync
UI always in sync
BookShelfView
BookEditView
BookDetailsView
BookRowView
Source of Truth
books: [Book]
@ObservableObject
@Binding
Book
Book
Book
Challenge #1
This needs to be a binding
But this isn’t a list of bindings
struct BookShelfView: View {


@Binding var bookShelf: BookShelf




var body: some View {


List {


ForEach(Array(bookShelf.books.enumerated()), id: .element.id) { index, item in


BookRowView(book: $bookShelf.books[index])


}


.onDelete { indexSet in


bookShelf.books.remove(atOffsets: indexSet)


}


}


.navigationTitle(bookShelf.title)


}


}
Solution #1: iterate over enumerated items
🤔
struct BookShelfView: View {


@Binding var bookShelf: BookShelf




var body: some View {


List {


ForEach($bookShelf.books) { $book in


BookRowView(book: $book)


}


.onDelete { indexSet in


bookShelf.books.remove(atOffsets: indexSet)


}


}


.navigationTitle(bookShelf.title)


}


}
Solution #1: use list bindings
Everything is now bindable
Learn more
h
tt
ps://pete
rf
riese.dev/swi
ft
ui-list-item-bindings-behind-the-scenes/
How to update only
when the user commits?
Challenge #2
struct BookEditView: View {


@Binding var book: Book


@ObservedObject var bookEditViewModel: BookEditViewModel




init(book: Binding<Book>) {


self._book = book


self.bookEditViewModel = BookEditViewModel(book: book.wrappedValue)


}




var body: some View {


TextField("Book title", text: $bookEditViewModel.book.title)


}


func save() {


self.book = bookEditViewModel.book


dismiss()


}


}


Solution 2: use inner @ObservableObject
struct BookEditView: View {


@Binding var book: Book


@ObservedObject var bookEditViewModel: BookEditViewModel




init(book: Binding<Book>) {


self._book = book


self.bookEditViewModel = BookEditViewModel(book: book.wrappedValue)


}




var body: some View {


TextField("Book title", text: $bookEditViewModel.book.title)


}


func save() {


self.book = bookEditViewModel.book


dismiss()


}


}


Solution 2: use inner @ObservableObject
struct BookEditView: View {


@Binding var book: Book


@ObservedObject var bookEditViewModel: BookEditViewModel




init(book: Binding<Book>) {


self._book = book


self.bookEditViewModel = BookEditViewModel(book: book.wrappedValue)


}




var body: some View {


TextField("Book title", text: $bookEditViewModel.book.title)


}


func save() {


self.book = bookEditViewModel.book


dismiss()


}


}


Solution 2: use inner @ObservableObject
struct BookEditView: View {


@Binding var book: Book


@ObservedObject var bookEditViewModel: BookEditViewModel




init(book: Binding<Book>) {


self._book = book


self.bookEditViewModel = BookEditViewModel(book: book.wrappedValue)


}




var body: some View {


TextField("Book title", text: $bookEditViewModel.book.title)


}


func save() {


self.book = bookEditViewModel.book


dismiss()


}


}


Solution 2: use inner @ObservableObject
Solution 2
class BookEditViewModel: ObservableObject {


@Published var book: Book


@Published var isISBNValid: Bool = true




init(book: Book) {


self.book = book




self.$book


.map { checkISBN(isbn: $0.isbn) }


.assign(to: &$isISBNValid)


}


}


Solution 2: use inner @ObservableObject
Bonus: use Combine to
perform validation
Learn more about


Building SwiftUI Components
h
tt
ps://www.youtube.com/c/pete
rf
riese
Architecture Swi
ft
UI 2 Life Cycle
Firebase Firestore Authentication Combine async/await Completion block
Run with confidence Engage users
Develop apps faster
Run with confidence
Crashlytics
Performance
Monitoring
Test Lab
App Distribution
Engage users
Analytics
Predictions
Cloud
Messaging
Remote
Config
A/B Testing
Dynamic


Links
In-app
Messaging
Develop apps faster
Auth
Cloud
Functions
Cloud
Firestore
Hosting
ML Kit
Realtime


Database
Cloud
Storage
bit.ly/what-is-firebase
Extensions
Machine


Learning
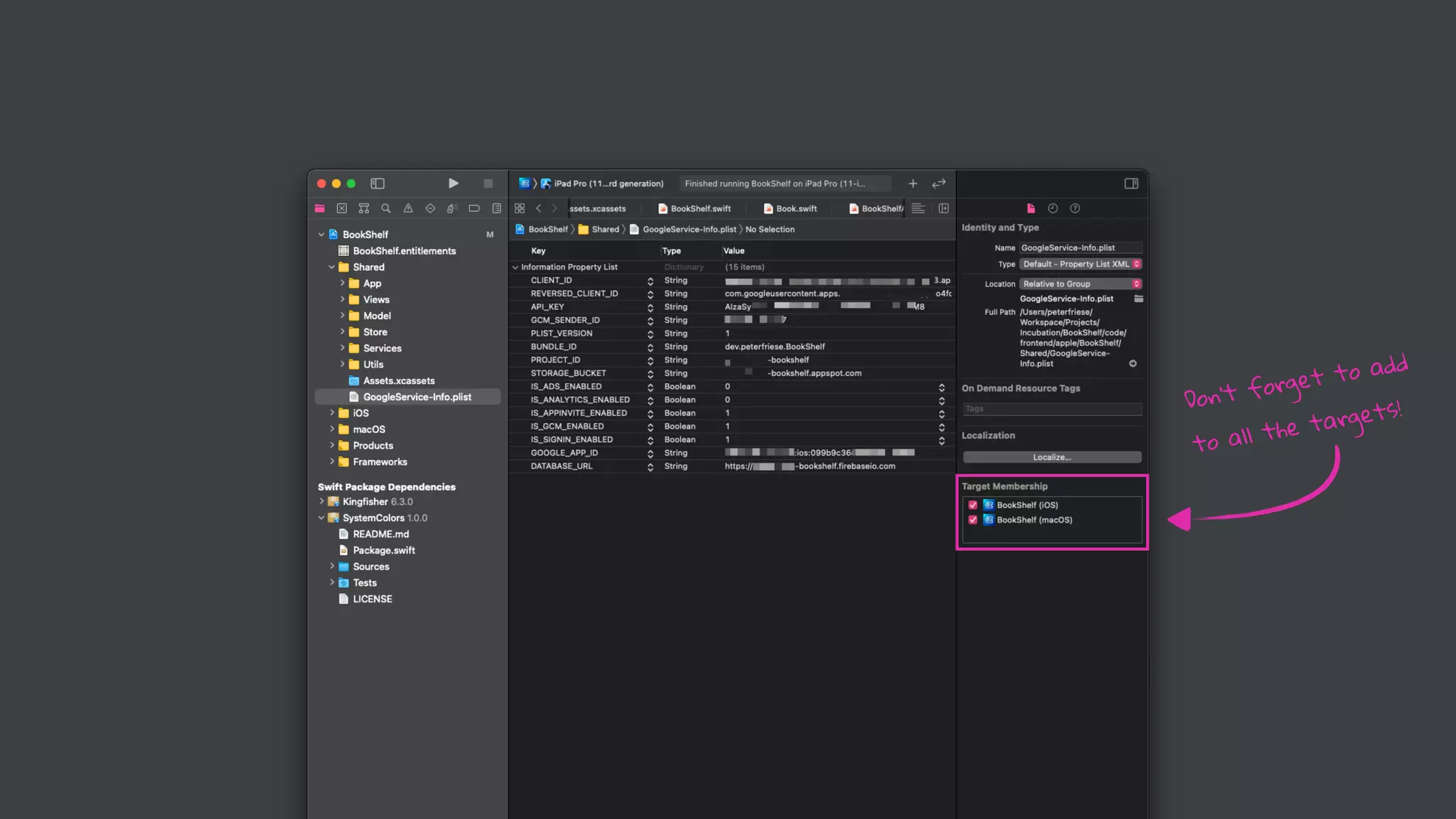
#protip: Put it
beneath Asset.xcasset
Don’t forget to add
to all the targets!
Swift Package Manager
now officially supported!
h
tt
ps://github.com/
fi
rebase/
fi
rebase-ios-sdk
🤔
Application Lifecycle
SwiftUI 2
Photo by Thor Alvis on Unsplash
SwiftUI 2: No more AppDelegate!
import SwiftUI


@main


struct BookShelfApp: App {


@StateObject var store = BookShelfStore(shelves: BookShelf.samples)
var body: some Scene {


WindowGroup {


NavigationView {


BookShelvesView(store: store)


Text("Select a shelf to see its books")


Text("Select a book to see its details")


}


}


}


}
SwiftUI 2: No more AppDelegate!
import SwiftUI


@main


struct BookShelfApp: App {


@StateObject var store = BookShelfStore(shelves: BookShelf.samples)
var body: some Scene {


WindowGroup {


NavigationView {


BookShelvesView(store: store)


Text("Select a shelf to see its books")


Text("Select a book to see its details")


}


}


}


}
Solution 1: use initialiser
import SwiftUI


@main


struct BookShelfApp: App {


@StateObject var store = BookShelfStore(shelves: BookShelf.samples)
var body: some Scene {


WindowGroup {


NavigationView {


BookShelvesView(store: store)


Text("Select a shelf to see its books")


Text("Select a book to see its details")


}
Solution 1: use initialiser
import SwiftUI


@main


struct BookShelfApp: App {


@StateObject var store = BookShelfStore(shelves: BookShelf.samples)
var body: some Scene {


WindowGroup {


NavigationView {


BookShelvesView(store: store)


Text("Select a shelf to see its books")


Text("Select a book to see its details")


}




init() {


FirebaseApp.configure()


}
Solution 2: use UIApplicationDelegateAdaptor
import SwiftUI


import Firebase


class AppDelegate: NSObject, UIApplicationDelegate {


func application(_ application: UIApplication,


didFinishLaunchingWithOptions


launchOptions:


[UIApplication.LaunchOptionsKey : Any]? = nil)
-
>
Bool {


FirebaseApp.configure()


return true


}


}


@main


struct BookShelfApp: App {


@UIApplicationDelegateAdaptor(AppDelegate.self) var delegate
Solution 2: use UIApplicationDelegateAdaptor
import SwiftUI


import Firebase


class AppDelegate: NSObject, UIApplicationDelegate {


func application(_ application: UIApplication,


didFinishLaunchingWithOptions


launchOptions:


[UIApplication.LaunchOptionsKey : Any]? = nil)
-
>
Bool {


FirebaseApp.configure()


return true


}


}


@main


struct BookShelfApp: App {


@UIApplicationDelegateAdaptor(AppDelegate.self) var delegate
Solution 2: use UIApplicationDelegateAdaptor
import SwiftUI


import Firebase


class AppDelegate: NSObject, UIApplicationDelegate {


func application(_ application: UIApplication,


didFinishLaunchingWithOptions


launchOptions:


[UIApplication.LaunchOptionsKey : Any]? = nil)
-
>
Bool {


FirebaseApp.configure()


return true


}


}


@main


struct BookShelfApp: App {


@UIApplicationDelegateAdaptor(AppDelegate.self) var delegate
Solution 2: use UIApplicationDelegateAdaptor
import SwiftUI


import Firebase


class AppDelegate: NSObject, UIApplicationDelegate {


func application(_ application: UIApplication,


didFinishLaunchingWithOptions


launchOptions:


[UIApplication.LaunchOptionsKey : Any]? = nil)
-
>
Bool {


FirebaseApp.configure()


return true


}


}


@main


struct BookShelfApp: App {


@UIApplicationDelegateAdaptor(AppDelegate.self) var delegate
Watch the scene phase


Handle deep links


Continue user activities
Do more with the new life cycle
Watch the scene phase


Handle deep links


Continue user activities
Learn more
pete
rf
riese.dev/ultimate-guide-to-swi
ft
ui2-application-lifecycle/
Architecture Swi
ft
UI 2 Life Cycle
Firebase Firestore Authentication Combine async/await Completion block
Firestore
One-Time Fetches
Offline Mode
Effortless Syncing
bird_type:


airspeed:


coconut_capacity:


isNative:


icon:


vector:


distances_traveled:
"swallow"


42.733


0.62


false


<binary data>




{ x: 36.4255,


y: 25.1442,


z: 18.8816 }


[42, 39, 12, 42]
Document
Collection
Sub-Collection
Top level
collections
“books” collection a single book document
struct Book: Identifiable {


var id = UUID().uuidString


var shelfId: String?


var userId: String?


var title: String


var author: String


var isbn: String


var pages: Int


var isRead: Bool = false


var coverEditionKey: String?


}
Data Model
func fetchBook(documentId: String) {


let docRef = Firestore.firestore().collection("books").document(documentId)


docRef.getDocument { document, error in


if let error = error as NSError? {


print("Error getting document: (error.localizedDescription)")


} else {


if let document = document {


let id = document.documentID


let data = document.data()


let title = data?["title"] as? String
?
?
""


let numberOfPages = data?["numberOfPages"] as? Int
?
?
0


let author = data?["author"] as? String
?
?
""


self.book = Book(id:id, title: title,


numberOfPages: numberOfPages, author: author)


}


}


}


}
Fetching a document from Firestore
func fetchBook(documentId: String) {


let docRef = Firestore.firestore().collection("books").document(documentId)


docRef.getDocument { document, error in


if let error = error as NSError? {


print("Error getting document: (error.localizedDescription)")


} else {


if let document = document {


let id = document.documentID


let data = document.data()


let title = data?["title"] as? String
?
?
""


let numberOfPages = data?["numberOfPages"] as? Int
?
?
0


let author = data?["author"] as? String
?
?
""


self.book = Book(id:id, title: title,


numberOfPages: numberOfPages, author: author)


}


}


}


}
Fetching a document from Firestore
func fetchBook(documentId: String) {


let docRef = Firestore.firestore().collection("books").document(documentId)


docRef.getDocument { document, error in


if let error = error as NSError? {


print("Error getting document: (error.localizedDescription)")


} else {


if let document = document {


let id = document.documentID


let data = document.data()


let title = data?["title"] as? String
?
?
""


let numberOfPages = data?["numberOfPages"] as? Int
?
?
0


let author = data?["author"] as? String
?
?
""


self.book = Book(id:id, title: title,


numberOfPages: numberOfPages, author: author)


}


}


}


}
Fetching a document from Firestore
func fetchBook(documentId: String) {


let docRef = Firestore.firestore().collection("books").document(documentId)


docRef.getDocument { document, error in


if let error = error as NSError? {


print("Error getting document: (error.localizedDescription)")


} else {


if let document = document {


let id = document.documentID


let data = document.data()


let title = data?["title"] as? String
?
?
""


let numberOfPages = data?["numberOfPages"] as? Int
?
?
0


let author = data?["author"] as? String
?
?
""


self.book = Book(id:id, title: title,


numberOfPages: numberOfPages, author: author)


}


}


}


}
Fetching a document from Firestore
func fetchBook(documentId: String) {


let docRef = Firestore.firestore().collection("books").document(documentId)


docRef.getDocument { document, error in


if let error = error as NSError? {


print("Error getting document: (error.localizedDescription)")


} else {


if let document = document {


let id = document.documentID


let data = document.data()


let title = data?["title"] as? String
?
?
""


let numberOfPages = data?["numberOfPages"] as? Int
?
?
0


let author = data?["author"] as? String
?
?
""


self.book = Book(id:id, title: title,


numberOfPages: numberOfPages, author: author)


}


}


}


}
Fetching a document from Firestore
func fetchBook(documentId: String) {


let docRef = Firestore.firestore().collection("books").document(documentId)


docRef.getDocument { document, error in


if let error = error as NSError? {


print("Error getting document: (error.localizedDescription)")


} else {


if let document = document {


let id = document.documentID


let data = document.data()


let title = data?["title"] as? String
?
?
""


let numberOfPages = data?["numberOfPages"] as? Int
?
?
0


let author = data?["author"] as? String
?
?
""


self.book = Book(id:id, title: title,


numberOfPages: numberOfPages, author: author)


}


}


}


}
Fetching a document from Firestore
func fetchBook(documentId: String) {


let docRef = Firestore.firestore().collection("books").document(documentId)


docRef.getDocument { document, error in


if let error = error as NSError? {


print("Error getting document: (error.localizedDescription)")


} else {


if let document = document {


let id = document.documentID


let data = document.data()


let title = data?["title"] as? String
?
?
""


let numberOfPages = data?["numberOfPages"] as? Int
?
?
0


let author = data?["author"] as? String
?
?
""


self.book = Book(id:id, title: title,


numberOfPages: numberOfPages, author: author)


}


}


}


}
Fetching a document from Firestore
if let document = document {


let id = document.documentID


let data = document.data()


let title = data?["title"] as? String
?
?
""


let numberOfPages = data?["numberOfPages"] as? Int
?
?
0


let author = data?["author"] as? String
?
?
""


self.book = Book(id:id, title: title,


numberOfPages: numberOfPages, author: author)


}
Can we do better?
(Yes, we can)
func fetchBook(documentId: String) {


let docRef = Firestore.firestore().collection("books").document(documentId)


docRef.getDocument { document, error in


if let error = error as NSError? {


print("Error getting document: (error.localizedDescription)")


} else {


if let document = document {


let id = document.documentID


let data = document.data()


let title = data?["title"] as? String
?
?
""


let numberOfPages = data?["numberOfPages"] as? Int
?
?
0


let author = data?["author"] as? String
?
?
""


self.book = Book(id:id, title: title,


numberOfPages: numberOfPages, author: author)


}


}


}


}
Fetching a document from Firestore
func fetchBook(documentId: String) {


let docRef = Firestore.firestore().collection("books").document(documentId)


docRef.getDocument { document, error in


if let error = error as NSError? {


print("Error getting document: (error.localizedDescription)")


} else {


}


}


}
Mapping data using Codable
if let document = document {


do {


self.book = try document.data(as: Book.self)


}


catch {


print(error)


}


}
func fetchBook(documentId: String) {


let docRef = Firestore.firestore().collection("books").document(documentId)


docRef.getDocument { document, error in


if let error = error as NSError? {


print("Error getting document: (error.localizedDescription)")


} else {


}


}


}
Mapping data using Codable
if let document = document {


do {


self.book = try document.data(as: Book.self)


}


catch {


print(error)


}


}
BookShelfView
BookEditView
BookDetailsView
BookRowView
Source of Truth
books: [Book]
@ObservableObject
@Binding
Book
Book
Book
Review: Architecture
BookShelfView
BookDetailsView
BookRowView
Source of Truth
books: [Book]
@ObservableObject
@Binding
Book
Book
Review: Architecture
Snapshot Listener
class BookStore: ObservableObject {


var db = Firestore.firestore()


private var listenerRegistration: ListenerRegistration?


@Published var books = [Book]()




func subscribe() {


listenerRegistration = db.collection("books")


.addSnapshotListener { [weak self] (querySnapshot, error) in


guard let documents = querySnapshot
?
.
documents else { return }




self
?
.
books = documents.compactMap { queryDocumentSnapshot in


let result = Result { try queryDocumentSnapshot.data(as: Book.self) }




switch result {


case .success(let book):


if let book = book {


return book




Fetching a collection of documents
class BookStore: ObservableObject {


var db = Firestore.firestore()


private var listenerRegistration: ListenerRegistration?


@Published var books = [Book]()




func subscribe() {


listenerRegistration = db.collection("books")


.addSnapshotListener { [weak self] (querySnapshot, error) in


guard let documents = querySnapshot
?
.
documents else { return }




self
?
.
books = documents.compactMap { queryDocumentSnapshot in


let result = Result { try queryDocumentSnapshot.data(as: Book.self) }




switch result {


case .success(let book):


if let book = book {


return book




Fetching a collection of documents
class BookStore: ObservableObject {


var db = Firestore.firestore()


private var listenerRegistration: ListenerRegistration?


@Published var books = [Book]()




func subscribe() {


listenerRegistration = db.collection("books")


.addSnapshotListener { [weak self] (querySnapshot, error) in


guard let documents = querySnapshot
?
.
documents else { return }




self
?
.
books = documents.compactMap { queryDocumentSnapshot in


let result = Result { try queryDocumentSnapshot.data(as: Book.self) }




switch result {


case .success(let book):


if let book = book {


return book




Fetching a collection of documents
class BookStore: ObservableObject {


var db = Firestore.firestore()


private var listenerRegistration: ListenerRegistration?


@Published var books = [Book]()




func subscribe() {


listenerRegistration = db.collection("books")


.addSnapshotListener { [weak self] (querySnapshot, error) in


guard let documents = querySnapshot
?
.
documents else { return }




self
?
.
books = documents.compactMap { queryDocumentSnapshot in


let result = Result { try queryDocumentSnapshot.data(as: Book.self) }




switch result {


case .success(let book):


if let book = book {


return book




Fetching a collection of documents
class BookStore: ObservableObject {


var db = Firestore.firestore()


private var listenerRegistration: ListenerRegistration?


@Published var books = [Book]()




func subscribe() {


listenerRegistration = db.collection("books")


.addSnapshotListener { [weak self] (querySnapshot, error) in


guard let documents = querySnapshot
?
.
documents else { return }




self
?
.
books = documents.compactMap { queryDocumentSnapshot in


let result = Result { try queryDocumentSnapshot.data(as: Book.self) }




switch result {


case .success(let book):


if let book = book {


return book




Fetching a collection of documents
class BookStore: ObservableObject {


var db = Firestore.firestore()


private var listenerRegistration: ListenerRegistration?


@Published var books = [Book]()




func subscribe() {


listenerRegistration = db.collection("books")


.addSnapshotListener { [weak self] (querySnapshot, error) in


guard let documents = querySnapshot
?
.
documents else { return }




self
?
.
books = documents.compactMap { queryDocumentSnapshot in


let result = Result { try queryDocumentSnapshot.data(as: Book.self) }




switch result {


case .success(let book):


if let book = book {


return book




Fetching a collection of documents
class BookStore: ObservableObject {


var db = Firestore.firestore()


private var listenerRegistration: ListenerRegistration?


@Published var books = [Book]()




func subscribe() {


listenerRegistration = db.collection("books")


.addSnapshotListener { [weak self] (querySnapshot, error) in


guard let documents = querySnapshot
?
.
documents else { return }




self
?
.
books = documents.compactMap { queryDocumentSnapshot in


let result = Result { try queryDocumentSnapshot.data(as: Book.self) }




switch result {


case .success(let book):


if let book = book {


return book




Fetching a collection of documents
Learn more
h
tt
ps://pete
rf
riese.dev/
fi
restore-codable-the-comprehensive-guide/
import Foundation


import Combine


import Firebase


import FirebaseFirestoreSwift


import os


class BookStore: ObservableObject {


/
/
MARK: - Dependencies


var db = Firestore.firestore()




/
/
MARK: - Publishers


@Published var user: User?


@Published var books = [Book]()




/
/
MARK: - Private attributes


@Published private var userId: String = "unknown"


private var listenerRegistration: ListenerRegistration?


private var cancellables = Set<AnyCancellable>()




Fetching a collection of documents
/
/
A Book value could not be initialized from the DocumentSnapshot.


switch error {


case DecodingError.typeMismatch(_, let context):


self
?
.
logger.debug("(error.localizedDescription): 
(context.debugDescription)")


case DecodingError.valueNotFound(_, let context):


self
?
.
logger.debug("(error.localizedDescription): 
(context.debugDescription)")


case DecodingError.keyNotFound(_, let context):


self
?
.
logger.debug("(error.localizedDescription): 
(context.debugDescription)")


case DecodingError.dataCorrupted(let key):


self
?
.
logger.debug("(error.localizedDescription): 
(key.debugDescription)")


default:


self
?
.
logger.debug("Error decoding document: 
(error.localizedDescription)")


}


return nil


}


}


}


}




Fetching a collection of documents
/
/
A Book value could not be initialized from the DocumentSnapshot.


switch error {


case DecodingError.typeMismatch(_, let context):


self
?
.
logger.debug("(error.localizedDescription): 
(context.debugDescription)")


case DecodingError.valueNotFound(_, let context):


self
?
.
logger.debug("(error.localizedDescription): 
(context.debugDescription)")


case DecodingError.keyNotFound(_, let context):


self
?
.
logger.debug("(error.localizedDescription): 
(context.debugDescription)")


case DecodingError.dataCorrupted(let key):


self
?
.
logger.debug("(error.localizedDescription): 
(key.debugDescription)")


default:


self
?
.
logger.debug("Error decoding document: 
(error.localizedDescription)")


}


return nil


}


}


}


}




Fetching a collection of documents
about 100 lines of code
struct BookShelfView: View {


@FirestoreQuery(


collectionPath: "books",


predicates: [


.where("userId", isEqualTo: userId),


]


) var books: Result<[Book], Error>




@State var userId = "F18EBA5E"




var body: some View {


List(books) { book in


Text(book.title)


}


}


}
Firestore Property Wrapper Firebase 8.9.0
@FloWritesCode
@mo
rt
enditlevsen
Thanks to
Architecture Swi
ft
UI 2 Life Cycle
Firebase Firestore Authentication Combine async/await Completion block
Authentication
Photo by Conve
rt
Kit on Unsplash
Authentication
Photo by Eduardo Soares on Unsplash
Authentication
Photo by Victor Freitas on Unsplash

Sign in the user


Update the data model


Secure users’ data
How to implement
Firebase Authentication?
Anonymous Authentication
“Guest” accounts, rather
func signIn() {


registerStateListener()


if Auth.auth().currentUser
=
=
nil {


Auth.auth().signInAnonymously()


}


}
Anonymous Authentication
SignInWithAppleButton(


onRequest: {
.
.
.
},


onCompletion: { result in


.
.
.


let appleIDToken = appleIDCredential.identityToken


let idTokenString = String(data: appleIDToken, encoding: .utf8)


let credential = OAuthProvider.credential(withProviderID: “apple.com",


idToken: idTokenString,


rawNonce: nonce)


Auth.auth().signIn(with: credential) { (authResult, error) in


if (error
!
=
nil) {
.
.
.
}


print(“User signed in")


dismiss()


}


}


).frame(width: 280, height: 45, alignment: .center)


Sign in with Apple
SignInWithAppleButton(


onRequest: {
.
.
.
},


onCompletion: { result in


.
.
.


let appleIDToken = appleIDCredential.identityToken


let idTokenString = String(data: appleIDToken, encoding: .utf8)


let credential = OAuthProvider.credential(withProviderID: “apple.com",


idToken: idTokenString,


rawNonce: nonce)


Auth.auth().signIn(with: credential) { (authResult, error) in


if (error
!
=
nil) {
.
.
.
}


print(“User signed in")


dismiss()


}


}


).frame(width: 280, height: 45, alignment: .center)


Sign in with Apple
SignInWithAppleButton(


onRequest: {
.
.
.
},


onCompletion: { result in


.
.
.


let appleIDToken = appleIDCredential.identityToken


let idTokenString = String(data: appleIDToken, encoding: .utf8)


let credential = OAuthProvider.credential(withProviderID: “apple.com",


idToken: idTokenString,


rawNonce: nonce)


Auth.auth().signIn(with: credential) { (authResult, error) in


if (error
!
=
nil) {
.
.
.
}


print(“User signed in")


dismiss()


}


}


).frame(width: 280, height: 45, alignment: .center)


Sign in with Apple
SignInWithAppleButton(


onRequest: {
.
.
.
},


onCompletion: { result in


.
.
.


let appleIDToken = appleIDCredential.identityToken


let idTokenString = String(data: appleIDToken, encoding: .utf8)


let credential = OAuthProvider.credential(withProviderID: “apple.com",


idToken: idTokenString,


rawNonce: nonce)


Auth.auth().signIn(with: credential) { (authResult, error) in


if (error
!
=
nil) {
.
.
.
}


print(“User signed in")


dismiss()


}


}


).frame(width: 280, height: 45, alignment: .center)


Sign in with Apple
SignInWithAppleButton(


onRequest: {
.
.
.
},


onCompletion: { result in


.
.
.


let appleIDToken = appleIDCredential.identityToken


let idTokenString = String(data: appleIDToken, encoding: .utf8)


let credential = OAuthProvider.credential(withProviderID: “apple.com",


idToken: idTokenString,


rawNonce: nonce)


Auth.auth().signIn(with: credential) { (authResult, error) in


if (error
!
=
nil) {
.
.
.
}


print(“User signed in")


dismiss()


}


}


).frame(width: 280, height: 45, alignment: .center)


Sign in with Apple
Firebase SDK
SignInWithAppleButton(


onRequest: {
.
.
.
},


onCompletion: { result in


.
.
.


let appleIDToken = appleIDCredential.identityToken


let idTokenString = String(data: appleIDToken, encoding: .utf8)


let credential = OAuthProvider.credential(withProviderID: “apple.com",


idToken: idTokenString,


rawNonce: nonce)


Auth.auth().signIn(with: credential) { (authResult, error) in


if (error
!
=
nil) {
.
.
.
}


print(“User signed in")


dismiss()


}


}


).frame(width: 280, height: 45, alignment: .center)


Sign in with Apple
Firebase SDK
All books are stored in one single collection
Which user do
they belong to?
let query = db.collection("books")


.whereField("userId",


isEqualTo: self.userId)


query


.addSnapshotListener { [weak self] (querySnapsho


guard let documents = querySnapshot
?
.
documents els


Signed in user
rules_version = '2';


service cloud.firestore {


match /databases/{database}/documents {


match /{document=**} {


allow create: if request.auth
!
=
null;


allow read, update, delete: if request.auth
!
=
null


&
&
resource.data.userId
=
=
request.auth.uid;


}


}


}
Security Rules
Only signed-in users can
create new documents
Only owners may read and
modify a document
Architecture Swi
ft
UI 2 Life Cycle
Firebase Firestore Authentication Combine async/await Completion block
Combine
auth
?
.
signInAnonymously()


let user = auth
?
.
currentUser


print("User signed in with user ID: (user
?
.
uid)")
This might be nil
auth
?
.
signInAnonymously()


let user = auth
?
.
currentUser


print("User signed in with user ID: (user
?
.
uid)")
auth
?
.
signInAnonymously { result, error in


guard let result = result else {


return


}


print("User signed in with user ID: (result.user.uid)")


}
Do this instead
auth


.
.
.


auth
?
.
signInAnonymously()


.map{ $0.user }


.replaceError(with: nil)


.assign(to: &$user)
Even better
Launching with Firebase 8.9.0
h
tt
ps://github.com/
fi
rebase/
fi
rebase-ios-sdk/projects/3
Architecture Swi
ft
UI 2 Life Cycle
Firebase Firestore Authentication Combine async/await Completion block
async/await
Photo by Stephen H on Unsplash
extension ArticleAnalyser {


func process(url: String, completion: @escaping (Article)
-
>
Void) {


self.fetchArticle(from: url) { result in


switch result {


case .failure(let error):


print(error.localizedDescription)


case .success(let html):


self.extractTitle(from: html) { result in


switch result {


case .failure(let error):


print(error.localizedDescription)


case .success(let title):


self.extractText(from: html) { result in


switch result {


case .failure(let error):


print(error.localizedDescription)


case .success(let text):


self.extractImage(from: url) { result in




Problem: Callback Pyramid of Doom
extension AsyncArticleAnalyser {


func process(url: String) async throws
-
>
Article {


let htmlText = try await fetchArticle(from: url)


let text = try await extractText(from: htmlText)


let title = try await extractTitle(from: htmlText)


let imageUrl = try await extractImage(from: url)


let tags = await inferTags(from: text)




return Article(url: url,


title: title,


tags: tags,


imageUrlString: imageUrl)


}


}
Solution: Use async/await
Swift 5.5
func fetchArticle(from url: String) async throws
-
>
String {


guard let url = URL(string: url) else { throw AnalyserError.badURL }




return try await withUnsafeThrowingContinuation { continuation in


URLSession.shared.downloadTask(with: url) { (localUrl, urlResponse, error) in


guard let localUrl = localUrl else {


continuation.resume(throwing: AnalyserError.badURL)


return


}


if let htmlText = try? String(contentsOf: localUrl) {


continuation.resume(returning: htmlText)


}


}


.resume()


}


}
Solution: Use async/await
Swift 5.5
func fetchArticle(from url: String) async throws
-
>
String {


guard let url = URL(string: url) else { throw AnalyserError.badURL }




return try await withUnsafeThrowingContinuation { continuation in


URLSession.shared.downloadTask(with: url) { (localUrl, urlResponse, error) in


guard let localUrl = localUrl else {


continuation.resume(throwing: AnalyserError.badURL)


return


}


if let htmlText = try? String(contentsOf: localUrl) {


continuation.resume(returning: htmlText)


}


}


.resume()


}


}
Solution: Use async/await
Swift 5.5
func fetchArticle(from url: String) async throws
-
>
String {


guard let url = URL(string: url) else { throw AnalyserError.badURL }




return try await withUnsafeThrowingContinuation { continuation in


URLSession.shared.downloadTask(with: url) { (localUrl, urlResponse, error) in


guard let localUrl = localUrl else {


continuation.resume(throwing: AnalyserError.badURL)


return


}


if let htmlText = try? String(contentsOf: localUrl) {


continuation.resume(returning: htmlText)


}


}


.resume()


}


}
Solution: Use async/await
Swift 5.5
func fetchArticle(from url: String) async throws
-
>
String {


guard let url = URL(string: url) else { throw AnalyserError.badURL }




return try await withUnsafeThrowingContinuation { continuation in


URLSession.shared.downloadTask(with: url) { (localUrl, urlResponse, error) in


guard let localUrl = localUrl else {


continuation.resume(throwing: AnalyserError.badURL)


return


}


if let htmlText = try? String(contentsOf: localUrl) {


continuation.resume(returning: htmlText)


}


}


.resume()


}


}
Solution: Use async/await
Swift 5.5
auth
?
.
signInAnonymously { result, error in


guard let result = result else {


return


}


print("User signed in with user ID: (result.user.uid)")


}
do {


let result = try await Auth.auth().signIn(withEmail: email, password: password)


print("User signed in with user ID: (result.user.uid)")


}


catch {


print(error)


}


Works with Firebase, too!
Callback-style
Learn more
h
tt
ps://pete
rf
riese.dev/async-await-in-swi
f
h
tt
ps://www.youtube.com/watch?v=sEKw2BMcQtQ
Architecture Swi
ft
UI 2 Life Cycle
Firebase Firestore Authentication Combine async/await Completion block
Architecture Swi
ft
UI 2 Life Cycle
Firebase Firestore Authentication Combine async/await Completion block
Register now - it’s free!
h
tt
ps://
fi
rebase.google.com/summit
Thanks!
Peter Friese


h
tt
p://pete
rf
riese.dev


@pete
rf
riese


youtube.com/c/PeterFriese/
Follow me
h
tt
ps://github.com/pete
rf
riese/BookShelf
Code
Credits
fi
nish by Megan Chown from the Noun Project
Time by Nikita Kozin from the Noun Project
pipe by Komkrit Noenpoempisut from the Noun Project
Passpo
rt
by ProSymbols from the Noun Project
spiral by Alexander Skowalsky from the Noun Project
Architecture by Ervin Bolat from the Noun Project
Firebase logos cou
rt
esy h
tt
ps://
fi
rebase.google.com/brand-guidelines
Firebase logos cou
rt
esy h
tt
ps://
fi
rebase.google.com/brand-guidelines
Thanks!
Hea
rt
by Roman from the Noun Project
The End.

 +  = ❤️ (Firebase for Apple Developers) at Swift Leeds

  • 1.
    Peter Friese |Firebase Developer Advocate | @pete rf riese  + Firebase for Apple Developers
  • 2.
    Architecture Swi ft UI 2Life Cycle Firebase Firestore Authentication Combine async/await Completion block
  • 3.
    Architecture For Data-Driven Apps Photoby Lance Anderson on Unsplash
  • 4.
  • 6.
    Drill-down navigation Three-column layout(iPad / Mac) Single source of truth Driving factors UI always in sync
  • 7.
  • 8.
  • 9.
    Challenge #1 This needsto be a binding But this isn’t a list of bindings
  • 10.
    struct BookShelfView: View{ @Binding var bookShelf: BookShelf var body: some View { List { ForEach(Array(bookShelf.books.enumerated()), id: .element.id) { index, item in BookRowView(book: $bookShelf.books[index]) } .onDelete { indexSet in bookShelf.books.remove(atOffsets: indexSet) } } .navigationTitle(bookShelf.title) } } Solution #1: iterate over enumerated items 🤔
  • 11.
    struct BookShelfView: View{ @Binding var bookShelf: BookShelf var body: some View { List { ForEach($bookShelf.books) { $book in BookRowView(book: $book) } .onDelete { indexSet in bookShelf.books.remove(atOffsets: indexSet) } } .navigationTitle(bookShelf.title) } } Solution #1: use list bindings Everything is now bindable
  • 12.
  • 13.
    How to updateonly when the user commits? Challenge #2
  • 14.
    struct BookEditView: View{ @Binding var book: Book @ObservedObject var bookEditViewModel: BookEditViewModel init(book: Binding<Book>) { self._book = book self.bookEditViewModel = BookEditViewModel(book: book.wrappedValue) } var body: some View { TextField("Book title", text: $bookEditViewModel.book.title) } func save() { self.book = bookEditViewModel.book dismiss() } } Solution 2: use inner @ObservableObject
  • 15.
    struct BookEditView: View{ @Binding var book: Book @ObservedObject var bookEditViewModel: BookEditViewModel init(book: Binding<Book>) { self._book = book self.bookEditViewModel = BookEditViewModel(book: book.wrappedValue) } var body: some View { TextField("Book title", text: $bookEditViewModel.book.title) } func save() { self.book = bookEditViewModel.book dismiss() } } Solution 2: use inner @ObservableObject
  • 16.
    struct BookEditView: View{ @Binding var book: Book @ObservedObject var bookEditViewModel: BookEditViewModel init(book: Binding<Book>) { self._book = book self.bookEditViewModel = BookEditViewModel(book: book.wrappedValue) } var body: some View { TextField("Book title", text: $bookEditViewModel.book.title) } func save() { self.book = bookEditViewModel.book dismiss() } } Solution 2: use inner @ObservableObject
  • 17.
    struct BookEditView: View{ @Binding var book: Book @ObservedObject var bookEditViewModel: BookEditViewModel init(book: Binding<Book>) { self._book = book self.bookEditViewModel = BookEditViewModel(book: book.wrappedValue) } var body: some View { TextField("Book title", text: $bookEditViewModel.book.title) } func save() { self.book = bookEditViewModel.book dismiss() } } Solution 2: use inner @ObservableObject
  • 18.
  • 19.
    class BookEditViewModel: ObservableObject{ @Published var book: Book @Published var isISBNValid: Bool = true init(book: Book) { self.book = book self.$book .map { checkISBN(isbn: $0.isbn) } .assign(to: &$isISBNValid) } } Solution 2: use inner @ObservableObject Bonus: use Combine to perform validation
  • 20.
    Learn more about BuildingSwiftUI Components h tt ps://www.youtube.com/c/pete rf riese
  • 21.
    Architecture Swi ft UI 2Life Cycle Firebase Firestore Authentication Combine async/await Completion block
  • 23.
    Run with confidenceEngage users Develop apps faster
  • 24.
    Run with confidence Crashlytics Performance Monitoring TestLab App Distribution Engage users Analytics Predictions Cloud Messaging Remote Config A/B Testing Dynamic Links In-app Messaging Develop apps faster Auth Cloud Functions Cloud Firestore Hosting ML Kit Realtime Database Cloud Storage bit.ly/what-is-firebase Extensions Machine Learning
  • 28.
  • 29.
    Don’t forget toadd to all the targets!
  • 30.
    Swift Package Manager nowofficially supported! h tt ps://github.com/ fi rebase/ fi rebase-ios-sdk
  • 31.
  • 32.
    Application Lifecycle SwiftUI 2 Photoby Thor Alvis on Unsplash
  • 33.
    SwiftUI 2: Nomore AppDelegate! import SwiftUI @main struct BookShelfApp: App { @StateObject var store = BookShelfStore(shelves: BookShelf.samples) var body: some Scene { WindowGroup { NavigationView { BookShelvesView(store: store) Text("Select a shelf to see its books") Text("Select a book to see its details") } } } }
  • 34.
    SwiftUI 2: Nomore AppDelegate! import SwiftUI @main struct BookShelfApp: App { @StateObject var store = BookShelfStore(shelves: BookShelf.samples) var body: some Scene { WindowGroup { NavigationView { BookShelvesView(store: store) Text("Select a shelf to see its books") Text("Select a book to see its details") } } } }
  • 35.
    Solution 1: useinitialiser import SwiftUI @main struct BookShelfApp: App { @StateObject var store = BookShelfStore(shelves: BookShelf.samples) var body: some Scene { WindowGroup { NavigationView { BookShelvesView(store: store) Text("Select a shelf to see its books") Text("Select a book to see its details") }
  • 36.
    Solution 1: useinitialiser import SwiftUI @main struct BookShelfApp: App { @StateObject var store = BookShelfStore(shelves: BookShelf.samples) var body: some Scene { WindowGroup { NavigationView { BookShelvesView(store: store) Text("Select a shelf to see its books") Text("Select a book to see its details") } init() { FirebaseApp.configure() }
  • 37.
    Solution 2: useUIApplicationDelegateAdaptor import SwiftUI import Firebase class AppDelegate: NSObject, UIApplicationDelegate { func application(_ application: UIApplication, didFinishLaunchingWithOptions launchOptions: [UIApplication.LaunchOptionsKey : Any]? = nil) - > Bool { FirebaseApp.configure() return true } } @main struct BookShelfApp: App { @UIApplicationDelegateAdaptor(AppDelegate.self) var delegate
  • 38.
    Solution 2: useUIApplicationDelegateAdaptor import SwiftUI import Firebase class AppDelegate: NSObject, UIApplicationDelegate { func application(_ application: UIApplication, didFinishLaunchingWithOptions launchOptions: [UIApplication.LaunchOptionsKey : Any]? = nil) - > Bool { FirebaseApp.configure() return true } } @main struct BookShelfApp: App { @UIApplicationDelegateAdaptor(AppDelegate.self) var delegate
  • 39.
    Solution 2: useUIApplicationDelegateAdaptor import SwiftUI import Firebase class AppDelegate: NSObject, UIApplicationDelegate { func application(_ application: UIApplication, didFinishLaunchingWithOptions launchOptions: [UIApplication.LaunchOptionsKey : Any]? = nil) - > Bool { FirebaseApp.configure() return true } } @main struct BookShelfApp: App { @UIApplicationDelegateAdaptor(AppDelegate.self) var delegate
  • 40.
    Solution 2: useUIApplicationDelegateAdaptor import SwiftUI import Firebase class AppDelegate: NSObject, UIApplicationDelegate { func application(_ application: UIApplication, didFinishLaunchingWithOptions launchOptions: [UIApplication.LaunchOptionsKey : Any]? = nil) - > Bool { FirebaseApp.configure() return true } } @main struct BookShelfApp: App { @UIApplicationDelegateAdaptor(AppDelegate.self) var delegate
  • 41.
    Watch the scenephase Handle deep links Continue user activities Do more with the new life cycle
  • 42.
    Watch the scenephase Handle deep links Continue user activities Learn more pete rf riese.dev/ultimate-guide-to-swi ft ui2-application-lifecycle/
  • 43.
    Architecture Swi ft UI 2Life Cycle Firebase Firestore Authentication Combine async/await Completion block
  • 44.
  • 47.
  • 48.
  • 49.
  • 50.
  • 51.
    struct Book: Identifiable{ var id = UUID().uuidString var shelfId: String? var userId: String? var title: String var author: String var isbn: String var pages: Int var isRead: Bool = false var coverEditionKey: String? } Data Model
  • 52.
    func fetchBook(documentId: String){ let docRef = Firestore.firestore().collection("books").document(documentId) docRef.getDocument { document, error in if let error = error as NSError? { print("Error getting document: (error.localizedDescription)") } else { if let document = document { let id = document.documentID let data = document.data() let title = data?["title"] as? String ? ? "" let numberOfPages = data?["numberOfPages"] as? Int ? ? 0 let author = data?["author"] as? String ? ? "" self.book = Book(id:id, title: title, numberOfPages: numberOfPages, author: author) } } } } Fetching a document from Firestore
  • 53.
    func fetchBook(documentId: String){ let docRef = Firestore.firestore().collection("books").document(documentId) docRef.getDocument { document, error in if let error = error as NSError? { print("Error getting document: (error.localizedDescription)") } else { if let document = document { let id = document.documentID let data = document.data() let title = data?["title"] as? String ? ? "" let numberOfPages = data?["numberOfPages"] as? Int ? ? 0 let author = data?["author"] as? String ? ? "" self.book = Book(id:id, title: title, numberOfPages: numberOfPages, author: author) } } } } Fetching a document from Firestore
  • 54.
    func fetchBook(documentId: String){ let docRef = Firestore.firestore().collection("books").document(documentId) docRef.getDocument { document, error in if let error = error as NSError? { print("Error getting document: (error.localizedDescription)") } else { if let document = document { let id = document.documentID let data = document.data() let title = data?["title"] as? String ? ? "" let numberOfPages = data?["numberOfPages"] as? Int ? ? 0 let author = data?["author"] as? String ? ? "" self.book = Book(id:id, title: title, numberOfPages: numberOfPages, author: author) } } } } Fetching a document from Firestore
  • 55.
    func fetchBook(documentId: String){ let docRef = Firestore.firestore().collection("books").document(documentId) docRef.getDocument { document, error in if let error = error as NSError? { print("Error getting document: (error.localizedDescription)") } else { if let document = document { let id = document.documentID let data = document.data() let title = data?["title"] as? String ? ? "" let numberOfPages = data?["numberOfPages"] as? Int ? ? 0 let author = data?["author"] as? String ? ? "" self.book = Book(id:id, title: title, numberOfPages: numberOfPages, author: author) } } } } Fetching a document from Firestore
  • 56.
    func fetchBook(documentId: String){ let docRef = Firestore.firestore().collection("books").document(documentId) docRef.getDocument { document, error in if let error = error as NSError? { print("Error getting document: (error.localizedDescription)") } else { if let document = document { let id = document.documentID let data = document.data() let title = data?["title"] as? String ? ? "" let numberOfPages = data?["numberOfPages"] as? Int ? ? 0 let author = data?["author"] as? String ? ? "" self.book = Book(id:id, title: title, numberOfPages: numberOfPages, author: author) } } } } Fetching a document from Firestore
  • 57.
    func fetchBook(documentId: String){ let docRef = Firestore.firestore().collection("books").document(documentId) docRef.getDocument { document, error in if let error = error as NSError? { print("Error getting document: (error.localizedDescription)") } else { if let document = document { let id = document.documentID let data = document.data() let title = data?["title"] as? String ? ? "" let numberOfPages = data?["numberOfPages"] as? Int ? ? 0 let author = data?["author"] as? String ? ? "" self.book = Book(id:id, title: title, numberOfPages: numberOfPages, author: author) } } } } Fetching a document from Firestore
  • 58.
    func fetchBook(documentId: String){ let docRef = Firestore.firestore().collection("books").document(documentId) docRef.getDocument { document, error in if let error = error as NSError? { print("Error getting document: (error.localizedDescription)") } else { if let document = document { let id = document.documentID let data = document.data() let title = data?["title"] as? String ? ? "" let numberOfPages = data?["numberOfPages"] as? Int ? ? 0 let author = data?["author"] as? String ? ? "" self.book = Book(id:id, title: title, numberOfPages: numberOfPages, author: author) } } } } Fetching a document from Firestore if let document = document { let id = document.documentID let data = document.data() let title = data?["title"] as? String ? ? "" let numberOfPages = data?["numberOfPages"] as? Int ? ? 0 let author = data?["author"] as? String ? ? "" self.book = Book(id:id, title: title, numberOfPages: numberOfPages, author: author) } Can we do better?
  • 59.
  • 60.
    func fetchBook(documentId: String){ let docRef = Firestore.firestore().collection("books").document(documentId) docRef.getDocument { document, error in if let error = error as NSError? { print("Error getting document: (error.localizedDescription)") } else { if let document = document { let id = document.documentID let data = document.data() let title = data?["title"] as? String ? ? "" let numberOfPages = data?["numberOfPages"] as? Int ? ? 0 let author = data?["author"] as? String ? ? "" self.book = Book(id:id, title: title, numberOfPages: numberOfPages, author: author) } } } } Fetching a document from Firestore
  • 61.
    func fetchBook(documentId: String){ let docRef = Firestore.firestore().collection("books").document(documentId) docRef.getDocument { document, error in if let error = error as NSError? { print("Error getting document: (error.localizedDescription)") } else { } } } Mapping data using Codable if let document = document { do { self.book = try document.data(as: Book.self) } catch { print(error) } }
  • 62.
    func fetchBook(documentId: String){ let docRef = Firestore.firestore().collection("books").document(documentId) docRef.getDocument { document, error in if let error = error as NSError? { print("Error getting document: (error.localizedDescription)") } else { } } } Mapping data using Codable if let document = document { do { self.book = try document.data(as: Book.self) } catch { print(error) } }
  • 63.
    BookShelfView BookEditView BookDetailsView BookRowView Source of Truth books:[Book] @ObservableObject @Binding Book Book Book Review: Architecture
  • 64.
    BookShelfView BookDetailsView BookRowView Source of Truth books:[Book] @ObservableObject @Binding Book Book Review: Architecture Snapshot Listener
  • 65.
    class BookStore: ObservableObject{ var db = Firestore.firestore() private var listenerRegistration: ListenerRegistration? @Published var books = [Book]() func subscribe() { listenerRegistration = db.collection("books") .addSnapshotListener { [weak self] (querySnapshot, error) in guard let documents = querySnapshot ? . documents else { return } self ? . books = documents.compactMap { queryDocumentSnapshot in let result = Result { try queryDocumentSnapshot.data(as: Book.self) } switch result { case .success(let book): if let book = book { return book Fetching a collection of documents
  • 66.
    class BookStore: ObservableObject{ var db = Firestore.firestore() private var listenerRegistration: ListenerRegistration? @Published var books = [Book]() func subscribe() { listenerRegistration = db.collection("books") .addSnapshotListener { [weak self] (querySnapshot, error) in guard let documents = querySnapshot ? . documents else { return } self ? . books = documents.compactMap { queryDocumentSnapshot in let result = Result { try queryDocumentSnapshot.data(as: Book.self) } switch result { case .success(let book): if let book = book { return book Fetching a collection of documents
  • 67.
    class BookStore: ObservableObject{ var db = Firestore.firestore() private var listenerRegistration: ListenerRegistration? @Published var books = [Book]() func subscribe() { listenerRegistration = db.collection("books") .addSnapshotListener { [weak self] (querySnapshot, error) in guard let documents = querySnapshot ? . documents else { return } self ? . books = documents.compactMap { queryDocumentSnapshot in let result = Result { try queryDocumentSnapshot.data(as: Book.self) } switch result { case .success(let book): if let book = book { return book Fetching a collection of documents
  • 68.
    class BookStore: ObservableObject{ var db = Firestore.firestore() private var listenerRegistration: ListenerRegistration? @Published var books = [Book]() func subscribe() { listenerRegistration = db.collection("books") .addSnapshotListener { [weak self] (querySnapshot, error) in guard let documents = querySnapshot ? . documents else { return } self ? . books = documents.compactMap { queryDocumentSnapshot in let result = Result { try queryDocumentSnapshot.data(as: Book.self) } switch result { case .success(let book): if let book = book { return book Fetching a collection of documents
  • 69.
    class BookStore: ObservableObject{ var db = Firestore.firestore() private var listenerRegistration: ListenerRegistration? @Published var books = [Book]() func subscribe() { listenerRegistration = db.collection("books") .addSnapshotListener { [weak self] (querySnapshot, error) in guard let documents = querySnapshot ? . documents else { return } self ? . books = documents.compactMap { queryDocumentSnapshot in let result = Result { try queryDocumentSnapshot.data(as: Book.self) } switch result { case .success(let book): if let book = book { return book Fetching a collection of documents
  • 70.
    class BookStore: ObservableObject{ var db = Firestore.firestore() private var listenerRegistration: ListenerRegistration? @Published var books = [Book]() func subscribe() { listenerRegistration = db.collection("books") .addSnapshotListener { [weak self] (querySnapshot, error) in guard let documents = querySnapshot ? . documents else { return } self ? . books = documents.compactMap { queryDocumentSnapshot in let result = Result { try queryDocumentSnapshot.data(as: Book.self) } switch result { case .success(let book): if let book = book { return book Fetching a collection of documents
  • 71.
    class BookStore: ObservableObject{ var db = Firestore.firestore() private var listenerRegistration: ListenerRegistration? @Published var books = [Book]() func subscribe() { listenerRegistration = db.collection("books") .addSnapshotListener { [weak self] (querySnapshot, error) in guard let documents = querySnapshot ? . documents else { return } self ? . books = documents.compactMap { queryDocumentSnapshot in let result = Result { try queryDocumentSnapshot.data(as: Book.self) } switch result { case .success(let book): if let book = book { return book Fetching a collection of documents
  • 73.
  • 74.
    import Foundation import Combine importFirebase import FirebaseFirestoreSwift import os class BookStore: ObservableObject { / / MARK: - Dependencies var db = Firestore.firestore() / / MARK: - Publishers @Published var user: User? @Published var books = [Book]() / / MARK: - Private attributes @Published private var userId: String = "unknown" private var listenerRegistration: ListenerRegistration? private var cancellables = Set<AnyCancellable>() Fetching a collection of documents
  • 75.
    / / A Book valuecould not be initialized from the DocumentSnapshot. switch error { case DecodingError.typeMismatch(_, let context): self ? . logger.debug("(error.localizedDescription): (context.debugDescription)") case DecodingError.valueNotFound(_, let context): self ? . logger.debug("(error.localizedDescription): (context.debugDescription)") case DecodingError.keyNotFound(_, let context): self ? . logger.debug("(error.localizedDescription): (context.debugDescription)") case DecodingError.dataCorrupted(let key): self ? . logger.debug("(error.localizedDescription): (key.debugDescription)") default: self ? . logger.debug("Error decoding document: (error.localizedDescription)") } return nil } } } } Fetching a collection of documents
  • 76.
    / / A Book valuecould not be initialized from the DocumentSnapshot. switch error { case DecodingError.typeMismatch(_, let context): self ? . logger.debug("(error.localizedDescription): (context.debugDescription)") case DecodingError.valueNotFound(_, let context): self ? . logger.debug("(error.localizedDescription): (context.debugDescription)") case DecodingError.keyNotFound(_, let context): self ? . logger.debug("(error.localizedDescription): (context.debugDescription)") case DecodingError.dataCorrupted(let key): self ? . logger.debug("(error.localizedDescription): (key.debugDescription)") default: self ? . logger.debug("Error decoding document: (error.localizedDescription)") } return nil } } } } Fetching a collection of documents about 100 lines of code
  • 77.
    struct BookShelfView: View{ @FirestoreQuery( collectionPath: "books", predicates: [ .where("userId", isEqualTo: userId), ] ) var books: Result<[Book], Error> @State var userId = "F18EBA5E" var body: some View { List(books) { book in Text(book.title) } } } Firestore Property Wrapper Firebase 8.9.0 @FloWritesCode @mo rt enditlevsen Thanks to
  • 78.
    Architecture Swi ft UI 2Life Cycle Firebase Firestore Authentication Combine async/await Completion block
  • 79.
  • 80.
  • 81.
    Authentication Photo by VictorFreitas on Unsplash
  • 82.
  • 83.
    Sign in theuser Update the data model Secure users’ data How to implement Firebase Authentication?
  • 84.
  • 85.
    func signIn() { registerStateListener() ifAuth.auth().currentUser = = nil { Auth.auth().signInAnonymously() } } Anonymous Authentication
  • 87.
    SignInWithAppleButton( onRequest: { . . . }, onCompletion: {result in . . . let appleIDToken = appleIDCredential.identityToken let idTokenString = String(data: appleIDToken, encoding: .utf8) let credential = OAuthProvider.credential(withProviderID: “apple.com", idToken: idTokenString, rawNonce: nonce) Auth.auth().signIn(with: credential) { (authResult, error) in if (error ! = nil) { . . . } print(“User signed in") dismiss() } } ).frame(width: 280, height: 45, alignment: .center) Sign in with Apple
  • 88.
    SignInWithAppleButton( onRequest: { . . . }, onCompletion: {result in . . . let appleIDToken = appleIDCredential.identityToken let idTokenString = String(data: appleIDToken, encoding: .utf8) let credential = OAuthProvider.credential(withProviderID: “apple.com", idToken: idTokenString, rawNonce: nonce) Auth.auth().signIn(with: credential) { (authResult, error) in if (error ! = nil) { . . . } print(“User signed in") dismiss() } } ).frame(width: 280, height: 45, alignment: .center) Sign in with Apple
  • 89.
    SignInWithAppleButton( onRequest: { . . . }, onCompletion: {result in . . . let appleIDToken = appleIDCredential.identityToken let idTokenString = String(data: appleIDToken, encoding: .utf8) let credential = OAuthProvider.credential(withProviderID: “apple.com", idToken: idTokenString, rawNonce: nonce) Auth.auth().signIn(with: credential) { (authResult, error) in if (error ! = nil) { . . . } print(“User signed in") dismiss() } } ).frame(width: 280, height: 45, alignment: .center) Sign in with Apple
  • 90.
    SignInWithAppleButton( onRequest: { . . . }, onCompletion: {result in . . . let appleIDToken = appleIDCredential.identityToken let idTokenString = String(data: appleIDToken, encoding: .utf8) let credential = OAuthProvider.credential(withProviderID: “apple.com", idToken: idTokenString, rawNonce: nonce) Auth.auth().signIn(with: credential) { (authResult, error) in if (error ! = nil) { . . . } print(“User signed in") dismiss() } } ).frame(width: 280, height: 45, alignment: .center) Sign in with Apple
  • 91.
    SignInWithAppleButton( onRequest: { . . . }, onCompletion: {result in . . . let appleIDToken = appleIDCredential.identityToken let idTokenString = String(data: appleIDToken, encoding: .utf8) let credential = OAuthProvider.credential(withProviderID: “apple.com", idToken: idTokenString, rawNonce: nonce) Auth.auth().signIn(with: credential) { (authResult, error) in if (error ! = nil) { . . . } print(“User signed in") dismiss() } } ).frame(width: 280, height: 45, alignment: .center) Sign in with Apple Firebase SDK
  • 92.
    SignInWithAppleButton( onRequest: { . . . }, onCompletion: {result in . . . let appleIDToken = appleIDCredential.identityToken let idTokenString = String(data: appleIDToken, encoding: .utf8) let credential = OAuthProvider.credential(withProviderID: “apple.com", idToken: idTokenString, rawNonce: nonce) Auth.auth().signIn(with: credential) { (authResult, error) in if (error ! = nil) { . . . } print(“User signed in") dismiss() } } ).frame(width: 280, height: 45, alignment: .center) Sign in with Apple Firebase SDK
  • 93.
    All books arestored in one single collection Which user do they belong to?
  • 94.
    let query =db.collection("books") .whereField("userId", isEqualTo: self.userId) query .addSnapshotListener { [weak self] (querySnapsho guard let documents = querySnapshot ? . documents els Signed in user
  • 95.
    rules_version = '2'; servicecloud.firestore { match /databases/{database}/documents { match /{document=**} { allow create: if request.auth ! = null; allow read, update, delete: if request.auth ! = null & & resource.data.userId = = request.auth.uid; } } } Security Rules Only signed-in users can create new documents Only owners may read and modify a document
  • 96.
    Architecture Swi ft UI 2Life Cycle Firebase Firestore Authentication Combine async/await Completion block
  • 97.
  • 98.
    auth ? . signInAnonymously() let user =auth ? . currentUser print("User signed in with user ID: (user ? . uid)") This might be nil
  • 99.
    auth ? . signInAnonymously() let user =auth ? . currentUser print("User signed in with user ID: (user ? . uid)") auth ? . signInAnonymously { result, error in guard let result = result else { return } print("User signed in with user ID: (result.user.uid)") } Do this instead
  • 100.
  • 101.
    Launching with Firebase8.9.0 h tt ps://github.com/ fi rebase/ fi rebase-ios-sdk/projects/3
  • 102.
    Architecture Swi ft UI 2Life Cycle Firebase Firestore Authentication Combine async/await Completion block
  • 103.
  • 104.
    extension ArticleAnalyser { funcprocess(url: String, completion: @escaping (Article) - > Void) { self.fetchArticle(from: url) { result in switch result { case .failure(let error): print(error.localizedDescription) case .success(let html): self.extractTitle(from: html) { result in switch result { case .failure(let error): print(error.localizedDescription) case .success(let title): self.extractText(from: html) { result in switch result { case .failure(let error): print(error.localizedDescription) case .success(let text): self.extractImage(from: url) { result in Problem: Callback Pyramid of Doom
  • 105.
    extension AsyncArticleAnalyser { funcprocess(url: String) async throws - > Article { let htmlText = try await fetchArticle(from: url) let text = try await extractText(from: htmlText) let title = try await extractTitle(from: htmlText) let imageUrl = try await extractImage(from: url) let tags = await inferTags(from: text) return Article(url: url, title: title, tags: tags, imageUrlString: imageUrl) } } Solution: Use async/await Swift 5.5
  • 106.
    func fetchArticle(from url:String) async throws - > String { guard let url = URL(string: url) else { throw AnalyserError.badURL } return try await withUnsafeThrowingContinuation { continuation in URLSession.shared.downloadTask(with: url) { (localUrl, urlResponse, error) in guard let localUrl = localUrl else { continuation.resume(throwing: AnalyserError.badURL) return } if let htmlText = try? String(contentsOf: localUrl) { continuation.resume(returning: htmlText) } } .resume() } } Solution: Use async/await Swift 5.5
  • 107.
    func fetchArticle(from url:String) async throws - > String { guard let url = URL(string: url) else { throw AnalyserError.badURL } return try await withUnsafeThrowingContinuation { continuation in URLSession.shared.downloadTask(with: url) { (localUrl, urlResponse, error) in guard let localUrl = localUrl else { continuation.resume(throwing: AnalyserError.badURL) return } if let htmlText = try? String(contentsOf: localUrl) { continuation.resume(returning: htmlText) } } .resume() } } Solution: Use async/await Swift 5.5
  • 108.
    func fetchArticle(from url:String) async throws - > String { guard let url = URL(string: url) else { throw AnalyserError.badURL } return try await withUnsafeThrowingContinuation { continuation in URLSession.shared.downloadTask(with: url) { (localUrl, urlResponse, error) in guard let localUrl = localUrl else { continuation.resume(throwing: AnalyserError.badURL) return } if let htmlText = try? String(contentsOf: localUrl) { continuation.resume(returning: htmlText) } } .resume() } } Solution: Use async/await Swift 5.5
  • 109.
    func fetchArticle(from url:String) async throws - > String { guard let url = URL(string: url) else { throw AnalyserError.badURL } return try await withUnsafeThrowingContinuation { continuation in URLSession.shared.downloadTask(with: url) { (localUrl, urlResponse, error) in guard let localUrl = localUrl else { continuation.resume(throwing: AnalyserError.badURL) return } if let htmlText = try? String(contentsOf: localUrl) { continuation.resume(returning: htmlText) } } .resume() } } Solution: Use async/await Swift 5.5
  • 110.
    auth ? . signInAnonymously { result,error in guard let result = result else { return } print("User signed in with user ID: (result.user.uid)") } do { let result = try await Auth.auth().signIn(withEmail: email, password: password) print("User signed in with user ID: (result.user.uid)") } catch { print(error) } Works with Firebase, too! Callback-style
  • 111.
  • 112.
    Architecture Swi ft UI 2Life Cycle Firebase Firestore Authentication Combine async/await Completion block
  • 113.
    Architecture Swi ft UI 2Life Cycle Firebase Firestore Authentication Combine async/await Completion block
  • 114.
    Register now -it’s free! h tt ps:// fi rebase.google.com/summit
  • 115.
  • 116.
    Credits fi nish by MeganChown from the Noun Project Time by Nikita Kozin from the Noun Project pipe by Komkrit Noenpoempisut from the Noun Project Passpo rt by ProSymbols from the Noun Project spiral by Alexander Skowalsky from the Noun Project Architecture by Ervin Bolat from the Noun Project Firebase logos cou rt esy h tt ps:// fi rebase.google.com/brand-guidelines Firebase logos cou rt esy h tt ps:// fi rebase.google.com/brand-guidelines Thanks! Hea rt by Roman from the Noun Project
  • 117.