Scott Miao
2013/12/14
Who am I

•
•
•
•

RD, SPN, Trend Micro
3 years for Hadoop eco system
Expertise in HDFS/MR/HBase
@takeshi.miao
THREATCONNECT
Product 1 Product 2

Product 3

…

IP, domain, URL, filename, process, file hash,
Virus detection, registry key, etc.

Sandbox
APT KB

Threat
Connect

Virus
DB

TE
Family
Writeup

File
Detecti
on

Threat
Web

Web
Reputa
tion

Process and
correlates different
data sources

Most relevant threat
report with actionable
intelligence
on a single portal
A GRAPH
The problems
• Store large size of Graph data
• Access large size of Graph data
• Process large size of Graph data
大
數
據
STORE
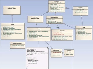
Property Graph Model (1/3)

https://github.com/tinkerpop/blueprints/wiki/Property-Graph-Model
Property Graph Model (2/3)
• A property graph has these elements
– a set of vertices
•
•
•
•

each vertex has a unique identifier.
each vertex has a set of outgoing edges.
each vertex has a set of incoming edges.
each vertex has a collection of properties defined by a map from
key to value.

– a set of edges
•
•
•
•

each edge has a unique identifier.
each edge has an outgoing tail vertex.
each edge has an incoming head vertex.
each edge has a label that denotes the type of relationship
between its two vertices.
• each edge has a collection of properties defined by a map from
key to value.
Property Graph Model (3/3)
The domain model for
Property Graph Model
The relational model for
Property Graph Model
Massive
scalable ?

Active
community ?

Analyzable ?
The winner is…
• We use HBase as a Graph Storage
– Google BigTable and PageRank
– HBaseCon2012

Yeah
We are NO. 1 !!
Use HBase to store Graph data (1/3)
• Schema design
– Table: vertex
‘<vertex-id>@<entity-type>’, ‘property:<property-key>@<property-value-type>’,
<property-value>

– Table: edge
‘<vertex1-row-key>--><label>--><vertex2-row-key>’,
‘property:<property-key>@<property-value-type>’, <property-value>
Use HBase to store Graph data (2/3)
• Sample
– Table: vertex
‘myapps-ups.com@domain’, ‘property:ip@String’, ‘…’
‘myapps-ups.com@domain’, ‘property:asn@String’, ‘…’
…
‘http://track.muapps-ups.com/InvoiceA1423AC.JPG.exe@url’, ‘property:path@String’, ‘…’
‘http://track.muapps-ups.com/InvoiceA1423AC.JPG.exe@url’, ‘property:parameter@String’, ‘…’

– Table: edge
‘myapps-ups.com@domain-->host-->http://track.muapps-ups.com/InvoiceA1423AC.JPG.exe@url’,
‘property:property1’, ‘…’
‘myapps-ups.com@domain-->host-->http://track.muapps-ups.com/InvoiceA1423AC.JPG.exe@url’,
‘property:property2’, ‘…’
Use HBase to store Graph data (3/3)
• Tables
– create 'test.vertex', {NAME => 'property',
BLOOMFILTER => 'ROW', COMPRESSION => ‘lzo',
TTL => '7776000'}
– create 'test.edge', {NAME => 'property',
BLOOMFILTER => 'ROW', COMPRESSION => ‘lzo',
TTL => '7776000'}
It’s not me,
actually…

ACCESS
3. Process Data
2. Get Data
HBase

Clients

Algorithms

1. Put data

Data Sources
Put Data
• HBase schema design is simple and humanreadable
• They are easy to write your own dumping tool
as you need
– MR/Pig/Completebulkload
– Can write cron-job to clean up the broken-edge
data
– TTL can also help to retire old data

• We already have a lot practices for this task
Get Data (1/2)
• A Graph API
• A better semantics for manipulating Graph
data
– As a wrapper for HBase Client API
– Rather than use HBase Client API directly

• Simple to Use
Vertex vertex = this.graph.getVertex("40012");
Vertex subVertex = null;
Iterable<Edge> edges =
vertex.getEdges(Direction.OUT, "knows", "foo", "bar");
for(Edge edge : edges) {
subVertex = edge.getVertex(Direction.OUT);
...
}
Get Data (2/2)
• We implement blueprints API
– It provides interfaces as spec. for users to impl.
– Currently basic query methods are implemented
– We can get benefits from it
• Other libraries support if we can impl. more degrees of
blueprints API
– http://www.tinkerpop.com/
– RESTful server, graph algorithmn, dataflow, etc
PROCESS
• Thanks for human-readable HBase schema
design and random accessible in natural
– Write your own MR
– Write your own Pig/UDFs

• Ex. The pagerank
– http://zh.wikipedia.org/wiki/Pagerank
HGraph
• A project is open and put on github
– https://github.com/takeshimiao/HGraph

• A partial impl. released from our internal pilot
project
– Follow HBase schema design
– Read data via Blueprints API
– Process data with pagerank

• Download or ‘git clone’ it
– Use ‘mvn clean package’
– Run on unix-like OS
• Use window may encounter some errors
There is another project

http://thinkaurelius.github.
io/faunus/

http://thinkaurelius.github.io/titan/
OBSERVATIONS
YARN
• It seems bring Hadoop to a de-facto big data
platform
– Loose bound the MR framework and
accommodate others

• There are bunch of data processing migrated
with it
http://hortonworks.com/hadoop/yarn/
SQL-on-Hadoop
• Impala V.S. Hive (Stinger and Tez)
– Impala seems more mature than Hive
Hive built on top of a batch processing framework (even MRv2), but Impala goes
itself own way !!
Todd Lipcon
Committer/PMC member on Apache Thrift, HBаse, and Hаdoop projects

• YARN !!
– Hive stinger and Tez are based on YARN (HDP2)
– Impala also has plan to migrated to YARN (CDH5)
– Even HBase !! (HOYA)
HBase is a popular noSQL
• As I saw in Europe/CA/China, I can say HBase
is most popular noSQL solution if you already
adopted Hadoop
• Other noSQLs will not help you out of OPS
paintpoints
• So the best way is to pick your right tool and
play it well
http://www.slideshare.net/Hadoop_Summit/what-is-the-point-of-hadoop?from_search=1 #p34
Attack on graph

Attack on graph

  • 1.
  • 2.
    Who am I • • • • RD,SPN, Trend Micro 3 years for Hadoop eco system Expertise in HDFS/MR/HBase @takeshi.miao
  • 3.
  • 4.
    Product 1 Product2 Product 3 … IP, domain, URL, filename, process, file hash, Virus detection, registry key, etc. Sandbox APT KB Threat Connect Virus DB TE Family Writeup File Detecti on Threat Web Web Reputa tion Process and correlates different data sources Most relevant threat report with actionable intelligence on a single portal
  • 5.
  • 6.
    The problems • Storelarge size of Graph data • Access large size of Graph data • Process large size of Graph data
  • 7.
  • 8.
  • 9.
    Property Graph Model(1/3) https://github.com/tinkerpop/blueprints/wiki/Property-Graph-Model
  • 10.
    Property Graph Model(2/3) • A property graph has these elements – a set of vertices • • • • each vertex has a unique identifier. each vertex has a set of outgoing edges. each vertex has a set of incoming edges. each vertex has a collection of properties defined by a map from key to value. – a set of edges • • • • each edge has a unique identifier. each edge has an outgoing tail vertex. each edge has an incoming head vertex. each edge has a label that denotes the type of relationship between its two vertices. • each edge has a collection of properties defined by a map from key to value.
  • 11.
  • 12.
    The domain modelfor Property Graph Model
  • 13.
    The relational modelfor Property Graph Model
  • 14.
  • 15.
    The winner is… •We use HBase as a Graph Storage – Google BigTable and PageRank – HBaseCon2012 Yeah We are NO. 1 !!
  • 16.
    Use HBase tostore Graph data (1/3) • Schema design – Table: vertex ‘<vertex-id>@<entity-type>’, ‘property:<property-key>@<property-value-type>’, <property-value> – Table: edge ‘<vertex1-row-key>--><label>--><vertex2-row-key>’, ‘property:<property-key>@<property-value-type>’, <property-value>
  • 17.
    Use HBase tostore Graph data (2/3) • Sample – Table: vertex ‘myapps-ups.com@domain’, ‘property:ip@String’, ‘…’ ‘myapps-ups.com@domain’, ‘property:asn@String’, ‘…’ … ‘http://track.muapps-ups.com/InvoiceA1423AC.JPG.exe@url’, ‘property:path@String’, ‘…’ ‘http://track.muapps-ups.com/InvoiceA1423AC.JPG.exe@url’, ‘property:parameter@String’, ‘…’ – Table: edge ‘myapps-ups.com@domain-->host-->http://track.muapps-ups.com/InvoiceA1423AC.JPG.exe@url’, ‘property:property1’, ‘…’ ‘myapps-ups.com@domain-->host-->http://track.muapps-ups.com/InvoiceA1423AC.JPG.exe@url’, ‘property:property2’, ‘…’
  • 18.
    Use HBase tostore Graph data (3/3) • Tables – create 'test.vertex', {NAME => 'property', BLOOMFILTER => 'ROW', COMPRESSION => ‘lzo', TTL => '7776000'} – create 'test.edge', {NAME => 'property', BLOOMFILTER => 'ROW', COMPRESSION => ‘lzo', TTL => '7776000'}
  • 19.
  • 20.
    3. Process Data 2.Get Data HBase Clients Algorithms 1. Put data Data Sources
  • 21.
    Put Data • HBaseschema design is simple and humanreadable • They are easy to write your own dumping tool as you need – MR/Pig/Completebulkload – Can write cron-job to clean up the broken-edge data – TTL can also help to retire old data • We already have a lot practices for this task
  • 22.
    Get Data (1/2) •A Graph API • A better semantics for manipulating Graph data – As a wrapper for HBase Client API – Rather than use HBase Client API directly • Simple to Use Vertex vertex = this.graph.getVertex("40012"); Vertex subVertex = null; Iterable<Edge> edges = vertex.getEdges(Direction.OUT, "knows", "foo", "bar"); for(Edge edge : edges) { subVertex = edge.getVertex(Direction.OUT); ... }
  • 23.
    Get Data (2/2) •We implement blueprints API – It provides interfaces as spec. for users to impl. – Currently basic query methods are implemented – We can get benefits from it • Other libraries support if we can impl. more degrees of blueprints API – http://www.tinkerpop.com/ – RESTful server, graph algorithmn, dataflow, etc
  • 25.
  • 26.
    • Thanks forhuman-readable HBase schema design and random accessible in natural – Write your own MR – Write your own Pig/UDFs • Ex. The pagerank – http://zh.wikipedia.org/wiki/Pagerank
  • 27.
    HGraph • A projectis open and put on github – https://github.com/takeshimiao/HGraph • A partial impl. released from our internal pilot project – Follow HBase schema design – Read data via Blueprints API – Process data with pagerank • Download or ‘git clone’ it – Use ‘mvn clean package’ – Run on unix-like OS • Use window may encounter some errors
  • 31.
    There is anotherproject http://thinkaurelius.github. io/faunus/ http://thinkaurelius.github.io/titan/
  • 33.
  • 34.
    YARN • It seemsbring Hadoop to a de-facto big data platform – Loose bound the MR framework and accommodate others • There are bunch of data processing migrated with it
  • 35.
  • 36.
    SQL-on-Hadoop • Impala V.S.Hive (Stinger and Tez) – Impala seems more mature than Hive Hive built on top of a batch processing framework (even MRv2), but Impala goes itself own way !! Todd Lipcon Committer/PMC member on Apache Thrift, HBаse, and Hаdoop projects • YARN !! – Hive stinger and Tez are based on YARN (HDP2) – Impala also has plan to migrated to YARN (CDH5) – Even HBase !! (HOYA)
  • 37.
    HBase is apopular noSQL • As I saw in Europe/CA/China, I can say HBase is most popular noSQL solution if you already adopted Hadoop • Other noSQLs will not help you out of OPS paintpoints • So the best way is to pick your right tool and play it well
  • 39.