Embed presentation
Download to read offline



































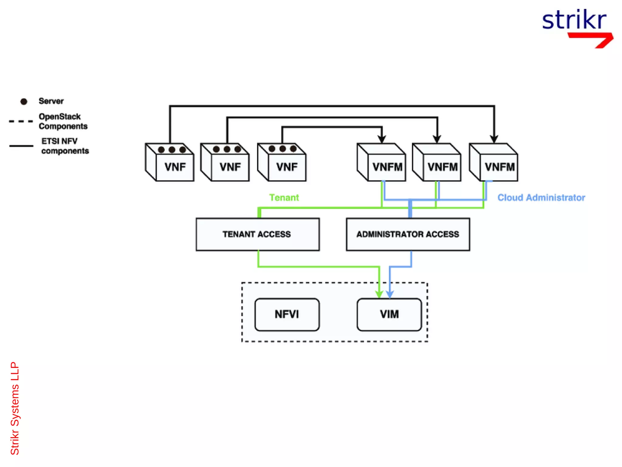
OpenStack is an open source cloud computing platform that can be used to build an IaaS cloud. It consists of microservices that can be assembled together. Cloud applications can be defined using orchestration templates. OpenStack provides modular REST APIs for service access and communication. The document discusses architectural considerations and the ecosystem for using OpenStack for telco cloud environments.


































