Clinical modelling with
openEHR Archetypes
Koray Atalag, MD, PhD, FACHI
Senior Research Fellow (ABI & NIHI)
k.atalag@auckland.ac.nz
Outline
• What is openEHR?
• Multi-level Modelling
• Archetypes & Templates
• Setting Semantics
• Tooling – modelling & repository/governance
 Open source specs & software for representing health
information and person-centric records
– Based on 20 years of international research, including Good European
Health Record Project (GEHR)
– Superset of ISO/CEN 13606 EHR standard
 Not-for-profit organisation - established in 2001
www.openEHR.org
 Extensively used in research
 Separation of clinical
and technical worlds
• Big international community
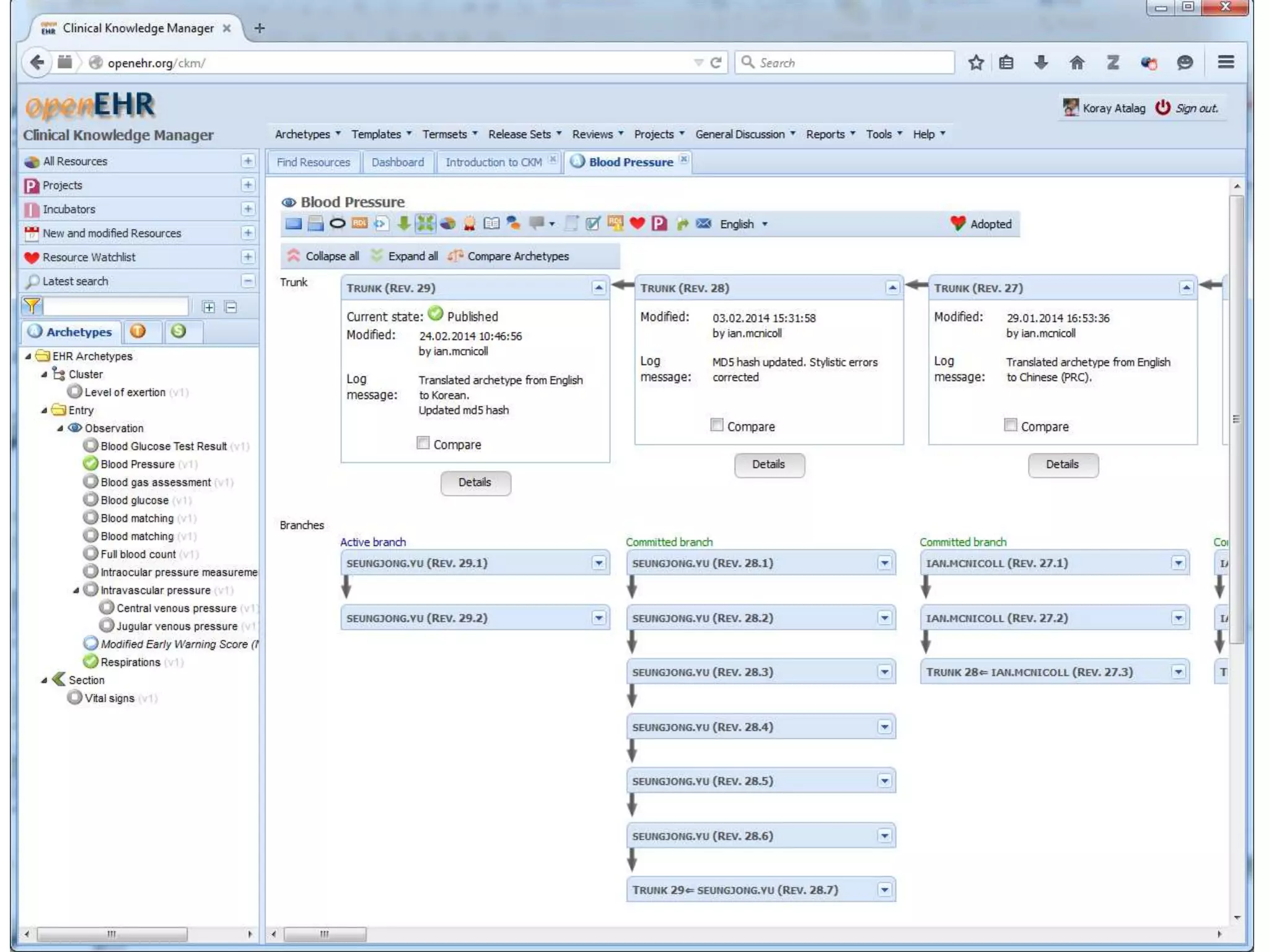
• Online models repository
http://openehr.org/ckm
Multi-Level Modelling
Reference Model
Logical building blocks of EHR
Compositions
EHR
Folders
Sections
Clusters
Elements
Data values
Entries
 Lifelong
 Longitudinal
 Versioned
 Comprehensive
 Computable
 Secure
 Sharable
RM: Text Data Type
7
RM:
Quantity
Data
Type
Units:
* Units part of RM
not domain model
Archetypes?
• Formal constraints on Reference Model Classes
– Structural constraints: List, table, tree
– What labels can be used?
– What data types can be used?
– What values are allowed for these data types?
– How many times a data item can exist?
– Whether a particular data item is mandatory
– Whether a selection is involved from a number of
items/values
• Formal semantics via terminology bindings
• Meta-data and language translations
Anatomy of an
Archetype
11
12
Archetype EditorAll about
tooling mate!
Example: NZ
Cardiac
Registry
14
Screenshot of openEHR Template from a tool
Semantics in openEHR
• Whole-of-model meta-data:
– Description, concept references (terminology/ontology), purpose,
use, misuse, provenance, translations
• Item level semantics
– Trees/Clusters (Structure)
– Leaf nodes (Data Elements)
Formally: different types of terminology bindings:
1) linking an item to external terminology/ontology for the
purpose of defining its real-world meaning
2) Linking data element values to external terminology (e.g. a
RefSet or terminology query)
• Instance level semantic annotations – applies to
actual data collected
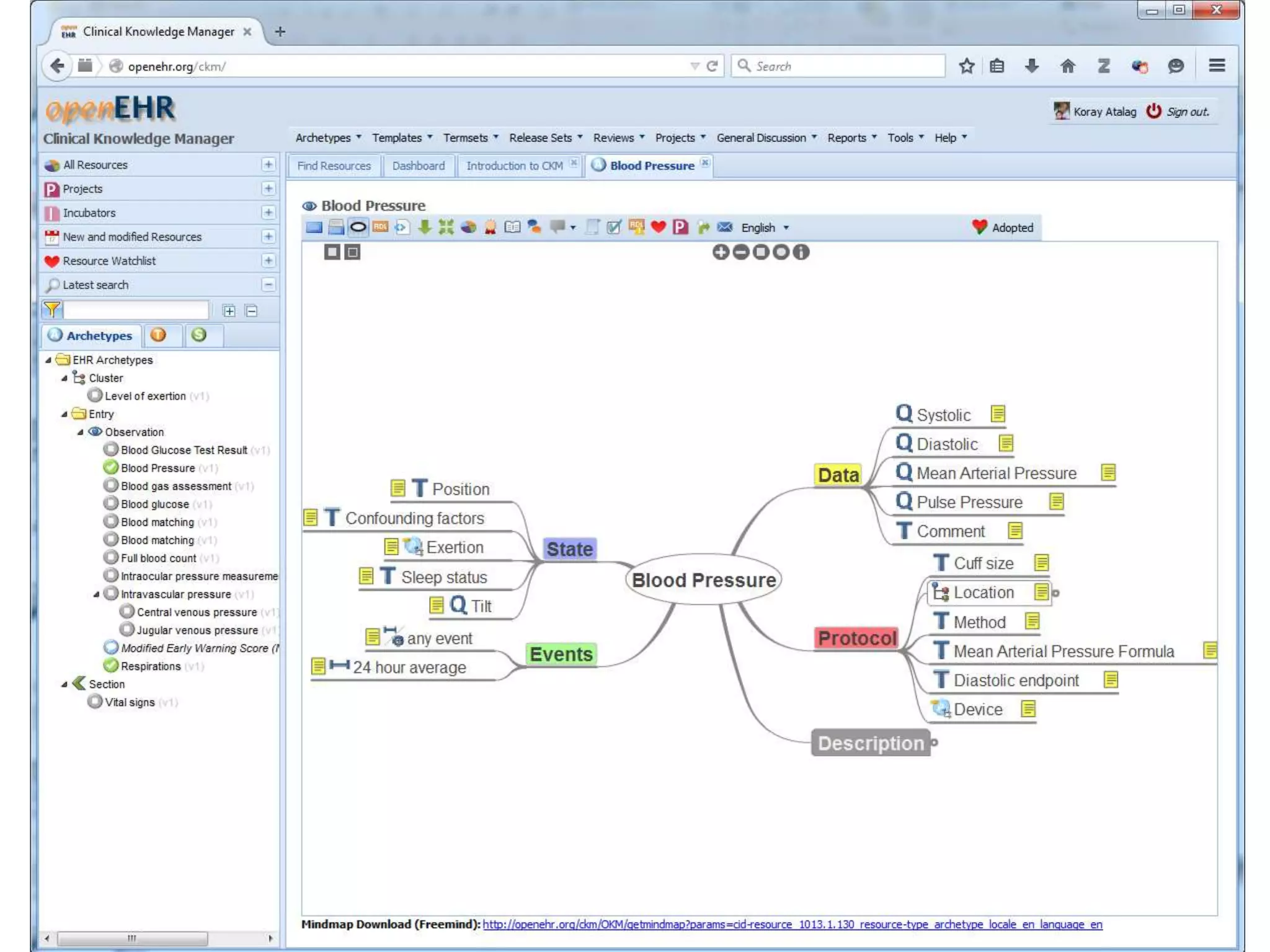
Blood Pressure Measurement
mindmap representation of openEHR Archetype
1) Linking items to SNOMED to define clinical meaning
NZ Cardiac Registry: Medication
2) Linking data element values to external terminology (NZULM)
RM: Text Data Type Instance level
semantic annotations
19
OnlineModelRepository
20
21
22

Clinical modelling with openEHR Archetypes

  • 1.
    Clinical modelling with openEHRArchetypes Koray Atalag, MD, PhD, FACHI Senior Research Fellow (ABI & NIHI) k.atalag@auckland.ac.nz
  • 2.
    Outline • What isopenEHR? • Multi-level Modelling • Archetypes & Templates • Setting Semantics • Tooling – modelling & repository/governance
  • 3.
     Open sourcespecs & software for representing health information and person-centric records – Based on 20 years of international research, including Good European Health Record Project (GEHR) – Superset of ISO/CEN 13606 EHR standard  Not-for-profit organisation - established in 2001 www.openEHR.org  Extensively used in research  Separation of clinical and technical worlds • Big international community • Online models repository http://openehr.org/ckm
  • 4.
  • 5.
    Reference Model Logical buildingblocks of EHR Compositions EHR Folders Sections Clusters Elements Data values Entries  Lifelong  Longitudinal  Versioned  Comprehensive  Computable  Secure  Sharable
  • 6.
  • 7.
  • 8.
    Archetypes? • Formal constraintson Reference Model Classes – Structural constraints: List, table, tree – What labels can be used? – What data types can be used? – What values are allowed for these data types? – How many times a data item can exist? – Whether a particular data item is mandatory – Whether a selection is involved from a number of items/values • Formal semantics via terminology bindings • Meta-data and language translations
  • 9.
  • 11.
  • 12.
  • 13.
  • 14.
  • 15.
    Semantics in openEHR •Whole-of-model meta-data: – Description, concept references (terminology/ontology), purpose, use, misuse, provenance, translations • Item level semantics – Trees/Clusters (Structure) – Leaf nodes (Data Elements) Formally: different types of terminology bindings: 1) linking an item to external terminology/ontology for the purpose of defining its real-world meaning 2) Linking data element values to external terminology (e.g. a RefSet or terminology query) • Instance level semantic annotations – applies to actual data collected
  • 16.
    Blood Pressure Measurement mindmaprepresentation of openEHR Archetype 1) Linking items to SNOMED to define clinical meaning
  • 17.
    NZ Cardiac Registry:Medication 2) Linking data element values to external terminology (NZULM)
  • 18.
    RM: Text DataType Instance level semantic annotations
  • 19.
  • 20.
  • 21.
  • 22.