Embed presentation
Downloaded 214 times











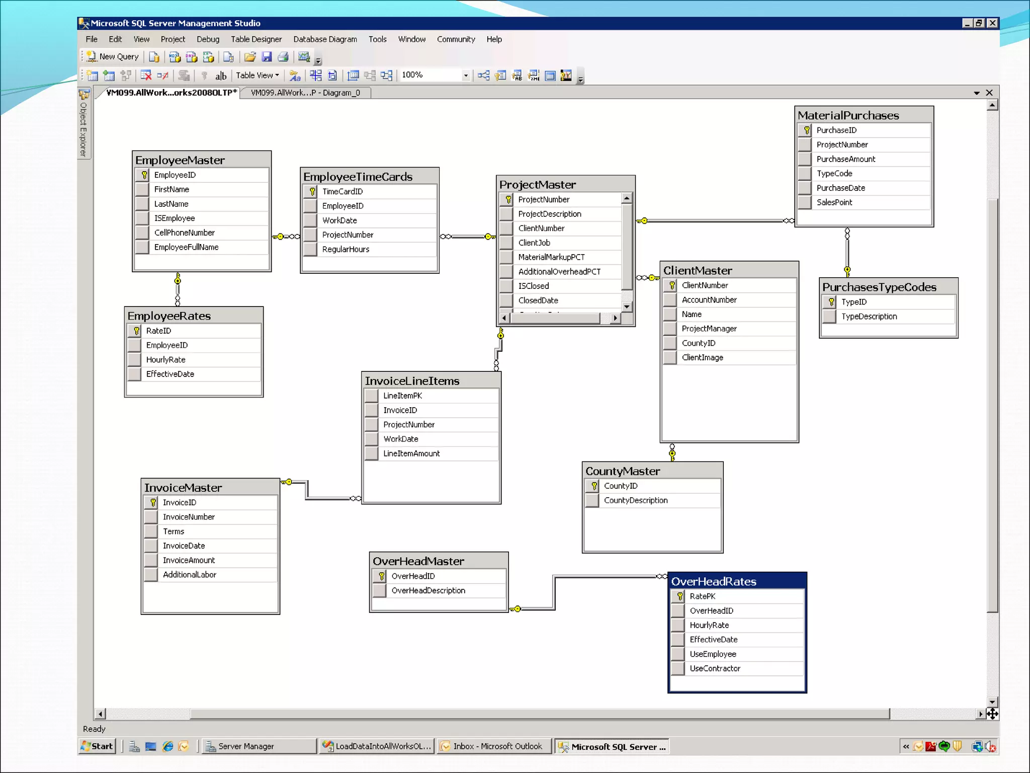
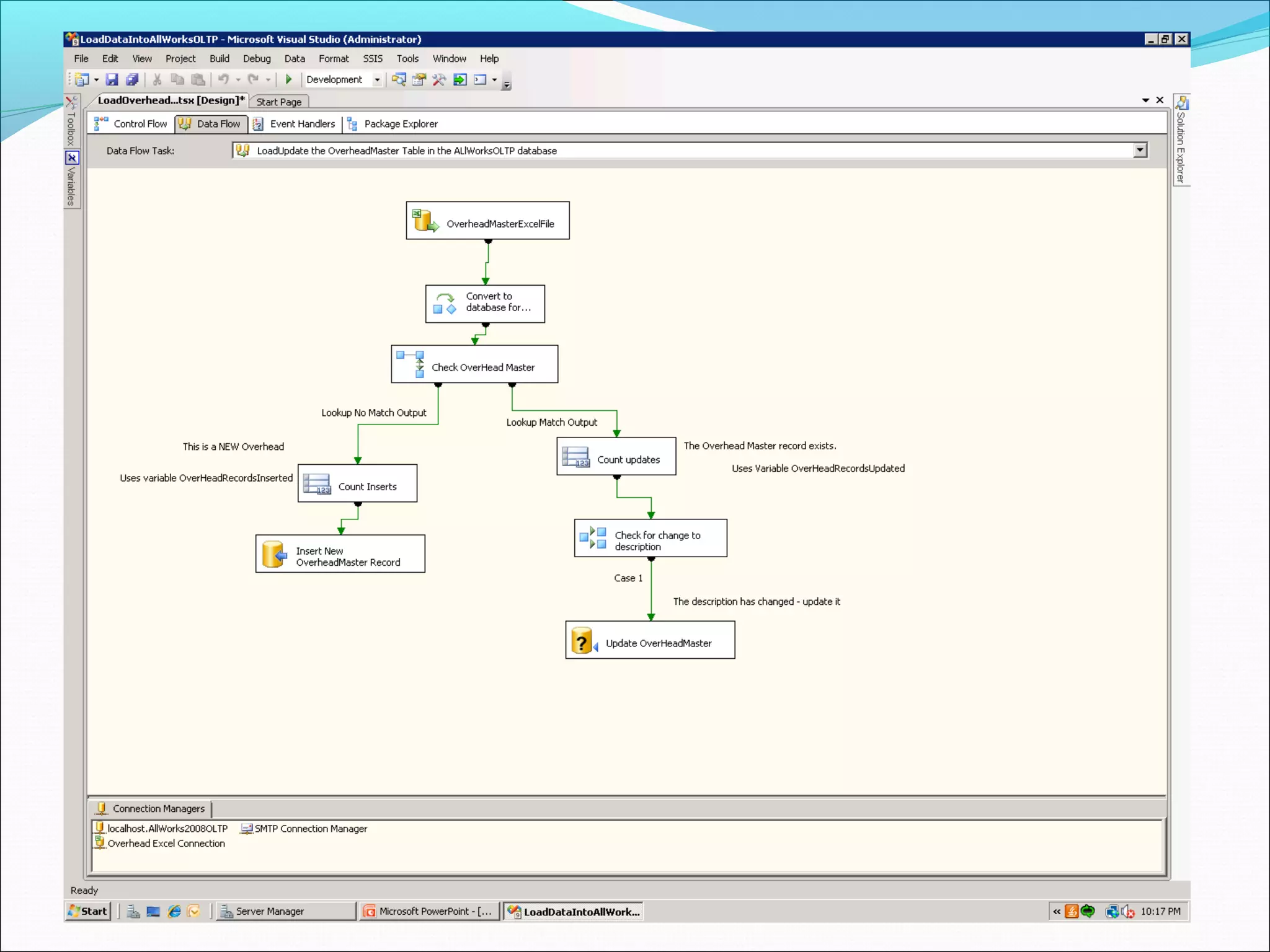
The document describes an OLTP database created for a construction company to store ongoing and closed project data in third normal form. An ETL process was developed using SSIS to load data from Excel spreadsheets and XML files into the database tables. This ETL package was combined with database backup, shrink, and index rebuild processes into a single job scheduled to run regularly via SQL Server Agent. The document includes diagrams and details of the database structure and various SSIS packages developed for the ETL load processes.










