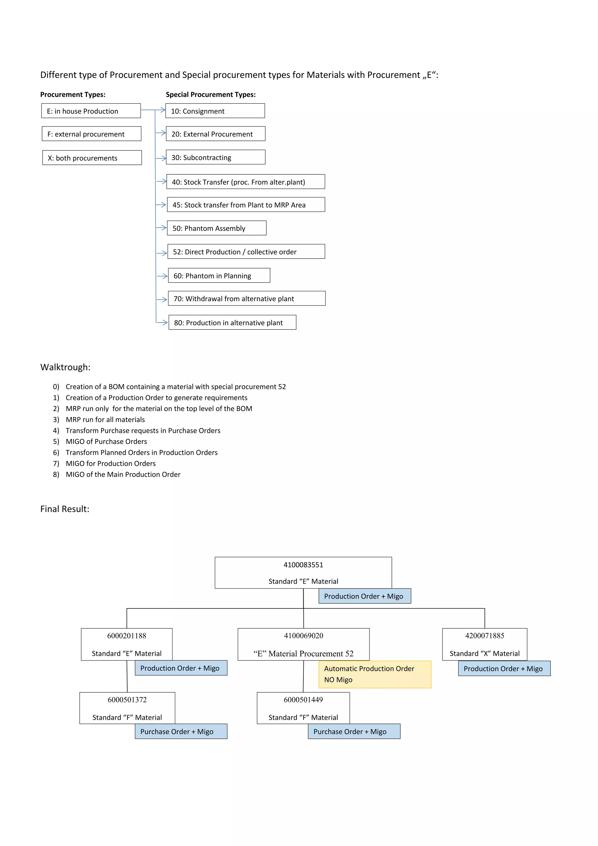
Different type of Procurement and Special procurement types for Materials with Procurement „E“:
Procurement Types: Special Procurement Types:
Walktrough:
0) Creation of a BOM containing a material with special procurement 52
1) Creation of a Production Order to generate requirements
2) MRP run only for the material on the top level of the BOM
3) MRP run for all materials
4) Transform Purchase requests in Purchase Orders
5) MIGO of Purchase Orders
6) Transform Planned Orders in Production Orders
7) MIGO for Production Orders
8) MIGO of the Main Production Order
Final Result:
4100083551
Standard “E” Material
6000201188
Standard “E” Material
4100069020
“E” Material Procurement 52
4200071885
Standard “X” Material
6000501372
Standard “F” Material
6000501449
Standard “F” Material
Purchase Order + Migo Purchase Order + Migo
Production Order + Migo
Production Order + Migo
Production Order + MigoAutomatic Production Order
NO Migo
E: in house Production
F: external procurement
X: both procurements
10: Consignment
20: External Procurement
30: Subcontracting
40: Stock Transfer (proc. From alter.plant)
45: Stock transfer from Plant to MRP Area
50: Phantom Assembly
10: Consignment
20: External Procurement
30: Subcontracting
52: Direct Production / collective order
10: Consignment
20: External Procurement
30: Subcontracting
60: Phantom in Planning
10: Consignment
20: External Procurement
30: Subcontracting
70: Withdrawal from alternative plant
10: Consignment
20: External Procurement
30: Subcontracting
80: Production in alternative plant
10: Consignment
20: External Procurement
30: Subcontracting
(0) Example BOM with a material with special procurement 52:
Before Starting (we verify that there are no requirements):
(1) Creation of a Production Order for material 4100083551 to generate requirements:
(2) MRP run only for material 4100083551, verify requirements. For material 4100069020 a “fake” Production Order is
created and the requirements for material 6000501449 are generated as well. This does not happen for the standard
material.
(3) MRP run for all materials: planned orders and purchase requests are generated for all materials
(4) Develop Purchase requests to create Purchase Orders
(5) MIGO of Purchase Orders
(6) Develop Planned Order in Production Order
Note that for material 4100069020 Production Order was automatically created !
Status after the creation of the Production Orders:
(7) MIGO of Production Orders below the 2nd
level:
Status at the end of the MIGOs:
(8) Migo of the main Production Order:

SAP - Special Procurement Types (Type 52)

  • 1.
    Different type ofProcurement and Special procurement types for Materials with Procurement „E“: Procurement Types: Special Procurement Types: Walktrough: 0) Creation of a BOM containing a material with special procurement 52 1) Creation of a Production Order to generate requirements 2) MRP run only for the material on the top level of the BOM 3) MRP run for all materials 4) Transform Purchase requests in Purchase Orders 5) MIGO of Purchase Orders 6) Transform Planned Orders in Production Orders 7) MIGO for Production Orders 8) MIGO of the Main Production Order Final Result: 4100083551 Standard “E” Material 6000201188 Standard “E” Material 4100069020 “E” Material Procurement 52 4200071885 Standard “X” Material 6000501372 Standard “F” Material 6000501449 Standard “F” Material Purchase Order + Migo Purchase Order + Migo Production Order + Migo Production Order + Migo Production Order + MigoAutomatic Production Order NO Migo E: in house Production F: external procurement X: both procurements 10: Consignment 20: External Procurement 30: Subcontracting 40: Stock Transfer (proc. From alter.plant) 45: Stock transfer from Plant to MRP Area 50: Phantom Assembly 10: Consignment 20: External Procurement 30: Subcontracting 52: Direct Production / collective order 10: Consignment 20: External Procurement 30: Subcontracting 60: Phantom in Planning 10: Consignment 20: External Procurement 30: Subcontracting 70: Withdrawal from alternative plant 10: Consignment 20: External Procurement 30: Subcontracting 80: Production in alternative plant 10: Consignment 20: External Procurement 30: Subcontracting
  • 2.
    (0) Example BOMwith a material with special procurement 52: Before Starting (we verify that there are no requirements): (1) Creation of a Production Order for material 4100083551 to generate requirements:
  • 3.
    (2) MRP runonly for material 4100083551, verify requirements. For material 4100069020 a “fake” Production Order is created and the requirements for material 6000501449 are generated as well. This does not happen for the standard material.
  • 4.
    (3) MRP runfor all materials: planned orders and purchase requests are generated for all materials
  • 5.
    (4) Develop Purchaserequests to create Purchase Orders (5) MIGO of Purchase Orders
  • 6.
    (6) Develop PlannedOrder in Production Order
  • 7.
    Note that formaterial 4100069020 Production Order was automatically created ! Status after the creation of the Production Orders: (7) MIGO of Production Orders below the 2nd level: Status at the end of the MIGOs: (8) Migo of the main Production Order: