MICROPROCESS
OR SYSTEMS
EE
introduction
• This is the heart of the
computer system or a
server or laptop.
• It is a small computation
unit that is fabricated on
a single chip.
BACKGROUNDS AVATAR KIT PLANNERS HOMEWORK
HOME
Transistors
registers
diodes
home
01 What is microprocessor
How does it work
04 How does a microprocessor
work?
diagram
02 Block diagram of microprocessor
table of contents
Terminologies Used
03 Other definitions of terms
diagram Terminologies used How does it work? others
HOME
home
What is Microprocessor?
01
BACKGROUNDS AVATAR KIT PLANNERS HOMEWORK
HOME
• The microprocessor is the clock-driven digital
integrated circuit that is built up by using VLSI
technology and
• this reduces the overall cost and power of the
processor.
• Very Large Scale Integration (VLSI) - This design and
manufacturing technology greatly increased the circuit
density of microprocessor, memory, and support chips,
those that serve to interface microprocessors with input-
output devices.
BACKGROUNDS AVATAR KIT PLANNERS HOMEWORK
HOME
• It accepts the input in binary form, processes them as
per the instruction stored in the memory, and performs
the arithmetic logic and sequential digital logic
operations
BACKGROUNDS AVATAR KIT PLANNERS HOMEWORK
HOME
• It is a kind of integrated circuit (IC) unit which combines
all the basic functions of a central processing unit
(CPU) of the computer.
BACKGROUNDS AVATAR KIT PLANNERS HOMEWORK
HOME
block diagram of
microprocessor
B
02
BACKGROUNDS AVATAR KIT PLANNERS HOMEWORK
HOME
BACKGROUNDS AVATAR KIT PLANNERS HOMEWORK
HOME
BACKGROUNDS AVATAR KIT PLANNERS HOMEWORK
HOME
BACKGROUNDS AVATAR KIT PLANNERS HOMEWORK
HOME
BACKGROUNDS AVATAR KIT PLANNERS HOMEWORK
HOME
BLOCK
DIAGRAM
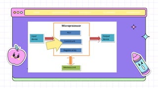
• BASic building block of this processor are the
• ALU
• Register Array
• Main Control Processing Unit
BACKGROUNDS AVATAR KIT PLANNERS HOMEWORK
HOME
Arithmetic Logical Unit
-is to perform
mathematical and
logical operations
based on the data
fetched from the input
units or the memory
device.
ALU
Register
Array
-a combination of
register and
accumulator
Functions
BACKGROUNDS AVATAR KIT PLANNERS HOMEWORK
HOME
Control Unit
-handles the overall
processing and
flow of data in
the computer.
<
Terminologies Used
BUS
This processor
consists of three
types of buses
Databus.
address bus
-the unidirectional
bus that carries the
address of the input or
output port from the CPU
towards the memory or
I/O port
control bus
-carries the clock
signal, interrupt signal
and ready signal and
these are bidirectional
and denote the state
of the process.
BACKGROUNDS AVATAR KIT PLANNERS HOMEWORK
HOME
-is bidirectional
-carries to and from
the memory.
It is a combination of
conductors proposed for
the transmission of data
containing address and
control information to
various elements in it.
-It is a set of commands given
by this processor
-as an interface between the
software and the hardware part
of this processor.
Instruction Set:
OR
operation between register
A and register B for
processing some input data
unit.
BACKGROUNDS AVATAR KIT PLANNERS HOMEWORK
HOME
-some bits in the internal
data bus that a processor
can process at an instance
of time.
 example
 the 16-bit processor
will have a 16- bit
data bus, 16- a bit
register and will
perform 16- bit
processing at an
instance of time.
Word length:
BACKGROUNDS AVATAR KIT PLANNERS HOMEWORK
HOME
-a kind of RAM that is
fabricated in the
processor.
The cache memory stores
the instruction set which is
used more frequently to
perform the repetitive kind
of tasks.
Cache memory:
-called the CPU memory
and is used to access
data from the memory
more quickly than the
other memory unit
BACKGROUNDS AVATAR KIT PLANNERS HOMEWORK
HOME
-To control the rate at
which the processor
executes the
instructions
 evaluated in hertz,
megahertz (MHz), or
gigahertz (GHz).
Clock Speed:
synchronizes all the
components used in the
processor
BACKGROUNDS AVATAR KIT PLANNERS HOMEWORK
HOME
It decodes the instruction received
from the instruction register and
converts them into the machine
language and then sends them to
the ALU unit for processing.
Instruction
Register:
It holds the value of the instruction to be
executed
Instruction
Decoder:
Instruction Register/Decoder
BACKGROUNDS AVATAR KIT PLANNERS HOMEWORK
HOME
It holds the intermediate value for
the program output during the
processing and then compares it
with the test register before
generating the final output.
Arithmetic Logical
Unit
 ALU: It performs all the logical,
mathematical, register, and memory
operations.
Register:
ALU and Register
BACKGROUNDS AVATAR KIT PLANNERS HOMEWORK
HOME
Runs the set of machine instructions
that tells the processor whose
functions it needs to perform
Assembly language
BACKGROUNDS AVATAR KIT PLANNERS HOMEWORK
HOME
BACKGROUNDS AVATAR KIT PLANNERS HOMEWORK
HOME
● By using arithmetic or logic units,
● ROM
● programmed with the pre-set bytes and the address bus directs the ROM
chip which byte to take and place on the data bus for further process.
● also known as BIOS (basic input/output system) and when the PC boots, it
will start up with the configuration saved in the BIOS memory.
BACKGROUNDS AVATAR KIT PLANNERS HOMEWORK
HOME
● RAM
● random access memory
● it can read or write the bytes depending on
the instruction set.
● The RAM chip forgets whatever is stored
on it once the computer power goes off.
● the temporary storage memory.
BACKGROUNDS AVATAR KIT PLANNERS HOMEWORK
HOME
 The address bus (8-bit, 16- bit
or 32-bit) will send an address
to the memory. Similarly, the
data bus function is to send or
receive the data from the
memory.
 The read and write lines play
an important role in informing
the memory whether it will set
or get the address location.
BACKGROUNDS AVATAR KIT PLANNERS HOMEWORK
HOME
 The clock line
 set the clock pulse of the
processor and the reset line
will reset the execution of the
program by setting the counter
to zero.
BACKGROUNDS AVATAR KIT PLANNERS HOMEWORK
HOME
 The ALU performs the logical
operation and the test register
will hold the output value for the
internal comparisons.
 The tri-state buffer which
permits the various outputs to
connect to one line but only
allows one of them to pass on 1
or 0 onto the line.
BACKGROUNDS AVATAR KIT PLANNERS HOMEWORK
HOME
 The instruction decoder as per
the clock cycle activates the
required buffer and thus latches
the instruction into the register.
 The instruction decoder then
decodes the output of the
operation performed by the ALU
and fetches it with the
comparison register.
BACKGROUNDS AVATAR KIT PLANNERS HOMEWORK
HOME
● An assembler is used to
translate these patterns
and the output is stored in
the memory for the
processor to execute the
program.

micro-1-intro.pptx

  • 1.
  • 2.
    introduction • This isthe heart of the computer system or a server or laptop. • It is a small computation unit that is fabricated on a single chip. BACKGROUNDS AVATAR KIT PLANNERS HOMEWORK HOME Transistors registers diodes
  • 3.
    home 01 What ismicroprocessor How does it work 04 How does a microprocessor work? diagram 02 Block diagram of microprocessor table of contents Terminologies Used 03 Other definitions of terms diagram Terminologies used How does it work? others HOME
  • 4.
    home What is Microprocessor? 01 BACKGROUNDSAVATAR KIT PLANNERS HOMEWORK HOME
  • 5.
    • The microprocessoris the clock-driven digital integrated circuit that is built up by using VLSI technology and • this reduces the overall cost and power of the processor. • Very Large Scale Integration (VLSI) - This design and manufacturing technology greatly increased the circuit density of microprocessor, memory, and support chips, those that serve to interface microprocessors with input- output devices. BACKGROUNDS AVATAR KIT PLANNERS HOMEWORK HOME
  • 6.
    • It acceptsthe input in binary form, processes them as per the instruction stored in the memory, and performs the arithmetic logic and sequential digital logic operations BACKGROUNDS AVATAR KIT PLANNERS HOMEWORK HOME
  • 7.
    • It isa kind of integrated circuit (IC) unit which combines all the basic functions of a central processing unit (CPU) of the computer. BACKGROUNDS AVATAR KIT PLANNERS HOMEWORK HOME
  • 8.
    block diagram of microprocessor B 02 BACKGROUNDSAVATAR KIT PLANNERS HOMEWORK HOME
  • 10.
    BACKGROUNDS AVATAR KITPLANNERS HOMEWORK HOME
  • 11.
    BACKGROUNDS AVATAR KITPLANNERS HOMEWORK HOME
  • 12.
    BACKGROUNDS AVATAR KITPLANNERS HOMEWORK HOME
  • 13.
    BACKGROUNDS AVATAR KITPLANNERS HOMEWORK HOME
  • 14.
    BLOCK DIAGRAM • BASic buildingblock of this processor are the • ALU • Register Array • Main Control Processing Unit BACKGROUNDS AVATAR KIT PLANNERS HOMEWORK HOME
  • 15.
    Arithmetic Logical Unit -isto perform mathematical and logical operations based on the data fetched from the input units or the memory device. ALU Register Array -a combination of register and accumulator Functions BACKGROUNDS AVATAR KIT PLANNERS HOMEWORK HOME Control Unit -handles the overall processing and flow of data in the computer.
  • 16.
    < Terminologies Used BUS This processor consistsof three types of buses Databus. address bus -the unidirectional bus that carries the address of the input or output port from the CPU towards the memory or I/O port control bus -carries the clock signal, interrupt signal and ready signal and these are bidirectional and denote the state of the process. BACKGROUNDS AVATAR KIT PLANNERS HOMEWORK HOME -is bidirectional -carries to and from the memory. It is a combination of conductors proposed for the transmission of data containing address and control information to various elements in it.
  • 17.
    -It is aset of commands given by this processor -as an interface between the software and the hardware part of this processor. Instruction Set: OR operation between register A and register B for processing some input data unit. BACKGROUNDS AVATAR KIT PLANNERS HOMEWORK HOME
  • 18.
    -some bits inthe internal data bus that a processor can process at an instance of time.  example  the 16-bit processor will have a 16- bit data bus, 16- a bit register and will perform 16- bit processing at an instance of time. Word length: BACKGROUNDS AVATAR KIT PLANNERS HOMEWORK HOME
  • 19.
    -a kind ofRAM that is fabricated in the processor. The cache memory stores the instruction set which is used more frequently to perform the repetitive kind of tasks. Cache memory: -called the CPU memory and is used to access data from the memory more quickly than the other memory unit BACKGROUNDS AVATAR KIT PLANNERS HOMEWORK HOME
  • 20.
    -To control therate at which the processor executes the instructions  evaluated in hertz, megahertz (MHz), or gigahertz (GHz). Clock Speed: synchronizes all the components used in the processor BACKGROUNDS AVATAR KIT PLANNERS HOMEWORK HOME
  • 21.
    It decodes theinstruction received from the instruction register and converts them into the machine language and then sends them to the ALU unit for processing. Instruction Register: It holds the value of the instruction to be executed Instruction Decoder: Instruction Register/Decoder BACKGROUNDS AVATAR KIT PLANNERS HOMEWORK HOME
  • 22.
    It holds theintermediate value for the program output during the processing and then compares it with the test register before generating the final output. Arithmetic Logical Unit  ALU: It performs all the logical, mathematical, register, and memory operations. Register: ALU and Register BACKGROUNDS AVATAR KIT PLANNERS HOMEWORK HOME
  • 23.
    Runs the setof machine instructions that tells the processor whose functions it needs to perform Assembly language BACKGROUNDS AVATAR KIT PLANNERS HOMEWORK HOME
  • 24.
    BACKGROUNDS AVATAR KITPLANNERS HOMEWORK HOME ● By using arithmetic or logic units, ● ROM ● programmed with the pre-set bytes and the address bus directs the ROM chip which byte to take and place on the data bus for further process. ● also known as BIOS (basic input/output system) and when the PC boots, it will start up with the configuration saved in the BIOS memory.
  • 25.
    BACKGROUNDS AVATAR KITPLANNERS HOMEWORK HOME ● RAM ● random access memory ● it can read or write the bytes depending on the instruction set. ● The RAM chip forgets whatever is stored on it once the computer power goes off. ● the temporary storage memory.
  • 26.
    BACKGROUNDS AVATAR KITPLANNERS HOMEWORK HOME  The address bus (8-bit, 16- bit or 32-bit) will send an address to the memory. Similarly, the data bus function is to send or receive the data from the memory.  The read and write lines play an important role in informing the memory whether it will set or get the address location.
  • 27.
    BACKGROUNDS AVATAR KITPLANNERS HOMEWORK HOME  The clock line  set the clock pulse of the processor and the reset line will reset the execution of the program by setting the counter to zero.
  • 28.
    BACKGROUNDS AVATAR KITPLANNERS HOMEWORK HOME  The ALU performs the logical operation and the test register will hold the output value for the internal comparisons.  The tri-state buffer which permits the various outputs to connect to one line but only allows one of them to pass on 1 or 0 onto the line.
  • 29.
    BACKGROUNDS AVATAR KITPLANNERS HOMEWORK HOME  The instruction decoder as per the clock cycle activates the required buffer and thus latches the instruction into the register.  The instruction decoder then decodes the output of the operation performed by the ALU and fetches it with the comparison register.
  • 30.
    BACKGROUNDS AVATAR KITPLANNERS HOMEWORK HOME ● An assembler is used to translate these patterns and the output is stored in the memory for the processor to execute the program.

Editor's Notes

  • #3 This is the heart of the computer system or a server or laptop. It is a small computation unit that is fabricated on a single chip. The components used in building up the chip are transistors, registers, diodes, etc which work together to perform the assigned operation.
  • #10 It is a programmable unit that is fabricated on the silicon chip and it consists of an ALU unit, clock, control unit, and register array which accepts the input in binary form (0’s and 1’s) and delivers the output after processing the input data as per the instructions fetched into the memory unit.
  • #11 It is a programmable unit that is fabricated on the silicon chip and it consists of an ALU unit, clock, control unit, and register array which accepts the input in binary form (0’s and 1’s) and delivers the output after processing the input data as per the instructions fetched into the memory unit.
  • #12 It is a programmable unit that is fabricated on the silicon chip and it consists of an ALU unit, clock, control unit, and register array which accepts the input in binary form (0’s and 1’s) and delivers the output after processing the input data as per the instructions fetched into the memory unit.
  • #13 It is a programmable unit that is fabricated on the silicon chip and it consists of an ALU unit, clock, control unit, and register array which accepts the input in binary form (0’s and 1’s) and delivers the output after processing the input data as per the instructions fetched into the memory unit.
  • #14 It is a programmable unit that is fabricated on the silicon chip and it consists of an ALU unit, clock, control unit, and register array which accepts the input in binary form (0’s and 1’s) and delivers the output after processing the input data as per the instructions fetched into the memory unit.
  • #17 Bus: This processor consists of three types of buses: a Databus, a control bus, and an address bus.. The data bus is bidirectional and carries to and from the memory. The address bus is the unidirectional bus that carries the address of the input or output port from the CPU towards the memory or I/O port. The control bus carries the clock signal, interrupt signal and ready signal and these are bidirectional and denote the state of the process.
  • #18 It is a set of commands given by this processor so that it can understand what it is instructed to do. Thus it acts as an interface between the software and the hardware part of this processor. An example of an instruction set is that the instruction can command the processor to perform the OR operation between register A and register B for processing some input data unit.
  • #19 Word length: It is defined as some bits in the internal data bus that a processor can process at an instance of time. For example, the 16-bit processor will have a 16- bit data bus, 16- a bit register and will perform 16- bit processing at an instance of time.
  • #20 Cache memory: It is a kind of RAM that is fabricated in the processor. It is also called the CPU memory and is used to access data from the memory more quickly than the other memory unit. The cache memory stores the instruction set which is used more frequently to perform the repetitive kind of tasks. Thus it enhances the overall speed of the operation.
  • #21 Clock Speed: To control the rate at which the processor executes the instructions, it uses a clock signal. The clock also synchronizes all the components used in this processor. The clock speed is evaluated in hertz, megahertz (MHz), or gigahertz (GHz).
  • #22 Instruction Register: It holds the value of the instruction to be executed. Instruction Decoder: It decodes the instruction received from the instruction register and converts them into the machine language and then sends them to the ALU unit for processing.
  • #23 ALU: It performs all the logical, mathematical, register, and memory operations. Register: It holds the intermediate value for the program output during the processing and then compares it with the test register before generating the final output.
  • #24 The native language that this processor understands is the assembly language and it runs the set of machine instructions that tells the processor whose function it needs to perform. Based on these instructions it performs the following actions:
  • #25 By using arithmetic or logic units, it performs mathematical operations like addition, subtraction, multiplication, and division. The latest technology-based processors are having modern ALU units which can perform complex logical operations even for the large digit floating numbers. Let’s take the example of an 8-bit microprocessor which means that both the address and data bus are 8-bit wide. This implies that it has a memory of 2^8= 256 bytes and it can read or write 8 bits of memory at the same time. This has both kinds of memory RAM and ROM. ROM stands for read-only memory. The ROM is programmed with the pre-set bytes and the address bus directs the ROM chip which byte to take and place on the data bus for further process. The ROM is also known as BIOS (basic input/output system) and when the PC boots, it will start up with the configuration saved in the BIOS memory. Through the BIOS instructions, the computer will go for the hard disk to fetch the boot sector. After learning the instructions from the hard disk, the computer stores the boot sector data in the RAM.
  • #26 RAM stands for the random access memory and it can read or write the bytes depending on the instruction set. The RAM chip forgets whatever is stored on it once the computer power goes off. Thus it is the temporary storage memory.
  • #27 Now let’s see the role of the various components of this processor. The address bus (8-bit, 16- bit or 32-bit) will send an address to the memory. Similarly, the data bus function is to send or receive the data from the memory. The read and write lines play an important role in informing the memory whether it will set or get the address location. 
  • #28 The clock line will set the clock pulse of the processor and the reset line will reset the execution of the program by setting the counter to zero.
  • #29 The registers are the flip-flops that are used to perform the Boolean logic functions. Here we are taking an example of an 8-bit processor, so three registers A,B andC are required to perform the logical operations. The ALU performs the logical operation and the test register will hold the output value for the internal comparisons. The tri-state buffer which permits the various outputs to connect to one line but only allows one of them to pass on 1 or 0 onto the line is also used here.
  • #30 To activate the tri-state buffer, read-line, and data-in line the instruction decoder is used. The instruction decoder as per the clock cycle activates the required buffer and thus latches the instruction into the register. The instruction decoder then decodes the output of the operation performed by the ALU and fetches it with the comparison register.
  • #31 Depending on the set of instructions, it will perform the tasks on each clock cycle and at the end cycle, the program counter is incremented. Since it works on the multiple instructions set which is the set of various bit patterns. This collection of instruction bits is known as the assembly language of the processor. An assembler is used to translate these patterns and the output is stored in the memory for the processor to execute the program.