goals
•    DSL Fundamentals
•    Some Ruby Basics
•    DSL construction with Ruby
•    Advanced Topics - A step further
•    Summary
•    Q&A
problem?
           Problem



                      Customer

   reduce the gap
                      Programmer




           Solution
01000001
evolution
 Problem

            ?

                Object Oriented     C++ Java




                                                                  expressive
  GAP




                  Procedural                   C


                     Assembly                      Emergence of
                                                   language

                        100101010
 Solution
the power of language
•    Arm Ball
•    Around the wicket
•    Cow Corner
•    Duck
•    Fly Slip
•    Googly



http://en.wikipedia.org/wiki/List_of_cricket_terms - an long list of cricket terms
evolution
 Problem

            DSL

             Object Oriented       C++ Java




                                                                 expressive
  GAP




                  Procedural                  C


                    Assembly                      Emergence of
                                                  language

                       100101010
 Solution
example




Monit – automatic management and monitoring - http://mmonit.com/
definition
 a computer programming language of limited
     expressiveness focused on a particular
                   domain
                                                            - Martin Fowler




Martin Fowlers book on DSLs - http://martinfowler.com/dslwip/
definition
     a computer programming language of
        limited expressiveness focused on a
                  particular domain
                                                            - Martin Fowler




Martin Fowlers book on DSLs - http://martinfowler.com/dslwip/
definition
     a computer programming language of
        limited expressiveness focused on a
                 particular domain
                                                            - Martin Fowler




Martin Fowlers book on DSLs - http://martinfowler.com/dslwip/
definition
     a computer programming language of
       limited expressiveness focused on a
                particular domain
                                                            - Martin Fowler




Martin Fowlers book on DSLs - http://martinfowler.com/dslwip/
Domain Specific Languages
           vs.
    General Purpose
       Languages
what DSLs bring to the table
•    Quality
•    Productivity
•    Reliability
•    Maintainability
•    Reusability
what DSLs bring to the table
•    Quality
•    Productivity
•    Reliability
•    Maintainability
•    Reusability

•  Social impact
what DSLs bring to the table
•    Quality
•    Productivity
•    Reliability
•    Maintainability
•    Reusability

•  Social impact
•  Validation at the domain level
no silver bullet!
no silver bullet!
•  Learning curve
no silver bullet!
•  Learning curve
•  Good language design is hard
no silver bullet!
•  Learning curve
•  Good language design is hard
•  Cost of building
no silver bullet!
•    Learning curve
•    Good language design is hard
•    Cost of building
•    Limited applicability
no silver bullet!
•    Learning curve
•    Good language design is hard
•    Cost of building
•    Limited applicability
•    Maintenance
no silver bullet!
•    Learning curve
•    Good language design is hard
•    Cost of building
•    Limited applicability
•    Maintenance
•    Could be overused or abused
Types of DSL
external DSL
Need to build a parser to process the custom
 syntax

sql, make files, xml config files, regular
  expressions
advantages
•  Free to use any syntax
advantages
•  Free to use any syntax
•  Run time evaluation
disadvantages
•  Starts simple, can get ugly and complex
disadvantages
•  Starts simple, can get ugly and complex
•  Building parsers is difficult
disadvantages
•  Starts simple, can get ugly and complex
•  Building parsers is difficult
•  Lack of tooling support
internal DSL
Extends the host language
advantages
•  Don't have to write and debug a new
   language
advantages
•  Don't have to write and debug a new
   language
•  Full power of base language is available
advantages
•  Don't have to write and debug a new
   language
•  Full power of base language is available
•  Tooling support available
disadvantages
•  constrained by the host language.
Ruby based DSLs are
      internal
DSLs - not special to Ruby
Ruby is special
why is ruby special
•  minimally intrusive Syntax to allow for more
   concise code
why is ruby special
•  minimally intrusive Syntax to allow for more
   concise code
•  Ruby culture - values expressiveness in
   code
why is ruby special
•  minimally intrusive Syntax to allow for more
   concise code
•  Ruby culture - values expressiveness in
   code
•  Dynamic and Reflective
* Working code writing using RSpec, a testing frame work
DSL goodness
OPTIONAL PUNCTUATION
concise code
vs.
SYMBOLS
less noisy than strings
or
BLOCKS
delayed evaluation of code
OPEN CLASSES
build your language
some code here
METAPROGRAMMING
expand your mind
define_method
 eval           alias_method
        module_eval
                   class_eval
instance_eval
‘whenever’
a DSL for cron jobs




    30   4   1,3,5,7,9,11,13,15,17,19,21,23,25,27,29,31   *   *   reboot




http://github.com/javan/whenever
language constructs
           year
   hour month   sunday
     day   reboot  monday
     weekend    a.m
           weekday   p.m
expressive




    30   4   1,3,5,7,9,11,13,15,17,19,21,23,25,27,29,31   *   *   reboot




http://github.com/javan/whenever
The fascinating thing is that, in my
    experience, most well-written Ruby
programs are already a DSL, just by nature
            of Ruby’s syntax.”

                  - Jamis Buck, 37signals
Writing DSLs in Ruby

THE PROCESS
Application Programming Interface
Example 1
try {
  Socket client = new Socket(“www.google.com”,80);
} catch(IOException e) {
   System.out.println(e);
}
Application Programming Interface
Example 1
try {
  Socket client = new Socket(“www.google.com”,80);
} catch(IOException e) {
   System.out.println(e);
}
Example 2
Customer.find :all, :condition => [ :age >= 25 ]
Application Programming Interface
Example 1
try {
  Socket client = new Socket(“www.google.com”,80);
} catch(IOException e) {
   System.out.println(e);
}
Example 2
Customer.find :all, :condition => [ :age >= 25 ]


•  Libraries give a sense of domain-specificity because
   of vocabulary
      •  Nouns / verbs / adverbs / adjectives
Application Programming Interface
Example 1
try {
  Socket client = new Socket(“www.google.com”,80);
} catch(IOException e) {
   System.out.println(e);
}
Example 2
Customer.find :all, :condition => [ :age >= 25 ]


•  Libraries give a sense of domain-specificity because
   of vocabulary
      •  Nouns / verbs / adverbs / adjectives
      •  They are all internal DSLs
Patterns

Interfaces




             Abstractions




             DSL
              “But, I believe a DSL is a healthy bi-product
                   of a good object-oriented design.”
                            Blaine Buxton (Smalltalk developer)
Internal DSLs – A coarse process

  Capture vocabulary and processes
  of the domain

     Discover desired syntax


        Define DSL interface (API)


           Define classes and abstractions


              Implement validations
Capture vocabulary
 •  Task scheduling is the domain of ‘cron’
    •  Tasks
    •  Timing
    •  Frequency
Capture vocabulary
 •  Task scheduling is the domain of ‘cron’
    •  Tasks (e.g. ‘reboot’, ‘send mail’, ‘alert’, etc)
    •  Timing (e.g. ‘5 pm’, ‘4.30 am’, etc)
    •  Frequency (e.g. ‘yearly’, ‘weekend’, etc)
Capture vocabulary
 •  Task scheduling is the domain of ‘cron’
    •  Tasks (e.g. ‘reboot’, ‘send mail’, ‘alert’, etc)
    •  Timing (e.g. ‘5 pm’, ‘4.30.am’, etc)
    •  Frequency (e.g. ‘yearly’, ‘weekend’, etc)

 •  Discover keywords
    •  Special words (‘yearly’, ‘reboot’, etc)
    •  Domain values (‘5 pm’, etc)
    •  A good design would decide ownership of these keywords

                                         annually                    year       at
                                                    hourly
                                                             month            sunday
                                          runner                                   monday
                                                    day              reboot
                                          every                               a.m.
                                                    weekend
                                                                 weekday               p.m.
Discover syntax

                             Experiment
                               around
                              keywords




          Write
        extended
                                                       Design a
        methods                                         syntax
          (e.g.
         2.days)             Discuss
                               with
                             DSL user




                  Define
                                            Define
                ownership
                                          constructs
               of keywords
Design considerations
•  “Follow good design principles”
   –  Entities as classes
      •  As nouns
   –  Operations as methods
      •  Typically as verbs
      •  Adaptive interfaces (wrappers) to instantiate aggregations
      •  Accept hash as argument to simulate ‘call by name’
Purpose               Ruby feature
    (what)                  (how)

                          Function calls w/o
    Getter/setter
                            parentheses

  Pattern matching       Regular expressions         Using Ruby
                                                     features to realize
Alternative interfaces      ‘alias_method’           DSL constructs


      Context                Closure/block

  Code generation                Strings

     Execution           ‘load’, ‘require’, ‘eval’

Arbitrary interfaces/
                           ‘method_missing’
     attributes
Writing ‘Whenever’

 every 2.days, :at => '4:30 am‘ do
     runner “/usr/bin/reboot”
 end
Writing ‘Whenever’

 every 2.days, :at => '4:30 am‘ do
     runner “/usr/bin/reboot”
 end




 every(2.days(),{:at => '4:30 am’}) do
     runner(“/usr/bin/reboot”)
 end
Writing ‘Whenever’
                             2.days()


 Class JobList
   def every(frequency, option={})
       …
     yield #handles block
   end                           { :at => ‘4.30.am ‘ }



   def runner(task, options={})
     …
   end
 end
Real examples

A TALE OF TWO DSLS
EXAMPLE 1: DSL FOR GMRT
Giant Metrewave Radio Telescope
System
                     30
                  Antennae




 http://gmrt.ncra.tifr.res.in
GMRT Prototype
 •  Objective
     –  Re-engineering ‘ABC’ and ‘Teleset’
     –  Collaboration among TCS, NCRA and CoEP
 •  Challenges
     –  Scientists need a simple, extensible interface to
         •  Monitor and control antennae
         •  Schedule experiments
 •  Approach
    –  ABC as collection of Rails web services
    –  Teleset re-designed as a Ruby DSL
‘Teleset’ as DSL: Version 1.0



   a1 = AntennaClient.new (“http://antenna1”)
   a1.reboot
   a1.monitor 2.mhz


                   Single antenna
‘Teleset’ as DSL : Version 1.1

    Single antenna     a1 = AntennaClient.new (“http://antenna1”)
                       a1.reboot
                       a1.monitor 2.mhz




 Simultaneously,
                                                                    Complex !!!
 for antennae
 a1 and a2

     engine.register_participant :antenna do | antenna |
       reboot
       monitor 2.mhz
     end
     concurrent_iterator on_value => [:a1,:a2], to_variable => ‘antenna’ do
           participant :antenna => ’${antenna}’
     end #Using openwferu engine




       http://openwferu.rubyforge.org - Using OpenWFEru Workflow engine
‘Teleset’ as DSL : Version 2.0

           Suggested prototype


           with antenna :a1, :a2 do
                 reboot
                 monitor 2.mhz                                   Much
                                                                simpler !
           end



  engine.register_participant :antenna do | antenna |
    reboot
    monitor 2.mhz
  end
  concurrent_iterator on_value => [:a1,:a2], to_variable => ‘antenna’ do
        participant :antenna => ’${antenna}’
  end
EXAMPLE 2: DSL FOR
VISUALIZATION
DSL for visualization
 •  Objective
    –  A specification-driven dashboard
       •  Visualization metaphors (charts, data grids, etc)
       •  Organization using layouts (window, tab, portal, etc)
       •  Navigation (page flows)

 •  Challenge
    –  Consistent API
    –  Integration with other components and environment

 •  Ruby was chosen
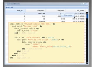
application ‘ThoughtWorks MCS Demo’ do

  add grid ‘Actors list’ do

   data_source table do
      table_name ‘actor’
    end # data_source

  end # grid
end # application
application ‘Thoughtworks MCS Demo’ do
  add grid ‘Actors list’ do
    data_source table do
      table_name ‘actor’
    end # data_source

    add view ‘Show movies’ do | actor |
      add grid “Movies for actor #{actor}” do
          data_source query do
             text “SELECT …
                   WHERE actor_id=#{actor.actor_id}”
          end # data_source
      end # grid
    end # view
  end # grid
end # application
Advanced topics

A STEP FURTHER
Evolution of a DSL
•  Generalization versus specialization
•  “expressiveness x scope = constant” [3]

          expressiveness


        External   Internal                  DSL
         DSL        DSLs

scope                         scope

         ASM        GPL
                                      GPL

          expressiveness
Three aspects



                     Domain
                                          Domain-specific
                     aspect                 Language




          Language        Specification
           aspect           aspect
Three aspects



  Domain                  Specification            Language
  •  CRUD of              •  Conditionality (if/   •  Natural
     •  Domain entities      switch)               •  Syntactic noise
     •  Relationships     •  Automation            •  Semantic noise
     •  Processes            (loops)
     •  Constraints       •  Reusability
                             (function/classes)
                          •  Data structures
                          •  Error handling
Three aspects



  Domain                  Specification            Language
  •  CRUD of              •  Conditionality (if/   •  Natural
     •  Domain entities      switch)               •  Syntactic noise
     •  Relationships     •  Automation            •  Semantic noise
     •  Processes            (loops)
     •  Constraints       •  Reusability
                             (function/classes)
                          •  Data structures
                          •  Error handling
Three aspects



  Domain                  Specification            Language
  •  CRUD of              •  Conditionality (if/   •  Natural
     •  Domain entities      switch)               •  Syntactic noise
     •  Relationships     •  Automation            •  Semantic noise
     •  Processes            (loops)
     •  Constraints       •  Reusability
                             (function/classes)
                          •  Data structures
                          •  Error handling
Evolution of a DSL


                                                                Specialization
                                                                (inheritance)
                                                  Reusability


                                 Conditions and
                                 loops

                Entities (+
                relationships)



   Entities
   (numbers
   + strings)
Crossroads and crosswords

•  “No domain is an island”
•  Interoperability in DSLs
   •  DSLs need to talk one-another
   •  Achilles’ Heel for external DSLs
   •  Parallel development of different DSLs needs early
      standardization
      •  Chicken-egg problem
Future of DSLs
•  UML and DSL
    •  DSL as front-end to UML (or alternative)[5]




Book “MDA Distilled” (page 16)
Future of DSLs
•  UML and DSL
  •  DSL as front-end to UML (or alternative)[5]
•  High assurance systems
  •  Minimal code, relevant code
Future of DSLs
•  UML and DSL
    •  DSL as front-end to UML (or alternative)[5]
•  High assurance systems
    •  Minimal code, relevant code
•  Multi-core revolution
    •  Multi-threading
    •  Message passing




The Free Lunch Is Over – Herb Sutter’s article on Multi-core Revolution
References and resources
1.    Interview of Bjarne Stroustrup
2.    Presentation by Martin Fowler (at InfoQ.com)
3.    Domain-Specific Languages in Perspective
4.    A Picture is Worth a 1000 Words?
5.    Book “MDA Distilled” (page 16)
6.    The Free Lunch Is Over
Language Design    Library Design
       is                is
 Library Design   Language Design




                      Bjarne Stroustrup [1]
Contacts

iamharshal@yahoo.com
 rohan.kini@gmail.com

DSL Construction rith Ruby

  • 2.
    goals •  DSL Fundamentals •  Some Ruby Basics •  DSL construction with Ruby •  Advanced Topics - A step further •  Summary •  Q&A
  • 3.
    problem? Problem Customer reduce the gap Programmer Solution
  • 4.
  • 6.
    evolution Problem ? Object Oriented C++ Java expressive GAP Procedural C Assembly Emergence of language 100101010 Solution
  • 7.
    the power oflanguage •  Arm Ball •  Around the wicket •  Cow Corner •  Duck •  Fly Slip •  Googly http://en.wikipedia.org/wiki/List_of_cricket_terms - an long list of cricket terms
  • 8.
    evolution Problem DSL Object Oriented C++ Java expressive GAP Procedural C Assembly Emergence of language 100101010 Solution
  • 9.
    example Monit – automaticmanagement and monitoring - http://mmonit.com/
  • 10.
    definition a computerprogramming language of limited expressiveness focused on a particular domain - Martin Fowler Martin Fowlers book on DSLs - http://martinfowler.com/dslwip/
  • 11.
    definition a computer programming language of limited expressiveness focused on a particular domain - Martin Fowler Martin Fowlers book on DSLs - http://martinfowler.com/dslwip/
  • 12.
    definition a computer programming language of limited expressiveness focused on a particular domain - Martin Fowler Martin Fowlers book on DSLs - http://martinfowler.com/dslwip/
  • 13.
    definition a computer programming language of limited expressiveness focused on a particular domain - Martin Fowler Martin Fowlers book on DSLs - http://martinfowler.com/dslwip/
  • 14.
    Domain Specific Languages vs. General Purpose Languages
  • 15.
    what DSLs bringto the table •  Quality •  Productivity •  Reliability •  Maintainability •  Reusability
  • 16.
    what DSLs bringto the table •  Quality •  Productivity •  Reliability •  Maintainability •  Reusability •  Social impact
  • 17.
    what DSLs bringto the table •  Quality •  Productivity •  Reliability •  Maintainability •  Reusability •  Social impact •  Validation at the domain level
  • 18.
  • 19.
  • 20.
    no silver bullet! • Learning curve •  Good language design is hard
  • 21.
    no silver bullet! • Learning curve •  Good language design is hard •  Cost of building
  • 22.
    no silver bullet! •  Learning curve •  Good language design is hard •  Cost of building •  Limited applicability
  • 23.
    no silver bullet! •  Learning curve •  Good language design is hard •  Cost of building •  Limited applicability •  Maintenance
  • 24.
    no silver bullet! •  Learning curve •  Good language design is hard •  Cost of building •  Limited applicability •  Maintenance •  Could be overused or abused
  • 25.
  • 26.
    external DSL Need tobuild a parser to process the custom syntax sql, make files, xml config files, regular expressions
  • 27.
  • 28.
    advantages •  Free touse any syntax •  Run time evaluation
  • 29.
    disadvantages •  Starts simple,can get ugly and complex
  • 30.
    disadvantages •  Starts simple,can get ugly and complex •  Building parsers is difficult
  • 31.
    disadvantages •  Starts simple,can get ugly and complex •  Building parsers is difficult •  Lack of tooling support
  • 32.
  • 33.
    advantages •  Don't haveto write and debug a new language
  • 34.
    advantages •  Don't haveto write and debug a new language •  Full power of base language is available
  • 35.
    advantages •  Don't haveto write and debug a new language •  Full power of base language is available •  Tooling support available
  • 36.
  • 37.
    Ruby based DSLsare internal
  • 38.
    DSLs - notspecial to Ruby
  • 39.
  • 40.
    why is rubyspecial •  minimally intrusive Syntax to allow for more concise code
  • 41.
    why is rubyspecial •  minimally intrusive Syntax to allow for more concise code •  Ruby culture - values expressiveness in code
  • 42.
    why is rubyspecial •  minimally intrusive Syntax to allow for more concise code •  Ruby culture - values expressiveness in code •  Dynamic and Reflective
  • 43.
    * Working codewriting using RSpec, a testing frame work
  • 44.
  • 45.
  • 47.
  • 48.
  • 49.
  • 50.
  • 52.
  • 54.
  • 58.
  • 59.
    define_method eval alias_method module_eval class_eval instance_eval
  • 60.
    ‘whenever’ a DSL forcron jobs 30 4 1,3,5,7,9,11,13,15,17,19,21,23,25,27,29,31 * * reboot http://github.com/javan/whenever
  • 61.
    language constructs year hour month sunday day reboot monday weekend a.m weekday p.m
  • 62.
    expressive 30 4 1,3,5,7,9,11,13,15,17,19,21,23,25,27,29,31 * * reboot http://github.com/javan/whenever
  • 63.
    The fascinating thingis that, in my experience, most well-written Ruby programs are already a DSL, just by nature of Ruby’s syntax.” - Jamis Buck, 37signals
  • 64.
    Writing DSLs inRuby THE PROCESS
  • 65.
    Application Programming Interface Example1 try { Socket client = new Socket(“www.google.com”,80); } catch(IOException e) { System.out.println(e); }
  • 66.
    Application Programming Interface Example1 try { Socket client = new Socket(“www.google.com”,80); } catch(IOException e) { System.out.println(e); } Example 2 Customer.find :all, :condition => [ :age >= 25 ]
  • 67.
    Application Programming Interface Example1 try { Socket client = new Socket(“www.google.com”,80); } catch(IOException e) { System.out.println(e); } Example 2 Customer.find :all, :condition => [ :age >= 25 ] •  Libraries give a sense of domain-specificity because of vocabulary •  Nouns / verbs / adverbs / adjectives
  • 68.
    Application Programming Interface Example1 try { Socket client = new Socket(“www.google.com”,80); } catch(IOException e) { System.out.println(e); } Example 2 Customer.find :all, :condition => [ :age >= 25 ] •  Libraries give a sense of domain-specificity because of vocabulary •  Nouns / verbs / adverbs / adjectives •  They are all internal DSLs
  • 69.
    Patterns Interfaces Abstractions DSL “But, I believe a DSL is a healthy bi-product of a good object-oriented design.” Blaine Buxton (Smalltalk developer)
  • 70.
    Internal DSLs –A coarse process Capture vocabulary and processes of the domain Discover desired syntax Define DSL interface (API) Define classes and abstractions Implement validations
  • 71.
    Capture vocabulary • Task scheduling is the domain of ‘cron’ •  Tasks •  Timing •  Frequency
  • 72.
    Capture vocabulary • Task scheduling is the domain of ‘cron’ •  Tasks (e.g. ‘reboot’, ‘send mail’, ‘alert’, etc) •  Timing (e.g. ‘5 pm’, ‘4.30 am’, etc) •  Frequency (e.g. ‘yearly’, ‘weekend’, etc)
  • 73.
    Capture vocabulary • Task scheduling is the domain of ‘cron’ •  Tasks (e.g. ‘reboot’, ‘send mail’, ‘alert’, etc) •  Timing (e.g. ‘5 pm’, ‘4.30.am’, etc) •  Frequency (e.g. ‘yearly’, ‘weekend’, etc) •  Discover keywords •  Special words (‘yearly’, ‘reboot’, etc) •  Domain values (‘5 pm’, etc) •  A good design would decide ownership of these keywords annually year at hourly month sunday runner monday day reboot every a.m. weekend weekday p.m.
  • 74.
    Discover syntax Experiment around keywords Write extended Design a methods syntax (e.g. 2.days) Discuss with DSL user Define Define ownership constructs of keywords
  • 75.
    Design considerations •  “Followgood design principles” –  Entities as classes •  As nouns –  Operations as methods •  Typically as verbs •  Adaptive interfaces (wrappers) to instantiate aggregations •  Accept hash as argument to simulate ‘call by name’
  • 76.
    Purpose Ruby feature (what) (how) Function calls w/o Getter/setter parentheses Pattern matching Regular expressions Using Ruby features to realize Alternative interfaces ‘alias_method’ DSL constructs Context Closure/block Code generation Strings Execution ‘load’, ‘require’, ‘eval’ Arbitrary interfaces/ ‘method_missing’ attributes
  • 77.
    Writing ‘Whenever’ every2.days, :at => '4:30 am‘ do runner “/usr/bin/reboot” end
  • 78.
    Writing ‘Whenever’ every2.days, :at => '4:30 am‘ do runner “/usr/bin/reboot” end every(2.days(),{:at => '4:30 am’}) do runner(“/usr/bin/reboot”) end
  • 79.
    Writing ‘Whenever’ 2.days() Class JobList def every(frequency, option={}) … yield #handles block end { :at => ‘4.30.am ‘ } def runner(task, options={}) … end end
  • 80.
  • 81.
  • 82.
    Giant Metrewave RadioTelescope System 30 Antennae http://gmrt.ncra.tifr.res.in
  • 83.
    GMRT Prototype • Objective –  Re-engineering ‘ABC’ and ‘Teleset’ –  Collaboration among TCS, NCRA and CoEP •  Challenges –  Scientists need a simple, extensible interface to •  Monitor and control antennae •  Schedule experiments •  Approach –  ABC as collection of Rails web services –  Teleset re-designed as a Ruby DSL
  • 84.
    ‘Teleset’ as DSL:Version 1.0 a1 = AntennaClient.new (“http://antenna1”) a1.reboot a1.monitor 2.mhz Single antenna
  • 85.
    ‘Teleset’ as DSL: Version 1.1 Single antenna a1 = AntennaClient.new (“http://antenna1”) a1.reboot a1.monitor 2.mhz Simultaneously, Complex !!! for antennae a1 and a2 engine.register_participant :antenna do | antenna | reboot monitor 2.mhz end concurrent_iterator on_value => [:a1,:a2], to_variable => ‘antenna’ do participant :antenna => ’${antenna}’ end #Using openwferu engine http://openwferu.rubyforge.org - Using OpenWFEru Workflow engine
  • 86.
    ‘Teleset’ as DSL: Version 2.0 Suggested prototype with antenna :a1, :a2 do reboot monitor 2.mhz Much simpler ! end engine.register_participant :antenna do | antenna | reboot monitor 2.mhz end concurrent_iterator on_value => [:a1,:a2], to_variable => ‘antenna’ do participant :antenna => ’${antenna}’ end
  • 87.
    EXAMPLE 2: DSLFOR VISUALIZATION
  • 88.
    DSL for visualization •  Objective –  A specification-driven dashboard •  Visualization metaphors (charts, data grids, etc) •  Organization using layouts (window, tab, portal, etc) •  Navigation (page flows) •  Challenge –  Consistent API –  Integration with other components and environment •  Ruby was chosen
  • 91.
    application ‘ThoughtWorks MCSDemo’ do add grid ‘Actors list’ do data_source table do table_name ‘actor’ end # data_source end # grid end # application
  • 92.
    application ‘Thoughtworks MCSDemo’ do add grid ‘Actors list’ do data_source table do table_name ‘actor’ end # data_source add view ‘Show movies’ do | actor | add grid “Movies for actor #{actor}” do data_source query do text “SELECT … WHERE actor_id=#{actor.actor_id}” end # data_source end # grid end # view end # grid end # application
  • 94.
  • 95.
    Evolution of aDSL •  Generalization versus specialization •  “expressiveness x scope = constant” [3] expressiveness External Internal DSL DSL DSLs scope scope ASM GPL GPL expressiveness
  • 96.
    Three aspects Domain Domain-specific aspect Language Language Specification aspect aspect
  • 97.
    Three aspects Domain Specification Language •  CRUD of •  Conditionality (if/ •  Natural •  Domain entities switch) •  Syntactic noise •  Relationships •  Automation •  Semantic noise •  Processes (loops) •  Constraints •  Reusability (function/classes) •  Data structures •  Error handling
  • 98.
    Three aspects Domain Specification Language •  CRUD of •  Conditionality (if/ •  Natural •  Domain entities switch) •  Syntactic noise •  Relationships •  Automation •  Semantic noise •  Processes (loops) •  Constraints •  Reusability (function/classes) •  Data structures •  Error handling
  • 99.
    Three aspects Domain Specification Language •  CRUD of •  Conditionality (if/ •  Natural •  Domain entities switch) •  Syntactic noise •  Relationships •  Automation •  Semantic noise •  Processes (loops) •  Constraints •  Reusability (function/classes) •  Data structures •  Error handling
  • 100.
    Evolution of aDSL Specialization (inheritance) Reusability Conditions and loops Entities (+ relationships) Entities (numbers + strings)
  • 101.
    Crossroads and crosswords • “No domain is an island” •  Interoperability in DSLs •  DSLs need to talk one-another •  Achilles’ Heel for external DSLs •  Parallel development of different DSLs needs early standardization •  Chicken-egg problem
  • 102.
    Future of DSLs • UML and DSL •  DSL as front-end to UML (or alternative)[5] Book “MDA Distilled” (page 16)
  • 103.
    Future of DSLs • UML and DSL •  DSL as front-end to UML (or alternative)[5] •  High assurance systems •  Minimal code, relevant code
  • 104.
    Future of DSLs • UML and DSL •  DSL as front-end to UML (or alternative)[5] •  High assurance systems •  Minimal code, relevant code •  Multi-core revolution •  Multi-threading •  Message passing The Free Lunch Is Over – Herb Sutter’s article on Multi-core Revolution
  • 105.
    References and resources 1.  Interview of Bjarne Stroustrup 2.  Presentation by Martin Fowler (at InfoQ.com) 3.  Domain-Specific Languages in Perspective 4.  A Picture is Worth a 1000 Words? 5.  Book “MDA Distilled” (page 16) 6.  The Free Lunch Is Over
  • 106.
    Language Design Library Design is is Library Design Language Design Bjarne Stroustrup [1]
  • 107.