Mobile Web Apps and the Intel® XDK 
Dale Schouten – TCE, Intel Corporation - @OldGeeksGuide 
Bob Spencer – Sr. Software Engineer, Open Source Technology Center, Intel 
Corporation 
Intel Confidential — Do Not Forward
All about me . . . 
2 
Working at Intel for nearly 20 years in 
various capacities in compiler 
development and support, performance 
analysis and web app development 
tools. 
Currently working with the Intel XDK 
team. 
 Recovering C Programmer 
 Compiler Guy 
 Performance 
 Android compiler 
 Intel XDK
3 
Agenda 
Mobile Web Apps and the Intel XDK 
 Android Apps 
 Web Apps 
 HTML5 
 Hybrid Apps 
 Intel XDK 
 Crosswalk 
 Intel XDK IoT
40M Unit Tablet Goal in 2014 
>200 Designs Entry to Performance Windows* and Android* 
Develop on Intel to increase your business opportunity 
4
Rich Portfolio of Android* and Windows* Mobile Devices 
New Tablets From $99 - ~$499+ 
Acer 
Iconia Tab 8 
Toshiba* 
Excite Go 
Dell* 
Venue 8 KD Interactive* 
Over 200 Designs Available globally 
Acer* 
Iconia One 7 
Acer 
Aspire Switch 10 
ASUS* 
FonePad 7 
FE375CG 
ASUS 
Transformer Pad LTE 
TF303CL 
Dell 
Venue 7 
Kurio Tablet 
Toshiba 
Encore2 10” 
FUHU* 
DreamTab 
ASUS 
Zenfone 4.5 
A450CG 
ASUS 
MeMO Pad 7 
ME170C, ME176C 
ASUS 
MeMO Pad 8 
ME 181C, ME581CL 
ASUS 
FonePad 8 
FE380CG 
ASUS 
Transformer pad 
TF103CG, TF103C 
Lenovo* 
ThinkPad 10” 
FOXCONN* 
Anchor Premium 
FOXCONN 
Anchor 7.8 
Toshiba 
Encore2 8” 
5
Android Apps 
Gold rush . . . 
6
Full Bleed Image Example 
7 7
8 
Creating Android Apps is hard . . .
9 
Magic?
HTML Apps 
Run Everywhere 
10
Why HTML5? 
11 
HTML5 is the language of the web! 
 Flexible, Adaptable 
 Used by millions of developers 
 HTML5 == HTML5/CSS3/JS
Hybrid HTML5 Apps… 
12 
…allow developers to build apps using 
these skills and tools… 
…that can be distributed in native 
app stores.
Native vs. Web Apps 
13 
Single 
Platform 
Multiple 
Platforms 
Full 
Capabilities 
Partial 
Capabilities 
Web Apps 
 Web Developer Skills 
 Instant updates 
 Unrestricted Distribution 
Native Apps 
 Advanced UI Interactions 
 Smoothest Performance 
 App Store distribution
Native vs. Web Apps 
14 
Single 
Platform 
Multiple 
Platforms 
Full 
Capabilities 
Partial 
Capabilities 
Web Apps 
 Web Developer Skills 
 Instant updates 
 Unrestricted Distribution 
Native Apps 
 Advanced UI Interactions 
 Smoothest Performance 
 App Store distribution 
Hybrid HTML5 Apps 
 Web developer skills 
 Access to native platform 
 App Store distribution
Mobile HTML5 Web App Block Diagram 
15 
HTML5 Web App 
Mobile Browser 
Device Libraries 
Restricted Device Access 
Mobile Device OS
Mobile Hybrid HTML5 WebView App Block 
Diagram 
16 
Hybrid Extension 
Bridge 
Device Libraries 
HTML5 
WebView App 
Native WebView 
Mobile Device OS
Think of Hybrid as a “Black and Tan” 
17 
Web App Stuff 
(stout) 
Native App Stuff 
(pale ale) 
/fōn•gap/ 
stuff 
P.S. - It’s spelled “Cordova” but pronounced /fōn•gap/ 
Intel XDK 
Creating Hybrid Mobile Web Apps 
18
Intel XDK: Hybrid HTML5 Mobile App Development 
Debug and Test Tools 
Services and Content 
thru APIs and Plugins 
Mashery* (et al) 
Multiple Form Factors 
and Platforms 
 HTML5 Brackets* Editor 
 App Designer Layout Editor 
 Ripple* Cordova* Emulator 
 Intel App Preview Debugger 
 Remote Chrome* DevTools* 
 “weinre” Remote Inspector 
 On Device Live Preview 
 iOS* - iPhone* and iPad* 
 Android* - x86 and ARM* 
 Crosswalk* - x86 and ARM 
 Windows* 8 Store - “Metro” UI 
 Windows 8 Phone 
 HTML5 Packaged Web Apps: 
 Tizen*, Firefox* and Chrome 
19
Intel® XDK – Every stage of development 
20 
Existing 
App 
New 
App 
Cordova 
Frameworks 
Cloud build 
Manually 
submit to 
app 
store 
The Intel® XDK facilitates the development of hybrid HTML5 
applications for iOS*, Android*, Windows* 8 and other mobile devices. 
Visit the Intel Developer Zone  xdk.intel.com 
Apple App Store 
Google Play Store 
Windows Store 
Nook 
. . . 
Brackets 
Editor 
App 
Designer 
Ripple 
Emulator 
CDT 
Debug 
App 
Preview
Intel® XDK: Cordova Plugins 
21 
Cordova Plugins 
 Core Plugins 
 Intel.xdk.* 
 Featured plugins 
 Google Play Games Services 
 Dolby Audio 
 Third-party plugins 
 Cordova plugin registry (or not) 
 Built from sources 
Intel XDK 
Cloud 
Build Service 
Your 
Sources 
Cordova 
Plugins 
Built app 
Android .apk 
iOS 
Windows 
. . .
Intel® XDK: Mashery APIs 
22 
Intel® Mashery™ API Services 
 Rotten Tomatoes 
 Instagram 
 Markit OnDemand 
 Woot 
 Dropbox 
 Weather Underground 
 Many more . . . . 
Information 
Products 
Services 
API 
http://. . . 
{JSON}
Develop 
Creating your app 
23
24 
Intel® XDK: HTML Editor (Brackets)
25 
Intel® XDK: Live Layout Editing
26 
Intel® XDK: App Designer
Summary: Mobile App Design Tools 
27 
HTML5 Built-in Editor 
 Based on Brackets* --or-- use your 
favorite editor 
App Designer 
 Drag-n-Drop UI components 
 Configure media query switch [wrap] 
points 
 Compatible with multiple UI 
frameworks 
App Framework 
 jQuery* compatible UI framework 
 Optimized for mobile device web 
views 
 Android*, iOS*, Blackberry* and 
Windows 8* themes 
 app-framework-software. 
intel.com/style.php
Test, Debug, Preview and Profile 
Make it work 
28
29 
Intel® XDK: Ripple Emulator
30 
Intel® XDK: Ripple Emulator
31 
Intel® XDK: App Preview
32 
XDK: Remote Debugging
33 
XDK: Remote Debugging
34 
XDK: Profile
Summary: Emulate and On-Device Debug 
35 
Intel® XDK Emulator 
 Preview in various phone and tablet 
formats 
 Simulate device-specific features 
 Debug using standard Chrome 
DevTools (CDT) 
 Simulation of intel.xdk and Apache 
Cordova APIs 
App Preview  On-Device Previewer 
 Quickly load and run projects directly 
on real devices 
App Debugger  On-Device Remote 
Android Debug 
 Remote access to Android device 
JavaScript console (aka CDT) 
Live Layout Editing 
 Experiment with layout and styling 
options in real-time
Build and Package 
Cross platform 
36
37 
Intel® XDK: Package and Build
38 
Intel® XDK: Plugin Settings
Alternate Build Service Offerings 
39 
Intel® XDK† Adobe* PhoneGap* 
Build* 
Other Options 
(typical) 
iOS*    
Android*    
Windows* Phone 8   
Windows* 8 Tablet  
Tizen*  
Amazon* Kindle*  
Barnes & Nobile* Nook*  
FireFox* OS  
Chrome* OS  
Web App  
Facebook* 
Crosswalk 
The advanced web runtime for ambitious HTML5 applications 
40
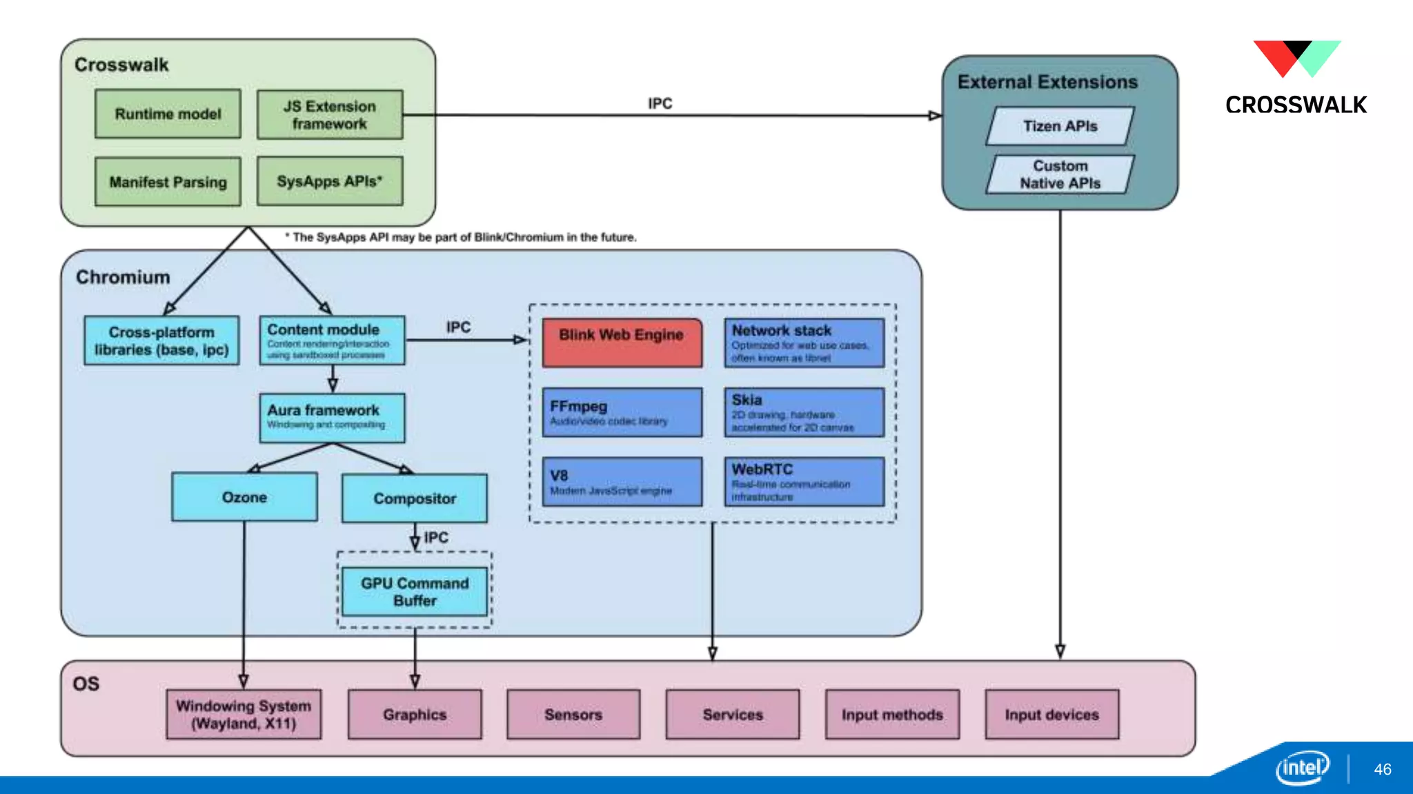
What is Crosswalk 
• New HTML5 runtime based on Google’s Blink and Chromium Content Module 
• Optimized for Android 
• Supports Tizen, Linux, Mac, and Windows 
• Open source, BSD licensed. Started in September, 2013 
• 6-week release cadence. Stable, Beta and Canary channels 
• GitHub for code and reviews. JIRA for features and bugs. FreeNode for IRC. 
41
Why do we need a new HTML5 Runtime? 
• Deploying on Android is complex 
• Multiple type of devices (low cost, high cost) 
• Multiple versions of Android (sometimes very old) 
• WebView very old, behavior different from one device to the other 
• Google focus on the browser, need for a product tailored for app developers 
• Based on Blink, the most competitive HTML5 engine 
• Many other companies and communities have made the same conclusion and 
moved to Blink 
42
43 
Crosswalk
Crosswalk Project Goals 
44 
• Enable latest, advanced web application features across all Android devices 
• Based on W3C standards and landing zone for new draft APIs and Intel 
differentiation, such as SIMD and Presentation API 
• Bring web applications to the next level, closer to native 
• Easy adaptation for downstream projects 
• Integrated with Cordova, Intel® XDK or even existing Android Java applications. 
• Good co-operation with upstream projects 
• Chromium, Blink, Skia, V8, Wayland 
• Fully open source project – embraces participation
Crosswalk Architecture Goals 
• Based on Blink and selected parts of Chromium 
• Work with upstream to enable features we need 
• Minimize the changes on Crosswalk Blink and Chromium 
• Crosswalk rapid release cycle always updated with the latest Chromium 
version. 
• API extensions in separate repositories 
• Cordova APIs, early or experimental W3C APIs 
45
46
Features and APIs 
 Web Components (http://www.w3.org/TR/components-intro/) 
 Future of the web app design 
 Service Worker (http://www.w3.org/TR/service-workers/) 
 Closing the gap between the native and web applications 
 Responsive Design 
 Media queries (L4), @viewport (http://dev.w3.org/csswg/css-device-adapt/) 
 PIcture element, srcset attribute 
 Native Client 
 Portable version, pNaCl 
 Manifest (http://w3c.github.io/manifest/) 
 Standard manifest for web applications 
 W3C SysApps: Raw Sockets (http://www.w3.org/2012/sysapps/tcp-udp-sockets/) 
 W3C SysApps: Device Capabilities (http://www.w3.org/2012/sysapps/device-capabilities/) 
 W3C SysApps: App URI (http://www.w3.org/2012/sysapps/app-uri/) 
47
Features and APIs (cont.) 
 W3C Promises API 
 W3C Resource Timing API (http://www.w3.org/TR/resource-timing/) 
 W3C User Timing API (http://www.w3.org/TR/user-timing/) 
 W3C Ambient Light API 
 W3C GamePad API 
 EcmaScript SIMD 
 W3C WebRTC 
 W3C WebGL, Canvas 
 W3C Web Animations 
 HTML5 input enhancements 
 context menu, pattern attribute, data list element, autocomplete 
 Beacon (http://www.w3.org/TR/beacon/) 
 Vehicle API (IVI) 
 DLNA API (IVI) 
48
49 
Embedding Crosswalk in your Android app 
3 easy steps: 
1. Download Crosswalk 
2. Package Crosswalk with your application using make_apk.py: 
$ python make_apk.py --package=org.abc.myapp  
• Bundles Crosswalk runtime with your application 
• Creates apk for both x86 and arm 
3. Install 
--manifest=myapp/manifest.json 
$ adb install -r myapp_x86.apk
The Crosswalk Advantage 
• Advanced web runtime and webview features available for legacy Android platforms 
• Application consistency across all Android versions 
• Extendable 
• Full control over upgrade cycle 
• Based on Blink and Chromium 
• Latest innovations, strong performance 
• Intel is driving innovation in Blink and Chromium, including reviewing and owning various areas of 
the code base 
• Wide community adoption 
• Strong corporate backing 
• Open source 
50
Intel XDK IoT Edition 
Internet of Things 
51
52 
Things
53 
Intel® XDK: IoT Edition
54 
Intel® XDK: IoT Edition - Debugger
Summary: XDK IoT Edition 
55 
IoT App 
 Program device with Node.js 
 Remote debug in XDK 
 Wireless connection 
 http server 
 Socket server 
Companion App 
 Full XDK Capability 
 Mobile Device  IoT device 
 Wireless 
 Interact/Control IoT device with mobile 
device
Trying it out 
Get the Intel XDK 
56
Download the Intel® 
XDK 
57 
xdk.intel.com 
Experiment with the demo apps. 
Visit the Intel booth (#400) for an in-depth 
demo.
58 
Download App Preview onto your Device 
Android* 
bit.ly/1i8VEgl 
iOS* 
bit.ly/1a3W7Bk 
Windows* 8 
bit.ly/1j8rxdJ
Intel® Developer Zone 
Tools. Knowledge. Community. 
• Free tools and code samples 
• Technical articles, forums and tutorials 
• Connect with Intel and industry experts 
• Get development support 
• Build relationships 
software.intel.com
60 
Legal Disclaimer 
INFORMATION IN THIS DOCUMENT IS PROVIDED IN CONNECTION WITH INTEL PRODUCTS. NO LICENSE, EXPRESS OR IMPLIED, BY ESTOPPEL OR 
OTHERWISE, TO ANY INTELLECTUAL PROPERTY RIGHTS IS GRANTED BY THIS DOCUMENT. EXCEPT AS PROVIDED IN INTEL'S TERMS AND 
CONDITIONS OF SALE FOR SUCH PRODUCTS, INTEL ASSUMES NO LIABILITY WHATSOEVER AND INTEL DISCLAIMS ANY EXPRESS OR IMPLIED 
WARRANTY, RELATING TO SALE AND/OR USE OF INTEL PRODUCTS INCLUDING LIABILITY OR WARRANTIES RELATING TO FITNESS FOR A 
PARTICULAR PURPOSE, MERCHANTABILITY, OR INFRINGEMENT OF ANY PATENT, COPYRIGHT OR OTHER INTELLECTUAL PROPERTY RIGHT. 
A "Mission Critical Application" is any application in which failure of the Intel Product could result, directly or indirectly, in personal injury or death. SHOULD YOU 
PURCHASE OR USE INTEL'S PRODUCTS FOR ANY SUCH MISSION CRITICAL APPLICATION, YOU SHALL INDEMNIFY AND HOLD INTEL AND ITS 
SUBSIDIARIES, SUBCONTRACTORS AND AFFILIATES, AND THE DIRECTORS, OFFICERS, AND EMPLOYEES OF EACH, HARMLESS AGAINST ALL 
CLAIMS COSTS, DAMAGES, AND EXPENSES AND REASONABLE ATTORNEYS' FEES ARISING OUT OF, DIRECTLY OR INDIRECTLY, ANY CLAIM OF 
PRODUCT LIABILITY, PERSONAL INJURY, OR DEATH ARISING IN ANY WAY OUT OF SUCH MISSION CRITICAL APPLICATION, WHETHER OR NOT 
INTEL OR ITS SUBCONTRACTOR WAS NEGLIGENT IN THE DESIGN, MANUFACTURE, OR WARNING OF THE INTEL PRODUCT OR ANY OF ITS PARTS. 
Intel may make changes to specifications and product descriptions at any time, without notice. Designers must not rely on the absence or characteristics of any 
features or instructions marked "reserved" or "undefined". Intel reserves these for future definition and shall have no responsibility whatsoever for conflicts or 
incompatibilities arising from future changes to them. The information here is subject to change without notice. Do not finalize a design with this information. 
The products described in this document may contain design defects or errors known as errata which may cause the product to deviate from published 
specifications. Current characterized errata are available on request. 
Contact your local Intel sales office or your distributor to obtain the latest specifications and before placing your product order. 
Copies of documents which have an order number and are referenced in this document, or other Intel literature, may be obtained by calling 1-800-548-4725, or go 
to: http://www.intel.com/design/literature.htm 
Intel, Look Inside and the Intel logo are trademarks of Intel Corporation in the United States and other countries. 
*Other names and brands may be claimed as the property of others. 
Copyright ©2014 Intel Corporation.
http://software.intel.com/html5 
Please visit the Intel booth (#400) to learn more about these solutions and to see the technology in action 
61
Intel Confidential — Do Not Forward
Backup 
63

Mobile Web Apps and the Intel® XDK

  • 1.
    Mobile Web Appsand the Intel® XDK Dale Schouten – TCE, Intel Corporation - @OldGeeksGuide Bob Spencer – Sr. Software Engineer, Open Source Technology Center, Intel Corporation Intel Confidential — Do Not Forward
  • 2.
    All about me. . . 2 Working at Intel for nearly 20 years in various capacities in compiler development and support, performance analysis and web app development tools. Currently working with the Intel XDK team.  Recovering C Programmer  Compiler Guy  Performance  Android compiler  Intel XDK
  • 3.
    3 Agenda MobileWeb Apps and the Intel XDK  Android Apps  Web Apps  HTML5  Hybrid Apps  Intel XDK  Crosswalk  Intel XDK IoT
  • 4.
    40M Unit TabletGoal in 2014 >200 Designs Entry to Performance Windows* and Android* Develop on Intel to increase your business opportunity 4
  • 5.
    Rich Portfolio ofAndroid* and Windows* Mobile Devices New Tablets From $99 - ~$499+ Acer Iconia Tab 8 Toshiba* Excite Go Dell* Venue 8 KD Interactive* Over 200 Designs Available globally Acer* Iconia One 7 Acer Aspire Switch 10 ASUS* FonePad 7 FE375CG ASUS Transformer Pad LTE TF303CL Dell Venue 7 Kurio Tablet Toshiba Encore2 10” FUHU* DreamTab ASUS Zenfone 4.5 A450CG ASUS MeMO Pad 7 ME170C, ME176C ASUS MeMO Pad 8 ME 181C, ME581CL ASUS FonePad 8 FE380CG ASUS Transformer pad TF103CG, TF103C Lenovo* ThinkPad 10” FOXCONN* Anchor Premium FOXCONN Anchor 7.8 Toshiba Encore2 8” 5
  • 6.
    Android Apps Goldrush . . . 6
  • 7.
    Full Bleed ImageExample 7 7
  • 8.
    8 Creating AndroidApps is hard . . .
  • 9.
  • 10.
    HTML Apps RunEverywhere 10
  • 11.
    Why HTML5? 11 HTML5 is the language of the web!  Flexible, Adaptable  Used by millions of developers  HTML5 == HTML5/CSS3/JS
  • 12.
    Hybrid HTML5 Apps… 12 …allow developers to build apps using these skills and tools… …that can be distributed in native app stores.
  • 13.
    Native vs. WebApps 13 Single Platform Multiple Platforms Full Capabilities Partial Capabilities Web Apps  Web Developer Skills  Instant updates  Unrestricted Distribution Native Apps  Advanced UI Interactions  Smoothest Performance  App Store distribution
  • 14.
    Native vs. WebApps 14 Single Platform Multiple Platforms Full Capabilities Partial Capabilities Web Apps  Web Developer Skills  Instant updates  Unrestricted Distribution Native Apps  Advanced UI Interactions  Smoothest Performance  App Store distribution Hybrid HTML5 Apps  Web developer skills  Access to native platform  App Store distribution
  • 15.
    Mobile HTML5 WebApp Block Diagram 15 HTML5 Web App Mobile Browser Device Libraries Restricted Device Access Mobile Device OS
  • 16.
    Mobile Hybrid HTML5WebView App Block Diagram 16 Hybrid Extension Bridge Device Libraries HTML5 WebView App Native WebView Mobile Device OS
  • 17.
    Think of Hybridas a “Black and Tan” 17 Web App Stuff (stout) Native App Stuff (pale ale) /fōn•gap/ stuff P.S. - It’s spelled “Cordova” but pronounced /fōn•gap/ 
  • 18.
    Intel XDK CreatingHybrid Mobile Web Apps 18
  • 19.
    Intel XDK: HybridHTML5 Mobile App Development Debug and Test Tools Services and Content thru APIs and Plugins Mashery* (et al) Multiple Form Factors and Platforms  HTML5 Brackets* Editor  App Designer Layout Editor  Ripple* Cordova* Emulator  Intel App Preview Debugger  Remote Chrome* DevTools*  “weinre” Remote Inspector  On Device Live Preview  iOS* - iPhone* and iPad*  Android* - x86 and ARM*  Crosswalk* - x86 and ARM  Windows* 8 Store - “Metro” UI  Windows 8 Phone  HTML5 Packaged Web Apps:  Tizen*, Firefox* and Chrome 19
  • 20.
    Intel® XDK –Every stage of development 20 Existing App New App Cordova Frameworks Cloud build Manually submit to app store The Intel® XDK facilitates the development of hybrid HTML5 applications for iOS*, Android*, Windows* 8 and other mobile devices. Visit the Intel Developer Zone  xdk.intel.com Apple App Store Google Play Store Windows Store Nook . . . Brackets Editor App Designer Ripple Emulator CDT Debug App Preview
  • 21.
    Intel® XDK: CordovaPlugins 21 Cordova Plugins  Core Plugins  Intel.xdk.*  Featured plugins  Google Play Games Services  Dolby Audio  Third-party plugins  Cordova plugin registry (or not)  Built from sources Intel XDK Cloud Build Service Your Sources Cordova Plugins Built app Android .apk iOS Windows . . .
  • 22.
    Intel® XDK: MasheryAPIs 22 Intel® Mashery™ API Services  Rotten Tomatoes  Instagram  Markit OnDemand  Woot  Dropbox  Weather Underground  Many more . . . . Information Products Services API http://. . . {JSON}
  • 23.
  • 24.
    24 Intel® XDK:HTML Editor (Brackets)
  • 25.
    25 Intel® XDK:Live Layout Editing
  • 26.
    26 Intel® XDK:App Designer
  • 27.
    Summary: Mobile AppDesign Tools 27 HTML5 Built-in Editor  Based on Brackets* --or-- use your favorite editor App Designer  Drag-n-Drop UI components  Configure media query switch [wrap] points  Compatible with multiple UI frameworks App Framework  jQuery* compatible UI framework  Optimized for mobile device web views  Android*, iOS*, Blackberry* and Windows 8* themes  app-framework-software. intel.com/style.php
  • 28.
    Test, Debug, Previewand Profile Make it work 28
  • 29.
    29 Intel® XDK:Ripple Emulator
  • 30.
    30 Intel® XDK:Ripple Emulator
  • 31.
    31 Intel® XDK:App Preview
  • 32.
    32 XDK: RemoteDebugging
  • 33.
    33 XDK: RemoteDebugging
  • 34.
  • 35.
    Summary: Emulate andOn-Device Debug 35 Intel® XDK Emulator  Preview in various phone and tablet formats  Simulate device-specific features  Debug using standard Chrome DevTools (CDT)  Simulation of intel.xdk and Apache Cordova APIs App Preview  On-Device Previewer  Quickly load and run projects directly on real devices App Debugger  On-Device Remote Android Debug  Remote access to Android device JavaScript console (aka CDT) Live Layout Editing  Experiment with layout and styling options in real-time
  • 36.
    Build and Package Cross platform 36
  • 37.
    37 Intel® XDK:Package and Build
  • 38.
    38 Intel® XDK:Plugin Settings
  • 39.
    Alternate Build ServiceOfferings 39 Intel® XDK† Adobe* PhoneGap* Build* Other Options (typical) iOS*    Android*    Windows* Phone 8   Windows* 8 Tablet  Tizen*  Amazon* Kindle*  Barnes & Nobile* Nook*  FireFox* OS  Chrome* OS  Web App  Facebook* 
  • 40.
    Crosswalk The advancedweb runtime for ambitious HTML5 applications 40
  • 41.
    What is Crosswalk • New HTML5 runtime based on Google’s Blink and Chromium Content Module • Optimized for Android • Supports Tizen, Linux, Mac, and Windows • Open source, BSD licensed. Started in September, 2013 • 6-week release cadence. Stable, Beta and Canary channels • GitHub for code and reviews. JIRA for features and bugs. FreeNode for IRC. 41
  • 42.
    Why do weneed a new HTML5 Runtime? • Deploying on Android is complex • Multiple type of devices (low cost, high cost) • Multiple versions of Android (sometimes very old) • WebView very old, behavior different from one device to the other • Google focus on the browser, need for a product tailored for app developers • Based on Blink, the most competitive HTML5 engine • Many other companies and communities have made the same conclusion and moved to Blink 42
  • 43.
  • 44.
    Crosswalk Project Goals 44 • Enable latest, advanced web application features across all Android devices • Based on W3C standards and landing zone for new draft APIs and Intel differentiation, such as SIMD and Presentation API • Bring web applications to the next level, closer to native • Easy adaptation for downstream projects • Integrated with Cordova, Intel® XDK or even existing Android Java applications. • Good co-operation with upstream projects • Chromium, Blink, Skia, V8, Wayland • Fully open source project – embraces participation
  • 45.
    Crosswalk Architecture Goals • Based on Blink and selected parts of Chromium • Work with upstream to enable features we need • Minimize the changes on Crosswalk Blink and Chromium • Crosswalk rapid release cycle always updated with the latest Chromium version. • API extensions in separate repositories • Cordova APIs, early or experimental W3C APIs 45
  • 46.
  • 47.
    Features and APIs  Web Components (http://www.w3.org/TR/components-intro/)  Future of the web app design  Service Worker (http://www.w3.org/TR/service-workers/)  Closing the gap between the native and web applications  Responsive Design  Media queries (L4), @viewport (http://dev.w3.org/csswg/css-device-adapt/)  PIcture element, srcset attribute  Native Client  Portable version, pNaCl  Manifest (http://w3c.github.io/manifest/)  Standard manifest for web applications  W3C SysApps: Raw Sockets (http://www.w3.org/2012/sysapps/tcp-udp-sockets/)  W3C SysApps: Device Capabilities (http://www.w3.org/2012/sysapps/device-capabilities/)  W3C SysApps: App URI (http://www.w3.org/2012/sysapps/app-uri/) 47
  • 48.
    Features and APIs(cont.)  W3C Promises API  W3C Resource Timing API (http://www.w3.org/TR/resource-timing/)  W3C User Timing API (http://www.w3.org/TR/user-timing/)  W3C Ambient Light API  W3C GamePad API  EcmaScript SIMD  W3C WebRTC  W3C WebGL, Canvas  W3C Web Animations  HTML5 input enhancements  context menu, pattern attribute, data list element, autocomplete  Beacon (http://www.w3.org/TR/beacon/)  Vehicle API (IVI)  DLNA API (IVI) 48
  • 49.
    49 Embedding Crosswalkin your Android app 3 easy steps: 1. Download Crosswalk 2. Package Crosswalk with your application using make_apk.py: $ python make_apk.py --package=org.abc.myapp • Bundles Crosswalk runtime with your application • Creates apk for both x86 and arm 3. Install --manifest=myapp/manifest.json $ adb install -r myapp_x86.apk
  • 50.
    The Crosswalk Advantage • Advanced web runtime and webview features available for legacy Android platforms • Application consistency across all Android versions • Extendable • Full control over upgrade cycle • Based on Blink and Chromium • Latest innovations, strong performance • Intel is driving innovation in Blink and Chromium, including reviewing and owning various areas of the code base • Wide community adoption • Strong corporate backing • Open source 50
  • 51.
    Intel XDK IoTEdition Internet of Things 51
  • 52.
  • 53.
    53 Intel® XDK:IoT Edition
  • 54.
    54 Intel® XDK:IoT Edition - Debugger
  • 55.
    Summary: XDK IoTEdition 55 IoT App  Program device with Node.js  Remote debug in XDK  Wireless connection  http server  Socket server Companion App  Full XDK Capability  Mobile Device  IoT device  Wireless  Interact/Control IoT device with mobile device
  • 56.
    Trying it out Get the Intel XDK 56
  • 57.
    Download the Intel® XDK 57 xdk.intel.com Experiment with the demo apps. Visit the Intel booth (#400) for an in-depth demo.
  • 58.
    58 Download AppPreview onto your Device Android* bit.ly/1i8VEgl iOS* bit.ly/1a3W7Bk Windows* 8 bit.ly/1j8rxdJ
  • 59.
    Intel® Developer Zone Tools. Knowledge. Community. • Free tools and code samples • Technical articles, forums and tutorials • Connect with Intel and industry experts • Get development support • Build relationships software.intel.com
  • 60.
    60 Legal Disclaimer INFORMATION IN THIS DOCUMENT IS PROVIDED IN CONNECTION WITH INTEL PRODUCTS. NO LICENSE, EXPRESS OR IMPLIED, BY ESTOPPEL OR OTHERWISE, TO ANY INTELLECTUAL PROPERTY RIGHTS IS GRANTED BY THIS DOCUMENT. EXCEPT AS PROVIDED IN INTEL'S TERMS AND CONDITIONS OF SALE FOR SUCH PRODUCTS, INTEL ASSUMES NO LIABILITY WHATSOEVER AND INTEL DISCLAIMS ANY EXPRESS OR IMPLIED WARRANTY, RELATING TO SALE AND/OR USE OF INTEL PRODUCTS INCLUDING LIABILITY OR WARRANTIES RELATING TO FITNESS FOR A PARTICULAR PURPOSE, MERCHANTABILITY, OR INFRINGEMENT OF ANY PATENT, COPYRIGHT OR OTHER INTELLECTUAL PROPERTY RIGHT. A "Mission Critical Application" is any application in which failure of the Intel Product could result, directly or indirectly, in personal injury or death. SHOULD YOU PURCHASE OR USE INTEL'S PRODUCTS FOR ANY SUCH MISSION CRITICAL APPLICATION, YOU SHALL INDEMNIFY AND HOLD INTEL AND ITS SUBSIDIARIES, SUBCONTRACTORS AND AFFILIATES, AND THE DIRECTORS, OFFICERS, AND EMPLOYEES OF EACH, HARMLESS AGAINST ALL CLAIMS COSTS, DAMAGES, AND EXPENSES AND REASONABLE ATTORNEYS' FEES ARISING OUT OF, DIRECTLY OR INDIRECTLY, ANY CLAIM OF PRODUCT LIABILITY, PERSONAL INJURY, OR DEATH ARISING IN ANY WAY OUT OF SUCH MISSION CRITICAL APPLICATION, WHETHER OR NOT INTEL OR ITS SUBCONTRACTOR WAS NEGLIGENT IN THE DESIGN, MANUFACTURE, OR WARNING OF THE INTEL PRODUCT OR ANY OF ITS PARTS. Intel may make changes to specifications and product descriptions at any time, without notice. Designers must not rely on the absence or characteristics of any features or instructions marked "reserved" or "undefined". Intel reserves these for future definition and shall have no responsibility whatsoever for conflicts or incompatibilities arising from future changes to them. The information here is subject to change without notice. Do not finalize a design with this information. The products described in this document may contain design defects or errors known as errata which may cause the product to deviate from published specifications. Current characterized errata are available on request. Contact your local Intel sales office or your distributor to obtain the latest specifications and before placing your product order. Copies of documents which have an order number and are referenced in this document, or other Intel literature, may be obtained by calling 1-800-548-4725, or go to: http://www.intel.com/design/literature.htm Intel, Look Inside and the Intel logo are trademarks of Intel Corporation in the United States and other countries. *Other names and brands may be claimed as the property of others. Copyright ©2014 Intel Corporation.
  • 61.
    http://software.intel.com/html5 Please visitthe Intel booth (#400) to learn more about these solutions and to see the technology in action 61
  • 62.
    Intel Confidential —Do Not Forward
  • 63.

Editor's Notes

  • #5 Targeting 4X tablet shipments in 2014 over last year Many of these devices are available now for code development Process technology and microarchitecture benefits lead to best-in-class performance and energy-efficient tablets Developing code for Intel x86 on Android is simple with standard Android tools Intel has rich tools with advanced analysis can help improve your applications Assistance available to help optimize your application on x86 New user experiences available for developing differentiated applications
  • #22 Core plugins include geolocation, accelerometer, camera, file system access, media record/playback &c.
  • #25 Plugins available, including jslint, git, &c. Live editing in Browser, emulator, device
  • #26 Plugins available, including jslint, git, &c. Live editing in Browser, emulator, device