おなじみツールの
インストールと動作を確認

 村地 彰 aka hebikuzure
 本年中にリリース予定の                    Windows の
 最新バージョン
 • サーバー版は Windows Server 8(仮称)
 現在   Consumer Preview が公開中
 • http://windows.microsoft.com/ja-JP/windows-8
  /consumer-preview
 ざっくり言えばWindows + Metro UI
 + いくつかの新機能


          ネットワーク パケットを読む会(仮)#7   2012/4/16
                                                  2
ネットワーク パケットを読む会(仮)#7   2012/4/16
                                   3
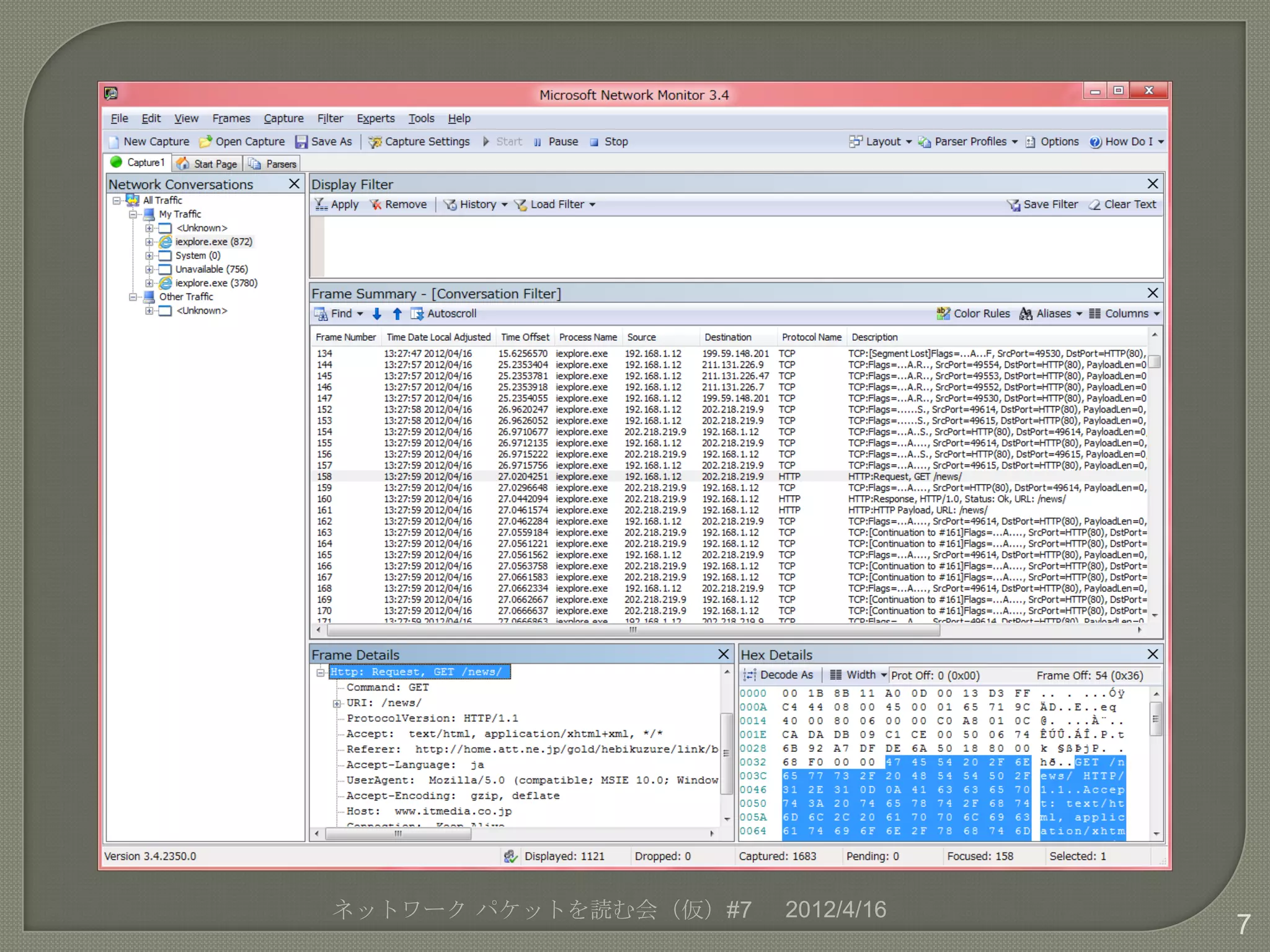
 Microsoft   純正パケット キャプチャ ツール

 ダウンロード元
  • http://www.microsoft.com/download/
   en/details.aspx?id=4865




          ネットワーク パケットを読む会(仮)#7   2012/4/16
                                             4
1.   標準ユーザーでログオン
2.   インストーラを実行
3.   UAC で管理者の資格情報を入力
4.   キャプチャ ツール インストール完了
5.   パーサーのインストール開始
6.   自動的にインストール完了

        ネットワーク パケットを読む会(仮)#7   2012/4/16
                                           5
 何の問題もなくインストール完了
 標準ユーザーのままで問題なく起動
 パケットも正常に採取できる


 現状のままで問題なく使用できそう




    ネットワーク パケットを読む会(仮)#7   2012/4/16
                                       6
ネットワーク パケットを読む会(仮)#7   2012/4/16
                                   7
 インストールすれば      Metro のスタートメ
  ニューに自動的に追加される
 Metro アプリ( Metro 版 IE, メール, マッ
  プなど)のトラフィックも問題なくキャプ
  チャできる




       ネットワーク パケットを読む会(仮)#7   2012/4/16
                                          8
ネットワーク パケットを読む会(仮)#7   2012/4/16
                                   9
 定番の無償ツール

 マルチプラットフォーム

 ダウンロード元

 • http://www.wireshark.org/download.html
 • 最新版は ver. 1.6.7




         ネットワーク パケットを読む会(仮)#7   2012/4/16
                                            10
1.   標準ユーザーでログオン
2.   インストーラを実行
3.   UAC で管理者の資格情報を入力
4.   WinPcap のインストーラーが互換性が無
     いと警告されて実行できない



        ネットワーク パケットを読む会(仮)#7   2012/4/16
                                           11
Wireshark 本体のインストールは完了するが、
WinPcap が無いので使えない
      ネットワーク パケットを読む会(仮)#7   2012/4/16
                                         12
 予め  WinPcap のインストーラを互換モー
  ドで実行してインストールしておく
 Wireshrak のインストーラを互換モードで
  実行する

 互換モードの使い方
 • “互換性のトラブルシューティング”から
   実行する
 • プロパティの”互換性”タブで設定する
       ネットワーク パケットを読む会(仮)#7   2012/4/16
                                          13
ネットワーク パケットを読む会(仮)#7   2012/4/16
                                   14
ネットワーク パケットを読む会(仮)#7   2012/4/16
                                   15
 互換モードの利用でインストール完了
 標準ユーザーのままで問題なく起動
 パケットも正常に採取できる
 問題点(環境依存かも)
 • キャプチャ中に Wireshark のウィンドウをドラッ
 グすると、デスクトップ全体が固まる
 (Ctrl + Alt + Del → Esc で他のアプリは復旧)

 一応注意すれば使用自体は問題ない

      ネットワーク パケットを読む会(仮)#7   2012/4/16
                                         16
ネットワーク パケットを読む会(仮)#7   2012/4/16
                                   17
 インストールすれば      Metro のスタートメ
  ニューに自動的に追加される
 Metro アプリ( Metro 版 IE, メール, マッ
  プなど)のトラフィックも問題なくキャプ
  チャできる




       ネットワーク パケットを読む会(仮)#7   2012/4/16
                                          18
 パケット
     キャプチャと同時に自動的に
 ファイル抽出を行うツール
    ファイルを読み込ませて抽出させる
 PCAP
 こともできる
 ダウンロード元
 http://www.netresec.com/?page=
 NetworkMiner

         ネットワーク パケットを読む会(仮)#7   2012/4/16
                                            19
 ZIPを展開してコピーするだけなので、イ
  ンストール自体には何も問題が無い
 インストール フォルダに書き込みするの
  で Program Files ではなく自分のプロファ
  イル内にインストールする
  (ex. %Userprofile%AppDataLocal )




        ネットワーク パケットを読む会(仮)#7   2012/4/16
                                           20
が必要なので、Wireshark の時と
 WinPcap
 同様の対策が必要

 先に  Wireshark をインストールすれば
  問題ない
 WinPcap を単独でインストールするとき
  は互換モードを利用する


        ネットワーク パケットを読む会(仮)#7   2012/4/16
                                           21
 何の問題もなくインストール完了
 標準ユーザーのままで問題なく起動
 パケットも正常に採取でき、コンテンツも
復元される

 現状のままで問題なく使用できそう




    ネットワーク パケットを読む会(仮)#7   2012/4/16
                                       22
ネットワーク パケットを読む会(仮)#7   2012/4/16
                                   23
 Metro のスタートメニューには手動で追加
  が必要
 Metro アプリ( Metro 版 IE, メール, マッ
  プなど)のトラフィックも問題なくキャプ
  チャできる




          ネットワーク パケットを読む会(仮)#7   2012/4/16
                                             24
 Microsoft   準公式の HTTP デバッグ ツール
    キャプチャだけでなく通信内容の書
 HTTP
 き換え、特定のトラフィックのブロックな
 ど、デバッグ プロキシとしての機能満
 ダウンロード元

  • http://www.fiddler2.com/fiddler2/



          ネットワーク パケットを読む会(仮)#7   2012/4/16
                                             25
 .NET   Framework 3.5 が必要
  • [コントロール パネル] – [プログラム]
    - [Windows 機能の有効化または無効化]
   で .NET Framework 3.5 を有効にする

 後は普通にインストーラを実行すれば                           OK




           ネットワーク パケットを読む会(仮)#7   2012/4/16
                                                   26
ネットワーク パケットを読む会(仮)#7   2012/4/16
                                   27
のアプリのキャプチャはできるが、
 Desktop
 Metro アプリのキャプチャができない

 理由
  • Metro アプリは既定では localhost にリクエストを
    送信しない(127.0.01 も同様)
  • Fiddler はローカル プロキシなので localhost で待
    ち受ける



            ネットワーク パケットを読む会(仮)#7   2012/4/16
                                               28
 EnableLoopback      Utility を使う
  • 詳細は
   http://blogs.msdn.com/b/fiddler/archive/2011/12/10
   /fiddler-windows-8-apps-enable-loopback-network-
   isolation-exemption.aspx
   または
   http://bit.ly/IqlA6h
 CheckNetIsolation     ツールを使う
  • http://msdn.microsoft.com/en-
   us/library/windows/apps/hh452759.aspx

           ネットワーク パケットを読む会(仮)#7     2012/4/16
                                                        29
の [Tool] – [Win8 Loopback
 Fiddler
 Exemptions] で起動する(UAC あり)




            ネットワーク パケットを読む会(仮)#7   2012/4/16
                                               30
 何の問題もなくインストール完了
 標準ユーザーのままで問題なく起動
 HTTP   トラフィックも正常に採取できる

 現状のままで問題なく使用できそう




         ネットワーク パケットを読む会(仮)#7   2012/4/16
                                            31
 インストールすれば           Metro のスタートメ
  ニューに自動的に追加される
 EnableLoopback Utility で設定すれば、
  Metro アプリ( Metro 版 IE, メール, マッ
  プなど)のトラフィックも 問題なくキャ
  プチャできる




        ネットワーク パケットを読む会(仮)#7   2012/4/16
                                           32
 Windows   on ARM
 • x64 / x86 とはカーネルが異なる
 • 当然ドライバーも別
 • という事は既存のツールは動かない
   用のツール/キャプチャ ドライバが無
 ARM
 ければ、MIM で取得するしかない
 • つまり今のスマートフォン/タブレットと同じ




        ネットワーク パケットを読む会(仮)#7   2012/4/16
                                           33
 「ブラウザー勉強会」
 • 次回 : 6月9日開催予定
 • 会場 : Microsoft 本社セミナールーム
 • 内容 : Javascript 大会 + Fiddler / Strace
              / HTTPREPLAY のハンズオン(予
  定)
 「ネットワーク          パケットを読む会(仮)」
 • 次回 : 5/28(月) または 5/31(木) 19:00 ~
 • 会場 : 京橋プラザ区民館
 • 内容 : 未定
          ネットワーク パケットを読む会(仮)#7   2012/4/16
                                             34

Windows 8 でパケットキャプチャ

  • 1.
  • 2.
     本年中にリリース予定の Windows の 最新バージョン • サーバー版は Windows Server 8(仮称)  現在 Consumer Preview が公開中 • http://windows.microsoft.com/ja-JP/windows-8 /consumer-preview  ざっくり言えばWindows + Metro UI + いくつかの新機能 ネットワーク パケットを読む会(仮)#7 2012/4/16 2
  • 3.
  • 4.
     Microsoft 純正パケット キャプチャ ツール  ダウンロード元 • http://www.microsoft.com/download/ en/details.aspx?id=4865 ネットワーク パケットを読む会(仮)#7 2012/4/16 4
  • 5.
    1. 標準ユーザーでログオン 2. インストーラを実行 3. UAC で管理者の資格情報を入力 4. キャプチャ ツール インストール完了 5. パーサーのインストール開始 6. 自動的にインストール完了 ネットワーク パケットを読む会(仮)#7 2012/4/16 5
  • 6.
     何の問題もなくインストール完了  標準ユーザーのままで問題なく起動 パケットも正常に採取できる  現状のままで問題なく使用できそう ネットワーク パケットを読む会(仮)#7 2012/4/16 6
  • 7.
  • 8.
     インストールすれば Metro のスタートメ ニューに自動的に追加される  Metro アプリ( Metro 版 IE, メール, マッ プなど)のトラフィックも問題なくキャプ チャできる ネットワーク パケットを読む会(仮)#7 2012/4/16 8
  • 9.
  • 10.
     定番の無償ツール  マルチプラットフォーム ダウンロード元 • http://www.wireshark.org/download.html • 最新版は ver. 1.6.7 ネットワーク パケットを読む会(仮)#7 2012/4/16 10
  • 11.
    1. 標準ユーザーでログオン 2. インストーラを実行 3. UAC で管理者の資格情報を入力 4. WinPcap のインストーラーが互換性が無 いと警告されて実行できない ネットワーク パケットを読む会(仮)#7 2012/4/16 11
  • 12.
    Wireshark 本体のインストールは完了するが、 WinPcap が無いので使えない ネットワーク パケットを読む会(仮)#7 2012/4/16 12
  • 13.
     予め WinPcap のインストーラを互換モー ドで実行してインストールしておく  Wireshrak のインストーラを互換モードで 実行する  互換モードの使い方 • “互換性のトラブルシューティング”から 実行する • プロパティの”互換性”タブで設定する ネットワーク パケットを読む会(仮)#7 2012/4/16 13
  • 14.
  • 15.
  • 16.
     互換モードの利用でインストール完了  標準ユーザーのままで問題なく起動 パケットも正常に採取できる  問題点(環境依存かも) • キャプチャ中に Wireshark のウィンドウをドラッ グすると、デスクトップ全体が固まる (Ctrl + Alt + Del → Esc で他のアプリは復旧)  一応注意すれば使用自体は問題ない ネットワーク パケットを読む会(仮)#7 2012/4/16 16
  • 17.
  • 18.
     インストールすれば Metro のスタートメ ニューに自動的に追加される  Metro アプリ( Metro 版 IE, メール, マッ プなど)のトラフィックも問題なくキャプ チャできる ネットワーク パケットを読む会(仮)#7 2012/4/16 18
  • 19.
     パケット キャプチャと同時に自動的に ファイル抽出を行うツール ファイルを読み込ませて抽出させる  PCAP こともできる  ダウンロード元 http://www.netresec.com/?page= NetworkMiner ネットワーク パケットを読む会(仮)#7 2012/4/16 19
  • 20.
     ZIPを展開してコピーするだけなので、イ ンストール自体には何も問題が無い  インストール フォルダに書き込みするの で Program Files ではなく自分のプロファ イル内にインストールする (ex. %Userprofile%AppDataLocal ) ネットワーク パケットを読む会(仮)#7 2012/4/16 20
  • 21.
    が必要なので、Wireshark の時と  WinPcap 同様の対策が必要  先に Wireshark をインストールすれば 問題ない  WinPcap を単独でインストールするとき は互換モードを利用する ネットワーク パケットを読む会(仮)#7 2012/4/16 21
  • 22.
     何の問題もなくインストール完了  標準ユーザーのままで問題なく起動 パケットも正常に採取でき、コンテンツも 復元される  現状のままで問題なく使用できそう ネットワーク パケットを読む会(仮)#7 2012/4/16 22
  • 23.
  • 24.
     Metro のスタートメニューには手動で追加 が必要  Metro アプリ( Metro 版 IE, メール, マッ プなど)のトラフィックも問題なくキャプ チャできる ネットワーク パケットを読む会(仮)#7 2012/4/16 24
  • 25.
     Microsoft 準公式の HTTP デバッグ ツール キャプチャだけでなく通信内容の書  HTTP き換え、特定のトラフィックのブロックな ど、デバッグ プロキシとしての機能満  ダウンロード元 • http://www.fiddler2.com/fiddler2/ ネットワーク パケットを読む会(仮)#7 2012/4/16 25
  • 26.
     .NET Framework 3.5 が必要 • [コントロール パネル] – [プログラム] - [Windows 機能の有効化または無効化] で .NET Framework 3.5 を有効にする  後は普通にインストーラを実行すれば OK ネットワーク パケットを読む会(仮)#7 2012/4/16 26
  • 27.
  • 28.
    のアプリのキャプチャはできるが、  Desktop Metroアプリのキャプチャができない  理由 • Metro アプリは既定では localhost にリクエストを 送信しない(127.0.01 も同様) • Fiddler はローカル プロキシなので localhost で待 ち受ける ネットワーク パケットを読む会(仮)#7 2012/4/16 28
  • 29.
     EnableLoopback Utility を使う • 詳細は http://blogs.msdn.com/b/fiddler/archive/2011/12/10 /fiddler-windows-8-apps-enable-loopback-network- isolation-exemption.aspx または http://bit.ly/IqlA6h  CheckNetIsolation ツールを使う • http://msdn.microsoft.com/en- us/library/windows/apps/hh452759.aspx ネットワーク パケットを読む会(仮)#7 2012/4/16 29
  • 30.
    の [Tool] –[Win8 Loopback  Fiddler Exemptions] で起動する(UAC あり) ネットワーク パケットを読む会(仮)#7 2012/4/16 30
  • 31.
     何の問題もなくインストール完了  標準ユーザーのままで問題なく起動 HTTP トラフィックも正常に採取できる  現状のままで問題なく使用できそう ネットワーク パケットを読む会(仮)#7 2012/4/16 31
  • 32.
     インストールすれば Metro のスタートメ ニューに自動的に追加される  EnableLoopback Utility で設定すれば、 Metro アプリ( Metro 版 IE, メール, マッ プなど)のトラフィックも 問題なくキャ プチャできる ネットワーク パケットを読む会(仮)#7 2012/4/16 32
  • 33.
     Windows on ARM • x64 / x86 とはカーネルが異なる • 当然ドライバーも別 • という事は既存のツールは動かない 用のツール/キャプチャ ドライバが無  ARM ければ、MIM で取得するしかない • つまり今のスマートフォン/タブレットと同じ ネットワーク パケットを読む会(仮)#7 2012/4/16 33
  • 34.
     「ブラウザー勉強会」 •次回 : 6月9日開催予定 • 会場 : Microsoft 本社セミナールーム • 内容 : Javascript 大会 + Fiddler / Strace / HTTPREPLAY のハンズオン(予 定)  「ネットワーク パケットを読む会(仮)」 • 次回 : 5/28(月) または 5/31(木) 19:00 ~ • 会場 : 京橋プラザ区民館 • 内容 : 未定 ネットワーク パケットを読む会(仮)#7 2012/4/16 34