1 COPYRIGHT © 2017 CA. ALL RIGHTS RESERVED#CAWORLD #NOBARRIERS
When You Test Matters: Why Testing Early in the
SDLC is Important
Vineeta Puranik
DEVSECOPS
Vice President Engineering
Veracode
Sr. Product Manager
Veracode
Janet Worthington
DST40T
2 COPYRIGHT © 2017 CA. ALL RIGHTS RESERVED#CAWORLD #NOBARRIERS
For Informational Purposes Only
Terms of This Presentation
© 2017 CA. All rights reserved. All trademarks referenced herein belong to their respective companies. The presentation provided at
CA World 2017 is intended for information purposes only and does not form any type of warranty. Some of the specific slides with
customer references relate to customer's specific use and experience of CA products and solutions so actual results may vary.
Certain information in this presentation may outline CA’s general product direction. This presentation shall not serve to (i) affect the
rights and/or obligations of CA or its licensees under any existing or future license agreement or services agreement relating to any
CA software product; or (ii) amend any product documentation or specifications for any CA software product. This presentation is
based on current information and resource allocations as of November 1, 2017, and is subject to change or withdrawal by CA at any
time without notice. The development, release and timing of any features or functionality described in this presentation remain at
CA’s sole discretion.
Notwithstanding anything in this presentation to the contrary, upon the general availability of any future CA product release
referenced in this presentation, CA may make such release available to new licensees in the form of a regularly scheduled major
product release. Such release may be made available to licensees of the product who are active subscribers to CA maintenance and
support, on a when and if-available basis. The information in this presentation is not deemed to be incorporated into any contract.
3 COPYRIGHT © 2017 CA. ALL RIGHTS RESERVED#CAWORLD #NOBARRIERS
Agenda
CA | VERACODE’S DEVSECOPS JOURNEY
CA | VERACODE INTEGRATION IN THE SDLC
CA | VERACODE GREENLIGHT
QUESTIONS
1
2
3
4
4 COPYRIGHT © 2017 CA. ALL RIGHTS RESERVED#CAWORLD #NOBARRIERS
CA | Veracode’s DevSecOps Journey
5 COPYRIGHT © 2017 CA. ALL RIGHTS RESERVED#CAWORLD #NOBARRIERS
DevSecOps: Shift in culture
Dev
Sec
Ops
Work in
small
batches
Automate
when
possible
Security
controls:
automate
Trust:
Safe to fail
Fast
delivery to
customers
Collaborate
Feedback
Learn
6 COPYRIGHT © 2017 CA. ALL RIGHTS RESERVED#CAWORLD #NOBARRIERS
Empower Your Agile Development Team
 Dev, QA, IT, Ops, Security
 Modular Architecture
 Automate Everything
 Empower Developers
– Developer Training
– Security Champions
– Actionable Tools
 Small Continuous Deploys
7 COPYRIGHT © 2017 CA. ALL RIGHTS RESERVED#CAWORLD #NOBARRIERS
CI
CD
1
Develop
4
Check in
Build
& Test
2
Backlog
Continuous Integration  Continuous Deployment
Pass?
7
Synchronize
No Yes
7
Deploy to
StageProd
6
Static
Analysis
6
Unit
Tests
8
Blue  Green
Testing
Pass?
Yes
Live!
Per
Check-in
5
Build
CI/CD
Pipeline
Static
Analysis
3
8 COPYRIGHT © 2017 CA. ALL RIGHTS RESERVED#CAWORLD #NOBARRIERS
DevSecOps Takeaway
 Continuous Feedback and Learning
– Monitor Metrics, Logs
– Continuous Improvement
 DevSecOps Adoption
– Bring Developer Closer to Customer Experience
 Testing Security is Everyone’s Job Everyday
9 COPYRIGHT © 2017 CA. ALL RIGHTS RESERVED#CAWORLD #NOBARRIERS
CA | Veracode Integration in the SDLC
10 COPYRIGHT © 2017 CA. ALL RIGHTS RESERVED#CAWORLD #NOBARRIERS
DevSecOps: Tool Chain Integration
IDE
Build / CI Systems
Ticketing &
Bug Tracking
GRC
Code Build Test Deploy Operate
11 COPYRIGHT © 2017 CA. ALL RIGHTS RESERVED#CAWORLD #NOBARRIERS
CA | Veracode Greenlight
12 COPYRIGHT © 2017 CA. ALL RIGHTS RESERVED#CAWORLD #NOBARRIERS
Security at Speed of DevOps
Get Secure
Coding Feedback
In Seconds –
Right in Your IDE
13 COPYRIGHT © 2017 CA. ALL RIGHTS RESERVED#CAWORLD #NOBARRIERS
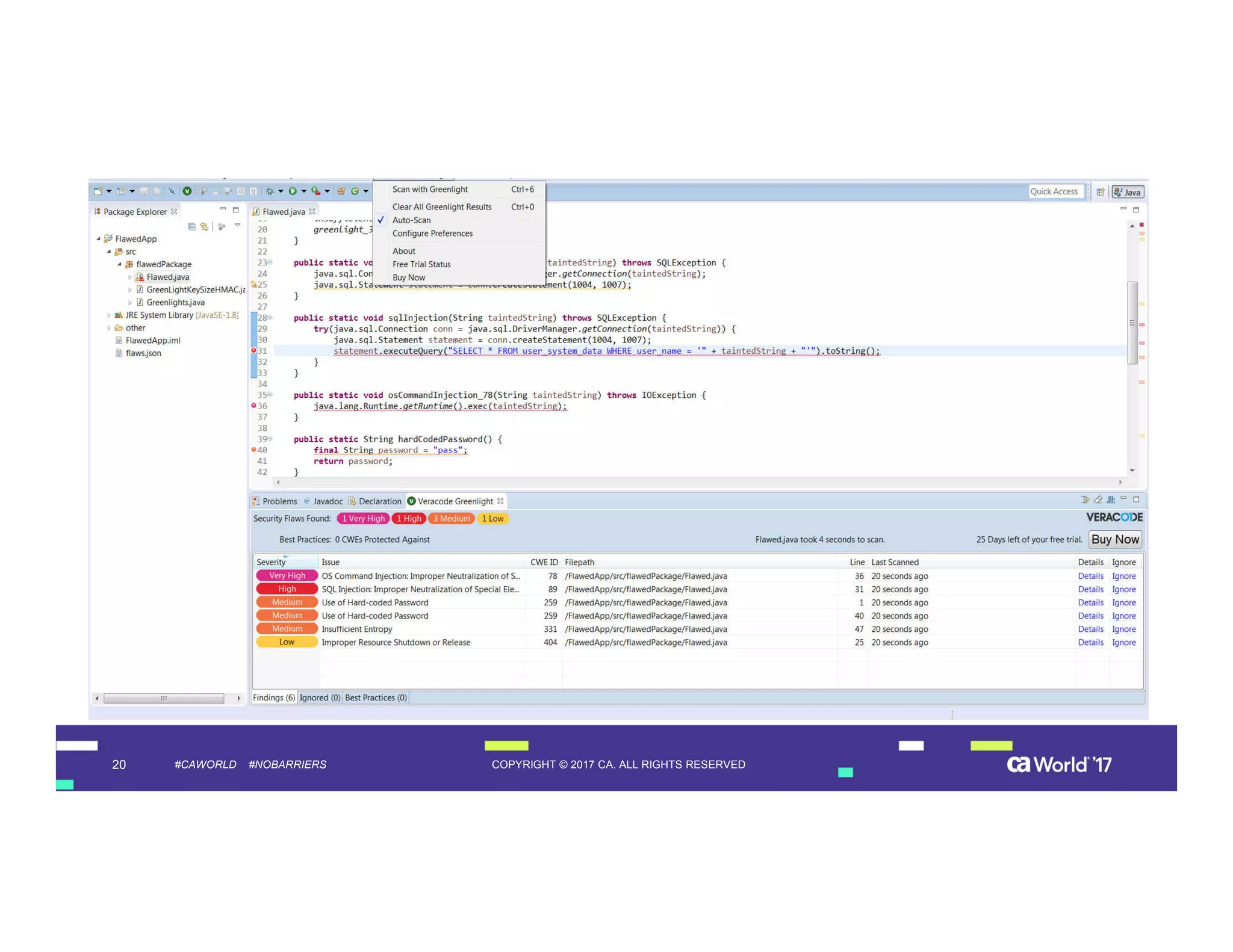
CA Veracode Greenlight for Your IDE
How we do it better …
• Positive reinforcement when best practice is detected.
• Highly accurate actionable results.
• Results returned at speed of DevOps.
How does it work?
Scanning files or small packages are initiated from the IDE
with results delivered back to the IDE in seconds.
Testing of a project or complete application is executed with
CA Veracode Static Analysis.
Who is it for?
CA Veracode Greenlight is for developers seeking fast,
frequent security testing early in the Development lifecycle.
14 COPYRIGHT © 2017 CA. ALL RIGHTS RESERVED#CAWORLD #NOBARRIERS
CA Veracode Greenlight: Product Demo
15 COPYRIGHT © 2017 CA. ALL RIGHTS RESERVED#CAWORLD #NOBARRIERS
Veracode Greenlight Free Trial
16 COPYRIGHT © 2017 CA. ALL RIGHTS RESERVED#CAWORLD #NOBARRIERS
Recommended Sessions
SESSION # TITLE DATE/TIME
DST38T
Shifting Security to the Left – Watch End-to-End
DevSecOps Solution in Action
11/15/2017 at 4:15 pm
Keynote Richard Clarke – Security Theatre 11/16/2017 at 10:30 am
DST39T DevOps: Security’s Big Opportunity 11/16/2017 at 12:45 pm
SCT41T
Testing the Fences: Recent Attacks Are Harbingers
of a More Serious Threat
11/16/2017 at 4:15 pm
17 COPYRIGHT © 2017 CA. ALL RIGHTS RESERVED#CAWORLD #NOBARRIERS
Must See Demos – Wed & Thurs
Securing
Apps From Dev
to Production CA Veracode Static Analysis
CA Veracode Greenlight
CA Veracode Remediation
Guidance
Manage
Your
Software Risk
Open Sourced Component
Scanning
Developer Training on Secure
Coding
Integrations Into Your Dev
Tools
301
Manage
Your
Software Risk
CA Veracode Static Analysis
CA Veracode Web Application
Scanning
CA Veracode Greenlight
CA Veracode Static Analysis
CA Veracode Greenlight
CA Veracode Remediation
Guidance
506P 509P
DEVOPS-CD SECURITY SECURITY
18 COPYRIGHT © 2017 CA. ALL RIGHTS RESERVED#CAWORLD #NOBARRIERS
DevSecOps
For more information on DevSecOps,
please visit: http://cainc.to/CAW17-DevSecOps
19 COPYRIGHT © 2017 CA. ALL RIGHTS RESERVED#CAWORLD #NOBARRIERS
Appendix
20 COPYRIGHT © 2017 CA. ALL RIGHTS RESERVED#CAWORLD #NOBARRIERS
21 COPYRIGHT © 2017 CA. ALL RIGHTS RESERVED#CAWORLD #NOBARRIERS
22 COPYRIGHT © 2017 CA. ALL RIGHTS RESERVED#CAWORLD #NOBARRIERS
23 COPYRIGHT © 2017 CA. ALL RIGHTS RESERVED#CAWORLD #NOBARRIERS
24 COPYRIGHT © 2017 CA. ALL RIGHTS RESERVED#CAWORLD #NOBARRIERS

When You Test Matters: Why Testing Early in the SDLC is Important

  • 1.
    1 COPYRIGHT ©2017 CA. ALL RIGHTS RESERVED#CAWORLD #NOBARRIERS When You Test Matters: Why Testing Early in the SDLC is Important Vineeta Puranik DEVSECOPS Vice President Engineering Veracode Sr. Product Manager Veracode Janet Worthington DST40T
  • 2.
    2 COPYRIGHT ©2017 CA. ALL RIGHTS RESERVED#CAWORLD #NOBARRIERS For Informational Purposes Only Terms of This Presentation © 2017 CA. All rights reserved. All trademarks referenced herein belong to their respective companies. The presentation provided at CA World 2017 is intended for information purposes only and does not form any type of warranty. Some of the specific slides with customer references relate to customer's specific use and experience of CA products and solutions so actual results may vary. Certain information in this presentation may outline CA’s general product direction. This presentation shall not serve to (i) affect the rights and/or obligations of CA or its licensees under any existing or future license agreement or services agreement relating to any CA software product; or (ii) amend any product documentation or specifications for any CA software product. This presentation is based on current information and resource allocations as of November 1, 2017, and is subject to change or withdrawal by CA at any time without notice. The development, release and timing of any features or functionality described in this presentation remain at CA’s sole discretion. Notwithstanding anything in this presentation to the contrary, upon the general availability of any future CA product release referenced in this presentation, CA may make such release available to new licensees in the form of a regularly scheduled major product release. Such release may be made available to licensees of the product who are active subscribers to CA maintenance and support, on a when and if-available basis. The information in this presentation is not deemed to be incorporated into any contract.
  • 3.
    3 COPYRIGHT ©2017 CA. ALL RIGHTS RESERVED#CAWORLD #NOBARRIERS Agenda CA | VERACODE’S DEVSECOPS JOURNEY CA | VERACODE INTEGRATION IN THE SDLC CA | VERACODE GREENLIGHT QUESTIONS 1 2 3 4
  • 4.
    4 COPYRIGHT ©2017 CA. ALL RIGHTS RESERVED#CAWORLD #NOBARRIERS CA | Veracode’s DevSecOps Journey
  • 5.
    5 COPYRIGHT ©2017 CA. ALL RIGHTS RESERVED#CAWORLD #NOBARRIERS DevSecOps: Shift in culture Dev Sec Ops Work in small batches Automate when possible Security controls: automate Trust: Safe to fail Fast delivery to customers Collaborate Feedback Learn
  • 6.
    6 COPYRIGHT ©2017 CA. ALL RIGHTS RESERVED#CAWORLD #NOBARRIERS Empower Your Agile Development Team  Dev, QA, IT, Ops, Security  Modular Architecture  Automate Everything  Empower Developers – Developer Training – Security Champions – Actionable Tools  Small Continuous Deploys
  • 7.
    7 COPYRIGHT ©2017 CA. ALL RIGHTS RESERVED#CAWORLD #NOBARRIERS CI CD 1 Develop 4 Check in Build & Test 2 Backlog Continuous Integration Continuous Deployment Pass? 7 Synchronize No Yes 7 Deploy to StageProd 6 Static Analysis 6 Unit Tests 8 Blue Green Testing Pass? Yes Live! Per Check-in 5 Build CI/CD Pipeline Static Analysis 3
  • 8.
    8 COPYRIGHT ©2017 CA. ALL RIGHTS RESERVED#CAWORLD #NOBARRIERS DevSecOps Takeaway  Continuous Feedback and Learning – Monitor Metrics, Logs – Continuous Improvement  DevSecOps Adoption – Bring Developer Closer to Customer Experience  Testing Security is Everyone’s Job Everyday
  • 9.
    9 COPYRIGHT ©2017 CA. ALL RIGHTS RESERVED#CAWORLD #NOBARRIERS CA | Veracode Integration in the SDLC
  • 10.
    10 COPYRIGHT ©2017 CA. ALL RIGHTS RESERVED#CAWORLD #NOBARRIERS DevSecOps: Tool Chain Integration IDE Build / CI Systems Ticketing & Bug Tracking GRC Code Build Test Deploy Operate
  • 11.
    11 COPYRIGHT ©2017 CA. ALL RIGHTS RESERVED#CAWORLD #NOBARRIERS CA | Veracode Greenlight
  • 12.
    12 COPYRIGHT ©2017 CA. ALL RIGHTS RESERVED#CAWORLD #NOBARRIERS Security at Speed of DevOps Get Secure Coding Feedback In Seconds – Right in Your IDE
  • 13.
    13 COPYRIGHT ©2017 CA. ALL RIGHTS RESERVED#CAWORLD #NOBARRIERS CA Veracode Greenlight for Your IDE How we do it better … • Positive reinforcement when best practice is detected. • Highly accurate actionable results. • Results returned at speed of DevOps. How does it work? Scanning files or small packages are initiated from the IDE with results delivered back to the IDE in seconds. Testing of a project or complete application is executed with CA Veracode Static Analysis. Who is it for? CA Veracode Greenlight is for developers seeking fast, frequent security testing early in the Development lifecycle.
  • 14.
    14 COPYRIGHT ©2017 CA. ALL RIGHTS RESERVED#CAWORLD #NOBARRIERS CA Veracode Greenlight: Product Demo
  • 15.
    15 COPYRIGHT ©2017 CA. ALL RIGHTS RESERVED#CAWORLD #NOBARRIERS Veracode Greenlight Free Trial
  • 16.
    16 COPYRIGHT ©2017 CA. ALL RIGHTS RESERVED#CAWORLD #NOBARRIERS Recommended Sessions SESSION # TITLE DATE/TIME DST38T Shifting Security to the Left – Watch End-to-End DevSecOps Solution in Action 11/15/2017 at 4:15 pm Keynote Richard Clarke – Security Theatre 11/16/2017 at 10:30 am DST39T DevOps: Security’s Big Opportunity 11/16/2017 at 12:45 pm SCT41T Testing the Fences: Recent Attacks Are Harbingers of a More Serious Threat 11/16/2017 at 4:15 pm
  • 17.
    17 COPYRIGHT ©2017 CA. ALL RIGHTS RESERVED#CAWORLD #NOBARRIERS Must See Demos – Wed & Thurs Securing Apps From Dev to Production CA Veracode Static Analysis CA Veracode Greenlight CA Veracode Remediation Guidance Manage Your Software Risk Open Sourced Component Scanning Developer Training on Secure Coding Integrations Into Your Dev Tools 301 Manage Your Software Risk CA Veracode Static Analysis CA Veracode Web Application Scanning CA Veracode Greenlight CA Veracode Static Analysis CA Veracode Greenlight CA Veracode Remediation Guidance 506P 509P DEVOPS-CD SECURITY SECURITY
  • 18.
    18 COPYRIGHT ©2017 CA. ALL RIGHTS RESERVED#CAWORLD #NOBARRIERS DevSecOps For more information on DevSecOps, please visit: http://cainc.to/CAW17-DevSecOps
  • 19.
    19 COPYRIGHT ©2017 CA. ALL RIGHTS RESERVED#CAWORLD #NOBARRIERS Appendix
  • 20.
    20 COPYRIGHT ©2017 CA. ALL RIGHTS RESERVED#CAWORLD #NOBARRIERS
  • 21.
    21 COPYRIGHT ©2017 CA. ALL RIGHTS RESERVED#CAWORLD #NOBARRIERS
  • 22.
    22 COPYRIGHT ©2017 CA. ALL RIGHTS RESERVED#CAWORLD #NOBARRIERS
  • 23.
    23 COPYRIGHT ©2017 CA. ALL RIGHTS RESERVED#CAWORLD #NOBARRIERS
  • 24.
    24 COPYRIGHT ©2017 CA. ALL RIGHTS RESERVED#CAWORLD #NOBARRIERS