Welcome to Google Android SDK Webinar 26 th  February, 2010 9.00AM – 9.30AM by Sree CEO Schogini Systems
ABOUT US (3 miniutes) WHAT IS ANDROID? (5 minutes) HOW TO SETUP SDK?(8 minutes) HELLO WORLD,TEXT INPUT, OUTPUT SUBMIT BUTTON (10 minutes) QUESTIONS/URLS (5 minutes)
Schogini Systems, PTP Nagar – 292, Trivandrum, Kerala – 695038 Email: support@schogini.com, Tel: 0471-2360598 http://schogini.in We work with Drupal, Magento and other PHP based applications.
ABOUT US
Milestone #1 1999, 2000 Schogini  was voted as the best hosting service in  the world! ABOUT US
Milestone #2 2002 Schogini was  used as the perfect  example of a web  hosting service  in this book. Jessica Keyes Publisher at New Art Press  Instructor/Stream Manager at  University of Liverpool   Facilitator at  The University of Phoenix   ABOUT US
Milestone #3 2006 Google showcased  our Google Map project in their developers conference. ABOUT US
Milestone #4 2007 India’s 5 th  Zend PHP5 Certified Engineer. ABOUT US
Milestone #5 2008 Schogini was listed as the exclusive ecommerce payment API Integrator for 30+ payment gateway providers ABOUT US
CETEX 2010 We were 1 st  to present Android in India ABOUT US
Mobile phones OS Symbian OS Microsoft’s Windows Mobile Mobile Linux iPhone OS (based on Mac OS X) Then Google with its Android Platform(Open source code) (Pro Android - Apresss) WHAT IS ANDROID
(Pro Android - Apresss) WHAT IS ANDROID
Open Handest Alliance(OHA) WHAT IS ANDROID
WHAT IS ANDROID
ANDROID BASED HTC MAGIC PHONE
Android Platform WHAT IS ANDROID
The Android Platform SDK comes with everything you need in a single package: the OS, device drivers, core libraries, etc.  Developers can be assured that when they develop new applications, all key libraries will be available on the device. (Pro Android - Apresss) ANDROID SDK
WHO CAN? The only requirement is a basic understanding of programming in Java or a similar object-oriented language (C# will do in a pinch). You don’t need any prior experience developing software for mobile devices. In fact, if you do, it’s probably best if you try to forget that experience. Android is so different that it’s good to start with an open mind.
Tools The Android software development kit (SDK) works on Windows, Linux, and Mac OS X. The applications you create, of course, can be deployed on any Android devices. Before you start coding, you need to install  Java, an IDE, and the Android SDK . Java 5.0+ First you need a copy of Java. All the Android development tools require it, and programs you write will be using the Java language. JDK 5 or 6 is required. It’s not enough to just have a runtime environment (JRE); you need the full development kit. I recommend getting the latest Sun JDK SE 6.0
Check Java Version To verify you have the right version, run this command from your shell window. Here’s what I get when I run it: C:\> java -version java version "1.6.0_14" Java(TM) SE Runtime Environment (build 1.6.0_14-b08) Java HotSpot(TM) Client VM (build 14.0-b16, mixed mode, sharing)
1) The Android SDK   2) Eclipse IDE + ADT (Android Development Tools)   Reduces Development and Testing Time Makes User Interface-Creation easier (Pro Android - Apresss) ANDROID SDK
Installing Android SDK Download Android SDK from following Url: http://developer.android.com/sdk/index.html   Extract and copy the SDK to C:\android-sdk-windows folder
 
 
 
 
 
 
 
ANDROID SDK INSTALLATION
 
 
ANDROID SDK
ANDROID SDK INSTALLATION COMPLETED
ANDROID SDK
Virtual Device In the AVD Manager dialog, fill out the fields for  the new AVD as follows: Name: em21 Target: Android 2.1 - API Level 7 SDCard: 64M Skin: Default (HVGA)
Emulator
ANDROID SDK
Installing Eclipse IDE #1. Download Eclipse from following url: http://www.eclipse.org/downloads/ **A Java or RCP version of Eclipse is recommended . For more info pls visit  http://developer.android.com/sdk/eclipse-adt.html   **  Extract and copy the eclipse folder in your C:\eclipse Double clicking on eclipse.exe will launch Eclipse IDE
Installing ADT Plugin for Eclipse Once you have the Eclipse IDE installed, follow these steps to download the ADT plugin and install it in your  respective Eclipse environment.  a) Start Eclipse, then select Help > Install New Software. b) In the Available Software dialog, click Add....  c) In the Add Site dialog that appears, enter a name for the remote site (for example, "Android Plugin") in the "Name" field.  In the "Location" field, enter this URL: https://dl-ssl.google.com/android/eclipse/ Note: If you have trouble acquiring the plugin, you can try using "http" in the URL, instead of "https"  (https is preferred for security reasons). Click OK.
 
 
 
 
 
 
 
 
ANDROID SDK
 
 
 
 
 
 
 
 
ANDROID HELLO WORLD
ANDROID HELLO WORLD
ANDROID HELLO WORLD
ANDROID HELLO WORLD
ANDROID HELLO WORLD
ANDROID HELLO WORLD
ANDROID HELLO WORLD
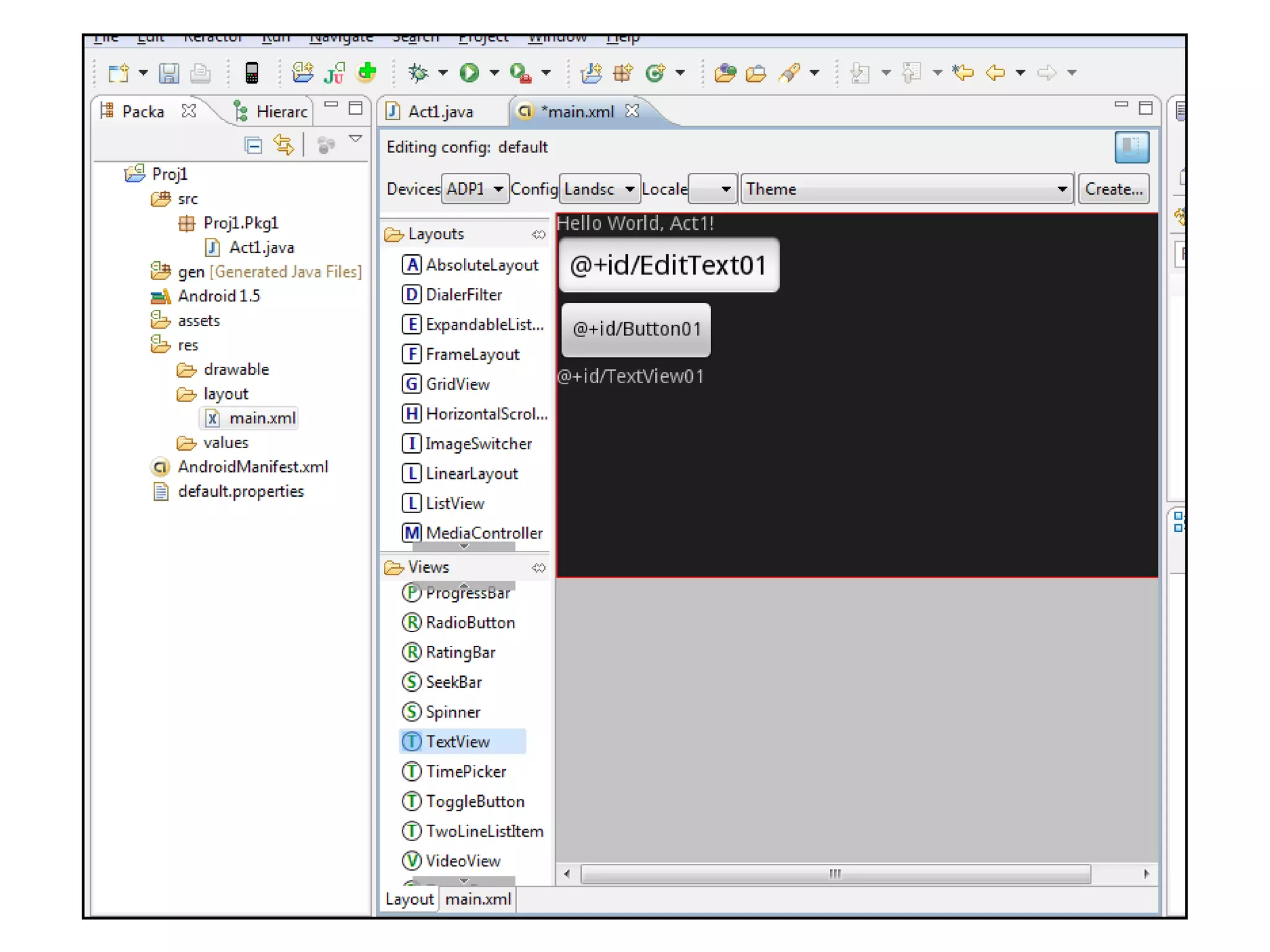
First Program Project name: Proj1 Build Target: Android 2.1 Application name: App1 Package name:  App1.Pkg1 Create Activity: Act1
ANDROID HELLO WORLD
 
ANDROID HELLO WORLD
(Pro Android - Apresss) ANDROID SDK
ANDROID HELLO WORLD
Main Files
ANDROID HELLO WORLD
ANDROID HELLO WORLD
ANDROID HELLO WORLD
ANDROID HELLO WORLD
ANDROID HELLO WORLD
Activity Java File
Manifest.xml
Main.xml
WYSIWYG COMPONENTS!
 
ANDROID HELLO WORLD
ANDROID HELLO WORLD
URLs http://d.android.com/guide/developing/eclipse-adt.html   http://d.android.com/guide/developing/device.html http://sree.cc  Has the SDK and Hello World install steps http://schogini.in  is our company website
BOOKS
THANKS VERY MUCH http://schogini.in [email_address]

Webinar on Google Android SDK

  • 1.
    Welcome to GoogleAndroid SDK Webinar 26 th February, 2010 9.00AM – 9.30AM by Sree CEO Schogini Systems
  • 2.
    ABOUT US (3miniutes) WHAT IS ANDROID? (5 minutes) HOW TO SETUP SDK?(8 minutes) HELLO WORLD,TEXT INPUT, OUTPUT SUBMIT BUTTON (10 minutes) QUESTIONS/URLS (5 minutes)
  • 3.
    Schogini Systems, PTPNagar – 292, Trivandrum, Kerala – 695038 Email: support@schogini.com, Tel: 0471-2360598 http://schogini.in We work with Drupal, Magento and other PHP based applications.
  • 4.
  • 5.
    Milestone #1 1999,2000 Schogini was voted as the best hosting service in the world! ABOUT US
  • 6.
    Milestone #2 2002Schogini was used as the perfect example of a web hosting service in this book. Jessica Keyes Publisher at New Art Press Instructor/Stream Manager at University of Liverpool Facilitator at The University of Phoenix ABOUT US
  • 7.
    Milestone #3 2006Google showcased our Google Map project in their developers conference. ABOUT US
  • 8.
    Milestone #4 2007India’s 5 th Zend PHP5 Certified Engineer. ABOUT US
  • 9.
    Milestone #5 2008Schogini was listed as the exclusive ecommerce payment API Integrator for 30+ payment gateway providers ABOUT US
  • 10.
    CETEX 2010 Wewere 1 st to present Android in India ABOUT US
  • 11.
    Mobile phones OSSymbian OS Microsoft’s Windows Mobile Mobile Linux iPhone OS (based on Mac OS X) Then Google with its Android Platform(Open source code) (Pro Android - Apresss) WHAT IS ANDROID
  • 12.
    (Pro Android -Apresss) WHAT IS ANDROID
  • 13.
  • 14.
  • 15.
    ANDROID BASED HTCMAGIC PHONE
  • 16.
  • 17.
    The Android PlatformSDK comes with everything you need in a single package: the OS, device drivers, core libraries, etc. Developers can be assured that when they develop new applications, all key libraries will be available on the device. (Pro Android - Apresss) ANDROID SDK
  • 18.
    WHO CAN? Theonly requirement is a basic understanding of programming in Java or a similar object-oriented language (C# will do in a pinch). You don’t need any prior experience developing software for mobile devices. In fact, if you do, it’s probably best if you try to forget that experience. Android is so different that it’s good to start with an open mind.
  • 19.
    Tools The Androidsoftware development kit (SDK) works on Windows, Linux, and Mac OS X. The applications you create, of course, can be deployed on any Android devices. Before you start coding, you need to install Java, an IDE, and the Android SDK . Java 5.0+ First you need a copy of Java. All the Android development tools require it, and programs you write will be using the Java language. JDK 5 or 6 is required. It’s not enough to just have a runtime environment (JRE); you need the full development kit. I recommend getting the latest Sun JDK SE 6.0
  • 20.
    Check Java VersionTo verify you have the right version, run this command from your shell window. Here’s what I get when I run it: C:\> java -version java version "1.6.0_14" Java(TM) SE Runtime Environment (build 1.6.0_14-b08) Java HotSpot(TM) Client VM (build 14.0-b16, mixed mode, sharing)
  • 21.
    1) The AndroidSDK 2) Eclipse IDE + ADT (Android Development Tools) Reduces Development and Testing Time Makes User Interface-Creation easier (Pro Android - Apresss) ANDROID SDK
  • 22.
    Installing Android SDKDownload Android SDK from following Url: http://developer.android.com/sdk/index.html Extract and copy the SDK to C:\android-sdk-windows folder
  • 23.
  • 24.
  • 25.
  • 26.
  • 27.
  • 28.
  • 29.
  • 30.
  • 31.
  • 32.
  • 33.
  • 34.
  • 35.
  • 36.
    Virtual Device Inthe AVD Manager dialog, fill out the fields for the new AVD as follows: Name: em21 Target: Android 2.1 - API Level 7 SDCard: 64M Skin: Default (HVGA)
  • 37.
  • 38.
  • 39.
    Installing Eclipse IDE#1. Download Eclipse from following url: http://www.eclipse.org/downloads/ **A Java or RCP version of Eclipse is recommended . For more info pls visit http://developer.android.com/sdk/eclipse-adt.html ** Extract and copy the eclipse folder in your C:\eclipse Double clicking on eclipse.exe will launch Eclipse IDE
  • 40.
    Installing ADT Pluginfor Eclipse Once you have the Eclipse IDE installed, follow these steps to download the ADT plugin and install it in your respective Eclipse environment. a) Start Eclipse, then select Help > Install New Software. b) In the Available Software dialog, click Add.... c) In the Add Site dialog that appears, enter a name for the remote site (for example, "Android Plugin") in the "Name" field. In the "Location" field, enter this URL: https://dl-ssl.google.com/android/eclipse/ Note: If you have trouble acquiring the plugin, you can try using "http" in the URL, instead of "https" (https is preferred for security reasons). Click OK.
  • 41.
  • 42.
  • 43.
  • 44.
  • 45.
  • 46.
  • 47.
  • 48.
  • 49.
  • 50.
  • 51.
  • 52.
  • 53.
  • 54.
  • 55.
  • 56.
  • 57.
  • 58.
  • 59.
  • 60.
  • 61.
  • 62.
  • 63.
  • 64.
  • 65.
    First Program Projectname: Proj1 Build Target: Android 2.1 Application name: App1 Package name: App1.Pkg1 Create Activity: Act1
  • 66.
  • 67.
  • 68.
  • 69.
    (Pro Android -Apresss) ANDROID SDK
  • 70.
  • 71.
  • 72.
  • 73.
  • 74.
  • 75.
  • 76.
  • 77.
  • 78.
  • 79.
  • 80.
  • 81.
  • 82.
  • 83.
  • 84.
    URLs http://d.android.com/guide/developing/eclipse-adt.html http://d.android.com/guide/developing/device.html http://sree.cc Has the SDK and Hello World install steps http://schogini.in is our company website
  • 85.
  • 86.
    THANKS VERY MUCHhttp://schogini.in [email_address]

Editor's Notes

  • #6 Schogini Systems started as a web hosting company. Our web hosting services have been voted the best in world 5 times!
  • #7 Schogini was used as the perfect example of a web hosting service in the book “The Ultimate Web Developer’s Sourcebook” in 2002.
  • #8 In 2006 our Google Map application for MiamiBeach was showcased in the Google Developer’s Conference.
  • #9 2007, our CEO became India’s 5 th Zend Certified Professional
  • #10 In 2008, the launch of Magento revolutionized the eCommerce scene. Schogini was listed as their exclusive ecommerce payment gateway providers. So far we have integrated over 30+ payment gateways for Magento. We are now expanding to the latest enterprise Magento.
  • #11 We are the first company to present Android in India! Schogini introduced Android at the CETEX 2010 this year.