SAP Quality Management (QM):
When to Leverage It, How to Set
It Up, and How to Integrate It
with Your Current Production
Planning Processes
Murali K Nookella
What This Session Will Cover, and Why! (cont.)
• QM is increasingly viewed as a business advantage (as with
Motorola Six Sigma plan Statistical Process Control [SPC])
• This session will introduce the Quality Management component
(QM), and describe its main uses relevant to SAP Production
Planning (PP) processes 2
What We’ll Cover …
• What is QM?
• How different manufacturing strategies —
discrete, repetitive, and Process Industry (PP-PI)
— change the ways to integrate QM
• What are the differences between QM during
production and QM at the end of production?
• Main customizing tasks to integrate QM with PP
• Master data requirements to integrate QM with
PP
3
A Definition of QM
• Quality Management (QM) is a component of
mySAP PLM used to plan, check, verify, and
document the quality of products and
processes
• Three main requirements for a QM system:
– Total Quality Management (TQM)
– Industry-specific standards: FDA and Good
Manufacturing Practice (GMP)
– Standards for QM systems (ISO 9000)
4
Evolution of QM
• Let’s see a brief look at the history of software
development in the quality management area
– SAP R/3 – QM: Planned and event-controlled processes in
quality management for purchasing and production, with
little functionality (compared to today’s)
– mySAP PLM – QM: Functional area of mySAP PLM,
encompassing quality engineering, quality improvement,
and quality assurance and control
– mySAP ERP – QM: All QM-relevant processes (quality
planning, quality inspection, quality certificate, quality
notification, quality control, test equipment management,
stability study)
5
What Does QM Include?
• Quality Management is integrated in the SAP system
and uses basic and cross-application functions, such as:
– Document Management System (DMS)
– Engineering Change Management (ECM)
– Classification System
– Audit Management
– Workflow
– ArchiveLink
– SAPoffice
• Example: QM documents may be managed with DMS
(txn CC04) and/or SAPoffice (txn SBWP)
6
Functions of the Quality Management Area
• Quality planning – create and manage the master data
that is required to plan and execute quality inspections
• Quality inspection – identify whether the inspected
units fulfill the predefined quality requirements
• Quality certificate – certify the quality of a material
(contains texts, specification values, and
inspection results)
• Quality notification – record and process internal and
external problems that are primarily caused by
poor-quality goods or services
7
Functions of the Quality Management Area (cont.)
• Quality control – implement various preventive,
monitoring, and corrective activities
– Specifications from quality planning and evaluations from
quality inspections and quality notifications, form the basis
for quality control
• Test equipment management – manage master data,
as well as plan and process calibration inspections
for test equipment
• Stability study – manage basic data, as well as the
planning and execution of stability studies
8
Quality Management (QM) in Production Planning (PP)
• QM in PP covers the following areas:
– Integrating inspection planning/production
operations
• Inspection operations can be directly included in routines
(discrete manufacturing and repetitive manufacturing) or
Master Recipes (process industry)
– Controlling inspections during production
• Inspection lot origin 03 (during production)
• Inspection lot origin 04 (Goods Receipt [GR]
from production)
– Statistical Process Control (SPC)
• For example, control chart with mean value and standard
deviation for an inspection characteristic
– Processing internal problem notifications –
notification type Q3
9
Discrete Manufacturing
• These are the “normal” production
orders
– Each material is produced
individually (i.e., an
individual production
order for each production
lot)
• The work processes within
a company are executed
using production orders
• A production order defines which
material is to be processed, at
which location, at which time,
and requiring how much work
– It also defines which
resources are to be used
and how the order costs
are to be settled 10
• As soon as a planned
order is generated from
Materials Requirement
Planning (MRP), shop
floor takes over the
information available
and adds the order-
relevant data to it to
guarantee complete
order processing
• Production orders are
used to control
production within a
company, and also to
control cost accounting
Repetitive Manufacturing
• A component in the SAP
system for planning and
controlling repetitive
manufacturing and
flow manufacturing
• It enables the period-
dependent and quantity-
dependent planning of
production lines, reduces
the work involved in
production control, and
simplifies backflushing
(confirmation, Goods
Receipt posting) 11
•Implement repetitive
manufacturing if the
following is true of your
production process:
– You produce the same or similar
products over a lengthy period
of time
– You do not manufacture in
individually defined lots.
Instead, a total quantity is
produced over a certain period
at a certain rate per part-period.
– Your products always follow the
same sequence through the
machines and work centers
in production
– Routings tend to be simple and
do not vary much
Process Industry Manufacturing (PP-
PI)• With PP-PI, SAP provides
an integrated planning
tool for batch-oriented
process manufacturing
• It is primarily designed
for the chemical,
pharmaceutical, food,
and beverage industries,
as well as the batch-
oriented electronics
industries
12
• PP-PI uses terms such
as:
– Master Recipes – the
processes to be used for
producing materials in your
plant, as well as the resources
and ingredients required for
production
– Process Orders – copy a
process described in a Master
Recipe and adjust it to the
actual production run
– Process Management –
coordinate the
communication between PP-
PI and the process control
during the execution of a
process order
QM Changes According to Production Method
• QM uses different blocks (customizing, master data,
etc.) according to the production method (discrete,
process, and repetitive). Here are some examples:
– When process order is used – inspection planning may
reside in the Master Recipe
– When production order is used – inspection planning may
reside in the routine (txn CA03)
– When PP-PI is used – inspection results shall be recorded
in the PI sheet (txn CO60)
– When discrete or repetitive is used – inspection results
shall be recorded in the inspection lot (txn QE51N)
13
Production Chain
14
Production
Planning
Order
release
Inspection
during
production
Order
confirmation
Goods
movement
• Sample
calculation
• Inspection
lot creation
• Approval
procedure
• Recording
of scrap
• Partial lot
creation
• Valuation
• Batch
classification
• GR in
warehouse
• Batch
proposal
• Batch
classification
• Release of
batch record
• Operations +
inspection
characteristics
• Inspection
points
• Measured
value and
defects
recording
• SPC control
chart
• Externally
processed
operations
QM During Production
• Inspection lot origin = 03
• Inspection lot is created at the PP order release
• At Goods Receipt, material immediately entered
into unrestricted-use stock
• Control is less strict
– Materials with “bad” inspection may enter the “good”
stock
• If better control is required, production reporting
should be on the operation level
– In this case, it should be forbidden to move to the
next operation if the previous one was not accepted
15
QM at the End of Production
• Inspection lot origin = 04
• Inspection lot is created at Goods Receipt
• At Goods Received, the produced material is
received into QI-Stock
– Only usage-decision may move it to unrestricted-
use stock
• Control is more strict
– If material did not pass inspection, it cannot be
used
• Production reporting may be on operation
level or on order level 16
Customization Tasks to Integrate QM with PP
• Separate transaction for QM customization:
QCC0
• Quality planning
– Inspection characteristics, inspection methods
– Sample determination
– Define task list types, usage, and status
– Define control key for inspection operations
• The required Task List Usages can be created
in customizing
• The Task List Usage is entered in the headers of the
task lists and in customizing of the inspection types
17
18
Assign Task List Type to Material Types
Quality Inspection
• Inspection types
• Inspection for goods movements
• Assign inspection type for manufacturing
order
(per production order type or process order
type)
• Maintain usage decision for catalog type = 3
• Define physical sample type, container, and
locations
19
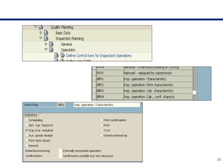
20
Define Control Keys for Inspection Operations
Quality Certificates
• Certificate profile
• Maintain form
• Output determination
21
Quality Notifications
• Notification types and content
• Additional notification functions (action box
and
follow-up actions)
22
Q: What are Quality Notifications?
A: Quality Notifications are the central medium
in QM for processing problems and
unplanned events
Quality Control
• In Materials Management (MM): Vendor
evaluation
• In Logistics Information System (LIS): Quality
Management Information System (QMIS)
• In QM: Definition and evaluation of original
documents
23
Control Chart: Form for the graphical display of characteristics values
that occur during an inspection. The control chart compares the
displayed values with the action limits and, in this way, supports the
quality-related control of the process.
The run-chart is a graphical display of the single values of a
quantitative characteristic in a run time. You cannot valuate
inspection results using the run-chart.
Stability Study
• Define physical sample types
• Define testing schedule category
• Notification types
• Catalogs
• Inspection types
24
Stability Studies are performed in the chemical,
pharmaceutical, and food industries to examine
how different conditions affect a product over a
specified period of time
Quality Planning as a Foundation for Master Data
• In quality planning, you define information
and processes on a long-term basis as Master
Records
• Quality planning provides the basis for
inspection processing
• To do that, quality planning uses cross-
application data, such as:
– Material Master
– Batch classification
– Quality documents
– Work center 25
Master Data: Material Master QM
View
26
Master Data: Routine View
27
Master Data: Routine View (cont.)
28
Quality Planning as Part of QM
• Quality planning uses QM-specific basic data
such as:
– Master inspection characteristics
– Inspection methods
– Sampling procedures
– QM work center (with its capacity)
– Catalog
29
Quality Planning and Inspection Planning Data
• Quality planning uses inspection planning data
such as:
– Inspection plans
– PP-PI: Master Recipe, Resource
– Routing
– Material specifications
30
Process Order Without QM
• When production is complete, enter a Goods
Receipt of the material into stock
• The Transaction is CO60 – maintain PI sheet
31
32
DEMO – Process Order Without QM
No QM data!
Process Order with QM
• When production is complete, enter the
following:
– Inspection results (through characteristics)
– Usage decision
– Only then, enter Goods Receipt of the material
into stock
• The transactions:
– CO60 – maintain PI sheet
– QE51N – find inspection lot per material
– QA11 – enter usage decision 33
DEMO – Process Order with QM
34
Enter QM
data here!
35
DEMO – Process Order with QM (cont.)
36
DEMO – Process Order with QM (cont.)
37
DEMO – Process Order with QM (cont.)
Resources
• Product information:
– www.sap.com/plm
• Product documentation:
– http://help.sap.com
• For customers and partners:
– http://service.sap.com/qm *
• Information about courses:
– www.sap.com/education
38
*Requires login credentials to the SAP Service Marketplace
7 Key Points to Take Home
• QM became crucial in recent years
– Now, more than ever, it is important to implement it in PP
• Before starting the QM project, make sure your implementation
complies to the rules and regulations
of your company’s business (SOX, FDA, etc.)
• To allow the QM process to work, allocate the necessary
resources to ensure that master data is correct
• If a more strict control is required, you may consider inspecting
the material at the end of production
– If the production process is long or divided into many
processes, you may consider inspecting during production,
also
39
7 Key Points to Take Home (cont.)
• Focus on the main customizing and master
data tasks
– Do not try to achieve everything right at the
beginning
• Use notification wisely. It is very powerful.
• Make sure you allow production to continue
working after QM implementation
– Do not sacrifice production on the altar of QM
40

What is SAP Quality Management (QM) ? by Murali Nookella

  • 1.
    SAP Quality Management(QM): When to Leverage It, How to Set It Up, and How to Integrate It with Your Current Production Planning Processes Murali K Nookella
  • 2.
    What This SessionWill Cover, and Why! (cont.) • QM is increasingly viewed as a business advantage (as with Motorola Six Sigma plan Statistical Process Control [SPC]) • This session will introduce the Quality Management component (QM), and describe its main uses relevant to SAP Production Planning (PP) processes 2
  • 3.
    What We’ll Cover… • What is QM? • How different manufacturing strategies — discrete, repetitive, and Process Industry (PP-PI) — change the ways to integrate QM • What are the differences between QM during production and QM at the end of production? • Main customizing tasks to integrate QM with PP • Master data requirements to integrate QM with PP 3
  • 4.
    A Definition ofQM • Quality Management (QM) is a component of mySAP PLM used to plan, check, verify, and document the quality of products and processes • Three main requirements for a QM system: – Total Quality Management (TQM) – Industry-specific standards: FDA and Good Manufacturing Practice (GMP) – Standards for QM systems (ISO 9000) 4
  • 5.
    Evolution of QM •Let’s see a brief look at the history of software development in the quality management area – SAP R/3 – QM: Planned and event-controlled processes in quality management for purchasing and production, with little functionality (compared to today’s) – mySAP PLM – QM: Functional area of mySAP PLM, encompassing quality engineering, quality improvement, and quality assurance and control – mySAP ERP – QM: All QM-relevant processes (quality planning, quality inspection, quality certificate, quality notification, quality control, test equipment management, stability study) 5
  • 6.
    What Does QMInclude? • Quality Management is integrated in the SAP system and uses basic and cross-application functions, such as: – Document Management System (DMS) – Engineering Change Management (ECM) – Classification System – Audit Management – Workflow – ArchiveLink – SAPoffice • Example: QM documents may be managed with DMS (txn CC04) and/or SAPoffice (txn SBWP) 6
  • 7.
    Functions of theQuality Management Area • Quality planning – create and manage the master data that is required to plan and execute quality inspections • Quality inspection – identify whether the inspected units fulfill the predefined quality requirements • Quality certificate – certify the quality of a material (contains texts, specification values, and inspection results) • Quality notification – record and process internal and external problems that are primarily caused by poor-quality goods or services 7
  • 8.
    Functions of theQuality Management Area (cont.) • Quality control – implement various preventive, monitoring, and corrective activities – Specifications from quality planning and evaluations from quality inspections and quality notifications, form the basis for quality control • Test equipment management – manage master data, as well as plan and process calibration inspections for test equipment • Stability study – manage basic data, as well as the planning and execution of stability studies 8
  • 9.
    Quality Management (QM)in Production Planning (PP) • QM in PP covers the following areas: – Integrating inspection planning/production operations • Inspection operations can be directly included in routines (discrete manufacturing and repetitive manufacturing) or Master Recipes (process industry) – Controlling inspections during production • Inspection lot origin 03 (during production) • Inspection lot origin 04 (Goods Receipt [GR] from production) – Statistical Process Control (SPC) • For example, control chart with mean value and standard deviation for an inspection characteristic – Processing internal problem notifications – notification type Q3 9
  • 10.
    Discrete Manufacturing • Theseare the “normal” production orders – Each material is produced individually (i.e., an individual production order for each production lot) • The work processes within a company are executed using production orders • A production order defines which material is to be processed, at which location, at which time, and requiring how much work – It also defines which resources are to be used and how the order costs are to be settled 10 • As soon as a planned order is generated from Materials Requirement Planning (MRP), shop floor takes over the information available and adds the order- relevant data to it to guarantee complete order processing • Production orders are used to control production within a company, and also to control cost accounting
  • 11.
    Repetitive Manufacturing • Acomponent in the SAP system for planning and controlling repetitive manufacturing and flow manufacturing • It enables the period- dependent and quantity- dependent planning of production lines, reduces the work involved in production control, and simplifies backflushing (confirmation, Goods Receipt posting) 11 •Implement repetitive manufacturing if the following is true of your production process: – You produce the same or similar products over a lengthy period of time – You do not manufacture in individually defined lots. Instead, a total quantity is produced over a certain period at a certain rate per part-period. – Your products always follow the same sequence through the machines and work centers in production – Routings tend to be simple and do not vary much
  • 12.
    Process Industry Manufacturing(PP- PI)• With PP-PI, SAP provides an integrated planning tool for batch-oriented process manufacturing • It is primarily designed for the chemical, pharmaceutical, food, and beverage industries, as well as the batch- oriented electronics industries 12 • PP-PI uses terms such as: – Master Recipes – the processes to be used for producing materials in your plant, as well as the resources and ingredients required for production – Process Orders – copy a process described in a Master Recipe and adjust it to the actual production run – Process Management – coordinate the communication between PP- PI and the process control during the execution of a process order
  • 13.
    QM Changes Accordingto Production Method • QM uses different blocks (customizing, master data, etc.) according to the production method (discrete, process, and repetitive). Here are some examples: – When process order is used – inspection planning may reside in the Master Recipe – When production order is used – inspection planning may reside in the routine (txn CA03) – When PP-PI is used – inspection results shall be recorded in the PI sheet (txn CO60) – When discrete or repetitive is used – inspection results shall be recorded in the inspection lot (txn QE51N) 13
  • 14.
    Production Chain 14 Production Planning Order release Inspection during production Order confirmation Goods movement • Sample calculation •Inspection lot creation • Approval procedure • Recording of scrap • Partial lot creation • Valuation • Batch classification • GR in warehouse • Batch proposal • Batch classification • Release of batch record • Operations + inspection characteristics • Inspection points • Measured value and defects recording • SPC control chart • Externally processed operations
  • 15.
    QM During Production •Inspection lot origin = 03 • Inspection lot is created at the PP order release • At Goods Receipt, material immediately entered into unrestricted-use stock • Control is less strict – Materials with “bad” inspection may enter the “good” stock • If better control is required, production reporting should be on the operation level – In this case, it should be forbidden to move to the next operation if the previous one was not accepted 15
  • 16.
    QM at theEnd of Production • Inspection lot origin = 04 • Inspection lot is created at Goods Receipt • At Goods Received, the produced material is received into QI-Stock – Only usage-decision may move it to unrestricted- use stock • Control is more strict – If material did not pass inspection, it cannot be used • Production reporting may be on operation level or on order level 16
  • 17.
    Customization Tasks toIntegrate QM with PP • Separate transaction for QM customization: QCC0 • Quality planning – Inspection characteristics, inspection methods – Sample determination – Define task list types, usage, and status – Define control key for inspection operations • The required Task List Usages can be created in customizing • The Task List Usage is entered in the headers of the task lists and in customizing of the inspection types 17
  • 18.
    18 Assign Task ListType to Material Types
  • 19.
    Quality Inspection • Inspectiontypes • Inspection for goods movements • Assign inspection type for manufacturing order (per production order type or process order type) • Maintain usage decision for catalog type = 3 • Define physical sample type, container, and locations 19
  • 20.
    20 Define Control Keysfor Inspection Operations
  • 21.
    Quality Certificates • Certificateprofile • Maintain form • Output determination 21
  • 22.
    Quality Notifications • Notificationtypes and content • Additional notification functions (action box and follow-up actions) 22 Q: What are Quality Notifications? A: Quality Notifications are the central medium in QM for processing problems and unplanned events
  • 23.
    Quality Control • InMaterials Management (MM): Vendor evaluation • In Logistics Information System (LIS): Quality Management Information System (QMIS) • In QM: Definition and evaluation of original documents 23 Control Chart: Form for the graphical display of characteristics values that occur during an inspection. The control chart compares the displayed values with the action limits and, in this way, supports the quality-related control of the process. The run-chart is a graphical display of the single values of a quantitative characteristic in a run time. You cannot valuate inspection results using the run-chart.
  • 24.
    Stability Study • Definephysical sample types • Define testing schedule category • Notification types • Catalogs • Inspection types 24 Stability Studies are performed in the chemical, pharmaceutical, and food industries to examine how different conditions affect a product over a specified period of time
  • 25.
    Quality Planning asa Foundation for Master Data • In quality planning, you define information and processes on a long-term basis as Master Records • Quality planning provides the basis for inspection processing • To do that, quality planning uses cross- application data, such as: – Material Master – Batch classification – Quality documents – Work center 25
  • 26.
    Master Data: MaterialMaster QM View 26
  • 27.
  • 28.
    Master Data: RoutineView (cont.) 28
  • 29.
    Quality Planning asPart of QM • Quality planning uses QM-specific basic data such as: – Master inspection characteristics – Inspection methods – Sampling procedures – QM work center (with its capacity) – Catalog 29
  • 30.
    Quality Planning andInspection Planning Data • Quality planning uses inspection planning data such as: – Inspection plans – PP-PI: Master Recipe, Resource – Routing – Material specifications 30
  • 31.
    Process Order WithoutQM • When production is complete, enter a Goods Receipt of the material into stock • The Transaction is CO60 – maintain PI sheet 31
  • 32.
    32 DEMO – ProcessOrder Without QM No QM data!
  • 33.
    Process Order withQM • When production is complete, enter the following: – Inspection results (through characteristics) – Usage decision – Only then, enter Goods Receipt of the material into stock • The transactions: – CO60 – maintain PI sheet – QE51N – find inspection lot per material – QA11 – enter usage decision 33
  • 34.
    DEMO – ProcessOrder with QM 34 Enter QM data here!
  • 35.
    35 DEMO – ProcessOrder with QM (cont.)
  • 36.
    36 DEMO – ProcessOrder with QM (cont.)
  • 37.
    37 DEMO – ProcessOrder with QM (cont.)
  • 38.
    Resources • Product information: –www.sap.com/plm • Product documentation: – http://help.sap.com • For customers and partners: – http://service.sap.com/qm * • Information about courses: – www.sap.com/education 38 *Requires login credentials to the SAP Service Marketplace
  • 39.
    7 Key Pointsto Take Home • QM became crucial in recent years – Now, more than ever, it is important to implement it in PP • Before starting the QM project, make sure your implementation complies to the rules and regulations of your company’s business (SOX, FDA, etc.) • To allow the QM process to work, allocate the necessary resources to ensure that master data is correct • If a more strict control is required, you may consider inspecting the material at the end of production – If the production process is long or divided into many processes, you may consider inspecting during production, also 39
  • 40.
    7 Key Pointsto Take Home (cont.) • Focus on the main customizing and master data tasks – Do not try to achieve everything right at the beginning • Use notification wisely. It is very powerful. • Make sure you allow production to continue working after QM implementation – Do not sacrifice production on the altar of QM 40