MGNREGA
MAHATMA GANDHI NATIONAL RURAL EMPLOYMENT GURANTEE ACT
PRESENTATION IN CORE JAVA
Overview of MGNREGA
 National Rural Employment Guarantee Act" (or, MGNREGA), is an Indian labour
law and social security measure that aims to guarantee the 'right to work'. It aims
to enhance livelihood security in rural areas by providing at least 100 days of
wage employment in a financial year to every household whose adult members
volunteer to do unskilled manual work.
 Another aim of MGNREGA is to create durable assets (such as roads, canals,
ponds, wells). Employment is to be provided within 5 km of an applicant's
residence, and minimum wages are to be paid. If work is not provided within 15
days of applying, applicants are entitled to an unemployment allowance. Thus,
employment under MGNREGA is a legal entitlement.
The MGNREGA Act is designed to provide job gurantee for at least 100 days
in rural parts of the country. Through this scheme, all the adult members (at
least 18 yrs of age) of the any family in rural part of the country are given
non skilled work.
MONITORED BY
GPM AND BDO
MGNREGA is to be
implemented mainly by gram
panchayats (GPs). The
involvement of contractors is
banned. Labour-intensive tasks
like creating infrastructure for
water harvesting, drought
relief and flood control are
preferred.
Apart from providing
economic security and creating
rural assets, NREGA can help
in protecting the
environment, empowering
rural women, reducing rural-
urban migration and
fostering social equity, among
others.
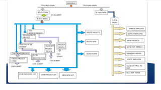
There are two users of this system : a)BDO b)GPM
System works in the following way:
A project is created by BDO. Project where people are assigned to. Before
assigning anybody to a project (done by gram panchayat member ) his/her data
must be inserted into the system.
 BDO (Block Development Officer)
 1. Login into their Account.
 2. Create a project.
 3. View list of Projects.
 4. create a new Gram Panchayat Member.
 5. View all the GPM.
 6. Allocate Project to GPM.
 7. See list of Employee working on that project
and their wages.
 GPM (Gram Panchayat Member)
 1. Login into their Account.
 2. Create Employee.
 3. View the detail of Employee.
 4. Assign Employee to a Project.
 5. view total number of days an Employee
worked in a project and also their wages.
This java project has three package contents and those are:
a) framedesign b) filehandling c) pojo
framedesign
AllocateProjToGPM.java
Bdo.java
BdoDeleteGpm.java
BdoDeleteProject.java
BdoDisplaySearchedGPM.java
BdoDisplaySearchedProject.java
BdoLogin.java
BdoMenu.java
BdoSearchGpm.java
BdoSearchProject.java
BdoViewGrmPhctMem.java
BdoViewProject.java
CreateEmployee.java
CreateGpm.java
CreateProject.java
GpmLogin.java
GpmMenu.java
Welcome.java
filehandling
StoreAndRetrieveGrmPhctMem.java
StoreAndRetrieveProject.java
pojo
Employee.java
GrmPhctMem.java
Project.java
Wages.java
Login Pages :
Creating project form &
Recruiting a new employee :
Searching a project and GPM for BDO :
Addition and deletion of GPM :
View list of projects and searching an employee :
Error messages for invalid entries :
Calculation of wages :
CONCLUSION:
Basically our project software for MGNREGA can be used by the government authorities in
to implement MGNREGA in most of our rural places in our nation.
In the current system most of the work is performed manually and at the lower level everything
maintained in paperwork.
In our proposed system most of the work can be computerized at the lower level of the
government , our application gives the supreme power to BDO he can Create a project ,a GPM
Member and allocate a project to a particular GP Member etc.
• In future this MGNREGA application can be made more automated so that it can
send text messages to the concerned person after every successful registration .
• A new feature of forgot password and change password feature can be added to enhance
security.
• This application can be upgraded as a centralized web application to over look each and
information online.
• Automated payment and attendance feature can be included for the employees to decrease
corruption and cheating in MGNREGA.
• Project status and progress report can included in the admin features so that he can see the
status of different projects.

Mgnrega

  • 1.
    MGNREGA MAHATMA GANDHI NATIONALRURAL EMPLOYMENT GURANTEE ACT PRESENTATION IN CORE JAVA
  • 2.
    Overview of MGNREGA National Rural Employment Guarantee Act" (or, MGNREGA), is an Indian labour law and social security measure that aims to guarantee the 'right to work'. It aims to enhance livelihood security in rural areas by providing at least 100 days of wage employment in a financial year to every household whose adult members volunteer to do unskilled manual work.  Another aim of MGNREGA is to create durable assets (such as roads, canals, ponds, wells). Employment is to be provided within 5 km of an applicant's residence, and minimum wages are to be paid. If work is not provided within 15 days of applying, applicants are entitled to an unemployment allowance. Thus, employment under MGNREGA is a legal entitlement.
  • 3.
    The MGNREGA Actis designed to provide job gurantee for at least 100 days in rural parts of the country. Through this scheme, all the adult members (at least 18 yrs of age) of the any family in rural part of the country are given non skilled work.
  • 4.
    MONITORED BY GPM ANDBDO MGNREGA is to be implemented mainly by gram panchayats (GPs). The involvement of contractors is banned. Labour-intensive tasks like creating infrastructure for water harvesting, drought relief and flood control are preferred. Apart from providing economic security and creating rural assets, NREGA can help in protecting the environment, empowering rural women, reducing rural- urban migration and fostering social equity, among others.
  • 5.
    There are twousers of this system : a)BDO b)GPM System works in the following way: A project is created by BDO. Project where people are assigned to. Before assigning anybody to a project (done by gram panchayat member ) his/her data must be inserted into the system.  BDO (Block Development Officer)  1. Login into their Account.  2. Create a project.  3. View list of Projects.  4. create a new Gram Panchayat Member.  5. View all the GPM.  6. Allocate Project to GPM.  7. See list of Employee working on that project and their wages.  GPM (Gram Panchayat Member)  1. Login into their Account.  2. Create Employee.  3. View the detail of Employee.  4. Assign Employee to a Project.  5. view total number of days an Employee worked in a project and also their wages.
  • 6.
    This java projecthas three package contents and those are: a) framedesign b) filehandling c) pojo framedesign AllocateProjToGPM.java Bdo.java BdoDeleteGpm.java BdoDeleteProject.java BdoDisplaySearchedGPM.java BdoDisplaySearchedProject.java BdoLogin.java BdoMenu.java BdoSearchGpm.java BdoSearchProject.java BdoViewGrmPhctMem.java BdoViewProject.java CreateEmployee.java CreateGpm.java CreateProject.java GpmLogin.java GpmMenu.java Welcome.java filehandling StoreAndRetrieveGrmPhctMem.java StoreAndRetrieveProject.java pojo Employee.java GrmPhctMem.java Project.java Wages.java
  • 9.
  • 10.
    Creating project form& Recruiting a new employee :
  • 11.
    Searching a projectand GPM for BDO :
  • 12.
  • 13.
    View list ofprojects and searching an employee :
  • 14.
    Error messages forinvalid entries :
  • 15.
  • 16.
    CONCLUSION: Basically our projectsoftware for MGNREGA can be used by the government authorities in to implement MGNREGA in most of our rural places in our nation. In the current system most of the work is performed manually and at the lower level everything maintained in paperwork. In our proposed system most of the work can be computerized at the lower level of the government , our application gives the supreme power to BDO he can Create a project ,a GPM Member and allocate a project to a particular GP Member etc. • In future this MGNREGA application can be made more automated so that it can send text messages to the concerned person after every successful registration . • A new feature of forgot password and change password feature can be added to enhance security. • This application can be upgraded as a centralized web application to over look each and information online. • Automated payment and attendance feature can be included for the employees to decrease corruption and cheating in MGNREGA. • Project status and progress report can included in the admin features so that he can see the status of different projects.