Envoy & Kafka
Adam Kotwasinski
Principal Software Development Engineer
Workday
Agenda
01 What is Kafka?
02 Proxying Kafka
03 Envoy as Kafka proxy
04 Envoy Kafka broker filter
05 Envoy Kafka mesh filter
What is Kafka?
• Streaming solution for sending and receiving records
• Records are stored in topics which are divided into partitions
‒ partition is a unit of assignment
‒ a single consumer can have multiple partitions assigned
• High throughput
‒ producer records stored as-is (no record format translation)
‒ zero-copy implementation
• Re-reading
‒ a record can be consumed multiple times (unlike typical messaging solutions)
• Durability
‒ partitions are replicated to other brokers in a cluster (replication factor)
‒ topics have a time / size-based retention configuration
What is Kafka?
• Some examples - https://kafka.apache.org/uses
‒ messaging (topics == queues),
‒ website activity tracking
(e.g. topic per activity type, high volume due to multiple client actions),
‒ metrics,
‒ log aggregation
(abstracts out log files and puts all the logs in a single place),
‒ external commit log.
Capabilities
• Raw clients: consumer, producer, admin
‒ (official) Java Apache Kafka client, librdkafka for C & C++
• Wrappers / frameworks
‒ spring-kafka, alpakka, smallrye
• Kafka-streams API
‒ stream-friendly DSL: map, filter, join, group-by
• Kafka Connect
‒ framework service for defining source and sink connectors
‒ allows pulling data from / pushing data into other services
 for example: Redis, SQL, Hadoop
Rich ecosystem
• Kafka cluster is composed of 1+ Kafka brokers that store the partitions.
• A topic is composed of 1+ partitions.
Kafka cluster
• A partition is effectively an append-only record list.
• Producers append only at the end of partition.
• Consumers can consume from any offset.
Partition
• Key, value and headers.
• https://kafka.apache.org/documentation/#record
Record
• Producers append the records to the end of partition.
• Configurable batching capabilities (batch.size and linger.ms).
• Target partition is chosen depending on producer’s configuration
(org.apache.kafka.clients.producer.internals.DefaultPartitioner):
‒ if partition provided explicitly – use the partition provided,
‒ if key present – use hash(key) % partition count,
‒ if no partition nor key present – use the same partition for a single batch;
‒ latter two cases require the producer to know how many partitions are in a topic
(this will be important for kafka-mesh-filter).
• Broker acknowledgements (acks):
‒ leader replica (acks = 1),
‒ all replicas (acks = all),
‒ no confirmation (acks = 0).
• Transaction / idempotence capabilities.
Kafka Producer
• Consumer specifies which topics / partitions it wants to poll
the records from.
• Partition assignment can be either explicit (assign API)
or cluster-managed (subscribe API).
‒ Subscription API requires consumer group id.
• Records are received from current consumer position.
‒ Position can be changed with seek API (similar to any file-reader API).
Kafka Consumer
• Kafka mechanism that allows for automatic distribution of partitions
across consumer group members.
• Auto-balancing if group members join or die (heartbeat).
• Strategy configurable with partition.assignment.strategy property.
Consumer groups
• Consumers can store their position either in external system,
or in Kafka (internal topic __consumer_offsets).
• Effectively a triple of group name, partition and offset.
• Java client:
‒ commitSync, commitAsync, configuration property enable.auto.commit
• Delivery semantics:
‒ at most once – offset committed before it is processed,
‒ at least once – offset committed after it is processed,
‒ exactly once – transaction API (if the processing == writing to the same
Kafka cluster); storing offset in external system together with processed data.
Consumer offsets
• https://kafka.apache.org/31/protocol.html#protocol_api_keys
• Smart clients (producers, consumers) negotiate the protocol version
‒ API-versions response contains a map of understood request types
• Automatic discovery of cluster members
‒ metadata response contains cluster topology information
 what topics are present
 how many partitions these topics have
 which brokers are leaders and replicas for partitions
 brokers’ host and port info
Protocol
Proxying Kafka
• The host & port of Kafka broker, that the client will send requests to,
come from broker’s advertised.listeners property.
• As we want our traffic to go through the proxy,
Kafka broker needs to advertise the socket it is listening on.
• This requires configuration on both ends:
‒ proxy needs to point to Kafka broker,
‒ Kafka broker needs to advertise proxy’s address instead of itself.
• This is not Envoy-specific.
Kafka advertised.listeners
• Naïve proxying makes
the broker-to-broker
traffic go through
the proxy.
Naïve proxying
• Brokers can be configured
to listen to multiple listeners,
and we can specify which
ones to use for inter-broker
traffic.
• inter.broker.listener.name
• This way, only external traffic
is routed through the proxy.
Inter-broker traffic
Envoy as Kafka proxy
TCP proxy filter
Envoy being used as proxy for Kafka,
without any custom code – only TCP proxy filter.
Envoy as TCP proxy for Kafka
Use the protocol deserializer to collect
connection metrics (number of requests, processing time).
Kafka broker filter
Allow a consumer to use a single-entry point (Envoy)
to consume data from multiple upstream Kafka clusters.
Kafka mesh filter (consumer)
Change std::vector<unsigned char>
into request/response objects.
Kafka protocol support
Receive and process requests from producers,
and send received records to multiple upstream Kafka clusters
Kafka mesh filter (producer)
• If we want to proxy a Kafka cluster with Envoy,
we need to provide as many listeners as there are brokers.
• Each of listeners would then use the TCP proxy filter
to point to an upstream Kafka broker
(which is present in Envoy cluster configuration object).
• The filter chain can then be enhanced with other filters.
• In general, a 1-1 mapping between a broker
and Envoy listener needs to be kept.
Proxying Kafka with Envoy
Example:
single Envoy instance proxying two Kafka brokers
ENVOY CONFIG
BROKER 1 CONFIG
BROKER 2 CONFIG
Envoy Kafka broker filter
Kafka protocol support in Envoy
Envoy being used as proxy for Kafka,
without any custom code – only tcp_proxy.
Envoy as TCP proxy for Kafka
Use the protocol deserializer to collect
connection metrics (number of requests, processing time).
Kafka broker filter
Allow a consumer to use a single-entry point (Envoy)
to consume data from multiple upstream Kafka clusters.
Kafka mesh filter (consumer)
Change std::vector<unsigned char>
into request/response objects.
Kafka protocol support
Receive and process requests from producers,
and send received records to multiple upstream Kafka clusters
Kafka mesh filter (producer)
• Kafka message protocol is described in language-agnostic
specification files.
• These files are used to generate Java server/client code.
• The same files were used to generate corresponding C++ code
for Envoy – https://github.com/envoyproxy/envoy/pull/4950 –
Python templates that generate headers to be included
in the broker/mesh filter code.
• https://github.com/apache/kafka/tree/3.1.0/clients/src/main/resource
s/common/message
Kafka message spec files
• Kafka messages have an increasing correlation id
(sequence number).
• https://kafka.apache.org/31/protocol.html#protocol_messages
• This allows us to match a response with its request,
as we can keep track when a request with particular id was
received.
‒ absl::flat_hash_map<int32_t, MonotonicTime> request_arrivals_ (filter.h)
• Requests (version 1+) also contain a client identifier.
Request header
Kafka broker filter
Envoy being used as proxy for Kafka,
without any custom code – only tcp_proxy.
Envoy as TCP proxy for Kafka
Use the protocol deserializer to collect
connection metrics (number of requests, processing time).
Kafka broker filter
Allow a consumer to use a single-entry point (Envoy)
to consume data from multiple upstream Kafka clusters.
Kafka mesh filter (consumer)
Change std::vector<unsigned char>
into request/response objects.
Kafka protocol support
Receive and process requests from producers,
and send received records to multiple upstream Kafka clusters
Kafka mesh filter (producer)
• https://www.envoyproxy.io/docs/envoy/v1.22.0/configuration/listeners/ne
twork_filters/kafka_broker_filter
• Intermediary filter intended to be used in a filter chain before
TCP-filter that sends the traffic to the upstream broker.
• As of now, data is sent without any changes.
• Captures:
‒ request metrics,
‒ request processing time.
• Entry point for future features (e.g. filtering by client identifier).
• https://adam-kotwasinski.medium.com/deploying-envoy-and-kafka-
8aa7513ec0a0
Kafka broker filter features
VIDEO
Broker filter demo
Envoy Kafka mesh filter
Kafka mesh filter (producer)
Envoy being used as proxy for Kafka,
without any custom code – only tcp_proxy.
Envoy as TCP proxy for Kafka
Use the protocol deserializer to collect
connection metrics (number of requests, processing time).
Kafka broker filter
Allow a consumer to use a single-entry point (Envoy)
to consume data from multiple upstream Kafka clusters.
Kafka mesh filter (consumer)
Change std::vector<unsigned char>
into request/response objects.
Kafka protocol support
Receive and process requests from producers,
and send received records to multiple upstream Kafka clusters
Kafka mesh filter (producer) CURRENT STATE
• Use Envoy as a facade for multiple Kafka clusters.
• Clients are not aware of Kafka clusters;
Envoy would perform necessary traffic routing.
• Received Kafka requests would be routed to correct clusters
depending on filter configuration.
Motivation
• Terminal filter in Envoy filter chain.
• https://www.envoyproxy.io/docs/envoy/v1.22.0/configuration/listener
s/network_filters/kafka_mesh_filter
• From the client perspective, an Envoy instance acts as a Kafka
broker in one-broker cluster.
• Upstream connections are performed by embedded librdkafka
producer instances.
• https://adam-kotwasinski.medium.com/kafka-mesh-filter-in-envoy-
a70b3aefcdef
Kafka mesh filter
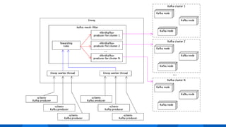
1. Filter instance pretends to be a broker in a single-broker cluster.
2. All partitions requested are hosted by the “Envoy-broker”.
3. When Produce requests are received, the filter extracts
the records.
4. Extracted records are forwarded to embedded librdkafka
producers pointing at upstream clusters.
‒ Upstream is chosen depending on the forwarding rules.
5. Filter waits for all delivery responses (failures too) before
the response can be sent back downstream.
Typical flow
• API-Versions response
‒ the filter supports only a limited subset of Kafka requests
 API-versions – to negotiate the request versions with clients
 Metadata – to make clients send all traffic to Envoy
 Produce – to receive the records and send them upstream to real Kafka clusters
• Metadata response
‒ Broker’s host & port – required configuration properties for a filter instance
 Same purpose as broker’s advertised.listeners property
‒ Partition numbers for a topic
 Required configuration properties in upstream cluster definition
 This data is also used by default partitioner if key is not present
 Future improvement: fetch the configuration from upstream cluster
API-Versions & Metadata
• As we can parse the Kafka messages, we can extract the necessary
information and pass it to forwarding logic.
• Current implementation uses only topic names to decide which
upstream cluster should be used.
‒ First match in the configured prefix list,
‒ No match – exception (closes the connection),
‒ KafkaProducer& getProducerForTopic(const std::string& topic)
(upstream_kafka_facade.h).
• Single request can contain multiple records that would map
to multiple upstream clusters.
‒ Downstream response is sent after all upstreams have finished (or failed).
Forwarding policy
• We create an instance of Kafka producer (RdKafka::Producer)
per internal worker thread (--concurrency) (source)
• Custom configuration for each upstream (e.g. acks, buffer size).
Embedded producer
VIDEO
Mesh filter demo
Kafka mesh filter (consumer)
Envoy being used as proxy for Kafka,
without any custom code – only tcp_proxy.
Envoy as TCP proxy for Kafka
Use the protocol deserializer to collect
connection metrics (number of requests, processing time).
Kafka broker filter
Allow a consumer to use a single-entry point (Envoy)
to consume data from multiple upstream Kafka clusters.
Kafka mesh filter (consumer)
Change std::vector<unsigned char>
into request/response objects.
Kafka protocol support
Receive and process requests from producers,
and send received records to multiple upstream Kafka clusters
Kafka mesh filter (producer)
FUTURE
Kafka consumer types
• Single consumer instance would
handle multiple FetchRequests.
• Messages would be distributed
across multiple connections from
downstream.
• Similar to Kafka REST proxy and
Kafka consumer groups (but
without partition assignment).
Shared consumer
• New consumer for every
downstream connection.
• Multiple connections could
receive the same message.
• Consumer group support might
be possible (would need to
investigate JoinGroup & similar
requests).
Dedicated consumer
Q&A
Thank You

Envoy and Kafka

  • 1.
  • 2.
    Adam Kotwasinski Principal SoftwareDevelopment Engineer Workday
  • 3.
    Agenda 01 What isKafka? 02 Proxying Kafka 03 Envoy as Kafka proxy 04 Envoy Kafka broker filter 05 Envoy Kafka mesh filter
  • 4.
  • 5.
    • Streaming solutionfor sending and receiving records • Records are stored in topics which are divided into partitions ‒ partition is a unit of assignment ‒ a single consumer can have multiple partitions assigned • High throughput ‒ producer records stored as-is (no record format translation) ‒ zero-copy implementation • Re-reading ‒ a record can be consumed multiple times (unlike typical messaging solutions) • Durability ‒ partitions are replicated to other brokers in a cluster (replication factor) ‒ topics have a time / size-based retention configuration What is Kafka?
  • 6.
    • Some examples- https://kafka.apache.org/uses ‒ messaging (topics == queues), ‒ website activity tracking (e.g. topic per activity type, high volume due to multiple client actions), ‒ metrics, ‒ log aggregation (abstracts out log files and puts all the logs in a single place), ‒ external commit log. Capabilities
  • 7.
    • Raw clients:consumer, producer, admin ‒ (official) Java Apache Kafka client, librdkafka for C & C++ • Wrappers / frameworks ‒ spring-kafka, alpakka, smallrye • Kafka-streams API ‒ stream-friendly DSL: map, filter, join, group-by • Kafka Connect ‒ framework service for defining source and sink connectors ‒ allows pulling data from / pushing data into other services  for example: Redis, SQL, Hadoop Rich ecosystem
  • 8.
    • Kafka clusteris composed of 1+ Kafka brokers that store the partitions. • A topic is composed of 1+ partitions. Kafka cluster
  • 9.
    • A partitionis effectively an append-only record list. • Producers append only at the end of partition. • Consumers can consume from any offset. Partition
  • 10.
    • Key, valueand headers. • https://kafka.apache.org/documentation/#record Record
  • 11.
    • Producers appendthe records to the end of partition. • Configurable batching capabilities (batch.size and linger.ms). • Target partition is chosen depending on producer’s configuration (org.apache.kafka.clients.producer.internals.DefaultPartitioner): ‒ if partition provided explicitly – use the partition provided, ‒ if key present – use hash(key) % partition count, ‒ if no partition nor key present – use the same partition for a single batch; ‒ latter two cases require the producer to know how many partitions are in a topic (this will be important for kafka-mesh-filter). • Broker acknowledgements (acks): ‒ leader replica (acks = 1), ‒ all replicas (acks = all), ‒ no confirmation (acks = 0). • Transaction / idempotence capabilities. Kafka Producer
  • 12.
    • Consumer specifieswhich topics / partitions it wants to poll the records from. • Partition assignment can be either explicit (assign API) or cluster-managed (subscribe API). ‒ Subscription API requires consumer group id. • Records are received from current consumer position. ‒ Position can be changed with seek API (similar to any file-reader API). Kafka Consumer
  • 13.
    • Kafka mechanismthat allows for automatic distribution of partitions across consumer group members. • Auto-balancing if group members join or die (heartbeat). • Strategy configurable with partition.assignment.strategy property. Consumer groups
  • 14.
    • Consumers canstore their position either in external system, or in Kafka (internal topic __consumer_offsets). • Effectively a triple of group name, partition and offset. • Java client: ‒ commitSync, commitAsync, configuration property enable.auto.commit • Delivery semantics: ‒ at most once – offset committed before it is processed, ‒ at least once – offset committed after it is processed, ‒ exactly once – transaction API (if the processing == writing to the same Kafka cluster); storing offset in external system together with processed data. Consumer offsets
  • 15.
    • https://kafka.apache.org/31/protocol.html#protocol_api_keys • Smartclients (producers, consumers) negotiate the protocol version ‒ API-versions response contains a map of understood request types • Automatic discovery of cluster members ‒ metadata response contains cluster topology information  what topics are present  how many partitions these topics have  which brokers are leaders and replicas for partitions  brokers’ host and port info Protocol
  • 17.
  • 18.
    • The host& port of Kafka broker, that the client will send requests to, come from broker’s advertised.listeners property. • As we want our traffic to go through the proxy, Kafka broker needs to advertise the socket it is listening on. • This requires configuration on both ends: ‒ proxy needs to point to Kafka broker, ‒ Kafka broker needs to advertise proxy’s address instead of itself. • This is not Envoy-specific. Kafka advertised.listeners
  • 19.
    • Naïve proxyingmakes the broker-to-broker traffic go through the proxy. Naïve proxying
  • 20.
    • Brokers canbe configured to listen to multiple listeners, and we can specify which ones to use for inter-broker traffic. • inter.broker.listener.name • This way, only external traffic is routed through the proxy. Inter-broker traffic
  • 21.
  • 22.
    TCP proxy filter Envoybeing used as proxy for Kafka, without any custom code – only TCP proxy filter. Envoy as TCP proxy for Kafka Use the protocol deserializer to collect connection metrics (number of requests, processing time). Kafka broker filter Allow a consumer to use a single-entry point (Envoy) to consume data from multiple upstream Kafka clusters. Kafka mesh filter (consumer) Change std::vector<unsigned char> into request/response objects. Kafka protocol support Receive and process requests from producers, and send received records to multiple upstream Kafka clusters Kafka mesh filter (producer)
  • 23.
    • If wewant to proxy a Kafka cluster with Envoy, we need to provide as many listeners as there are brokers. • Each of listeners would then use the TCP proxy filter to point to an upstream Kafka broker (which is present in Envoy cluster configuration object). • The filter chain can then be enhanced with other filters. • In general, a 1-1 mapping between a broker and Envoy listener needs to be kept. Proxying Kafka with Envoy
  • 24.
    Example: single Envoy instanceproxying two Kafka brokers ENVOY CONFIG BROKER 1 CONFIG BROKER 2 CONFIG
  • 25.
  • 26.
    Kafka protocol supportin Envoy Envoy being used as proxy for Kafka, without any custom code – only tcp_proxy. Envoy as TCP proxy for Kafka Use the protocol deserializer to collect connection metrics (number of requests, processing time). Kafka broker filter Allow a consumer to use a single-entry point (Envoy) to consume data from multiple upstream Kafka clusters. Kafka mesh filter (consumer) Change std::vector<unsigned char> into request/response objects. Kafka protocol support Receive and process requests from producers, and send received records to multiple upstream Kafka clusters Kafka mesh filter (producer)
  • 27.
    • Kafka messageprotocol is described in language-agnostic specification files. • These files are used to generate Java server/client code. • The same files were used to generate corresponding C++ code for Envoy – https://github.com/envoyproxy/envoy/pull/4950 – Python templates that generate headers to be included in the broker/mesh filter code. • https://github.com/apache/kafka/tree/3.1.0/clients/src/main/resource s/common/message Kafka message spec files
  • 28.
    • Kafka messageshave an increasing correlation id (sequence number). • https://kafka.apache.org/31/protocol.html#protocol_messages • This allows us to match a response with its request, as we can keep track when a request with particular id was received. ‒ absl::flat_hash_map<int32_t, MonotonicTime> request_arrivals_ (filter.h) • Requests (version 1+) also contain a client identifier. Request header
  • 29.
    Kafka broker filter Envoybeing used as proxy for Kafka, without any custom code – only tcp_proxy. Envoy as TCP proxy for Kafka Use the protocol deserializer to collect connection metrics (number of requests, processing time). Kafka broker filter Allow a consumer to use a single-entry point (Envoy) to consume data from multiple upstream Kafka clusters. Kafka mesh filter (consumer) Change std::vector<unsigned char> into request/response objects. Kafka protocol support Receive and process requests from producers, and send received records to multiple upstream Kafka clusters Kafka mesh filter (producer)
  • 30.
    • https://www.envoyproxy.io/docs/envoy/v1.22.0/configuration/listeners/ne twork_filters/kafka_broker_filter • Intermediaryfilter intended to be used in a filter chain before TCP-filter that sends the traffic to the upstream broker. • As of now, data is sent without any changes. • Captures: ‒ request metrics, ‒ request processing time. • Entry point for future features (e.g. filtering by client identifier). • https://adam-kotwasinski.medium.com/deploying-envoy-and-kafka- 8aa7513ec0a0 Kafka broker filter features
  • 31.
  • 32.
  • 33.
    Kafka mesh filter(producer) Envoy being used as proxy for Kafka, without any custom code – only tcp_proxy. Envoy as TCP proxy for Kafka Use the protocol deserializer to collect connection metrics (number of requests, processing time). Kafka broker filter Allow a consumer to use a single-entry point (Envoy) to consume data from multiple upstream Kafka clusters. Kafka mesh filter (consumer) Change std::vector<unsigned char> into request/response objects. Kafka protocol support Receive and process requests from producers, and send received records to multiple upstream Kafka clusters Kafka mesh filter (producer) CURRENT STATE
  • 34.
    • Use Envoyas a facade for multiple Kafka clusters. • Clients are not aware of Kafka clusters; Envoy would perform necessary traffic routing. • Received Kafka requests would be routed to correct clusters depending on filter configuration. Motivation
  • 35.
    • Terminal filterin Envoy filter chain. • https://www.envoyproxy.io/docs/envoy/v1.22.0/configuration/listener s/network_filters/kafka_mesh_filter • From the client perspective, an Envoy instance acts as a Kafka broker in one-broker cluster. • Upstream connections are performed by embedded librdkafka producer instances. • https://adam-kotwasinski.medium.com/kafka-mesh-filter-in-envoy- a70b3aefcdef Kafka mesh filter
  • 37.
    1. Filter instancepretends to be a broker in a single-broker cluster. 2. All partitions requested are hosted by the “Envoy-broker”. 3. When Produce requests are received, the filter extracts the records. 4. Extracted records are forwarded to embedded librdkafka producers pointing at upstream clusters. ‒ Upstream is chosen depending on the forwarding rules. 5. Filter waits for all delivery responses (failures too) before the response can be sent back downstream. Typical flow
  • 38.
    • API-Versions response ‒the filter supports only a limited subset of Kafka requests  API-versions – to negotiate the request versions with clients  Metadata – to make clients send all traffic to Envoy  Produce – to receive the records and send them upstream to real Kafka clusters • Metadata response ‒ Broker’s host & port – required configuration properties for a filter instance  Same purpose as broker’s advertised.listeners property ‒ Partition numbers for a topic  Required configuration properties in upstream cluster definition  This data is also used by default partitioner if key is not present  Future improvement: fetch the configuration from upstream cluster API-Versions & Metadata
  • 39.
    • As wecan parse the Kafka messages, we can extract the necessary information and pass it to forwarding logic. • Current implementation uses only topic names to decide which upstream cluster should be used. ‒ First match in the configured prefix list, ‒ No match – exception (closes the connection), ‒ KafkaProducer& getProducerForTopic(const std::string& topic) (upstream_kafka_facade.h). • Single request can contain multiple records that would map to multiple upstream clusters. ‒ Downstream response is sent after all upstreams have finished (or failed). Forwarding policy
  • 40.
    • We createan instance of Kafka producer (RdKafka::Producer) per internal worker thread (--concurrency) (source) • Custom configuration for each upstream (e.g. acks, buffer size). Embedded producer
  • 41.
  • 42.
    Kafka mesh filter(consumer) Envoy being used as proxy for Kafka, without any custom code – only tcp_proxy. Envoy as TCP proxy for Kafka Use the protocol deserializer to collect connection metrics (number of requests, processing time). Kafka broker filter Allow a consumer to use a single-entry point (Envoy) to consume data from multiple upstream Kafka clusters. Kafka mesh filter (consumer) Change std::vector<unsigned char> into request/response objects. Kafka protocol support Receive and process requests from producers, and send received records to multiple upstream Kafka clusters Kafka mesh filter (producer) FUTURE
  • 43.
    Kafka consumer types •Single consumer instance would handle multiple FetchRequests. • Messages would be distributed across multiple connections from downstream. • Similar to Kafka REST proxy and Kafka consumer groups (but without partition assignment). Shared consumer • New consumer for every downstream connection. • Multiple connections could receive the same message. • Consumer group support might be possible (would need to investigate JoinGroup & similar requests). Dedicated consumer
  • 44.
  • 45.