Moshell (Basic command)
1. momt ( 전체 MO Tree 파악하기 )
2. moshell 169.254.1.10 , lt all (RBS 접속 )
3. cvcu, cvls, cvset, cvrm, cvmk (cv 관련 )
4. acc 0 manualrestart (Restart RBS )
5. st mme , st fdd , get mme ipaddress ( MME, cell 상태 )
6. st cell , bl , deb ( Cell Block, Unblock )
7. pr AntennaUnit , lpr RfBranch, stde , st riport ( RU 점검 )
8. diff (Compare MO)
9. al , ala , alt ( Alarm Check )
10. lga , lgx, lg ( alarm log 등 log 보기 )
11. get . tac ( tac 확인 )
12. get . earfcn ( Center 주파수 확인 )
13. get . band ( 주파수 Bandwidth 확인 )
14. get . feature ( Feature 확인 )
15. inv ( license State 확인 )
16. get sync ( Clock 상태 확인 )
17. get . ntp NTP (동기 서버 ) 확인
18. get 1 , readclock ( 시간 확인 )
19. ue print -admitted ( 몇 call 결렸는지 확인 )
20. appsh oper , appsh data <{udp|gtp}> <sid> (bearer 정보 )
21. get extemal , get term , get point , get . relation (Handover 확인)
22. get . ipaddress , get . vid (IP Address 및 VLAN ID 확인 )
23. cabr , caba ( 장애발생시 확인 )
24. cabx , lhsh BXP_3_1 fui get vswr ( VSWR 확인 )
25. cabx , lhsh BXP_0_1 warpA read DL_PM_PA0_C0 ( 실재 출력 확인 )
26. get . Power ( 출력 타겟 확인하기 )
27. pr security ( Security 확인 )
28. get systemc ( System constant : customer 공개금지 )
29. get . nooftx , noofrx ( ANT나 전송 모드 선택 )
30. pr anr ( ANR 설정 )
31. license server , get . fingerprint (License 관리 )
32. acc IpAccessHostEt ping (ping 확인 )
33. Statistics DATA
34. get . inac , set Rcs=1 tInactivityTimer ( Inactivity timer )
35. get upgr stat, pr upgrade ( Upgrade 확인 )
ENB03> momt
110328-16:10:46 10.0.0.164 8.0r ERBS_NODE_MODEL_B_1_40_COMPLETE stopfile=/tmp/2764
--------------------------------
MO classes under ManagedElement
--------------------------------
ENodeBFunction[1] (systemCreated)
AdmissionControl[1] (systemCreated)
AirIfLoadProfile[0-24]
AnrFunction[1] (systemCreated)
AnrFunctionEUtran[1] (systemCreated)
AnrFunctionGeran[1] (systemCreated)
AnrFunctionUtran[1] (systemCreated)
Cdma2000Network[0-1]
Cdma2000FreqBand[0-18]
Cdma2000Freq[0-64]
ExternalCdma2000Cell[0-64]
EUtraNetwork[1] (systemCreated)
EUtranFrequency[0-24]
ExternalENodeBFunction[0-256]
ExternalEUtranCellFDD[0-24]
ExternalEUtranCellTDD[0-24]
TermPointToENB[0-1]
EUtranCellFDD[0-24]
Cdma2000FreqBandRelation[0-32]
Cdma2000CellRelation[0-64]
Cdma2000FreqRelation[0-64]
EUtranFreqRelation[0-8]
EUtranCellRelation[0-64]
GeranFreqGroupRelation[0-16]
GeranCellRelation[0-64]
UeMeasControl[1] (systemCreated)
PmUeMeasControl[0-1]
ReportConfigA1Prim[1] (systemCreated)
ReportConfigA1Sec[1] (systemCreated)
ReportConfigA5[1] (systemCreated)
ReportConfigA5Anr[1] (systemCreated)
ReportConfigB2Cdma2000[1] (systemCreated)
ReportConfigB2Geran[1] (systemCreated)
ReportConfigB2Utra[1] (systemCreated)
ReportConfigEUtraBadCovPrim[1] (systemCreated)
ReportConfigEUtraBadCovSec[1] (systemCreated)
ReportConfigEUtraBestCell[1] (systemCreated)
ReportConfigEUtraBestCellAnr[1] (systemCreated)
ReportConfigEUtraIntraFreqPm[0-2]
UtranFreqRelation[0-16]
UtranCellRelation[0-64]
EUtranCellTDD[0-24]
Understand the entire MO Tree
DU
RU
[~]$ moshell 169.254.1.10
####################################################################
# Welcome to MoShell 8.0r #
# Finn Magnusson, Jan Pettersson #
# http://utran01.au.ao.ericsson.se/moshell #
# Contact: Finn.Magnusson@ericsson.com #
# David.Smith@ericsson.com #
####################################################################
Checking ip contact...OK
HELP MENU : h
BASIC MO COMMANDS : m
OTHER MO COMMANDS : n
OTHER COMMANDS : o
PM COMMANDS : p
QUIT : q
169.254.1.10> lt all
110323-21:50:44 169.254.1.10 8.0r stopfile=/tmp/2920
Checking MOM version...ERBS_NODE_MODEL_B_1_40
Using MOM version: ERBS_NODE_MODEL_B_1_40_COMPLETE
Parsing MOM (cached): /home/Administrator/moshell/jarxml/ERBS_NODE_MODEL_B_1_40_COMPLETE.xml.cache.gz .....................................................Done.
Using paramfile /home/Administrator/moshell/commonjars/pm/PARAM_ERBS_B_1_0.txt
Parsing file /home/Administrator/moshell/commonjars/pm/PARAM_ERBS_B_1_0.txt ............................................................................Done.
Fetching IOR file...Done.
Connecting to 10.0.0.165:56834 (CorbaSecurity=OFF, corba_class=2, java=1.6.0_23, jacoms=R73D19, jacorb=R73D01)
**** Welcome to the Simple Mo Browser (version 3.0)!
Trying file=C:/cygwin/home/Administrator/moshell_logfiles/logs_moshell/tempfiles/20110323-215038_1808/ior1808
**** Test Construction OK
****
$mobrowser_pid = 3436
Connected to 169.254.1.10 (SubNetwork=ONRM_ROOT_MO_R,SubNetwork=TEST,MeContext=ENB04,ManagedElement=1)
Connected to 169.254.1.10 (SubNetwork=ONRM_ROOT_MO_R,SubNetwork=TEST,MeContext=ENB04,ManagedElement=1)
Last MO: 1043. Loaded 1043 MOs. Total: 1044 MOs.
ENB04>
Connect to RBS
1. Have laptop setting same as left.
2. Enter moshell 169.254.1.10 for connection.
3. Enter lt all
1. The above is a access method when you connect directly to LNB PORT in the station.
2. In case of access through LSM, use (10.0.0.163)
ENB02> cvcu
110326-10:42:02 10.0.0.164 8.0r ERBS_NODE_MODEL_B_1_40_COMPLETE stopfile=/tmp/896
===================================================================================================
110326-10:42 CV Name Upgrade Package Release
===================================================================================================
Startable: selfconfig_autocreated1 CXP102051/12_R9AS L11B (LSV59.3-4-CPP_8.0.2)
Loaded: RU_SW_Change_R25S-alarmc_cdmaHOcell33 CXP102051/12_R9AS L11B (LSV59.3-4-CPP_8.0.2)
Executing: selfconfig_autocreated1 CXP102051/12_R9AS L11B (LSV59.3-4-CPP_8.0.2)
Last created: selfconfig_autocreated1 CXP102051/12_R9AS L11B (LSV59.3-4-CPP_8.0.2)
-------------------------------------------------------------------------------------------------------------------
Current UpgradePkg: UpgradePackage=R9AS CXP102051/12_R9AS L11B (LSV59.3-4-CPP_8.0.2)
AutoCreatedCV: Disabled
Countdown status: Deactivated
Ongoing CV activity: 0 (IDLE)
Rollback status: Rollback is off
=================================================================================================
ENB02> cvls
110326-10:42:06 10.0.0.164 8.0r ERBS_NODE_MODEL_B_1_40_COMPLETE stopfile=/tmp/896
==================================================================================================
110326-10:42 CV Name Upgrade Package Release
==================================================================================================
Startable: selfconfig_autocreated1 CXP102051/12_R9AS L11B (LSV59.3-4-CPP_8.0.2)
Loaded: RU_SW_Change_R25S-alarmc_cdmaHOcell33 CXP102051/12_R9AS L11B (LSV59.3-4-CPP_8.0.2)
Executing: selfconfig_autocreated1 CXP102051/12_R9AS L11B (LSV59.3-4-CPP_8.0.2)
Last created: selfconfig_autocreated1 CXP102051/12_R9AS L11B (LSV59.3-4-CPP_8.0.2)
-------------------------------------------------------------------------------------------------------------------
Current UpgradePkg: UpgradePackage=R9AS CXP102051/12_R9AS L11B (LSV59.3-4-CPP_8.0.2)
AutoCreatedCV: Disabled
Countdown status: Deactivated
Ongoing CV activity: 0 (IDLE)
Rollback status: Rollback is off
===================================================================================================
UP name ProductData CVs LMs PrDate LastCV state Release CompatIndex
===================================================================================================
InitialUP 0_0 0 0 0 IDLE, ONLY_DELETEABLE
Virtual_2_of_CXP102051/10_R5EA CXP102051/10_R5EA 0 0 100906 IDLE, ONLY_DELETEABLE L11A
Virtual_0_of_CXP102051/12_R8AA CXP102051/12_R8AA 1 0 110216 110314 IDLE, ONLY_DELETEABLE L11B
Virtual_1_of_CXP102051/12_R7AK CXP102051/12_R7AK 4 0 110203 110315 IDLE, ONLY_DELETEABLE L11B (LSV59.3-3-CPP_8.0.2)
R9BE%2 CXP102051/10_R9BE/2 29 192 101207 110323 IDLE, UPGRADE_COMPLETED L11A.0.1.0 (EP30-CPP_8.0.0.3) CXP102051%1-R4
R9AS CXP102051/12_R9AS 16 200 110303 110325 IDLE, UPGRADE_COMPLETED L11B (LSV59.3-4-CPP_8.0.2) CXP102051%1-R4
==================================================================================================
CV Name Creation Date UpgradePackage Release Type Operator Comment
==================================================================================================
BasicCV_CXP102106%10_R9BE%2 2010-12-07 13:28 CXP102051/10_R9BE/2 L11A.0.1.0 other unknown none
LTE_Initial 2010-12-07 13:33 CXP102051/10_R9BE/2 L11A.0.1.0 other ProductionTest ProductionTest
L11A-artiza-vlanoff 2011-03-01 02:26 CXP102051/10_R9BE/2 L11A.0.1.0 other cwcho none
===================================================================================================
>>> Total: 50 CV's, 6 UP's
ENB03>
CV
※ What is CV ?
Similar to system restoration point of Windows.
It has all Parameter and Version information for rollback
to the previous status promptly in case of failure to
reduce no service time. ( Maximum number of CVs
stored in each station is 50.)
CV type: Manual rollback point (Made by user)
Installation rollback point (Automatically
created during upgrade)
System rollback point (Automatically
created by system)
Startable : Display CV activated at the time of reset
Loaded :
Executing : Display CV currently in operation
Last created : Display CV created most recently
1. Current CV check: cvcu
2. Entire CV check: cvls
3. CV change: cvset ( Select certain CV among saved
4. CV creation: cvmk
5. CV deletion: cvrm
6. CV creation & startable change: cvms
7. reset: acc 0 manualrestart <┛
y <┛
3 <┛
0 <┛
0 <┛
6. pol 5 5 <┛
Restart RBS
ENB03> acc 0 manualrestart
110323-22:33:17 169.254.1.10 8.0r ERBS_NODE_MODEL_B_1_40_COMPLETE stopfile=/tmp/3644
The node has been restarted on a different CV: from OptimizedUDPDL2 to selfconfig_autocreated2.
Rereading MOM and MIB...
Connected to 169.254.1.10 (SubNetwork=ONRM_ROOT_MO_R,SubNetwork=TEST,MeContext=ENB03,ManagedElement=1)
Last MO: 835. Loaded 835 MOs. Total: 836 MOs.
Checking MOM version...ERBS_NODE_MODEL_B_1_40
Using MOM version: ERBS_NODE_MODEL_B_1_40_COMPLETE
Parsing MOM (cached): /home/Administrator/moshell/jarxml/ERBS_NODE_MODEL_B_1_40_COMPLETE.xml.cache.gz ....................................................Done.
Using paramfile /home/Administrator/moshell/commonjars/pm/PARAM_ERBS_B_1_0.txt
Parsing file /home/Administrator/moshell/commonjars/pm/PARAM_ERBS_B_1_0.txt ...........................................................................Done.
Call Action manualrestart on following 1 MOs ?
===================================================================================
0 ManagedElement=1
INFO: The RBS node ENB03 will be restarted on CV: selfconfig_autocreated2
===================================================================================
Call action manualrestart on 1 MOs. Are you Sure [y/n] ? y
================================================================================================================
Proxy MO Action Nr of Params
================================================================================================================
0 ManagedElement=1 manualRestart 3
Parameter 1 of 3, restartRank (enumRef-RestartRank):
Enter one of the following integers: 0:RESTART_WARM, 1:RESTART_REFRESH, 2:RESTART_COLD, 3:RESTART_COLDWTEST: 3
Parameter 2 of 3, restartReason (enumRef-RestartReason):
Enter one of the following integers: 0:PLANNED_RECONFIGURATION, 1:UNPLANNED_NODE_EXTERNAL_PROBLEMS, 2:UNPLANNED_NODE_UPGRADE_PROBLEMS, 3:UNPL
ANNED_O_AND_M_ISSUE, 4:UNPLANNED_CYCLIC_RECOVERY, 5:UNPLANNED_LOCKED_RESOURCES, 6:UNPLANNED_COLD_WITH_HW_TEST,
7:UNPLANNED_CALL_PROCESSING_DEGRA DATION, 8:UNPLANNED_LOW_COVERAGE, 30:UPGRADE_BOARD_RESTART: 0
Parameter 3 of 3, restartInfo (string): 0
>>> Return value = null
===============================================================================================================
Total: 1 MOs attempted, 1 MOs actioned
ENB03>
ENB03> pol 5 5
110323-22:33:35 169.254.1.10 8.0r ERBS_NODE_MODEL_B_1_40_COMPLETE stopfile=/tmp/3644
Waiting 5 seconds before starting to poll...
No contact to port 80, retrying in 1 second...
No contact to port 80, retrying in 1 second...
No contact to port 80, retrying in 1 second...
CORBA.OBJECT_NOT_EXIST Polling for 0m41s, MO service not ready, retrying in 5 seconds...
CORBA.OBJECT_NOT_EXIST Polling for 0m46s, MO service not ready, retrying in 5 seconds...
CORBA.OBJECT_NOT_EXIST Polling for 0m51s, MO service not ready, retrying in 5 seconds...
CORBA.OBJECT_NOT_EXIST Polling for 1m02s, MO service not ready, retrying in 5 seconds...
MO service is ready.
ENB03>
1. acc 0 manualrestart
2. y
3. 3
4. 0
5. 0
pol 5 5
Use it when you want to know
when the signal resumes after
disconnection.
pol 5: interval 5: wait time
169.254.1.10> polu 5 5
110331-12:35:07 169.254.1.10 8.0r ERBS_NODE_MODEL_B_1_30_COMPLETE
stopfile=/tmp/2168
Waiting 5 seconds before starting to poll...
No ongoing activity on the UpgradePackage MOs.
169.254.1.10> pol 5 5
110331-12:35:25 169.254.1.10 8.0r ERBS_NODE_MODEL_B_1_30_COMPLETE
stopfile=/tmp/2168
Waiting 5 seconds before starting to poll...
MO service is ready.
169.254.1.10>
eNB3> lst mme
110310-16:38:07 10.0.0.164 8.0r ERBS_NODE_MODEL_A_9_53_COMPLETE stopfile=/tmp/4728
===================================================================================
Proxy Adm State Op. State MO
===================================================================================
536 1 (UNLOCKED) 1 (ENABLED) ENodeBFunction=1,TermPointToMme=LGERMME01
===================================================================================
Total: 1 MOs
eNB3> lst fdd
110328-15:19:52 10.0.0.164 8.0r ERBS_NODE_MODEL_B_1_40_COMPLETE stopfile=/tmp/3796
===================================================================================
Proxy Adm State Op. State MO
===================================================================================
854 1 (UNLOCKED) 1 (ENABLED) ENodeBFunction=1,EUtranCellFDD=33
879 0 (LOCKED) 0 (DISABLED) ENodeBFunction=1,EUtranCellFDD=32
905 1 (UNLOCKED) 1 (ENABLED) ENodeBFunction=1,EUtranCellFDD=31
===================================================================================
Total: 3 MOs
eNB3> st sector
110324-12:20:57 10.0.0.165 8.0r ERBS_NODE_MODEL_B_1_40_COMPLETE stopfile=/tmp/2740
===================================================================================
Proxy Adm State Op. State MO
===================================================================================
1030 1 (UNLOCKED) 0 (DISABLED) SectorEquipmentFunction=S1
1031 1 (UNLOCKED) 0 (DISABLED) SectorEquipmentFunction=S2
1036 1 (UNLOCKED) 1 (ENABLED) SectorEquipmentFunction=S3
===================================================================================
Total: 3 MOs
eNB3> get mme ipaddress
110310-16:38:40 10.0.0.164 8.0r ERBS_NODE_MODEL_A_9_53_COMPLETE stopfile=/tmp/4728
=================================================================================================================
MO Attribute Value
=================================================================================================================
TermPointToMme=LGERMME01 ipAddress1 4.2.0.132
TermPointToMme=LGERMME01 ipAddress2 0.0.0.0
TermPointToMme=LGERMME01 usedIpAddress 4.2.0.132
=================================================================================================================
Total: 1 MOs
MME , CELL Status
To check MME status
Check CELL status
Same command lst cell
MME Node addition method
cr ENodeBFunction=1,TermPointToMme=LGERMME02
lget ENodeBFunction=1,TermPointToMme=LGERMME02
lset ENodeBFunction=1,TermPointToMme=LGERMME02 ipAddress1 xxx.xxx.xxx.xxx
deb LGERMME02
MME IP modification method (From
station side)
ENB03> get mme ip
ENB03> bl mme
ENB03> set mme ipAddress1 100.100.100.150
ENB03> deb mme
ENB03> lst mme
ENB03> st cell
110328-15:10:05 10.0.0.164 8.0r ERBS_NODE_MODEL_B_1_40_COMPLETE stopfile=/tmp/1940
===================================================================================
Proxy Adm State Op. State MO
===================================================================================
147 1 (ENABLED) Equipment=1,Subrack=1,Slot=1,PlugInUnit=1,SubDeviceGroup=bb-1,CellDeviceSet=1
854 1 (UNLOCKED) 1 (ENABLED) ENodeBFunction=1,EUtranCellFDD=33
879 0 (LOCKED) 0 (DISABLED) ENodeBFunction=1,EUtranCellFDD=32
905 1 (UNLOCKED) 1 (ENABLED) ENodeBFunction=1,EUtranCellFDD=31
===================================================================================
ENB03> deb 879
110328-15:12:50 10.0.0.164 8.0r ERBS_NODE_MODEL_B_1_40_COMPLETE stopfile=/tmp/1940
Deblock following 1 MOs ?
===================================================================================
879 ENodeBFunction=1,EUtranCellFDD=32
===================================================================================
Deblock 1 MOs. Are you Sure [y/n] ? y
====================================================================================
Id MO administrativeState Result
====================================================================================
879 EUtranCellFDD=32 1 >>> Set.
====================================================================================
Total: 1 MOs attempted, 1 MOs set
ENB03> bl 879
110328-15:13:04 10.0.0.164 8.0r ERBS_NODE_MODEL_B_1_40_COMPLETE stopfile=/tmp/1940
Block following 1 MOs ?
===================================================================================
879 ENodeBFunction=1,EUtranCellFDD=32
===================================================================================
Block 1 MOs. Are you Sure [y/n] ? y
Block, Unblock
Unblock Cell no. 32, currently
blocked.
Check Cell status.
Block Cell no. 32, currently
unblocked.
RU Check
ENB03> lk fdd
110331-15:40:07 169.254.1.10 8.0r ERBS_NODE_MODEL_A_9_53_COMPLETE stopfile=/tmp/2392
===============================================================================
Proxy Adm State Op. State MOs linked to 476:EUtranCellFDD=31
===============================================================================
476 1 (UNLOCKED) 0 (DISABLED) EUtranCellFDD=31
477 EUtranCellFDD=31,UeMeasControl=1
480 EUtranCellFDD=31,UeMeasControl=1,ReportConfigEUtraBestCell=1
479 EUtranCellFDD=31,UeMeasControl=1,ReportConfigEUtraBadCovSec=1
478 EUtranCellFDD=31,UeMeasControl=1,ReportConfigEUtraBadCovPrim=1
492 1 (UNLOCKED) 0 (DISABLED) SectorEquipmentFunction=S1
147 AntennaUnitGroup=1,RfBranch=1
149 AntennaUnitGroup=1,RfBranch=2
123 0 (DISABLED) RbsSubrack=1,RbsSlot=1,AuxPlugInUnit=RU-1-1,RiPort=DATA_1
131 0 (DISABLED) RbsSubrack=1,RbsSlot=1,AuxPlugInUnit=RU-1-1,RiPort=DATA_2
143 0 (DISABLED) RbsSubrack=1,RbsSlot=2,AuxPlugInUnit=RU-1-2,RiPort=DATA_1
135 0 (DISABLED) RbsSubrack=1,RbsSlot=2,AuxPlugInUnit=RU-1-2,RiPort=DATA_2
126 1 (UNLOCKED) 0 (DISABLED) RbsSubrack=1,RbsSlot=1,AuxPlugInUnit=RU-1-1,DeviceGroup=ru,RfPort=A
130 0 (LOCKED) 0 (DISABLED) RbsSubrack=1,RbsSlot=1,AuxPlugInUnit=RU-1-1,DeviceGroup=ru,RfPort=B
138 1 (UNLOCKED) 0 (DISABLED) RbsSubrack=1,RbsSlot=2,AuxPlugInUnit=RU-1-2,DeviceGroup=ru,RfPort=A
141 0 (LOCKED) 0 (DISABLED) RbsSubrack=1,RbsSlot=2,AuxPlugInUnit=RU-1-2,DeviceGroup=ru,RfPort=B
127 0 (LOCKED) 0 (DISABLED) RbsSubrack=1,RbsSlot=1,AuxPlugInUnit=RU-1-1,DeviceGroup=ru,RfPort=RXA_IO
125 0 (LOCKED) 0 (DISABLED) RbsSubrack=1,RbsSlot=1,AuxPlugInUnit=RU-1-1,DeviceGroup=ru,RfPort=RXB_IO
140 0 (LOCKED) 0 (DISABLED) RbsSubrack=1,RbsSlot=2,AuxPlugInUnit=RU-1-2,DeviceGroup=ru,RfPort=RXA_IO
142 0 (LOCKED) 0 (DISABLED) RbsSubrack=1,RbsSlot=2,AuxPlugInUnit=RU-1-2,DeviceGroup=ru,RfPort=RXB_IO
===============================================================================
Total: 20 MOs
eNB3> st aux
110331-15:40:14 169.254.1.10 8.0r ERBS_NODE_MODEL_A_9_53_COMPLETE stopfile=/tmp/2392
===============================================================================
Proxy Adm State Op. State MO
===============================================================================
122 1 (UNLOCKED) 0 (DISABLED) Equipment=1,RbsSubrack=1,RbsSlot=1,AuxPlugInUnit=RU-1-1
134 1 (UNLOCKED) 0 (DISABLED) Equipment=1,RbsSubrack=1,RbsSlot=2,AuxPlugInUnit=RU-1-2
===============================================================================
Total: 2 MOs
eNB3> st ru
110331-15:40:18 169.254.1.10 8.0r ERBS_NODE_MODEL_A_9_53_COMPLETE stopfile=/tmp/2392
===============================================================================
Proxy Adm State Op. State MO
===============================================================================
63 1 (ENABLED) Equipment=1,Subrack=1,Slot=1,PlugInUnit=1,GeneralProcessorUnit=1
122 1 (UNLOCKED) 0 (DISABLED) Equipment=1,RbsSubrack=1,RbsSlot=1,AuxPlugInUnit=RU-1-1
124 0 (DISABLED) Equipment=1,RbsSubrack=1,RbsSlot=1,AuxPlugInUnit=RU-1-1,DeviceGroup=ru
134 1 (UNLOCKED) 0 (DISABLED) Equipment=1,RbsSubrack=1,RbsSlot=2,AuxPlugInUnit=RU-1-2
136 0 (DISABLED) Equipment=1,RbsSubrack=1,RbsSlot=2,AuxPlugInUnit=RU-1-2,DeviceGroup=ru
===============================================================================
Total: 5 MOs
eNB3> lh ru vii
110331-15:41:29 169.254.1.10 8.0r ERBS_NODE_MODEL_A_9_53_COMPLETE stopfile=/tmp/
Please enter Node Password:
Checking available boards on node...
...
Created following board-groups: all, allp, mp, bp, tu, coremp, ommp, scb, sxb, scx, sccpmp
, et, etmfg, etmfx, aal2ap, aal2ncc, aal2cpsrc, aal2rh, xp, rax, tx,gcpu.
>>> Type "bp" to view available board-groups and "bp <group>" to view group contents.
============================================================
$ lhsh BXP_0_1 vii
BXP_0_1: Indicated states:
BXP_0_1: Red:
BXP_0_1: Default (off)
BXP_0_1: Green:
BXP_0_1: Default (steady light)
BXP_0_1: Yellow:
BXP_0_1: Default (off)
===========================================================
$ lhsh BXP_3_1 vii
BXP_3_1: Indicated states:
BXP_3_1: Red:
BXP_3_1: Default (off)
BXP_3_1: Green:
BXP_3_1: Default (steady light)
BXP_3_1: Yellow:
BXP_3_1: Default (off)
$
ENB03> st de
110328-22:03:50 10.0.0.164 8.0r ERBS_NODE_MODEL_B_1_40_COMPLETE stopfile=/tmp/1056
===================================================================================
Proxy Adm State Op. State MO
===================================================================================
119 1 (ENABLED) Equipment=1,Subrack=1,Slot=1,PlugInUnit=1,DeviceGroup=dul
146 1 (ENABLED) Equipment=1,Subrack=1,Slot=1,PlugInUnit=1,SubDeviceGroup=bb-1
147 1 (ENABLED) Equipment=1,Subrack=1,Slot=1,PlugInUnit=1,SubDeviceGroup=bb-1,CellDeviceSet=1
160 1 (ENABLED) Equipment=1,Subrack=1,Slot=1,PlugInUnit=1,SubDeviceGroup=du-1
161 1 (ENABLED) Equipment=1,Subrack=1,Slot=1,PlugInUnit=1,SubDeviceGroup=du-1,RicmDeviceSet=1
211 1 (ENABLED) Equipment=1,RbsSubrack=1,RbsSlot=5,AuxPlugInUnit=RU-1-5,DeviceGroup=ru
213 1 (ENABLED) Equipment=1,RbsSubrack=1,RbsSlot=5,AuxPlugInUnit=RU-1-5,DeviceGroup=ru,TrDeviceSet=tr
220 1 (ENABLED) Equipment=1,RbsSubrack=1,RbsSlot=1,AuxPlugInUnit=RU-1-1,DeviceGroup=ru
225 1 (ENABLED) Equipment=1,RbsSubrack=1,RbsSlot=1,AuxPlugInUnit=RU-1-1,DeviceGroup=ru,TrDeviceSet=tr
231 1 (ENABLED) Equipment=1,RbsSubrack=1,RbsSlot=2,AuxPlugInUnit=RU-1-2,DeviceGroup=ru
232 1 (ENABLED) Equipment=1,RbsSubrack=1,RbsSlot=2,AuxPlugInUnit=RU-1-2,DeviceGroup=ru,TrDeviceSet=tr
243 1 (ENABLED) Equipment=1,RbsSubrack=1,RbsSlot=6,AuxPlugInUnit=RU-1-6,DeviceGroup=ru
246 1 (ENABLED) Equipment=1,RbsSubrack=1,RbsSlot=6,AuxPlugInUnit=RU-1-6,DeviceGroup=ru,TrDeviceSet=tr
255 1 (ENABLED) Equipment=1,RbsSubrack=1,RbsSlot=3,AuxPlugInUnit=RU-1-3,DeviceGroup=ru
261 1 (ENABLED) Equipment=1,RbsSubrack=1,RbsSlot=3,AuxPlugInUnit=RU-1-3,DeviceGroup=ru,TrDeviceSet=tr
266 1 (ENABLED) Equipment=1,RbsSubrack=1,RbsSlot=4,AuxPlugInUnit=RU-1-4,DeviceGroup=ru
270 1 (ENABLED) Equipment=1,RbsSubrack=1,RbsSlot=4,AuxPlugInUnit=RU-1-4,DeviceGroup=ru,TrDeviceSet=tr
===================================================================================
Total: 17 MOs
ENB03> st riport
110328-22:04:03 10.0.0.164 8.0r ERBS_NODE_MODEL_B_1_40_COMPLETE stopfile=/tmp/1056
===================================================================================
Proxy Adm State Op. State MO
===================================================================================
126 1 (ENABLED) Equipment=1,Subrack=1,Slot=1,PlugInUnit=1,RiPort=B
127 1 (ENABLED) Equipment=1,Subrack=1,Slot=1,PlugInUnit=1,RiPort=C
136 1 (ENABLED) Equipment=1,Subrack=1,Slot=1,PlugInUnit=1,RiPort=E
139 1 (ENABLED) Equipment=1,Subrack=1,Slot=1,PlugInUnit=1,RiPort=A
142 1 (ENABLED) Equipment=1,Subrack=1,Slot=1,PlugInUnit=1,RiPort=D
157 1 (ENABLED) Equipment=1,Subrack=1,Slot=1,PlugInUnit=1,RiPort=F
209 1 (ENABLED) Equipment=1,RbsSubrack=1,RbsSlot=5,AuxPlugInUnit=RU-1-5,RiPort=DATA_1
210 0 (DISABLED) Equipment=1,RbsSubrack=1,RbsSlot=5,AuxPlugInUnit=RU-1-5,RiPort=DATA_2
227 1 (ENABLED) Equipment=1,RbsSubrack=1,RbsSlot=1,AuxPlugInUnit=RU-1-1,RiPort=DATA_1
228 0 (DISABLED) Equipment=1,RbsSubrack=1,RbsSlot=1,AuxPlugInUnit=RU-1-1,RiPort=DATA_2
238 1 (ENABLED) Equipment=1,RbsSubrack=1,RbsSlot=2,AuxPlugInUnit=RU-1-2,RiPort=DATA_1
239 0 (DISABLED) Equipment=1,RbsSubrack=1,RbsSlot=2,AuxPlugInUnit=RU-1-2,RiPort=DATA_2
242 0 (DISABLED) Equipment=1,RbsSubrack=1,RbsSlot=6,AuxPlugInUnit=RU-1-6,RiPort=DATA_2
250 1 (ENABLED) Equipment=1,RbsSubrack=1,RbsSlot=6,AuxPlugInUnit=RU-1-6,RiPort=DATA_1
253 1 (ENABLED) Equipment=1,RbsSubrack=1,RbsSlot=3,AuxPlugInUnit=RU-1-3,RiPort=DATA_1
254 0 (DISABLED) Equipment=1,RbsSubrack=1,RbsSlot=3,AuxPlugInUnit=RU-1-3,RiPort=DATA_2
265 1 (ENABLED) Equipment=1,RbsSubrack=1,RbsSlot=4,AuxPlugInUnit=RU-1-4,RiPort=DATA_1
273 0 (DISABLED) Equipment=1,RbsSubrack=1,RbsSlot=4,AuxPlugInUnit=RU-1-4,RiPort=DATA_2
===================================================================================
Total: 18 MOs
RU Check
RU Check
ENB03> pr AntennaUnit
110328-21:30:28 10.0.0.164 8.0r ERBS_NODE_MODEL_B_1_40_COMPLETE stopfile=/tmp/1056
===================================================================================
Proxy MO
===================================================================================
184 Equipment=1,AntennaUnitGroup=1
187 Equipment=1,AntennaUnitGroup=1,AntennaUnit=1
274 Equipment=1,AntennaUnitGroup=3
277 Equipment=1,AntennaUnitGroup=3,AntennaUnit=3
300 Equipment=1,AntennaUnitGroup=2
303 Equipment=1,AntennaUnitGroup=2,AntennaUnit=2
===================================================================================
Total: 6 Mos
ENB03> pr rfport
110328-21:24:15 10.0.0.164 8.0r ERBS_NODE_MODEL_B_1_40_COMPLETE stopfile=/tmp/1056
===================================================================================
Proxy MO
===================================================================================
212 Equipment=1,RbsSubrack=1,RbsSlot=5,AuxPlugInUnit=RU-1-5,DeviceGroup=ru,RfPort=RXB_IO
215 Equipment=1,RbsSubrack=1,RbsSlot=5,AuxPlugInUnit=RU-1-5,DeviceGroup=ru,RfPort=B
216 Equipment=1,RbsSubrack=1,RbsSlot=5,AuxPlugInUnit=RU-1-5,DeviceGroup=ru,RfPort=A
217 Equipment=1,RbsSubrack=1,RbsSlot=5,AuxPlugInUnit=RU-1-5,DeviceGroup=ru,RfPort=RXA_IO
221 Equipment=1,RbsSubrack=1,RbsSlot=1,AuxPlugInUnit=RU-1-1,DeviceGroup=ru,RfPort=RXA_IO
223 Equipment=1,RbsSubrack=1,RbsSlot=1,AuxPlugInUnit=RU-1-1,DeviceGroup=ru,RfPort=RXB_IO
224 Equipment=1,RbsSubrack=1,RbsSlot=1,AuxPlugInUnit=RU-1-1,DeviceGroup=ru,RfPort=A
226 Equipment=1,RbsSubrack=1,RbsSlot=1,AuxPlugInUnit=RU-1-1,DeviceGroup=ru,RfPort=B
233 Equipment=1,RbsSubrack=1,RbsSlot=2,AuxPlugInUnit=RU-1-2,DeviceGroup=ru,RfPort=B
234 Equipment=1,RbsSubrack=1,RbsSlot=2,AuxPlugInUnit=RU-1-2,DeviceGroup=ru,RfPort=A
235 Equipment=1,RbsSubrack=1,RbsSlot=2,AuxPlugInUnit=RU-1-2,DeviceGroup=ru,RfPort=RXA_IO
236 Equipment=1,RbsSubrack=1,RbsSlot=2,AuxPlugInUnit=RU-1-2,DeviceGroup=ru,RfPort=RXB_IO
244 Equipment=1,RbsSubrack=1,RbsSlot=6,AuxPlugInUnit=RU-1-6,DeviceGroup=ru,RfPort=B
245 Equipment=1,RbsSubrack=1,RbsSlot=6,AuxPlugInUnit=RU-1-6,DeviceGroup=ru,RfPort=RXA_IO
248 Equipment=1,RbsSubrack=1,RbsSlot=6,AuxPlugInUnit=RU-1-6,DeviceGroup=ru,RfPort=RXB_IO
249 Equipment=1,RbsSubrack=1,RbsSlot=6,AuxPlugInUnit=RU-1-6,DeviceGroup=ru,RfPort=A
256 Equipment=1,RbsSubrack=1,RbsSlot=3,AuxPlugInUnit=RU-1-3,DeviceGroup=ru,RfPort=RXA_IO
257 Equipment=1,RbsSubrack=1,RbsSlot=3,AuxPlugInUnit=RU-1-3,DeviceGroup=ru,RfPort=B
258 Equipment=1,RbsSubrack=1,RbsSlot=3,AuxPlugInUnit=RU-1-3,DeviceGroup=ru,RfPort=RXB_IO
259 Equipment=1,RbsSubrack=1,RbsSlot=3,AuxPlugInUnit=RU-1-3,DeviceGroup=ru,RfPort=A
267 Equipment=1,RbsSubrack=1,RbsSlot=4,AuxPlugInUnit=RU-1-4,DeviceGroup=ru,RfPort=RXB_IO
268 Equipment=1,RbsSubrack=1,RbsSlot=4,AuxPlugInUnit=RU-1-4,DeviceGroup=ru,RfPort=B
269 Equipment=1,RbsSubrack=1,RbsSlot=4,AuxPlugInUnit=RU-1-4,DeviceGroup=ru,RfPort=RXA_IO
271 Equipment=1,RbsSubrack=1,RbsSlot=4,AuxPlugInUnit=RU-1-4,DeviceGroup=ru,RfPort=A
===================================================================================
Total: 24 Mos
ENB03> pr branch
110328-21:24:32 10.0.0.164 8.0r ERBS_NODE_MODEL_B_1_40_COMPLETE stopfile=/tmp/1056
===================================================================================
Proxy MO
===================================================================================
185 Equipment=1,AntennaUnitGroup=1,RfBranch=2
186 Equipment=1,AntennaUnitGroup=1,RfBranch=1
275 Equipment=1,AntennaUnitGroup=3,RfBranch=2
276 Equipment=1,AntennaUnitGroup=3,RfBranch=1
301 Equipment=1,AntennaUnitGroup=2,RfBranch=2
302 Equipment=1,AntennaUnitGroup=2,RfBranch=1
===================================================================================
Total: 6 MOs
AntennaUnitGroup MO
ENB03> st fdd
110328-17:28:17 10.0.0.164 8.0r ERBS_NODE_MODEL_B_1_40_COMPLETE stopfile=/tmp/464
===================================================================================
Proxy Adm State Op. State MO
===================================================================================
854 1 (UNLOCKED) 1 (ENABLED) ENodeBFunction=1,EUtranCellFDD=33
879 0 (LOCKED) 0 (DISABLED) ENodeBFunction=1,EUtranCellFDD=32
905 1 (UNLOCKED) 1 (ENABLED) ENodeBFunction=1,EUtranCellFDD=31
===================================================================================
Total: 3 MOs
ENB03> diff 854 879
110328-17:28:26 10.0.0.164 8.0r ERBS_NODE_MODEL_B_1_40_COMPLETE stopfile=/tmp/464
110328-17:28:26 10.0.0.164 8.0r ERBS_NODE_MODEL_B_1_40_COMPLETE stopfile=/tmp/464
=====================================================================================================
MO EUtranCellFDD=33 EUtranCellFDD=32
=====================================================================================================
redirectionInfoRefPrio1 Cdma2000Network=1,Cdma2000FreqBand=1,Cdma2000Freq=400
sectorFunctionRef SectorEquipmentFunction=S3 SectorEquipmentFunction=S2
mappingInfo.mappingInfo SIB8 1 (MAPPED_SI_1) 0 (NOT_MAPPED)
EUtranCellFDDId 33 32
administrativeState 1 (UNLOCKED) 0 (LOCKED)
availabilityStatus 0 (NO_STATUS) 8 (OFF_LINE)
noOfUsedTxAntennas 1 -1
operationalState 1 (ENABLED) 0 (DISABLED)
physicalLayerCellIdGroup 11 10
cellId 33 32
physicalLayerSubCellId 0 2
=====================================================================================================
Compare MO
ENB02> al
110310-13:47:12 10.0.0.163 8.0r ERBS_NODE_MODEL_B_1_30_COMPLETE stopfile=/tmp/2848
Connecting to 10.0.0.163:56834 (CorbaSecurity=OFF, corba_class=2, java=1.6.0_23, jacoms=R73D19, jacorb=R73D01)
Trying file=C:/cygwin/home/Administrator/moshell_logfiles/logs_moshell/tempfiles/20110310-134651_4212/ior4212
Resolving the alarm service in OMS...
Simple Alarm Client initialized...
Starting to retrieve active alarms
Nr of active alarms are: 9
================================================================================================
Sever Specific Problem Cause Mo-Reference
================================================================================================
Maj Disconnected equipment_malfunction HwUnit=SCU
Maj ResourceAllocationFailure configuration_or_customizing_error EUtranCellFDD=21
Maj ResourceAllocationFailure configuration_or_customizing_error EUtranCellFDD=22
Maj ResourceAllocationFailure configuration_or_customizing_error EUtranCellFDD=23
Maj TU Synch Reference Loss of Signal loss_of_signal Subrack=1,Slot=1,PlugInUnit=1,TimingUnit=1,TuSyncRef=GPS
Min Emergency Unlock of Software Licensing alarm_indication_signal Licensing=1
Min HwFault equipment_malfunction Subrack=1,Slot=1,PlugInUnit=1,RiPort=A
Min HwFault equipment_malfunction Subrack=1,Slot=1,PlugInUnit=1,RiPort=D
Min Loss of Synch Reference Redundancy replaceable_unit_problem Synchronization=1
>>> Total: 9 Alarms (0 Critical, 5 Major)
ENB02> ala
110310-13:47:18 10.0.0.163 8.0r ERBS_NODE_MODEL_B_1_30_COMPLETE stopfile=/tmp/2848
Connecting to 10.0.0.163:56834 (CorbaSecurity=OFF, corba_class=2, java=1.6.0_23, jacoms=R73D19, jacorb=R73D01)
Trying file=C:/cygwin/home/Administrator/moshell_logfiles/logs_moshell/tempfiles/20110310-134651_4212/ior4212
Resolving the alarm service in OMS...
Simple Alarm Client initialized...
Starting to retrieve active alarms
Nr of active alarms are: 9
================================================================================================
Sever Specific Problem Cause Mo-Reference
================================================================================================
Maj Disconnected equipment_malfunction HwUnit=SCU
Maj ResourceAllocationFailure configuration_or_customizing_error EUtranCellFDD=21
Maj ResourceAllocationFailure configuration_or_customizing_error EUtranCellFDD=22
Maj ResourceAllocationFailure configuration_or_customizing_error EUtranCellFDD=23
Maj TU Synch Reference Loss of Signal loss_of_signal Subrack=1,Slot=1,PlugInUnit=1,TimingUnit=1,TuSyncRef=GPS
Min Emergency Unlock of Software Licensing alarm_indication_signal Licensing=1
Min HwFault equipment_malfunction Subrack=1,Slot=1,PlugInUnit=1,RiPort=A
Min HwFault equipment_malfunction Subrack=1,Slot=1,PlugInUnit=1,RiPort=D
Min Loss of Synch Reference Redundancy replaceable_unit_problem Synchronization=1
Alarm Id : SubNetwork=ONRM_ROOT_MO_R,SubNetwork=TEST,MeContext=ENB02_4
Event Time : 2011. 3. 10 $ 9:51:13
Perceived Severity : Major
Check Alarm
Brief check of Alarm al
Detailed check of Alarm ala
Check Alarm by the hour alt
ENB03> lga
110328-16:46:20 10.0.0.164 8.0r ERBS_NODE_MODEL_B_1_40_COMPLETE stopfile=/tmp/2764
Please enter Node Password:
Startdate=19661031.231320, Enddate=20110329.074624
....................Get /c/logfiles/alarm_event/ALARM_LOG.xml /home/Administrator/moshell_logfiles/logs_moshell/tempfiles/20110328-161024_2612/alarmLog2
764.xml ... OK
=======================================================================================================
Timestamp (UTC) S Problem Cause MO-reference
=======================================================================================================
2011-03-28 01:53:03 AL m Loss of Synch Reference Redundancy replaceable_unit_problem Synchronization=1
2011-03-28 02:42:20 AL * Synch Reference Not Reliable clock_synchronisation_problem Synchronization=1
2011-03-28 02:42:20 AL * Loss of Synch Reference Redundancy replaceable_unit_problem Synchronization=1
2011-03-28 05:52:58 AL M ServiceUnavailable underlying_resource_unavailable EUtranCellFDD=31
2011-03-28 05:53:37 AL * ServiceUnavailable underlying_resource_unavailable EUtranCellFDD=31
2011-03-28 06:23:23 AL M TU Synch Reference Loss of Signal loss_of_signal
Subrack=1,Slot=1,PlugInUnit=1,TimingUnit=1,TuSyncRef=GPS
2011-03-28 06:23:47 AL M Synch Reference Not Reliable clock_synchronisation_problem Synchronization=1
2011-03-28 06:24:31 AL * Synch Reference Not Reliable clock_synchronisation_problem Synchronization=1
2011-03-28 06:27:18 AL M System Clock in Holdover Mode replaceable_unit_problem Synchronization=1
ENB03> lg
110328-16:56:25 10.0.0.164 8.0r ERBS_NODE_MODEL_B_1_40_COMPLETE stopfile=/tmp/464
***************************************************************************************
lg[acdefghilmnopqrstuvwxyz] [-l <logdirectory|logfile|zipfile>] [-m <minustime>] [-p <plustime>] [-s <startdate>] [-e <enddate>] [-g
<boardgroup >] [-n <nodefilter>] [|<unixcmds>]
***************************************************************************************
Fetching and processing of node logs
All options can be combined together, except options "d","w","x","f" which can only be combined with the options "r" and "c".
Log Options:
************
- a: Alarm log (ALARM_LOG.xml). History of alarms raising and ceasing.
- x: Active alarms (ALARM_LOG.xml). Snapshot of alarms active on a specific date/time given in -m/-s option.
- e: Event log (EVENT_LOG.xml). History of MO events.
- v: Availability log (CELLO_AVAILABILITY2_LOG.xml). History of node/board/program restarts.
- s: System log (/c/logfiles/systemlog). History of node/board/program restarts.
- p: Post Mortem Dumps (/c/pmd) and LTE ENodeB error files (/c/logfiles/troubleshooting/error). History of board/program crashes. PMD files are
saved permanently in moshell_logfiles/logs_moshell/pmdfiles/<nodeaddress>/pmd .
- u: Upgrade log (Trace.log and Trace.log_old). History of system upgrades.
- d: Downtime log. History of node outages.
- o: MO command log (CORBA_AUDITTRAIL_LOG.xml). History of MO write commands (set/action/create/delete).
- q: MO command log in "trun" format (CORBA_AUDITTRAIL_LOG.xml). Useful for recovering configuration data which was not saved to CV before node
Check log
ENB03> get . tac
110329-15:36:22 10.0.0.164 8.0r ERBS_NODE_MODEL_B_1_40_COMPLETE stopfile=/tmp/3924
==========================================================================================================
=======
MO Attribute Value
==========================================================================================================
=======
Security=1 targetMonitorPortActive true
EUtraNetwork=1,ExternalENodeBFunction=Samsung,ExternalEUtranCellFDD=4506-18-1 tac 4
EUtraNetwork=1,ExternalENodeBFunction=Samsung,ExternalEUtranCellFDD=4506-18-2 tac 4
EUtraNetwork=1,ExternalENodeBFunction=Samsung,ExternalEUtranCellFDD=Samsung tac 4
EUtraNetwork=1,ExternalENodeBFunction=NSN,ExternalEUtranCellFDD=NSN tac 52
EUtraNetwork=1,ExternalENodeBFunction=ENB02,ExternalEUtranCellFDD=4506-2-21 tac 4
EUtraNetwork=1,ExternalENodeBFunction=ENB02,ExternalEUtranCellFDD=4506-2-22 tac 4
EUtraNetwork=1,ExternalENodeBFunction=ENB02,ExternalEUtranCellFDD=ENB02 tac 4
EUtraNetwork=1,ExternalENodeBFunction=1,ExternalEUtranCellFDD=43 tac 4
EUtraNetwork=1,ExternalENodeBFunction=1,ExternalEUtranCellFDD=42 tac 4
EUtraNetwork=1,ExternalENodeBFunction=1,ExternalEUtranCellFDD=4506-4-41 tac 4
EUtranCellFDD=33 dlInterferenceManagementActive true
EUtranCellFDD=33 tac 2
EUtranCellFDD=33 ulInterferenceManagementActive true
EUtranCellFDD=32 dlInterferenceManagementActive true
EUtranCellFDD=32 tac 2
EUtranCellFDD=32 ulInterferenceManagementActive true
EUtranCellFDD=31 dlInterferenceManagementActive true
EUtranCellFDD=31 tac 2
EUtranCellFDD=31 ulInterferenceManagementActive true
==========================================================================================================
=======
Total: 14 Mos
ENB04> eset1 EUtranCellFDD tac 4
110303-09:38:35 10.0.0.165 8.0r ERBS_NODE_MODEL_B_1_30_COMPLETE stopfile=/tmp/2136
Set following 3 attributes?
============================================================================================================
762 EUtranCellFDD=41 tac
784 EUtranCellFDD=43 tac
808 EUtranCellFDD=42 tac
============================================================================================================
Set 3 attributes. Are you Sure [y/n] ? y
============================================================================================================
=====
Id MO Attribute Value Result
============================================================================================================
=====
762 EUtranCellFDD=41 tac 3 >>> Set.
784 EUtranCellFDD=43 tac 3 >>> Set.
Check Tac
TAC : Tracking Area Code
ENB04> get . earfcn
110322-21:48:28 10.0.0.165 8.0r ERBS_NODE_MODEL_B_1_40 stopfile=/tmp/2744
=================================================================================================================
MO Attribute Value
=================================================================================================================
EUtranCellFDD=41 earfcndl 2600
EUtranCellFDD=41 earfcnul 20600
EUtranCellFDD=43 earfcndl 2600
EUtranCellFDD=43 earfcnul 20600
EUtranCellFDD=42 earfcndl 2600
EUtranCellFDD=42 earfcnul 20600
=================================================================================================================
Total: 3 MOs
Check Center frequency
Check frequency allocation
information
LGU+ Center Frequency
889.0Mhz(DL) : 2600
844.0Mhz(UL) : 20600
set EUtranCellFDD earfcnul 21400
set EUtranCellFDD earfcndl 3400
LGU+ Center Freq
889.0Mhz(DL) : 2600
844.0Mhz(UL) : 20600
set EUtranCellFDD earfcnul 20600
set EUtranCellFDD earfcndl 2600
Attribute 1 of 8, earfcndl (long): 3400
Attribute 2 of 8, earfcnul (long): 21400
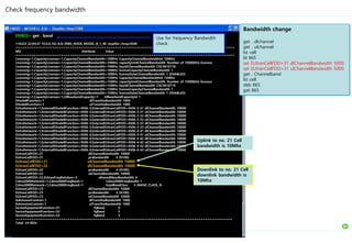
ENB02> get . band
110322-22:04:47 10.0.0.163 8.0r ERBS_NODE_MODEL_B_1_40 stopfile=/tmp/4500
=================================================================================================
MO Attribute Value
=================================================================================================
Licensing=1,CapacityLicenses=1,CapacityChannelBandwidth=10MHz CapacityChannelBandwidthId 10MHz
Licensing=1,CapacityLicenses=1,CapacityChannelBandwidth=10MHz capacityUnitChannelBandwidth Number of 10000kHz licenses
Licensing=1,CapacityLicenses=1,CapacityChannelBandwidth=10MHz keyIdChannelBandwidth CXC4010718
Licensing=1,CapacityLicenses=1,CapacityChannelBandwidth=10MHz licenseCapacityChannelBandwidth 1
Licensing=1,CapacityLicenses=1,CapacityChannelBandwidth=10MHz licenseStateChannelBandwidth 1 (ENABLED)
Licensing=1,CapacityLicenses=1,CapacityChannelBandwidth=15MHz CapacityChannelBandwidthId 15MHz
Licensing=1,CapacityLicenses=1,CapacityChannelBandwidth=15MHz capacityUnitChannelBandwidth Number of 15000kHz licenses
Licensing=1,CapacityLicenses=1,CapacityChannelBandwidth=15MHz keyIdChannelBandwidth CXC4010719
Licensing=1,CapacityLicenses=1,CapacityChannelBandwidth=15MHz licenseCapacityChannelBandwidth 1
Licensing=1,CapacityLicenses=1,CapacityChannelBandwidth=15MHz licenseStateChannelBandwidth 1 (ENABLED)
Licensing=1,CapacityLicenses=1,UlBasebandCapacity=1 UlBasebandCapacityId 1
ENodeBFunction=1 dlTransNwBandwidth 1000
ENodeBFunction=1 ulTransNwBandwidth 1000
EUtraNetwork=1,ExternalENodeBFunction=4506-3,ExternalEUtranCellFDD=4506-3-31 dlChannelBandwidth 10000
EUtraNetwork=1,ExternalENodeBFunction=4506-3,ExternalEUtranCellFDD=4506-3-31 ulChannelBandwidth 10000
EUtraNetwork=1,ExternalENodeBFunction=4506-3,ExternalEUtranCellFDD=4506-3-32 dlChannelBandwidth 10000
EUtraNetwork=1,ExternalENodeBFunction=4506-3,ExternalEUtranCellFDD=4506-3-32 ulChannelBandwidth 10000
EUtraNetwork=1,ExternalENodeBFunction=4506-3,ExternalEUtranCellFDD=4506-3-33 dlChannelBandwidth 10000
EUtraNetwork=1,ExternalENodeBFunction=4506-3,ExternalEUtranCellFDD=4506-3-33 ulChannelBandwidth 10000
EUtraNetwork=1,ExternalENodeBFunction=4506-4,ExternalEUtranCellFDD=4506-4-41 dlChannelBandwidth 10000
EUtraNetwork=1,ExternalENodeBFunction=4506-4,ExternalEUtranCellFDD=4506-4-41 ulChannelBandwidth 10000
EUtraNetwork=1,ExternalENodeBFunction=4506-4,ExternalEUtranCellFDD=4506-4-42 dlChannelBandwidth 10000
EUtraNetwork=1,ExternalENodeBFunction=4506-4,ExternalEUtranCellFDD=4506-4-42 ulChannelBandwidth 10000
EUtraNetwork=1,ExternalENodeBFunction=4506-4,ExternalEUtranCellFDD=4506-4-43 dlChannelBandwidth 10000
EUtraNetwork=1,ExternalENodeBFunction=4506-4,ExternalEUtranCellFDD=4506-4-43 ulChannelBandwidth 10000
EUtranCellFDD=21 dlChannelBandwidth 10000
EUtranCellFDD=21 prsBandwidth 4 (N100)
EUtranCellFDD=21 ulChannelBandwidth 10000
EUtranCellFDD=22 dlChannelBandwidth 10000
EUtranCellFDD=22 prsBandwidth 4 (N100)
EUtranCellFDD=22 ulChannelBandwidth 10000
EUtranCellFDD=22,EUtranFreqRelation=3 allowedMeasBandwidth 6
Cdma2000Network=1,Cdma2000FreqBand=1 Cdma2000FreqBandId 1
Cdma2000Network=1,Cdma2000FreqBand=1 hrpdBandClass 4 (BAND_CLASS_4)
EUtranCellFDD=23 dlChannelBandwidth 10000
EUtranCellFDD=23 prsBandwidth 4 (N100)
EUtranCellFDD=23 ulChannelBandwidth 10000
AdmissionControl=1 dlTransNwBandwidth 1000
AdmissionControl=1 ulTransNwBandwidth 1000
SectorEquipmentFunction=S1 fqBand 0
SectorEquipmentFunction=S2 fqBand 5
SectorEquipmentFunction=S3 fqBand 5
================================================================================================
Total: 24 MOs
Check frequency bandwidth
Use for frequency Bandwidth
check
Downlink to no. 21 Cell
downlink bandwidth is
10Mhz
Uplink to no. 21 Cell
bandwidth is 10Mhz
Bandwidth change
get . dlchannel
get . ulchannel
lst cell
bl 865
set EUtranCellFDD=31 dlChannelBandwidth 5000
set EUtranCellFDD=31 ulChannelBandwidth 5000
get . Channelband
lst cell
deb 865
get 865
ENB02> get . feature
110323-11:41:12 10.0.0.163 8.0r ERBS_NODE_MODEL_B_1_40 stopfile=/tmp/3220
==========================================================================================
MO Attribute Value
==========================================================================================
Licensing=1,OptionalFeatures=1 OptionalFeaturesId 1
Licensing=1,OptionalFeatures=1,SharedNetworkSupport=1 featureStateSharedNetworkSupport 0 (DEACTIVATED)
Licensing=1,OptionalFeatures=1,Dl64Qam=1 featureStateDl64Qam 1 (ACTIVATED)
Licensing=1,OptionalFeatures=1,MixedMode=1 featureStateMixedMode 0 (DEACTIVATED)
Licensing=1,OptionalFeatures=1,IntraLTEHandover=1 featureStateIntraLTEHandover 1 (ACTIVATED)
Licensing=1,OptionalFeatures=1,CsfbForLimitedDualRadioUE=1 featureStateCsfbForLimitedDualRadioUE 0 (DEACTIVATED)
Licensing=1,OptionalFeatures=1,AirIfLoadGenerator=1 featureStateAilg 0 (DEACTIVATED)
Licensing=1,OptionalFeatures=1,RetSupport=1 featureStateRetSupport 0 (DEACTIVATED)
Licensing=1,OptionalFeatures=1,Anr=1 featureStateAnr 0 (DEACTIVATED)
Licensing=1,OptionalFeatures=1,Aisgv2FwDownload=1 featureStateAisgv2FwDownload 0 (DEACTIVATED)
Licensing=1,OptionalFeatures=1,InterFrequencyLTEHandover=1 featureStateInterFrequencyLTEHandover 1 (ACTIVATED)
Licensing=1,OptionalFeatures=1,Irc=1 featureStateIrc 0 (DEACTIVATED)
Licensing=1,OptionalFeatures=1,MultiErabsPerUser=1 featureStateMultiErabsPerUser 1 (ACTIVATED)
Licensing=1,OptionalFeatures=1,WcdmaSessionContinuity=1 featureStateWcdmaSessionContinuity 0 (DEACTIVATED)
Licensing=1,OptionalFeatures=1,RbsEventStreamer=1 featureStateEventStreaming 0 (DEACTIVATED)
Licensing=1,OptionalFeatures=1,OtdoaSupl=1 featureStateOtdoaSupl 0 (DEACTIVATED)
Licensing=1,OptionalFeatures=1,RlcUm=1 featureStateRlcUm 1 (ACTIVATED)
Licensing=1,OptionalFeatures=1,PmInitiatedUeMeasurements=1 featureStatePmInitiatedUeMeasurements 1 (ACTIVATED)
Licensing=1,OptionalFeatures=1,TimeAndPhaseSynchWithGPS=1 featureStateTimeAndPhaseSynchWithGPS 0 (DEACTIVATED)
Licensing=1,OptionalFeatures=1,AgpsSupl=1 featureStateAgpsSupl 0 (DEACTIVATED)
Licensing=1,OptionalFeatures=1,InterFrequencySessionContinuity=1 featureStateInterFrequencySessionContinuity 1 (ACTIVATED)
Licensing=1,OptionalFeatures=1,UePosCellId=1 featureStateCellId 0 (DEACTIVATED)
Licensing=1,OptionalFeatures=1,RetCascading=1 featureStateRetCascading 0 (DEACTIVATED)
Licensing=1,OptionalFeatures=1,VswrSupervision=1 featureStateVswrSupervision 0 (DEACTIVATED)
Licensing=1,OptionalFeatures=1,DualAntDlPerfPkg=1 featureStateDualAntDlPerfPkg 1 (ACTIVATED)
Licensing=1,OptionalFeatures=1,IntraLTEHODataFwd=1 featureStateIntraLTEHODataFwd 0 (DEACTIVATED)
Licensing=1,OptionalFeatures=1,GsmSessionContinuity=1 featureStateGsmSessionContinuity 0 (DEACTIVATED)
Licensing=1,OptionalFeatures=1,TmaSupport=1 featureStateTmaSupport 0 (DEACTIVATED)
Licensing=1,OptionalFeatures=1,Cdma2000SessionContinuity=1 featureStateCdma2000SessionContinuity 0 (DEACTIVATED)
Licensing=1,OptionalFeatures=1,RetConfigurationMgt=1 featureStateRetConfigurationMgt 0 (DEACTIVATED)
Licensing=1,OptionalFeatures=1,MaximumCellRange=1 featureStateMaximumCellRange 0 (DEACTIVATED)
Licensing=1,OptionalFeatures=1,QosAwareScheduler=1 featureStateQosAwareScheduler 0 (DEACTIVATED)
Licensing=1,OptionalFeatures=1,CsfbToGsmWcdma=1 featureStateCsfbToGsmWcdma 0 (DEACTIVATED)
Licensing=1,OptionalFeatures=1,Drx=1 featureStateDrx 0 (DEACTIVATED)
Licensing=1,OptionalFeatures=1,EcsCsfb=1 featureStateEcsCsfb 0 (DEACTIVATED)
Licensing=1,OptionalFeatures=1,Ul16Qam=1 featureStateUl16Qam 1 (ACTIVATED)
IpSec=1 featureState 0 (DEACTIVATED)
=========================================================================================
Total: 37 MOs
Check Feature (Major functions)
Status check command to see if Feature(major functions) are
ACTIVATED or DEACTIVATED
For example) Certain function
(ANR : Auto Neighbor
relation) is DEACTIVATED,
thus will not work.
When the function is
DEACTIVATED, it is impossible to
have MIMO configuration.
When the function is
DEACTIVATED, SIB5 doesn’t go
down.
ENB02> inv
=================================================================================================================
Feature keyId licenseState featureState serviceState description
=================================================================================================================
AgpsSupl=1 CXC4010963 1 (ENABLED) 0 (DEACTIVATED) 0 (INOPERABLE)
AirIfLoadGenerator=1 CXC4010955 1 (ENABLED) 0 (DEACTIVATED) 0 (INOPERABLE)
Aisgv2FwDownload=1 CXC4011036 1 (ENABLED) 0 (DEACTIVATED) 0 (INOPERABLE)
Anr=1 CXC4010620 1 (ENABLED) 0 (DEACTIVATED) 0 (INOPERABLE) Automated Neighbour Relations
Cdma2000SessionContinuity=1 CXC4010614 1 (ENABLED) 0 (DEACTIVATED) 0 (INOPERABLE) CDMA2000 Session continuity, coverage triggered
CsfbForLimitedDualRadioUE=1 CXC4010949 1 (ENABLED) 0 (DEACTIVATED) 0 (INOPERABLE)
CsfbToGsmWcdma=1 CXC4010956 1 (ENABLED) 0 (DEACTIVATED) 0 (INOPERABLE)
Dl64Qam=1 CXC4010610 1 (ENABLED) 1 (ACTIVATED) 1 (OPERABLE) 64-QAM DL
Drx=1 CXC4010912 1 (ENABLED) 0 (DEACTIVATED) 0 (INOPERABLE)
DualAntDlPerfPkg=1 CXC4010609 1 (ENABLED) 1 (ACTIVATED) 1 (OPERABLE) Dual Antenna DL Performance Package
EcsCsfb=1 CXC4011034 1 (ENABLED) 0 (DEACTIVATED) 0 (INOPERABLE)
GsmSessionContinuity=1 CXC4010618 1 (ENABLED) 0 (DEACTIVATED) 0 (INOPERABLE) GERAN Session continuity, coverage triggered
SharedNetworkSupport=1 CXC4010960 0 (DISABLED) 0 (DEACTIVATED) 0 (INOPERABLE)
TimeAndPhaseSynchWithGPS=1 CXC4010917 0 (DISABLED) 0 (DEACTIVATED) 0 (INOPERABLE)
TmaSupport=1 CXC4010621 1 (ENABLED) 0 (DEACTIVATED) 0 (INOPERABLE) TMA Support
UePosCellId=1 CXC4010841 1 (ENABLED) 0 (DEACTIVATED) 0 (INOPERABLE)
Ul16Qam=1 CXC4010611 1 (ENABLED) 1 (ACTIVATED) 1 (OPERABLE) 16-QAM UL
VswrSupervision=1 CXC4010799 1 (ENABLED) 0 (DEACTIVATED) 0 (INOPERABLE) VSWR
WcdmaSessionContinuity=1 CXC4010616 1 (ENABLED) 0 (DEACTIVATED) 0 (INOPERABLE) WCDMA Session continuity, coverage triggered
===============================================================================================================
===============================================================================================================
Capacity keyId licenseState licenseCapacity capacityUnit hardLimit percentileConf
===============================================================================================================
ChannelBandwidth=10MHz CXC4010718 1 (ENABLED) 1 Nr of 10000kHz licenses
ChannelBandwidth=15MHz CXC4010719 1 (ENABLED) 1 Nr of 15000kHz licenses
ChannelBandwidth=1p4Mhz CXC4010721 0 (DISABLED) 0 Nr of 1400kHz licenses
ChannelBandwidth=20MHz CXC4010720 1 (ENABLED) 1 Nr of 20000kHz licenses
ChannelBandwidth=3MHz CXC4010722 0 (DISABLED) 0 Nr of 3000kHz licenses
ChannelBandwidth=5MHz CXC4010627 1 (ENABLED) 1 Nr of 5000kHz licenses
ConnectedUsers=1 CXC4010608 1 (ENABLED) 500 Nr of Connected Users 200 90
DlBasebandCapacity=1 CXC4010623 1 (ENABLED) 173 Mbit/s 65535 90
DlPrbCapacity=1 CXC4011039 1 (ENABLED) 65535 Nr of PRBs 65535 90
OutputPower=40Watt CXC4010625 1 (ENABLED) 6 Nr of 40 Watt Licenses
OutputPower=60Watt CXC4010626 1 (ENABLED) 6 Nr of 60 Watt Licenses
UlBasebandCapacity=1 CXC4010624 1 (ENABLED) 56 Mbit/s 65535 90
UlPrbCapacity=1 CXC4011040 1 (ENABLED) 65535 Nr of PRBs 65535 90
================================================================================================================
Check license State
Use for License Status Check
ENB02> get sync
110310-13:28:36 10.0.0.163 8.0r ERBS_NODE_MODEL_B_1_30_COMPLETE stopfile=/tmp/2388
=================================================================================================================
39 SystemFunctions=1,Licensing=1,OptionalFeatures=1,TimeAndPhaseSynchWithGPS=1
=================================================================================================================
TimeAndPhaseSynchWithGPSId 1
featureStateTimeAndPhaseSynchWithGPS 0 (DEACTIVATED)
keyIdTimeAndPhaseSynchWithGPS CXC4010917
licenseStateTimeAndPhaseSynchWithGPS 0 (DISABLED)
serviceStateTimeAndPhaseSynchWithGPS 0 (INOPERABLE)
=================================================================================================================
60 TransportNetwork=1,Synchronization=1
=================================================================================================================
SynchronizationId 1
degradationIsFault 0 (DEGR_NOT_FAULT)
nodeSystemClock 2 (LOCKED_MODE)
syncRefActivity i[8] = 1 2 1 1 1 1 1 1
syncRefPriority i[8] = 1 2 0 0 0 0 0 0
syncRefStatus i[8] = 0 3 0 0 0 0 0 0
syncReference [8] =
>>> syncReference = Equipment=1,Subrack=1,Slot=1,PlugInUnit=1,TimingUnit=1,TuSyncRef=GPS
>>> syncReference = IpSystem=1,IpAccessHostEt=1,IpSyncRef=1
>>> syncReference =
>>> syncReference =
>>> syncReference =
>>> syncReference =
>>> syncReference =
>>> syncReference =
userLabel
=================================================================================================================
114 Equipment=1,Subrack=1,Slot=1,PlugInUnit=1,TimingUnit=1,TuSyncRef=GPS
=================================================================================================================
TuSyncRefId GPS
administrativeState 1 (UNLOCKED)
availabilityStatus 2 (FAILED)
operationalState 0 (DISABLED)
reservedBy [1] =
>>> reservedBy = TransportNetwork=1,Synchronization=1
userLabel
=================================================================================================================
960 IpSystem=1,IpAccessHostEt=1,IpSyncRef=1
=================================================================================================================
IpSyncRefId 1
administrativeState 1 (UNLOCKED)
availabilityStatus 0 (NO_STATUS)
cachedIpAddress
ntpServerIpAddress 172.30.108.217
operationalState 1 (ENABLED)
reservedBy [1] =
>>> reservedBy = TransportNetwork=1,Synchronization=1
syncStatus 2 (OK)
userLabel
=================================================================================================================
Total: 4 MOs
값 상태
0 UNKNOWN_MODE
1 STARTUP_MODE
2 LOCKED_MODE
3 HOLD_OVER_MODE
4 FREE_RUNNING_MODE
5 FAILED_MODE
6 LOSS_OF_TRACKING_MODE
7 NOT_APPLICABLE
Check Clock status
Set Priority
값 상태
0 FAILED
1 DEGRADED
2 LOSS_OF_TRACKING
3 OK
4 REF_PATH_FAILED_A
5 REF_PATH_FAILED_B
6 NOT_RELIABLE
7 LOW_QUALITY
3 Normal Lock status
ACTIVE : 2, INACTIVE : 1
값 상태
0 NO_STATUS
1 IN_TEST
2 FAILED
4 POWER_OFF
8 OFF_LINE
16 OFF_DUTY
64 DEGRADED
128 NOT_INSTALLED
256 LOG_FULL
544 DEPENDENCY_LOCKED
1056 DEPENDENCY_FAILED
2080 DEPENDENCY_SHUTTINGDOWN
Free Running→ Loss of tracking
LOCK → Hold over →
No impact on calls Cell operation stat disable
Check Sync data
0 UNKNOWN_MODE
1 STARTUP_MODE
The system clock is starting up.
2 LOCKED_MODE
The system clock signal on the Timing Unit is locked: a synchronization
reference is used to generate the system clock, the clock accuracy is 50 ppb
or better.
3 HOLD_OVER_MODE
The system clock signal on the Timing Unit has holdover quality: no
synchronization reference is used to generate the system clock, the clock
accuracy is 50 ppb or better.
4 FREE_RUNNING_MODE
The system clock signal on the Timing Unit is free-running: no
synchronization reference is used to generate the system clock, the clock
accuracy is 4.6 ppm or better.
5 FAILED_MODE
The system clock signal on the Timing Unit is failed: there is fault in
generating the system clock, no guarantee of clock accuracy level.
6 LOSS_OF_TRACKING_MODE
The frequency of the system clock is at its upper or lower limit.
7 NOT_APPLICABLE
The system clock signal on Timing Unit is not applicable: the TUB or the CBU
is not present.
0 FAILED
Synchronization reference cannot perform its required tasks.
1 DEGRADED
Capability of the synchronization reference to perform its required tasks is
degraded, for example, because of high bit error rate. This value is applicable
only for synchronization references that carry traffic, that is, for ET physical
path terminations.
2 LOSS_OF_TRACKING
The algorithm for system clock regulation cannot follow the synchronization
reference signal either because of the poor quality of the signal or because of
a HW fault.
3 OK
Synchronization reference is capable of performing its required tasks.
4 REF_PATH_FAILED_A
Synchronization reference cannot be distributed on plane A.
5 REF_PATH_FAILED_B
Synchronization reference cannot be distributed on plane B.
6 NOT_RELIABLE
No NTP packets are received from the server. This value is only used for IP
synchronization references.
7 LOW_QUALITY
The time stamp packets received from the NTP server are not reliable and the
synchronization algorithm cannot lock to IP reference. This value is only used
for IP synchronization references.
0 NO_STATUS
No other availability status for this resource is currently present.
1 IN_TEST
The resource is undergoing a test procedure. Tests that do not exclude additional users can be present in any operational sta te or administrative state.
2 FAILED
The resource has an internal fault that prevents it from operating. The operational state is disabled.
4 POWER_OFF
The resource requires power to be applied and is not powered on. The operational state is disabled.
8 OFF_LINE
The resource requires a routine operation to be performed to place it online and make it available for use. The operation may be manual, automatic, or both. The
operational state is disabled or enabled.
16 OFF_DUTY
The resource has been made inactive by some internal control process in accordance with a predetermined time schedule. Under normal conditions the control process
can be expected to reactivate the resource at some scheduled time, and it is therefore considered to be optional. The operational state is enabled or disabled.
64 DEGRADED
The service available from the resource is degraded in some respect, such as in speed or operating capacity. However, the res ource remains available for service, either
because some services are satisfactory or because degraded service is preferable to no service at all. The operational state is enabled.
128 NOT_INSTALLED
The resource represented by the managed object is not present, or is incomplete. For example, a plug-in unit is missing, a cable is disconnected, or a software module is
not loaded. The operational state is disabled.
256 LOG_FULL
This indicates a log full condition. Currently not used.
544 DEPENDENCY_LOCKED
The administrative state of a resource that this resource depends on is locked or the availability status of the other resour ce is dependency locked. The operational state is
disabled.
1056 DEPENDENCY_FAILED
The availability status of a resource that this resource depends on is failed or dependency failed. The operational state is disabled.
2080 DEPENDENCY_SHUTTINGDOWN
The administrative state of a resource that this resource depends on is shutting down or the availability status of the other resource is dependency shutting down. The
operational state is disabled.
ENB02> get . ntp
110323-19:34:48 169.254.1.10 8.0r ERBS_NODE_MODEL_B_1_40 stopfile=/tmp/884
=============================================================================================
MO Attribute Value
=============================================================================================
ManagedElementData=1 ntpBurstFlagPrimary true
ManagedElementData=1 ntpBurstFlagSecondary false
ManagedElementData=1 ntpBurstFlagThird false
ManagedElementData=1 ntpMaxPollPrimary 1024
ManagedElementData=1 ntpMaxPollSecondary 1024
ManagedElementData=1 ntpMaxPollThird 1024
ManagedElementData=1 ntpMinPollPrimary 16
ManagedElementData=1 ntpMinPollSecondary 64
ManagedElementData=1 ntpMinPollThird 64
ManagedElementData=1 ntpServerAddressPrimary 10.0.0.19
ManagedElementData=1 ntpServerAddressSecondary 0.0.0.0
ManagedElementData=1 ntpServerAddressThird 0.0.0.0
ManagedElementData=1 ntpServiceActivePrimary true
ManagedElementData=1 ntpServiceActiveSecondary false
ManagedElementData=1 ntpServiceActiveThird false
IpAccessHostEt=1 ntpDscp 46
IpAccessHostEt=1 ntpServerMode 0 (DISABLED)
IpAccessHostEt=1,IpSyncRef=1 ntpServerIpAddress 172.30.108.217
EUtranCellFDD=21,UeMeasControl=1 measurementPriority 0 (ANR_PRIO)
EUtranCellFDD=21,UeMeasControl=1,ReportConfigEUtraIntraFreqPm=1 reportAmountPm 0
EUtranCellFDD=22,UeMeasControl=1 measurementPriority 0 (ANR_PRIO)
EUtranCellFDD=23,UeMeasControl=1 measurementPriority 1 (PM_PRIO)
EUtranCellFDD=23,UeMeasControl=1,ReportConfigEUtraIntraFreqPm=1 reportAmountPm 0
==============================================================================================
Total: 8 MOs
Check NTP (Synchronization Server)
Have StatisticsData
based on the server
Sync clock based on
the server
ENB04> get 1
110323-16:49:20 10.0.0.165 8.0r ERBS_NODE_MODEL_B_1_40 stopfile=/tmp/1000
============================================================================
1 ManagedElementData=1
============================================================================
ManagedElementDataId 1
autoConfigurationAllowed true
autoConfigurationStatus 0 (IDLE)
daylightSavingTime false
docLibSystemDefined
docLibUserDefined
documentServerAddress
hdVolumeCFreespace 658620416
hdVolumeCSize 1203199488
logonServerAddress
minimumHdVolumeCFreespace 200
nodeLocalTimeZone GMT
nodeUTCTime 1300866547000
nodeUniqueID
ntpBurstFlagPrimary true
ntpBurstFlagSecondary false
ntpBurstFlagThird false
ntpMaxPollPrimary 1024
ntpMaxPollSecondary 1024
ntpMaxPollThird 1024
ntpMinPollPrimary 16
ntpMinPollSecondary 64
ntpMinPollThird 64
ntpServerAddressPrimary 10.0.0.19
ntpServerAddressSecondary 0.0.0.0
ntpServerAddressThird 0.0.0.0
ntpServiceActivePrimary true
ntpServiceActiveSecondary false
ntpServiceActiveThird false
piuGroupEscalationType 4 (WARM_AT_PIU_RESTART)
swServerUrlList
===========================================================================
Total: 1 MOs
ENB04> readclock
110323-16:49:25 10.0.0.165 8.0r ERBS_NODE_MODEL_B_1_40 stopfile=/tmp/1000
$ readclock
Date: 2011-03-23 UTC Time: 07:49:12. Wednesday
Check time
Laptop time (2011.03.22 16:49:25)
Check time Data
eNB time (2011.03.23 07:49:12)
JST, KST Standard
time
ENB02> ntpconfig info
110323-18:23:31 169.254.1.10 8.0r ERBS_NODE_MODEL_B_1_40 stopfile=/tmp/508
$ ntpconfig info
Primary server: 10.0.0.19
No secondary server found
No tertiary server found
NTP synchronized 2011-03-23 08:48:59
NTP changed server 2011-03-23 08:32:11 10.0.0.19
NTP clock stepped 2011-03-23 08:31:51 2011-03-23 08:31:51.127->2011-03-23 08:31:51.129 (src 10.0.0.19
$
ENB02> ue print -admitted
110329-17:03:42 10.0.0.164 8.0r ERBS_NODE_MODEL_B_1_40_COMPLETE stopfile=/tmp/3224
$ ue print -admitted
CellId #UE:s #Bearers
31 2 2
32 2 2
33 1 1
Check how many calls were made
By default, when there is a call in UE 1,
Bearers display 1 as well.
Command to check how many calls are in
operation
ENB03> ue print -ue -allcell
110329-17:02:46 10.0.0.164 8.0r ERBS_NODE_MODEL_B_1_40_COMPLETE stopfile=/tmp/3224
$ ue print -ue -allcell
CellId RacUeRef BbUeRef {traceRef,interfaces,traceDepth,ipAddress} TypeOfActiveTrace SetByColi CTSess
31 20 520100256 X CRUT false 43711
31 23 520100416 X CRUT false 43714
32 17 536877568 X CRUT false 21863
32 19 536877728 X CRUT false 21865
33 169 553654880 X CRUT false 170
$ /home/Administrator/moshell/commonjars/connect: connection timed out
$
ENB02> appsh oper
110329-16:58:33 10.0.0.164 8.0r ERBS_NODE_MODEL_B_1_40_COMPLETE stopfile=/tmp/3224
Please enter Node Password:
$ appsh oper
egr_sid: ipIf | host | ipDA | dstPort | status
None found
0 UDP sessions in operational
egr_sid: laid | ipDA | teid | status
18 : 0 | 4.3.0.148 | 2487747802 | ok
21 : 0 | 4.2.0.150 | 3235900547 | ok
22 : 0 | 4.2.0.150 | 3620931837 | ok
23 : 0 | 4.2.0.150 | 988112966 | ok
24 : 0 | 4.2.0.150 | 2032833662 | ok
5 GTP sessions in operational
$
ENB02> appsh data 6
110318-20:05:42 10.0.0.163 8.0s ERBS_NODE_MODEL_B_1_40_COMPLETE stopfile=/tmp/5752
$ appsh data 6
appsh data <{udp|gtp}> <sid>
ENB02> appsh data gtp 21
110318-20:06:15 10.0.0.163 8.0s ERBS_NODE_MODEL_B_1_40_COMPLETE stopfile=/tmp/5752
$ appsh data gtp 4
ipInterfaceIndex = 0
hostIndex = 1
ipInterfaceIndex_old = 7
hostIndex_old = 31
remoteIpAddress = 4.2.0.150
receiveTEID = 1671200888
dscp = 20
clientInternalSwitchAddress = 02:00:01:03:00:03
serverInternalSwitchAddress = 02:00:01:02:00:03
internalVLANID = 10
sessionId = 4
ENB02> appsh data gtp 22
110318-20:06:47 10.0.0.163 8.0s ERBS_NODE_MODEL_B_1_40_COMPLETE stopfile=/tmp/5752
$ appsh data gtp 5
ipInterfaceIndex = 0
hostIndex = 1
ipInterfaceIndex_old = 7
hostIndex_old = 31
remoteIpAddress = 4.2.0.150
receiveTEID = 615576315
dscp = 46
clientInternalSwitchAddress = 02:00:01:03:00:03
serverInternalSwitchAddress = 02:00:01:02:00:03
internalVLANID = 10
sessionId = 5
How to check bearer information
Check TEID in S1 side to distinguish default /
dedicated bearer
ENB02> get . term
110323-11:00:58 10.0.0.163 8.0r ERBS_NODE_MODEL_B_1_40 stopfile=/tmp/3220
=================================================================================================================
MO Attribute Value
=================================================================================================================
Subrack=1,Slot=1,PlugInUnit=1,ExchangeTerminalIp=1 ExchangeTerminalIpId 1
TermPointToMme=LGERMME02 TermPointToMmeId LGERMME02
EUtraNetwork=1,ExternalENodeBFunction=4506-3,TermPointToENB=4506-3 TermPointToENBId 4506-3
EUtraNetwork=1,ExternalENodeBFunction=4506-4,TermPointToENB=4506-4 TermPointToENBId 4506-4
TermPointToMme=Samsung2 TermPointToMmeId Samsung2
TermPointToMme=LGERMME01 TermPointToMmeId LGERMME01
TermPointToMme=Samsung1 TermPointToMmeId Samsung1
=================================================================================================================
Total: 7 MOs
ENB02> get . relation
110323-11:01:07 10.0.0.163 8.0r ERBS_NODE_MODEL_B_1_40 stopfile=/tmp/3220
=================================================================================================================
MO Attribute Value
=================================================================================================================
EUtranCellFDD=22,EUtranFreqRelation=3 EUtranFreqRelationId 3
=================================================================================================================
Total: 1 Mos
ENB02> get . external
110323-11:00:53 10.0.0.163 8.0r ERBS_NODE_MODEL_B_1_40 stopfile=/tmp/3220
=================================================================================================================
MO Attribute Value
=================================================================================================================
HwUnit=SCU,AlarmPort=14 activeExternalAlarm false
HwUnit=SCU,AlarmPort=7 activeExternalAlarm false
HwUnit=SCU,AlarmPort=11 activeExternalAlarm false
EUtraNetwork=1,ExternalENodeBFunction=4506-3 ExternalENodeBFunctionId 4506-3
EUtraNetwork=1,ExternalENodeBFunction=4506-3,ExternalEUtranCellFDD=4506-3-31 ExternalEUtranCellFDDId 4506-3-31
EUtraNetwork=1,ExternalENodeBFunction=4506-3,ExternalEUtranCellFDD=4506-3-32 ExternalEUtranCellFDDId 4506-3-32
EUtraNetwork=1,ExternalENodeBFunction=4506-3,ExternalEUtranCellFDD=4506-3-33 ExternalEUtranCellFDDId 4506-3-33
EUtraNetwork=1,ExternalENodeBFunction=4506-4 ExternalENodeBFunctionId 4506-4
EUtraNetwork=1,ExternalENodeBFunction=4506-4,ExternalEUtranCellFDD=4506-4-41 ExternalEUtranCellFDDId 4506-4-41
EUtraNetwork=1,ExternalENodeBFunction=4506-4,ExternalEUtranCellFDD=4506-4-42 ExternalEUtranCellFDDId 4506-4-42
EUtraNetwork=1,ExternalENodeBFunction=4506-4,ExternalEUtranCellFDD=4506-4-43 ExternalEUtranCellFDDId 4506-4-43
=================================================================================================================
Total: 24 MOs
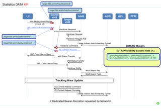
Handover
Inter eNB connection information for X2
Handover
Inter cell information for X2 Handover
eNB information for Handover
ENB02> get . ipaddress
110322-22:15:54 10.0.0.163 8.0r ERBS_NODE_MODEL_B_1_40 stopfile=/tmp/4500
==========================================================================================
MO Attribute Value
==========================================================================================
Security=1 aAServerIPAddressList s[0] =
Subrack=1,Slot=1,PlugInUnit=1,ExchangeTerminalIp=1,GigaBitEthernet=1,IpInterface=1 ownIpAddressActive 0.0.0.0
Subrack=1,Slot=1,PlugInUnit=1,ExchangeTerminalIp=1,GigaBitEthernet=1,IpInterface=1 ownIpAddressPassive 0.0.0.0
Subrack=1,Slot=1,PlugInUnit=1,ExchangeTerminalIp=1,GigaBitEthernet=1,IpInterface=2 ownIpAddressActive 10.0.0.163
Subrack=1,Slot=1,PlugInUnit=1,ExchangeTerminalIp=1,GigaBitEthernet=1,IpInterface=2 ownIpAddressPassive 0.0.0.0
UpgradePackage=R20HN ftpServerIpAddress 192.168.10.10
UpgradePackage=InitialUP ftpServerIpAddress FTP_ServerIP_Address
UpgradePackage=CXP102051/10_R9BE/2 ftpServerIpAddress 10.0.0.36
UpgradePackage=R9AS ftpServerIpAddress 169.254.1.11
UpgradePackage=R7AK ftpServerIpAddress 169.254.1.11
Ip=1 nodeIpAddress 10.0.0.163
Ip=1,EthernetLink=1 ipAddress 169.254.1.10
Ip=1,IpHostLink=1 ipAddress 10.0.0.163
IpAccessHostEt=1 ipAddress 4.2.0.18
IpAccessHostEt=1,IpSyncRef=1 cachedIpAddress
IpAccessHostEt=1,IpSyncRef=1 ntpServerIpAddress 172.30.108.217
TermPointToMme=LGERMME02 ipAddress1 4.2.0.140
TermPointToMme=LGERMME02 ipAddress2 0.0.0.0
TermPointToMme=LGERMME02 usedIpAddress 0.0.0.0
EUtraNetwork=1,ExternalENodeBFunction=4506-3,TermPointToENB=4506-3 ipAddress 4.2.0.34
EUtraNetwork=1,ExternalENodeBFunction=4506-3,TermPointToENB=4506-3 usedIpAddress 0.0.0.0
EUtraNetwork=1,ExternalENodeBFunction=4506-4,TermPointToENB=4506-4 ipAddress 4.2.0.50
EUtraNetwork=1,ExternalENodeBFunction=4506-4,TermPointToENB=4506-4 usedIpAddress 0.0.0.0
TermPointToMme=Samsung2 ipAddress1 4.3.0.140
TermPointToMme=Samsung2 ipAddress2 0.0.0.0
TermPointToMme=Samsung2 usedIpAddress 0.0.0.0
TermPointToMme=LGERMME01 ipAddress1 4.2.0.132
TermPointToMme=LGERMME01 ipAddress2 0.0.0.0
TermPointToMme=LGERMME01 usedIpAddress 0.0.0.0
TermPointToMme=Samsung1 ipAddress1 4.3.0.132
TermPointToMme=Samsung1 ipAddress2 0.0.0.0
TermPointToMme=Samsung1 usedIpAddress 4.3.0.132
===========================================================================================
Total: 19 Mos
10.0.0.164> get . vid
110330-18:00:18 10.0.0.164 8.0r ERBS_NODE_MODEL_A_9_53_COMPLETE stopfile=/tmp/6012
===========================================================================================
MO Attribute Value
===========================================================================================
Subrack=1,Slot=1,PlugInUnit=1,ExchangeTerminalIp=1,GigaBitEthernet=1,IpInterface=1 vid 900
===========================================================================================
Total: 1 MOs
Check IP Address, v-LAN id
Check station IP address
Check MME IP address
Check O&M IP address
Checklist in case of failure
ENB03> cabr
110329-15:05:39 10.0.0.163 8.0r ERBS_NODE_MODEL_A_9_53_COMPLETE stopfile=/tmp/3652
====================================================================================================
Pos Date and Time Domain OS Process Errorcode Cause (PMD ID)
====================================================================================================
0001 00-00-00 00:00:00 Processor BASIC 0x00000003 Error log was cleared at last restart. Power on restart
0001 11-03-28 01:26:04 Processor BASIC Cs_boardManager_proc 0xB0AD0002 Board manager restart. Restart ordered by system manager
0001 11-03-28 01:26:12 Processor BASIC bmLoaderClientHelper 0xB0AD0001 Board manager restart. Mismatch of files in flash, goto backup
0001 11-03-28 01:26:48 Processor BACKUP bmLoaderClientHelper 0xB0AD0001 Board manager restart. Reset after backupmode
0001 11-03-28 01:27:40 Processor BASIC Cs_boardManager_proc 0xB0AD0006 Board manager restart. Restart ordered by system manager
---------------------------------------------------------------------------------------------------------------
ENB02> caba
110329-15:05:51 10.0.0.163 8.0r ERBS_NODE_MODEL_A_9_53_COMPLETE stopfile=/tmp/3652
=====================================================================================================
Pos Date and Time Domain OS Process Errorcode Cause (PMD ID)
=====================================================================================================
0001 00-00-00 00:00:00 Processor BASIC 0x00000003 Error log was cleared at last restart. Power on restart
---------------------------------------------------------------------------------------------------------------
$
Check VSWR
ENB01> cabx
============================================================================================================
====================
SMN APN PORT BOARD GREEN YELLOW RED PRODUCT NR REV DATE SERIAL NR
============================================================================================================
====================
0 1 BXP_0_1 RUS01B5 steady 16hz off KRC11864/2 R1C 20100923 C823763459
0 1 BXP_3_1 RUS01B5 steady 16hz off KRC11864/2 R1C 20101103 C823863797
--------------------------------------------------------------------------------------------------------------------------------
ENB01> lhsh BXP_4_1 fui get vswr
110110-18:33:56 10.0.0.162 8.0n ERBS_NODE_MODEL_A_9_53_COMPLETE stopfile=/tmp/5096
$ lhsh BXP_3_1 fui get vswr
vswr: 28.5[dB]
ENB01> cabx
===============================================================================================
SMN APN PORT BOARD GREEN YELLOW RED PRODUCT NR REV DATE SERIAL NR
===============================================================================================
0 1 BXP_0_1 RUS01B5 steady 16hz off KRC11864/2 R1C 20100923 C823763459
0 1 BXP_3_1 RUS01B5 steady 16hz off KRC11864/2 R1C 20101103 C823863797
--------------------------------------------------------------------------------------------------------------------------------
ENB01> lhsh BXP_3_1 fui get vswr
110110-18:33:56 10.0.0.162 8.0n ERBS_NODE_MODEL_A_9_53_COMPLETE stopfile=/tmp/5096
$ lhsh BXP_3_1 fui get vswr
vswr: 28.5[dB]
ntpServerIpAddress 172.30.108.217
Check O&M IP address
Check current output
ENB02> cabx
110323-20:16:29 169.254.1.10 8.0r ERBS_NODE_MODEL_B_1_40 stopfile=/tmp/2260
==============================================================================================
SMN APN PORT BOARD GREEN YELLOW RED PRODUCT NR REV DATE SERIAL NR
=============================================================================================
0 1 BXP_2_1 RUS01B5 steady off off KRC11864/2 R1C 20101103 C823863785
0 1 BXP_5_1 RUS01B5 steady off off KRC11864/2 R1C 20100913 C823738900
--------------------------------------------------------------------------------------------------------------------------------
ENB02> lhsh BXP_2_1 warpA read DL_PM_PA0_C0
110323-20:17:07 169.254.1.10 8.0r ERBS_NODE_MODEL_B_1_40 stopfile=/tmp/2260
$ lhsh BXP_2_1 warpA read DL_PM_PA0_C0
Value 0x002DE4FF (3007743) read from address 0x00000B8F.
$
ENB02> lhsh BXP_2_1 warpA read DL_PM_PA0_C1
110323-20:17:31 169.254.1.10 8.0r ERBS_NODE_MODEL_B_1_40 stopfile=/tmp/2260
$ lhsh BXP_2_1 warpA read DL_PM_PA0_C1
Value 0x003BB172 (3912050) read from address 0x00000B90.
$
ENB02> lhsh BXP_2_1 warpA read DL_PM_PA0_C2
110323-20:17:38 169.254.1.10 8.0r ERBS_NODE_MODEL_B_1_40 stopfile=/tmp/2260
$ lhsh BXP_2_1 warpA read DL_PM_PA0_C2
Value 0x003888B1 (3705009) read from address 0x00000B91.
$
ENB02> lhsh BXP_2_1 warpA read DL_PM_PA0_C3
110323-20:17:44 169.254.1.10 8.0r ERBS_NODE_MODEL_B_1_40 stopfile=/tmp/2260
$ lhsh BXP_2_1 warpA read DL_PM_PA0_C3
Value 0x002E0F80 (3018624) read from address 0x00000B92.
If there is a value here, you
can see there is TX output.
Provide accurate output value
a. p_c0 = p_reg_c0*(2^14)/(15*81920) = p_reg_c0 * 16384 / 1228800
b. p_c1 = p_reg_c1*(2^14)/(15*81920) = p_reg_c1 * 16384 / 1228800
c. p_c2 = p_reg_c2*(2^14)/(15*81920) = p_reg_c2 * 16384 / 1228800
d. p_c3 = p_reg_c3*(2^14)/(15*81920) = p_reg_c3 * 16384 / 1228800
Total = p_c0 + p_c1 + p_c2 + p_c3
(Total / 2914^2) * 60 W
Check output target
How to change station output
ENB03> get . power
ENB03> set EUtranCellFDD=43 partOfRadioPower 20 ( Command that modify from 60% of 43.7dBm to 20%.
ENB03> st cell
ENB03> bl cell
ENB03> deb cell
ENB04> get . power
110323-15:17:48 10.0.0.165 8.0r ERBS_NODE_MODEL_B_1_40 stopfile=/tmp/1800
============================================================================================
MO Attribute Value
============================================================================================
Licensing=1,CapacityLicenses=1,CapacityOutputPower=60Watt CapacityOutputPowerId 60Watt
Licensing=1,CapacityLicenses=1,CapacityOutputPower=60Watt capacityUnitOutputPower Number of 60 Watt Licenses
Licensing=1,CapacityLicenses=1,CapacityOutputPower=60Watt keyIdOutputPower CXC4010626
Licensing=1,CapacityLicenses=1,CapacityOutputPower=60Watt licenseCapacityOutputPower 6
Licensing=1,CapacityLicenses=1,CapacityOutputPower=60Watt licenseStateOutputPower 1 (ENABLED)
HwUnit=SAU powerDistrFaultIndicator 1 (NOT_AVAILABLE)
Subrack=1 maxPowerDissipation -1
Subrack=1 powerMeasurements Struct{5}
>>> 1.currentLeft = -1
>>> 2.currentRight = -1
>>> 3.distributedPower = 0
>>> 4.voltageLeft = -1
>>> 5.voltageRight = -1
HwUnit=PDU-1 powerDistrFaultIndicator 1 (NOT_AVAILABLE)
HwUnit=SCU powerDistrFaultIndicator 1 (NOT_AVAILABLE)
SubrackProdType=ROJ999999_* maxPowerDissipation 0
HwUnit=PDU-2 powerDistrFaultIndicator 1 (NOT_AVAILABLE)
EUtranCellFDD=43 maximumTransmissionPower 437
EUtranCellFDD=43 partOfRadioPower 60
EUtranCellFDD=43 partOfSectorPower 60
SectorEquipmentFunction=S2 confOutputPower 40
SectorEquipmentFunction=S2 sectorPower 0
PowerSupply=1 PowerSupplyId 1
PowerDistribution=1 PowerDistributionId 1
=============================================================================================
Total: 16 MOs
Use when you check
output value
ENB04> pr security
110321-23:23:42 169.254.1.10 8.0r ERBS_NODE_MODEL_B_1_40 stopfile=/tmp/5744
===================================================================================
Proxy MO
===================================================================================
57 SystemFunctions=1,Security=1
962 ENodeBFunction=1,SecurityHandling=1
===================================================================================
Total: 2 MOs
ENB04> get 962
110321-23:23:55 169.254.1.10 8.0r ERBS_NODE_MODEL_B_1_40 stopfile=/tmp/5744
============================================================================================
962 ENodeBFunction=1,SecurityHandling=1
===========================================================================================
SecurityHandlingId 1
cipheringAlgorithms 14 (EEA0)
countWrapSupervisionActive true
integrityProtectionAlgorithms 8 (EIA2)
rbIdSupervisionActive false
============================================================================================
Total: 1 MOs
ENB04>
Check Security
Check whether Security should be used during handset
connection to RRC.
Enter get 962 (value confirmed in the above) to check detailed
information.
True: Use Security during RRC connection.
False: Do not use security during RRC connection.
ENB04> parsemom moshell/jarxml/
ERBS_NODE_MODEL_A_9_2.xml.cache.gz* ERBS_NODE_MODEL_B_1_30_COMPLETE.xml.gz* jacoms.jar*
ERBS_NODE_MODEL_A_9_2.xml.gz* ERBS_NODE_MODEL_B_1_40.xml.cache.gz jacorb.jar*
ERBS_NODE_MODEL_A_9_53.xml.cache.gz* ERBS_NODE_MODEL_B_1_40.xml.gz lmids.txt
ERBS_NODE_MODEL_A_9_53.xml.gz* ERBS_NODE_MODEL_B_1_40_COMPLETE.xml.cache.gz* lmids.txt.old2.gz*
ERBS_NODE_MODEL_A_9_53_COMPLETE.xml.cache.gz ERBS_NODE_MODEL_B_1_40_COMPLETE.xml.gz* moshellrc*
ERBS_NODE_MODEL_A_9_53_COMPLETE.xml.gz* MGW_R2.xml.cache.gz moshellrc.bak*
ERBS_NODE_MODEL_B_1_30.xml.cache.gz MGW_R2.xml.gz* updata.txt*
ERBS_NODE_MODEL_B_1_30.xml.gz cppdata.txt uptomom.txt
ERBS_NODE_MODEL_B_1_30_COMPLETE.xml.cache.gz* event/
ENB04> parsemom moshell/jarxml/ERBS_NODE_MODEL_B_1_40_COMPLETE.xml.gz
Parsing MOM: moshell/jarxml/ERBS_NODE_MODEL_B_1_40_COMPLETE.xml.gz .................................Done.
Caching MOM to: moshell/jarxml/ERBS_NODE_MODEL_B_1_40_COMPLETE.xml.cache .....Done.
Compressing to: moshell/jarxml/ERBS_NODE_MODEL_B_1_40_COMPLETE.xml.cache.gz ...Done.
Using paramfile /home/Administrator/moshell/commonjars/pm/PARAM_ERBS_B_1_0.txt
Parsing file /home/Administrator/moshell/commonjars/pm/PARAM_ERBS_B_1_0.txt ............................................................................Done.
ENB04> get systemc
110323-20:59:05 169.254.1.10 8.0r ERBS_NODE_MODEL_B_1_40_COMPLETE stopfile=/tmp/356
=================================================================================================
964 ENodeBFunction=1,SystemConstants=1
=================================================================================================
SystemConstantsId 1
systConstants 38:0,125:3,204:100,213:200,242:1,70:90,73:86,195:10,27:-20,256:0,258:0,229:19600
=================================================================================================
1036 SupportSystemConfiguration=1
==================================================================================================
SupportSystemConfigurationId 1
==================================================================================================
Total: 2 MOs
ENB04>
Check System constant ※ don’t open to customer
1. Put Complete mom file in C:cygwinhomeAdministratormoshelljarxml.
2. Enter command ( parsemom moshell/jarxml/ ) and select tab key to display Complete mom in the folder.
3. Drag and paste, then select Enter.
4. Able to check system constant status at the time of entering get systemc.
Complete mom is changed at the time of version upgrade,
and it needs constant upgrade.
SISO/SIMO:
Set system constant value as 125:1
Set Tx Ant number as 1
EUtranCellFDD=21 noOfTxAntennas 1
EUtranCellFDD=21 noOfRxAntennas 1
Transmit Diversity
Set system constant value as 125:2
Set Tx Ant number as 2
EUtranCellFDD=21 noOfTxAntennas 2
EUtranCellFDD=21 noOfRxAntennas 2
Configure Licensing=1,OptionalFeatures=1,DualAntDlPerfPkg=1 featureStateDualAntDlPerfPkg 1 (ACTIVATED) //DualAntDlPerfPkg License Enable
SM
Set system constant value as 125:3 // Operate as Transmit Diversity or SM(Large CDD), according to channel environment
Set Tx Ant number as 2
EUtranCellFDD=21 noOfTxAntennas 2
EUtranCellFDD=21 noOfRxAntennas 2
Configure Licensing=1,OptionalFeatures=1,DualAntDlPerfPkg=1 featureStateDualAntDlPerfPkg 1 (ACTIVATED) //DualAntDlPerfPkg License Enable
TM(Transmission mode) check and set ANT
number ENB02> get systemc
110324-11:45:26 10.0.0.163 8.0r ERBS_NODE_MODEL_B_1_40_COMPLETE stopfile=/tmp/620
============================================================================
1102 ENodeBFunction=1,SystemConstants=1
============================================================================
SystemConstantsId 1
systConstants 38:0,125:3,204:100,213:200,242:1,70:90,73:86,195:10,27:-20,256:0,258:0,229:19600
============================================================================
1166 SupportSystemConfiguration=1
============================================================================
SupportSystemConfigurationId 1
============================================================================
Total: 2 Mos
eNB3> get . antenna
110331-16:00:11 169.254.1.10 8.0r ERBS_NODE_MODEL_A_9_53_COMPLETE stopfile=/tmp/2392
==============================================================================
MO Attribute Value
==============================================================================
AntennaUnitGroup=1 AntennaUnitGroupId 1
AntennaUnitGroup=1,AntennaUnit=1 AntennaUnitId 1
AntennaUnitGroup=1,AntennaUnit=1 mechanicalAntennaTilt 0
EUtranCellFDD=31 noOfRxAntennas 2
EUtranCellFDD=31 noOfTxAntennas 2
EUtranCellFDD=31 noOfUsedTxAntennas 2
=============================================================================
Total: 3 MOs
ENB02> get . nooftx
110324-11:46:07 10.0.0.163 8.0r ERBS_NODE_MODEL_B_1_40_COMPLETE stopfile=/tmp/620
=============================================================================
MO Attribute Value
=============================================================================
EUtranCellFDD=21 noOfTxAntennas 1
EUtranCellFDD=22 noOfTxAntennas 1
EUtranCellFDD=23 noOfTxAntennas 1
=============================================================================
Total: 3 MOs
TM (Transmission Mode) : Set transmission
mode.
3: MIMO
2: SIMO
1: SISO
Numbur of TX ANT is currently 1
To check RX ANT number: get . noofrx
ENB04> get systemc
110402-20:51:30 169.254.1.10 8.0r ERBS_NODE_MODEL_B_1_50_COMPLETE stopfile=/tmp/5756
======================================================================================================
746 ENodeBFunction=1,SystemConstants=1
======================================================================================================
SystemConstantsId 1
systConstants
======================================================================================================
776 SupportSystemConfiguration=1
======================================================================================================
SupportSystemConfigurationId 1
======================================================================================================
Total: 2 MOs
ENB04> acl systemc
110402-20:51:36 169.254.1.10 8.0r ERBS_NODE_MODEL_B_1_50_COMPLETE stopfile=/tmp/5756
======================================================================================================
Proxy MO Action Nr of Params
======================================================================================================
746 SystemConstants=1 resetSystConst 1
746 SystemConstants=1 writeSystConst 2
776 SupportSystemConfiguration=1 configureSupportSystem 1
======================================================================================================
ENB04> acc 746 writeSystConst
110402-20:51:42 169.254.1.10 8.0r ERBS_NODE_MODEL_B_1_50_COMPLETE stopfile=/tmp/5756
Call Action writesystconst on following 1 MOs ?
===================================================================================
746 ENodeBFunction=1,SystemConstants=1
===================================================================================
Call action writesystconst on 1 MOs. Are you Sure [y/n] ? y
======================================================================================================
Proxy MO Action Nr of Params
======================================================================================================
746 SystemConstants=1 writeSystConst 2
Parameter 1 of 2, name (string): 125
Parameter 2 of 2, value (string): 3
>>> Return value = null
======================================================================================================
Total: 1 MOs attempted, 1 MOs actioned
TM(Transmission mode)
Check and set ANT
number
ENB04> pr anr
110324-14:14:53 10.0.0.165 8.0r ERBS_NODE_MODEL_B_1_40_COMPLETE stopfile=/tmp/640
===================================================================================
Proxy MO
===================================================================================
29 SystemFunctions=1,Licensing=1,OptionalFeatures=1,Anr=1
973 ENodeBFunction=1,EUtranCellFDD=41,UeMeasControl=1,ReportConfigEUtraBestCell=1,ReportConfigEUtraBestCellAnr=1
978 ENodeBFunction=1,EUtranCellFDD=41,UeMeasControl=1,ReportConfigA5=1,ReportConfigA5Anr=1
996 ENodeBFunction=1,EUtranCellFDD=43,UeMeasControl=1,ReportConfigEUtraBestCell=1,ReportConfigEUtraBestCellAnr=1
1003 ENodeBFunction=1,EUtranCellFDD=43,UeMeasControl=1,ReportConfigA5=1,ReportConfigA5Anr=1
1006 ENodeBFunction=1,AnrFunction=1
1007 ENodeBFunction=1,AnrFunction=1,AnrFunctionGeran=1
1008 ENodeBFunction=1,AnrFunction=1,AnrFunctionUtran=1
1009 ENodeBFunction=1,AnrFunction=1,AnrFunctionEUtran=1
1014 ENodeBFunction=1,EUtranCellFDD=42,UeMeasControl=1,ReportConfigEUtraBestCell=1,ReportConfigEUtraBestCellAnr=1
1022 ENodeBFunction=1,EUtranCellFDD=42,UeMeasControl=1,ReportConfigA5=1,ReportConfigA5Anr=1
===================================================================================
Total: 11 MOs
ENB04> get ENodeBFunction=1,AnrFunction=1,AnrFunctionEUtran=1
110324-14:15:54 10.0.0.165 8.0r ERBS_NODE_MODEL_B_1_40_COMPLETE stopfile=/tmp/640
=================================================================================================================
1009 ENodeBFunction=1,AnrFunction=1,AnrFunctionEUtran=1
=================================================================================================================
AnrFunctionEUtranId 1
anrInterFreqState 0 (DEACTIVATED)
anrIntraFreqState 1 (ACTIVATED)
anrUesEUtraIntraFDecr 10
anrUesEUtraIntraFIncrAnr 20
anrUesEUtraIntraFIncrHo 100
anrUesEUtraIntraFMax 20
anrUesEUtraIntraFMin 1
anrUesThreshInterFDecr 10
anrUesThreshInterFIncrAnr 20
anrUesThreshInterFIncrHo 100
anrUesThreshInterFMax 20
anrUesThreshInterFMin 1
cellAddRsrpThresholdEutran -1440
cellAddRsrqThresholdEutran -1920
hoAllowedEutranPolicy true
x2SetupPolicy true
=================================================================================================================
Total: 1 MOs
ENB04> mom . cellAddRsrpThresholdEutran
110324-14:16:58 10.0.0.165 8.0r ERBS_NODE_MODEL_B_1_40_COMPLETE stopfile=/tmp/640
####################################################################################################################################
MO Class Attribute Type Flags
####################################################################################################################################
AnrFunction cellAddRsrpThresholdEutran long deprecated
------------------------------------------------------------------------------------------------------------------------------------
Deprecated: Since L11B. Replaced by AnrFunctionEUtran::cellAddRsrpThresholdEutran.
Threshold value for reported power for a cell to be automatically added as neighbor.
Takes effects: Immediately.
Unit: 0.1 dBm
Resolution: -
Range: -1440 to 0, Default=-1440
************************************************************************************************************************************
AnrFunctionEUtran cellAddRsrpThresholdEutran long
------------------------------------------------------------------------------------------------------------------------------------
Threshold value for reported power for a cell to be automatically added as neighbor.
Takes effects: Immediately.
Unit: 0.1 dBm
Resolution: -
Range: -1440 to 0, Default=-1440
************************************************************************************************************************************
Configure
ANR
Manage and apply License
ENB03> license server
110326-11:56:09 10.0.0.164 8.0r ERBS_NODE_MODEL_B_1_40_COMPLETE stopfile=/tmp/896
$ license server
License Server : 000101d4
Latest PV : 3
License Key File : Installed, Mon Mar 14 14:19:58 2011
Sequence Number : 1008
Node Identity State : 1
Unique Logical Name : eNB3
Validation Start : Sat Mar 26 13:17:56 2011
Validation Interval : 1 Day
Emergency Status : Deactivated
Emergency State : 2
Emergency Counter : 1
Emergency State Time : Tue Mar 8 09:56:59 2011
Emergency Time Limit : 7 Days
$ /home/Administrator/moshell/commonjars/connect: connection timed out
$
ENB03> get . fingerprint
110330-18:53:37 10.0.0.164 8.0r ERBS_NODE_MODEL_A_9_53_COMPLETE stopfile=/tmp/6012
=========================================================================
MO Attribute Value
=========================================================================
Licensing=1 fingerprint eNB3
=========================================================================
Total: 1 MOs
4.7.1 Problem Description
License keys are required in combination with any given enabled feature in order to allow full access to a feature.
The following Command Line Interface (COLI) command printouts must be taken from DUL if they are not already collected:
- license server (License Server details)
- license client (License Client details)
- License sub –a (Feature status information)
- license lkf (Status of license key file)
- license key (License key information)
All files in the /c/license/ directory must be transferred by FTP, binary mode, from the node.
Save the output in an attachment called “license_files.zip”
169.254.1.10> acc RbsConfiguration=1 setUniqueLogicalName
110307-19:21:26 169.254.1.10 8.0r ERBS_NODE_MODEL_B_1_30_COMPLETE
stopfile=/tmp/2748
Call Action setuniquelogicalname on following 1 MOs ?
================================================
776 ENodeBFunction=1,RbsConfiguration=1
================================================
Call action setuniquelogicalname on 1 MOs. Are you Sure [y/n] ? y
================================================
Proxy MO Action
Nr of Params
================================================
776 RbsConfiguration=1
setUniqueLogicalName 1
Parameter 1 of 1, uniqueLogicalName (string): eNB1
!!! Exception failure: org.omg.CORBA.COMM_FAILURE: vmcid: 0x0 minor
code: 0 completed: Maybe
>>> Return value = null
================================================
Total: 1 MOs attempted, 0 MOs actioned
How to enter Fingerprint
 New Sequence Number
must be bigger than
existing value.
ENB03> acl 6
101224-13:55:39 10.0.0.165 8.0n ERBS_NODE_MODEL_A_9_53_COMPLETE stopfile=/tmp/676
==========================================================================
Proxy MO Action Nr of Params
==========================================================================
6 Licensing=1 setEmergencyState 0
6 Licensing=1 updateLicenseKeyFile 4
==========================================================================
ENB04> acc 6 updateLicenseKeyFile
101224-14:08:46 10.0.0.165 8.0n ERBS_NODE_MODEL_A_9_53_COMPLETE stopfile=/tmp/676
Call Action updatelicensekeyfile on following 1 MOs ?
==========================================================================
6 SystemFunctions=1,Licensing=1
==========================================================================
Call action updatelicensekeyfile on 1 MOs. Are you Sure [y/n] ? y
==========================================================================
Proxy MO Action Nr of Params
==========================================================================
6 Licensing=1 updateLicenseKeyFile 4
Parameter 1 of 4, userId (string): lte
Parameter 2 of 4, password (string): lte
Parameter 3 of 4, ipAddress (string): 169.254.1.12
Parameter 4 of 4, sFile (string): eNB4_101224_004441.xml
>>> Return value = null
==========================================================================
Total: 1 MOs attempted, 1 MOs actioned
ENB02> inv
==========================================================================
Feature keyId licenseState featureState serviceState
description
==========================================================================
AgpsSupl=1 CXC4010963 1 (DISABLED) 0 (DEACTIVATED) 0 (INOPERABLE)
AirIfLoadGenerator=1 CXC4010955 1 (DISABLED) 0 (DEACTIVATED) 0 (INOPERABLE)
169.254.1.10> license lkf
110307-19:28:15 169.254.1.10 8.0r ERBS_NODE_MODEL_B_1_30_COMPLETE stopfile=/tmp/2748
$ license lkf
License Key File Status : 2 (LKF_ERROR)
Additional Info : Faulty fingerprint in the license key file.
$
1. Upload license file(.xml) to FTP
2. Enter nmsadm if file to OSS-RC’s UAS(10.0.0.19) (Use FTP,
ID ; nmsadm, PW: nms275)
2. Put the file into My Computer (169.254.1.12) (Use FTP, ID:
lte, pw: lte
3. Follow MOshell command procedure.
Manage and apply License
Check with these commands if there is
any error after applying License.
Check ping
ENB03> get . ipadd
110330-14:25:26 10.0.0.164 8.0r ERBS_NODE_MODEL_B_1_40_COMPLETE stopfile=/tmp/3652
=====================================================================
MO Attribute Value
=====================================================================
UpgradePackage=R9AS ftpServerIpAddress 169.254.1.11
UpgradePackage=R9BE%2 ftpServerIpAddress 192.168.10.10
Ip=1 nodeIpAddress 10.0.0.164
Ip=1,EthernetLink=1 ipAddress 169.254.1.10
Ip=1,IpHostLink=1 ipAddress 10.0.0.164
IpAccessHostEt=1 ipAddress 4.2.0.34
IpAccessHostEt=1,IpSyncRef=1 cachedIpAddress
IpAccessHostEt=1,IpSyncRef=1 ntpServerIpAddress 172.30.108.217
ENodeBFunction=1 ipAddress 4.2.0.34
ENodeBFunction=1 x2IpAddrViaS1Active true
TermPointToMme=LGERMME02 ipAddress1 4.2.0.140
TermPointToMme=LGERMME02 ipAddress2 0.0.0.0
TermPointToMme=LGERMME02 usedIpAddress 4.2.0.140
EUtraNetwork=1,ExternalENodeBFunction=ENB02,TermPointToENB=ENB02 ipAddress 4.2.0.18
EUtraNetwork=1,ExternalENodeBFunction=ENB02,TermPointToENB=ENB02 usedIpAddress
TermPointToMme=LGERMME01 ipAddress1 4.2.0.132
TermPointToMme=LGERMME01 ipAddress2 0.0.0.0
TermPointToMme=LGERMME01 usedIpAddress 0.0.0.0
=====================================================================
Total: 20 MOs
ENB03> acc IpAccessHostEt ping
110330-14:25:44 10.0.0.164 8.0r ERBS_NODE_MODEL_B_1_40_COMPLETE stopfile=/tmp/3652
Call Action ping on following 1 MOs ?
=====================================================================
721 IpSystem=1,IpAccessHostEt=1
=====================================================================
Call action ping on 1 MOs. Are you Sure [y/n] ? y
=====================================================================
Proxy MO Action Nr of Params
=====================================================================
721 IpAccessHostEt=1 ping 1
Parameter 1 of 1, host (string): 4.2.0.35
>>> Return value = 4.2.0.35 no answer
======================================================================
Total: 1 MOs attempted, 1 MOs actioned
When ping comes back normally:
Parameter 1 of 1, host (string): 4.3.0.18
>>> Return value = 4.3.0.18 is alive
ENB03> acc ipoam ping
110407-15:17:35 169.254.1.10 8.0r ERBS_NODE_MODEL_B_1_50_COMPLETE stopfile=/tmp/3892
Call Action ping on following 1 MOs ?
================================================================
662 IpOam=1
================================================================
Call action ping on 1 MOs. Are you Sure [y/n] ? y
=================================================================
Proxy MO Action Nr of Params
===================================================================
662 IpOam=1 ping 1
Parameter 1 of 1, host (string): 10.0.0.19
>>> Return value = no answer from * / 10.0.0.19
===================================================================
Total: 1 MOs attempted, 1 MOs actioned
Statistics DATA
pm_data에 Statisticsdata is
accumulated in pm_date of station,
O&M Server calls every 15 minutes.
Statistics DATA
ENB03> pmom
110325-18:50:10 10.0.0.164 8.0r ERBS_NODE_MODEL_B_1_40_COMPLETE
stopfile=/tmp/5100
#######################################################################
MO Class Pm Counters
#######################################################################
CapacityConnectedUsers 5
pmLicConnectedUsersActual
pmLicConnectedUsersDistr [24]
pmLicConnectedUsersHardLimit
pmLicConnectedUsersLicense
pmLicConnectedUsersTimeCong
----------------------------------------------------------------------------------
Cpu 1
pmProcessorLoadDistr [11] (deprecated)
----------------------------------------------------------------------------------
DlBasebandCapacity 4
pmLicDlCapActual
pmLicDlCapDistr [20]
pmLicDlCapLicense
pmLicDlCapMax (deprecated)
----------------------------------------------------------------------------------
DlPrbCapacity 3
pmLicDlPrbCapActual
pmLicDlPrbCapDistr [20]
pmLicDlPrbCapLicense
----------------------------------------------------------------------------------
ENodeBFunction 3
pmHwUtilDl [20]
pmHwUtilUl [20]
pmPdcpPktDiscDlEth
----------------------------------------------------------------------------------
EUtranCellFDD 290
pmActiveDrbDlSum
pmActiveDrbUlSum
pmActiveUeDlMax
pmActiveUeDlSum
pmActiveUeUlMax
pmActiveUeUlSum
pmAnrNeighbrelAdd
pmAnrNeighbrelRem
pmBadCovEvalReport
pmBestCellEvalReport
pmCellDownLockAuto
pmCellDownLockMan
Check entire MO for Statistics
ENB03> pst
110326-11:37:28 10.0.0.164 8.0r ERBS_NODE_MODEL_B_1_40_COMPLETE stopfile=/tmp/896
Connecting to 10.0.0.164:56834 (CorbaSecurity=OFF, corba_class=2, java=1.6.0_23, jacoms=
Trying file=C:/cygwin/home/Administrator/moshell_logfiles/logs_moshell/tempfiles/2011036
**** Bootstrapping OK
****
$pmtester_pid = 584
=============================================================
PROXY SCANNER-NAME STATE
=============================================================
1 PREDEF.STATS ACTIVE
16 USERDEF.ENB03-stat.Profile=5000073.Continuous=Y.STATS ACTIVE
30 USERDEF.Scanner_Coming_Pck.Profile=5000071.Continuous=Y.STATS ACTIVE
31 PREDEF.10000.CELLTRACE SUSPENDED
32 PREDEF.10001.CELLTRACE SUSPENDED
33 PREDEF.10002.CELLTRACE SUSPENDED
34 PREDEF.10003.CELLTRACE SUSPENDED
35 PREDEF.10004.CELLTRACE SUSPENDED
36 PREDEF.10005.CELLTRACE SUSPENDED
=============================================================
>>> Total: 9 Scanners
ENB03> pgets 1
110326-11:37:40 10.0.0.164 8.0r ERBS_NODE_MODEL_B_1_40_COMPLETE stopfile=/tmp/896
=============================================================
1 PREDEF.STATS ACTIVE 900 156
==============================================================
EUtranCellFDD 40 pmSessionTimeDrb
pmS1SigConnEstabAtt
pmS1SigConnEstabSucc
pmSessionTimeUe
pmUeCtxtRelAbnormalEnbAct
pmPrbAvailUl
pmPrbUsedDl (deprecated)
pmPrbUsedUl (deprecated)
pmRrcConnEstabAtt
pmRrcConnEstabFailLic
EUtranCellRelation 4 pmHoPrepSuccLteIntraF
pmHoPrepAttLteIntraF
pmHoExeSuccLteIntraF
pmHoExeAttLteIntraF
CapacityConnectedUsers 28 pmLicConnectedUsersDistr [24]
pmLicConnectedUsersLicense
pmLicConnectedUsersHardLimit
pmLicConnectedUsersTimeCong
Current Statistics status
Use when you check what kind of statistics
data is being collected
ENB03> pget . pmerablevsamp
110325-18:36:33 10.0.0.164 8.0r ERBS_NODE_MODEL_B_1_40_COMPLETE stopfile=/tmp/5100
=================================================================================================================
MO Attribute Value
=================================================================================================================
EUtranCellFDD=33 pmErabLevSamp 0
EUtranCellFDD=32 pmErabLevSamp 0
EUtranCellFDD=31 pmErabLevSamp 0
=================================================================================================================
Total: 3 MOs
ENB03> pmx . pmerablevsamp
110325-18:33:59 10.0.0.164 8.0r ERBS_NODE_MODEL_B_1_40_COMPLETE stopfile=/tmp/5100
.........................
gzip -dc /home/Administrator/moshell_logfiles/logs_moshell/pmfiles/10.0.0.164/pm_data/A20110325.0900-0915.1.xml.gz | /home/Administrator/moshell/pmExtract -u "."
"pmerablevsamp" | /home/Administrator/moshell/pmXtab -cols time -fmt txt -m "(?:w+=[^,]+,){1,2}((w+=[^,]+,*)+$)"
Report from 2011-03-25 09:00 UTC to 2011-03-25 09:14 UTC
Date: 2011-03-25
Object Counter 09:00
EUtranCellFDD=31 pmErabLevSamp 180
EUtranCellFDD=32 pmErabLevSamp 180
EUtranCellFDD=33 pmErabLevSamp 180
ENB03> pmx . pmerablevsamp -s 20110324.1000 -e 20110324.1100
110325-18:28:38 10.0.0.164 8.0r ERBS_NODE_MODEL_B_1_40_COMPLETE stopfile=/tmp/5100
.........................
get /c/pm_data/A20110324.1000-1015:1.xml.gz /home/Administrator/moshell_logfiles/logs_moshell/pmfiles/10.0.0.164/pm_data/A20110324.1000-1015.1.xml.gz ... OK
get /c/pm_data/A20110324.1015-1030:1.xml.gz /home/Administrator/moshell_logfiles/logs_moshell/pmfiles/10.0.0.164/pm_data/A20110324.1015-1030.1.xml.gz ... OK
get /c/pm_data/A20110324.1030-1045:1.xml.gz /home/Administrator/moshell_logfiles/logs_moshell/pmfiles/10.0.0.164/pm_data/A20110324.1030-1045.1.xml.gz ... OK
get /c/pm_data/A20110324.1045-1100:1.xml.gz /home/Administrator/moshell_logfiles/logs_moshell/pmfiles/10.0.0.164/pm_data/A20110324.1045-1100.1.xml.gz ... OK
gzip -dc /home/Administrator/moshell_logfiles/logs_moshell/pmfiles/10.0.0.164/pm_data/A20110324.1000-1015.1.xml.gz /home/Administrator/moshell_logfiles/logs_
moshell/pmfiles/10.0.0.164/pm_data/A20110324.1015-1030.1.xml.gz /home/Administrator/moshell_logfiles/logs_moshell/pmfiles/10.0.0.164/pm_data/A20110324.1030-
1045.1.xml.gz /home/Administrator/moshell_logfiles/logs_moshell/pmfiles/10.0.0.164/pm_data/A20110324.1045-1100.1.xml.gz | /home/Administrator/moshell/pmExtract
-u "." "pmerablevsamp" | /home/Administrator/moshell/pmXtab -cols time -fmt txt -m "(?:w+=[^,]+,){1,2}((w+=[^,]+,*)+$)"
Report from 2011-03-24 10:00 UTC to 2011-03-24 10:59 UTC
Date: 2011-03-24
Object Counter 10:00 10:15 10:30 10:45
EUtranCellFDD=31 pmErabLevSamp 93 113 0 0
EUtranCellFDD=32 pmErabLevSamp 82 0 0 0
EUtranCellFDD=33 pmErabLevSamp 0 65 180 180
. pmx : Show Statistics date collected during past
15 minutes.
Statistics DATA
Assign time to pmx to check Statistics Data
Case 1 [-s : designate start time. e: designate end
time]
Case 2 [-m 1(contents over the past one hour) –
a(combined)]
pget : Show statistics updated every second,
cleared in 15 minutes.
※ hpget : Show vertically. pget : Show horizontally.
pmerablevsamp : Increase by 1 every 5 seconds when you check number of Erabs.
( 15*12 = 180)
pmErabLevSum : Counter number of Erabs every 5 seconds to have SUM for 15 minutes.
ENB03> hpget . pmSessionTimeUe
110328-10:03:36 10.0.0.164 8.0r ERBS_NODE_MODEL_B_1_40_COMPLETE stopfile=/tmp/3728
.
=================================================================================================================
MO pmSessionTimeUe
=================================================================================================================
EUtranCellFDD=33 0
EUtranCellFDD=32 2
EUtranCellFDD=31 0
=================================================================================================================
Total: 3 MOs
Added 3 MOs to group: hget_group
Total: 0 MOs
ENB03> pmx . pmSessionTimeUe
110328-09:56:42 10.0.0.164 8.0r ERBS_NODE_MODEL_B_1_40_COMPLETE stopfile=/tmp/3728
.........................
gzip -dc /home/Administrator/moshell_logfiles/logs_moshell/pmfiles/10.0.0.164/pm_data/A20110328.0030-0045.1.xml.gz | /home/Administrator/moshell/pmExtract -u "xt -m “
(?:w+=[^,]+,){1,2}((w+=[^,]+,*)+$)"
Report from 2011-03-28 00:30 UTC to 2011-03-28 00:44 UTC
Date: 2011-03-28
Object Counter 00:30
EUtranCellFDD=31 pmSessionTimeUe 0
EUtranCellFDD=32 pmSessionTimeUe 161
EUtranCellFDD=33 pmSessionTimeUe 0
ENB03> pmx . pmSessionTimeUe -m 1 -a
110328-09:57:58 10.0.0.164 8.0r ERBS_NODE_MODEL_B_1_40_COMPLETE stopfile=/tmp/3728
.........................
gzip -dc /home/Administrator/moshell_logfiles/logs_moshell/pmfiles/10.0.0.164/pm_data/A20110327.2345-0000.1.xml.gz /home/Administrator/moshell_logfiles/logs_moshell/pmfiles
/10.0.0.164/pm_data/A20110328.0000-0015.1.xml.gz /home/Administrator/moshell_logfiles/logs_moshell/pmfiles/10.0.0.164/pm_data/A20110328.0015-0030.1.xml.gz /home/Administ
rator/moshell_logfiles/logs_moshell/pmfiles/10.0.0.164/pm_data/A20110328.0030-0045.1.xml.gz | /home/Administrator/moshell/pmExtract -u "." "pmSessionTimeUe" | /home/Admi
nistrator/moshell/pmXtab -a -cols time -fmt txt -m "(?:w+=[^,]+,){1,2}((w+=[^,]+,*)+$)"
Report from 2011-03-27 23:45 UTC to 2011-03-28 00:44 UTC
Start Time: 2011-03-27 23:45:00 End Time: 2011-03-28 00:30:00
Object Counter
EUtranCellFDD=31 pmSessionTimeUe 0
EUtranCellFDD=32 pmSessionTimeUe 161
EUtranCellFDD=33 pmSessionTimeUe 0
pmx : Show Statistics date collected during past 15
minutes.
Statistics DATA
Assign time to pmx to check Statistics Data
Case 1 [-s : designate start time. e: designate end
time]
Case 2 [-m 1(contents over the past one hour) –
a(combined)]
hpget : Show statistics updated every second,
cleared in 15 minutes.
※ hpget : Show vertically. pget : Show horizontally.
pmSessionTimeUe : Increase by 1 every 5 seconds when you check number of Erabs.
Statistics DATA ( no. of rach tried calls, cell status) ※hpget: Classified as horizontal pget: Classified as vertical
ENB04> hpget fdd cbra
110324-14:06:42 10.0.0.165 8.0r ERBS_NODE_MODEL_B_1_40_COMPLETE stopfile=/tmp/640
.
===================================================================================================
MO pmRaAttCbra pmRaFailCbraMsg2Disc pmRaSuccCbra
===================================================================================================
EUtranCellFDD=41 0 0 0
EUtranCellFDD=43 3 -2 3
EUtranCellFDD=42 0 0 0
===================================================================================================
Total: 3 MOs
Added 3 MOs to group: hget_group
Total: 0 Mos
ENB04> pget fdd celldown
110324-15:35:05 10.0.0.165 8.0r ERBS_NODE_MODEL_B_1_40_COMPLETE stopfile=/tmp/640
=====================================================================================================
MO Attribute Value
=====================================================================================================
EUtranCellFDD=41 pmCellDownLockAuto 0
EUtranCellFDD=41 pmCellDownLockMan 0
EUtranCellFDD=41 pmCellDownUnlockMan 0
EUtranCellFDD=41 pmCellDowntimeAuto 0
EUtranCellFDD=41 pmCellDowntimeMan 292
EUtranCellFDD=43 pmCellDownLockAuto 0
EUtranCellFDD=43 pmCellDownLockMan 0
EUtranCellFDD=43 pmCellDownUnlockMan 0
EUtranCellFDD=43 pmCellDowntimeAuto 0
EUtranCellFDD=43 pmCellDowntimeMan 0
EUtranCellFDD=42 pmCellDownLockAuto 0
EUtranCellFDD=42 pmCellDownLockMan 0
EUtranCellFDD=42 pmCellDownUnlockMan 0
EUtranCellFDD=42 pmCellDowntimeAuto 0
EUtranCellFDD=42 pmCellDowntimeMan 292
===================================================================================================
Total: 3 MOs
Tried Contention base rach access three
times and succeeded three time, middle
value can be disregarded
Counter every 1 sec after Cell is down.
Statistics DATA KPI
UE
UE
LTE
Femto
eNB MME
MME AGW
SGW
FTP
Server
PGW
RRC Connection Request
Packet Traffic
RRC Connection Setup
RRC Connection Setup Complete
DL NAS Transport (Auth.Req)
DL Information Transfer
UL Information Transfer UL NAS Transport (Auth.Rsp)
DL NAS Transport (Security Mode Command)
DL Information Transfer
UL Information Transfer UL NAS Transport (Security Mode Complete)
Security Mode Command
Security Mode Complete
RRC Connection Reconfiguration
RRC Connection Reconfiguration Complete
Modify Bearer Response
Initial Context Setup Response
UL Information Transfer UL NAS Transport
(Attach Complete with Activate Default Bearer Accept)
Establish IP-CAN Session
HSS
Authentication Data Request (IMSI, ..)
Authentication Response
(Authentication Vector – KASME, RAND, XRES, AUTN)
S1 Setup Response
Create Session Req.
Create Session Rsp.
Initial Context Setup Req.
(Attach Accept with Activate Default Bearer Req)
Modify Bearer Request (eNB TEID)
S1 Setup Request
FTP
Server
PCRF
Create Session Req.
Create Session Rsp.
Modify Bearer Response
Modify Bearer Request (eNB TEID)
Update Location Request
Update Location Ack.
E-RAB RELEASE COMMAND
Includes a list of E-RABs to be released
UE CONTEXT RELEASE COMPLETE
Initial UE Req
(Attach Req with PDN Conn. Req)
Release By RBS
hpget fdd pmErabRelMme
hpget fdd pmUeCtxtRelMme
hpget fdd pmErabRelMmeAct
hpget fdd pmUeCtxtRelMmeAct
hpget fdd pmErabRelNormalEnb
hpget fdd pmUeCtxtRelNormalEnb
hpget fdd pmErabRelAbnormalEnb
hpget fdd pmUeCtxtRelAbnormalEnb
hpget fdd pmErabRelAbnormalEnbAct
hpget fdd pmUeCtxtRelAbnormalEnbAct
Release By MME
UE CONTEXT RELEASE REQUESTE
hpget fdd pmErabEstabSuccInit
hpget fdd pmErabEstabSuccAdded
hpget fdd pmErabEstabAttInit
hpget fdd pmErabEstabAttAdded
hpget fdd pmS1SigConnEstabAtt
hpget fdd pmRrcConnEstabSucc
> hpget fdd pmRaAttCbra
hpget fdd pmRrcConnEstabAtt
hpget fdd pmS1SigConnEstabSucc Initial E-RAB Establishment Success Rate
pmRrcConnEstabSucc / pmRrcConnEstabAtt x
pmS1SigConnEstabSucc / pmS1SigConnEstabAtt x
pmErabEstabSuccInit / pmErabEstabAttInit x
Added E-RAB Establishment Success Rate
pmErabEstabSuccInit / pmErabEstabAttAdded
EUTRAN ACCESSIBILITY
E-RAB Release Rate [drops/s]
( pmErabRelAbnormalEnbAct + pmErabRelMmeAct )
/ pmSessionTimeUe
EUTRAN RETAINABILITY
hpget fdd pmSessionTimeUe
In case of multi bear
UE
UE
LTE
Femto
eNB MME
MME AGW
SGW
FTP
Server
PGW
RRC Connection Request
Packet Traffic
RRC Connection Setup
RRC Connection Setup Complete
DL NAS Transport (Auth.Req)
DL Information Transfer
UL Information Transfer UL NAS Transport (Auth.Rsp)
DL NAS Transport (Security Mode Command)
DL Information Transfer
UL Information Transfer UL NAS Transport (Security Mode Complete)
Security Mode Command
Security Mode Complete
RRC Connection Reconfiguration
RRC Connection Reconfiguration Complete
Modify Bearer Response
Initial Context Setup Response
UL Information Transfer UL NAS Transport
(Attach Complete with Activate Default Bearer Accept)
Establish IP-CAN Session
HSS
Authentication Data Request (IMSI, ..)
Authentication Response
(Authentication Vector – KASME, RAND, XRES, AUTN)
S1 Setup Response
Create Session Req.
Create Session Rsp.
Initial Context Setup Req.
(Attach Accept with Activate Default Bearer Req)
Modify Bearer Request (eNB TEID)
S1 Setup Request
FTP
Server
PCRF
Create Session Req.
Create Session Rsp.
Modify Bearer Response
Modify Bearer Request (eNB TEID)
Update Location Request
Update Location Ack.
Initial UE Req
(Attach Req with PDN Conn. Req)
pmPdcpVolDlDrb
pmPdcpVolDlDrbLastTTI
pmUeThpTimeDl
pmPdcpLatTimeDl
pmPdcpLatPktTransDl
Downlink DRB Traffic Counters
Downlink DRB Throughput [kbps]
( pmPdcpVolDlDrb - pmPdcpVolDlDrbLastTTI )/
( pmUeThpTimeDl/1000 )
Uplink DRB Throughput [kbps]
EUTRAN INTEGRITY
( pmPdcpVolUlDrb - pmPdcpVolUlDrbLastTTI )/
( pmUeThpTimeUl/1000 )
pmPdcpVolUlDrb
pmPdcpVolUlDrbLastTTI
pmUeThpTimeUl
Uplink DRB Traffic Counters
Downlink DRB Latency [ms]
pmPdcpLatTimeDl / pmPdcpLatPktTransDl
EUTRAN Latency KPIs
Downlink Packet Error Loss Rate [%]
{(pmPdcpPktDiscDlPelr + pmPdcpPktDiscDlHo + pmPdcpPktDiscDlPelrUu ) /
( pmPdcpPktDiscDlPelr + pmPdcpPktDiscDlHo +pmPdcpPktDiscDlPelrUu +pmPdcpPktTransDl )} x 100
Uplink Packet Error Loss Rate [%]
EUTRAN Packet Loss KPIs
{ pmPdcpPktLostUl / (pmPdcpPktLostUl + pmPdcpPktLostUl ) } )} x 100
Statistics DATA KPI
UE
Source
eNB MME AGW PCRF
HSS
< Dedicated Bearer Allocation requested by Network>
Handover Required
Target
eNB
RRC Measurement Report
Handover Request
Handover Request Ack
Handover Command
RRC Conn. Reconf Req.
eNB Status Transfer
eNB Status Transfer
Create Indirect data forwarding Tunnel
RRC Conn. Reconf Rsp.
Handover Notify
Modi Bearer Req
Modi Bearer Resp.
Delete Indirect data forwarding Tunnel
UE Context Release Command
UE Context Release Complete
Tracking Area Update
EUTRAN Mobility Success Rate [%]
( pmHoPrepAttLteInterF / pmHoPrepSuccLteInterF ) X
( pmHoExeAttLteInterF / pmHoExeSuccLteInterF ) X 100
EUTRAN Mobility
( Event A3)
hpget fdd pmHoPrepAttLteIntraF
hpget fdd pmHoPrepSuccLteIntraF
UE CONTEXT RELEASE
RRC CONNECTION RECONFIGURATION
hpget fdd pmHoExeAttLteIntraF
hpget fdd pmHoExeSuccLteInterF
Statistics DATA KPI
ENB03> pmx . pmCellDowntimeAuto
110328-14:07:42 10.0.0.164 8.0r ERBS_NODE_MODEL_B_1_40_COMPLETE stopfile=/tmp/1940
Please enter Node Password:
.........................
get /c/pm_data/A20110328.0445-0500:1.xml.gz
/home/Administrator/moshell_logfiles/logs_moshell/pmfiles/10.0.0.164/pm_data/A20110328.0445-
0500.1.xml.gz ... OK
gzip -dc /home/Administrator/moshell_logfiles/logs_moshell/pmfiles/10.0.0.164/pm_data/A20110328.0445-
0500.1.xml.gz | /home/Administrator/moshell/pmExtract -u "." "pmCellDowntimeAuto" |
/home/Administrator/moshell/pmXtab -cols time -fmt txt -m "(?:w+=[^,]+,){1,2}((w+=[^,]+,*)+$)"
Report from 2011-03-28 04:45 UTC to 2011-03-28 04:59 UTC
Date: 2011-03-28
Object Counter 04:45
EUtranCellFDD=31 pmCellDowntimeAuto 0
EUtranCellFDD=32 pmCellDowntimeAuto 0
EUtranCellFDD=33 pmCellDowntimeAuto 0
ENB03> pmx . pmCellDowntimeMan
110328-14:08:49 10.0.0.164 8.0r ERBS_NODE_MODEL_B_1_40_COMPLETE stopfile=/tmp/1940
.........................
gzip -dc /home/Administrator/moshell_logfiles/logs_moshell/pmfiles/10.0.0.164/pm_data/A20110328.0445-
0500.1.xml.gz | /home/Administrator/moshell/pmExtract -u "." "pmCellDowntimeMan" |
/home/Administrator/moshell/pmXtab -cols time -fmt txt -m "(?:w+=[^,]+,){1,2}((w+=[^,]+,*)+$)"
Report from 2011-03-28 04:45 UTC to 2011-03-28 04:59 UTC
Date: 2011-03-28
Object Counter 04:45
EUtranCellFDD=31 pmCellDowntimeMan 0
EUtranCellFDD=32 pmCellDowntimeMan 900
EUtranCellFDD=33 pmCellDowntimeMan 0
ENB03> pmom . pmCellDowntimeMan
N : Reported count (4 times per hour)
M : Number of cells detected
Cell Availability [%]
{ ( N X M X 900 - (pmCellDowntimeAuto - pmCellDowntimeMan )) /
(N X M X 900) } X 100
EUTRAN Cell Availability KPI
Statistics DATA KPI
Count every second when Celli
s automatically blocked.
Count every second when Cell is
blocked by Operator.
When you are not sure about
statistics mo, you can enter
pmom..target mo) to see the
description.
Statistics DATA
ENB03> pget IP udp
110329-17:44:07 10.0.0.164 8.0r ERBS_NODE_MODEL_B_1_40_COMPLETE stopfile=/tmp/4512
=================================================================================================
MO Attribute Value
=================================================================================================
IpAccessHostEt=1 pmUdpInDatagrams 11666
IpAccessHostEt=1 pmUdpInErrors 0
IpAccessHostEt=1 pmUdpNoPorts -2
IpAccessHostEt=1 pmUdpOutDatagrams 1410
=================================================================================================
Total: 1 MOs
ENB03> pmom . pmUdpOutDatagrams
110329-17:53:51 10.0.0.164 8.0r ERBS_NODE_MODEL_B_1_40_COMPLETE stopfile=/tmp/4512
###################################################################################################################
MO Class Pm Counter Type Flags
####################################################################################################################
IpAccessHostEt pmUdpOutDatagrams long PEG,ropReset
------------------------------------------------------------------------------------------------------------------------------------
Inactivity timer
ENB03> get . inac
110330-21:42:21 10.0.0.163 8.0r ERBS_NODE_MODEL_A_9_53_COMPLETE stopfile=/tmp/6056
===========================================================================
MO Attribute Value
===========================================================================
ConfigurationVersion=1 currentMainActivity 0 (IDLE)
Rcs=1 tInactivityTimer 0
===========================================================================
Total: 2 MOs
ENB02> set Rcs=1 tInactivityTimer 120
110330-21:42:43 10.0.0.163 8.0r ERBS_NODE_MODEL_A_9_53_COMPLETE stopfile=/tmp/6056
Set tInactivityTimer on following 1 MOs ?
============================================================================
794 ENodeBFunction=1,Rcs=1
============================================================================
!! Warning: the new value is not according to recommended value !!
New value = 120, Recommended value = 61
Set tInactivityTimer on 1 MOs. Are you Sure [y/n] ? y
============================================================================
Id MO tInactivityTimer Result
============================================================================
794 Rcs=1 120 >>> Set.
============================================================================
Total: 1 MOs attempted, 1 MOs set
ENB02>
Check Upgrade
ENB03> get upgr stat
110329-15:11:36 10.0.0.164 8.0r ERBS_NODE_MODEL_B_1_40_COMPLETE stopfile=/tmp/3924
===================================================================================
MO Attribute Value
===================================================================================
UpgradePackage=Virtual_1_of_CXP102051/12_R7AK state 4 (ONLY_DELETEABLE)
UpgradePackage=Virtual_2_of_CXP102051/10_R5EA state 4 (ONLY_DELETEABLE)
UpgradePackage=Virtual_0_of_CXP102051/12_R8AA state 4 (ONLY_DELETEABLE)
UpgradePackage=InitialUP state 4 (ONLY_DELETEABLE)
UpgradePackage=R9AS state 7 (UPGRADE_COMPLETED)
UpgradePackage=R9BE%2 state 7 (UPGRADE_COMPLETED)
====================================================================================
Total: 6 Mos
ENB03> pr upgrade
110331-11:55:52 169.254.1.10 8.0r ERBS_NODE_MODEL_A_9_53_COMPLETE stopfile=/tmp/2168
===================================================================================
Proxy MO
===================================================================================
105 SwManagement=1,UpgradeTrace=1
129 SwManagement=1,Repertoire=CPP_Int_Tran_Upgrade_2
184 SwManagement=1,UpgradePackage=InitialUP
223 SwManagement=1,Repertoire=CPP_Control_Upgrade_4
261 SwManagement=1,UpgradePackage=R9BE%2
339 SwManagement=1,Repertoire=CPP_IP_Tran_Upgrade_4
===================================================================================
Total: 6 MOs
Change Directory in AMOS
ENB03> cd /c/
110328-10:23:30 10.0.0.164 8.0r ERBS_NODE_MODEL_B_1_40_COMPLETE stopfile=/tmp/3328
Please enter Node Password:
$ cd /c/
ENB03> ls
110328-10:23:38 10.0.0.164 8.0r ERBS_NODE_MODEL_B_1_40_COMPLETE stopfile=/tmp/3328
$ ls
Directory '/c/'
configuration
java
license
loadmodules
loadmodules_norepl
node_id
public_html
security
systemfiles
tmp
up
logfiles
pm_data
pmd
usr
pi_data
ENB03> cd /d/
110328-10:24:50 10.0.0.164 8.0r ERBS_NODE_MODEL_B_1_40_COMPLETE stopfile=/tmp/3328
$ cd /d/
ENB03> ls
110328-10:24:53 10.0.0.164 8.0r ERBS_NODE_MODEL_B_1_40_COMPLETE stopfile=/tmp/3328
$ ls
Directory '/d/'
configuration
loadmodules
systemfiles
usr
cv.bak
cv.ptr
rollbacklst.bak
rollback.ini
rollback.lst
nss_tum_data
IPsecTrustedCerts
ftp
ran4_ETM32_10MHz.cfg
ran4_ETM33_10MHz.cfg
$ /home/Administrator/moshell/commonjars/connect: connection timed out
$

216506756-Moshell-Basic-Command-v1-0.ppt

  • 1.
    Moshell (Basic command) 1.momt ( 전체 MO Tree 파악하기 ) 2. moshell 169.254.1.10 , lt all (RBS 접속 ) 3. cvcu, cvls, cvset, cvrm, cvmk (cv 관련 ) 4. acc 0 manualrestart (Restart RBS ) 5. st mme , st fdd , get mme ipaddress ( MME, cell 상태 ) 6. st cell , bl , deb ( Cell Block, Unblock ) 7. pr AntennaUnit , lpr RfBranch, stde , st riport ( RU 점검 ) 8. diff (Compare MO) 9. al , ala , alt ( Alarm Check ) 10. lga , lgx, lg ( alarm log 등 log 보기 ) 11. get . tac ( tac 확인 ) 12. get . earfcn ( Center 주파수 확인 ) 13. get . band ( 주파수 Bandwidth 확인 ) 14. get . feature ( Feature 확인 ) 15. inv ( license State 확인 ) 16. get sync ( Clock 상태 확인 ) 17. get . ntp NTP (동기 서버 ) 확인 18. get 1 , readclock ( 시간 확인 ) 19. ue print -admitted ( 몇 call 결렸는지 확인 ) 20. appsh oper , appsh data <{udp|gtp}> <sid> (bearer 정보 ) 21. get extemal , get term , get point , get . relation (Handover 확인) 22. get . ipaddress , get . vid (IP Address 및 VLAN ID 확인 ) 23. cabr , caba ( 장애발생시 확인 ) 24. cabx , lhsh BXP_3_1 fui get vswr ( VSWR 확인 ) 25. cabx , lhsh BXP_0_1 warpA read DL_PM_PA0_C0 ( 실재 출력 확인 ) 26. get . Power ( 출력 타겟 확인하기 ) 27. pr security ( Security 확인 ) 28. get systemc ( System constant : customer 공개금지 ) 29. get . nooftx , noofrx ( ANT나 전송 모드 선택 ) 30. pr anr ( ANR 설정 ) 31. license server , get . fingerprint (License 관리 ) 32. acc IpAccessHostEt ping (ping 확인 ) 33. Statistics DATA 34. get . inac , set Rcs=1 tInactivityTimer ( Inactivity timer ) 35. get upgr stat, pr upgrade ( Upgrade 확인 )
  • 2.
    ENB03> momt 110328-16:10:46 10.0.0.1648.0r ERBS_NODE_MODEL_B_1_40_COMPLETE stopfile=/tmp/2764 -------------------------------- MO classes under ManagedElement -------------------------------- ENodeBFunction[1] (systemCreated) AdmissionControl[1] (systemCreated) AirIfLoadProfile[0-24] AnrFunction[1] (systemCreated) AnrFunctionEUtran[1] (systemCreated) AnrFunctionGeran[1] (systemCreated) AnrFunctionUtran[1] (systemCreated) Cdma2000Network[0-1] Cdma2000FreqBand[0-18] Cdma2000Freq[0-64] ExternalCdma2000Cell[0-64] EUtraNetwork[1] (systemCreated) EUtranFrequency[0-24] ExternalENodeBFunction[0-256] ExternalEUtranCellFDD[0-24] ExternalEUtranCellTDD[0-24] TermPointToENB[0-1] EUtranCellFDD[0-24] Cdma2000FreqBandRelation[0-32] Cdma2000CellRelation[0-64] Cdma2000FreqRelation[0-64] EUtranFreqRelation[0-8] EUtranCellRelation[0-64] GeranFreqGroupRelation[0-16] GeranCellRelation[0-64] UeMeasControl[1] (systemCreated) PmUeMeasControl[0-1] ReportConfigA1Prim[1] (systemCreated) ReportConfigA1Sec[1] (systemCreated) ReportConfigA5[1] (systemCreated) ReportConfigA5Anr[1] (systemCreated) ReportConfigB2Cdma2000[1] (systemCreated) ReportConfigB2Geran[1] (systemCreated) ReportConfigB2Utra[1] (systemCreated) ReportConfigEUtraBadCovPrim[1] (systemCreated) ReportConfigEUtraBadCovSec[1] (systemCreated) ReportConfigEUtraBestCell[1] (systemCreated) ReportConfigEUtraBestCellAnr[1] (systemCreated) ReportConfigEUtraIntraFreqPm[0-2] UtranFreqRelation[0-16] UtranCellRelation[0-64] EUtranCellTDD[0-24] Understand the entire MO Tree DU RU
  • 3.
    [~]$ moshell 169.254.1.10 #################################################################### #Welcome to MoShell 8.0r # # Finn Magnusson, Jan Pettersson # # http://utran01.au.ao.ericsson.se/moshell # # Contact: Finn.Magnusson@ericsson.com # # David.Smith@ericsson.com # #################################################################### Checking ip contact...OK HELP MENU : h BASIC MO COMMANDS : m OTHER MO COMMANDS : n OTHER COMMANDS : o PM COMMANDS : p QUIT : q 169.254.1.10> lt all 110323-21:50:44 169.254.1.10 8.0r stopfile=/tmp/2920 Checking MOM version...ERBS_NODE_MODEL_B_1_40 Using MOM version: ERBS_NODE_MODEL_B_1_40_COMPLETE Parsing MOM (cached): /home/Administrator/moshell/jarxml/ERBS_NODE_MODEL_B_1_40_COMPLETE.xml.cache.gz .....................................................Done. Using paramfile /home/Administrator/moshell/commonjars/pm/PARAM_ERBS_B_1_0.txt Parsing file /home/Administrator/moshell/commonjars/pm/PARAM_ERBS_B_1_0.txt ............................................................................Done. Fetching IOR file...Done. Connecting to 10.0.0.165:56834 (CorbaSecurity=OFF, corba_class=2, java=1.6.0_23, jacoms=R73D19, jacorb=R73D01) **** Welcome to the Simple Mo Browser (version 3.0)! Trying file=C:/cygwin/home/Administrator/moshell_logfiles/logs_moshell/tempfiles/20110323-215038_1808/ior1808 **** Test Construction OK **** $mobrowser_pid = 3436 Connected to 169.254.1.10 (SubNetwork=ONRM_ROOT_MO_R,SubNetwork=TEST,MeContext=ENB04,ManagedElement=1) Connected to 169.254.1.10 (SubNetwork=ONRM_ROOT_MO_R,SubNetwork=TEST,MeContext=ENB04,ManagedElement=1) Last MO: 1043. Loaded 1043 MOs. Total: 1044 MOs. ENB04> Connect to RBS 1. Have laptop setting same as left. 2. Enter moshell 169.254.1.10 for connection. 3. Enter lt all 1. The above is a access method when you connect directly to LNB PORT in the station. 2. In case of access through LSM, use (10.0.0.163)
  • 4.
    ENB02> cvcu 110326-10:42:02 10.0.0.1648.0r ERBS_NODE_MODEL_B_1_40_COMPLETE stopfile=/tmp/896 =================================================================================================== 110326-10:42 CV Name Upgrade Package Release =================================================================================================== Startable: selfconfig_autocreated1 CXP102051/12_R9AS L11B (LSV59.3-4-CPP_8.0.2) Loaded: RU_SW_Change_R25S-alarmc_cdmaHOcell33 CXP102051/12_R9AS L11B (LSV59.3-4-CPP_8.0.2) Executing: selfconfig_autocreated1 CXP102051/12_R9AS L11B (LSV59.3-4-CPP_8.0.2) Last created: selfconfig_autocreated1 CXP102051/12_R9AS L11B (LSV59.3-4-CPP_8.0.2) ------------------------------------------------------------------------------------------------------------------- Current UpgradePkg: UpgradePackage=R9AS CXP102051/12_R9AS L11B (LSV59.3-4-CPP_8.0.2) AutoCreatedCV: Disabled Countdown status: Deactivated Ongoing CV activity: 0 (IDLE) Rollback status: Rollback is off ================================================================================================= ENB02> cvls 110326-10:42:06 10.0.0.164 8.0r ERBS_NODE_MODEL_B_1_40_COMPLETE stopfile=/tmp/896 ================================================================================================== 110326-10:42 CV Name Upgrade Package Release ================================================================================================== Startable: selfconfig_autocreated1 CXP102051/12_R9AS L11B (LSV59.3-4-CPP_8.0.2) Loaded: RU_SW_Change_R25S-alarmc_cdmaHOcell33 CXP102051/12_R9AS L11B (LSV59.3-4-CPP_8.0.2) Executing: selfconfig_autocreated1 CXP102051/12_R9AS L11B (LSV59.3-4-CPP_8.0.2) Last created: selfconfig_autocreated1 CXP102051/12_R9AS L11B (LSV59.3-4-CPP_8.0.2) ------------------------------------------------------------------------------------------------------------------- Current UpgradePkg: UpgradePackage=R9AS CXP102051/12_R9AS L11B (LSV59.3-4-CPP_8.0.2) AutoCreatedCV: Disabled Countdown status: Deactivated Ongoing CV activity: 0 (IDLE) Rollback status: Rollback is off =================================================================================================== UP name ProductData CVs LMs PrDate LastCV state Release CompatIndex =================================================================================================== InitialUP 0_0 0 0 0 IDLE, ONLY_DELETEABLE Virtual_2_of_CXP102051/10_R5EA CXP102051/10_R5EA 0 0 100906 IDLE, ONLY_DELETEABLE L11A Virtual_0_of_CXP102051/12_R8AA CXP102051/12_R8AA 1 0 110216 110314 IDLE, ONLY_DELETEABLE L11B Virtual_1_of_CXP102051/12_R7AK CXP102051/12_R7AK 4 0 110203 110315 IDLE, ONLY_DELETEABLE L11B (LSV59.3-3-CPP_8.0.2) R9BE%2 CXP102051/10_R9BE/2 29 192 101207 110323 IDLE, UPGRADE_COMPLETED L11A.0.1.0 (EP30-CPP_8.0.0.3) CXP102051%1-R4 R9AS CXP102051/12_R9AS 16 200 110303 110325 IDLE, UPGRADE_COMPLETED L11B (LSV59.3-4-CPP_8.0.2) CXP102051%1-R4 ================================================================================================== CV Name Creation Date UpgradePackage Release Type Operator Comment ================================================================================================== BasicCV_CXP102106%10_R9BE%2 2010-12-07 13:28 CXP102051/10_R9BE/2 L11A.0.1.0 other unknown none LTE_Initial 2010-12-07 13:33 CXP102051/10_R9BE/2 L11A.0.1.0 other ProductionTest ProductionTest L11A-artiza-vlanoff 2011-03-01 02:26 CXP102051/10_R9BE/2 L11A.0.1.0 other cwcho none =================================================================================================== >>> Total: 50 CV's, 6 UP's ENB03> CV ※ What is CV ? Similar to system restoration point of Windows. It has all Parameter and Version information for rollback to the previous status promptly in case of failure to reduce no service time. ( Maximum number of CVs stored in each station is 50.) CV type: Manual rollback point (Made by user) Installation rollback point (Automatically created during upgrade) System rollback point (Automatically created by system) Startable : Display CV activated at the time of reset Loaded : Executing : Display CV currently in operation Last created : Display CV created most recently 1. Current CV check: cvcu 2. Entire CV check: cvls 3. CV change: cvset ( Select certain CV among saved 4. CV creation: cvmk 5. CV deletion: cvrm 6. CV creation & startable change: cvms 7. reset: acc 0 manualrestart <┛ y <┛ 3 <┛ 0 <┛ 0 <┛ 6. pol 5 5 <┛
  • 5.
    Restart RBS ENB03> acc0 manualrestart 110323-22:33:17 169.254.1.10 8.0r ERBS_NODE_MODEL_B_1_40_COMPLETE stopfile=/tmp/3644 The node has been restarted on a different CV: from OptimizedUDPDL2 to selfconfig_autocreated2. Rereading MOM and MIB... Connected to 169.254.1.10 (SubNetwork=ONRM_ROOT_MO_R,SubNetwork=TEST,MeContext=ENB03,ManagedElement=1) Last MO: 835. Loaded 835 MOs. Total: 836 MOs. Checking MOM version...ERBS_NODE_MODEL_B_1_40 Using MOM version: ERBS_NODE_MODEL_B_1_40_COMPLETE Parsing MOM (cached): /home/Administrator/moshell/jarxml/ERBS_NODE_MODEL_B_1_40_COMPLETE.xml.cache.gz ....................................................Done. Using paramfile /home/Administrator/moshell/commonjars/pm/PARAM_ERBS_B_1_0.txt Parsing file /home/Administrator/moshell/commonjars/pm/PARAM_ERBS_B_1_0.txt ...........................................................................Done. Call Action manualrestart on following 1 MOs ? =================================================================================== 0 ManagedElement=1 INFO: The RBS node ENB03 will be restarted on CV: selfconfig_autocreated2 =================================================================================== Call action manualrestart on 1 MOs. Are you Sure [y/n] ? y ================================================================================================================ Proxy MO Action Nr of Params ================================================================================================================ 0 ManagedElement=1 manualRestart 3 Parameter 1 of 3, restartRank (enumRef-RestartRank): Enter one of the following integers: 0:RESTART_WARM, 1:RESTART_REFRESH, 2:RESTART_COLD, 3:RESTART_COLDWTEST: 3 Parameter 2 of 3, restartReason (enumRef-RestartReason): Enter one of the following integers: 0:PLANNED_RECONFIGURATION, 1:UNPLANNED_NODE_EXTERNAL_PROBLEMS, 2:UNPLANNED_NODE_UPGRADE_PROBLEMS, 3:UNPL ANNED_O_AND_M_ISSUE, 4:UNPLANNED_CYCLIC_RECOVERY, 5:UNPLANNED_LOCKED_RESOURCES, 6:UNPLANNED_COLD_WITH_HW_TEST, 7:UNPLANNED_CALL_PROCESSING_DEGRA DATION, 8:UNPLANNED_LOW_COVERAGE, 30:UPGRADE_BOARD_RESTART: 0 Parameter 3 of 3, restartInfo (string): 0 >>> Return value = null =============================================================================================================== Total: 1 MOs attempted, 1 MOs actioned ENB03> ENB03> pol 5 5 110323-22:33:35 169.254.1.10 8.0r ERBS_NODE_MODEL_B_1_40_COMPLETE stopfile=/tmp/3644 Waiting 5 seconds before starting to poll... No contact to port 80, retrying in 1 second... No contact to port 80, retrying in 1 second... No contact to port 80, retrying in 1 second... CORBA.OBJECT_NOT_EXIST Polling for 0m41s, MO service not ready, retrying in 5 seconds... CORBA.OBJECT_NOT_EXIST Polling for 0m46s, MO service not ready, retrying in 5 seconds... CORBA.OBJECT_NOT_EXIST Polling for 0m51s, MO service not ready, retrying in 5 seconds... CORBA.OBJECT_NOT_EXIST Polling for 1m02s, MO service not ready, retrying in 5 seconds... MO service is ready. ENB03> 1. acc 0 manualrestart 2. y 3. 3 4. 0 5. 0 pol 5 5 Use it when you want to know when the signal resumes after disconnection. pol 5: interval 5: wait time 169.254.1.10> polu 5 5 110331-12:35:07 169.254.1.10 8.0r ERBS_NODE_MODEL_B_1_30_COMPLETE stopfile=/tmp/2168 Waiting 5 seconds before starting to poll... No ongoing activity on the UpgradePackage MOs. 169.254.1.10> pol 5 5 110331-12:35:25 169.254.1.10 8.0r ERBS_NODE_MODEL_B_1_30_COMPLETE stopfile=/tmp/2168 Waiting 5 seconds before starting to poll... MO service is ready. 169.254.1.10>
  • 6.
    eNB3> lst mme 110310-16:38:0710.0.0.164 8.0r ERBS_NODE_MODEL_A_9_53_COMPLETE stopfile=/tmp/4728 =================================================================================== Proxy Adm State Op. State MO =================================================================================== 536 1 (UNLOCKED) 1 (ENABLED) ENodeBFunction=1,TermPointToMme=LGERMME01 =================================================================================== Total: 1 MOs eNB3> lst fdd 110328-15:19:52 10.0.0.164 8.0r ERBS_NODE_MODEL_B_1_40_COMPLETE stopfile=/tmp/3796 =================================================================================== Proxy Adm State Op. State MO =================================================================================== 854 1 (UNLOCKED) 1 (ENABLED) ENodeBFunction=1,EUtranCellFDD=33 879 0 (LOCKED) 0 (DISABLED) ENodeBFunction=1,EUtranCellFDD=32 905 1 (UNLOCKED) 1 (ENABLED) ENodeBFunction=1,EUtranCellFDD=31 =================================================================================== Total: 3 MOs eNB3> st sector 110324-12:20:57 10.0.0.165 8.0r ERBS_NODE_MODEL_B_1_40_COMPLETE stopfile=/tmp/2740 =================================================================================== Proxy Adm State Op. State MO =================================================================================== 1030 1 (UNLOCKED) 0 (DISABLED) SectorEquipmentFunction=S1 1031 1 (UNLOCKED) 0 (DISABLED) SectorEquipmentFunction=S2 1036 1 (UNLOCKED) 1 (ENABLED) SectorEquipmentFunction=S3 =================================================================================== Total: 3 MOs eNB3> get mme ipaddress 110310-16:38:40 10.0.0.164 8.0r ERBS_NODE_MODEL_A_9_53_COMPLETE stopfile=/tmp/4728 ================================================================================================================= MO Attribute Value ================================================================================================================= TermPointToMme=LGERMME01 ipAddress1 4.2.0.132 TermPointToMme=LGERMME01 ipAddress2 0.0.0.0 TermPointToMme=LGERMME01 usedIpAddress 4.2.0.132 ================================================================================================================= Total: 1 MOs MME , CELL Status To check MME status Check CELL status Same command lst cell MME Node addition method cr ENodeBFunction=1,TermPointToMme=LGERMME02 lget ENodeBFunction=1,TermPointToMme=LGERMME02 lset ENodeBFunction=1,TermPointToMme=LGERMME02 ipAddress1 xxx.xxx.xxx.xxx deb LGERMME02 MME IP modification method (From station side) ENB03> get mme ip ENB03> bl mme ENB03> set mme ipAddress1 100.100.100.150 ENB03> deb mme ENB03> lst mme
  • 7.
    ENB03> st cell 110328-15:10:0510.0.0.164 8.0r ERBS_NODE_MODEL_B_1_40_COMPLETE stopfile=/tmp/1940 =================================================================================== Proxy Adm State Op. State MO =================================================================================== 147 1 (ENABLED) Equipment=1,Subrack=1,Slot=1,PlugInUnit=1,SubDeviceGroup=bb-1,CellDeviceSet=1 854 1 (UNLOCKED) 1 (ENABLED) ENodeBFunction=1,EUtranCellFDD=33 879 0 (LOCKED) 0 (DISABLED) ENodeBFunction=1,EUtranCellFDD=32 905 1 (UNLOCKED) 1 (ENABLED) ENodeBFunction=1,EUtranCellFDD=31 =================================================================================== ENB03> deb 879 110328-15:12:50 10.0.0.164 8.0r ERBS_NODE_MODEL_B_1_40_COMPLETE stopfile=/tmp/1940 Deblock following 1 MOs ? =================================================================================== 879 ENodeBFunction=1,EUtranCellFDD=32 =================================================================================== Deblock 1 MOs. Are you Sure [y/n] ? y ==================================================================================== Id MO administrativeState Result ==================================================================================== 879 EUtranCellFDD=32 1 >>> Set. ==================================================================================== Total: 1 MOs attempted, 1 MOs set ENB03> bl 879 110328-15:13:04 10.0.0.164 8.0r ERBS_NODE_MODEL_B_1_40_COMPLETE stopfile=/tmp/1940 Block following 1 MOs ? =================================================================================== 879 ENodeBFunction=1,EUtranCellFDD=32 =================================================================================== Block 1 MOs. Are you Sure [y/n] ? y Block, Unblock Unblock Cell no. 32, currently blocked. Check Cell status. Block Cell no. 32, currently unblocked.
  • 8.
    RU Check ENB03> lkfdd 110331-15:40:07 169.254.1.10 8.0r ERBS_NODE_MODEL_A_9_53_COMPLETE stopfile=/tmp/2392 =============================================================================== Proxy Adm State Op. State MOs linked to 476:EUtranCellFDD=31 =============================================================================== 476 1 (UNLOCKED) 0 (DISABLED) EUtranCellFDD=31 477 EUtranCellFDD=31,UeMeasControl=1 480 EUtranCellFDD=31,UeMeasControl=1,ReportConfigEUtraBestCell=1 479 EUtranCellFDD=31,UeMeasControl=1,ReportConfigEUtraBadCovSec=1 478 EUtranCellFDD=31,UeMeasControl=1,ReportConfigEUtraBadCovPrim=1 492 1 (UNLOCKED) 0 (DISABLED) SectorEquipmentFunction=S1 147 AntennaUnitGroup=1,RfBranch=1 149 AntennaUnitGroup=1,RfBranch=2 123 0 (DISABLED) RbsSubrack=1,RbsSlot=1,AuxPlugInUnit=RU-1-1,RiPort=DATA_1 131 0 (DISABLED) RbsSubrack=1,RbsSlot=1,AuxPlugInUnit=RU-1-1,RiPort=DATA_2 143 0 (DISABLED) RbsSubrack=1,RbsSlot=2,AuxPlugInUnit=RU-1-2,RiPort=DATA_1 135 0 (DISABLED) RbsSubrack=1,RbsSlot=2,AuxPlugInUnit=RU-1-2,RiPort=DATA_2 126 1 (UNLOCKED) 0 (DISABLED) RbsSubrack=1,RbsSlot=1,AuxPlugInUnit=RU-1-1,DeviceGroup=ru,RfPort=A 130 0 (LOCKED) 0 (DISABLED) RbsSubrack=1,RbsSlot=1,AuxPlugInUnit=RU-1-1,DeviceGroup=ru,RfPort=B 138 1 (UNLOCKED) 0 (DISABLED) RbsSubrack=1,RbsSlot=2,AuxPlugInUnit=RU-1-2,DeviceGroup=ru,RfPort=A 141 0 (LOCKED) 0 (DISABLED) RbsSubrack=1,RbsSlot=2,AuxPlugInUnit=RU-1-2,DeviceGroup=ru,RfPort=B 127 0 (LOCKED) 0 (DISABLED) RbsSubrack=1,RbsSlot=1,AuxPlugInUnit=RU-1-1,DeviceGroup=ru,RfPort=RXA_IO 125 0 (LOCKED) 0 (DISABLED) RbsSubrack=1,RbsSlot=1,AuxPlugInUnit=RU-1-1,DeviceGroup=ru,RfPort=RXB_IO 140 0 (LOCKED) 0 (DISABLED) RbsSubrack=1,RbsSlot=2,AuxPlugInUnit=RU-1-2,DeviceGroup=ru,RfPort=RXA_IO 142 0 (LOCKED) 0 (DISABLED) RbsSubrack=1,RbsSlot=2,AuxPlugInUnit=RU-1-2,DeviceGroup=ru,RfPort=RXB_IO =============================================================================== Total: 20 MOs eNB3> st aux 110331-15:40:14 169.254.1.10 8.0r ERBS_NODE_MODEL_A_9_53_COMPLETE stopfile=/tmp/2392 =============================================================================== Proxy Adm State Op. State MO =============================================================================== 122 1 (UNLOCKED) 0 (DISABLED) Equipment=1,RbsSubrack=1,RbsSlot=1,AuxPlugInUnit=RU-1-1 134 1 (UNLOCKED) 0 (DISABLED) Equipment=1,RbsSubrack=1,RbsSlot=2,AuxPlugInUnit=RU-1-2 =============================================================================== Total: 2 MOs eNB3> st ru 110331-15:40:18 169.254.1.10 8.0r ERBS_NODE_MODEL_A_9_53_COMPLETE stopfile=/tmp/2392 =============================================================================== Proxy Adm State Op. State MO =============================================================================== 63 1 (ENABLED) Equipment=1,Subrack=1,Slot=1,PlugInUnit=1,GeneralProcessorUnit=1 122 1 (UNLOCKED) 0 (DISABLED) Equipment=1,RbsSubrack=1,RbsSlot=1,AuxPlugInUnit=RU-1-1 124 0 (DISABLED) Equipment=1,RbsSubrack=1,RbsSlot=1,AuxPlugInUnit=RU-1-1,DeviceGroup=ru 134 1 (UNLOCKED) 0 (DISABLED) Equipment=1,RbsSubrack=1,RbsSlot=2,AuxPlugInUnit=RU-1-2 136 0 (DISABLED) Equipment=1,RbsSubrack=1,RbsSlot=2,AuxPlugInUnit=RU-1-2,DeviceGroup=ru =============================================================================== Total: 5 MOs eNB3> lh ru vii 110331-15:41:29 169.254.1.10 8.0r ERBS_NODE_MODEL_A_9_53_COMPLETE stopfile=/tmp/ Please enter Node Password: Checking available boards on node... ... Created following board-groups: all, allp, mp, bp, tu, coremp, ommp, scb, sxb, scx, sccpmp , et, etmfg, etmfx, aal2ap, aal2ncc, aal2cpsrc, aal2rh, xp, rax, tx,gcpu. >>> Type "bp" to view available board-groups and "bp <group>" to view group contents. ============================================================ $ lhsh BXP_0_1 vii BXP_0_1: Indicated states: BXP_0_1: Red: BXP_0_1: Default (off) BXP_0_1: Green: BXP_0_1: Default (steady light) BXP_0_1: Yellow: BXP_0_1: Default (off) =========================================================== $ lhsh BXP_3_1 vii BXP_3_1: Indicated states: BXP_3_1: Red: BXP_3_1: Default (off) BXP_3_1: Green: BXP_3_1: Default (steady light) BXP_3_1: Yellow: BXP_3_1: Default (off) $
  • 9.
    ENB03> st de 110328-22:03:5010.0.0.164 8.0r ERBS_NODE_MODEL_B_1_40_COMPLETE stopfile=/tmp/1056 =================================================================================== Proxy Adm State Op. State MO =================================================================================== 119 1 (ENABLED) Equipment=1,Subrack=1,Slot=1,PlugInUnit=1,DeviceGroup=dul 146 1 (ENABLED) Equipment=1,Subrack=1,Slot=1,PlugInUnit=1,SubDeviceGroup=bb-1 147 1 (ENABLED) Equipment=1,Subrack=1,Slot=1,PlugInUnit=1,SubDeviceGroup=bb-1,CellDeviceSet=1 160 1 (ENABLED) Equipment=1,Subrack=1,Slot=1,PlugInUnit=1,SubDeviceGroup=du-1 161 1 (ENABLED) Equipment=1,Subrack=1,Slot=1,PlugInUnit=1,SubDeviceGroup=du-1,RicmDeviceSet=1 211 1 (ENABLED) Equipment=1,RbsSubrack=1,RbsSlot=5,AuxPlugInUnit=RU-1-5,DeviceGroup=ru 213 1 (ENABLED) Equipment=1,RbsSubrack=1,RbsSlot=5,AuxPlugInUnit=RU-1-5,DeviceGroup=ru,TrDeviceSet=tr 220 1 (ENABLED) Equipment=1,RbsSubrack=1,RbsSlot=1,AuxPlugInUnit=RU-1-1,DeviceGroup=ru 225 1 (ENABLED) Equipment=1,RbsSubrack=1,RbsSlot=1,AuxPlugInUnit=RU-1-1,DeviceGroup=ru,TrDeviceSet=tr 231 1 (ENABLED) Equipment=1,RbsSubrack=1,RbsSlot=2,AuxPlugInUnit=RU-1-2,DeviceGroup=ru 232 1 (ENABLED) Equipment=1,RbsSubrack=1,RbsSlot=2,AuxPlugInUnit=RU-1-2,DeviceGroup=ru,TrDeviceSet=tr 243 1 (ENABLED) Equipment=1,RbsSubrack=1,RbsSlot=6,AuxPlugInUnit=RU-1-6,DeviceGroup=ru 246 1 (ENABLED) Equipment=1,RbsSubrack=1,RbsSlot=6,AuxPlugInUnit=RU-1-6,DeviceGroup=ru,TrDeviceSet=tr 255 1 (ENABLED) Equipment=1,RbsSubrack=1,RbsSlot=3,AuxPlugInUnit=RU-1-3,DeviceGroup=ru 261 1 (ENABLED) Equipment=1,RbsSubrack=1,RbsSlot=3,AuxPlugInUnit=RU-1-3,DeviceGroup=ru,TrDeviceSet=tr 266 1 (ENABLED) Equipment=1,RbsSubrack=1,RbsSlot=4,AuxPlugInUnit=RU-1-4,DeviceGroup=ru 270 1 (ENABLED) Equipment=1,RbsSubrack=1,RbsSlot=4,AuxPlugInUnit=RU-1-4,DeviceGroup=ru,TrDeviceSet=tr =================================================================================== Total: 17 MOs ENB03> st riport 110328-22:04:03 10.0.0.164 8.0r ERBS_NODE_MODEL_B_1_40_COMPLETE stopfile=/tmp/1056 =================================================================================== Proxy Adm State Op. State MO =================================================================================== 126 1 (ENABLED) Equipment=1,Subrack=1,Slot=1,PlugInUnit=1,RiPort=B 127 1 (ENABLED) Equipment=1,Subrack=1,Slot=1,PlugInUnit=1,RiPort=C 136 1 (ENABLED) Equipment=1,Subrack=1,Slot=1,PlugInUnit=1,RiPort=E 139 1 (ENABLED) Equipment=1,Subrack=1,Slot=1,PlugInUnit=1,RiPort=A 142 1 (ENABLED) Equipment=1,Subrack=1,Slot=1,PlugInUnit=1,RiPort=D 157 1 (ENABLED) Equipment=1,Subrack=1,Slot=1,PlugInUnit=1,RiPort=F 209 1 (ENABLED) Equipment=1,RbsSubrack=1,RbsSlot=5,AuxPlugInUnit=RU-1-5,RiPort=DATA_1 210 0 (DISABLED) Equipment=1,RbsSubrack=1,RbsSlot=5,AuxPlugInUnit=RU-1-5,RiPort=DATA_2 227 1 (ENABLED) Equipment=1,RbsSubrack=1,RbsSlot=1,AuxPlugInUnit=RU-1-1,RiPort=DATA_1 228 0 (DISABLED) Equipment=1,RbsSubrack=1,RbsSlot=1,AuxPlugInUnit=RU-1-1,RiPort=DATA_2 238 1 (ENABLED) Equipment=1,RbsSubrack=1,RbsSlot=2,AuxPlugInUnit=RU-1-2,RiPort=DATA_1 239 0 (DISABLED) Equipment=1,RbsSubrack=1,RbsSlot=2,AuxPlugInUnit=RU-1-2,RiPort=DATA_2 242 0 (DISABLED) Equipment=1,RbsSubrack=1,RbsSlot=6,AuxPlugInUnit=RU-1-6,RiPort=DATA_2 250 1 (ENABLED) Equipment=1,RbsSubrack=1,RbsSlot=6,AuxPlugInUnit=RU-1-6,RiPort=DATA_1 253 1 (ENABLED) Equipment=1,RbsSubrack=1,RbsSlot=3,AuxPlugInUnit=RU-1-3,RiPort=DATA_1 254 0 (DISABLED) Equipment=1,RbsSubrack=1,RbsSlot=3,AuxPlugInUnit=RU-1-3,RiPort=DATA_2 265 1 (ENABLED) Equipment=1,RbsSubrack=1,RbsSlot=4,AuxPlugInUnit=RU-1-4,RiPort=DATA_1 273 0 (DISABLED) Equipment=1,RbsSubrack=1,RbsSlot=4,AuxPlugInUnit=RU-1-4,RiPort=DATA_2 =================================================================================== Total: 18 MOs RU Check
  • 10.
    RU Check ENB03> prAntennaUnit 110328-21:30:28 10.0.0.164 8.0r ERBS_NODE_MODEL_B_1_40_COMPLETE stopfile=/tmp/1056 =================================================================================== Proxy MO =================================================================================== 184 Equipment=1,AntennaUnitGroup=1 187 Equipment=1,AntennaUnitGroup=1,AntennaUnit=1 274 Equipment=1,AntennaUnitGroup=3 277 Equipment=1,AntennaUnitGroup=3,AntennaUnit=3 300 Equipment=1,AntennaUnitGroup=2 303 Equipment=1,AntennaUnitGroup=2,AntennaUnit=2 =================================================================================== Total: 6 Mos ENB03> pr rfport 110328-21:24:15 10.0.0.164 8.0r ERBS_NODE_MODEL_B_1_40_COMPLETE stopfile=/tmp/1056 =================================================================================== Proxy MO =================================================================================== 212 Equipment=1,RbsSubrack=1,RbsSlot=5,AuxPlugInUnit=RU-1-5,DeviceGroup=ru,RfPort=RXB_IO 215 Equipment=1,RbsSubrack=1,RbsSlot=5,AuxPlugInUnit=RU-1-5,DeviceGroup=ru,RfPort=B 216 Equipment=1,RbsSubrack=1,RbsSlot=5,AuxPlugInUnit=RU-1-5,DeviceGroup=ru,RfPort=A 217 Equipment=1,RbsSubrack=1,RbsSlot=5,AuxPlugInUnit=RU-1-5,DeviceGroup=ru,RfPort=RXA_IO 221 Equipment=1,RbsSubrack=1,RbsSlot=1,AuxPlugInUnit=RU-1-1,DeviceGroup=ru,RfPort=RXA_IO 223 Equipment=1,RbsSubrack=1,RbsSlot=1,AuxPlugInUnit=RU-1-1,DeviceGroup=ru,RfPort=RXB_IO 224 Equipment=1,RbsSubrack=1,RbsSlot=1,AuxPlugInUnit=RU-1-1,DeviceGroup=ru,RfPort=A 226 Equipment=1,RbsSubrack=1,RbsSlot=1,AuxPlugInUnit=RU-1-1,DeviceGroup=ru,RfPort=B 233 Equipment=1,RbsSubrack=1,RbsSlot=2,AuxPlugInUnit=RU-1-2,DeviceGroup=ru,RfPort=B 234 Equipment=1,RbsSubrack=1,RbsSlot=2,AuxPlugInUnit=RU-1-2,DeviceGroup=ru,RfPort=A 235 Equipment=1,RbsSubrack=1,RbsSlot=2,AuxPlugInUnit=RU-1-2,DeviceGroup=ru,RfPort=RXA_IO 236 Equipment=1,RbsSubrack=1,RbsSlot=2,AuxPlugInUnit=RU-1-2,DeviceGroup=ru,RfPort=RXB_IO 244 Equipment=1,RbsSubrack=1,RbsSlot=6,AuxPlugInUnit=RU-1-6,DeviceGroup=ru,RfPort=B 245 Equipment=1,RbsSubrack=1,RbsSlot=6,AuxPlugInUnit=RU-1-6,DeviceGroup=ru,RfPort=RXA_IO 248 Equipment=1,RbsSubrack=1,RbsSlot=6,AuxPlugInUnit=RU-1-6,DeviceGroup=ru,RfPort=RXB_IO 249 Equipment=1,RbsSubrack=1,RbsSlot=6,AuxPlugInUnit=RU-1-6,DeviceGroup=ru,RfPort=A 256 Equipment=1,RbsSubrack=1,RbsSlot=3,AuxPlugInUnit=RU-1-3,DeviceGroup=ru,RfPort=RXA_IO 257 Equipment=1,RbsSubrack=1,RbsSlot=3,AuxPlugInUnit=RU-1-3,DeviceGroup=ru,RfPort=B 258 Equipment=1,RbsSubrack=1,RbsSlot=3,AuxPlugInUnit=RU-1-3,DeviceGroup=ru,RfPort=RXB_IO 259 Equipment=1,RbsSubrack=1,RbsSlot=3,AuxPlugInUnit=RU-1-3,DeviceGroup=ru,RfPort=A 267 Equipment=1,RbsSubrack=1,RbsSlot=4,AuxPlugInUnit=RU-1-4,DeviceGroup=ru,RfPort=RXB_IO 268 Equipment=1,RbsSubrack=1,RbsSlot=4,AuxPlugInUnit=RU-1-4,DeviceGroup=ru,RfPort=B 269 Equipment=1,RbsSubrack=1,RbsSlot=4,AuxPlugInUnit=RU-1-4,DeviceGroup=ru,RfPort=RXA_IO 271 Equipment=1,RbsSubrack=1,RbsSlot=4,AuxPlugInUnit=RU-1-4,DeviceGroup=ru,RfPort=A =================================================================================== Total: 24 Mos ENB03> pr branch 110328-21:24:32 10.0.0.164 8.0r ERBS_NODE_MODEL_B_1_40_COMPLETE stopfile=/tmp/1056 =================================================================================== Proxy MO =================================================================================== 185 Equipment=1,AntennaUnitGroup=1,RfBranch=2 186 Equipment=1,AntennaUnitGroup=1,RfBranch=1 275 Equipment=1,AntennaUnitGroup=3,RfBranch=2 276 Equipment=1,AntennaUnitGroup=3,RfBranch=1 301 Equipment=1,AntennaUnitGroup=2,RfBranch=2 302 Equipment=1,AntennaUnitGroup=2,RfBranch=1 =================================================================================== Total: 6 MOs AntennaUnitGroup MO
  • 11.
    ENB03> st fdd 110328-17:28:1710.0.0.164 8.0r ERBS_NODE_MODEL_B_1_40_COMPLETE stopfile=/tmp/464 =================================================================================== Proxy Adm State Op. State MO =================================================================================== 854 1 (UNLOCKED) 1 (ENABLED) ENodeBFunction=1,EUtranCellFDD=33 879 0 (LOCKED) 0 (DISABLED) ENodeBFunction=1,EUtranCellFDD=32 905 1 (UNLOCKED) 1 (ENABLED) ENodeBFunction=1,EUtranCellFDD=31 =================================================================================== Total: 3 MOs ENB03> diff 854 879 110328-17:28:26 10.0.0.164 8.0r ERBS_NODE_MODEL_B_1_40_COMPLETE stopfile=/tmp/464 110328-17:28:26 10.0.0.164 8.0r ERBS_NODE_MODEL_B_1_40_COMPLETE stopfile=/tmp/464 ===================================================================================================== MO EUtranCellFDD=33 EUtranCellFDD=32 ===================================================================================================== redirectionInfoRefPrio1 Cdma2000Network=1,Cdma2000FreqBand=1,Cdma2000Freq=400 sectorFunctionRef SectorEquipmentFunction=S3 SectorEquipmentFunction=S2 mappingInfo.mappingInfo SIB8 1 (MAPPED_SI_1) 0 (NOT_MAPPED) EUtranCellFDDId 33 32 administrativeState 1 (UNLOCKED) 0 (LOCKED) availabilityStatus 0 (NO_STATUS) 8 (OFF_LINE) noOfUsedTxAntennas 1 -1 operationalState 1 (ENABLED) 0 (DISABLED) physicalLayerCellIdGroup 11 10 cellId 33 32 physicalLayerSubCellId 0 2 ===================================================================================================== Compare MO
  • 12.
    ENB02> al 110310-13:47:12 10.0.0.1638.0r ERBS_NODE_MODEL_B_1_30_COMPLETE stopfile=/tmp/2848 Connecting to 10.0.0.163:56834 (CorbaSecurity=OFF, corba_class=2, java=1.6.0_23, jacoms=R73D19, jacorb=R73D01) Trying file=C:/cygwin/home/Administrator/moshell_logfiles/logs_moshell/tempfiles/20110310-134651_4212/ior4212 Resolving the alarm service in OMS... Simple Alarm Client initialized... Starting to retrieve active alarms Nr of active alarms are: 9 ================================================================================================ Sever Specific Problem Cause Mo-Reference ================================================================================================ Maj Disconnected equipment_malfunction HwUnit=SCU Maj ResourceAllocationFailure configuration_or_customizing_error EUtranCellFDD=21 Maj ResourceAllocationFailure configuration_or_customizing_error EUtranCellFDD=22 Maj ResourceAllocationFailure configuration_or_customizing_error EUtranCellFDD=23 Maj TU Synch Reference Loss of Signal loss_of_signal Subrack=1,Slot=1,PlugInUnit=1,TimingUnit=1,TuSyncRef=GPS Min Emergency Unlock of Software Licensing alarm_indication_signal Licensing=1 Min HwFault equipment_malfunction Subrack=1,Slot=1,PlugInUnit=1,RiPort=A Min HwFault equipment_malfunction Subrack=1,Slot=1,PlugInUnit=1,RiPort=D Min Loss of Synch Reference Redundancy replaceable_unit_problem Synchronization=1 >>> Total: 9 Alarms (0 Critical, 5 Major) ENB02> ala 110310-13:47:18 10.0.0.163 8.0r ERBS_NODE_MODEL_B_1_30_COMPLETE stopfile=/tmp/2848 Connecting to 10.0.0.163:56834 (CorbaSecurity=OFF, corba_class=2, java=1.6.0_23, jacoms=R73D19, jacorb=R73D01) Trying file=C:/cygwin/home/Administrator/moshell_logfiles/logs_moshell/tempfiles/20110310-134651_4212/ior4212 Resolving the alarm service in OMS... Simple Alarm Client initialized... Starting to retrieve active alarms Nr of active alarms are: 9 ================================================================================================ Sever Specific Problem Cause Mo-Reference ================================================================================================ Maj Disconnected equipment_malfunction HwUnit=SCU Maj ResourceAllocationFailure configuration_or_customizing_error EUtranCellFDD=21 Maj ResourceAllocationFailure configuration_or_customizing_error EUtranCellFDD=22 Maj ResourceAllocationFailure configuration_or_customizing_error EUtranCellFDD=23 Maj TU Synch Reference Loss of Signal loss_of_signal Subrack=1,Slot=1,PlugInUnit=1,TimingUnit=1,TuSyncRef=GPS Min Emergency Unlock of Software Licensing alarm_indication_signal Licensing=1 Min HwFault equipment_malfunction Subrack=1,Slot=1,PlugInUnit=1,RiPort=A Min HwFault equipment_malfunction Subrack=1,Slot=1,PlugInUnit=1,RiPort=D Min Loss of Synch Reference Redundancy replaceable_unit_problem Synchronization=1 Alarm Id : SubNetwork=ONRM_ROOT_MO_R,SubNetwork=TEST,MeContext=ENB02_4 Event Time : 2011. 3. 10 $ 9:51:13 Perceived Severity : Major Check Alarm Brief check of Alarm al Detailed check of Alarm ala Check Alarm by the hour alt
  • 13.
    ENB03> lga 110328-16:46:20 10.0.0.1648.0r ERBS_NODE_MODEL_B_1_40_COMPLETE stopfile=/tmp/2764 Please enter Node Password: Startdate=19661031.231320, Enddate=20110329.074624 ....................Get /c/logfiles/alarm_event/ALARM_LOG.xml /home/Administrator/moshell_logfiles/logs_moshell/tempfiles/20110328-161024_2612/alarmLog2 764.xml ... OK ======================================================================================================= Timestamp (UTC) S Problem Cause MO-reference ======================================================================================================= 2011-03-28 01:53:03 AL m Loss of Synch Reference Redundancy replaceable_unit_problem Synchronization=1 2011-03-28 02:42:20 AL * Synch Reference Not Reliable clock_synchronisation_problem Synchronization=1 2011-03-28 02:42:20 AL * Loss of Synch Reference Redundancy replaceable_unit_problem Synchronization=1 2011-03-28 05:52:58 AL M ServiceUnavailable underlying_resource_unavailable EUtranCellFDD=31 2011-03-28 05:53:37 AL * ServiceUnavailable underlying_resource_unavailable EUtranCellFDD=31 2011-03-28 06:23:23 AL M TU Synch Reference Loss of Signal loss_of_signal Subrack=1,Slot=1,PlugInUnit=1,TimingUnit=1,TuSyncRef=GPS 2011-03-28 06:23:47 AL M Synch Reference Not Reliable clock_synchronisation_problem Synchronization=1 2011-03-28 06:24:31 AL * Synch Reference Not Reliable clock_synchronisation_problem Synchronization=1 2011-03-28 06:27:18 AL M System Clock in Holdover Mode replaceable_unit_problem Synchronization=1 ENB03> lg 110328-16:56:25 10.0.0.164 8.0r ERBS_NODE_MODEL_B_1_40_COMPLETE stopfile=/tmp/464 *************************************************************************************** lg[acdefghilmnopqrstuvwxyz] [-l <logdirectory|logfile|zipfile>] [-m <minustime>] [-p <plustime>] [-s <startdate>] [-e <enddate>] [-g <boardgroup >] [-n <nodefilter>] [|<unixcmds>] *************************************************************************************** Fetching and processing of node logs All options can be combined together, except options "d","w","x","f" which can only be combined with the options "r" and "c". Log Options: ************ - a: Alarm log (ALARM_LOG.xml). History of alarms raising and ceasing. - x: Active alarms (ALARM_LOG.xml). Snapshot of alarms active on a specific date/time given in -m/-s option. - e: Event log (EVENT_LOG.xml). History of MO events. - v: Availability log (CELLO_AVAILABILITY2_LOG.xml). History of node/board/program restarts. - s: System log (/c/logfiles/systemlog). History of node/board/program restarts. - p: Post Mortem Dumps (/c/pmd) and LTE ENodeB error files (/c/logfiles/troubleshooting/error). History of board/program crashes. PMD files are saved permanently in moshell_logfiles/logs_moshell/pmdfiles/<nodeaddress>/pmd . - u: Upgrade log (Trace.log and Trace.log_old). History of system upgrades. - d: Downtime log. History of node outages. - o: MO command log (CORBA_AUDITTRAIL_LOG.xml). History of MO write commands (set/action/create/delete). - q: MO command log in "trun" format (CORBA_AUDITTRAIL_LOG.xml). Useful for recovering configuration data which was not saved to CV before node Check log
  • 14.
    ENB03> get .tac 110329-15:36:22 10.0.0.164 8.0r ERBS_NODE_MODEL_B_1_40_COMPLETE stopfile=/tmp/3924 ========================================================================================================== ======= MO Attribute Value ========================================================================================================== ======= Security=1 targetMonitorPortActive true EUtraNetwork=1,ExternalENodeBFunction=Samsung,ExternalEUtranCellFDD=4506-18-1 tac 4 EUtraNetwork=1,ExternalENodeBFunction=Samsung,ExternalEUtranCellFDD=4506-18-2 tac 4 EUtraNetwork=1,ExternalENodeBFunction=Samsung,ExternalEUtranCellFDD=Samsung tac 4 EUtraNetwork=1,ExternalENodeBFunction=NSN,ExternalEUtranCellFDD=NSN tac 52 EUtraNetwork=1,ExternalENodeBFunction=ENB02,ExternalEUtranCellFDD=4506-2-21 tac 4 EUtraNetwork=1,ExternalENodeBFunction=ENB02,ExternalEUtranCellFDD=4506-2-22 tac 4 EUtraNetwork=1,ExternalENodeBFunction=ENB02,ExternalEUtranCellFDD=ENB02 tac 4 EUtraNetwork=1,ExternalENodeBFunction=1,ExternalEUtranCellFDD=43 tac 4 EUtraNetwork=1,ExternalENodeBFunction=1,ExternalEUtranCellFDD=42 tac 4 EUtraNetwork=1,ExternalENodeBFunction=1,ExternalEUtranCellFDD=4506-4-41 tac 4 EUtranCellFDD=33 dlInterferenceManagementActive true EUtranCellFDD=33 tac 2 EUtranCellFDD=33 ulInterferenceManagementActive true EUtranCellFDD=32 dlInterferenceManagementActive true EUtranCellFDD=32 tac 2 EUtranCellFDD=32 ulInterferenceManagementActive true EUtranCellFDD=31 dlInterferenceManagementActive true EUtranCellFDD=31 tac 2 EUtranCellFDD=31 ulInterferenceManagementActive true ========================================================================================================== ======= Total: 14 Mos ENB04> eset1 EUtranCellFDD tac 4 110303-09:38:35 10.0.0.165 8.0r ERBS_NODE_MODEL_B_1_30_COMPLETE stopfile=/tmp/2136 Set following 3 attributes? ============================================================================================================ 762 EUtranCellFDD=41 tac 784 EUtranCellFDD=43 tac 808 EUtranCellFDD=42 tac ============================================================================================================ Set 3 attributes. Are you Sure [y/n] ? y ============================================================================================================ ===== Id MO Attribute Value Result ============================================================================================================ ===== 762 EUtranCellFDD=41 tac 3 >>> Set. 784 EUtranCellFDD=43 tac 3 >>> Set. Check Tac TAC : Tracking Area Code
  • 15.
    ENB04> get .earfcn 110322-21:48:28 10.0.0.165 8.0r ERBS_NODE_MODEL_B_1_40 stopfile=/tmp/2744 ================================================================================================================= MO Attribute Value ================================================================================================================= EUtranCellFDD=41 earfcndl 2600 EUtranCellFDD=41 earfcnul 20600 EUtranCellFDD=43 earfcndl 2600 EUtranCellFDD=43 earfcnul 20600 EUtranCellFDD=42 earfcndl 2600 EUtranCellFDD=42 earfcnul 20600 ================================================================================================================= Total: 3 MOs Check Center frequency Check frequency allocation information LGU+ Center Frequency 889.0Mhz(DL) : 2600 844.0Mhz(UL) : 20600 set EUtranCellFDD earfcnul 21400 set EUtranCellFDD earfcndl 3400 LGU+ Center Freq 889.0Mhz(DL) : 2600 844.0Mhz(UL) : 20600 set EUtranCellFDD earfcnul 20600 set EUtranCellFDD earfcndl 2600 Attribute 1 of 8, earfcndl (long): 3400 Attribute 2 of 8, earfcnul (long): 21400
  • 16.
    ENB02> get .band 110322-22:04:47 10.0.0.163 8.0r ERBS_NODE_MODEL_B_1_40 stopfile=/tmp/4500 ================================================================================================= MO Attribute Value ================================================================================================= Licensing=1,CapacityLicenses=1,CapacityChannelBandwidth=10MHz CapacityChannelBandwidthId 10MHz Licensing=1,CapacityLicenses=1,CapacityChannelBandwidth=10MHz capacityUnitChannelBandwidth Number of 10000kHz licenses Licensing=1,CapacityLicenses=1,CapacityChannelBandwidth=10MHz keyIdChannelBandwidth CXC4010718 Licensing=1,CapacityLicenses=1,CapacityChannelBandwidth=10MHz licenseCapacityChannelBandwidth 1 Licensing=1,CapacityLicenses=1,CapacityChannelBandwidth=10MHz licenseStateChannelBandwidth 1 (ENABLED) Licensing=1,CapacityLicenses=1,CapacityChannelBandwidth=15MHz CapacityChannelBandwidthId 15MHz Licensing=1,CapacityLicenses=1,CapacityChannelBandwidth=15MHz capacityUnitChannelBandwidth Number of 15000kHz licenses Licensing=1,CapacityLicenses=1,CapacityChannelBandwidth=15MHz keyIdChannelBandwidth CXC4010719 Licensing=1,CapacityLicenses=1,CapacityChannelBandwidth=15MHz licenseCapacityChannelBandwidth 1 Licensing=1,CapacityLicenses=1,CapacityChannelBandwidth=15MHz licenseStateChannelBandwidth 1 (ENABLED) Licensing=1,CapacityLicenses=1,UlBasebandCapacity=1 UlBasebandCapacityId 1 ENodeBFunction=1 dlTransNwBandwidth 1000 ENodeBFunction=1 ulTransNwBandwidth 1000 EUtraNetwork=1,ExternalENodeBFunction=4506-3,ExternalEUtranCellFDD=4506-3-31 dlChannelBandwidth 10000 EUtraNetwork=1,ExternalENodeBFunction=4506-3,ExternalEUtranCellFDD=4506-3-31 ulChannelBandwidth 10000 EUtraNetwork=1,ExternalENodeBFunction=4506-3,ExternalEUtranCellFDD=4506-3-32 dlChannelBandwidth 10000 EUtraNetwork=1,ExternalENodeBFunction=4506-3,ExternalEUtranCellFDD=4506-3-32 ulChannelBandwidth 10000 EUtraNetwork=1,ExternalENodeBFunction=4506-3,ExternalEUtranCellFDD=4506-3-33 dlChannelBandwidth 10000 EUtraNetwork=1,ExternalENodeBFunction=4506-3,ExternalEUtranCellFDD=4506-3-33 ulChannelBandwidth 10000 EUtraNetwork=1,ExternalENodeBFunction=4506-4,ExternalEUtranCellFDD=4506-4-41 dlChannelBandwidth 10000 EUtraNetwork=1,ExternalENodeBFunction=4506-4,ExternalEUtranCellFDD=4506-4-41 ulChannelBandwidth 10000 EUtraNetwork=1,ExternalENodeBFunction=4506-4,ExternalEUtranCellFDD=4506-4-42 dlChannelBandwidth 10000 EUtraNetwork=1,ExternalENodeBFunction=4506-4,ExternalEUtranCellFDD=4506-4-42 ulChannelBandwidth 10000 EUtraNetwork=1,ExternalENodeBFunction=4506-4,ExternalEUtranCellFDD=4506-4-43 dlChannelBandwidth 10000 EUtraNetwork=1,ExternalENodeBFunction=4506-4,ExternalEUtranCellFDD=4506-4-43 ulChannelBandwidth 10000 EUtranCellFDD=21 dlChannelBandwidth 10000 EUtranCellFDD=21 prsBandwidth 4 (N100) EUtranCellFDD=21 ulChannelBandwidth 10000 EUtranCellFDD=22 dlChannelBandwidth 10000 EUtranCellFDD=22 prsBandwidth 4 (N100) EUtranCellFDD=22 ulChannelBandwidth 10000 EUtranCellFDD=22,EUtranFreqRelation=3 allowedMeasBandwidth 6 Cdma2000Network=1,Cdma2000FreqBand=1 Cdma2000FreqBandId 1 Cdma2000Network=1,Cdma2000FreqBand=1 hrpdBandClass 4 (BAND_CLASS_4) EUtranCellFDD=23 dlChannelBandwidth 10000 EUtranCellFDD=23 prsBandwidth 4 (N100) EUtranCellFDD=23 ulChannelBandwidth 10000 AdmissionControl=1 dlTransNwBandwidth 1000 AdmissionControl=1 ulTransNwBandwidth 1000 SectorEquipmentFunction=S1 fqBand 0 SectorEquipmentFunction=S2 fqBand 5 SectorEquipmentFunction=S3 fqBand 5 ================================================================================================ Total: 24 MOs Check frequency bandwidth Use for frequency Bandwidth check Downlink to no. 21 Cell downlink bandwidth is 10Mhz Uplink to no. 21 Cell bandwidth is 10Mhz Bandwidth change get . dlchannel get . ulchannel lst cell bl 865 set EUtranCellFDD=31 dlChannelBandwidth 5000 set EUtranCellFDD=31 ulChannelBandwidth 5000 get . Channelband lst cell deb 865 get 865
  • 17.
    ENB02> get .feature 110323-11:41:12 10.0.0.163 8.0r ERBS_NODE_MODEL_B_1_40 stopfile=/tmp/3220 ========================================================================================== MO Attribute Value ========================================================================================== Licensing=1,OptionalFeatures=1 OptionalFeaturesId 1 Licensing=1,OptionalFeatures=1,SharedNetworkSupport=1 featureStateSharedNetworkSupport 0 (DEACTIVATED) Licensing=1,OptionalFeatures=1,Dl64Qam=1 featureStateDl64Qam 1 (ACTIVATED) Licensing=1,OptionalFeatures=1,MixedMode=1 featureStateMixedMode 0 (DEACTIVATED) Licensing=1,OptionalFeatures=1,IntraLTEHandover=1 featureStateIntraLTEHandover 1 (ACTIVATED) Licensing=1,OptionalFeatures=1,CsfbForLimitedDualRadioUE=1 featureStateCsfbForLimitedDualRadioUE 0 (DEACTIVATED) Licensing=1,OptionalFeatures=1,AirIfLoadGenerator=1 featureStateAilg 0 (DEACTIVATED) Licensing=1,OptionalFeatures=1,RetSupport=1 featureStateRetSupport 0 (DEACTIVATED) Licensing=1,OptionalFeatures=1,Anr=1 featureStateAnr 0 (DEACTIVATED) Licensing=1,OptionalFeatures=1,Aisgv2FwDownload=1 featureStateAisgv2FwDownload 0 (DEACTIVATED) Licensing=1,OptionalFeatures=1,InterFrequencyLTEHandover=1 featureStateInterFrequencyLTEHandover 1 (ACTIVATED) Licensing=1,OptionalFeatures=1,Irc=1 featureStateIrc 0 (DEACTIVATED) Licensing=1,OptionalFeatures=1,MultiErabsPerUser=1 featureStateMultiErabsPerUser 1 (ACTIVATED) Licensing=1,OptionalFeatures=1,WcdmaSessionContinuity=1 featureStateWcdmaSessionContinuity 0 (DEACTIVATED) Licensing=1,OptionalFeatures=1,RbsEventStreamer=1 featureStateEventStreaming 0 (DEACTIVATED) Licensing=1,OptionalFeatures=1,OtdoaSupl=1 featureStateOtdoaSupl 0 (DEACTIVATED) Licensing=1,OptionalFeatures=1,RlcUm=1 featureStateRlcUm 1 (ACTIVATED) Licensing=1,OptionalFeatures=1,PmInitiatedUeMeasurements=1 featureStatePmInitiatedUeMeasurements 1 (ACTIVATED) Licensing=1,OptionalFeatures=1,TimeAndPhaseSynchWithGPS=1 featureStateTimeAndPhaseSynchWithGPS 0 (DEACTIVATED) Licensing=1,OptionalFeatures=1,AgpsSupl=1 featureStateAgpsSupl 0 (DEACTIVATED) Licensing=1,OptionalFeatures=1,InterFrequencySessionContinuity=1 featureStateInterFrequencySessionContinuity 1 (ACTIVATED) Licensing=1,OptionalFeatures=1,UePosCellId=1 featureStateCellId 0 (DEACTIVATED) Licensing=1,OptionalFeatures=1,RetCascading=1 featureStateRetCascading 0 (DEACTIVATED) Licensing=1,OptionalFeatures=1,VswrSupervision=1 featureStateVswrSupervision 0 (DEACTIVATED) Licensing=1,OptionalFeatures=1,DualAntDlPerfPkg=1 featureStateDualAntDlPerfPkg 1 (ACTIVATED) Licensing=1,OptionalFeatures=1,IntraLTEHODataFwd=1 featureStateIntraLTEHODataFwd 0 (DEACTIVATED) Licensing=1,OptionalFeatures=1,GsmSessionContinuity=1 featureStateGsmSessionContinuity 0 (DEACTIVATED) Licensing=1,OptionalFeatures=1,TmaSupport=1 featureStateTmaSupport 0 (DEACTIVATED) Licensing=1,OptionalFeatures=1,Cdma2000SessionContinuity=1 featureStateCdma2000SessionContinuity 0 (DEACTIVATED) Licensing=1,OptionalFeatures=1,RetConfigurationMgt=1 featureStateRetConfigurationMgt 0 (DEACTIVATED) Licensing=1,OptionalFeatures=1,MaximumCellRange=1 featureStateMaximumCellRange 0 (DEACTIVATED) Licensing=1,OptionalFeatures=1,QosAwareScheduler=1 featureStateQosAwareScheduler 0 (DEACTIVATED) Licensing=1,OptionalFeatures=1,CsfbToGsmWcdma=1 featureStateCsfbToGsmWcdma 0 (DEACTIVATED) Licensing=1,OptionalFeatures=1,Drx=1 featureStateDrx 0 (DEACTIVATED) Licensing=1,OptionalFeatures=1,EcsCsfb=1 featureStateEcsCsfb 0 (DEACTIVATED) Licensing=1,OptionalFeatures=1,Ul16Qam=1 featureStateUl16Qam 1 (ACTIVATED) IpSec=1 featureState 0 (DEACTIVATED) ========================================================================================= Total: 37 MOs Check Feature (Major functions) Status check command to see if Feature(major functions) are ACTIVATED or DEACTIVATED For example) Certain function (ANR : Auto Neighbor relation) is DEACTIVATED, thus will not work. When the function is DEACTIVATED, it is impossible to have MIMO configuration. When the function is DEACTIVATED, SIB5 doesn’t go down.
  • 18.
    ENB02> inv ================================================================================================================= Feature keyIdlicenseState featureState serviceState description ================================================================================================================= AgpsSupl=1 CXC4010963 1 (ENABLED) 0 (DEACTIVATED) 0 (INOPERABLE) AirIfLoadGenerator=1 CXC4010955 1 (ENABLED) 0 (DEACTIVATED) 0 (INOPERABLE) Aisgv2FwDownload=1 CXC4011036 1 (ENABLED) 0 (DEACTIVATED) 0 (INOPERABLE) Anr=1 CXC4010620 1 (ENABLED) 0 (DEACTIVATED) 0 (INOPERABLE) Automated Neighbour Relations Cdma2000SessionContinuity=1 CXC4010614 1 (ENABLED) 0 (DEACTIVATED) 0 (INOPERABLE) CDMA2000 Session continuity, coverage triggered CsfbForLimitedDualRadioUE=1 CXC4010949 1 (ENABLED) 0 (DEACTIVATED) 0 (INOPERABLE) CsfbToGsmWcdma=1 CXC4010956 1 (ENABLED) 0 (DEACTIVATED) 0 (INOPERABLE) Dl64Qam=1 CXC4010610 1 (ENABLED) 1 (ACTIVATED) 1 (OPERABLE) 64-QAM DL Drx=1 CXC4010912 1 (ENABLED) 0 (DEACTIVATED) 0 (INOPERABLE) DualAntDlPerfPkg=1 CXC4010609 1 (ENABLED) 1 (ACTIVATED) 1 (OPERABLE) Dual Antenna DL Performance Package EcsCsfb=1 CXC4011034 1 (ENABLED) 0 (DEACTIVATED) 0 (INOPERABLE) GsmSessionContinuity=1 CXC4010618 1 (ENABLED) 0 (DEACTIVATED) 0 (INOPERABLE) GERAN Session continuity, coverage triggered SharedNetworkSupport=1 CXC4010960 0 (DISABLED) 0 (DEACTIVATED) 0 (INOPERABLE) TimeAndPhaseSynchWithGPS=1 CXC4010917 0 (DISABLED) 0 (DEACTIVATED) 0 (INOPERABLE) TmaSupport=1 CXC4010621 1 (ENABLED) 0 (DEACTIVATED) 0 (INOPERABLE) TMA Support UePosCellId=1 CXC4010841 1 (ENABLED) 0 (DEACTIVATED) 0 (INOPERABLE) Ul16Qam=1 CXC4010611 1 (ENABLED) 1 (ACTIVATED) 1 (OPERABLE) 16-QAM UL VswrSupervision=1 CXC4010799 1 (ENABLED) 0 (DEACTIVATED) 0 (INOPERABLE) VSWR WcdmaSessionContinuity=1 CXC4010616 1 (ENABLED) 0 (DEACTIVATED) 0 (INOPERABLE) WCDMA Session continuity, coverage triggered =============================================================================================================== =============================================================================================================== Capacity keyId licenseState licenseCapacity capacityUnit hardLimit percentileConf =============================================================================================================== ChannelBandwidth=10MHz CXC4010718 1 (ENABLED) 1 Nr of 10000kHz licenses ChannelBandwidth=15MHz CXC4010719 1 (ENABLED) 1 Nr of 15000kHz licenses ChannelBandwidth=1p4Mhz CXC4010721 0 (DISABLED) 0 Nr of 1400kHz licenses ChannelBandwidth=20MHz CXC4010720 1 (ENABLED) 1 Nr of 20000kHz licenses ChannelBandwidth=3MHz CXC4010722 0 (DISABLED) 0 Nr of 3000kHz licenses ChannelBandwidth=5MHz CXC4010627 1 (ENABLED) 1 Nr of 5000kHz licenses ConnectedUsers=1 CXC4010608 1 (ENABLED) 500 Nr of Connected Users 200 90 DlBasebandCapacity=1 CXC4010623 1 (ENABLED) 173 Mbit/s 65535 90 DlPrbCapacity=1 CXC4011039 1 (ENABLED) 65535 Nr of PRBs 65535 90 OutputPower=40Watt CXC4010625 1 (ENABLED) 6 Nr of 40 Watt Licenses OutputPower=60Watt CXC4010626 1 (ENABLED) 6 Nr of 60 Watt Licenses UlBasebandCapacity=1 CXC4010624 1 (ENABLED) 56 Mbit/s 65535 90 UlPrbCapacity=1 CXC4011040 1 (ENABLED) 65535 Nr of PRBs 65535 90 ================================================================================================================ Check license State Use for License Status Check
  • 19.
    ENB02> get sync 110310-13:28:3610.0.0.163 8.0r ERBS_NODE_MODEL_B_1_30_COMPLETE stopfile=/tmp/2388 ================================================================================================================= 39 SystemFunctions=1,Licensing=1,OptionalFeatures=1,TimeAndPhaseSynchWithGPS=1 ================================================================================================================= TimeAndPhaseSynchWithGPSId 1 featureStateTimeAndPhaseSynchWithGPS 0 (DEACTIVATED) keyIdTimeAndPhaseSynchWithGPS CXC4010917 licenseStateTimeAndPhaseSynchWithGPS 0 (DISABLED) serviceStateTimeAndPhaseSynchWithGPS 0 (INOPERABLE) ================================================================================================================= 60 TransportNetwork=1,Synchronization=1 ================================================================================================================= SynchronizationId 1 degradationIsFault 0 (DEGR_NOT_FAULT) nodeSystemClock 2 (LOCKED_MODE) syncRefActivity i[8] = 1 2 1 1 1 1 1 1 syncRefPriority i[8] = 1 2 0 0 0 0 0 0 syncRefStatus i[8] = 0 3 0 0 0 0 0 0 syncReference [8] = >>> syncReference = Equipment=1,Subrack=1,Slot=1,PlugInUnit=1,TimingUnit=1,TuSyncRef=GPS >>> syncReference = IpSystem=1,IpAccessHostEt=1,IpSyncRef=1 >>> syncReference = >>> syncReference = >>> syncReference = >>> syncReference = >>> syncReference = >>> syncReference = userLabel ================================================================================================================= 114 Equipment=1,Subrack=1,Slot=1,PlugInUnit=1,TimingUnit=1,TuSyncRef=GPS ================================================================================================================= TuSyncRefId GPS administrativeState 1 (UNLOCKED) availabilityStatus 2 (FAILED) operationalState 0 (DISABLED) reservedBy [1] = >>> reservedBy = TransportNetwork=1,Synchronization=1 userLabel ================================================================================================================= 960 IpSystem=1,IpAccessHostEt=1,IpSyncRef=1 ================================================================================================================= IpSyncRefId 1 administrativeState 1 (UNLOCKED) availabilityStatus 0 (NO_STATUS) cachedIpAddress ntpServerIpAddress 172.30.108.217 operationalState 1 (ENABLED) reservedBy [1] = >>> reservedBy = TransportNetwork=1,Synchronization=1 syncStatus 2 (OK) userLabel ================================================================================================================= Total: 4 MOs 값 상태 0 UNKNOWN_MODE 1 STARTUP_MODE 2 LOCKED_MODE 3 HOLD_OVER_MODE 4 FREE_RUNNING_MODE 5 FAILED_MODE 6 LOSS_OF_TRACKING_MODE 7 NOT_APPLICABLE Check Clock status Set Priority 값 상태 0 FAILED 1 DEGRADED 2 LOSS_OF_TRACKING 3 OK 4 REF_PATH_FAILED_A 5 REF_PATH_FAILED_B 6 NOT_RELIABLE 7 LOW_QUALITY 3 Normal Lock status ACTIVE : 2, INACTIVE : 1 값 상태 0 NO_STATUS 1 IN_TEST 2 FAILED 4 POWER_OFF 8 OFF_LINE 16 OFF_DUTY 64 DEGRADED 128 NOT_INSTALLED 256 LOG_FULL 544 DEPENDENCY_LOCKED 1056 DEPENDENCY_FAILED 2080 DEPENDENCY_SHUTTINGDOWN Free Running→ Loss of tracking LOCK → Hold over → No impact on calls Cell operation stat disable
  • 20.
    Check Sync data 0UNKNOWN_MODE 1 STARTUP_MODE The system clock is starting up. 2 LOCKED_MODE The system clock signal on the Timing Unit is locked: a synchronization reference is used to generate the system clock, the clock accuracy is 50 ppb or better. 3 HOLD_OVER_MODE The system clock signal on the Timing Unit has holdover quality: no synchronization reference is used to generate the system clock, the clock accuracy is 50 ppb or better. 4 FREE_RUNNING_MODE The system clock signal on the Timing Unit is free-running: no synchronization reference is used to generate the system clock, the clock accuracy is 4.6 ppm or better. 5 FAILED_MODE The system clock signal on the Timing Unit is failed: there is fault in generating the system clock, no guarantee of clock accuracy level. 6 LOSS_OF_TRACKING_MODE The frequency of the system clock is at its upper or lower limit. 7 NOT_APPLICABLE The system clock signal on Timing Unit is not applicable: the TUB or the CBU is not present. 0 FAILED Synchronization reference cannot perform its required tasks. 1 DEGRADED Capability of the synchronization reference to perform its required tasks is degraded, for example, because of high bit error rate. This value is applicable only for synchronization references that carry traffic, that is, for ET physical path terminations. 2 LOSS_OF_TRACKING The algorithm for system clock regulation cannot follow the synchronization reference signal either because of the poor quality of the signal or because of a HW fault. 3 OK Synchronization reference is capable of performing its required tasks. 4 REF_PATH_FAILED_A Synchronization reference cannot be distributed on plane A. 5 REF_PATH_FAILED_B Synchronization reference cannot be distributed on plane B. 6 NOT_RELIABLE No NTP packets are received from the server. This value is only used for IP synchronization references. 7 LOW_QUALITY The time stamp packets received from the NTP server are not reliable and the synchronization algorithm cannot lock to IP reference. This value is only used for IP synchronization references. 0 NO_STATUS No other availability status for this resource is currently present. 1 IN_TEST The resource is undergoing a test procedure. Tests that do not exclude additional users can be present in any operational sta te or administrative state. 2 FAILED The resource has an internal fault that prevents it from operating. The operational state is disabled. 4 POWER_OFF The resource requires power to be applied and is not powered on. The operational state is disabled. 8 OFF_LINE The resource requires a routine operation to be performed to place it online and make it available for use. The operation may be manual, automatic, or both. The operational state is disabled or enabled. 16 OFF_DUTY The resource has been made inactive by some internal control process in accordance with a predetermined time schedule. Under normal conditions the control process can be expected to reactivate the resource at some scheduled time, and it is therefore considered to be optional. The operational state is enabled or disabled. 64 DEGRADED The service available from the resource is degraded in some respect, such as in speed or operating capacity. However, the res ource remains available for service, either because some services are satisfactory or because degraded service is preferable to no service at all. The operational state is enabled. 128 NOT_INSTALLED The resource represented by the managed object is not present, or is incomplete. For example, a plug-in unit is missing, a cable is disconnected, or a software module is not loaded. The operational state is disabled. 256 LOG_FULL This indicates a log full condition. Currently not used. 544 DEPENDENCY_LOCKED The administrative state of a resource that this resource depends on is locked or the availability status of the other resour ce is dependency locked. The operational state is disabled. 1056 DEPENDENCY_FAILED The availability status of a resource that this resource depends on is failed or dependency failed. The operational state is disabled. 2080 DEPENDENCY_SHUTTINGDOWN The administrative state of a resource that this resource depends on is shutting down or the availability status of the other resource is dependency shutting down. The operational state is disabled.
  • 21.
    ENB02> get .ntp 110323-19:34:48 169.254.1.10 8.0r ERBS_NODE_MODEL_B_1_40 stopfile=/tmp/884 ============================================================================================= MO Attribute Value ============================================================================================= ManagedElementData=1 ntpBurstFlagPrimary true ManagedElementData=1 ntpBurstFlagSecondary false ManagedElementData=1 ntpBurstFlagThird false ManagedElementData=1 ntpMaxPollPrimary 1024 ManagedElementData=1 ntpMaxPollSecondary 1024 ManagedElementData=1 ntpMaxPollThird 1024 ManagedElementData=1 ntpMinPollPrimary 16 ManagedElementData=1 ntpMinPollSecondary 64 ManagedElementData=1 ntpMinPollThird 64 ManagedElementData=1 ntpServerAddressPrimary 10.0.0.19 ManagedElementData=1 ntpServerAddressSecondary 0.0.0.0 ManagedElementData=1 ntpServerAddressThird 0.0.0.0 ManagedElementData=1 ntpServiceActivePrimary true ManagedElementData=1 ntpServiceActiveSecondary false ManagedElementData=1 ntpServiceActiveThird false IpAccessHostEt=1 ntpDscp 46 IpAccessHostEt=1 ntpServerMode 0 (DISABLED) IpAccessHostEt=1,IpSyncRef=1 ntpServerIpAddress 172.30.108.217 EUtranCellFDD=21,UeMeasControl=1 measurementPriority 0 (ANR_PRIO) EUtranCellFDD=21,UeMeasControl=1,ReportConfigEUtraIntraFreqPm=1 reportAmountPm 0 EUtranCellFDD=22,UeMeasControl=1 measurementPriority 0 (ANR_PRIO) EUtranCellFDD=23,UeMeasControl=1 measurementPriority 1 (PM_PRIO) EUtranCellFDD=23,UeMeasControl=1,ReportConfigEUtraIntraFreqPm=1 reportAmountPm 0 ============================================================================================== Total: 8 MOs Check NTP (Synchronization Server) Have StatisticsData based on the server Sync clock based on the server
  • 22.
    ENB04> get 1 110323-16:49:2010.0.0.165 8.0r ERBS_NODE_MODEL_B_1_40 stopfile=/tmp/1000 ============================================================================ 1 ManagedElementData=1 ============================================================================ ManagedElementDataId 1 autoConfigurationAllowed true autoConfigurationStatus 0 (IDLE) daylightSavingTime false docLibSystemDefined docLibUserDefined documentServerAddress hdVolumeCFreespace 658620416 hdVolumeCSize 1203199488 logonServerAddress minimumHdVolumeCFreespace 200 nodeLocalTimeZone GMT nodeUTCTime 1300866547000 nodeUniqueID ntpBurstFlagPrimary true ntpBurstFlagSecondary false ntpBurstFlagThird false ntpMaxPollPrimary 1024 ntpMaxPollSecondary 1024 ntpMaxPollThird 1024 ntpMinPollPrimary 16 ntpMinPollSecondary 64 ntpMinPollThird 64 ntpServerAddressPrimary 10.0.0.19 ntpServerAddressSecondary 0.0.0.0 ntpServerAddressThird 0.0.0.0 ntpServiceActivePrimary true ntpServiceActiveSecondary false ntpServiceActiveThird false piuGroupEscalationType 4 (WARM_AT_PIU_RESTART) swServerUrlList =========================================================================== Total: 1 MOs ENB04> readclock 110323-16:49:25 10.0.0.165 8.0r ERBS_NODE_MODEL_B_1_40 stopfile=/tmp/1000 $ readclock Date: 2011-03-23 UTC Time: 07:49:12. Wednesday Check time Laptop time (2011.03.22 16:49:25) Check time Data eNB time (2011.03.23 07:49:12) JST, KST Standard time ENB02> ntpconfig info 110323-18:23:31 169.254.1.10 8.0r ERBS_NODE_MODEL_B_1_40 stopfile=/tmp/508 $ ntpconfig info Primary server: 10.0.0.19 No secondary server found No tertiary server found NTP synchronized 2011-03-23 08:48:59 NTP changed server 2011-03-23 08:32:11 10.0.0.19 NTP clock stepped 2011-03-23 08:31:51 2011-03-23 08:31:51.127->2011-03-23 08:31:51.129 (src 10.0.0.19 $
  • 23.
    ENB02> ue print-admitted 110329-17:03:42 10.0.0.164 8.0r ERBS_NODE_MODEL_B_1_40_COMPLETE stopfile=/tmp/3224 $ ue print -admitted CellId #UE:s #Bearers 31 2 2 32 2 2 33 1 1 Check how many calls were made By default, when there is a call in UE 1, Bearers display 1 as well. Command to check how many calls are in operation ENB03> ue print -ue -allcell 110329-17:02:46 10.0.0.164 8.0r ERBS_NODE_MODEL_B_1_40_COMPLETE stopfile=/tmp/3224 $ ue print -ue -allcell CellId RacUeRef BbUeRef {traceRef,interfaces,traceDepth,ipAddress} TypeOfActiveTrace SetByColi CTSess 31 20 520100256 X CRUT false 43711 31 23 520100416 X CRUT false 43714 32 17 536877568 X CRUT false 21863 32 19 536877728 X CRUT false 21865 33 169 553654880 X CRUT false 170 $ /home/Administrator/moshell/commonjars/connect: connection timed out $
  • 24.
    ENB02> appsh oper 110329-16:58:3310.0.0.164 8.0r ERBS_NODE_MODEL_B_1_40_COMPLETE stopfile=/tmp/3224 Please enter Node Password: $ appsh oper egr_sid: ipIf | host | ipDA | dstPort | status None found 0 UDP sessions in operational egr_sid: laid | ipDA | teid | status 18 : 0 | 4.3.0.148 | 2487747802 | ok 21 : 0 | 4.2.0.150 | 3235900547 | ok 22 : 0 | 4.2.0.150 | 3620931837 | ok 23 : 0 | 4.2.0.150 | 988112966 | ok 24 : 0 | 4.2.0.150 | 2032833662 | ok 5 GTP sessions in operational $ ENB02> appsh data 6 110318-20:05:42 10.0.0.163 8.0s ERBS_NODE_MODEL_B_1_40_COMPLETE stopfile=/tmp/5752 $ appsh data 6 appsh data <{udp|gtp}> <sid> ENB02> appsh data gtp 21 110318-20:06:15 10.0.0.163 8.0s ERBS_NODE_MODEL_B_1_40_COMPLETE stopfile=/tmp/5752 $ appsh data gtp 4 ipInterfaceIndex = 0 hostIndex = 1 ipInterfaceIndex_old = 7 hostIndex_old = 31 remoteIpAddress = 4.2.0.150 receiveTEID = 1671200888 dscp = 20 clientInternalSwitchAddress = 02:00:01:03:00:03 serverInternalSwitchAddress = 02:00:01:02:00:03 internalVLANID = 10 sessionId = 4 ENB02> appsh data gtp 22 110318-20:06:47 10.0.0.163 8.0s ERBS_NODE_MODEL_B_1_40_COMPLETE stopfile=/tmp/5752 $ appsh data gtp 5 ipInterfaceIndex = 0 hostIndex = 1 ipInterfaceIndex_old = 7 hostIndex_old = 31 remoteIpAddress = 4.2.0.150 receiveTEID = 615576315 dscp = 46 clientInternalSwitchAddress = 02:00:01:03:00:03 serverInternalSwitchAddress = 02:00:01:02:00:03 internalVLANID = 10 sessionId = 5 How to check bearer information Check TEID in S1 side to distinguish default / dedicated bearer
  • 25.
    ENB02> get .term 110323-11:00:58 10.0.0.163 8.0r ERBS_NODE_MODEL_B_1_40 stopfile=/tmp/3220 ================================================================================================================= MO Attribute Value ================================================================================================================= Subrack=1,Slot=1,PlugInUnit=1,ExchangeTerminalIp=1 ExchangeTerminalIpId 1 TermPointToMme=LGERMME02 TermPointToMmeId LGERMME02 EUtraNetwork=1,ExternalENodeBFunction=4506-3,TermPointToENB=4506-3 TermPointToENBId 4506-3 EUtraNetwork=1,ExternalENodeBFunction=4506-4,TermPointToENB=4506-4 TermPointToENBId 4506-4 TermPointToMme=Samsung2 TermPointToMmeId Samsung2 TermPointToMme=LGERMME01 TermPointToMmeId LGERMME01 TermPointToMme=Samsung1 TermPointToMmeId Samsung1 ================================================================================================================= Total: 7 MOs ENB02> get . relation 110323-11:01:07 10.0.0.163 8.0r ERBS_NODE_MODEL_B_1_40 stopfile=/tmp/3220 ================================================================================================================= MO Attribute Value ================================================================================================================= EUtranCellFDD=22,EUtranFreqRelation=3 EUtranFreqRelationId 3 ================================================================================================================= Total: 1 Mos ENB02> get . external 110323-11:00:53 10.0.0.163 8.0r ERBS_NODE_MODEL_B_1_40 stopfile=/tmp/3220 ================================================================================================================= MO Attribute Value ================================================================================================================= HwUnit=SCU,AlarmPort=14 activeExternalAlarm false HwUnit=SCU,AlarmPort=7 activeExternalAlarm false HwUnit=SCU,AlarmPort=11 activeExternalAlarm false EUtraNetwork=1,ExternalENodeBFunction=4506-3 ExternalENodeBFunctionId 4506-3 EUtraNetwork=1,ExternalENodeBFunction=4506-3,ExternalEUtranCellFDD=4506-3-31 ExternalEUtranCellFDDId 4506-3-31 EUtraNetwork=1,ExternalENodeBFunction=4506-3,ExternalEUtranCellFDD=4506-3-32 ExternalEUtranCellFDDId 4506-3-32 EUtraNetwork=1,ExternalENodeBFunction=4506-3,ExternalEUtranCellFDD=4506-3-33 ExternalEUtranCellFDDId 4506-3-33 EUtraNetwork=1,ExternalENodeBFunction=4506-4 ExternalENodeBFunctionId 4506-4 EUtraNetwork=1,ExternalENodeBFunction=4506-4,ExternalEUtranCellFDD=4506-4-41 ExternalEUtranCellFDDId 4506-4-41 EUtraNetwork=1,ExternalENodeBFunction=4506-4,ExternalEUtranCellFDD=4506-4-42 ExternalEUtranCellFDDId 4506-4-42 EUtraNetwork=1,ExternalENodeBFunction=4506-4,ExternalEUtranCellFDD=4506-4-43 ExternalEUtranCellFDDId 4506-4-43 ================================================================================================================= Total: 24 MOs Handover Inter eNB connection information for X2 Handover Inter cell information for X2 Handover eNB information for Handover
  • 26.
    ENB02> get .ipaddress 110322-22:15:54 10.0.0.163 8.0r ERBS_NODE_MODEL_B_1_40 stopfile=/tmp/4500 ========================================================================================== MO Attribute Value ========================================================================================== Security=1 aAServerIPAddressList s[0] = Subrack=1,Slot=1,PlugInUnit=1,ExchangeTerminalIp=1,GigaBitEthernet=1,IpInterface=1 ownIpAddressActive 0.0.0.0 Subrack=1,Slot=1,PlugInUnit=1,ExchangeTerminalIp=1,GigaBitEthernet=1,IpInterface=1 ownIpAddressPassive 0.0.0.0 Subrack=1,Slot=1,PlugInUnit=1,ExchangeTerminalIp=1,GigaBitEthernet=1,IpInterface=2 ownIpAddressActive 10.0.0.163 Subrack=1,Slot=1,PlugInUnit=1,ExchangeTerminalIp=1,GigaBitEthernet=1,IpInterface=2 ownIpAddressPassive 0.0.0.0 UpgradePackage=R20HN ftpServerIpAddress 192.168.10.10 UpgradePackage=InitialUP ftpServerIpAddress FTP_ServerIP_Address UpgradePackage=CXP102051/10_R9BE/2 ftpServerIpAddress 10.0.0.36 UpgradePackage=R9AS ftpServerIpAddress 169.254.1.11 UpgradePackage=R7AK ftpServerIpAddress 169.254.1.11 Ip=1 nodeIpAddress 10.0.0.163 Ip=1,EthernetLink=1 ipAddress 169.254.1.10 Ip=1,IpHostLink=1 ipAddress 10.0.0.163 IpAccessHostEt=1 ipAddress 4.2.0.18 IpAccessHostEt=1,IpSyncRef=1 cachedIpAddress IpAccessHostEt=1,IpSyncRef=1 ntpServerIpAddress 172.30.108.217 TermPointToMme=LGERMME02 ipAddress1 4.2.0.140 TermPointToMme=LGERMME02 ipAddress2 0.0.0.0 TermPointToMme=LGERMME02 usedIpAddress 0.0.0.0 EUtraNetwork=1,ExternalENodeBFunction=4506-3,TermPointToENB=4506-3 ipAddress 4.2.0.34 EUtraNetwork=1,ExternalENodeBFunction=4506-3,TermPointToENB=4506-3 usedIpAddress 0.0.0.0 EUtraNetwork=1,ExternalENodeBFunction=4506-4,TermPointToENB=4506-4 ipAddress 4.2.0.50 EUtraNetwork=1,ExternalENodeBFunction=4506-4,TermPointToENB=4506-4 usedIpAddress 0.0.0.0 TermPointToMme=Samsung2 ipAddress1 4.3.0.140 TermPointToMme=Samsung2 ipAddress2 0.0.0.0 TermPointToMme=Samsung2 usedIpAddress 0.0.0.0 TermPointToMme=LGERMME01 ipAddress1 4.2.0.132 TermPointToMme=LGERMME01 ipAddress2 0.0.0.0 TermPointToMme=LGERMME01 usedIpAddress 0.0.0.0 TermPointToMme=Samsung1 ipAddress1 4.3.0.132 TermPointToMme=Samsung1 ipAddress2 0.0.0.0 TermPointToMme=Samsung1 usedIpAddress 4.3.0.132 =========================================================================================== Total: 19 Mos 10.0.0.164> get . vid 110330-18:00:18 10.0.0.164 8.0r ERBS_NODE_MODEL_A_9_53_COMPLETE stopfile=/tmp/6012 =========================================================================================== MO Attribute Value =========================================================================================== Subrack=1,Slot=1,PlugInUnit=1,ExchangeTerminalIp=1,GigaBitEthernet=1,IpInterface=1 vid 900 =========================================================================================== Total: 1 MOs Check IP Address, v-LAN id Check station IP address Check MME IP address Check O&M IP address
  • 27.
    Checklist in caseof failure ENB03> cabr 110329-15:05:39 10.0.0.163 8.0r ERBS_NODE_MODEL_A_9_53_COMPLETE stopfile=/tmp/3652 ==================================================================================================== Pos Date and Time Domain OS Process Errorcode Cause (PMD ID) ==================================================================================================== 0001 00-00-00 00:00:00 Processor BASIC 0x00000003 Error log was cleared at last restart. Power on restart 0001 11-03-28 01:26:04 Processor BASIC Cs_boardManager_proc 0xB0AD0002 Board manager restart. Restart ordered by system manager 0001 11-03-28 01:26:12 Processor BASIC bmLoaderClientHelper 0xB0AD0001 Board manager restart. Mismatch of files in flash, goto backup 0001 11-03-28 01:26:48 Processor BACKUP bmLoaderClientHelper 0xB0AD0001 Board manager restart. Reset after backupmode 0001 11-03-28 01:27:40 Processor BASIC Cs_boardManager_proc 0xB0AD0006 Board manager restart. Restart ordered by system manager --------------------------------------------------------------------------------------------------------------- ENB02> caba 110329-15:05:51 10.0.0.163 8.0r ERBS_NODE_MODEL_A_9_53_COMPLETE stopfile=/tmp/3652 ===================================================================================================== Pos Date and Time Domain OS Process Errorcode Cause (PMD ID) ===================================================================================================== 0001 00-00-00 00:00:00 Processor BASIC 0x00000003 Error log was cleared at last restart. Power on restart --------------------------------------------------------------------------------------------------------------- $
  • 28.
    Check VSWR ENB01> cabx ============================================================================================================ ==================== SMNAPN PORT BOARD GREEN YELLOW RED PRODUCT NR REV DATE SERIAL NR ============================================================================================================ ==================== 0 1 BXP_0_1 RUS01B5 steady 16hz off KRC11864/2 R1C 20100923 C823763459 0 1 BXP_3_1 RUS01B5 steady 16hz off KRC11864/2 R1C 20101103 C823863797 -------------------------------------------------------------------------------------------------------------------------------- ENB01> lhsh BXP_4_1 fui get vswr 110110-18:33:56 10.0.0.162 8.0n ERBS_NODE_MODEL_A_9_53_COMPLETE stopfile=/tmp/5096 $ lhsh BXP_3_1 fui get vswr vswr: 28.5[dB] ENB01> cabx =============================================================================================== SMN APN PORT BOARD GREEN YELLOW RED PRODUCT NR REV DATE SERIAL NR =============================================================================================== 0 1 BXP_0_1 RUS01B5 steady 16hz off KRC11864/2 R1C 20100923 C823763459 0 1 BXP_3_1 RUS01B5 steady 16hz off KRC11864/2 R1C 20101103 C823863797 -------------------------------------------------------------------------------------------------------------------------------- ENB01> lhsh BXP_3_1 fui get vswr 110110-18:33:56 10.0.0.162 8.0n ERBS_NODE_MODEL_A_9_53_COMPLETE stopfile=/tmp/5096 $ lhsh BXP_3_1 fui get vswr vswr: 28.5[dB] ntpServerIpAddress 172.30.108.217 Check O&M IP address
  • 29.
    Check current output ENB02>cabx 110323-20:16:29 169.254.1.10 8.0r ERBS_NODE_MODEL_B_1_40 stopfile=/tmp/2260 ============================================================================================== SMN APN PORT BOARD GREEN YELLOW RED PRODUCT NR REV DATE SERIAL NR ============================================================================================= 0 1 BXP_2_1 RUS01B5 steady off off KRC11864/2 R1C 20101103 C823863785 0 1 BXP_5_1 RUS01B5 steady off off KRC11864/2 R1C 20100913 C823738900 -------------------------------------------------------------------------------------------------------------------------------- ENB02> lhsh BXP_2_1 warpA read DL_PM_PA0_C0 110323-20:17:07 169.254.1.10 8.0r ERBS_NODE_MODEL_B_1_40 stopfile=/tmp/2260 $ lhsh BXP_2_1 warpA read DL_PM_PA0_C0 Value 0x002DE4FF (3007743) read from address 0x00000B8F. $ ENB02> lhsh BXP_2_1 warpA read DL_PM_PA0_C1 110323-20:17:31 169.254.1.10 8.0r ERBS_NODE_MODEL_B_1_40 stopfile=/tmp/2260 $ lhsh BXP_2_1 warpA read DL_PM_PA0_C1 Value 0x003BB172 (3912050) read from address 0x00000B90. $ ENB02> lhsh BXP_2_1 warpA read DL_PM_PA0_C2 110323-20:17:38 169.254.1.10 8.0r ERBS_NODE_MODEL_B_1_40 stopfile=/tmp/2260 $ lhsh BXP_2_1 warpA read DL_PM_PA0_C2 Value 0x003888B1 (3705009) read from address 0x00000B91. $ ENB02> lhsh BXP_2_1 warpA read DL_PM_PA0_C3 110323-20:17:44 169.254.1.10 8.0r ERBS_NODE_MODEL_B_1_40 stopfile=/tmp/2260 $ lhsh BXP_2_1 warpA read DL_PM_PA0_C3 Value 0x002E0F80 (3018624) read from address 0x00000B92. If there is a value here, you can see there is TX output. Provide accurate output value a. p_c0 = p_reg_c0*(2^14)/(15*81920) = p_reg_c0 * 16384 / 1228800 b. p_c1 = p_reg_c1*(2^14)/(15*81920) = p_reg_c1 * 16384 / 1228800 c. p_c2 = p_reg_c2*(2^14)/(15*81920) = p_reg_c2 * 16384 / 1228800 d. p_c3 = p_reg_c3*(2^14)/(15*81920) = p_reg_c3 * 16384 / 1228800 Total = p_c0 + p_c1 + p_c2 + p_c3 (Total / 2914^2) * 60 W
  • 30.
    Check output target Howto change station output ENB03> get . power ENB03> set EUtranCellFDD=43 partOfRadioPower 20 ( Command that modify from 60% of 43.7dBm to 20%. ENB03> st cell ENB03> bl cell ENB03> deb cell ENB04> get . power 110323-15:17:48 10.0.0.165 8.0r ERBS_NODE_MODEL_B_1_40 stopfile=/tmp/1800 ============================================================================================ MO Attribute Value ============================================================================================ Licensing=1,CapacityLicenses=1,CapacityOutputPower=60Watt CapacityOutputPowerId 60Watt Licensing=1,CapacityLicenses=1,CapacityOutputPower=60Watt capacityUnitOutputPower Number of 60 Watt Licenses Licensing=1,CapacityLicenses=1,CapacityOutputPower=60Watt keyIdOutputPower CXC4010626 Licensing=1,CapacityLicenses=1,CapacityOutputPower=60Watt licenseCapacityOutputPower 6 Licensing=1,CapacityLicenses=1,CapacityOutputPower=60Watt licenseStateOutputPower 1 (ENABLED) HwUnit=SAU powerDistrFaultIndicator 1 (NOT_AVAILABLE) Subrack=1 maxPowerDissipation -1 Subrack=1 powerMeasurements Struct{5} >>> 1.currentLeft = -1 >>> 2.currentRight = -1 >>> 3.distributedPower = 0 >>> 4.voltageLeft = -1 >>> 5.voltageRight = -1 HwUnit=PDU-1 powerDistrFaultIndicator 1 (NOT_AVAILABLE) HwUnit=SCU powerDistrFaultIndicator 1 (NOT_AVAILABLE) SubrackProdType=ROJ999999_* maxPowerDissipation 0 HwUnit=PDU-2 powerDistrFaultIndicator 1 (NOT_AVAILABLE) EUtranCellFDD=43 maximumTransmissionPower 437 EUtranCellFDD=43 partOfRadioPower 60 EUtranCellFDD=43 partOfSectorPower 60 SectorEquipmentFunction=S2 confOutputPower 40 SectorEquipmentFunction=S2 sectorPower 0 PowerSupply=1 PowerSupplyId 1 PowerDistribution=1 PowerDistributionId 1 ============================================================================================= Total: 16 MOs Use when you check output value
  • 31.
    ENB04> pr security 110321-23:23:42169.254.1.10 8.0r ERBS_NODE_MODEL_B_1_40 stopfile=/tmp/5744 =================================================================================== Proxy MO =================================================================================== 57 SystemFunctions=1,Security=1 962 ENodeBFunction=1,SecurityHandling=1 =================================================================================== Total: 2 MOs ENB04> get 962 110321-23:23:55 169.254.1.10 8.0r ERBS_NODE_MODEL_B_1_40 stopfile=/tmp/5744 ============================================================================================ 962 ENodeBFunction=1,SecurityHandling=1 =========================================================================================== SecurityHandlingId 1 cipheringAlgorithms 14 (EEA0) countWrapSupervisionActive true integrityProtectionAlgorithms 8 (EIA2) rbIdSupervisionActive false ============================================================================================ Total: 1 MOs ENB04> Check Security Check whether Security should be used during handset connection to RRC. Enter get 962 (value confirmed in the above) to check detailed information. True: Use Security during RRC connection. False: Do not use security during RRC connection.
  • 32.
    ENB04> parsemom moshell/jarxml/ ERBS_NODE_MODEL_A_9_2.xml.cache.gz*ERBS_NODE_MODEL_B_1_30_COMPLETE.xml.gz* jacoms.jar* ERBS_NODE_MODEL_A_9_2.xml.gz* ERBS_NODE_MODEL_B_1_40.xml.cache.gz jacorb.jar* ERBS_NODE_MODEL_A_9_53.xml.cache.gz* ERBS_NODE_MODEL_B_1_40.xml.gz lmids.txt ERBS_NODE_MODEL_A_9_53.xml.gz* ERBS_NODE_MODEL_B_1_40_COMPLETE.xml.cache.gz* lmids.txt.old2.gz* ERBS_NODE_MODEL_A_9_53_COMPLETE.xml.cache.gz ERBS_NODE_MODEL_B_1_40_COMPLETE.xml.gz* moshellrc* ERBS_NODE_MODEL_A_9_53_COMPLETE.xml.gz* MGW_R2.xml.cache.gz moshellrc.bak* ERBS_NODE_MODEL_B_1_30.xml.cache.gz MGW_R2.xml.gz* updata.txt* ERBS_NODE_MODEL_B_1_30.xml.gz cppdata.txt uptomom.txt ERBS_NODE_MODEL_B_1_30_COMPLETE.xml.cache.gz* event/ ENB04> parsemom moshell/jarxml/ERBS_NODE_MODEL_B_1_40_COMPLETE.xml.gz Parsing MOM: moshell/jarxml/ERBS_NODE_MODEL_B_1_40_COMPLETE.xml.gz .................................Done. Caching MOM to: moshell/jarxml/ERBS_NODE_MODEL_B_1_40_COMPLETE.xml.cache .....Done. Compressing to: moshell/jarxml/ERBS_NODE_MODEL_B_1_40_COMPLETE.xml.cache.gz ...Done. Using paramfile /home/Administrator/moshell/commonjars/pm/PARAM_ERBS_B_1_0.txt Parsing file /home/Administrator/moshell/commonjars/pm/PARAM_ERBS_B_1_0.txt ............................................................................Done. ENB04> get systemc 110323-20:59:05 169.254.1.10 8.0r ERBS_NODE_MODEL_B_1_40_COMPLETE stopfile=/tmp/356 ================================================================================================= 964 ENodeBFunction=1,SystemConstants=1 ================================================================================================= SystemConstantsId 1 systConstants 38:0,125:3,204:100,213:200,242:1,70:90,73:86,195:10,27:-20,256:0,258:0,229:19600 ================================================================================================= 1036 SupportSystemConfiguration=1 ================================================================================================== SupportSystemConfigurationId 1 ================================================================================================== Total: 2 MOs ENB04> Check System constant ※ don’t open to customer 1. Put Complete mom file in C:cygwinhomeAdministratormoshelljarxml. 2. Enter command ( parsemom moshell/jarxml/ ) and select tab key to display Complete mom in the folder. 3. Drag and paste, then select Enter. 4. Able to check system constant status at the time of entering get systemc. Complete mom is changed at the time of version upgrade, and it needs constant upgrade.
  • 33.
    SISO/SIMO: Set system constantvalue as 125:1 Set Tx Ant number as 1 EUtranCellFDD=21 noOfTxAntennas 1 EUtranCellFDD=21 noOfRxAntennas 1 Transmit Diversity Set system constant value as 125:2 Set Tx Ant number as 2 EUtranCellFDD=21 noOfTxAntennas 2 EUtranCellFDD=21 noOfRxAntennas 2 Configure Licensing=1,OptionalFeatures=1,DualAntDlPerfPkg=1 featureStateDualAntDlPerfPkg 1 (ACTIVATED) //DualAntDlPerfPkg License Enable SM Set system constant value as 125:3 // Operate as Transmit Diversity or SM(Large CDD), according to channel environment Set Tx Ant number as 2 EUtranCellFDD=21 noOfTxAntennas 2 EUtranCellFDD=21 noOfRxAntennas 2 Configure Licensing=1,OptionalFeatures=1,DualAntDlPerfPkg=1 featureStateDualAntDlPerfPkg 1 (ACTIVATED) //DualAntDlPerfPkg License Enable TM(Transmission mode) check and set ANT number ENB02> get systemc 110324-11:45:26 10.0.0.163 8.0r ERBS_NODE_MODEL_B_1_40_COMPLETE stopfile=/tmp/620 ============================================================================ 1102 ENodeBFunction=1,SystemConstants=1 ============================================================================ SystemConstantsId 1 systConstants 38:0,125:3,204:100,213:200,242:1,70:90,73:86,195:10,27:-20,256:0,258:0,229:19600 ============================================================================ 1166 SupportSystemConfiguration=1 ============================================================================ SupportSystemConfigurationId 1 ============================================================================ Total: 2 Mos eNB3> get . antenna 110331-16:00:11 169.254.1.10 8.0r ERBS_NODE_MODEL_A_9_53_COMPLETE stopfile=/tmp/2392 ============================================================================== MO Attribute Value ============================================================================== AntennaUnitGroup=1 AntennaUnitGroupId 1 AntennaUnitGroup=1,AntennaUnit=1 AntennaUnitId 1 AntennaUnitGroup=1,AntennaUnit=1 mechanicalAntennaTilt 0 EUtranCellFDD=31 noOfRxAntennas 2 EUtranCellFDD=31 noOfTxAntennas 2 EUtranCellFDD=31 noOfUsedTxAntennas 2 ============================================================================= Total: 3 MOs ENB02> get . nooftx 110324-11:46:07 10.0.0.163 8.0r ERBS_NODE_MODEL_B_1_40_COMPLETE stopfile=/tmp/620 ============================================================================= MO Attribute Value ============================================================================= EUtranCellFDD=21 noOfTxAntennas 1 EUtranCellFDD=22 noOfTxAntennas 1 EUtranCellFDD=23 noOfTxAntennas 1 ============================================================================= Total: 3 MOs TM (Transmission Mode) : Set transmission mode. 3: MIMO 2: SIMO 1: SISO Numbur of TX ANT is currently 1 To check RX ANT number: get . noofrx
  • 34.
    ENB04> get systemc 110402-20:51:30169.254.1.10 8.0r ERBS_NODE_MODEL_B_1_50_COMPLETE stopfile=/tmp/5756 ====================================================================================================== 746 ENodeBFunction=1,SystemConstants=1 ====================================================================================================== SystemConstantsId 1 systConstants ====================================================================================================== 776 SupportSystemConfiguration=1 ====================================================================================================== SupportSystemConfigurationId 1 ====================================================================================================== Total: 2 MOs ENB04> acl systemc 110402-20:51:36 169.254.1.10 8.0r ERBS_NODE_MODEL_B_1_50_COMPLETE stopfile=/tmp/5756 ====================================================================================================== Proxy MO Action Nr of Params ====================================================================================================== 746 SystemConstants=1 resetSystConst 1 746 SystemConstants=1 writeSystConst 2 776 SupportSystemConfiguration=1 configureSupportSystem 1 ====================================================================================================== ENB04> acc 746 writeSystConst 110402-20:51:42 169.254.1.10 8.0r ERBS_NODE_MODEL_B_1_50_COMPLETE stopfile=/tmp/5756 Call Action writesystconst on following 1 MOs ? =================================================================================== 746 ENodeBFunction=1,SystemConstants=1 =================================================================================== Call action writesystconst on 1 MOs. Are you Sure [y/n] ? y ====================================================================================================== Proxy MO Action Nr of Params ====================================================================================================== 746 SystemConstants=1 writeSystConst 2 Parameter 1 of 2, name (string): 125 Parameter 2 of 2, value (string): 3 >>> Return value = null ====================================================================================================== Total: 1 MOs attempted, 1 MOs actioned TM(Transmission mode) Check and set ANT number
  • 35.
    ENB04> pr anr 110324-14:14:5310.0.0.165 8.0r ERBS_NODE_MODEL_B_1_40_COMPLETE stopfile=/tmp/640 =================================================================================== Proxy MO =================================================================================== 29 SystemFunctions=1,Licensing=1,OptionalFeatures=1,Anr=1 973 ENodeBFunction=1,EUtranCellFDD=41,UeMeasControl=1,ReportConfigEUtraBestCell=1,ReportConfigEUtraBestCellAnr=1 978 ENodeBFunction=1,EUtranCellFDD=41,UeMeasControl=1,ReportConfigA5=1,ReportConfigA5Anr=1 996 ENodeBFunction=1,EUtranCellFDD=43,UeMeasControl=1,ReportConfigEUtraBestCell=1,ReportConfigEUtraBestCellAnr=1 1003 ENodeBFunction=1,EUtranCellFDD=43,UeMeasControl=1,ReportConfigA5=1,ReportConfigA5Anr=1 1006 ENodeBFunction=1,AnrFunction=1 1007 ENodeBFunction=1,AnrFunction=1,AnrFunctionGeran=1 1008 ENodeBFunction=1,AnrFunction=1,AnrFunctionUtran=1 1009 ENodeBFunction=1,AnrFunction=1,AnrFunctionEUtran=1 1014 ENodeBFunction=1,EUtranCellFDD=42,UeMeasControl=1,ReportConfigEUtraBestCell=1,ReportConfigEUtraBestCellAnr=1 1022 ENodeBFunction=1,EUtranCellFDD=42,UeMeasControl=1,ReportConfigA5=1,ReportConfigA5Anr=1 =================================================================================== Total: 11 MOs ENB04> get ENodeBFunction=1,AnrFunction=1,AnrFunctionEUtran=1 110324-14:15:54 10.0.0.165 8.0r ERBS_NODE_MODEL_B_1_40_COMPLETE stopfile=/tmp/640 ================================================================================================================= 1009 ENodeBFunction=1,AnrFunction=1,AnrFunctionEUtran=1 ================================================================================================================= AnrFunctionEUtranId 1 anrInterFreqState 0 (DEACTIVATED) anrIntraFreqState 1 (ACTIVATED) anrUesEUtraIntraFDecr 10 anrUesEUtraIntraFIncrAnr 20 anrUesEUtraIntraFIncrHo 100 anrUesEUtraIntraFMax 20 anrUesEUtraIntraFMin 1 anrUesThreshInterFDecr 10 anrUesThreshInterFIncrAnr 20 anrUesThreshInterFIncrHo 100 anrUesThreshInterFMax 20 anrUesThreshInterFMin 1 cellAddRsrpThresholdEutran -1440 cellAddRsrqThresholdEutran -1920 hoAllowedEutranPolicy true x2SetupPolicy true ================================================================================================================= Total: 1 MOs ENB04> mom . cellAddRsrpThresholdEutran 110324-14:16:58 10.0.0.165 8.0r ERBS_NODE_MODEL_B_1_40_COMPLETE stopfile=/tmp/640 #################################################################################################################################### MO Class Attribute Type Flags #################################################################################################################################### AnrFunction cellAddRsrpThresholdEutran long deprecated ------------------------------------------------------------------------------------------------------------------------------------ Deprecated: Since L11B. Replaced by AnrFunctionEUtran::cellAddRsrpThresholdEutran. Threshold value for reported power for a cell to be automatically added as neighbor. Takes effects: Immediately. Unit: 0.1 dBm Resolution: - Range: -1440 to 0, Default=-1440 ************************************************************************************************************************************ AnrFunctionEUtran cellAddRsrpThresholdEutran long ------------------------------------------------------------------------------------------------------------------------------------ Threshold value for reported power for a cell to be automatically added as neighbor. Takes effects: Immediately. Unit: 0.1 dBm Resolution: - Range: -1440 to 0, Default=-1440 ************************************************************************************************************************************ Configure ANR
  • 36.
    Manage and applyLicense ENB03> license server 110326-11:56:09 10.0.0.164 8.0r ERBS_NODE_MODEL_B_1_40_COMPLETE stopfile=/tmp/896 $ license server License Server : 000101d4 Latest PV : 3 License Key File : Installed, Mon Mar 14 14:19:58 2011 Sequence Number : 1008 Node Identity State : 1 Unique Logical Name : eNB3 Validation Start : Sat Mar 26 13:17:56 2011 Validation Interval : 1 Day Emergency Status : Deactivated Emergency State : 2 Emergency Counter : 1 Emergency State Time : Tue Mar 8 09:56:59 2011 Emergency Time Limit : 7 Days $ /home/Administrator/moshell/commonjars/connect: connection timed out $ ENB03> get . fingerprint 110330-18:53:37 10.0.0.164 8.0r ERBS_NODE_MODEL_A_9_53_COMPLETE stopfile=/tmp/6012 ========================================================================= MO Attribute Value ========================================================================= Licensing=1 fingerprint eNB3 ========================================================================= Total: 1 MOs 4.7.1 Problem Description License keys are required in combination with any given enabled feature in order to allow full access to a feature. The following Command Line Interface (COLI) command printouts must be taken from DUL if they are not already collected: - license server (License Server details) - license client (License Client details) - License sub –a (Feature status information) - license lkf (Status of license key file) - license key (License key information) All files in the /c/license/ directory must be transferred by FTP, binary mode, from the node. Save the output in an attachment called “license_files.zip” 169.254.1.10> acc RbsConfiguration=1 setUniqueLogicalName 110307-19:21:26 169.254.1.10 8.0r ERBS_NODE_MODEL_B_1_30_COMPLETE stopfile=/tmp/2748 Call Action setuniquelogicalname on following 1 MOs ? ================================================ 776 ENodeBFunction=1,RbsConfiguration=1 ================================================ Call action setuniquelogicalname on 1 MOs. Are you Sure [y/n] ? y ================================================ Proxy MO Action Nr of Params ================================================ 776 RbsConfiguration=1 setUniqueLogicalName 1 Parameter 1 of 1, uniqueLogicalName (string): eNB1 !!! Exception failure: org.omg.CORBA.COMM_FAILURE: vmcid: 0x0 minor code: 0 completed: Maybe >>> Return value = null ================================================ Total: 1 MOs attempted, 0 MOs actioned How to enter Fingerprint  New Sequence Number must be bigger than existing value.
  • 37.
    ENB03> acl 6 101224-13:55:3910.0.0.165 8.0n ERBS_NODE_MODEL_A_9_53_COMPLETE stopfile=/tmp/676 ========================================================================== Proxy MO Action Nr of Params ========================================================================== 6 Licensing=1 setEmergencyState 0 6 Licensing=1 updateLicenseKeyFile 4 ========================================================================== ENB04> acc 6 updateLicenseKeyFile 101224-14:08:46 10.0.0.165 8.0n ERBS_NODE_MODEL_A_9_53_COMPLETE stopfile=/tmp/676 Call Action updatelicensekeyfile on following 1 MOs ? ========================================================================== 6 SystemFunctions=1,Licensing=1 ========================================================================== Call action updatelicensekeyfile on 1 MOs. Are you Sure [y/n] ? y ========================================================================== Proxy MO Action Nr of Params ========================================================================== 6 Licensing=1 updateLicenseKeyFile 4 Parameter 1 of 4, userId (string): lte Parameter 2 of 4, password (string): lte Parameter 3 of 4, ipAddress (string): 169.254.1.12 Parameter 4 of 4, sFile (string): eNB4_101224_004441.xml >>> Return value = null ========================================================================== Total: 1 MOs attempted, 1 MOs actioned ENB02> inv ========================================================================== Feature keyId licenseState featureState serviceState description ========================================================================== AgpsSupl=1 CXC4010963 1 (DISABLED) 0 (DEACTIVATED) 0 (INOPERABLE) AirIfLoadGenerator=1 CXC4010955 1 (DISABLED) 0 (DEACTIVATED) 0 (INOPERABLE) 169.254.1.10> license lkf 110307-19:28:15 169.254.1.10 8.0r ERBS_NODE_MODEL_B_1_30_COMPLETE stopfile=/tmp/2748 $ license lkf License Key File Status : 2 (LKF_ERROR) Additional Info : Faulty fingerprint in the license key file. $ 1. Upload license file(.xml) to FTP 2. Enter nmsadm if file to OSS-RC’s UAS(10.0.0.19) (Use FTP, ID ; nmsadm, PW: nms275) 2. Put the file into My Computer (169.254.1.12) (Use FTP, ID: lte, pw: lte 3. Follow MOshell command procedure. Manage and apply License Check with these commands if there is any error after applying License.
  • 38.
    Check ping ENB03> get. ipadd 110330-14:25:26 10.0.0.164 8.0r ERBS_NODE_MODEL_B_1_40_COMPLETE stopfile=/tmp/3652 ===================================================================== MO Attribute Value ===================================================================== UpgradePackage=R9AS ftpServerIpAddress 169.254.1.11 UpgradePackage=R9BE%2 ftpServerIpAddress 192.168.10.10 Ip=1 nodeIpAddress 10.0.0.164 Ip=1,EthernetLink=1 ipAddress 169.254.1.10 Ip=1,IpHostLink=1 ipAddress 10.0.0.164 IpAccessHostEt=1 ipAddress 4.2.0.34 IpAccessHostEt=1,IpSyncRef=1 cachedIpAddress IpAccessHostEt=1,IpSyncRef=1 ntpServerIpAddress 172.30.108.217 ENodeBFunction=1 ipAddress 4.2.0.34 ENodeBFunction=1 x2IpAddrViaS1Active true TermPointToMme=LGERMME02 ipAddress1 4.2.0.140 TermPointToMme=LGERMME02 ipAddress2 0.0.0.0 TermPointToMme=LGERMME02 usedIpAddress 4.2.0.140 EUtraNetwork=1,ExternalENodeBFunction=ENB02,TermPointToENB=ENB02 ipAddress 4.2.0.18 EUtraNetwork=1,ExternalENodeBFunction=ENB02,TermPointToENB=ENB02 usedIpAddress TermPointToMme=LGERMME01 ipAddress1 4.2.0.132 TermPointToMme=LGERMME01 ipAddress2 0.0.0.0 TermPointToMme=LGERMME01 usedIpAddress 0.0.0.0 ===================================================================== Total: 20 MOs ENB03> acc IpAccessHostEt ping 110330-14:25:44 10.0.0.164 8.0r ERBS_NODE_MODEL_B_1_40_COMPLETE stopfile=/tmp/3652 Call Action ping on following 1 MOs ? ===================================================================== 721 IpSystem=1,IpAccessHostEt=1 ===================================================================== Call action ping on 1 MOs. Are you Sure [y/n] ? y ===================================================================== Proxy MO Action Nr of Params ===================================================================== 721 IpAccessHostEt=1 ping 1 Parameter 1 of 1, host (string): 4.2.0.35 >>> Return value = 4.2.0.35 no answer ====================================================================== Total: 1 MOs attempted, 1 MOs actioned When ping comes back normally: Parameter 1 of 1, host (string): 4.3.0.18 >>> Return value = 4.3.0.18 is alive ENB03> acc ipoam ping 110407-15:17:35 169.254.1.10 8.0r ERBS_NODE_MODEL_B_1_50_COMPLETE stopfile=/tmp/3892 Call Action ping on following 1 MOs ? ================================================================ 662 IpOam=1 ================================================================ Call action ping on 1 MOs. Are you Sure [y/n] ? y ================================================================= Proxy MO Action Nr of Params =================================================================== 662 IpOam=1 ping 1 Parameter 1 of 1, host (string): 10.0.0.19 >>> Return value = no answer from * / 10.0.0.19 =================================================================== Total: 1 MOs attempted, 1 MOs actioned
  • 39.
    Statistics DATA pm_data에 Statisticsdatais accumulated in pm_date of station, O&M Server calls every 15 minutes.
  • 40.
    Statistics DATA ENB03> pmom 110325-18:50:1010.0.0.164 8.0r ERBS_NODE_MODEL_B_1_40_COMPLETE stopfile=/tmp/5100 ####################################################################### MO Class Pm Counters ####################################################################### CapacityConnectedUsers 5 pmLicConnectedUsersActual pmLicConnectedUsersDistr [24] pmLicConnectedUsersHardLimit pmLicConnectedUsersLicense pmLicConnectedUsersTimeCong ---------------------------------------------------------------------------------- Cpu 1 pmProcessorLoadDistr [11] (deprecated) ---------------------------------------------------------------------------------- DlBasebandCapacity 4 pmLicDlCapActual pmLicDlCapDistr [20] pmLicDlCapLicense pmLicDlCapMax (deprecated) ---------------------------------------------------------------------------------- DlPrbCapacity 3 pmLicDlPrbCapActual pmLicDlPrbCapDistr [20] pmLicDlPrbCapLicense ---------------------------------------------------------------------------------- ENodeBFunction 3 pmHwUtilDl [20] pmHwUtilUl [20] pmPdcpPktDiscDlEth ---------------------------------------------------------------------------------- EUtranCellFDD 290 pmActiveDrbDlSum pmActiveDrbUlSum pmActiveUeDlMax pmActiveUeDlSum pmActiveUeUlMax pmActiveUeUlSum pmAnrNeighbrelAdd pmAnrNeighbrelRem pmBadCovEvalReport pmBestCellEvalReport pmCellDownLockAuto pmCellDownLockMan Check entire MO for Statistics ENB03> pst 110326-11:37:28 10.0.0.164 8.0r ERBS_NODE_MODEL_B_1_40_COMPLETE stopfile=/tmp/896 Connecting to 10.0.0.164:56834 (CorbaSecurity=OFF, corba_class=2, java=1.6.0_23, jacoms= Trying file=C:/cygwin/home/Administrator/moshell_logfiles/logs_moshell/tempfiles/2011036 **** Bootstrapping OK **** $pmtester_pid = 584 ============================================================= PROXY SCANNER-NAME STATE ============================================================= 1 PREDEF.STATS ACTIVE 16 USERDEF.ENB03-stat.Profile=5000073.Continuous=Y.STATS ACTIVE 30 USERDEF.Scanner_Coming_Pck.Profile=5000071.Continuous=Y.STATS ACTIVE 31 PREDEF.10000.CELLTRACE SUSPENDED 32 PREDEF.10001.CELLTRACE SUSPENDED 33 PREDEF.10002.CELLTRACE SUSPENDED 34 PREDEF.10003.CELLTRACE SUSPENDED 35 PREDEF.10004.CELLTRACE SUSPENDED 36 PREDEF.10005.CELLTRACE SUSPENDED ============================================================= >>> Total: 9 Scanners ENB03> pgets 1 110326-11:37:40 10.0.0.164 8.0r ERBS_NODE_MODEL_B_1_40_COMPLETE stopfile=/tmp/896 ============================================================= 1 PREDEF.STATS ACTIVE 900 156 ============================================================== EUtranCellFDD 40 pmSessionTimeDrb pmS1SigConnEstabAtt pmS1SigConnEstabSucc pmSessionTimeUe pmUeCtxtRelAbnormalEnbAct pmPrbAvailUl pmPrbUsedDl (deprecated) pmPrbUsedUl (deprecated) pmRrcConnEstabAtt pmRrcConnEstabFailLic EUtranCellRelation 4 pmHoPrepSuccLteIntraF pmHoPrepAttLteIntraF pmHoExeSuccLteIntraF pmHoExeAttLteIntraF CapacityConnectedUsers 28 pmLicConnectedUsersDistr [24] pmLicConnectedUsersLicense pmLicConnectedUsersHardLimit pmLicConnectedUsersTimeCong Current Statistics status Use when you check what kind of statistics data is being collected
  • 41.
    ENB03> pget .pmerablevsamp 110325-18:36:33 10.0.0.164 8.0r ERBS_NODE_MODEL_B_1_40_COMPLETE stopfile=/tmp/5100 ================================================================================================================= MO Attribute Value ================================================================================================================= EUtranCellFDD=33 pmErabLevSamp 0 EUtranCellFDD=32 pmErabLevSamp 0 EUtranCellFDD=31 pmErabLevSamp 0 ================================================================================================================= Total: 3 MOs ENB03> pmx . pmerablevsamp 110325-18:33:59 10.0.0.164 8.0r ERBS_NODE_MODEL_B_1_40_COMPLETE stopfile=/tmp/5100 ......................... gzip -dc /home/Administrator/moshell_logfiles/logs_moshell/pmfiles/10.0.0.164/pm_data/A20110325.0900-0915.1.xml.gz | /home/Administrator/moshell/pmExtract -u "." "pmerablevsamp" | /home/Administrator/moshell/pmXtab -cols time -fmt txt -m "(?:w+=[^,]+,){1,2}((w+=[^,]+,*)+$)" Report from 2011-03-25 09:00 UTC to 2011-03-25 09:14 UTC Date: 2011-03-25 Object Counter 09:00 EUtranCellFDD=31 pmErabLevSamp 180 EUtranCellFDD=32 pmErabLevSamp 180 EUtranCellFDD=33 pmErabLevSamp 180 ENB03> pmx . pmerablevsamp -s 20110324.1000 -e 20110324.1100 110325-18:28:38 10.0.0.164 8.0r ERBS_NODE_MODEL_B_1_40_COMPLETE stopfile=/tmp/5100 ......................... get /c/pm_data/A20110324.1000-1015:1.xml.gz /home/Administrator/moshell_logfiles/logs_moshell/pmfiles/10.0.0.164/pm_data/A20110324.1000-1015.1.xml.gz ... OK get /c/pm_data/A20110324.1015-1030:1.xml.gz /home/Administrator/moshell_logfiles/logs_moshell/pmfiles/10.0.0.164/pm_data/A20110324.1015-1030.1.xml.gz ... OK get /c/pm_data/A20110324.1030-1045:1.xml.gz /home/Administrator/moshell_logfiles/logs_moshell/pmfiles/10.0.0.164/pm_data/A20110324.1030-1045.1.xml.gz ... OK get /c/pm_data/A20110324.1045-1100:1.xml.gz /home/Administrator/moshell_logfiles/logs_moshell/pmfiles/10.0.0.164/pm_data/A20110324.1045-1100.1.xml.gz ... OK gzip -dc /home/Administrator/moshell_logfiles/logs_moshell/pmfiles/10.0.0.164/pm_data/A20110324.1000-1015.1.xml.gz /home/Administrator/moshell_logfiles/logs_ moshell/pmfiles/10.0.0.164/pm_data/A20110324.1015-1030.1.xml.gz /home/Administrator/moshell_logfiles/logs_moshell/pmfiles/10.0.0.164/pm_data/A20110324.1030- 1045.1.xml.gz /home/Administrator/moshell_logfiles/logs_moshell/pmfiles/10.0.0.164/pm_data/A20110324.1045-1100.1.xml.gz | /home/Administrator/moshell/pmExtract -u "." "pmerablevsamp" | /home/Administrator/moshell/pmXtab -cols time -fmt txt -m "(?:w+=[^,]+,){1,2}((w+=[^,]+,*)+$)" Report from 2011-03-24 10:00 UTC to 2011-03-24 10:59 UTC Date: 2011-03-24 Object Counter 10:00 10:15 10:30 10:45 EUtranCellFDD=31 pmErabLevSamp 93 113 0 0 EUtranCellFDD=32 pmErabLevSamp 82 0 0 0 EUtranCellFDD=33 pmErabLevSamp 0 65 180 180 . pmx : Show Statistics date collected during past 15 minutes. Statistics DATA Assign time to pmx to check Statistics Data Case 1 [-s : designate start time. e: designate end time] Case 2 [-m 1(contents over the past one hour) – a(combined)] pget : Show statistics updated every second, cleared in 15 minutes. ※ hpget : Show vertically. pget : Show horizontally. pmerablevsamp : Increase by 1 every 5 seconds when you check number of Erabs. ( 15*12 = 180) pmErabLevSum : Counter number of Erabs every 5 seconds to have SUM for 15 minutes.
  • 42.
    ENB03> hpget .pmSessionTimeUe 110328-10:03:36 10.0.0.164 8.0r ERBS_NODE_MODEL_B_1_40_COMPLETE stopfile=/tmp/3728 . ================================================================================================================= MO pmSessionTimeUe ================================================================================================================= EUtranCellFDD=33 0 EUtranCellFDD=32 2 EUtranCellFDD=31 0 ================================================================================================================= Total: 3 MOs Added 3 MOs to group: hget_group Total: 0 MOs ENB03> pmx . pmSessionTimeUe 110328-09:56:42 10.0.0.164 8.0r ERBS_NODE_MODEL_B_1_40_COMPLETE stopfile=/tmp/3728 ......................... gzip -dc /home/Administrator/moshell_logfiles/logs_moshell/pmfiles/10.0.0.164/pm_data/A20110328.0030-0045.1.xml.gz | /home/Administrator/moshell/pmExtract -u "xt -m “ (?:w+=[^,]+,){1,2}((w+=[^,]+,*)+$)" Report from 2011-03-28 00:30 UTC to 2011-03-28 00:44 UTC Date: 2011-03-28 Object Counter 00:30 EUtranCellFDD=31 pmSessionTimeUe 0 EUtranCellFDD=32 pmSessionTimeUe 161 EUtranCellFDD=33 pmSessionTimeUe 0 ENB03> pmx . pmSessionTimeUe -m 1 -a 110328-09:57:58 10.0.0.164 8.0r ERBS_NODE_MODEL_B_1_40_COMPLETE stopfile=/tmp/3728 ......................... gzip -dc /home/Administrator/moshell_logfiles/logs_moshell/pmfiles/10.0.0.164/pm_data/A20110327.2345-0000.1.xml.gz /home/Administrator/moshell_logfiles/logs_moshell/pmfiles /10.0.0.164/pm_data/A20110328.0000-0015.1.xml.gz /home/Administrator/moshell_logfiles/logs_moshell/pmfiles/10.0.0.164/pm_data/A20110328.0015-0030.1.xml.gz /home/Administ rator/moshell_logfiles/logs_moshell/pmfiles/10.0.0.164/pm_data/A20110328.0030-0045.1.xml.gz | /home/Administrator/moshell/pmExtract -u "." "pmSessionTimeUe" | /home/Admi nistrator/moshell/pmXtab -a -cols time -fmt txt -m "(?:w+=[^,]+,){1,2}((w+=[^,]+,*)+$)" Report from 2011-03-27 23:45 UTC to 2011-03-28 00:44 UTC Start Time: 2011-03-27 23:45:00 End Time: 2011-03-28 00:30:00 Object Counter EUtranCellFDD=31 pmSessionTimeUe 0 EUtranCellFDD=32 pmSessionTimeUe 161 EUtranCellFDD=33 pmSessionTimeUe 0 pmx : Show Statistics date collected during past 15 minutes. Statistics DATA Assign time to pmx to check Statistics Data Case 1 [-s : designate start time. e: designate end time] Case 2 [-m 1(contents over the past one hour) – a(combined)] hpget : Show statistics updated every second, cleared in 15 minutes. ※ hpget : Show vertically. pget : Show horizontally. pmSessionTimeUe : Increase by 1 every 5 seconds when you check number of Erabs.
  • 43.
    Statistics DATA (no. of rach tried calls, cell status) ※hpget: Classified as horizontal pget: Classified as vertical ENB04> hpget fdd cbra 110324-14:06:42 10.0.0.165 8.0r ERBS_NODE_MODEL_B_1_40_COMPLETE stopfile=/tmp/640 . =================================================================================================== MO pmRaAttCbra pmRaFailCbraMsg2Disc pmRaSuccCbra =================================================================================================== EUtranCellFDD=41 0 0 0 EUtranCellFDD=43 3 -2 3 EUtranCellFDD=42 0 0 0 =================================================================================================== Total: 3 MOs Added 3 MOs to group: hget_group Total: 0 Mos ENB04> pget fdd celldown 110324-15:35:05 10.0.0.165 8.0r ERBS_NODE_MODEL_B_1_40_COMPLETE stopfile=/tmp/640 ===================================================================================================== MO Attribute Value ===================================================================================================== EUtranCellFDD=41 pmCellDownLockAuto 0 EUtranCellFDD=41 pmCellDownLockMan 0 EUtranCellFDD=41 pmCellDownUnlockMan 0 EUtranCellFDD=41 pmCellDowntimeAuto 0 EUtranCellFDD=41 pmCellDowntimeMan 292 EUtranCellFDD=43 pmCellDownLockAuto 0 EUtranCellFDD=43 pmCellDownLockMan 0 EUtranCellFDD=43 pmCellDownUnlockMan 0 EUtranCellFDD=43 pmCellDowntimeAuto 0 EUtranCellFDD=43 pmCellDowntimeMan 0 EUtranCellFDD=42 pmCellDownLockAuto 0 EUtranCellFDD=42 pmCellDownLockMan 0 EUtranCellFDD=42 pmCellDownUnlockMan 0 EUtranCellFDD=42 pmCellDowntimeAuto 0 EUtranCellFDD=42 pmCellDowntimeMan 292 =================================================================================================== Total: 3 MOs Tried Contention base rach access three times and succeeded three time, middle value can be disregarded Counter every 1 sec after Cell is down.
  • 44.
    Statistics DATA KPI UE UE LTE Femto eNBMME MME AGW SGW FTP Server PGW RRC Connection Request Packet Traffic RRC Connection Setup RRC Connection Setup Complete DL NAS Transport (Auth.Req) DL Information Transfer UL Information Transfer UL NAS Transport (Auth.Rsp) DL NAS Transport (Security Mode Command) DL Information Transfer UL Information Transfer UL NAS Transport (Security Mode Complete) Security Mode Command Security Mode Complete RRC Connection Reconfiguration RRC Connection Reconfiguration Complete Modify Bearer Response Initial Context Setup Response UL Information Transfer UL NAS Transport (Attach Complete with Activate Default Bearer Accept) Establish IP-CAN Session HSS Authentication Data Request (IMSI, ..) Authentication Response (Authentication Vector – KASME, RAND, XRES, AUTN) S1 Setup Response Create Session Req. Create Session Rsp. Initial Context Setup Req. (Attach Accept with Activate Default Bearer Req) Modify Bearer Request (eNB TEID) S1 Setup Request FTP Server PCRF Create Session Req. Create Session Rsp. Modify Bearer Response Modify Bearer Request (eNB TEID) Update Location Request Update Location Ack. E-RAB RELEASE COMMAND Includes a list of E-RABs to be released UE CONTEXT RELEASE COMPLETE Initial UE Req (Attach Req with PDN Conn. Req) Release By RBS hpget fdd pmErabRelMme hpget fdd pmUeCtxtRelMme hpget fdd pmErabRelMmeAct hpget fdd pmUeCtxtRelMmeAct hpget fdd pmErabRelNormalEnb hpget fdd pmUeCtxtRelNormalEnb hpget fdd pmErabRelAbnormalEnb hpget fdd pmUeCtxtRelAbnormalEnb hpget fdd pmErabRelAbnormalEnbAct hpget fdd pmUeCtxtRelAbnormalEnbAct Release By MME UE CONTEXT RELEASE REQUESTE hpget fdd pmErabEstabSuccInit hpget fdd pmErabEstabSuccAdded hpget fdd pmErabEstabAttInit hpget fdd pmErabEstabAttAdded hpget fdd pmS1SigConnEstabAtt hpget fdd pmRrcConnEstabSucc > hpget fdd pmRaAttCbra hpget fdd pmRrcConnEstabAtt hpget fdd pmS1SigConnEstabSucc Initial E-RAB Establishment Success Rate pmRrcConnEstabSucc / pmRrcConnEstabAtt x pmS1SigConnEstabSucc / pmS1SigConnEstabAtt x pmErabEstabSuccInit / pmErabEstabAttInit x Added E-RAB Establishment Success Rate pmErabEstabSuccInit / pmErabEstabAttAdded EUTRAN ACCESSIBILITY E-RAB Release Rate [drops/s] ( pmErabRelAbnormalEnbAct + pmErabRelMmeAct ) / pmSessionTimeUe EUTRAN RETAINABILITY hpget fdd pmSessionTimeUe In case of multi bear
  • 45.
    UE UE LTE Femto eNB MME MME AGW SGW FTP Server PGW RRCConnection Request Packet Traffic RRC Connection Setup RRC Connection Setup Complete DL NAS Transport (Auth.Req) DL Information Transfer UL Information Transfer UL NAS Transport (Auth.Rsp) DL NAS Transport (Security Mode Command) DL Information Transfer UL Information Transfer UL NAS Transport (Security Mode Complete) Security Mode Command Security Mode Complete RRC Connection Reconfiguration RRC Connection Reconfiguration Complete Modify Bearer Response Initial Context Setup Response UL Information Transfer UL NAS Transport (Attach Complete with Activate Default Bearer Accept) Establish IP-CAN Session HSS Authentication Data Request (IMSI, ..) Authentication Response (Authentication Vector – KASME, RAND, XRES, AUTN) S1 Setup Response Create Session Req. Create Session Rsp. Initial Context Setup Req. (Attach Accept with Activate Default Bearer Req) Modify Bearer Request (eNB TEID) S1 Setup Request FTP Server PCRF Create Session Req. Create Session Rsp. Modify Bearer Response Modify Bearer Request (eNB TEID) Update Location Request Update Location Ack. Initial UE Req (Attach Req with PDN Conn. Req) pmPdcpVolDlDrb pmPdcpVolDlDrbLastTTI pmUeThpTimeDl pmPdcpLatTimeDl pmPdcpLatPktTransDl Downlink DRB Traffic Counters Downlink DRB Throughput [kbps] ( pmPdcpVolDlDrb - pmPdcpVolDlDrbLastTTI )/ ( pmUeThpTimeDl/1000 ) Uplink DRB Throughput [kbps] EUTRAN INTEGRITY ( pmPdcpVolUlDrb - pmPdcpVolUlDrbLastTTI )/ ( pmUeThpTimeUl/1000 ) pmPdcpVolUlDrb pmPdcpVolUlDrbLastTTI pmUeThpTimeUl Uplink DRB Traffic Counters Downlink DRB Latency [ms] pmPdcpLatTimeDl / pmPdcpLatPktTransDl EUTRAN Latency KPIs Downlink Packet Error Loss Rate [%] {(pmPdcpPktDiscDlPelr + pmPdcpPktDiscDlHo + pmPdcpPktDiscDlPelrUu ) / ( pmPdcpPktDiscDlPelr + pmPdcpPktDiscDlHo +pmPdcpPktDiscDlPelrUu +pmPdcpPktTransDl )} x 100 Uplink Packet Error Loss Rate [%] EUTRAN Packet Loss KPIs { pmPdcpPktLostUl / (pmPdcpPktLostUl + pmPdcpPktLostUl ) } )} x 100 Statistics DATA KPI
  • 46.
    UE Source eNB MME AGWPCRF HSS < Dedicated Bearer Allocation requested by Network> Handover Required Target eNB RRC Measurement Report Handover Request Handover Request Ack Handover Command RRC Conn. Reconf Req. eNB Status Transfer eNB Status Transfer Create Indirect data forwarding Tunnel RRC Conn. Reconf Rsp. Handover Notify Modi Bearer Req Modi Bearer Resp. Delete Indirect data forwarding Tunnel UE Context Release Command UE Context Release Complete Tracking Area Update EUTRAN Mobility Success Rate [%] ( pmHoPrepAttLteInterF / pmHoPrepSuccLteInterF ) X ( pmHoExeAttLteInterF / pmHoExeSuccLteInterF ) X 100 EUTRAN Mobility ( Event A3) hpget fdd pmHoPrepAttLteIntraF hpget fdd pmHoPrepSuccLteIntraF UE CONTEXT RELEASE RRC CONNECTION RECONFIGURATION hpget fdd pmHoExeAttLteIntraF hpget fdd pmHoExeSuccLteInterF Statistics DATA KPI
  • 47.
    ENB03> pmx .pmCellDowntimeAuto 110328-14:07:42 10.0.0.164 8.0r ERBS_NODE_MODEL_B_1_40_COMPLETE stopfile=/tmp/1940 Please enter Node Password: ......................... get /c/pm_data/A20110328.0445-0500:1.xml.gz /home/Administrator/moshell_logfiles/logs_moshell/pmfiles/10.0.0.164/pm_data/A20110328.0445- 0500.1.xml.gz ... OK gzip -dc /home/Administrator/moshell_logfiles/logs_moshell/pmfiles/10.0.0.164/pm_data/A20110328.0445- 0500.1.xml.gz | /home/Administrator/moshell/pmExtract -u "." "pmCellDowntimeAuto" | /home/Administrator/moshell/pmXtab -cols time -fmt txt -m "(?:w+=[^,]+,){1,2}((w+=[^,]+,*)+$)" Report from 2011-03-28 04:45 UTC to 2011-03-28 04:59 UTC Date: 2011-03-28 Object Counter 04:45 EUtranCellFDD=31 pmCellDowntimeAuto 0 EUtranCellFDD=32 pmCellDowntimeAuto 0 EUtranCellFDD=33 pmCellDowntimeAuto 0 ENB03> pmx . pmCellDowntimeMan 110328-14:08:49 10.0.0.164 8.0r ERBS_NODE_MODEL_B_1_40_COMPLETE stopfile=/tmp/1940 ......................... gzip -dc /home/Administrator/moshell_logfiles/logs_moshell/pmfiles/10.0.0.164/pm_data/A20110328.0445- 0500.1.xml.gz | /home/Administrator/moshell/pmExtract -u "." "pmCellDowntimeMan" | /home/Administrator/moshell/pmXtab -cols time -fmt txt -m "(?:w+=[^,]+,){1,2}((w+=[^,]+,*)+$)" Report from 2011-03-28 04:45 UTC to 2011-03-28 04:59 UTC Date: 2011-03-28 Object Counter 04:45 EUtranCellFDD=31 pmCellDowntimeMan 0 EUtranCellFDD=32 pmCellDowntimeMan 900 EUtranCellFDD=33 pmCellDowntimeMan 0 ENB03> pmom . pmCellDowntimeMan N : Reported count (4 times per hour) M : Number of cells detected Cell Availability [%] { ( N X M X 900 - (pmCellDowntimeAuto - pmCellDowntimeMan )) / (N X M X 900) } X 100 EUTRAN Cell Availability KPI Statistics DATA KPI Count every second when Celli s automatically blocked. Count every second when Cell is blocked by Operator. When you are not sure about statistics mo, you can enter pmom..target mo) to see the description.
  • 48.
    Statistics DATA ENB03> pgetIP udp 110329-17:44:07 10.0.0.164 8.0r ERBS_NODE_MODEL_B_1_40_COMPLETE stopfile=/tmp/4512 ================================================================================================= MO Attribute Value ================================================================================================= IpAccessHostEt=1 pmUdpInDatagrams 11666 IpAccessHostEt=1 pmUdpInErrors 0 IpAccessHostEt=1 pmUdpNoPorts -2 IpAccessHostEt=1 pmUdpOutDatagrams 1410 ================================================================================================= Total: 1 MOs ENB03> pmom . pmUdpOutDatagrams 110329-17:53:51 10.0.0.164 8.0r ERBS_NODE_MODEL_B_1_40_COMPLETE stopfile=/tmp/4512 ################################################################################################################### MO Class Pm Counter Type Flags #################################################################################################################### IpAccessHostEt pmUdpOutDatagrams long PEG,ropReset ------------------------------------------------------------------------------------------------------------------------------------
  • 49.
    Inactivity timer ENB03> get. inac 110330-21:42:21 10.0.0.163 8.0r ERBS_NODE_MODEL_A_9_53_COMPLETE stopfile=/tmp/6056 =========================================================================== MO Attribute Value =========================================================================== ConfigurationVersion=1 currentMainActivity 0 (IDLE) Rcs=1 tInactivityTimer 0 =========================================================================== Total: 2 MOs ENB02> set Rcs=1 tInactivityTimer 120 110330-21:42:43 10.0.0.163 8.0r ERBS_NODE_MODEL_A_9_53_COMPLETE stopfile=/tmp/6056 Set tInactivityTimer on following 1 MOs ? ============================================================================ 794 ENodeBFunction=1,Rcs=1 ============================================================================ !! Warning: the new value is not according to recommended value !! New value = 120, Recommended value = 61 Set tInactivityTimer on 1 MOs. Are you Sure [y/n] ? y ============================================================================ Id MO tInactivityTimer Result ============================================================================ 794 Rcs=1 120 >>> Set. ============================================================================ Total: 1 MOs attempted, 1 MOs set ENB02>
  • 50.
    Check Upgrade ENB03> getupgr stat 110329-15:11:36 10.0.0.164 8.0r ERBS_NODE_MODEL_B_1_40_COMPLETE stopfile=/tmp/3924 =================================================================================== MO Attribute Value =================================================================================== UpgradePackage=Virtual_1_of_CXP102051/12_R7AK state 4 (ONLY_DELETEABLE) UpgradePackage=Virtual_2_of_CXP102051/10_R5EA state 4 (ONLY_DELETEABLE) UpgradePackage=Virtual_0_of_CXP102051/12_R8AA state 4 (ONLY_DELETEABLE) UpgradePackage=InitialUP state 4 (ONLY_DELETEABLE) UpgradePackage=R9AS state 7 (UPGRADE_COMPLETED) UpgradePackage=R9BE%2 state 7 (UPGRADE_COMPLETED) ==================================================================================== Total: 6 Mos ENB03> pr upgrade 110331-11:55:52 169.254.1.10 8.0r ERBS_NODE_MODEL_A_9_53_COMPLETE stopfile=/tmp/2168 =================================================================================== Proxy MO =================================================================================== 105 SwManagement=1,UpgradeTrace=1 129 SwManagement=1,Repertoire=CPP_Int_Tran_Upgrade_2 184 SwManagement=1,UpgradePackage=InitialUP 223 SwManagement=1,Repertoire=CPP_Control_Upgrade_4 261 SwManagement=1,UpgradePackage=R9BE%2 339 SwManagement=1,Repertoire=CPP_IP_Tran_Upgrade_4 =================================================================================== Total: 6 MOs
  • 51.
    Change Directory inAMOS ENB03> cd /c/ 110328-10:23:30 10.0.0.164 8.0r ERBS_NODE_MODEL_B_1_40_COMPLETE stopfile=/tmp/3328 Please enter Node Password: $ cd /c/ ENB03> ls 110328-10:23:38 10.0.0.164 8.0r ERBS_NODE_MODEL_B_1_40_COMPLETE stopfile=/tmp/3328 $ ls Directory '/c/' configuration java license loadmodules loadmodules_norepl node_id public_html security systemfiles tmp up logfiles pm_data pmd usr pi_data ENB03> cd /d/ 110328-10:24:50 10.0.0.164 8.0r ERBS_NODE_MODEL_B_1_40_COMPLETE stopfile=/tmp/3328 $ cd /d/ ENB03> ls 110328-10:24:53 10.0.0.164 8.0r ERBS_NODE_MODEL_B_1_40_COMPLETE stopfile=/tmp/3328 $ ls Directory '/d/' configuration loadmodules systemfiles usr cv.bak cv.ptr rollbacklst.bak rollback.ini rollback.lst nss_tum_data IPsecTrustedCerts ftp ran4_ETM32_10MHz.cfg ran4_ETM33_10MHz.cfg $ /home/Administrator/moshell/commonjars/connect: connection timed out $