Java/J2ee Programming Training
Servlet Life Cycle
Page 2Classification: Restricted
Agenda
• Understand Servlet life cycle
load Login.class
Constructor
web.xml
<servlet>
<servlet-name>Authetication</servlet-name>
<servlet-class>com.example. Login</servlet-class>
<init-param>
<param-name>email</param-name>
<param-value>test@gmail.com</param-value>
</init-param>
</servlet>
init(servletConfig)
ServletConfig
email=test@gmail.com
http://localhost:15124/LoginApp/Login.do
Login
web.xml
<servlet-mapping>
<servlet-name>Authentication</servlet-name>
<url-pattern>/Login.do</url-pattern>
</servlet-mapping>
http://localhost:15124/LoginApp/Login.do
http://http://localhost:15124/LoginApp/Login.do
service
service
service
Register
web.xml
<servlet-mapping>
<servlet-name>Login</servlet-name>
<url-pattern>/Login>
</servlet-mapping>
destroy()
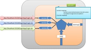
http://localhost:15124/LoginApp/Login.do
web.xml
<servlet-mapping>
<servlet-name>Authentication</servlet-name>
<url-pattern>/Login.do</url-pattern>
</servlet-mapping>
http://localhost:15124/LoginApp/Login.do
http://localhost:15124/LoginApp/Login.do
service
service
service
init()
destroy()
class Login extends HttpServlet
{
public void init(ServletConfig config)
{
}
public void doGet(HttpServletRequest req,HttpServletResponse res)
{
}
public void destroy()
{
}
}
http://localhost:15124/LoginApp/Login.do
http://localhost:15124/LoginApp/Login.do
http://localhost:15124/LoginApp/Login.do
class Login extends HttpServlet
{
public void init(ServletConfig config)
{
String email = config.getInitParameter(“email”);
}
public void doGet(HttpServletRequest req,HttpServletResponse res)
{ System.out.println(“Code for servicing the client”);
}
public void destroy()
{ System.out.rintln(“deallocation resources”);
}
}
http://localhost:15124/LoginApp/Login
http://localhost:15124/LoginApp/Login
http://localhost:15124/LoginApp/Login
<servlet>
<servlet-name>Login</servlet-name>
<servlet-class>com.example. Login</servlet-class>
<init-param>
<param-name>email</param-name>
<param-value>test@gmail.com</param-value>
</init-param>
</servlet>
ServletConfig
email=test@gmail.com
web.xml
Page 9Classification: Restricted
<servlet>
<servlet-name>Addition</servlet-name>
<servlet-
class>com.example.controller.SumServlet</servlet-
class>
</servlet>
<servlet-mapping>
<servlet-name>Addition</servlet-name>
<url-pattern>/add.do</url-pattern>
</servlet-mapping>
1
2
3
4
Page 10Classification: Restricted
Thank You

Java Servlet Lifecycle