Design Systems + Git = Success
Katie Sylor-Miller
Staff Engineer, Etsy Frontend Systems
twitter: @ksylor
Agenda
Intros
Fundamental Concepts
Data Structures
Workflow in-depth
Viewing and changing history
Managing and sharing repos
Problems, solutions, and tips
Agenda
Intros
Fundamental Concepts
Data Structures
Workflow in-depth
Viewing and changing history
Managing and sharing repos
Problems, solutions, and tips
Your name
Your preferred pronouns
Where do you work?
How comfortable are you with Git?
What’s your favorite NYC experience so far?
Intros
Agenda
Intros
Fundamental Concepts
Data Structures
Workflow in-depth
Viewing and changing history
Managing and Sharing repos
Problems, solutions, and tips
What is Git?
Why Git?
Git vs. Github
Exercise 1
Fundamental Concepts
What is Git?
Git is a
Version Control System
(VCS)
Provide a way to store the history of files:
• when they changed
• how they changed
• who changed them
• why they changed
Version Control Systems
Versioning: the not awesome way
my-file.psd my-file-v2.psd my-file-v3.psd my-file-
FINAL.psd
my-file-FINAL-
FINAL-for-real-
this-time.psd
Versioning: the awesome Git way
my-file.psd
v5
v4
v3
v2
v1
Repositories (repos)
by Etsy seller IliaSCoolVintage
Repositories (repos)
happy.scss
pretty.scss
app.js
hi-world.js
fun.js
/css
cool.svg
/svg
README.md
v5
v4
v3
v2
v1
/Users/ksylor/my-git-repo
Git is a distributed
Version Control System
Distributed Version Control
• A “cloned” copy of the entire repository - including all files,
metadata, and it’s full history - is mirrored on each user’s
local host machine.
• Usually (but not always!) there is a central/canonical copy of
the repository stored in a remote git server called origin.
• You can configure multiple remote repositories, even
another repo on your machine can be a remote!
Distributed Version Control
remote
my
local
local local local local
ksylormiller:~$
20
Copy a repository
ksylormiller:~$ git clone https://github.com/ksylor/ohshitgit.git
Cloning into 'ohshitgit'...
remote: Enumerating objects: 28, done.
remote: Total 28 (delta 0), reused 0 (delta 0), pack-reused 28
Unpacking objects: 100% (28/28), done.
ksylormiller:~$
21
Copy a repository
Distributed Version Control
remote origin
my
local
local local local local
Distributed Version Control
remote origin
my
local
local local local local
Pushing to a remote
remote origin
my
local
local local local local
Pulling from a remote
remote origin
my
local
local local local local
Why use Git?
Benefits of Git
• Historical context - view and compare different versions of
files to understand what changed and why.
• Safety net - if you make a mistake, you can easily revert
back in time to a previous version of a file.
• Collaboration - multiple people can work on the same files
at the same time, then share their changes with each other.
• Conflict resolution - Git can resolve conflicts that arise
when multiple people make changes to the same file.
Benefits of Git for Design Systems
• Sandboxing - you can work on changes locally, without
affecting anyone else, until they are ready to be shared.
• Versioned releases - you can control when you are ready to
share code with other teams.
• Quality control - pull requests allow core team members to
review file changes before they end up in a release.
• Documentation - the Github interface has simple
documentation capabilities built-in.
Git vs. Github
Git
A tool for distributed
version control
(the stuff you do in the
command line)
A company that hosts
Git repos (with some
extra features)
(the stuff you do in the
github.com website)
Github
Cloning and Creating Repos
https://github.com/ksylor/clarity-workshop-exercises/
tree/master/exercise-1
Exercise 1
Agenda
Intros
Fundamental Concepts
Data Structures
Workflow in-depth
Viewing and changing history
Managing and sharing repos
Problems, solutions, and tips
Commits
Branches
HEAD
History
Exercise 2
Data Structures
Commits
What’s in a commit
Each commit contains a few pieces of information:
• A snapshot of the entire repo
• Who made this change
• When this change was made
• A message describing the commit
• A pointer to the previous commit
What’s in a commit
SHA-1
Unique
40-char
hash
Each commit contains a few pieces of information:
• A snapshot of the entire repo
• Who made this change
• When this change was made
• A message describing the commit
• A pointer to the previous commit
Commit hashes
a4df41a8045877d50396d00113598e47f6ad10ef
aec561108fd86412c2a9083d7d95ed1668d2f4e4
6dab6a712177cf2dd2cf8b79a2cee24351be60eb
1a3531222242241153ac8a76b752d5f525a99d2c
912bde5d4e5e962269ddff87da83cc5ce55e75d0v5
v4
v3
v2
v1
Commit hash abbreviations
a4df41a
aec5611
6dab6a7
1a35312
912bde5v5
v4
v3
v2
v1
Branches
by Etsy seller SwearsandStares
Mental model: branches are a linked list
a4df41aaec56116dab6a71a35312 912bde5
A B C D E
Mental model: branches are a linked list
a4df41aaec56116dab6a71a35312 912bde5
• A snapshot of the entire repo
• Who made this change
• When this change was made
• A message describing the commit
• A pointer to the previous commit
A B C D E
Mental model: branches are a linked list
a4df41aaec56116dab6a71a35312 912bde5
• A snapshot of the entire repo
• Who made this change
• When this change was made
• A message describing the commit
• A pointer to the previous commit
A B C D E
Branches are a linked list reference
A4DF41A6DAB6A7
a4df41aaec56116dab6a71a35312 912bde5
A B C D EA B C D E
master
Branches are a linked list reference text file
A4DF41A6DAB6A7
a4df41aaec56116dab6a71a35312 912bde5
master
.git/refs/heads/master
912bde5d4e5e962269ddff87da83cc5ce55e75d0
A B C D E
ksylormiller:~/ohshitgit (master)$ git branch new-branch
46
Create a new branch
New branches are a new reference
A4DF41A6DAB6A7
a4df41aaec56116dab6a71a35312 912bde5
master
new-branch
A B C D E
New branches are a new text file
A4DF41A
a4df41aaec56116dab6a71a35312 912bde5
master
A B C D E
.git/refs/heads/master
912bde5d4e5e962269ddff87da83cc5ce55e75d0
.git/refs/heads/new-branch
912bde5d4e5e962269ddff87da83cc5ce55e75d0
new-branch
HEAD
HEAD points to your currently checked-out branch
HEAD
a4df41aaec56116dab6a7 912bde5
master
new-branch
B C D E
HEAD is a reference to a reference
HEAD
A4DF41A6DAB6A7
a4df41aaec56116dab6a7 912bde5
master
new-branch
.git/refs/HEAD
ref: refs/heads/master
B C D E
WTF is the HEAD
• The HEAD decides what branch/commit will be the target of
your actions
• There is only one HEAD per repository
• The HEAD is unique to your local install of git
• The history of the HEAD is recorded, which gives you a way
to undo your work (more on this later)
ksylormiller:~/ohshitgit (master)$ git checkout new-branch
53
Change branches
HEAD points to your currently checked-out branch
HEAD
a4df41aaec56116dab6a7 912bde5
master
new-branch
.git/refs/HEAD
ref: refs/heads/new-branch
B C D E
ksylormiller:~/ohshitgit (master)$ git commit -m “Your message here”
55
Add a new commit to our branch
A new commit becomes the new HEAD
1668d2f
HEAD
a4df41aaec56116dab6a7 912bde5
master
new-branch
B C D E F
History
History is a linked list
1668d2fa4df41aaec56116dab6a7 912bde5
master
new-branch
B C D E F
History is a linked list tree
master
ca53f4f
1668d2f
a4df41a 912bde5
new-branch
3de21fa
C D E
F
G H
ca53f4f
1668d2f
fd4ab1a
912bde5
3de21fa
new-branch
86bcaed 2d3a4da
whee
3037cf2
master
44ff212
4aa3b5f
c1d2ea8 40648a8
5ae77a5
omg-stop
fd4ab1a
and-another
History is a linked list tree directed acyclic graph
f6e51fd
E
F
G
H
I
J
K
L
M
N
O
P
Q
R
S
Fundamental concepts: recap
• Commits are a unique snapshot of a repository at a single
point in time
• History is a linked list tree directed acyclic graph
• Branches are a reference to a single commit in history
• HEAD is a symbolic reference to your current working branch
Commits, Branches,
Refs and HEAD
https://github.com/ksylor/clarity-workshop-exercises/tree/
master/exercise-2
Exercise 2
Agenda
Intros
Fundamental Concepts
Data Structures
Workflow in-depth
Viewing and changing history
Managing and sharing repos
Problems, solutions, and tips
Environments
A simple workflow
A complicated workflow
Exercise 3
A real workflow
Exercise 4
Workflows in depth
Git Environments
REMOTE/ORIGIN
Your machineGithub
LOCAL STAGING/INDEX WORKSPACE
Central server where
shared git repositories
are stored
--
Remotes typically are
“bare” - you can’t
directly modify them
REMOTE/ORIGIN
Your machineGithub
LOCAL STAGING/INDEX WORKSPACE
REMOTE/ORIGIN
Your machineGithub
LOCAL STAGING/INDEX WORKSPACE
Your local copy of the
remote git repository
--
Lives in a .git folder
inside your local copy
folder
--
Contains the entire
history of a remote repo
plus local changes
REMOTE/ORIGIN
Your machineGithub
LOCAL STAGING/INDEX WORKSPACE
Snapshot of changes to
the current branch that
you want to commit
--
Is a copy of all of the
files in the repo, not just
the changed files
REMOTE/ORIGIN
Your machineGithub
LOCAL STAGING/INDEX WORKSPACE
Where changes to
files are made
--
Analogous to the
physical directory
where files are stored
on disk
A simple workflow
REMOTE/ORIGIN
Your machineGithub
LOCAL STAGING/INDEX WORKSPACE
MASTER
ksylormiller:~$ git clone https://github.com/ohshitgit/example.git
Cloning into 'fluent-example'...
remote: Counting objects: 12, done.
remote: Compressing objects: 100% (9/9), done.
remote: Total 12 (delta 2), reused 7 (delta 0), pack-reused 0
Unpacking objects: 100% (12/12), done.
Checking connectivity... done.
73
git clone
REMOTE/ORIGIN
Your machineGithub
LOCAL STAGING/INDEX WORKSPACE
MASTER MASTER
baz.php
foo.php
bar.php
baz.php
foo.php
bar.php
HEAD
REMOTE/ORIGIN
Your machineGithub
LOCAL STAGING/INDEX WORKSPACE
MASTER MASTER
baz.php
foo.php
bar.php
baz.php
foo.php
bar.php
git status
is your BFF
by Etsy seller SmittenKittenKendall
ksylormiller:~/ohshitgit (master)$ git status
On branch master
Your branch is up-to-date with ‘origin/master'.
Changes not staged for commit:
(use "git add <file>..." to update what will be committed)
(use "git checkout -- <file>..." to discard changes in working directory)
modified: bar.php
no changes added to commit (use "git add" and/or "git commit -a”)
77
git status is your BFF
git status and
git diff
are your BFFs
by Etsy seller SmittenKittenKendall
ksylormiller:~/ohshitgit (master)$ git diff
diff --git a/bar.php b/bar.php
index f81fce0..bdd3cb3 100644
--- a/bar.php
+++ b/bar.php
@@ -1 +1,4 @@
this is a file
-with nothing in it
+with some stuff in it
79
git diff is your other BFF
REMOTE/ORIGIN
Your machineGithub
LOCAL STAGING/INDEX WORKSPACE
git diff
compares changes

in workspace
to changes

(if any) in index
git diff --staged
compares changes

in index to HEAD

(e.g. current state

of your checked-out

branch)
git diff HEAD
compares changes

in both index and

workspace to HEAD
ksylormiller:~/ohshitgit (master)$ git add bar.php
81
git add
REMOTE/ORIGIN
Your machineGithub
LOCAL STAGING/INDEX WORKSPACE
MASTER MASTER
baz.php
foo.php
bar.php
baz.php
foo.php
bar.php
ksylormiller:~/ohshitgit (master)$ git status
On branch master
Changes to be committed:
(use "git reset HEAD <file>..." to unstage)
modified: bar.php
83
git status (again)
REMOTE/ORIGIN
Your machineGithub
LOCAL STAGING/INDEX WORKSPACE
MASTER MASTER
baz.php
foo.php
bar.php
baz.php
foo.php
bar.php
ksylormiller:~/ohshitgit (master)$ git status
On branch master
Changes to be committed:
(use "git reset HEAD <file>..." to unstage)
modified: bar.php
Changes not staged for commit:
(use "git add <file>..." to update what will be committed)
(use "git checkout -- <file>..." to discard changes in working directory)
modified: bar.php
85
git status (I told you it was our BFF)
ksylormiller:~/ohshitgit (master)$ git commit -m "Meaningful commit message"
[master 4875652] Meaningful commit message
1 file changed, 1 insertion(+)
86
git commit
REMOTE/ORIGIN
Your machineGithub
LOCAL STAGING/INDEX WORKSPACE
MASTER
MASTER
baz.php
foo.php
bar.php
ksylormiller:~/ohshitgit (master)$ git push
Counting objects: 4, done.
Delta compression using up to 8 threads.
Compressing objects: 100% (2/2), done.
Writing objects: 100% (3/3), 328 bytes | 0 bytes/s, done.
Total 3 (delta 0), reused 0 (delta 0)
To https://github.com/ksylor/fluent-example.git
4875652..97e8858 master -> master
88
git push
REMOTE/ORIGIN
Your machineGithub
LOCAL STAGING/INDEX WORKSPACE
MASTER
MASTER
REMOTE/ORIGIN
Your machineGithub
LOCAL STAGING/INDEX WORKSPACE
MASTER MASTER
But… it’s almost
never that simple
A complicated
workflow
REMOTE/ORIGIN
Your machineGithub
LOCAL STAGING/INDEX WORKSPACE
MASTER
MASTER
REMOTE/ORIGIN
Your machineGithub
LOCAL STAGING/INDEX WORKSPACE
MASTER
ORIGIN/
MASTER
MASTER
ksylormiller:~/ohshitgit (master)$ git fetch
remote: Counting objects: 3, done.
remote: Compressing objects: 100% (3/3), done.
remote: Total 3 (delta 1), reused 0 (delta 0), pack-reused 0
Unpacking objects: 100% (3/3), done.
From https://github.com/ksylor/fluent-example
97e8858..8a97966 master -> origin/master
95
git fetch
REMOTE/ORIGIN
Your machineGithub
LOCAL STAGING/INDEX WORKSPACE
MASTER
ORIGIN/
MASTER
MASTER
ksylormiller:~/ohshitgit (master)$ git merge origin/master
97
git merge
Merge remote-tracking branch 'origin/master'
# Please enter a commit message to explain why this merge is necessary,
# especially if it merges an updated upstream into a topic branch.
#
# Lines starting with '#' will be ignored, and an empty message aborts
# the commit.
~
~
~
~
"~/ohshitgit/.git/MERGE_MSG" 7L, 293C
98
oh god we’re in vim
ksylormiller:~/ohshitgit (master)$ git merge origin/master
Updating 97e8858..8a97966
Fast-forward
README.md | 2 ++
1 file changed, 2 insertions(+)
create mode 100644 README.md
99
git merge complete
REMOTE/ORIGIN
Your machineGithub
LOCAL STAGING/INDEX WORKSPACE
MASTER
ORIGIN/
MASTER
MASTER
ksylormiller:~/ohshitgit (master)$ git pull
Merge made by the 'recursive' strategy.
README.md | 2 ++
1 file changed, 2 insertions(+)
create mode 100644 README.md
101
git pull == git fetch && git merge
REMOTE/ORIGIN
Your machineGithub
LOCAL STAGING/INDEX WORKSPACE
MASTER
ORIGIN/
MASTER
MASTER
ksylormiller:~/ohshitgit (master)$ git push
Counting objects: 8, done.
Delta compression using up to 8 threads.
Compressing objects: 100% (4/4), done.
Writing objects: 100% (5/5), 537 bytes | 0 bytes/s, done.
Total 5 (delta 2), reused 0 (delta 0)
remote: Resolving deltas: 100% (2/2), completed with 1 local object.
To https://github.com/ksylor/fluent-example.git
8a97966..91f6790 master -> master
103
git push
REMOTE/ORIGIN
Your machineGithub
LOCAL STAGING/INDEX WORKSPACE
ORIGIN/
MASTER
MASTERMASTER
Rebase all the things!
REMOTE/ORIGIN
Your machineGithub
LOCAL STAGING/INDEX WORKSPACE
MASTER
ORIGIN/
MASTER
MASTER
ksylormiller:~/ohshitgit (master)$ git rebase origin/master
First, rewinding head to replay your work on top of it...
Applying: Meaningful commit message
107
git rebase
REMOTE/ORIGIN
Your machineGithub
LOCAL STAGING/INDEX WORKSPACE
MASTER
ORIGIN/
MASTER
MASTER
REMOTE/ORIGIN
Your machineGithub
LOCAL STAGING/INDEX WORKSPACE
MASTER
ORIGIN/
MASTER
MASTER
ksylormiller:~/ohshitgit (master)$ git pull --rebase
First, rewinding head to replay your work on top of it...
Applying: Meaningful commit message
110
git pull --rebase == git fetch && git rebase
REMOTE/ORIGIN
Your machineGithub
LOCAL STAGING/INDEX WORKSPACE
MASTER
ORIGIN/
MASTER
MASTER
ksylormiller:~/ohshitgit (master)$ git push
Counting objects: 5, done.
Delta compression using up to 8 threads.
Compressing objects: 100% (3/3), done.
Writing objects: 100% (3/3), 331 bytes | 0 bytes/s, done.
Total 3 (delta 1), reused 0 (delta 0)
remote: Resolving deltas: 100% (1/1), completed with 1 local object.
To https://github.com/ksylor/fluent-example.git
f6e51fd..3c2335c master -> master
112
git push
REMOTE/ORIGIN
Your machineGithub
LOCAL STAGING/INDEX WORKSPACE
MASTER
ORIGIN/
MASTER
MASTER
REMOTE/ORIGIN
Your machineGithub
LOCAL STAGING/INDEX WORKSPACE
MASTER
ORIGIN/
MASTER
MASTER
I solemnly swear
never to run git pull
Workflows in depth: recap
• We interact with git repos via remote (bare) servers, and on
your machine w/ it’s local copy, workspace, and staging
area
• git add takes a snapshot of a changed file in it’s current
state & adds it to staging
• git status and git diff your BFFs
• We interact with the remote via tracking branches, another
kind of reference
Workflows in depth: recap
• git pull = git fetch && git merge 

creates a new merge commit (gross! vim! no!)
• git pull --rebase = git fetch && git rebase
replays your work at the tip of master (beautiful! yes!)
Workflow
https://github.com/ksylor/clarity-workshop-exercises/
tree/master/exercise-3
Exercise 3
A real workflow
REMOTE/ORIGIN
Your machineGithub
LOCAL STAGING/INDEX WORKSPACE
MASTER MASTER
baz.php
foo.php
bar.php
baz.php
foo.php
bar.php
HEAD
ksylormiller:~/ohshitgit (master)$ git checkout -b feature-branch
121
Create & checkout a branch
REMOTE/ORIGIN
Your machineGithub
LOCAL STAGING/INDEX WORKSPACE
MASTER
baz.php
foo.php
bar.php
baz.php
foo.php
bar.php
HEAD
FEATURE
-BRANCH
MASTER
REMOTE/ORIGIN
Your machineGithub
LOCAL STAGING/INDEX WORKSPACE
MASTER
baz.php
foo.php
bar.php
FEATURE
-BRANCH
MASTER
baz.php
foo.php
bar.php
ksylormiller:~/ohshitgit (feature-branch)$ git add bar.php
124
git add
REMOTE/ORIGIN
Your machineGithub
LOCAL STAGING/INDEX WORKSPACE
MASTER
baz.php
foo.php
FEATURE
-BRANCH
MASTER
baz.php
foo.php
bar.phpbar.php
ksylormiller:~/ohshitgit (feature-branch)$ git status
On branch feature-branch
Changes not staged for commit:
(use "git add <file>..." to update what will be committed)
(use "git checkout -- <file>..." to discard changes in working directory)
modified: bar.php
no changes added to commit (use "git add" and/or "git commit -a”)
126
git status
ksylormiller:~/ohshitgit (feature-branch)$ git diff
diff --git a/bar.php b/bar.php
index f81fce0..bdd3cb3 100644
--- a/bar.php
+++ b/bar.php
@@ -1 +1,4 @@
this is a file
-with nothing in it
+with some stuff in it
127
git diff
ksylormiller:~/ohshitgit (feature-branch)$ git commit -m "Meaningful commit
message"
[feature-branch 4875652] Meaningful commit message
1 file changed, 1 insertion(+)
128
git commit
REMOTE/ORIGIN
Your machineGithub
LOCAL STAGING/INDEX WORKSPACE
FEATURE-
BRANCH
MASTER
baz.php
foo.php
bar.php
baz.php
foo.php
bar.php
MASTER
REMOTE/ORIGIN
Your machineGithub
LOCAL STAGING/INDEX WORKSPACE
MASTER
baz.php
foo.php
bar.php
baz.php
foo.php
bar.php
MASTER
FEATURE-
BRANCH
ksylormiller:~/ohshitgit (feature-branch)$ git push -u
Counting objects: 9, done.
Delta compression using up to 8 threads.
Compressing objects: 100% (7/7), done.
Writing objects: 100% (9/9), 820 bytes | 820.00 KiB/s, done.
Total 9 (delta 1), reused 0 (delta 0)
remote: Resolving deltas: 100% (1/1), done.
remote:
remote: Create a pull request for 'feature-branch' on GitHub by visiting:
remote: https://github.com/ksylor/clarity-workshop-example/pull/new/feature-branch
remote:
To https://github.com/ksylor/clarity-workshop-example.git
* [new branch] feature-branch -> feature-branch
Branch feature-branch set up to track remote branch feature-branch from origin.
131
push a new branch
REMOTE/ORIGIN
Your machineGithub
LOCAL STAGING/INDEX WORKSPACE
MASTER
baz.php
foo.php
bar.php
baz.php
foo.php
bar.php
MASTER
FEATURE-
BRANCH
FEATURE-
BRANCH
ORIGIN/
FEATURE-
BRANCH
by Etsy seller ninjagrl
Pull requests
(PRs)
Pull Requests (PRs)
• An additional feature on top of core Git functionality.
• PRs do a diff comparison between two branches - usually
comparing a feature branch to the current state of master.
• Allows teammates to review code, ask questions, find
possible bugs before code hits production.
• Provides a nice visual way to confirm that the code in your
branch contains only the changes that you want!
Reviewing a PR
by Etsy seller SimplyPerfectDesignL
Merging a PR
by Etsy seller InkinPark
REMOTE/ORIGIN
Your machineGithub
LOCAL STAGING/INDEX WORKSPACE
MASTER
FEATURE-
BRANCH
merge commit
REMOTE/ORIGIN
Your machineGithub
LOCAL STAGING/INDEX WORKSPACE
MASTER
rebase merge
REMOTE/ORIGIN
Your machineGithub
LOCAL STAGING/INDEX WORKSPACE
MASTER
FEATURE-
BRANCH
REMOTE/ORIGIN
Your machineGithub
LOCAL STAGING/INDEX WORKSPACE
MASTER
FEATURE-
BRANCH
REMOTE/ORIGIN
Your machineGithub
LOCAL STAGING/INDEX WORKSPACE
MASTER
squash merge
REMOTE/ORIGIN
Your machineGithub
LOCAL STAGING/INDEX WORKSPACE
MASTER
FEATURE-
BRANCH
REMOTE/ORIGIN
Your machineGithub
LOCAL STAGING/INDEX WORKSPACE
MASTER
ksylormiller:~/ohshitgit (feature-branch)$ git fetch
remote: Counting objects: 3, done.
remote: Compressing objects: 100% (3/3), done.
remote: Total 3 (delta 1), reused 0 (delta 0), pack-reused 0
Unpacking objects: 100% (3/3), done.
From https://github.com/ksylor/fluent-example
97e8858..8a97966 master -> origin/master
ksylormiller:~/ohshitgit (master)$
162
git fetch
ksylormiller:~/ohshitgit (feature-branch)$ git checkout master
On branch master
Your branch is behind 'origin/master' by 2 commits, and can be fast-
forwarded.
(use "git pull" to update your local branch)
nothing to commit, working tree clean
ksylormiller:~/ohshitgit (master)$
163
checkout master
ksylormiller:~/ohshitgit (master)$ git pull --rebase
Updating 74877c3..2ea524f
Fast-forward
fun.txt | 2 ++
1 file changed, 2 insertions(+)
Current branch master is up to date.
ksylormiller:~/ohshitgit (master)$
164
update master
ksylormiller:~/ohshitgit (master)$ git merge --squash feature-branch
Squash commit -- not updating HEAD
Automatic merge went well; stopped before committing as requested
165
Squash merging
REMOTE/ORIGIN
Your machineGithub
LOCAL STAGING/INDEX WORKSPACE
MASTER
ORIGIN/
MASTER
FEATURE-
BRANCH
baz.php
foo.php
bar.php
MASTER
ksylormiller:~/ohshitgit (master)$ git commit -m “Merge feature-branch”
[master 4875652] Merge feature branch
1 file changed, 1 insertion(+)
167
git commit
REMOTE/ORIGIN
Your machineGithub
LOCAL STAGING/INDEX WORKSPACE
MASTER
ORIGIN/
MASTER
baz.php
foo.php
bar.php
MASTER
REMOTE/ORIGIN
Your machineGithub
LOCAL STAGING/INDEX WORKSPACE
MASTER
ORIGIN/
MASTER
MASTER
ksylormiller:~/ohshitgit (master)$ git push
Counting objects: 8, done.
Delta compression using up to 8 threads.
Compressing objects: 100% (4/4), done.
Writing objects: 100% (5/5), 537 bytes | 0 bytes/s, done.
Total 5 (delta 2), reused 0 (delta 0)
remote: Resolving deltas: 100% (2/2), completed with 1 local object.
To https://github.com/ksylor/fluent-example.git
8a97966..91f6790 master -> master
170
git push
REMOTE/ORIGIN
Your machineGithub
LOCAL STAGING/INDEX WORKSPACE
MASTER ORIGIN/
MASTER
MASTER
by Etsy seller JulieYegen
Feature branches and Pull Requests
https://github.com/ksylor/clarity-workshop-exercises/tree/
master/exercise-4
Exercise 4
Agenda
Intros
Fundamental Concepts
Data Structures
Workflow in-depth
Viewing and changing history
Managing and sharing repos
Problems, solutions, and tips
Viewing history
Changing history
Exercise 5
Viewing and changing history
Viewing history
View the history of a branch
1668d2f
HEAD
a4df41aaec56116dab6a7 912bde5
master
B C D E F
ksylormiller:~/ohshitgit (master)$ git log
commit 3c2335c50a1ad48a283a475e3d3f9ac445a20ff5
Author: Katie Sylor-Miller <katie@ohshitgit.com>
Date: Thu Jun 8 23:42:05 2017 -0400
Another awesome commit
A detailed message about this commit goes here
commit f6e51fdd6650c7bbc39895c0392ec6a9fb5a9c15
Author: Someone else <someone@ohshitgit.com>
Date: Thu Jun 8 23:39:36 2017 -0400
Oh hai this is a change
commit 4f9a80ff7732f252ffbe7841e96748707da1a78d
178
git log
ksylormiller:~/ohshitgit (master)$ git log --oneline
3c2335c Another awesome commit
f6e51fd Oh hai this is a change
91f6790 Meaningful commit message
4f9a80f Fake commit messages are hard
8a97966 Is anyone actually reading this?
97e8858 Lolz
4875652 Hello world
179
Short history
by Etsy seller Birdwoodshack
git reflog
is your magic
time machine
ksylormiller:~/ohshitgit (master)$ git reflog
3c2335c HEAD@{0}: rebase finished: returning to refs/heads/master
3c2335c HEAD@{1}: pull --rebase: lolz
f6e51fd HEAD@{2}: pull --rebase: checkout f6e51fdd6650c7bbc39895c0392ec6a9fb5a9c15
f4f4d99 HEAD@{3}: reset: moving to HEAD@{4}
f6e51fd HEAD@{4}: reset: moving to HEAD~
1ecad3a HEAD@{5}: rebase finished: returning to refs/heads/master
1ecad3a HEAD@{6}: rebase: lolz
f6e51fd HEAD@{7}: rebase: checkout origin/master
f4f4d99 HEAD@{8}: commit: lolz
4f9a80f HEAD@{9}: commit: Another awesome commit
4875652 HEAD@{10}: commit: Meaningful commit message
181
git reflog
HEAD notation
• HEAD@{index} : go to a specific point
• HEAD~ == HEAD@{currentindex+1} : back one action
• HEAD~x == HEAD@{currentindex+x} : back x actions
• Or, you can always reference by hash
ksylormiller:~/ohshitgit (master)$ git show HEAD@{8}
commit f4f4d996d44bbf824cdd22ace9e6d154d27c9a5d
Author: Katie Sylor-Miller <katie@ohshitgit.com>
Date: Thu Jun 8 23:42:05 2017 -0400
lolz
diff --git a/bar.php b/bar.php
index f81fce0..bdd3cb3 100644
--- a/bar.php
+++ b/bar.php
@@ -1 +1,4 @@
this is a file
-with nothing
+with some lolz
183
git show
ksylormiller:~/ohshitgit (master)$ git checkout HEAD@{8}
Note: checking out 'HEAD@{8}'.
You are in 'detached HEAD' state. You can look around, make experimental
changes and commit them, and you can discard any commits you make in this
state without impacting any branches by performing another checkout.
If you want to create a new branch to retain commits you create, you may
do so (now or later) by using -b with the checkout command again. Example:
git checkout -b new_branch_name
HEAD is now at a4df41a... Merge remote-tracking branch 'origin/master'
ksylormiller:~/ohshitgit (master) ((detached from a4df41a))$
184
git checkout
A detached HEAD is when your
HEAD points directly to a
commit or a tracking branch
(not an editable branch)
WTF is a detached HEAD?
post-checkout detached HEAD
1668d2f
HEAD
a4df41aaec56116dab6a7 912bde5
master
B C D E F
• Checking out an existing branch - throws away any work you
might have done
• Create a new branch from this state - allows you to save any
work, or create a branch from any point in time
Re-attaching the HEAD
Checkout all the things
Checkout can be used to move the HEAD OR checkout can also
change the state of a file in the workspace (w/o moving HEAD)
• Discard workspace changes to a file or directory

git checkout -- path/to/file/or/dir/
• Reset file or dir to state in history (then commit to save!)

git checkout <commit hash> —-path/to/file/or/dir/
• Get state of a file or dir from another branch (then commit)

git checkout other-branch --path/to/file/or/dir/
Changing history
Changing history of a branch
1668d2f
HEAD
a4df41aaec56116dab6a7
master
B C D E F
912bde5
git reset brings you back to a
previous state in history,
undoing everything that
changed between now and then
Hit the reset button
ksylormiller:~/ohshitgit (master)$ git reflog
1668d2f HEAD@{0}: rebase finished: returning to refs/heads/master
3c2335c HEAD@{1}: pull --rebase: lolz
912bde5 HEAD@{2}: pull --rebase: checkout
f6e51fdd6650c7bbc39895c0392ec6a9fb5a9c15
f4f4d99 HEAD@{3}: commit: lolz
192
git reflog
ksylormiller:~/ohshitgit (master)$ git reset HEAD@{3}
Unstaged changes after reset:
M foo.php
193
git reset
Three basic types of resetting
Discards the changes
from the affected
commits
Leaves the changes
from the affected
commits in the
workspace (default)
--hard--mixed--soft
Leaves the changes
from the affected
commits in staging
Post-reset
1668d2f
HEAD
a4df41aaec56116dab6a7
master
Changes move
to the index
or workspace
or discarded
912bde5
B C D E F
Disclaimer: never
change public history
git revert creates a new commit
that undoes the changes in the
specified commit(s)
Undo a public commit
ksylormiller:~/ohshitgit (master)$ git revert f4f4d99
198
git revert
Revert "lolz"
This reverts commit f4f4d996d44bbf824cdd22ace9e6d154d27c9a5d.
# Please enter the commit message for your changes. Lines starting
# with '#' will be ignored, and an empty message aborts the commit.
# On branch master
# Your branch is ahead of 'origin/master' by 3 commits.
# (use "git push" to publish your local commits)
#
# Changes to be committed:
# modified: bar.php
#
~
"~/ohshitgit/.git/COMMIT_EDITMSG" 14L, 450C
199
ugh, vim again
ksylormiller:~/ohshitgit (master)$ git revert
f4f4d996d44bbf824cdd22ace9e6d154d27c9a5d
[master b483271] Revert "lolz"
1 file changed, 3 deletions(-)
200
git revert complete
Post-revert
1668d2f
HEAD
a4df41aaec5611 b75fb8b912bde5
master
reverts changes from
C D E F G
Viewing and changing history: recap
• git log shows the history of your branch
• git reflog shows the history of the HEAD aka the magic time
machine
• git checkout lets you view a previous state of the repo in a
read-only “detached HEAD” state
• git reset lets you go back in time and change things
• git revert creates a new commit to undo changes
Viewing and Changing History
https://github.com/ksylor/clarity-workshop-exercises/tree/
master/exercise-5
Exercise 5
Agenda
Intros
Fundamental Concepts
Data Structures
Workflow in-depth
Viewing and changing history
Managing and sharing repos
Problems, solutions, and tips
Versioning
npm Packages
Releases
Documentation
Issues
Managing and sharing repos
Versioning
Why version your design system?
• You won’t get it perfect the first time, so you need to plan
for how to handle changes to your code.
• With versioning, you make controlled releases of changes to
your code, and consuming teams can chose which version
they use, and when and how to upgrade (or not!).
• Versions allow you to release breaking changes, e.g. a
change that will break existing uses of a pattern, without
disrupting existing users.
Semver (Semantic Versioning)
0.1.0
Major Release
Changes are not

backwards-
compatible with
prior versions
More info at semver.org
Minor Release
New functionality

is backwards-

compatible with 

prior versions
Patch Release
Only contains

bug fixes, which

are backwards-

compatible
Semver (Semantic Versioning)
0.1.0-alpha
More info at semver.org
Optional Pre-Release Version
Indicates that this

version is unstable or

might change before

the “real” release
npm packages
ksylormiller:~/ohshitgit (master)$ npm init
This utility will walk you through creating a package.json file.
It only covers the most common items, and tries to guess sensible defaults.
See `npm help json` for definitive documentation on these fields
and exactly what they do.
Use `npm install <pkg>` afterwards to install a package and
save it as a dependency in the package.json file.
Press ^C at any time to quit.
211
npm init
package name: (clarity-workshop-example)
version: (1.0.0) 0.1.0
description: An example npm package for clarity workshop
entry point: (index.js)
test command:
git repository: (https://github.com/ksylor/clarity-workshop-example.git)
keywords:
author: Katie Sylor-Miller
license: (ISC)
About to write to /Users/ksylormiller/clarity-workshop-example/package.json:
212
npm init (cont)
{
"name": "clarity-workshop-example",
"version": "0.1.0",
"description": "An example npm package for clarity workshop",
"main": "index.js",
"scripts": {
"test": "echo "Error: no test specified" && exit 1"
},
"repository": {
"type": "git",
"url": "git+https://github.com/ksylor/clarity-workshop-example.git"
},
"author": "Katie Sylor-Miller",
"license": "ISC",
"bugs": {
"url": "https://github.com/ksylor/clarity-workshop-example/issues"
},
"homepage": "https://github.com/ksylor/clarity-workshop-example#readme"
}
Is this OK? (yes) yes
213
npm init (cont)
ksylormiller:~/ohshitgit (master)$ git status
On branch master
Your branch is up-to-date with 'origin/master'.
Untracked files:
(use "git add <file>..." to include in what will be committed)
package.json
nothing added to commit but untracked files present (use "git add" to track)
214
package.json
ksylormiller:~/ohshitgit (master)$ git add . && commit -m “add package.json”
[master 995198f] add package.json
1 file changed, 19 insertions(+)
create mode 100644 package.json
ksylormiller:~/ohshitgit (master)$ git push
Counting objects: 3, done.
Delta compression using up to 8 threads.
Compressing objects: 100% (3/3), done.
Writing objects: 100% (3/3), 554 bytes | 554.00 KiB/s, done.
Total 3 (delta 1), reused 0 (delta 0)
remote: Resolving deltas: 100% (1/1), completed with 1 local object.
To https://github.com/ksylor/clarity-workshop-example.git
2ea524f..995198f master -> master
215
Releases
ksylormiller:~/someotherproject (master)$ npm install --save-dev https://
github.com/ksylor/clarity-workshop-example/archive/v0.1.1.tar.gz
npm notice created a lockfile as package-lock.json. You should commit this
file.
+ clarity-workshop-example@0.1.0
added 1 package from 1 contributor and audited 1 package in 1.325s
found 0 vulnerabilities
221
add your package as a dependency to another project
Documentation
Issues
Versions and releases
https://github.com/ksylor/clarity-workshop-exercises/tree/
master/exercise-6
Exercise 6
Agenda
Intros
Fundamental Concepts
Data Structures
Workflow in-depth
Viewing and changing history
Managing and sharing repos
Problems, solutions, and tips
Always Be Committing
Problem: Committing
the wrong thing
• Set up your command line to show you what branch you are on
• Remember git status and git diff your BFFs
• Understand how staging works (subsequent changes to a file
are not reflected
• Use a feature branch so you don’t accidentally commit to
master!
Avoid the problem: Committing the wrong thing
--amend
ksylormiller:~/ohshitgit (master)$ git commit --amend
237
Fix the problem: Entering the wrong commit message
238
vim again :(
My wrong commit message
# Please enter the commit message for your changes. Lines starting
# with '#' will be ignored, and an empty message aborts the commit.
# On branch master
# Your branch is ahead of 'origin/master' by 3 commits.
# (use "git push" to publish your local commits)
#
# Changes to be committed:
# modified: bar.php
#
~
"~/ohshitgit/.git/COMMIT_EDITMSG" 14L, 450C
239
vim again :(
My right commit message
# Please enter the commit message for your changes. Lines starting
# with '#' will be ignored, and an empty message aborts the commit.
# On branch master
# Your branch is ahead of 'origin/master' by 3 commits.
# (use "git push" to publish your local commits)
#
# Changes to be committed:
# modified: bar.php
#
~
"~/ohshitgit/.git/COMMIT_EDITMSG" 14L, 450C
ksylormiller:~/ohshitgit (master)$ git commit --amend
[master f0c2e62] My correct commit message
1 file changed, 3 deletions(-)
240
Fix the problem: Entering the wrong commit message
ksylormiller:~/ohshitgit (master)$ git add file/i/forgot/to/commit.ext
ksylormiller:~/ohshitgit (master)$ git commit --amend —no-edit
[master 014035a] My commit message
1 file changed, 1 insertion(+), 3 deletions(-)
241
Fix the problem: Forgetting to commit a file, or just one small change
Always Be Branching
Problem: Committing
to the wrong branch
stash
Your machine
LOCAL STAGING/INDEX WORKSPACE
MASTER
baz.php
foo.php
bar.php
baz.php
foo.php
bar.php
STASH
Your machine
LOCAL STAGING/INDEX WORKSPACE
MASTER
baz.php
foo.php
bar.php
baz.php
foo.php
bar.php
STASH
Your machine
LOCAL STAGING/INDEX WORKSPACE
MASTER
baz.php
foo.php
bar.php
baz.php
foo.php
bar.php
STASH
YOUR
CHANGES
HEAD
COMMIT
Your machine
LOCAL STAGING/INDEX WORKSPACE
MASTER
baz.php
foo.php
bar.php
baz.php
foo.php
bar.php
STASH
ksylormiller:~/ohshitgit (master)$ git stash
Saved working directory and index state WIP on master: 3c2335c lolz
249
add to the stash
Your machine
LOCAL STAGING/INDEX WORKSPACE
MASTER
baz.php
foo.php
bar.php
baz.php
foo.php
bar.php
STASH
Your machine
LOCAL STAGING/INDEX WORKSPACE
MASTER
baz.php
foo.php
bar.php
baz.php
foo.php
bar.php
STASH
ksylormiller:~/ohshitgit (master)$ git stash list
stash@{0}: WIP on master: 3c2335c lolz
stash@{1}: WIP on feature-branch: a682e3a my feature rocks
stash@{2}: WIP on master: f6e51fd oh hai
stash@{3}: WIP on master: 6d4cf2d something else
252
git stash list
ksylormiller:~/ohshitgit (master)$ git stash save “started on ticket OSG-42”
Saved working directory and index state WIP on master: 3c2335c lolz
253
git stash save a better message
ksylormiller:~/ohshitgit (master)$ git stash list
stash@{0}: WIP on master: started on ticket OSG-42
stash@{1}: WIP on feature-branch: a682e3a my feature rocks
stash@{2}: WIP on master: f6e51fd oh hai
stash@{3}: WIP on master: 6d4cf2d something else
254
git stash list again
ksylormiller:~/ohshitgit (master)$ git stash show -p
diff --git a/bar.php b/bar.php
index ebc0bc8..a44188c 100644
--- a/bar.php
+++ b/bar.php
@@ -1,4 +1,8 @@
+aaaaaaa
+fdfjdklfjdsalf;j
fdafsdfas
fdafdsfdas
fdfadasfdas
this is a file
255
viewing a stash entry
ksylormiller:~/ohshitgit (master)$ git stash pop
On branch feature-branch
Changes not staged for commit:
(use "git add <file>..." to update what will be committed)
(use "git checkout -- <file>..." to discard changes in working directory)
modified: bar.php
ksylormiller:~/ohshitgit (master)$ git stash apply
256
pop changes back off the stack
Your machine
LOCAL STAGING/INDEX WORKSPACE
MASTER
baz.php
foo.php
bar.php
baz.php
foo.php
bar.php
STASH
Stash tips and tricks
• git stash --keep-index - leaves the index intact after
stashing changes.
• git stash --patch - opens interactive mode for deciding
what chunks of what files to stash.
• git stash —include-untracked - save untracked files
(w/o this flag untracked files are only included if they are in
the index)
ksylormiller:~/ohshitgit (master)$ git reset HEAD~ —soft
ksylormiller:~/ohshitgit (master)$ git stash
Saved working directory and index state WIP on master: 3c2335c lolz
ksylormiller:~/ohshitgit (master)$ git checkout feature-branch
Switched to branch ‘feature-branch’
259
Option 1: Fix committing to the wrong branch
ksylormiller:~/ohshitgit (feature-branch)$ git stash pop
On branch feature-branch
Changes not staged for commit:
(use "git add <file>..." to update what will be committed)
(use "git checkout -- <file>..." to discard changes in working directory)
modified: baz.php
modified: foo.php
no changes added to commit (use "git add" and/or "git commit -a")
Dropped refs/stash@{0} (3c0529b7e598984b78647f391eab1ca6fd7897a0)
ksylormiller:~/ohshitgit (feature-branch)$ git commit -am “on the right branch
now”
260
Option 1: Fix committing to the wrong branch
cherry-pick
REMOTE/ORIGIN
Your machineGithub
LOCAL STAGING/INDEX WORKSPACE
MASTER
FEATURE-
BRANCH
MASTER
COMMIT ON
THE WRONG
BRANCH :(
ksylormiller:~/ohshitgit (master)$ git log
// get the hash for your commit
ksylormiller:~/ohshitgit (master)$ git checkout feature-branch
ksylormiller:~/ohshitgit (feature-branch)$ git cherry-pick 3c2335c
[feature-branch 16759ae] lolz
Date: Thu Jun 8 23:42:05 2017 -0400
1 file changed, 3 insertions(+)
263
Option 2: Fix committing to the wrong branch
REMOTE/ORIGIN
Your machineGithub
LOCAL STAGING/INDEX WORKSPACE
MASTER MASTER
16759ae
3c2335c
FEATURE-
BRANCH
ksylormiller:~/ohshitgit (feature-branch)$ git checkout master
ksylormiller:~/ohshitgit (master)$ git reset --hard HEAD~
HEAD is now at fcebc22 my prior commit message
ksylormiller:~/ohshitgit (master)$ git status
On branch master
Your branch is up-to-date with 'origin/master'.
nothing to commit, working tree clean
265
Option 2: Fix committing to the wrong branch
Stay up to date
Problem: Rebasing
kinda sucks
interactive rebase
ksylormiller:~/ohshitgit (feature-branch)$ git rebase -i HEAD~2
269
Avoid the problem: Combine commits before rebasing
REMOTE/ORIGIN
Your machineGithub
LOCAL STAGING/INDEX WORKSPACE
MASTER
ORIGIN/
MASTER
FEATURE-
BRANCH
MASTER
pick 2f5bae4 example feature branch
pick 0ee2a20 Another commit
# Rebase aaff258..0ee2a20 onto aaff258
#
# Commands:
# p, pick = use commit
# r, reword = use commit, but edit the commit message
# e, edit = use commit, but stop for amending
# s, squash = use commit, but meld into previous commit
# f, fixup = like "squash", but discard this commit's log message
# x, exec = run command (the rest of the line) using shell
~
"~/ohshitgit/.git/rebase-merge/git-rebase-todo" 20L, 670C
271
Interactive rebase
pick 2f5bae4 example feature branch
fixup 0ee2a20 Another commit
# Rebase aaff258..0ee2a20 onto aaff258
#
# Commands:
# p, pick = use commit
# r, reword = use commit, but edit the commit message
# e, edit = use commit, but stop for amending
# s, squash = use commit, but meld into previous commit
# f, fixup = like "squash", but discard this commit's log message
# x, exec = run command (the rest of the line) using shell
~
"~/ohshitgit/.git/rebase-merge/git-rebase-todo" 20L, 670C
272
Interactive rebase
ksylormiller:~/ohshitgit (feature-branch)$ git rebase -i HEAD~2
[detached HEAD a682e3a] example feature branch
3 files changed, 5 insertions(+)
Successfully rebased and updated refs/heads/feature-branch.
273
Avoid rebasing problems: combine commits
REMOTE/ORIGIN
Your machineGithub
LOCAL STAGING/INDEX WORKSPACE
MASTER
ORIGIN/
MASTER
FEATURE-
BRANCH
MASTER
ksylormiller:~/ohshitgit (master)$ git merge-base master feature-branch
3c2335c50a1ad48a283a475e3d3f9ac445a20ff5
ksylormiller:~/ohshitgit (feature-branch)$ git rebase -i 3c2335c
275
If you don’t know how many commits to go back
squash merge
ksylormiller:~/ohshitgit (master)$ git merge --squash feature-branch
Squash commit -- not updating HEAD
Automatic merge went well; stopped before committing as requested
278
Squash merging
REMOTE/ORIGIN
Your machineGithub
LOCAL STAGING/INDEX WORKSPACE
MASTER
ORIGIN/
MASTER
FEATURE-
BRANCH
baz.php
foo.php
bar.php
MASTER
REMOTE/ORIGIN
Your machineGithub
LOCAL STAGING/INDEX WORKSPACE
MASTER
ORIGIN/
MASTER
baz.php
foo.php
bar.php
MASTER
REMOTE/ORIGIN
Your machineGithub
LOCAL STAGING/INDEX WORKSPACE
MASTER
FEATURE-
BRANCH
Problem: Merge
conflicts
• Update your local master and origin/master all.the.time.
• Rebase your feature branches to stay up to date
• Periodically squash feature branch commits to reduce the
number of conflicts to resolve (esp. when rebasing)
• Communication with teammates
• If things don’t seem right, abort!
Avoid the problem: Merge conflicts
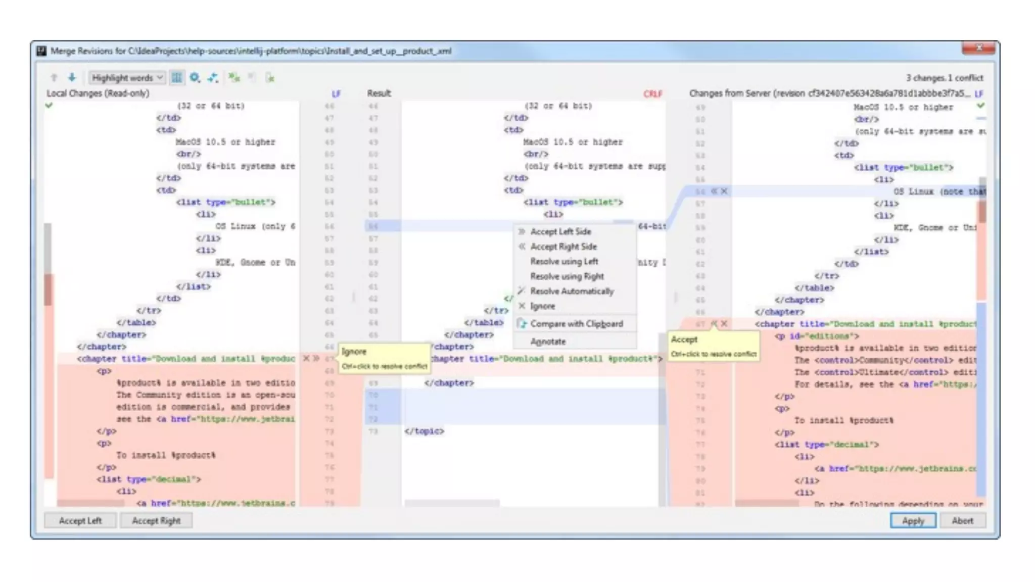
ksylormiller:~/ohshitgit (master)$ git config merge.tool <toolname>
ksylormiller:~/ohshitgit (master)$ git mergetool
284
Use a visual merge tool
Merge master into your
feature branch
Rebase master against
your feature branch
Merge your feature
branch into master
Rebase your feature
branch against master
Merge and rebase in the right direction
DON’T DO
ksylormiller:~/ohshitgit (master)$ git merge feature-branch
Auto-merging conflict_file.txt
CONFLICT (content): Merge conflict in conflict_file.txt
Automatic merge failed; fix conflicts and then commit the result.
ksylormiller:~/ohshitgit (master)$ cat conflict_file.txt
<<<<<<< HEAD
this code
is from master
=======
this code
is from feature-branch
>>>>>>>> d34367
287
Conflict markers
ksylormiller:~/ohshitgit (master)$ git diff --check
foo.php:1: leftover conflict marker
foo.php:4: leftover conflict marker
foo.php:5: trailing whitespace.
+fdfakadsfldjfasd^M
foo.php:6: leftover conflict marker
289
check your diffs before committing!
Avoiding & getting out of messes: Recap
• Always be committing - commits are cheap and easy to use!
• git commit --amend for when you mess up a commit
• Always be branching - feature branch workflow FTW
• Stay up to date
• Squash branches into a single commit before rebasing
• Squash merge back into master
• Use a visual merge tool whenever you can
That’s it! Easy, right?
DON’T PANIC
If all else fails
ohshitgit.com
Thank you!
@ksylor
@ohshitgit

Design Systems + Git = Success - Clarity Conference 2018