Cloud Management Portal - Admin View
Oct, 24th 2019
Sebastian Bretschneider - Cloud Infrastructure Architect
Andre Walter – Head of Cloud Infrastructure Services
5/18/2017©2018itelligenceclassification:public|version:1.1
about André
11/5/2019©2016itelligence
2
• Head of itelligence GMS Cloud Infrastructure Services
• @meradioc / http://twitter.com/meradioc
• https://www.linkedin.com/in/andre-walter-87215a35/
48%
20%
14%
15%
2% 1%
itelligence Worldwide in Numbers
11/5/2019
1989 7,900+
(as of Dec 2018)
926.6 MEUR
(2018)
6,000+
German-Speaking Europe Western Europe Asia
OtherNorthern and Eastern Europe USA
Employees Development of Headcount Revenue
Revenue per Region (2018)
25 Countries
Customers
Founded
3
4140
4702
5677
6983
7904
20182014 2015 2016 2017
+
Ø13,6% Revenue Growth
CAGR over the past 5 years
557
696
778
872 927
20182014 2015 2016 2017
©2019itelligence
A Closer Look at the Market
11/5/2019
Our mission
With our full-service SAP portfolio we
reduce IT complexity and bring simplicity
to the IT landscape.
Our vision
To deliver powerful SAP solutions
to the world.
Global, regional,
and local capacities
and competencies
25+ years of
extensive process,
industry, and IT
expertise
Winner of numerous
SAP Pinnacle
Awards
4
©2018itelligence
Infrastructure Specifics of SAP HANA systems
11/5/2019©2016itelligence
5
The SAP HANA database is a hybrid,
relational in-memory database.
▪ Combines row-based, column-based
and object-based database
technologies
▪ Optimized for the use of parallel
processing functionality of modern
multi-core and CPU architectures
▪ Often physical servers
▪ Huge workloads
▪ Complex backup and disaster
recovery scenarios
▪ System Size - Memory from 32 GB
to 12 TB or even more
▪ Installation time from 15 min to 8
hours or longer
Employees
430+
Services Centers Worldwide
Server Room Area
2,040+ m²
Server Instances
9,500+
SAP Instances
8,400+
itelligence Managed Cloud Services | Facts and Figures
9/2019GMSCISIntroduction|©2019itelligence
Worldwide
six locations
Locations Data Center Locations
Global, flexible, cost-efficient and reliable solutions
Customers
890+
6
Program Roadmap| Cloud Management Platform
▪ Phase 1 Evaluation and selection of a Cloud Management Platform. Completed.
▪ Evaluation between RH CloudForms, CloudBolt, Morpheus, ServiceNow, CloudStack. Decision on CloudStack.
▪ Phase 2 Implement Cloud Management Platform for Infrastructure Management (IaaS) in own DC until end of 2019.
▪ Establish a Cloud Management Platform for Infrastructure Management (IaaS) provided in itelligence DC. Target finalization
date is end of 2019.
▪ Phase 3 Hybrid Cloud Mgmt for IaaS until 07/2020.
▪ Enhance Cloud Management Platform for Infrastructure Management (IaaS) provided in Public Cloud. In scope are AWS and
Microsoft Azure as Public Cloud provider. Target finalization date is 07/2020.
▪ Phase 4 Hybrid Cloud Mgmt for SAP application operations until 12/2020.
▪ Enhance Cloud Management Platform for Infrastructure Management to SAP application operations automation with
automatic system deployments and agile up-/downscaling depending on capacity needs for AWS and Microsoft Azure as
Public Cloud provider. Target finalization date is 12/2020.
IaaS / Cloud Management Platform Roadmap
https://twitter.com/se_bre
https://www.linkedin.com/in/sebastian-bretschneider-030a72124
https://github.com/se-bre
About Me
8
▪ Sebastian Bretschneider
▪ Since 2011 System Engineer at itelligence
▪ Cloudstack
▪ Ansible
▪ Ceph
▪ Linux
▪ Infrastructure
CloudStack Berlin & Dresden, Germany
https://www.meetup.com/german-CloudStack-user-group
Ceph Dresden, Germany
https://www.meetup.com/de-DE/Ceph-Dresden/
Ansible Dresden, Germany
https://www.meetup.com/Ansible-Dresden
©2018itelligenceclassification:public5/18/2017
Agenda
1. Technologies
2. Cloudstack Setup
3. Quota
4. DNS
5. Tags
6. Central Services
7. Automation
8. Whats next
5/18/2017©2017itelligenceclassification:public
9
Infrastructure
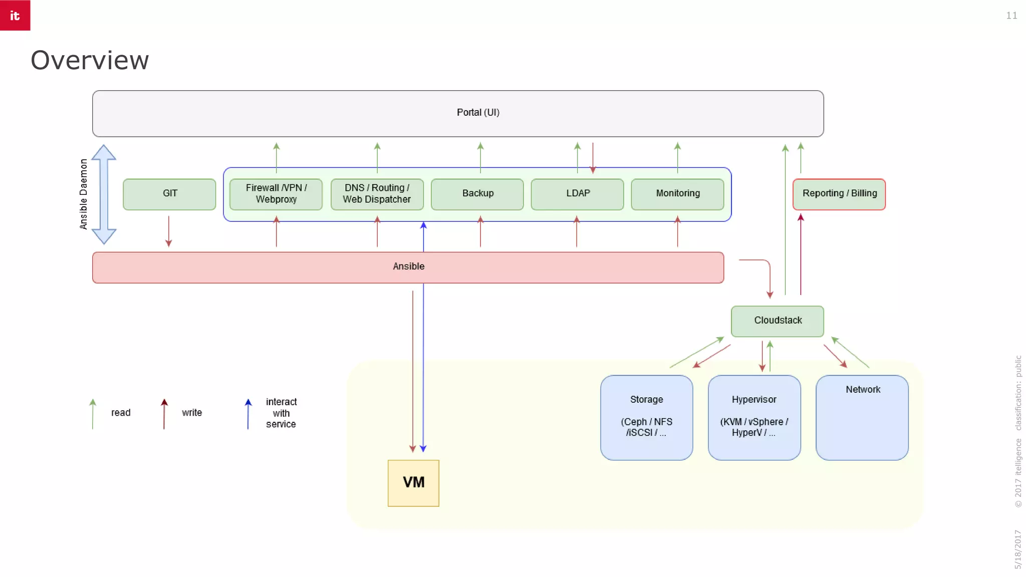
10
▪ Main technologies
▪ Cloudstack
▪ KVM
▪ Ceph
▪ VLAN
▪ Ansible
©2017itelligenceclassification:public5/18/2017
▪ Central services
▪ OpenLDAP
▪ Check_MK
▪ backuppc
▪ DNS
▪ Repository
Overview
11
©2017itelligenceclassification:public5/18/2017
CloudStack setup
12
©2017itelligenceclassification:public5/18/2017
▪ Advanced Networking setup
▪ Domains -> Customer Separation
▪ Projects -> Landscape separation
Quota
13
©2017itelligenceclassification:public5/18/2017
▪ Domain: no Quota
▪ Project:
▪ defined by us
▪ Protects customer (billing)
▪ Protects infrastructure
▪ cleanup every 5 minutes (global setting:
resourcecount.check.interval)
▪ extended on customer request
DNS
14
©2017itelligenceclassification:public5/18/2017
▪ Project: subdomain based on project name + customer
name
▪ External: Zone for geolocation
▪ Naming convention
▪ Static NAT IP for each System
▪ Zone setup
▪ Project: Cloudstack (Virtual Router)
▪ External: Ansible automation (Bind)
Tags
15
©2017itelligenceclassification:public5/18/2017
▪ Project
▪ ansible_ip
▪ ansible_host (fqdn)
▪ VM
▪ Playbook which created system
▪ Git branch
▪ Git commit
▪ Comment
▪ Cost object
▪ Creator
▪ Backup
▪ Monitoring
▪ volume
▪ Comment
▪ all
▪ Billing informations
Central Services (Project)
16
▪ Ansible
▪ Applications
▪ Cloudstack (VM, Storage, NW, Tags, …)
▪ OS configuration (e.g. Kernel)
▪ Authentification (LDAP)
▪ Authorization (access.conf, sudo)
▪ Monitoring
▪ Backup
▪ DNS (external)
©2017itelligenceclassification:public5/18/2017
▪ Check_MK
▪ OS
▪ Applications
▪ Infrastructure
▪ BackupPC
▪ File based (rsync, smb)
▪ OpenLDAP
▪ One LDAP for all users
▪ Domain: Customer
▪ Project: Groups
▪ ACL
Central Services - Network View
17
©2017itelligenceclassification:public5/18/2017
Automation
18
▪ Ansible + Daemon
▪ Daemon reads automation header
▪ Information send to portal
▪ User enters information
▪ Daemon triggers automation
©2017itelligenceclassification:public5/18/2017
1
2
3
4
Automation
19
▪ Applications
▪ relations
▪ translations
▪ Application stacks
©2017itelligenceclassification:public5/18/2017
Whats next
▪ Vmware integration
▪ IBM Power9
▪ Hyperscaler
11/5/2019©2016itelligence
20
Contact
Sebastian Bretschneider
Cloud Infrastucture Architect
T +49 3591 5253-1214
sebastian.bretschneider@itelligence.de
itelligence AG
We make the most of SAP® solutions!
Questions?`
5/18/2017©2017itelligenceclassification:public|author:SebastianBretschneider|version:1.1
Copyright itelligence AG - All rights reserved
11/5/2019©2016itelligence
22
No part of this publication may be reproduced or transmitted in any form or for any purpose without the express permission of itelligence AG. The information contained herein may be changed without prior notice.
Some software products marketed by itelligence AG and its distributors contain proprietary software components of other software vendors. All product and service names mentioned and associated logos displayed are the
trademarks of their respective companies. Data contained in this document serves informational purposes only. National product specifications may vary.
The information in this document is proprietary to itelligence. This document is a preliminary version and not subject to your license agreement or any other agreement with itelligence. This document contains only
intended strategies, developments and product functionalities and is not intended to be binding upon itelligence to any particular course of business, product strategy, and/or development. itelligence assumes no
responsibility for errors or omissions in this document. itelligence does not warrant the accuracy or completeness of the information, text, graphics, links, or other items contained within this material. This document is
provided without a warranty of any kind, either express or implied, including but not limited to the implied warranties of merchantability, fitness for a particular purpose, or non-infringement.
itelligence shall have no liability for damages of any kind including without limitation direct, special, indirect, or consequential damages that may result from the use of these materials. This limitation shall not apply in
cases of intent or gross negligence.
The statutory liability for personal injury and defective products is not affected. itelligence has no control over the information that you may access through the use of hot links contained in these materials and does not
endorse your use of third-party Web pages nor provide any warranty whatsoever relating to third-party Web pages.

Cloud management portal - admin view

  • 1.
    Cloud Management Portal- Admin View Oct, 24th 2019 Sebastian Bretschneider - Cloud Infrastructure Architect Andre Walter – Head of Cloud Infrastructure Services 5/18/2017©2018itelligenceclassification:public|version:1.1
  • 2.
    about André 11/5/2019©2016itelligence 2 • Headof itelligence GMS Cloud Infrastructure Services • @meradioc / http://twitter.com/meradioc • https://www.linkedin.com/in/andre-walter-87215a35/
  • 3.
    48% 20% 14% 15% 2% 1% itelligence Worldwidein Numbers 11/5/2019 1989 7,900+ (as of Dec 2018) 926.6 MEUR (2018) 6,000+ German-Speaking Europe Western Europe Asia OtherNorthern and Eastern Europe USA Employees Development of Headcount Revenue Revenue per Region (2018) 25 Countries Customers Founded 3 4140 4702 5677 6983 7904 20182014 2015 2016 2017 + Ø13,6% Revenue Growth CAGR over the past 5 years 557 696 778 872 927 20182014 2015 2016 2017 ©2019itelligence
  • 4.
    A Closer Lookat the Market 11/5/2019 Our mission With our full-service SAP portfolio we reduce IT complexity and bring simplicity to the IT landscape. Our vision To deliver powerful SAP solutions to the world. Global, regional, and local capacities and competencies 25+ years of extensive process, industry, and IT expertise Winner of numerous SAP Pinnacle Awards 4 ©2018itelligence
  • 5.
    Infrastructure Specifics ofSAP HANA systems 11/5/2019©2016itelligence 5 The SAP HANA database is a hybrid, relational in-memory database. ▪ Combines row-based, column-based and object-based database technologies ▪ Optimized for the use of parallel processing functionality of modern multi-core and CPU architectures ▪ Often physical servers ▪ Huge workloads ▪ Complex backup and disaster recovery scenarios ▪ System Size - Memory from 32 GB to 12 TB or even more ▪ Installation time from 15 min to 8 hours or longer
  • 6.
    Employees 430+ Services Centers Worldwide ServerRoom Area 2,040+ m² Server Instances 9,500+ SAP Instances 8,400+ itelligence Managed Cloud Services | Facts and Figures 9/2019GMSCISIntroduction|©2019itelligence Worldwide six locations Locations Data Center Locations Global, flexible, cost-efficient and reliable solutions Customers 890+ 6
  • 7.
    Program Roadmap| CloudManagement Platform ▪ Phase 1 Evaluation and selection of a Cloud Management Platform. Completed. ▪ Evaluation between RH CloudForms, CloudBolt, Morpheus, ServiceNow, CloudStack. Decision on CloudStack. ▪ Phase 2 Implement Cloud Management Platform for Infrastructure Management (IaaS) in own DC until end of 2019. ▪ Establish a Cloud Management Platform for Infrastructure Management (IaaS) provided in itelligence DC. Target finalization date is end of 2019. ▪ Phase 3 Hybrid Cloud Mgmt for IaaS until 07/2020. ▪ Enhance Cloud Management Platform for Infrastructure Management (IaaS) provided in Public Cloud. In scope are AWS and Microsoft Azure as Public Cloud provider. Target finalization date is 07/2020. ▪ Phase 4 Hybrid Cloud Mgmt for SAP application operations until 12/2020. ▪ Enhance Cloud Management Platform for Infrastructure Management to SAP application operations automation with automatic system deployments and agile up-/downscaling depending on capacity needs for AWS and Microsoft Azure as Public Cloud provider. Target finalization date is 12/2020. IaaS / Cloud Management Platform Roadmap
  • 8.
    https://twitter.com/se_bre https://www.linkedin.com/in/sebastian-bretschneider-030a72124 https://github.com/se-bre About Me 8 ▪ SebastianBretschneider ▪ Since 2011 System Engineer at itelligence ▪ Cloudstack ▪ Ansible ▪ Ceph ▪ Linux ▪ Infrastructure CloudStack Berlin & Dresden, Germany https://www.meetup.com/german-CloudStack-user-group Ceph Dresden, Germany https://www.meetup.com/de-DE/Ceph-Dresden/ Ansible Dresden, Germany https://www.meetup.com/Ansible-Dresden ©2018itelligenceclassification:public5/18/2017
  • 9.
    Agenda 1. Technologies 2. CloudstackSetup 3. Quota 4. DNS 5. Tags 6. Central Services 7. Automation 8. Whats next 5/18/2017©2017itelligenceclassification:public 9
  • 10.
    Infrastructure 10 ▪ Main technologies ▪Cloudstack ▪ KVM ▪ Ceph ▪ VLAN ▪ Ansible ©2017itelligenceclassification:public5/18/2017 ▪ Central services ▪ OpenLDAP ▪ Check_MK ▪ backuppc ▪ DNS ▪ Repository
  • 11.
  • 12.
    CloudStack setup 12 ©2017itelligenceclassification:public5/18/2017 ▪ AdvancedNetworking setup ▪ Domains -> Customer Separation ▪ Projects -> Landscape separation
  • 13.
    Quota 13 ©2017itelligenceclassification:public5/18/2017 ▪ Domain: noQuota ▪ Project: ▪ defined by us ▪ Protects customer (billing) ▪ Protects infrastructure ▪ cleanup every 5 minutes (global setting: resourcecount.check.interval) ▪ extended on customer request
  • 14.
    DNS 14 ©2017itelligenceclassification:public5/18/2017 ▪ Project: subdomainbased on project name + customer name ▪ External: Zone for geolocation ▪ Naming convention ▪ Static NAT IP for each System ▪ Zone setup ▪ Project: Cloudstack (Virtual Router) ▪ External: Ansible automation (Bind)
  • 15.
    Tags 15 ©2017itelligenceclassification:public5/18/2017 ▪ Project ▪ ansible_ip ▪ansible_host (fqdn) ▪ VM ▪ Playbook which created system ▪ Git branch ▪ Git commit ▪ Comment ▪ Cost object ▪ Creator ▪ Backup ▪ Monitoring ▪ volume ▪ Comment ▪ all ▪ Billing informations
  • 16.
    Central Services (Project) 16 ▪Ansible ▪ Applications ▪ Cloudstack (VM, Storage, NW, Tags, …) ▪ OS configuration (e.g. Kernel) ▪ Authentification (LDAP) ▪ Authorization (access.conf, sudo) ▪ Monitoring ▪ Backup ▪ DNS (external) ©2017itelligenceclassification:public5/18/2017 ▪ Check_MK ▪ OS ▪ Applications ▪ Infrastructure ▪ BackupPC ▪ File based (rsync, smb) ▪ OpenLDAP ▪ One LDAP for all users ▪ Domain: Customer ▪ Project: Groups ▪ ACL
  • 17.
    Central Services -Network View 17 ©2017itelligenceclassification:public5/18/2017
  • 18.
    Automation 18 ▪ Ansible +Daemon ▪ Daemon reads automation header ▪ Information send to portal ▪ User enters information ▪ Daemon triggers automation ©2017itelligenceclassification:public5/18/2017 1 2 3 4
  • 19.
    Automation 19 ▪ Applications ▪ relations ▪translations ▪ Application stacks ©2017itelligenceclassification:public5/18/2017
  • 20.
    Whats next ▪ Vmwareintegration ▪ IBM Power9 ▪ Hyperscaler 11/5/2019©2016itelligence 20
  • 21.
    Contact Sebastian Bretschneider Cloud InfrastuctureArchitect T +49 3591 5253-1214 sebastian.bretschneider@itelligence.de itelligence AG We make the most of SAP® solutions! Questions?` 5/18/2017©2017itelligenceclassification:public|author:SebastianBretschneider|version:1.1
  • 22.
    Copyright itelligence AG- All rights reserved 11/5/2019©2016itelligence 22 No part of this publication may be reproduced or transmitted in any form or for any purpose without the express permission of itelligence AG. The information contained herein may be changed without prior notice. Some software products marketed by itelligence AG and its distributors contain proprietary software components of other software vendors. All product and service names mentioned and associated logos displayed are the trademarks of their respective companies. Data contained in this document serves informational purposes only. National product specifications may vary. The information in this document is proprietary to itelligence. This document is a preliminary version and not subject to your license agreement or any other agreement with itelligence. This document contains only intended strategies, developments and product functionalities and is not intended to be binding upon itelligence to any particular course of business, product strategy, and/or development. itelligence assumes no responsibility for errors or omissions in this document. itelligence does not warrant the accuracy or completeness of the information, text, graphics, links, or other items contained within this material. This document is provided without a warranty of any kind, either express or implied, including but not limited to the implied warranties of merchantability, fitness for a particular purpose, or non-infringement. itelligence shall have no liability for damages of any kind including without limitation direct, special, indirect, or consequential damages that may result from the use of these materials. This limitation shall not apply in cases of intent or gross negligence. The statutory liability for personal injury and defective products is not affected. itelligence has no control over the information that you may access through the use of hot links contained in these materials and does not endorse your use of third-party Web pages nor provide any warranty whatsoever relating to third-party Web pages.