Cropped
Image
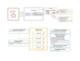
Intelligent Artificial Neural Network
Based Digit Recognition Engine
Clients
Capture
Full Image
Cropping Image
ANN Engine
Back Office Server
API Communication
Cropped Image
Predict Output
Cropped Image
Predict Output
ANN Engine
ANN Input
Generator
.exe
Recognition
.exe
 Inputset.txt compare to
trainingset.txt.
 Then calculate with param.xml and
make a prediction.
 RGB image to binary image.
 Segmentation to 5 image.
 Scale down to 32X32.
 Convert it to pixel array and save it as
a inputset.txt file.
inputset.txt
Output:
Prediction
R&D Center
Training Module
ANN input Generator
Training Data Preparing Module
 Generate trainingset.txt using 75 test image.
 Also generate testset.txt using 25 test iamge
ANN System Creation and
Recognition Module
 At first generate ANN layer(1024 32 10)
 Gradient Based training(back propagation)
 Activation function(Symmetrical Sigmoid)
 After calculate above process using trainingset.txt then
generate param.xml
 Then predict the generated testset.txt with the created
knowledge.
Input Data Preparing Module
 Generate inputset.txt using 5 test image.
Recognition Module
Recognition Module
 At first take a instance of ANN MLP.
 Get prediction from knowledge base( param.xml) using
inputset.txt
Engine EXE Creator
ANN Input Generator exe Creator
 Create exe for ANN input generator.
Recognition exe Creator
 Create exe for Recognition.

Intelligent Digit Recognition Engine: Architecture

  • 1.
    Cropped Image Intelligent Artificial NeuralNetwork Based Digit Recognition Engine Clients Capture Full Image Cropping Image ANN Engine Back Office Server API Communication Cropped Image Predict Output Cropped Image Predict Output ANN Engine ANN Input Generator .exe Recognition .exe  Inputset.txt compare to trainingset.txt.  Then calculate with param.xml and make a prediction.  RGB image to binary image.  Segmentation to 5 image.  Scale down to 32X32.  Convert it to pixel array and save it as a inputset.txt file. inputset.txt Output: Prediction R&D Center Training Module ANN input Generator Training Data Preparing Module  Generate trainingset.txt using 75 test image.  Also generate testset.txt using 25 test iamge ANN System Creation and Recognition Module  At first generate ANN layer(1024 32 10)  Gradient Based training(back propagation)  Activation function(Symmetrical Sigmoid)  After calculate above process using trainingset.txt then generate param.xml  Then predict the generated testset.txt with the created knowledge. Input Data Preparing Module  Generate inputset.txt using 5 test image. Recognition Module Recognition Module  At first take a instance of ANN MLP.  Get prediction from knowledge base( param.xml) using inputset.txt Engine EXE Creator ANN Input Generator exe Creator  Create exe for ANN input generator. Recognition exe Creator  Create exe for Recognition.