C
Compilers & IDEs
In the name of God
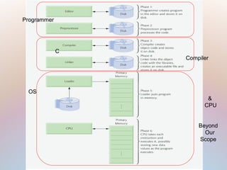
Programmer
C
Compiler
OS
&
CPU
Beyond
Our
Scope
IDEs

Integrated Development Environment

They have all the tools integrated
− Editor
− Compiler
− Debugger
− [Publisher]
− [Documentaries ]
Famous IDEs

Microsoft Visual Studio 2005

Dev-Cpp 5

Emacs/Vim + gcc + gdb

Eclipse IDE 3.2

Borland Turbo C / C++ Builder

Metrowerks CodeWarrior 

KDeveloper
Famous Compiler + Debugger

Microsoft C/C++ compiler [ cl.exe ]

Old microsoft QuickC + Microsoft C/C++

GNU GCC – G++ Compiler | gdb 3.2 , 4.0
[Win,Linux,Unix,Solaris]

Intel C/C++ compiler [Win,Linux]

Borland TurboC / C Compiler 5.6.4 [Windows] + Kylix 3.0
[Linux]

Watcom C, Open Watcom

Apple GCC 3.3, 4.0 on Mac OS X.

HP C++ for Tru64 UNIX 7.1.

Metrowerks CodeWarrior 9.5 [OS X, Windows]
Know your Compiler

Use the most of your compiler

Be Aware of compiler specific syntax, which is not supported by
ANSI/ISO C
− Example:

Microsoft C/C++ 8 : [ defining an array trough cli ]
• int *rint[,] = new int *[10, 10];

gcc:
•long long
• <?= and >?=
Microsoft Visual Studio 2005

It’s from Microsoft.

Uses Microsoft .net C/C++ compiler

Based on .net 2

Also support other language [ basic, J#, C#, Pascal! … ]

Too expensive! But first class IDE.

Complete suite [ compiler, framework, Editor, Debugger,
Publisher, MSDN, etc.]

Compiler command:
− cl main.c
− cl /c main.c
Dev-CPP

Free-OpenSource-GCC base [ included ]

Compatible with gcc & gdb

For windows!

CVS support
Eclipse

Sponsored by IBM

IDE for Java ( mostly )/ Cpp/ Python/ GWT …

For both Windows and Linux
TurboC / C++Builder

Made by Borland

Small & Easy but inefficient

For DOS, altough it runs under windows too.

The borland company was bought by Microsoft,
nowadays a new version of C++Builder has been
released.
Linux/Unix Environment

The programmer’s heaven!

Birthplace of GCC.

KDeveloper!

Emacs [ just Editor + gdb ]

VIM [ just Editor + make ]
Additional Resource:

Deitel & Deitel C++ How to program
− Chapter 1 Section 14 and 16

DEITEL® DIVE INTO™ Series [
www.deitel.com/books/downloads.html ]

MSDN

TLDP [ www.tldp.org ]

C compiler-ide

  • 1.
    C Compilers & IDEs Inthe name of God
  • 2.
  • 3.
    IDEs  Integrated Development Environment  Theyhave all the tools integrated − Editor − Compiler − Debugger − [Publisher] − [Documentaries ]
  • 4.
    Famous IDEs  Microsoft VisualStudio 2005  Dev-Cpp 5  Emacs/Vim + gcc + gdb  Eclipse IDE 3.2  Borland Turbo C / C++ Builder  Metrowerks CodeWarrior  KDeveloper
  • 5.
    Famous Compiler +Debugger  Microsoft C/C++ compiler [ cl.exe ]  Old microsoft QuickC + Microsoft C/C++  GNU GCC – G++ Compiler | gdb 3.2 , 4.0 [Win,Linux,Unix,Solaris]  Intel C/C++ compiler [Win,Linux]  Borland TurboC / C Compiler 5.6.4 [Windows] + Kylix 3.0 [Linux]  Watcom C, Open Watcom  Apple GCC 3.3, 4.0 on Mac OS X.  HP C++ for Tru64 UNIX 7.1.  Metrowerks CodeWarrior 9.5 [OS X, Windows]
  • 6.
    Know your Compiler  Usethe most of your compiler  Be Aware of compiler specific syntax, which is not supported by ANSI/ISO C − Example:  Microsoft C/C++ 8 : [ defining an array trough cli ] • int *rint[,] = new int *[10, 10];  gcc: •long long • <?= and >?=
  • 7.
    Microsoft Visual Studio2005  It’s from Microsoft.  Uses Microsoft .net C/C++ compiler  Based on .net 2  Also support other language [ basic, J#, C#, Pascal! … ]  Too expensive! But first class IDE.  Complete suite [ compiler, framework, Editor, Debugger, Publisher, MSDN, etc.]  Compiler command: − cl main.c − cl /c main.c
  • 8.
    Dev-CPP  Free-OpenSource-GCC base [included ]  Compatible with gcc & gdb  For windows!  CVS support
  • 9.
    Eclipse  Sponsored by IBM  IDEfor Java ( mostly )/ Cpp/ Python/ GWT …  For both Windows and Linux
  • 10.
    TurboC / C++Builder  Madeby Borland  Small & Easy but inefficient  For DOS, altough it runs under windows too.  The borland company was bought by Microsoft, nowadays a new version of C++Builder has been released.
  • 11.
    Linux/Unix Environment  The programmer’sheaven!  Birthplace of GCC.  KDeveloper!  Emacs [ just Editor + gdb ]  VIM [ just Editor + make ]
  • 12.
    Additional Resource:  Deitel &Deitel C++ How to program − Chapter 1 Section 14 and 16  DEITEL® DIVE INTO™ Series [ www.deitel.com/books/downloads.html ]  MSDN  TLDP [ www.tldp.org ]