Architec(ng	
  an	
  enterprise	
  
API	
  management	
  strategy	
  
Mifan	
  Careem	
  
Director,	
  Solu0ons	
  Architecture	
  
WSO2	
  
Mifan	
  AT	
  WSO2.com	
  
APIdays	
  	
  Sydney	
  
February	
  2015	
  
Agenda	
  
•  Introduc0on	
  and	
  case	
  studies	
  
•  API	
  Economy	
  and	
  factors	
  
•  API	
  Management	
  Overview	
  
•  API	
  Management	
  within	
  a	
  plaJorm	
  
•  API	
  Management	
  demo	
  
•  Reference	
  Architectures	
  
•  APIs	
  at	
  the	
  edge	
  and	
  IoT	
  
•  APIs	
  Everywhere	
  	
  
•  Applica0on	
  Governance	
  
	
  
Source:	
  XKCD.com	
  
WSO2 – Who we are
We help
customers
become a
Connected
Business
with enterprise
middleware
Source: http://www.content-loop.com/a-company-without-apis-is-like-a-computer-without-internet/
Managed APIs and
Enterprises
o  An	
  API is a business capability
delivered over the Internet to
internal or external consumers
o  Network accessible function
o  Available using standard web protocols
o  With well-defined interfaces
o  Designed for access by third-parties
o  A	
  Managed	
  API is:
o  Actively advertised and subscribe-able
o  Available with SLAs
o  Secured, authenticated, authorized and
protected
o  Monitored and monetized with analytics
Strategy factors
•  API as a product vs API based
products = API as a strategy vs
API as a tactic
•  External API management vs
internal API management
• Developer ecosytem – API
ecosystem vs cloud-devops
•  API management and the
enterprise
•  Business model – Pay as you
go, revshare, freemium,..
Characteristics of Business APIs
●  Protocols	
  &	
  Styles	
  
●  API	
  as	
  the	
  main	
  product	
  
●  API	
  as	
  the	
  brand	
  
●  Business	
  Model	
  -­‐	
  
Mone0za0on	
  
●  API	
  Sta0s0cs	
  
●  Authen0ca0on	
  &	
  
Authoriza0on	
  
●  ThroTling	
  
●  Caching	
  
●  Deployment	
  Models	
  
Architectural factors
•  Deployment model
•  Distributed
deployment, access
token caching,…
•  On-premise vs cloud
vs hybrid, Cloud to
enterprise access
•  Federated
architecture
•  Large scale APIs
•  Edge API
management
API	
  Centric	
  SOA	
  
BU-­‐1	
   BU-­‐2	
   BU-­‐3	
  
Services	
   Services	
   Services	
  
APIs	
  
API	
  Façade	
  	
  
API	
  Centric	
  Capabili0es	
  
WSO2	
  API	
  Manager	
  Components	
  
o  Create	
  APIs	
  
o  Find	
  and	
  
subscribe/buy	
  
APIs	
  
o  API	
  Store	
  and	
  
Governance	
  
o  Manage,	
  secure	
  
and	
  protect	
  
APIs	
  
o  API	
  Management	
  and	
  
Gateway	
  	
  
o  Monitor	
  and	
  
Mone0ze	
  APIs	
  
o  API	
  Monitoring	
  and	
  
Analy0cs	
  
 	
  
•  Publish	
  APIs	
  to	
  external	
  consumers	
  
and	
  partners,	
  as	
  well	
  as	
  internal	
  
users;	
  SOAP	
  and	
  REST	
  services	
  are	
  
supported	
  
•  Manage	
  API	
  versions	
  (several	
  
versions	
  can	
  be	
  deployed	
  in	
  
parallel)	
  
•  Govern	
  the	
  API	
  lifecycle	
  (publish,	
  
deprecate,	
  re0re)	
  
•  ATach	
  documenta0on	
  (files,	
  
external	
  URLs)	
  to	
  APIs	
  
•  Apply	
  Security	
  policies	
  to	
  APIs	
  
(authen0ca0on,	
  authoriza0on)	
  
•  ATach	
  SLAs	
  
•  Provision	
  and	
  Manage	
  API	
  keys	
  
•  Track	
  consumers	
  per	
  API	
  
•  Monitor	
  API	
  usage	
  and	
  
performance,	
  SLA	
  compliance	
  
•  Gather	
  consumers	
  requirements	
  
WSO2	
  API	
  Manager	
  :	
  API	
  Publisher	
  
•  Find	
  useful	
  APIs	
  by	
  browsing	
  or	
  
searching	
  through	
  the	
  API	
  Store:	
  
view	
  top	
  rated,	
  top	
  used	
  and	
  
featured	
  APIs	
  
•  Explore	
  API	
  documenta0on	
  and	
  
ask	
  ques0ons	
  to	
  publisher	
  
•  Register	
  applica0ons	
  and	
  obtain	
  
API	
  keys	
  
•  Subscribe	
  to	
  API	
  changes	
  and	
  
receive	
  news	
  
•  Evaluate	
  APIs,	
  rate	
  APIs,	
  and	
  share	
  
comments	
  
•  Request	
  features	
  and	
  
improvements	
  from	
  publishers	
  
•  Par0cipate	
  in	
  online	
  forums	
  
•  OAuth2	
  support	
  for	
  API	
  access	
  
WSO2	
  API	
  Manager	
  :	
  API	
  Consumers	
  via	
  API	
  Store	
  
Personalized	
  Experience	
  
API	
  Gateway	
  Processing	
  Flow	
  
API	
  Access	
  Tokens	
  
o  OAuth2	
  standard	
  compliant	
  
o  Supports	
  mul0ple	
  grant	
  types	
  	
  
o  SAML,	
  IWA/NTLM	
  
o  Client	
  creden0al,	
  Implicit,	
  Password	
  
o  Pre-­‐generated	
  Access	
  Token:	
  can	
  be	
  used	
  from	
  an	
  applica0on,	
  to	
  iden0fy	
  the	
  applica0on	
  
itself	
  
o  On-­‐demand	
  Access	
  Token:	
  generated	
  via	
  API	
  call,	
  using	
  Consumer	
  Key	
  and	
  Consumer	
  Secret	
  
-­‐	
  Iden0fies	
  the	
  end	
  user	
  of	
  an	
  applica0on	
  (web	
  applica0ons,	
  mobile	
  applica0ons)	
  
19	
  
The	
  big	
  picture	
  
Source:	
  hTps://www.flickr.com/photos/photosighJaces/13144863085	
  
The	
  Open	
  Enterprise	
  is	
  much	
  more	
  
	
  than	
  just	
  APIs	
  
Credit:	
  KuppingerCole	
  
	
  
API Management within an orthogonal
toolset
API	
  Manager	
  Product	
  and	
  PlaJorm	
  
24	
  
Analy0cs	
  means	
  business	
  models	
  
o  API	
  Manager	
  supports	
  out	
  of	
  the	
  box:	
  
o  Google	
  Analy0cs	
  
o  WSO2	
  Business	
  Ac0vity	
  Monitor	
  Analy0cs	
  
2
•  Build	
  confidence	
  in	
  
the	
  API	
  model	
  
•  Understand	
  your	
  
customer	
  	
  
•  Not	
  just	
  the	
  
developer	
  but	
  
also	
  the	
  end-­‐
user	
  
•  Help	
  manage	
  services	
  
and	
  versions	
  
•  Understand	
  
when	
  
deprecated	
  
services	
  can	
  be	
  
re0red	
  
•  Plan	
  beTer	
  
•  Monitor	
  the	
  
growth	
  of	
  
aggregated	
  API	
  
traffic	
  
•  Monitor	
  the	
  
growth	
  of	
  
specific	
  apps	
  
Scalable	
  Deployment	
  
Distributed Deployment
From	
  edge	
  API	
  management	
  to	
  large	
  
scale	
  distributed	
  API	
  management	
  
Reference	
  	
  
Architecture	
  
•  API	
  as	
  a	
  strategic	
  
product	
  
•  Collabora0ve	
  business	
  
model	
  
•  Scalable	
  horizontal	
  
deployment	
  
•  Orthogonal	
  toolset	
  for	
  
ver0cal	
  use	
  cases	
  
•  Federated	
  
architecture	
  
Source:	
  flickr.com	
  
Developer	
  Eco-­‐system	
  for	
  Telco	
  
API	
  Management	
  
Payment	
   Messaging	
   Iden0ty	
   Loca0on	
  WebRTC	
  
NFC	
  
M2M,…	
  
Enterprise	
   Developers	
   Applica0ons	
  Subscribers	
  
•  U0lize	
  partners	
  to	
  
sell	
  APIs	
  
•  Newer	
  business	
  
models	
  –	
  revenue	
  
share	
  from	
  customer	
  
•  Empower	
  eco-­‐
system	
  for	
  RAD	
  
OTT	
  Customers	
  
Telco	
  API	
  Management	
  
API	
  Gateway	
   API	
  Store	
   Operator	
  Portal	
  
Transforma0on	
  
Adapters	
  
Backend	
  
Systems	
  
(CRM)	
  
Backend	
  
Systems	
  
(Diameter)	
  
Iden0ty	
  
API	
  Publisher	
  
Workflows	
  
Audi0ng	
  and	
  
Repor0ng	
  
Developer	
  	
  
Ecosystem	
  
Event	
  Processing	
  
Federated	
  Architecture	
  and	
  the	
  Telco	
  ecosystem	
  
Telco	
  API	
  	
  Mgmt	
  
API	
  Gateway	
   API	
  Store	
   Developer	
  Portal	
  
Iden0ty	
  
API	
  Publisher	
  
Workflows	
  
Audi0ng	
  and	
  
Repor0ng	
  
Event	
  Processing	
  Discovery	
  and	
  
Rou0ng	
  
	
  Standard	
  API	
  
NFC	
  	
  	
  	
  	
  	
  	
  	
  Payment	
  	
  	
  Messaging	
  	
  Iden0ty
	
  	
  
Telco	
  API	
  Mgmt	
  
Enterpris
e	
  
Developer
s	
  
Applica0ons	
  Subscribers	
   OTT	
  
Customers	
  
API Management at the Edge
•  Raw devices can expose functionality as
APIs
•  Functional capabilities (actuators) – Function
APIs
•  Administration capabilities (management) –
Management APIs
•  Monitoring capabilities (sensor data) – Sensor
APIs
•  E.g: GET hTp://{ip}/{loca0onid}/sensors/temperature	
  
•  Augment	
  device	
  capability	
  
•  ThroTling	
  
•  Caching	
  
•  Request	
  rou0ng	
  
•  Stats	
  collec0on	
  and	
  monitoring	
  
•  Decision	
  making	
  
•  Security	
  
•  Authoriza0on	
  based	
  on	
  token	
  (Oauth)	
  
*	
  *	
  
API	
  
Management	
  
and	
  IoT	
  
Device	
  Queue	
  
Media(on/	
  
Rou(ng	
  
Device	
  
Gateway	
  
App	
  
End	
  User	
  
Authoriza(on	
  
Manager	
  
Sta(s(cs	
  
Processing	
  
Devi
ce	
  
Device	
  Hub	
  
Devi
Devi
ce	
  
Devi
ce	
  
Device	
  
Management	
  
Iden(ty	
  
Management	
  
*	
  *	
  
WSO2-­‐	
  Reference	
  Architecture	
  for	
  IoT	
  
Application Services Governance and
APIs Everywhere
•  One click API
capability
•  Governance of
API, Services,
resources
within an
enterprise with
Unified
Governance
•  Life cycle
automation
with WSO2
Appfactory
WSO2	
  Appfactory,	
  WSO2	
  Private	
  PaaS	
  and	
  
WSO2	
  	
  App	
  Manager	
  
IdP	
  	
  
(WSO2	
  Iden(ty	
  
Server)	
  
(WSO2	
  Business	
  
Ac(vity	
  
Monitor)	
  
Summary	
  
•  Introduc0on	
  and	
  case	
  studies	
  
•  API	
  Economy	
  and	
  factors	
  
•  API	
  Management	
  Overview	
  
•  API	
  Management	
  within	
  a	
  plaJorm	
  
•  API	
  Management	
  demo	
  
•  Reference	
  Architectures	
  
•  APIs	
  at	
  the	
  edge	
  and	
  IoT	
  
•  APIs	
  Everywhere	
  	
  
•  Applica0on	
  Governance	
  
	
  
Contact	
  Us	
  

Architecting an Enterprise API Management Strategy

  • 1.
    Architec(ng  an  enterprise   API  management  strategy   Mifan  Careem   Director,  Solu0ons  Architecture   WSO2   Mifan  AT  WSO2.com   APIdays    Sydney   February  2015  
  • 2.
    Agenda   •  Introduc0on  and  case  studies   •  API  Economy  and  factors   •  API  Management  Overview   •  API  Management  within  a  plaJorm   •  API  Management  demo   •  Reference  Architectures   •  APIs  at  the  edge  and  IoT   •  APIs  Everywhere     •  Applica0on  Governance     Source:  XKCD.com  
  • 3.
  • 4.
  • 6.
  • 7.
    Managed APIs and Enterprises o An  API is a business capability delivered over the Internet to internal or external consumers o  Network accessible function o  Available using standard web protocols o  With well-defined interfaces o  Designed for access by third-parties o  A  Managed  API is: o  Actively advertised and subscribe-able o  Available with SLAs o  Secured, authenticated, authorized and protected o  Monitored and monetized with analytics
  • 8.
    Strategy factors •  APIas a product vs API based products = API as a strategy vs API as a tactic •  External API management vs internal API management • Developer ecosytem – API ecosystem vs cloud-devops •  API management and the enterprise •  Business model – Pay as you go, revshare, freemium,..
  • 9.
    Characteristics of BusinessAPIs ●  Protocols  &  Styles   ●  API  as  the  main  product   ●  API  as  the  brand   ●  Business  Model  -­‐   Mone0za0on   ●  API  Sta0s0cs   ●  Authen0ca0on  &   Authoriza0on   ●  ThroTling   ●  Caching   ●  Deployment  Models  
  • 10.
    Architectural factors •  Deploymentmodel •  Distributed deployment, access token caching,… •  On-premise vs cloud vs hybrid, Cloud to enterprise access •  Federated architecture •  Large scale APIs •  Edge API management
  • 12.
    API  Centric  SOA   BU-­‐1   BU-­‐2   BU-­‐3   Services   Services   Services   APIs   API  Façade    
  • 13.
  • 14.
    WSO2  API  Manager  Components   o  Create  APIs   o  Find  and   subscribe/buy   APIs   o  API  Store  and   Governance   o  Manage,  secure   and  protect   APIs   o  API  Management  and   Gateway     o  Monitor  and   Mone0ze  APIs   o  API  Monitoring  and   Analy0cs  
  • 15.
        •  Publish  APIs  to  external  consumers   and  partners,  as  well  as  internal   users;  SOAP  and  REST  services  are   supported   •  Manage  API  versions  (several   versions  can  be  deployed  in   parallel)   •  Govern  the  API  lifecycle  (publish,   deprecate,  re0re)   •  ATach  documenta0on  (files,   external  URLs)  to  APIs   •  Apply  Security  policies  to  APIs   (authen0ca0on,  authoriza0on)   •  ATach  SLAs   •  Provision  and  Manage  API  keys   •  Track  consumers  per  API   •  Monitor  API  usage  and   performance,  SLA  compliance   •  Gather  consumers  requirements   WSO2  API  Manager  :  API  Publisher  
  • 16.
    •  Find  useful  APIs  by  browsing  or   searching  through  the  API  Store:   view  top  rated,  top  used  and   featured  APIs   •  Explore  API  documenta0on  and   ask  ques0ons  to  publisher   •  Register  applica0ons  and  obtain   API  keys   •  Subscribe  to  API  changes  and   receive  news   •  Evaluate  APIs,  rate  APIs,  and  share   comments   •  Request  features  and   improvements  from  publishers   •  Par0cipate  in  online  forums   •  OAuth2  support  for  API  access   WSO2  API  Manager  :  API  Consumers  via  API  Store  
  • 17.
  • 18.
  • 19.
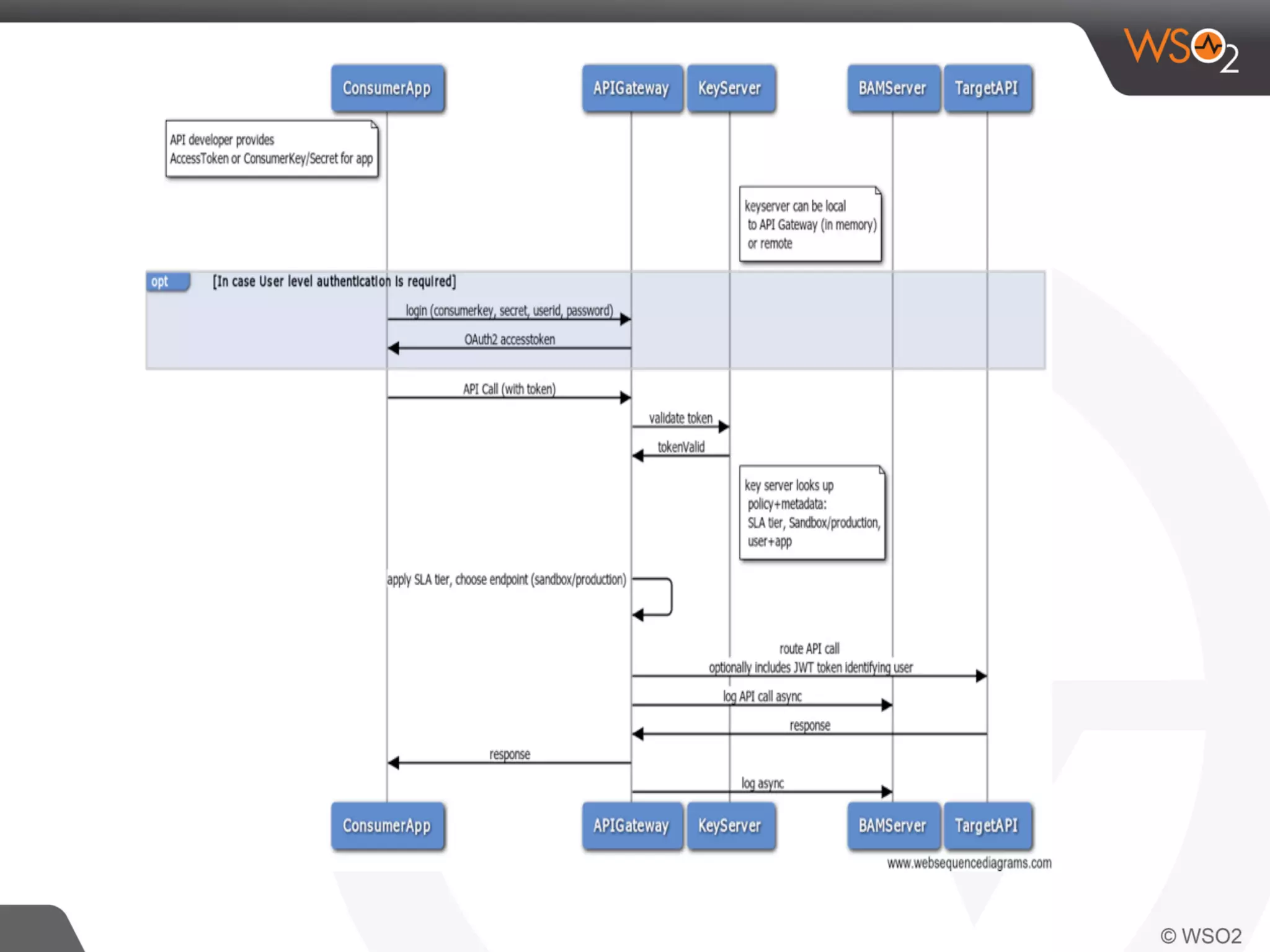
    API  Access  Tokens   o  OAuth2  standard  compliant   o  Supports  mul0ple  grant  types     o  SAML,  IWA/NTLM   o  Client  creden0al,  Implicit,  Password   o  Pre-­‐generated  Access  Token:  can  be  used  from  an  applica0on,  to  iden0fy  the  applica0on   itself   o  On-­‐demand  Access  Token:  generated  via  API  call,  using  Consumer  Key  and  Consumer  Secret   -­‐  Iden0fies  the  end  user  of  an  applica0on  (web  applica0ons,  mobile  applica0ons)   19  
  • 21.
    The  big  picture   Source:  hTps://www.flickr.com/photos/photosighJaces/13144863085  
  • 22.
    The  Open  Enterprise  is  much  more    than  just  APIs   Credit:  KuppingerCole    
  • 23.
    API Management withinan orthogonal toolset
  • 24.
    API  Manager  Product  and  PlaJorm   24  
  • 25.
    Analy0cs  means  business  models   o  API  Manager  supports  out  of  the  box:   o  Google  Analy0cs   o  WSO2  Business  Ac0vity  Monitor  Analy0cs   2 •  Build  confidence  in   the  API  model   •  Understand  your   customer     •  Not  just  the   developer  but   also  the  end-­‐ user   •  Help  manage  services   and  versions   •  Understand   when   deprecated   services  can  be   re0red   •  Plan  beTer   •  Monitor  the   growth  of   aggregated  API   traffic   •  Monitor  the   growth  of   specific  apps  
  • 26.
  • 27.
  • 28.
    From  edge  API  management  to  large   scale  distributed  API  management  
  • 29.
    Reference     Architecture   •  API  as  a  strategic   product   •  Collabora0ve  business   model   •  Scalable  horizontal   deployment   •  Orthogonal  toolset  for   ver0cal  use  cases   •  Federated   architecture   Source:  flickr.com  
  • 30.
    Developer  Eco-­‐system  for  Telco   API  Management   Payment   Messaging   Iden0ty   Loca0on  WebRTC   NFC   M2M,…   Enterprise   Developers   Applica0ons  Subscribers   •  U0lize  partners  to   sell  APIs   •  Newer  business   models  –  revenue   share  from  customer   •  Empower  eco-­‐ system  for  RAD   OTT  Customers  
  • 31.
    Telco  API  Management   API  Gateway   API  Store   Operator  Portal   Transforma0on   Adapters   Backend   Systems   (CRM)   Backend   Systems   (Diameter)   Iden0ty   API  Publisher   Workflows   Audi0ng  and   Repor0ng   Developer     Ecosystem   Event  Processing  
  • 32.
    Federated  Architecture  and  the  Telco  ecosystem   Telco  API    Mgmt   API  Gateway   API  Store   Developer  Portal   Iden0ty   API  Publisher   Workflows   Audi0ng  and   Repor0ng   Event  Processing  Discovery  and   Rou0ng    Standard  API   NFC                Payment      Messaging    Iden0ty     Telco  API  Mgmt   Enterpris e   Developer s   Applica0ons  Subscribers   OTT   Customers  
  • 33.
    API Management atthe Edge •  Raw devices can expose functionality as APIs •  Functional capabilities (actuators) – Function APIs •  Administration capabilities (management) – Management APIs •  Monitoring capabilities (sensor data) – Sensor APIs •  E.g: GET hTp://{ip}/{loca0onid}/sensors/temperature   •  Augment  device  capability   •  ThroTling   •  Caching   •  Request  rou0ng   •  Stats  collec0on  and  monitoring   •  Decision  making   •  Security   •  Authoriza0on  based  on  token  (Oauth)  
  • 34.
    *  *   API   Management   and  IoT   Device  Queue   Media(on/   Rou(ng   Device   Gateway   App   End  User   Authoriza(on   Manager   Sta(s(cs   Processing   Devi ce   Device  Hub   Devi Devi ce   Devi ce   Device   Management   Iden(ty   Management  
  • 35.
    *  *   WSO2-­‐  Reference  Architecture  for  IoT  
  • 36.
    Application Services Governanceand APIs Everywhere •  One click API capability •  Governance of API, Services, resources within an enterprise with Unified Governance •  Life cycle automation with WSO2 Appfactory
  • 37.
    WSO2  Appfactory,  WSO2  Private  PaaS  and   WSO2    App  Manager   IdP     (WSO2  Iden(ty   Server)   (WSO2  Business   Ac(vity   Monitor)  
  • 38.
    Summary   •  Introduc0on  and  case  studies   •  API  Economy  and  factors   •  API  Management  Overview   •  API  Management  within  a  plaJorm   •  API  Management  demo   •  Reference  Architectures   •  APIs  at  the  edge  and  IoT   •  APIs  Everywhere     •  Applica0on  Governance    
  • 39.