IBM Bluemix Demo
with Anki Overdrive Cars
Steer cars via speech and gestures and
prevent collisions via the Watson IoT Platform
Tom Boucher
Cloud Advisor
@trekkie
RTP Bluemix Meetup
June 2016
IBM Bluemix Demo with Anki Overdrive CarsOverview
• Prevent collisions (Demo)
• Steer cars via speech recognition (Demo)
• Steer cars via Kinect gestures (Slide only)
• Steer cars via Leap Motion gestures (Slide Only)
Architecture IBM Bluemix Demo with Anki Overdrive Cars
A visual tool for wiring the Internet of Things
Tooling is key to the success of IoT
• Internet of Things solutions often require pulling together different device
APIs and online services in new and interesting ways.
• Time spent figuring out how to access a Serial port, or to complete an
OAuth flow against Twitter is not time spent on creating the real value of a
solution.
• We need tools that make it easier for developers at all levels to bring
together the different streams of events, both physical and digital, that
make up the Internet of Things.
Node-RED makes it easy to wire together the
Internet of Things
• It provides a browser-based UI for
designing flows of events.
• These flows are then deployed to
its light-weight node.js runtime.
• Can be run in edge-of-network
environments or the cloud.
• It can be easily expanded to take
add new nodes to the palette –
taking full advantage of the node
package manager (npm)
ecosystem
Open Source Development
• On GitHub since September 2013
• Apache 2 License
• 35+ non-IBM contributors
• http://nodered.org
• http://flows.nodered.org
Node-RED + IBM Bluemix
• Node-RED/CloudOE Demo won 2013 2Q Cloud Hackday
• Now provided as a boilerplate/quick start application in Bluemix
• One-click install of Node-RED instances
• Bluemix-aware nodes connect to bound services
Node-RED + IBM Watson
https://gist.github.com/argon/127444b0f89fa796730a
Node-RED + IoT Foundation
http://m2m.demos.ibm.com/iotstarter.html
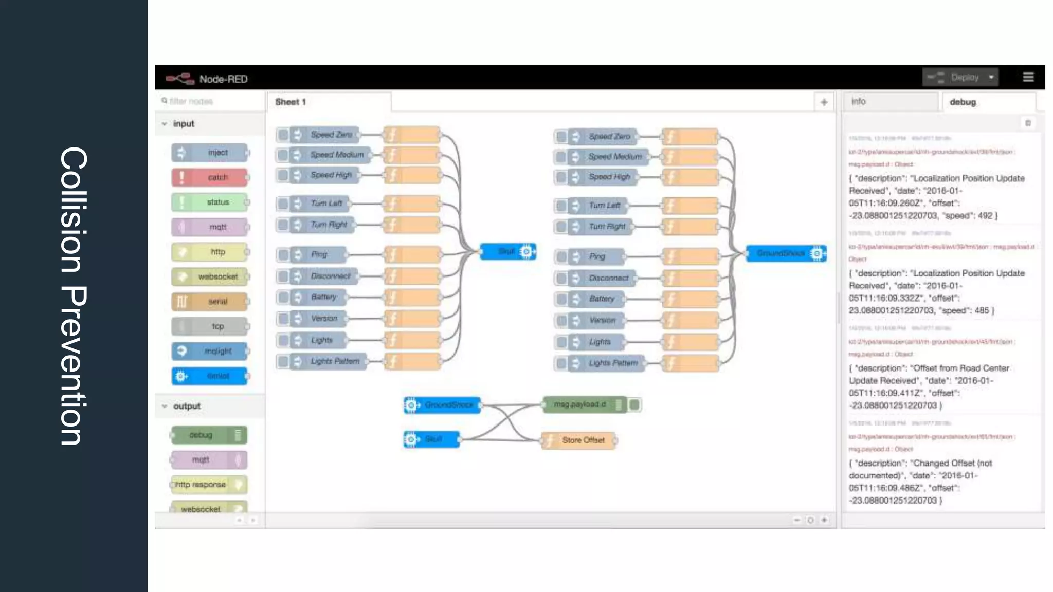
Collision PreventionCollisionPrevention
• IBM Watson IoT Platform
• Node-RED
• https://github.com/IBM-Bluemix/node-mqtt-for-anki-overdrive
• http://heidloff.net/article/collision-prevention-anki-overdrive-
cars-bluemix
• https://www.youtube.com/watch?v=Wo4zeQxxOOI
CollisionPrevention
CollisionPrevention
CollisionPrevention
CollisionPrevention
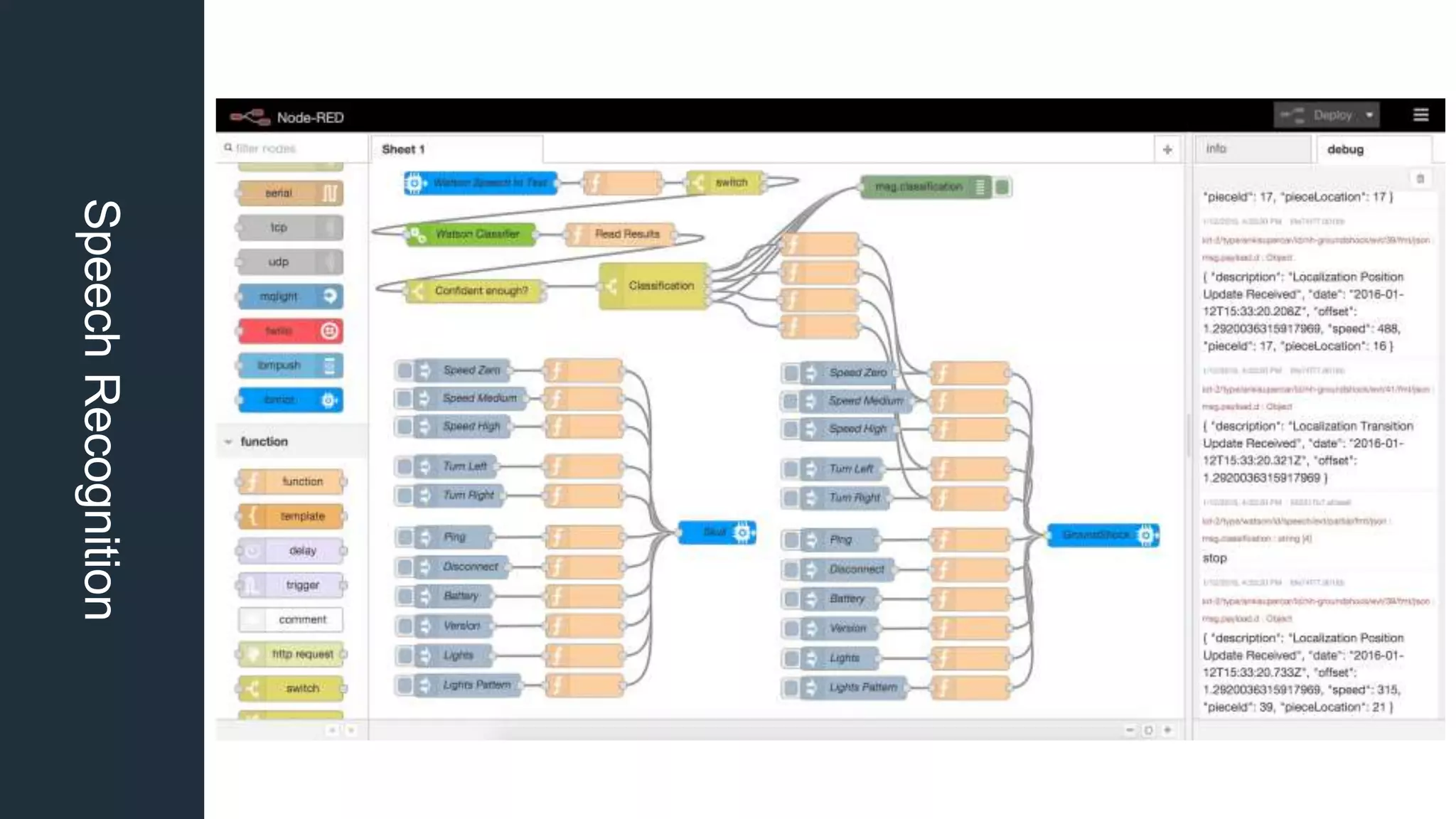
Speech RecognitionSpeechRecognition
• IBM Watson IoT Platform
• Node-RED
• IBM Watson Speech to Text service
• IBM Watson Natural Language Classifier service
• https://github.com/IBM-Bluemix/node-mqtt-for-anki-overdrive
• https://github.com/IBM-Bluemix/sphero-bluemix-speech
• http://heidloff.net/article/steering-anki-overdrive-cars-speech-
recognition-bluemix-watson
SpeechRecognition
SpeechRecognition
SpeechRecognition
Kinect GesturesKinectGestures
• IBM Watson IoT Platform
• Node-RED
• https://github.com/IBM-Bluemix/controller-kinect-bluemix
• http://heidloff.net/article/anki-overdrive-cars-kinect-bluemix
KinectGestures
KinectGestures
KinectGestures
KinectGestures
KinectGestures
KinectGestures
Leap Motion GesturesLeapMotionGestures
• IBM Watson IoT Platform
• Node-RED
• https://github.com/IBM-Bluemix/controller-kinect-bluemix
• http://heidloff.net/article/anki-overdrive-cars-kinect-bluemix
LeapMotionGestures
LeapMotionGestures
LeapMotionGestures
LeapMotionGestures
LeapMotionGestures
Appendix
Appendix

Rtp bluemix meetup june 2016 anki and node red

  • 1.
    IBM Bluemix Demo withAnki Overdrive Cars Steer cars via speech and gestures and prevent collisions via the Watson IoT Platform Tom Boucher Cloud Advisor @trekkie RTP Bluemix Meetup June 2016
  • 2.
    IBM Bluemix Demowith Anki Overdrive CarsOverview • Prevent collisions (Demo) • Steer cars via speech recognition (Demo) • Steer cars via Kinect gestures (Slide only) • Steer cars via Leap Motion gestures (Slide Only)
  • 3.
    Architecture IBM BluemixDemo with Anki Overdrive Cars
  • 4.
    A visual toolfor wiring the Internet of Things
  • 5.
    Tooling is keyto the success of IoT • Internet of Things solutions often require pulling together different device APIs and online services in new and interesting ways. • Time spent figuring out how to access a Serial port, or to complete an OAuth flow against Twitter is not time spent on creating the real value of a solution. • We need tools that make it easier for developers at all levels to bring together the different streams of events, both physical and digital, that make up the Internet of Things.
  • 6.
    Node-RED makes iteasy to wire together the Internet of Things • It provides a browser-based UI for designing flows of events. • These flows are then deployed to its light-weight node.js runtime. • Can be run in edge-of-network environments or the cloud. • It can be easily expanded to take add new nodes to the palette – taking full advantage of the node package manager (npm) ecosystem
  • 7.
    Open Source Development •On GitHub since September 2013 • Apache 2 License • 35+ non-IBM contributors • http://nodered.org • http://flows.nodered.org
  • 9.
    Node-RED + IBMBluemix • Node-RED/CloudOE Demo won 2013 2Q Cloud Hackday • Now provided as a boilerplate/quick start application in Bluemix • One-click install of Node-RED instances • Bluemix-aware nodes connect to bound services
  • 10.
    Node-RED + IBMWatson https://gist.github.com/argon/127444b0f89fa796730a
  • 11.
    Node-RED + IoTFoundation http://m2m.demos.ibm.com/iotstarter.html
  • 12.
    Collision PreventionCollisionPrevention • IBMWatson IoT Platform • Node-RED • https://github.com/IBM-Bluemix/node-mqtt-for-anki-overdrive • http://heidloff.net/article/collision-prevention-anki-overdrive- cars-bluemix • https://www.youtube.com/watch?v=Wo4zeQxxOOI
  • 13.
  • 14.
  • 15.
  • 16.
  • 17.
    Speech RecognitionSpeechRecognition • IBMWatson IoT Platform • Node-RED • IBM Watson Speech to Text service • IBM Watson Natural Language Classifier service • https://github.com/IBM-Bluemix/node-mqtt-for-anki-overdrive • https://github.com/IBM-Bluemix/sphero-bluemix-speech • http://heidloff.net/article/steering-anki-overdrive-cars-speech- recognition-bluemix-watson
  • 18.
  • 19.
  • 20.
  • 21.
    Kinect GesturesKinectGestures • IBMWatson IoT Platform • Node-RED • https://github.com/IBM-Bluemix/controller-kinect-bluemix • http://heidloff.net/article/anki-overdrive-cars-kinect-bluemix
  • 22.
  • 23.
  • 24.
  • 25.
  • 26.
  • 27.
  • 28.
    Leap Motion GesturesLeapMotionGestures •IBM Watson IoT Platform • Node-RED • https://github.com/IBM-Bluemix/controller-kinect-bluemix • http://heidloff.net/article/anki-overdrive-cars-kinect-bluemix
  • 29.
  • 30.
  • 31.
  • 32.
  • 33.
  • 34.
  • 35.