Embed presentation
Download to read offline















































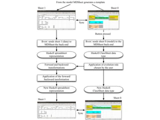
Jácome Cunha attended the University of Minho's Computer Science program (LMCC) from 2001-2006 and beyond. He discusses his initial regret in choosing the program but coming to realize it was the right choice. The course was very difficult and required a lot of thinking. It helped prepare students well. For his final project, he worked on the PURe project with advisors Prof. LuÃs Barbosa and Dr. Joost Visser, and later published his first scientific article. After completing his degree, he chose to do a PhD focusing on spreadsheet modeling and implemented a system called HaExcel and later Ha(skell)Excel.













































