Getting Started with Oracle SoA
Lab#6 CREATING PROJECT PROCESS STUDENT
Description:
BISP is committed to provide BEST learning material to the beginners and
advance learners. In the same series, we have prepared a complete end-to end
Hands-on Beginner’s Guide for Oracle SoA. The document detailed step by step
way to create complete Oracle SOA Student Project. Join our professional
training program and learn from experts.
History:
Version Description Change Author Publish Date
0.1 Initial Draft Shiva Kant Pandey 21st
Aug 2012
0.1 Review#1 Amit Sharma 29th
Aug 2012
www.bispsolutions.com www.bisptrainigs.com www.hyperionguru.com Page 1
Contents
Contents....................................................................................................................................... 2
SCA Architecture ......................................................................................................................4
BUSINESS PROCESS EXECUTION LANGUAGE (BPEL)..................................................................6
The Role of BPEL....................................................................................................................8
Why Do I Need BPEL...............................................................................................................8
STEP WISE PROCEDURE “PROCESS STUDENT PROJECT”...........................................................8
www.bispsolutions.com www.bisptrainigs.com www.hyperionguru.com Page 2
SCA Architecture , BPEL PROCESS & Project on Process Student
Service-component architecture (SCA) : It is a group of specifications intended for
the development of applications based on service-oriented architecture (SOA), which defines
how computing entities interact to perform work for each other. SCA is based on the notion
that all the functions in an enterprise should exist in the form of services that are combined
into composites to address specific business requirements.
SCA encompasses diverse technologies, programming languages, frameworks and platforms
for Web service components and for the methods used to connect them.
SCA can be broken down into four major parts or models:
• The Assembly Model : which defines how components are combined, linked and packaged as
services independent of the programming language.
 The Implementation Model : which defines how services are packaged and accessed for
specific programming languages.
 The Policy Model : which defines service policies independent of the programming code.
 The bindings model : which defines how components are accessed independent of the
programming code
 The specifications specify that an application designed with SCA should have the
following advantages:
 Decoupling of application business logic from the details of its invoked service calls
 Target services in a multitude of languages including C++, Java, COBOL, and PHP as well
as XML, BPEL, and XSLT
 The ability to seamlessly work with various communications constructs including One-
Way, Asynchronous, Call-Return, and Notification
 The ability to "Bind" to legacy components or services , accessed normally by
technologies such as Web Services, EJB, JMS, JCA, RMI, RPC, CORBA & others.
 The ability to declare (outside of business logic) the Quality of Service requirements,
such as Security, Transactions and the use of Reliable Messaging
 Data could be represented in Service Data Objects
The value proposition of SCA, therefore, is to offer the flexibility for true composite
applications, flexibly incorporating reusable components in an SOA programming style. The
overhead of business logic programmer concerns regarding platforms, infrastructure,
plumbing, policies and protocols are removed, enabling a high degree of programmer
productivity
SCA is said to provide interoperability through an approach called "Activation". It is the
method that provides the highest degree of component autonomy, compared to older
"mediation" (e.g. JBI) or "Invocation" method used in JCA,
www.bispsolutions.com www.bisptrainigs.com www.hyperionguru.com Page 3
SCA Architecture
The SCA Assembly Model consists of a series of artifacts, which are defined by elements
contained in XML files. An SCA runtime may have other non-standard representations of the
artifacts represented by these XML files, and may allow for the configuration of systems to be
modified dynamically. However, the XML files define the portable representation of the SCA
artifacts.
The basic artifact is the Composite, which is the unit of deployment for SCA and which
holds Services which can be accessed remotely. A composite contains one or more
Components, which contain the business function provided by the module. Components offer
their function as services, which can either be used by other components within the same
module or which can be made available for use outside the module through Entry Points.
Components may also depend on services provided by other components — these
dependencies are called References. References can either be linked to services provided by
other components in the same module, or references can be linked to services provided
outside the module, which can be provided by other modules. References to services provided
outside the module, including services provided by other modules, are defined by External
Services in the module. Also contained in the module are the linkages between references and
services, represented by Wires.
A Component consists of a configured Implementation, where an implementation is the
piece of program code implementing business functions. The component configures the
implementation with specific values for settable Properties declared by the implementation.
The component can also configure the implementation with wiring of references declared by
the implementation to specific target services.
Composites are deployed within an SCA System. An SCA System represents a set of services
providing an area of business functionality that is controlled by a single organization. As an
www.bispsolutions.com www.bisptrainigs.com www.hyperionguru.com Page 4
example, for the accounts department in a business, the SCA System might cover all financial-
related functions, and it might contain a series of modules dealing with specific areas of
accounting, with one for customer accounts and another dealing with accounts payable. To
help build and configure the SCA System, Composites can be used as component
implementations, in the same way as Java classes or BPEL processes. In other words, SCA
allows a hierarchy of composites that is arbitrarily deep - such a nested model is termed
recursive.
The capture and expression of non-functional requirements, such as security, is an important
aspect of service definition, and has an impact on SCA throughout the lifecycle of components
and compositions. SCA provides the Policy Framework to support specification of
constraints, capabilities and Quality of Service (QoS) expectations, from component design
through to concrete deployment.
Binding components establish a connection between a SOA composite and the
external world. There are two types of binding components:
• Services provide the outside world with an entry point to the SOA composite application. The
WSDL file of the service advertises its capabilities to external applications. These capabilities
are used for contacting the SOA composite application components. The binding connectivity
of the service describes the protocols that can communicate with the service, for example,
SOAP/HTTP or a JCA adapter.
• References enable messages to be sent from the SOA composite application to external
services in the outside world.
Wires enable you to graphically connect the following components in a single SOA composite
application for message communication:
 Services to service components
 Service components to other service components
 Service components to references
When properly implemented, SCA can help an enterprise to minimize the workload on its
developers, shorten learning curves, facilitate reuse of services and update policies without
having to modify the programming. SCA also facilitates control over access methods and the
implementation of security-related countermeasures.
www.bispsolutions.com www.bisptrainigs.com www.hyperionguru.com Page 5
BUSINESS PROCESS EXECUTION LANGUAGE (BPEL)
• It is service component of Oracle SOA
• It is meant for the orchestration of the services & executes the services in a systematic order
• It is again a programming language similar to any other & has activities like Switch, While,
Sequence, Scope, invoke, Receive & Reply etc.
Introduction
BPEL stands for Business Process Execution Language, and comes from a standards
consortium consisting of BEA Systems, IBM, and Microsoft, BPEL combines and replaces IBM's
Web Services Flow Language (WSFL) and Microsoft's XLANG specification. BPEL provides an
“orchestration engine” for describing exchanges of information internally or externally. BPEL
deals explicitly with the functional aspects of business processes: control flow (branch, loop,
parallel), asynchronous conversations and correlation, long running nested units of work,
faults and compensation. BPEL directly addresses these business process challenges:
coordinating asynchronous communication between services, correlating message exchanges
between parties, implementing parallel processing of activities, manipulating data between
partner interactions, supporting long running business transactions and activities, and
providing consistent exception handling.
www.bispsolutions.com www.bisptrainigs.com www.hyperionguru.com Page 6
BPEL is a XML-based workflow definition language that allows businesses to describe inter or
intra enterprise business processes that are connected via Web services. BPEL becomes the
“glue” to bind Web services into a cohesive business solution, facilitating their orchestrated
interaction both within and between enterprises. A Business Process using BPEL can compose
multiple Web services, effectively creating a completely new business application with its own
public interface to end users (internal or external). BPEL opens a completely new way or at
least enhanced way, for software development for mainstream business applications to allow a
programmer to describe a business process that will take place across the Internet. BPEL
provides an XML-based grammar for describing the logic to control and coordinate Web
services participating in a process flow. This grammar can be interpreted and executed by a
BPEL orchestration engine, which is controlled by one of the participating business parties. The
engine coordinates all of the activities in the process, and controls the system's corrective
activities when exceptions occur. BPEL builds on and extends XML and Web Services
specifications
www.bispsolutions.com www.bisptrainigs.com www.hyperionguru.com Page 7
The Role of BPEL
The BPEL specification defines the syntax and semantics of the BPEL language, which contains
a variety of process flow constructs. It allows for conditional branching, parallel process flows,
nested sub-processes, process joins, and other related features. BPEL is defined in an XML
format. Just as today's software development tools include Web services in their development
capabilities, there also exist easy-to-use tools to create and manage business processes using
BPEL
Why Do I Need BPEL
Traditional methods for integration and business process automation typically involve
embedded logic inside of applications designed to meet a specific business need such as ERP,
supply chain, or CRM. The development, testing, and deployment efforts required to change
these applications make integration and process changes both costly and complex.
To address these issues, proprietary EAI and static BPM products emerged to abstract
integration and process automation into a new layer of software tools. These software
products liberated integration and process tasks from the underlying business systems so they
could be more effectively changed, managed, and optimized.
BPEL and Web services now provide a standardized integration interface and a standardized
language for integration and process automation. BPEL, in effect, has the potential to
commoditize the capabilities provided by proprietary EAI and BPM solutions. As often occurs in
a commodity market, the resulting prices for products and services are certain to fall.
STEP WISE PROCEDURE “PROCESS STUDENT PROJECT”
Step 1: Create new project
New --->All Technologies--->SOA Tier --->SOA project --->OK ---> Project Name
(ProcessStudent) ---> ADF Business Component---> SOA--->Next -->
Empty Composite ---> Finish.
Now you can see your project on left pane with all its contents so as we need to start our
project with XSD .
www.bispsolutions.com www.bisptrainigs.com www.hyperionguru.com Page 8
Step 2: Create a new xsd file under project
Right click on xsd--> file name(Student.xsd) --> Target
Namespace(http://www.bispsolutions.com/training/soa/schema/Student)-->prefix (stdobj)
-->ok
now created successfully Student.xsd
Step 3: Design xsd as according to SCA i.e with the help of components or in design mode :
www.bispsolutions.com www.bisptrainigs.com www.hyperionguru.com Page 9
Click on element & rename it as Student & press Enter key.
www.bispsolutions.com www.bisptrainigs.com www.hyperionguru.com Page 10
Step 4: Right Click on target namespace & click complex type
Step 5: Click on complex Type1 & rename it as StudentType & hit Enter.
Step 6: Right click on StudentType ---> insert inside complex Type-->sequence
www.bispsolutions.com www.bisptrainigs.com www.hyperionguru.com Page 11
Step 7: Right Click on sequence --->insert inside sequence--->element
Step 8: Click on element1 & rename it as Name & hit Enter
Step 9: similarly click on sequence & select element
then click on element2 & rename it as Number & press enter & so on ... for Email,
Lang1Marks, Lang2Marks, Lang3Marks .
www.bispsolutions.com www.bisptrainigs.com www.hyperionguru.com Page 12
Step 10: click on Name & and write its type as xsd:string in Property inspector located in
right pane & hit enter .
Similarly for Number element.
Step 11: : click on Email & and write its type as xsd:string in Property inspector located in
right pane & hit enter
www.bispsolutions.com www.bisptrainigs.com www.hyperionguru.com Page 13
Step 12: click on Lang1marks & and write its type as xsd:integer in Property inspector
located in right pane & hit enter
likewise define their type for all other elements
www.bispsolutions.com www.bisptrainigs.com www.hyperionguru.com Page 14
Step 13 : Click on Student & write its type as stdobj:StudentType in Property inspector
located in right pane & hit enter
Step 14: Expand Student & observe design
Step 15: Right Click on target namespace & click complex type
www.bispsolutions.com www.bisptrainigs.com www.hyperionguru.com Page 15
Step 16: click on complex Type1 & rename it as StudentResultType & hit Enter
Step 17: Right click on sequence of StudentType & copy
Step 18: Right click on StudentResultType & click on paste
www.bispsolutions.com www.bisptrainigs.com www.hyperionguru.com Page 16
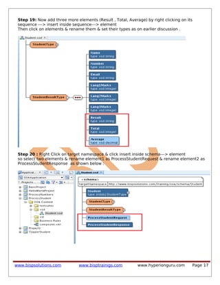
Step 19: Now add three more elements (Result , Total, Average) by right clicking on its
sequence ---> insert inside sequence---> element
Then click on elements & rename them & set their types as on earlier discussion .
Step 20 : Right Click on target namespace & click insert inside schema---> element
so select two elements & rename element1 as ProcessStudentRequest & rename element2 as
ProcessStudentResponse as shown below :
www.bispsolutions.com www.bisptrainigs.com www.hyperionguru.com Page 17
Step 21: Click on ProcessStudentRequest & write its type as stdobj:StudentType in Property
inspector located in right pane & hit enter
Step 22: Right click on ProcessStudentResponse -->insert inside element -->sequence.
Then Right Click on sequence --->insert inside sequence--->element
Click on element & rename it as Student & press Enter key.
finally Click on ProcessStudentResponse & write its type as stdobj:StudentResultType in
Property inspector located in right pane & hit enter
www.bispsolutions.com www.bisptrainigs.com www.hyperionguru.com Page 18
Step 23: Now click on source mode & view xsd .
Step 24: Right click on Composite.xml & click on open
www.bispsolutions.com www.bisptrainigs.com www.hyperionguru.com Page 19
Step 25: Create BPEL Process
This composite .xml is partitioned into three sections
1. Exposed Services
2. Components
3. External refrences
Now right click on component section and choose BPEL Process
Step 26: Fill all its blank spaces
Name (ProcessStudentProcess) ---->NameSpace (Leave as it is)--->Template(Select
Synchronous BPEL process)----> Service Name(ProcessStudentService)----> mark Expose as a
SOAP service ----> Transaction (required) ----> Click on Input Browse to select input of wsdl
-----> & then Click on Output Browse to select Output of wsdl
On clicking input browse u can see as shown below
www.bispsolutions.com www.bisptrainigs.com www.hyperionguru.com Page 20
select ProcessStudentRequest
On clicking Output browse u can see as shown below
select ProcessStudentResponse
Step 27: Now we have created BPEL Process as shown below
www.bispsolutions.com www.bisptrainigs.com www.hyperionguru.com Page 21
Step 28 : Click on Source mode
Step 29: Click on ProcessStudentProcess.wsdl in left hand pane (This wsdl is automatically
generated in Synchronous BPEL Process)
www.bispsolutions.com www.bisptrainigs.com www.hyperionguru.com Page 22
Step 30: On clicking ProcessStudentProcess.wsdl we can see automatic generated wsdl file
Scroll Down
www.bispsolutions.com www.bisptrainigs.com www.hyperionguru.com Page 23
Step 31: Click on Design Mode & design of service is shown below:
Step 32: Since we have already created BPEL Process click on Composite on left pane
To create ProcessStudentProcess.bpel click on ProcessStudentProcess
www.bispsolutions.com www.bisptrainigs.com www.hyperionguru.com Page 24
On Clicking we can see the following
Step 33 Click on Variable icon & create new variables to store Total, Average,
Result.
Step 34: Click on Green Plus 7 new create variable window appears
Name (ResultVar)--->select type by clicking browse icon
www.bispsolutions.com www.bisptrainigs.com www.hyperionguru.com Page 25
www.bispsolutions.com www.bisptrainigs.com www.hyperionguru.com Page 26
Step 35: Select string & click ok
Step 36: Click Ok
Step 37: Similarly create TotalVar & Choose Type as Integer.
www.bispsolutions.com www.bisptrainigs.com www.hyperionguru.com Page 27
Step 38: Similarly create AverageVar & Choose Type as decimal.
Step 39: Observe successfully created Variables now click ok.
Step40: Drag assign activity From Component Palette located at Right Pane of
window & keep it in between receive Input & replyOutput
www.bispsolutions.com www.bisptrainigs.com www.hyperionguru.com Page 28
Step 41: Right click on assign-->Edit --->General ----> Name(AssignCalculation)
Step 42: Click on Copy Rules
Click Expression Drag it & keep it in TotalVar under Variables
Step 43: Click Lang1Marks ---> insert into expression ---> plus sign(+)--> Lang2Marks--->
insert into expression ---> plus sign(+)--> Lang3Marks---> insert into expression---> Click Ok
www.bispsolutions.com www.bisptrainigs.com www.hyperionguru.com Page 29
Step 44: Click Expression Drag it & keep it in AverageVar under Variables
www.bispsolutions.com www.bisptrainigs.com www.hyperionguru.com Page 30
Step 45: Click TotalVar under BPEL Variables---> insert into expression ---> Select
Mathematical Function choose Divide ---> insert into expression ---> 3.0(Since number of
subjects are three )---> OK
Step 46: Click Ok
www.bispsolutions.com www.bisptrainigs.com www.hyperionguru.com Page 31
Step 47: Drag Switch activity From Component Palette located at Right Pane of
window & keep it in between Assigncalculation & replyOutput
www.bispsolutions.com www.bisptrainigs.com www.hyperionguru.com Page 32
Switch Activity : Switch activity is as similar as if else condition in other programming
language example c.
This activity consists of an ordered list of one or more conditional branchesdefined in a case
branch, followed optionally by an otherwise branch. Thebranches are considered in the order
in which they appear. The first branch whose condition is true is taken and provides the
activity performed for the switch.
If condition is false, then the otherwise branch is taken. If the otherwise branch is not explicitly
specified, then an otherwise branch with an empty activity is assumed to be available. The
switch activity is complete when the activity of the selected branch completes
Step 48: Click on Condition
Step 49: Click on Xpath Expression builder to set condition
Step 50: Click Lang1Marks ---> insert into expression ---> greater equals 35--> Lang2Marks---
> insert into expression ---> greater equals 35--> Lang3Marks---> insert into expression--->
greater equals 35--> Click Ok
www.bispsolutions.com www.bisptrainigs.com www.hyperionguru.com Page 33
Step 51 : Click ok
Step 52: Drag & Drop Assign activity under true condition as shown below
www.bispsolutions.com www.bisptrainigs.com www.hyperionguru.com Page 34
Step 53: : Click on Copy Rules
Click Expression Drag it & keep it in ResultVar under Variables
Step 54: Write under Expression 'PASS' and click Ok
www.bispsolutions.com www.bisptrainigs.com www.hyperionguru.com Page 35
Step 55: Click Ok
www.bispsolutions.com www.bisptrainigs.com www.hyperionguru.com Page 36
Step 56: Drag & Drop Assign activity under true condition & edit is AssignResult as shown
below
Step 57: Click Expression Drag & drop it in ResultVar under Variables
Write
under
Expression 'FAIL' and click Ok
www.bispsolutions.com www.bisptrainigs.com www.hyperionguru.com Page 37
Step 58: To assign output drag & drop Assign activity as shown below & edit it as
AssignOutput
Step 59: Map ProcessStudentResponse as shown in diagram so that we can get output
response according to mapping elements then click OK
www.bispsolutions.com www.bisptrainigs.com www.hyperionguru.com Page 38
Step 60: Assign out put completed & also BPEL process completed Now Click on Complile Icon
shown below
Successful compilation with 0 errors & 0 warnings
www.bispsolutions.com www.bisptrainigs.com www.hyperionguru.com Page 39
Build successful
Step 61: Deploy project by clicking ProjcessStudent Project.
Deployment Finished.
www.bispsolutions.com www.bisptrainigs.com www.hyperionguru.com Page 40
Note: Before Deployment Start Weblogic Admin Server as discussed in my previous
document Oracle Soa Part IV Doc.
Step 62 : Click on Browser icon shown below:
Step 63: Start your enterprise manager by writing url http: //localhost:7001/em/
Note : Here localhost is application server & 7001 is a port in which enterprise manager is
running.
Step 64 : Login using credentials
User Name :weblogic
Password : welcome1
click on login
www.bispsolutions.com www.bisptrainigs.com www.hyperionguru.com Page 41
Step 65: We have successfully login inside Enterprise manager 11g (Farm_dev_soa)
we can clearly observe here that admin server is up & all deployment status is also up it
means that our admin server is running .
Now In left pane of window under Farm_dev_soa click on SOA radio button now again expand
& under default we can easily see all the deployed projects.
Click twice on ProjcessStudent Project .
Step 66: Observe that all information regarding to ProcessStudent Project is given
Running instances 0 means that yet we have not tested any instance.
Total 0
Project Status Active
Now click on Browser tab
www.bispsolutions.com www.bisptrainigs.com www.hyperionguru.com Page 42
Step 67: Click on WSDL URL
Step 68: Now it is a Concrete WSDL , Right click on page & select View Page Source
www.bispsolutions.com www.bisptrainigs.com www.hyperionguru.com Page 43
Step 69: Copy location address & paste in browser URL & now get the ABSTRACT WSDL &
observe it .
Abstract wsdl shown below
www.bispsolutions.com www.bisptrainigs.com www.hyperionguru.com Page 44
Step 70 : Copy location address & paste in browser URL & now get the imported xsd &
observe it .
XSD shown below :
www.bispsolutions.com www.bisptrainigs.com www.hyperionguru.com Page 45
Step 71 : Copy soap: address location
www.bispsolutions.com www.bisptrainigs.com www.hyperionguru.com Page 46
Since binding means package or soap envelope so message is enveloped inside soap binding
as shown below in red box :
www.bispsolutions.com www.bisptrainigs.com www.hyperionguru.com Page 47
Step 72: Click on TEST & create instance
Step 73: Scroll down page & Provide required input of a student
Click on Xml View :
Now observe that the input message is packed inside soap binding Envelope
Step 74: Click on Test Web Service
www.bispsolutions.com www.bisptrainigs.com www.hyperionguru.com Page 48
And get Response shown below:
1) TREE VIEW
2) XML VIEW
Observe response in XML view shown below & click on Launch Flow Trace :
Step 75: Faults : 0
State : completed
www.bispsolutions.com www.bisptrainigs.com www.hyperionguru.com Page 49
Double Click ProcessStudentProcess & see the instance.
Step 76: Click on Audit Trail shown below
Step 77: Click on Flow shown below
www.bispsolutions.com www.bisptrainigs.com www.hyperionguru.com Page 50
Step 78: Click on Receive input on above diagram :
www.bispsolutions.com www.bisptrainigs.com www.hyperionguru.com Page 51
NOTE: Use ALT+ TAB to come again in flow diagram & vise versa.
Step 79 : Click on assignCalculation on above diagram :
Step 80 : Click on assignResult on above diagram :
Step 81: Click on assignOutput on above diagram :
www.bispsolutions.com www.bisptrainigs.com www.hyperionguru.com Page 52
www.bispsolutions.com www.bisptrainigs.com www.hyperionguru.com Page 53
www.bispsolutions.com www.bisptrainigs.com www.hyperionguru.com Page 54
Step 82: Click on Faults & check it.
Step 83: Now again double click on ProcessStudentProject on left pane & observe that after
first test it created Instance with its instance id 160004 & instance state completed.
Now since we have completed our test & wanted to exit from enterprise manager , Click on
ShutDown Tab & then LogOut.
www.bispsolutions.com www.bisptrainigs.com www.hyperionguru.com Page 55

Getting started-with-oracle-so a-vi

  • 1.
    Getting Started withOracle SoA Lab#6 CREATING PROJECT PROCESS STUDENT Description: BISP is committed to provide BEST learning material to the beginners and advance learners. In the same series, we have prepared a complete end-to end Hands-on Beginner’s Guide for Oracle SoA. The document detailed step by step way to create complete Oracle SOA Student Project. Join our professional training program and learn from experts. History: Version Description Change Author Publish Date 0.1 Initial Draft Shiva Kant Pandey 21st Aug 2012 0.1 Review#1 Amit Sharma 29th Aug 2012 www.bispsolutions.com www.bisptrainigs.com www.hyperionguru.com Page 1
  • 2.
    Contents Contents....................................................................................................................................... 2 SCA Architecture......................................................................................................................4 BUSINESS PROCESS EXECUTION LANGUAGE (BPEL)..................................................................6 The Role of BPEL....................................................................................................................8 Why Do I Need BPEL...............................................................................................................8 STEP WISE PROCEDURE “PROCESS STUDENT PROJECT”...........................................................8 www.bispsolutions.com www.bisptrainigs.com www.hyperionguru.com Page 2
  • 3.
    SCA Architecture ,BPEL PROCESS & Project on Process Student Service-component architecture (SCA) : It is a group of specifications intended for the development of applications based on service-oriented architecture (SOA), which defines how computing entities interact to perform work for each other. SCA is based on the notion that all the functions in an enterprise should exist in the form of services that are combined into composites to address specific business requirements. SCA encompasses diverse technologies, programming languages, frameworks and platforms for Web service components and for the methods used to connect them. SCA can be broken down into four major parts or models: • The Assembly Model : which defines how components are combined, linked and packaged as services independent of the programming language.  The Implementation Model : which defines how services are packaged and accessed for specific programming languages.  The Policy Model : which defines service policies independent of the programming code.  The bindings model : which defines how components are accessed independent of the programming code  The specifications specify that an application designed with SCA should have the following advantages:  Decoupling of application business logic from the details of its invoked service calls  Target services in a multitude of languages including C++, Java, COBOL, and PHP as well as XML, BPEL, and XSLT  The ability to seamlessly work with various communications constructs including One- Way, Asynchronous, Call-Return, and Notification  The ability to "Bind" to legacy components or services , accessed normally by technologies such as Web Services, EJB, JMS, JCA, RMI, RPC, CORBA & others.  The ability to declare (outside of business logic) the Quality of Service requirements, such as Security, Transactions and the use of Reliable Messaging  Data could be represented in Service Data Objects The value proposition of SCA, therefore, is to offer the flexibility for true composite applications, flexibly incorporating reusable components in an SOA programming style. The overhead of business logic programmer concerns regarding platforms, infrastructure, plumbing, policies and protocols are removed, enabling a high degree of programmer productivity SCA is said to provide interoperability through an approach called "Activation". It is the method that provides the highest degree of component autonomy, compared to older "mediation" (e.g. JBI) or "Invocation" method used in JCA, www.bispsolutions.com www.bisptrainigs.com www.hyperionguru.com Page 3
  • 4.
    SCA Architecture The SCAAssembly Model consists of a series of artifacts, which are defined by elements contained in XML files. An SCA runtime may have other non-standard representations of the artifacts represented by these XML files, and may allow for the configuration of systems to be modified dynamically. However, the XML files define the portable representation of the SCA artifacts. The basic artifact is the Composite, which is the unit of deployment for SCA and which holds Services which can be accessed remotely. A composite contains one or more Components, which contain the business function provided by the module. Components offer their function as services, which can either be used by other components within the same module or which can be made available for use outside the module through Entry Points. Components may also depend on services provided by other components — these dependencies are called References. References can either be linked to services provided by other components in the same module, or references can be linked to services provided outside the module, which can be provided by other modules. References to services provided outside the module, including services provided by other modules, are defined by External Services in the module. Also contained in the module are the linkages between references and services, represented by Wires. A Component consists of a configured Implementation, where an implementation is the piece of program code implementing business functions. The component configures the implementation with specific values for settable Properties declared by the implementation. The component can also configure the implementation with wiring of references declared by the implementation to specific target services. Composites are deployed within an SCA System. An SCA System represents a set of services providing an area of business functionality that is controlled by a single organization. As an www.bispsolutions.com www.bisptrainigs.com www.hyperionguru.com Page 4
  • 5.
    example, for theaccounts department in a business, the SCA System might cover all financial- related functions, and it might contain a series of modules dealing with specific areas of accounting, with one for customer accounts and another dealing with accounts payable. To help build and configure the SCA System, Composites can be used as component implementations, in the same way as Java classes or BPEL processes. In other words, SCA allows a hierarchy of composites that is arbitrarily deep - such a nested model is termed recursive. The capture and expression of non-functional requirements, such as security, is an important aspect of service definition, and has an impact on SCA throughout the lifecycle of components and compositions. SCA provides the Policy Framework to support specification of constraints, capabilities and Quality of Service (QoS) expectations, from component design through to concrete deployment. Binding components establish a connection between a SOA composite and the external world. There are two types of binding components: • Services provide the outside world with an entry point to the SOA composite application. The WSDL file of the service advertises its capabilities to external applications. These capabilities are used for contacting the SOA composite application components. The binding connectivity of the service describes the protocols that can communicate with the service, for example, SOAP/HTTP or a JCA adapter. • References enable messages to be sent from the SOA composite application to external services in the outside world. Wires enable you to graphically connect the following components in a single SOA composite application for message communication:  Services to service components  Service components to other service components  Service components to references When properly implemented, SCA can help an enterprise to minimize the workload on its developers, shorten learning curves, facilitate reuse of services and update policies without having to modify the programming. SCA also facilitates control over access methods and the implementation of security-related countermeasures. www.bispsolutions.com www.bisptrainigs.com www.hyperionguru.com Page 5
  • 6.
    BUSINESS PROCESS EXECUTIONLANGUAGE (BPEL) • It is service component of Oracle SOA • It is meant for the orchestration of the services & executes the services in a systematic order • It is again a programming language similar to any other & has activities like Switch, While, Sequence, Scope, invoke, Receive & Reply etc. Introduction BPEL stands for Business Process Execution Language, and comes from a standards consortium consisting of BEA Systems, IBM, and Microsoft, BPEL combines and replaces IBM's Web Services Flow Language (WSFL) and Microsoft's XLANG specification. BPEL provides an “orchestration engine” for describing exchanges of information internally or externally. BPEL deals explicitly with the functional aspects of business processes: control flow (branch, loop, parallel), asynchronous conversations and correlation, long running nested units of work, faults and compensation. BPEL directly addresses these business process challenges: coordinating asynchronous communication between services, correlating message exchanges between parties, implementing parallel processing of activities, manipulating data between partner interactions, supporting long running business transactions and activities, and providing consistent exception handling. www.bispsolutions.com www.bisptrainigs.com www.hyperionguru.com Page 6
  • 7.
    BPEL is aXML-based workflow definition language that allows businesses to describe inter or intra enterprise business processes that are connected via Web services. BPEL becomes the “glue” to bind Web services into a cohesive business solution, facilitating their orchestrated interaction both within and between enterprises. A Business Process using BPEL can compose multiple Web services, effectively creating a completely new business application with its own public interface to end users (internal or external). BPEL opens a completely new way or at least enhanced way, for software development for mainstream business applications to allow a programmer to describe a business process that will take place across the Internet. BPEL provides an XML-based grammar for describing the logic to control and coordinate Web services participating in a process flow. This grammar can be interpreted and executed by a BPEL orchestration engine, which is controlled by one of the participating business parties. The engine coordinates all of the activities in the process, and controls the system's corrective activities when exceptions occur. BPEL builds on and extends XML and Web Services specifications www.bispsolutions.com www.bisptrainigs.com www.hyperionguru.com Page 7
  • 8.
    The Role ofBPEL The BPEL specification defines the syntax and semantics of the BPEL language, which contains a variety of process flow constructs. It allows for conditional branching, parallel process flows, nested sub-processes, process joins, and other related features. BPEL is defined in an XML format. Just as today's software development tools include Web services in their development capabilities, there also exist easy-to-use tools to create and manage business processes using BPEL Why Do I Need BPEL Traditional methods for integration and business process automation typically involve embedded logic inside of applications designed to meet a specific business need such as ERP, supply chain, or CRM. The development, testing, and deployment efforts required to change these applications make integration and process changes both costly and complex. To address these issues, proprietary EAI and static BPM products emerged to abstract integration and process automation into a new layer of software tools. These software products liberated integration and process tasks from the underlying business systems so they could be more effectively changed, managed, and optimized. BPEL and Web services now provide a standardized integration interface and a standardized language for integration and process automation. BPEL, in effect, has the potential to commoditize the capabilities provided by proprietary EAI and BPM solutions. As often occurs in a commodity market, the resulting prices for products and services are certain to fall. STEP WISE PROCEDURE “PROCESS STUDENT PROJECT” Step 1: Create new project New --->All Technologies--->SOA Tier --->SOA project --->OK ---> Project Name (ProcessStudent) ---> ADF Business Component---> SOA--->Next --> Empty Composite ---> Finish. Now you can see your project on left pane with all its contents so as we need to start our project with XSD . www.bispsolutions.com www.bisptrainigs.com www.hyperionguru.com Page 8
  • 9.
    Step 2: Createa new xsd file under project Right click on xsd--> file name(Student.xsd) --> Target Namespace(http://www.bispsolutions.com/training/soa/schema/Student)-->prefix (stdobj) -->ok now created successfully Student.xsd Step 3: Design xsd as according to SCA i.e with the help of components or in design mode : www.bispsolutions.com www.bisptrainigs.com www.hyperionguru.com Page 9
  • 10.
    Click on element& rename it as Student & press Enter key. www.bispsolutions.com www.bisptrainigs.com www.hyperionguru.com Page 10
  • 11.
    Step 4: RightClick on target namespace & click complex type Step 5: Click on complex Type1 & rename it as StudentType & hit Enter. Step 6: Right click on StudentType ---> insert inside complex Type-->sequence www.bispsolutions.com www.bisptrainigs.com www.hyperionguru.com Page 11
  • 12.
    Step 7: RightClick on sequence --->insert inside sequence--->element Step 8: Click on element1 & rename it as Name & hit Enter Step 9: similarly click on sequence & select element then click on element2 & rename it as Number & press enter & so on ... for Email, Lang1Marks, Lang2Marks, Lang3Marks . www.bispsolutions.com www.bisptrainigs.com www.hyperionguru.com Page 12
  • 13.
    Step 10: clickon Name & and write its type as xsd:string in Property inspector located in right pane & hit enter . Similarly for Number element. Step 11: : click on Email & and write its type as xsd:string in Property inspector located in right pane & hit enter www.bispsolutions.com www.bisptrainigs.com www.hyperionguru.com Page 13
  • 14.
    Step 12: clickon Lang1marks & and write its type as xsd:integer in Property inspector located in right pane & hit enter likewise define their type for all other elements www.bispsolutions.com www.bisptrainigs.com www.hyperionguru.com Page 14
  • 15.
    Step 13 :Click on Student & write its type as stdobj:StudentType in Property inspector located in right pane & hit enter Step 14: Expand Student & observe design Step 15: Right Click on target namespace & click complex type www.bispsolutions.com www.bisptrainigs.com www.hyperionguru.com Page 15
  • 16.
    Step 16: clickon complex Type1 & rename it as StudentResultType & hit Enter Step 17: Right click on sequence of StudentType & copy Step 18: Right click on StudentResultType & click on paste www.bispsolutions.com www.bisptrainigs.com www.hyperionguru.com Page 16
  • 17.
    Step 19: Nowadd three more elements (Result , Total, Average) by right clicking on its sequence ---> insert inside sequence---> element Then click on elements & rename them & set their types as on earlier discussion . Step 20 : Right Click on target namespace & click insert inside schema---> element so select two elements & rename element1 as ProcessStudentRequest & rename element2 as ProcessStudentResponse as shown below : www.bispsolutions.com www.bisptrainigs.com www.hyperionguru.com Page 17
  • 18.
    Step 21: Clickon ProcessStudentRequest & write its type as stdobj:StudentType in Property inspector located in right pane & hit enter Step 22: Right click on ProcessStudentResponse -->insert inside element -->sequence. Then Right Click on sequence --->insert inside sequence--->element Click on element & rename it as Student & press Enter key. finally Click on ProcessStudentResponse & write its type as stdobj:StudentResultType in Property inspector located in right pane & hit enter www.bispsolutions.com www.bisptrainigs.com www.hyperionguru.com Page 18
  • 19.
    Step 23: Nowclick on source mode & view xsd . Step 24: Right click on Composite.xml & click on open www.bispsolutions.com www.bisptrainigs.com www.hyperionguru.com Page 19
  • 20.
    Step 25: CreateBPEL Process This composite .xml is partitioned into three sections 1. Exposed Services 2. Components 3. External refrences Now right click on component section and choose BPEL Process Step 26: Fill all its blank spaces Name (ProcessStudentProcess) ---->NameSpace (Leave as it is)--->Template(Select Synchronous BPEL process)----> Service Name(ProcessStudentService)----> mark Expose as a SOAP service ----> Transaction (required) ----> Click on Input Browse to select input of wsdl -----> & then Click on Output Browse to select Output of wsdl On clicking input browse u can see as shown below www.bispsolutions.com www.bisptrainigs.com www.hyperionguru.com Page 20
  • 21.
    select ProcessStudentRequest On clickingOutput browse u can see as shown below select ProcessStudentResponse Step 27: Now we have created BPEL Process as shown below www.bispsolutions.com www.bisptrainigs.com www.hyperionguru.com Page 21
  • 22.
    Step 28 :Click on Source mode Step 29: Click on ProcessStudentProcess.wsdl in left hand pane (This wsdl is automatically generated in Synchronous BPEL Process) www.bispsolutions.com www.bisptrainigs.com www.hyperionguru.com Page 22
  • 23.
    Step 30: Onclicking ProcessStudentProcess.wsdl we can see automatic generated wsdl file Scroll Down www.bispsolutions.com www.bisptrainigs.com www.hyperionguru.com Page 23
  • 24.
    Step 31: Clickon Design Mode & design of service is shown below: Step 32: Since we have already created BPEL Process click on Composite on left pane To create ProcessStudentProcess.bpel click on ProcessStudentProcess www.bispsolutions.com www.bisptrainigs.com www.hyperionguru.com Page 24
  • 25.
    On Clicking wecan see the following Step 33 Click on Variable icon & create new variables to store Total, Average, Result. Step 34: Click on Green Plus 7 new create variable window appears Name (ResultVar)--->select type by clicking browse icon www.bispsolutions.com www.bisptrainigs.com www.hyperionguru.com Page 25
  • 26.
  • 27.
    Step 35: Selectstring & click ok Step 36: Click Ok Step 37: Similarly create TotalVar & Choose Type as Integer. www.bispsolutions.com www.bisptrainigs.com www.hyperionguru.com Page 27
  • 28.
    Step 38: Similarlycreate AverageVar & Choose Type as decimal. Step 39: Observe successfully created Variables now click ok. Step40: Drag assign activity From Component Palette located at Right Pane of window & keep it in between receive Input & replyOutput www.bispsolutions.com www.bisptrainigs.com www.hyperionguru.com Page 28
  • 29.
    Step 41: Rightclick on assign-->Edit --->General ----> Name(AssignCalculation) Step 42: Click on Copy Rules Click Expression Drag it & keep it in TotalVar under Variables Step 43: Click Lang1Marks ---> insert into expression ---> plus sign(+)--> Lang2Marks---> insert into expression ---> plus sign(+)--> Lang3Marks---> insert into expression---> Click Ok www.bispsolutions.com www.bisptrainigs.com www.hyperionguru.com Page 29
  • 30.
    Step 44: ClickExpression Drag it & keep it in AverageVar under Variables www.bispsolutions.com www.bisptrainigs.com www.hyperionguru.com Page 30
  • 31.
    Step 45: ClickTotalVar under BPEL Variables---> insert into expression ---> Select Mathematical Function choose Divide ---> insert into expression ---> 3.0(Since number of subjects are three )---> OK Step 46: Click Ok www.bispsolutions.com www.bisptrainigs.com www.hyperionguru.com Page 31
  • 32.
    Step 47: DragSwitch activity From Component Palette located at Right Pane of window & keep it in between Assigncalculation & replyOutput www.bispsolutions.com www.bisptrainigs.com www.hyperionguru.com Page 32
  • 33.
    Switch Activity :Switch activity is as similar as if else condition in other programming language example c. This activity consists of an ordered list of one or more conditional branchesdefined in a case branch, followed optionally by an otherwise branch. Thebranches are considered in the order in which they appear. The first branch whose condition is true is taken and provides the activity performed for the switch. If condition is false, then the otherwise branch is taken. If the otherwise branch is not explicitly specified, then an otherwise branch with an empty activity is assumed to be available. The switch activity is complete when the activity of the selected branch completes Step 48: Click on Condition Step 49: Click on Xpath Expression builder to set condition Step 50: Click Lang1Marks ---> insert into expression ---> greater equals 35--> Lang2Marks--- > insert into expression ---> greater equals 35--> Lang3Marks---> insert into expression---> greater equals 35--> Click Ok www.bispsolutions.com www.bisptrainigs.com www.hyperionguru.com Page 33
  • 34.
    Step 51 :Click ok Step 52: Drag & Drop Assign activity under true condition as shown below www.bispsolutions.com www.bisptrainigs.com www.hyperionguru.com Page 34
  • 35.
    Step 53: :Click on Copy Rules Click Expression Drag it & keep it in ResultVar under Variables Step 54: Write under Expression 'PASS' and click Ok www.bispsolutions.com www.bisptrainigs.com www.hyperionguru.com Page 35
  • 36.
    Step 55: ClickOk www.bispsolutions.com www.bisptrainigs.com www.hyperionguru.com Page 36
  • 37.
    Step 56: Drag& Drop Assign activity under true condition & edit is AssignResult as shown below Step 57: Click Expression Drag & drop it in ResultVar under Variables Write under Expression 'FAIL' and click Ok www.bispsolutions.com www.bisptrainigs.com www.hyperionguru.com Page 37
  • 38.
    Step 58: Toassign output drag & drop Assign activity as shown below & edit it as AssignOutput Step 59: Map ProcessStudentResponse as shown in diagram so that we can get output response according to mapping elements then click OK www.bispsolutions.com www.bisptrainigs.com www.hyperionguru.com Page 38
  • 39.
    Step 60: Assignout put completed & also BPEL process completed Now Click on Complile Icon shown below Successful compilation with 0 errors & 0 warnings www.bispsolutions.com www.bisptrainigs.com www.hyperionguru.com Page 39
  • 40.
    Build successful Step 61:Deploy project by clicking ProjcessStudent Project. Deployment Finished. www.bispsolutions.com www.bisptrainigs.com www.hyperionguru.com Page 40
  • 41.
    Note: Before DeploymentStart Weblogic Admin Server as discussed in my previous document Oracle Soa Part IV Doc. Step 62 : Click on Browser icon shown below: Step 63: Start your enterprise manager by writing url http: //localhost:7001/em/ Note : Here localhost is application server & 7001 is a port in which enterprise manager is running. Step 64 : Login using credentials User Name :weblogic Password : welcome1 click on login www.bispsolutions.com www.bisptrainigs.com www.hyperionguru.com Page 41
  • 42.
    Step 65: Wehave successfully login inside Enterprise manager 11g (Farm_dev_soa) we can clearly observe here that admin server is up & all deployment status is also up it means that our admin server is running . Now In left pane of window under Farm_dev_soa click on SOA radio button now again expand & under default we can easily see all the deployed projects. Click twice on ProjcessStudent Project . Step 66: Observe that all information regarding to ProcessStudent Project is given Running instances 0 means that yet we have not tested any instance. Total 0 Project Status Active Now click on Browser tab www.bispsolutions.com www.bisptrainigs.com www.hyperionguru.com Page 42
  • 43.
    Step 67: Clickon WSDL URL Step 68: Now it is a Concrete WSDL , Right click on page & select View Page Source www.bispsolutions.com www.bisptrainigs.com www.hyperionguru.com Page 43
  • 44.
    Step 69: Copylocation address & paste in browser URL & now get the ABSTRACT WSDL & observe it . Abstract wsdl shown below www.bispsolutions.com www.bisptrainigs.com www.hyperionguru.com Page 44
  • 45.
    Step 70 :Copy location address & paste in browser URL & now get the imported xsd & observe it . XSD shown below : www.bispsolutions.com www.bisptrainigs.com www.hyperionguru.com Page 45
  • 46.
    Step 71 :Copy soap: address location www.bispsolutions.com www.bisptrainigs.com www.hyperionguru.com Page 46
  • 47.
    Since binding meanspackage or soap envelope so message is enveloped inside soap binding as shown below in red box : www.bispsolutions.com www.bisptrainigs.com www.hyperionguru.com Page 47
  • 48.
    Step 72: Clickon TEST & create instance Step 73: Scroll down page & Provide required input of a student Click on Xml View : Now observe that the input message is packed inside soap binding Envelope Step 74: Click on Test Web Service www.bispsolutions.com www.bisptrainigs.com www.hyperionguru.com Page 48
  • 49.
    And get Responseshown below: 1) TREE VIEW 2) XML VIEW Observe response in XML view shown below & click on Launch Flow Trace : Step 75: Faults : 0 State : completed www.bispsolutions.com www.bisptrainigs.com www.hyperionguru.com Page 49
  • 50.
    Double Click ProcessStudentProcess& see the instance. Step 76: Click on Audit Trail shown below Step 77: Click on Flow shown below www.bispsolutions.com www.bisptrainigs.com www.hyperionguru.com Page 50
  • 51.
    Step 78: Clickon Receive input on above diagram : www.bispsolutions.com www.bisptrainigs.com www.hyperionguru.com Page 51
  • 52.
    NOTE: Use ALT+TAB to come again in flow diagram & vise versa. Step 79 : Click on assignCalculation on above diagram : Step 80 : Click on assignResult on above diagram : Step 81: Click on assignOutput on above diagram : www.bispsolutions.com www.bisptrainigs.com www.hyperionguru.com Page 52
  • 53.
  • 54.
  • 55.
    Step 82: Clickon Faults & check it. Step 83: Now again double click on ProcessStudentProject on left pane & observe that after first test it created Instance with its instance id 160004 & instance state completed. Now since we have completed our test & wanted to exit from enterprise manager , Click on ShutDown Tab & then LogOut. www.bispsolutions.com www.bisptrainigs.com www.hyperionguru.com Page 55