Getting Started with Oracle SoA
Creating My First Oracle SOA Project Lab#5
Description:
BISP is committed to provide BEST learning material to the beginners and
advance learners. In the same series, we have prepared a complete end-to end
Hands-on Beginner’s Guide for Oracle SoA. The document focuses on steps involved
in creating 1st
Oracle SoA Project. Join our professional training program and learn
from experts.
History:
Version Description Change Author Publish Date
0.1 Initial Draft Shiva Kant Pandey 21st
Aug 2012
0.1 Review#1 Amit Sharma 29th
Aug 2012
www.bispsolutions.com www.bisptrainigs.com www.hyperionguru.com Page 1
ORACLE SOA HELLO WORLD PROJECT
Step 1: Create new project
New-->All Technologies-->SOA Tier-->SOA project-->OK--> Project Name (HelloWorldProject)--
>ADF Business Component-->SOA-->Next-->Empty Composite-->Finish.
Now you can see your project on left pane with all its contents so as we need to start our
project with XSD .
Step 2: Create a new xsd file under project
Right click on xsd--> file name(HelloWorld.xsd) --> Target
Namespace(http://www.bispsolutions.com/training/soa/schema/Hello)-->
prefix (hwobj) -->ok
now created successfully HelloWorld.xsd as shown in figure :
www.bispsolutions.com www.bisptrainigs.com www.hyperionguru.com Page 2
Step 3: Create Hello World xsd as shown below:
• Target Namespace
• Registered Namespace
Step 4: Click on Design mode & we can see whatever designed in xsd.
www.bispsolutions.com www.bisptrainigs.com www.hyperionguru.com Page 3
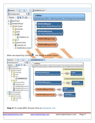
When we expand by clicking the design is shown below:
Step 5: To create BPEL Process Click on composite .xml
www.bispsolutions.com www.bisptrainigs.com www.hyperionguru.com Page 4
This composite .xml is partitioned into three sections
1. Exposed Services
2. Components
3. External references
Now right click on component section and choose BPEL Process.
www.bispsolutions.com www.bisptrainigs.com www.hyperionguru.com Page 5
Step 6: Fill all its blank spaces
Name (HelloWorldProcess)-->NameSpace(Leave as it is)-->Template(Select Synchronous BPEL
process)--->Service Name(HelloWorldService)--->Mark Expose as a SOAP service---
>Transaction (required)--->Click on Input Browse to select input of wsdl---> & then Click on
Output Browse to select Output of wsdl
On clicking input browse button you can see as shown below
www.bispsolutions.com www.bisptrainigs.com www.hyperionguru.com Page 6
On clicking Output browse u can see as shown below
Step 7: Now we have created BPEL Process as shown below
www.bispsolutions.com www.bisptrainigs.com www.hyperionguru.com Page 7
NOTE: In synchronous BPEL Process we can create wsdl automatically as we have already
did in our example HelloWorld
Step 8: Click on Source mode
Step 9: Click on HelloWorldProcess.wsdl in left hand pane (This wsdl is automatically
generated in Synchronous BPEL Process)
www.bispsolutions.com www.bisptrainigs.com www.hyperionguru.com Page 8
Step 10: On clicking HelloWorldProcess.wsdl we can see automatic generated wsdl file
www.bispsolutions.com www.bisptrainigs.com www.hyperionguru.com Page 9
Scroll Down
Step 11: Click on Design Mode & design of service is shown below:
www.bispsolutions.com www.bisptrainigs.com www.hyperionguru.com Page 10
Step12: Since we have already created BPEL Process click on Composite on left pane
To create HelloWorld.bpel click on HelloWorldProcess.
On Clicking, we can see the following :
www.bispsolutions.com www.bisptrainigs.com www.hyperionguru.com Page 11
Step 13: Drag assign activity From Component Palette located at Right Pane of window &
keep it in between receive Input & replyOutput .
Right click on assign-->Edit
www.bispsolutions.com www.bisptrainigs.com www.hyperionguru.com Page 12
www.bispsolutions.com www.bisptrainigs.com www.hyperionguru.com Page 13
Step14 : Click General ----> Name(AssignGreetings)
Step 15: Click on Copy RulesClick Expression Drag it & keep it in Greetings under
HelloWorldResponse
Step 16:Click on Concat under String functions --->Click Insert into Expression---> write inside
concat ('Hello::','Greetings')----> OK .
www.bispsolutions.com www.bisptrainigs.com www.hyperionguru.com Page 14
Step 17: Click ok
Step 18: Now completed Assign activity, Click Compile tab.
www.bispsolutions.com www.bisptrainigs.com www.hyperionguru.com Page 15
Compile Successful
Step 19: Deploy project by clicking HelloWorld Project.
www.bispsolutions.com www.bisptrainigs.com www.hyperionguru.com Page 16
Step 20: Deployment Finished.
Note: Before Deployment Start Weblogic Admin Server as discussed in my previous document
Oracle Soa Part IV Doc.
www.bispsolutions.com www.bisptrainigs.com www.hyperionguru.com Page 17
Step 21 : Click on Browser icon as shown below:
Step 22: Start your enterprise manager by writing url http: //localhost:7001/em/
Note : Here localhost is application server & 7001 is a port in which enterprise manager is
running.
Step 23 : Login using credentials
User Name :weblogic
Password : welcome1
click on login
www.bispsolutions.com www.bisptrainigs.com www.hyperionguru.com Page 18
Step 24: We have successfully login inside Enterprise manager 11g (Farm_dev_soa)
we can clearly observe here that admin server is up & all deployment status is also up it means
that our admin server is running .
Now In left pane of window under Farm_dev_soa click on SOA radio button now again expand
& under default we can easily see all the deployed projects.
Click twice on HelloWorld Project .
Step 25: Observe that all information regarding to Process Numbers Project is given
Running instances 0 means that yet we have not tested any instance.
Total 1 but stale
Project Status Active
Now click on Browser tab
www.bispsolutions.com www.bisptrainigs.com www.hyperionguru.com Page 19
Step 26 : Click on WSDL URL
Step 27: Now it is a Concrete WSDL , Right click on page & select View Page Source
Now we can see full Concrete WSDL & this wsdl contains Binding & service information
additionally as shown below:
www.bispsolutions.com www.bisptrainigs.com www.hyperionguru.com Page 20
Binding simply means that packaging message in packet with SOAP protocol again a question
arises that what is soap protocol ?
SOAP Protocol : SOAP, originally defined as Simple Object Access Protocol, is
a protocol specification for exchanging structured information in the implementation of Web
Services in computer networks. It relies on XML Information Set for its message format, and
usually relies on other Application Layer protocols, most notably Hypertext Transfer
Protocol(HTTP) or Simple Mail Transfer Protocol (SMTP), for message negotiation and
transmission.
Step 28: Copy location address & paste in browser URL & now get the ABSTRACT WSDL &
observe it .
www.bispsolutions.com www.bisptrainigs.com www.hyperionguru.com Page 21
Step 29: Copy location address & paste in browser URL & now get the imported xsd &
observe it .
HelloWorld xsd shown below:
www.bispsolutions.com www.bisptrainigs.com www.hyperionguru.com Page 22
Step 30 : Copy soap: address location
Paste in Browser & since binding means package or soap envelope so message is enveloped
inside soap binding as shown below in red box :
www.bispsolutions.com www.bisptrainigs.com www.hyperionguru.com Page 23
Step 31: Click on TEST & create instance
Step 32: Scroll down page & observe
Service: HelloWorldService
Port: HelloWorldProcess
Operation : Process
View as Tree View
write On blank space "Hello" as Value of Name
www.bispsolutions.com www.bisptrainigs.com www.hyperionguru.com Page 24
Step 33: Click on Xml View :
Now observe that the input message is packed inside soap binding Envelope
Click on Test Web Service
And get Response shown below:
Observe response in XML view shown below & click on Launch Flow Trace :
www.bispsolutions.com www.bisptrainigs.com www.hyperionguru.com Page 25
Step 34: Faults : 0
State : completed
Double Click HelloWorldProcess& see the instance of HelloWorldProcess.
www.bispsolutions.com www.bisptrainigs.com www.hyperionguru.com Page 26
Step 35: Click on Flow shown below
Step 36: Click on Receive input on above diagram :
NOTE: Use ALT+ TAB to come again in flow diagram & vise versa.
Step 37: Click on assign Greetings on above diagram :
www.bispsolutions.com www.bisptrainigs.com www.hyperionguru.com Page 27
Step 38 : Similarly : Click reply output on above diagram :
Step 39: Click on Faults & check it.
Step 40: Now again double click on HelloWorldProject on left pane & observe that after first
test it created Instance with its instance id & instance state.
Now since we have completed our test & wanted to exit from enterprise manager , Click on
ShutDown Tab & then LogOut.
www.bispsolutions.com www.bisptrainigs.com www.hyperionguru.com Page 28
Note : In green Box staled instance is indicated which was tested & undeployed after test & so
get stale.
Step 41 : Stop Admin server if don't want to further deploy any project
Click Start/stop weblogic servers ----> mark on Admin Server radio ---> Stop
www.bispsolutions.com www.bisptrainigs.com www.hyperionguru.com Page 29

Getting started-with-oracle-so a-v

  • 1.
    Getting Started withOracle SoA Creating My First Oracle SOA Project Lab#5 Description: BISP is committed to provide BEST learning material to the beginners and advance learners. In the same series, we have prepared a complete end-to end Hands-on Beginner’s Guide for Oracle SoA. The document focuses on steps involved in creating 1st Oracle SoA Project. Join our professional training program and learn from experts. History: Version Description Change Author Publish Date 0.1 Initial Draft Shiva Kant Pandey 21st Aug 2012 0.1 Review#1 Amit Sharma 29th Aug 2012 www.bispsolutions.com www.bisptrainigs.com www.hyperionguru.com Page 1
  • 2.
    ORACLE SOA HELLOWORLD PROJECT Step 1: Create new project New-->All Technologies-->SOA Tier-->SOA project-->OK--> Project Name (HelloWorldProject)-- >ADF Business Component-->SOA-->Next-->Empty Composite-->Finish. Now you can see your project on left pane with all its contents so as we need to start our project with XSD . Step 2: Create a new xsd file under project Right click on xsd--> file name(HelloWorld.xsd) --> Target Namespace(http://www.bispsolutions.com/training/soa/schema/Hello)--> prefix (hwobj) -->ok now created successfully HelloWorld.xsd as shown in figure : www.bispsolutions.com www.bisptrainigs.com www.hyperionguru.com Page 2
  • 3.
    Step 3: CreateHello World xsd as shown below: • Target Namespace • Registered Namespace Step 4: Click on Design mode & we can see whatever designed in xsd. www.bispsolutions.com www.bisptrainigs.com www.hyperionguru.com Page 3
  • 4.
    When we expandby clicking the design is shown below: Step 5: To create BPEL Process Click on composite .xml www.bispsolutions.com www.bisptrainigs.com www.hyperionguru.com Page 4
  • 5.
    This composite .xmlis partitioned into three sections 1. Exposed Services 2. Components 3. External references Now right click on component section and choose BPEL Process. www.bispsolutions.com www.bisptrainigs.com www.hyperionguru.com Page 5
  • 6.
    Step 6: Fillall its blank spaces Name (HelloWorldProcess)-->NameSpace(Leave as it is)-->Template(Select Synchronous BPEL process)--->Service Name(HelloWorldService)--->Mark Expose as a SOAP service--- >Transaction (required)--->Click on Input Browse to select input of wsdl---> & then Click on Output Browse to select Output of wsdl On clicking input browse button you can see as shown below www.bispsolutions.com www.bisptrainigs.com www.hyperionguru.com Page 6
  • 7.
    On clicking Outputbrowse u can see as shown below Step 7: Now we have created BPEL Process as shown below www.bispsolutions.com www.bisptrainigs.com www.hyperionguru.com Page 7
  • 8.
    NOTE: In synchronousBPEL Process we can create wsdl automatically as we have already did in our example HelloWorld Step 8: Click on Source mode Step 9: Click on HelloWorldProcess.wsdl in left hand pane (This wsdl is automatically generated in Synchronous BPEL Process) www.bispsolutions.com www.bisptrainigs.com www.hyperionguru.com Page 8
  • 9.
    Step 10: Onclicking HelloWorldProcess.wsdl we can see automatic generated wsdl file www.bispsolutions.com www.bisptrainigs.com www.hyperionguru.com Page 9
  • 10.
    Scroll Down Step 11:Click on Design Mode & design of service is shown below: www.bispsolutions.com www.bisptrainigs.com www.hyperionguru.com Page 10
  • 11.
    Step12: Since wehave already created BPEL Process click on Composite on left pane To create HelloWorld.bpel click on HelloWorldProcess. On Clicking, we can see the following : www.bispsolutions.com www.bisptrainigs.com www.hyperionguru.com Page 11
  • 12.
    Step 13: Dragassign activity From Component Palette located at Right Pane of window & keep it in between receive Input & replyOutput . Right click on assign-->Edit www.bispsolutions.com www.bisptrainigs.com www.hyperionguru.com Page 12
  • 13.
  • 14.
    Step14 : ClickGeneral ----> Name(AssignGreetings) Step 15: Click on Copy RulesClick Expression Drag it & keep it in Greetings under HelloWorldResponse Step 16:Click on Concat under String functions --->Click Insert into Expression---> write inside concat ('Hello::','Greetings')----> OK . www.bispsolutions.com www.bisptrainigs.com www.hyperionguru.com Page 14
  • 15.
    Step 17: Clickok Step 18: Now completed Assign activity, Click Compile tab. www.bispsolutions.com www.bisptrainigs.com www.hyperionguru.com Page 15
  • 16.
    Compile Successful Step 19:Deploy project by clicking HelloWorld Project. www.bispsolutions.com www.bisptrainigs.com www.hyperionguru.com Page 16
  • 17.
    Step 20: DeploymentFinished. Note: Before Deployment Start Weblogic Admin Server as discussed in my previous document Oracle Soa Part IV Doc. www.bispsolutions.com www.bisptrainigs.com www.hyperionguru.com Page 17
  • 18.
    Step 21 :Click on Browser icon as shown below: Step 22: Start your enterprise manager by writing url http: //localhost:7001/em/ Note : Here localhost is application server & 7001 is a port in which enterprise manager is running. Step 23 : Login using credentials User Name :weblogic Password : welcome1 click on login www.bispsolutions.com www.bisptrainigs.com www.hyperionguru.com Page 18
  • 19.
    Step 24: Wehave successfully login inside Enterprise manager 11g (Farm_dev_soa) we can clearly observe here that admin server is up & all deployment status is also up it means that our admin server is running . Now In left pane of window under Farm_dev_soa click on SOA radio button now again expand & under default we can easily see all the deployed projects. Click twice on HelloWorld Project . Step 25: Observe that all information regarding to Process Numbers Project is given Running instances 0 means that yet we have not tested any instance. Total 1 but stale Project Status Active Now click on Browser tab www.bispsolutions.com www.bisptrainigs.com www.hyperionguru.com Page 19
  • 20.
    Step 26 :Click on WSDL URL Step 27: Now it is a Concrete WSDL , Right click on page & select View Page Source Now we can see full Concrete WSDL & this wsdl contains Binding & service information additionally as shown below: www.bispsolutions.com www.bisptrainigs.com www.hyperionguru.com Page 20
  • 21.
    Binding simply meansthat packaging message in packet with SOAP protocol again a question arises that what is soap protocol ? SOAP Protocol : SOAP, originally defined as Simple Object Access Protocol, is a protocol specification for exchanging structured information in the implementation of Web Services in computer networks. It relies on XML Information Set for its message format, and usually relies on other Application Layer protocols, most notably Hypertext Transfer Protocol(HTTP) or Simple Mail Transfer Protocol (SMTP), for message negotiation and transmission. Step 28: Copy location address & paste in browser URL & now get the ABSTRACT WSDL & observe it . www.bispsolutions.com www.bisptrainigs.com www.hyperionguru.com Page 21
  • 22.
    Step 29: Copylocation address & paste in browser URL & now get the imported xsd & observe it . HelloWorld xsd shown below: www.bispsolutions.com www.bisptrainigs.com www.hyperionguru.com Page 22
  • 23.
    Step 30 :Copy soap: address location Paste in Browser & since binding means package or soap envelope so message is enveloped inside soap binding as shown below in red box : www.bispsolutions.com www.bisptrainigs.com www.hyperionguru.com Page 23
  • 24.
    Step 31: Clickon TEST & create instance Step 32: Scroll down page & observe Service: HelloWorldService Port: HelloWorldProcess Operation : Process View as Tree View write On blank space "Hello" as Value of Name www.bispsolutions.com www.bisptrainigs.com www.hyperionguru.com Page 24
  • 25.
    Step 33: Clickon Xml View : Now observe that the input message is packed inside soap binding Envelope Click on Test Web Service And get Response shown below: Observe response in XML view shown below & click on Launch Flow Trace : www.bispsolutions.com www.bisptrainigs.com www.hyperionguru.com Page 25
  • 26.
    Step 34: Faults: 0 State : completed Double Click HelloWorldProcess& see the instance of HelloWorldProcess. www.bispsolutions.com www.bisptrainigs.com www.hyperionguru.com Page 26
  • 27.
    Step 35: Clickon Flow shown below Step 36: Click on Receive input on above diagram : NOTE: Use ALT+ TAB to come again in flow diagram & vise versa. Step 37: Click on assign Greetings on above diagram : www.bispsolutions.com www.bisptrainigs.com www.hyperionguru.com Page 27
  • 28.
    Step 38 :Similarly : Click reply output on above diagram : Step 39: Click on Faults & check it. Step 40: Now again double click on HelloWorldProject on left pane & observe that after first test it created Instance with its instance id & instance state. Now since we have completed our test & wanted to exit from enterprise manager , Click on ShutDown Tab & then LogOut. www.bispsolutions.com www.bisptrainigs.com www.hyperionguru.com Page 28
  • 29.
    Note : Ingreen Box staled instance is indicated which was tested & undeployed after test & so get stale. Step 41 : Stop Admin server if don't want to further deploy any project Click Start/stop weblogic servers ----> mark on Admin Server radio ---> Stop www.bispsolutions.com www.bisptrainigs.com www.hyperionguru.com Page 29