Client-Facing  Web E-Trading PlatformsA  Leading Fortune 100 Company 1.2.2011
About the ProjectWeb-based DeliveryBrowser-based rich internet applicationSome state shared between the client and the serverLatency tolerance is very low with streaming prices and tradingMultiple StakeholdersSeveral business units with different priorities and interestsExisting applications that need to be integrated Downstream System TimelinesRelease/Change management windows of downstream systemsAggressive delivery schedule 2
Existing ArchitectureWeb E-Trading PlatformLargely an integration project with the actual trading systemsDiffering downstream dependencies Differing downstream performance characteristicsNot a Typical Web-ApplicationMany non-request-driven event flowsCaching difficult as data can change in multiple waysNot every downstream system is designed for end-user responsiveness3
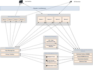
4High Level Initial Architecture
5 High Level Initial Architecture –FULL SCREEN
Technical Challenges, Part 1Middle Tier to reach Trading SystemsMany point-to-point (p2p) connectionsShared message bus to notify components of changesDistributed nature involves high translation overheadDistributed transactions required over many p2pconnectionsVery distributed management of shared dataLow tolerance for system latencyInter-tangled SDLCs of various teams6
7Technical Challenges, Part 2ChallengesLarge number of non-request handling processes/moving partsHigh DB/downstream connection countDB Latency and scalability, pessimistic locking, etc.Performance bound to downstream systemsInconsistent data/state in various systems without constant event broadcastInter-dependency of development groupsManagement tools require too much awareness of infrastructure.Too many ptp connections over reliance on shared message bus
8Scalability Examples, Part 1Account Management ToolChange dataInvalidate cachesSend notifications to usersAll done by the tool
9Scalability Examples, Part 2Data Maintenance JobsChange data in local DBNotify other processesStream updates to usersAll done by the job
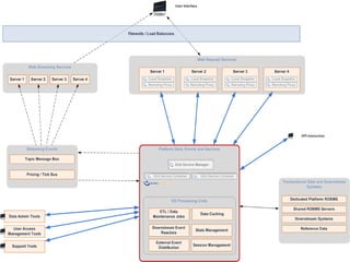
10High Level Arch. incorporating XAP
11High Level Arch. incorporating XAP –FULL SCREEN
Benefits of incorporating XAP, Part 1A home for non-web trafficProcessing Units house downstream system event reactors.Transactionally handle downstream events alongside the golden source of application dataEmit events to the web event bus if and when necessaryConsistent Admin API for monitoring services in the gridReal-time self-updating cacheLocal Cache/Views eliminate out-of-web process lookups when necessary.Moves the RDBMS off the critical path to the recovery pathThe Space becomes a Primary data source for web tier 12
Benefits of incorporating XAP, Part 2More than a cache:  A platform and APINot only for the data – also a giant distributed spring context Space Remotedinterfaces,  Polling Containers, and the standard partitioned data grid.Scalability built-in with configurable SLA’sOptional elastic capacity capabilities are available.Deployment IndependenceFunctional units deployed as Processing UnitsContracts between Web Services and UI, and Web Layer and GS via Space RemotingHot redeployment of units without downtime.Intra-platform dependencies  abstracted to Space URLs 13
Scalability Examples Revisited, Part 1Account Management ToolSpace Remoting CallsCaches notified by spaceSimple admin APITool is a user of the Admin API14
15Scalability Examples, Part 2Data Maintenance JobsListening from the SpaceChanging space data inside a transactionConsistent data modification patternEasy failover to a backup node.
SummaryBefore Distributed modification of Shared DataVarying SLA’s of downstream systemsToo many moving parts needed attending to when making data changesRDBMS overloaded by being on the critical path with too many processesAfterA platform for deploying distributed event driven architectureDatabases moved to the recovery pathBenefits to the SDLC with each PU being a differently released contextInbuilt resilience and scalability with configurable partitioning and failoverDelivering a true platform ecosystem16
17Wrap-upQ&A

Client-Facing Web E-Trading Platforms

  • 1.
    Client-Facing WebE-Trading PlatformsA Leading Fortune 100 Company 1.2.2011
  • 2.
    About the ProjectWeb-basedDeliveryBrowser-based rich internet applicationSome state shared between the client and the serverLatency tolerance is very low with streaming prices and tradingMultiple StakeholdersSeveral business units with different priorities and interestsExisting applications that need to be integrated Downstream System TimelinesRelease/Change management windows of downstream systemsAggressive delivery schedule 2
  • 3.
    Existing ArchitectureWeb E-TradingPlatformLargely an integration project with the actual trading systemsDiffering downstream dependencies Differing downstream performance characteristicsNot a Typical Web-ApplicationMany non-request-driven event flowsCaching difficult as data can change in multiple waysNot every downstream system is designed for end-user responsiveness3
  • 4.
  • 5.
    5 High LevelInitial Architecture –FULL SCREEN
  • 6.
    Technical Challenges, Part1Middle Tier to reach Trading SystemsMany point-to-point (p2p) connectionsShared message bus to notify components of changesDistributed nature involves high translation overheadDistributed transactions required over many p2pconnectionsVery distributed management of shared dataLow tolerance for system latencyInter-tangled SDLCs of various teams6
  • 7.
    7Technical Challenges, Part2ChallengesLarge number of non-request handling processes/moving partsHigh DB/downstream connection countDB Latency and scalability, pessimistic locking, etc.Performance bound to downstream systemsInconsistent data/state in various systems without constant event broadcastInter-dependency of development groupsManagement tools require too much awareness of infrastructure.Too many ptp connections over reliance on shared message bus
  • 8.
    8Scalability Examples, Part1Account Management ToolChange dataInvalidate cachesSend notifications to usersAll done by the tool
  • 9.
    9Scalability Examples, Part2Data Maintenance JobsChange data in local DBNotify other processesStream updates to usersAll done by the job
  • 10.
    10High Level Arch.incorporating XAP
  • 11.
    11High Level Arch.incorporating XAP –FULL SCREEN
  • 12.
    Benefits of incorporatingXAP, Part 1A home for non-web trafficProcessing Units house downstream system event reactors.Transactionally handle downstream events alongside the golden source of application dataEmit events to the web event bus if and when necessaryConsistent Admin API for monitoring services in the gridReal-time self-updating cacheLocal Cache/Views eliminate out-of-web process lookups when necessary.Moves the RDBMS off the critical path to the recovery pathThe Space becomes a Primary data source for web tier 12
  • 13.
    Benefits of incorporatingXAP, Part 2More than a cache: A platform and APINot only for the data – also a giant distributed spring context Space Remotedinterfaces, Polling Containers, and the standard partitioned data grid.Scalability built-in with configurable SLA’sOptional elastic capacity capabilities are available.Deployment IndependenceFunctional units deployed as Processing UnitsContracts between Web Services and UI, and Web Layer and GS via Space RemotingHot redeployment of units without downtime.Intra-platform dependencies abstracted to Space URLs 13
  • 14.
    Scalability Examples Revisited,Part 1Account Management ToolSpace Remoting CallsCaches notified by spaceSimple admin APITool is a user of the Admin API14
  • 15.
    15Scalability Examples, Part2Data Maintenance JobsListening from the SpaceChanging space data inside a transactionConsistent data modification patternEasy failover to a backup node.
  • 16.
    SummaryBefore Distributed modificationof Shared DataVarying SLA’s of downstream systemsToo many moving parts needed attending to when making data changesRDBMS overloaded by being on the critical path with too many processesAfterA platform for deploying distributed event driven architectureDatabases moved to the recovery pathBenefits to the SDLC with each PU being a differently released contextInbuilt resilience and scalability with configurable partitioning and failoverDelivering a true platform ecosystem16
  • 17.