http://bit.ly/LqEWhX
   arcgis.com login:
  MappingAutomation
  surveysummit2012
Web-Enabling Your Survey Data

      Rudy Stricklan, RLS, GISP
      Mapping Automation, LLC
Web-Enabling Your Survey Data

      Rudy Stricklan, RLS, GISP
      Mapping Automation, LLC
Pre Flight Check


    ArcGIS Desktop (any level)

    Shapefiles

    Coordinate systems & projections

    Any web browser other than
   Internet Explorer
Shapefiles
… the dBASE of GIS-format files
  Only one spatial datatype per shapefile
  2GB filesize restriction
  Can’t store topology relationships
  Curves stored as multi-segment lines
  FID primary key field value can change
  No coordinate system range enforcement
  dBASE restrictions: 10-character fieldnames, limited storage,…
  Just like dBASE, shapefiles are still used everywhere and won’t die
Web Mapping in a Week
Internet
the inter-networking
infrastructure
Web
software mechanism
                         h ttp :/ www
                                 /
to network HTML-format
documents (“webpages”)
HTML
HyperText
Markup Language:
web page
language that
renders content in
web browsers
                     HTML ≈ DXF
HTTP
HyperText Transfer
                     h ttp :/ www
                             /
Protocol– how web
pages are
requested and
delivered over the
World Wide Web
Web Services

   http://www.google.com




                           index.html
                           default.html
We b S e rvice s


                   http://www.google.com




                                           index.html
                                           default.html
We b Map p ing

  http://maps.googleapis.com/maps/api/staticmap?center=32.231843,-110.953376&zoom=12
  &size=400x400&maptype=roadmap&sensor=false




                                                                We b M ap S e rve r
We b Map p ing

  http://maps.googleapis.com/maps/api/staticmap?center=32.231843,-110.953376&zoom=12
  &size=400x400&maptype=roadmap&sensor=false




                                                                We b M ap S e rve r
eb Map individual map

ervice: layer with
built-
in functionality


eb Map:    map layers
Web Map Service
    (WMS)

  Map Service

   Web Map
Web Mapping




  … using a web browser
  to display maps
http://maps.googleapis.com/maps/api/staticmap?
center=32.706,-117.162&zoom=17&size=640x600&maptype=satellite&sensor=false




        http://bit.ly/KQKO47
http://server.arcgisonline.com/ArcGIS/rest/services/ESRI_Imagery_World_2D
/MapServer/export?
bbox=-117.168254,32.703266,-117.154601,32.710506
&size=640,600&format=png&transparent=false&f=image




        http://bit.ly/LkPD5x
http://bit.ly/NbZbNL
We b Map p ing C oolne s s

    it’s about accessing mapping data whenever you want, wherever
    you are, on any device that runs web browser software

    simple to use, familiar software interface for all levels of users

    nothing to download: no software, no plugins, no data

    mashup capability: web maps can combine with, and hyperlink to,
    geospatial data from all sorts of diverse sources

    always working from the latest copy of centralized data,
    accessible to all authorized users via the URL

    data is available to clients on 24x7 basis with no need to send
    DVDs, etc.
Cloud Coolness

  ability to spool up any amount of computing power that you
  need on a moment’s notice, and then unplug it when
  finished

  puts the same technology in your hands as the big players
  have

  cost ranges from free to sky’s the limit (but at least is
  structured on a pay as you go basis)

  could help change the way you do business
The   Case for Web Mapping




  It doesn’t
  replace…
The    Case for Web Mapping


Without
expert
involvement,
it doesn’t
provide
authoritative
content…
Technology Stack



 • Improved coordinate system referencing and selection; support for
   compound datum transformations with recommended choices

 • Enhanced image analysis functionality, including LiDAR LAS data support

 • Publish map services directly from ArcGIS Desktop

 • Database connections: connect to SQL Server, PostgreSQL, Oracle, DB2 &
   Informix databases directly to read, export spatial data

 • Georeferenced PDF publishing

 • Maplex Label Engine is now part of core software
Technology Stack
Technology Stack
ArcGIS Online Subscription

            ≠
            =
      ArcGIS Server
Web Publishing Functionality
MappingAutomation
surveysummit2012
D e m o:
ArcG IS O nline
D rag and d rop
   we b m ap
If you don’t share a web map:

•Desktop browsers and Android
devices have to sign into ArcGIS
Online as the content Owner

•iPhone and iPad users cannot
access through a browser interface,
they have to use the ArcGIS app:
If you share a web map with groups:

3.Can share link with anyone, and it
will open natively in desktop or
Android device browser

4.iPhone and iPad users cannot
access through a browser interface,
they have to use the ArcGIS app:
Sharing with groups allows you to
make an Esri Web Application:

3.The web app URL can be opened by
Group clients on desktop, Android and
iOS browsers

4.It can also be opened by the ArcGIS
app on Android and iOS devices:
If you share it with Everyone:

3.In addition to an Esri web
application, you can customize and
embed the web map’s HTML code
into a web page frame

4.BUT… you have to expose your (or
your client’s) data openly on the
ArcGIS Online web site
$1/credit
$2500 buy-in
… breaks the 1000 feature limit!
Web Mercator
EPSG: 3857
                                       cylinder tangent at the equator



     PROJCS["WGS_1984_Web_Mercator_Auxiliary_Sphere",
     GEOGCS["GCS_WGS_1984",
     DATUM["D_WGS_1984",SPHEROID["WGS_1984",
             6378137.0,298.257223563]],
     PRIMEM["Greenwich",0.0],
     UNIT["Degree",0.0174532925199433]],
     PROJECTION["Mercator_Auxiliary_Sphere"],
     PARAMETER["False_Easting",0.0],
     PARAMETER["False_Northing",0.0],
     PARAMETER["Central_Meridian",0.0],
     PARAMETER["Standard_Parallel_1",0.0],
     PARAMETER["Auxiliary_Sphere_Type",0.0],
     UNIT["Meter",1.0]]
Web Mercator

   faster calculations with spherical
   geometry
   north is always up
   covers entire world without favoring any
   particular region
   “practically” conformal
 • it’s not conformal!
 • it’s not old-school enough
 • since it’s not equal-area, it’s not
   politically correct
D e m o:
 ArcG IS O nline
F e atu re S e rvice
Using Caching to Speed Display
D e m o:
ArcG IS O nline
   C ach e d
 M ap S e rvice
$1/credit
$2500 buy-in
$1/credit
                             $2500 buy-in
    shapefile,              + map service
   csv, tsv, GPX            definition files
1000 features each    + ArcMap layers: any source,
 import/2GB max          any size you can afford
    web maps &           web maps, web apps,
     web apps               & map services
    Logins necessary at all sharing levels
Google Web Mapping
shapefile, KML,             + MapInfo
    csv, tsv, xlsx         files & imagery
   100MB each               1GB each file,
import/250MB max          10GB for imagery
   web maps &           web maps, web apps, &
 addressable layers       addressable layers
  URL link that doesn’t have to be public
drive.google.com
http://www.shpescape.com/
www.weebly.com
D e m o:
    G oogle
F u s ion Tab le
       M ap
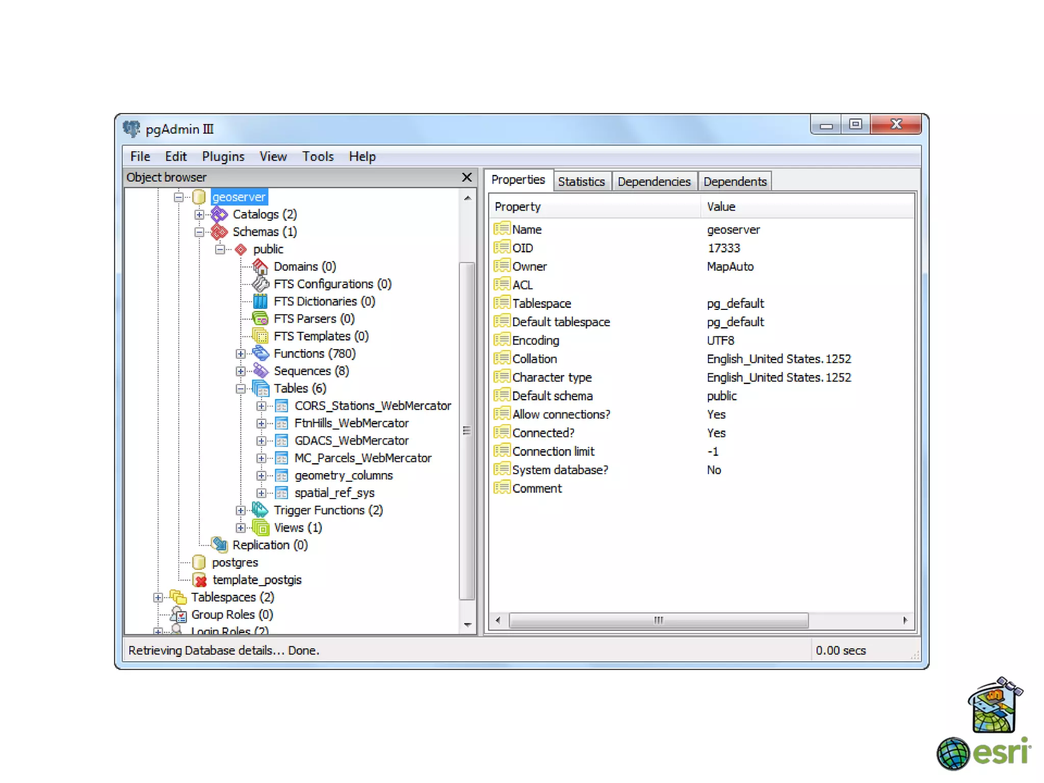
O p e nG e o M ap p ing
http://opengeo.org/
opengeo.org/technology/suite/download/
x
admin/geoserver
workspace
store
layers
right-click
http://suite.opengeo.org/docs/geoexplorer/using/index.html
src=“http://localhost:.....”
Cost/hour
                                                  2₵
                                                  11.5₵
                                                  28.5₵
                                                  23₵
                                                  46₵
                                                  92₵
                                                  57₵
                                                  $1.14
                                                  $2.28
                                                  $1.14
                                                  $1.61
                                                  $2.97
                                                  $2.60

+ EBS Storage: 10₵/GB/month, 10₵/million I/O requests
Description
ChangePasswordNow!
localhost:8080/geoserver/opengeo/wms




ec2-50-16-72-220.compute-1.amazonaws.com:8080/geoserver/opengeo/wms
2¢ - $3 per hour,
                         + 10¢/GB of storage
shapefiles, KML, GML, PostGIS, Oracle, MS
SQL Server, ArcSDE, DB2, MySQL, rasters…
   ∞ database size, ∞ rows per table,
32TB table size, 1.6TB row size, 16GB fields
    web maps/apps via GeoExplorer &
  Javascript,WMS, WFS, WCS, and REST
            open URL links
D e m o:
P u b lis h ing an
O p e nLaye rs
  We b M ap
    S e rvice
D XF

acad .lin

Au toLIS P
D e m o:
   H TM L &
  JavaS crip t
p rogram m ing
≤ 1000                      Import as
features?     YES
                            web map




  NO




            Add PostGIS layer
            as a WMS source
            to ArcGIS Online map
We want w
          m
For iOS an
           d
In the meantime…
Planning



                                            Data
                                          Collection
 Data Updating




Data Access &                          Pre-Design Analysis
Visualization



                                                Design &
            As-Built                            Mapping
           Locations
                       Staking & Construction
Bottom Line


It’s all about the data…
and its authoritative
content management
in a form that is
accessible anytime,
anywhere, from any
Internet-connected
device
Web Mapping Strategy




1 app = 1 map
Rudy S tricklan, RLS , G IS P
rudy.s tricklan@
mappingautomation.com

Web enabling your survey business ppt version

  • 1.
    http://bit.ly/LqEWhX arcgis.com login: MappingAutomation surveysummit2012
  • 4.
    Web-Enabling Your SurveyData Rudy Stricklan, RLS, GISP Mapping Automation, LLC
  • 5.
    Web-Enabling Your SurveyData Rudy Stricklan, RLS, GISP Mapping Automation, LLC
  • 6.
    Pre Flight Check ArcGIS Desktop (any level) Shapefiles Coordinate systems & projections Any web browser other than Internet Explorer
  • 7.
    Shapefiles … the dBASEof GIS-format files Only one spatial datatype per shapefile 2GB filesize restriction Can’t store topology relationships Curves stored as multi-segment lines FID primary key field value can change No coordinate system range enforcement dBASE restrictions: 10-character fieldnames, limited storage,… Just like dBASE, shapefiles are still used everywhere and won’t die
  • 8.
  • 10.
  • 11.
    Web software mechanism h ttp :/ www / to network HTML-format documents (“webpages”)
  • 12.
    HTML HyperText Markup Language: web page languagethat renders content in web browsers HTML ≈ DXF
  • 13.
    HTTP HyperText Transfer h ttp :/ www / Protocol– how web pages are requested and delivered over the World Wide Web
  • 16.
    Web Services http://www.google.com index.html default.html
  • 17.
    We b Se rvice s http://www.google.com index.html default.html
  • 18.
    We b Mapp ing http://maps.googleapis.com/maps/api/staticmap?center=32.231843,-110.953376&zoom=12 &size=400x400&maptype=roadmap&sensor=false We b M ap S e rve r
  • 19.
    We b Mapp ing http://maps.googleapis.com/maps/api/staticmap?center=32.231843,-110.953376&zoom=12 &size=400x400&maptype=roadmap&sensor=false We b M ap S e rve r
  • 20.
    eb Map individualmap ervice: layer with built- in functionality eb Map: map layers
  • 21.
    Web Map Service (WMS) Map Service Web Map
  • 22.
    Web Mapping … using a web browser to display maps
  • 23.
  • 25.
  • 27.
  • 29.
    We b Mapp ing C oolne s s it’s about accessing mapping data whenever you want, wherever you are, on any device that runs web browser software simple to use, familiar software interface for all levels of users nothing to download: no software, no plugins, no data mashup capability: web maps can combine with, and hyperlink to, geospatial data from all sorts of diverse sources always working from the latest copy of centralized data, accessible to all authorized users via the URL data is available to clients on 24x7 basis with no need to send DVDs, etc.
  • 33.
    Cloud Coolness ability to spool up any amount of computing power that you need on a moment’s notice, and then unplug it when finished puts the same technology in your hands as the big players have cost ranges from free to sky’s the limit (but at least is structured on a pay as you go basis) could help change the way you do business
  • 34.
    The Case for Web Mapping It doesn’t replace…
  • 35.
    The Case for Web Mapping Without expert involvement, it doesn’t provide authoritative content…
  • 36.
    Technology Stack •Improved coordinate system referencing and selection; support for compound datum transformations with recommended choices • Enhanced image analysis functionality, including LiDAR LAS data support • Publish map services directly from ArcGIS Desktop • Database connections: connect to SQL Server, PostgreSQL, Oracle, DB2 & Informix databases directly to read, export spatial data • Georeferenced PDF publishing • Maplex Label Engine is now part of core software
  • 37.
  • 38.
  • 41.
    ArcGIS Online Subscription ≠ = ArcGIS Server Web Publishing Functionality
  • 42.
  • 50.
    D e mo: ArcG IS O nline D rag and d rop we b m ap
  • 55.
    If you don’tshare a web map: •Desktop browsers and Android devices have to sign into ArcGIS Online as the content Owner •iPhone and iPad users cannot access through a browser interface, they have to use the ArcGIS app:
  • 57.
    If you sharea web map with groups: 3.Can share link with anyone, and it will open natively in desktop or Android device browser 4.iPhone and iPad users cannot access through a browser interface, they have to use the ArcGIS app:
  • 58.
    Sharing with groupsallows you to make an Esri Web Application: 3.The web app URL can be opened by Group clients on desktop, Android and iOS browsers 4.It can also be opened by the ArcGIS app on Android and iOS devices:
  • 59.
    If you shareit with Everyone: 3.In addition to an Esri web application, you can customize and embed the web map’s HTML code into a web page frame 4.BUT… you have to expose your (or your client’s) data openly on the ArcGIS Online web site
  • 71.
  • 74.
    … breaks the1000 feature limit!
  • 80.
    Web Mercator EPSG: 3857 cylinder tangent at the equator PROJCS["WGS_1984_Web_Mercator_Auxiliary_Sphere", GEOGCS["GCS_WGS_1984", DATUM["D_WGS_1984",SPHEROID["WGS_1984", 6378137.0,298.257223563]], PRIMEM["Greenwich",0.0], UNIT["Degree",0.0174532925199433]], PROJECTION["Mercator_Auxiliary_Sphere"], PARAMETER["False_Easting",0.0], PARAMETER["False_Northing",0.0], PARAMETER["Central_Meridian",0.0], PARAMETER["Standard_Parallel_1",0.0], PARAMETER["Auxiliary_Sphere_Type",0.0], UNIT["Meter",1.0]]
  • 81.
    Web Mercator faster calculations with spherical geometry north is always up covers entire world without favoring any particular region “practically” conformal • it’s not conformal! • it’s not old-school enough • since it’s not equal-area, it’s not politically correct
  • 93.
    D e mo: ArcG IS O nline F e atu re S e rvice
  • 94.
    Using Caching toSpeed Display
  • 101.
    D e mo: ArcG IS O nline C ach e d M ap S e rvice
  • 103.
  • 105.
    $1/credit $2500 buy-in shapefile, + map service csv, tsv, GPX definition files 1000 features each + ArcMap layers: any source, import/2GB max any size you can afford web maps & web maps, web apps, web apps & map services Logins necessary at all sharing levels
  • 106.
  • 107.
    shapefile, KML, + MapInfo csv, tsv, xlsx files & imagery 100MB each 1GB each file, import/250MB max 10GB for imagery web maps & web maps, web apps, & addressable layers addressable layers URL link that doesn’t have to be public
  • 109.
  • 110.
  • 124.
  • 129.
    D e mo: G oogle F u s ion Tab le M ap
  • 131.
    O p enG e o M ap p ing
  • 132.
  • 133.
  • 136.
  • 142.
  • 143.
  • 161.
  • 166.
  • 168.
  • 173.
    Cost/hour 2₵ 11.5₵ 28.5₵ 23₵ 46₵ 92₵ 57₵ $1.14 $2.28 $1.14 $1.61 $2.97 $2.60 + EBS Storage: 10₵/GB/month, 10₵/million I/O requests
  • 177.
  • 181.
  • 184.
  • 187.
    2¢ - $3per hour, + 10¢/GB of storage shapefiles, KML, GML, PostGIS, Oracle, MS SQL Server, ArcSDE, DB2, MySQL, rasters… ∞ database size, ∞ rows per table, 32TB table size, 1.6TB row size, 16GB fields web maps/apps via GeoExplorer & Javascript,WMS, WFS, WCS, and REST open URL links
  • 188.
    D e mo: P u b lis h ing an O p e nLaye rs We b M ap S e rvice
  • 192.
  • 198.
    D e mo: H TM L & JavaS crip t p rogram m ing
  • 200.
    ≤ 1000 Import as features? YES web map NO Add PostGIS layer as a WMS source to ArcGIS Online map
  • 206.
    We want w m For iOS an d
  • 207.
  • 208.
    Planning Data Collection Data Updating Data Access & Pre-Design Analysis Visualization Design & As-Built Mapping Locations Staking & Construction
  • 209.
    Bottom Line It’s allabout the data… and its authoritative content management in a form that is accessible anytime, anywhere, from any Internet-connected device
  • 210.
  • 211.
    Rudy S tricklan,RLS , G IS P rudy.s tricklan@ mappingautomation.com

Editor's Notes

  • #13 Web browsers enable users to view HTML documents HTML is what is contained in a web page
  • #14 HTTP is how the mechanics of web pages are requested and delivered; HTML is what is delivered.
  • #22 Web Map– contains one or more ArcGIS Server map services that are referenced from ArcGIS Online Web Map Service– a set of interface specifications that provide uniform access by web browser clients to map servers over the WWW. WMS is a standard defined by the Open Geospatial Consortium. Web Service– software apps or data accessible over the WWW From the Help: What is the difference between a web map and a web application within the context of the website? A web map is an interactive display of geographic information, for example, satellite imagery of streets, houses, and open space within Los Angeles County. You can view it in a browser, mobile device, or desktop application and use tools to change the extent, find places, and see detailed data about a specific location. In addition, you can build your own map by defining an area of interest, choosing a basemap, and adding data layers. You can save maps and share them with everybody or with specific groups you belong to. A web application is a website that combines maps, data, and tools for a targeted use such as a polling stations application. It might be as simple as a map embedded in a blog or as complex as GPS navigation app or operational dashboard. Applications can be based on standard templates, which are configured using web maps and other properties and developed with ArcGIS APIs. In general, applications are constructed from information in web maps, supplemented with additional application-specific configuration and customization. Applications can be hosted as a part of your content in the system or they can be managed independently and registered with the system.
  • #23 It’s accessing mapping whenever you want, wherever you are, on any device that runs web browser software. Even if Internet connectivity is unavailable, there are mechanisms for saving and using locally-stored data.
  • #30 Devices can be as cheap as smartphones or iPad, Android tablets (like $200 Nexus 7) To access the data, they need to click through a Proof of Delivery form that insures they got it.
  • #31 Closely associated with the whole web services paradigm is the notion of the Cloud. Don’t think of it as just another remote server that has to be purchased, provisioned and attended to by internal IT staff. It’s a utility that you plug into whenever you need it, at whatever scale you require. You don’t have to wait for corporate to approve it, then acquire and install it. You don’t keep paying for it till it’s way past its prime. You can scale up and down as needed.
  • #34 No need to wait for corporate authorization and delay for hardware purchases
  • #56 The Share settings in the viewer control how you can publish the map. If you just want to keep it to yourself, no sharing is necessary. If you want to share the map with your group, you have to select the group. Sharing with the group allows you also to publish the map as a web application.
  • #61 A published web application is based on a web map authored with the ArcGIS.com map viewer.
  • #106 While somewhat limited in functionality when compared to your own ArcGIS for Server services, ArcGIS Online also offers simple hosted tiled and feature services. ArcGIS Online Hosted Services remove many of the hassles of having to maintain and scale your own services and they are provided at an extra cost that follows a ‘pay for what you use’ pricing model. You may want to consider complementing your ArcGIS for Server deployment with ArcGIS Online Hosted Services for simple web mapping needs, particularly for public facing web applications.   Current capabilities of AGOL: Tiled map services - fast display of your data - tiles build in ArcGIS Online - support for queries with an associated feature service - no dynamic mapping Feature services - supports editing - ability to track edits - supports owner based editing (only creator of a feature can edit it) - Ability to download data via shapefile for local synchronization
  • #174 Amazon Elastic Block Storage  (EBS) provides raw  block devices , that can be attached to  Amazon EC2  instances. These block devices can then be used like any raw block device. In a typical use case, this would include formatting the device with a  filesystem  and  mounting  said filesystem. In addition EBS supports a number of advanced storage features, including snapshotting and cloning. Currently EBS volumes can be up to 1TB in size. EBS volumes are built on replicated back end storage, so that the failure of a single component will not cause data loss.