DAT630

Classification
Basic Concepts, Decision Trees, and Model Evaluation
Darío Garigliotti | University of Stavanger
25/09/2017
Introduction to Data Mining, Chapter 4
Basic Concepts
Classification
- Classification is the task of assigning objects
to one of several predefined categories

- Examples

- Credit card transactions: legitimate or fraudulent?
- Emails: SPAM or not?
- Patients: high or low risk?
- Astronomy: star, galaxy, nebula, etc.
- News stories: finance, weather, entertainment,
sports, etc.
Why?
- Descriptive modeling

- Explanatory tool to distinguish between objects of
different classes
- Predictive modeling

- Predict the class label of previously unseen records
- Automatically assign a class label when presented
with the attributes of the record
The task
- Input is a collection of records (instances)

- Each record is characterized by a tuple (x, y)

- x is the attribute set
- y is the class label (category or target attribute)
- Classification is the task of learning a target
function f (classification model) that maps
each attribute set x to one of the predefined
class labels y
Attribute set

(x)
Class label

(y)
Classification
Model
Attribute set

(x)
Class label

(y)
Classification
Model
NominalNominal
Ordinal
Interval
Ratio
General approach
Apply
Model
Induction
Deduction
Learn
Model
Model
Tid Attrib1 Attrib2 Attrib3 Class
1 Yes Large 125K No
2 No Medium 100K No
3 No Small 70K No
4 Yes Medium 120K No
5 No Large 95K Yes
6 No Medium 60K No
7 Yes Large 220K No
8 No Small 85K Yes
9 No Medium 75K No
10 No Small 90K Yes
10
Tid Attrib1 Attrib2 Attrib3 Class
11 No Small 55K ?
12 Yes Medium 80K ?
13 Yes Large 110K ?
14 No Small 95K ?
15 No Large 67K ?
10
Test Set
Learning
algorithm
Training Set
Records whose class
labels are known
Records with
unknown class labels
General approach
Apply
Model
Induction
Deduction
Learn
Model
Model
Tid Attrib1 Attrib2 Attrib3 Class
1 Yes Large 125K No
2 No Medium 100K No
3 No Small 70K No
4 Yes Medium 120K No
5 No Large 95K Yes
6 No Medium 60K No
7 Yes Large 220K No
8 No Small 85K Yes
9 No Medium 75K No
10 No Small 90K Yes
10
Tid Attrib1 Attrib2 Attrib3 Class
11 No Small 55K ?
12 Yes Medium 80K ?
13 Yes Large 110K ?
14 No Small 95K ?
15 No Large 67K ?
10
Test Set
Learning
algorithm
Training Set
Model
Learning
algorithm
Learn
model
Apply
model
Induction
Deduction
Objectives for Learning Alg.
Apply
Model
Induction
Deduction
Learn
Model
Model
Tid Attrib1 Attrib2 Attrib3 Class
1 Yes Large 125K No
2 No Medium 100K No
3 No Small 70K No
4 Yes Medium 120K No
5 No Large 95K Yes
6 No Medium 60K No
7 Yes Large 220K No
8 No Small 85K Yes
9 No Medium 75K No
10 No Small 90K Yes
10
Tid Attrib1 Attrib2 Attrib3 Class
11 No Small 55K ?
12 Yes Medium 80K ?
13 Yes Large 110K ?
14 No Small 95K ?
15 No Large 67K ?
10
Test Set
Learning
algorithm
Training Set
Model
Learning
algorithm
Learn
model
Apply
model
Induction
Deduction
Should fit the input
data well
Should correctly
predict class labels
for unseen data
Learning Algorithms
- Decision trees

- Rule-based

- Naive Bayes

- Support Vector Machines

- Random forests

- k-nearest neighbors

- …
Machine Learning vs. 

Data Mining
- Similar techniques, but different goal

- Machine learning is focused on developing and
designing learning algorithms

- More abstract, e.g., features are given
- Data Mining is applied Machine Learning

- Performed by a person who has a goal in mind and
uses Machine Learning techniques on a specific
dataset
- Much of the work is concerned with data
(pre)processing and feature engineering
Today
- Decision trees

- Binary class labels

- Positive or Negative
Objectives for Learning Alg.
Apply
Model
Induction
Deduction
Learn
Model
Model
Tid Attrib1 Attrib2 Attrib3 Class
1 Yes Large 125K No
2 No Medium 100K No
3 No Small 70K No
4 Yes Medium 120K No
5 No Large 95K Yes
6 No Medium 60K No
7 Yes Large 220K No
8 No Small 85K Yes
9 No Medium 75K No
10 No Small 90K Yes
10
Tid Attrib1 Attrib2 Attrib3 Class
11 No Small 55K ?
12 Yes Medium 80K ?
13 Yes Large 110K ?
14 No Small 95K ?
15 No Large 67K ?
10
Test Set
Learning
algorithm
Training Set
Model
Learning
algorithm
Learn
model
Apply
model
Induction
Deduction
Should fit the input
data well
Should correctly
predict class labels
for unseen data
How to measure this?
Evaluation
- Measuring the performance of a classifier

- Based on the number of records correctly and
incorrectly predicted by the model

- Counts are tabulated in a table called the
confusion matrix
- Compute various performance metrics based
on this matrix
Confusion Matrix
Predicted class
Positive Negative
Actual
class
Positive
True Positives
(TP)
False Negatives
(FN)
Negative
False Positives
(FP)
True Negatives
(TN)
Confusion Matrix
Predicted class
Positive Negative
Actual
class
Positive
True Positives
(TP)
False Negatives
(FN)
Negative
False Positives
(FP)
True Negatives
(TN)
Type I Error

raising a false alarm
Type II Error

failing to 

raise an alarm
Example

"Is the man innocent?"
Predicted class
Positive

Innocent
Negative

Guilty
Actual
class
Positive

Innocent
True Positive



Freed
False Negative



Convicted
Negative

Guilty
False Positive



Freed
True Negative



Convicted
convicting an
innocent person

(miscarriage of
justice)
letting a guilty
person go free
(error of impunity)
Evaluation Metrics
- Summarizing performance in a single number

- Accuracy

- Error rate

- We seek high accuracy, or equivalently, low
error rate
Number of correct predictions
Total number of predictions
=
TP + TN
TP + FP + TN + FN
Number of wrong predictions
Total number of predictions
=
FP + FN
TP + FP + TN + FN
Decision Trees
An Example
How does it work?
- Asking a series of questions about the
attributes of the test record

- Each time we receive an answer, a follow-up
question is asked until we reach a conclusion
about the class label of the record
Decision Tree Model
Apply
Model
Induction
Deduction
Learn
Model
Model
Tid Attrib1 Attrib2 Attrib3 Class
1 Yes Large 125K No
2 No Medium 100K No
3 No Small 70K No
4 Yes Medium 120K No
5 No Large 95K Yes
6 No Medium 60K No
7 Yes Large 220K No
8 No Small 85K Yes
9 No Medium 75K No
10 No Small 90K Yes
10
Tid Attrib1 Attrib2 Attrib3 Class
11 No Small 55K ?
12 Yes Medium 80K ?
13 Yes Large 110K ?
14 No Small 95K ?
15 No Large 67K ?
10
Test Set
Learning
algorithm
Training Set
Model
Learning
algorithm
Learn
model
Apply
model
Induction
Deduction
Decision Tree
Decision Tree Root node

no incoming edges

zero or more outgoing edges
Decision Tree
Internal node

exactly one incoming edges

two or more outgoing edges
Decision Tree
Leaf (or terminal) nodes

have exactly one incoming edges

and no outgoing edges
Example Decision Tree
Tid Refund Marital
Status
Taxable
Income Cheat
1 Yes Single 125K No
2 No Married 100K No
3 No Single 70K No
4 Yes Married 120K No
5 No Divorced 95K Yes
6 No Married 60K No
7 Yes Divorced 220K No
8 No Single 85K Yes
9 No Married 75K No
10 No Single 90K Yes
10
categorical
categorical
continuous
class
Refund
MarSt
TaxInc
YESNO
NO
NO
Yes No
MarriedSingle, Divorced
< 80K > 80K
Splitting Attributes
Training Data Model: Decision Tree
Another Example
Tid Refund Marital
Status
Taxable
Income Cheat
1 Yes Single 125K No
2 No Married 100K No
3 No Single 70K No
4 Yes Married 120K No
5 No Divorced 95K Yes
6 No Married 60K No
7 Yes Divorced 220K No
8 No Single 85K Yes
9 No Married 75K No
10 No Single 90K Yes
10
categorical
categorical
continuous
class
MarSt
Refund
TaxInc
YESNO
NO
NO
Yes No
Married
Single,
Divorced
< 80K > 80K
There could be more than one
tree that fits the same data!
Apply Model to Test Data
Apply
Model
Induction
Deduction
Learn
Model
Model
Tid Attrib1 Attrib2 Attrib3 Class
1 Yes Large 125K No
2 No Medium 100K No
3 No Small 70K No
4 Yes Medium 120K No
5 No Large 95K Yes
6 No Medium 60K No
7 Yes Large 220K No
8 No Small 85K Yes
9 No Medium 75K No
10 No Small 90K Yes
10
Tid Attrib1 Attrib2 Attrib3 Class
11 No Small 55K ?
12 Yes Medium 80K ?
13 Yes Large 110K ?
14 No Small 95K ?
15 No Large 67K ?
10
Test Set
Learning
algorithm
Training Set
Model
Learning
algorithm
Learn
model
Apply
model
Induction
Deduction
Refund
MarSt
TaxInc
YESNO
NO
NO
Yes No
MarriedSingle, Divorced
< 80K > 80K
Refund Marital
Status
Taxable
Income Cheat
No Married 80K ?
10
Test Data
Start from the root of tree.
Refund
MarSt
TaxInc
YESNO
NO
NO
Yes No
MarriedSingle, Divorced
< 80K > 80K
Refund Marital
Status
Taxable
Income Cheat
No Married 80K ?
10
Test Data
Refund
MarSt
TaxInc
YESNO
NO
NO
Yes No
MarriedSingle, Divorced
< 80K > 80K
Refund Marital
Status
Taxable
Income Cheat
No Married 80K ?
10
Test Data
Refund
MarSt
TaxInc
YESNO
NO
NO
Yes No
MarriedSingle, Divorced
< 80K > 80K
Refund Marital
Status
Taxable
Income Cheat
No Married 80K ?
10
Test Data
Refund
MarSt
TaxInc
YESNO
NO
NO
Yes No
MarriedSingle, Divorced
< 80K > 80K
Refund Marital
Status
Taxable
Income Cheat
No Married 80K ?
10
Test Data
Refund
MarSt
TaxInc
YESNO
NO
NO
Yes No
MarriedSingle, Divorced
< 80K > 80K
Refund Marital
Status
Taxable
Income Cheat
No Married 80K ?
10
Test Data
Assign Cheat to “No”
Decision Tree Induction
Apply
Model
Induction
Deduction
Learn
Model
Model
Tid Attrib1 Attrib2 Attrib3 Class
1 Yes Large 125K No
2 No Medium 100K No
3 No Small 70K No
4 Yes Medium 120K No
5 No Large 95K Yes
6 No Medium 60K No
7 Yes Large 220K No
8 No Small 85K Yes
9 No Medium 75K No
10 No Small 90K Yes
10
Tid Attrib1 Attrib2 Attrib3 Class
11 No Small 55K ?
12 Yes Medium 80K ?
13 Yes Large 110K ?
14 No Small 95K ?
15 No Large 67K ?
10
Test Set
Learning
algorithm
Training Set
Model
Learning
algorithm
Learn
model
Apply
model
Induction
Deduction
Tree Induction
- There are exponentially many decision trees
that can be constructed from a given set of
attributes

- Finding the optimal tree is computationally
infeasible (NP-hard)

- Greedy strategies are used 

- Grow a decision tree by making a series of locally
optimum decisions about which attribute to use for
splitting the data
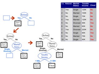
Hunt’s algorithm
- Let Dt be the set of training records that
reach a node t and y={y1,…yc} the class
labels

- General Procedure

- If Dt contains records that belong the
same class yt, then t is a leaf node
labeled as yt
- If Dt is an empty set, then t is a leaf
node labeled by the default class, yd
- If Dt contains records that belong to
more than one class, use an attribute
test to split the data into smaller
subsets. Recursively apply the
procedure to each subset.
Tid Refund Marital
Status
Taxable
Income Cheat
1 Yes Single 125K No
2 No Married 100K No
3 No Single 70K No
4 Yes Married 120K No
5 No Divorced 95K Yes
6 No Married 60K No
7 Yes Divorced 220K No
8 No Single 85K Yes
9 No Married 75K No
10 No Single 90K Yes
10
Dt
?
Refund
Don’t
Cheat
Yes No
Refund
Don’t
Cheat
Yes No
Marital
Status
Don’t
Cheat
Cheat
Single,
Divorced
Married
Taxable
Income
Don’t
Cheat
< 80K >= 80K
Refund
Don’t
Cheat
Yes No
Marital
Status
Don’t
Cheat
Single,
Divorced
Married
Tid Refund Marital
Status
Taxable
Income Cheat
1 Yes Single 125K No
2 No Married 100K No
3 No Single 70K No
4 Yes Married 120K No
5 No Divorced 95K Yes
6 No Married 60K No
7 Yes Divorced 220K No
8 No Single 85K Yes
9 No Married 75K No
10 No Single 90K Yes
10
Tree Induction Issues
- Determine how to split the records

- How to specify the attribute test condition?
- How to determine the best split?
- Determine when to stop splitting
Tree Induction Issues
- Determine how to split the records

- How to specify the attribute test condition?
- How to determine the best split?
- Determine when to stop splitting
How to Specify Test
Condition?
- Depends on attribute types

- Nominal
- Ordinal
- Continuous
- Depends on number of ways to split

- 2-way split
- Multi-way split
Splitting Based on Nominal
Attributes
- Multi-way split: use as many partitions as
distinct values

- Binary split: divide values into two subsets;
need to find optimal partitioning
CarType
Family
Sports
Luxury
CarType
{Family, 

Luxury} {Sports}
CarType
{Sports,
Luxury} {Family} OR
Splitting Based on Ordinal
Attributes
- Multi-way split: use as many partitions as
distinct values 

- Binary split: divides values into two subsets;

need to find optimal partitioning
Size
Small
Medium
Large
Size
{Medium, 

Large} {Small}
Size
{Small,
Medium} {Large}
OR
Splitting Based on
Continuous Attributes
- Different ways of handling

- Discretization to form an ordinal categorical attribute
- Static – discretize once at the beginning
- Dynamic – ranges can be found by equal interval bucketing,
equal frequency bucketing (percentiles), or clustering
- Binary Decision: (A < v) or (A ≥ v)

- consider all possible splits and finds the best cut
- can be more compute intensive
Splitting Based on
Continuous Attributes
Taxable
Income
> 80K?
Yes No
Taxable
Income?
(i) Binary split (ii) Multi-way split
< 10K
[10K,25K) [25K,50K) [50K,80K)
> 80K
Tree Induction Issues
- Determine how to split the records

- How to specify the attribute test condition?
- How to determine the best split?
- Determine when to stop splitting
Determining the Best Split
Own
Car?
C0: 6
C1: 4
C0: 4
C1: 6
C0: 1
C1: 3
C0: 8
C1: 0
C0: 1
C1: 7
Car
Type?
C0: 1
C1: 0
C0: 1
C1: 0
C0: 0
C1: 1
Student
ID?
...
Yes No Family
Sports
Luxury c1
c10
c20
C0: 0
C1: 1
...
c11
Before Splitting: 10 records of class C0

10 records of class C1
Which test condition is the best?
Determining the Best Split
- Greedy approach: 

- Nodes with homogeneous class distribution are
preferred
- Need a measure of node impurity:
C0: 5
C1: 5
C0: 9
C1: 1
Non-homogeneous,
High degree of impurity
Homogeneous,
Low degree of impurity
Impurity Measures
- Measuring the impurity of a node

- P(i|t) = fraction of records belonging to class i at a
given node t
- c is the number of classes
Entropy(t) =
c 1X
i=0
P(i|t)log2P(i|t)
Classification error(t) = 1 max P(i|t)
Gini(t) = 1
c 1X
i=0
P(i|t)2
Entropy
Entropy(t) =
c 1X
i=0
P(i|t)log2P(i|t)
- Maximum (log nc) when records are equally
distributed among all classes implying least
information
- Minimum (0.0) when all records belong to one class,
implying most information
Exercise Entropy(t) =
c 1X
i=0
P(i|t)log2P(i|t)
C1 0
C2 6
C1 2
C2 4
C1 1
C2 5
Exercise Entropy(t) =
c 1X
i=0
P(i|t)log2P(i|t)
C1 0
C2 6
C1 2
C2 4
C1 1
C2 5
P(C1) = 0/6 = 0 P(C2) = 6/6 = 1
Entropy = – 0 log 0 – 1 log 1 = – 0 – 0 = 0
P(C1) = 1/6 P(C2) = 5/6
Entropy = – (1/6) log2 (1/6) – (5/6) log2 (5/6) = 0.65
P(C1) = 2/6 P(C2) = 4/6
Entropy = – (2/6) log2 (2/6) – (4/6) log2 (4/6) = 0.92
GINI
- Maximum (1 - 1/nc) when records are equally
distributed among all classes, implying least
interesting information
- Minimum (0.0) when all records belong to one class,
implying most interesting information
Gini(t) = 1
c 1X
i=0
P(i|t)2
Exercise
C1 0
C2 6
C1 2
C2 4
C1 1
C2 5
Gini(t) = 1
c 1X
i=0
P(i|t)2
Exercise
C1 0
C2 6
C1 2
C2 4
C1 1
C2 5
P(C1) = 0/6 = 0 P(C2) = 6/6 = 1
Gini = 1 – P(C1)2 – P(C2)2 = 1 – 0 – 1 = 0
P(C1) = 1/6 P(C2) = 5/6
Gini = 1 – (1/6)2 – (5/6)2 = 0.278
P(C1) = 2/6 P(C2) = 4/6
Gini = 1 – (2/6)2 – (4/6)2 = 0.444
Gini(t) = 1
c 1X
i=0
P(i|t)2
Classification Error
Classification error(t) = 1 max P(i|t)
- Maximum (1 - 1/nc) when records are equally
distributed among all classes, implying least
interesting information
- Minimum (0.0) when all records belong to one class,
implying most interesting information
Exercise Classification error(t) = 1 max P(i|t)
C1 0
C2 6
C1 2
C2 4
C1 1
C2 5
Exercise Classification error(t) = 1 max P(i|t)
C1 0
C2 6
C1 2
C2 4
C1 1
C2 5
P(C1) = 0/6 = 0 P(C2) = 6/6 = 1
Error = 1 – max (0, 1) = 1 – 1 = 0
P(C1) = 1/6 P(C2) = 5/6
Error = 1 – max (1/6, 5/6) = 1 – 5/6 = 1/6
P(C1) = 2/6 P(C2) = 4/6
Error = 1 – max (2/6, 4/6) = 1 – 4/6 = 1/3
Comparison of 

Impurity Measures
For a 2-class problem:
Gain = goodness of a split
B?
Yes No
Node N3 Node N4
A?
Yes No
Node N1 Node N2
Before Splitting:
C0 N10
C1 N11
C0 N20
C1 N21
C0 N30
C1 N31
C0 N40
C1 N41
C0 N00
C1 N01
M0
M1 M2 M3 M4
M12 M34
Gain = M0 – M12 vs M0 – M34
Split on A or on B?
Gain = goodness of a split
B?
Yes No
Node N3 Node N4
A?
Yes No
Node N1 Node N2
Before Splitting:
C0 N10
C1 N11
C0 N20
C1 N21
C0 N30
C1 N31
C0 N40
C1 N41
C0 N00
C1 N01
M0
M1 M2 M3 M4
M12 M34
Gain = M0 – M12 vs M0 – M34
Split on A or on B?
N is the number of 

training instances for 

Class C0/C1 

for the given node
Gain = goodness of a split
B?
Yes No
Node N3 Node N4
A?
Yes No
Node N1 Node N2
Before Splitting:
C0 N10
C1 N11
C0 N20
C1 N21
C0 N30
C1 N31
C0 N40
C1 N41
C0 N00
C1 N01
M0
M1 M2 M3 M4
M12 M34
Gain = M0 – M12 vs M0 – M34
Split on A or on B?
M is an impurity measure 

(Entropy, Gini, etc.)
Gain = goodness of a split
B?
Yes No
Node N3 Node N4
A?
Yes No
Node N1 Node N2
Before Splitting:
C0 N10
C1 N11
C0 N20
C1 N21
C0 N30
C1 N31
C0 N40
C1 N41
C0 N00
C1 N01
M0
M1 M2 M3 M4
M12 M34
Gain = M0 – M12 vs M0 – M34
Split on A or on B?
The node that produces the higher
gain is considered the better split
Information Gain
- When Entropy is used as the impurity measure,
it’s called information gain

- Measures how much we gain by splitting a
parent node
number of attribute values
total number of records 

at the parent node
number of records 

associated with the 

child node vj
info = Entropy(p)
kX
j=1
N(vj)
N
Entropy(vj)
Determining the Best Split
Own
Car?
C0: 6
C1: 4
C0: 4
C1: 6
C0: 1
C1: 3
C0: 8
C1: 0
C0: 1
C1: 7
Car
Type?
C0: 1
C1: 0
C0: 1
C1: 0
C0: 0
C1: 1
Student
ID?
...
Yes No Family
Sports
Luxury c1
c10
c20
C0: 0
C1: 1
...
c11
Before Splitting: 10 records of class C0

10 records of class C1
Which test condition is the best?
Gain Ratio
- It the attribute produces a large number of
splits, its split info will also be large, which in
turn reduces its gain ratio
Gain ratio =
info
Split info
Split info =
kX
i=1
P(vi) log2 P(vi)
- Can be used instead of information gain
Tree Induction Issues
- Determine how to split the records

- How to specify the attribute test condition?
- How to determine the best split?
- Determine when to stop splitting
Stopping Criteria for Tree
Induction
- Stop expanding a node when all the records
belong to the same class

- Stop expanding a node when all the records
have similar attribute values

- Early termination

- See details in a few slides
Summary Decision Trees
- Inexpensive to construct

- Extremely fast at classifying unknown records

- Easy to interpret for small-sized trees

- Accuracy is comparable to other classification
techniques for many simple data sets
Practical Issues of
Classification
Objectives for Learning Alg.
Apply
Model
Induction
Deduction
Learn
Model
Model
Tid Attrib1 Attrib2 Attrib3 Class
1 Yes Large 125K No
2 No Medium 100K No
3 No Small 70K No
4 Yes Medium 120K No
5 No Large 95K Yes
6 No Medium 60K No
7 Yes Large 220K No
8 No Small 85K Yes
9 No Medium 75K No
10 No Small 90K Yes
10
Tid Attrib1 Attrib2 Attrib3 Class
11 No Small 55K ?
12 Yes Medium 80K ?
13 Yes Large 110K ?
14 No Small 95K ?
15 No Large 67K ?
10
Test Set
Learning
algorithm
Training Set
Model
Learning
algorithm
Learn
model
Apply
model
Induction
Deduction
Should fit the input
data well
Should correctly
predict class labels
for unseen data
Underfitting and Overfitting
Overfitting
Underfitting: when model is too simple, both training and test errors are large
How to Address Overfitting
- Pre-Pruning (Early Stopping Rule): stop the
algorithm before it becomes a fully-grown tree

- Typical stopping conditions for a node
- Stop if all instances belong to the same class
- Stop if all the attribute values are the same (i.e., belong to
the same split)
- More restrictive conditions
- Stop if number of instances is less than some user-
specified threshold
- Stop if class distribution of instances are independent of
the available features
- Stop if expanding the current node does not improve
impurity measures (e.g., Gini or information gain)
How to Address Overfitting
- Post-pruning: grow decision tree to its entirety

- Trim the nodes of the decision tree in a bottom-up
fashion
- If generalization error improves after trimming,
replace sub-tree by a leaf node
- Class label of leaf node is determined from majority
class of instances in the sub-tree
Methods for estimating
performance
- Holdout

- Reserve 2/3 for training and 1/3 for testing
(validation set)
- Cross validation

- Partition data into k disjoint subsets
- k-fold: train on k-1 partitions, test on the remaining
one
- Leave-one-out: k=n
Expressivity
y < 0.33?
: 0
: 3
: 4
: 0
y < 0.47?
: 4
: 0
: 0
: 4
x < 0.43?
Yes
Yes
No
No Yes No
0 0.1 0.2 0.3 0.4 0.5 0.6 0.7 0.8 0.9 1
0
0.1
0.2
0.3
0.4
0.5
0.6
0.7
0.8
0.9
1
x
y
Expressivity
x + y < 1
Class = + Class =
Exercise

Machine Learning - Classification

  • 1.
    DAT630
 Classification
Basic Concepts, DecisionTrees, and Model Evaluation Darío Garigliotti | University of Stavanger 25/09/2017 Introduction to Data Mining, Chapter 4
  • 2.
  • 3.
    Classification - Classification isthe task of assigning objects to one of several predefined categories - Examples - Credit card transactions: legitimate or fraudulent? - Emails: SPAM or not? - Patients: high or low risk? - Astronomy: star, galaxy, nebula, etc. - News stories: finance, weather, entertainment, sports, etc.
  • 4.
    Why? - Descriptive modeling -Explanatory tool to distinguish between objects of different classes - Predictive modeling - Predict the class label of previously unseen records - Automatically assign a class label when presented with the attributes of the record
  • 5.
    The task - Inputis a collection of records (instances) - Each record is characterized by a tuple (x, y) - x is the attribute set - y is the class label (category or target attribute) - Classification is the task of learning a target function f (classification model) that maps each attribute set x to one of the predefined class labels y
  • 6.
  • 7.
  • 8.
    General approach Apply Model Induction Deduction Learn Model Model Tid Attrib1Attrib2 Attrib3 Class 1 Yes Large 125K No 2 No Medium 100K No 3 No Small 70K No 4 Yes Medium 120K No 5 No Large 95K Yes 6 No Medium 60K No 7 Yes Large 220K No 8 No Small 85K Yes 9 No Medium 75K No 10 No Small 90K Yes 10 Tid Attrib1 Attrib2 Attrib3 Class 11 No Small 55K ? 12 Yes Medium 80K ? 13 Yes Large 110K ? 14 No Small 95K ? 15 No Large 67K ? 10 Test Set Learning algorithm Training Set Records whose class labels are known Records with unknown class labels
  • 9.
    General approach Apply Model Induction Deduction Learn Model Model Tid Attrib1Attrib2 Attrib3 Class 1 Yes Large 125K No 2 No Medium 100K No 3 No Small 70K No 4 Yes Medium 120K No 5 No Large 95K Yes 6 No Medium 60K No 7 Yes Large 220K No 8 No Small 85K Yes 9 No Medium 75K No 10 No Small 90K Yes 10 Tid Attrib1 Attrib2 Attrib3 Class 11 No Small 55K ? 12 Yes Medium 80K ? 13 Yes Large 110K ? 14 No Small 95K ? 15 No Large 67K ? 10 Test Set Learning algorithm Training Set Model Learning algorithm Learn model Apply model Induction Deduction
  • 10.
    Objectives for LearningAlg. Apply Model Induction Deduction Learn Model Model Tid Attrib1 Attrib2 Attrib3 Class 1 Yes Large 125K No 2 No Medium 100K No 3 No Small 70K No 4 Yes Medium 120K No 5 No Large 95K Yes 6 No Medium 60K No 7 Yes Large 220K No 8 No Small 85K Yes 9 No Medium 75K No 10 No Small 90K Yes 10 Tid Attrib1 Attrib2 Attrib3 Class 11 No Small 55K ? 12 Yes Medium 80K ? 13 Yes Large 110K ? 14 No Small 95K ? 15 No Large 67K ? 10 Test Set Learning algorithm Training Set Model Learning algorithm Learn model Apply model Induction Deduction Should fit the input data well Should correctly predict class labels for unseen data
  • 11.
    Learning Algorithms - Decisiontrees - Rule-based - Naive Bayes - Support Vector Machines - Random forests - k-nearest neighbors - …
  • 12.
    Machine Learning vs.
 Data Mining - Similar techniques, but different goal - Machine learning is focused on developing and designing learning algorithms - More abstract, e.g., features are given - Data Mining is applied Machine Learning - Performed by a person who has a goal in mind and uses Machine Learning techniques on a specific dataset - Much of the work is concerned with data (pre)processing and feature engineering
  • 13.
    Today - Decision trees -Binary class labels - Positive or Negative
  • 14.
    Objectives for LearningAlg. Apply Model Induction Deduction Learn Model Model Tid Attrib1 Attrib2 Attrib3 Class 1 Yes Large 125K No 2 No Medium 100K No 3 No Small 70K No 4 Yes Medium 120K No 5 No Large 95K Yes 6 No Medium 60K No 7 Yes Large 220K No 8 No Small 85K Yes 9 No Medium 75K No 10 No Small 90K Yes 10 Tid Attrib1 Attrib2 Attrib3 Class 11 No Small 55K ? 12 Yes Medium 80K ? 13 Yes Large 110K ? 14 No Small 95K ? 15 No Large 67K ? 10 Test Set Learning algorithm Training Set Model Learning algorithm Learn model Apply model Induction Deduction Should fit the input data well Should correctly predict class labels for unseen data How to measure this?
  • 15.
    Evaluation - Measuring theperformance of a classifier - Based on the number of records correctly and incorrectly predicted by the model - Counts are tabulated in a table called the confusion matrix - Compute various performance metrics based on this matrix
  • 16.
    Confusion Matrix Predicted class PositiveNegative Actual class Positive True Positives (TP) False Negatives (FN) Negative False Positives (FP) True Negatives (TN)
  • 17.
    Confusion Matrix Predicted class PositiveNegative Actual class Positive True Positives (TP) False Negatives (FN) Negative False Positives (FP) True Negatives (TN) Type I Error
 raising a false alarm Type II Error
 failing to 
 raise an alarm
  • 18.
    Example
 "Is the maninnocent?" Predicted class Positive
 Innocent Negative
 Guilty Actual class Positive
 Innocent True Positive
 
 Freed False Negative
 
 Convicted Negative
 Guilty False Positive
 
 Freed True Negative
 
 Convicted convicting an innocent person
 (miscarriage of justice) letting a guilty person go free (error of impunity)
  • 19.
    Evaluation Metrics - Summarizingperformance in a single number - Accuracy - Error rate - We seek high accuracy, or equivalently, low error rate Number of correct predictions Total number of predictions = TP + TN TP + FP + TN + FN Number of wrong predictions Total number of predictions = FP + FN TP + FP + TN + FN
  • 20.
  • 21.
  • 22.
    How does itwork? - Asking a series of questions about the attributes of the test record - Each time we receive an answer, a follow-up question is asked until we reach a conclusion about the class label of the record
  • 23.
    Decision Tree Model Apply Model Induction Deduction Learn Model Model TidAttrib1 Attrib2 Attrib3 Class 1 Yes Large 125K No 2 No Medium 100K No 3 No Small 70K No 4 Yes Medium 120K No 5 No Large 95K Yes 6 No Medium 60K No 7 Yes Large 220K No 8 No Small 85K Yes 9 No Medium 75K No 10 No Small 90K Yes 10 Tid Attrib1 Attrib2 Attrib3 Class 11 No Small 55K ? 12 Yes Medium 80K ? 13 Yes Large 110K ? 14 No Small 95K ? 15 No Large 67K ? 10 Test Set Learning algorithm Training Set Model Learning algorithm Learn model Apply model Induction Deduction
  • 24.
  • 25.
    Decision Tree Rootnode
 no incoming edges
 zero or more outgoing edges
  • 26.
    Decision Tree Internal node
 exactlyone incoming edges
 two or more outgoing edges
  • 27.
    Decision Tree Leaf (orterminal) nodes
 have exactly one incoming edges
 and no outgoing edges
  • 28.
    Example Decision Tree TidRefund Marital Status Taxable Income Cheat 1 Yes Single 125K No 2 No Married 100K No 3 No Single 70K No 4 Yes Married 120K No 5 No Divorced 95K Yes 6 No Married 60K No 7 Yes Divorced 220K No 8 No Single 85K Yes 9 No Married 75K No 10 No Single 90K Yes 10 categorical categorical continuous class Refund MarSt TaxInc YESNO NO NO Yes No MarriedSingle, Divorced < 80K > 80K Splitting Attributes Training Data Model: Decision Tree
  • 29.
    Another Example Tid RefundMarital Status Taxable Income Cheat 1 Yes Single 125K No 2 No Married 100K No 3 No Single 70K No 4 Yes Married 120K No 5 No Divorced 95K Yes 6 No Married 60K No 7 Yes Divorced 220K No 8 No Single 85K Yes 9 No Married 75K No 10 No Single 90K Yes 10 categorical categorical continuous class MarSt Refund TaxInc YESNO NO NO Yes No Married Single, Divorced < 80K > 80K There could be more than one tree that fits the same data!
  • 30.
    Apply Model toTest Data Apply Model Induction Deduction Learn Model Model Tid Attrib1 Attrib2 Attrib3 Class 1 Yes Large 125K No 2 No Medium 100K No 3 No Small 70K No 4 Yes Medium 120K No 5 No Large 95K Yes 6 No Medium 60K No 7 Yes Large 220K No 8 No Small 85K Yes 9 No Medium 75K No 10 No Small 90K Yes 10 Tid Attrib1 Attrib2 Attrib3 Class 11 No Small 55K ? 12 Yes Medium 80K ? 13 Yes Large 110K ? 14 No Small 95K ? 15 No Large 67K ? 10 Test Set Learning algorithm Training Set Model Learning algorithm Learn model Apply model Induction Deduction
  • 31.
    Refund MarSt TaxInc YESNO NO NO Yes No MarriedSingle, Divorced <80K > 80K Refund Marital Status Taxable Income Cheat No Married 80K ? 10 Test Data Start from the root of tree.
  • 32.
    Refund MarSt TaxInc YESNO NO NO Yes No MarriedSingle, Divorced <80K > 80K Refund Marital Status Taxable Income Cheat No Married 80K ? 10 Test Data
  • 33.
    Refund MarSt TaxInc YESNO NO NO Yes No MarriedSingle, Divorced <80K > 80K Refund Marital Status Taxable Income Cheat No Married 80K ? 10 Test Data
  • 34.
    Refund MarSt TaxInc YESNO NO NO Yes No MarriedSingle, Divorced <80K > 80K Refund Marital Status Taxable Income Cheat No Married 80K ? 10 Test Data
  • 35.
    Refund MarSt TaxInc YESNO NO NO Yes No MarriedSingle, Divorced <80K > 80K Refund Marital Status Taxable Income Cheat No Married 80K ? 10 Test Data
  • 36.
    Refund MarSt TaxInc YESNO NO NO Yes No MarriedSingle, Divorced <80K > 80K Refund Marital Status Taxable Income Cheat No Married 80K ? 10 Test Data Assign Cheat to “No”
  • 37.
    Decision Tree Induction Apply Model Induction Deduction Learn Model Model TidAttrib1 Attrib2 Attrib3 Class 1 Yes Large 125K No 2 No Medium 100K No 3 No Small 70K No 4 Yes Medium 120K No 5 No Large 95K Yes 6 No Medium 60K No 7 Yes Large 220K No 8 No Small 85K Yes 9 No Medium 75K No 10 No Small 90K Yes 10 Tid Attrib1 Attrib2 Attrib3 Class 11 No Small 55K ? 12 Yes Medium 80K ? 13 Yes Large 110K ? 14 No Small 95K ? 15 No Large 67K ? 10 Test Set Learning algorithm Training Set Model Learning algorithm Learn model Apply model Induction Deduction
  • 38.
    Tree Induction - Thereare exponentially many decision trees that can be constructed from a given set of attributes - Finding the optimal tree is computationally infeasible (NP-hard) - Greedy strategies are used - Grow a decision tree by making a series of locally optimum decisions about which attribute to use for splitting the data
  • 39.
    Hunt’s algorithm - LetDt be the set of training records that reach a node t and y={y1,…yc} the class labels - General Procedure - If Dt contains records that belong the same class yt, then t is a leaf node labeled as yt - If Dt is an empty set, then t is a leaf node labeled by the default class, yd - If Dt contains records that belong to more than one class, use an attribute test to split the data into smaller subsets. Recursively apply the procedure to each subset. Tid Refund Marital Status Taxable Income Cheat 1 Yes Single 125K No 2 No Married 100K No 3 No Single 70K No 4 Yes Married 120K No 5 No Divorced 95K Yes 6 No Married 60K No 7 Yes Divorced 220K No 8 No Single 85K Yes 9 No Married 75K No 10 No Single 90K Yes 10 Dt ?
  • 40.
    Refund Don’t Cheat Yes No Refund Don’t Cheat Yes No Marital Status Don’t Cheat Cheat Single, Divorced Married Taxable Income Don’t Cheat <80K >= 80K Refund Don’t Cheat Yes No Marital Status Don’t Cheat Single, Divorced Married Tid Refund Marital Status Taxable Income Cheat 1 Yes Single 125K No 2 No Married 100K No 3 No Single 70K No 4 Yes Married 120K No 5 No Divorced 95K Yes 6 No Married 60K No 7 Yes Divorced 220K No 8 No Single 85K Yes 9 No Married 75K No 10 No Single 90K Yes 10
  • 41.
    Tree Induction Issues -Determine how to split the records - How to specify the attribute test condition? - How to determine the best split? - Determine when to stop splitting
  • 42.
    Tree Induction Issues -Determine how to split the records - How to specify the attribute test condition? - How to determine the best split? - Determine when to stop splitting
  • 43.
    How to SpecifyTest Condition? - Depends on attribute types - Nominal - Ordinal - Continuous - Depends on number of ways to split - 2-way split - Multi-way split
  • 44.
    Splitting Based onNominal Attributes - Multi-way split: use as many partitions as distinct values - Binary split: divide values into two subsets; need to find optimal partitioning CarType Family Sports Luxury CarType {Family, 
 Luxury} {Sports} CarType {Sports, Luxury} {Family} OR
  • 45.
    Splitting Based onOrdinal Attributes - Multi-way split: use as many partitions as distinct values - Binary split: divides values into two subsets;
 need to find optimal partitioning Size Small Medium Large Size {Medium, 
 Large} {Small} Size {Small, Medium} {Large} OR
  • 46.
    Splitting Based on ContinuousAttributes - Different ways of handling - Discretization to form an ordinal categorical attribute - Static – discretize once at the beginning - Dynamic – ranges can be found by equal interval bucketing, equal frequency bucketing (percentiles), or clustering - Binary Decision: (A < v) or (A ≥ v) - consider all possible splits and finds the best cut - can be more compute intensive
  • 47.
    Splitting Based on ContinuousAttributes Taxable Income > 80K? Yes No Taxable Income? (i) Binary split (ii) Multi-way split < 10K [10K,25K) [25K,50K) [50K,80K) > 80K
  • 48.
    Tree Induction Issues -Determine how to split the records - How to specify the attribute test condition? - How to determine the best split? - Determine when to stop splitting
  • 49.
    Determining the BestSplit Own Car? C0: 6 C1: 4 C0: 4 C1: 6 C0: 1 C1: 3 C0: 8 C1: 0 C0: 1 C1: 7 Car Type? C0: 1 C1: 0 C0: 1 C1: 0 C0: 0 C1: 1 Student ID? ... Yes No Family Sports Luxury c1 c10 c20 C0: 0 C1: 1 ... c11 Before Splitting: 10 records of class C0
 10 records of class C1 Which test condition is the best?
  • 50.
    Determining the BestSplit - Greedy approach: - Nodes with homogeneous class distribution are preferred - Need a measure of node impurity: C0: 5 C1: 5 C0: 9 C1: 1 Non-homogeneous, High degree of impurity Homogeneous, Low degree of impurity
  • 51.
    Impurity Measures - Measuringthe impurity of a node - P(i|t) = fraction of records belonging to class i at a given node t - c is the number of classes Entropy(t) = c 1X i=0 P(i|t)log2P(i|t) Classification error(t) = 1 max P(i|t) Gini(t) = 1 c 1X i=0 P(i|t)2
  • 52.
    Entropy Entropy(t) = c 1X i=0 P(i|t)log2P(i|t) -Maximum (log nc) when records are equally distributed among all classes implying least information - Minimum (0.0) when all records belong to one class, implying most information
  • 53.
    Exercise Entropy(t) = c1X i=0 P(i|t)log2P(i|t) C1 0 C2 6 C1 2 C2 4 C1 1 C2 5
  • 54.
    Exercise Entropy(t) = c1X i=0 P(i|t)log2P(i|t) C1 0 C2 6 C1 2 C2 4 C1 1 C2 5 P(C1) = 0/6 = 0 P(C2) = 6/6 = 1 Entropy = – 0 log 0 – 1 log 1 = – 0 – 0 = 0 P(C1) = 1/6 P(C2) = 5/6 Entropy = – (1/6) log2 (1/6) – (5/6) log2 (5/6) = 0.65 P(C1) = 2/6 P(C2) = 4/6 Entropy = – (2/6) log2 (2/6) – (4/6) log2 (4/6) = 0.92
  • 55.
    GINI - Maximum (1- 1/nc) when records are equally distributed among all classes, implying least interesting information - Minimum (0.0) when all records belong to one class, implying most interesting information Gini(t) = 1 c 1X i=0 P(i|t)2
  • 56.
    Exercise C1 0 C2 6 C12 C2 4 C1 1 C2 5 Gini(t) = 1 c 1X i=0 P(i|t)2
  • 57.
    Exercise C1 0 C2 6 C12 C2 4 C1 1 C2 5 P(C1) = 0/6 = 0 P(C2) = 6/6 = 1 Gini = 1 – P(C1)2 – P(C2)2 = 1 – 0 – 1 = 0 P(C1) = 1/6 P(C2) = 5/6 Gini = 1 – (1/6)2 – (5/6)2 = 0.278 P(C1) = 2/6 P(C2) = 4/6 Gini = 1 – (2/6)2 – (4/6)2 = 0.444 Gini(t) = 1 c 1X i=0 P(i|t)2
  • 58.
    Classification Error Classification error(t)= 1 max P(i|t) - Maximum (1 - 1/nc) when records are equally distributed among all classes, implying least interesting information - Minimum (0.0) when all records belong to one class, implying most interesting information
  • 59.
    Exercise Classification error(t)= 1 max P(i|t) C1 0 C2 6 C1 2 C2 4 C1 1 C2 5
  • 60.
    Exercise Classification error(t)= 1 max P(i|t) C1 0 C2 6 C1 2 C2 4 C1 1 C2 5 P(C1) = 0/6 = 0 P(C2) = 6/6 = 1 Error = 1 – max (0, 1) = 1 – 1 = 0 P(C1) = 1/6 P(C2) = 5/6 Error = 1 – max (1/6, 5/6) = 1 – 5/6 = 1/6 P(C1) = 2/6 P(C2) = 4/6 Error = 1 – max (2/6, 4/6) = 1 – 4/6 = 1/3
  • 61.
    Comparison of 
 ImpurityMeasures For a 2-class problem:
  • 62.
    Gain = goodnessof a split B? Yes No Node N3 Node N4 A? Yes No Node N1 Node N2 Before Splitting: C0 N10 C1 N11 C0 N20 C1 N21 C0 N30 C1 N31 C0 N40 C1 N41 C0 N00 C1 N01 M0 M1 M2 M3 M4 M12 M34 Gain = M0 – M12 vs M0 – M34 Split on A or on B?
  • 63.
    Gain = goodnessof a split B? Yes No Node N3 Node N4 A? Yes No Node N1 Node N2 Before Splitting: C0 N10 C1 N11 C0 N20 C1 N21 C0 N30 C1 N31 C0 N40 C1 N41 C0 N00 C1 N01 M0 M1 M2 M3 M4 M12 M34 Gain = M0 – M12 vs M0 – M34 Split on A or on B? N is the number of 
 training instances for 
 Class C0/C1 
 for the given node
  • 64.
    Gain = goodnessof a split B? Yes No Node N3 Node N4 A? Yes No Node N1 Node N2 Before Splitting: C0 N10 C1 N11 C0 N20 C1 N21 C0 N30 C1 N31 C0 N40 C1 N41 C0 N00 C1 N01 M0 M1 M2 M3 M4 M12 M34 Gain = M0 – M12 vs M0 – M34 Split on A or on B? M is an impurity measure 
 (Entropy, Gini, etc.)
  • 65.
    Gain = goodnessof a split B? Yes No Node N3 Node N4 A? Yes No Node N1 Node N2 Before Splitting: C0 N10 C1 N11 C0 N20 C1 N21 C0 N30 C1 N31 C0 N40 C1 N41 C0 N00 C1 N01 M0 M1 M2 M3 M4 M12 M34 Gain = M0 – M12 vs M0 – M34 Split on A or on B? The node that produces the higher gain is considered the better split
  • 66.
    Information Gain - WhenEntropy is used as the impurity measure, it’s called information gain - Measures how much we gain by splitting a parent node number of attribute values total number of records 
 at the parent node number of records 
 associated with the 
 child node vj info = Entropy(p) kX j=1 N(vj) N Entropy(vj)
  • 67.
    Determining the BestSplit Own Car? C0: 6 C1: 4 C0: 4 C1: 6 C0: 1 C1: 3 C0: 8 C1: 0 C0: 1 C1: 7 Car Type? C0: 1 C1: 0 C0: 1 C1: 0 C0: 0 C1: 1 Student ID? ... Yes No Family Sports Luxury c1 c10 c20 C0: 0 C1: 1 ... c11 Before Splitting: 10 records of class C0
 10 records of class C1 Which test condition is the best?
  • 68.
    Gain Ratio - Itthe attribute produces a large number of splits, its split info will also be large, which in turn reduces its gain ratio Gain ratio = info Split info Split info = kX i=1 P(vi) log2 P(vi) - Can be used instead of information gain
  • 69.
    Tree Induction Issues -Determine how to split the records - How to specify the attribute test condition? - How to determine the best split? - Determine when to stop splitting
  • 70.
    Stopping Criteria forTree Induction - Stop expanding a node when all the records belong to the same class - Stop expanding a node when all the records have similar attribute values - Early termination - See details in a few slides
  • 71.
    Summary Decision Trees -Inexpensive to construct - Extremely fast at classifying unknown records - Easy to interpret for small-sized trees - Accuracy is comparable to other classification techniques for many simple data sets
  • 72.
  • 73.
    Objectives for LearningAlg. Apply Model Induction Deduction Learn Model Model Tid Attrib1 Attrib2 Attrib3 Class 1 Yes Large 125K No 2 No Medium 100K No 3 No Small 70K No 4 Yes Medium 120K No 5 No Large 95K Yes 6 No Medium 60K No 7 Yes Large 220K No 8 No Small 85K Yes 9 No Medium 75K No 10 No Small 90K Yes 10 Tid Attrib1 Attrib2 Attrib3 Class 11 No Small 55K ? 12 Yes Medium 80K ? 13 Yes Large 110K ? 14 No Small 95K ? 15 No Large 67K ? 10 Test Set Learning algorithm Training Set Model Learning algorithm Learn model Apply model Induction Deduction Should fit the input data well Should correctly predict class labels for unseen data
  • 74.
    Underfitting and Overfitting Overfitting Underfitting:when model is too simple, both training and test errors are large
  • 75.
    How to AddressOverfitting - Pre-Pruning (Early Stopping Rule): stop the algorithm before it becomes a fully-grown tree - Typical stopping conditions for a node - Stop if all instances belong to the same class - Stop if all the attribute values are the same (i.e., belong to the same split) - More restrictive conditions - Stop if number of instances is less than some user- specified threshold - Stop if class distribution of instances are independent of the available features - Stop if expanding the current node does not improve impurity measures (e.g., Gini or information gain)
  • 76.
    How to AddressOverfitting - Post-pruning: grow decision tree to its entirety - Trim the nodes of the decision tree in a bottom-up fashion - If generalization error improves after trimming, replace sub-tree by a leaf node - Class label of leaf node is determined from majority class of instances in the sub-tree
  • 77.
    Methods for estimating performance -Holdout - Reserve 2/3 for training and 1/3 for testing (validation set) - Cross validation - Partition data into k disjoint subsets - k-fold: train on k-1 partitions, test on the remaining one - Leave-one-out: k=n
  • 78.
    Expressivity y < 0.33? :0 : 3 : 4 : 0 y < 0.47? : 4 : 0 : 0 : 4 x < 0.43? Yes Yes No No Yes No 0 0.1 0.2 0.3 0.4 0.5 0.6 0.7 0.8 0.9 1 0 0.1 0.2 0.3 0.4 0.5 0.6 0.7 0.8 0.9 1 x y
  • 79.
    Expressivity x + y< 1 Class = + Class =
  • 80.