By:
S. Ananth Narayan
Contents
1. Introduction.
2. Process Solving.
3. Environments.
4. Systems.
5. Behind Scene.
6. Hall of Fame.
7. Student Community.
Introduction
Ansys was founded in 1970 by John Swanson.
Swanson sold his interest in the company to
venture capitalists in 1993. Ansys went public on
NASDAQ in 1996. In the 2000s, Ansys made
numerous acquisitions of other engineering
design companies, acquiring additional
technology for fluid dynamics, electronics
design, and other physics analysis.
Ansys Inc. is an American public company based
in Canonsburg, Pennsylvania. It develops and
markets engineering simulation software. Ansys
software is used to design products and
semiconductors, as well as to create simulations
that test a product's durability, temperature
distribution, fluid movements, and
electromagnetic properties.
What is it?
ANSYS is a program that deals with Finite Element Analysis,
mainly solves a problem by approximation.
It is now mostly used by various high class companies, UG, PG
Students.
Most Ansys simulations are performed using the Ansys Workbench
software, which is one of the company's main products. Typically
Ansys users break down larger structures into small components
that are each modeled and tested individually. A user may start by
defining the dimensions of an object, and then adding weight,
pressure, temperature and other physical properties.
Environments
Basically ANSYS has 2 environments:
1. APDL
2. Workbench
ANSYS Parametric Design Language
In APDL, one can analyse various one and two dimensional
structures like beams, truss, etc.,
It is a scripting program, where one can control various
actions using coding or through navigation.
In APDL with various coding, location of node, elements
change in stress, displacement even Bending moment
diagram, shear force diagram can be made.
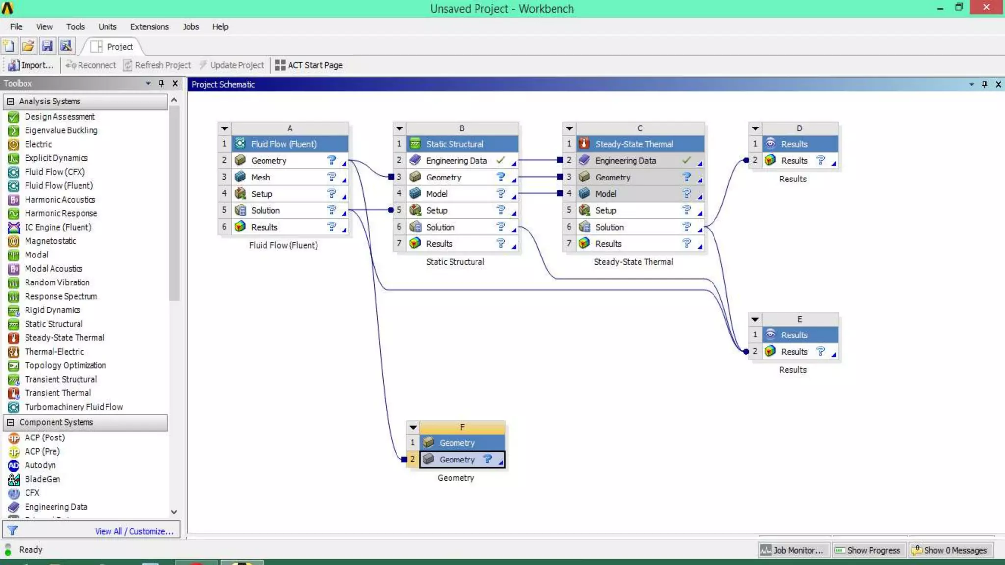
Workbench
The ANSYS Workbench environment is an intuitive up-front finite
element analysis tool that is used in conjunction with CAD systems
and/or DesignModeler. ANSYS Workbench is a software environment
for performing structural, thermal, and electromagnetic analyses.
The class focuses on geometry creation and optimization, attaching
existing geometry, setting up the finite element model, solving, and
reviewing results.
Within workbench it is of many systems like structural, thermal,
fluid flow fluent, electromagnetic, topology optimisation, rigid
dynamics etc.,
Structural System
Thermal System
Fluid Flow Fluent
Other Systems
Topology
Optimisation
IC Engine
Rigid Body
Dynamics
Company with ANSYS
● Airbus
● Ferrari
● Nebia
● Audi
● NVIDIA
● Dyson
● Medtronic
Solution using ANSYS- Real World Problem
Startup Nebia is poised to transform the experience of taking
a shower.
Using CFD solutions from ANSYS, Nebia was able to analyze
the thermal effects of hundreds of thousands of variables in
its showerhead design
How ANSYS change design?
Velocity
Temperature
Behind the scenes
● Validation
● Calibration
● Analysis
● Prototype Testing
● Product Testing
Hall of Fame
A competition conducted by ANSYS to bring out the best from
it.
How ANSYS CFD Fetched Japan a Gold Medal ?
Ansys simulation of team speed skater reports that they had
unique strategy to cut wind resistance of 15%.
Miho Takagi
Ayano Sato
Nana Takagi
Time: 2:50.87 8 th December 2017
Student’s Community
A place where beginners and professional meets.
It offers student version for free.
Thankyou...

Introduction to Ansys Simulation- Global leader

  • 1.
  • 2.
    Contents 1. Introduction. 2. ProcessSolving. 3. Environments. 4. Systems. 5. Behind Scene. 6. Hall of Fame. 7. Student Community.
  • 3.
    Introduction Ansys was foundedin 1970 by John Swanson. Swanson sold his interest in the company to venture capitalists in 1993. Ansys went public on NASDAQ in 1996. In the 2000s, Ansys made numerous acquisitions of other engineering design companies, acquiring additional technology for fluid dynamics, electronics design, and other physics analysis.
  • 4.
    Ansys Inc. isan American public company based in Canonsburg, Pennsylvania. It develops and markets engineering simulation software. Ansys software is used to design products and semiconductors, as well as to create simulations that test a product's durability, temperature distribution, fluid movements, and electromagnetic properties.
  • 5.
    What is it? ANSYSis a program that deals with Finite Element Analysis, mainly solves a problem by approximation. It is now mostly used by various high class companies, UG, PG Students. Most Ansys simulations are performed using the Ansys Workbench software, which is one of the company's main products. Typically Ansys users break down larger structures into small components that are each modeled and tested individually. A user may start by defining the dimensions of an object, and then adding weight, pressure, temperature and other physical properties.
  • 6.
    Environments Basically ANSYS has2 environments: 1. APDL 2. Workbench
  • 7.
    ANSYS Parametric DesignLanguage In APDL, one can analyse various one and two dimensional structures like beams, truss, etc., It is a scripting program, where one can control various actions using coding or through navigation. In APDL with various coding, location of node, elements change in stress, displacement even Bending moment diagram, shear force diagram can be made.
  • 9.
    Workbench The ANSYS Workbenchenvironment is an intuitive up-front finite element analysis tool that is used in conjunction with CAD systems and/or DesignModeler. ANSYS Workbench is a software environment for performing structural, thermal, and electromagnetic analyses. The class focuses on geometry creation and optimization, attaching existing geometry, setting up the finite element model, solving, and reviewing results. Within workbench it is of many systems like structural, thermal, fluid flow fluent, electromagnetic, topology optimisation, rigid dynamics etc.,
  • 11.
  • 12.
  • 13.
  • 15.
  • 16.
    Company with ANSYS ●Airbus ● Ferrari ● Nebia ● Audi ● NVIDIA ● Dyson ● Medtronic
  • 17.
    Solution using ANSYS-Real World Problem Startup Nebia is poised to transform the experience of taking a shower. Using CFD solutions from ANSYS, Nebia was able to analyze the thermal effects of hundreds of thousands of variables in its showerhead design
  • 18.
    How ANSYS changedesign? Velocity Temperature
  • 19.
    Behind the scenes ●Validation ● Calibration ● Analysis ● Prototype Testing ● Product Testing
  • 20.
    Hall of Fame Acompetition conducted by ANSYS to bring out the best from it.
  • 22.
    How ANSYS CFDFetched Japan a Gold Medal ? Ansys simulation of team speed skater reports that they had unique strategy to cut wind resistance of 15%. Miho Takagi Ayano Sato Nana Takagi Time: 2:50.87 8 th December 2017
  • 23.
    Student’s Community A placewhere beginners and professional meets. It offers student version for free.
  • 24.