11/1/2013

GROUP 4

CHANGING BUSINESS MODELS
Presented by:
Akshay Sabnis 2012PGPRAK008
Aneesh Pani 2012PGPRAK010
Aniket Harsh 2012PGPRAK011
Kumar Abhishek 2012PGPRAK025
Rohit Koul 2012PGPRAK035
Udit Dureja 2012PGPRAK038
Table of Contents
1. DELL: The Inception

2. Modus Operandi: DELL Direct vs the Hybrid Model

3. External Industry Analysis

4. Key Success factors

5. Key Processes and key resources

6. Competitive Profile matrix

7. Value loop
8. Dells Performance: Sustaining competitive advantage

9. Dell in Emerging markets: A comparative study of Dell in India vs China

10. Dell in 2013: New Business Model on the Anvil
DELL: The Inception
“The basic tasks of any business don't change: companies must manage their costs, grow their revenue
and profits, and keep customers happy. But how they accomplish these tasks, as encapsulated by the
business model, is changing dramatically” (KPMG, 2006)
“The model of what I call the Old Computer Industry as it used to exist before the personal computer
consisted of corporations like IBM, DEC, NCR, NEC and Wang, who would compete in vertical blocks
against each other. Each corporation would develop their own silicon components, build a computer
platform around that silicon implementation, develop their own system software, and then either
develop their applications running on their system software or have those applications developed by
third parties. They would then have their own wing-tipped sales people sell those computers to
corporate accounts.
Each of these vertical blocks then competed against the other vertical blocks. This is how the computer
industry and the business of the computer industry were pursued throughout its existence, until the
mid-80s. In the mid-80s, the Personal Computer drove a bulldozer across the scene and created a
horizontally structured industry. This New Computer Industry is largely based on a common silicon
platform, upon which various companies build a very standard computer platform, upon which you put
systems software that is largely common throughout the industry, upon which you sell packaged
applications, applications that you buy, like records or CDs, at a store. Whoever has a storefront,
telephone or warehouse can get into the distribution business” (Andrew Grove)
DELL Computer Corporation was officially established on May 3 1984. College freshman Michael Dell
who upgraded IBM PCs’ in his dorm room at University of Texas identified an opportunity to put his
talents to better use by assembling PCs using components bought from 3rd party vendors and selling it
directly to customers at 15% discount to established brands. Advertisements in trade magazines coupled
with word of mouth publicity brought a steady inflow of business to Michael Dell and transformed the
dorm room business to the Dell Computer Corporation.
DELL sought to differentiate itself through the customer centricity of its business model. It catered to
technology literate customers who were enamored by the idea of owning PCs that had been customized
for them. It targeted people who were seeking to buy their second or third PC and knew exactly what
they wanted. DELL was the pioneer of support services such as 24 hour Hotline, guaranteed shipment of
replacement parts and next day on site service. Coupled with its efficient low cost operations, it became
the preferred vendor for technology literate customer segment who looked for quality at reasonable
prices. The result: $6 million in the beginning of 1985 and $70 million by the year end. By 1990, the sales
crossed the half billion $ mark and the company went out for global footprints with a plant in Limerick
to serve the European, Middle Eastern and African markets.

The Slump (1990-94)
“Everyone is piggybacking Michael Dell’s distribution concept. He forged the trail and everyone else is
just following.” (Financial World, 1992).
Several low cost competitors copied Dell’s model and entered the market, undercutting Dell’s prices by
15%-30%. To protect itself from such competitors and eliminate the risk of over dependence on a single
channel, Dell entered the retail channel in 1991. It sought to capitalize on the growing segment of small
businesses and individual customers who preferred a “look and feel” of the product before going for a
purchase. Standard Dell products were offered through retailers like Business Depot, BestBuy, Sam’s
Club, Price Club/Costco, PC world, Staples and CompUSA. This resulted in sales growing by more than
100% to cross the 2 billion USD mark catapulting Dell to the ranks of world top 5 PC manufacturers.
However, this rapid growth led to severe cash crunch and in 1993, the company registered its first ever
operating loss.
The crux of the problem, however, was Dell’s entry to indirect channels. Dell’s cost sensitive frugal
culture did not gel well with the retail channels. The cost of selling started eating into the profits of Dell.
The biggest drawback of using retailers was inability to capitalize on its customization capabilities. It led
to tremendous sales growth, but Dell was not making money on these sales.

Explosive Growth (1994-2005)
With the return to Direct model, Dell experienced phenomenal growth with sales reaching over 25
billion in 1999 and a net income of 1.7 billion. Dell became the largest PC manufacturer in US and 2nd
largest world over. A large part of that growth could be attributed to launch of www.dell.com .
Customers could now order computers over the internet. It was perfect for Dell which only had a direct
selling channel. Dell could easily switch to the internet platform unlike its rivals who had to take
retaliation from their existing channels into consideration.
"The Internet offered a logical extension of our direct model we used Internet browsers to essentially
give the same information to our customers and suppliers -- bringing them literally inside our business.
This became the key to what I call a virtually integrated organization..."- Michael Dell
The Shrinking Pie (2007-2010)
The PC market had reached a mature stage with shrinking demand for personal computers.
“Dell still derives significant competitive advantage from customizing products and selling direct to
buyers. On the other hand, this market is shrinking and the beneficiaries are companies like HP that sell
through third-party channels such as retail chains. This shift has occurred because customer needs and
associated supply chain costs — elements that are aligned in a successful go-to-market strategy — have
changed in the mature PC business. A hybrid model that embraces both direct and reseller channels now
looks to be a better option for Dell” (Chopra, 2006)
In 2007, Dell ventured out to partner with indirect channel like retails.
Over the past decade, industry saw large scale consolidation with the merger of HP and Compaq and
exit of IBM. Dell has constantly maintained its leadership position in the industry. However, the
shrinking PC market received a further blow with the coming of the “smart” devices. In September 2013,
Dell has moved from being a public company to private when Michael Dell backed by Silver Lake went
for a leveraged buyout of Dell Computer Corporation at 25 billion USD
Modus Operandi: Dell Direct versus the Hybrid
The Dell Direct (pre 2007):
Order

Component
Manufacturers

DELL

Component
s

Customers
Product

Component
s

Distributors

Since its inception, Dell had always followed the direct selling approach, eliminating need for retails and
intermediaries to take its products to customer. With the advent of internet, DELL took direct selling to a
whole new level with the DELL Direct. Now customers could order PCs, customized as per their
requirement. Dell would then assemble the PC and have it delivered to the customer. This was a perfect
logical evolution of their model and helped Dell in further re-inforcing its low cost structures through
better management of inventory as well as customer and supplier relationships. Following are the major
benefits arising out of Direct selling model:


Eliminate cost and risk associated with carrying large finished goods or component inventories.



Build to order capabilities



Just in time manufacturing



Low procurement costs as electronic components tend to get cheaper with time and so by
choosing not to store components, Dell benefitted from reduced cost of the component every
time they ordered it.



High availability of latest technology products.



Direct customer relationship



No channel costs and hence reduced cost of selling.



Use of IT to directly control its value chain to monitor flow of materials/components and
progress made on a customers’ order.



Segmentation: Helped Dell to better focus on customers and identify unique opportunities.
Customer segmentation was a direct result of the business model. 15% of revenue came from B2C while
rest 85% came from B2B.

Revenue
B2C
15%

B2B
85%

Based on sales data gathered, Dell proactively offered the customers customized services like:
Premier Pages: Dedicated IT procurement and support sites for large clients, which allow hassle free
decision making and management of purchases from Dell. It serves as a customized sales channel.
Platinum Councils: These are periodic regional meetings of the largest clients of Dell, where different
stakeholders like executives, procurement staff and technicians describe their experience with Dell and
expectations in future.
Kiosks- Intended for B2C. Involved setting up kiosks in malls wherein consumers may check out the Dell
product and get a look and feel. They may then order it online or right at the kiosk.
These measures are meant to bring Dell closer to its customers and in effect create a hold-up through
making them increasingly dependent on Dell’s superior services.
The Hybrid Model (Post 2007):
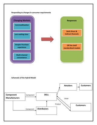
Post 2006, Dell was faced with an increasingly competitive market and declining market share. The
reasons attributed to this loss of market share to competitors were:

1. Speed of IC development has been more or less constant, doubling every 2 years (Moore’s law).
The incremental benefit arising out of ever more powerful microprocessors was on the wane.
For instance, a three year old processor (Pentium i3 or core 2 duo) is capable of handling most
common business applications.

2. Dell’s major portion of revenue (85%) came from corporate/commercial customers. There was a
substantial decrease in purchase made by commercial sector, from above 70% in 1994 down to
near 60% in 2004-05. Whereas, the consumer market increased share of the total market from
28% in 1994 to 38% in 2005.

3. Increased agility in new technology integration by PC manufacturers and given the low
incremental benefits with each subsequent new technology, customers no longer sought high
levels of customization as most of the models available in market managed to meet their
requirements satisfactorily. Hence very few people were willing to have PC customized and then
wait for it to be delivered by Dell, when they could have a “sufficiently good enough and
meeting all requirements” model belonging to HP/Lenovo etc instantly at the nearest retail.

4. The direct selling model was good when customers preferred customization. Surplus stock was
costly whereas assembly-to-order and centralized storage were profitable. With reduced PC
prices and customer satisfied with an off the shelf model, inventory of standardized model turns
quickly and is more profitable.
This forced Dell to go the retail way looking for indirect channel partners who had sufficient reach and
scope to take Dell to customers.

The world wide Retail Partners of Dell
Responding to changes in consumer requirements

Changing Markets

Responses

Commoditization

Less waiting time

Both Direct &
Indirect Channels

Simpler Purchase
experience

Off the shelf
standardized models

Multi-channel
convenience

Schematic of the Hybrid Model

Retailers

Component
Manufacturers

Component
s

DELL
Order
Product

Component
s

Customers

Distributors

Customers
The Challenges in Retail

Challenges:
- Lower margins
- Loss of customer connect
- Demand forecasting
- Trade promotions
- Channel Management

Strengths:
- Strong Brand
- Effective supply chain management
- Robust IT systems
- Greater outreach
External Industry Analysis
2008 and onwards:
“Worldwide PC shipments are now expected to fall by -9.7% in 2013, further deepening what is already
the longest market contraction on record, according to the International Data Corporation
(IDC) Worldwide Quarterly PC Tracker. The new forecast reflects not only a continued expansion of
mobile device options at the expense of PCs, but also marked the cessation of emerging market growth
that the industry had come to rely on in recent years. The market as a whole is expected to decline
through at least 2014, with only single-digit modest growth from 2015 onward, and never regain the
peak volumes last seen in 2011.” (International Data Corporation, 2013)
With the advent of smart/mobility devices, there has been a major shift in the way information is being
accessed. Consumers prefer hand held devices for a majority of their computing needs like social
networking, e-mails, reading and casual surfing of the internet. Demand for PC has taken a hit with
communication oriented computing devices gaining at their expense.
This has had severe implications for the PC manufacturers’ world over as their volumes are declining and
none of the major manufacturers, barring Apple, have been able to make substantial inroads into the
hand held device segment.

Most of the manufacturers have launched touch screen laptops that are supposed to chip away the
market share of Tablets. Microsoft, which is a major stakeholder along with PC manufacturers came up
with a new OS supposed to provide an interactive platform similar to Android and iOS to re-invigorate
the PC experience. However it seems to have done more harm than good.
“At this point, unfortunately, it seems clear that the Windows 8 launch not only didn’t provide a positive
boost to the PC market, but appears to have slowed the market, while some consumers appreciate the
new form factors and touch capabilities of Windows 8, the radical changes to the UI, removal of the
familiar Start button and the costs associated with touch PCs have made PCs a less attractive alternative
to dedicated tablets and other competitive devices. Microsoft is going to have to make some very tough
decisions moving forward if they want to help reinvigorate the PC market.” (Bob O’Donnell, IDC
Program Vice President, Clients and Displays)

(The Gaurdian, 2013)
Industry as in 2005-06
The US and other mature markets were being driven by PC replacement cycles. Markets in developing
regions like China and India were driven by new PC unit purchase. The markets in developed nations
continued to drive IT spending and business investment while the fast growing Asia Pacific market
continued the healthy spending cycle for PCs. The consumers in developing markets had long sought
value conscious portable PCs and that had led the industry to continue to drive down price points and so
bring in new customers.
The developing countries had been exposed to computers through desktops and proliferation of laptops
was a recent phenomena. A major trend in the developing countries (especially India and Brazil) had
been customers’ preference to buy components and have it assembled into a desktop computer. Hence
demand for branded desktop PCs was pretty low in these countries. The demand for branded PCs picked
up with the introduction of value for money portable computers (laptops) by the manufacturers like HP.
Another reason was large scale investment done by the manufacturers in increasing the reach of its
products through extensive channel partners. The manufacturers were expected to extend their product
line with low price variants.
In the developed countries, saturation was being kept at bay by incremental changes and promises of
superior performance and features. New versions of Microsoft Window’s designed for higher
specification PCs along with Intel’s new chips along with other technology up-gradations like Wifi, USB,
Bluetooth etc kept customers coming back for re-purchases.
Key Success Factors of DELL
DELL : A hero in the pre 2007 era.
SN

Key Success Factors pertaining to Dell Direct (pre 2007)

1

Build to order resulting in low inventory and holding cost

2

Cheaper procurement of electronic components by not storing them and purchasing as and when
need arose at a cheaper price (price of electronic components usually go down with time)

3

Direct Selling to customer. Saves on cost of selling and increases net income.

4

Low component cost through procurement from Asian countries where labor is cheaper.

5

Customized systems allowing greater freedom to customers

6

Key CRM initiatives to engage high value customers like Premium page and Platinum council.

7

Next day on-site service guarantee

8

Low prices

9

Less number of partners

10

Robust IT system allowing Dell to be proactive and responsive.

11

Data mining to segment customers and anticipate their demands and identify opportunities for
cross selling.

12

Single point accountability by removing channels

13

Supply chain and synchronization with suppliers so that they there is no lag in passing of
information.

14

Suppliers’ units located near to Dell increasing co-ordination and ensuring quick response.

15

A culture of frugality

16

Pure assemblage with no manufacturing
SN
1
2
3
4
5
6

Key Success Factors pertaining to Hybrid Model of Dell (post 2007)
Large retailers who can use their scale and scope to reach out to customers
Standardized products that allow economies of scale bringing down cost
Forecasting demand
Low cost higher volumes
Stock information from retails that would allow for pre-emptive or remedial action allowing for
better inventory management
Supply chain and synchronization with suppliers so that they there is no lag in passing of
information.

7

Suppliers’ units located near to Dell increasing co-ordination and ensuring quick response.

8

A culture of frugality

9

Pure assemblage with no manufacturing

10

Next day on-site service guarantee

11

Low prices

The key reasons for these changes:
1. Dell’s major customer base comprised corporate and SME’s (85% of revenue). Their demand for
PC was on the wane and Dell had to go for luring individual consumers and for that having a
good reach was of paramount importance. The corporate customers highly valued customized
products and with their procurement on the decline, Dell was severely affected.
2. Price sensitive consumers in the developing markets necessitated standardized low cost
products employing of economies of scale.
3. Low penetration levels of PC in third world countries required use of channel partners with
extensive outreach.
4. Change in perception of customers in developed markets who did not see substantial benefit in
having customized computers. This was due to competitors’ high speed to market, which
enabled them to launch new technology models conveniently and with speed. Hence, there was
commoditization and customers perceived getting comparable products from a nearby store
much more convenient than waiting for it to be assembled and delivered by Dell.
THE INDUSTRY KEY SUCCESS FACTORS (1994-2006)
SN

Key Success Factors

Reasons

1

Product features

With the customers becoming more knowledgeable,
there was a demand for high feature PCs

2

Market share

For any PC company, it was absolutely important to
have substantial volumes

3

Established brand name

Customer’s purchase decision was driven by brand
name association

4

Financial position

Apart from volumes, profitability was also the
deciding factor for a company to be successful in the
industry

5

Price Competitiveness

With the growth of transactional customers, the
sensitivity that they brought along with them also
increased.

6

Channel effectiveness

An effective channel of selling ensures sales volume
and customer convenience.

7

Low distribution costs

To maintain high profitability, ensuring low
distribution costs was necessary

8

Shorter delivery time

For customers ordering online, shorter delivery time
was absolutely necessary

9

Breadth of products and services

Customers demanded a larger assortment of
products

10

CRM

Key CRM initiatives to engage high value customers

11

Global distribution network

There were huge opportunities of growth in markets
outside US like Asia

12

Relationship with retailers

Very necessary to cater to the growing transactional
consumer segment

13

Relationship with suppliers

Information sharing with suppliers makes processes
efficient and helps in cutting costs.

14

Support and services

Helped in building customer loyalty
The Industry (2007-2013)
Reasons for changes in the Industry key success factors:
SN

Critical Success Factors

1

Innovation

With the consumer becoming more tech savvy, introducing both component and
system innovation helps companies to capture market share

2

Product Features

Most of the features offered by PC manufacturers are highly commoditized and
thus,

3

Market share

For any PC company, it was absolutely important to capture substantial volumes

4

Established brand
name

Customer’s purchase decision was driven by brand name association

5

Financial position

Apart from volumes, profitability was also the deciding factor for a company to be
successful in the industry

6

Price Competitiveness

With the growth of transactional customers, the sensitivity that they brought
along with them also increased.

7

High Mobility/smart
devices

Presence in high mobility PC segment like portable PCs was crucial in maintaining

8

Low distribution costs

To maintain high profitability, ensuring low distribution costs was

9

Shorter delivery time

For customers ordering online, shorter delivery time was absolutely necessary

10

Customer Loyalty

With more and more people becoming brand conscious, there was more value of

profits as there was a huge growth in this segment

customer loyalty as they became assets for the company(early adopters)
11

CRM

Key CRM initiatives to engage high value customers

12

Global distribution
network

There were huge opportunities of growth in markets outside US like Asia

13

Relationship with
retailers

Very necessary to cater to the growing transactional consumer segment
1. Emergence of a disruptive technology. Touch screen devices with high processing power which
provided all benefits of laptops and usually fit into one’s pockets.
2. Consumer need for staying connected via social networking sites, meant greater proliferation
and acceptance for these devices.
3. Majority of companies were thinking of moving to IT service and consulting scape as it provided
greater returns and was a growing pie instead of shrinking like computer manufacturing.
4. Following Kano model, what is desirable today was a basic need tomorrow. This caused
immense pressure to keep making incremental changes while the margins kept going down.
5. Fast pace of technology change, didn’t allow for high pricing and also reduced the time for
which a product might enjoy premium status allowing companies to charge a premium on them.
6. Presence in multiple channels ensured visibility and included products in the consideration set
of consumers when considering a purchase.
7. Volume and market share were the most important factors for remaining profitable.
Key Processes and Resources
Customer Segmentation
In order to know the customer value proposition offered by dell, we need to understand the types of
customers dell catered to:

Large Customers were called Relationship Customers while the small customers were the transactional
ones.

For 1994-06
Dell, which catered predominantly to the commercial consumer markets (B2B) enjoyed market
dominance with it’s direct business model. It’s key value propositions were customizability and fast
delivery.
Customizability: With the market getting more educated, customers wanted a product that was catered
to their specific needs. This meant inclusion of features they wanted and exclusion of those that did not
benefit their needs/business.
Fast Delivery: With the direct sales model, customers can get their ordered PC/s quicker. This is due to
Cell Manufacturing with Groups(75% reduction in assembly time and 100% increase in productivity)
Lower Prices: With the absence of the middleman (retailer) the costs of distribution reduced drastically
thereby reflecting in lower costs and resultant lower prices. Besides, the increased efficiency also helped
in keeping costs down.
After Sales Service: Premier Pages for corporate accounts, On-site Service, On-site Support Customer
Forums, Online order Inquiries. These features offered customers best in class service.

Key Processes:


Direct Sales



Cell Manufacturing



Suppliers part of dell design team



Just in Time manufacturing



Simultaneous shipping of Monitors and PCs



Dedicated sales persons for Large accounts



On-site service and support



Information sharing with suppliers

Key Resources:


www.dell.com



Customer Relationship Management



Limited Suppliers



Brand Name(Legacy)

Profit Formula:







Customization
Direct selling
Low selling cost due to direct selling
Lower prices
On site next day support.
Effective and optimized operations
Customer Value Proposition:
Low priced customized Personal Computers with guaranteed next day on site service in case of
any issues sold directly through www.dell.com.

Customer Value Proposition
Low priced customized Personal Computers with guaranteed next day
on site service in case of any issues sold directly through www.dell.com

Key Processes:
















Direct Sales (+)
Cell
Manufacturing
(+)
Suppliers part of
dell design team
(+)
Just in Time
manufacturing
(+)
Simultaneous
shipping of
Monitors and
PCs (+)
Dedicated sales
persons for
Large accounts
(+)
On-site service
and support (+)
Information
sharing with
suppliers

Key Resources:






www.dell.co
m
Customer
Relationship
Management
(+)
Limited
Suppliers (+)
Brand
Name(Legacy)
(+)

Profit Formula







Direct selling (+)
Customization (+)
Low selling cost due to
direct selling (+)
Lower prices (+)
On site next day
support. (+)
Effective and optimized
operations (+)
For 2007-13
With decreasing sales from corporate accounts and increasing consumer spending, Dell decided to
follow a hybrid model instead of the Direct model. Dell partnered with retailers all over the world and in
some instances even operated company run stores and franchises.

This involved producing

standardized models that could be mass manufactured and making them available extensively.

Key Processes for Retail:


Mass manufacturing



Forecasting and demand assessment



Operational effectiveness



Inventory management



Relationship with retailers



Advertizing and Marketing



Trade and Consumer promotions

Key Resources for Retail:





Brand name
Large number of retail outlets on a global scale
Strong financial position to support marketing and communications
Support and Services

Profit Formula:





Large outreach and availability facilitating volume sales
Greater visibility in consumer market
Standardized products
Operational effectiveness
Customer Value Proposition
Low priced PCs easily and widely available with good service and support.

Customer Value Proposition
Low priced range of PCs easily and widely available with good service
and support.

Key Processes:


Key Resources:


manufacturing


Mass



Forecasting and
demand
assessment





Operational
effectiveness



Inventory
management



Relationship
with retailers



Advertizing and
Marketing



Trade and
Consumer
promotions





Brand name
Large number
of retail
outlets on a
global scale
Strong
financial
position to
support
marketing and
communicatio
ns
Support and
Services

Profit Formula






Large outreach and
availability facilitating
volume sales
Greater visibility in
consumer market
Standardized products
Operational
effectiveness
Why the changes?
With decreasing revenue from corporate and SME, Dell had to look at consumer markets which had
grown 10% points from 28% in 1994to 38% in 2004. However, Dell’s direct selling methodology was not
meant for supporting it in consumer markets. Herein the PC market was truly commoditized as most of
the competitors had long line of products offering a range of features to cater to different customer
requirements. The only differentiator was price. It was a volume game and larger volume sales, resulted
in larger market share leading to larger profits.
Prior to 2007, Dell’s profit formula had been low prices by selling direct and building to order which
substantially reduced its component as well as finished goods inventory. Its customer value proposition
had been based on customized product, low prices and support services. It had no indirect channels to
proliferate its products.
Post 2007, when Dell entered the indirect channels, its profit formula changed to creating greater
availability and reach. Instead of building to order (a tactic which had enabled Dell to bring down costs)
Dell would now have to build a range of standardized products catering to consumer demand and this
would reduce its operational effectiveness, closing the gap between competitors and Dell. With the
change in business model, customer value proposition changed to focus on availability, service, product
range and price.
Competitive Profile Matrix
Following gives details of a comparative study of the strengths and weaknesses of the top 3 players in
the PC industry for years 2005 and 2012 based on key success factors for the industry:
Rank 1 denotes best performer while Rank 3 denotes the worst among the top 3.
Weightage has been assigned to each key success factor and the score against each factor is the product
of the rank and weightage for each factor. The company with the lowest score is best performing
company of the three considered, while one with the highest is the worst of the three.

2005

SN Critical Success Factors
1 Market share
2 Support and Services
3 Established brand name
4 Financial position
5 Price Competitiveness
6 Channel Effectiveness
7 Low distribution costs
8 Shorter delivery time
9 Breadth of products and services
10 CRM
11 Global distribution network
12 Relationship with retailers
13 Relationship with suppliers
Score

Dell
HP
Lenovo
Weight
age
Ranking
Score Ranking
Score Ranking
Score
0.02
1
0.02
2
0.04
3
0.06
0.08
1
0.08
3
0.24
2
0.16
0.01
1
0.01
2
0.02
3
0.03
0.01
1
0.01
3
0.03
2
0.02
0.12
1
0.12
3
0.36
2
0.24
0.1
1
0.1
2
0.2
3
0.3
0.15
1
0.15
3
0.45
2
0.3
0.15
1
0.15
3
0.45
2
0.3
0.1
3
0.3
1
0.1
2
0.2
0.06
1
0.06
2
0.12
3
0.18
0.08
3
0.24
1
0.08
2
0.16
0.06
3
0.18
1
0.06
2
0.12
0.06
1
0.06
2
0.12
3
0.18
1
1.48
2.27
2.25

Hence, DELL was the best performing company in the year 2005 amongst the top 3.
2012
SN
1
3
4
5
6
7
8
9
10
11
12
13

Critical Success Factors
Innovation/Product features
Market share
Established brand name
Financial position
Price Competitiveness
High Mobility/smart devices
Low distribution costs
Shorter delivery time
Customer Loyalty
CRM
Global distribution network
Relationship with retailers
Score

Rating
0.1
0.08
0.03
0.01
0.05
0.15
0.13
0.15
0.1
0.06
0.08
0.06
1

Dell
HP
Apple
Ranking
Score Ranking
Score Ranking
Score
3
0.3
2
0.2
1
0.1
2
0.16
1
0.08
3
0.24
3
0.09
2
0.06
1
0.03
3
0.03
2
0.02
1
0.01
1
0.05
2
0.1
3
0.15
3
0.45
2
0.3
1
0.15
1
0.13
2
0.26
3
0.39
1
0.15
2
0.3
3
0.45
3
0.3
2
0.2
1
0.1
3
0.18
2
0.12
1
0.06
2
0.16
1
0.08
3
0.24
3
0.18
2
0.12
1
0.06
2.18
1.84
1.98

In the year 2012, amongst the top three performers, DELL was the worst performing.
DELL’s Initial Value Loop (Pre 2007)

Large number of buyers

Higher
Profits
Updated Technology
based better products

Large number
of Options
Pay and Get only
what you want

Low
Price

Bulk Order
By Enterprise

Next Day
online Support

Customized
Products
Direct Sales to
Customers
‘customary orders’

Customized Support
and services

Fresh
components

Built to order in
Own factories

Lower
Inventories

Large Volumes

Economies of
Scale

Favorable Term with
suppliers

Low Cost

Choices
Consequences
This value loop of DELL worked well during the 1990s and early 2000s. This was the direct selling model
of DELL that set it apart from the other PC manufacturers and made Michael DELL famously say when
asked, “What he will do if Apple was given to him? – He replied, “I would close Apple down”. With Steve
Jobs out Apple’s innovation was also out of sync with times.
With HP-Compaq merger the economies of scale and channel integration gave HPQ a wider market
access and they displaced DELL from the NO.1 spot in 2001. But, DELL bounced back and enjoyed No.1
PC player till 2005.
DELL’s Value Loop (Post 2007)
Higher
Profits

Large number of buyers

Wider
Reach
Retail
Selling

Comparable/
Low Price

Better products

Large number
of Options

Customized
Products
Standard
Products

Next Day onsite
Support

Direct Sales to
Customers
‘customary orders’

Updated Tech
Components
Fresh Stock

Built to order in
Own factories

Pre Build for
Retail in own factories
Bulk Order
By
Enterprise

Customized Support
and services

High Volume

Favorable Term with
suppliers

Economies of
Scale

Low/Medium
Cost
Choices
Consequences

As seen from the new value loop, the retail channel had been added in the business model of Dell. As
the key success factors in the industry during that time (around 2007) was centered on low distribution
cost, faster delivery cycles and relationship with retailers DELL thought that by adding Retail to its
portfolio, it will be able to challenge HP’s wide distribution after HP-Q merger.

As DELL expanded it came to emerging markets where the concept of only direct selling didn’t give
access to a vast hinterland in these countries, its growth was stunted. The new kid in the block was
Lenovo, with its cheap manufacturing base and great retail collaboration it did wonders in the emerging
markets (esp. China- the largest PC market in Asia Pacific). Also Apple i-pod had been released and a
shift towards innovation was happening. I-Pad (Apple’s tablet) had not been released yet so DELL didn’t
see Apple as a rival. Its focus was more on increasing market reach and for this it added retail selling , a
kind of anti-thesis to its Direct Selling model based on built to order (just in time approach).
Has DELL’s Business Model change sustained/improved performance?
AN ANALYSIS OVER (2008-13)
Higher
Profits

Large number of buyers

Wider
Reach

Large number
of Options

Customized
Products

Comparable/
Low Price

Standard
Products

Next Day onsite
Support

Direct Sales to
Customers
‘customary orders’

Updated Tech
Components

Fresh
Components
Built to order in
Own factories

Pre Build for
Retail in own factories

Bulk Order
By
Enterprise

Customized Support
and services

High Volume

Favorable Term with
suppliers

Economies of
Scale

Low/Medium
Cost

As seen from the external industry analysis key success factors from 20010 (Launch of I-Pad by Apple on
April 3rd2010) onwards for the consumer computing industry has changed dramatically. Now, the
innovation, customer loyalty, relationship with retailers to cater to vast emerging hinterland has
emerged as the new key critical success factors in the industry. The earlier “Better Products” meaning
has changed.

DELL’s 2007 business model change in a way only gave it wider market access but at the cost of increase
in operations cost. This cost increase has cost it dearly when Lenovo emerged as the ultimate low cost
player with IBM Thinkpad’s technology and cheap manufacturing base. Its retail network based channel
distribution is also far better than DELL’s. Thus it has defeated DELL in emerging markets where cost
plays a major decisive role. HP’s scale has kept its PC division alive and its 2002 decision to focus into
services has given it some leeway in terms of financial performance. DELL is trying to bring change to its
business model to diversify into services and data centers, but these steps started late and as of 2012 its
major revenue is still from PCs sale and no major business model change since 2007 has occurred.
THE APPLE’s DISRUPTION of DELL
With the advent of tablets the PC industry has been hit. The old Window and Intel based updated PCs is
not a buzz word in the market. Today the PC industry is shrinking and consumers are not going for
product replacements with Laptops like before (with higher better Intel/Windows cycle – which earlier
used to be the definition of better products in the market), instead opting for other high mobility
devices. The PC industry of erstwhile has been superseded by the Consumer computing industry of
which PCs are just a part.

DELL thus has been hit hard by this change and Apple with its innovation centric model has fared much
better. A comparison of DELL’s model (on previous page) with Apple’s superior business model in this
innovation driven era is shown below.

Large number of buyers

Higher
Profits

Path Breaking
Innovative
Products
Network
Effects

Apple Propriety
software

Higher Prices

High investment
In innovation/R&D

Outsourcing
Product
Manufacturing

Large Volume

Software Locked
i-Phones/pads

Higher
Developer
margin

Economies
of Scale

Large no. of
Quality apps
Developer
ecosystem

Medium/Low Cost
Thus the DELL’s business model has been severely disrupted as of 2013 (hit by Lenovo, HP and Apple
mainly). All this can also be seen from the Financial Performance of DELL during the same period (200813) which form the next section
DELL’s Performance: Sustaining Competitive Advantage
1. RETURN ON EQUITY (Verdict- POOR)

From the above graph one can clearly see that the DELL has not performed well on the return on equity
part since 2008. After the initial business model modification the ROE increased in 2007-08 period but
that was short lived. As the key success factors of the industry changes innovation driven companies like
Apple are achieving better return on equity. This can be seen from the chart below where one can see
that the ROE of Apple is on an upward trajectory and has overtaken DELL in 2012. Thus compared to its
peers DELL’s business model is weakened and the 2007 modification has not done much to strengthen
its business cycle. Moreover ROE increase if companies buy-back shares. Dell has been reducing its
shareholding over this period so actual ROE performance is still worse than the trend shown.
2. DU-PONT ANALYSIS (Verdict- ROE POOR DUE TO POOR ASSET TURNOVER)
Du-Pont Analysis
 Operating efficiency: Profit Margin (NI/S)
 Asset efficiency: Asset turnover (S/A)
 Financial leverage: Equity multiplier (A/E)

Du-Pont analysis is a crucial measure to determine the reasons behind the change in the ROE. Du-Pont
analysis of DELL has been given in the diagram above that highlights the reason for the poor ROE
performance of the DELL Inc.


From this one can see that the ROE increased during the 2007-08 period due to increased Debt
and not on increased performance by DELL. Dell has reduced its debt since 2008 but off late
2011-12 it has been stable.



Asset turnover on the other hand has decreased since 2009, and is trending downwards. This
Asset turnover ratio is not very good DELL (which is mainly into sales of PCs and devices) and
manufacturing company looks more like a services company.



The drop means that sales have gone down or the newly acquired assets (Dell’s over 5 year) of
DELL are not producing enough returns.



The operating efficiency has shown no improvement. Thus overall, on account of diminishing
Asset turnover the ROE has gone down. This signifies that the current business model is not
faring well in the market space.
3. INVENTORY TURNOVER (Verdict- POOR)

Inventory turnover measure how quickly you have been able to turn inventory into sales. For a
Build to order, Direct Sales (with retail since 2007) model like DELL, with low inventory buildup its inventory turnover should be quite high. But the graph shows that the inventory turnover
has fallen during the period 2007-12.

Also one can see from the diagram that during the period 2007-12 the inventories of DELL is
increasing has fared poorer than the other Consumer computing makers.
4. OTHER FINANCIAL RATIOS (Verdict- POOR)

Current ratio: 1.19. As a rule of thumb it should be higher than 1.5 for companies
relying on operational efficiency. This tells that Dell doesn’t have a lot of buffer against
short term financing pressures, and may be vulnerable in a credit crunch.

Current ratio
2.00
Current ratio

0.00
2010 2011 2012 2013

Quick ratio: or the “acid test” is 1.13 at present. Generally should be higher than 0.75.
So Dell passes the acid test.

Quick ratio
2.00
Quick ratio

0.00
2010

2011

2012

2013

Current liabilities (Debts maturing within one year). DELL has sufficient cash of around
$12.5 B but the current liabilities have increased. This may be a sign that re-financing
will be needed in coming years.

Total Current Liabilities
25000
20000
15000
10000
5000
0

Total Current
Liabilities
2010

2011

2012

2013
Receivables Turnover ratio: point to issues with making sales and collecting the cash. A
low ratio of 5.8 in 2013, points to the re-assessment of Dell’s credit policy which is not
earning interest for them.

Receivables Turnover Ratio
6.50
6.00
5.50

Receivables
Turnover Ratio
2010

2011

2012

2013

Asset Turnover Ratio: reflects the use of assets by Dell to generate sales. With
increasing assets Dell is not able to generate much profits, having a decline Asset
turnover ratio which now stands at 1.2

Asset turnbover ratio
2.00
0.00
2010

2011

2012

2013

Asset turnbover
ratio

Operating Profit Margin: With decreasing profit margin from 0.0681 in 2012 to 0.0498
in 2013) shows poor performance of Dell. It is not able generate profits on per dollar
sales which is due to its increasing expenses over a period of time.

Operating Profit margin
0.0800
0.0600
0.0400

Operating Profit
margin

0.0200
0.0000
2009 2010 2011 2012 2013
5. DELL: SHARE PRICE PERFORMANCE (Verdict- POOR)
Finally all of this is generally reflected in the share price performance of the company. As expected,
DELL’s stock has not fared well during the 2007-2012 period. From the charts one can see the
comparative performance of DELL. During the same period the share price of Lenovo has seen a
phenomenal increase in its share prices. Apple with its innovative devices has been dominating the
consumer computing landscape. DELL has completely missed this ride.

APPLE Price Chart

LENOVO Price Chart
The Verdict: Dell has failed to maintain its competitive advantage
With the move towards creating standardized products that would be sold in retail outlets Dell has lost
its competitive advantage of supply chain and value chain efficiency. Dell has lost its distinctiveness and
comes across as a clone of HP. Disruption of it’s original direct selling model, weakened the reinforcing
structures like inventory management, cheaper procurement of electronic components and customer
relationship. The new model does not allow for as efficient management of inventory nor does it allow
for cheaper procurement and customer relationship building. Price wars are common and retailer
margin eats into Dell’s margins.
When it comes to services, Dell again is not faring well. IBM, whom Dell seems to be following has
created a large innovation driven ecosystem based on sound partnerships. How Dell’s foray into the
service sector will pan out is yet to be seen, but one thing which is certain is that Dell has lost its unique
identity.
DELL: Emerging Markets Performance (E.g. India & China)
DELL INDIA:
In 2001, the year it became the largest PC vendor in the United States, DELL came to India. Its initial
response was to utilize India’s low cost factor conditions and sell Enterprise computing to big firms and
govt. agencies. DELL opened its first Customer contact Center in Bangalore. Later it also established a
KPO, tech support, financial analytics and procurement service center for its global customers (B’lore,
Hyderabad, Chandigarh and Gurgaon). By 2005 India had become DELL’s largest base outside US.
In 2001, the PC market in India was at its nascent stage (PC penetration in India was 5.5M as compared
to China’s 20M). The PC Industry leader in India was Hewlett Packard (after merger with Compaq). Both
Hewlett Packard and Lenovo had manufacturing factories in India. Their products were available off the
shelf through a vast retail network. This retail model led to huge pilling up of inventories so discounts
were common in the PC market. DELL had no manufacturing facility and online order took one month of
delivery time from factory in Penang, Malaysia; so sales were limited. This market scenario persisted till
2007 and DELL’s sales in 2007 were just 79,244 Laptops vs. 1 Million Laptops of Hewlett Packard’s and
0.6M of Lenovo’s. In Commercial PC shipments HCL led the market in India in 2007.
DELL’s INDIA STRATEGY: 2007
In 2007 with Michael Dell at the helm, DELL changed its business model to include retail channels. DELL
devised a unique strategy attuned to the local Indian conditions. It took a set of steps to ensure its
success in the Indian PC market.


Manufacturing Base in India: DELL opened its manufacturing base in India in 2007 at Chennai. It
developed the suppliers’ ecosystem (at SEZ in Chennai) and applied Just in Time concept like the
seven other facilities across the globe. Manufacturing locally reduced delivery time to 50% and
improved margins. It also cut wait time to a maximum of eight days.



The Direct & Retail Strategy: In India internet penetration was low; e-commerce was not
prolific, credit cards were not popular and big retail chains were only opening up. So a field
presence was important for its success. In 2008, Dell established 38 exclusive stores across India
where customer requirements of getting “touch and feel” of the products before final purchase
decision could be met. With a strong field agent team it delivered orders to customer’s door. It
also started onsite customer service.


Focus on SBMs: On top of this, Dell partnered with 600 systems integrators in India who could
take orders on its behalf. These factors expanded reach of DELL to India’s Tier-II and Tier-III
cities. To encourage Dell among SMBs it introduced Dell 360 wherein they could educate
themselves about advantages of adding IT to their businesses. It also partnered with retailers
such as the Tata’s Croma and Future Group's e-Zone for shop-in-a-shop counter (DELL trained
staff and DELL’s invoice) for its products.

As a result as of these steps, DELL became the market leader in India in 2011. The new business
model modification of adding retail channels reaped initial success. But this position remained for a
short time and by 2013 things had deteriorated for DELL. As shown in the previous section’s
analysis, in a fast changing consumer computing industry with changing KSFs, the DELL’s overall
model had weakened. This also impacted its market share in India where the Smartphone
penetration was increasing by the day. Thus as of 2013, DELL is a distant 4th in the Indian Market
trailing Hewlett Packard by a huge margin.
%
Q2
PC Vendor
HP

2013

shipments
1,204,340

%

Market

Q2

2012

share

shipments

Market

Growth/Loss

share

Q2’13/Q2’12

25.40%

404,970

10.90%

197.40%

Lenovo

386,870

8.20%

362,670

9.70%

6.70%

Acer

378,030

8.00%

402,770

10.80%

-6.10%

Dell

345,210

7.30%

406,690

10.90%

-15.10%

Apple (MAC)

179,680

3.80%

153,790

4.10%

16.80%

53.50%

12.40%

100.00%

27.20%

Others
Total

2,238,280
4,732,410

Source: IDC Quarter 2, 2013 Data

47.30%
100.00%

1,990,900
3,721,790
DELL CHINA:
DELL first interacted with china by exporting PCs in 1995. By establishing company owned
manufacturing in China in 1998 DELL brought its focus to china. Its market share was just 1% in 1998. In
the start it targeted low end PCs and state enterprises. Seeing high competition in low end PCs from
local vendors, DELL changed its focus to high end products like servers and storage systems (supplying to
corporations). DELL’s build to order and direct sales model worked reasonably well for large enterprises
in China taking its market share to 7.40% by 2004.

The PC market in China grew rapidly at about 15% from 2002 to 2006 when the world PC market was
reaching saturation. As per IDC report in 2006, PC shipped to China's was 21.9M (a 15% Year on Year
increase). China had become the No.1 PC market in the Asia Pacific region. But, the PC market saw
intense competition from local players and low price emerged an important determining factor in PC
sales and for gaining market share. Lenovo with its low cost, wide distribution network (4200 outlets)
and better products from the IBM Think-pad stable ruled the roost.
DELL’s CHINA STRATEGY: 2007
With only Direct sales and little focus on low end PCs, Dell was late to the low-cost laptop party in China
(growing Low-end consumers’ esp. in vast Tier-II and III cities) and struggled to gain market share in
China till 2006. With the enterprise computer business stagnating, future growth was predicted to come
from these vast Chinese hinterlands. DELL had to react to make a mark in this PC segment.


Retail foray along with direct sales: As part of its 2007 strategy, DELL embraced retail selling in
China also. It tied up with Gome electronics chain to sell DELL PCs via its strong Retail network
across China. It now understood that consumers in emerging markets (Middle East, parts of
Europe and Asia Pacific-excluding Japan) valued relationships with retailers as reliability and
“touch and feel” was important.



By 2009, 70% of DELL’s PC sales happened through I-T malls and retail stores (to contrast- the
number was <30% in USA). Dell's unit shipments increased 28% in China from 2008. DELL’s unit
shipments to BRICs (a market that grew despite the global slowdown) saw an overall increase of
34%. As a consequence of this business model change, Dell's worldwide revenue hit $61 billion
in 2008, and its profit reached $3.6 billion.
DELL in 2013: New Business Model on the anvil
From the analysis one can see that DELL’s initial business model of direct sales and built to order based
on operational efficiency and low investment in R&D has been disrupted. Even its crucial change in
Business Model to add Retail channels (since 2007) to its portfolio for increasing PC sales has not borne
the desired results as Dell continues to lag behind HP in market share. DELL has had multiple quarters of
dwindling profits and lackluster tablet sales since 2008. A diversification effort to increase its presence in
services and mobility has not been very effective. As seen from the chart below even its Services
contribution has not increased over the 2009-12 period. All these have failed to stop its market share
from declining and have triggered an urgent need to transform its business model. This shows the
business model change at DELL is yet to bore fruit and more concentrated effort is needed. DELL (Revenue
Breakup in Million USDs)
Source: http://mobileopportunity.blogspot.in/2013/04/the-dell-buyout-storm-warning-for-tech.html

DELL GOES PRIVATE TO REINVENT BUSINESS MODEL (AWAY FROM PUBLIC GLARE)
As of November, 2013 DELL has been taken private (Leveraged Buy Out led by Michael Dell has been
completed on 28th October, 2013 and DELL has been de-listed from the stock exchange). The owners are
Michael Dell and Silver Lake Partners (investment firm). The deal has been valued at $24.9 Billion. Dell
stockholders are set to receive $13.75 (cash) per share of Dell common stock in their possession. An
additional one time special cash dividend of $0.13 per share is also agreed upon. Michael Dell wants the
company to be known for innovation driven and customer service. With new industry drivers, DELL
wants to focus on emerging markets, one stop solutions provider to enterprise; R&D based tablets and
other high mobility devices and virtual computing space apart from its PC business.
STEPS TOWARDS TRANSFORMATION
(Apart from going private)
DELL GOING FOR ACQUSITIONS
DELL can’t become a services company overnight and that DELL. For transformation into a company i.e.
able to serve customers in different industries with expertise of an end to end provider takes time. By
acquisitions some of the expertise can be gained at a faster pace. Even before going Private DELL has
been acquiring diverse companies to expand its capabilities like:


Storage: EqualLogic, Compellent



Services: Perot Systems



Networking: Force10 and



Security: SonicWALL, SecureWorks.

In recent times DELL has spent $12bn on acquisitions mainly from the public money. With around $9.5B
in cash, the future acquisitions it makes can very well determine the direction DELL takes for
growth/survival.

ORGANISATION RESTRUCTURING
Dell has divided its global business into four groups. The rationale behind the formation of groups is to
offer complete solution to the customers. By aligning its competencies according to the client needs,
DELL plans to be a major player in the IT services domain. The groups are as follows:


Large enterprise group



Public group



Small and medium-sized business (SMB) group and



Consumer group.

The new DELL also plans to increase its workforce and hire people in the domains like: R&D, consulting,
and sales.
Post 2013: How the new Dell will look like?
As per Michael Dell, DELL wants to completely reform its business model away from the public
speculation and scrutiny. Moving DELL away from a PC and server company to a provider of IT solutions
with software and services capability is the transformation to happen inside DELL. This way it wants to
offer end-to-end solutions to its customers. At a solutions summit in China in September 2013, Michael
Dell told that DELL Inc. might increase presence into products and services for corporate clients.
The new business model is looking at a whole range of tasks to focus at:


New data centers (This market is growing)



Still a major player the PC and PC peripherals

 Services (Especially to private enterprises and public institutions throughout the world to
transform their businesses and re-stimulate local economies).


Infrastructure solutions, software, cloud solutions,



Application development and modernization



Consulting and managed security services.

The shift from public to private would allow Dell to be free of market whims and affect on stock prices
would cease to be the drive behind decisions and policies. Dell needs to look inside to recognize and
leverage its strengths. Re-inventing a business model is never easy and will require constant pruning and
oversight before it pays off.
Dell’s is classic case of the fall of the giants. It showcases the struggle a company has to go through in
response to threats and changes in external environment. A decreasing revenue from commercial
clients and the threat from mobility/smart devices, forced Dell to re-invent its business model. Dell had
to re-organize itself, sacrificing some of its cherished strengths and capabilities to rise to a changing PC
market. It shows how a company should have its risks spread and ever be vigilant to changing market
trends.
Appendix
Financial Data
DELL Income Statement
Fiscal year is February-January. USD
millions

2009

2010

2011

2012

2013

61100

53060

61600

62260

56980

50810

44030

50610

48750

45200

50040
769
666

43170
852
647

49640
970
620

47810
936
545

44060
1140
531

103

205

350

391

613

SG&A Expense

10290
2009
6820

9030
2010
6030

10990
2011
7250

13510
2012
8510

11780
2013
8360

Research & Development

663

617

653

856

1070

Other SG&A
Other Operating Expense
Unusual Expense
EBIT after Unusual Expense
Non Operating Income/Expense
Non-Operating Interest Income
Equity in Affiliates (Pretax)
Interest Expense
Gross Interest Expense
Interest Capitalized
Income Before Tax
Income Tax
Income Tax - Current Domestic
Income Tax - Current Foreign

6150
0
290
-290
53
180
0
93
93
0
3320
846
465
295

5410
0
835
-835
-45
57
0
160
160
0
2020
591
527
116

6590
0
248
-248
10
47
0
199
199
0
3350
715
663
97

7660
0
566
-566
7
81
0
279
279
0
4240
748
456
273

7290
0
404
-404
-1
100
0
270
270
0
2840
469
706
191

Income Tax - Deferred Domestic

86

-12

-86

50

-320

Income Tax - Deferred Foreign
Income Tax Credits
Equity in Affiliates
Other After Tax Income (Expense)
Consolidated Net Income
Minority Interest Expense
Net Income

0
0
0
0
2400
0
2480

-40
0
0
0
1430
0
1430

41
0
0
0
2640
0
2640

-31
0
0
0
3490
0
3490

-108
0
0
0
2370
0
2370

Sales/Revenue
Cost of Goods Sold (COGS) incl.
D&A
COGS excluding D&A
Depreciation & Amortization Expense
Depreciation
Amortization of Intangibles
Gross Income
Extraordinaries & Discontinued
Operations

0

0

0

0

0

Extra Items & Gain/Loss Sale Of
Assets

0

0

0

0

0

Cumulative Effect - Accounting Chg
Discontinued Operations
Net Income After Extraordinaries
Preferred Dividends
Net Income Available to Common
EPS (Basic)
Basic Shares Outstanding
EPS (Diluted)
Diluted Shares Outstanding
EBITDA

0
0
2480
0
2480
1.25
1980
1.25
1990
4240

0
0
1430
0
1430
0.73
1950
0.73
1960
3860

0
0
2640
0
2640
1.36
1940
1.35
1960
4710

0
0
3490
0
3490
1.9
1840
1.88
1850
5930

0
0
2370
0
2370
1.36
1750
1.35
1760
4560

DELL Financial Ratios
Ratios
Earnings/Share
Profit Margin, %
Return on Equity, %
Return on Assets, %
Price/Sales
Price/Earnings
Price/Book
Debt/Equity
Interest Coverage
Book Value, $
Dividend Payout, %

Jul-13
2013
2012
2011
2010
2009
2008
1.25
1.72
2.13
1.59
0.99
1.38
1.38
2.36
4.17
5.63
4.28
2.71
4.06
4.82
20.53
22.17
39.16
33.93
25.4
58.02
76.97
4.74
4.99
7.84
6.83
4.26
9.35
10.69
0.41
0.43
0.43
0.42
0.46
0.55
0
11.06
7.24
7
8.4
12.63
12.56
0
2.25
0.38
0
6.14
41.68

2.02
0.49
0
6.16
11.72

3
0.72
0
4.96
0

3.32
0.66
0
4.02
0

4.34
0.61
0
2.88
0

7.89
0.44
0
2.2
0

0
0.09
0
1.71
0
Balance Sheet
In Millions of USD (Assets)
Cash & Equivalents
Short Term Investments

2013
12569
208

2012
13852
966

2011
13913
452

2010
10635
373

Cash and Short Term Investments

12777

14818

14365

11008

Accounts Receivable - Trade, Net
Receivables - Other
Total Receivables, Net
Total Inventory
Prepaid Expenses
Other Current Assets, Total
Total Current Assets
Property/Plant/Equipment, Total - Gross
Accumulated Depreciation, Total
Goodwill, Net
Intangibles, Net
Long Term Investments
Other Long Term Assets, Total
Total Assets

6629
9842
1382
3967
27968
5300
-3174
9304
3374
2565
854
47540

6476
9803
1404
3423
29448
4934
-2810
5838
1857
3404
490
44533

6493
10136
1301
374
2845
29021
4729
-2776
4365
1495
704
262
38599

5837
8543
1051
539
3104
24245
4652
-2471
4074
1694
781
345
33652
In Millions of USD (Liabilities)
Accounts Payable
Accrued Expenses

2013
11579
1674

2012
11656
2176

2011
11293
3652

2010
11373
3458

Notes Payable/Short Term Debt
Current Port. of LT Debt/Capital Leases
Other Current liabilities, Total
Total Current Liabilities
Long Term Debt
Capital Lease Obligations
Total Long Term Debt
Total Debt
Deferred Income Tax
Minority Interest
Other Liabilities, Total
Total Liabilities
Redeemable Preferred Stock, Total
Preferred Stock - Non Redeemable, Net
Common Stock, Total
Additional Paid-In Capital
Retained Earnings (Accumulated
Deficit)
Treasury Stock - Common
Other Equity, Total
Total Equity
Total Liabilities & Shareholders' Equity

3843
6343
23439
5242
5242
9085
918
21
7240
36860
12554
-

2867
5302
22001
6387
6387
9254
405
0
6823
35616
12187
-

851
3687
19483
5146
5146
5997
0
6204
30833
11797
-

663
3466
18960
3417
3417
4080
5634
28011
11472
-

30330

28236

24744

22110

-32145
-59
10680
47540

-31445
-61
8917
44533

-28704
-71
7766
38599

-27904
-37
5641
33652

Total Common Shares Outstanding

1738

1761

1918

1957
PC Industry
Global PC Market Share by Units, Percent (1996-2000)
Ran
k

1996

1 Compaq
2 IBM
Packard Bell
3 NEC
4 Apple
5 HP
6 Others

1997
10 Compaq
8.
6 IBM
6 Dell
5.
9 HP
Packard Bell
NEC

1998
13.
1 Compaq

1999
13.
8 Compaq

8.6 IBM

8.2 Dell

2000
13. Compa 12.
2 q
8
10.
9.8 Dell
8

5.5 Dell

7.9 IBM

7.9 HP

7.6

5.3 HP
Packard Bell
5.1 NEC
62.
2

5.8 HP
Packard Bell
4.3 NEC
60.
1

6.4 IBM

6.8

5.2 NEC
57.
5

4.3
57.
7

Global PC Market Share by Units, Percent (2001-2005)
Rank
2001
2002
2003
2004
1 Dell
13 HPQ
16.2 Dell
15 Dell
16.4
2 Compaq 11 Dell
15.2 HP
14.3 HP
14.6
3 HP
7.2 IBM
6 IBM
5.1 IBM
5.5
4 IBM
6.4 NEC
3.4 Fujitsu* 3.8 Fujitsu* 3.8
5 NEC
3.8 Toshiba 3.2 Toshiba
2.9 Acer
3.4
6 Others
58
56
58.9
56.4

Rank
1
2
3
4
5
Others

2006
Dell
16
HP
16
Lenovo
7
Acer
5.8
Toshiba 3.8
52

2005
Dell
16.8
HP
14.5
Lenovo
6.9
Acer
4.6
Fujitsu* 3.8
53.3

Global PC Market Share by Units, Percent (2006-2012)
2007
2008
2009
2010
HP
19.2 HP
18.4 HP
19.3 HP
17.9
Dell
14.3 Dell
14.3 Acer
13 Dell
12.9
Acer
8.9 Acer
11.1 Dell
12.2 Acer
12
Lenovo
7.4 Lenovo
7.2 Lenovo
8.1 Lenovo
9.7
Toshiba
4 Toshiba 4.5 Toshiba
5.1 Toshiba 5.4
47.1
44.5
42.3
42.1

For These years Dell was number 1
in PC shipments

2011
HP
17
Lenovo 13
Dell
12
Acer
11
Asus
5.9
41

HP
16
Lenovo 15
Dell
11
Acer
10
Asus
6.9
41
References
http://infotechlead.com/2013/08/07/hp-leads-indian-pc-market-with-25-share-lenovo-acer-dell-apple-dip-in-q2/
http://www.dnaindia.com/money/report-dell-gets-personal-to-boost-computer-sales-in-india-1158198
http://www.casestudyinc.com/dell-india-strategy
http://www.channeltimes.com/story/dell-adopts-multi-channel-marketing-strategy/
http://www.cxotoday.com/story/inside-dells-india-strategy/
http://articles.economictimes.indiatimes.com/2013-09-06/news/41835271_1_michael-dell-dell-services-servicesbusiness
http://www.slideshare.net/ulzaman/dell-in-china
http://www.ibscdc.org/Case_Studies/Strategy/Business%20Models/BSM0017.htm
http://www.businessweek.com/stories/2005-11-06/dell-may-have-to-reboot-in-china
http://www.theverge.com/2013/10/29/5042542/dell-officially-goes-private-under-founder-michael-dell-and-silver
http://www.computerweekly.com/news/2240205394/Can-Dell-boost-its-enterprise-credibility
http://www.computerweekly.com/news/2240205394/Can-Dell-boost-its-enterprise-credibility
http://www.computerweekly.com/news/2240205394/Can-Dell-boost-its-enterprise-credibility
https://knowledge.wharton.upenn.edu/article/can-dells-turnaround-strategy-keep-hp-at-bay/
http://blogs.hbr.org/2013/08/the-dell-deal-explained-what-a/
http://www.grin.com/en/e-book/124459/analysis-of-dell-s-business-strategy
http://www.nytimes.com/2013/01/18/business/how-dell-became-entangled-in-options.html?_r=0
http://www.businessweek.com/stories/2007-02-18/where-dell-went-wrong
http://www.slideshare.net/yiyidhe/case3-dell-direct-fianlv2
http://www.academia.edu/3631970/Electronic_Marketing_Strategy_in_Dell_Enterprise_during_1990s2000s_May_2013_
http://www.nytimes.com/2007/04/28/technology/28dell.html?_r=0
http://srl.gatech.edu/Members/ashah/laptop_industry_analysis_aditya_abhinav.pdf
http://www.slideshare.net/balabsw/dell-12318141
http://www.in.kpmg.com/pdf/Rethinking_business_model06.pdf
http://www.deloitte.com/assets/DcomUnitedStates/Local%20Assets/Documents/us_consulting_threestepstosustainableandscalablechangeprt1_080508.
pdf
http://ecorner.stanford.edu/authorMaterialInfo.html?mid=1750
http://stuff.mit.edu/afs/athena/course/15/15.823/attach/Dell%20CASE.pdf
http://articles.timesofindia.indiatimes.com/2013-10-10/hardware/42899876_1_worldwide-pc-shipments-mikakokitagawa-pc-sales
http://insight.kellogg.northwestern.edu/article/a_new_channel_strategy_for_dell
http://supply-chain.org/f/Martin_Chitalia%20-%20CPFR%20with%20a%20LFR%20%20Milestone%20in%20Dells%20Supply%20Chain%20Journey.pdf
http://www.kellogg.northwestern.edu/faculty/chopra/htm/research/SCS-October06%208.pdf
http://brie.berkeley.edu/publications/149ch6.pdf
http://www.cs.colorado.edu/~homaei/projects/files/ITM-Dell.pdf
http://www.sunypress.edu/pdf/60758.pdf
http://www.idc.com/getdoc.jsp?containerId=prUS24293513
http://gigaom.com/2013/04/10/the-pc-market-is-a-horror-show-right-now/

Evolving business model_of_dell

  • 1.
  • 2.
    Presented by: Akshay Sabnis2012PGPRAK008 Aneesh Pani 2012PGPRAK010 Aniket Harsh 2012PGPRAK011 Kumar Abhishek 2012PGPRAK025 Rohit Koul 2012PGPRAK035 Udit Dureja 2012PGPRAK038
  • 3.
    Table of Contents 1.DELL: The Inception 2. Modus Operandi: DELL Direct vs the Hybrid Model 3. External Industry Analysis 4. Key Success factors 5. Key Processes and key resources 6. Competitive Profile matrix 7. Value loop 8. Dells Performance: Sustaining competitive advantage 9. Dell in Emerging markets: A comparative study of Dell in India vs China 10. Dell in 2013: New Business Model on the Anvil
  • 4.
    DELL: The Inception “Thebasic tasks of any business don't change: companies must manage their costs, grow their revenue and profits, and keep customers happy. But how they accomplish these tasks, as encapsulated by the business model, is changing dramatically” (KPMG, 2006) “The model of what I call the Old Computer Industry as it used to exist before the personal computer consisted of corporations like IBM, DEC, NCR, NEC and Wang, who would compete in vertical blocks against each other. Each corporation would develop their own silicon components, build a computer platform around that silicon implementation, develop their own system software, and then either develop their applications running on their system software or have those applications developed by third parties. They would then have their own wing-tipped sales people sell those computers to corporate accounts. Each of these vertical blocks then competed against the other vertical blocks. This is how the computer industry and the business of the computer industry were pursued throughout its existence, until the mid-80s. In the mid-80s, the Personal Computer drove a bulldozer across the scene and created a horizontally structured industry. This New Computer Industry is largely based on a common silicon platform, upon which various companies build a very standard computer platform, upon which you put systems software that is largely common throughout the industry, upon which you sell packaged applications, applications that you buy, like records or CDs, at a store. Whoever has a storefront, telephone or warehouse can get into the distribution business” (Andrew Grove) DELL Computer Corporation was officially established on May 3 1984. College freshman Michael Dell who upgraded IBM PCs’ in his dorm room at University of Texas identified an opportunity to put his talents to better use by assembling PCs using components bought from 3rd party vendors and selling it directly to customers at 15% discount to established brands. Advertisements in trade magazines coupled with word of mouth publicity brought a steady inflow of business to Michael Dell and transformed the dorm room business to the Dell Computer Corporation. DELL sought to differentiate itself through the customer centricity of its business model. It catered to technology literate customers who were enamored by the idea of owning PCs that had been customized for them. It targeted people who were seeking to buy their second or third PC and knew exactly what they wanted. DELL was the pioneer of support services such as 24 hour Hotline, guaranteed shipment of
  • 5.
    replacement parts andnext day on site service. Coupled with its efficient low cost operations, it became the preferred vendor for technology literate customer segment who looked for quality at reasonable prices. The result: $6 million in the beginning of 1985 and $70 million by the year end. By 1990, the sales crossed the half billion $ mark and the company went out for global footprints with a plant in Limerick to serve the European, Middle Eastern and African markets. The Slump (1990-94) “Everyone is piggybacking Michael Dell’s distribution concept. He forged the trail and everyone else is just following.” (Financial World, 1992). Several low cost competitors copied Dell’s model and entered the market, undercutting Dell’s prices by 15%-30%. To protect itself from such competitors and eliminate the risk of over dependence on a single channel, Dell entered the retail channel in 1991. It sought to capitalize on the growing segment of small businesses and individual customers who preferred a “look and feel” of the product before going for a purchase. Standard Dell products were offered through retailers like Business Depot, BestBuy, Sam’s Club, Price Club/Costco, PC world, Staples and CompUSA. This resulted in sales growing by more than 100% to cross the 2 billion USD mark catapulting Dell to the ranks of world top 5 PC manufacturers. However, this rapid growth led to severe cash crunch and in 1993, the company registered its first ever operating loss. The crux of the problem, however, was Dell’s entry to indirect channels. Dell’s cost sensitive frugal culture did not gel well with the retail channels. The cost of selling started eating into the profits of Dell. The biggest drawback of using retailers was inability to capitalize on its customization capabilities. It led to tremendous sales growth, but Dell was not making money on these sales. Explosive Growth (1994-2005) With the return to Direct model, Dell experienced phenomenal growth with sales reaching over 25 billion in 1999 and a net income of 1.7 billion. Dell became the largest PC manufacturer in US and 2nd largest world over. A large part of that growth could be attributed to launch of www.dell.com . Customers could now order computers over the internet. It was perfect for Dell which only had a direct
  • 6.
    selling channel. Dellcould easily switch to the internet platform unlike its rivals who had to take retaliation from their existing channels into consideration. "The Internet offered a logical extension of our direct model we used Internet browsers to essentially give the same information to our customers and suppliers -- bringing them literally inside our business. This became the key to what I call a virtually integrated organization..."- Michael Dell
  • 7.
    The Shrinking Pie(2007-2010) The PC market had reached a mature stage with shrinking demand for personal computers. “Dell still derives significant competitive advantage from customizing products and selling direct to buyers. On the other hand, this market is shrinking and the beneficiaries are companies like HP that sell through third-party channels such as retail chains. This shift has occurred because customer needs and associated supply chain costs — elements that are aligned in a successful go-to-market strategy — have changed in the mature PC business. A hybrid model that embraces both direct and reseller channels now looks to be a better option for Dell” (Chopra, 2006) In 2007, Dell ventured out to partner with indirect channel like retails. Over the past decade, industry saw large scale consolidation with the merger of HP and Compaq and exit of IBM. Dell has constantly maintained its leadership position in the industry. However, the shrinking PC market received a further blow with the coming of the “smart” devices. In September 2013, Dell has moved from being a public company to private when Michael Dell backed by Silver Lake went for a leveraged buyout of Dell Computer Corporation at 25 billion USD
  • 8.
    Modus Operandi: DellDirect versus the Hybrid The Dell Direct (pre 2007): Order Component Manufacturers DELL Component s Customers Product Component s Distributors Since its inception, Dell had always followed the direct selling approach, eliminating need for retails and intermediaries to take its products to customer. With the advent of internet, DELL took direct selling to a whole new level with the DELL Direct. Now customers could order PCs, customized as per their requirement. Dell would then assemble the PC and have it delivered to the customer. This was a perfect logical evolution of their model and helped Dell in further re-inforcing its low cost structures through better management of inventory as well as customer and supplier relationships. Following are the major benefits arising out of Direct selling model:  Eliminate cost and risk associated with carrying large finished goods or component inventories.  Build to order capabilities  Just in time manufacturing  Low procurement costs as electronic components tend to get cheaper with time and so by choosing not to store components, Dell benefitted from reduced cost of the component every time they ordered it.  High availability of latest technology products.  Direct customer relationship  No channel costs and hence reduced cost of selling.  Use of IT to directly control its value chain to monitor flow of materials/components and progress made on a customers’ order.  Segmentation: Helped Dell to better focus on customers and identify unique opportunities.
  • 9.
    Customer segmentation wasa direct result of the business model. 15% of revenue came from B2C while rest 85% came from B2B. Revenue B2C 15% B2B 85% Based on sales data gathered, Dell proactively offered the customers customized services like: Premier Pages: Dedicated IT procurement and support sites for large clients, which allow hassle free decision making and management of purchases from Dell. It serves as a customized sales channel. Platinum Councils: These are periodic regional meetings of the largest clients of Dell, where different stakeholders like executives, procurement staff and technicians describe their experience with Dell and expectations in future. Kiosks- Intended for B2C. Involved setting up kiosks in malls wherein consumers may check out the Dell product and get a look and feel. They may then order it online or right at the kiosk. These measures are meant to bring Dell closer to its customers and in effect create a hold-up through making them increasingly dependent on Dell’s superior services.
  • 10.
    The Hybrid Model(Post 2007): Post 2006, Dell was faced with an increasingly competitive market and declining market share. The reasons attributed to this loss of market share to competitors were: 1. Speed of IC development has been more or less constant, doubling every 2 years (Moore’s law). The incremental benefit arising out of ever more powerful microprocessors was on the wane. For instance, a three year old processor (Pentium i3 or core 2 duo) is capable of handling most common business applications. 2. Dell’s major portion of revenue (85%) came from corporate/commercial customers. There was a substantial decrease in purchase made by commercial sector, from above 70% in 1994 down to near 60% in 2004-05. Whereas, the consumer market increased share of the total market from 28% in 1994 to 38% in 2005. 3. Increased agility in new technology integration by PC manufacturers and given the low incremental benefits with each subsequent new technology, customers no longer sought high levels of customization as most of the models available in market managed to meet their requirements satisfactorily. Hence very few people were willing to have PC customized and then wait for it to be delivered by Dell, when they could have a “sufficiently good enough and meeting all requirements” model belonging to HP/Lenovo etc instantly at the nearest retail. 4. The direct selling model was good when customers preferred customization. Surplus stock was costly whereas assembly-to-order and centralized storage were profitable. With reduced PC
  • 11.
    prices and customersatisfied with an off the shelf model, inventory of standardized model turns quickly and is more profitable. This forced Dell to go the retail way looking for indirect channel partners who had sufficient reach and scope to take Dell to customers. The world wide Retail Partners of Dell
  • 12.
    Responding to changesin consumer requirements Changing Markets Responses Commoditization Less waiting time Both Direct & Indirect Channels Simpler Purchase experience Off the shelf standardized models Multi-channel convenience Schematic of the Hybrid Model Retailers Component Manufacturers Component s DELL Order Product Component s Customers Distributors Customers
  • 13.
    The Challenges inRetail Challenges: - Lower margins - Loss of customer connect - Demand forecasting - Trade promotions - Channel Management Strengths: - Strong Brand - Effective supply chain management - Robust IT systems - Greater outreach
  • 14.
    External Industry Analysis 2008and onwards: “Worldwide PC shipments are now expected to fall by -9.7% in 2013, further deepening what is already the longest market contraction on record, according to the International Data Corporation (IDC) Worldwide Quarterly PC Tracker. The new forecast reflects not only a continued expansion of mobile device options at the expense of PCs, but also marked the cessation of emerging market growth that the industry had come to rely on in recent years. The market as a whole is expected to decline through at least 2014, with only single-digit modest growth from 2015 onward, and never regain the peak volumes last seen in 2011.” (International Data Corporation, 2013) With the advent of smart/mobility devices, there has been a major shift in the way information is being accessed. Consumers prefer hand held devices for a majority of their computing needs like social networking, e-mails, reading and casual surfing of the internet. Demand for PC has taken a hit with communication oriented computing devices gaining at their expense.
  • 16.
    This has hadsevere implications for the PC manufacturers’ world over as their volumes are declining and none of the major manufacturers, barring Apple, have been able to make substantial inroads into the hand held device segment. Most of the manufacturers have launched touch screen laptops that are supposed to chip away the market share of Tablets. Microsoft, which is a major stakeholder along with PC manufacturers came up with a new OS supposed to provide an interactive platform similar to Android and iOS to re-invigorate the PC experience. However it seems to have done more harm than good.
  • 17.
    “At this point,unfortunately, it seems clear that the Windows 8 launch not only didn’t provide a positive boost to the PC market, but appears to have slowed the market, while some consumers appreciate the new form factors and touch capabilities of Windows 8, the radical changes to the UI, removal of the familiar Start button and the costs associated with touch PCs have made PCs a less attractive alternative to dedicated tablets and other competitive devices. Microsoft is going to have to make some very tough decisions moving forward if they want to help reinvigorate the PC market.” (Bob O’Donnell, IDC Program Vice President, Clients and Displays) (The Gaurdian, 2013)
  • 18.
    Industry as in2005-06 The US and other mature markets were being driven by PC replacement cycles. Markets in developing regions like China and India were driven by new PC unit purchase. The markets in developed nations continued to drive IT spending and business investment while the fast growing Asia Pacific market continued the healthy spending cycle for PCs. The consumers in developing markets had long sought value conscious portable PCs and that had led the industry to continue to drive down price points and so bring in new customers. The developing countries had been exposed to computers through desktops and proliferation of laptops was a recent phenomena. A major trend in the developing countries (especially India and Brazil) had been customers’ preference to buy components and have it assembled into a desktop computer. Hence demand for branded desktop PCs was pretty low in these countries. The demand for branded PCs picked up with the introduction of value for money portable computers (laptops) by the manufacturers like HP. Another reason was large scale investment done by the manufacturers in increasing the reach of its products through extensive channel partners. The manufacturers were expected to extend their product line with low price variants. In the developed countries, saturation was being kept at bay by incremental changes and promises of superior performance and features. New versions of Microsoft Window’s designed for higher specification PCs along with Intel’s new chips along with other technology up-gradations like Wifi, USB, Bluetooth etc kept customers coming back for re-purchases.
  • 19.
    Key Success Factorsof DELL DELL : A hero in the pre 2007 era. SN Key Success Factors pertaining to Dell Direct (pre 2007) 1 Build to order resulting in low inventory and holding cost 2 Cheaper procurement of electronic components by not storing them and purchasing as and when need arose at a cheaper price (price of electronic components usually go down with time) 3 Direct Selling to customer. Saves on cost of selling and increases net income. 4 Low component cost through procurement from Asian countries where labor is cheaper. 5 Customized systems allowing greater freedom to customers 6 Key CRM initiatives to engage high value customers like Premium page and Platinum council. 7 Next day on-site service guarantee 8 Low prices 9 Less number of partners 10 Robust IT system allowing Dell to be proactive and responsive. 11 Data mining to segment customers and anticipate their demands and identify opportunities for cross selling. 12 Single point accountability by removing channels 13 Supply chain and synchronization with suppliers so that they there is no lag in passing of information. 14 Suppliers’ units located near to Dell increasing co-ordination and ensuring quick response. 15 A culture of frugality 16 Pure assemblage with no manufacturing
  • 20.
    SN 1 2 3 4 5 6 Key Success Factorspertaining to Hybrid Model of Dell (post 2007) Large retailers who can use their scale and scope to reach out to customers Standardized products that allow economies of scale bringing down cost Forecasting demand Low cost higher volumes Stock information from retails that would allow for pre-emptive or remedial action allowing for better inventory management Supply chain and synchronization with suppliers so that they there is no lag in passing of information. 7 Suppliers’ units located near to Dell increasing co-ordination and ensuring quick response. 8 A culture of frugality 9 Pure assemblage with no manufacturing 10 Next day on-site service guarantee 11 Low prices The key reasons for these changes: 1. Dell’s major customer base comprised corporate and SME’s (85% of revenue). Their demand for PC was on the wane and Dell had to go for luring individual consumers and for that having a good reach was of paramount importance. The corporate customers highly valued customized products and with their procurement on the decline, Dell was severely affected. 2. Price sensitive consumers in the developing markets necessitated standardized low cost products employing of economies of scale. 3. Low penetration levels of PC in third world countries required use of channel partners with extensive outreach. 4. Change in perception of customers in developed markets who did not see substantial benefit in having customized computers. This was due to competitors’ high speed to market, which enabled them to launch new technology models conveniently and with speed. Hence, there was commoditization and customers perceived getting comparable products from a nearby store much more convenient than waiting for it to be assembled and delivered by Dell.
  • 21.
    THE INDUSTRY KEYSUCCESS FACTORS (1994-2006) SN Key Success Factors Reasons 1 Product features With the customers becoming more knowledgeable, there was a demand for high feature PCs 2 Market share For any PC company, it was absolutely important to have substantial volumes 3 Established brand name Customer’s purchase decision was driven by brand name association 4 Financial position Apart from volumes, profitability was also the deciding factor for a company to be successful in the industry 5 Price Competitiveness With the growth of transactional customers, the sensitivity that they brought along with them also increased. 6 Channel effectiveness An effective channel of selling ensures sales volume and customer convenience. 7 Low distribution costs To maintain high profitability, ensuring low distribution costs was necessary 8 Shorter delivery time For customers ordering online, shorter delivery time was absolutely necessary 9 Breadth of products and services Customers demanded a larger assortment of products 10 CRM Key CRM initiatives to engage high value customers 11 Global distribution network There were huge opportunities of growth in markets outside US like Asia 12 Relationship with retailers Very necessary to cater to the growing transactional consumer segment 13 Relationship with suppliers Information sharing with suppliers makes processes efficient and helps in cutting costs. 14 Support and services Helped in building customer loyalty
  • 22.
    The Industry (2007-2013) Reasonsfor changes in the Industry key success factors: SN Critical Success Factors 1 Innovation With the consumer becoming more tech savvy, introducing both component and system innovation helps companies to capture market share 2 Product Features Most of the features offered by PC manufacturers are highly commoditized and thus, 3 Market share For any PC company, it was absolutely important to capture substantial volumes 4 Established brand name Customer’s purchase decision was driven by brand name association 5 Financial position Apart from volumes, profitability was also the deciding factor for a company to be successful in the industry 6 Price Competitiveness With the growth of transactional customers, the sensitivity that they brought along with them also increased. 7 High Mobility/smart devices Presence in high mobility PC segment like portable PCs was crucial in maintaining 8 Low distribution costs To maintain high profitability, ensuring low distribution costs was 9 Shorter delivery time For customers ordering online, shorter delivery time was absolutely necessary 10 Customer Loyalty With more and more people becoming brand conscious, there was more value of profits as there was a huge growth in this segment customer loyalty as they became assets for the company(early adopters) 11 CRM Key CRM initiatives to engage high value customers 12 Global distribution network There were huge opportunities of growth in markets outside US like Asia 13 Relationship with retailers Very necessary to cater to the growing transactional consumer segment
  • 23.
    1. Emergence ofa disruptive technology. Touch screen devices with high processing power which provided all benefits of laptops and usually fit into one’s pockets. 2. Consumer need for staying connected via social networking sites, meant greater proliferation and acceptance for these devices. 3. Majority of companies were thinking of moving to IT service and consulting scape as it provided greater returns and was a growing pie instead of shrinking like computer manufacturing. 4. Following Kano model, what is desirable today was a basic need tomorrow. This caused immense pressure to keep making incremental changes while the margins kept going down. 5. Fast pace of technology change, didn’t allow for high pricing and also reduced the time for which a product might enjoy premium status allowing companies to charge a premium on them. 6. Presence in multiple channels ensured visibility and included products in the consideration set of consumers when considering a purchase. 7. Volume and market share were the most important factors for remaining profitable.
  • 24.
    Key Processes andResources Customer Segmentation In order to know the customer value proposition offered by dell, we need to understand the types of customers dell catered to: Large Customers were called Relationship Customers while the small customers were the transactional ones. For 1994-06 Dell, which catered predominantly to the commercial consumer markets (B2B) enjoyed market dominance with it’s direct business model. It’s key value propositions were customizability and fast delivery. Customizability: With the market getting more educated, customers wanted a product that was catered to their specific needs. This meant inclusion of features they wanted and exclusion of those that did not benefit their needs/business. Fast Delivery: With the direct sales model, customers can get their ordered PC/s quicker. This is due to Cell Manufacturing with Groups(75% reduction in assembly time and 100% increase in productivity) Lower Prices: With the absence of the middleman (retailer) the costs of distribution reduced drastically thereby reflecting in lower costs and resultant lower prices. Besides, the increased efficiency also helped in keeping costs down.
  • 25.
    After Sales Service:Premier Pages for corporate accounts, On-site Service, On-site Support Customer Forums, Online order Inquiries. These features offered customers best in class service. Key Processes:  Direct Sales  Cell Manufacturing  Suppliers part of dell design team  Just in Time manufacturing  Simultaneous shipping of Monitors and PCs  Dedicated sales persons for Large accounts  On-site service and support  Information sharing with suppliers Key Resources:  www.dell.com  Customer Relationship Management  Limited Suppliers  Brand Name(Legacy) Profit Formula:       Customization Direct selling Low selling cost due to direct selling Lower prices On site next day support. Effective and optimized operations
  • 26.
    Customer Value Proposition: Lowpriced customized Personal Computers with guaranteed next day on site service in case of any issues sold directly through www.dell.com. Customer Value Proposition Low priced customized Personal Computers with guaranteed next day on site service in case of any issues sold directly through www.dell.com Key Processes:          Direct Sales (+) Cell Manufacturing (+) Suppliers part of dell design team (+) Just in Time manufacturing (+) Simultaneous shipping of Monitors and PCs (+) Dedicated sales persons for Large accounts (+) On-site service and support (+) Information sharing with suppliers Key Resources:     www.dell.co m Customer Relationship Management (+) Limited Suppliers (+) Brand Name(Legacy) (+) Profit Formula       Direct selling (+) Customization (+) Low selling cost due to direct selling (+) Lower prices (+) On site next day support. (+) Effective and optimized operations (+)
  • 27.
    For 2007-13 With decreasingsales from corporate accounts and increasing consumer spending, Dell decided to follow a hybrid model instead of the Direct model. Dell partnered with retailers all over the world and in some instances even operated company run stores and franchises. This involved producing standardized models that could be mass manufactured and making them available extensively. Key Processes for Retail:  Mass manufacturing  Forecasting and demand assessment  Operational effectiveness  Inventory management  Relationship with retailers  Advertizing and Marketing  Trade and Consumer promotions Key Resources for Retail:     Brand name Large number of retail outlets on a global scale Strong financial position to support marketing and communications Support and Services Profit Formula:     Large outreach and availability facilitating volume sales Greater visibility in consumer market Standardized products Operational effectiveness
  • 28.
    Customer Value Proposition Lowpriced PCs easily and widely available with good service and support. Customer Value Proposition Low priced range of PCs easily and widely available with good service and support. Key Processes:  Key Resources:  manufacturing  Mass  Forecasting and demand assessment   Operational effectiveness  Inventory management  Relationship with retailers  Advertizing and Marketing  Trade and Consumer promotions   Brand name Large number of retail outlets on a global scale Strong financial position to support marketing and communicatio ns Support and Services Profit Formula     Large outreach and availability facilitating volume sales Greater visibility in consumer market Standardized products Operational effectiveness
  • 29.
    Why the changes? Withdecreasing revenue from corporate and SME, Dell had to look at consumer markets which had grown 10% points from 28% in 1994to 38% in 2004. However, Dell’s direct selling methodology was not meant for supporting it in consumer markets. Herein the PC market was truly commoditized as most of the competitors had long line of products offering a range of features to cater to different customer requirements. The only differentiator was price. It was a volume game and larger volume sales, resulted in larger market share leading to larger profits. Prior to 2007, Dell’s profit formula had been low prices by selling direct and building to order which substantially reduced its component as well as finished goods inventory. Its customer value proposition had been based on customized product, low prices and support services. It had no indirect channels to proliferate its products. Post 2007, when Dell entered the indirect channels, its profit formula changed to creating greater availability and reach. Instead of building to order (a tactic which had enabled Dell to bring down costs) Dell would now have to build a range of standardized products catering to consumer demand and this would reduce its operational effectiveness, closing the gap between competitors and Dell. With the change in business model, customer value proposition changed to focus on availability, service, product range and price.
  • 30.
    Competitive Profile Matrix Followinggives details of a comparative study of the strengths and weaknesses of the top 3 players in the PC industry for years 2005 and 2012 based on key success factors for the industry: Rank 1 denotes best performer while Rank 3 denotes the worst among the top 3. Weightage has been assigned to each key success factor and the score against each factor is the product of the rank and weightage for each factor. The company with the lowest score is best performing company of the three considered, while one with the highest is the worst of the three. 2005 SN Critical Success Factors 1 Market share 2 Support and Services 3 Established brand name 4 Financial position 5 Price Competitiveness 6 Channel Effectiveness 7 Low distribution costs 8 Shorter delivery time 9 Breadth of products and services 10 CRM 11 Global distribution network 12 Relationship with retailers 13 Relationship with suppliers Score Dell HP Lenovo Weight age Ranking Score Ranking Score Ranking Score 0.02 1 0.02 2 0.04 3 0.06 0.08 1 0.08 3 0.24 2 0.16 0.01 1 0.01 2 0.02 3 0.03 0.01 1 0.01 3 0.03 2 0.02 0.12 1 0.12 3 0.36 2 0.24 0.1 1 0.1 2 0.2 3 0.3 0.15 1 0.15 3 0.45 2 0.3 0.15 1 0.15 3 0.45 2 0.3 0.1 3 0.3 1 0.1 2 0.2 0.06 1 0.06 2 0.12 3 0.18 0.08 3 0.24 1 0.08 2 0.16 0.06 3 0.18 1 0.06 2 0.12 0.06 1 0.06 2 0.12 3 0.18 1 1.48 2.27 2.25 Hence, DELL was the best performing company in the year 2005 amongst the top 3.
  • 31.
    2012 SN 1 3 4 5 6 7 8 9 10 11 12 13 Critical Success Factors Innovation/Productfeatures Market share Established brand name Financial position Price Competitiveness High Mobility/smart devices Low distribution costs Shorter delivery time Customer Loyalty CRM Global distribution network Relationship with retailers Score Rating 0.1 0.08 0.03 0.01 0.05 0.15 0.13 0.15 0.1 0.06 0.08 0.06 1 Dell HP Apple Ranking Score Ranking Score Ranking Score 3 0.3 2 0.2 1 0.1 2 0.16 1 0.08 3 0.24 3 0.09 2 0.06 1 0.03 3 0.03 2 0.02 1 0.01 1 0.05 2 0.1 3 0.15 3 0.45 2 0.3 1 0.15 1 0.13 2 0.26 3 0.39 1 0.15 2 0.3 3 0.45 3 0.3 2 0.2 1 0.1 3 0.18 2 0.12 1 0.06 2 0.16 1 0.08 3 0.24 3 0.18 2 0.12 1 0.06 2.18 1.84 1.98 In the year 2012, amongst the top three performers, DELL was the worst performing.
  • 32.
    DELL’s Initial ValueLoop (Pre 2007) Large number of buyers Higher Profits Updated Technology based better products Large number of Options Pay and Get only what you want Low Price Bulk Order By Enterprise Next Day online Support Customized Products Direct Sales to Customers ‘customary orders’ Customized Support and services Fresh components Built to order in Own factories Lower Inventories Large Volumes Economies of Scale Favorable Term with suppliers Low Cost Choices Consequences This value loop of DELL worked well during the 1990s and early 2000s. This was the direct selling model of DELL that set it apart from the other PC manufacturers and made Michael DELL famously say when asked, “What he will do if Apple was given to him? – He replied, “I would close Apple down”. With Steve Jobs out Apple’s innovation was also out of sync with times. With HP-Compaq merger the economies of scale and channel integration gave HPQ a wider market access and they displaced DELL from the NO.1 spot in 2001. But, DELL bounced back and enjoyed No.1 PC player till 2005.
  • 33.
    DELL’s Value Loop(Post 2007) Higher Profits Large number of buyers Wider Reach Retail Selling Comparable/ Low Price Better products Large number of Options Customized Products Standard Products Next Day onsite Support Direct Sales to Customers ‘customary orders’ Updated Tech Components Fresh Stock Built to order in Own factories Pre Build for Retail in own factories Bulk Order By Enterprise Customized Support and services High Volume Favorable Term with suppliers Economies of Scale Low/Medium Cost Choices Consequences As seen from the new value loop, the retail channel had been added in the business model of Dell. As the key success factors in the industry during that time (around 2007) was centered on low distribution cost, faster delivery cycles and relationship with retailers DELL thought that by adding Retail to its portfolio, it will be able to challenge HP’s wide distribution after HP-Q merger. As DELL expanded it came to emerging markets where the concept of only direct selling didn’t give access to a vast hinterland in these countries, its growth was stunted. The new kid in the block was Lenovo, with its cheap manufacturing base and great retail collaboration it did wonders in the emerging markets (esp. China- the largest PC market in Asia Pacific). Also Apple i-pod had been released and a shift towards innovation was happening. I-Pad (Apple’s tablet) had not been released yet so DELL didn’t see Apple as a rival. Its focus was more on increasing market reach and for this it added retail selling , a kind of anti-thesis to its Direct Selling model based on built to order (just in time approach).
  • 34.
    Has DELL’s BusinessModel change sustained/improved performance? AN ANALYSIS OVER (2008-13) Higher Profits Large number of buyers Wider Reach Large number of Options Customized Products Comparable/ Low Price Standard Products Next Day onsite Support Direct Sales to Customers ‘customary orders’ Updated Tech Components Fresh Components Built to order in Own factories Pre Build for Retail in own factories Bulk Order By Enterprise Customized Support and services High Volume Favorable Term with suppliers Economies of Scale Low/Medium Cost As seen from the external industry analysis key success factors from 20010 (Launch of I-Pad by Apple on April 3rd2010) onwards for the consumer computing industry has changed dramatically. Now, the innovation, customer loyalty, relationship with retailers to cater to vast emerging hinterland has emerged as the new key critical success factors in the industry. The earlier “Better Products” meaning has changed. DELL’s 2007 business model change in a way only gave it wider market access but at the cost of increase in operations cost. This cost increase has cost it dearly when Lenovo emerged as the ultimate low cost player with IBM Thinkpad’s technology and cheap manufacturing base. Its retail network based channel distribution is also far better than DELL’s. Thus it has defeated DELL in emerging markets where cost plays a major decisive role. HP’s scale has kept its PC division alive and its 2002 decision to focus into services has given it some leeway in terms of financial performance. DELL is trying to bring change to its business model to diversify into services and data centers, but these steps started late and as of 2012 its major revenue is still from PCs sale and no major business model change since 2007 has occurred.
  • 35.
    THE APPLE’s DISRUPTIONof DELL With the advent of tablets the PC industry has been hit. The old Window and Intel based updated PCs is not a buzz word in the market. Today the PC industry is shrinking and consumers are not going for product replacements with Laptops like before (with higher better Intel/Windows cycle – which earlier used to be the definition of better products in the market), instead opting for other high mobility devices. The PC industry of erstwhile has been superseded by the Consumer computing industry of which PCs are just a part. DELL thus has been hit hard by this change and Apple with its innovation centric model has fared much better. A comparison of DELL’s model (on previous page) with Apple’s superior business model in this innovation driven era is shown below. Large number of buyers Higher Profits Path Breaking Innovative Products Network Effects Apple Propriety software Higher Prices High investment In innovation/R&D Outsourcing Product Manufacturing Large Volume Software Locked i-Phones/pads Higher Developer margin Economies of Scale Large no. of Quality apps Developer ecosystem Medium/Low Cost Thus the DELL’s business model has been severely disrupted as of 2013 (hit by Lenovo, HP and Apple mainly). All this can also be seen from the Financial Performance of DELL during the same period (200813) which form the next section
  • 36.
    DELL’s Performance: SustainingCompetitive Advantage 1. RETURN ON EQUITY (Verdict- POOR) From the above graph one can clearly see that the DELL has not performed well on the return on equity part since 2008. After the initial business model modification the ROE increased in 2007-08 period but that was short lived. As the key success factors of the industry changes innovation driven companies like Apple are achieving better return on equity. This can be seen from the chart below where one can see that the ROE of Apple is on an upward trajectory and has overtaken DELL in 2012. Thus compared to its peers DELL’s business model is weakened and the 2007 modification has not done much to strengthen its business cycle. Moreover ROE increase if companies buy-back shares. Dell has been reducing its shareholding over this period so actual ROE performance is still worse than the trend shown.
  • 37.
    2. DU-PONT ANALYSIS(Verdict- ROE POOR DUE TO POOR ASSET TURNOVER) Du-Pont Analysis  Operating efficiency: Profit Margin (NI/S)  Asset efficiency: Asset turnover (S/A)  Financial leverage: Equity multiplier (A/E) Du-Pont analysis is a crucial measure to determine the reasons behind the change in the ROE. Du-Pont analysis of DELL has been given in the diagram above that highlights the reason for the poor ROE performance of the DELL Inc.  From this one can see that the ROE increased during the 2007-08 period due to increased Debt and not on increased performance by DELL. Dell has reduced its debt since 2008 but off late 2011-12 it has been stable.  Asset turnover on the other hand has decreased since 2009, and is trending downwards. This Asset turnover ratio is not very good DELL (which is mainly into sales of PCs and devices) and manufacturing company looks more like a services company.  The drop means that sales have gone down or the newly acquired assets (Dell’s over 5 year) of DELL are not producing enough returns.  The operating efficiency has shown no improvement. Thus overall, on account of diminishing Asset turnover the ROE has gone down. This signifies that the current business model is not faring well in the market space.
  • 38.
    3. INVENTORY TURNOVER(Verdict- POOR) Inventory turnover measure how quickly you have been able to turn inventory into sales. For a Build to order, Direct Sales (with retail since 2007) model like DELL, with low inventory buildup its inventory turnover should be quite high. But the graph shows that the inventory turnover has fallen during the period 2007-12. Also one can see from the diagram that during the period 2007-12 the inventories of DELL is increasing has fared poorer than the other Consumer computing makers.
  • 39.
    4. OTHER FINANCIALRATIOS (Verdict- POOR) Current ratio: 1.19. As a rule of thumb it should be higher than 1.5 for companies relying on operational efficiency. This tells that Dell doesn’t have a lot of buffer against short term financing pressures, and may be vulnerable in a credit crunch. Current ratio 2.00 Current ratio 0.00 2010 2011 2012 2013 Quick ratio: or the “acid test” is 1.13 at present. Generally should be higher than 0.75. So Dell passes the acid test. Quick ratio 2.00 Quick ratio 0.00 2010 2011 2012 2013 Current liabilities (Debts maturing within one year). DELL has sufficient cash of around $12.5 B but the current liabilities have increased. This may be a sign that re-financing will be needed in coming years. Total Current Liabilities 25000 20000 15000 10000 5000 0 Total Current Liabilities 2010 2011 2012 2013
  • 40.
    Receivables Turnover ratio:point to issues with making sales and collecting the cash. A low ratio of 5.8 in 2013, points to the re-assessment of Dell’s credit policy which is not earning interest for them. Receivables Turnover Ratio 6.50 6.00 5.50 Receivables Turnover Ratio 2010 2011 2012 2013 Asset Turnover Ratio: reflects the use of assets by Dell to generate sales. With increasing assets Dell is not able to generate much profits, having a decline Asset turnover ratio which now stands at 1.2 Asset turnbover ratio 2.00 0.00 2010 2011 2012 2013 Asset turnbover ratio Operating Profit Margin: With decreasing profit margin from 0.0681 in 2012 to 0.0498 in 2013) shows poor performance of Dell. It is not able generate profits on per dollar sales which is due to its increasing expenses over a period of time. Operating Profit margin 0.0800 0.0600 0.0400 Operating Profit margin 0.0200 0.0000 2009 2010 2011 2012 2013
  • 41.
    5. DELL: SHAREPRICE PERFORMANCE (Verdict- POOR) Finally all of this is generally reflected in the share price performance of the company. As expected, DELL’s stock has not fared well during the 2007-2012 period. From the charts one can see the comparative performance of DELL. During the same period the share price of Lenovo has seen a phenomenal increase in its share prices. Apple with its innovative devices has been dominating the consumer computing landscape. DELL has completely missed this ride. APPLE Price Chart LENOVO Price Chart
  • 42.
    The Verdict: Dellhas failed to maintain its competitive advantage With the move towards creating standardized products that would be sold in retail outlets Dell has lost its competitive advantage of supply chain and value chain efficiency. Dell has lost its distinctiveness and comes across as a clone of HP. Disruption of it’s original direct selling model, weakened the reinforcing structures like inventory management, cheaper procurement of electronic components and customer relationship. The new model does not allow for as efficient management of inventory nor does it allow for cheaper procurement and customer relationship building. Price wars are common and retailer margin eats into Dell’s margins. When it comes to services, Dell again is not faring well. IBM, whom Dell seems to be following has created a large innovation driven ecosystem based on sound partnerships. How Dell’s foray into the service sector will pan out is yet to be seen, but one thing which is certain is that Dell has lost its unique identity.
  • 43.
    DELL: Emerging MarketsPerformance (E.g. India & China) DELL INDIA: In 2001, the year it became the largest PC vendor in the United States, DELL came to India. Its initial response was to utilize India’s low cost factor conditions and sell Enterprise computing to big firms and govt. agencies. DELL opened its first Customer contact Center in Bangalore. Later it also established a KPO, tech support, financial analytics and procurement service center for its global customers (B’lore, Hyderabad, Chandigarh and Gurgaon). By 2005 India had become DELL’s largest base outside US. In 2001, the PC market in India was at its nascent stage (PC penetration in India was 5.5M as compared to China’s 20M). The PC Industry leader in India was Hewlett Packard (after merger with Compaq). Both Hewlett Packard and Lenovo had manufacturing factories in India. Their products were available off the shelf through a vast retail network. This retail model led to huge pilling up of inventories so discounts were common in the PC market. DELL had no manufacturing facility and online order took one month of delivery time from factory in Penang, Malaysia; so sales were limited. This market scenario persisted till 2007 and DELL’s sales in 2007 were just 79,244 Laptops vs. 1 Million Laptops of Hewlett Packard’s and 0.6M of Lenovo’s. In Commercial PC shipments HCL led the market in India in 2007. DELL’s INDIA STRATEGY: 2007 In 2007 with Michael Dell at the helm, DELL changed its business model to include retail channels. DELL devised a unique strategy attuned to the local Indian conditions. It took a set of steps to ensure its success in the Indian PC market.  Manufacturing Base in India: DELL opened its manufacturing base in India in 2007 at Chennai. It developed the suppliers’ ecosystem (at SEZ in Chennai) and applied Just in Time concept like the seven other facilities across the globe. Manufacturing locally reduced delivery time to 50% and improved margins. It also cut wait time to a maximum of eight days.  The Direct & Retail Strategy: In India internet penetration was low; e-commerce was not prolific, credit cards were not popular and big retail chains were only opening up. So a field presence was important for its success. In 2008, Dell established 38 exclusive stores across India where customer requirements of getting “touch and feel” of the products before final purchase
  • 44.
    decision could bemet. With a strong field agent team it delivered orders to customer’s door. It also started onsite customer service.  Focus on SBMs: On top of this, Dell partnered with 600 systems integrators in India who could take orders on its behalf. These factors expanded reach of DELL to India’s Tier-II and Tier-III cities. To encourage Dell among SMBs it introduced Dell 360 wherein they could educate themselves about advantages of adding IT to their businesses. It also partnered with retailers such as the Tata’s Croma and Future Group's e-Zone for shop-in-a-shop counter (DELL trained staff and DELL’s invoice) for its products. As a result as of these steps, DELL became the market leader in India in 2011. The new business model modification of adding retail channels reaped initial success. But this position remained for a short time and by 2013 things had deteriorated for DELL. As shown in the previous section’s analysis, in a fast changing consumer computing industry with changing KSFs, the DELL’s overall model had weakened. This also impacted its market share in India where the Smartphone penetration was increasing by the day. Thus as of 2013, DELL is a distant 4th in the Indian Market trailing Hewlett Packard by a huge margin. % Q2 PC Vendor HP 2013 shipments 1,204,340 % Market Q2 2012 share shipments Market Growth/Loss share Q2’13/Q2’12 25.40% 404,970 10.90% 197.40% Lenovo 386,870 8.20% 362,670 9.70% 6.70% Acer 378,030 8.00% 402,770 10.80% -6.10% Dell 345,210 7.30% 406,690 10.90% -15.10% Apple (MAC) 179,680 3.80% 153,790 4.10% 16.80% 53.50% 12.40% 100.00% 27.20% Others Total 2,238,280 4,732,410 Source: IDC Quarter 2, 2013 Data 47.30% 100.00% 1,990,900 3,721,790
  • 45.
    DELL CHINA: DELL firstinteracted with china by exporting PCs in 1995. By establishing company owned manufacturing in China in 1998 DELL brought its focus to china. Its market share was just 1% in 1998. In the start it targeted low end PCs and state enterprises. Seeing high competition in low end PCs from local vendors, DELL changed its focus to high end products like servers and storage systems (supplying to corporations). DELL’s build to order and direct sales model worked reasonably well for large enterprises in China taking its market share to 7.40% by 2004. The PC market in China grew rapidly at about 15% from 2002 to 2006 when the world PC market was reaching saturation. As per IDC report in 2006, PC shipped to China's was 21.9M (a 15% Year on Year increase). China had become the No.1 PC market in the Asia Pacific region. But, the PC market saw intense competition from local players and low price emerged an important determining factor in PC sales and for gaining market share. Lenovo with its low cost, wide distribution network (4200 outlets) and better products from the IBM Think-pad stable ruled the roost. DELL’s CHINA STRATEGY: 2007 With only Direct sales and little focus on low end PCs, Dell was late to the low-cost laptop party in China (growing Low-end consumers’ esp. in vast Tier-II and III cities) and struggled to gain market share in China till 2006. With the enterprise computer business stagnating, future growth was predicted to come from these vast Chinese hinterlands. DELL had to react to make a mark in this PC segment.  Retail foray along with direct sales: As part of its 2007 strategy, DELL embraced retail selling in China also. It tied up with Gome electronics chain to sell DELL PCs via its strong Retail network across China. It now understood that consumers in emerging markets (Middle East, parts of Europe and Asia Pacific-excluding Japan) valued relationships with retailers as reliability and “touch and feel” was important.  By 2009, 70% of DELL’s PC sales happened through I-T malls and retail stores (to contrast- the number was <30% in USA). Dell's unit shipments increased 28% in China from 2008. DELL’s unit shipments to BRICs (a market that grew despite the global slowdown) saw an overall increase of 34%. As a consequence of this business model change, Dell's worldwide revenue hit $61 billion in 2008, and its profit reached $3.6 billion.
  • 46.
    DELL in 2013:New Business Model on the anvil From the analysis one can see that DELL’s initial business model of direct sales and built to order based on operational efficiency and low investment in R&D has been disrupted. Even its crucial change in Business Model to add Retail channels (since 2007) to its portfolio for increasing PC sales has not borne the desired results as Dell continues to lag behind HP in market share. DELL has had multiple quarters of dwindling profits and lackluster tablet sales since 2008. A diversification effort to increase its presence in services and mobility has not been very effective. As seen from the chart below even its Services contribution has not increased over the 2009-12 period. All these have failed to stop its market share from declining and have triggered an urgent need to transform its business model. This shows the business model change at DELL is yet to bore fruit and more concentrated effort is needed. DELL (Revenue Breakup in Million USDs) Source: http://mobileopportunity.blogspot.in/2013/04/the-dell-buyout-storm-warning-for-tech.html DELL GOES PRIVATE TO REINVENT BUSINESS MODEL (AWAY FROM PUBLIC GLARE) As of November, 2013 DELL has been taken private (Leveraged Buy Out led by Michael Dell has been completed on 28th October, 2013 and DELL has been de-listed from the stock exchange). The owners are Michael Dell and Silver Lake Partners (investment firm). The deal has been valued at $24.9 Billion. Dell stockholders are set to receive $13.75 (cash) per share of Dell common stock in their possession. An additional one time special cash dividend of $0.13 per share is also agreed upon. Michael Dell wants the company to be known for innovation driven and customer service. With new industry drivers, DELL wants to focus on emerging markets, one stop solutions provider to enterprise; R&D based tablets and other high mobility devices and virtual computing space apart from its PC business.
  • 47.
    STEPS TOWARDS TRANSFORMATION (Apartfrom going private) DELL GOING FOR ACQUSITIONS DELL can’t become a services company overnight and that DELL. For transformation into a company i.e. able to serve customers in different industries with expertise of an end to end provider takes time. By acquisitions some of the expertise can be gained at a faster pace. Even before going Private DELL has been acquiring diverse companies to expand its capabilities like:  Storage: EqualLogic, Compellent  Services: Perot Systems  Networking: Force10 and  Security: SonicWALL, SecureWorks. In recent times DELL has spent $12bn on acquisitions mainly from the public money. With around $9.5B in cash, the future acquisitions it makes can very well determine the direction DELL takes for growth/survival. ORGANISATION RESTRUCTURING Dell has divided its global business into four groups. The rationale behind the formation of groups is to offer complete solution to the customers. By aligning its competencies according to the client needs, DELL plans to be a major player in the IT services domain. The groups are as follows:  Large enterprise group  Public group  Small and medium-sized business (SMB) group and  Consumer group. The new DELL also plans to increase its workforce and hire people in the domains like: R&D, consulting, and sales.
  • 48.
    Post 2013: Howthe new Dell will look like? As per Michael Dell, DELL wants to completely reform its business model away from the public speculation and scrutiny. Moving DELL away from a PC and server company to a provider of IT solutions with software and services capability is the transformation to happen inside DELL. This way it wants to offer end-to-end solutions to its customers. At a solutions summit in China in September 2013, Michael Dell told that DELL Inc. might increase presence into products and services for corporate clients. The new business model is looking at a whole range of tasks to focus at:  New data centers (This market is growing)  Still a major player the PC and PC peripherals  Services (Especially to private enterprises and public institutions throughout the world to transform their businesses and re-stimulate local economies).  Infrastructure solutions, software, cloud solutions,  Application development and modernization  Consulting and managed security services. The shift from public to private would allow Dell to be free of market whims and affect on stock prices would cease to be the drive behind decisions and policies. Dell needs to look inside to recognize and leverage its strengths. Re-inventing a business model is never easy and will require constant pruning and oversight before it pays off. Dell’s is classic case of the fall of the giants. It showcases the struggle a company has to go through in response to threats and changes in external environment. A decreasing revenue from commercial clients and the threat from mobility/smart devices, forced Dell to re-invent its business model. Dell had to re-organize itself, sacrificing some of its cherished strengths and capabilities to rise to a changing PC market. It shows how a company should have its risks spread and ever be vigilant to changing market trends.
  • 49.
    Appendix Financial Data DELL IncomeStatement Fiscal year is February-January. USD millions 2009 2010 2011 2012 2013 61100 53060 61600 62260 56980 50810 44030 50610 48750 45200 50040 769 666 43170 852 647 49640 970 620 47810 936 545 44060 1140 531 103 205 350 391 613 SG&A Expense 10290 2009 6820 9030 2010 6030 10990 2011 7250 13510 2012 8510 11780 2013 8360 Research & Development 663 617 653 856 1070 Other SG&A Other Operating Expense Unusual Expense EBIT after Unusual Expense Non Operating Income/Expense Non-Operating Interest Income Equity in Affiliates (Pretax) Interest Expense Gross Interest Expense Interest Capitalized Income Before Tax Income Tax Income Tax - Current Domestic Income Tax - Current Foreign 6150 0 290 -290 53 180 0 93 93 0 3320 846 465 295 5410 0 835 -835 -45 57 0 160 160 0 2020 591 527 116 6590 0 248 -248 10 47 0 199 199 0 3350 715 663 97 7660 0 566 -566 7 81 0 279 279 0 4240 748 456 273 7290 0 404 -404 -1 100 0 270 270 0 2840 469 706 191 Income Tax - Deferred Domestic 86 -12 -86 50 -320 Income Tax - Deferred Foreign Income Tax Credits Equity in Affiliates Other After Tax Income (Expense) Consolidated Net Income Minority Interest Expense Net Income 0 0 0 0 2400 0 2480 -40 0 0 0 1430 0 1430 41 0 0 0 2640 0 2640 -31 0 0 0 3490 0 3490 -108 0 0 0 2370 0 2370 Sales/Revenue Cost of Goods Sold (COGS) incl. D&A COGS excluding D&A Depreciation & Amortization Expense Depreciation Amortization of Intangibles Gross Income
  • 50.
    Extraordinaries & Discontinued Operations 0 0 0 0 0 ExtraItems & Gain/Loss Sale Of Assets 0 0 0 0 0 Cumulative Effect - Accounting Chg Discontinued Operations Net Income After Extraordinaries Preferred Dividends Net Income Available to Common EPS (Basic) Basic Shares Outstanding EPS (Diluted) Diluted Shares Outstanding EBITDA 0 0 2480 0 2480 1.25 1980 1.25 1990 4240 0 0 1430 0 1430 0.73 1950 0.73 1960 3860 0 0 2640 0 2640 1.36 1940 1.35 1960 4710 0 0 3490 0 3490 1.9 1840 1.88 1850 5930 0 0 2370 0 2370 1.36 1750 1.35 1760 4560 DELL Financial Ratios Ratios Earnings/Share Profit Margin, % Return on Equity, % Return on Assets, % Price/Sales Price/Earnings Price/Book Debt/Equity Interest Coverage Book Value, $ Dividend Payout, % Jul-13 2013 2012 2011 2010 2009 2008 1.25 1.72 2.13 1.59 0.99 1.38 1.38 2.36 4.17 5.63 4.28 2.71 4.06 4.82 20.53 22.17 39.16 33.93 25.4 58.02 76.97 4.74 4.99 7.84 6.83 4.26 9.35 10.69 0.41 0.43 0.43 0.42 0.46 0.55 0 11.06 7.24 7 8.4 12.63 12.56 0 2.25 0.38 0 6.14 41.68 2.02 0.49 0 6.16 11.72 3 0.72 0 4.96 0 3.32 0.66 0 4.02 0 4.34 0.61 0 2.88 0 7.89 0.44 0 2.2 0 0 0.09 0 1.71 0
  • 51.
    Balance Sheet In Millionsof USD (Assets) Cash & Equivalents Short Term Investments 2013 12569 208 2012 13852 966 2011 13913 452 2010 10635 373 Cash and Short Term Investments 12777 14818 14365 11008 Accounts Receivable - Trade, Net Receivables - Other Total Receivables, Net Total Inventory Prepaid Expenses Other Current Assets, Total Total Current Assets Property/Plant/Equipment, Total - Gross Accumulated Depreciation, Total Goodwill, Net Intangibles, Net Long Term Investments Other Long Term Assets, Total Total Assets 6629 9842 1382 3967 27968 5300 -3174 9304 3374 2565 854 47540 6476 9803 1404 3423 29448 4934 -2810 5838 1857 3404 490 44533 6493 10136 1301 374 2845 29021 4729 -2776 4365 1495 704 262 38599 5837 8543 1051 539 3104 24245 4652 -2471 4074 1694 781 345 33652
  • 52.
    In Millions ofUSD (Liabilities) Accounts Payable Accrued Expenses 2013 11579 1674 2012 11656 2176 2011 11293 3652 2010 11373 3458 Notes Payable/Short Term Debt Current Port. of LT Debt/Capital Leases Other Current liabilities, Total Total Current Liabilities Long Term Debt Capital Lease Obligations Total Long Term Debt Total Debt Deferred Income Tax Minority Interest Other Liabilities, Total Total Liabilities Redeemable Preferred Stock, Total Preferred Stock - Non Redeemable, Net Common Stock, Total Additional Paid-In Capital Retained Earnings (Accumulated Deficit) Treasury Stock - Common Other Equity, Total Total Equity Total Liabilities & Shareholders' Equity 3843 6343 23439 5242 5242 9085 918 21 7240 36860 12554 - 2867 5302 22001 6387 6387 9254 405 0 6823 35616 12187 - 851 3687 19483 5146 5146 5997 0 6204 30833 11797 - 663 3466 18960 3417 3417 4080 5634 28011 11472 - 30330 28236 24744 22110 -32145 -59 10680 47540 -31445 -61 8917 44533 -28704 -71 7766 38599 -27904 -37 5641 33652 Total Common Shares Outstanding 1738 1761 1918 1957
  • 53.
    PC Industry Global PCMarket Share by Units, Percent (1996-2000) Ran k 1996 1 Compaq 2 IBM Packard Bell 3 NEC 4 Apple 5 HP 6 Others 1997 10 Compaq 8. 6 IBM 6 Dell 5. 9 HP Packard Bell NEC 1998 13. 1 Compaq 1999 13. 8 Compaq 8.6 IBM 8.2 Dell 2000 13. Compa 12. 2 q 8 10. 9.8 Dell 8 5.5 Dell 7.9 IBM 7.9 HP 7.6 5.3 HP Packard Bell 5.1 NEC 62. 2 5.8 HP Packard Bell 4.3 NEC 60. 1 6.4 IBM 6.8 5.2 NEC 57. 5 4.3 57. 7 Global PC Market Share by Units, Percent (2001-2005) Rank 2001 2002 2003 2004 1 Dell 13 HPQ 16.2 Dell 15 Dell 16.4 2 Compaq 11 Dell 15.2 HP 14.3 HP 14.6 3 HP 7.2 IBM 6 IBM 5.1 IBM 5.5 4 IBM 6.4 NEC 3.4 Fujitsu* 3.8 Fujitsu* 3.8 5 NEC 3.8 Toshiba 3.2 Toshiba 2.9 Acer 3.4 6 Others 58 56 58.9 56.4 Rank 1 2 3 4 5 Others 2006 Dell 16 HP 16 Lenovo 7 Acer 5.8 Toshiba 3.8 52 2005 Dell 16.8 HP 14.5 Lenovo 6.9 Acer 4.6 Fujitsu* 3.8 53.3 Global PC Market Share by Units, Percent (2006-2012) 2007 2008 2009 2010 HP 19.2 HP 18.4 HP 19.3 HP 17.9 Dell 14.3 Dell 14.3 Acer 13 Dell 12.9 Acer 8.9 Acer 11.1 Dell 12.2 Acer 12 Lenovo 7.4 Lenovo 7.2 Lenovo 8.1 Lenovo 9.7 Toshiba 4 Toshiba 4.5 Toshiba 5.1 Toshiba 5.4 47.1 44.5 42.3 42.1 For These years Dell was number 1 in PC shipments 2011 HP 17 Lenovo 13 Dell 12 Acer 11 Asus 5.9 41 HP 16 Lenovo 15 Dell 11 Acer 10 Asus 6.9 41
  • 54.
    References http://infotechlead.com/2013/08/07/hp-leads-indian-pc-market-with-25-share-lenovo-acer-dell-apple-dip-in-q2/ http://www.dnaindia.com/money/report-dell-gets-personal-to-boost-computer-sales-in-india-1158198 http://www.casestudyinc.com/dell-india-strategy http://www.channeltimes.com/story/dell-adopts-multi-channel-marketing-strategy/ http://www.cxotoday.com/story/inside-dells-india-strategy/ http://articles.economictimes.indiatimes.com/2013-09-06/news/41835271_1_michael-dell-dell-services-servicesbusiness http://www.slideshare.net/ulzaman/dell-in-china http://www.ibscdc.org/Case_Studies/Strategy/Business%20Models/BSM0017.htm http://www.businessweek.com/stories/2005-11-06/dell-may-have-to-reboot-in-china http://www.theverge.com/2013/10/29/5042542/dell-officially-goes-private-under-founder-michael-dell-and-silver http://www.computerweekly.com/news/2240205394/Can-Dell-boost-its-enterprise-credibility http://www.computerweekly.com/news/2240205394/Can-Dell-boost-its-enterprise-credibility http://www.computerweekly.com/news/2240205394/Can-Dell-boost-its-enterprise-credibility https://knowledge.wharton.upenn.edu/article/can-dells-turnaround-strategy-keep-hp-at-bay/ http://blogs.hbr.org/2013/08/the-dell-deal-explained-what-a/ http://www.grin.com/en/e-book/124459/analysis-of-dell-s-business-strategy http://www.nytimes.com/2013/01/18/business/how-dell-became-entangled-in-options.html?_r=0 http://www.businessweek.com/stories/2007-02-18/where-dell-went-wrong http://www.slideshare.net/yiyidhe/case3-dell-direct-fianlv2 http://www.academia.edu/3631970/Electronic_Marketing_Strategy_in_Dell_Enterprise_during_1990s2000s_May_2013_ http://www.nytimes.com/2007/04/28/technology/28dell.html?_r=0 http://srl.gatech.edu/Members/ashah/laptop_industry_analysis_aditya_abhinav.pdf http://www.slideshare.net/balabsw/dell-12318141 http://www.in.kpmg.com/pdf/Rethinking_business_model06.pdf http://www.deloitte.com/assets/DcomUnitedStates/Local%20Assets/Documents/us_consulting_threestepstosustainableandscalablechangeprt1_080508. pdf http://ecorner.stanford.edu/authorMaterialInfo.html?mid=1750 http://stuff.mit.edu/afs/athena/course/15/15.823/attach/Dell%20CASE.pdf http://articles.timesofindia.indiatimes.com/2013-10-10/hardware/42899876_1_worldwide-pc-shipments-mikakokitagawa-pc-sales
  • 55.