Isn’t that all you need ?
• Pure JS (no JQuery)
• MVC framework
• Dependency Injection
• There are no Observables objects/Properties
• Encourage to write unit testable code
Basic Concepts
• Model - application data
• View - what the user sees
• Controller - application behavior
• Scope - glue between application data and
behavior
• $ - angular namespace ($$ is private )
• Module - configures the injector
• Injector - assembles the application
Data Binding
Write an interactive app without using custom
JavaScript
Few directives
• Define data in the view itself ng-init
• Initialize the application ng-app
• Two way binding ng-model
Expressions
{{ expression | filter }}
expression - access variables and functions from the
scope
filter - formats the value of an expression for display
to the user
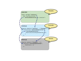
Controllers
• The UI Logic
• Use of ng-controller
Services
• View independent business logic
• Share common logic across controllers
• Lazily instantiated
• Singletons
• Built in services - $http, $compile, $q
References
• https://www.youtube.com/watch?v=i9MHigUZKEM
• https://docs.angularjs.org/guide/concepts
• http://stackoverflow.com/questions/tagged/angula
rjs

Angularjs Basics

Editor's Notes

  • #2 Developed by Misko hevery , in three weeks
  • #3 google trends
  • #4 http://blog.stackoverflow.com/2014/02/2013-stack-overflow-user-survey-results/
  • #10 https://docs.angularjs.org/guide/concepts http://plnkr.co/edit/?p=preview <div ng-app ng-init="qty=1;cost=2"> <b>Invoice:</b> <div> Quantity: <input type="number" ng-model="qty" required > </div> <div> Costs: <input type="number" ng-model="cost" required > </div> <div> <b>Total:</b> {{qty * cost | currency}} </div> </div>
  • #11 https://docs.angularjs.org/guide/filter {{qty * cost | currency}}
  • #13 constructor function that creates the actual controller instance. The purpose of controllers is to expose variables and functionality to expressions and directives. http://plnkr.co/edit/lwlrMd66y8mQjzGZVWd2?p=preview
  • #15 https://docs.angularjs.org/guide/services
  • #16 https://docs.angularjs.org/guide/concepts#controller http://plnkr.co/edit/AZYwKmTv5P14vjNEGz0j?p=preview Angular 2.0- for future browsers Intergration with other libraries – kendo-angular Writing directives