ICT .=rejreka muKhs Facebook iuQyfha m%ldYkhls
ICT .=rejreka muKhs Facebook iuQyfha m%ldYkhls
ICT .=rejreka muKhs Facebook iuQyfha m%ldYkhls
Wiia fm<
Wiia fm<
f;dr;=re yd ikaksfõok ;dlaIKh
f;dr;=re yd ikaksfõok ;dlaIKh
fojk fldgi
fojk fldgi
Wiia fm<
f;dr;=re yd ikaksfõok ;dlaIKh
fojk fldgi
2017 wfmdi Wiia fm< úIh ks¾foaYhg wkql+,j ieliS we;
l¾;D uKav,h
l¾;D uKav,h
l%uf,aLlrKh
l%uf,aLlrKh
tallh 9 -
tallh 9 -
wreK fyar;a
wreK fyar;a
Bsc (BIT -University of Colombo), DICS,DISE,DIM,DiTEC,DIW
Bsc (BIT -University of Colombo), DICS,DISE,DIM,DiTEC,DIW
fjí wvú ixj¾Okh
fjí wvú ixj¾Okh
tallh 10 -
tallh 10 -
iqkd,s ksIs;d m%kdkaÿ
iqkd,s ksIs;d m%kdkaÿ
BIT, Dip in Teaching ICT
BIT, Dip in Teaching ICT
wxck l=udr
wxck l=udr
Dip in Teaching ICT
Dip in Teaching ICT
;Kqc nKavdr
;Kqc nKavdr
BSc.
BSc.
iñ; os,aYdkA
iñ; os,aYdkA
B.Sc(BIT)SP, MIE, DIP IN WEB, YOUTUBER, Government School ICT Teacher
B.Sc(BIT)SP, MIE, DIP IN WEB, YOUTUBER, Government School ICT Teacher
tallh 11 -
tallh 11 - id¾j wka;¾cd,h
id¾j wka;¾cd,h
lsIdka wcka; rdcuka;%S
lsIdka wcka; rdcuka;%S
BCS,CCNA,Dip in ICT, Writer in Wijaya Pariganaka Magazine, Author , Professional ICT Teacher
BCS,CCNA,Dip in ICT, Writer in Wijaya Pariganaka Magazine, Author , Professional ICT Teacher
jHdmdr ;=< f;dr;=re ikaksfõok ;dlaIKh
jHdmdr ;=< f;dr;=re ikaksfõok ;dlaIKh
tallh 12 -
tallh 12 -
iqkd,s ksIs;d m%kdkaÿ
iqkd,s ksIs;d m%kdkaÿ
BIT, Dip in Teaching ICT
BIT, Dip in Teaching ICT
f;dr;=re ikaksfõok ;dlaIKfha
f;dr;=re ikaksfõok ;dlaIKfha
tallh 13 -
tallh 13 -
kj keUqre yd wkd.; osYdks;s
kj keUqre yd wkd.; osYdks;s
ufyaIa fldä;=jlal=
ufyaIa fldä;=jlal=
BTech(ICT) MCTS,MIEEE,Cert in Digital Marke ng(Google),Cert in ICT(AIT-Thailand)
BTech(ICT) MCTS,MIEEE,Cert in Digital Marke ng(Google),Cert in ICT(AIT-Thailand)
Na onal Dip in Teaching (Merit)
Na onal Dip in Teaching (Merit)
l¾;D uKav,h
l%uf,aLlrKh
tallh 9 -
wreK fyar;a
Bsc (BIT -University of Colombo), DICS,DISE,DIM,DiTEC,DIW
fjí wvú ixj¾Okh
tallh 10 -
iqkd,s ksIs;d m%kdkaÿ
BIT, Dip in Teaching ICT
wxck l=udr
Dip in Teaching ICT
;Kqc nKavdr
BSc.
iñ; os,aYdkA
B.Sc(BIT)SP, MIE, DIP IN WEB, YOUTUBER, Government School ICT Teacher
tallh 11 - id¾j wka;¾cd,h
lsIdka wcka; rdcuka;%S
BCS,CCNA,Dip in ICT, Writer in Wijaya Pariganaka Magazine, Author , Professional ICT Teacher
jHdmdr ;=< f;dr;=re ikaksfõok ;dlaIKh
tallh 12 -
iqkd,s ksIs;d m%kdkaÿ
BIT, Dip in Teaching ICT
f;dr;=re ikaksfõok ;dlaIKfha
tallh 13 -
kj keUqre yd wkd.; osYdks;s
ufyaIa fldä;=jlal=
BTech(ICT) MCTS,MIEEE,Cert in Digital Marke ng(Google),Cert in ICT(AIT-Thailand)
Na onal Dip in Teaching (Merit)
fmrjok
fmrjok
Wiia fm< f;dr;=re yd ikaksfõok úIh i|yd mßmQ¾K .%ka:hla
Wiia fm< f;dr;=re yd ikaksfõok úIh i|yd mßmQ¾K .%ka:hla
fkdue;s ùu tu úIh b.kajk .=rejrkag fukau úIh yodrK isiqkag o we;s
fkdue;s ùu tu úIh b.kajk .=rejrkag fukau úIh yodrK isiqkag o we;s
úYd, .eg¨jls' .=re w;afmd;a j, we;s we;eï ÿrdfndaO ;eka fukau
úYd, .eg¨jls' .=re w;afmd;a j, we;s we;eï ÿrdfndaO ;eka fukau
iúia;rd;aulj olajd fkdue;s fldgia fuu .eg¨j ;jÿrg;a ;Sj% lrhs'
iúia;rd;aulj olajd fkdue;s fldgia fuu .eg¨j ;jÿrg;a ;Sj% lrhs'
úIhla ckm%sh lrùu i|yd ta wdY%s; m%ldYk o iq,n úh hq;=h' fuu Wla;
úIhla ckm%sh lrùu i|yd ta wdY%s; m%ldYk o iq,n úh hq;=h' fuu Wla;
lreKq ie,ls,a,g .ksñka fmd;la ieliSu ms<sn| j woyi wm ICT .=rejreka
lreKq ie,ls,a,g .ksñka fmd;la ieliSu ms<sn| j woyi wm ICT .=rejreka
i|yd f*aianqla iuQyfhys úáka úg m, úh' flfia kuq;a fï woyi jßka jr
i|yd f*aianqla iuQyfhys úáka úg m, úh' flfia kuq;a fï woyi jßka jr
u;= fjñka kej; hgm;a fjñka mej;s w;r ta wruqK h:d¾:hla lsÍug .;a
u;= fjñka kej; hgm;a fjñka mej;s w;r ta wruqK h:d¾:hla lsÍug .;a
W;aidyhla f,i fuu .%ka:h ie,lsh yel'
W;aidyhla f,i fuu .%ka:h ie,lsh yel'
fuh lsisÿ wd¾Ól wruqKlskaa f;drj wm úiska .kakd ,o iduQysl
fuh lsisÿ wd¾Ól wruqKlskaa f;drj wm úiska .kakd ,o iduQysl
m%h;akhls' fuu ld¾hh idlaId;a lr .ekSu i|yd iyh jQ wm .=reuy;au
m%h;akhls' fuu ld¾hh idlaId;a lr .ekSu i|yd iyh jQ wm .=reuy;au
uy;aóka g fkdu| ia;=;sh ysñfõ'
uy;aóka g fkdu| ia;=;sh ysñfõ'
uq, oS tall 13 i|yd u fmd; ielish hq;=h hk woyfiys wm isáh;a
uq, oS tall 13 i|yd u fmd; ielish hq;=h hk woyfiys wm isáh;a
wdrïNhla f,i 1 isg 8 olajd jQ tall tla fldg fuys m<uqjk fmd;
wdrïNhla f,i 1 isg 8 olajd jQ tall tla fldg fuys m<uqjk fmd;
ks¾udKh lf<uq' fï tu lD;sfhys fojeks fldgihs' ta ;=<ska b;sß tall 5
ks¾udKh lf<uq' fï tu lD;sfhys fojeks fldgihs' ta ;=<ska b;sß tall 5
iïmQ¾Kfhka wdjrKh lr ;sfí'
iïmQ¾Kfhka wdjrKh lr ;sfí'
fuu .%ka:fhys olajd we;s tla tla tall .=reNjf;l= fyda lsysmfofkl= tla
fuu .%ka:fhys olajd we;s tla tla tall .=reNjf;l= fyda lsysmfofkl= tla
j ,shk ,o tajd neúka ta whf.a l¾;D whs;sh wdrlaId lrk fuka fuu lD;sh
j ,shk ,o tajd neúka ta whf.a l¾;D whs;sh wdrlaId lrk fuka fuu lD;sh
mßYS,kh lrk wm iyDohkaf.ka fukau wdorKsh orejkaf.ka o
mßYS,kh lrk wm iyDohkaf.ka fukau wdorKsh orejkaf.ka o
ldreKslj b,a,ñ'
ldreKslj b,a,ñ'
hï ksYaÑ; ld,mrdihla ;=< l< ks¾udKhla neúka fuys hï wvqmdvqjla
hï ksYaÑ; ld,mrdihla ;=< l< ks¾udKhla neúka fuys hï wvqmdvqjla
fyda tla úh hq;= hula ;sfí kï lreKdlr ixialdrl uKav,h úoHq;a ;emE,
fyda tla úh hq;= hula ;sfí kï lreKdlr ixialdrl uKav,h úoHq;a ;emE,
yryd wu;k fuka b,a,ñ'
yryd wu;k fuka b,a,ñ'
ixialdrl uKav,h
ixialdrl uKav,h
kkmaheshkodit@gmail.com
kkmaheshkodit@gmail.com
fmrjok
Wiia fm< f;dr;=re yd ikaksfõok úIh i|yd mßmQ¾K .%ka:hla
fkdue;s ùu tu úIh b.kajk .=rejrkag fukau úIh yodrK isiqkag o we;s
úYd, .eg¨jls' .=re w;afmd;a j, we;s we;eï ÿrdfndaO ;eka fukau
iúia;rd;aulj olajd fkdue;s fldgia fuu .eg¨j ;jÿrg;a ;Sj% lrhs'
úIhla ckm%sh lrùu i|yd ta wdY%s; m%ldYk o iq,n úh hq;=h' fuu Wla;
lreKq ie,ls,a,g .ksñka fmd;la ieliSu ms<sn| j woyi wm ICT .=rejreka
i|yd f*aianqla iuQyfhys úáka úg m, úh' flfia kuq;a fï woyi jßka jr
u;= fjñka kej; hgm;a fjñka mej;s w;r ta wruqK h:d¾:hla lsÍug .;a
W;aidyhla f,i fuu .%ka:h ie,lsh yel'
fuh lsisÿ wd¾Ól wruqKlskaa f;drj wm úiska .kakd ,o iduQysl
m%h;akhls' fuu ld¾hh idlaId;a lr .ekSu i|yd iyh jQ wm .=reuy;au
uy;aóka g fkdu| ia;=;sh ysñfõ'
uq, oS tall 13 i|yd u fmd; ielish hq;=h hk woyfiys wm isáh;a
wdrïNhla f,i 1 isg 8 olajd jQ tall tla fldg fuys m<uqjk fmd;
ks¾udKh lf<uq' fï tu lD;sfhys fojeks fldgihs' ta ;=<ska b;sß tall 5
iïmQ¾Kfhka wdjrKh lr ;sfí'
fuu .%ka:fhys olajd we;s tla tla tall .=reNjf;l= fyda lsysmfofkl= tla
j ,shk ,o tajd neúka ta whf.a l¾;D whs;sh wdrlaId lrk fuka fuu lD;sh
mßYS,kh lrk wm iyDohkaf.ka fukau wdorKsh orejkaf.ka o
ldreKslj b,a,ñ'
hï ksYaÑ; ld,mrdihla ;=< l< ks¾udKhla neúka fuys hï wvqmdvqjla
fyda tla úh hq;= hula ;sfí kï lreKdlr ixialdrl uKav,h úoHq;a ;emE,
yryd wu;k fuka b,a,ñ'
ixialdrl uKav,h
kkmaheshkodit@gmail.com
mgqk
mgqk
mgqk
l%uf,aLlrKh
l%uf,aLlrKh
fjí wvú ixj¾Okh
fjí wvú ixj¾Okh
id¾j wka;¾cd,h
id¾j wka;¾cd,h
jHdmdr ;=< f;dr;=re ikaksfõok ;dlaIKh
jHdmdr ;=< f;dr;=re ikaksfõok ;dlaIKh
f;dr;=re ikaksfõok ;dlaIKfha kj keUqre yd wkd.; osYdks;s
f;dr;=re ikaksfõok ;dlaIKfha kj keUqre yd wkd.; osYdks;s
l%uf,aLlrKh
fjí wvú ixj¾Okh
id¾j wka;¾cd,h
jHdmdr ;=< f;dr;=re ikaksfõok ;dlaIKh
f;dr;=re ikaksfõok ;dlaIKfha kj keUqre yd wkd.; osYdks;s
01
01
01
63
63
63
119
119
119
134
134
134
139
139
139
f;dr;=re yd ikaksfõok ;dlaIKh úIh yodrK fukau
f;dr;=re yd ikaksfõok ;dlaIKh úIh yodrK fukau
tys kjux fidhñka bosßhg hk ieug msfohs
tys kjux fidhñka bosßhg hk ieug msfohs
f;dr;=re yd ikaksfõok ;dlaIKh úIh yodrK fukau
tys kjux fidhñka bosßhg hk ieug msfohs
msÿu
msÿu
msÿu
උසස් පෙළ ප ොරතුරු හො සන්නිපේදන ොක්ෂණය- ICT ගුරුවරුන්න ෙමණයි සමූහය
1
නිපුණතාව 9 .eg¨ úi`oSug we,af.dß;u ixj¾Okh lr tajd wdfla;kh lsÍu i`oyd mhs;ka
l%uf,aL NdId Ndú;d lsÍu'
ගැටලු විසඳීමේ ක්‍රියාවලිය භාවිතා කිරීම.
පරිගණක ක්‍රමමේඛනයක් යනු කුමක්ද ? (What is a Computer Program?)
lsishï ld¾hhla mß.Klfhka lr .ekSu i`oyd mß.Kl NdIdjla wkqidrfhka f.dkql, m%ldYkhkaf.a
tl;=jla mß.Kl l%uf,aLhla (Computer Program) f,i ye`Èkafõ'
ක්‍රමමේඛන සංවර්ධන ජීවන චක්‍රය (Program Development Life-Cycle)
.eg¿jla úi`§fï wÈhr (Analyzing the problem)
ගැටළුව විශ්මේෂණය කිරීම
.eg¿jla úYaf,aIkh කිරීම යනු ගැටළුවට අදොල wdodk" m%;sodk iy l%shdj,sh හඳුනොගැනීමයි.
විකේප විසදුම
ගැටලුවක් විසදීම සඳහො ක්‍රමපේද කිහිෙයක් තිබිය හැක. ඒවො විකල්ෙ විදුම් පලස හඳුන්නවයි. පමය ගැටලුපේ
ස්වභොවය අනුව පවනස් පේ.
උදාහරණ: සෘජුපකෝණොස්‍රයක ෙරිමිතිය පසවීම සඳහො ෙහ ක්‍රමපේද භොවි ො කළ හැක.
ගැටළුව
විශ්පල්ෂණය
කිරීම
ගැටළුවට අදොල
ඇල්පගොරි මය
ක් පගොඩනැගීම
ඇල්පගොරි මය
ට අදොල
ක්‍රමපල්ඛනයක්
සැකසීම
සකස්කල
ක්‍රමපල්ඛණය
ෙරික්ෂො කිරීම
ක්‍රියොත්මක
කිරීම සහ
නඩත්තුව
Input Process Output
උසස් පෙළ ප ොරතුරු හො සන්නිපේදන ොක්ෂණය- ICT ගුරුවරුන්න ෙමණයි සමූහය
2
ෙරිමිතිය=දිග+දිග+ෙළල+ෙළල
ෙරිමිතිය=2xදිග +2xපළල
ෙරිමිතිය=(දිග+ ෙළල) x 2
ගැටලු විසඳීම සඳහා ඇේමගාරිතමික ප්‍රමේශය මයාදාගැනීම.
we,af.dß;ula hkq l=ulao@ (What is an algorithm)
we,af.dß;ula hkq .eg¿jla úi`§u i`oyd wkq.ukh lrk l%ufõoh wkqms<sfj,ska ,shd ±laùuhs'
fuys§ .eg¿j úi`Èu i`oyd wkq.ukh lrk l%ufõoh wkqms,sfj,ska ,shd olajhs' we,af.dß;u f.dvke`.Su
rEmuh wdldrfhka (Graphically) fyda ,sÅ; wdldrfhka (Textual) ±laúh yel' රෑෙමය ආකොරපයන්න දැක්වීමට
ගැලීම් සටහන්න ද ලිඛි ආකොරපයන්න දැක්වීමට වයොජ පක් ද භොවි ො කල හැක.
l%uf,aL ,sùu (Writing a Computer Program)
we,af.dß;u mß.Kl NdIdjla wdOdrfhka ,shd ±laùu fuysÈ isÿlrhs' fuh “Coding” f,i y`ÿkajhs'
1. Java
2. C#
3. VB
4. Python
l%uf,aL l%shd;aul lr ne,Su
(Testing a Computer Program)
,shk ,o l%uf,aLh ksjerÈ ±hs fuys§ mÍlaId lrkq ,nhs' jerÈ (Bugs) ;sfíkï tAjd “ Programmer” úiska
ksjerÈ lrkq ,efí' fuh “debugging ” f,i y`ÿkajhs'
l%uf,aL wod, o;a; u; l%shd;aul lsÍu
(Execute the program on the input data)
fuys§ ksfodial, l%uf,aL i;H wdodk u; l%shdlr m%;sodkh ,nd.kq ,efí'
md,k jHqyh (Control Structure)
mß.Kl l%uf,aL ;=, we;s j.ka;s l%shd;aul lrk wkqms<sfj, md,k jHqyhla u`.ska md,kh lrkq ,efí'
ප්‍රධොන ෙොලන වුහ තුනක් ඇ . අනුක්‍රමය, වරණය සහ පුණර්කනය එම ෙොලන වුහ පේ.
wkql%uh (Sequence)
l%uf,aLhl we;s j.ka;s tlsfkl wkqms<sfj,ska § we;s wdldrhg l%shd;aul lsÍu wkql%uh kñka ye`Èkafõ'
Control Structure
Sequence Selection
IF Statment
Case Statment
Repetition
Conditional
Looping
While
Until
Counter Looping
For
Computer Languages
උසස් පෙළ ප ොරතුරු හො සන්නිපේදන ොක්ෂණය- ICT ගුරුවරුන්න ෙමණයි සමූහය
3
jrKh (Selection)
fuys§ f;dard.ekSu i`oyd úl,am m%ldYk iuQyhla we;súg fok,o fldkafoaishla mÍlaId lr tla úl,amhla
muKla f;dard.ekSu isÿ fõ'
mqk¾lrKh (Repetition / Iteration / Looping)
j.ka;s tlla fyda lsysmhla kej; kej; l%shd;aul lsÍu mqk¾lrKh f,i y`ÿkajhs'
.e,Sï igyka ( Flow Chart )
l%uf,aLhl l%shdldÍ;ajh wkqms<sfj,ska ±lafjk rEmuh ksrEmKh .e,Sï igykla f,i y`ÿkajhs' .e,Sï
igykl o;a; .,dhk wdldrfhka tAjd hï hï l%shdldrlï j,g Ndckh jk wdldrhla fmkakqï lrhs'
1. ආරම්භ පහෝ අවසොනය - Start / Stop (end)
උදොහරණ:
Conditional
(IF – else)
(Switch – Case)
Loop (While, For, Repeat- Until)
Start Stop
උසස් පෙළ ප ොරතුරු හො සන්නිපේදන ොක්ෂණය- ICT ගුරුවරුන්න ෙමණයි සමූහය
4
2. ආදොනය පහෝ ප්‍රතිදොනය - Input / Output
උදොහරණ:
3. සැකසීම -Process
උදොහරණ:
4. දත් ගැලීම - Data Flows / Flow line
5. තීරණ - Decision
Yes No
උදොහරණ:
Yes No
6. සම්බන්නධකය - Connector
7. අනු සැකසුම - Sub Process
jHdc fla;/ කල්ි පක් (Pseudocode)
mß.Kl jevigykla ilia lsÍfï§ l%uf,aLhla jvd;a myiqfjka we,af.dß;uhla f;areï .ekSu i`oyd jHdc
fla; Ndú;d lrhs' fuys§ bx.%Sis NdIdfõ jpk Ndú;dlr Wmfoia ud,dj ilia flf¾' fuu jpk lsisÿ l%uf,aL
NdIdjlg Ndú;dlrk jpk fkdjQj;a tAjd fndfyda ÿrg tA yd iudk njla fmkakqï lrhs'
ආදොනය
Get, read, input
Eg:- Get mark
Read mark
Input Marks Display total
Total = a+b
a
>
b
උසස් පෙළ ප ොරතුරු හො සන්නිපේදන ොක්ෂණය- ICT ගුරුවරුන්න ෙමණයි සමූහය
5
ප්‍රතිදොනය
Output, Display, Print
Eg:- Display total
Print total
සැකසීම
Set, process, calculate
Eg:- Set total = 0
yia; f¾LKh (Hand trace)
yia; l%u Ndú;fhka fla;kh lrk ,o l%uf,aLkh wod, o;a; wdodkh lsÍfuka wod, o;a; Ndú;d lr th
ksjerÈj l%shd;aul lrk wdldrh ne,Sug ks¾udkh lrk ,o j.=j yia; f¾Lkh f,i y`ÿkajhs'
Step
Input Process Output
A B C Total= A+B+C Result
1 10 20 30 10+20+30=60 60
2 70 60 70 70+60+70=200 200
3 60 40 30 60+40+30=130 130
4 10 10 20 10+10+20=40 40
ගැලීම් සටහන්න සහ වයොජ පක් සඳහො උදොහරණ
1. සංඛයො පදකක් ආදොනය කර එම සංඛයො පදපකහි එකතුව පසවීම සඳහො ගැලීම් සටහනක් ඇඳ එයට අදොල
වයොජපක් යක් සහ ෙයි න්න ක්‍රමපල්ඛනයක් ලියන්නන.
ගැලීම් සටහන වයොජපක් ය ෙයි න්න ක්‍රමපල්ඛනය
2. සෘජුපකෝණොස්‍රයක වර් ගඵලය පසවීම සඳහො ගැලීම් සටහනක් ඇඳ එයට අදොල වයොජපක් යක් සහ ෙයි න්න
ක්‍රමපල්ඛනයක් ලියන්නන.
Begin
Input N1,N2
Process Total=N1+N2
Print Total
End
n1=int(input('Enter number 1:'))
n2=int(input('Enter number 2:'))
total =n1+n2
print('Total is',total)
උසස් පෙළ ප ොරතුරු හො සන්නිපේදන ොක්ෂණය- ICT ගුරුවරුන්න ෙමණයි සමූහය
6
ගැලීම් සටහන වයොජපක් ය ෙයි න්න ක්‍රමපල්ඛනය
Begin
Input Length, Breadth
Process Area=Length*Breadth
Print Total
End
l=int(input(Enter Length:'))
b=int(input('Enter Breadth:'))
area =l*b
print('Area is’, area)
උසස් පෙළ ප ොරතුරු හො සන්නිපේදන ොක්ෂණය- ICT ගුරුවරුන්න ෙමණයි සමූහය
7
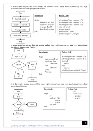
3' ixLHd ;=kla wdodkh lr tajdfha tl;=j iy idudkH fiùug wdod, .e,Sï igykla weo thg wod,
jHdcfla;hla iy mhs;ka l%uf,aLkhla ,shkak'
4' ixLHd folla wdodkh lr úYd,;u ixLHdj fiùug wdod, .e,Sï igykla weo thg wod, jHdcfla;hla
iy mhs;ka l%uf,aLkhla ,shkak'
5' 1 isg 5 olajd ixLHdj uqද්‍රනය කිරීමට wdod, .e,Sï igykla weo thg wod, jHdcfla;hla iy mhs;ka
l%uf,aLkhla ,shkak'
X<=5
Pseudocode
Begin
Input no1, no2, no3
Total=no1+no2+no3
Average=Total/3
Print Total, Average
End
Python Code
n1=int(input('Enter a number 1: '))
n2=int(input('Enter a number 2: '))
n3=int(input('Enter a number 3: '))
total=n1+n2+n3
average=total/3
print('Total is : ',total)
print('Average is : ',average)
Pseudocode
Begin
Input no1, no2, no3
If no1>no2 then
Max=na1
Else
Max=no2
End if
Print max
End
Python Code
n1=int(input('Enter a number 1: '))
n2=int(input('Enter a number 2: '))
if n1>n2:
max=n1
else:
max=n2
print('maximum number is :',max)
Pseudocode
Begin
x=1
while x<=5 do
print x
x=x+1
end while
End
Python Code
x=1
while x<=5:
print(x)
x=x+1
Start
X=1
Print x
Stop
yes
no
Start
n1>n2
Input n1, n2
Stop
yes
no
Max
n1
Max
n2
Start
Input n1, n2, n3
Total = n1+n2+n3
Average=total/3
Print Total, Average
Stop
උසස් පෙළ ප ොරතුරු හො සන්නිපේදන ොක්ෂණය- ICT ගුරුවරුන්න ෙමණයි සමූහය
8
mß.Kl l%uf,aLk NdId
l%uf,aLkhla hkq mß.Klhg hï ld¾hhla lsÍu i`oyd l%uf,aLk NdIdjla u`.ska ,ndfok úodk ud,djl
tl;=jls' tkï l%uf,aLk NdIdjla hkq mß.Klhg tjka úodk ,nd§u i`oyd iekiQ lD;Su NdIdjls'
mß.Kl NdIdjkaf.a mßKduh
m<uq mrïmrdfõ mß.Kl NdIdj
(Low Level Languages)
• m<uq mrïmrdfõ mß.Kl NdId u`.ska ,shk ,o jevigyka 0 yd 1 hk ixfla; muKla Ndú;d lr
,shk ,§'
• tneúka úodk we;=,;a lsÍu b;d ixlS¾K ld¾hhla fõ'
• hka;% u; hefmk NdIdjls'
• l%uf,aLlhd úiska mß.Kl oDvdx. ms<sn`o ±k.; hq;= fõ'
• mßj¾;k uDÿldx.hla wjYH fkdfõ'
• jevigyka l%shd;aul ùu fõ.j;ah'
fojk mrïmrdfõ mß.Kl NdIdj
• fuu mß.Kl NdId úodk hka;% NdIdjg idfmalaIj ir,h'
• 0 yd 1 u; mokï jQ úodk fjkqjg ixfla; kdu (mnemonics) Ndú;djk ksid fuh ixfla; NdIdj
f,i`o ye`Èkafõ'
• Assembler kï jQ iqúfYaIS NdId mßj¾;lhla ixfla;d;aul NdId mßj¾;khg fhdod.kS'
• hka;%h u; hefmk NdIdjls'
• fuu l%uf,aLk m<uq mrïmrdjg jvd l%shd;aul fõ.h wvqh'
f;jk mrïmrdfõ mß.Kl NdIdj
(High Level Languages)
ෙරිගණක භොෂො
Languages
Low Level Languages
ෙහල මට්ටපම් භොෂො
1st GL (Machine
Languages)-hdka;%
NdIdj
2nd GL (Assembly
Languages)-
wefiñí,s NdIdj
High Level
Languages
ඉහල මට්ටපම් භොෂො
3rd GL (Procedural
Languages)-l%shd
mámdá NdIdj
4th GL (Artifical
Languages)-lD;Su
nqoaê NdIdj
X=X+1
උසස් පෙළ ප ොරතුරු හො සන්නිපේදන ොක්ෂණය- ICT ගුරුවරුන්න ෙමණයි සමූහය
9
• fuu mß.Kl NdIdj by, uÜgfï mß.Kl NdId f,i y`ÿkajhs'
• bx.%Sis NdIdjg iudk mß.Kl NdId fuu .Khg .efka'
• l%uf,aLk iïmdokh myiq lrhs'
• hka;%h u; hemSula isÿfkdfõ'
• l%uf,aLlfhl= mqyqKq lsÍu myiq fõ'
• mßj¾;k uDÿldx. wjYH fõ'
උදො:- 1. සම්ෙොදක (Compiler)
2. අර්ථවිනයොසක (Interpreter)
• FORTAN (Formula Translation)
• COBOL (Common Business Oriental
Languages)
• Pascal
• C
• C++
• Java
• Basic (Beginners All Purpose Symbol
Instruction Code)
• Python
• Delphi
• Visual Basic
lDත්‍රSu nqoaê i`oyd mß.Kl NdId
• ;SrK .ekSu i`oyd mß.Kl udOHh u`.ska ks¾udKh lsÍug Ndú;d lrhs'
• mß.Kl j,g ñksiqka Ndúd;d lrk NdId f;areï .ekSug myiqfjka uDÿldx. ks¾udKhg myiq fõ'
• ksmqK;d moaO;s ks¾udKh i`oyd Ndú;d fõ'
• frdfnda hka;%j,g ixfõ§ W;af;aclj,g m%;spdr ±laùu i`oyd jevigyka ks¾udKh lsÍug Ndú;d
lrhs'
mß.Kl NdId mßj¾;l uDÿldx.
m%Nj fla;h yd úNj fla;h
m%Nj fla;h (Source Program)
mß.Kl NdIdjlska ,shk ,o fla;hla mßj¾;kh lsÍug fmr uq,a msgm; fukñka ye`Èkafõ'
úNj fla;h (Object Program)
mß.Kl NdIdjlska ,shk ,o fla;hla hka;% NdIdj njg mßj¾;kh l,miq ,efnk fla;h úNj fla;h
f,i y`ÿkajhs'
Source Code Object Code (Machine Code)
mß.Kl NdIdjlska ,shk ,o fla;hla hka;% NdIdj njg yerùfï§ tys l%shdldÍ;ajh wkqj m%Odk j¾. 3g
fnÈh yel' tkï"
1' ;=kajk mrïmrdfõ mßj¾;l uDÿldx. f,i iïmdol yd w¾: úkHdil ye`Èkaúh yelsh'
2' fojk mrïmrdfõ mß.Kl uDÿldx. f,i wefiïí,¾ ye`Èkaúh yel'
iïmdol (Compiler)
Input A
Input B
C = A+B
Print C
1010
10000101101
10110
1110111
Translating
Compiler Interpreter
උසස් පෙළ ප ොරතුරු හො සන්නිපේදන ොක්ෂණය- ICT ගුරුවරුන්න ෙමණයි සමූහය
10
fuu j¾.fha udÿldx. u`.ska l%uf,aLfha we;s ish`M úOdk tljr hka;% NdIdj njg yerùu Compiler f,i
y`ÿkajhs' fufia mß.Kl.; jQ miq tu hdka;%sl NdIdfjka jQ l%uf,aLh úOdk o;a; u; l%shd;aul l<yel'
l%uf,aLh l%shd;aul lsÍfï fõ.h w¾: úkHdihg jvd jeäh'
උදො:-
1. Pascal
2. Fortran
3. C++
4. C
5. C #
6. Visual Basic
Data
No error
Result
Syntax error
w¾: úkHdil (Interpreter)
fuu mßj¾:l uDÿldx.h u`.ska l%uf,aLfha wvx.= j.ka;s mshjfrka mshjr hka;% NdIdj njg mßj¾;kh lr
úodk tiekska l%shd;aul ùuo isÿ fõ' fuu l%ufha§ l%uf,aLhla l%shd;aul lsÍug .kakd ld,h iïmdol u`.ska
mßj¾;kh l, l%uf,aLhla l%shd;aul lsÍug .kakd ld,h jeäh'
උදො:- 1' Python
2' Basic
iïmdol yd w¾: úkHdil w;r fjkialï
iïmdol (Compiler) w¾: úkHdil (Interpreter)
l%uf,aLhla l%shd;aul lsÍug fmr iïmQ¾K
l%uf,aLhla tljr hka;% NdIdj njg yerúh
hq;=h'
l%uf,aLhla mshjfrka mshjr hka;% NdIdjla
njg yrjk w;r tiekskau l%shd;aul ùuo
isÿfõ'
l%uf,aLhla l%shd;aul lsÍfï fõ.h jeäh' l%uf,aLhla l%shd;aul lsÍfï fõ.h wvqh'
tfiïí,s (Assembler)
m%d:ñl uÜgfï mß.Kl NdIdjlska ,shk ,o l%uf,aLhla (mnemonics) hka;% NdIdj njg mßj¾;kh lsÍu
tfiïí,s f,i y`ÿkajhs'
Source Program Compiler Object Program
Source Program Interpreter
Data
Error/Result
Mon, #Ci
LOD MOV
rl, crcci
CALL PRIVE
ICC
Imp LOAD
01000110
1011
01110101
1010001101
101
11010
Assembler
උසස් පෙළ ප ොරතුරු හො සන්නිපේදන ොක්ෂණය- ICT ගුරුවරුන්න ෙමණයි සමූහය
11
Assembly Language Program Object Program
ක්‍රමපල්ඛන පදෝෂ - Programming Errors (Bugs)
1' ldrl fodaI (Syntax Error) (Compile-time error)
1. වැරදි මූලෙද එක් කිරීම (Wrong Keyword)
2. වැරදි විරොම ලකුණු භොවි ො කිරීම (Wrong Punctuation Marks)
2' l%uf,aLhla l%shd;aul ùfï§ we;sjk fodaI (Run-time error)
1. සංඛයොවක් බිංදුපවන්න පබදීම (Division by Zero)
2. සෘණ සංඛයො වල වර්ග මූලය පසවීම (Find Square root in negative number)
3' ;d¾lsl fodaI ( Logical error )
1. Unexpected Output ( wfmalaIs; m%;sM, fkdfmkaùfï§ we;sjk fodaI )
පයිතන් ක්‍රමමේඛන භාෂාව (Python Programming Language)
fuh by, uÜgfï l%uf,aL NdIdjla jk w;r fuu NdIdj 90 oYlfha uq,a Nd.fha fko¾,ka;fha CWICN (
Research Institute of Mathematics and Computer Science) wdh;kfha Guido Van Rossum úiska ks¾udKh
lrk ,§' fuu NdIdj w¾: úkHdil u; mokï jQ jia;+.; (Object Oriented) NdIdjla jk w;r mámdá.;
NdIdjla f,io fhdod.; yel' újD; uDÿldx. uq,dY% ක්‍රමපල්ඛන භොෂොවක් වන අ ර http://www.python.org පවබ්
අඩවිපයන්න පනොමිපල් බොග කර ග හැක. ෙයි න්න ක්‍රමපල්ඛන භොෂොව ෙහ fufyhqï moaO;s u; l%shd;aul l,yel'
1. Linux / Unix
2. Mac OS X
3. OS / 2
4. Amiga
5. Palm Handhelds
6. Nokia mobile phones
Python Shell විවෘ lsÍu
Start→ All Program→ python 3.3→ IDLE (python GUI)
Python ys w;=re uqyqK;a wdldr 2ls'
1' rEml w;=re uqyqK;
2' විධොන පර්ඛො (Command line) w;=re uqyqK;
Copyright විධානය
උසස් පෙළ ප ොරතුරු හො සන්නිපේදන ොක්ෂණය- ICT ගුරුවරුන්න ෙමණයි සමූහය
12
පයිතන් shell එමකන් ඉවත් වීම
පම් සඳහො quit() පහෝ exit() විධොනය භොවි ො කරයි.
Hello Python පලස මුද්‍රණය කිරීම
Python නව සංස්කරන වලදී print විධොනය ෙසුව වරහනක් ( ) තුල මුද්‍රණය කළ යුතු වගන්නතිය ලිවිය යුතුය. නැ පහොත්
ඉහ ආකොරපේ පදෝෂ ෙණිවිඩයක් ිකුත් කරයි. මුද්‍රණය කල යුත්පත් වගන්නතියක් (String Values) නම් එය උද්දෘ තුල
දැක්විය යුතුය. ෙයි න්න භොෂොපේදී ි උද්දෘ ය (‘Hello python’) , ද්විත්ව උද්දෘ ය (“Hello python”) සහ ත්‍රිත්ව
උද්දෘ ය (‘‘‘Hello python’’’) වලංගු පේ.
උසස් පෙළ ප ොරතුරු හො සන්නිපේදන ොක්ෂණය- ICT ගුරුවරුන්න ෙමණයි සමූහය
13
Python Shell තුල ගණි කර්ම සිදුකල හැක.
l%uf,aLhla ,sùu i`oyd kj f.dkqjla újD; lsÍu
File→ New Window (Ctrl+N)
Print (“Hello World”)
l%uf,aLhla .nvd lsÍu
File → Save→ (extension →.py) .py පහෝ .pyw පගොනු දිගු භොවි ො කළ හැක.
l%uf,aLhla l%shd;aul lsÍu
Run→ Run Module (F5)
>>>Hello World
උසස් පෙළ ප ොරතුරු හො සන්නිපේදන ොක්ෂණය- ICT ගුරුවරුන්න ෙමණයි සමූහය
14
ඔබපේ නම සහ ලිිනය මුද්‍රණය කිරීම සඳහො ෙයි න්න ක්‍රමපල්ඛනයක් ලිවීම.
o;a;hla h;=re mqjrej u`.ska l%uf,aLhg wdodkh lsÍu සඳහො input විදොනය භොවි ො කරයි.
නම සහ වයස ඇතුලත් කිරීම සඳහො ෙයි න්න ක්‍රමපල්ඛනයක් ලිවීම
උසස් පෙළ ප ොරතුරු හො සන්නිපේදන ොක්ෂණය- ICT ගුරුවරුන්න ෙමණයි සමූහය
15
ixLHd 2la wdodkh lr tAjdfha tl;=j පසවීම
විෂයන්න තුනක ලකුණු ඇතුලත් කර ඒවොපේ එකතුව සහ සොමොනය පසවීම
සෘජුපකෝනොස්‍රයක වර්ගඵලය සහ ෙරිමිතිය පසවීම
වෘත් යක වර්ගඵලය සහ ෙරිමිතිය පසවීම
කාරක රීති සහ Yíod¾: (Syntax and Semantics)
mß.Kl NdId ks¾jpkh lsÍu i`oyd m%Odk ix>Gl 2la wjYH fõ'
1. ldrl Í;s (Syntax)
2. Yíod¾: (Semantics)
උසස් පෙළ ප ොරතුරු හො සන්නිපේදන ොක්ෂණය- ICT ගුරුවරුන්න ෙමණයි සමූහය
16
ldrl Í;s (Syntax)
l%uf,aL NdIdjla ldrl Í;s u`.ska l%uf,aL NdIdfõ we;s jHdlrK j,g wkqj ixfla; iïnkaO l,hq;= wdldrh
ks¾jpkh lrhs' fuu ldrl Í;sj,ska ks¾jpkh jkafka ixfla;j, jHqyhkaf.a ksrjoH;dj ms<sn`o muKla
jk w;r tAjdfha w¾:h ms<sn`o ie,ls,a,la fkdolajhs'
උදො:- Dog is a bird
Yíod¾: (Semantics)
fuu`.ska NdIdjl we;s jHdlrK jHqyhkag wkkH w¾: mjrkq ,efí' tu`.ska NdIdjlska iïmdokh l,
jevigyka l%shd;aul lsÍfï§ wkq.ukh l,hq;= p¾hdj Yíod¾: u`.ska ks¾jpkh flf¾'
පයිතන් හඳුන්වන (Python Identifiers)
හඳුන්නවනයක් යනු විචලයයක්, ිය යක්, ක්ලොස්, පමොඩියුල පහෝ ශ්‍රි යක් ( Variable, Constant, Function, Class,
Module ) හැඳින්නවීම සඳහො පයොදොගන්නනො නොමයකි. Identifier ks¾udKh lsÍfï§ wkq.ukh l,hq;= kS;S my;ska
±lafõ'
• y`ÿkajkhla bx.Sis NdIdfjys wlaIrhlska fyda යටි ඉර underscore ( _ ) u`.ska ±laúh hq;=h'
• m<uq wlaIrhg miq tk wlaIrh i`oyd by; wdldrfha wlaIr yd 0-9 jQ b,lalïo Ndú;d l, yelsh'
• ;sìh yels wkq,laIK ixLHdfõ iSudjla fkdue;'
• Python ys Ndú;d jk මූල mo Ndú;d l, fkdyel'
• bx.%Sis NdIdfõ Simple wl=re yd Capital wl=re tlsfklg fjkia wlaIr f,i i,lkq ,efí'(Mark ≠
mark)
• @, $, % hk wkq,laIK Ndú;d l, fkdyel'
Python uq, mo/අවුරුනු ෙද (Reserved Words)
Python NdIdfõo wfkla fndfyda mß.Kl NdIdj, fuka uq,mo f,i w¾: ±lajQ jpk ,ehsia;=jla fõ'
l%uf,aLk f.dvke.Sfï§ tu jpkj, Ndú;h tAjdfha wkqrEm w¾:hkag isÿl, hq;=h' python NdIdfõ we;s
uq,amo ,ehsia;=jla my; ±lafõ'
and
as
assert
break
class
continue
def
del
elif
else
except
exec
finally
for
from
global
if
import
in
is
lambda
not
or
pass
print
raise
return
try
while
with
yield
true
false
None
උසස් පෙළ ප ොරතුරු හො සන්නිපේදන ොක්ෂණය- ICT ගුරුවරුන්න ෙමණයි සමූහය
17
mරිiSul (Delimiters)
ප්‍රකොශන පකොටස් පවන්නකර දැක්වීම සඳහො ෙරිසීමක භොවි ො කරයි. ෙයි න්න භොෂොපේ භොවි ො වන ෙරිසීමක කිහිෙයක්
ෙහ දැක්පේ.
( )
[ ]
{ }
@
,
:
.
‘
=
!
+=
-=
/=
//=
%=
<=
^ =
>>=
<<=
** =
!=
උදො:- a=5
b=10
a=a+b → a+ = b
බහු පේළි ප්‍රකොශන (Multi – Line Statements)
Explicit Line Join (  )
l%uf,aLkhl lsishï fma,shla ‘  ’ hk wkq ,laIKfhka wjidk ù we;s w;r tu fma,Sh Bg miqj we;s
fma,sh iu`. iïnkaO lrkq ,nhs'
e.g :- print(‘ict 
institute)
Impact Line Join – ( ) [ ] { }
• [ ], ( ) yd { } hk jryka ;=, jQ m%ldY fma,S lSmhla fla; l,yel'
e.g :- x=[5,2,
3,4]
පයිතන් ys Ndú;d l,yels උද්දෘත (Quotes)
Python NdIdfõ Ndú;d lrk wlaIr mdG fyda fþo oelaùu i`oyd ‘, “, “ “ “ Ndú;d lrhs'
උදො:-
1. a = ‘ It is a cat’
2. a = “ It is a Cat ”
3. a = ‘‘‘It’s a Cat’’’ → a= “““It’s a Cat””” ( ි උද්ධෘ තුනක් පහෝ ද්විත්ව උද්දෘ තුනක් භොවි ො කළ
හැක.)
මේළි සහ අනුමේද (Lines and Indentation)
ෙයි න්න NdIdfõ Ndú;d jk m%ldY wkql%uhka lÜghla f,i ye`Èkafõ' f,aLනhl we;s fujeks fldgila
,sùfïÈ wkqfþoනh Ndú;d lsÍu b;d je`o.;a fõ' fuys§ l%uf,aLlhla bÈßfha we;s wjldYh u`.ska wkqfþohla
olajhs'
e.g:- If True:
print (“True”)
Else:
print (“False”)
පයිතන් ys Ndú;djk újrK (Comments)
l%uf,aLhla ms<sn`o úia;r l%uf,aLhla ;=,g f,aLk .; lsÍu i`oyd újrK Ndú;d lrhs' újrK l%uf,aLkhl
we;s wfkl=;a m%ldY fuka l%shd;aul fkdfõ' l%uf,aLhla ;=, we;s újrK wka;¾.; lsÍfï uQ,sl mrud¾:h
jkafka fuu l%uf,aLh mÍYS,kh lrkafkl=g th myiqfjka f;areï .ekSug wjYH úia;r imhd §ugh'
උදො:- # First Comment
print (“Hello, python”) # Second Comment
print (“Answer is” , a)
Statement Variable
Delimiters
උසස් පෙළ ප ොරතුරු හො සන්නිපේදන ොක්ෂණය- ICT ගුරුවරුන්න ෙමණයි සමූහය
18
පයිතන් ys විචලය සහ දත්ත වර් ග
Python Variables and Data Types
l%uf,aLhla l%shd;aul lsÍfï§ o;a;hla ;djld,Slj m%Odk u;lfha ;nd.ekSug wjYH fõ' fufia o;a;hla
u;lfha ;djld,Slj ;nd.ekSu i`oyd úp,H Ndú;d fõ' mß.Klfha m%Odk u;lfha ksYaÑ; fldgilg
m%fõYùu i`oyd Wmfhda.S lr.; yels ixfla; kduhla f,i úp,H ±laúh yelsh' fuf,i úp,Hla u;lfha
lsishï fldgilg ;djld,Slj wkqnoaO úg úp,H Wmfhda.S lrf.k tu wod, u;l fldgfia o;a; ;djld,Slj
.nvd lsÍu yd kej; ,nd .ekSu isÿl, yelsh'
úp,Hlg w.hla wdfoaY lsÍu
úp,Hlg w.hla wdfoaY lsÍfï§ iudk ,laIK Ndú;d lrhs' th Assign Operators f,i y`ÿkajhs'
Variable Name = Value
උදො:-
1. mark =98
2. age = 18
3. pi = 3.14
4. name = Python
5. x = 5 x = 1 a =5
y = ‘ICT’ y = 1 x=y=z=1 b=6
z = 72 z = 1
8. x= 1.5
y = ‘String’ x,y,z = 1.5, ‘String’, 1
z = 1
ෙයි න්න විචලය j¾. (Python Variable Types)
l,ska ks¾jpkh l, ,laIK yd fufyhjk (Operators) iys; o;a; iuQyhla o;a; m%rEmhla f,i ye`oskaúh
yelsh' o;a; Ndú;hg fmr tAjdfha m%rEm ±k.; hq;=h'
ෙයි න්න වල භොවි ො වන දත් j¾. (Python standard data types)
→ Numbers
• Integral
- Integer -int
- Boolean -bool
• Real -float
• Complex -complex
→ Sequences
• Immutable Sequences
- String -str
- Tuple -tuple
- Byte -byte
• Mutable Sequences
- Lists - list
- Byte Arrays -bytearray
a,b,=5,6
උසස් පෙළ ප ොරතුරු හො සන්නිපේදන ොක්ෂණය- ICT ගුරුවරුන්න ෙමණයි සමූහය
19
→ Set types
• Sets -set
• Frozen Set -forzenset
→ Mappings
• Dictionaries -dict
Mutable
Python ys jia;= iajrEmhlg wh;a jia;+kaf.a w.hka tu jia;= ks¾udKh lsÍfuka miq ´kEu wjia:djl
fjkia l,yels kï Mutable >Khg wh;a fõ'
උදො:-
1. Dictionaries
2. Set
3. Lists
Immutable
jia;=jla ks¾udKh lsÍfuka miq tajdfha w.hka fjkia lල fkdyels kï tu o;a; Immutable >Khg
wh;a fõ'
• Number
• String
• Tuple
• Frozen test
උසස් පෙළ ප ොරතුරු හො සන්නිපේදන ොක්ෂණය- ICT ගුරුවරුන්න ෙමණයි සමූහය
20
Iterable
එක් වරකට එක් අවයවය බැගින්න මුදොහැරිය හැකි දත් එකතුවක් iterable පලස හැඳින්නපේ.
• List
• String
• Tuple
සංඛයා සහිත දත්ත (Python Number)
සංඛයොත්මක අගයන්න ගබඩො කිරීම සඳහො භොවි ො කරයි. පමය මඟින්න බොග හැකි කුඩොම සහ විශොල ම සංඛයොව
ෙරිගණක සංඛයො ිරූෙනය සඳහො ඇති සීමොවන්න ම රදො ෙවතී.
• Int – ධන පහෝ සෘණ පූර්ණ සංඛයො සඳහො භොවි ො කරයි. උදො:- 1,2, -5
• Logn - විශොල පූර්ණ සංඛයො ිරූෙනය සඳහො භොවි ො කරයි. සංඛයොපේ අවසොනයට L පහෝ l භොවි ො කරයි.
උදො:- 51924361L
• Float - දශම සංඛයො ( ොත්වික සංඛයො) දැක්වීම සඳහො භොවි ො කරයි. උදො:- 2.25, 5.0, -2.3, 2.5e2 = 2.5 x
102
= 250
• Complex - සංකීර්ණ සංඛයො දැක්වීම සඳහො භොවි ො කරයි. සංඛයොපේ අවසොනයට J පහෝ j පයොදයි. උදො:- 3.14j
උසස් පෙළ ප ොරතුරු හො සන්නිපේදන ොක්ෂණය- ICT ගුරුවරුන්න ෙමණයි සමූහය
21
උසස් පෙළ ප ොරතුරු හො සන්නිපේදන ොක්ෂණය- ICT ගුරුවරුන්න ෙමණයි සමූහය
22
උසස් පෙළ ප ොරතුරු හො සන්නිපේදන ොක්ෂණය- ICT ගුරුවරුන්න ෙමණයි සමූහය
23
Python Number Log10()
import math
print(math.log10(100))
Output
2.0
Python Number max()
x=10,2,25,4
print(max(x))
Output
25
Python Number min()
x=10,2,25,4
print(min(x))
Output
2
Python Number pow()
import math
print(math.pow(5,2))
Output
25.0
Python Number round()
x=25.25678
print(round(x,2))
Output
25.27
Python Number sqrt()
import math
print(math.sqrt(25))
Output
5.0
අක්ෂර සහිත දත්ත (Python String)
උද්දෘ තුල දක්වනු ලබන අනුලක්ෂණයක් පහෝ අනුලක්ෂණ කොණ්ඩයක් පමයට අයත් පේ.
උසස් පෙළ ප ොරතුරු හො සන්නිපේදන ොක්ෂණය- ICT ගුරුවරුන්න ෙමණයි සමූහය
24
උදො:- ‘5’, ‘aruna’, ‘I’, ‘ict institute’
උසස් පෙළ ප ොරතුරු හො සන්නිපේදන ොක්ෂණය- ICT ගුරුවරුන්න ෙමණයි සමූහය
25
end( ) විධානය
a='ict'
b='institute'
c='Polonnaruwa'
print(a ,end=',')
print(b ,end=',')
print(c ,end=',')
ප්‍රතිදොනය
ict, institute, polonnaruwa,
දත් වුහ (Data Structure)
l%uf,aLkhla ;=, o;a; ld¾hlaIuj fhdod .ekSu i`oyd;a o;a; ms<sfj,lg ixúOdkh lsÍu i`oyd;a o;a; jHQy
Ndú;d lrhs' mhs;ka l%f,aLk NdIdfõoS Ndú;d lrkq ,nk o;a; jHQy wdldr lsysmhls'
1. List
2. Tuple
3. Dictionary
4. Set
List
mhs;ka l%uf,aLk NdIdfõ Ndú;d jk m%Odk o;a; jHqyh fuhhs' List oelaùu i`oyd fldgq jryk [] Ndú;d
lrhs' list tlla ;=, we;s iEu wx.hla i`oydu iqÑ w.hla (index) we;' m<uq iqÑh 0ka wdrïN fõ' mhs;ka List
tlla ;=, tlsfklg fjkia o;a; m%rEmj,g wod, o;a; we;=,;a l,yelsh' List tlla ;=, we;s whs;u fldudjla
u`.ska fjkalrkq ,nhs'
උසස් පෙළ ප ොරතුරු හො සන්නිපේදන ොක්ෂණය- ICT ගුරුවරුන්න ෙමණයි සමූහය
26
List i`oyd Ndú;d l, yels Ys%;
උසස් පෙළ ප ොරතුරු හො සන්නිපේදන ොක්ෂණය- ICT ගුරුවරුන්න ෙමණයි සමූහය
27
append()
ilia lr we;s List tll wjidkhg kj whs;uhla tla lsÍu i`oyd append Ndú;d lrhs'
.eg¨ (
1' isiqka mia fofkl=f.a kï iy ,l=Kq we;=,;a lsÍu i`oyd ,ehsia;= folla ilia lr wjidkfha isiqkaf.a
kï iy tla tla isiqjd ,nd.;a ,l=Kq oelaùug;a tu ,l=Kq j, tl;=j iy idudkHh oelaùug;a
mhs;ka l%uf,aLkhla ,shkak'
name=[]
marks=[]
total=0
average=0
c=1
while c<=5:
n=str(input('Enter name: '))
name.append(n)
m=int(input('Enter marks: '))
marks.append(m)
c=c+1
x=0
print('name tt marks')
print('------------------------')
while x<5:
print(name[x],'tt',marks[x])
total=total+marks[x]
x=x+1
average=total/5
print('------------------------')
print('Total marks is : ',total)
print('Average marks is : ',average)
2' mß.Kl fj<`o ie,lska NdKav 5la ,ndf.k tajdhska ,nd.;a tall .kk iy tallhl ñ<o
we;=<;alr NdKAv ish,a, i`oyd f.úh hq;= uqo, .Kkh lsÍu i`oyd mhs;ka l%uf,aLkhla ,shkak'
NdKavj, kï iy tallhl ñ< ,ehsia;+ follg we;=<;a úh hq;=h' m%;sodkh ì,am;la wdldrfhka úh
hq;=h'
උසස් පෙළ ප ොරතුරු හො සන්නිපේදන ොක්ෂණය- ICT ගුරුවරුන්න ෙමණයි සමූහය
28
#products
p=[]
up=[]
u=[]
c=1
total=0
while c<=5:
product=str(input('Enter product name: '))
p.append(product)
price=float(input('Enter price of product: '))
up.append(price)
unit=int(input('Enter number of units: '))
u.append(unit)
c+=1
#find the amount
print()
print("----------------------------------------------------------")
print("ICT Computers (Pvt) Ltd")
print("Hospital Junction - Polonnaruwa")
import datetime
now=datetime.datetime.now()
print(now.strftime('%Y-%m-%d %H:%M:%S'))
print("----------------------------------------------------------")
print("Item NametQuentitytUnit PricetAmount")
print("----------------------------------------------------------")
for i in range (5):
print(p[i],'tt', u[i], 'tt',up[i],'tt',u[i]*up[i])
total=total+u[i]*up[i]
print("----------------------------------------------------------")
print('Total price: ',total)
උසස් පෙළ ප ොරතුරු හො සන්නිපේදන ොක්ෂණය- ICT ගුරුවරුන්න ෙමණයි සමූහය
29
count()
List tll we;s wjhjhla fldmuK jdr .Kkla fhoS ;sfí oehs fiùug Ndú;d lrhs'
>>> list1=['a','b','a','c','a']
>>> list1.count('a')
3
extend()
fjk;a List tll we;s whs;u oekg mj;sk List tllg tla lsÍu i`oyd Ndú;d lrhs'
>>> list1=['a','b','a','c','a']
>>> list2=[1,2,3]
>>> list2.extend(list1)
>>> print(list2)
[1, 2, 3, 'a', 'b', 'a', 'c', 'a']
insert()
List tll iqÑ wxlh wkqj whs;u tla lsÍu i`oyd Ndú;d lrhs'
>>> list2=[1,2,3]
>>> list2.insert(0,5)
>>> print(list2)
[5, 1, 2, 3]
pop()
List tll we;s wjidk whs;uh fyda ,ndÿka iqÑ w.hg wod, whs;uh bj;a lsÍu i`oyd Ndú;d lrhs'
>>> list1=['a','b','a','c','a']
>>> list2=[1,2,3]
>>> list1.pop()
උසස් පෙළ ප ොරතුරු හො සන්නිපේදන ොක්ෂණය- ICT ගුරුවරුන්න ෙමණයි සමූහය
30
'a'
>>> list2.pop(1)
2
>>> print(list1)
['a', 'b', 'a', 'c']
>>> print(list2)
[1, 3]
remove()
f;dard.;a whs;uhla List tllska bj;a lsÍu i`oyd Ndú;d lrhs'
>>> animals=['cat','dog','rat','bat']
>>> animals.remove('dog')
>>> print(animals)
['cat', 'rat', 'bat']
reverse()
List tll whs;u ol=fKa isg jug oelaùu i`oyd Ndú;d lrhs'
>>> list1=[10,2,5,15,12,1,7]
>>> list1.reverse()
>>> print(list1)
[7, 1, 12, 15, 5, 2, 10]
sort()
List tll we;s whs;u wdfrdayk fyda wjfrdayk ms<sfj,lg ilia lsÍu i`oyd Ndú;d lrhs'
wdfrdayk ms<sfj,g ilia lsÍu'
>>> list1=[10,2,5,15,12,1,7]
>>> list1.sort()
>>> print(list1)
[1, 2, 5, 7, 10, 12, 15]
wjfrdayk ms<sfj,g ilia lsÍu'
>>> list1=[10,2,5,15,12,1,7]
>>> list1.sort(reverse=True)
>>> print(list1)
[15, 12, 10, 7, 5, 2, 1]
Tuple
fuu j¾.fha o;a;hla fldud j,ska fjkalrkq ,nk mámdá.; w.hkaf.ka iukaú;fõ' Tuple o;a; jHqyhla
iEoSu i`oyd () Ndú;d lrhs' fuh immutable yd iterable o;a; j¾.hg wh;a fõ' Tuple tlla ks¾udKh l, miq
tys wvx.= o;a;hka lsisúgl fjkia l, fkdyel' tuple tll o;a; whs;u list tlloS fuka mßYS,kh l,yel'
>>> school=('rcc','tmv','gmv','pmv')
>>> animal=('cat','dog','bat','fish')
>>> num=(5,3,2,1,4)
>>> print(num)
(5, 3, 2, 1, 4)
උසස් පෙළ ප ොරතුරු හො සන්නිපේදන ොක්ෂණය- ICT ගුරුවරුන්න ෙමණයි සමූහය
31
>>> print(school)
('rcc', 'tmv', 'gmv', 'pmv')
>>> print(school[0])
rcc
>>> print(school[:2])
('rcc', 'tmv')
>>> print(school[2:])
('gmv', 'pmv')
>>> print(school[1:3])
('tmv', 'gmv')
>>> print(school[-1])
pmv
>>> print(len(school))
4
>>> print(animal+num)
('cat', 'dog', 'bat', 'fish', 5, 3, 2, 1, 4)
>>> print(5 in num)
True
>>> print(school.index('gmv'))
2
>>> num=(5,3,2,1,4,3,1,3,3)
>>> print(num.count(3))
4
Dictionary
Dictionary j¾.fha o;a;hla fldud j,ska fjka lrkq ,nk w;r fï i`oyd {} jryka Ndú;d lrhs' mámdá.;
fkdjk h;=r(w.h(Key:Value) hq., l=,lhlska hqla; fõ' fuh mutable o;a; j¾.hg wh;a fõ' fuysoS h;=r
f,i w.hla fyda wlaIr Ndú;d l, yel' Dictionary ;=, we;s o;a;hka fjkia l, yel'
>>> dict1={1:'aruna',2:'kamal',3:'saman'}
>>> dict2={'a':'bimal','b':'tamal','c':'nimal'}
>>> dict3={1:'sun',2:'mon',3:'tue'}
>>> print(dict1)
{1: 'aruna', 2: 'kamal', 3: 'saman'}
>>> print(dict2)
{'a': 'bimal', 'b': 'tamal', 'c': 'nimal'}
>>> print(dict3)
{1: 'sun', 2: 'mon', 3: 'tue'}
tlu key tl fojrla Ndú;d l< úg fmr w.h u; miqj tla lrkq ,nk w.h u; ,shùu isÿfõ'
>>> animals={1:'cat',2:'dog',3:'bat',1:'fish'}
>>> print(animals)
{1: 'fish', 2: 'dog', 3: 'bat'}
>>> animals={1:'cat',2:'dog',3:'bat',1:'fish'}
>>> print(animals[2])
Dog
>>> dict2={'a':'bimal','b':'tamal','c':'nimal'}
>>> print(dict2['a'])
උසස් පෙළ ප ොරතුරු හො සන්නිපේදන ොක්ෂණය- ICT ගුරුවරුන්න ෙමණයි සමූහය
32
Bimal
Dictionary j, jákdlï hdj;ald,Sk lsÍu
>>> dict2={'a':'bimal','b':'tamal','c':'nimal'}
>>> dict2['a']='sunil'
>>> dict2['c']='tharidu'
>>> print(dict2)
{'a': 'sunil', 'b': 'tamal', 'c': 'tharidu'}
>>> dict2={'a':'bimal','b':'tamal','c':'nimal'}
>>> print(dict2.items())
dict_items([('a', 'bimal'), ('b', 'tamal'), ('c', 'nimal')])
>>> print(dict2.keys())
dict_keys(['a', 'b', 'c'])
>>> print(dict2.values())
dict_values(['bimal', 'tamal', 'nimal'])
>>> dict3=dict1.copy()
>>> print(dict3)
{1: 'aruna', 2: 'kamal', 3: 'saman'}
Dictionary j, iqÑ fkdue;s w;r h;=re mukla we;'
Dictionary ;=, we;s tla tla h;=re bj;a lsÍu'
>>> dict2={'a':'bimal','b':'tamal','c':'nimal'}
>>> del dict2['a']
>>> print(dict2)
{'b': 'tamal', 'c': 'nimal'}
Dictionary ;=, we;s ish¨ o;a; bj;a lsÍu'
>>> dict2={'a':'bimal','b':'tamal','c':'nimal'}
>>> dict2.clear()
>>> print(dict2)
{}
Dictionary iïmQ¾Kfhkau bj;a lsÍu'
>>> dict2={'a':'bimal','b':'tamal','c':'nimal'}
>>> del dict2
>>> print(dict2)
Set
mhs;ka NdIdfõ Ndú;d jk ;j;a o;a; j¾.hls' fuh mámdá.; fkdjk o;a; m%rEmhla jk w;r tlu o;a;h
keje; keje; Ndú;d l, fkdyel' fuys we;s m%Odk jdish kï wjYH o;a;hla myiqfjka fidhd.ekSug
yelsùu yd tlu o;a;h keje; keje; ;Sîu j,ld ;sîuhs' set oelaùu i`oyd {} Ndú;d lrhs' set o;a; j¾.h
m%Odk wdldr folls'
උසස් පෙළ ප ොරතුරු හො සන්නිපේදන ොක්ෂණය- ICT ගුරුවරුන්න ෙමණයි සමූහය
33
1' set (mutable)
2. Frozenset (immutable)
>>> x=[5,6,7,5,9,8]
>>> y=set(x)
>>> print(y)
{5, 6, 7, 8, 9}
X keue;s list tflys 5 b,lalï folla we;' kuq;a th set tlla njg m;a l, miq wkqmsgm;a bj;aù we;s nj
fmfka' ;jo Set {} jryk u.ska ksrEmkh fõ'
>>> fruits=['mango','banana','apple','mango']
>>> x=set(fruits)
>>> x
{'apple', 'banana', 'mango'}
>>> animals={'cat','dog','bat','rat','fish','cat'}
>>> print(animals)
{'fish', 'cat', 'bat', 'rat', 'dog'}
>>> 'cat' in animals
True
>>> 'lion' in animals
False
>>> 'lion' not in animals
True
>>> 'lion' is animals
False
>>> 'lion' is not animals
True
idudkH .Ks;fhaoS Ndú;d lrkq ,nk l=,l (set) j, Ndú;d lrk .Ks;l¾u fuysoSo isÿlr.; yel'
1' Union
2. Intersection
3. Difference
4. Symmetric difference
>>> x=('aruna')
>>> y=('waruna')
>>> x=set('aruna')
>>> y=set('waruna')
>>> x
{'a', 'r', 'n', 'u'}
>>> y
{'r', 'w', 'a', 'n', 'u'}
>>> y-x # letters in y but not in x
{'w'}
>>> x|y #letters in either x or y
උසස් පෙළ ප ොරතුරු හො සන්නිපේදන ොක්ෂණය- ICT ගුරුවරුන්න ෙමණයි සමූහය
34
{'a', 'r', 'w', 'n', 'u'}
>>> x&y # letters in both x and y
{'a', 'r', 'n', 'u'}
>>> x^y # letters in x or y but not both
{'w'}
mhs;ka NdIdfõ Ndú;d jk .Ks; l¾u (Python Basic Operators)
1. wxl .Ks;uh ldrl (Arithmetic Operators)
2. ixikaokd;aul ldrl (Comparison Operators)
3. ;d¾lsl ldrl (Logical Operators)
4. wdfoaYk ldrl (Assignment Operators)
5. ìgq wkqidß; ldrl (Bitwise Operators)
wxl .Ks;uh ldrl (Arithmetic Operators)
a = 21
b = 10
c = 0
c = a + b
print ("Value of c is ", c)
c = a - b
print ("Value of c is ", c )
c = a * b
print ("Value of c is ", c )
c = a / b
print ("Value of c is ", c )
c = a % b
print ("Value of c is ", c)
a = 2
b = 3
c = a**b
print ("Value of c is ", c)
a = 10
b = 5
c = a//b
print ("Value of c is ", c)
ldrlh úia;rh ksoiqk (x=5, y=2 kï)
+ tl;= lsÍu x+y=7
- wvq lsÍu x-y=3
* .=K lsÍu x*y=10
/ fnoSu x/y=2.5
% fY%aIh (mod) x%y=1
** n,h x**y=25
// mQ¾K ixLHdjlg fnoSu (Floor Division) x//y=2
උසස් පෙළ ප ොරතුරු හො සන්නිපේදන ොක්ෂණය- ICT ගුරුවරුන්න ෙමණයි සමූහය
35
ixikaokd;aul ldrl (Comparison Operators)
w.hka folla fyda lsysmhla ixikaOkh lr m%;sodkh True fyda False f,i ,ndfohs'
a = 21
b = 10
c = 0
if (a == b):
print ("a is equal to b")
else:
print ("a is not equal to b")
if (a! = b):
print ("a is not equal to b")
else:
print ("a is equal to b")
if (a < b):
print ("a is less than b”)
else:
print ("a is not less than b")
if (a > b):
print ("a is greater than b")
else:
print ("a is not greater than b")
a = 5;
b = 20;
if (a <= b):
print ("a is either less than or equal to b")
else:
print ("a is neither less than nor equal to b")
if (b >= a):
print ("b is either greater than or equal to b")
else:
print ("b is neither greater than nor equal to b")
;d¾lsl ldrl (Logical Operators)
and, or iy not hk ;d¾lsl fufyhjk Ndú;d jk ldrl fuhg wh;afõ'
ldrlh úia;rh ksoiqk (x=5, y=2 kï)
== iudkhs x=y →False
!= wiudkhs x!=y →True
> úYd,hs x>y →True
< l=vhs x<y → False
>= úYd,hs fyda iudkhs x>=y → True
<= n,h x <=y →False
උසස් පෙළ ප ොරතුරු හො සන්නිපේදන ොක්ෂණය- ICT ගුරුවරුන්න ෙමණයි සමූහය
36
a = 10
b = 20
c = 0
if (a and b):
print ("a and b are true")
else:
print ("Either a is not true or b is not true")
if (a or b):
print ("Either a is true or b is true or both are true")
else:
print ("Neither a is true nor b is true")
a = 0
if (a and b):
print ("a and b are true")
else:
print ("Either a is not true or b is not true")
if (a or b):
print ("Either a is true or b is true or both are true")
else:
print ("Neither a is true nor b is true")
if not(a and b):
print ("Either a is not true or b is not true")
else:
print ("a and b are true")
wdfoaYk ldrl (Assignment Operators)
lsishï úp,Hhla i`oyd w.hla wdfoaY lsÍfïoS fhdod.; yels fufyhjkhls' fuysoS wdfoaYjk úp,Hh
operand f,i y`ÿkajhs'
ldrlh úia;rh ksoiqk (x=5, y=2 kï)
and ;d¾lsl and x=y and x>y →false
x!=y and x>y →true
or ;d¾lsl or x!=y or x<y →true
x>y or x!=y →true
not ;d¾lsl not not(x>y) →false
not(x!=y) →true
ldrlh úia;rh ksoiqk (x=5, y=2 kï)
= ol=Kq mi w.h jïmi w.hg wdfoaY lsÍu y=x →y=5
+= ol=Kq mi we;s w.h jïmi w.hg tl;=lr
m%;sM,h k%eje; jïmig wdfoaY lsÍu
x+=y →x=7
-= Jïmi w.fhka ol=Kqmi w.h wvqlr m%;sM,h
keje; jïmig wdfoaY lsÍu
x-=y →x=3
*= ol=Kq mi w.h jïmi w.fhka .=Klr m%;sM,h
jïmig wdfoaY lsÍu
x*=y → x=10
උසස් පෙළ ප ොරතුරු හො සන්නිපේදන ොක්ෂණය- ICT ගුරුවරුන්න ෙමණයි සමූහය
37
a = 8
b = 3
c = 0
c = a + b
print ("Value of c is ", c)
c += a
print ("Value of c is ", c )
c *= a
print ("Value of c is ", c )
c /= a
print ("Value of c is ", c )
c = 2
c %= a
print ("Value of c is ", c)
c **= a
print ("Value of c is ", c)
c //= a
print ("Value of c is ", c)
ìgq wkqidß; ldrl (Bitwise Operators)
oajsuh ixLHdu; mokï .Kkh lsÍï i`oyd Ndú;d lrhs' hï w.hka folla úp,Hhka Ndú;fhka we;=,;a
l, miq tu ixLHdjka j,g wod< oaúuh w.hka ,ndf.k .Kkh lsÍï isÿlr m%;sM,h oYuh wdldrfhka
,nd.; yel'
Binary AND
x=15 හො y=11 f,i.uq'
Binary OR
x=15 හො y=11 f,i.uq'
/= jïmi w.h ol=Kq mi w.fhka fnod m%;sM,h
jïmig wdfoaY lsÍu
x/=y →x=2.5
%= jïmi w.h ol=Kq mi w.fhka fnod fYaIh
jïmig wdfoaY lsÍu
x%=y →x=1
**= jïmi w.fha n,h ol=Kqmi w.h f,i f.k
ms<s;=r keje; jïmig wdfoaY lsÍu'
x**y →x=25
//= jïmi w.h ol=Kq mi w.fhka fnod ms<s;=r
mQ¾K ixLHdjla f,i jïmig wdfoaY lsÍu
x//y →x=2
ldrlh úia;rh ksoiqk (x=15, y=11 kï)
& Binary AND x&y → 11
| Binary OR x|y → 15
^ Binary XOR x^y → 4
~ Ones Complement (m<uq wkqmQrlh) ~x →-16, ~y →-12
<< Left shift (jug iSreudre lsÍu) x>>2 → 3, y>>2 →2
>> Right shift (ol=Kg iSreudre lsÍu) x<<2 → 60, y>>2 →44
x 0 0 0 0 1 1 1 1
y 0 0 0 0 1 0 1 1
x&y 0 0 0 0 1 0 1 1
oYuh w.h 11
x 0 0 0 0 1 1 1 1
උසස් පෙළ ප ොරතුරු හො සන්නිපේදන ොක්ෂණය- ICT ගුරුවරුන්න ෙමණයි සමූහය
38
Binary XOR
x=15 හො y=11 f,i.uq'
Binary ones complement
mß.Klj,oS Ok ixLHd iDcqju Ndú;d l, yels w;r iDK ixLHd ksrEmkh lrkq ,nkafka fojk wkqmQrl
wdldrfhks'
fojk wkqmQrl ixLHdj = ixLHdj +1
ixLHdj = 15 → 00001111
fojk wkqmQrl ixLHdj = 00001111 +1 = 00010000
oYuh ixLHdj = -16 (00001111 ෙළමු අනුපූරකයට හැරවූ විට 11110000 පලස ලැපබ්. පමහි Sign බිටුව 1 ිසො
සෘණ සංඛයොවක් පලස ලියනු ලබයි.)
jug iSreudre lsÍu (Left shift)
x=15, y=11 kï
ol=Kg iSreudre lsÍu (Right shift)
x=15, y=11 kï
y 0 0 0 0 1 0 1 1
x|y 0 0 0 0 1 1 1 1
oYuh w.h 15
x 0 0 0 0 1 1 1 1
y 0 0 0 0 1 0 1 1
x^y 0 0 0 0 0 1 0 0
oYuh w.h 4
x 0 0 0 0 1 1 1 1
x<<2 0 0 0 0 0 0 1 1
oYuh w.h 3
y 0 0 0 0 1 0 1 1
y>>2 0 0 0 0 0 0 1 0
oYuh w.h 2
x 0 0 0 0 1 1 1 1
x<<2 0 0 1 1 1 1 0 0
oYuh w.h 60
y 0 0 0 0 1 0 1 1
y<<2 0 0 1 0 1 1 0 0
oYuh w.h 44
උසස් පෙළ ප ොරතුරු හො සන්නිපේදන ොක්ෂණය- ICT ගුරුවරුන්න ෙමණයි සමූහය
39
a = 60 # 60 = 0011 1100
b = 13 # 13 = 0000 1101
c = 0
c = a & b; # 12 = 0000 1100
print ("Value of c is ", c)
c = a | b; # 61 = 0011 1101
print ("Value of c is ", c)
c = a ^ b; # 49 = 0011 0001
print ("Value of c is ", c)
c = ~a; # -61 = 1100 0011
print ("Value of c is ", c)
c = a << 2; # 240 = 1111 0000
print ("Value of c is ", c)
c = a >> 2; # 15 = 0000 1111
print ("Value of c is ", c)
Membership Operators
fuysoS in iy not in කොරක භොවි ො කරයි. යම්කිසි විචලයයක් තුල අන්න ර්ග දත් යක් නම් ස යය පලසත්
අන්න ර්ග පනොවන දත් යක් නම් අස යය පලසත් දැක්වීම සිදුපේ. ස යය බව දැක්වීමට in කොරකයද අස යය බව
දැක්වීමට not in කොරකයද භොවි ො කරයි.
>>> a=[1,2,3,5]
>>> print (3 in a)
True
>>> print(4 in a)
False
Identity Operators
fuysoS is iy is not කොරක භොවි ො කරයි. යම්කිසි විචලයය පදකක් සසඳො එක් විචලයයක් තුල අන්න ර්ග දත් යක්
අපනත් විචලයය තුල ෙවතීනම් ස යය (True) පලසත් අන්න ර්ග පනොවන දත් යක් නම් අස යය (False) පලසත්
දැක්වීම සිදුපේ. ස යය බව දැක්වීමට is කොරකයද අස යය බව දැක්වීමට is not කොරකයද භොවි ො කරයි.
>>> a=5
>>> b=5
>>> if a is b:
print('a equal to b')
else:
print('a not equalt to b')
Output
a equal to b
>>> a=5
>>> b=5
උසස් පෙළ ප ොරතුරු හො සන්නිපේදන ොක්ෂණය- ICT ගුරුවරුන්න ෙමණයි සමූහය
40
>>> if a is not b:
print(' a not equal to b’)
else:
print(''a equal to b ')
Output
a equal to b
කාරක ප්‍රමුඛතාවය
ෙයි න්න ක්‍රමපල්ඛන භොෂොපේදී ෙහ සඳහන්න කොරක ප්‍රමුඛ ො අනුිළිපවල භොවි ො කරයි.
>>> 5+2*3
11
>>> 5-2*6
-7
>>> 6+2**3
14
>>> (5+2)//2+2**4
19
>>> 5/2+3
5.5
>>> 4/2+5//2
4.0
ප්‍රමුඛතා මට්ටම කාරකය ප්‍රමුඛ ොවය වැඩි
ප්‍රමුඛ ොවය අඩු
1 **
2 - + ~ (unary plus and minus), complement
3 * / % //
4 + -
5 >> <<
6 &
7 ^ |
8 <= < > >=
9 == !=
10 = += -= *= /= %= //= |= &= >>= <<= **=
11 is, is not
12 in, not in
13 not, and, or
උසස් පෙළ ප ොරතුරු හො සන්නිපේදන ොක්ෂණය- ICT ගුරුවරුන්න ෙමණයි සමූහය
41
>>> 2+3**2+2**2
15
>>> 8//2**3*2-6//4+1
2
Escape characters
අනුලක්ෂණය විස් රය
n Newline
 Backslash ()
’ Single quote (‘)
’’ Double quote (“)
a ASCII bell
b ASCII Backspace
f ASCII Form feed
t Tab
>>> print('Ictninstitute')
Ict
institute
>>> print('Icttinstitute')
Ict institute
>>> print('Ictinstitute')
Ictinstitute
>>> print('Ict'institute')
Ict'institute
>>> print('Ict"institute')
Ict"institute
පාලන වූහ (Control structure)
වරණය (Selection)
If statement
පකොන්නපද්සියක් ෘේ වන්නපන්න නම් ෙමණක් ප්‍රකොශනය ක්‍රියොත්මක පේ.
උදොහරණ: විෂයකට ලබොගත් ලකුණු ඇතුලත් කර එය 50 පහෝ 50ට වඩො වැඩි නම් සමත් පලස දැක්වීම.
marks=int(input('Enter marks: '))
if marks>=50:
print('Pass')
If …else statement
පමහිදී පකොන්නපද්සිය ෘේ වන්නපන්න නම් ෙළමු ප්‍රකොශයද නැතිනම් පදවන ප්‍රකොශයද ක්‍රියොත්මක පේ.
උදොහරණ: විෂයකට ලබොගත් ලකුණු ඇතුලත් කර එය 50 පහෝ 50ට වඩො වැඩි නම් සමත් පලසත් නැතිනම් අසමත් පලස
දැක්වීම.
උසස් පෙළ ප ොරතුරු හො සන්නිපේදන ොක්ෂණය- ICT ගුරුවරුන්න ෙමණයි සමූහය
42
marks=int(input('Enter marks: '))
if marks>=50:
print('Pass')
else:
print('fail')
elif statement
උදොහරණ: විෂයකට ලබොගත් ලකුණු ඇතුලත් කර එය 75 පහෝ 75ට වඩො වැඩි නම් ‘Excellent’ පලසත් 50 පහෝ 50ට වඩො
වැඩි නම් ‘Good’ පලසත් නැතිනම් ‘Weak’ පලස දැක්වීම.
marks=int(input('Enter marks: '))
if marks>=75:
print('Excellent')
elif marks>=50:
print('Good')
else:
print('Weak')
Nested if Statement
පකොන්නපද්සියකට ෙසුව පකොන්නපද්සියක් වශපයන්න පකොන්නපද්සි සමූහයක් පයපදන අවස්ථොවක භොවි ො කරයි.
WodyrK ( ixLHd ;=klska úYd,;u ixLHdj fiùu'
n1=int(input('Enter number 1 :'))
n2=int(input('Enter number 2 :'))
n3=int(input('Enter number 3 :'))
if n1>n2:
if n1>n3:
print('maximum number :',n1)
else:
print('maximum number :',n3)
elif n2>n3:
print('maximum number :',n2)
else:
print('maximum number :',n3)
mqk¾lrKh (Repetition /Looping)
mqk¾lrKh jk jdr .Kk ksIaÑ;j okakd úg l%uf,aLkhla ls%hd;aul lsÍu i`oyd Ndú;d lrhs'
While loop
hï fldkafoaishla i;Hj mj;sk ;=re j.ka;shla fyda j.ka;s lsysmhla keje; keje; ls%hd;aul ùu isÿfõ'
WodyrK ( 1 isg 5 olajd ixLHd uqøKh lsÍu
x=1
while x<=5:
print(x, end=" ")
x=x+1
උසස් පෙළ ප ොරතුරු හො සන්නිපේදන ොක්ෂණය- ICT ගුරුවරුන්න ෙමණයි සමූහය
43
x=1
while x<=5:
print(x)
x=x+1
For loop
j.ka;shla fyda lsysmhla ksIaÑ; jdr .Kkla mqk¾lrKh lsÍug Ndú;d fõ' fuh fhdod.; yelafla wjia:d
folloS muks'
1' hïlsis ixLHd mrdihla ;=, mqk¾lrKh i`oyd
2' o;a; ,ehsia;=jla Ndú;d lsÍu i`oyd
>>> for x in range(5):
print(x)
0
1
2
3
4
>>> for x in range(1,5):
print(x)
1
2
3
4
>>> for x in range(1,5,2):
print(x)
1
3
>>> city='polonnaruwa'
>>> for i in city:
print(i)
p
o
l
o
n
n
a
r
u
w
a
>>> x=['a','aruna','ict',5,2]
>>> for i in x:
උසස් පෙළ ප ොරතුරු හො සන්නිපේදන ොක්ෂණය- ICT ගුරුවරුන්න ෙමණයි සමූහය
44
print(i)
a
aruna
ict
5
2
Nested loop
mqk¾Khla ;=, ;j;a mqk¾lrKhla fhfok úg Ndú;d lrhs'
WodyrK ( 1 isg 20 olajd we;s m%:ul ixLHd ,nd.ekSu
i = 2
while(i < 20):
j = 2
while(j <= (i/j)):
if not(i%j): break
j = j + 1
if (j > i/j) :
print (i, " is prime")
i = i + 1
WodyrK ( 2 iy 3 .=Kk j.= ,nd.ekSu'
for i in range (2,4):
print (i, 'multiplication table')
print ('------------------------')
for x in range(1,13):
print(i,'*',x,'=',i*x)
උසස් පෙළ ප ොරතුරු හො සන්නිපේදන ොක්ෂණය- ICT ගුරුවරුන්න ෙමණයි සමූහය
45
mqk¾lrKhla ;=, jrKhla fhoSu
WodyrK ( 1 isg 15 olajd we;s T;af;a iy brÜfÜ ixLHd fjk fjku m%;sodkh lsÍu'
for i in range(16):
if i%2==0:
print(i,'is an even number')
else:
print(i,'is an odd number')
උසස් පෙළ ප ොරතුරු හො සන්නිපේදන ොක්ෂණය- ICT ගුරුවරුන්න ෙමණයි සමූහය
46
mqk¾lrK md,k j.ka;s (Loop control statements)
Break Statement
mqk¾lrKhla ls%hd;aul fjñka mj;sk wjia:djl w;ru.ska mqk¾lrKh k;r lr .ekSu i`oyd fhdod.;
yel'
WodyrK ( 1 isg 5 olajd ixLHd uqøKh jk l%uf,aLhl 3jk ixLHdfõoS l%uf,aLh k;r lsÍu'
x=1
while x<=5:
if x==3:
break
print(x)
x=x+1
WodyrK ( polonnaruwa hk jpkfha n wl=f¾oS l%uf,aLkh k;r lsÍu'
for i in 'polonnaruwa':
if i=='n':
break
print(i)
Continue Statement
mqk¾lrKhl iuyr m%ldYk w;yer B,. m%ldYkhg hdu isÿfõ'
WodyrK ( 1 isg 5 olajd ixLHd uqøKh jk l%uf,aLhl 3jk ixLHdj w;yer l%uf,aLh ls%hd;aul lsÍu'
for i in range(1,6):
if i==3:
continue
print(i)
WodyrK ( polonnaruwa hk jpkfha n wl=re w;yer B<. wl=re uqøkh lsÍu'
for i in 'polonnaruwa':
if i=='n':
continue
print(i)
Pass Statement
mqk¾lrKhla ls%hd;aulùfïoS w;rueo hïlsis jdlHhla tla l< hq;= kï fuh Ndú;d lrhs'
WodyrK ( 1 isg 5 olajd ixLHd uqøKh jk l%uf,aLhl 3jk ixLHdjg fmr ict institute f,i tlalr
l%uf,aLh ls%hd;aul lsÍu'
උසස් පෙළ ප ොරතුරු හො සන්නිපේදන ොක්ෂණය- ICT ගුරුවරුන්න ෙමණයි සමූහය
47
for i in range(1,6):
if i==3:
pass
print('ict institute')
print(i)
mhs;ka Ys%; (Python function)
Ys%;hla hkq wjYH ld¾hhla fyda ld¾hhka lsysmhla lr.ekSu i`oyd Ndú;d lrkq ,nk m%ldY wkql%uhls'
Ys%;hl wod, ld¾hh fyda ld¾hhka Ys%;fha ks¾jpkh u.ska oelafõ' Ys%; u.ska l%uf,aLhl we;s fldgila
;ks tallhla f,i Wmqgdf.k tu fldgi tu l%f,aLfhau fjk;a l%uf,aLhl keje; keje; Ndú;hg
.;yels mßos myiqlï ,ndfoa' tu.ska l%uf,aLhla ;=, tlu fla;h keje; keje; ,sùug wjYHh fkdfõ'
Ys%; m%Odk wldr folls'í'
1' l,ska ilia lrk ,o Ys%; (Standard Function)
2' mßYS,lhdg wjYHh mßos ilik ,o Ys%; (User Define Function)
úp,Hhka yd mrdñ;Ska w;r fjki (Difference between variable and parameters)
úp,HHla hkq u;lfha o;a;hla .nvd lr ;nd.kakd ia:dkhla jk w;r tu o;a; ls%hdmámdáhlg NdroSu
i`oyd mrdñ;Ska Woõ fõ'
mrdñ;s j¾.
wdodk mrdñ;s (Input Parameters)
wdodk fyda m%;sodk mrdñ;ska (Input/output parameters)
Ys%;hla ks¾jpkh lsÍu (Define a function)
mhs;ka NdIdfõoS Ys%;hla ks¾jpkh lsÍu i`oyd ‘def’ hk uQ,moh Ndú;d lrhs' úêu;a mrdñ;s ,ehsia;=jla
jryka ;=, we;=,;a lrkq ,nk w;r (:) ixfla;h u.ska wjika lrhs' Ys%;fha ku y`ÿkajkhla neúka y`ÿkajk
kdud ,sùfïoS Ndú;d lrkq ,nk kS;s fï i`oyd j,x.= fõ' mrdñ;s ,ehsia;=j mrdñ;s tlla fyd lsysmhla ;sìh
yel' mrdñ;s fkdue;s Ys%; o ilia l, yel' Ys%;hla ls%hd;aul jkafka leojQ úgh' ls%hdjg kxjk Ys%;h iy
tys mrdñ;Ska fuysoS ,ndosh hq;=h' Ys%;hlg ;ksj ls%hd;aul úh fjkdyels w;r th ls%hd;aul jkafka m%Odk
l%uf,aLkhla ;=,h' my; wldrhg Ys%;h w¾:oelaúh yel'
def function_name(arg1,arg2):
statment1
statment2
mrdñ;Ska fkdue;sj Ys%; f.dvke.Su
def display():
print()
#function
def display():
print('hi')
#program
display()#calling the function
print('Student')
display()#calling the function
print('Aruna')
උසස් පෙළ ප ොරතුරු හො සන්නිපේදන ොක්ෂණය- ICT ගුරුවරුන්න ෙමණයි සමූහය
48
return statement
Ys%;hla le`ojk iEu wjia:djlu w.hla uqodyÍ' th return hk mhs;ka uQ,moh u`.ska m%Odk l%uf,aLhg
w.hla uqodyeÍu isÿl, yelsh' uqodyßk ,o j.ka;sfha Ys%;h ;=, w.hla fkdue;s úg None hk w.h ,ndfoa'
.eg¨j 1
ixLHd folla wdodkh lr tajdfha tl;=j ,nd.ekSug l%uf,aLkhla Ys%; Ndú;fhka ,sùu'
#function
def sum(x,y):
print('Total is :',x+y)
#program
x=int(input('Enter a number 1: '))
y=int(input('Enter a number 2: '))
sum(x,y)
.eg¨j 2
m<uq ku" fojk ku iy wjidk ku we;=,;a lr uq,l=re iu`. wjidk ku oelaùu i`oyd mhs;ka
l%uf,aLkhla ,shkak'
#function
def name(fn,sn,ln):
print(fn[0],'.',sn[0],'.',ln)
#program
fn=input('Enter first name: ')
sn=input('Enter second name: ')
ln=input('Enter last name: ')
name(fn,sn,ln)
.eg¨j 3
m<uq ku" fojk ku" wjidk ku" jdi.u" ia;S%$ mqreI nj iy újdyl wújdyl nj we;=,;a lr Mr, Mrs.
fyda Miss. we;=,;a uq,l=re iu`. jdi.u oelaùu i`oyd mhs;ka l%uf,aLkhla ,shkak'
#function
def name(fn,sn,ln,su,g,c):
if g=='male':
s='Mr'
elif g=='female':
if c=='maried':
s='Mrs'
else:
s='Miss'
#function
def sum(x,y):
return x+y
#program
x=int(input('Enter a number 1: '))
y=int(input('Enter a number 2: '))
print('Total is :',sum(x,y))
උසස් පෙළ ප ොරතුරු හො සන්නිපේදන ොක්ෂණය- ICT ගුරුවරුන්න ෙමණයි සමූහය
49
print(s,'.',fn[0],'.',sn[0],'.',ln[0],'.',su)
#program
fn=input('Enter first name: ')
sn=input('Enter second name: ')
ln=input('Enter last name: ')
su=input('Enter surname: ')
g=input("Enter 'male' or 'female' :")
c=input("Enter 'married' or 'unmarried' :")
name(fn,sn,ln,su,g,c)
උදොහරණ 1
def changeme( mylist ):
"This changes a passed list into this function"
mylist = [1,2,3,4]; # This would assign new reference in mylist
print ("Values inside the function: ", mylist)
return
# Now you can call changeme function
mylist = [10,20,30];
changeme( mylist );
print ("Values outside the function: ", mylist)
Output
Values inside the function: [1, 2, 3, 4]
Values outside the function: [10, 20, 30]
උදොහරණ 2
# Function definition is here
def printinfo( name, age ):
"This prints a passed info into this function"
print ("Name: ", name)
print ("Age :", age)
return;
# Now you can call printinfo function
printinfo( age=38, name="aruna" );
Output
Name: aruna
Age : 38
උදාහරණ 3
# Function definition is here
def printinfo( name, age = 17 ):
"This prints a passed info into this function"
print ("Name: ", name)
print ("Age :", age)
උසස් පෙළ ප ොරතුරු හො සන්නිපේදන ොක්ෂණය- ICT ගුරුවරුන්න ෙමණයි සමූහය
50
return;
# Now you can call printinfo function
printinfo( age=18, name="kasun" );
printinfo( name="supun" );
Output
Name: kasun
Age : 18
Name: supun
Age : 17
උදොහරණ 4
# Function definition is here
sum = lambda arg1, arg2: arg1 + arg2;
# Now you can call sum as a function
print ("Value of total : ", sum( 10, 20 ))
print ("Value of total : ", sum( 20, 20 ))
Output
Value of total : 30
Value of total : 40
ශ්‍රි විස් ොරයන්න (function arguments)
ෙයි න්න ෙරිගණක භොෂොපේදී ශ්‍රි විස් ොරයන්න කිහිෙයක් භොවි ො කරයි. ඒවො ෙයි න්න ශ්‍රි වල ඇති විපශ්ෂොංග පලසඳ
හැඳින්නවිය හැක.
1. Default arguments
2. Keyword arguments
3. Required arguments
4. Variable arguments
Default arguments
ශ්‍රි ිරවචනපේදී ස්වයං ෙැවැරූ අගයන්න භොවි ො කළ හැකිය. යම් අගයක් ශ්‍රි ය කැදවීපම්දී පනොමැති නම් ශ්‍රි ය තුල
අන්න රග ස්වයං ෙැවැරූ අගය කැඳවීම සිදුකරයි.
#default arguments
#function
def myself(name='kamal',age=38,address='kaduruwela'):
print('Name is : ',name)
print('Age is :',age)
print('Address is :',address)
return
#program
myself(name='aruna',address='polonnaruwa')
Output
Name is : aruna
Age is : 38
Address is : polonnaruwa
Name is : herath
Age is : 35
Address is : kaduruwela
උසස් පෙළ ප ොරතුරු හො සන්නිපේදන ොක්ෂණය- ICT ගුරුවරුන්න ෙමණයි සමූහය
51
myself(name='herath',age=35)
Keyword arguments
මූල ෙදයක් ශ්‍රි කැඳවීම සඳහො භොවි ො කරයි නම් එය ෙරොමිති නොමයන්න හඳුනො ගනී.
#keyword arguments
#function
def myself(str):
print(str)
return
#program
myself(str='Aruna herath')
myself(str='Nethumsa herath')
Required arguments
ශ්‍රි යක් තුල විස් ොරයන්න භොවි ො කිරීපම්දී එය ිළිපවලකට යැවිය යුතුය. එපමන්නම ශ්‍රි ය කැඳවීපම් අඩුම රමින්න එක්
විස් ොරයක් පහෝ ෙැවැරිය යුතුය. එපස් පනොමැති නම් පදෝෂ ෙණිවිඩයක් ලබොපදයි.
#keyword arguments
#function
def myself(str):
print(str='aruna')
return
#program
myself()
Variable length arguments
යම් ශ්‍රි යක් ිර්වචනයට වඩො වැඩි විස් ොරයන්න සඳහො ශ්‍රි සැකසීම සිදුකරයි නම් ඒවො පමපලස හඳුන්නවයි. විපශ්ෂි (*)
සලකුණක් අදොල විචලයයට පෙර පයොදොගැපන්න. එමගින්න මූලෙද පනොවන විචලයයන්න සඳහො අගයයන්න රඳවො බොගනී.
#Variable length arguments
#function
def my_function(*kids):
print("The youngest child is " + kids[1])
#program
my_function("Suranga", "Sandun", "Thusitha")
#Variable length arguments
#function
def my_sum(*args):
return sum(args)
#program
print(my_sum(1, 3, 5, 7,9))
print(my_sum(2,4,6,8,10))
විචලයයන්මේ සීමාවන් ඇඳීම
Output
Aruna herath
Nethumsa herath
Output
Error
Output
The youngest child is Sandun
Output
25
30
උසස් පෙළ ප ොරතුරු හො සන්නිපේදන ොක්ෂණය- ICT ගුරුවරුන්න ෙමණයි සමූහය
52
ෙයි න්න භොෂොව විචලයය සඳහො අගයන්න ලබොපදන ස්ථොනය එම විචපලයේ සීමොව (scope) තීරණය කරනු ලබයි. ශ්‍රි යක්
තුල විචලයයන්න ප්‍රධොන ආකොර පදකකට වර් ග කල හැකිය.
1. ස්ථොනීය විචලයය (Local Variable)
2. පගෝලීය විචලයයන්න (Global Variable)
ස්ථොනීය විචලයය (Local Variable)
ශ්‍රි ය තුල විචලයයක් ආරම්භ පේනමි එය ස්ථොනීය විචලයයක් පලස හැඳින්නපේ. පමම විචලයය භොවි ො කල හැක්පක්
ශ්‍රි ය තුලදී ෙමණි.
පගෝලීය විචලයයන්න (Global Variable)
ග ෝලීය විචල්‍යයක් ශ්‍රිතයක් තුල්‍දී හා ඉන් පිටතදී භාවිතා කල්‍ හැකිය. එය ක්‍රමගේකනගේ ඕනෑම ස්ථානයක භාවිතා
කල්‍ හැකිය. ශ්‍රි යක් තුලදී f.da,Sh úp,Hhla ilia lr .ekSu i`oyd Ys%;h ;=, global f,ස fhdod úp,Hh ilia
lr.; hq;=h'
x=5 #global variable
#function
def func1():
x=3 #local variable
print(x)
#program
func1()
Output
3
පයිතන් භාෂාමේදී මගානු හැසිරවීම (File handling in python)
ක්‍රමපල්ඛණයක් තුලින්න ලබොපදන දත් ප්‍රතිදොන පලස පදයොකොරයකට සිදුකල හැකිය.
1. මුද්‍රණ යන්නත්‍රයක් භොවි පයන්න මුද්‍රණය කරගැනීම.
2. පගොනු පහෝ දත් ෙොදක භොවි ො කර ආචයන උෙොංගයක් තුල ගබඩො කිරීම.
පගොනු සඳහො සිදුකල හැකි පමපහයුම්
1. පගොනුවක ඇති දත් කියවීම (Read)
2. පගොනුවක දත් ැන්නෙත් කිරීම (Write)
3. පගොනුවක අවසොනයට දත් එකතු කිරීම (Append)
4. පගොනුවක ඇති දත් යොවත්කොලීන කිරීම (Update)
පගොනු භොවි පේදී සිදුකල යුතු ප්‍රධොන කො¾hයන්න තුනක් ඇ .
1. පගොනුවට සම්බන්නධ ොවයක් විවෘ කිරීම
2. පගොනුපේ ඇති දත් කියවීම පහෝ පගොනුවට දත් එක් කිරීම
3. පගොනුව වැසීම
මගානුවට සේබන්ධතාවයක් විවෘත කිරීම
open(“file_name”, ‘mode’)
x=5 #global variable
#function
def func1():
x=3 #local variable
print(x)
#program
func1()
print(x)
Output
3
5
i=5 #global variable
#function
def func1():
x=3 #local variable
print(x)
#program
func1()
print(x)
Output
3
error
i=5 #global variable
#function
def func1():
global x
x=3 #global variable
print(x)
#program
func1()
print(x)
Output
3
3
උසස් පෙළ ප ොරතුරු හො සන්නිපේදන ොක්ෂණය- ICT ගුරුවරුන්න ෙමණයි සමූහය
53
ප්‍රපේශ ආකොර
(Access mode)
විස් රය (Description)
‘r’ පගොනුපේ ඇති දත් කියවීම ෙමණයි
‘w’ පගොනුවට දත් ලිවීම ෙමණයි.
‘a’ පගොනුපේ අගට දත් එක් කිරීම.
‘r+’ පගොනුපේ ඇති දත් කියවීම සහ ලිවීම.
‘w+’ පගොනුවට දත් ලිවීම සහ කියවීම.
x=open('1.txt','r')
x.close()
ඉහ ෙයි න්න පගොනුව සුරකින ලද ස්ථොනපේ 1.txt පලස පගොනුවක් සකස් වී ඇති බව දැකිය හැක.
මගානුව ඇති සියළුම දත්ත කියවීම.
පම් සඳහො ෙහ ආකොරපේ පගොනුවක් සකස් කර එය ෙයි න්න පගොනුව සුරකින ලද ස්ථොනපේම සුරකින්නන.
1.txt පගොනුව
x=open('1.txt','r')
data=x.read()
print(data)
x.close()
මගානුව ඇති අකුරු කිහිපයක් කියවීම.
x=open('1.txt','r')
data=x.read(3)
print(data)
x.close()
මගානුව ඇති එක් මේලියක් පමණක් කියවීම.
Output
ICT Institute
Hospital Junction
Polonnaruwa
Output
ICT
අකුරු තුනක් පමණක් මුද්‍රණය වී ඇත.
Output
ICT Institute
ෙළමු පේලිය පමණක් මුද්‍රණය වී ඇත.
උසස් පෙළ ප ොරතුරු හො සන්නිපේදන ොක්ෂණය- ICT ගුරුවරුන්න ෙමණයි සමූහය
54
x=open('1.txt','r')
data=x.readline()
print(data)
x.close()
මේලිමයන් මේලිය මගානුවක ඇති සියළුම මේලි කියවීම.
1 ක්‍රමය
x=open('1.txt','r')
data=x.readline()
while data:
print(data)
data=x.readline()
x.close()
2 ක්‍රමය
x=open('1.txt','r')
for i in x:
print(i)
x.close()
x=open('1.txt','r')
data=x.readlines()
print(data)
x.close()
ගැටලුව 1
ෙහ පගොනුපේ ඇති සංඛයො කියවො ඒවොපේ එකතුව සහ සොමොනයය ලබො ගැනීමට ෙයි න්න ක්‍රමපල්ඛණය
Output
ICT Institute
Hospital Junction
Polonnaruwa
Output
ICT Institute
Hospital Junction
Polonnaruwa
Output
['ICT Instituten', 'Hospital Junctionn', 'Polonnaruwa']
ලිස්ට් එකක් තුල සියළුම පේළි දැක්පේ.
tot=0
x=open('1.txt','r')
data=x.readlines()
for i in data:
no=int(i)
tot=tot+no
avg=tot/3
print('Total is', tot)
print('Average is', round(avg,2))
x.close()
Output
Total is 10
Average is 3.33
උසස් පෙළ ප ොරතුරු හො සන්නිපේදන ොක්ෂණය- ICT ගුරුවරුන්න ෙමණයි සමූහය
55
පගොනුවකට දත් ලිවීම
x=open('a.txt','w')
x.write('Aruna Herath')
x.close()
පමම පක් ය ක්‍රියොත්මක කල විට ෙයි න්න පගොනුව සුරකින ලද ස්ථොනපේ a.txt නැමැති පගොනුවක් ිර් මොනය පේ.
ගැටලුව 1
1 සිට 10 දක්වො ඇති ඔත්පත් සංඛයො පගොනුවකට ලිවීමට අදොල python ක්‍රමපල්ඛනය
x=open('2.txt','w')
for i in range(1,10,2):
b=str(i)
x.write(b+'n')
x.close()
ගැටලුව 2
විෂයන්න තුනක ලකුණු ඇතුලත් කර ඒවොපේ එකතුව සහ සොමොනයය පසවීම පසොයො පගොනුවක ලිවීමට ෙයි න්න
ක්‍රමපල්ඛනය.
total=0
x=open('4.txt','w')
x.write('Subjectttt'+'Marksn')
x.write('------------------------------n')
for i in range(3):
name=str(input('Enter Subject:'))
marks=str(input('Enter Marks:'))
x.write(name+'ttt'+marks+'n')
total=total+int(marks)
average=round(total/3,2)
t=str(total)
a=str(average)
x.write('------------------------------n')
x.write('Total Marks is: t'+t+'n')
x.write('Average Marks is: t'+a+'n')
x.close()
උසස් පෙළ ප ොරතුරු හො සන්නිපේදන ොක්ෂණය- ICT ගුරුවරුන්න ෙමණයි සමූහය
56
ගැටලුව 3
for count in range(2):
subject=['ICT','BS','AC']
total=0
x=open('5.txt','a')
name=str(input('Enter your name:'))
x.write('--------------------------------------------n')
x.write('Your name :'+name+'n')
x.write('--------------------------------------------n')
x.write('Subjectttt'+'MarksttGraden')
x.write('--------------------------------------------n')
for i in range(3):
s=subject[i]
marks=str(input('Enter '+s+' Marks:'))
m=int(marks)
if m>=75:
g='A'
elif m>=65:
g='B'
elif m>=55:
g='C'
elif m>=35:
g='S'
else:
g='W'
x.write(s+'ttt'+marks+'tt'+g+'n')
total=total+int(marks)
average=round(total/3,2)
t=str(total)
a=str(average)
x.write('--------------------------------------------n')
x.write('Total Marks is: t'+t+'n')
x.write('Average Marks is: t'+a+'n')
x.write('--------------------------------------------n')
x.close()
මගානුවක නම මවනස් කිරීම
import os
os.rename('1.txt','abc.txt')
මගානුවක් ඉවත් කිරීම
import os
os.remove('a.txt')
ම ෝේඩරයක් සකස් කිරීම
import os
os.mkdir('aruna')
os විධොනය මඟින්න windows පමපහයුම් ෙද්ධතිපේ
විධොන ක්‍රියොත්මක කල හැක.
Notepad මෘදුකාංගය විවෘත කිරීම
import os
cmd='notepad'
os.system(cmd)
mspaint මෘදුකාංගය විවෘත කිරීම
import os
cmd='mspaint'
os.system(cmd)
උසස් පෙළ ප ොරතුරු හො සන්නිපේදන ොක්ෂණය- ICT ගුරුවරුන්න ෙමණයි සමූහය
57
ම ෝේඩරයක් ඉවත් කිරීම
import os
os.rmdir('aruna')
Python Sort
පමහිදී කිසියම් අයි ම සමූහයක් ආපරෝහන පහෝ අවපරෝහණ ිළිපවලකට සක්ස් කිරීම සිදුකරනු ලබයි. පම් සඳහො
භොවි ො වන ප්‍රධොන ක්‍රම පදකකි.
1. jrK f;aÍu (Selection sort)
2. බුබුළු පත්රීම (Bubble sort)
jrK f;aÍu (Selection sort)
පමහිදී ලැයිස්තුවක ඇති අයි ම ිළිපවලකට සැකපසන තුරු පත්රීම සිදුකරයි. ලැයිස්තුපේ ඇති අයි ම අ රින්න
විශොල ම අගය හො කුඩොම අගය ිවැරදිව ස්ථොනග කිරීම මගින්න පමම පත්රීම සිදුකරයි.
#function
def selection_sort(L):
for i in range(len(L)-1):
min_index = i
for j in range(i+1, len(L)-1):
if L[j] < L[min_index]:
min_index = j
L[i], L[min_index] = L[min_index], L[i]
#program
L = [3, 1, 41, 59, 26, 53, 59]
print(L)
selection_sort(L)
print(L)
බුබුළු මත්රීම (Bubble sort)
යම්කිසි ලැයිස්තුවක් ිළිපවලකට සකසන තුරු ලැයිස්තුවක ඇති යොබද මූලොංග සංසන්නධනය කර ඒවොපයන්න කුඩො අගය
මුලටත් විශොල අගය ඊලගටත් ිහිටන ෙරිදි ිලිපවලකට පත්රීම බුබුළු පත්රීම මඟින්න සිදුකරයි.
#function
def bubble_sort(our_list):
for i in range(len(our_list)):
for j in range(len(our_list) - 1):
if our_list[j] > our_list[j+1]:
our_list[j], our_list[j+1] = our_list[j+1], our_list[j]
#program
our_list = [19, 13, 6, 2, 18, 8]
bubble_sort(our_list)
print(our_list)
Output
[3, 1, 41, 59, 26, 53, 59]
[1, 3, 26, 41, 53, 59, 59]
3, 1, 41, 59, 26, 53, 59
1, 3, 41, 59, 26, 53, 59
1, 3, 26, 59, 41, 53, 59
1, 3, 26, 41, 59, 53, 59
1, 3, 26, 41, 53, 59, 59
Output
[2, 6, 8, 13, 18, 19]
19, 13, 6, 2, 18, 19
13, 19, 6, 2, 18, 19
13, 6, 19, 2, 18, 19
13, 6, 2, 19, 18, 19
13, 6, 2, 18, 19, 19
6, 13, 2, 18, 19, 19
6, 2, 13, 18, 19, 19
2, 6, 13, 18, 19, 19
උසස් පෙළ ප ොරතුරු හො සන්නිපේදන ොක්ෂණය- ICT ගුරුවරුන්න ෙමණයි සමූහය
58
Python ක්‍රමමේඛනයක් My SQL දත්ත සමුදායක් සමඟ සේබන්ධ කිරීම.
සේබන්ධතාවය පවතීදැයි පරීක්ෂා කිරීම.
• Python connector නැමැති මෘදුකොංගය ස්ථොෙනය කරගන්නන.
https://dev.mysql.com/downloads/connector/python/2.0.html
• ෙහ විධොනය භොවි ො කර මෘදුකොංගය ස්ථොෙනය කර ඇත්දැයි බලන්නන.
• import mysql.connector
• නැවැරදිව ස්ථොෙනය කර ඇත්නම් පදෝෂ ෙණිවිඩයක් පනපෙන්නවයි.
දත් සමුදොය සමඟ සම්බන්නධ ොවයක් ඇති කර ගැනීමට (Create a connection) my sql ස්ථොෙනපේදී ලබොදුන්න ෙරිශීලක
නොමය සහ මුරෙදය සහි ව ෙහ ෙයි න්න පක් ය ලියො ක්‍රියොත්මක කරන්නන.
import mysql.connector
mydb = mysql.connector.connect(
host="localhost",
user="yourusername",
passwd="yourpassword"
)
print(mydb)
දත්ත සමුදායක් සකස් කිරීම
import mysql.connector
mydb = mysql.connector.connect(
host="localhost",
user="yourusername",
passwd="yourpassword"
)
mycursor = mydb.cursor()
mycursor.execute("CREATE DATABASE mydatabase")
සකස් කළ දත් සමුදොයන්න ිරීක්ෂණය
import mysql.connector
mydb = mysql.connector.connect(
host="localhost",
user="myusername",
passwd="mypassword")
mycursor = mydb.cursor()
mycursor.execute("SHOW DATABASES")
for x in mycursor:
print(x)
වගුවක් නිර්මාණය කිරීම
import mysql.connector
mydb = mysql.connector.connect(
host="localhost",
උසස් පෙළ ප ොරතුරු හො සන්නිපේදන ොක්ෂණය- ICT ගුරුවරුන්න ෙමණයි සමූහය
59
user="yourusername",
passwd="yourpassword",
database="mydatabase"
)
mycursor = mydb.cursor()
mycursor.execute("CREATE TABLE customers (name VARCHAR(255), address
VARCHAR(255))")
සකස් කළ වගු නිරීක්ෂණය කිරීම
import mysql.connector
mydb = mysql.connector.connect(
host="localhost",
user="yourusername",
passwd="yourpassword",
database="mydatabase"
)
mycursor = mydb.cursor()
mycursor.execute("SHOW TABLES")
for x in mycursor:
print(x)
වගුවකට ප්‍රාථමික යතුරක් එක් කිරීම
import mysql.connector
mydb = mysql.connector.connect(
host="localhost",
user="yourusername",
passwd="yourpassword",
database="mydatabase"
)
mycursor = mydb.cursor()
mycursor.execute("CREATE TABLE customers (id INT AUTO_INCREMENT PRIMARY KEY,
name VARCHAR(255), address VARCHAR(255))")
සකස් කල වගුවකට ප්‍රාථමික යතුරක් එක් කිරීම
import mysql.connector
mydb = mysql.connector.connect(
host="localhost",
user="yourusername",
passwd="yourpassword",
database="mydatabase"
)
mycursor = mydb.cursor()
mycursor.execute("ALTER TABLE customers ADD COLUMN id INT AUTO_INCREMENT
PRIMARY KEY")
උසස් පෙළ ප ොරතුරු හො සන්නිපේදන ොක්ෂණය- ICT ගුරුවරුන්න ෙමණයි සමූහය
60
වගුවකට දත්ත එක් කිරීම
import mysql.connector
mydb = mysql.connector.connect(
host="localhost",
user="yourusername",
passwd="yourpassword",
database="mydatabase"
)
mycursor = mydb.cursor()
sql = "INSERT INTO customers (name, address) VALUES (%s, %s)"
val = ("John", "Highway 21")
mycursor.execute(sql, val)
mydb.commit()
print(mycursor.rowcount, "record inserted.")
වගුවකට එකවර මරමකෝඩ කිහිපයක් එක් කිරීම
import mysql.connector
mydb = mysql.connector.connect(
host="localhost",
user="yourusername",
passwd="yourpassword",
database="mydatabase"
)
mycursor = mydb.cursor()
sql = "INSERT INTO customers (name, address) VALUES (%s, %s)"
val = [
('Peter', 'Lowstreet 4'),
('Amy', 'Apple st 652'),
('Hannah', 'Mountain 21'),
('Michael', 'Valley 345'),
('Sandy', 'Ocean blvd 2'),
('Betty', 'Green Grass 1'),
('Richard', 'Sky st 331'),
('Susan', 'One way 98'),
('Vicky', 'Yellow Garden 2'),
('Ben', 'Park Lane 38'),
('William', 'Central st 954'),
('Chuck', 'Main Road 989'),
('Viola', 'Sideway 1633')
]
mycursor.executemany(sql, val)
mydb.commit()
print(mycursor.rowcount, "was inserted.")
උසස් පෙළ ප ොරතුරු හො සන්නිපේදන ොක්ෂණය- ICT ගුරුවරුන්න ෙමණයි සමූහය
61
වගුවක ඇති සියළු දත්ත නිරීක්ෂණය කිරීම
import mysql.connector
mydb = mysql.connector.connect(
host="localhost",
user="yourusername",
passwd="yourpassword",
database="mydatabase"
)
mycursor = mydb.cursor()
mycursor.execute("SELECT * FROM customers")
myresult = mycursor.fetchall()
for x in myresult:
print(x)
තීරු කිහිපයක ඇති දත්ත ලබාගැනීම
import mysql.connector
mydb = mysql.connector.connect(
host="localhost",
user="yourusername",
passwd="yourpassword",
database="mydatabase"
)
mycursor = mydb.cursor()
mycursor.execute("SELECT name, address FROM customers")
myresult = mycursor.fetchall()
for x in myresult:
print(x)
My SQL Where විධානය භාවිතා කිරීම
import mysql.connector
mydb = mysql.connector.connect(
host="localhost",
user="yourusername",
passwd="yourpassword",
database="mydatabase"
)
mycursor = mydb.cursor()
sql = "SELECT * FROM customers WHERE address ='Park Lane 38'"
mycursor.execute(sql)
myresult = mycursor.fetchall()
for x in myresult:
print(x)
import mysql.connector
mydb = mysql.connector.connect(
host="localhost",
user="yourusername",
passwd="yourpassword",
database="mydatabase"
උසස් පෙළ ප ොරතුරු හො සන්නිපේදන ොක්ෂණය- ICT ගුරුවරුන්න ෙමණයි සමූහය
62
)
mycursor = mydb.cursor()
sql = "SELECT * FROM customers WHERE address LIKE '%way%'"
mycursor.execute(sql)
myresult = mycursor.fetchall()
for x in myresult:
print(x)
import mysql.connector
mydb = mysql.connector.connect(
host="localhost",
user="yourusername",
passwd="yourpassword",
database="mydatabase"
)
mycursor = mydb.cursor()
sql = "SELECT * FROM customers WHERE address = %s"
adr = ("Yellow Garden 2", )
mycursor.execute(sql, adr)
myresult = mycursor.fetchall()
for x in myresult:
print(x)
63
උසස් පෙළ ප ොරතුරු සන්නිපේදන ොක්ෂණය - ICT ගුරුවරුන්න සඳහො Facebook සමූහපයහි ප්‍රකොශනයකි.
ිපුණ ොවය 10- බහුමොධ්‍ය ොක්ෂණය භොවි පයන්න පවබ් අඩවි ිර්මොණය
ප ෝක විසිරි වියමපනහි අවශය ොවය ගපේෂණය කරයි
සන්නිවේදනය යනු පුද්ගලයින්න අතර වතොරතුරු හුවමොරු කර ගැනීමයි. අද ඇති වී තිවෙන
තොක්ෂණික දියුණුව ිසො ම අකුරු,වචන,ශබ්ද, චලන රූප සහ වීඩිවයෝපට ඡොයොරෑප භොවිත කරමින්න
වතොරතුරු හුවමොරු කරගත හැකි ය. පරිගණකවේ සහ සන්නිවේදනවේ සම්ෙන්නධතොව මගින්න මොධයයන්න
හැසිරවීවම් හැකියොව පරිගණකය සතුවීමත් සමග ම වතොරතුරු තොක්ෂණ සංකල්පය සහ අන්නතර්ජොල
තොක්ෂණවේ දියුණුව සමගොමීව සිදුවීමත් එමගින්න විශ්ව ගම්මොනය යන සංකල්පය බිහිවීමත් ිසො අද
අප ජීවත් වන වම් සමොජය දුරස්ථ සමොජයක් වනොවන ෙව පැහැදිලි ය. එවස් ම එදො දත්ත ගණනය
කිරීම්වලට පමණක් සකස් කළ පරිගණකය අද ෙහුමොධය තොක්ෂණය උපවයෝගී කරගිමින්න වතොරතුරු
හුවමොරුවේ ියැලී සිටින පරෙලම ියමුවො වලස හැඳින්නවිය හැකි ය.
ෙහුමොධය යනු කුමක් ද? ෙහුමොධය යන්නන ඔෙට අලූත් වචනයක් විය හැකි ය. වමහි අදහස
සරලව පැවසුවවහොත් විවිධ මොධයයන්නවේ එකතුවක් වලස එය වපන්නවොදිය හැකිය. පුවත්පත් සඟරො
චිතරපට ගුවන්න විදුලිය රූපවොහිිය ආදී සන්නිවේදන මොධයයන්නවේ එකතුවක් වලස ෙහුමොධය ිර්වචනය
කළ හැකි අතර වමම ිර්වචනය කිරීම තුළින්න හැඳින්නූ ෙහුමොධය, පරිගණක තොක්ෂණය හරහො අකුරු,
වචන, දත්ත, ඡොයොරෑප වහෝ චිතර ,ශබ්ද, චලන රූප සහ වීඩිවයෝපට භොවිත කරමින්න වතොරතුරු හුවමොරු
කරගත හැකි ආකොරයට වර්ධනය වීම ිසොම අද ෙහුමොධය තොක්ෂණය නමින්න අලූත් තොක්ෂණයක් අප
අතරට පැමිණ තිවබ්.
වමවැි ෙහුමොධය තොක්ෂණික වතොරතුරු අන්නතර්ජොලවයහි වවබ් තොක්ෂණය භොවිත
කරගිමින්න විවිධ ක්වෂ්තරයන්න හි ෙහුල ව භොවිත වන අතර ඉන්න පරධොන වශවයන්න අධයොපන
ක්වෂ්තරයන්නහිත්, ඉංජිවන්නරු ක්වෂ්තරයන්නහිත් ,වවදය ක්වෂ්තරයන්නහිත්, විවනෝදොස්වොදය ලෙොදීවම්දීත්
වවවළඳ පරචොරණවේදීත් චිතර කරණවේදීත් වවවළඳ වලෝකවේ විවිධ අවස්ථොවලදීත් වයොදො ගන්නනො අතර
විදයොත්මක පර්වේෂණ කටයුතුවලදීත් වයොදො ගැවන්න. අධයොපන ක්වෂ්තරය වමහි දී විවශ්ෂවයන්න සඳහන්න
කළ යුතු වන අතර ඊ-අධයොපන කොර්යොවලිවේ දී වහෝ පරිගණක ආශ්්රත අධයොපනවේ දී වහෝ වවබ්
ආශරිත අධයොපනවේ දී වහෝ පරිගණක විශ්වවකෝෂ ිර්මොණවේ දී වහෝ ෙහුමොධය තොක්ෂණය වෙවහවින්න
ම භොවිත වේ.
වමවැි අවස්ථොවල දී විස්තරොත්මක වතොරතුරු වලට අමතරව එම විස්තර කරනු ලැබූ වදය
ඡොයොරෑප ද්විමොන වහෝ තරිමොණ රූප සටහන්න මගින්න ඉදිරිපත් කරනු ලෙන අතර තවදුරටත් පැහැදිලි කිරීම්
අවශය ූ අවස්ථොවල දී චලන චිතර වහෝ වීඩිවයෝ පටයක ආකොරවයන්න ද ඉදිරිපත් කරනු ලැවබ්. සමහර
අවස්ථොවල දී භොෂොවක වචන උච්චොරණය කරන ආකොරය වහෝ පක්ියකු වේ මිහිරි නොදය ශබ්දයක
ආකොරවයන්න ඉදිරිපත් කිරීමට ද සිදු වේ.
ඔෙ විසින්න වවනත් රටක සිටින ඔෙවේ මිතුවරකුට පණිවුඩයක් ලෙොදීමට ෙලොවපොවරොත්තුවවන්න
සිටිනවො යැයි සිතන්නන. එම පණිවුඩය ඔෙවේ කටහඬින්න ම ශබ්දයක ආකොරවයන්න ෙහුමොධය තොක්ෂණය
වයොදො ගිමින්න විදුත් තැපෑල මගින්න යැවිය හැකිනම් වහෝ වවබ් පිටුවක ආකොරවයන්න ලැබීමට
සැලැස්වීවමන්න ඔවබ් මිතුරො සතුටට පත් වවනවො වනොඅනුමොනය. ඔෙ හො ඔහු අතර පවත්නො දුරස්ථභොවය
නැති කර ගැනීමට වහෝ අඩු කර ගැනීමට වමය මනො පිටිවහලකි. ඔෙ වදවදනො අතර සෙඳතො පවත්වො
ගැනීමට වම් සඳහො ඔෙ වනොදැනුවත්වම ෙහුමොධය තොක්ෂණය භොවිත කර ඇත. එයින්න ඔෙ ලෙන
පරවයෝජනය සහ තෘප්තතිය ඉතොමත් ඉහල මට්ටමක පවතී.
වම් සුළු උදොහරණවයන්න වුවද ඔෙට හැඟීයන්නවන්න කුමක් ද? සමොජවේ දුරස්ථභොවය අඩුකරමින්න පවුල්
සෙඳතොව වැඩි කිරීමට පරිගණක තොක්ෂණය, සන්නිවේදන තොක්ෂණය සහ ෙහුමොධය තොක්ෂණය
සම්මිශරණය වීවමන්න බිහි ූ වතොරතුරු තොක්ෂණය නම් ූ නව තොක්ෂණය ඉවහල් වී ඇති ෙවයි.
64
උසස් පෙළ ප ොරතුරු සන්නිපේදන ොක්ෂණය - ICT ගුරුවරුන්න සඳහො Facebook සමූහපයහි ප්‍රකොශනයකි.
ටිම් ෙර්නස් ලී විසින්න 1989 දී වලොවට පළමුවරට හඳුන්නවො වදනු ලැබූ විශ්ව විසිරි වියමන තුළ
විවශ්ිත ූ ෙහුමොධය වතොරතුරු හුවමොරු වන සහ වෙදොහරින පද්ධතියක් ආකොරයට අද වනවිට
වර්ධනය වී ඇත. විශ්ව විසිරි වියමන මගින්න
1. කුමන ආකොරයකට ෙහුමොධය සහ අවනකුත් වතොරතුරු සංවිධොනය කළ යුතු ද?
2. සංවිධොනය කරනු ලෙන වතොරතුරු කුමන ආකොරයකට පරිගණක පද්ධතිය තුළ තැන්නපත් කළ
යුතු ද?
3. එක් පරිගණක පද්ධතියක තිවෙන වතොරතුරක් තවත් ස්ථොනයක තිවෙන පරිගණක පද්ධතියක
වතොරතුරක් හො සම්ෙන්නධ කරන්නවන්න වකවස් ද?
4. එම වතොරතුරු නැවත ලෙො ගන්නනො ආකොරය
5. භොවිත කළයුතු ආකොරය
පිළිෙඳ ව එක`ගතොවයකට පත් ූ ියමයන්න පද්ධතියකින්න යුත් ිර්මොණයකි. www server
නමින්න හඳුන්නවනු ලෙන පරිගණකය තුළ ඉහත සඳහන්න කරන ආකොරයට සකස් කරනු ලෙන වතොරතුරු
අඩංගු වවබ් පිටු රොශයක් තැන්නපත් කර ඇති අතර එම පරිගණක යන්නතරවල ඇති වතොරතුරු ඕනෑම
වකවනකුට පහසුවවන්න ලෙො ගැනීවම් හැකියොව ද ඇත. www server නමින්න හඳුන්නවනු ලෙන
පරිගණකය තුළ එක් එක් ආයතනයන්න වහෝ එක් එක් පුද්ගලයින්න සතු වවබ් අඩවි රොශයක් පවත්වො වගන
යො හැකි අතර වමම සෑම වවබ් අඩවියක් සඳහො ම පරධොන වවබ් පිටුවක් ඇති අතර අවනකුත් අදොළ වවබ්
පිටු 'Hyper-links'. මොර්ගවයන්න පරධොන පිටුවට සම්ෙන්නධ කර ඇත. පරධොන පිටුවට සම්ෙන්නධ කර ඇති
වමවැි වවබ් පිටු 'Linked Pages' වලස හඳුන්නවනු ලැවබ්.
වවබ් පිටු වලස 'Hyper-links' මගින්න වහෝ 'Hyper-media'. මගින්න වහෝ වතොරතුරු පද්ධතීන්න
එකිවනකට සම්ෙන්නධ කරමින්න ිර්මොණය වී ඇති වමම . www server පද්ධතිවේ මූලික ස්වරූපය
වන්නවන්න ඕනෑම අවයකුට ඕනෑම ආකොරයකට වහෝ අනුපිළිවවළකට ඕනෑම වවලොවකට වතොරතුරු
ලෙොගත හැකි ආකොරයට සකස් වී තිබීමයි. (වෙොවහෝ අවස්ථොවලදී වතොරතුරු ලෙොදීවම් දී එය කිසියම්
අනුපිළිවවලකට ලෙොදීමට සිදු වී ඇති අවස්ථො ද ඇත. උදොහරණ වලස ගුවන්න විදුලිය මගින්න වහෝ
රූපවොහිිය මගින්න වහෝ අපට ලෙොවදන වතොරතුරු වම් වර්ගයට වැවට්.*
එවහත් . 'Hyper-media'. කරමයට අනුව එක් ලිපියක වැදගත් යමක් පිළිෙඳ දීර්ඝ විවරණයක්
අවශය ූ විට එ් සඳහො කිසියම් සම්ෙන්නධතොවක් ඇති කරමින්න එම දීර්ඝ විස්තරය එම පරිගණක පද්ධතිය
තුළ ඇති වවනත් වවබ් ලිපියකට වහෝ වවනත් වවබ් අඩවියක ඇති
වවබ් පිටුවකට වහෝ තවත් . www server පද්ධතියක ඇති වවනත් වවබ් අඩවියකට වහෝ වවබ්
පිටුවකට සම්ෙන්නධ කළ හැකිය. වම් අනුව වමම සම්ෙන්නධතොවය ඇති කළ හැකි අවස්ථො 4ක් පිළිෙඳව
සඳහන්න කළ හැකි ය. එනම්
1. එම වවබ් පිටුවවහි ඇති වවනත් වකොටසකට සම්ෙන්නධතොවය ඇති කිරීම.
2. වවබ් අඩවිය තුල තැන්නපත් කරඇති වවනත් ලිපියකට සම්ෙන්නධතොවය ඇති කිරීම.
3. වවනත් වවබ් අඩවියකට සම්ෙන්නධතොවය ඇති කිරීම.
4. වවනත් වවබ් අඩවියක ඇති වවනත් වවබ් පිටුවකට සම්ෙන්නධතොවය ඇති කිරීම කළ හැකි ය.
WWW' හි ඇති තවත් වැදගත් ලක්ෂණයක් වන්නවන්න විවිධ ෙහුමොධය වතොරතුරු සඳහො
සම්ෙන්නධතො ඇති කිරීමයි. උදොහරණ වලස, වමම සම්ෙන්නධතොව ඡොයොරෑපකයකට වීඩිවයෝපට
ඛණ්ඩයකට, ශබ්ද ඛණ්ඩයකට වහෝ චලන චිතරයකට ඇති කළ හැකි ය.
අන්නතර්ජොලය තුළ ඇති ලිපිවගොනු සකස් කිරීවම් දී අකුරු පමණක් භොවිත කරමින්න සකස් කර
ඇතිනම් අන්නතර්ජොලය හරහො එවැි වවබ් ලිපි ලෙො ගැනීම එතරම් අපහසු වනොවේ. පරිගණක ලිපිවගොනු
තුළ ඇති වතොරතුරු අන්නතර්ජොලය තුළින්න භොවිත කිරීමට හැකිවන අයුරින්න ිර්මොණය කිරීම සඳහො සකස්
කළ යුතු ආකොරය දක්වන උපවද්ශ වක්ත අන්නතර්ජොලය තුළ ලිපිවගොනු හසුරුවන ආකොරය පිළිෙඳව
කලින්න සකස් කරන ලද නීති මොලොවකට යටත්ව සකස් කර . 'HyperText Markup Language' (HTML)
මගින්න ඉදිරිපත් කර ඇති වහයින්න ඔෙට . 'HTML' භොවිත කරමින්න වවබ් ලිපි සකස් කළ හැකිය. අවශය ූ
65
උසස් පෙළ ප ොරතුරු සන්නිපේදන ොක්ෂණය - ICT ගුරුවරුන්න සඳහො Facebook සමූහපයහි ප්‍රකොශනයකි.
විවටක රූප, ශබ්ද, වීඩිවයෝ පට වහෝ චලන රූප ඇතුළත් කිරීම සඳහො අවශය වන සියලූ ම උපවද්ශ
වක්ත ද . 'HTML'භොෂොව මගින්න ඉදිරිපත් කර ඇත.
අන්නතර්ජොලය තුළ වතොරතුරු ලෙො ගැනීමට භොවිත කරන වවබ් ෙරවුසරය මගින්න වමම උපවද්ශ
වක්ත ිසි ආකොරයට හසුරුවමින්න එම ලිපිවේ ඇති වතොරතුරු පරිගණක තිරය මතට ලෙො වද්. වමය
පියවර හතරකින්න සිදු වේ.
'WWW' තුළ ඇති අසීමිත ූ වතොරතුරු ලෙො ගැනීම සඳහො භොවිත කරනු ලෙන වවබ් ෙරවුසරය
නමින්න හඳුන්නවනු ලෙන පරිගණක වයදුම ඕනෑම පරිගණක යන්නතරයක භොවිත කළ හැකි ආකොරයට
සකස් වී ඇත. ිදහවස් වවබ් අඩවිවලින්න වතොරතුරු වසොයො යමින්න එම වතොරතුරු තම පරිගණක
යන්නතරයකට ලෙොවදන වමවැි වවබ් වයදුම් මුදලක් වනොවගවො වුව ද ලෙො ගැනීමට හැකිවේ. 'Firefox',
'Internet Explorer' " 'Safari' වහෝ 'Google Crome'. වැි වවබ් ෙරවුසරයන්න මගින්න වවබ් අඩවි වල
වතොරතුරු ලෙොදීමට ඉදිරිපත් වී සිටී.
එපමණක් වනොව වමම වවබ් ෙරවුසරයන්න මගින්න පහසුවවන්න වතොරතුරු වසොයො යෑම සහ ඉතොමත්
පහසුවවන්න භොවිත කිරීමට හැකිවන ආකොරයට ිර්මොණය කර ඇති අතර කිසිම අපහසුවකින්න වතොරව
මූසිකවයහි වෙොත්තමක් තද කරමින්න පමණක්අවශය වතොරතුරු ලෙොගැනීවම් හැකියොව ද ඇත.
විශ්ව විසිරි වියමන යනු අන්නතර්ජොලය හරහො පිවිසිය හැකිූ ද එකිවනකට සම්ෙන්නධ ූ ද,
වලෝකය පුරො ඇති පරිගණක වල ගෙඩො කර ඇති විදුත් වල්ඛනවල විශොල එකතුවකි. වමය
අන්නතර්ජොලවේ පරිගණක අතර වතොරතුරු වෙදොහරින ආකොරයක් වලස හැඳින්නවිය හැකිය. උඋඋ හි
ිර්මොතෘ වලස ස්විස්ටර්ලන්නතවේ ජිනීවො නුවර සර් ටිම් බර්නර්ස් ලී සලකනු ලැවබ්. භොවිත කරන්නනොට
වවබ් අතරික්සුවක් හරහො වවබ් අඩවි වලට පරවේශ විය හැක.
වවබ් පිටුවකින්න වහෝ පිටු කීපයකින්න වවබ් අඩවියක් සමන්නවිත වේ. ලිඛිත සටහන්න, පින්නූර,
වීඩිවයෝ සහ අවනකුත් ෙහුමොධය වලින්න සමන්නවිත වවබ් පිටු දැකගත හැකි අතර අධි සම්ෙන්නධක
භොවිතවයන්න ඒවො අතර සැරි සැරීමට හැකිය.
අන්නතර්ගතය හො වුහය සලකො ෙැලීවමන්න වවබ් අඩවි වර්ග පහත ආකොරයට වෙදො දැක්විය හැකි
වුවද ඒවොහි ඉතො පැහැදිලි වර්ගීකරණයක් දක්නට වනො ලැවබ්.
පවබ් අඩවි ප්‍රරූෙ
වවබ් අඩවියක් ිර්මොණවේදී අවධොනය වයොමු කළ යුතු අංශ වෙොවහෝමයක් ඇත උදො උදොහරණයක්
වලස වවළඳසැල් සඳහො වවබ් අඩවියක් ිර්මොණය කිරීමට පැවරී ඇතැයි සිතන්නන ඔෙ විසින්න එම වවබ්
අඩවිය සොදනු ලෙන්නවන්න කුමක් සඳහොද කො සඳහොද වකවස්ද නඩත්තු කරන්නවන්න වකවස්ද යන කරුණු
පිළිෙඳ ගැඹුරින්න හො පුළුල්ව විමසො ෙැලිය යුතුය.
වවබ් අඩවි ඒවොවේ ස්වභොවය සහ අරමුණු අනුව වර්ගීකරණයකට ලක් කිරිමට පුලුවන එම වර්ග
වර්ගීකරණය අතරින්න ප්‍රධොන වර්ග වර්ගීකරණය කිහිපයක් පහත දක්වො ඇත.
01. ප ොරතුරු හො ප්‍රවෘත්ති
වමම වවබ් අඩවි ඉතො ඉක්මින්න ෙහුමොධය ආකොරයට ප්‍රවෘත්ති ලෙොවදන අතර වසෞඛය අධයොපික
ආදී විවිධ වතොරතුරු සන්නිවේදනය වවනුවවන්න සකස් වී ඇති ෙැවින්න ජනතොව අතර ඉතො ප්‍රචලිත ය
ිදසුන්න
• www.itn.lk
• www.rupavahini.lk
• www.bbc.co.lk
• www.nie.lk
• www.webopedia.org
66
උසස් පෙළ ප ොරතුරු සන්නිපේදන ොක්ෂණය - ICT ගුරුවරුන්න සඳහො Facebook සමූහපයහි ප්‍රකොශනයකි.
02. වපෞද්ගලික, අධයොපික ,වයොපොරික සහ පර්වේෂණ
වවබ් අඩවි නොම හො අන්නතර්ජොල පහසුකම් සපයන ආයතන විසින්න ලෙොවදන නොමයන්න යටවත්
වපෞද්ගලික ඡොයොරූපප මොර්ගගත දිනවපොත් වැි වතොරතුරු පවත්වොවගන යොම සඳහො ිර්මොණය කරන
ලද වවබ් අඩවි වපෞද්ගලික වවබ් අඩවි වලස හඳුන්නවො දීමට පුළුවන්න තවද විවශ්ිත විෂයයක් වහෝ
සංවිධොනයක් ගැන වතොරතුරු වසොයො ගත හැකි වවබ් අඩවි වම් වර්ගයට අයත් වේ. වමය ෙහුලව දක්නට
ලැවෙන අතර වමහි සෘජුව භොණ්ඩ විකිණීමක් වනො කරන නමුදු ෙැනර් සහ දැන්නවීම් දැකිය හැකිය. වමම
වවබ් අඩවි වල විදුත් තැපැල් ලිපිනයක් හො දුරකථන අංකයක් වෙොවහෝවිට දක්නට ලැවබ්. රොජය
ආයතන වල වවබ් අඩවි, අධයොපන ආයතනවල වවබ් අඩවි වම් වර්ගයට අයත් වේ
• www.abcblogspot.com
• www.amazon.com
• www.linkedin.com
• www.arthurcclarke.net
• www.yahoo.com
03. ජොල ප්‍රවේශ ද්වොර
ජොල ප්‍රවේශ ද්වොර මගින්න අදොළ වතොරතුරු වකටි කොලයකින්න ලෙොවද්. සමහරවිට වවළඳ වපොළ වොර්තො,
පරවෘත්ති, කොලගුණ වොර්තො, දුරකථන නොමොවලි වැි දෑ වමන්නම E-mail ගිණුම්, විවනෝදොස්වොදය,
පිළිසඳර කරීඩො, වසවුම් යන්නතර යනොදී වස්වො ද වම්වොවේ අඩංගුය.
• www.superonline.com
• www.netflixcom
• www.youtube.com
• www.msn.com
• www.google.com
ෙරිශී ක අවශය ො විශ්පේෂණය කිරීම
වවබ් අඩවියක අභිමතොර්ථ ිර්වචනය
කලින්න සඳහන්න කළ පරිදි . 'Rich-text' සහිත සහසම්ෙන්නධතො වලින්න යුක්ත ූ . Hypermedia
වර්ගවේ වවබ් ලිපි හැසිරවීවම් හැකියොව වවබ් ෙරවුසරයකට ඇති අතර, වවබ් ෙරවුසරයන්නට හසුවන වවබ්
අඩවි සහ එම වවබ් අඩවි ිර්මොණය කිරීම සඳහො භොවිත කර ඇති වවබ් ලිපි තුළ ඇති විවශ්ිත ූ කරම
වලින්න සකස් කරන ලද, වේද අක්ෂර සහ චිතර හැසිරීමට ද හැකියොව ඇත. ඊට අමතරව සජීවි ගුවන්න විදුලි
නොලිකො වහෝ සජීවි රූපවොහිනී නොලිකො ඇසීමට වහෝ නැරඹීමට හැකිවන පරිදි සකස් කරන ලද වවබ්
අඩවි ද ඇත. එවැි වවබ් අඩවි තුළට පිවිසීවම් හැකියොව ඇතිවො පමණක් වනොව එම සජීවී වතොරතුරු
ලෙොදීවම් හැකියොව ද වමම වවබ් ෙරවුසරයන්නට ඇත. තවත් අවස්ථො වල දී සජීවී කතො කිරීම් අන්නතර්ජොල
,දුරකථන ,සොකච්ඡො මණ්ඩල ,පරවෘත්ති මණ්ඩල සහ වටලි සම්වම්ලන හැසිරවීවම් හැකියොව ද ඇත. මීට
අමතරව වනොවයකුත් අවස්ථො වලදී වනොවයකුත් පරිගණක වයදුම් මගින්න ිර්මොණය කරන ලද
අන්නතර්ගත යන්නවගන්නයුත් වවබ් අඩවි තුල ඇති වතොරතුරු කියවීවම් හැකියොව ද (උපකොරක වයදුම් මගින්න
[Plug-in]& වමම වවබ් ෙරවුසරයන්නට ඇත.
67
උසස් පෙළ ප ොරතුරු සන්නිපේදන ොක්ෂණය - ICT ගුරුවරුන්න සඳහො Facebook සමූහපයහි ප්‍රකොශනයකි.
උපකොරක වයදුම් භොවිත කරනු ලෙන වවබ් ෙරවුසරයන්න හි ෙලය ඉතො ඉහළ තත්ත්වයක පවතී.
උදොහරණයක් වලස වවබ් අඩවියක ඇති 'Quick Time Movie' (Special multimedia file format)
වර්ගවේ චලන වීඩිවයෝ පටයක් නැරඹීමට ඔෙට සිදුවුවවහොත් ඔෙවේ වවබ් ෙරවුසරයන්නට එම හැකියොව
නැතත් එම හැකියොව ඇති උපකොරක වයදුම් (Quick Time Movie Player) ඔෙ පරිගණකයට ලෙොවගන
එම හැකියොව ඔෙවේ වවබ් ෙරවුසරයන්නට ලෙො දිය හැකියි.
වවබ් අඩවියට ප්‍රවේශ වී එය පරිශීලනය කරන පුද්ගලවයෝ එම වවබ් අඩවිවේ ග්‍රහකයන්න වලස
හැඳින්නවේ. උදොහරණයක් වලස වලෝකය පුරො විසිර සිටින වවබ් අඩවිය භොවිතො කරලො පුද්ගලවයෝග්‍රහක
වවති. වවබ් අඩවියක් ිර්මොණය දී ග්‍රොහක විවිධත්වය පහත අයුරින්න හඳුනොගත හැක.
1. භොෂොව හො සංස්කෘතියය
2. වයස් මට්ටම
3. අධයොපික මට්ටම
4. ස්ී පුරුෂ ෙව
5. රුචිකත්වය
ග්‍රහක කණ්ඩොයම් විශ්වල්ෂණය යනු ඉලක්කගත ග්‍රොහක කණ්ඩොයම් පිළිෙඳව වහොඳින්න විමසො ෙලො
ඔවුන්න සතු සුවිවශ්ෂ ලක්ෂණ සහ වවනස්කම් වුණො ගැනීමයි
වම් සඳහො විවිධ ක්‍රම අනුගමනය කළ හැකිය ිදසුනක් වලස
• ඉලක්කගත ග්‍රොහකයන්න පිළිෙඳව අධයයනයක වයදීම
• වමවැිම ූ වවනත් වවබ් අඩවි පිළි පිළිෙඳව විමසො ෙැලීම
පවබ් අඩවිය ඵ දොයි ො යථො ෙරිදි වූ ප ොරතුරු පිරිසැ සුම් ිර්මොණය
මින්න අදහස් වනුවේ වවබ් පිටු සඳහො වයොදොනු ලෙන පසුතල වගුහො රොමු , වර්ණ ,අකුරු වර්ග, අකුරු
ප්‍රමොණ ,අකුරු හැඩ යනොදිය වමහිදී සැලකිය යුතු කරුණු රොශයක් හඳුනොගත් හැක ඉන්න කිහිපයක් නම්,
01. සෑම පිටුවක්ම වවබ් අඩවිවේ අනනයතොවය පවත්වො ගැනීම
වමහිදී එකම වවබ් අඩවියට අයත් පිටු සමූහවේම වුහය හො පිරිසැලසුම ඒකොකොරව පවත්වො ගැනීම
අදහස් වකවර්.
02.වැදගත් කරුණු උද්දීපනය වම් සඳහො එකී වතොරතුරට අදොළව අකුරු වර්ගය, අකුරු ප්‍රමොණය වර්ණය
වවනස් විය හැකි ක්‍රම භොවිතො කළ හැකියි හැකිය.
03.ඕනෑම විවිධ වර්ගවේ පරිගණක වලින්න වවබ් අඩවිය පරිශීලනයය කළ හැකි වීම
විවිධ වර්ගවේ වපෞද්ගලිකපරිගණක, ජංගම දුරකතන ආදී විවිධ උපොංග වවබ් අඩවි පරිශීලනය සඳහො
භොවිතො වකවර් වමහිදී වවනස් ප්‍රමොණවල තිර වයොදොගැවනන අතර ඒවොවේ තිර විවේදන වවනස් ෙැවින්න
ඇතැම් වවබ් පිටු එක් එක් යුගවලදී වවනස් ආකොරයට දර්ශනය වීම වැළැක්වීමට තිරවේ ප්‍රමොණයට
අනුව වවබ් පිටුවේ ප්‍රමොණය සකස්වන ආකොරය වවබ් අඩවි ිර්මොණය කළ යුතුය.
පවබ් අඩවියක පිටු හදුනො ගැනීම
වවබ් අඩවියන්න සඳහො වතෝරොගත් අන්නතර්ගතය ක්‍රමවත් පිළිවවලකට වපළගැස්වීම සන්නධොර
සංවිධොනවයන්නද සිදුකරනු ලෙයි.වමහි ප්‍රධොන අරමුණ වන්නවන්න ග්‍රොහකයන්නට කොර්යක්ෂම වලස වවබ් පිටු
පරිශීලනයන්න ට පහසුකම් සැලසීමයි.
68
උසස් පෙළ ප ොරතුරු සන්නිපේදන ොක්ෂණය - ICT ගුරුවරුන්න සඳහො Facebook සමූහපයහි ප්‍රකොශනයකි.
වවබ් අඩවියක් තුළ මුල් පිටුවක් හො එයට සම්ෙන්නධ කරන ලද තවත් පිටු ගණනොවකින්න සමන්නවිත
වවයි. එවමන්නම වවබ් අඩවියක් පහසුවවන්න හැසිරවීමට හැකි විය යුතුය. වවබ් අඩවියක පිටු සැකසීම
වවබ් අඩවිවේ වර්ගය හො අන්නතර්ගත කරුණු අනුව වවනස් වේ.
මුේ පිටුව
වවබ් ෙරවුසරයක් හරහො වවබ් අඩවියකට පිවිවසන විට මුලින්නම දිස්වන පිටුවවවබ් අඩවිවේ පරධොන
පිටුව වහවත් මුල් පිටුව වලස හඳුන්නවනුුු ලැවබ්.
ඈඳුම් පිටුව
මුල් පිටුව සමග සම්ෙන්නධ වී ඇති අවනකුත් පිටු ඈඳුම් පිටු නමින්න හඳුන්නවයි. වවබ් පිටුවක තැනුම්
ඒකකයක් වන්නවන්න රූපක, ශරවය දෘශයයන්න වැි ෙහු මොධයය අංගයන්නය.
පවබ් අඩවියක මුලි පිටුව හො ඈඳුම් පිටු සම්බන්නධ්‍ කළ හැකි විනයොස කිහිෙයකි
1 .වර්ඛීය විනයොසය
2.ධූරොවලි විනයොසය
Home
Page
Other Linked Pages
Other linked pages
Home
Page
69
උසස් පෙළ ප ොරතුරු සන්නිපේදන ොක්ෂණය - ICT ගුරුවරුන්න සඳහො Facebook සමූහපයහි ප්‍රකොශනයකි.
Home
Page
3. ජොල විනයොසය
4. සම්ෙන්නධතොවය
පවබ් පිටුවක අන්න ර්ග ය හො හඳුනොගැනීම
ඉහත දැක්ූ පරිදි වවබ් අඩවියක් තුළ ඇති ශවය දුශය වතොරතුරු සහ වස්වො සියල්ල එහි අන්නතර්
අන්නතර්ගතය වලස හැඳින්නවේ.
වවබ් අඩවිය ිර්මොණය තුඩුදුන්න අවශයතොව අවශයතො සහ ග්‍රොහක කණ්ඩොයම් කණ්ඩොයම්
විශ්වල්ෂණවේදී හඳුනොගත් ග්‍රොහක අවශයතො සැලකිල්ලටට ගිමින්න නව වවබ් අඩවිවේ අන්නතර්ගතය
වතෝරොග ගත යුතුවේ.ඒ තුළ ග්‍රොහකයොට සන්නිවේදනය කළ යුතු සියලු වතොරතුරු වමන්නම වවබ්
අඩවිවයන්න පරීශීලනයට පහසු කිරීම සඳහො ග්‍රොහකයො වවත සැපිය යුතු වස්වො ද අඩංගු කළ යුතුය
Other Linked Pages
Home
Page
70
උසස් පෙළ ප ොරතුරු සන්නිපේදන ොක්ෂණය - ICT ගුරුවරුන්න සඳහො Facebook සමූහපයහි ප්‍රකොශනයකි.
පවබ් පිටුවක ප ොරතුරු ඉදිරිෙත්ත කිරීපම්දී ෙහ කරුණු ස කනු ැපබ්.
• අවශය වතොරතුරු පමණක් ඇතුලත් කිරීම.
• වකටි කොලයක දී වත්රුම් ගැනීමට හැකි පරිදි පරමොණොත්මක වතොරතුරු වගොනු කිරීම වමහිදී
වගු, ලැයිස්තු ආදිය වයොදො ගනී.
• විවිධ පුද්ගලයන්නට ගරහණය කරගත හැකි පරිදි වනොවයක් ආකෘති වලින්න වතොරතුරු සරල
භොෂොවකින්න දැක්වීම.
• වත්රුමක් ඇති පැහැදිලි ිවැරදි වකටි මොතෘකො, වකටි වොකය සහ කුඩො ව්ේද වයදීම.
• භොවිතො කරන්නනොට කොර්යක්ෂමව වතොරතුරු වසවීම සඳහො වත්රීම් වොර ගණන හො පිටු ගණන
අවම කිරීම.
• කරුණු සංවිධොනය කිරීවම්දී භොවිතො කරන්නනොට පහසුවවන්න වත්රුම් ගත හැකි පරිදි
සම්ෙන්නධයක් ඇති වතොරතුරු එකට කොණ්ඩගත කිරීම.
• වතොරතුරුවල කොලීන හො අපක්ෂපොතී ෙව.
• වවබ් පිටු මුහුණත ආකර්ෂණීය වීම හො ඒ සඳහො අකුරුවල පරමොණය, හැඩය හො පැහැය ආදී
කරුණු වකවරහි අවධොනය වයොමු කිරීම.
• උචිත චලන හො ිසල රූප වයොදො ගැනීම.
• කරුණු යොවත්කොලීන කිරීම.
10'3 fjí msgq ks¾udKh i|yd HTML Ndú;d lrhs'
úYaj úisß úhuk (World Wide Web) fyj;a WWW ys Ndú; lrkq ,nk fjí wvú
j, we;s fjí msgq ilia lsÍu i|yd Ndú; lrkq ,nk l%u ms<sfj< fyda wdldrh (Format)
i|yka jQ kshuhka fyj;a NdIdj 'Hypertext Markup Language' fyda fláfhka 'HTML' f,i
y÷kajkq ,nk nj l,ska i|yka lf<uq'
fjí n%jqirhka u.ska ir, wdldrhg ilia lrkq ,nk fjí ,sms (Web pages in plain
text) ksrdhdifhka u fjí wvú ;=<ska ,nd f.k Tnf.a mß.Kl ;srh u; m;s; lrkq ,nk
w;r" b;du;a u ixlS¾K jQ j.= ilia lsÍu" rEm" Yío yd ùäfhda mg jeks nyqudOH fuj,ï
we;=¿ lsÍu jeks ld¾hhka i|yd o 'HTML' NdIdj fhdÞ .kq ,efí'
tmuKla fkdj wka;¾cd,h ;=< we;s wfkl=;a fjí ,sms iy fjí wvú i|yd wjYH
jk iïnkaO;d (Links) fyj;a 'Hyper - Links' we;s lsÍu jeks ld¾hhka i|yd o 'HTML' Ndú;
lrkq ,efí' 'Hyper - Links' hkq w;sYh úYd, m%foaYhl úisÍ we;s mß.Klhka ys f.dkq lr
we;s mß.Kl ,sms" fjí ,sms fyda fjí wvú i|yd muKla fkdj úúO nyqudOH fuj,ï i|yd
o iïnkaO;dj we;s lsÍu i|yd fhdÞ .kq ,nk l%uhhs'
fjí wvú i|yd iqÿiq wdldrhg mß.Kl ,smsf.dkq ilia lsÍfï § tu ,sms ilia lsÍu
i|yd Ndú; lrkq ,nk kshuhka fyj;a WmfoaY fla; (Tags fyj;a HTML Codes) fhdÞ
.ksñka ,smsfhys fldgia úoyd ±laúh hq;= wdldrh flfiao hkak 'HTML' u.ska yiqrejkq
,nhs'
HTML File tlla y÷kd.ksuq
• HTML u.ska Hyper Text Markup Language hkak flálr olajhs'
• HTML fjí msgq ks¾udKh lsrSug Ndú;d lrk NdIdjls
• HTML File tlla Text File tlla jk w;r tys l=vd Markup Tags wka;¾.; fõ'
• Web Browser tflka Page tl fmkajk wdldrh Markup Tags u.ska olajhs'
71
උසස් පෙළ ප ොරතුරු සන්නිපේදන ොක්ෂණය - ICT ගුරුවරුන්න සඳහො Facebook සමූහපයහි ප්‍රකොශනයකි.
• HTML File tll Extension tl htm fyda html úh hq;=hs'
• Text Editor tlla Ndú;d fldg HTML File tlla ks¾udKh l, yel'
• HTML l%uf,aLk NdIdjla (Programming Language) fkdfõ'
HTML Elements yd HTML Tags
HTML File tlla HTML Elements yd Tags j,ska iukaú; fjhs' WodyrKhla f,i
HTML j,§ wl=re Bold lsÍug <b> Tag tl;a ysia fma,shla i|yd <br> Tag tl;a fhdohs'
fïjdfha ms,sfj,ska b, br hkak HTML Elements fõ'HTML Tags wdrïNfha oS “<” o
wjidkfhaoS “>” o fhfok w;r fïjd Angle Brackets f,i y÷kajhs'
• idudkHfhka Tags hq., f,i mj;S' Wod - <b> iy </b>
• m<uq Tag tl Start Tag tl f,io fojekak End Tag tl f,i o y÷kajhs'
• fï fol w;r mj;sk Text, Element Content f,i y÷kajhs'
• HTML Tags, Case Sensitive fkdfõ' tkï <b> yd <B> u.ska tlu Tag tl
ksrEmKh fõ'
• Browser tlg Tag tlla y÷kd.; fkdyels kï th fkdi,ld yÍ'
ir, 'HTML' ,smshla ks¾udKh lsÍsu
ñka bÈßhg i|yka lrkq ,nk WÞyrK u.ska 'HTML' Ndú;h;a 'HTML' u.ska ilia
lrkq ,enQ fjí ,smshl wvx.= ù we;s WmfoaY fla; (Tags) iy tA iu. Ndú; jk úúO jQ wkq
WmfoaY fla; Ndú; jk fhdÞ we;s wdldrh fmkajd § we;' Tnf.a wjOdkh fhduq úh hq;=
m%Odk WmfoaY fla; lsysmhla ms<sn| j
fuys § i|yka lrkq leue;af;uq'
<html>
<head>
<title>This is my first example</title>
</head>
<body>
<h1>What is HTML</h1>
<p>Hyper Text Markup Language</p>
</body>
</html>
by; § we;s fldgi Notepad ys Type lr File Name fldgqfõ mypage.htm f,i
type lr" Save as type j,g All Files f;dard Save lrkak'
fuu WÞyrKfhys ms<sfj,ska <HTML>, <TITLE></TITLE>, <H1></H1>, <P></P>
iy </HTML> hk WmfoaY fla; Ndú; ù we;' ,smsh ilia lsÍfï § Ndú; lrk ,o WmfoaY
fla; 4 ms<sn| flá ye¢kaùula
my;ska olajd we;'
72
උසස් පෙළ ප ොරතුරු සන්නිපේදන ොක්ෂණය - ICT ගුරුවරුන්න සඳහො Facebook සමූහපයහි ප්‍රකොශනයකි.
<HTML> - wka;¾cd, fjí msgqjl wdrïNh olajkq ,efí'
<TITLE> - wka;¾cd,h ;=< Tnf.a fjí wvúh y÷kajd §u i|yd fhdokq ,nk YS¾I
ud;Dldj
igyka lsÍu i|yd fhdÞ .kq ,nhs'
<H1> - fuh Ndú; lrkq ,nkafka fjí ,smsh ;=< we;s m%Odk ud;Dld igyka
lsÍu i|yd h'
<P> - wka;¾cd,h ;=< we;s ,sms j, fþo fjkalsÍu i|yd Ndú; lrkq ,efí'
uQ,sl HTML Tags
<html> - HTML File tll wdrïNh olajhs
<body> - HTML File tll wka;¾.;fha wdrïNh olajhs
<h1> to <h6> - ud;Dld j¾. 6la ksrEmKh lrhs ^1-6&
<p> - fÊohl wdrïNh ksrEmKh lrhs
<br> - ysia fma<shla ,nd fohs' fï Tag tfla fjk;a lsisjla we;=,;a
fkdfõ' (empty tag)
<hr> - ;sria brla ,nd fohs
<!-- comment --> - Web msgqfõ fkdfmkajk fohla i|yd fhdohs
<li> - ,hsia;=jla (List) iE§ug fhdohs
<ol> - wxl iys; ,hsia;=jla idohs
<ul> - wxl rys; ,hsia;=jla idohs
<a> -;j;a hulg iïnkaOhla ksrEmKh lrhs
'HTML' ,sms i|yd 'BODY', 'HEAD' iuÕ YS¾I mdG i|yd 'TITLE' WmfoaY fla; fhdÞ
.ekSu
fjí ,smshl iEu úg u wdrïNfha § <HTML> iy wjidkfha § </HTML> hk hq.,
WmfoaY fla; Ndú; jk w;r tu.ska tu ,smsh 'Hypertext Markup Language' hg wkqj
ilia jQ ,smshla nj y÷kd .kS'
Example
<HTML>
<HEAD>
<TITLE>Test Example </TITLE>
</HEAD>
<BODY>
<H1>This is where the body of the document...</H1>
<H2>This is Heading One</H2>
<H3>This is Heading Two</H3>
<H4>This is Heading Three</H4>
</BODY>
</HTML>
73
උසස් පෙළ ප ොරතුරු සන්නිපේදන ොක්ෂණය - ICT ගුරුවරුන්න සඳහො Facebook සමූහපයහි ප්‍රකොශනයකි.
'HTML' ,smshl YS¾Ih
<HTML> fhdÞ .ekSfuka wk;=rej fuu ,smsfhys wvx.= l< hq;= uQ,sl f;dr;=re y÷kd
.ekSu i|yd <HEAD> WmfoaY fla;h Ndú; lrkq ,nhs' th wjika lsÍu i|yd </HEAD>
Ndú; lrkq ,nk w;r tu WmfoaY fla; fol w;r muKla <TITLE> WmfoaY fla;h Ndú;
l< hq;= h'
<TITLE>—</TITLE> fjí ,smsfhys YS¾I ud;Dldj
wka;¾cd, fjí wvú ;srh u; m;s; ùfï § tu fjí ,smsfha YS¾I ud;Dldj fjí
n%jqirfhys (Web browser) YS¾Ih u; Èiaúh hq;= fõ' tA i|yd <TITLE> iy </TITLE> WmfoaY
fla; w;r ,smsfha YS¾I ud;Dldj i|yka l< yels h'
<BODY>—</BODY>- fjí ,smsfhys n| fldgi
fjí wvúhl we;s fjí msgqjl n| (Body) fyj;a m%Odk;u f;dr;=re we;s fldgi
'Body' hkqfjka y÷kajkq ,nk w;r" tu mrdih y÷kd.ekSu i|yd <BODY> iy </BODY>
WmfoaY fla; hq.,h Ndú; lrkq ,efí' bka wk;=rej fuu WmfoaY fla; hq., w;r fjí
,smsfh ys wvx.= l<hq;= wfkl=;a f;dr;=re rEm" ùäfhdamg iy p,k Ñ;% úúO wdldrhg
fjk;a fjk;a WmfoaY fla; Ndú; lr.ksñka bÈßm;a l< yels w;r tu f;dr;=re ish,a,
fjí wvú Ndú; lrkakdg ±l.; yels h'
ud;Dld iy Wmud;Dld
ALIGN=Option The alignment of the heading. (LEFT|RIGHT|CENTER)
fjí wvúhl we;s fjí msgqj, f;dr;=re, ud;Dld (Heading) iy Wm ud;Dld (Sub
Heading) hgf;a fjka fjka jYfhka ±laúh yels h' tfia fnÞ fjka lrk ,o fldgia i|yd
ud;Dld fyda Wm ud;Dld fhdÞ.kafka kï tA i|yd Ndú; lrkq ,nk WmfoaY fla; fuhska
y÷kajkq ,nhs' úfYaIfhka u ,smshl jHqyh id¾:lj mj;ajdf.k hdu i|yd ud;Dld iy Wm
ud;Dld Ndú; l<hq;= w;r tfia ,sms ilia lsÍfï § tA i|yd Ndú; l< yels WmfoaY fla;
6la <H1>, <H2>, <H3>,<H4>, <H5>, iy <H6> jYfhka ks¾udKh lr we;'
<H1> m%Odk ud;Dldj i|yd fhdÞ .kakd w;r Bg wkq ms<sfj,ska <H2> j, isg <H6> olajd
jQ WmfoaY fla; Wm ud;Dld i|yd fhdÞ .; yels h' <H1> ys fhdÞ we;s wkq ,laIKh
m%udKfhka úYd,jk w;r <H6> ys fhdÞ .kq ,nk wkq ,laIKh m%udKfhka l=vd fõ' tfiau
fuu ud;Dld ;o l¿ wl=ßka Èia fõ'
<H1> First Level Heading </H1>
<H2> Second Level Heading </H2>
<H3> Third Level Heading </H3>
<H4> Fourth Level Heading </H4>
<H1>—</H1> <H2>—</H2>
<H3>—</H3><H4>—</H4>
<H5>—</H5> <H6>—</H6>
The six levels of text headings ranging from the
largest (<H1>) to the smallest (<H6>). Text headings
appear in the bold face font.
74
උසස් පෙළ ප ොරතුරු සන්නිපේදන ොක්ෂණය - ICT ගුරුවරුන්න සඳහො Facebook සමූහපයහි ප්‍රකොශනයකි.
<H5> Fifth Level Heading </H5>
<H6> Sixth Level Heading </H6>
ud;Dld iy Wm ud;Dld i|yd fuu WmfoaY fla; Ndú; lsÍfï § tu WmfoaY fla;
w;f¾ fjk;a lsisÿ WmfoaY fla;hla Ndú; l< fkdyels h' ud;Dld fyda Wm ud;Dld jï
mig" ol=Kq mig fyda uOHhg iudka;rj fm< .eiaùu 'ALIGN' wkq WmfoaY fla;h u.ska
l< yels w;r uOHhg iudka;rj fm< .eiaùug wjYH jQ úgl § th <H1 ALIGN =
CENTER> ud;Dldj </H1> f,i fhdÞ.; hq;=h' wkq WmfoaY fla; i|yd iqÿiq w.hka wdfoaY
l< hq;= nj ie,ls,a,g .;hq;= w;r <P> WmfoaY fla;h i|yd Ndú; l< yels 'ALIGN' wkq
WmfoaY fla;h i|yd 'LEFT', 'RIGHT' iy 'CENTER' f,i w.hka 3 la we;'
fþo iy fma<s fjka lsÍu
<P>—</P> - The <P> tag defines the beginning and ending of a paragraph of text.
ALIGN=Option The alignment of the text in the paragraph (LEFT| RIGHT|
CENTER)
idudkHfhka Ndú; lrkq ,nk 'Line Break' ^fma<s fjkalsÍu& fyda 'Tab', 'HTML'
,smshl § fhdÞ .; fkdyels jk w;r tA i|yd úfYaIs; jQ WmfoaY fla; Ndú; lsÍug isÿ fõ'
tA wkqj fþo fjka lsÍfï § <P> (for Paragraph) WmfoaY fla;h Ndú; l< hq;= fõ' <P>
WmfoaY fla;h Ndú; lsÍfï § fþo w;r ysia fma<shla we;s lrkq ,nhs' fuhska woyia lrkq
,nkafka fþo w;r bvla we;s lrkq ,eîuhs'
<HTML>
<HEAD>
<TITLE> Test page </TITLE>
</HEAD>
<BODY>
<H1> Paragraph and line Demo </H1>
<P> This is first Paragraph </P>
<H2> This is heading 2 </H2>
<P> The paragraph two<BR>The paragraph three </P>
</BODY>
</HTML>
<BR> - fma<s fjka lsÍu
tla fma<shlska ;j;a fma<shlska fjkalr .ekSug wjYH jQ úgl § tu fma<s fjka lsÍu
i|yd <BR> (BR for Line BReak) fhdÞ .kq ,nk w;r, fuys § ysia fma<shla we;s fkdlr
B<Õ fma<shg ,smsfha b;sß fldgi f.k hkq ,nhs' <P> u.ska fþo fol w;r ysia fma<shla
we;s l, o <BR> u.ska tjeks ysia fma<shla we;s lrkq fkd,nhs'
<P> iy <BR> wkq ms<sfj,ska yqfola fþo iy fma<s fjka lsÍu i|yd fhdÞ .kq ,nk
w;r tA ksid u wfkl=;a WmfoaY fla; i|yd wjYH jk wjidk lsÍfï § Ndú; lrkq ,nk
</P> fyda </BR> fï i|yd wksjd¾h fkdfõ'
75
උසස් පෙළ ප ොරතුරු සන්නිපේදන ොක්ෂණය - ICT ගුරුවරුන්න සඳහො Facebook සමූහපයහි ප්‍රකොශනයකි.
igyka #
1' fjí msgq ks¾udKh lsÍfï § tu fjí msgqj ilia lrk wjia:dfõ Tnf.a myiqj ;ld ysia
fma<s fyda bv yels m%udKhg ;nd .;yels jk w;r tu ysia fma<s fyda bv fjí wvú ;=< §
Tng ±l .; yelsjkafka ke;' tA ksid u Tng ysia fma<s ;nd .ekSug wjYHjk wjia:dj, §
<P> fyda <BR> Ndú; l< yelsjk w;r tu.ska ,smsfha h:d iajrEmh úoyd olajk wdldrhg
wjYH jk ysia fma<s yd wfkl=;a bv ;eîu i|yd wjYH wdldrhg <P> iy <BR> fhdÞ
.ekSug wu;l fkdlrkak'
2' fþo ilia lsÍfï § fyda tu fþo fm< .iajd msysgqùfï § uOHhg iudka;rj (Align Center)
fyda ol=Kq me;a;g iudka;rj (Align Right) fyda tfia ke;skï jï me;a;g iudka;rj (Align
Left) fm< .eiaiùug isÿ fõ' tA i|yd wjYHjk Wmfoia i|yd <P> WmfoaY fla;h iuÕ
fhdÞ .; yels wkq WmfoaY fla; fhdÞ .; yels wdldrh my; olajd we;'
<P ALIGN = "RIGHT">
<P ALIGN = "CENTER">
<P ALIGN = "LEFT">
^fuys § Tn u;l ;nd.; hq;= fohla jkafka Ndú; lrk bx.%Sis wfußldkq bx.%Sis úh hq;=
njh' WÞyrKhla f,i "CENTRE" Ndú; l< fkdyel' fuh uyd ì%;dkH bx.%Sisfh ys
Ndú; jk wdldrhhs'&
ie,lsh hq;=hs #-
• fjí msgqj ks¾udKh lsÍfï § Tn úiska Ndú; lrk ,o f;dr;=re Tn leu;s isxy," fou<
fyda bx.%Sis NdIdfjka ilia l< yels h'
• Tn úiska oDv ;eáfhys ;ekam;a lr.kq ,enQ fjí ,smsfhys È.=j (File Extension) .html fyda
.htm úh hq;= h' wka;¾cd, iudch ;=, fnfyúka u Ndú; jkafka .html nj o i|yka l<
hq;= h'
;sria f¾Ld fhdod .ekSu
<HTML>
<HEAD>
<TITLE>Test Page </TITLE>
</HEAD>
<BODY>
<H1>Horizontal Rules</H1>
<HR COLOR=#FF0000>
<P><HR size= 4 width=80% COLOR=#CCFFCC>
<P><HR size=10 width=40>
<P><HR size=10 width=40 ALIGN=”LEFT”>
<P><HR size= 5 width=20% ALIGN=”RIGHT”>
<P><HR size= 4 width=80% NOSHADE>
<P><HR size=10 width=40 NOSHADE>
</BODY></HTML>
fjí ,smshl ndysr iajrEmh w,xldr lsÍu i|yd ;sria f¾Ld (Horizontal Rules) fh§u fndfyda
wjia:dj, § Tn ±l we;' fï i|yd Ndú; l<hq;= WmfoaY fla;h f,i <HR> (Horizontal
76
උසස් පෙළ ප ොරතුරු සන්නිපේදන ොක්ෂණය - ICT ගුරුවරුන්න සඳහො Facebook සමූහපයහි ප්‍රකොශනයකි.
Rule) fhdÞ.; yels h' fuu ;sria f¾Ld fjí ,sms w,xldr lsÍu i|yd;a tla tla fldgia fjka
lr ±laùu i|yd;a Ndú; flf¾'
fuys§ o WmfoaY fla; wjidk lsÍfï § Ndú; lrkq ,nk </HR> wjYH fkdfõ' 'Internet
Explorer' ^wka;¾cd, f;dr;=re ,nd.ekSug Ndú; lrk 'Microsoft' wdh;kh u.ska ksIamdÈ;
mß.Kl fhÿu& u.ska úúO jQ ;sria bß ^f¾Ld& ks¾udKh lr .; yels h' tA i|yd Ndú; l<
yels wkq WmfoaY fla; 4la we;' tkï" 'SIZE' ^f¾Ldfõ >klu fyj;a m%udKh&" 'WIDTH'
^f¾Ldfõ È.&" 'ALIGN' ^f¾Ldfõ fm<.eiaùu& iy 'SHADOW' ^f¾Ldfõ fijke,s fh§u& fuu
wkq WmfoaY fla; fõ' fuhg wu;rj f¾Ldfõ j¾Kh fjkia lsÍu i|yd 'COLOR' kï jQ
wkq WmfoaY fla;h o fhdÞ .kq ,efí'
;sria f¾Ldfõ >klu
;sria f¾Ldfõ uy; fjkia lsÍfï yelshdj 'SIZE' wkq WmfoaY fla;h u.ska ±laúh yels h'
WÞyrK # <HR SIZE = 5>.
;sria f¾Ldfõ È.
'WIDTH' wkq WmfoaY fla;h u.ska f¾Ldfõ È. i|yka l< yels h' fuh wdldr follska
fmkajd Èh yels jk w;r tla l%uhla jkafka tu f¾Ldfõ È. 'Pixel' j,ska fyj;a mß.Kl
;srh u; we;s ;s;a m%udKfhka ±laùu jk w;r wfkla l%uh jkafka mß.Kl ;srh u; fjí
msgqj Èiajk ÿr m%udKfhys m%;sY;hla ^]& f,i ±laùu h'
WÞyrK #
<HR SIZE = 8 WIDTH = 50> ^f¾Ldfõ È. 'Pixel' j,ska&
<HR SIZE = 8 WIDTH = 50%> ^f¾Ldfõ È. m%;sY;hla f,i&
;ssria f¾Ldfõ fm<.eiaùu
mß.Kl ;srh u; m;s; jk ;sria f¾Ldfõ fm<.eiaùu 'ALIGN' wkq WmfoaY fla;h u.ska
ilia lrkq ,nk w;r tu f¾Ldj uOHhg (CENTER) wkqj ilia lr .; yels jk w;r"
ol=Kq me;a;g (RIGHT) yd jï me;a;g (LEFT) wkqj o fm<.eiaùu isÿ l< yels h'
WÞyrK #
<HR SIZE = 8 WIDTH = 50 ALIGN = "CENTER">
<HR SIZE = 8 WIDTH = 50% ALIGN = "LEFT">
<HR SIZE = 8 WIDTH = 50 ALIGN = "RIGHT">
fuu 'ALIGN' wkq WmfoaYh fla; fhdÞ fkd.kakd wjia:dj, § tu ;sria f¾Ldj uOHhg
iudka;rj ilia lrkq ,efí'
;ssria f¾Ldfõ fijke,s we;s lsÍu
'NOSHADE' wkq WmfoaY fla;h Ndú; lrkq ,nk f¾Ldj ;o l¿ mdáka igyka lrkq
,nk w;r iuyr wjia:dj, § fijke,s iys; j ilia lrkq ,efí'
WÞyrK #
77
උසස් පෙළ ප ොරතුරු සන්නිපේදන ොක්ෂණය - ICT ගුරුවරුන්න සඳහො Facebook සමූහපයහි ප්‍රකොශනයකි.
<HR SIZE = 10 WIDTH = 40 NOSHADE>
wkq,laIK fudaia;r
• <B>—</B> - The <B> tag displays the enclosed text in the bold type.
• <BIG>—</BIG> -The <BIG> tag increased the size of the enclosed text. The exact
appearance of
the text depends on the browser and the default font size.
• <EM>—</EM> - The <EM> is used to emphasize text. The enclosed text is usually
displays in
italics
• <I>—</I> - The <I> tag italicizes the enclosed text.
• <SMALL>—</SMALL> - The <SMALL> tag decreases the size of the enclosed text.
The exact
appearance of the text depends on the browser and the
default font size.
• <SUB>—</SUB> - The <SUB> tag displays the enclosed text as a subscript.
• <SUP>—</SUP> - The <SUP> tag displays the enclosed text as a superscript.
• <TT>—</TT> - The <TT> tag displays text in a fixed width, teletype style font.
• <U>—</U> - The <U> tag underlines the enclose text. The <U> tag should be
avoided because it
will confide users with hypertext, which is typically underlined.
Example
<HTML><HEAD><TITLE>Test Page</TITLE></HEAD>
<BODY>
<H1>Character Emphasis </H1>
<P>this is <EM>Emphasis (Usually Italic)
</EM> text
<P>this is <STRONG>Stronger emphasis
(Usually bold)</STRONG> text
<P>this is <TT>Teletext </TT> text
<P>this is <B>Bold</B> text
<P>this is <I>Italic</I> text
<P>this is <U>Underline</U> text
<P>this is <BIG>BIGGER</BIG> text
<P>this is <SMALL>SMALLER</SMALL> text
<P>this is <SUB>Subscripted</SUB> text
<P>this is <STRIKE>Strike through</STRIKE> text
<P>this is <SUP>Superscripted</SUP> text
</BODY></HTML>
'HTML' Ndú;fhka ilia lrk fjí msgq i|yd Ndú; lrkq ,nk wkq,laIK úúO
wdldrfhka fjkia lrñka fjí msgqj, ndysr fmkqu w,xldr l< yels h' fï i|yd wkq,laIK
WmfoaY fla; (Character Tag) Ndú; l< yels h' fuu WmfoaY fla; wjYH jk wlaIrhg fyda
78
උසස් පෙළ ප ොරතුරු සන්නිපේදන ොක්ෂණය - ICT ගුරුවරුන්න සඳහො Facebook සමූහපයහි ප්‍රකොශනයකි.
jpkhg fyda jdlH ldKavhlg fyda jdlHhlg fyda fþohlg fyda fhdÞ .; yels h' fuu
wkq,laIK WmfoaY fla; Ndú; lsÍfï § tys wjidkh fld;k±hs oelaúh wksjd¾h h'
iuyr f,aLk fudaia;r (Document Styles) Ndú; lrkq ,nk wdldrh wkqj fjkia
jk w;r iuyr wjia:dj, § fuu fla; ;¾ldkql+, (Logical) wdldrhlg l%shd lrkq ,efí'
wl=re j¾.fhys m%udKh iy j¾Kh
<FONT>—</FONT> - The <FONT> tag used to control the appearance of the text it
encloses.
SIZE - Value Size of the font in points, it can be absolute or relative. Specifying
SIZE = 5 - sets the font size to 5 points. Specifying
SIZE - +5 set the font size 5 points larger than default tag.
COLOR - Colour The colour of the enclosed text.
FACE - List The font faces of the text. Multiple font face can be specified,
separated by
commas. The browser will try to render the text in the order specified by
the list.
'HTML' ys <FONT> WmfoaY fla;h iu. tys wkq WmfoaY fla; Ndú; lr.ksñka
wlaIrhka ys m%udKh (Size) iy j¾Kh (Color) fjkia l< yels h' fuu wu;r wkq WmfoaY
fla; Ndú; lr.ksñka j¾Kj;a wlaIr iys; fjí msgq ilia lsÍug myiqlï ie,iS we;'
wl=re j¾.fhys m%udKh
<FONT SIZE = n >
fï i|yd wdldr folla Ndú; l< yels h' m<uq l%uh wlaIrfha m%udKh ksYaÑ; jYfhka
i|yka lsÍu fõ' fuys 'n' m%udKfha w.h 1 isg 7 olajd fjkia fõ'
n ys w.h 1 iy 2 l=vd m%udK i|yd;a (Small Size)
n ys w.h 3 idudkH m%udKh i|yd;a (Normal Size)
n ys w.h 4 isg 7 olajd úYd, m%udK i|yd;a (Large Size) fhdÞ .efka'
Example
<HTML><HEAD><TITLE>Test Page</TITLE></HEAD>
<BODY>
<H1>Font size and colour</H1>
<FONT SIZE=4 COLOR=”#0000FF”>
<P>This font is in Blue</FONT>
<FONT SIZE=6>
<P>This font is in size 6</FONT>
<FONT SIZE=3 COLOR=”black”>
<P>This font is in size 3 and Black
color</FONT>
</BODY></HTML>
79
උසස් පෙළ ප ොරතුරු සන්නිපේදන ොක්ෂණය - ICT ගුරුවරුන්න සඳහො Facebook සමූහපයහි ප්‍රකොශනයකි.
wkq,laIK j¾Kh
wlaIrj, j¾Kh <FONT> WmfoaY fla; iuÕ 'COLOR' wkq WmfoaY fla;h Ndú;
lrñka fjkia l< yels h'
<FONT COLOR ="#RRGGBB">
wlaIrhka ys j¾Kh fjkia lsÍu i|yd Iâ oYu (Hexadecimal) ixLHd 3la Ndú; l<
hq;= h' r;=" fld< iy ks,a j¾Kh i|yd fjk fjku Iâ oYu ixLHd Ndú; l< hq;= jk w;r
tu iEu j¾Khlu w.h oYu ixLHd 0 isg 255 olajd fjkia l< yelsjk w;r tu oYu ixLHd
'HTML' ,sms ilia lsÍfï § Iâ oYuixLHd j,ska ±laúh hq;= h'
by; i|yka lrk ,o oYu ixLHd 0 isg 255 olajd jQ w.hhka Iâ oYu ixLHd l%uhg
wkqj z00Z isg 'FF' olajd fjkia jk w;r" by; i|yka lrk ,o ksoiqkg wkqj 'RR' ^r;=
j¾Kh i|yd&" 'GG' ^fld< j¾Kh i|yd& iy 'BB' ^ks,a j¾Kh i|yd& i|yd fjka fjka Iâ
oYu ixLHd w.hhka wdfoaY l< hq;= h'
WÞyrKhla f,i Iâ oYu w.hla jk '0000FF' ^0"0 iy 255 oYu ixLHd w.hhka
wkqms<sfj<g& ks,a j¾Kh i|yd Ndú; lrkq ,nk w;r tys z00Z w.h r;= j¾Kh i|yd o
fojk Iâ oYu ixLHdj jk z00Z w.h fld< j¾Kh i|yd o ;=kajk Iâ oYu ixLHdj jk
'FF' w.h ks,a j¾Kh i|yd o fhdÞ .efka'
fuys § r;= j¾Kh iy fld< j¾Kh i|yd z00Z fhdÞ f.k ;sîfuka tu j¾K fol
fhdÞ f.k ke;s nj ±lafjk w;r ks,a j¾Kh muKla fhdÞ .efka' ks,a j¾Kh wfkl=;a
j¾K iu. ixl,kh ù fkdue;s nj ie,lsh hq;= h'
tfia u fuu Iâ oYu ixLHdj fjkqjg j¾Khg ysñ kduh o Ndú; l< yel
WÞyrKhla f,i"
<FONT COLOR ="#8F8FBD"> (Light Steel Blue j¾Kh i|yd)
<FONT COLOR ="blue"> ^ks,a j¾Kh i|yd&
igyka #
<FONT> WmfoaY fla;h hgf;a wlaIrhka ys j¾Kh iy tys m%udKh fjkia lsÍu
i|yd wÞ< wkq WmfoaY fla; my; ±lafjk wdldrhg Ndú; l< yels h'
<FONT COLOR ="White" SIZE = 5>
Pre formatted text Ndú;h
Example
<html><head><title> pre formatted </title></head><body>
<pre>
Hello
Welcome to the world of programming
with HTML
With the help of this guide
</pre></body></html>
80
උසස් පෙළ ප ොරතුරු සන්නිපේදන ොක්ෂණය - ICT ගුරුවරුන්න සඳහො Facebook සමූහපයහි ප්‍රකොශනයකි.
10'4 fjí msgqjla jeäoshqKq lsrSu i|yd HTML NdIdfõ we;s oshQKq ,laIK Ndú;d lrhs
Tables
Table tlla i|yd <table> Tag tl Ndú;d lrhs' Table tll fma,s (Row) wka;¾.;
jk w;r fma,s
Data Cell j,ska iuka ú; fõ' fma,s i|yd <tr> Tag tlo Data Cell i|yd <td> Tag tlo fhdohs'
td
u.ska “Table Data” ksrEmKh lrk w;r Data Cell tll wl=re mska;+r fÊo wd§ foaj,a ;sìh
yel'
Table Tags
Tag úia;rh
<table> - Table tlla ksrEmKh lrhs'
<th> - Table tfla ud;Dldj i|yd Ndú;d lrhs'
<tr> - ;Sre ksrEmKh lrhs'
<td> - Table tfla fldgqjla olajhs'
<html><head><title>HTML Tables</title></head>
<body>
<table border="1">
<tr>
<td>Row 1, Column 1</td>
<td>Row 1, Column 2</td>
</tr>
<tr>
<td>Row 2, Column 1</td>
<td>Row 2, Column 2</td>
</tr>
</table></body></html>
Browser tl ;=,ska olsk wdldrh
Row 1, Column 1 Row 1, Column 2
Row 2, Column 1 Row 2, Column 2
<html><head><title>HTML Table Header</title></head>
<body>
<table border="1">
<tr>
<th>Name</th>
<th>Salary</th>
</tr>
<tr>
81
උසස් පෙළ ප ොරතුරු සන්නිපේදන ොක්ෂණය - ICT ගුරුවරුන්න සඳහො Facebook සමූහපයහි ප්‍රකොශනයකි.
<td>Ramesh Raman</td>
<td>5000</td>
</tr>
<tr>
<td>Shabbir Hussein</td>
<td>7000</td>
</tr>
</table></body></html>
Browser tl ;=,ska olsk wdldrh
Name Salary
Ramesh Raman 5000
Shabbir Hussein 7000
Cellpadding and Cellspacing Attributes
<html><head><title>HTML Table Cellpadding</title></head>
<body>
<table border="1" cellpadding="5" cellspacing="5">
<tr>
<th>Name</th>
<th>Salary</th>
</tr>
<tr>
<td>Ramesh Raman</td>
<td>5000</td>
</tr>
<tr>
<td>Shabbir Hussein</td>
<td>7000</td>
</tr>
</table></body></html>
Browser tl ;=,ska olsk wdldrh
Name Salary
Ramesh Raman 5000
Shabbir Hussein 7000
82
උසස් පෙළ ප ොරතුරු සන්නිපේදන ොක්ෂණය - ICT ගුරුවරුන්න සඳහො Facebook සමූහපයහි ප්‍රකොශනයකි.
Colspan and Rowspan Attributes
<html>
<head>
<title>HTML Table Colspan/Rowspan</title>
</head>
<body>
<table border="1">
<tr>
<th>Column 1</th>
<th>Column 2</th>
<th>Column 3</th>
</tr>
<tr><td rowspan="2">Row 1 Cell 1</td><td>Row 1 Cell 2</td><td>Row
1 Cell 3</td></tr>
<tr><td>Row 2 Cell 2</td><td>Row 2 Cell 3</td></tr>
<tr><td colspan="3">Row 3 Cell 1</td></tr>
</table>
</body>
</html>
Browser tl ;=,ska olsk wdldrh
Column 1 Column 2 Column 3
Row 1 Cell 1 Row 1 Cell 2 Row 1 Cell 3
Row 2 Cell 2 Row 2 Cell 3
Row 3 Cell 1
Table Backgrounds
<head><title>HTML Table Background</title></head><body>
<table border="1" bordercolor="green" bgcolor="yellow">
<tr>
<th>Column 1</th>
<th>Column 2</th>
<th>Column 3</th>
</tr>
<tr><td rowspan="2">Row 1 Cell 1</td><td>Row 1 Cell 2</td><td>Row 1 Cell
3</td></tr>
83
උසස් පෙළ ප ොරතුරු සන්නිපේදන ොක්ෂණය - ICT ගුරුවරුන්න සඳහො Facebook සමූහපයහි ප්‍රකොශනයකි.
<tr><td>Row 2 Cell 2</td><td>Row 2 Cell 3</td></tr>
<tr><td colspan="3">Row 3 Cell 1</td></tr>
</table></body></html>
,ehsia;= (HTML Lists)
fjí wvú ieliSfï § fnfyúka u wjYH jk fohla f,i ,ehsia;= ilia lsÍu (List)
fmkajd Èh hq;= h' f;dr;=re jd¾;d lsÍfï § fuu ,ehsia;= ilia lsÍu w;HjYH fohla f,i
fndfyda fokd i,l;s'
• wxl iys; ,ehsia;= (Ordered Lists)
• wxl rys; ,ehsia;= (Unordered Lists)
• úia;r iys; ,ehsia;= (Definition Lists)
List Tags
Tag úia;rh
<ol> - wxl iys; ,ehsia;=jla olajhs <ul> - wxl rys; ,ehsia;=jla
olajhs
<li> - ,ehsia;=fõ we;s tl whs;uhla olajhs <dl>- úia;r iys; ,ehsia;=jla
olajhs
<dt> - úia;r flfrk whs;uh olajhs <dd> - úia;rh olajhs
wxl iys; ,ehsia;=
,ehsia;=fõ whs;u wxl iys;j olajhs' <ol> Tag tflka wdrïN lrhs' whs;uhla <li> Tag
tflka wdrïNfõ'
<ol>
<li>Coffee</li>
<li>Milk</li></ol>
Browser tl ;=,ska olsk wdldrh
1. Coffee
2. Milk
The type Attribute
<ol type="1"> - Default-Case Numerals.
<ol type="I"> - Upper-Case Numerals.
<ol type="i"> - Lower-Case Numerals.
<ol type="a"> - Lower-Case Letters.
<ol type="A"> - Upper-Case Letters.
84
උසස් පෙළ ප ොරතුරු සන්නිපේදන ොක්ෂණය - ICT ගුරුවරුන්න සඳහො Facebook සමූහපයහි ප්‍රකොශනයකි.
Eg 1 .
<html>
<head>
<title>HTML Ordered List</title>
</head>
<body>
<ol type="1">
<li>Beetroot</li>
<li>Ginger</li>
<li>Potato</li>
<li>Radish</li>
</ol>
</body>
</html>
Eg 2.
<html>
<head>
<title>HTML Ordered List</title>
</head>
<body>
<ol type="I">
<li>Beetroot</li>
<li>Ginger</li>
<li>Potato</li>
<li>Radish</li>
</ol>
</body>
</html>
Eg 3.
<html>
<head>
<title>HTML Ordered List</title>
</head>
<body>
<ol type="i">
<li>Beetroot</li>
<li>Ginger</li>
<li>Potato</li>
<li>Radish</li>
</ol>
</body>
</html>
Eg 4
<html>
<head>
<title>HTML Ordered List</title>
</head>
<body>
<ol type="A">
<li>Beetroot</li>
<li>Ginger</li>
<li>Potato</li>
<li>Radish</li>
</ol>
</body>
</html>
85
උසස් පෙළ ප ොරතුරු සන්නිපේදන ොක්ෂණය - ICT ගුරුවරුන්න සඳහො Facebook සමූහපයහි ප්‍රකොශනයකි.
The start Attribute
<ol type="1" start="4"> - Numerals starts with 4.
<ol type="I" start="4"> - Numerals starts with IV.
<ol type="i" start="4"> - Numerals starts with iv.
<ol type="a" start="4"> - Letters starts with d.
<ol type="A" start="4"> - Letters starts with D.
Eg 5
<html>
<head>
<title>HTML Ordered List</title>
</head>
<body>
<ol type="a">
<li>Beetroot</li>
<li>Ginger</li>
<li>Potato</li>
<li>Radish</li>
</ol>
</body>
</html>
Eg.
<html>
<head>
<title>HTML Ordered List</title>
</head>
<body>
<ol type="i" start="4">
<li>Beetroot</li>
<li>Ginger</li>
<li>Potato</li>
<li>Radish</li>
</ol>
</body>
</html>
86
උසස් පෙළ ප ොරතුරු සන්නිපේදන ොක්ෂණය - ICT ගුරුවරුන්න සඳහො Facebook සමූහපයහි ප්‍රකොශනයකි.
wxl rys; ,hsia;=
fuu whs;u Bullet iu. olajhs' <ul> Tag tflka wdrïNfõ' iEu whs;uhlau <li> Tag
tflka wdrïNfõ'
<ul>
<li>Coffee</li>
<li>Milk</li></ul>
Browser tl ;=,ska olsk wdldrh
• Coffee
• Milk
by; ,ehsia;= foflau whs;u ;=,g fÊo" rEm wdÈh we;=,;a l, yel'
úia;r iys; ,ehsia;=
fuh whs;u ,ehsia;=jla fkdjk w;r jpk ,ehsia;=jla yd tajdfha úia;r wvx.=jQ ,ehsia;=jls'
<dl> Tag tflka wdrïNfõ' <dt> úia;r flfrk whs;uh wdrïN lrhs' <dd> Tag tflka
úia;rh wdrïN jk w;r fï ;=,g fÊo" rEm wdosh we;=,;a l, yel'
<dl>
<dt>Coffee</dt>
<dd>Black hot drink</dd>
<dt>Milk</dt>
<dd>White cold drink</dd>
</dl>
Browser tl ;=,ska olsk wdldrh
Coffee
Black hot drink
Milk
White cold drink
The type Attribute
<ul type="square">
<ul type="disc">
<ul type="circle">
Eg. 1
<html>
<head>
<title>HTML Unordered List</title>
</head>
<body>
<ul type="square">
<li>Beetroot</li>
<li>Ginger</li>
<li>Potato</li>
<li>Radish</li>
</ul>
</body>
</html>
Eg. 2
<html>
<head>
<title>HTML Unordered List</title>
</head>
<body>
<ul type="circle">
<li>Beetroot</li>
<li>Ginger</li>
<li>Potato</li>
<li>Radish</li>
</ul>
</body>
</html>
87
උසස් පෙළ ප ොරතුරු සන්නිපේදන ොක්ෂණය - ICT ගුරුවරුන්න සඳහො Facebook සමූහපයහි ප්‍රකොශනයකි.
<html>
<body>
HTML Forms
HTML forms දත්ත server එකට වයොමු කිරීමට වයොදො ගනී. form එකක ආදොන සංඝටක(input
elements) වන checkboxes, radio-buttons, submit buttons වැි දෑ අඩංගු වේ.
Text Fields
<html>
<form>
First name: <input type="text" name="firstname" /><br />
Last name: <input type="text" name="lastname" />
</form>
</html>
88
උසස් පෙළ ප ොරතුරු සන්නිපේදන ොක්ෂණය - ICT ගුරුවරුන්න සඳහො Facebook සමූහපයහි ප්‍රකොශනයකි.
Radio Buttons
<form>
<input type="radio" name="sex" value="male" /> Male<br />
<input type="radio" name="sex" value="female" /> Female
</form>
Check boxes
(Checkboxes එවක්දී ඔෙට එක් පිළිතුරක් වහෝ
පිළිතුරු කීපයක් වතෝරොගත හැකිය)
<form>
<input type="chec kbox" name="book"
value="book" />
I have a book<br />
<input type="chec kbox" name="vehicle" value="Car"
I have a car />
</form>
89
උසස් පෙළ ප ොරතුරු සන්නිපේදන ොක්ෂණය - ICT ගුරුවරුන්න සඳහො Facebook සමූහපයහි ප්‍රකොශනයකි.
Submit Button
(Server එකට දත්ත යැවීමට Submit Button එක වයොදො ගනී. PHP අන්නතර්ගත වකොටසකි.)
<html>
<form name="input" action="uoc.php" method="get">
Username: <input type="text" name="user" />
<input type="submit" value="Submit" />
</form>
</html>
Drop down list
(පහත උදොහරණය සලකො ෙැලු විට වමය වත්රුම්ගැනීමට හැකිවේවි.වම් සඳහො select යන
එක tag වයොදො ගනී.)
<html>
<select>
<option>India</option>
<option>England</option>
<option>Sri Lanka</option>
<option>South Amarica</option>
</select>
</html>
Text area
(Text එකක යමක් ලිවීමට ඇති ඉඩ වකොටසයි)
90
උසස් පෙළ ප ොරතුරු සන්නිපේදන ොක්ෂණය - ICT ගුරුවරුන්න සඳහො Facebook සමූහපයහි ප්‍රකොශනයකි.
<html>
<textarea rows="2" cols="20">
The oldest University in Sri Lanka, the University of Colombo is a
sprawling complex located in the heart of the capital city of Colombo.
</textarea>
<html>
HTML <meta> Tag
HTML Meta data පිලිෙද විස්තර කරයි.
වමහි දත්ත මගින්න out put එකක් web browser තුලින්න වපන්නනුම් වනොකරයි.
උදොහරණ
<head>
<meta name="description" content="Free Web tutorials">
<meta name="keywords" content="HTML,CSS,XML,JavaScript">
<meta name="author" content="Stale Refsnes">
<meta charset="UTF-8">
<meta http-equiv="refresh" content="30">
</head>
Form සඳහො උදොහරණයක්.
<html> <head>
<title>Registration Form</title>
<link href="main.css" rel="stylesheet" />
<script src="main.js"></script>
</head>
<body>
<form action="tt.php" id="regForm" onsubmit="return validate();">
<div id="mainDiv">
<h1 class="heading1">Regitration Form</h1>
<hr color="blue" />
91
උසස් පෙළ ප ොරතුරු සන්නිපේදන ොක්ෂණය - ICT ගුරුවරුන්න සඳහො Facebook සමූහපයහි ප්‍රකොශනයකි.
<table align="center">
<tr>
<td>First Name</td>
<td><span class="req">*</span></td>
<td><input type="text" id="fName" /></td>
</tr>
<tr>
<td>Middle Name</td>
<td><span class="req">*</span></td>
<td><input type="text" id="mName" /></td>
</tr>
<tr>
<td>Last Name</td>
<td><span class="req">*</span></td>
<td><input type="text" id="lName" /></td>
</tr>
<tr>
<td>Email</td>
<td><span class="req">*</span></td>
<td><input type="text" id="email" /></td>
</tr>
<tr>
<td></td>
<td></td>
<td>
<input type="submit" value="Register" />
<input type="reset" value="Clear" />
</td>
</tr>
</table></div></form></body></html>
ප්‍රෙි වි ොස ෙත්‍ර (CSS - Cascading Style Sheets)
• CSS කියන්නවන්න Cascading Style Sheets කියන එකයි.
• HTML elements display කරන්නවන්න වකොවහොමද කියලො වමහිදී කතො වකරයි.
• වමමගින්න එක css file එකක් වවනස් කිරීවමන්න ඕනෑම වවබ් පිටුවල වපනුවම් වවනස් කම්
ඇති කල හැක. එය ඉතොම වොසිදොයකවේ.
92
උසස් පෙළ ප ොරතුරු සන්නිපේදන ොක්ෂණය - ICT ගුරුවරුන්න සඳහො Facebook සමූහපයහි ප්‍රකොශනයකි.
• ප්‍රධොන වශවයන්න style sheet 3කි.
1. Author styles
▪ External style
▪ Embedded style
▪ Inline style
2. User Style
(Viewer)
3. User Agent Style
• css rule වල ප්‍රධොන වකොටස් 2ක් තිවබ්.
1.1 Selector
1.2 declaration
• selectorකියන්නවන්න ඔෙට අවශය HTML element(body,h1,p,font)එකයි.
• Declaration සෑම එකකම property එකක් හො value එකක් ඇත.
• Property යනු ඔෙට වවනස් කිරීමට අවශය style attribute (වර්ණය,අකුරු වල ප්‍රමොණය යන
ආදී )එකයි.
• සෑම property එකකටම අගයක් (value) ඇත.
• සෑමවිටම declaration අවසන්න විය යුත්වත් semicolon ( ; )එකකිි.
• Declaration group එකක් සඟල වරහන්න වල අන්නතර්ගත විය යුතුය.
p {color:red;text-align:center;}
• ඉහත code එක කියවීමට තරමක් අපහසු ිසො පහත පරිදි ලිවිම සිදු කරයි.
p {
color:red;
text-align:center;
• පහත දැක්වවන්නවන්න css rule එකකි.
93
උසස් පෙළ ප ොරතුරු සන්නිපේදන ොක්ෂණය - ICT ගුරුවරුන්න සඳහො Facebook සමූහපයහි ප්‍රකොශනයකි.
CSS Comments
• css comment කරන අයුරු පහත දැක්වේ.
p
{
text-align:center;
/*This is a comment*/
color:black;
font-family:arial;
}
Id Selector
• Id එකක් මගින්න යම් element එකක් සදහොම style එකක් අර්ථ දක්වයි.
• වමය අර්ථ දැක්වීමට #ලකුණ වයොදො ගැවන්න.
• Id එක සඳහො නම ඉලක්කමකින්න ආරම්භ වනොකරන්නන.
• එය Firfox Browser එක හරහො ක්‍රියොත්මක වනොවන ෙැවිි.
• පහත උදොහරණවේ id එක “para1” වේ
#para1
{
text-align:center;
color:red;
}
class Selector
• elements කීපයකට (element group එකකට) style එකක් අන්නතර්ගත කිරීමට වයොදො ගනී.
• වමය අර්ථ දැක්වීමට “ . ” ලකුණ වයොදො ගැවන්න.
• පහත උදොහරණවේ class එක “ center ” වේ.
.center {
text-align:center;
}
එවලසම එක එකක් වවනුවවන්නම වමය වයොදො ගත හැකි අයුරු පහත දැක්වේ.
p.center {
text-align:center;
}
94
උසස් පෙළ ප ොරතුරු සන්නිපේදන ොක්ෂණය - ICT ගුරුවරුන්න සඳහො Facebook සමූහපයහි ප්‍රකොශනයකි.
• ඉහත උදොහරණයට අනුව සියලු p elements මැදට කර වවබ් පිටුව සැවදයි.
• Class එක සඳහො නම ඉලක්කමකින්න ආරම්භ වනොකරන්නන..මන්නද එය Internet
Explorer එක හරහො පමණක් ක්‍රියොත්මක වන ෙැවිි.
Insert CSS
style sheet එකක් අන්නතර්ගත කිරීවම් ක්‍රම 3ක් අ්ැත.
• External style sheet
• Internal style sheet
• Inline style
1- External Style Sheet
• වමය වඩොත්ම සුදුසු වන්නවන්න එක්තරො style එකක් වවබ් පිටු කීපයකට වයොදො
ගන්නවන්න නම්ය.
• සම්පුර්ණ වවබ් අඩවිවේ වපනුම එක style sheet file එකකින්න වවනස් කිරීමට
ලැබීම වමහි ප්‍රධොනතම වොසියයි.
• <link> යන tag එක මගින්න style sheet එක සම්ෙන්නධ කිරීම සිදුකරයි.
<head>
<link rel="stylesheet" type="text/css"
href="uoc.css"/>
</head>
• css ඕනෑම text editor එකක ලිවිය හැකිය.වමහි කිසිදු html tags අඩංගු
වනොවේ.ඔෙ css file එක.css වලස ඔෙ වයොදන නමට පසුව වයොදො save කර ගත හැක.
• margin යන්නන සරලව කිවවහොත්,අපි යමක් ලියන විට පිටුවක මුල සිටම(වකොවන්න
සිට)ලිවිම සිදුවනොකරයි.යම් කිසි ඉඩක් තියො ගැනීමට margin වයොදො ගනී.margin ගැන
අපි පසුව කතො කරනු ලෙයි.
• යම් තැනක ඔෙට වනොවතරුිනම් ඉදිරිවේදී ඇති උදොහරණ මගින්න සොකච්චො කිරීම
මගින්න ඔෙට ඒවො පැහැදිලි වේවි.
• CSS file එකක් save කිරීම පහතින්න වපන්නවො දී ඇත.
95
උසස් පෙළ ප ොරතුරු සන්නිපේදන ොක්ෂණය - ICT ගුරුවරුන්න සඳහො Facebook සමූහපයහි ප්‍රකොශනයකි.
2- Internal Style Sheet
• Internal Style Sheet වයොදොගනුවේ එක style එකක් වයොදො ගන්නවන්නනම් ය.
• HTML page එකකhead section(<head>) එක යටවත් වමය ලියනු ලැවබ්.
• වම් සඳහො <style> tag එක වයොදො ගනී.
• පහත උදොහරණය සලකන්නන.
<head>
<styletype="text/css">
hr {color:blue;}
p {margin-left:20px;}
body {background-
image:url("images/back40.gif");}
</style>
</head>
3- Inline Styles
• පහත උදොහරණය මගින්න ඔෙට වමය වහොදින්න වටහො ගත හැක.
• එකම ස්ථොනවේ style sheet එක හො අපිට අවශය HTML code එකද ඇත.
<p
style="color:red ;
margin-left:20px">university
</p>
CSS Background Color
වවබ් පිටුවේ background color එක වයොදන ආකොරය වමහි දැක්වේ.
body {
background-color:#b0c4de;
}
style sheet එකක ිතරම පහත ආකොර වලින්න color දක්වනු ලෙයි.
▪ a HEX value - "#ff0000" වලස
▪ a RGB value -"rgb(255,0,0)" වලස
▪ a color name - "red" වලස
96
උසස් පෙළ ප ොරතුරු සන්නිපේදන ොක්ෂණය - ICT ගුරුවරුන්න සඳහො Facebook සමූහපයහි ප්‍රකොශනයකි.
Color code කීපයක්
<html>
<head>
<style type="text/css">
h1{
background-color:#6495ed;}
p{
background-color:#e0ffff;}
div{
background-color:#b0c4de;}
</style>
</head>
<body>
<h1>Sri lanka</h1>
<div>
Pearl of the Indian Ocean.
<p>Sri lanka is a very beautiful
country.</p>
It is a Island.
</div>
</body>
</html>
97
උසස් පෙළ ප ොරතුරු සන්නිපේදන ොක්ෂණය - ICT ගුරුවරුන්න සඳහො Facebook සමූහපයහි ප්‍රකොශනයකි.
CSS Background Image
• යම් කිසි element එකක පසුබිමට පින්නතුරයක් වයොදන අයුරු වමහිදී සොකච්ඡො කරනු
ලෙයි.
• ඔෙ වයොදනBackground Image එක ිතැතින්නම සම්පුර්ණ element එක පුරොවටම
වයවද්.
Table properties
CSS Background Image සදහො පහත උදොහරණය සලකන්නන(අන්නතර්ජොලය මගින්න උපුටො ගන්නනො
ලද උදොහරණයකි.)
<html>
<head>
<style type="text/css">body {background-
image:url
(http://www.cmb.ac.lk/wp-
content/uploads/uoc_logo_moto.jpg);}
</style>
</head>
<body>
<h1> The oldest University in Sri Lanka</h1>
</body>
98
උසස් පෙළ ප ොරතුරු සන්නිපේදන ොක්ෂණය - ICT ගුරුවරුන්න සඳහො Facebook සමූහපයහි ප්‍රකොශනයකි.
• ඉහත උදොහරණය කල ඔෙට මුළු වවබ් පිටුව පුරොම background image එක පැතිරී ඇති ෙව
දක්නට ලැවබ්.
• ඔෙට තිරස්ව,සිරස්ව වහෝ background image එක එක වතොවක් පමණක් වයොදො ගැනීමටද
පුළුවන්න කමක් ඇත.
• එවලසම පින්නතුරවේ ස්ථොනයද වවනස් කල හැක.
• පහත උදොහරණය සලකන්නන.
ඔෙ පින්නතුරය වතොර ගත්වත් name.jpg නම්
තිරස්ව දැක්වීමට :
<style type="text/css">
body {background-image:url(name.jpg);}
background-repeat:repeat-x;
</style>
සිරස්ව දැක්වීමට :
<style type="text/css">
body {background-image:url(name.jpg);}
background-repeat:repeat-y;
</style>
එක වතොවක් පමණක් දැක්වීමට :
<style type="text/css">
body {background-image:url(name.jpg);}
background-repeat:no-repeat;
</style>
ස්ථොනයද වවනස් කිරීමට :
<style type="text/css">
body {background-image:url(name.jpg);}
background-repeat:no-repeat;
background-position:right top;
</style>
• ඉහත එක එක උදොහරණය අධයනය කර වවනස වහොදින්න වටහො ගත යුතුය.
• ඉහත properties වර්ග වගොඩක් කතො කර ඇති අතරඒ ඔක්කම properties එකට ලියන්නන
පුළුවන්න විදියක් ඇත.
• එයට shorthand property වලස හදුන්නවයි.
99
උසස් පෙළ ප ොරතුරු සන්නිපේදන ොක්ෂණය - ICT ගුරුවරුන්න සඳහො Facebook සමූහපයහි ප්‍රකොශනයකි.
body {
background:#ffffff url('uoc.jpg) no-repeat right
top;}
පහත උදොහරණය සලකන්නන.
<html> <head>
<style type="text/css">
body{
background:#ffffff url('uoc.jpg') no-repeat right top;
margin-right:100px;}
</style>
</head>
<body>
<h1>UOC</h1>
<p> The oldest University in Sri Lanka.</p>
<p>University of Colombo School of Computing (UCSC) </p>
</body> </html>
Short hand property ලිවීපම්දී ෙහ අනුපෙ ට ලිවිය යුතුය.
1. background-color
2. background-image
3. background-repeat
4. background-attachment
5. background-position
CSS Text
පහත ඇති CSS color වර්ග ගැන අප ඉහතදීත් කතො කර ඇත.
• a HEX value - "#ff0000" වලස
• an RGB value -"rgb (255,0,0)" වලස
• a color name - "red" වලස
100
උසස් පෙළ ප ොරතුරු සන්නිපේදන ොක්ෂණය - ICT ගුරුවරුන්න සඳහො Facebook සමූහපයහි ප්‍රකොශනයකි.
• පහත උදොහරණය සලකන්නන.
• එහි p.ex හො p.tx වලස id වදකක් ඇත.
• එමගින්න id වවනම නම් වයොදො හදුන්නවො දී තිවබ්.
• එනම් ඒවොට එකම වර්ණයක් වනොදී වවනස් වර්ණයන්න ලෙො වද්
<html>
<head>
<style type="text/css">
body {color:red;}
h1 {color:#00ff00;}
p.ex {color:rgb(0,0,255);}
p.tr {color:rgb(255,0,255);}
</style>
</head>
<body>
<h1>Sri lanka</h1>
<p>Colombo in Sri lanka</p>
<p class="ex">html in sinhala.</p>
<p class="tr">php in sinhala.</p>
</body>
</html>
101
උසස් පෙළ ප ොරතුරු සන්නිපේදන ොක්ෂණය - ICT ගුරුවරුන්න සඳහො Facebook සමූහපයහි ප්‍රකොශනයකි.
• වහොදින්න ෙලන්නන.ඉහත උදොහරණවේ යන්නන Colombo in Sri lanka රතු පැහැ ගත්වත්
වකවස්ද?එම id එකට නමක් ලෙො දී නැත.එම ිසො body එවකහි පොට එයට ලැවබ්.
Text Alignment
පහත උදොහරණය ෙලන්නන. එහිදී සිදු කර ඇත්වත් අප ලියන text වවබ් පිටුවේ මැදට ගැනීමට ඒක
වයොදො ගැනීමයි.
<html>
<head>
<style type="text/css">
h1 {text-align:center;}
p.date {text-align:right;}
p.main {text-align:justify;}
</style>
</head>
<body>
<h1>Sri lanka</h1>
<p class="date">October,2011</p>
<p class="main"> Sri Lanka, officially
the Democratic SocialistRepublic of Sri Lanka is a country off
the southern coast of the Indian subcontinent </p>
<p>
<b>Note:</b> As a result of its location in the path of major
sea routes. </p>
</body> </html>
102
උසස් පෙළ ප ොරතුරු සන්නිපේදන ොක්ෂණය - ICT ගුරුවරුන්න සඳහො Facebook සමූහපයහි ප්‍රකොශනයකි.
Text Decoration
ඇත්ත වශවයන්නම වමහිදී සිදුවන්නවන්න ඔෙ ලියන text එක හැඩ කිරීමයි. වමහිදී වඩොත්ම වැදගත්
වන්නවන්න,ඔෙ link එකක් වදන විට එය underline වී තිබීම වමමගින්න නැති කර දමයි.
<html>
<head>
<style type="text/css">
a.uoc {text-decoration:none;}
</style>
</head>
<body>
<a class="uoc" href="http:// cricmore.com">cricmore</a>
<br/>
<a href="http:// cricmore.com">cricmore</a>
</body>
</html>
පහත උදොහරණය සලකන්නන.
<html>
<head>
<style type="text/css">
h1 {text-decoration: overline;}
h2 {text-decoration: line-through;}
103
උසස් පෙළ ප ොරතුරු සන්නිපේදන ොක්ෂණය - ICT ගුරුවරුන්න සඳහො Facebook සමූහපයහි ප්‍රකොශනයකි.
h3 {text-decoration: underline;}
h4 {text-decoration: blink;}
</style></head>
<body>
<h1> sri lanka </h1>
<h2> sri lanka </h2>
<h3> sri lanka </h3>
<h4> sri lanka </h4>
<p><b> sri lanka </b></p>
</body>
</html>
➢ CSS වක්ත ඛණ්ඩ හරහො වවබ් පිටු තුල අන්නතර්ගතයන්න වඩො ආකර්ශවත් වලස ඉදිරිපත් කිරීවම්
හැකියොව පවතී.
➢ CSS වක්ත ඛණ්ඩ හරහො html මගින්න නැවත නැවතත් ලියන ලද වක්ත ඛණ්ඩයන්න අවම
කරගැනීවම් හැකියොවද පවති.
➢ CSS වක්ත ඛණ්ඩ හරහො වවබ් පිටුවක ඇති අන්නතර්ගතයන්න දර්ශනය විය යුතු ස්ථොනයද වවනස්
කර ගත හැකිය
PHP ක්‍රමපේඛණය
වමම වකොටවසන්න PHP (Hypertext Pre Processor) ක්‍රමවල්ඛන භොෂොවේ අවශයතොවය, PHP වක්ත
ලිවීම, PHP භොවිතවයන්න දත්ත සමුදොයක් කළමනොකරණය සිදු කිරීම, PHP මගින්න වවබ් පිටු ිර්මොණය
කිරීම ආදිය පිලිෙඳ සොකච්ඡො වකවර්.
104
උසස් පෙළ ප ොරතුරු සන්නිපේදන ොක්ෂණය - ICT ගුරුවරුන්න සඳහො Facebook සමූහපයහි ප්‍රකොශනයකි.
PHP ක්‍රමවල්ඛන භොවිතවේ අවශයතොව -
අන්නතර්ජොලය ජනප්‍රිය වීමත් සමගම වවබ් පොදක වයදුම් සංවර්ධනය කිරීම හො භොවිතය වැදගත් අංගයක්
ෙවට පත්වී ඇත. වවබ් පොදක වයදුම් වස්වො ලොභී - වස්වො දොයක ආකෘතිය මත පදනම් වී ඇත.
වස්වො දොයක පරිගණකය තුල වස්වො දොයක වයදුම් මෘදුකොංගය ඇති අතර වස්වො ලොභී පරිගණක තුල
වස්වො ලොභී වයදුම් මෘදුකොංග ඇත.
(වස්වොලොභී- වස්වොදොයක ආකෘතිය)
මීට වපර ඉවගනගත් HTML ක්‍රමවල්ඛන භොෂොව මගින්න සිදු කරනුවේ වවබ් අතිරික්සුවක් හරහො
දත්ත ඉදිද්රිපත් කිරීම පමණි. නමුත් ක්‍රමවල්ඛයක් මගින්න සිදු කරන ගණනය කිරීම්, දත්ත සමුදොයක්
සමග සම්ෙන්නධ වී සිදු කරන විවිධ ක්‍රියො ආදිය සිදු කිරීමට HTML භොෂොව වයොදොගත වනොහැකිය. වමම
වමවහයුම් සිදුවන්නවන්න වස්වො දොයක පරිගණක අන්නතවේ ය.
PHP යනු වමවැි වයදුම් සංවර්ධනය සඳහො වයොදොගත හැකි ක්‍රමවල්ඛන භොෂොවකි. එනම් PHP
ක්‍රමවල්ඛන භොෂොව වස්වො දොයක පරිගණක පරිසරයක ක්‍රියොත්මක වේ. තවද PHP ගතික වවබ් පිටු
ිර්මොණය කිරීම සඳහො වයොදොගන්නනො ක්‍රමවල්ඛන භොෂොවකි.
1. PHP - පරිගණකවේ ස්ථොපනය කරගැනීම -
PHP ක්‍රමවල්ඛන භොෂොව වයොදොවගන වක්තකරණය කිරීම සඳහො පළමුවවන්නම PHP, පරිගණකය තුල
ස්ථොපනය කර ගත යුතුය.
www.php.net මගින්න PHP ෙොගතකර ස්ථොපනය කිරීමට හැකි වුවත් PHP, MYSQL හො Apache ති
පැවක්ජයක් වලස පැමිවණන XAMPP Server වහෝ WAMP Server පරිගණකය තුල ස්ථොපනය
කරගැනීම වඩොත් පහසු වේ.
XAMPP - www.apachefriends.org
WAMP - www.wampserver.com
එවස්ම PHP පහසුවවන්න වක්තකරණය කිරීම සඳහො වක්තකරණ මෘදුකොංගයක් (IDE එකක්) ස්ථොපනය
කර ගැනීම අවශය වේ. ඒ සඳහො Notepad++, Brackets, Sublime Text වයොදොගත හැකිය.
105
උසස් පෙළ ප ොරතුරු සන්නිපේදන ොක්ෂණය - ICT ගුරුවරුන්න සඳහො Facebook සමූහපයහි ප්‍රකොශනයකි.
<html>
<body>
<h1><? php echo “php code”; ?></h1>
</body>
</html>
2. PHP ක්‍රමවල්ඛනයක මූලික වූහය -
PHP වක්තයක් ආරම්භ කරනුවේ <?php උසුලනවයන්න වන අතර අවසන්න වනුවේ ?> යන
උසුලනවයි. අවනකුත් සියලු වක්ත ඛණ්ඩ වමම උසුලන අතර වයදිය යුතුය. ක්‍රමවල්ඛනවේ ඕනෑම
වගන්නතියක් අවසන්න කරනුවේ ; මගිි.
උදො:-
<?php
?>
PHP ක්‍රමවල්ඛයක ප්‍රතිදොන ලෙොගැනීම සඳහො “echo” යන්නන භොවිත කරයි.
උදො:-
<?php
echo “Hello World”;
?>
3. PHP ක්‍රමවල්ඛයක් ක්‍රියොත්මක කිරීම
PHP ක්‍රමවල්ඛයක් පරිගණකය තුල සුරැකිය යුත්වත් .php යන වගොනු දිගුව සහිතවය. එවස්ම වපර
සඳහන්න කල පරිදි php වගොනුවක් ක්‍රියොත්මක වනුවේ වස්වොදොයක පරිගණක පරිසරයක ෙැවින්න එය අප
වපර ස්ථොපිත කරගත් Wamp Server තුල වහෝ XAMPP Server තුල ියමිත පරිදි තැන්නපත් කර වවබ්
අතිරික්සුව (Web Browser) හරහො වහෝ Command Prompt භොවිතවයන්න ක්‍රියොත්මක කල යුතුය.
උදො:- Wamp Server සැලකූ විට එහි www ව ෝල්ඩරය තුල php වගොනුව තැන්නපත් කර Wamp Server
ක්‍රියොත්මක කර,
i. Command Prompt මගින්න නම් php file_name.php වලස වයොදො Enter යතුර තද
කිරීවමන්න.
ii. වවබ් අතිරික්සුව (Web Browser) තුල ලිපින තීරුවවහි localhost/ file_name.php වලස
වයොදො Enter යතුර තද කිරීවමන්න.
4. php ක්‍රමවල්ඛයක් HTML ක්‍රමවල්ඛයක් තුල ඇතුලත් කිරීම
php වක්ත ඛණ්ඩයක් ඕනෑම html වල්ඛනයක් තුලට ඇතුලත් කර ක්‍රියොත්මක කල හැක.
උදො:-
106
උසස් පෙළ ප ොරතුරු සන්නිපේදන ොක්ෂණය - ICT ගුරුවරුන්න සඳහො Facebook සමූහපයහි ප්‍රකොශනයකි.
<?php
$f_name=”Thanuja Bandara”;
$x=12;
?>
5. PHP ක්‍රමවල්ඛන භොෂොවේ සංරචක
5.1 හඳුන්නවන (Identifires) -
පරිශීලකයො විසින්න ක්‍රමවල්ඛය තුල භොවිත කරන නම් වම් යටතට ගැවන්න.
උදො - විචලය නොම, ශ්‍රිත සඳහො වයදූ නම්
පහත නීති වලට අනුව වම්වො වයදිය යුතුය.
1. හඳුන්නවනයක් සමන්නවිත විය යුත්වත් අකුරු, ඉලක්කම්,යටි ඉර සහ අවනකුත් ASCII අක්ෂර
වලිි.
2. අක්ෂර එකක් වහෝ කීපයකින්න සමන්නවිත විය හැකි අතර ආරම්භ විය යුත්වත් ඉංග්‍රීසි
අක්ෂරයකින්න වහෝ යටි ලකුණ මගිි (Underscore).
3. වපර වයදූ පදයන්න වගන්න වවනස් විය යුතුය.
4. Case Sensitive වේ.
5.2 විචලය (Variables) -
වමවහයුම් සඳහො වයොදො ගන්නනො දත්ත සසම්භොවී ප්‍රවේශ මතකය (Random Access Memory) තුල
තොවකොලිකව ගෙඩො කර ගැනීම සඳහො විචලය භොවිතො කරයි.
විචලයයක් php වක්තයක් තුලට ඇතුලත් කරනු ලෙන්නවන්න $ ලකුණ භොවිතවයි.
උදො:- $F_Name, $_name
ඇතුලත් කිරීවම්දී $ ලකුණට පසුව හිස් තැනක් වනොතැබීමට වග ෙලො ගත යුතුය.
5.3 ආවද්ශන (Assignments) –
PHP ක්‍රමවල්ඛයක් තුල භොවිතො වන දත්ත සහ ගණනය කිරීම් වල ප්‍රතිපල විචලයයන්න වවත පැවරීමට
වයොදොගැවන්න. වම් සඳහො ‘=’ ලකුණ භොවිතො කරයි.
උදො:-
සංඛයොත්මක අගයන්න ආවද්ශවයදී “” වයදීම අවශය වනොවේ.
107
උසස් පෙළ ප ොරතුරු සන්නිපේදන ොක්ෂණය - ICT ගුරුවරුන්න සඳහො Facebook සමූහපයහි ප්‍රකොශනයකි.
<?php
$f_name=”Thanuja Bandara”;
$age=18;
echo “Name is”, $f_name,
“and”,”age is”,$age;
?>
ප්‍රතිදොනය වනුවේ -
Name is Thanuja Bandara and
age is 18
යන්නනයි.
5.4 ප්‍රකොශන (Expressions) –
echo යන විධොනය භොවිත වකොට ප්‍රතිදොන ලෙො ගත හැකි ෙව අප දිමු. යම් කිසි ප්‍රකොශයක් එවලසම
ප්‍රතිදොනය කර ගැනීම සඳහො එය “” තුල වයදිය යුතුය. විචලයයන්න තුල ඇති අගය ප්‍රතිදොනය කර
ගැනීමට එය “” භොවිත වනොකර වයොදයි.
උදො:-
5.5 විවරණ(Comments) –
වක්තකරණවේදී එක් එක් වක්ත ඛණ්ඩය ලියො තිවෙන්නවන්න කුමන අරමුණකින්නද යන්නන දැක්වීම සඳහො
විවරණ භොවිතො කරයි.
ආකොර වදකකින්න වයදිය හැක.
1. ති වපළ විවරණ (Single Line Comments).
උදො:- //Single Line Comment වහෝ
# Single Line Comment
2. ෙහු වපළ විවරණ (Multi Line Comments).
උදො:- /*Multi line comments
can be written like this*/
5.6 දත්ත ප්‍රරූප (Data Types) –
ක්‍රමවල්ඛයක් තුල භොවිතො කල හැකි දත්ත ඒවොවේ භොවිතය අනුව ඛොණ්ඩ ගත කල හැක. වම්වො දත්ත
ප්‍රරූප වලස හැඳින්න විය හැක.
PHP ක්‍රමවල්ඛනවේදී භොවිත වන දත්ත ප්‍රරූප ආකොර 4 කි.
1. Integer - පුර්ණ සංඛයො.
2. Float - ඉපිලුම් ස්ථොන අංක.
3. String - අනුලකුණු වැල.
4. Boolean - බූලියොනු අගයන්න.
1. Integer - පුර්ණ සංඛයො. -
දශමස්ථොන වනොමැති ධන වහෝ රිණ පූර්ණ සංඛයො.
උදො:- 123, -123, 4B(ෂඩ් දශමය), 1011001(ද්විමය).
108
උසස් පෙළ ප ොරතුරු සන්නිපේදන ොක්ෂණය - ICT ගුරුවරුන්න සඳහො Facebook සමූහපයහි ප්‍රකොශනයකි.
2. Float - ඉපිලුම් ස්ථොන අංක. -
දශමය වහෝ ෙලයන්න ආකොරවයන්න දැක්විය හැක.
උදො:- 2.546, 5E-10
3. String - අනුලකුණු වැල. -
ති වහෝ ද්විත්ව Inverted commas තුල වයදීවමන්න දත්තයක් string ෙවට පත් වේ.
උදො:- “Hello World”, “123”
4. Boolean - බූලියොනු අගයන්න. -
True සහ False වලස එකිවනකට ප්‍රතිවිරුද්ධ තත්ත්ව වදකක් වමයින්න අදහස් වකවර්. ( ද්විමය
අංකනවයදී 0 සහ 1 වැි).
වමම පද Case sensitive වනොවේ.
උදො:- True, true, TRUE, False, false, FALSE.
5.7 PHP වමවහයුම් (Operators) -
1. අංක ගණිත වමවහයුම් -
109
උසස් පෙළ ප ොරතුරු සන්නිපේදන ොක්ෂණය - ICT ගුරුවරුන්න සඳහො Facebook සමූහපයහි ප්‍රකොශනයකි.
තොර්කික වමවහයුම් -
පොලන වුහ (Control Structures) –
යම් කිසි වකොන්නවද්සියක් තෘප්තත වීම හො වනොවීම මත එකිවනකට වවනස් තත්ත්ව වදකක් ලෙො ගැනීමට
/ එකිවනකට වවනස් වක්ත ඛණ්ඩ වදකක් ක්‍රියොත්මක කිරීමට පොලන වුහ භොවිත කරයි.
PHP හි භොවිත වන පොලන වුහ 4 කි.
1. if
2. if...else
3. if...elseif...else
4. switch
1. if වුහය.
සරලතම if ප්‍රකොශය වේ. යම් කිසි එක වකොන්නවද්සියක තෘප්තත දිශොව පමණක් සලකයි.
Syntax
If(condition)
{
Code;
} False
True
Condi
tion
Code
110
උසස් පෙළ ප ොරතුරු සන්නිපේදන ොක්ෂණය - ICT ගුරුවරුන්න සඳහො Facebook සමූහපයහි ප්‍රකොශනයකි.
2. if...else වුහය.
යම් කිසි එක වකොන්නවද්සියක තෘප්තත දිශොව සහ තෘප්තත වනොවන දිශොව සලකො එකිවනකට
වවනස් වක්ත ඛණ්ඩ 2 ක් ක්‍රියොත්මක කිරීමට වයොදොගැවන්න.
Syntax
If (condition)
{
Code 1;
}
else
{
Code 2;
}
False
True
3. if...elseif...else වුහය.
වකොන්නවද්සි කිහිපයක තෘප්තත දිශොවන්න සහ තෘප්තත වනොවන දිශොව සලකො එකිවනකට වවනස්
වක්ත ඛණ්ඩ ගණනොවක් ක් ක්‍රියොත්මක කිරීමට වයොදොගැවන්න.
Syntax
If (condition)
{
Code 1;
}
else if
{
Code 2;
}......................
else
{
Code n;
}
True
False
True
False
4. Switch වුහය.
5.8 PHP පුනර්කරණ (PHP Loops) –
ක්‍රමවල්ඛනයක යම් කිසි වකොන්නවද්සියක් තෘප්තත වී පවතින තොක් වහෝ වනොවී තිවෙන තොක් එකම
වක්ත ඛණ්ඩය නැවත නැවතත් ක්‍රියොත්මක කිරීමට අවශය ූ විට පුනර්කරන භොවිත වේ.
Condi
tion
Code 1
Code 2
Code 1
Condition1
Code n
Condition2 Code 2
111
උසස් පෙළ ප ොරතුරු සන්නිපේදන ොක්ෂණය - ICT ගුරුවරුන්න සඳහො Facebook සමූහපයහි ප්‍රකොශනයකි.
1. While –
Syntax –
While(condition is true)
{
Code to be executed;
}
උදො:-
<?php
$x=12;
while($x<=12)
{
echo $x;
$x++;
}
?>
2. Do – While –
Syntax –
do
{
Code to be executed;
}
while(condition is true);
උදො:-
<?php
$x=12;
do
{
echo $x;
$x++;
}
while($x<=12)
?>
3. For –
Syntax –
for(initialization;check;post
execution)
{
Code to be executed;
}
උදො:-
<?php
for($x=0;$x<=12;$x++)
{
echo $x;
}
?>
5.9 PHP ශ්‍රිත (PHP Functions) –
කිසියම් ක්‍රමවල්ඛ ඛණ්ඩයක් විවිධ පරොමිති වලට අනුව ධොවනය කිරීම සඳහො ශ්‍රිත භොවිත වේ. PHP
තුල අවශය පරිදි ශ්‍රිත වගොඩනගොගත හැකි අතර php තුල ශ්‍රිත විශොල ප්‍රමොණයක් ඇතුලත් කර ඇත.
112
උසස් පෙළ ප ොරතුරු සන්නිපේදන ොක්ෂණය - ICT ගුරුවරුන්න සඳහො Facebook සමූහපයහි ප්‍රකොශනයකි.
උදො:- fopen(), fread(), date()
ශ්‍රිතයක කොරක නීතිය -
Syntax –
function function_name()
{
Code to be executed;
}
උදො:-
<?php
function errormsg()
{
echo “Unexpected error”;
}
?>
ඉහත පරිදි ලියන ලද ශ්‍රිතයක් වක්තවේ වවනත් ස්ථොනයක call කරනුවේ වමවස්ය
<?php
errormsg();
?>
5.10 PHP දත්ත වුහ (Data Structures) –
අරොවන්න(Arrays) -
ක්‍රමවල්ඛනයක විචලයන්නවේ ෙහු අගයන්න ගෙඩො කිරීමට අරොවන්න භොවිත කරයි.
උදො-
<?php
$team = array(“Thanuja”,”Anjana”,”Sunali”);
var_dump($team);
?>
foreach භොවි පයන්න අරොවක් තු ඇි වටිනොකම් ප්‍රිදොනය කිරීම.
<?php
$colors=array(“red”,” blue”,”Green”);
foreach($colors as $value);
?>
5.11 PHP වගොනු පරිහරණය (File Handling) –
වස්වොදොයක පරිගණක පරිසරයක ඇතුලත් වගොනුවක ඇති දත්ත කියවීම, ලිවීම සඳහො පහත ක්‍රියොවලි
අනුගමනය වකවර්.
1. වගොනුව විවෘත කිරීම.
2. අඩංගු දත්ත කියවීම.
3. දත්ත ලිවීම.
4. වගොනුව වැසීම.
113
උසස් පෙළ ප ොරතුරු සන්නිපේදන ොක්ෂණය - ICT ගුරුවරුන්න සඳහො Facebook සමූහපයහි ප්‍රකොශනයකි.
1. පගොනුව විවෘ කිරීම.
• වම් සඳහො fopen විධොනය භොවිත කරයි.
• පහත පරිදි වයොදනු ලැවබ්.
$privatefile=fopen(“filename”,”Mode”);
වමහිදී mode යන්නවනන්න වගොනුවේ මොදිලිය අදහස් වකවර්. එනම් වගොනුව විවෘත කරන්නවන්න කුමන
අරමුණක් සඳහො ද යන්නන දැක්වේ.
මොදිලිය විස් රය පගොනු දර්ශකය
r වගොනුව කියවීමට පමණක් විවෘත කිරීම. වගොනුවේ මුල සිට ඇරවේ.
w වගොනුවක් ලිවීම සඳහො පමණක් විවෘත කිරීම
වමහිදී සිදුවේ. වගොනුවක අන්නතර්ගතය
වනොමැතිනම් අලුත් වගොනුවක් ිර්මොණය වේ.
වගොනුවේ මුල සිට ඇරවේ.
a වගොනුවක් ලිවීම සඳහො පමණක් විවෘත කිරීම
වමහිදී සිදුවේ. වගොනුවක අන්නතර්ගතය
වනොමැතිනම් අලුත් වගොනුවක් ිර්මොණය වේ.
වගොනුවේ අවසොනවේ සිට
ඇරවේ.
2. අඩංගු දත්ත කියවීම.
වම් සඳහො fgets සහ fputs විධොන භොවිත වේ.
1. fgets(file variable) - වගොනුවක එක වප්තලියක් කියවයි.
2. fputs(file variable,string) - වගොනුවකට පොඨ එක්කරයි.
3. දත්ත ලිවීම.
උදො:-
පහත දැක්වවන වක්ත ඛණ්ඩය මගින්න “This is a new line” යන පොඨ වකොටස abc.txt වගොනුවට
ලියනු ලෙයි.
abc.txt වලස වගොනුවක් වනොමැති වේලොවකදී fopen විධොනය මගින්න abc.txt වලස නව වගොනුවක්
ිර්මොණය වේ.
<?php
$myfile = fopen(“abc.txt”,”w”);
fputs($myfile,”This is a new line”);
fclose($myfile);
?>
114
උසස් පෙළ ප ොරතුරු සන්නිපේදන ොක්ෂණය - ICT ගුරුවරුන්න සඳහො Facebook සමූහපයහි ප්‍රකොශනයකි.
පහත ක්‍රමවල්ඛය මගින්න abc.txt හි පළමු වප්තලිය කියවො ආදොනය html වක්තය තුලට ප්‍රතිදොනය කරයි.
<html>
<body>
<?php
$myfile = fopen(“abc.txt”,”r”);
$data = fgets($myfile);
echo $data;
fclose($myfile);
?>
</body>
</html>
වගොනුවේ අන්නතර්ගතය වරකට එක වප්තලියක් ෙැගින්න කියවො html තුලට ඇතුලත් කිරීවම්දී feof()
ශ්‍රිතය භොවිත කරයි. එමගින්න වගොනුව අවසොනයටම කියූ ෙව තහවුරු කරගත හැක.
<html>
<body>
<?php
$myfile = fopen(“abc.txt”,”r”);
while(!feof($myfile)
{
$data = fgets($myfile);
echo $data,”<br>”;
}
fclose($myfile);
?>
</body>
</html>
4. පගොනුව වැසීම.
fclose යන විධොනය භොවිත කරයි. – fclose($file variable)
උදො:-
fclose($myfile);
5.12 PHP මගින්න දත්ත සමුදොයක් කළමනොකරණය කිරීම -
1. HTML පෙෝරමයකින්න දත්ත පසොයො බොගැනීම (Retrieving data from HTML forms)-
$_GET සහ $_POST යන විධොන දත්ත එකතු කිරීම සඳහො භොවිත කරයි.
<html>
<body>
<form action=”welcome.php” method=”post”>
Name:<input type=”text” name=”name”><br>
Email:<input type=”text” name=”email”><br>
<input type=”submit”>
</form>
</body>
</html>
115
උසස් පෙළ ප ොරතුරු සන්නිපේදන ොක්ෂණය - ICT ගුරුවරුන්න සඳහො Facebook සමූහපයහි ප්‍රකොශනයකි.
ඉහත වක්තය ක්‍රියොත්මක කිරීවමන්න පසු අදොළ ක්වෂ්ත්‍ර වලට සම්පුර්ණ කල වතොරතුරු
welcome.php වවත යැවීම සඳහො http post method වයොදො ගැවන්න. echo විධොනය සමග විචලයන්න
ඇතුලත් කිරීවමන්න ඇතුලත් කල දත්ත ෙලොගත හැක.
<html>
<body>
Hi<?php echo $post[“name”];?><br>
Email address is: <?php echo $post[“email”];?>
</body>
</html>
ඉහත ක්‍රියොවලිය සඳහො http post method වවනුවට http get method ද වයොදොගත හැක.
2. පස්වො දොයක ෙරිගණකය හ සම්බන්නධ්‍ වීම.
Procedural
<?php
$servername = "localhost";
$username = "username";
$password = "password";
// Create connection
$conn = mysqli_connect($servername, $username,
$password);
// Check connection
if (!$conn) {
die("Connection failed: " .
mysqli_connect_error());
}
echo "Connected successfully";
?>
වමම වක්ත ඛණ්ඩය ක්‍රියොත්මක ූ වහොම වස්වොදොයක පරිගණකය සමග ඇති සම්ෙන්නධතොවය විසන්නධි
වී යයි. ඊට වපර එය සිඳලීමට
$conn->close(); වයොදයි.
3. දත්ත සමුදොයක් ිර්මොණය කිරීම -
Procedural
<?php
$servername = "localhost";
$username = "username";
$password = "password";
116
උසස් පෙළ ප ොරතුරු සන්නිපේදන ොක්ෂණය - ICT ගුරුවරුන්න සඳහො Facebook සමූහපයහි ප්‍රකොශනයකි.
// Create connection
$conn = mysqli_connect($servername, $username,
$password);
// Check connection
if (!$conn) {
die("Connection failed: " .
mysqli_connect_error());
}
// Create database
$sql = "CREATE DATABASE myDB";
if (mysqli_query($conn, $sql)) {
echo "Database created successfully";
} else {
echo "Error creating database: " .
mysqli_error($conn);
}
mysqli_close($conn);
?>
4. දත්ත සමුදොය වගු සෑදීම -
<?php
$servername = "localhost";
$username = "username";
$password = "password";
$dbname = "myDB";
// Create connection
$conn = new mysqli($servername, $username, $password, $dbname);
// Check connection
if ($conn->connect_error) {
die("Connection failed: " . $conn->connect_error);
}
// sql to create table
$sql = "CREATE TABLE MyGuests (
id INT(6) UNSIGNED AUTO_INCREMENT PRIMARY KEY,
firstname VARCHAR(30) NOT NULL,
lastname VARCHAR(30) NOT NULL,
email VARCHAR(50),
reg_date TIMESTAMP
)";
if ($conn->query($sql) === TRUE) {
echo "Table MyGuests created successfully";
117
උසස් පෙළ ප ොරතුරු සන්නිපේදන ොක්ෂණය - ICT ගුරුවරුන්න සඳහො Facebook සමූහපයහි ප්‍රකොශනයකි.
} else {
echo "Error creating table: " . $conn->error;
}
$conn->close();
?>
5. දත්ත සමුදොයට දත්ත ඇතු ත්ත කිරීම -
Procedural
<?php
$servername = "localhost";
$username = "username";
$password = "password";
$dbname = "myDB";
// Create connection
$conn = mysqli_connect($servername, $username,
$password, $dbname);
// Check connection
if (!$conn) {
die("Connection failed: " .
mysqli_connect_error());
}
$sql = "INSERT INTO MyGuests (firstname,
lastname, email)
VALUES ('John', 'Doe', 'john@example.com')";
if (mysqli_query($conn, $sql)) {
echo "New record created successfully";
} else {
echo "Error: " . $sql . "<br>" .
mysqli_error($conn);
}
mysqli_close($conn);
?>
6. දත්ත සමුදොපේ දත්ත නැව බො ගැනීම -
Procedural
<?php
$servername = "localhost";
$username = "username";
$password = "password";
$dbname = "myDB";
118
උසස් පෙළ ප ොරතුරු සන්නිපේදන ොක්ෂණය - ICT ගුරුවරුන්න සඳහො Facebook සමූහපයහි ප්‍රකොශනයකි.
// Create connection
$conn = mysqli_connect($servername, $username, $password, $dbname);
// Check connection
if (!$conn) {
die("Connection failed: " . mysqli_connect_error());
}
$sql = "SELECT id, firstname, lastname FROM MyGuests";
$result = mysqli_query($conn, $sql);
if (mysqli_num_rows($result) > 0) {
// output data of each row
while($row = mysqli_fetch_assoc($result)) {
echo "id: " . $row["id"]. " - Name: " . $row["firstname"]. " " .
$row["lastname"]. "<br>";
}
} else {
echo "0 results";
}
mysqli_close($conn);
?>
119
උසස් පෙළ ප ොරතුරු සන්නිපේදන ොක්ෂණය - ICT ගුරුවරුන්න සඳහො Facebook සමූහපයහි ප්‍රකොශනයකි.
ිපුණතොව 11 - id¾j øjH wka;¾cd,h (Internet of Things - IOT)
úúO ixfõol" uDÿldx. yd bf,lafg%dksl Wmdx. o;a; ikaksfõokh l< yels
wdldrhg ilia fldg cd,.; l< úg id¾j øjH wka;¾cd,h f,i ye¢kafjk iqyqre mßirh
ks¾udKh fjhs'
fuys Wmdx. cd,.; lsÍu i|yd idïm%odhsl cd,.; l%u fyda ógu iqúfYaIS l%u Ndú;d
lrkakg mq¿jk' tfia we;s iqyqre mßirh iqyqre ÿrl:k fyda mß.Kl yryd fyda ÿria:j
wëlaIKh lsÍu fyda md,kh lsÍuo l< yels jqj;a" tfia wëlaIKhlska fyda md,khlska
f;drj l%shd;aul fjk wdldrhg iqyqre moaO;s ks¾udKh lsÍug mq¿jk' fndfyda iqyqre moaO;s
ojfia meh 24 ;=<u l%shd;aul fjhs' fï ksid fïjd myiqfjka wl%Sh fkdjk moaO;s f,io
y÷kajd fokakg mq¿jk'
id¾j øjH wka;¾cd,h Wmdx.hla f,i WIaK;aj ixfõolhla jeks ir, WmlrKhl
isg fudag¾ r:hla" ksjila" f.dvke.s,a,la" k.rhla jqjo wh;a úh yelsh'
id¾j øjH wka;¾cd,h i|yd ;ju tla ks¾jpkhla ke;' tneúka úúO wdh;k" úúO
m%ñ;Ska iy ye¢kaùï lSmhlau fï iïnkaOj bÈßm;aj ;sfí' tajdhska ckm%sh ye¢kaùï lSmhla
fufiah'
1' úÿ,s iy bf,lafg%dksl bxðfkare wdh;kh - IEEE
IEEE (Institute of Electrical and Electronic Engineers) yS w¾: ±laùug wkqj Wmdx.
ish,a, cd,.;j ;sìh hq;=h' Wmdx.j,g wka;¾cd, iïnkaO;djh ;sìh hq;=h' tfukau
ixfõol wka;¾.; úh hq;=h' fuu ks¾jpkhg wkqj IOT i|yd wka;¾cd,h w;HjYH nj
lshejqko we;eï ks¾jpkj, tfia wka;¾cd,fha
w;HjYH;djhla olajkafka ke;' Bg fya;=j IOT hk
fhÿfï Internet hkafkka idudkH wka;¾cd,h fkdj
tlsfkl ine÷kq cd,hla hkak w¾: ±lafjk ksidh'
by; igyk wkqj fuu id¾j øjH wka;¾cd, Wmdx.
;sìh hq;=h'
2' hqfrdamSh úÿ,s ixfoaY m%ñ;s wdh;kh - ETSI
ETSI (European Telecommunications Standards Institute) úiska IOT hkak y÷kajkafka
ñksiqkaf.a Rcq ueÈy;aùulska f;drj Wmdx. folla fyda jeä .Kkla w;r ikaksfõokhla
isÿùu f,ih' fuys§ ikaksfõokh yd ;SrK .ekSu iajhxl%Shj fjhs' fuu ks¾jpkfha
idudkH wka;¾cd,fha wjYH;djhla .ek ±lafjkafka ke;'
3. wka;¾cd, bxðfkare ld¾hidOl n,ldh - IETF
IETF (Internet Engineering Task Force) uÕska IOT hkak y÷kajkafka wm jgd jQ úúO
úoHq;a" bf,lafg%dksl fyda bf,lafg%dksl fkdjk Wmdx." tajd w;r wLKav ikaksfõokhla
iy tajd wdY%s; fiajdjka iemfhk wdldrhg iïnkaO lr we;s moaO;shla f,his' fuu
ks¾jpkfha idudkH wka;¾cd,fha wjYH;djhla .ek ±lafjkafka ke;'
120
උසස් පෙළ ප ොරතුරු සන්නිපේදන ොක්ෂණය - ICT ගුරුවරුන්න සඳහො Facebook සමූහපයහි ප්‍රකොශනයකි.
4. wka;¾cd;sl ÿria: ikaksfõok ix.uh - ITU
ITU (International Telecommunication Union) hkq tlai;a cd;Skaf.a ixúOdkfha
fldgils' fuu wdh;kh úiska 2005 jif¾§ IOT ms<sn|j bÈßm;a lr we;s jd¾;dj,g wkqj
IOT hkq id¾jj¾;s cd,hls' (ubiquitous network) id¾jj¾;s cd,hla hkq ´kEu fudfyd;l"
´kEu flfkl=g" ´kEu ;ekl isg cx.u ÿrl:k jeks ´kEu Wmdx.hla yryd iïnkaO úh
yels cd,hls' ta wkqj fuu ks¾jpkfha§ idudkH wka;¾cd,fha wjYH;djh .ek woyila
bÈßm;a lr we;'
fïjdg wu;rj IOT j, j¾Okh i|yd m%Odk jYfhka idOl ù we;s ;dlaIK lSmhla
ITU wdh;kh úiska y÷kajd§ we;' tajd fuiah'
i. jia;= y÷kd .ekSu
fï i|yd m%Odk jkafka RFID ;dlaIKhhs' fuys§ .=jkaúÿ,s ixLHd; y÷kd .ekSu lrkq
,nhs' ta wkqj hï jia;=jl ye÷kqï ixfla; w,jd th y÷kd .ekSu fuys l%uhhs'
ii. ixfõol
úúO j¾.j, ixfõol id¾j øjH wka;¾cd,h i|yd fhdod .kakd nj oksuq'
WIaK;ajh" f.dúm,l mfiys f;;ukh uekSu" .Eia ldkaÿjla y`ÿkd.ekSfï ixfõol"
wdf,dalh y÷kd.ekSfï ixfõol wdÈh óg WodyrKhs'
iii. iqyqre øjH (Smart materials)
iqyqre øjH" nqoaêu;a øjHh yd m%;spdrd;aul øjHh hk kï j,skao ye¢kafjhs' ixfõol
yryd ,efnk ndysr W;af;ackj,g m%;spdr ±laùu i|yd ;u .=Kdx. tlla fyda lSmhl lemS
fmfkk fjkialï lrk wdldrhg ks¾udKh lr we;s Wmdx. fukñka ye¢kafjhs' fuu
iqyqre øjH wdldr ;=kls' tajd kï"
• ksYAl%Sh iqyqre øjH
hïlsis W;af;ackhla fh¥ úg ix{dj úYaf,aIKh fkdlr taldldr f,i iy fl,skau
m%;spdr olajk øjH fuf,i ye¢kafjhs' óg WodyrKhla f,i úlD;s jQ o;aj, yevh ksjerÈ
lsÍug fhdod .kakd ksl,a-ghsfÜkshï lïì ±laúh yelsh' tu lïôfha wdrïNl yevh o;a
wekaol ksjerÈ yevh f,i ilihs' ±ka th úlD;s jQ o;a wekaog iú lrhs' túg o;a wekao
ksjerÈ yevhg ilia fjk ;=re lïìh uÕska taldldr m%;Hdn,hla o;a wekaog fhdokq ,nhs'
wjidkfha lïìh kej; uq,a yevhg ths' hï jia;=jla ;o l< úg yevh fjkia ùu;a" tu
;o lsÍu w; yeßh úg kej; uq,a yevhg m;aùu;a óg WodyrK f,i ±laùug mq¿jk'
121
උසස් පෙළ ප ොරතුරු සන්නිපේදන ොක්ෂණය - ICT ගුරුවරුන්න සඳහො Facebook සමූහපයහි ප්‍රකොශනයකි.
• il%Sh iqyqre øjH
ix{djla ,ndf.k" ÿria: md,lhl md<kh hgf;a iqÿiq mßÈ m%;spdr olajk øjH
fuf,i y÷kajhs' hïlsis mSvkhla fhÿ úg l=vd úNj wka;rhla ksmojk iy úoHq;a lafIa;%hla
fh¥ úg yevh fjkia lr .kakd mSv úoHq;a øjH óg WodyrKhs' mSv úoHq;a øjHg WodyrK
f,i úoHq;a Trf,daiq" mshk újD; l< úg jdokhla wefik iqN me;=ïm;a" uhsfl%daf*dak wdÈh
olajkakg mq¿jk'
• iaj;ka;% iqyqre øjH
ixfõol" md,l iy m%;sl%shl hk ish,a, iys; øjH fukñka ye¢kafjhs'
IV iQlaIulrKh
úúO Wmdx. j,g ixfõol iy mßm: iïnkaO lsÍfï § tu ixfõol iy wfkl=;a
mßm: b;d l=vd úh hq;=h' fujeks l=vd Wmdx. ;ekSug kefkda ;dlaIKh Ndú;d lrhs'
iqyqre Wmdx.j, ÈhqKqj IOT i|yd n,mEï lr we;' fuys§ iqyqre Wmdx. f,i
ye¢kafjkafka íÆgQ;a" jhs*hs jeks /yeka rys; iïuq;Ska yryd fjk;a Wmdx.j,g fyda
cd,j,g iïnkaO úh yels wka;¾l%shdldÍ;ajhla iys; iajdëk bf,lafg%dksla Wmdx.hs'
IOT ys wjYH;djhka
mß.Kl fkdjk fjk;a Wmdx. wka;¾cd,h yd iïnkaO lsÍug Wjukd jkafka tajd
wka;¾cd,h yryd md<kh lsÍug nj oksuq' óg WodyrKhla f,i ksjfia úÿ,s n,anhla
wka;¾cd,h yryd md<kh lsÍu" ksjfia we;s úÿ,s mxldjla ÿria: ia:dkhl isg wl%Sh lsÍu
wdÈh ±laùug mq¿jk' fï wdldrfha úúO fhÿï .Kkdjla j¾;udkh fjk úg Ndú;d fjhs'
tu fhÿï my; wdldrj,ska j¾. lrkakg mq¿jk'
1) f.dvkeÕs,s iy ksfjia i|yd jk fhÿï'
fïjdg WodyrK f,i iqyqre n,aí" iqyqre ma,.a" iqyqre w.=¿ wdÈh y÷kajd fokakg
mq¿jk' fïjdg wu;rj my; ±lafjk Wmdx.o fuu fhÿïj,g .efkhs'
Air Quality Egg (AQE)
fuuÕska .Dyia: mßirh ;=< mj;sk ldnkavfhdlaihsâ m%udKh"
khsg%cka vfhdlaihsâ m%udKh jeks foa y÷kd.kakg mq¿jk' fï yryd
,nd.kakd o;a; jhs*hs yryd fiajdodhl mß.Klhlg hjhs' ta yryd wjYH
úiaf,aIKhka l< yelsh'
122
උසස් පෙළ ප ොරතුරු සන්නිපේදන ොක්ෂණය - ICT ගුරුවරුන්න සඳහො Facebook සමූහපයහි ප්‍රකොශනයකි.
Amazon Echo
fuh fhdod f.k lgy~ uÕska Wmdx. md<kh lsÍug mq¿jk' fjk;a ndysr Yío iuÕ
jqjo fuu Wmdx.hg uqúka msgfjk úOdk fjka lr y÷kdf.k tajdg wod<j Wmdx. md<kh
lsÍu l< yelsh' fuys ixfõol yd uhsl%f*dak .Kkdjla wka;¾.; lr we;' Wmdx. l%shd;aul
lsÍug wu;rj ix.S;hg ijka §u" fmd;a lshjd .ekSu jeks foao fï yryd l< yelsh'
2) ffjoH yd fi!LHh wdrlaIl moa;sj, fhojqï
yÈis ±kqï §ï" ÿria: fi!LH ksÍlaIK Wmdx. il%Sh lsÍu jeks foa i|yd IOT Wmdx.
nyq,j Ndú;d fõ' fï w;r yDo iamkaOkh" reêr mSvkh" YÍr WIaK;ajh jeks ;;ajhka
y÷kd.ekSug tajd md,kh lsÍug wjYH Wmfoia iemhSug IOT Wmdx. Ndú;d fjhs' fujeks
Wmdx. lSmhla fufiah'
Medication Dispensing Service
fuu Wmdx.h uÕska kshñ; fnfy;a ud;%dj wjYH ld,hg
ksl=;a lrkq ,nhs' ta i|yd uq,skau fuu Wmdx.h fj; wjYH fnfy;a
we;=¿ lr ;eìh hq;=h' túg kshñ; fõ,djg fnfy;a .ekSu u;la
lrjk ix{d ksl=;a lr fnfy;a j¾.o msg;g ,nd§u fuuÕska lrhs'
Jawbone UP2
fuh w;a m<|kdjls' fï yryd YÍr fhda.H;d ñkqï ksÍlaIKh
lsÍu" wdydr .ekSfï jd¾;d mj;ajd f.k hEu" weú§u yd jHdhdu lsÍug
wod<j jd¾;d mj;ajd f.k hEu jeks foa lrkq ,nhs'
3) iqyqre k.r i|yd jk fhojqï
li, l<ukdlrKh iy m%;spl%SlrKh i|yd ksmo jQ iqyqre Wmdx. ;sfí' bigbelly
smart waste and recycling system hkq tjekakls' fïjd yryd li, n÷ka msÍï wdÈh úia;r
fiajlhskag myiqfjka ±k.; yel' fujeks ;j;a Wmdx. fufiah'
• ù:s i|yd iqyqre wdf,dallrKh
w÷r jefgk úg ±,afjk mykl isg"
mÈlhska iy fudag¾ r: y÷kdf.k bfí
l%shd;aul jk wdf,dal moaO;s olajd úúOdldr
wdf,dal moaO;s ks¾udKh lsÍu l< yelsh'
123
උසස් පෙළ ප ොරතුරු සන්නිපේදන ොක්ෂණය - ICT ගුරුවරුන්න සඳහො Facebook සමූහපයහි ප්‍රකොශනයකි.
4) lDISl¾udka; i|yd jk fhojqï
wd¾ø;djh" jdhqf.da,Sh WIaK;ajh iy mdxY= .=Kd;aulNdjh jeks lreKq wëlaIKh
l< yels iqyqre Wmdx. we;' tfukau j.djg c, h iemhSu" wiajkq fk,Su" me, isgqùu" j,ame,
bj;a lsÍu jeks fndfyda foa l< yels úúO Wmdx. we;'
by; úia;r l< lafIa;%j,g wu;rj m%jdyk lafIa;%h" l¾udka; lafIa;%h" n,Ila;s
l<ukdlrKh jeks iEu lafIa;%hlu mdfya iqyqre Wmdx. Ndú;h j¾;udkh jk úg m%p,s;
fjñka mj;S'
laIqø ilik ixj¾Ok moaO;s ye¢kaùu
laIqø ilik ixj¾Ok moaO;s Microprocessor Development Systems (MDS) hkq l=vd
m%udKfha uhsfl%d mß.Klhls' laIqø ilikhla mdol lr f.k ks¾udKh lrk mßm:
j¾;udkfha nyq,j Ndú;d fjhs' .=jka hdkd" frdfnda hka;%" jdyk" l¾udka; Yd,dj, ;sfnk
hka;% jeks ixlS¾K hka;% iajhxlS%hj ls%hd;aul fjkafka tajd iu`. Bg wdfõksl MDS iú
lr ;sfnk ksidh'
tfukau ksjfia n,an wka;¾cd,h yryd l%shd;aul lsÍu" wk;=re yeÕùfï ix{d
moaO;s l%shd;aul lrùu" fidr i;=rkaf.ka ksfjia wdrlaId lr.; yels moaO;s ks¾udKh lsÍu
jeks fndfyda foa i|yd ±ka MDS Ndú;d lrhs'
neÆ ne,aug MDS tlla fmfkkafka uqøs; mßm:hla wdldrfhks' tjeks mßm:hl
úúO wx. wka;¾.; fõ' tfia we;s wx. MDS j¾.hg wkqj fjkia fjhs' kuq;a fmdÿfõ
.;al, iEu MDS tllu mdfya wka;¾.; wx. lSmhla ;sfí' tajd fufiah'
• laIqø ilikh (microprocessor) - idudkH mß.Klhl fuka ish¨ ieliqï lghq;=
lrkafka fuuÕsks' we;eï laIqø ilik ixj¾Ok moaO;sj, laIqø ilikh fjkqjg
uhsfl%dalkafg%da,¾ (Microcontroller) fyj;a laIqø md,lhla wka;¾.; fõ' laIqø md,lhla hkq
idudkH laIqø ilikhl fuka md,k tallhla (Control Unit), .‚; yd ;d¾lsl tallhla
(arithmetic and logic unit) hk wx.j,g wu;rj /ï (RAM) u;lhla" frdï (ROM) u;lhla
iy iefk,s u;lhla fyj;a *a,EIA (flash) u;lhla we;s Wmdx.hls' fï ksid laIqø ilikhg
fuka fkdj laIqø md,lhg mß.Klhla fia ;ksj l%shd;aul úh yelsh' kuq;a neÆ ne,aug
laIqø md,lhlao fmfkkafka idudkH Ñma tlla f,igh'
• m%;siu wdodk (Analog input) - wdf,dalh" iq<Õ" WIaK;ajh" y~ jeks wekf,d.a fyj;a
m%;siu ix{d laIqø ilik ixj¾Ok moaO;s fj; we;=¿ lr .kafka fuu wdodk yrydh' MDS
Wmdx.hl msg; odrhg wdikakj mska fyj;a ;=vq jYfhka fyda iïnkaOl jYfhka fïjd
±l.; yel'
• wxls; wdodk (Digital input) - úÿ,sh we;" ke; hkak u; mdol jQ wxls; ix{d laIqø
ilik ixj¾Ok moaO;s fj; we;=¿ lr .kafka fuu wdodk yrydh' fïjdo MDS Wmdx.hl
m%;siu wdodk iuÕ msg; odrhg wdikakj mska fyj;a ;=vq jYfhka fyda iïnkaOl jYfhka
±l.; yel'
• wxls; m%;sodk (Digital Output) - n,anhla ±,aùug" fudagrhla l%shd;aul lsÍug" hï
ixfõolhla il%Sh lsÍug jeks ld¾hhla i|yd wjYH wxls; ix{d laIqø ilik ixj¾Ok
moaO;s uÕska msg;g ,ndfokafka fuu m%;sodk yrydh' fïjdo MDS Wmdx.hl by; úia;r
124
උසස් පෙළ ප ොරතුරු සන්නිපේදන ොක්ෂණය - ICT ගුරුවරුන්න සඳහො Facebook සමූහපයහි ප්‍රකොශනයකි.
l< wdodk iuÕ msg; odrhg wdikakj mska fyj;a ;=vq jYfhka fyda iïnkaOl jYfhka
±l.; yel'
• Tx iy Rx mska - fïjd Ndú;d lrkafka fY%a‚.; (Serial) ikaksfõokh i|ydh' hQtiaî o
fY%a‚.; ikaksfõokhls' fï ksid fndfyda úg MDS Wmdx.h hQtiaî flfjksh yryd
mß.Klhlg iïnkaO lr we;s úg§ Tx iy Rx mska Ndú;d lrkafka ke;'
• úÿ,s iemhqu (Power supply) - MDS tl fj; ndysßka úÿ,s n,h ,ndfokafka fï yrydh'
• hQtiaî (USB) - mß.Klhlska MDS tl fj; úúO jevigyka we;=¿ lrkafka fï yrydh'
hQtiaî fmdaÜ tl yryd Wmdx.h mß.Klhg iïnkaO lr ;sìh§ by; úia;r l< úÿ,s iemhqu
yryd úÿ,sh fokakg wjYH ke;'
• m%;HdrïNl iaúph (Reset Switch) - idudkHfhka MDS Wmdx.hlg úÿ,sh iemhQ iekska
tys we;s uDÿldx. l%shd;aul fjhs' miq wjia:djl jqj tys we;s uDÿldx. kej; uq, isg
l%shd;aul l< hq;= kï úÿ,s iemhqu úikaê lr kej; úÿ,s iemhqu ,ndÈh hq;=h' kuq;a tu
wjYH;dj bj;a lsÍu i|yd fuu m%;HdrïNl iaúph MDS Wmdx.h u; ;sfnhs' fuh jrla ;o
l< miq jevigyk uq, isg l%shd;aul ùu werfUhs'
fuu uQ,sl fldgiaj,g wu;rj tla tla MDS Wmdx.j, tajdgu wkkH jQ ,laIK
wka;¾.; fjhs'
nyq,j Ndú;d fjk laIqø ilik ixj¾Ok moaO;s
1) wdvqBfkda (Arduino)
wdvqBfkda hkq uhsfl%dalkafg%da,¾ fyj;a laIqø md,lhla iys; laIqø ilik ixj¾Ok
moaO;shls' wdvqBfkda fndaâ j¾. lSmhls' wdvqBfkda W!fkda (Arduino UNO) hkq tu fndaâ
w;ßka ñ, wvq tlls' tfukau nyq,j Ndú;d lrk wdvqBfkda fndaâ tl fjkafka fuhhs'
• wdvqBfkda fndaâ tflys wka;¾.;h
wdvqBfkda fndaâ tl u; uhsfl%dlkafg%da,¾ (Microcontroller) tl" ndysr n,
iemhqula (Power Connector), hQtiaî lfklagrhla (USB Port)" wekf,d.a yd äðg,a bkamqÜ /
wjqÜmqÜ mska (I/O Pin), iy ;j;a Wmdx. ;sfnKq fmfkaú' ir, ±kqula ,nd.kq msKsi muKla
wdvqBfkda fndaâ tll kï lrk ,o PdhdrEmhla fuys olajd we;'
125
උසස් පෙළ ප ොරතුරු සන්නිපේදන ොක්ෂණය - ICT ගුරුවරුන්න සඳහො Facebook සමූහපයහි ප්‍රකොශනයකි.
2) fkdâ tïiShQ (Node MCU)
fuho wdvqBfkda fndaâ tflysu l=vd wdldrhls' m%udKfhka
l=vd jqj;a fuys we;s we;eï myiqlï wdvqBfkda fndaâ tflys we;s
myiqlïj,g jvd jeäh' fuys we;s m%Odk úfYaI;ajh kï jhs*hs myiqlu
wka;¾.; ùuh' fï ksid myiqfjka wka;¾cd,h yryd Wmdx. yeisrùu
l< yelsh' ñf,kao wvq neúka j¾;udkfha nyq,j fuh Ndú;d fldg IOT
Wmdx. ;kd ;sfí' fkdâ tïiShQ fndaâ tl u; Microcontroller tl"
uhsfl%da hQtiaî lfklagrhla " wekf,d.a yd äðg,a bkamqÜ / wjqÜmqÜ mska
(I/O Pin), iy ;j;a Wmdx. ;sfnKq fmfkaú' ir, ±kqula ,nd.kq msKsi
muKla fkdâ tïiShQ fndaâ tll kï lrk ,o PdhdrEmhla fuys olajd
we;'
3) rdiafnß mhs (Raspberry Pi)
m%udKfhka l=vd kuq;a idudkH mß.Klhlska lr.; yels jev ish,a,lau mdfya
lr.; yels mß.Klhla f,i rdiafnß mhs mß.Klh ye¢kaúh yelsh' fuh ;ks mqjrefõ
mß.Klhls' (Single Board Computer) neÆne,aug rdiafnß mß.Klh fmfkkafka l=vd
mßm:hla f,ih' j¾;udkfha m%p,s; fjñka mj;sk ksfjia iajhxlD; moaO;s (Home
automation system) l%shd;aul lsÍu i|yd nyq,j rdiafnß mß.Kl Ndú;d lrhs'
fuys jhs*hs" íÆgQ;a" NIC jeks myiqlï wka;¾.; fjk ksid" wka;¾cd,h yryd Wmdx.
yeisrùug myiqfjka yd wu;r Wmdx. rys;j jqj l< yelsh'
rdiafnß fndaâ tflys wka;¾.;h
rdiafnß fndaâ tl u; Quard Core fm%dfii¾ tl" Micro USB ndysr n, iemhqula,
USB lfklag¾ y;rla" LAN fmdaÜ tlla" HDMI lfklag¾ tlla" Micro SD iaf,dÜ tlla" I/O
Pin, wekf,d.a bkamqÜ mska iy ;j;a Wmdx. ;sfnKq fmfkaú'
126
උසස් පෙළ ප ොරතුරු සන්නිපේදන ොක්ෂණය - ICT ගුරුවරුන්න සඳහො Facebook සමූහපයහි ප්‍රකොශනයකි.
4) uhsfl%daìÜ (Micro Bit)
<uqkag bf.k .ekSu iy b.ekaùu i|ydu ks¾udKh lr we;s Wmdx.hla f,i
uhsfl%daìÜ Wmdx.h y÷kajd fokakg mq¿jk' fuh BBC wdh;kfhka tlai;a rdcOdksfha
<uqkaf.a mß.Kl wOHdmkh fjkqfjka y÷kajd fokq ,enQjls' j¾;udkh fjk úg b.ekaùfï
lghq;= i|yd nyq,j Ndú;d lrhs'
uhsfl%da ìÜ fndaâ tflys wka;¾.;h
fuys bÈßmi t,aBã n,aí 25 l o¾Ylhla ;sfí' uhsfl%daìÜ fndaâ tflys o¾Yk ;srh
fuhhs' óg wu;rj fomiska A iy B hkqfjka nÜka folla ±l .kakg mq¿jk' fuu nÜka
uÕska úúO jevigyka l%shd;aul lrjkakg mq¿jk' uhsfl%daìÜ fndaâ tflys miqmi mßm:fha
úúO fldgia ±l .kakg mq¿jk' tajd w;r m%Odk fjkafka uhsfl%dafm%dfiirh
(Microprocessor)" íÆgQ;a wekagkdj (Bluetooth antenna), welai,ógrh iy fldïmdia tl
(Accelerometer and compass) h' tfukau íf,dla,s (blockly) u; mokï jQ uhsfl%dfid*aÜ
íf,dla tägrh Wmfhda.S lr f.k myiqfjkau l%uf,aLkh l< yels ùu;a fuys we;s
úfYaI;ajhls' tys§ uhsfl%dfid*aÜ íf,dla tägrh ;=< jQ uhsfl%daìÜ isñhqf,agrh (Micro Bit
Simulator) Ndú;d fldg oDvdx.h ke;sj jqj jevigyka w;ayod ne,Sug yels ùu úfYaI;ajhls'
https://makecode.microbit.org hk fjí ,smskh yryd uhsfl%dìÜ íf,dla tägrh fj;
msúfikakg mq¿jk'
IOT i|yd ks;r wjYH fjk bf,lafg%dksl Wmdx.
LED n,an - t,aBã n,anhla hkq wdf,dal úfudapk vfhdavhls'
127
උසස් පෙළ ප ොරතුරු සන්නිපේදන ොක්ෂණය - ICT ගුරුවරුන්න සඳහො Facebook සමූහපයහි ප්‍රකොශනයකි.
frisiag¾ - m%;sfrdaOl fyj;a frisiag¾ uÕska úÿ,sh .,d hEug ndodjla we;s lr
fjda,aàh;djh wvq lrhs'
uQ,sl jYfhka frisiag¾ ndysr m%udK lSmhlska ±l .kakg mq¿jk' tu m%udKj,ska
frisiagrhl fjdÜ .Kk ±lafõ' l=vdu frisiagrfha m%udKh ñ,sóg¾ 4 ls' tys fjdÜ m%udKh
wfgka tlls' ó<Õg we;af;a ñ,sóg¾ 6'5 l m%udKfha frisiag¾ tlhs' th fjdÜ ldf,a (¼)
frisiag¾ tlhs' IOT i|yd nyq,ju fhdod .kafka fuu m%udKfha frisiagrhhs'
fuu fjdÜ .Kkg wu;rj frisiag¾ tll jeo.;au foh jkafka tys ´ïia w.hhs'
´kEu frisiag¾ tll w.h olajd ;sfnkafka ta u;
we;s j¾Kj;a j<¨ uÕskah' uQ,sl jYfhka j¾Kj;a
j<¨ y;rla we;s frisiag¾ nyq,j fhdod .kq ,nhs'
fuu iEu j¾K j<,a,lgu w.hka ;sfí' tu w.hka
,efnkafka fufiah'
l¿ = 0 / ÿUqre = 1 / r;= = 2 / ;eô,s = 3 / ly = 4 / fld< = 5 / ks,a = 6 / oï = 7 / w¿ = 8 /
iqÿ = 9 / rka meyeh = 5% l fjki fmkajhs / ß§ meyeh = 10% l fjki fmkajhs'
frisiag¾ tlla foi ne,Sfï§ rka yd ß§ meyeh yer wfkla j¾K ;=kla ±l.;
yelsh' wjidkfha we;af;a rka fyda ß§ meye;s j¾Khhs'
ta wkqj frisiagrhl ÿUqre" l¿ yd r;= hk j¾Khka we;ehs is;uq'
túg ÿUqre j¾Khg wod< 1 hk w.h;a" l¿ j¾Khg wod< 0 hk
w.h;a wm tl fm<g ,shd.; hq;=h' wjika j¾Kh jk r;= j¾Kfha wxlh fjkqjg tu
wxlfhka ±lafjk b,lalug wod< ìkaÿ m%udKhla ±laúh hq;=h' ta wkqj tys§ r;= j¾Khg
wod<j ìkaÿ folla (00) fhdohs' túg wod< frisiagrfha w.h fjkafka 1000 ls' fuh ´ï 1000
la fyda lsf,da ´ï 1 la f,i olajkq ,efí'
ixfõol (Sensor) iy fudähq, (Module)
ir,j ixfõolhla fyj;a fikai¾ tlla hkq hï fN!;sluh fjkia ùula y`ÿkd.;
yels fyda tfia y`ÿkdf.k thg m%;spdr ±laùug iu;a Wmdx.hls' fudähq,hla f,i
ye¢kafjkafka fikai¾ tlla fyda lSmhla iuÕ ;j;a mßm: fldgia iïnkaO lr we;s
Wmdx.hls' we;eï fudähq,j, fikai¾ ke;' ks;r Ndú;d fjk fikai¾ iy fudähq, lSmhla
ms<sn| úia;r fufiah'
LDR (Light Dependent Resistor - wdf,dal ixfõ§ m%;sfrdaOl)
w÷r jefgk úg ±,afjk úÿ,s nqnq¨ fukau wdf,dalh ,eîu;a iuÕ il%Sh jk
úÿ,s Wmdx. hkdÈh ;ekSfï§ ixfõol jYfhka fhdod .kafka LDR ixfõolh'
128
උසස් පෙළ ප ොරතුරු සන්නිපේදන ොක්ෂණය - ICT ගුරුවරුන්න සඳහො Facebook සමූහපයහි ප්‍රකොශනයකි.
pqïnl iaúph (Magnet switch)
fodrla fyda cfka,hla fyda újD; lr we;s nj fukau jid we;s nj
y÷kd.kakg fuu ixfõolh Ndú;d lrhs' tfia y÷kd .ekSfuka wk;=rej
wjYH;djh u; ix{d ksl=;a lsÍu jeks foa l< yelsh'
WIaK;aj ixfõol (Temperature Sensor)
mßirfha we;s WIaK;ajh y÷kdf.k ta wkqj l%shdldÍ;ajh fjkia úh hq;= Wmdx.
;ekSug fuh Ndú;d lrhs' flfia fj;;a uhsfl%daìÜ Wmdx.fha WIaK;aj
ixfõolhla wka;¾.; neúka ndysßka WIaK;aj ixfõolhla iïnkaO lrkafka
ke;sj Wmdx. l%shd;aul lrjkakg mq¿jk'
laIqø i¾fjda fudag¾ fudähq,h (Micro Servo Motor Module)
fuh l=vd ±;sfrdao fndfydauhla Ndú;fhka l%shd;aul fjk fudagrhls'
fuys l%shdldÍ;ajh MDS tlla yryd md<kh lrkakg mq¿jk' tuÕska l=vd
Wmdx. p,kh lsÍu jeks foa myiqfjka l< yelsh'
jeis y`ÿkd .ekSfï fudähq,h (Rain Module)
fuuÕska jeis jefgk nj y÷kd.kakg mq¿jk' tfia y÷kd.;a miq jeis
jefÜ kï hï l%shdjla ùug ie,eiaùu fyda jeis jefgkafka ke;akï hï
l%shdjla ùu fyda l< yelsh'
c,uÜgu y÷kd.ekSfï ixfõolh (Water Level Sensor Module)
fuh Ndú;d lrkafka gexlshl c, uÜgu y÷kd .ekSugh' tfia y`ÿkd
.ekSfuka miqj fjk;a Wmdx.hla l%shd;aul lrùu fyda ±kg l%shd;aul
fjñka mj;sk fudagrhla jeks Wmdx.hla k;r lsÍu fyda l< yelsh'
p,k ixfõol fudähq,h (Motion Sensor Module)
ñksfil= fyda if;la fyda p,kh jk úg ta nj y÷kdf.k hï
l%shdldrlula úh hq;= mßm: ieliSu i|yd fuu fudähq,h Ndú;d l<
hq;=h' ta wkqj fï yryd ,efnk wdodkhg wkqj hfula fï bÈßfha p,kh
fjk úg hï ld¾hhla ùug ie,eiaúh yel'
129
උසස් පෙළ ප ොරතුරු සන්නිපේදන ොක්ෂණය - ICT ගුරුවරුන්න සඳහො Facebook සමූහපයහි ප්‍රකොශනයකි.
w;soajks fudähq,h (Ultrasonic Module)
jjqf,l= mshdir lrk úg w;soajks ;rx. ksl=;a lr .%ykh lr .kakd
wdldrfhka fuu w;soajks fudähq,h l%shd;aul jk úgo bka w;soajks
;rx. ksl=;a lr kej; tajd .%ykh lr .kS' ta wkqj fï yryd óg
bÈßfhka ;sfnk hï Wmdx.hla y÷kd .kakg mq¿jk' p,kh jk frdfnda
Wmdx. l%shd;aul ùfï§ bÈßfhka we;s ndOl y÷kd.ekSug fuu
fudähq,h Wjukd fõ'
ßf,a fudähq,h (Relay module)
mßm:hla yryd ksl=;a lrkafka l=vd wxls; ix{djls' tjeks wxls;
ix{djla y÷kdf.k ndysr úÿ,s Wmdx.hla l%shd lrjkakg kï ßf,a
fudähq,a tl fhdod .; hq;=h' fuu fudähq,a tl fj; ksjig ,efnk
m%Odk úÿ,sh iy mßm:h yryd fhduq lrk ix{djka hk folu iïnkaO
lrkq ,efí'
fïjdg wu;rj úúO ixfõol iy fudähq, wjYH;djh u; Ndú;d lrkakg mq¿jk'
ir, fhÿï l%uf,aL
ndysßka we;s tla t,aBã n,anhla l%shd;aul lrùu
fï i|yd wdvqBfkda wegjqu my; wdldrfhka ilid .; hq;=h' fuys we;s frisiagrh
220 Ω fõ'
File > Examples > 01.Basics > Blink ±ka Bg
wod< fldaâ újD; fõ' fuys§ fldaâ ;=< my<ska
delay(1000) f,i w.hka folla ±l .kakg mq¿jk'
bka uq,ska we;s w.h delay(2000) f,i fjkia l<
hq;=h' ±ka by<ska we;s gQ,a nd¾ tflka ol=Kq mig
we;s B;, ,l=K iys; nÜka tl la,sla l< hq;=h'
túg fuu fm%da.%Eï tl wdvqBfkda fndaâ tl u;
we;s uhsfl%dalkafg%da,a tl fj; wmaf,daâ fjhs' tu
wmaf,daâ ùfuka miqj fndaâ tl u; we;s ly meye;s t,aBã n,anh ;;amr folla ±,aù"
;;amrhla ksù ;sfnk wdldrh ±l .kakg mq¿jk'
130
උසස් පෙළ ප ොරතුරු සන්නිපේදන ොක්ෂණය - ICT ගුරුවරුන්න සඳහො Facebook සමූහපයහි ප්‍රකොශනයකි.
LDR Wmdx.h wdvqBfkda iuÕ Ndú;d lsÍu
fï i|yd wdvqBfkda fndaâ tl" fn%âfndaâ tl" LDR tlla" 22kΩ, 220Ω m%;sfrdaOl iy LED
n,anhla Wjukd flf¾'
/yeka iïnkaO lr .ekSfuka miqj wdvqBfkda fndaâ mß.Klh yd iïnkaO lr .; hq;=h'
bkamiqj mß.Klfha§ wdvqBfkda jevigyk újD; lr my; ±lafjk fla; ghsma l< hq;=h'
int sensorReading;
void setup(){
pinMode(6,OUTPUT);
}
void loop(){
sensorReading=analogRead(0);
if (sensorReading<700){
digitalWrite(6,HIGH);
}
else digitalWrite(6,LOW);
delay(1000);}
131
උසස් පෙළ ප ොරතුරු සන්නිපේදන ොක්ෂණය - ICT ගුරුවරුන්න සඳහො Facebook සමූහපයහි ප්‍රකොශනයකි.
pqïNls; iaúph uÕska fodrla újD; lr fyda jid we;s nj y÷kd .ekSu
pqïNls; iaúphla uÕska myiqfjkau fodrla újD; lr we;s nj fyda jid we;s nj y÷kdf.k
l%shd;aul fjk mßm:hla ielish yelsh' fuu ld¾hh wdvqBfkda fndaâ tl yryd lrkafka
fufiah'
fuys§ RK wka;h wdvqBfkda fndaâ tflys GND mska tlla fj; iïnkaO l< hq;=h'
tys wfkla wka;h nirhg iy pqïNls; iaúpfha tla wka;hla fj; iïnkaO l< hq;=h'
pqïNls; iaúpfha wfkla wka;h wdvqBfkda fndaâ tflys 4 jeks mska tlgo" nirfha wfkla
wka;h wdvqBfkda fndaâ tflys 3 jeks mska tlgo iïnkaO l< hq;=h'
1. const int buzzer = 3;
2. const int sensor = 4;
3. int state;
4. void setup()
5. {pinMode(sensor, INPUT_PULLUP);}
6. void loop()
7. {state = digitalRead(sensor);
8. if (state == HIGH){
9. tone(buzzer, 400);}
10. else{noTone(buzzer);}
11. delay(200);}
fuu fla; igyfka 8 jeks fma<sfha§ pqïNls; iaúph uÕska by< ix{djla ,efío n,hs'
tfia kï 9 jeks fma<sfhka nirh kdo lrhs' tfia ke;akï else fldgi l%shd;aul ù nirh
kdo ùu k;r lrhs'
WIaK;ajh jeä jk úg mxldjla l%shd;aul ùug ie,eiaùu
fuh uQ,slj f;areï .ekSu i|yd Micro Bit
j,ska wegjqu my; wdldrfhka ks¾udKh lr .;
hq;=h' ldurfha WIaK;ajh y÷kdf.k tu
WIaK;ajh fi,aishia wxYl 25 g jeä jQ úg t,aBã
n,anh ±,aùu iy o¾Ylh u; 1 fmkaùu fuys§
fjhs' WIaK;ajh wvq kï t,aBã n,anh ksjd ±óu;a"
o¾Ylh u; 0 fmkaùu;a isÿ fjhs'
132
උසස් පෙළ ප ොරතුරු සන්නිපේදන ොක්ෂණය - ICT ගුරුවරුන්න සඳහො Facebook සමූහපයහි ප්‍රකොශනයකි.
fuu mßm:hg ßf,a fudähq,hla iïnkaO lr LED n,anh ±,aùu fjkqjg úÿ,s
mxldjla l%shd;aul lrùu fyda ksjfia ´kEu úÿ,s Wmdx.hla iïnkaO lr l%shd;aul lrùu
l< yel' ta i|yd my; wdldrfhka wegjqu ilia lr.; hq;=h' fuys§ Ndú;d l< hq;af;a 3V
ßf,a tlls'
fuys§ fla; igyfka fjkila jkafka ke;' LED n,anh fj; fhduq l< ix{dj ßf,a
fudähq,hg fhduq lsÍug mßm:h ilia lr we;s neúka tu ix{dj yryd mxldj l%shd;aul
fõ'
ÿria: h;=rla (remote switch) f.dvkeÕSug we;s ir, IOT fhÿu
fï i|yd IOT Wmdx.hg wu;rj jhs*hs rjqgrhla iqyqre ÿrl:khla (Smart Phone)
iy wema tlla wjYH flf¾' IOT Wmdx.h Rcqju iïnkaO jkafka jhs*hs rjqgrh iuÕh'
jhs*hs rjqgrh fjkqjg jhs*hs fydÜiafmdÜ fh¥ ÿrl:khla jqj Ndú;d l< yelsh'
ÿria: h;=rla f.dvke.Sug jhs*hs myiqlu iys; MDS tlla wjYH fõ' tfia ke;akï
MDS tl iuÕ jhs*hs fudähq,hla iïnkaO lr .kakg mq¿jk' fï ld¾hh jvd;a myiqfjka
133
උසස් පෙළ ප ොරතුරු සන්නිපේදන ොක්ෂණය - ICT ගුරුවරුන්න සඳහො Facebook සමූහපයහි ප්‍රකොශනයකි.
Node MCU fndaâ tl Ndú;fhka l< yel' fï i|yd wjYH jevigyk we;=¿ lsÍug Node
MCU fndaâ tl mß.Klhg iïnkaO lr by; úia;r l< wdldrhg v%hsj¾ia bkaiafgda,a lsÍu
iy fmdaÜ tl f;aÍu l< hq;=h'
fuu ir, fhÿu i|yd blynk ,hsn%ß tl bkaiafgda,a lr .; hq;=h' ta i|yd Arduino
IDE tl ;=< we;s fukq nd¾ tflka Sketch > Include Library > Manage Libraries yryd hd hq;=h'
fuúg újD; fjk Manage Libraries ;=<ska blynk ,hsn%ß tl fidhd bkaiafgda,a lr .; hq;=h'
ÿria: h;=rla f.dvkeÕSu i|yd wjYH uQ,sl fla; ,nd .ekSug File > Examples >
Blynk > Boards_WiFi > NodeMCU hkak f;aßh hq;=h' fuúg ,efnk fla; igyfka my;
fjkialï l< hq;=h'
1) char auth[] = "Tfí fgdalka wxlh"
2) char ssid[] = "jhs*hs rjqgrfha ku";
3) char pass[] = "rjqgrfha uqr moh";
Tfí fgdalka wxlh ,nd.ekSug kï
ÿrl:kfha Blynk wema tl bkaiafgda,a lr
;sìh hq;=h' tu wema tl wekafv%hsâ
fufyhqï moaO;sh i|yd fuu QR tl yryd
,nd.; yel' fuys ks, fjí wvúh
www.blynk.cc fõ'
ÿria: Wmdx.h l%shd;aul
lrjkafkao Blynk wema tl yrydh'
134
උසස් පෙළ ප ොරතුරු සන්නිපේදන ොක්ෂණය - ICT ගුරුවරුන්න සඳහො Facebook සමූහපයහි ප්‍රකොශනයකි.
ිපුණ ොවය 12- වයොෙොර තුළ ප ොරතුරු සන්නිපේදන ොක්ෂණය
අංකි wd¾:slh
f;dr;=re yd ikaksfõok ;dlaIKh Ndú;h ksid wxls; wd¾:slhla j¾;udkfha f.dv ke.S
we;' wxls; ikaksfõok cd,"mrs.Kl uDÿldx. Iy wfkl=;a f;dr;=re ;dlaIKh wka;¾.;
;dlaIKhka u; mokï jq wd¾:slhls'
wd¾:slhla ;=, isÿflfrk ld¾hhka
• Ndkav m%pdrKh
• uqo,a f.jd NdKav ñ,oS .ekSu
• NdKav m%jdyKh
• f;d. md,kh
• rlaIK myiqlï
wdos ld¾hhka myiq lr .ekSu ioyd iqÿiq mrsos ;dr;=re ;dlaIK fuj,ï fhdod f.k
kùlrKh jQ wd¾:slhla" අංකි wd¾:slhla f,i y÷kajhs'
අංකි wd¾:slhl Ndú;d jk jHdmdrsl l%ufõo
• m%;s fjkafoaish
• iuqy ñ,oS .ekSu
• úoHq;a fj<ofmd<
fjkafoaish
භොණ්ඩ හො වස්වො විකිණිවම් හො මිලදී ගැනීවම් ක්‍රියොවලිවේදී ගැණුම්කරුවන්න හො වවළදුන්න අතර භොණ්ඩ
වහෝ වස්වො වල මිල තීරණය කිරීම සදහො ලන්නසු තැබීම වවන්නවද්සියක් වලස හැදින්නවේ.
වමය ආකොර වදකකි
1. සොමොනය වවන්නවද්සිය
2. විවලෝම වවන්නවද්සිය
සොමොනය පවන්නපේසිය
වමහිදී ගැණුම්කරුවන්න තරගකොරීව ලන්නසු තැබීවමන්න භොණ්ඩවේ මිල තීරණය කරයි.වමහිදී කොලයත්
සමග භොණ්ඩවේ මිල ඉහළ යයි.වවන්නවද්සිය අවසන්න වන්නවන්න වැඩිම ලන්නසු තෙන්නනො වවත භොණ්ඩය
අත්වු පසුවය.
135
උසස් පෙළ ප ොරතුරු සන්නිපේදන ොක්ෂණය - ICT ගුරුවරුන්න සඳහො Facebook සමූහපයහි ප්‍රකොශනයකි.
විප ෝම පවන්නපේසිය
ගැණුම්කරුවන්න විසින්න භොණ්ඩ වහෝ වස්වො ඉල්ලුම් කරයි.සොමොනය වවන්නවද්සියක දී වමන්න වනොව වමහිදී
විකුණුම්කරුවන්න තරගකොරීව භොණ්ඩවේ මිල පහත දමමින්න මිල තීරණය කරයි.වමහිදී කොලයත් සමග
භොණ්ඩවේ මිල පහල යයි.
අන්නතර්ජොලය මගින්න ද විවලෝම වවන්නවද්සිය සදහො පහසුකම් සලසයි.එම ජනප්‍රිය වවබ් අඩවි වලස,
www.ariba.com / www.sorcity.com / www.hedgehog.com දැක්විය හැකිය.
• අන්නත¾ජොලය පොදක කරගත් විවලෝම වවන්නවද්සිය මගින්න ,
✓ මිල අඩු කර ගැනීමට අවස්ථොව ලැබීම
✓ කොලය ඉතිරි කර ගැනීම වැි පහසුකම් සැලවස්.
කණ්ඩොයම් ප ස මි දී ගැනීම
භොණ්ඩ මිලදී ගැනීවම් දී යම් භොණ්ඩයකින්න වැඩි ප්‍රමොණයක් මිලදී ගන්නනො විට එයට වට්ටමක් හිමි වේ.
එම ිසො එහි මිල අඩු වේ.
භොණ්ඩ විකුණුම් ප්‍රමොණය වැඩි කර ගැනීම සදහො වයොදො ගන්නනො උපක්‍රමයක් වලස වමය හැදින්නවිය
හැකිය.
විදුත්ත පවළදපෙොළ
ගැණුම්කරුවන්න හො විකුණුම්කරුවන්න අතර ගණුවදණු සිදුවන්නවන්න වවළදවපොළ තුලය.වමහි
පොරිවභෝගිකයන්න, වතොග වවවළන්නදන්න, සිල්ලර වවවළන්නදන්න හො ිවයෝජිතයින්න දැකිය හැකිය.වමය
වවබ් අඩවියක් මුලික කරවගන සිදු වන්නවන්න නම් එය විදුත් වවළදවපොළ කි.
වමය වකොටස් වදකකින්න සැදුම් ලත්ය.
01. ඉදිරි අන්නතය
02. පසු අන්නතය
136
උසස් පෙළ ප ොරතුරු සන්නිපේදන ොක්ෂණය - ICT ගුරුවරුන්න සඳහො Facebook සමූහපයහි ප්‍රකොශනයකි.
ඉදිරි අන්න ය
ගැණුම්කරුවන්න හො විකුණුම්කරුවන්න මුණගැවසන්නවන්න වමම අන්නතවේදීය.භොණ්ඩ හො වස්වො පිළිෙද
විස්තර, ඒවොවේ මිල ගණන්න වමහි අන්නත¾ගතය.
ෙසු අන්න ය
ිෂ්පොදකයොවගන්න වහෝ වතොග වවවලන්නදොවගන්න භොණ්ඩ මිලදී වගන ඒවො ගෙඩො කර ගැණුම්කරුවන්න
ඒවො මිලදී ගැනීම දක්වො වු ක්‍රියොවලිය වමයට අයත් වේ.
පවළද සංවිධ්‍ොන ආකොර
01. මො¾ග අපගත වයොපොර
02. මො¾ග අපගත හො මො¾ග ගත වයොපොර
03. මො¾ග ගත වයොපොර
මො¾ග අෙග වයොෙොර
මිලදී ගැනීවම් හො විකිණීවම් ක්‍රියොවලිය සදහො අන්නත¾ජොලය භොවිතො වනොකරන වයොපොර වමනමින්න
හැදින්න වේ.
මො¾ග අෙග හො මො¾ග ග වයොෙොර
මිලදී ගැනීවම් හො විකිණීවම් ක්‍රියොවලිය සදහො අන්නත¾ජොලය භොවිතො කරනවො වස්ම අන්නත¾ජොලය
භොවිතො වනොකර වභෞතිකව වයොපොර ආයතනයක් තුලද සිදු වන වවළදොම වමවලස හැදින්න වේ.
මො¾ග ග වයොෙොර
මිලදී ගැනීවම් හො විකිණීවම් ක්‍රියොවලිය සදහො අන්නත¾ජොලය පමණක් භොවිතො කරන වයොපොර වමවලස
හැදින්න වේ.
වයොෙොර ක්‍රියොකොරීත්තවය පකපරහි ප ොරතුරු ොක්ෂණපේ භූමිකොව
✓ ගිණුමිකරණය හො වතොරතුරු තොක්ෂණය
✓ මොනව සම්පත් හො වතොරතුරු තොක්ෂණය
✓ ිෂ්පොදන ක්‍රියොවලිය හො වතොරතුරු තොක්ෂණය
✓ අවලවිකරණය හො වතොරතුරු තොක්ෂණය
✓ විකුණුම් හො වතොරතුරු තොක්ෂණය
✓ සැපයුම්දොම කළමණොකරණය හො වතොරතුරු තොක්ෂණය
✓ වයොපොර සන්නිවේදනය හො වතොරතුරු තොක්ෂණය
විදුත්ත වොණිජ්‍ය
අන්නත¾ජොලය හරහො භොණ්ඩ හො වස්වො විකිණීම, මිලදී ගැනීම වහෝ හුවමොරුව වමවලස
හදුන්නවයි.
137
උසස් පෙළ ප ොරතුරු සන්නිපේදන ොක්ෂණය - ICT ගුරුවරුන්න සඳහො Facebook සමූහපයහි ප්‍රකොශනයකි.
විදුත්ත වයොෙොර
වයොපොරhl සියළුම ක්‍රියොකොරකම් සදහො වතොරතුරු හො සන්නිවේදන තොක්ෂණය වයොදො ගැනීම මගින්න
වයොපොර කටයුතු කරවගන යොම වමනමින්න හදුන්නවයි.
විදුත්ත jHdmdරික ගණුපදණු ව¾ග
• B2B
• B2C
• C2C
• C2B
• B2E
• G2C
වයොෙොරපයන්න වයොෙොරයට- B2B
වයොපොර වයොපොර අතර මොග¾ගතව සිදුවන වොිජමය ගණුවදණු වමම ගණයට අයත්ය. ිශ්පොදකයො හො
වතොග වවවළන්නදො අතරත් වතොග වවවළන්නදො හො සිල්ලර වවවළන්නදො අතරත් සිදු වන්නවන්න වමවැි
ගණුවදණුය.
උදො - අන්නතර්ජොල වවබ් අඩවියක් හරහො රථවොහන ආනයන කරන වවළඳ ආයතනයක් විවද්ශ රටක
රථවොහන සමොගමකින්න රථ වොහන ඇනවුම් කිරීම
වයොෙොරපයන්න ෙොරිපභෝගිකයොට - B2C
ිශ්පොදකයො හො පොරිවභෝගිකයො අතර වහෝ වෙදොහරින්නනො හො පොරිවභෝගිකයො අතර වහෝ සිල්ලර
වවවළන්නදො සහ පොරිවභෝගිකයො අතර මොග¾ගතව සිදුවන .KqfoKq fuf,ස හදුන්නවයි.
උදො - අන්නතර්ජොල වවබ් අඩවියක් හරහො විශ්‍රොමික සොමොනය පුද්ගලයකු විසින්න වකොටස් වවළඳපවලහි
ලියොපදිංචි ප්‍රසිද්ධ සමොගමකින්න වකොටස් මිලදී ගැනීම
ෙොරිපභෝගිකයොපගන්න ෙොරිපභෝගිකයොට - C2C
අන්නත¾ජොගය හරහො ෙොරිපභෝගිකපයක් වත්ත ෙොරිපභෝගිකපයකුට භොන්නඩ පහෝ පස්වො විකිණීම පමප ස
හැදින්න පේ.
උදො - අන්නතර්ජොල වවබ් අඩවියක් හරහො පුද්ගලයකු විසින්න භොවිත කරන ලද වොහනයක් තවත්
පුද්ගලයකුට අවලවි කිරීම
ෙොරිපභෝගිකයොපගන්න වයොෙොරයට - C2B
යම්කිසි ෙොරිපභෝගිකපයකු වයොෙොරයක් පව යම් පස්වොවක් බො දීම පමවැි ගණුපදණු ව දි සිදුපේ.
උදො - අන්නතර්ජොල වවබ් අඩවියක් හරහො පුද්ගලවයකු විසින්න භොවිතො කරන ලද වොහනයක් වොහන
අවලවි කරන ආයතනයක් විසින්න නැවත විකිණීවම් අරමුණින්න මිලදී ගැනීම
138
උසස් පෙළ ප ොරතුරු සන්නිපේදන ොක්ෂණය - ICT ගුරුවරුන්න සඳහො Facebook සමූහපයහි ප්‍රකොශනයකි.
වයොෙොරපයන්න රැකියො ියුක්ිකයින්නට - B2E
වයොෙොරය හො එම ආය නය තු සිටින පස්වකයින්න අ ර සිදුවන ගණුපදණු විපශ්ෂයකි.
උදො - යම් ප්‍රසිද්ධ සමොගමක් තම ආයතනය සතු වකොටස් අන්නතර්ජොල වවබ් අඩවියක් හරහො තම
වස්වකවයකුට අවලවි කිරීම
රජ්‍පයන්න ෙොරිපභෝගිකයොට - G2C
රජ්‍යක් සිය පුරවැසියන්නට යම් යම් පස්වො සෙයයි.එම පස්වො මොග¾ගතව සැපයිම වමහිදි සිදුවේ
උදො - ශ්‍රී ලංකොවේ සමහර පළොත් රථවොහන සඳහො ආදොයම් ෙලපත්‍ර මොර්ගගතව ලෙො දීම.
විදුත්ත වයොෙොර ව වොසි
• භොන්නඩ විකිණීවමන්න පසු සහය දිම හො මගවපන්නවීම
• ආක¾ෂණීය භොණ්ඩ වතෝරො ගැනීම
• තරගකොරී මිල ගණන්න
• තෘප්තතිමත් ෙව සහතික වීම
• වේගවත් වස්වොවන්න
• පහසුවවන්න ලගො විය හැකිය
• ඉක්මින්න මිලදී ගැනීම හො විකිණීම
• දැන්නවීම්
• තෑගිදීමි , වට්ටම් දීම
විදුත්ත වයොෙොර ව අවොසි
• ඇණවුම් කල භොණ්ඩ වල විස්වොසනීයත්වය ගැටළු සහිතවීම
• විකුණන සමොගමි අතර සෙදතොවයක් වනොමැතිවීම
• මුදල් වගවීවම්දී ණයපත් වල විශ්වොසනීය ෙව පිළිෙද ගැටළු ඇතිවීම
• ඉතිරි මුදල් ගැන ආනොරක්ිත ෙව
• එවනු ලෙන භොණ්ඩ වල අනොරක්ිත ෙව
139
උසස් පෙළ ප ොරතුරු සන්නිපේදන ොක්ෂණය - ICT ගුරුවරුන්න සඳහො Facebook සමූහපයහි ප්‍රකොශනයකි.
13 වන ඒකකය - වතොරතුරු තොක්ෂණවේ නව නැඹුරු හො අනොගත දිශොිති
මෑත කොලීනව වතොරතුරු හො සන්නිවේදන තොක්ෂණවේ වවනස් වීම් හො වර්ධනය වන ක්වෂ්ත්‍ර ගැන
විමසො ෙැලීවම් දී ශීඝ්‍රවයන්න සංවර්ධනය වන අංශ කිහිපයක් හඳුනො ගත හැකිය. වම්වො අතර කෘත්‍රිම
බුද්ධිය, සොර්ව ද්‍රවය අන්නතර්ජොලය හො ක්වවොන්නටම් පරිගණනය ඉදිරිවයන්න සිටියි. අප සොර්ව අන්නතර්ජොලය
පිලිෙඳව පුළුල්ව වමයට ඉහත ඒකකයක දී කතො කවළමු.
අප එදිවනදො භොවිත කරන පරිගණක වලට මිිසොට වමන්න වත්රුම් ගැනීවම් හො හැඟීම් ප්‍රකොශ කිරීවම්
හැකියොව වනොමැත. වමම පරතරය අඩුකර ගිමින්න මිිසො වමන්නම ඉහත හැකියො දැක්විය හැකි
පරිගණක ිර්මොණය කිරීමට වර්තමොනවේ දී පරීක්ෂකයන්න උනන්නදුවක් දක්වනු ලැවබ්. වමවලස
ිර්මොණය කර ගනු ලෙන බුද්ධිය කෘත්‍රිම බුද්ධිය වලස හැඳින්නවේ.
කෘත්‍රිම බුද්ධිය සමඟ වයදවුම් ගණනොවක් එළි දැක ඇති අතර ගැඹුරු ස්නොයුනොල (Deep Natural
Networks ) දැනුම් ප්‍රස්තොර (knowledge Graphs), මිිස් වමොළය පරිගණක පද්ධති මගින්න ිර්මොණය
කරන අතුරු මුහුණත් වමන්නම ගූගල් , වටස්ලො හො ඇපල් වැි සමොගම් පර්වේෂණ වල වයවදන රියදුරන්න
රහිත වමෝටර් රථ (Self Driving Vehicles)තොක්ෂණය වැි ක්වෂ්ත්‍ර වඩො වැඩි උනන්නදුවක් වමන්නම
ආකර්ශනයක් ද පවර්ෂකයන්න තුළ වමන්නම වම් පිළිෙඳව උනන්නදු වන පුද්ගලයන්න අතර ද ඇති කිරීමට
සමත් වී තිවබ්.
වටස්ලො ආයතනය මගින්න ිර්මොණය කරන ලද පූර්ණ ස්වයං ධොවන වැඩසටහන
කෘත්‍රිම බුද්ධිය සහිත පරිගණකයක දැකිය හැකි ලක්ෂණ කිහිපයකි.
• ෙොහිර පරිසරවයහි සිදුවන සිද්ීන්න හඳුනො ගැනීවම් හැකියොවවන්න යුතු වීම.
• තීරණ ගැනීම සඳහො අවශය වන බුද්ධිය දියුණු කර ගැනීවම් හැකියොවවන්න යුතු වීම.
• අත්දැකීම් ඇසුරින්න දැනුම ස්වයං වර්ධනය කර ගැනීවම් හැකියොව
• පරිසරවයහි සිදුවන ක්‍රියොවලීන්නට අනුව ක්‍රියො කිරීවම් හො අනුගත වීවම් හැකියොවවන්න යුක්ත වීම.
කෘත්‍රිම බුද්ධිය පිළිෙඳව කතො කිරීවමහි දී එහි ස්වභොවය අනුව ප්‍රධොන ආකෘති වදකකට වෙදො දැක්විය
හැකිය.
1- ශක්ිමත්ත ආකෘිය - කෘත්‍රිම බුද්ධි පද්ධතියකට සිතො කටයුතු කිරීවම් හැකියොවක් නැතවහොත්
ස්වයං ඉවගනුමක් සමඟින්න ඇති පද්ධතීන්න වම් යටතට ගැිය හැකි ය.
2- දුර්ව ආකෘිය - කෘත්‍රිම බුද්ධි පද්ධතියකට එයට ලෙො වදන ලද වද්මත පමණක් සිතො කටයුතු
කළ හැකි වීම මින්න අදහස් වේ. වම් වන විට ද භොවිත වන ෙහුතරයක්ම කෘත්‍රිම බුද්ධි වැඩසටහන්න
වමම වදවැි වර්ගයට අයත් වේ.
140
උසස් පෙළ ප ොරතුරු සන්නිපේදන ොක්ෂණය - ICT ගුරුවරුන්න සඳහො Facebook සමූහපයහි ප්‍රකොශනයකි.
වමම පටු බුද්ධිමත් භොවය අවවෙෝධ කර ගැනීම සඳහො මිිසුන්න විවිධ තොක්ෂණයන්න ිර්මොණය කර
වගන තිවබ්.
( වගුවට අදොල දත්ත උපුටො ගැනීම 13 වශ්‍ර්ණිය ගුරුඅත්වපොතට අදොල සම්පත් වපොත ඇසුවරි )
ොක්ෂණය ොක්ෂණයට අදො විස් රය
වසවීම්
කොර්යයන්න
වලෝක සිතියම සටහන්න කර ඇති රටවල් අතරින්න රටක් වහෝ ස්ථොනයක් වසොයො ගැනීම.
ප්‍රවීණ පද්ධති ක්‍රමවල්ඛනයක අඩංගු පොලන වුහ හො නීති භොවිත කරමින්න දැනුම එක් රැස් කරගැනීම
හො ඒවො සොමොනය ජනයොට අවශය කොර්යයන්න වල දී ලෙො දීම
ස්වොභොවික භොෂො
සැකසුම්
විවිධ මොනව භොෂො හඳුනො ගැනීම හො වත්රුම් ගැනීවම් කොර්යය
කථනය හඳුනො
ගැනීම
- උදොහරණයක් වලස ඇවම්සන්න ඇවලක්සො වැි Digital Assistant වැි උපොංග වල
මිිසො විසින්න ලෙො වදන උපවදස් වලට අදොලව වතොරතුරු වසොයො දීම හො උපොංග
හැසිරවීමට අදොල වගන්නති හඳුනො ගැනීම සිදු වේ.
පරිගණක දැක්ම
සහ දර්ශනය
වස්ූන්න වවන්නකර හඳුනො ගැනීම වමන්නම කැමරොවක් මගින්න ලෙො ගත් අන්නතර්ගතය
පරිවර්තනය සඳහො උපකොරී කිරීම
යන්නත්‍ර ඉවගනුම දත්ත එක් රැස් වකොට එම දත්ත රටො වල සෙඳතො හඳුනො ගිමින්න ඒ ඇසුරින්න පුවරෝකථන
වමන්නම වතොරතුරු ලෙො ගැනීම. උදොහරණයක් වලස පුද්ගලයන්න භොවිත කරන අවතහි
ෙඳින ස්මොට් ඔරවලෝසුවක් හරහො අදොල පුද්ගලයොට අදොල වසෞඛය තත්ත්වය මැන ෙලන
දත්ත රැස්වකොට ඔහුවේ ඇතිවිය හැකි අනරොක්ිත අවස්ථොවක් ගැන ක්ෂණිකව
වතොරතුරු ලෙො දීම.
ස්නොයුක ජොල
පද්ධති( Neural
Network)
මිිස් වමොලවේ ස්වභොවය හො එහි ියුවරෝධ පද්ධතිවයහි සැකසුම අධයයනය කරමින්න
සකසන ලද කෘත්‍රිම බුද්ධිය මත පදනම් ූ පද්ධතියකි.මිිස් වමොලය විසින්න ගැටලුවක්
විසඳීවම් දී එය විශ්වල්ශනය කරන ආකොරය හො ඊට විසඳුම් ලෙො ගන්නනො ආකොරය
වමවැි පද්ධතියක් වගොඩනැගීවම් දී අධයයනය කරනු ලැවබ්.
Question to Watch
මෘදුකොංග කොරක නැ පහොත්ත මෘදුකොංග ිපයෝජි ( Software Agents ) යනුපවන්න අදහස් වන්නපන්න,
කුමක්ද?
මෘදුකොංග ිවයෝජිතයින්න සොම්ප්‍රදොයික පරිගණක වැඩසටහන්න වලින්න ඔබ්ෙට ගමන්න කළ පරිණොමීය
පියවරක් ිවයෝජනය කරයි. මෘදුකොංග ිවයෝජිතයින්නට තමන්න විසින්නම ක්‍රියොත්මක කර ක්‍රියොත්මක වීවම්
හො අනුගත වීවම් හැකියොව ඇත. වමිසො වමවැි මෘදුකොංගයකට මිිස් පරිශීලකවයකුවේ අදහස් වහෝ
අන්නතර්ක්‍රියො අවශය වනොවේ. මෘදුකොංග ිවයෝජිතයින්නට වයදුම් සහ මොර්ගගත බුද්ධිමත් ිවයෝජිතයන්න
ඇතුළු වවනත් වැඩසටහන්න වහෝ ිවයෝජිතයන්න ආරම්භ කිරීමට, අීක්ෂණය කිරීමට සහ අවසන්න කිරීමට
හැකිය.
වර්තමොනවයහි දී වෙොවහෝ කොර්යයන්න සඳහො මෘදුකොංග ිවයෝජිතයන්න භොවිත වනු දැකිය හැකිය.
141
උසස් පෙළ ප ොරතුරු සන්නිපේදන ොක්ෂණය - ICT ගුරුවරුන්න සඳහො Facebook සමූහපයහි ප්‍රකොශනයකි.
වින්නවඩෝස් පොරිසරිකවයහි ක්‍රියොත්මක කළ හැකි Cortana සහ iOS හො මැක් වමවහයුම් පද්ධතිවයහි
ක්‍රියොත්මක වන Apple Siri වමවැි මෘදුකොංග ිවයෝජිතයන්න වදකකට උදොහරණ වලස සැලකිය
හැකිය. ප්‍රධොන වශවයන්න මෘදුකොංග ිවයෝජිත වලස සැලවකන ඉහත ඩිජිටල් ඇසිස්ටන්න වැඩසටහන්න
වදක මිිස් කටහඬ හඳුනො ගිමින්න එම විධොන වලට අනුව කටයුතු කරයි.
වම් හැරුණු විට මෘදුකොංග ිවයෝජිත
භොවිත වන අවස්ථො කිහිපයක් පහත පරිදි
දැක්විය හැකිය.
ස්වයංක්‍රීයව ඉලක්ක ගත අන්නතර්ජොල
වසවීම් සිදු කිරීම සඳහො,
පැමිවණන විදුත් තැපෑල පරීක්ෂො කර
වඩො වැදගත් විදුත් තැපැල් ලිපි හඳුනො
ගිමින්න ඒවො අතරින්න ප්‍රමුඛතොවය ලෙො දිය
යුතු ඒවො වතෝරො ගැනීම සඳහො .
විදුත් වපෝරම ස්වයංක්‍රීයව පිරවීම වැි
කොර්යයන්න සඳහො.
මොර්ගගත රැකියො වසවීම් සිදු කිරීම සඳහො,
සමොජ ජොල පැතිකඩ සමමුහුර්ත කීරීම වැි
කොර්යයන්න සඳහො.
ඊ-වොණිජයය තුළ වඩො වොසිදොයක ගනුවදනු හඳුනො ගැනීම සඳහො හො වඩො වොසිදොයක ගනුවදනු කිරීම
සඳහො.
වපොදුවේ ඕනෑම මෘදුකොංග ිවයෝජිතවයකු තුළ දැකිය හැකි ලක්ෂණ කිහිපයක් හඳුනො ගත හැකි ය.
නමයශීලීබව - වවනස් වන පරිසර තත්ත්වයන්න වල දී ඒ අනුව හැඩ ගැසීවම් හැකියොව වම්වොට ඇත.
ස්වයං ෙො න හැකියොපවන්න යුතු වීම - පරිශීලකවයකු වනොමැතිව ක්‍රියො කිරීම වමන්නව තීරණ ගැනීම හො
ප්‍රතිචොර දැක්වීවම් හැකියොව තිවබ්.
සන්නිපේදන හැකියොපවන්න යුතු වීම- වවනත් කොරක අතර වමන්නම පද්ධතීන්න අතර ද සන්නිවේදන වමම
ිවයෝජිත වලට තිවබ්.
අර්ථවත්ත ආකොරපයන්න හැසිරීපම් හැකියොපවන්න යුතු වීම- මෘදුකොංග ිවයෝජිතවයක් පරිශීලකවයකු
වවනුවට පද්ධතියක් හැසිරවීමට භොවිත වන ඒකකයක් ෙැවින්න එයට අවස්ථොවට ක්‍රියොකිරීවම් හැකියොවක්
තිවබ්.
ෙහුකොරක පද්ධතියක් යනු කුමක්ද?
කොරක ගණනොවකින්න සමන්නවිත ූ ඒවො එකිවනක ක්‍රියොකරන පද්ධතියක් ෙහුකොරක පද්ධතියක් වලස
හැඳින්නවිය හැකි ය.
වමම කොරණය වඩොත් පැහැදිලි කර ගැනීමට අපි එදිවනදො සරල උදොහරණයක් ගිමු. මිිස් සිරැවරහි
ජීවය පවත්වො වගන යොම සඳහො එකිවනකට සම්ෙන්නධිත පද්ධති රොශයක් සිරුර තුළ දැකිය හැකිය. ඒවො
අතර මනො සම්ෙන්නධතොව හො ිසි ක්‍රියොකොරීත්වය ිසො ජීව පද්ධතිය ිසි වලස පවත්වො ගත හැක.
ෙහුකොරක පද්ධතියක් යනුවවන්න අදහස් වන්නවන්න වමවලස ිසි සම්ෙන්නධතොවයක් සහිත කොරක
ගණනොවක එකතුවකි.
අන්නතර්ජොලය පොදකව ක්‍රියොත්මක වන booking.com වැි වහෝටල් වවන්නකර ගැනීවම් පද්ධතියක්
(online booking systems) සලකන්නන. වහෝටලයක් වවන්නකර ගැනීවම් කොර්යවයහි දී කොර්යයන්න
142
උසස් පෙළ ප ොරතුරු සන්නිපේදන ොක්ෂණය - ICT ගුරුවරුන්න සඳහො Facebook සමූහපයහි ප්‍රකොශනයකි.
ගණනොවක් සිදු කිරීමට වේ. අදොල දිනයන්න වලට තමොවේ අවශයතොව අනුව වහෝටලයක් වසොයො ගැනීම,
එහි කොමර ගණන වත්රීම, මිල ගණන්න සැසඳීම , ඇති ස්ථොනය සිතියම් හරහො විමසො ෙැලීම වමන්නම මුදල්
වගවීම වැි කොර්යයන්න රොශයක් එක් පද්ධතියක් තුළ දැකිය හැකිය. වම්වො අතර මනො සම්ෙන්නධයක්
තිබිය යුතු අතර වමවැි පද්ධතියක මෘදුකොංග කොරක රොශයක් එකිවනකට සම්ෙන්නධිතව ක්‍රියොත්මක
වේ.
පහත දැක්වවන්නවන්න ෙහුකොරක පද්ධතියක සැකසුමක් දැක්වවන සටහනකි.
ස්වභොවය අනුව කොරක තොක්ෂණයන්න කිහිපයක් දැකිය හැකිය.
• ප ොරතුරු කොරක - සංකීර්ණ පද්ධති වල වතොරතුරු එක් රැස් කිරීම, ගවේශනය, සැසැඳීම
වමන්නම ිර්වද්ශයන්න ලෙො දීම සඳහො වතොරතුරු කොරක භොවිත වේ.
• පුපරෝකථන කොර්යයන්න සඳහො භොවි වන කොරක- තීරණ ගැනීම සඳහො අවශය වන සොධත ලෙො
වදමින්න අනොවැකි පළකිරීවම් කොර්යය සඳහො උදේ වේ.
• ජ්‍ො කළමනොකරණ කොරක- අන්නතර්ජොලය තුළ දී දත්ත හුවමොරුව හො පොලනය සඳහො
ජොලකළමනොකරණ කොරක භොවිත කළ හැකි ය.
• මහොමොර්ග ව දබද ෙො නය සඳහො භොවි වන කොරක- අධික තදෙදයක් පවතින ජනොකීර්ණ
නගර වල එම තදෙදය පොලනය සඳහො කොරක තොක්ෂණයන්න භොවිත කරනු ලැවබ්.
වතොරතුරු එකතුව
Agent 1
Agent 2
Agent 3
Agent n
Task Manager
කොර්ය කළමනොකරු
සන්නිවේදකයො
143
උසස් පෙළ ප ොරතුරු සන්නිපේදන ොක්ෂණය - ICT ගුරුවරුන්න සඳහො Facebook සමූහපයහි ප්‍රකොශනයකි.
වොහන තදෙදය පොලනය සඳහො සකසන ලද ෙහුකොරක නැතවහොත් මෘදුකොංග ඒජන්නත පද්ධතියක
සැලසුමක් - https://www.researchgate.net/publication/337150041_Design_of_an_Agent-
Based_Traffic_Control_System
Web Link
වැඩිදුර කියවීම සඳහො මූලොශ්‍ර වලස භොවිත කරන්නන -
https://whatis.techtarget.com/definition/software-agent
පමොනවද පම් පවොන්න ියුමොන්න ආකෘිය ම ෙදනම් වූ ෙරිගණක ?
පරිගණකයට උපවදස් සැපයීම සදහො අවශය උපවදස් පරිගණකය තුළම ගෙඩො වකොට අවශය විටදි ඒවො
භොවිතයට ගත හැකි ෙව වපන්නනුම් කරන ආචිත ක්‍රමවල්ඛ (Stored program)සංකල්පය මුලින්නම
වයෝජනො කරන ලද්වද් වජෝන්න වවොන්න ියුමොන්න (John Von Neumann) විසිි. ඔහු විසින්න සැලසුම්
කරන ලද පරිගණකවේ පොලන එ්කකය (Control unit) අංක ගණිතමය හො තොර්කික එ්කකය(ALU)
/ මතක එ්කකය (Memory unit)/ වරජිස්ටර (Register) හො ආදොන ප්‍රතිදොන එ්කක (Input output
system) වලින්න සමන්නවිත වේ. වමම ආකෘතිය මත පදනම් ූ පරිගණ වවොන්න ියුමොන්න ආකෘතිය මත
පදනම් ූ පරිගණක නම් වේ. අප භොවිත කරන පරිගණක ිර්මොණය වී ඇත්වත් වමම ආකෘතිය මතය.
පරිගණක සම්පත් වේගවයන්න වර්ධනය වීම සිදුවන ෙැවින්න වවොන්න ියුමොන්න ආකෘතිය මත පදනම් වන
පරිගණක මත පමණක් පදනම් වීම දැන්න අපහසු කරුණක් ව තිවබ්. මුවර් රීතිය ( Moore’s Law ) අනුව
ආදොනය ප්‍රතිදොනය
මතක ඒකකය
පොලන ඒකකය
අංක ගණිතමය
හො තොර්කික
ඒකකය
මධය සැකසුම් ඒකකය
144
උසස් පෙළ ප ොරතුරු සන්නිපේදන ොක්ෂණය - ICT ගුරුවරුන්න සඳහො Facebook සමූහපයහි ප්‍රකොශනයකි.
ක්ුද්‍ර සකසන වල වේගය සෑම මොස 18 කට වරක්ම වදගුණවේ. වම් අනුව සිලිකන්න පතුරක් භොවිතවයන්න
ිර්මොණය කරනු ලෙන ක්ුද්‍ර සකසන වේගවත් කිරීමට යොවම් දී ඒවොවේ අධික තොපයක් ඇති වීම
වමන්නම තවදුරටත් කුඩො කිරීවම් සීමො සහිත ෙව ිසො නව තොක්ෂණ පිළිෙඳව සිතො ෙැලීමට විදයොඥයන්නට
සිදුවී ඇත.
පකොන්නටම් ෙරිගණක ( Quantum Computing ) හො එහි භොවි ය
අප එදිවනදො භොවිත කරන ඩිජිටල් පරිගණක වල භොවිත වන්නවන්න අංකිත සංඛයොක පද්ධතිය වන අතර
වම් අනුව 1 වහෝ 0 මගින්න විදුත් ස්පන්නධන ිරූපණය කරනු ලැවබ්. වරකට 1 වහෝ 0 පමණක්
ිරූපණය කළ හැකි පරිගණක පද්ධති වල දියුණු කිරීවම් යම් සීමොවක් දැකිය හැකිය. වමයට එක්
විසඳුමක් වලස වකොන්නටම් පරිගණක නම් සංකල්පය ඉදිරිපත් වී තිවබ්. වමහිදී පරමොණුක වයොදො
ගිමින්න පරිගණකවයහි මතකය හො සකසනය ිර්මොණය කර වගන තිවබ්. වකොන්නටම් පරිගණක වල
1 හො 0 එකවර ිරූපණය කළ හැකි ෙැවින්න සංකීර්ණ කොර්යයන්න වල දී එම කොර්යයන්න කොර්යක්ෂමව
කර ගැනීම සඳහො වමම පරිගණක වයොදො ගත හැකිව තිවබ්. සොමොනය ඩිජිටල් පරිගණක වල බිටු වක් (
1 වහෝ 0 මගින්න ිරූපණය වේ ) මගින්න දත්ත පරිගණවයහි තැන්නපත් වුවද එකවර 1 හො 0 යන වදකම
ිරූපණය කළ හැකි වකොන්නටම් පරිගණක වල භොවිත වන්නවන්න කියුබිටය නම් අගයයි.
පකොන්නටම් ෙරිගණකපේ ගමන්නමඟ
පසොබොදහපමන්න පෙළඹපවන ෙරිගණකකරණය (Natural Inspired Computing)
වසොෙොදහවමන්න වපළඹවවන පරිගණනය නැතවහොත් ප්‍රකෘති අනුවේරිත පරිගණනය යනු විවිධ
පොරිසරික තත්ත්වයන්න තුළ ඇති වන සංකීර්ණ ගැටලු විසඳීම සඳහො ස්වොභොවිකව සිදුවන සංසිද්ධි
හැසිවරන ආකොරය ිරීක්ෂණය කිරීම තුළින්න නව පරිගණක ක්‍රමවේදයන්න දියුණු කිරීමට උත්සොහ කරන
තොක්ෂණයකි. වමම පරිගණනය ස්වොභොවික පරිගණන තොක්ෂණයක් වලස ද හැඳින්නවේ.
උදොහරණයක් වලස කුහුඹුවන්නවේ ජනපද, මී මැසි හො කුරුල්ලන්න රංචු වැි ජීව විදයොත්මක කණ්ඩොයම්
උත්වත්ජකවලට ප්‍රතික්‍රියො කරන්නවන්න වකවස්ද, වතොරතුරු සැකසීම සහ තීරණ ගන්නවන්න වකවස්ද යන්නන
පිළිෙඳව අධයයන කරමින්න ඒවො ඇසුරින්න එදිවනදො ගැටලු වලට විසඳුම් වසවීම මින්න සිදුවේ.වමම ප්‍රකෘති
අනුවේරිත පරිගණනය තුළ විවිධ ශල්ප ක්‍රම වමන්නම ප්‍රවේික ඇල්වගොරිතම ( ප්‍රධොන ඇල්වගොරිතම
තුනක් වමහි දී භොවිත වන අතර ඒවො Physics-Based Algorithms, Biology-Based Algorithms සහ
chemistry-based algorithms වලස වර්ග කළ හැකිය ) හො පද්ධති ( Neural Network) ද භොවිත වේ.
දැන්න අපි වමම පරිගණන ක්‍රමය තුළ භොවිත වන ශල්ප ක්‍රම කිහිපයක් සැවකවින්න හඳුනො ගිමු.
145
උසස් පෙළ ප ොරතුරු සන්නිපේදන ොක්ෂණය - ICT ගුරුවරුන්න සඳහො Facebook සමූහපයහි ප්‍රකොශනයකි.
ශිේෙ ක්‍රමය විස් රය
සමූහ බුද්ධිය(Swarm
intelligence)
කුහුඹු ජනපද , මී වද හො කුරුළු රංචු වැි සමූහ වල ක්‍රියොකොරීත්වය
හඳුනො ගිමින්න ඒ ඇසුරින්න පද්ධති ිර්මොණය කර ගැනීම වමහි දී
සිදු වේ. වමවැි ඒකකයක් තුළ තිතිව එම සතුන්න කටයුතු
කරන ආකොරය වමන්නම සමූහයක් වලස ක්‍රියොකරන ආකොරය ද
අධයයනය කරනු ලැවබ්. වම් අනුව ති ති ඒකක එකතු වකොට
සමූහ බුද්ධි රටොවන්න වගොඩ නැගීම මගින්න සංකීර්ණ පද්ධති
වගොඩනැගීමට ආදර්ශ ලෙො ගැනීම සිදුවේ.
ෙටල පරිගණනය
(Membrane computing)
ජීව විදයොත්මක වසල,
විවශ්ෂවයන්න වසලීය පටල
අධයයනය කිරීවමන්න නව
පරිගණක ආකෘති වසොයො
ගැනීමට පරිගණක විදයොව
තුළ වයොදො ගැවනන ශල්ප
ක්‍රමය පටල පරිගණකකරණය
(MC) වලස හැඳින්නවිය හැකිය.
සන්නිවේදන පද්ධති හො
ියමොවලි(Communication
Systems and Protocols)
වකොවිඩ් වැි වවරසයන්න
පැතිවරන ආකොරය සලකන්නන.
එක් පුද්ගලවයක් වගන්න තවත්
පුද්ගලයන්න රොශයකට එය
වයොප්තත වන අතර එම
පුද්ගලයන්නවගන්න තවත්
පුද්ගලයන්න රොශයකට වලස ශීඝ්‍ර
වයොප්තතියක් වම්වො වපන්නවයි.
එවලස වයොප්තත වන රටො
අධයයනය වකොට එම
ආකොරවයන්න නවීන සන්නිවේද
පද්ධති හො ියමොලි දියුණු කිරීමට
අදහස් ලෙො ගැනීම සඳහො වමම
ක්‍රමවේය භොවිත වකවර්.
146
උසස් පෙළ ප ොරතුරු සන්නිපේදන ොක්ෂණය - ICT ගුරුවරුන්න සඳහො Facebook සමූහපයහි ප්‍රකොශනයකි.
සොර්වර්ික ෙරිගණකය ප ස හැඳින්නපවන්නපන්න කුමක්ද?
වර්තමොනවේ දී පරිගණක සෑම තැනකම දැකිය හැකි අතර අප ජංගම පරිගණක භොවිතයට ද
වෙවහවින්නම හුරුවී සිටිමු. ජංගම දුරකථනයක් වහෝ ටැබ්ලට් පරිගණකයක් භොවිත කරමින්න එදිවනදො
මගවතොවට් දී වහෝ වොහනයක ගමන්න ගන්නනො අතර දී අන්නතර්ජොලය පරිශීලනය කිරීමට ද අප වපළඹී
සිටිමු. එවහත් සොර්වර්තික පරිගණකය (Ubiquitous Computing වහෝ "ubicomp") යනු එවලස
ජංගමව පරිගණක භොවිත කිරීම වලස වකවනකු වරදවො වටහො ගත හැකිය. සොර්වර්තික පරිගණනය යනු
සෑම ස්ථොනයකම , සෑම අවස්ථොවක දීම පරිගණක තොක්ෂණික උපොංග භොවිත කිරීමට අවස්ථොව
සැලසීමයි. ිවසක් තුළ වහෝ ඉන්නපිටත සෑම තැනකම පරිගණක ගත උපොංග භොවිතවයන්න වස්වො ලෙො
ගැනීමට වමහි දී පරිශීලකයන්න හට අවස්ථොව හිමිවේ.
ඉහත රූපය අනුව ( මූලොශ්‍රය - https://www.monitis.com/blog/top-7-things-you-need-to-know-
about-ubiquitous-computing/) ිවසක කොමරයක් තුළ විවිධ පරිගණකගත උපොංග භොවිත වන
ආකොරය දක්වො ඇත. සොර්වර්ත්‍රික පරිගණනනවේ දී සිදුවන්නවන්න වමවලස ඕනෑම ස්ථොනයක සිට
පරිගණකගත උපොංග භොවිතවයන්න කටයුතු පහසුකර ගැනීමට අවස්ථොව සැලසීම වලස දැක්විය හැකිය.
147
උසස් පෙළ ප ොරතුරු සන්නිපේදන ොක්ෂණය - ICT ගුරුවරුන්න සඳහො Facebook සමූහපයහි ප්‍රකොශනයකි.

AL ICT -Part 2

  • 2.
    ICT .=rejreka muKhsFacebook iuQyfha m%ldYkhls ICT .=rejreka muKhs Facebook iuQyfha m%ldYkhls ICT .=rejreka muKhs Facebook iuQyfha m%ldYkhls Wiia fm< Wiia fm< f;dr;=re yd ikaksfõok ;dlaIKh f;dr;=re yd ikaksfõok ;dlaIKh fojk fldgi fojk fldgi Wiia fm< f;dr;=re yd ikaksfõok ;dlaIKh fojk fldgi 2017 wfmdi Wiia fm< úIh ks¾foaYhg wkql+,j ieliS we;
  • 3.
    l¾;D uKav,h l¾;D uKav,h l%uf,aLlrKh l%uf,aLlrKh tallh9 - tallh 9 - wreK fyar;a wreK fyar;a Bsc (BIT -University of Colombo), DICS,DISE,DIM,DiTEC,DIW Bsc (BIT -University of Colombo), DICS,DISE,DIM,DiTEC,DIW fjí wvú ixj¾Okh fjí wvú ixj¾Okh tallh 10 - tallh 10 - iqkd,s ksIs;d m%kdkaÿ iqkd,s ksIs;d m%kdkaÿ BIT, Dip in Teaching ICT BIT, Dip in Teaching ICT wxck l=udr wxck l=udr Dip in Teaching ICT Dip in Teaching ICT ;Kqc nKavdr ;Kqc nKavdr BSc. BSc. iñ; os,aYdkA iñ; os,aYdkA B.Sc(BIT)SP, MIE, DIP IN WEB, YOUTUBER, Government School ICT Teacher B.Sc(BIT)SP, MIE, DIP IN WEB, YOUTUBER, Government School ICT Teacher tallh 11 - tallh 11 - id¾j wka;¾cd,h id¾j wka;¾cd,h lsIdka wcka; rdcuka;%S lsIdka wcka; rdcuka;%S BCS,CCNA,Dip in ICT, Writer in Wijaya Pariganaka Magazine, Author , Professional ICT Teacher BCS,CCNA,Dip in ICT, Writer in Wijaya Pariganaka Magazine, Author , Professional ICT Teacher jHdmdr ;=< f;dr;=re ikaksfõok ;dlaIKh jHdmdr ;=< f;dr;=re ikaksfõok ;dlaIKh tallh 12 - tallh 12 - iqkd,s ksIs;d m%kdkaÿ iqkd,s ksIs;d m%kdkaÿ BIT, Dip in Teaching ICT BIT, Dip in Teaching ICT f;dr;=re ikaksfõok ;dlaIKfha f;dr;=re ikaksfõok ;dlaIKfha tallh 13 - tallh 13 - kj keUqre yd wkd.; osYdks;s kj keUqre yd wkd.; osYdks;s ufyaIa fldä;=jlal= ufyaIa fldä;=jlal= BTech(ICT) MCTS,MIEEE,Cert in Digital Marke ng(Google),Cert in ICT(AIT-Thailand) BTech(ICT) MCTS,MIEEE,Cert in Digital Marke ng(Google),Cert in ICT(AIT-Thailand) Na onal Dip in Teaching (Merit) Na onal Dip in Teaching (Merit) l¾;D uKav,h l%uf,aLlrKh tallh 9 - wreK fyar;a Bsc (BIT -University of Colombo), DICS,DISE,DIM,DiTEC,DIW fjí wvú ixj¾Okh tallh 10 - iqkd,s ksIs;d m%kdkaÿ BIT, Dip in Teaching ICT wxck l=udr Dip in Teaching ICT ;Kqc nKavdr BSc. iñ; os,aYdkA B.Sc(BIT)SP, MIE, DIP IN WEB, YOUTUBER, Government School ICT Teacher tallh 11 - id¾j wka;¾cd,h lsIdka wcka; rdcuka;%S BCS,CCNA,Dip in ICT, Writer in Wijaya Pariganaka Magazine, Author , Professional ICT Teacher jHdmdr ;=< f;dr;=re ikaksfõok ;dlaIKh tallh 12 - iqkd,s ksIs;d m%kdkaÿ BIT, Dip in Teaching ICT f;dr;=re ikaksfõok ;dlaIKfha tallh 13 - kj keUqre yd wkd.; osYdks;s ufyaIa fldä;=jlal= BTech(ICT) MCTS,MIEEE,Cert in Digital Marke ng(Google),Cert in ICT(AIT-Thailand) Na onal Dip in Teaching (Merit)
  • 4.
    fmrjok fmrjok Wiia fm< f;dr;=reyd ikaksfõok úIh i|yd mßmQ¾K .%ka:hla Wiia fm< f;dr;=re yd ikaksfõok úIh i|yd mßmQ¾K .%ka:hla fkdue;s ùu tu úIh b.kajk .=rejrkag fukau úIh yodrK isiqkag o we;s fkdue;s ùu tu úIh b.kajk .=rejrkag fukau úIh yodrK isiqkag o we;s úYd, .eg¨jls' .=re w;afmd;a j, we;s we;eï ÿrdfndaO ;eka fukau úYd, .eg¨jls' .=re w;afmd;a j, we;s we;eï ÿrdfndaO ;eka fukau iúia;rd;aulj olajd fkdue;s fldgia fuu .eg¨j ;jÿrg;a ;Sj% lrhs' iúia;rd;aulj olajd fkdue;s fldgia fuu .eg¨j ;jÿrg;a ;Sj% lrhs' úIhla ckm%sh lrùu i|yd ta wdY%s; m%ldYk o iq,n úh hq;=h' fuu Wla; úIhla ckm%sh lrùu i|yd ta wdY%s; m%ldYk o iq,n úh hq;=h' fuu Wla; lreKq ie,ls,a,g .ksñka fmd;la ieliSu ms<sn| j woyi wm ICT .=rejreka lreKq ie,ls,a,g .ksñka fmd;la ieliSu ms<sn| j woyi wm ICT .=rejreka i|yd f*aianqla iuQyfhys úáka úg m, úh' flfia kuq;a fï woyi jßka jr i|yd f*aianqla iuQyfhys úáka úg m, úh' flfia kuq;a fï woyi jßka jr u;= fjñka kej; hgm;a fjñka mej;s w;r ta wruqK h:d¾:hla lsÍug .;a u;= fjñka kej; hgm;a fjñka mej;s w;r ta wruqK h:d¾:hla lsÍug .;a W;aidyhla f,i fuu .%ka:h ie,lsh yel' W;aidyhla f,i fuu .%ka:h ie,lsh yel' fuh lsisÿ wd¾Ól wruqKlskaa f;drj wm úiska .kakd ,o iduQysl fuh lsisÿ wd¾Ól wruqKlskaa f;drj wm úiska .kakd ,o iduQysl m%h;akhls' fuu ld¾hh idlaId;a lr .ekSu i|yd iyh jQ wm .=reuy;au m%h;akhls' fuu ld¾hh idlaId;a lr .ekSu i|yd iyh jQ wm .=reuy;au uy;aóka g fkdu| ia;=;sh ysñfõ' uy;aóka g fkdu| ia;=;sh ysñfõ' uq, oS tall 13 i|yd u fmd; ielish hq;=h hk woyfiys wm isáh;a uq, oS tall 13 i|yd u fmd; ielish hq;=h hk woyfiys wm isáh;a wdrïNhla f,i 1 isg 8 olajd jQ tall tla fldg fuys m<uqjk fmd; wdrïNhla f,i 1 isg 8 olajd jQ tall tla fldg fuys m<uqjk fmd; ks¾udKh lf<uq' fï tu lD;sfhys fojeks fldgihs' ta ;=<ska b;sß tall 5 ks¾udKh lf<uq' fï tu lD;sfhys fojeks fldgihs' ta ;=<ska b;sß tall 5 iïmQ¾Kfhka wdjrKh lr ;sfí' iïmQ¾Kfhka wdjrKh lr ;sfí' fuu .%ka:fhys olajd we;s tla tla tall .=reNjf;l= fyda lsysmfofkl= tla fuu .%ka:fhys olajd we;s tla tla tall .=reNjf;l= fyda lsysmfofkl= tla j ,shk ,o tajd neúka ta whf.a l¾;D whs;sh wdrlaId lrk fuka fuu lD;sh j ,shk ,o tajd neúka ta whf.a l¾;D whs;sh wdrlaId lrk fuka fuu lD;sh mßYS,kh lrk wm iyDohkaf.ka fukau wdorKsh orejkaf.ka o mßYS,kh lrk wm iyDohkaf.ka fukau wdorKsh orejkaf.ka o ldreKslj b,a,ñ' ldreKslj b,a,ñ' hï ksYaÑ; ld,mrdihla ;=< l< ks¾udKhla neúka fuys hï wvqmdvqjla hï ksYaÑ; ld,mrdihla ;=< l< ks¾udKhla neúka fuys hï wvqmdvqjla fyda tla úh hq;= hula ;sfí kï lreKdlr ixialdrl uKav,h úoHq;a ;emE, fyda tla úh hq;= hula ;sfí kï lreKdlr ixialdrl uKav,h úoHq;a ;emE, yryd wu;k fuka b,a,ñ' yryd wu;k fuka b,a,ñ' ixialdrl uKav,h ixialdrl uKav,h kkmaheshkodit@gmail.com kkmaheshkodit@gmail.com fmrjok Wiia fm< f;dr;=re yd ikaksfõok úIh i|yd mßmQ¾K .%ka:hla fkdue;s ùu tu úIh b.kajk .=rejrkag fukau úIh yodrK isiqkag o we;s úYd, .eg¨jls' .=re w;afmd;a j, we;s we;eï ÿrdfndaO ;eka fukau iúia;rd;aulj olajd fkdue;s fldgia fuu .eg¨j ;jÿrg;a ;Sj% lrhs' úIhla ckm%sh lrùu i|yd ta wdY%s; m%ldYk o iq,n úh hq;=h' fuu Wla; lreKq ie,ls,a,g .ksñka fmd;la ieliSu ms<sn| j woyi wm ICT .=rejreka i|yd f*aianqla iuQyfhys úáka úg m, úh' flfia kuq;a fï woyi jßka jr u;= fjñka kej; hgm;a fjñka mej;s w;r ta wruqK h:d¾:hla lsÍug .;a W;aidyhla f,i fuu .%ka:h ie,lsh yel' fuh lsisÿ wd¾Ól wruqKlskaa f;drj wm úiska .kakd ,o iduQysl m%h;akhls' fuu ld¾hh idlaId;a lr .ekSu i|yd iyh jQ wm .=reuy;au uy;aóka g fkdu| ia;=;sh ysñfõ' uq, oS tall 13 i|yd u fmd; ielish hq;=h hk woyfiys wm isáh;a wdrïNhla f,i 1 isg 8 olajd jQ tall tla fldg fuys m<uqjk fmd; ks¾udKh lf<uq' fï tu lD;sfhys fojeks fldgihs' ta ;=<ska b;sß tall 5 iïmQ¾Kfhka wdjrKh lr ;sfí' fuu .%ka:fhys olajd we;s tla tla tall .=reNjf;l= fyda lsysmfofkl= tla j ,shk ,o tajd neúka ta whf.a l¾;D whs;sh wdrlaId lrk fuka fuu lD;sh mßYS,kh lrk wm iyDohkaf.ka fukau wdorKsh orejkaf.ka o ldreKslj b,a,ñ' hï ksYaÑ; ld,mrdihla ;=< l< ks¾udKhla neúka fuys hï wvqmdvqjla fyda tla úh hq;= hula ;sfí kï lreKdlr ixialdrl uKav,h úoHq;a ;emE, yryd wu;k fuka b,a,ñ' ixialdrl uKav,h kkmaheshkodit@gmail.com
  • 5.
    mgqk mgqk mgqk l%uf,aLlrKh l%uf,aLlrKh fjí wvú ixj¾Okh fjíwvú ixj¾Okh id¾j wka;¾cd,h id¾j wka;¾cd,h jHdmdr ;=< f;dr;=re ikaksfõok ;dlaIKh jHdmdr ;=< f;dr;=re ikaksfõok ;dlaIKh f;dr;=re ikaksfõok ;dlaIKfha kj keUqre yd wkd.; osYdks;s f;dr;=re ikaksfõok ;dlaIKfha kj keUqre yd wkd.; osYdks;s l%uf,aLlrKh fjí wvú ixj¾Okh id¾j wka;¾cd,h jHdmdr ;=< f;dr;=re ikaksfõok ;dlaIKh f;dr;=re ikaksfõok ;dlaIKfha kj keUqre yd wkd.; osYdks;s 01 01 01 63 63 63 119 119 119 134 134 134 139 139 139
  • 6.
    f;dr;=re yd ikaksfõok;dlaIKh úIh yodrK fukau f;dr;=re yd ikaksfõok ;dlaIKh úIh yodrK fukau tys kjux fidhñka bosßhg hk ieug msfohs tys kjux fidhñka bosßhg hk ieug msfohs f;dr;=re yd ikaksfõok ;dlaIKh úIh yodrK fukau tys kjux fidhñka bosßhg hk ieug msfohs msÿu msÿu msÿu
  • 7.
    උසස් පෙළ පොරතුරු හො සන්නිපේදන ොක්ෂණය- ICT ගුරුවරුන්න ෙමණයි සමූහය 1 නිපුණතාව 9 .eg¨ úi`oSug we,af.dß;u ixj¾Okh lr tajd wdfla;kh lsÍu i`oyd mhs;ka l%uf,aL NdId Ndú;d lsÍu' ගැටලු විසඳීමේ ක්‍රියාවලිය භාවිතා කිරීම. පරිගණක ක්‍රමමේඛනයක් යනු කුමක්ද ? (What is a Computer Program?) lsishï ld¾hhla mß.Klfhka lr .ekSu i`oyd mß.Kl NdIdjla wkqidrfhka f.dkql, m%ldYkhkaf.a tl;=jla mß.Kl l%uf,aLhla (Computer Program) f,i ye`Èkafõ' ක්‍රමමේඛන සංවර්ධන ජීවන චක්‍රය (Program Development Life-Cycle) .eg¿jla úi`§fï wÈhr (Analyzing the problem) ගැටළුව විශ්මේෂණය කිරීම .eg¿jla úYaf,aIkh කිරීම යනු ගැටළුවට අදොල wdodk" m%;sodk iy l%shdj,sh හඳුනොගැනීමයි. විකේප විසදුම ගැටලුවක් විසදීම සඳහො ක්‍රමපේද කිහිෙයක් තිබිය හැක. ඒවො විකල්ෙ විදුම් පලස හඳුන්නවයි. පමය ගැටලුපේ ස්වභොවය අනුව පවනස් පේ. උදාහරණ: සෘජුපකෝණොස්‍රයක ෙරිමිතිය පසවීම සඳහො ෙහ ක්‍රමපේද භොවි ො කළ හැක. ගැටළුව විශ්පල්ෂණය කිරීම ගැටළුවට අදොල ඇල්පගොරි මය ක් පගොඩනැගීම ඇල්පගොරි මය ට අදොල ක්‍රමපල්ඛනයක් සැකසීම සකස්කල ක්‍රමපල්ඛණය ෙරික්ෂො කිරීම ක්‍රියොත්මක කිරීම සහ නඩත්තුව Input Process Output
  • 8.
    උසස් පෙළ පොරතුරු හො සන්නිපේදන ොක්ෂණය- ICT ගුරුවරුන්න ෙමණයි සමූහය 2 ෙරිමිතිය=දිග+දිග+ෙළල+ෙළල ෙරිමිතිය=2xදිග +2xපළල ෙරිමිතිය=(දිග+ ෙළල) x 2 ගැටලු විසඳීම සඳහා ඇේමගාරිතමික ප්‍රමේශය මයාදාගැනීම. we,af.dß;ula hkq l=ulao@ (What is an algorithm) we,af.dß;ula hkq .eg¿jla úi`§u i`oyd wkq.ukh lrk l%ufõoh wkqms<sfj,ska ,shd ±laùuhs' fuys§ .eg¿j úi`Èu i`oyd wkq.ukh lrk l%ufõoh wkqms,sfj,ska ,shd olajhs' we,af.dß;u f.dvke`.Su rEmuh wdldrfhka (Graphically) fyda ,sÅ; wdldrfhka (Textual) ±laúh yel' රෑෙමය ආකොරපයන්න දැක්වීමට ගැලීම් සටහන්න ද ලිඛි ආකොරපයන්න දැක්වීමට වයොජ පක් ද භොවි ො කල හැක. l%uf,aL ,sùu (Writing a Computer Program) we,af.dß;u mß.Kl NdIdjla wdOdrfhka ,shd ±laùu fuysÈ isÿlrhs' fuh “Coding” f,i y`ÿkajhs' 1. Java 2. C# 3. VB 4. Python l%uf,aL l%shd;aul lr ne,Su (Testing a Computer Program) ,shk ,o l%uf,aLh ksjerÈ ±hs fuys§ mÍlaId lrkq ,nhs' jerÈ (Bugs) ;sfíkï tAjd “ Programmer” úiska ksjerÈ lrkq ,efí' fuh “debugging ” f,i y`ÿkajhs' l%uf,aL wod, o;a; u; l%shd;aul lsÍu (Execute the program on the input data) fuys§ ksfodial, l%uf,aL i;H wdodk u; l%shdlr m%;sodkh ,nd.kq ,efí' md,k jHqyh (Control Structure) mß.Kl l%uf,aL ;=, we;s j.ka;s l%shd;aul lrk wkqms<sfj, md,k jHqyhla u`.ska md,kh lrkq ,efí' ප්‍රධොන ෙොලන වුහ තුනක් ඇ . අනුක්‍රමය, වරණය සහ පුණර්කනය එම ෙොලන වුහ පේ. wkql%uh (Sequence) l%uf,aLhl we;s j.ka;s tlsfkl wkqms<sfj,ska § we;s wdldrhg l%shd;aul lsÍu wkql%uh kñka ye`Èkafõ' Control Structure Sequence Selection IF Statment Case Statment Repetition Conditional Looping While Until Counter Looping For Computer Languages
  • 9.
    උසස් පෙළ පොරතුරු හො සන්නිපේදන ොක්ෂණය- ICT ගුරුවරුන්න ෙමණයි සමූහය 3 jrKh (Selection) fuys§ f;dard.ekSu i`oyd úl,am m%ldYk iuQyhla we;súg fok,o fldkafoaishla mÍlaId lr tla úl,amhla muKla f;dard.ekSu isÿ fõ' mqk¾lrKh (Repetition / Iteration / Looping) j.ka;s tlla fyda lsysmhla kej; kej; l%shd;aul lsÍu mqk¾lrKh f,i y`ÿkajhs' .e,Sï igyka ( Flow Chart ) l%uf,aLhl l%shdldÍ;ajh wkqms<sfj,ska ±lafjk rEmuh ksrEmKh .e,Sï igykla f,i y`ÿkajhs' .e,Sï igykl o;a; .,dhk wdldrfhka tAjd hï hï l%shdldrlï j,g Ndckh jk wdldrhla fmkakqï lrhs' 1. ආරම්භ පහෝ අවසොනය - Start / Stop (end) උදොහරණ: Conditional (IF – else) (Switch – Case) Loop (While, For, Repeat- Until) Start Stop
  • 10.
    උසස් පෙළ පොරතුරු හො සන්නිපේදන ොක්ෂණය- ICT ගුරුවරුන්න ෙමණයි සමූහය 4 2. ආදොනය පහෝ ප්‍රතිදොනය - Input / Output උදොහරණ: 3. සැකසීම -Process උදොහරණ: 4. දත් ගැලීම - Data Flows / Flow line 5. තීරණ - Decision Yes No උදොහරණ: Yes No 6. සම්බන්නධකය - Connector 7. අනු සැකසුම - Sub Process jHdc fla;/ කල්ි පක් (Pseudocode) mß.Kl jevigykla ilia lsÍfï§ l%uf,aLhla jvd;a myiqfjka we,af.dß;uhla f;areï .ekSu i`oyd jHdc fla; Ndú;d lrhs' fuys§ bx.%Sis NdIdfõ jpk Ndú;dlr Wmfoia ud,dj ilia flf¾' fuu jpk lsisÿ l%uf,aL NdIdjlg Ndú;dlrk jpk fkdjQj;a tAjd fndfyda ÿrg tA yd iudk njla fmkakqï lrhs' ආදොනය Get, read, input Eg:- Get mark Read mark Input Marks Display total Total = a+b a > b
  • 11.
    උසස් පෙළ පොරතුරු හො සන්නිපේදන ොක්ෂණය- ICT ගුරුවරුන්න ෙමණයි සමූහය 5 ප්‍රතිදොනය Output, Display, Print Eg:- Display total Print total සැකසීම Set, process, calculate Eg:- Set total = 0 yia; f¾LKh (Hand trace) yia; l%u Ndú;fhka fla;kh lrk ,o l%uf,aLkh wod, o;a; wdodkh lsÍfuka wod, o;a; Ndú;d lr th ksjerÈj l%shd;aul lrk wdldrh ne,Sug ks¾udkh lrk ,o j.=j yia; f¾Lkh f,i y`ÿkajhs' Step Input Process Output A B C Total= A+B+C Result 1 10 20 30 10+20+30=60 60 2 70 60 70 70+60+70=200 200 3 60 40 30 60+40+30=130 130 4 10 10 20 10+10+20=40 40 ගැලීම් සටහන්න සහ වයොජ පක් සඳහො උදොහරණ 1. සංඛයො පදකක් ආදොනය කර එම සංඛයො පදපකහි එකතුව පසවීම සඳහො ගැලීම් සටහනක් ඇඳ එයට අදොල වයොජපක් යක් සහ ෙයි න්න ක්‍රමපල්ඛනයක් ලියන්නන. ගැලීම් සටහන වයොජපක් ය ෙයි න්න ක්‍රමපල්ඛනය 2. සෘජුපකෝණොස්‍රයක වර් ගඵලය පසවීම සඳහො ගැලීම් සටහනක් ඇඳ එයට අදොල වයොජපක් යක් සහ ෙයි න්න ක්‍රමපල්ඛනයක් ලියන්නන. Begin Input N1,N2 Process Total=N1+N2 Print Total End n1=int(input('Enter number 1:')) n2=int(input('Enter number 2:')) total =n1+n2 print('Total is',total)
  • 12.
    උසස් පෙළ පොරතුරු හො සන්නිපේදන ොක්ෂණය- ICT ගුරුවරුන්න ෙමණයි සමූහය 6 ගැලීම් සටහන වයොජපක් ය ෙයි න්න ක්‍රමපල්ඛනය Begin Input Length, Breadth Process Area=Length*Breadth Print Total End l=int(input(Enter Length:')) b=int(input('Enter Breadth:')) area =l*b print('Area is’, area)
  • 13.
    උසස් පෙළ පොරතුරු හො සන්නිපේදන ොක්ෂණය- ICT ගුරුවරුන්න ෙමණයි සමූහය 7 3' ixLHd ;=kla wdodkh lr tajdfha tl;=j iy idudkH fiùug wdod, .e,Sï igykla weo thg wod, jHdcfla;hla iy mhs;ka l%uf,aLkhla ,shkak' 4' ixLHd folla wdodkh lr úYd,;u ixLHdj fiùug wdod, .e,Sï igykla weo thg wod, jHdcfla;hla iy mhs;ka l%uf,aLkhla ,shkak' 5' 1 isg 5 olajd ixLHdj uqද්‍රනය කිරීමට wdod, .e,Sï igykla weo thg wod, jHdcfla;hla iy mhs;ka l%uf,aLkhla ,shkak' X<=5 Pseudocode Begin Input no1, no2, no3 Total=no1+no2+no3 Average=Total/3 Print Total, Average End Python Code n1=int(input('Enter a number 1: ')) n2=int(input('Enter a number 2: ')) n3=int(input('Enter a number 3: ')) total=n1+n2+n3 average=total/3 print('Total is : ',total) print('Average is : ',average) Pseudocode Begin Input no1, no2, no3 If no1>no2 then Max=na1 Else Max=no2 End if Print max End Python Code n1=int(input('Enter a number 1: ')) n2=int(input('Enter a number 2: ')) if n1>n2: max=n1 else: max=n2 print('maximum number is :',max) Pseudocode Begin x=1 while x<=5 do print x x=x+1 end while End Python Code x=1 while x<=5: print(x) x=x+1 Start X=1 Print x Stop yes no Start n1>n2 Input n1, n2 Stop yes no Max n1 Max n2 Start Input n1, n2, n3 Total = n1+n2+n3 Average=total/3 Print Total, Average Stop
  • 14.
    උසස් පෙළ පොරතුරු හො සන්නිපේදන ොක්ෂණය- ICT ගුරුවරුන්න ෙමණයි සමූහය 8 mß.Kl l%uf,aLk NdId l%uf,aLkhla hkq mß.Klhg hï ld¾hhla lsÍu i`oyd l%uf,aLk NdIdjla u`.ska ,ndfok úodk ud,djl tl;=jls' tkï l%uf,aLk NdIdjla hkq mß.Klhg tjka úodk ,nd§u i`oyd iekiQ lD;Su NdIdjls' mß.Kl NdIdjkaf.a mßKduh m<uq mrïmrdfõ mß.Kl NdIdj (Low Level Languages) • m<uq mrïmrdfõ mß.Kl NdId u`.ska ,shk ,o jevigyka 0 yd 1 hk ixfla; muKla Ndú;d lr ,shk ,§' • tneúka úodk we;=,;a lsÍu b;d ixlS¾K ld¾hhla fõ' • hka;% u; hefmk NdIdjls' • l%uf,aLlhd úiska mß.Kl oDvdx. ms<sn`o ±k.; hq;= fõ' • mßj¾;k uDÿldx.hla wjYH fkdfõ' • jevigyka l%shd;aul ùu fõ.j;ah' fojk mrïmrdfõ mß.Kl NdIdj • fuu mß.Kl NdId úodk hka;% NdIdjg idfmalaIj ir,h' • 0 yd 1 u; mokï jQ úodk fjkqjg ixfla; kdu (mnemonics) Ndú;djk ksid fuh ixfla; NdIdj f,i`o ye`Èkafõ' • Assembler kï jQ iqúfYaIS NdId mßj¾;lhla ixfla;d;aul NdId mßj¾;khg fhdod.kS' • hka;%h u; hefmk NdIdjls' • fuu l%uf,aLk m<uq mrïmrdjg jvd l%shd;aul fõ.h wvqh' f;jk mrïmrdfõ mß.Kl NdIdj (High Level Languages) ෙරිගණක භොෂො Languages Low Level Languages ෙහල මට්ටපම් භොෂො 1st GL (Machine Languages)-hdka;% NdIdj 2nd GL (Assembly Languages)- wefiñí,s NdIdj High Level Languages ඉහල මට්ටපම් භොෂො 3rd GL (Procedural Languages)-l%shd mámdá NdIdj 4th GL (Artifical Languages)-lD;Su nqoaê NdIdj X=X+1
  • 15.
    උසස් පෙළ පොරතුරු හො සන්නිපේදන ොක්ෂණය- ICT ගුරුවරුන්න ෙමණයි සමූහය 9 • fuu mß.Kl NdIdj by, uÜgfï mß.Kl NdId f,i y`ÿkajhs' • bx.%Sis NdIdjg iudk mß.Kl NdId fuu .Khg .efka' • l%uf,aLk iïmdokh myiq lrhs' • hka;%h u; hemSula isÿfkdfõ' • l%uf,aLlfhl= mqyqKq lsÍu myiq fõ' • mßj¾;k uDÿldx. wjYH fõ' උදො:- 1. සම්ෙොදක (Compiler) 2. අර්ථවිනයොසක (Interpreter) • FORTAN (Formula Translation) • COBOL (Common Business Oriental Languages) • Pascal • C • C++ • Java • Basic (Beginners All Purpose Symbol Instruction Code) • Python • Delphi • Visual Basic lDත්‍රSu nqoaê i`oyd mß.Kl NdId • ;SrK .ekSu i`oyd mß.Kl udOHh u`.ska ks¾udKh lsÍug Ndú;d lrhs' • mß.Kl j,g ñksiqka Ndúd;d lrk NdId f;areï .ekSug myiqfjka uDÿldx. ks¾udKhg myiq fõ' • ksmqK;d moaO;s ks¾udKh i`oyd Ndú;d fõ' • frdfnda hka;%j,g ixfõ§ W;af;aclj,g m%;spdr ±laùu i`oyd jevigyka ks¾udKh lsÍug Ndú;d lrhs' mß.Kl NdId mßj¾;l uDÿldx. m%Nj fla;h yd úNj fla;h m%Nj fla;h (Source Program) mß.Kl NdIdjlska ,shk ,o fla;hla mßj¾;kh lsÍug fmr uq,a msgm; fukñka ye`Èkafõ' úNj fla;h (Object Program) mß.Kl NdIdjlska ,shk ,o fla;hla hka;% NdIdj njg mßj¾;kh l,miq ,efnk fla;h úNj fla;h f,i y`ÿkajhs' Source Code Object Code (Machine Code) mß.Kl NdIdjlska ,shk ,o fla;hla hka;% NdIdj njg yerùfï§ tys l%shdldÍ;ajh wkqj m%Odk j¾. 3g fnÈh yel' tkï" 1' ;=kajk mrïmrdfõ mßj¾;l uDÿldx. f,i iïmdol yd w¾: úkHdil ye`Èkaúh yelsh' 2' fojk mrïmrdfõ mß.Kl uDÿldx. f,i wefiïí,¾ ye`Èkaúh yel' iïmdol (Compiler) Input A Input B C = A+B Print C 1010 10000101101 10110 1110111 Translating Compiler Interpreter
  • 16.
    උසස් පෙළ පොරතුරු හො සන්නිපේදන ොක්ෂණය- ICT ගුරුවරුන්න ෙමණයි සමූහය 10 fuu j¾.fha udÿldx. u`.ska l%uf,aLfha we;s ish`M úOdk tljr hka;% NdIdj njg yerùu Compiler f,i y`ÿkajhs' fufia mß.Kl.; jQ miq tu hdka;%sl NdIdfjka jQ l%uf,aLh úOdk o;a; u; l%shd;aul l<yel' l%uf,aLh l%shd;aul lsÍfï fõ.h w¾: úkHdihg jvd jeäh' උදො:- 1. Pascal 2. Fortran 3. C++ 4. C 5. C # 6. Visual Basic Data No error Result Syntax error w¾: úkHdil (Interpreter) fuu mßj¾:l uDÿldx.h u`.ska l%uf,aLfha wvx.= j.ka;s mshjfrka mshjr hka;% NdIdj njg mßj¾;kh lr úodk tiekska l%shd;aul ùuo isÿ fõ' fuu l%ufha§ l%uf,aLhla l%shd;aul lsÍug .kakd ld,h iïmdol u`.ska mßj¾;kh l, l%uf,aLhla l%shd;aul lsÍug .kakd ld,h jeäh' උදො:- 1' Python 2' Basic iïmdol yd w¾: úkHdil w;r fjkialï iïmdol (Compiler) w¾: úkHdil (Interpreter) l%uf,aLhla l%shd;aul lsÍug fmr iïmQ¾K l%uf,aLhla tljr hka;% NdIdj njg yerúh hq;=h' l%uf,aLhla mshjfrka mshjr hka;% NdIdjla njg yrjk w;r tiekskau l%shd;aul ùuo isÿfõ' l%uf,aLhla l%shd;aul lsÍfï fõ.h jeäh' l%uf,aLhla l%shd;aul lsÍfï fõ.h wvqh' tfiïí,s (Assembler) m%d:ñl uÜgfï mß.Kl NdIdjlska ,shk ,o l%uf,aLhla (mnemonics) hka;% NdIdj njg mßj¾;kh lsÍu tfiïí,s f,i y`ÿkajhs' Source Program Compiler Object Program Source Program Interpreter Data Error/Result Mon, #Ci LOD MOV rl, crcci CALL PRIVE ICC Imp LOAD 01000110 1011 01110101 1010001101 101 11010 Assembler
  • 17.
    උසස් පෙළ පොරතුරු හො සන්නිපේදන ොක්ෂණය- ICT ගුරුවරුන්න ෙමණයි සමූහය 11 Assembly Language Program Object Program ක්‍රමපල්ඛන පදෝෂ - Programming Errors (Bugs) 1' ldrl fodaI (Syntax Error) (Compile-time error) 1. වැරදි මූලෙද එක් කිරීම (Wrong Keyword) 2. වැරදි විරොම ලකුණු භොවි ො කිරීම (Wrong Punctuation Marks) 2' l%uf,aLhla l%shd;aul ùfï§ we;sjk fodaI (Run-time error) 1. සංඛයොවක් බිංදුපවන්න පබදීම (Division by Zero) 2. සෘණ සංඛයො වල වර්ග මූලය පසවීම (Find Square root in negative number) 3' ;d¾lsl fodaI ( Logical error ) 1. Unexpected Output ( wfmalaIs; m%;sM, fkdfmkaùfï§ we;sjk fodaI ) පයිතන් ක්‍රමමේඛන භාෂාව (Python Programming Language) fuh by, uÜgfï l%uf,aL NdIdjla jk w;r fuu NdIdj 90 oYlfha uq,a Nd.fha fko¾,ka;fha CWICN ( Research Institute of Mathematics and Computer Science) wdh;kfha Guido Van Rossum úiska ks¾udKh lrk ,§' fuu NdIdj w¾: úkHdil u; mokï jQ jia;+.; (Object Oriented) NdIdjla jk w;r mámdá.; NdIdjla f,io fhdod.; yel' újD; uDÿldx. uq,dY% ක්‍රමපල්ඛන භොෂොවක් වන අ ර http://www.python.org පවබ් අඩවිපයන්න පනොමිපල් බොග කර ග හැක. ෙයි න්න ක්‍රමපල්ඛන භොෂොව ෙහ fufyhqï moaO;s u; l%shd;aul l,yel' 1. Linux / Unix 2. Mac OS X 3. OS / 2 4. Amiga 5. Palm Handhelds 6. Nokia mobile phones Python Shell විවෘ lsÍu Start→ All Program→ python 3.3→ IDLE (python GUI) Python ys w;=re uqyqK;a wdldr 2ls' 1' rEml w;=re uqyqK; 2' විධොන පර්ඛො (Command line) w;=re uqyqK; Copyright විධානය
  • 18.
    උසස් පෙළ පොරතුරු හො සන්නිපේදන ොක්ෂණය- ICT ගුරුවරුන්න ෙමණයි සමූහය 12 පයිතන් shell එමකන් ඉවත් වීම පම් සඳහො quit() පහෝ exit() විධොනය භොවි ො කරයි. Hello Python පලස මුද්‍රණය කිරීම Python නව සංස්කරන වලදී print විධොනය ෙසුව වරහනක් ( ) තුල මුද්‍රණය කළ යුතු වගන්නතිය ලිවිය යුතුය. නැ පහොත් ඉහ ආකොරපේ පදෝෂ ෙණිවිඩයක් ිකුත් කරයි. මුද්‍රණය කල යුත්පත් වගන්නතියක් (String Values) නම් එය උද්දෘ තුල දැක්විය යුතුය. ෙයි න්න භොෂොපේදී ි උද්දෘ ය (‘Hello python’) , ද්විත්ව උද්දෘ ය (“Hello python”) සහ ත්‍රිත්ව උද්දෘ ය (‘‘‘Hello python’’’) වලංගු පේ.
  • 19.
    උසස් පෙළ පොරතුරු හො සන්නිපේදන ොක්ෂණය- ICT ගුරුවරුන්න ෙමණයි සමූහය 13 Python Shell තුල ගණි කර්ම සිදුකල හැක. l%uf,aLhla ,sùu i`oyd kj f.dkqjla újD; lsÍu File→ New Window (Ctrl+N) Print (“Hello World”) l%uf,aLhla .nvd lsÍu File → Save→ (extension →.py) .py පහෝ .pyw පගොනු දිගු භොවි ො කළ හැක. l%uf,aLhla l%shd;aul lsÍu Run→ Run Module (F5) >>>Hello World
  • 20.
    උසස් පෙළ පොරතුරු හො සන්නිපේදන ොක්ෂණය- ICT ගුරුවරුන්න ෙමණයි සමූහය 14 ඔබපේ නම සහ ලිිනය මුද්‍රණය කිරීම සඳහො ෙයි න්න ක්‍රමපල්ඛනයක් ලිවීම. o;a;hla h;=re mqjrej u`.ska l%uf,aLhg wdodkh lsÍu සඳහො input විදොනය භොවි ො කරයි. නම සහ වයස ඇතුලත් කිරීම සඳහො ෙයි න්න ක්‍රමපල්ඛනයක් ලිවීම
  • 21.
    උසස් පෙළ පොරතුරු හො සන්නිපේදන ොක්ෂණය- ICT ගුරුවරුන්න ෙමණයි සමූහය 15 ixLHd 2la wdodkh lr tAjdfha tl;=j පසවීම විෂයන්න තුනක ලකුණු ඇතුලත් කර ඒවොපේ එකතුව සහ සොමොනය පසවීම සෘජුපකෝනොස්‍රයක වර්ගඵලය සහ ෙරිමිතිය පසවීම වෘත් යක වර්ගඵලය සහ ෙරිමිතිය පසවීම කාරක රීති සහ Yíod¾: (Syntax and Semantics) mß.Kl NdId ks¾jpkh lsÍu i`oyd m%Odk ix>Gl 2la wjYH fõ' 1. ldrl Í;s (Syntax) 2. Yíod¾: (Semantics)
  • 22.
    උසස් පෙළ පොරතුරු හො සන්නිපේදන ොක්ෂණය- ICT ගුරුවරුන්න ෙමණයි සමූහය 16 ldrl Í;s (Syntax) l%uf,aL NdIdjla ldrl Í;s u`.ska l%uf,aL NdIdfõ we;s jHdlrK j,g wkqj ixfla; iïnkaO l,hq;= wdldrh ks¾jpkh lrhs' fuu ldrl Í;sj,ska ks¾jpkh jkafka ixfla;j, jHqyhkaf.a ksrjoH;dj ms<sn`o muKla jk w;r tAjdfha w¾:h ms<sn`o ie,ls,a,la fkdolajhs' උදො:- Dog is a bird Yíod¾: (Semantics) fuu`.ska NdIdjl we;s jHdlrK jHqyhkag wkkH w¾: mjrkq ,efí' tu`.ska NdIdjlska iïmdokh l, jevigyka l%shd;aul lsÍfï§ wkq.ukh l,hq;= p¾hdj Yíod¾: u`.ska ks¾jpkh flf¾' පයිතන් හඳුන්වන (Python Identifiers) හඳුන්නවනයක් යනු විචලයයක්, ිය යක්, ක්ලොස්, පමොඩියුල පහෝ ශ්‍රි යක් ( Variable, Constant, Function, Class, Module ) හැඳින්නවීම සඳහො පයොදොගන්නනො නොමයකි. Identifier ks¾udKh lsÍfï§ wkq.ukh l,hq;= kS;S my;ska ±lafõ' • y`ÿkajkhla bx.Sis NdIdfjys wlaIrhlska fyda යටි ඉර underscore ( _ ) u`.ska ±laúh hq;=h' • m<uq wlaIrhg miq tk wlaIrh i`oyd by; wdldrfha wlaIr yd 0-9 jQ b,lalïo Ndú;d l, yelsh' • ;sìh yels wkq,laIK ixLHdfõ iSudjla fkdue;' • Python ys Ndú;d jk මූල mo Ndú;d l, fkdyel' • bx.%Sis NdIdfõ Simple wl=re yd Capital wl=re tlsfklg fjkia wlaIr f,i i,lkq ,efí'(Mark ≠ mark) • @, $, % hk wkq,laIK Ndú;d l, fkdyel' Python uq, mo/අවුරුනු ෙද (Reserved Words) Python NdIdfõo wfkla fndfyda mß.Kl NdIdj, fuka uq,mo f,i w¾: ±lajQ jpk ,ehsia;=jla fõ' l%uf,aLk f.dvke.Sfï§ tu jpkj, Ndú;h tAjdfha wkqrEm w¾:hkag isÿl, hq;=h' python NdIdfõ we;s uq,amo ,ehsia;=jla my; ±lafõ' and as assert break class continue def del elif else except exec finally for from global if import in is lambda not or pass print raise return try while with yield true false None
  • 23.
    උසස් පෙළ පොරතුරු හො සන්නිපේදන ොක්ෂණය- ICT ගුරුවරුන්න ෙමණයි සමූහය 17 mරිiSul (Delimiters) ප්‍රකොශන පකොටස් පවන්නකර දැක්වීම සඳහො ෙරිසීමක භොවි ො කරයි. ෙයි න්න භොෂොපේ භොවි ො වන ෙරිසීමක කිහිෙයක් ෙහ දැක්පේ. ( ) [ ] { } @ , : . ‘ = ! += -= /= //= %= <= ^ = >>= <<= ** = != උදො:- a=5 b=10 a=a+b → a+ = b බහු පේළි ප්‍රකොශන (Multi – Line Statements) Explicit Line Join ( ) l%uf,aLkhl lsishï fma,shla ‘ ’ hk wkq ,laIKfhka wjidk ù we;s w;r tu fma,Sh Bg miqj we;s fma,sh iu`. iïnkaO lrkq ,nhs' e.g :- print(‘ict institute) Impact Line Join – ( ) [ ] { } • [ ], ( ) yd { } hk jryka ;=, jQ m%ldY fma,S lSmhla fla; l,yel' e.g :- x=[5,2, 3,4] පයිතන් ys Ndú;d l,yels උද්දෘත (Quotes) Python NdIdfõ Ndú;d lrk wlaIr mdG fyda fþo oelaùu i`oyd ‘, “, “ “ “ Ndú;d lrhs' උදො:- 1. a = ‘ It is a cat’ 2. a = “ It is a Cat ” 3. a = ‘‘‘It’s a Cat’’’ → a= “““It’s a Cat””” ( ි උද්ධෘ තුනක් පහෝ ද්විත්ව උද්දෘ තුනක් භොවි ො කළ හැක.) මේළි සහ අනුමේද (Lines and Indentation) ෙයි න්න NdIdfõ Ndú;d jk m%ldY wkql%uhka lÜghla f,i ye`Èkafõ' f,aLනhl we;s fujeks fldgila ,sùfïÈ wkqfþoනh Ndú;d lsÍu b;d je`o.;a fõ' fuys§ l%uf,aLlhla bÈßfha we;s wjldYh u`.ska wkqfþohla olajhs' e.g:- If True: print (“True”) Else: print (“False”) පයිතන් ys Ndú;djk újrK (Comments) l%uf,aLhla ms<sn`o úia;r l%uf,aLhla ;=,g f,aLk .; lsÍu i`oyd újrK Ndú;d lrhs' újrK l%uf,aLkhl we;s wfkl=;a m%ldY fuka l%shd;aul fkdfõ' l%uf,aLhla ;=, we;s újrK wka;¾.; lsÍfï uQ,sl mrud¾:h jkafka fuu l%uf,aLh mÍYS,kh lrkafkl=g th myiqfjka f;areï .ekSug wjYH úia;r imhd §ugh' උදො:- # First Comment print (“Hello, python”) # Second Comment print (“Answer is” , a) Statement Variable Delimiters
  • 24.
    උසස් පෙළ පොරතුරු හො සන්නිපේදන ොක්ෂණය- ICT ගුරුවරුන්න ෙමණයි සමූහය 18 පයිතන් ys විචලය සහ දත්ත වර් ග Python Variables and Data Types l%uf,aLhla l%shd;aul lsÍfï§ o;a;hla ;djld,Slj m%Odk u;lfha ;nd.ekSug wjYH fõ' fufia o;a;hla u;lfha ;djld,Slj ;nd.ekSu i`oyd úp,H Ndú;d fõ' mß.Klfha m%Odk u;lfha ksYaÑ; fldgilg m%fõYùu i`oyd Wmfhda.S lr.; yels ixfla; kduhla f,i úp,H ±laúh yelsh' fuf,i úp,Hla u;lfha lsishï fldgilg ;djld,Slj wkqnoaO úg úp,H Wmfhda.S lrf.k tu wod, u;l fldgfia o;a; ;djld,Slj .nvd lsÍu yd kej; ,nd .ekSu isÿl, yelsh' úp,Hlg w.hla wdfoaY lsÍu úp,Hlg w.hla wdfoaY lsÍfï§ iudk ,laIK Ndú;d lrhs' th Assign Operators f,i y`ÿkajhs' Variable Name = Value උදො:- 1. mark =98 2. age = 18 3. pi = 3.14 4. name = Python 5. x = 5 x = 1 a =5 y = ‘ICT’ y = 1 x=y=z=1 b=6 z = 72 z = 1 8. x= 1.5 y = ‘String’ x,y,z = 1.5, ‘String’, 1 z = 1 ෙයි න්න විචලය j¾. (Python Variable Types) l,ska ks¾jpkh l, ,laIK yd fufyhjk (Operators) iys; o;a; iuQyhla o;a; m%rEmhla f,i ye`oskaúh yelsh' o;a; Ndú;hg fmr tAjdfha m%rEm ±k.; hq;=h' ෙයි න්න වල භොවි ො වන දත් j¾. (Python standard data types) → Numbers • Integral - Integer -int - Boolean -bool • Real -float • Complex -complex → Sequences • Immutable Sequences - String -str - Tuple -tuple - Byte -byte • Mutable Sequences - Lists - list - Byte Arrays -bytearray a,b,=5,6
  • 25.
    උසස් පෙළ පොරතුරු හො සන්නිපේදන ොක්ෂණය- ICT ගුරුවරුන්න ෙමණයි සමූහය 19 → Set types • Sets -set • Frozen Set -forzenset → Mappings • Dictionaries -dict Mutable Python ys jia;= iajrEmhlg wh;a jia;+kaf.a w.hka tu jia;= ks¾udKh lsÍfuka miq ´kEu wjia:djl fjkia l,yels kï Mutable >Khg wh;a fõ' උදො:- 1. Dictionaries 2. Set 3. Lists Immutable jia;=jla ks¾udKh lsÍfuka miq tajdfha w.hka fjkia lල fkdyels kï tu o;a; Immutable >Khg wh;a fõ' • Number • String • Tuple • Frozen test
  • 26.
    උසස් පෙළ පොරතුරු හො සන්නිපේදන ොක්ෂණය- ICT ගුරුවරුන්න ෙමණයි සමූහය 20 Iterable එක් වරකට එක් අවයවය බැගින්න මුදොහැරිය හැකි දත් එකතුවක් iterable පලස හැඳින්නපේ. • List • String • Tuple සංඛයා සහිත දත්ත (Python Number) සංඛයොත්මක අගයන්න ගබඩො කිරීම සඳහො භොවි ො කරයි. පමය මඟින්න බොග හැකි කුඩොම සහ විශොල ම සංඛයොව ෙරිගණක සංඛයො ිරූෙනය සඳහො ඇති සීමොවන්න ම රදො ෙවතී. • Int – ධන පහෝ සෘණ පූර්ණ සංඛයො සඳහො භොවි ො කරයි. උදො:- 1,2, -5 • Logn - විශොල පූර්ණ සංඛයො ිරූෙනය සඳහො භොවි ො කරයි. සංඛයොපේ අවසොනයට L පහෝ l භොවි ො කරයි. උදො:- 51924361L • Float - දශම සංඛයො ( ොත්වික සංඛයො) දැක්වීම සඳහො භොවි ො කරයි. උදො:- 2.25, 5.0, -2.3, 2.5e2 = 2.5 x 102 = 250 • Complex - සංකීර්ණ සංඛයො දැක්වීම සඳහො භොවි ො කරයි. සංඛයොපේ අවසොනයට J පහෝ j පයොදයි. උදො:- 3.14j
  • 27.
    උසස් පෙළ පොරතුරු හො සන්නිපේදන ොක්ෂණය- ICT ගුරුවරුන්න ෙමණයි සමූහය 21
  • 28.
    උසස් පෙළ පොරතුරු හො සන්නිපේදන ොක්ෂණය- ICT ගුරුවරුන්න ෙමණයි සමූහය 22
  • 29.
    උසස් පෙළ පොරතුරු හො සන්නිපේදන ොක්ෂණය- ICT ගුරුවරුන්න ෙමණයි සමූහය 23 Python Number Log10() import math print(math.log10(100)) Output 2.0 Python Number max() x=10,2,25,4 print(max(x)) Output 25 Python Number min() x=10,2,25,4 print(min(x)) Output 2 Python Number pow() import math print(math.pow(5,2)) Output 25.0 Python Number round() x=25.25678 print(round(x,2)) Output 25.27 Python Number sqrt() import math print(math.sqrt(25)) Output 5.0 අක්ෂර සහිත දත්ත (Python String) උද්දෘ තුල දක්වනු ලබන අනුලක්ෂණයක් පහෝ අනුලක්ෂණ කොණ්ඩයක් පමයට අයත් පේ.
  • 30.
    උසස් පෙළ පොරතුරු හො සන්නිපේදන ොක්ෂණය- ICT ගුරුවරුන්න ෙමණයි සමූහය 24 උදො:- ‘5’, ‘aruna’, ‘I’, ‘ict institute’
  • 31.
    උසස් පෙළ පොරතුරු හො සන්නිපේදන ොක්ෂණය- ICT ගුරුවරුන්න ෙමණයි සමූහය 25 end( ) විධානය a='ict' b='institute' c='Polonnaruwa' print(a ,end=',') print(b ,end=',') print(c ,end=',') ප්‍රතිදොනය ict, institute, polonnaruwa, දත් වුහ (Data Structure) l%uf,aLkhla ;=, o;a; ld¾hlaIuj fhdod .ekSu i`oyd;a o;a; ms<sfj,lg ixúOdkh lsÍu i`oyd;a o;a; jHQy Ndú;d lrhs' mhs;ka l%f,aLk NdIdfõoS Ndú;d lrkq ,nk o;a; jHQy wdldr lsysmhls' 1. List 2. Tuple 3. Dictionary 4. Set List mhs;ka l%uf,aLk NdIdfõ Ndú;d jk m%Odk o;a; jHqyh fuhhs' List oelaùu i`oyd fldgq jryk [] Ndú;d lrhs' list tlla ;=, we;s iEu wx.hla i`oydu iqÑ w.hla (index) we;' m<uq iqÑh 0ka wdrïN fõ' mhs;ka List tlla ;=, tlsfklg fjkia o;a; m%rEmj,g wod, o;a; we;=,;a l,yelsh' List tlla ;=, we;s whs;u fldudjla u`.ska fjkalrkq ,nhs'
  • 32.
    උසස් පෙළ පොරතුරු හො සන්නිපේදන ොක්ෂණය- ICT ගුරුවරුන්න ෙමණයි සමූහය 26 List i`oyd Ndú;d l, yels Ys%;
  • 33.
    උසස් පෙළ පොරතුරු හො සන්නිපේදන ොක්ෂණය- ICT ගුරුවරුන්න ෙමණයි සමූහය 27 append() ilia lr we;s List tll wjidkhg kj whs;uhla tla lsÍu i`oyd append Ndú;d lrhs' .eg¨ ( 1' isiqka mia fofkl=f.a kï iy ,l=Kq we;=,;a lsÍu i`oyd ,ehsia;= folla ilia lr wjidkfha isiqkaf.a kï iy tla tla isiqjd ,nd.;a ,l=Kq oelaùug;a tu ,l=Kq j, tl;=j iy idudkHh oelaùug;a mhs;ka l%uf,aLkhla ,shkak' name=[] marks=[] total=0 average=0 c=1 while c<=5: n=str(input('Enter name: ')) name.append(n) m=int(input('Enter marks: ')) marks.append(m) c=c+1 x=0 print('name tt marks') print('------------------------') while x<5: print(name[x],'tt',marks[x]) total=total+marks[x] x=x+1 average=total/5 print('------------------------') print('Total marks is : ',total) print('Average marks is : ',average) 2' mß.Kl fj<`o ie,lska NdKav 5la ,ndf.k tajdhska ,nd.;a tall .kk iy tallhl ñ<o we;=<;alr NdKAv ish,a, i`oyd f.úh hq;= uqo, .Kkh lsÍu i`oyd mhs;ka l%uf,aLkhla ,shkak' NdKavj, kï iy tallhl ñ< ,ehsia;+ follg we;=<;a úh hq;=h' m%;sodkh ì,am;la wdldrfhka úh hq;=h'
  • 34.
    උසස් පෙළ පොරතුරු හො සන්නිපේදන ොක්ෂණය- ICT ගුරුවරුන්න ෙමණයි සමූහය 28 #products p=[] up=[] u=[] c=1 total=0 while c<=5: product=str(input('Enter product name: ')) p.append(product) price=float(input('Enter price of product: ')) up.append(price) unit=int(input('Enter number of units: ')) u.append(unit) c+=1 #find the amount print() print("----------------------------------------------------------") print("ICT Computers (Pvt) Ltd") print("Hospital Junction - Polonnaruwa") import datetime now=datetime.datetime.now() print(now.strftime('%Y-%m-%d %H:%M:%S')) print("----------------------------------------------------------") print("Item NametQuentitytUnit PricetAmount") print("----------------------------------------------------------") for i in range (5): print(p[i],'tt', u[i], 'tt',up[i],'tt',u[i]*up[i]) total=total+u[i]*up[i] print("----------------------------------------------------------") print('Total price: ',total)
  • 35.
    උසස් පෙළ පොරතුරු හො සන්නිපේදන ොක්ෂණය- ICT ගුරුවරුන්න ෙමණයි සමූහය 29 count() List tll we;s wjhjhla fldmuK jdr .Kkla fhoS ;sfí oehs fiùug Ndú;d lrhs' >>> list1=['a','b','a','c','a'] >>> list1.count('a') 3 extend() fjk;a List tll we;s whs;u oekg mj;sk List tllg tla lsÍu i`oyd Ndú;d lrhs' >>> list1=['a','b','a','c','a'] >>> list2=[1,2,3] >>> list2.extend(list1) >>> print(list2) [1, 2, 3, 'a', 'b', 'a', 'c', 'a'] insert() List tll iqÑ wxlh wkqj whs;u tla lsÍu i`oyd Ndú;d lrhs' >>> list2=[1,2,3] >>> list2.insert(0,5) >>> print(list2) [5, 1, 2, 3] pop() List tll we;s wjidk whs;uh fyda ,ndÿka iqÑ w.hg wod, whs;uh bj;a lsÍu i`oyd Ndú;d lrhs' >>> list1=['a','b','a','c','a'] >>> list2=[1,2,3] >>> list1.pop()
  • 36.
    උසස් පෙළ පොරතුරු හො සන්නිපේදන ොක්ෂණය- ICT ගුරුවරුන්න ෙමණයි සමූහය 30 'a' >>> list2.pop(1) 2 >>> print(list1) ['a', 'b', 'a', 'c'] >>> print(list2) [1, 3] remove() f;dard.;a whs;uhla List tllska bj;a lsÍu i`oyd Ndú;d lrhs' >>> animals=['cat','dog','rat','bat'] >>> animals.remove('dog') >>> print(animals) ['cat', 'rat', 'bat'] reverse() List tll whs;u ol=fKa isg jug oelaùu i`oyd Ndú;d lrhs' >>> list1=[10,2,5,15,12,1,7] >>> list1.reverse() >>> print(list1) [7, 1, 12, 15, 5, 2, 10] sort() List tll we;s whs;u wdfrdayk fyda wjfrdayk ms<sfj,lg ilia lsÍu i`oyd Ndú;d lrhs' wdfrdayk ms<sfj,g ilia lsÍu' >>> list1=[10,2,5,15,12,1,7] >>> list1.sort() >>> print(list1) [1, 2, 5, 7, 10, 12, 15] wjfrdayk ms<sfj,g ilia lsÍu' >>> list1=[10,2,5,15,12,1,7] >>> list1.sort(reverse=True) >>> print(list1) [15, 12, 10, 7, 5, 2, 1] Tuple fuu j¾.fha o;a;hla fldud j,ska fjkalrkq ,nk mámdá.; w.hkaf.ka iukaú;fõ' Tuple o;a; jHqyhla iEoSu i`oyd () Ndú;d lrhs' fuh immutable yd iterable o;a; j¾.hg wh;a fõ' Tuple tlla ks¾udKh l, miq tys wvx.= o;a;hka lsisúgl fjkia l, fkdyel' tuple tll o;a; whs;u list tlloS fuka mßYS,kh l,yel' >>> school=('rcc','tmv','gmv','pmv') >>> animal=('cat','dog','bat','fish') >>> num=(5,3,2,1,4) >>> print(num) (5, 3, 2, 1, 4)
  • 37.
    උසස් පෙළ පොරතුරු හො සන්නිපේදන ොක්ෂණය- ICT ගුරුවරුන්න ෙමණයි සමූහය 31 >>> print(school) ('rcc', 'tmv', 'gmv', 'pmv') >>> print(school[0]) rcc >>> print(school[:2]) ('rcc', 'tmv') >>> print(school[2:]) ('gmv', 'pmv') >>> print(school[1:3]) ('tmv', 'gmv') >>> print(school[-1]) pmv >>> print(len(school)) 4 >>> print(animal+num) ('cat', 'dog', 'bat', 'fish', 5, 3, 2, 1, 4) >>> print(5 in num) True >>> print(school.index('gmv')) 2 >>> num=(5,3,2,1,4,3,1,3,3) >>> print(num.count(3)) 4 Dictionary Dictionary j¾.fha o;a;hla fldud j,ska fjka lrkq ,nk w;r fï i`oyd {} jryka Ndú;d lrhs' mámdá.; fkdjk h;=r(w.h(Key:Value) hq., l=,lhlska hqla; fõ' fuh mutable o;a; j¾.hg wh;a fõ' fuysoS h;=r f,i w.hla fyda wlaIr Ndú;d l, yel' Dictionary ;=, we;s o;a;hka fjkia l, yel' >>> dict1={1:'aruna',2:'kamal',3:'saman'} >>> dict2={'a':'bimal','b':'tamal','c':'nimal'} >>> dict3={1:'sun',2:'mon',3:'tue'} >>> print(dict1) {1: 'aruna', 2: 'kamal', 3: 'saman'} >>> print(dict2) {'a': 'bimal', 'b': 'tamal', 'c': 'nimal'} >>> print(dict3) {1: 'sun', 2: 'mon', 3: 'tue'} tlu key tl fojrla Ndú;d l< úg fmr w.h u; miqj tla lrkq ,nk w.h u; ,shùu isÿfõ' >>> animals={1:'cat',2:'dog',3:'bat',1:'fish'} >>> print(animals) {1: 'fish', 2: 'dog', 3: 'bat'} >>> animals={1:'cat',2:'dog',3:'bat',1:'fish'} >>> print(animals[2]) Dog >>> dict2={'a':'bimal','b':'tamal','c':'nimal'} >>> print(dict2['a'])
  • 38.
    උසස් පෙළ පොරතුරු හො සන්නිපේදන ොක්ෂණය- ICT ගුරුවරුන්න ෙමණයි සමූහය 32 Bimal Dictionary j, jákdlï hdj;ald,Sk lsÍu >>> dict2={'a':'bimal','b':'tamal','c':'nimal'} >>> dict2['a']='sunil' >>> dict2['c']='tharidu' >>> print(dict2) {'a': 'sunil', 'b': 'tamal', 'c': 'tharidu'} >>> dict2={'a':'bimal','b':'tamal','c':'nimal'} >>> print(dict2.items()) dict_items([('a', 'bimal'), ('b', 'tamal'), ('c', 'nimal')]) >>> print(dict2.keys()) dict_keys(['a', 'b', 'c']) >>> print(dict2.values()) dict_values(['bimal', 'tamal', 'nimal']) >>> dict3=dict1.copy() >>> print(dict3) {1: 'aruna', 2: 'kamal', 3: 'saman'} Dictionary j, iqÑ fkdue;s w;r h;=re mukla we;' Dictionary ;=, we;s tla tla h;=re bj;a lsÍu' >>> dict2={'a':'bimal','b':'tamal','c':'nimal'} >>> del dict2['a'] >>> print(dict2) {'b': 'tamal', 'c': 'nimal'} Dictionary ;=, we;s ish¨ o;a; bj;a lsÍu' >>> dict2={'a':'bimal','b':'tamal','c':'nimal'} >>> dict2.clear() >>> print(dict2) {} Dictionary iïmQ¾Kfhkau bj;a lsÍu' >>> dict2={'a':'bimal','b':'tamal','c':'nimal'} >>> del dict2 >>> print(dict2) Set mhs;ka NdIdfõ Ndú;d jk ;j;a o;a; j¾.hls' fuh mámdá.; fkdjk o;a; m%rEmhla jk w;r tlu o;a;h keje; keje; Ndú;d l, fkdyel' fuys we;s m%Odk jdish kï wjYH o;a;hla myiqfjka fidhd.ekSug yelsùu yd tlu o;a;h keje; keje; ;Sîu j,ld ;sîuhs' set oelaùu i`oyd {} Ndú;d lrhs' set o;a; j¾.h m%Odk wdldr folls'
  • 39.
    උසස් පෙළ පොරතුරු හො සන්නිපේදන ොක්ෂණය- ICT ගුරුවරුන්න ෙමණයි සමූහය 33 1' set (mutable) 2. Frozenset (immutable) >>> x=[5,6,7,5,9,8] >>> y=set(x) >>> print(y) {5, 6, 7, 8, 9} X keue;s list tflys 5 b,lalï folla we;' kuq;a th set tlla njg m;a l, miq wkqmsgm;a bj;aù we;s nj fmfka' ;jo Set {} jryk u.ska ksrEmkh fõ' >>> fruits=['mango','banana','apple','mango'] >>> x=set(fruits) >>> x {'apple', 'banana', 'mango'} >>> animals={'cat','dog','bat','rat','fish','cat'} >>> print(animals) {'fish', 'cat', 'bat', 'rat', 'dog'} >>> 'cat' in animals True >>> 'lion' in animals False >>> 'lion' not in animals True >>> 'lion' is animals False >>> 'lion' is not animals True idudkH .Ks;fhaoS Ndú;d lrkq ,nk l=,l (set) j, Ndú;d lrk .Ks;l¾u fuysoSo isÿlr.; yel' 1' Union 2. Intersection 3. Difference 4. Symmetric difference >>> x=('aruna') >>> y=('waruna') >>> x=set('aruna') >>> y=set('waruna') >>> x {'a', 'r', 'n', 'u'} >>> y {'r', 'w', 'a', 'n', 'u'} >>> y-x # letters in y but not in x {'w'} >>> x|y #letters in either x or y
  • 40.
    උසස් පෙළ පොරතුරු හො සන්නිපේදන ොක්ෂණය- ICT ගුරුවරුන්න ෙමණයි සමූහය 34 {'a', 'r', 'w', 'n', 'u'} >>> x&y # letters in both x and y {'a', 'r', 'n', 'u'} >>> x^y # letters in x or y but not both {'w'} mhs;ka NdIdfõ Ndú;d jk .Ks; l¾u (Python Basic Operators) 1. wxl .Ks;uh ldrl (Arithmetic Operators) 2. ixikaokd;aul ldrl (Comparison Operators) 3. ;d¾lsl ldrl (Logical Operators) 4. wdfoaYk ldrl (Assignment Operators) 5. ìgq wkqidß; ldrl (Bitwise Operators) wxl .Ks;uh ldrl (Arithmetic Operators) a = 21 b = 10 c = 0 c = a + b print ("Value of c is ", c) c = a - b print ("Value of c is ", c ) c = a * b print ("Value of c is ", c ) c = a / b print ("Value of c is ", c ) c = a % b print ("Value of c is ", c) a = 2 b = 3 c = a**b print ("Value of c is ", c) a = 10 b = 5 c = a//b print ("Value of c is ", c) ldrlh úia;rh ksoiqk (x=5, y=2 kï) + tl;= lsÍu x+y=7 - wvq lsÍu x-y=3 * .=K lsÍu x*y=10 / fnoSu x/y=2.5 % fY%aIh (mod) x%y=1 ** n,h x**y=25 // mQ¾K ixLHdjlg fnoSu (Floor Division) x//y=2
  • 41.
    උසස් පෙළ පොරතුරු හො සන්නිපේදන ොක්ෂණය- ICT ගුරුවරුන්න ෙමණයි සමූහය 35 ixikaokd;aul ldrl (Comparison Operators) w.hka folla fyda lsysmhla ixikaOkh lr m%;sodkh True fyda False f,i ,ndfohs' a = 21 b = 10 c = 0 if (a == b): print ("a is equal to b") else: print ("a is not equal to b") if (a! = b): print ("a is not equal to b") else: print ("a is equal to b") if (a < b): print ("a is less than b”) else: print ("a is not less than b") if (a > b): print ("a is greater than b") else: print ("a is not greater than b") a = 5; b = 20; if (a <= b): print ("a is either less than or equal to b") else: print ("a is neither less than nor equal to b") if (b >= a): print ("b is either greater than or equal to b") else: print ("b is neither greater than nor equal to b") ;d¾lsl ldrl (Logical Operators) and, or iy not hk ;d¾lsl fufyhjk Ndú;d jk ldrl fuhg wh;afõ' ldrlh úia;rh ksoiqk (x=5, y=2 kï) == iudkhs x=y →False != wiudkhs x!=y →True > úYd,hs x>y →True < l=vhs x<y → False >= úYd,hs fyda iudkhs x>=y → True <= n,h x <=y →False
  • 42.
    උසස් පෙළ පොරතුරු හො සන්නිපේදන ොක්ෂණය- ICT ගුරුවරුන්න ෙමණයි සමූහය 36 a = 10 b = 20 c = 0 if (a and b): print ("a and b are true") else: print ("Either a is not true or b is not true") if (a or b): print ("Either a is true or b is true or both are true") else: print ("Neither a is true nor b is true") a = 0 if (a and b): print ("a and b are true") else: print ("Either a is not true or b is not true") if (a or b): print ("Either a is true or b is true or both are true") else: print ("Neither a is true nor b is true") if not(a and b): print ("Either a is not true or b is not true") else: print ("a and b are true") wdfoaYk ldrl (Assignment Operators) lsishï úp,Hhla i`oyd w.hla wdfoaY lsÍfïoS fhdod.; yels fufyhjkhls' fuysoS wdfoaYjk úp,Hh operand f,i y`ÿkajhs' ldrlh úia;rh ksoiqk (x=5, y=2 kï) and ;d¾lsl and x=y and x>y →false x!=y and x>y →true or ;d¾lsl or x!=y or x<y →true x>y or x!=y →true not ;d¾lsl not not(x>y) →false not(x!=y) →true ldrlh úia;rh ksoiqk (x=5, y=2 kï) = ol=Kq mi w.h jïmi w.hg wdfoaY lsÍu y=x →y=5 += ol=Kq mi we;s w.h jïmi w.hg tl;=lr m%;sM,h k%eje; jïmig wdfoaY lsÍu x+=y →x=7 -= Jïmi w.fhka ol=Kqmi w.h wvqlr m%;sM,h keje; jïmig wdfoaY lsÍu x-=y →x=3 *= ol=Kq mi w.h jïmi w.fhka .=Klr m%;sM,h jïmig wdfoaY lsÍu x*=y → x=10
  • 43.
    උසස් පෙළ පොරතුරු හො සන්නිපේදන ොක්ෂණය- ICT ගුරුවරුන්න ෙමණයි සමූහය 37 a = 8 b = 3 c = 0 c = a + b print ("Value of c is ", c) c += a print ("Value of c is ", c ) c *= a print ("Value of c is ", c ) c /= a print ("Value of c is ", c ) c = 2 c %= a print ("Value of c is ", c) c **= a print ("Value of c is ", c) c //= a print ("Value of c is ", c) ìgq wkqidß; ldrl (Bitwise Operators) oajsuh ixLHdu; mokï .Kkh lsÍï i`oyd Ndú;d lrhs' hï w.hka folla úp,Hhka Ndú;fhka we;=,;a l, miq tu ixLHdjka j,g wod< oaúuh w.hka ,ndf.k .Kkh lsÍï isÿlr m%;sM,h oYuh wdldrfhka ,nd.; yel' Binary AND x=15 හො y=11 f,i.uq' Binary OR x=15 හො y=11 f,i.uq' /= jïmi w.h ol=Kq mi w.fhka fnod m%;sM,h jïmig wdfoaY lsÍu x/=y →x=2.5 %= jïmi w.h ol=Kq mi w.fhka fnod fYaIh jïmig wdfoaY lsÍu x%=y →x=1 **= jïmi w.fha n,h ol=Kqmi w.h f,i f.k ms<s;=r keje; jïmig wdfoaY lsÍu' x**y →x=25 //= jïmi w.h ol=Kq mi w.fhka fnod ms<s;=r mQ¾K ixLHdjla f,i jïmig wdfoaY lsÍu x//y →x=2 ldrlh úia;rh ksoiqk (x=15, y=11 kï) & Binary AND x&y → 11 | Binary OR x|y → 15 ^ Binary XOR x^y → 4 ~ Ones Complement (m<uq wkqmQrlh) ~x →-16, ~y →-12 << Left shift (jug iSreudre lsÍu) x>>2 → 3, y>>2 →2 >> Right shift (ol=Kg iSreudre lsÍu) x<<2 → 60, y>>2 →44 x 0 0 0 0 1 1 1 1 y 0 0 0 0 1 0 1 1 x&y 0 0 0 0 1 0 1 1 oYuh w.h 11 x 0 0 0 0 1 1 1 1
  • 44.
    උසස් පෙළ පොරතුරු හො සන්නිපේදන ොක්ෂණය- ICT ගුරුවරුන්න ෙමණයි සමූහය 38 Binary XOR x=15 හො y=11 f,i.uq' Binary ones complement mß.Klj,oS Ok ixLHd iDcqju Ndú;d l, yels w;r iDK ixLHd ksrEmkh lrkq ,nkafka fojk wkqmQrl wdldrfhks' fojk wkqmQrl ixLHdj = ixLHdj +1 ixLHdj = 15 → 00001111 fojk wkqmQrl ixLHdj = 00001111 +1 = 00010000 oYuh ixLHdj = -16 (00001111 ෙළමු අනුපූරකයට හැරවූ විට 11110000 පලස ලැපබ්. පමහි Sign බිටුව 1 ිසො සෘණ සංඛයොවක් පලස ලියනු ලබයි.) jug iSreudre lsÍu (Left shift) x=15, y=11 kï ol=Kg iSreudre lsÍu (Right shift) x=15, y=11 kï y 0 0 0 0 1 0 1 1 x|y 0 0 0 0 1 1 1 1 oYuh w.h 15 x 0 0 0 0 1 1 1 1 y 0 0 0 0 1 0 1 1 x^y 0 0 0 0 0 1 0 0 oYuh w.h 4 x 0 0 0 0 1 1 1 1 x<<2 0 0 0 0 0 0 1 1 oYuh w.h 3 y 0 0 0 0 1 0 1 1 y>>2 0 0 0 0 0 0 1 0 oYuh w.h 2 x 0 0 0 0 1 1 1 1 x<<2 0 0 1 1 1 1 0 0 oYuh w.h 60 y 0 0 0 0 1 0 1 1 y<<2 0 0 1 0 1 1 0 0 oYuh w.h 44
  • 45.
    උසස් පෙළ පොරතුරු හො සන්නිපේදන ොක්ෂණය- ICT ගුරුවරුන්න ෙමණයි සමූහය 39 a = 60 # 60 = 0011 1100 b = 13 # 13 = 0000 1101 c = 0 c = a & b; # 12 = 0000 1100 print ("Value of c is ", c) c = a | b; # 61 = 0011 1101 print ("Value of c is ", c) c = a ^ b; # 49 = 0011 0001 print ("Value of c is ", c) c = ~a; # -61 = 1100 0011 print ("Value of c is ", c) c = a << 2; # 240 = 1111 0000 print ("Value of c is ", c) c = a >> 2; # 15 = 0000 1111 print ("Value of c is ", c) Membership Operators fuysoS in iy not in කොරක භොවි ො කරයි. යම්කිසි විචලයයක් තුල අන්න ර්ග දත් යක් නම් ස යය පලසත් අන්න ර්ග පනොවන දත් යක් නම් අස යය පලසත් දැක්වීම සිදුපේ. ස යය බව දැක්වීමට in කොරකයද අස යය බව දැක්වීමට not in කොරකයද භොවි ො කරයි. >>> a=[1,2,3,5] >>> print (3 in a) True >>> print(4 in a) False Identity Operators fuysoS is iy is not කොරක භොවි ො කරයි. යම්කිසි විචලයය පදකක් සසඳො එක් විචලයයක් තුල අන්න ර්ග දත් යක් අපනත් විචලයය තුල ෙවතීනම් ස යය (True) පලසත් අන්න ර්ග පනොවන දත් යක් නම් අස යය (False) පලසත් දැක්වීම සිදුපේ. ස යය බව දැක්වීමට is කොරකයද අස යය බව දැක්වීමට is not කොරකයද භොවි ො කරයි. >>> a=5 >>> b=5 >>> if a is b: print('a equal to b') else: print('a not equalt to b') Output a equal to b >>> a=5 >>> b=5
  • 46.
    උසස් පෙළ පොරතුරු හො සන්නිපේදන ොක්ෂණය- ICT ගුරුවරුන්න ෙමණයි සමූහය 40 >>> if a is not b: print(' a not equal to b’) else: print(''a equal to b ') Output a equal to b කාරක ප්‍රමුඛතාවය ෙයි න්න ක්‍රමපල්ඛන භොෂොපේදී ෙහ සඳහන්න කොරක ප්‍රමුඛ ො අනුිළිපවල භොවි ො කරයි. >>> 5+2*3 11 >>> 5-2*6 -7 >>> 6+2**3 14 >>> (5+2)//2+2**4 19 >>> 5/2+3 5.5 >>> 4/2+5//2 4.0 ප්‍රමුඛතා මට්ටම කාරකය ප්‍රමුඛ ොවය වැඩි ප්‍රමුඛ ොවය අඩු 1 ** 2 - + ~ (unary plus and minus), complement 3 * / % // 4 + - 5 >> << 6 & 7 ^ | 8 <= < > >= 9 == != 10 = += -= *= /= %= //= |= &= >>= <<= **= 11 is, is not 12 in, not in 13 not, and, or
  • 47.
    උසස් පෙළ පොරතුරු හො සන්නිපේදන ොක්ෂණය- ICT ගුරුවරුන්න ෙමණයි සමූහය 41 >>> 2+3**2+2**2 15 >>> 8//2**3*2-6//4+1 2 Escape characters අනුලක්ෂණය විස් රය n Newline Backslash () ’ Single quote (‘) ’’ Double quote (“) a ASCII bell b ASCII Backspace f ASCII Form feed t Tab >>> print('Ictninstitute') Ict institute >>> print('Icttinstitute') Ict institute >>> print('Ictinstitute') Ictinstitute >>> print('Ict'institute') Ict'institute >>> print('Ict"institute') Ict"institute පාලන වූහ (Control structure) වරණය (Selection) If statement පකොන්නපද්සියක් ෘේ වන්නපන්න නම් ෙමණක් ප්‍රකොශනය ක්‍රියොත්මක පේ. උදොහරණ: විෂයකට ලබොගත් ලකුණු ඇතුලත් කර එය 50 පහෝ 50ට වඩො වැඩි නම් සමත් පලස දැක්වීම. marks=int(input('Enter marks: ')) if marks>=50: print('Pass') If …else statement පමහිදී පකොන්නපද්සිය ෘේ වන්නපන්න නම් ෙළමු ප්‍රකොශයද නැතිනම් පදවන ප්‍රකොශයද ක්‍රියොත්මක පේ. උදොහරණ: විෂයකට ලබොගත් ලකුණු ඇතුලත් කර එය 50 පහෝ 50ට වඩො වැඩි නම් සමත් පලසත් නැතිනම් අසමත් පලස දැක්වීම.
  • 48.
    උසස් පෙළ පොරතුරු හො සන්නිපේදන ොක්ෂණය- ICT ගුරුවරුන්න ෙමණයි සමූහය 42 marks=int(input('Enter marks: ')) if marks>=50: print('Pass') else: print('fail') elif statement උදොහරණ: විෂයකට ලබොගත් ලකුණු ඇතුලත් කර එය 75 පහෝ 75ට වඩො වැඩි නම් ‘Excellent’ පලසත් 50 පහෝ 50ට වඩො වැඩි නම් ‘Good’ පලසත් නැතිනම් ‘Weak’ පලස දැක්වීම. marks=int(input('Enter marks: ')) if marks>=75: print('Excellent') elif marks>=50: print('Good') else: print('Weak') Nested if Statement පකොන්නපද්සියකට ෙසුව පකොන්නපද්සියක් වශපයන්න පකොන්නපද්සි සමූහයක් පයපදන අවස්ථොවක භොවි ො කරයි. WodyrK ( ixLHd ;=klska úYd,;u ixLHdj fiùu' n1=int(input('Enter number 1 :')) n2=int(input('Enter number 2 :')) n3=int(input('Enter number 3 :')) if n1>n2: if n1>n3: print('maximum number :',n1) else: print('maximum number :',n3) elif n2>n3: print('maximum number :',n2) else: print('maximum number :',n3) mqk¾lrKh (Repetition /Looping) mqk¾lrKh jk jdr .Kk ksIaÑ;j okakd úg l%uf,aLkhla ls%hd;aul lsÍu i`oyd Ndú;d lrhs' While loop hï fldkafoaishla i;Hj mj;sk ;=re j.ka;shla fyda j.ka;s lsysmhla keje; keje; ls%hd;aul ùu isÿfõ' WodyrK ( 1 isg 5 olajd ixLHd uqøKh lsÍu x=1 while x<=5: print(x, end=" ") x=x+1
  • 49.
    උසස් පෙළ පොරතුරු හො සන්නිපේදන ොක්ෂණය- ICT ගුරුවරුන්න ෙමණයි සමූහය 43 x=1 while x<=5: print(x) x=x+1 For loop j.ka;shla fyda lsysmhla ksIaÑ; jdr .Kkla mqk¾lrKh lsÍug Ndú;d fõ' fuh fhdod.; yelafla wjia:d folloS muks' 1' hïlsis ixLHd mrdihla ;=, mqk¾lrKh i`oyd 2' o;a; ,ehsia;=jla Ndú;d lsÍu i`oyd >>> for x in range(5): print(x) 0 1 2 3 4 >>> for x in range(1,5): print(x) 1 2 3 4 >>> for x in range(1,5,2): print(x) 1 3 >>> city='polonnaruwa' >>> for i in city: print(i) p o l o n n a r u w a >>> x=['a','aruna','ict',5,2] >>> for i in x:
  • 50.
    උසස් පෙළ පොරතුරු හො සන්නිපේදන ොක්ෂණය- ICT ගුරුවරුන්න ෙමණයි සමූහය 44 print(i) a aruna ict 5 2 Nested loop mqk¾Khla ;=, ;j;a mqk¾lrKhla fhfok úg Ndú;d lrhs' WodyrK ( 1 isg 20 olajd we;s m%:ul ixLHd ,nd.ekSu i = 2 while(i < 20): j = 2 while(j <= (i/j)): if not(i%j): break j = j + 1 if (j > i/j) : print (i, " is prime") i = i + 1 WodyrK ( 2 iy 3 .=Kk j.= ,nd.ekSu' for i in range (2,4): print (i, 'multiplication table') print ('------------------------') for x in range(1,13): print(i,'*',x,'=',i*x)
  • 51.
    උසස් පෙළ පොරතුරු හො සන්නිපේදන ොක්ෂණය- ICT ගුරුවරුන්න ෙමණයි සමූහය 45 mqk¾lrKhla ;=, jrKhla fhoSu WodyrK ( 1 isg 15 olajd we;s T;af;a iy brÜfÜ ixLHd fjk fjku m%;sodkh lsÍu' for i in range(16): if i%2==0: print(i,'is an even number') else: print(i,'is an odd number')
  • 52.
    උසස් පෙළ පොරතුරු හො සන්නිපේදන ොක්ෂණය- ICT ගුරුවරුන්න ෙමණයි සමූහය 46 mqk¾lrK md,k j.ka;s (Loop control statements) Break Statement mqk¾lrKhla ls%hd;aul fjñka mj;sk wjia:djl w;ru.ska mqk¾lrKh k;r lr .ekSu i`oyd fhdod.; yel' WodyrK ( 1 isg 5 olajd ixLHd uqøKh jk l%uf,aLhl 3jk ixLHdfõoS l%uf,aLh k;r lsÍu' x=1 while x<=5: if x==3: break print(x) x=x+1 WodyrK ( polonnaruwa hk jpkfha n wl=f¾oS l%uf,aLkh k;r lsÍu' for i in 'polonnaruwa': if i=='n': break print(i) Continue Statement mqk¾lrKhl iuyr m%ldYk w;yer B,. m%ldYkhg hdu isÿfõ' WodyrK ( 1 isg 5 olajd ixLHd uqøKh jk l%uf,aLhl 3jk ixLHdj w;yer l%uf,aLh ls%hd;aul lsÍu' for i in range(1,6): if i==3: continue print(i) WodyrK ( polonnaruwa hk jpkfha n wl=re w;yer B<. wl=re uqøkh lsÍu' for i in 'polonnaruwa': if i=='n': continue print(i) Pass Statement mqk¾lrKhla ls%hd;aulùfïoS w;rueo hïlsis jdlHhla tla l< hq;= kï fuh Ndú;d lrhs' WodyrK ( 1 isg 5 olajd ixLHd uqøKh jk l%uf,aLhl 3jk ixLHdjg fmr ict institute f,i tlalr l%uf,aLh ls%hd;aul lsÍu'
  • 53.
    උසස් පෙළ පොරතුරු හො සන්නිපේදන ොක්ෂණය- ICT ගුරුවරුන්න ෙමණයි සමූහය 47 for i in range(1,6): if i==3: pass print('ict institute') print(i) mhs;ka Ys%; (Python function) Ys%;hla hkq wjYH ld¾hhla fyda ld¾hhka lsysmhla lr.ekSu i`oyd Ndú;d lrkq ,nk m%ldY wkql%uhls' Ys%;hl wod, ld¾hh fyda ld¾hhka Ys%;fha ks¾jpkh u.ska oelafõ' Ys%; u.ska l%uf,aLhl we;s fldgila ;ks tallhla f,i Wmqgdf.k tu fldgi tu l%f,aLfhau fjk;a l%uf,aLhl keje; keje; Ndú;hg .;yels mßos myiqlï ,ndfoa' tu.ska l%uf,aLhla ;=, tlu fla;h keje; keje; ,sùug wjYHh fkdfõ' Ys%; m%Odk wldr folls'í' 1' l,ska ilia lrk ,o Ys%; (Standard Function) 2' mßYS,lhdg wjYHh mßos ilik ,o Ys%; (User Define Function) úp,Hhka yd mrdñ;Ska w;r fjki (Difference between variable and parameters) úp,HHla hkq u;lfha o;a;hla .nvd lr ;nd.kakd ia:dkhla jk w;r tu o;a; ls%hdmámdáhlg NdroSu i`oyd mrdñ;Ska Woõ fõ' mrdñ;s j¾. wdodk mrdñ;s (Input Parameters) wdodk fyda m%;sodk mrdñ;ska (Input/output parameters) Ys%;hla ks¾jpkh lsÍu (Define a function) mhs;ka NdIdfõoS Ys%;hla ks¾jpkh lsÍu i`oyd ‘def’ hk uQ,moh Ndú;d lrhs' úêu;a mrdñ;s ,ehsia;=jla jryka ;=, we;=,;a lrkq ,nk w;r (:) ixfla;h u.ska wjika lrhs' Ys%;fha ku y`ÿkajkhla neúka y`ÿkajk kdud ,sùfïoS Ndú;d lrkq ,nk kS;s fï i`oyd j,x.= fõ' mrdñ;s ,ehsia;=j mrdñ;s tlla fyd lsysmhla ;sìh yel' mrdñ;s fkdue;s Ys%; o ilia l, yel' Ys%;hla ls%hd;aul jkafka leojQ úgh' ls%hdjg kxjk Ys%;h iy tys mrdñ;Ska fuysoS ,ndosh hq;=h' Ys%;hlg ;ksj ls%hd;aul úh fjkdyels w;r th ls%hd;aul jkafka m%Odk l%uf,aLkhla ;=,h' my; wldrhg Ys%;h w¾:oelaúh yel' def function_name(arg1,arg2): statment1 statment2 mrdñ;Ska fkdue;sj Ys%; f.dvke.Su def display(): print() #function def display(): print('hi') #program display()#calling the function print('Student') display()#calling the function print('Aruna')
  • 54.
    උසස් පෙළ පොරතුරු හො සන්නිපේදන ොක්ෂණය- ICT ගුරුවරුන්න ෙමණයි සමූහය 48 return statement Ys%;hla le`ojk iEu wjia:djlu w.hla uqodyÍ' th return hk mhs;ka uQ,moh u`.ska m%Odk l%uf,aLhg w.hla uqodyeÍu isÿl, yelsh' uqodyßk ,o j.ka;sfha Ys%;h ;=, w.hla fkdue;s úg None hk w.h ,ndfoa' .eg¨j 1 ixLHd folla wdodkh lr tajdfha tl;=j ,nd.ekSug l%uf,aLkhla Ys%; Ndú;fhka ,sùu' #function def sum(x,y): print('Total is :',x+y) #program x=int(input('Enter a number 1: ')) y=int(input('Enter a number 2: ')) sum(x,y) .eg¨j 2 m<uq ku" fojk ku iy wjidk ku we;=,;a lr uq,l=re iu`. wjidk ku oelaùu i`oyd mhs;ka l%uf,aLkhla ,shkak' #function def name(fn,sn,ln): print(fn[0],'.',sn[0],'.',ln) #program fn=input('Enter first name: ') sn=input('Enter second name: ') ln=input('Enter last name: ') name(fn,sn,ln) .eg¨j 3 m<uq ku" fojk ku" wjidk ku" jdi.u" ia;S%$ mqreI nj iy újdyl wújdyl nj we;=,;a lr Mr, Mrs. fyda Miss. we;=,;a uq,l=re iu`. jdi.u oelaùu i`oyd mhs;ka l%uf,aLkhla ,shkak' #function def name(fn,sn,ln,su,g,c): if g=='male': s='Mr' elif g=='female': if c=='maried': s='Mrs' else: s='Miss' #function def sum(x,y): return x+y #program x=int(input('Enter a number 1: ')) y=int(input('Enter a number 2: ')) print('Total is :',sum(x,y))
  • 55.
    උසස් පෙළ පොරතුරු හො සන්නිපේදන ොක්ෂණය- ICT ගුරුවරුන්න ෙමණයි සමූහය 49 print(s,'.',fn[0],'.',sn[0],'.',ln[0],'.',su) #program fn=input('Enter first name: ') sn=input('Enter second name: ') ln=input('Enter last name: ') su=input('Enter surname: ') g=input("Enter 'male' or 'female' :") c=input("Enter 'married' or 'unmarried' :") name(fn,sn,ln,su,g,c) උදොහරණ 1 def changeme( mylist ): "This changes a passed list into this function" mylist = [1,2,3,4]; # This would assign new reference in mylist print ("Values inside the function: ", mylist) return # Now you can call changeme function mylist = [10,20,30]; changeme( mylist ); print ("Values outside the function: ", mylist) Output Values inside the function: [1, 2, 3, 4] Values outside the function: [10, 20, 30] උදොහරණ 2 # Function definition is here def printinfo( name, age ): "This prints a passed info into this function" print ("Name: ", name) print ("Age :", age) return; # Now you can call printinfo function printinfo( age=38, name="aruna" ); Output Name: aruna Age : 38 උදාහරණ 3 # Function definition is here def printinfo( name, age = 17 ): "This prints a passed info into this function" print ("Name: ", name) print ("Age :", age)
  • 56.
    උසස් පෙළ පොරතුරු හො සන්නිපේදන ොක්ෂණය- ICT ගුරුවරුන්න ෙමණයි සමූහය 50 return; # Now you can call printinfo function printinfo( age=18, name="kasun" ); printinfo( name="supun" ); Output Name: kasun Age : 18 Name: supun Age : 17 උදොහරණ 4 # Function definition is here sum = lambda arg1, arg2: arg1 + arg2; # Now you can call sum as a function print ("Value of total : ", sum( 10, 20 )) print ("Value of total : ", sum( 20, 20 )) Output Value of total : 30 Value of total : 40 ශ්‍රි විස් ොරයන්න (function arguments) ෙයි න්න ෙරිගණක භොෂොපේදී ශ්‍රි විස් ොරයන්න කිහිෙයක් භොවි ො කරයි. ඒවො ෙයි න්න ශ්‍රි වල ඇති විපශ්ෂොංග පලසඳ හැඳින්නවිය හැක. 1. Default arguments 2. Keyword arguments 3. Required arguments 4. Variable arguments Default arguments ශ්‍රි ිරවචනපේදී ස්වයං ෙැවැරූ අගයන්න භොවි ො කළ හැකිය. යම් අගයක් ශ්‍රි ය කැදවීපම්දී පනොමැති නම් ශ්‍රි ය තුල අන්න රග ස්වයං ෙැවැරූ අගය කැඳවීම සිදුකරයි. #default arguments #function def myself(name='kamal',age=38,address='kaduruwela'): print('Name is : ',name) print('Age is :',age) print('Address is :',address) return #program myself(name='aruna',address='polonnaruwa') Output Name is : aruna Age is : 38 Address is : polonnaruwa Name is : herath Age is : 35 Address is : kaduruwela
  • 57.
    උසස් පෙළ පොරතුරු හො සන්නිපේදන ොක්ෂණය- ICT ගුරුවරුන්න ෙමණයි සමූහය 51 myself(name='herath',age=35) Keyword arguments මූල ෙදයක් ශ්‍රි කැඳවීම සඳහො භොවි ො කරයි නම් එය ෙරොමිති නොමයන්න හඳුනො ගනී. #keyword arguments #function def myself(str): print(str) return #program myself(str='Aruna herath') myself(str='Nethumsa herath') Required arguments ශ්‍රි යක් තුල විස් ොරයන්න භොවි ො කිරීපම්දී එය ිළිපවලකට යැවිය යුතුය. එපමන්නම ශ්‍රි ය කැඳවීපම් අඩුම රමින්න එක් විස් ොරයක් පහෝ ෙැවැරිය යුතුය. එපස් පනොමැති නම් පදෝෂ ෙණිවිඩයක් ලබොපදයි. #keyword arguments #function def myself(str): print(str='aruna') return #program myself() Variable length arguments යම් ශ්‍රි යක් ිර්වචනයට වඩො වැඩි විස් ොරයන්න සඳහො ශ්‍රි සැකසීම සිදුකරයි නම් ඒවො පමපලස හඳුන්නවයි. විපශ්ෂි (*) සලකුණක් අදොල විචලයයට පෙර පයොදොගැපන්න. එමගින්න මූලෙද පනොවන විචලයයන්න සඳහො අගයයන්න රඳවො බොගනී. #Variable length arguments #function def my_function(*kids): print("The youngest child is " + kids[1]) #program my_function("Suranga", "Sandun", "Thusitha") #Variable length arguments #function def my_sum(*args): return sum(args) #program print(my_sum(1, 3, 5, 7,9)) print(my_sum(2,4,6,8,10)) විචලයයන්මේ සීමාවන් ඇඳීම Output Aruna herath Nethumsa herath Output Error Output The youngest child is Sandun Output 25 30
  • 58.
    උසස් පෙළ පොරතුරු හො සන්නිපේදන ොක්ෂණය- ICT ගුරුවරුන්න ෙමණයි සමූහය 52 ෙයි න්න භොෂොව විචලයය සඳහො අගයන්න ලබොපදන ස්ථොනය එම විචපලයේ සීමොව (scope) තීරණය කරනු ලබයි. ශ්‍රි යක් තුල විචලයයන්න ප්‍රධොන ආකොර පදකකට වර් ග කල හැකිය. 1. ස්ථොනීය විචලයය (Local Variable) 2. පගෝලීය විචලයයන්න (Global Variable) ස්ථොනීය විචලයය (Local Variable) ශ්‍රි ය තුල විචලයයක් ආරම්භ පේනමි එය ස්ථොනීය විචලයයක් පලස හැඳින්නපේ. පමම විචලයය භොවි ො කල හැක්පක් ශ්‍රි ය තුලදී ෙමණි. පගෝලීය විචලයයන්න (Global Variable) ග ෝලීය විචල්‍යයක් ශ්‍රිතයක් තුල්‍දී හා ඉන් පිටතදී භාවිතා කල්‍ හැකිය. එය ක්‍රමගේකනගේ ඕනෑම ස්ථානයක භාවිතා කල්‍ හැකිය. ශ්‍රි යක් තුලදී f.da,Sh úp,Hhla ilia lr .ekSu i`oyd Ys%;h ;=, global f,ස fhdod úp,Hh ilia lr.; hq;=h' x=5 #global variable #function def func1(): x=3 #local variable print(x) #program func1() Output 3 පයිතන් භාෂාමේදී මගානු හැසිරවීම (File handling in python) ක්‍රමපල්ඛණයක් තුලින්න ලබොපදන දත් ප්‍රතිදොන පලස පදයොකොරයකට සිදුකල හැකිය. 1. මුද්‍රණ යන්නත්‍රයක් භොවි පයන්න මුද්‍රණය කරගැනීම. 2. පගොනු පහෝ දත් ෙොදක භොවි ො කර ආචයන උෙොංගයක් තුල ගබඩො කිරීම. පගොනු සඳහො සිදුකල හැකි පමපහයුම් 1. පගොනුවක ඇති දත් කියවීම (Read) 2. පගොනුවක දත් ැන්නෙත් කිරීම (Write) 3. පගොනුවක අවසොනයට දත් එකතු කිරීම (Append) 4. පගොනුවක ඇති දත් යොවත්කොලීන කිරීම (Update) පගොනු භොවි පේදී සිදුකල යුතු ප්‍රධොන කො¾hයන්න තුනක් ඇ . 1. පගොනුවට සම්බන්නධ ොවයක් විවෘ කිරීම 2. පගොනුපේ ඇති දත් කියවීම පහෝ පගොනුවට දත් එක් කිරීම 3. පගොනුව වැසීම මගානුවට සේබන්ධතාවයක් විවෘත කිරීම open(“file_name”, ‘mode’) x=5 #global variable #function def func1(): x=3 #local variable print(x) #program func1() print(x) Output 3 5 i=5 #global variable #function def func1(): x=3 #local variable print(x) #program func1() print(x) Output 3 error i=5 #global variable #function def func1(): global x x=3 #global variable print(x) #program func1() print(x) Output 3 3
  • 59.
    උසස් පෙළ පොරතුරු හො සන්නිපේදන ොක්ෂණය- ICT ගුරුවරුන්න ෙමණයි සමූහය 53 ප්‍රපේශ ආකොර (Access mode) විස් රය (Description) ‘r’ පගොනුපේ ඇති දත් කියවීම ෙමණයි ‘w’ පගොනුවට දත් ලිවීම ෙමණයි. ‘a’ පගොනුපේ අගට දත් එක් කිරීම. ‘r+’ පගොනුපේ ඇති දත් කියවීම සහ ලිවීම. ‘w+’ පගොනුවට දත් ලිවීම සහ කියවීම. x=open('1.txt','r') x.close() ඉහ ෙයි න්න පගොනුව සුරකින ලද ස්ථොනපේ 1.txt පලස පගොනුවක් සකස් වී ඇති බව දැකිය හැක. මගානුව ඇති සියළුම දත්ත කියවීම. පම් සඳහො ෙහ ආකොරපේ පගොනුවක් සකස් කර එය ෙයි න්න පගොනුව සුරකින ලද ස්ථොනපේම සුරකින්නන. 1.txt පගොනුව x=open('1.txt','r') data=x.read() print(data) x.close() මගානුව ඇති අකුරු කිහිපයක් කියවීම. x=open('1.txt','r') data=x.read(3) print(data) x.close() මගානුව ඇති එක් මේලියක් පමණක් කියවීම. Output ICT Institute Hospital Junction Polonnaruwa Output ICT අකුරු තුනක් පමණක් මුද්‍රණය වී ඇත. Output ICT Institute ෙළමු පේලිය පමණක් මුද්‍රණය වී ඇත.
  • 60.
    උසස් පෙළ පොරතුරු හො සන්නිපේදන ොක්ෂණය- ICT ගුරුවරුන්න ෙමණයි සමූහය 54 x=open('1.txt','r') data=x.readline() print(data) x.close() මේලිමයන් මේලිය මගානුවක ඇති සියළුම මේලි කියවීම. 1 ක්‍රමය x=open('1.txt','r') data=x.readline() while data: print(data) data=x.readline() x.close() 2 ක්‍රමය x=open('1.txt','r') for i in x: print(i) x.close() x=open('1.txt','r') data=x.readlines() print(data) x.close() ගැටලුව 1 ෙහ පගොනුපේ ඇති සංඛයො කියවො ඒවොපේ එකතුව සහ සොමොනයය ලබො ගැනීමට ෙයි න්න ක්‍රමපල්ඛණය Output ICT Institute Hospital Junction Polonnaruwa Output ICT Institute Hospital Junction Polonnaruwa Output ['ICT Instituten', 'Hospital Junctionn', 'Polonnaruwa'] ලිස්ට් එකක් තුල සියළුම පේළි දැක්පේ. tot=0 x=open('1.txt','r') data=x.readlines() for i in data: no=int(i) tot=tot+no avg=tot/3 print('Total is', tot) print('Average is', round(avg,2)) x.close() Output Total is 10 Average is 3.33
  • 61.
    උසස් පෙළ පොරතුරු හො සන්නිපේදන ොක්ෂණය- ICT ගුරුවරුන්න ෙමණයි සමූහය 55 පගොනුවකට දත් ලිවීම x=open('a.txt','w') x.write('Aruna Herath') x.close() පමම පක් ය ක්‍රියොත්මක කල විට ෙයි න්න පගොනුව සුරකින ලද ස්ථොනපේ a.txt නැමැති පගොනුවක් ිර් මොනය පේ. ගැටලුව 1 1 සිට 10 දක්වො ඇති ඔත්පත් සංඛයො පගොනුවකට ලිවීමට අදොල python ක්‍රමපල්ඛනය x=open('2.txt','w') for i in range(1,10,2): b=str(i) x.write(b+'n') x.close() ගැටලුව 2 විෂයන්න තුනක ලකුණු ඇතුලත් කර ඒවොපේ එකතුව සහ සොමොනයය පසවීම පසොයො පගොනුවක ලිවීමට ෙයි න්න ක්‍රමපල්ඛනය. total=0 x=open('4.txt','w') x.write('Subjectttt'+'Marksn') x.write('------------------------------n') for i in range(3): name=str(input('Enter Subject:')) marks=str(input('Enter Marks:')) x.write(name+'ttt'+marks+'n') total=total+int(marks) average=round(total/3,2) t=str(total) a=str(average) x.write('------------------------------n') x.write('Total Marks is: t'+t+'n') x.write('Average Marks is: t'+a+'n') x.close()
  • 62.
    උසස් පෙළ පොරතුරු හො සන්නිපේදන ොක්ෂණය- ICT ගුරුවරුන්න ෙමණයි සමූහය 56 ගැටලුව 3 for count in range(2): subject=['ICT','BS','AC'] total=0 x=open('5.txt','a') name=str(input('Enter your name:')) x.write('--------------------------------------------n') x.write('Your name :'+name+'n') x.write('--------------------------------------------n') x.write('Subjectttt'+'MarksttGraden') x.write('--------------------------------------------n') for i in range(3): s=subject[i] marks=str(input('Enter '+s+' Marks:')) m=int(marks) if m>=75: g='A' elif m>=65: g='B' elif m>=55: g='C' elif m>=35: g='S' else: g='W' x.write(s+'ttt'+marks+'tt'+g+'n') total=total+int(marks) average=round(total/3,2) t=str(total) a=str(average) x.write('--------------------------------------------n') x.write('Total Marks is: t'+t+'n') x.write('Average Marks is: t'+a+'n') x.write('--------------------------------------------n') x.close() මගානුවක නම මවනස් කිරීම import os os.rename('1.txt','abc.txt') මගානුවක් ඉවත් කිරීම import os os.remove('a.txt') ම ෝේඩරයක් සකස් කිරීම import os os.mkdir('aruna') os විධොනය මඟින්න windows පමපහයුම් ෙද්ධතිපේ විධොන ක්‍රියොත්මක කල හැක. Notepad මෘදුකාංගය විවෘත කිරීම import os cmd='notepad' os.system(cmd) mspaint මෘදුකාංගය විවෘත කිරීම import os cmd='mspaint' os.system(cmd)
  • 63.
    උසස් පෙළ පොරතුරු හො සන්නිපේදන ොක්ෂණය- ICT ගුරුවරුන්න ෙමණයි සමූහය 57 ම ෝේඩරයක් ඉවත් කිරීම import os os.rmdir('aruna') Python Sort පමහිදී කිසියම් අයි ම සමූහයක් ආපරෝහන පහෝ අවපරෝහණ ිළිපවලකට සක්ස් කිරීම සිදුකරනු ලබයි. පම් සඳහො භොවි ො වන ප්‍රධොන ක්‍රම පදකකි. 1. jrK f;aÍu (Selection sort) 2. බුබුළු පත්රීම (Bubble sort) jrK f;aÍu (Selection sort) පමහිදී ලැයිස්තුවක ඇති අයි ම ිළිපවලකට සැකපසන තුරු පත්රීම සිදුකරයි. ලැයිස්තුපේ ඇති අයි ම අ රින්න විශොල ම අගය හො කුඩොම අගය ිවැරදිව ස්ථොනග කිරීම මගින්න පමම පත්රීම සිදුකරයි. #function def selection_sort(L): for i in range(len(L)-1): min_index = i for j in range(i+1, len(L)-1): if L[j] < L[min_index]: min_index = j L[i], L[min_index] = L[min_index], L[i] #program L = [3, 1, 41, 59, 26, 53, 59] print(L) selection_sort(L) print(L) බුබුළු මත්රීම (Bubble sort) යම්කිසි ලැයිස්තුවක් ිළිපවලකට සකසන තුරු ලැයිස්තුවක ඇති යොබද මූලොංග සංසන්නධනය කර ඒවොපයන්න කුඩො අගය මුලටත් විශොල අගය ඊලගටත් ිහිටන ෙරිදි ිලිපවලකට පත්රීම බුබුළු පත්රීම මඟින්න සිදුකරයි. #function def bubble_sort(our_list): for i in range(len(our_list)): for j in range(len(our_list) - 1): if our_list[j] > our_list[j+1]: our_list[j], our_list[j+1] = our_list[j+1], our_list[j] #program our_list = [19, 13, 6, 2, 18, 8] bubble_sort(our_list) print(our_list) Output [3, 1, 41, 59, 26, 53, 59] [1, 3, 26, 41, 53, 59, 59] 3, 1, 41, 59, 26, 53, 59 1, 3, 41, 59, 26, 53, 59 1, 3, 26, 59, 41, 53, 59 1, 3, 26, 41, 59, 53, 59 1, 3, 26, 41, 53, 59, 59 Output [2, 6, 8, 13, 18, 19] 19, 13, 6, 2, 18, 19 13, 19, 6, 2, 18, 19 13, 6, 19, 2, 18, 19 13, 6, 2, 19, 18, 19 13, 6, 2, 18, 19, 19 6, 13, 2, 18, 19, 19 6, 2, 13, 18, 19, 19 2, 6, 13, 18, 19, 19
  • 64.
    උසස් පෙළ පොරතුරු හො සන්නිපේදන ොක්ෂණය- ICT ගුරුවරුන්න ෙමණයි සමූහය 58 Python ක්‍රමමේඛනයක් My SQL දත්ත සමුදායක් සමඟ සේබන්ධ කිරීම. සේබන්ධතාවය පවතීදැයි පරීක්ෂා කිරීම. • Python connector නැමැති මෘදුකොංගය ස්ථොෙනය කරගන්නන. https://dev.mysql.com/downloads/connector/python/2.0.html • ෙහ විධොනය භොවි ො කර මෘදුකොංගය ස්ථොෙනය කර ඇත්දැයි බලන්නන. • import mysql.connector • නැවැරදිව ස්ථොෙනය කර ඇත්නම් පදෝෂ ෙණිවිඩයක් පනපෙන්නවයි. දත් සමුදොය සමඟ සම්බන්නධ ොවයක් ඇති කර ගැනීමට (Create a connection) my sql ස්ථොෙනපේදී ලබොදුන්න ෙරිශීලක නොමය සහ මුරෙදය සහි ව ෙහ ෙයි න්න පක් ය ලියො ක්‍රියොත්මක කරන්නන. import mysql.connector mydb = mysql.connector.connect( host="localhost", user="yourusername", passwd="yourpassword" ) print(mydb) දත්ත සමුදායක් සකස් කිරීම import mysql.connector mydb = mysql.connector.connect( host="localhost", user="yourusername", passwd="yourpassword" ) mycursor = mydb.cursor() mycursor.execute("CREATE DATABASE mydatabase") සකස් කළ දත් සමුදොයන්න ිරීක්ෂණය import mysql.connector mydb = mysql.connector.connect( host="localhost", user="myusername", passwd="mypassword") mycursor = mydb.cursor() mycursor.execute("SHOW DATABASES") for x in mycursor: print(x) වගුවක් නිර්මාණය කිරීම import mysql.connector mydb = mysql.connector.connect( host="localhost",
  • 65.
    උසස් පෙළ පොරතුරු හො සන්නිපේදන ොක්ෂණය- ICT ගුරුවරුන්න ෙමණයි සමූහය 59 user="yourusername", passwd="yourpassword", database="mydatabase" ) mycursor = mydb.cursor() mycursor.execute("CREATE TABLE customers (name VARCHAR(255), address VARCHAR(255))") සකස් කළ වගු නිරීක්ෂණය කිරීම import mysql.connector mydb = mysql.connector.connect( host="localhost", user="yourusername", passwd="yourpassword", database="mydatabase" ) mycursor = mydb.cursor() mycursor.execute("SHOW TABLES") for x in mycursor: print(x) වගුවකට ප්‍රාථමික යතුරක් එක් කිරීම import mysql.connector mydb = mysql.connector.connect( host="localhost", user="yourusername", passwd="yourpassword", database="mydatabase" ) mycursor = mydb.cursor() mycursor.execute("CREATE TABLE customers (id INT AUTO_INCREMENT PRIMARY KEY, name VARCHAR(255), address VARCHAR(255))") සකස් කල වගුවකට ප්‍රාථමික යතුරක් එක් කිරීම import mysql.connector mydb = mysql.connector.connect( host="localhost", user="yourusername", passwd="yourpassword", database="mydatabase" ) mycursor = mydb.cursor() mycursor.execute("ALTER TABLE customers ADD COLUMN id INT AUTO_INCREMENT PRIMARY KEY")
  • 66.
    උසස් පෙළ පොරතුරු හො සන්නිපේදන ොක්ෂණය- ICT ගුරුවරුන්න ෙමණයි සමූහය 60 වගුවකට දත්ත එක් කිරීම import mysql.connector mydb = mysql.connector.connect( host="localhost", user="yourusername", passwd="yourpassword", database="mydatabase" ) mycursor = mydb.cursor() sql = "INSERT INTO customers (name, address) VALUES (%s, %s)" val = ("John", "Highway 21") mycursor.execute(sql, val) mydb.commit() print(mycursor.rowcount, "record inserted.") වගුවකට එකවර මරමකෝඩ කිහිපයක් එක් කිරීම import mysql.connector mydb = mysql.connector.connect( host="localhost", user="yourusername", passwd="yourpassword", database="mydatabase" ) mycursor = mydb.cursor() sql = "INSERT INTO customers (name, address) VALUES (%s, %s)" val = [ ('Peter', 'Lowstreet 4'), ('Amy', 'Apple st 652'), ('Hannah', 'Mountain 21'), ('Michael', 'Valley 345'), ('Sandy', 'Ocean blvd 2'), ('Betty', 'Green Grass 1'), ('Richard', 'Sky st 331'), ('Susan', 'One way 98'), ('Vicky', 'Yellow Garden 2'), ('Ben', 'Park Lane 38'), ('William', 'Central st 954'), ('Chuck', 'Main Road 989'), ('Viola', 'Sideway 1633') ] mycursor.executemany(sql, val) mydb.commit() print(mycursor.rowcount, "was inserted.")
  • 67.
    උසස් පෙළ පොරතුරු හො සන්නිපේදන ොක්ෂණය- ICT ගුරුවරුන්න ෙමණයි සමූහය 61 වගුවක ඇති සියළු දත්ත නිරීක්ෂණය කිරීම import mysql.connector mydb = mysql.connector.connect( host="localhost", user="yourusername", passwd="yourpassword", database="mydatabase" ) mycursor = mydb.cursor() mycursor.execute("SELECT * FROM customers") myresult = mycursor.fetchall() for x in myresult: print(x) තීරු කිහිපයක ඇති දත්ත ලබාගැනීම import mysql.connector mydb = mysql.connector.connect( host="localhost", user="yourusername", passwd="yourpassword", database="mydatabase" ) mycursor = mydb.cursor() mycursor.execute("SELECT name, address FROM customers") myresult = mycursor.fetchall() for x in myresult: print(x) My SQL Where විධානය භාවිතා කිරීම import mysql.connector mydb = mysql.connector.connect( host="localhost", user="yourusername", passwd="yourpassword", database="mydatabase" ) mycursor = mydb.cursor() sql = "SELECT * FROM customers WHERE address ='Park Lane 38'" mycursor.execute(sql) myresult = mycursor.fetchall() for x in myresult: print(x) import mysql.connector mydb = mysql.connector.connect( host="localhost", user="yourusername", passwd="yourpassword", database="mydatabase"
  • 68.
    උසස් පෙළ පොරතුරු හො සන්නිපේදන ොක්ෂණය- ICT ගුරුවරුන්න ෙමණයි සමූහය 62 ) mycursor = mydb.cursor() sql = "SELECT * FROM customers WHERE address LIKE '%way%'" mycursor.execute(sql) myresult = mycursor.fetchall() for x in myresult: print(x) import mysql.connector mydb = mysql.connector.connect( host="localhost", user="yourusername", passwd="yourpassword", database="mydatabase" ) mycursor = mydb.cursor() sql = "SELECT * FROM customers WHERE address = %s" adr = ("Yellow Garden 2", ) mycursor.execute(sql, adr) myresult = mycursor.fetchall() for x in myresult: print(x)
  • 69.
    63 උසස් පෙළ පොරතුරු සන්නිපේදන ොක්ෂණය - ICT ගුරුවරුන්න සඳහො Facebook සමූහපයහි ප්‍රකොශනයකි. ිපුණ ොවය 10- බහුමොධ්‍ය ොක්ෂණය භොවි පයන්න පවබ් අඩවි ිර්මොණය ප ෝක විසිරි වියමපනහි අවශය ොවය ගපේෂණය කරයි සන්නිවේදනය යනු පුද්ගලයින්න අතර වතොරතුරු හුවමොරු කර ගැනීමයි. අද ඇති වී තිවෙන තොක්ෂණික දියුණුව ිසො ම අකුරු,වචන,ශබ්ද, චලන රූප සහ වීඩිවයෝපට ඡොයොරෑප භොවිත කරමින්න වතොරතුරු හුවමොරු කරගත හැකි ය. පරිගණකවේ සහ සන්නිවේදනවේ සම්ෙන්නධතොව මගින්න මොධයයන්න හැසිරවීවම් හැකියොව පරිගණකය සතුවීමත් සමග ම වතොරතුරු තොක්ෂණ සංකල්පය සහ අන්නතර්ජොල තොක්ෂණවේ දියුණුව සමගොමීව සිදුවීමත් එමගින්න විශ්ව ගම්මොනය යන සංකල්පය බිහිවීමත් ිසො අද අප ජීවත් වන වම් සමොජය දුරස්ථ සමොජයක් වනොවන ෙව පැහැදිලි ය. එවස් ම එදො දත්ත ගණනය කිරීම්වලට පමණක් සකස් කළ පරිගණකය අද ෙහුමොධය තොක්ෂණය උපවයෝගී කරගිමින්න වතොරතුරු හුවමොරුවේ ියැලී සිටින පරෙලම ියමුවො වලස හැඳින්නවිය හැකි ය. ෙහුමොධය යනු කුමක් ද? ෙහුමොධය යන්නන ඔෙට අලූත් වචනයක් විය හැකි ය. වමහි අදහස සරලව පැවසුවවහොත් විවිධ මොධයයන්නවේ එකතුවක් වලස එය වපන්නවොදිය හැකිය. පුවත්පත් සඟරො චිතරපට ගුවන්න විදුලිය රූපවොහිිය ආදී සන්නිවේදන මොධයයන්නවේ එකතුවක් වලස ෙහුමොධය ිර්වචනය කළ හැකි අතර වමම ිර්වචනය කිරීම තුළින්න හැඳින්නූ ෙහුමොධය, පරිගණක තොක්ෂණය හරහො අකුරු, වචන, දත්ත, ඡොයොරෑප වහෝ චිතර ,ශබ්ද, චලන රූප සහ වීඩිවයෝපට භොවිත කරමින්න වතොරතුරු හුවමොරු කරගත හැකි ආකොරයට වර්ධනය වීම ිසොම අද ෙහුමොධය තොක්ෂණය නමින්න අලූත් තොක්ෂණයක් අප අතරට පැමිණ තිවබ්. වමවැි ෙහුමොධය තොක්ෂණික වතොරතුරු අන්නතර්ජොලවයහි වවබ් තොක්ෂණය භොවිත කරගිමින්න විවිධ ක්වෂ්තරයන්න හි ෙහුල ව භොවිත වන අතර ඉන්න පරධොන වශවයන්න අධයොපන ක්වෂ්තරයන්නහිත්, ඉංජිවන්නරු ක්වෂ්තරයන්නහිත් ,වවදය ක්වෂ්තරයන්නහිත්, විවනෝදොස්වොදය ලෙොදීවම්දීත් වවවළඳ පරචොරණවේදීත් චිතර කරණවේදීත් වවවළඳ වලෝකවේ විවිධ අවස්ථොවලදීත් වයොදො ගන්නනො අතර විදයොත්මක පර්වේෂණ කටයුතුවලදීත් වයොදො ගැවන්න. අධයොපන ක්වෂ්තරය වමහි දී විවශ්ෂවයන්න සඳහන්න කළ යුතු වන අතර ඊ-අධයොපන කොර්යොවලිවේ දී වහෝ පරිගණක ආශ්්රත අධයොපනවේ දී වහෝ වවබ් ආශරිත අධයොපනවේ දී වහෝ පරිගණක විශ්වවකෝෂ ිර්මොණවේ දී වහෝ ෙහුමොධය තොක්ෂණය වෙවහවින්න ම භොවිත වේ. වමවැි අවස්ථොවල දී විස්තරොත්මක වතොරතුරු වලට අමතරව එම විස්තර කරනු ලැබූ වදය ඡොයොරෑප ද්විමොන වහෝ තරිමොණ රූප සටහන්න මගින්න ඉදිරිපත් කරනු ලෙන අතර තවදුරටත් පැහැදිලි කිරීම් අවශය ූ අවස්ථොවල දී චලන චිතර වහෝ වීඩිවයෝ පටයක ආකොරවයන්න ද ඉදිරිපත් කරනු ලැවබ්. සමහර අවස්ථොවල දී භොෂොවක වචන උච්චොරණය කරන ආකොරය වහෝ පක්ියකු වේ මිහිරි නොදය ශබ්දයක ආකොරවයන්න ඉදිරිපත් කිරීමට ද සිදු වේ. ඔෙ විසින්න වවනත් රටක සිටින ඔෙවේ මිතුවරකුට පණිවුඩයක් ලෙොදීමට ෙලොවපොවරොත්තුවවන්න සිටිනවො යැයි සිතන්නන. එම පණිවුඩය ඔෙවේ කටහඬින්න ම ශබ්දයක ආකොරවයන්න ෙහුමොධය තොක්ෂණය වයොදො ගිමින්න විදුත් තැපෑල මගින්න යැවිය හැකිනම් වහෝ වවබ් පිටුවක ආකොරවයන්න ලැබීමට සැලැස්වීවමන්න ඔවබ් මිතුරො සතුටට පත් වවනවො වනොඅනුමොනය. ඔෙ හො ඔහු අතර පවත්නො දුරස්ථභොවය නැති කර ගැනීමට වහෝ අඩු කර ගැනීමට වමය මනො පිටිවහලකි. ඔෙ වදවදනො අතර සෙඳතො පවත්වො ගැනීමට වම් සඳහො ඔෙ වනොදැනුවත්වම ෙහුමොධය තොක්ෂණය භොවිත කර ඇත. එයින්න ඔෙ ලෙන පරවයෝජනය සහ තෘප්තතිය ඉතොමත් ඉහල මට්ටමක පවතී. වම් සුළු උදොහරණවයන්න වුවද ඔෙට හැඟීයන්නවන්න කුමක් ද? සමොජවේ දුරස්ථභොවය අඩුකරමින්න පවුල් සෙඳතොව වැඩි කිරීමට පරිගණක තොක්ෂණය, සන්නිවේදන තොක්ෂණය සහ ෙහුමොධය තොක්ෂණය සම්මිශරණය වීවමන්න බිහි ූ වතොරතුරු තොක්ෂණය නම් ූ නව තොක්ෂණය ඉවහල් වී ඇති ෙවයි.
  • 70.
    64 උසස් පෙළ පොරතුරු සන්නිපේදන ොක්ෂණය - ICT ගුරුවරුන්න සඳහො Facebook සමූහපයහි ප්‍රකොශනයකි. ටිම් ෙර්නස් ලී විසින්න 1989 දී වලොවට පළමුවරට හඳුන්නවො වදනු ලැබූ විශ්ව විසිරි වියමන තුළ විවශ්ිත ූ ෙහුමොධය වතොරතුරු හුවමොරු වන සහ වෙදොහරින පද්ධතියක් ආකොරයට අද වනවිට වර්ධනය වී ඇත. විශ්ව විසිරි වියමන මගින්න 1. කුමන ආකොරයකට ෙහුමොධය සහ අවනකුත් වතොරතුරු සංවිධොනය කළ යුතු ද? 2. සංවිධොනය කරනු ලෙන වතොරතුරු කුමන ආකොරයකට පරිගණක පද්ධතිය තුළ තැන්නපත් කළ යුතු ද? 3. එක් පරිගණක පද්ධතියක තිවෙන වතොරතුරක් තවත් ස්ථොනයක තිවෙන පරිගණක පද්ධතියක වතොරතුරක් හො සම්ෙන්නධ කරන්නවන්න වකවස් ද? 4. එම වතොරතුරු නැවත ලෙො ගන්නනො ආකොරය 5. භොවිත කළයුතු ආකොරය පිළිෙඳ ව එක`ගතොවයකට පත් ූ ියමයන්න පද්ධතියකින්න යුත් ිර්මොණයකි. www server නමින්න හඳුන්නවනු ලෙන පරිගණකය තුළ ඉහත සඳහන්න කරන ආකොරයට සකස් කරනු ලෙන වතොරතුරු අඩංගු වවබ් පිටු රොශයක් තැන්නපත් කර ඇති අතර එම පරිගණක යන්නතරවල ඇති වතොරතුරු ඕනෑම වකවනකුට පහසුවවන්න ලෙො ගැනීවම් හැකියොව ද ඇත. www server නමින්න හඳුන්නවනු ලෙන පරිගණකය තුළ එක් එක් ආයතනයන්න වහෝ එක් එක් පුද්ගලයින්න සතු වවබ් අඩවි රොශයක් පවත්වො වගන යො හැකි අතර වමම සෑම වවබ් අඩවියක් සඳහො ම පරධොන වවබ් පිටුවක් ඇති අතර අවනකුත් අදොළ වවබ් පිටු 'Hyper-links'. මොර්ගවයන්න පරධොන පිටුවට සම්ෙන්නධ කර ඇත. පරධොන පිටුවට සම්ෙන්නධ කර ඇති වමවැි වවබ් පිටු 'Linked Pages' වලස හඳුන්නවනු ලැවබ්. වවබ් පිටු වලස 'Hyper-links' මගින්න වහෝ 'Hyper-media'. මගින්න වහෝ වතොරතුරු පද්ධතීන්න එකිවනකට සම්ෙන්නධ කරමින්න ිර්මොණය වී ඇති වමම . www server පද්ධතිවේ මූලික ස්වරූපය වන්නවන්න ඕනෑම අවයකුට ඕනෑම ආකොරයකට වහෝ අනුපිළිවවළකට ඕනෑම වවලොවකට වතොරතුරු ලෙොගත හැකි ආකොරයට සකස් වී තිබීමයි. (වෙොවහෝ අවස්ථොවලදී වතොරතුරු ලෙොදීවම් දී එය කිසියම් අනුපිළිවවලකට ලෙොදීමට සිදු වී ඇති අවස්ථො ද ඇත. උදොහරණ වලස ගුවන්න විදුලිය මගින්න වහෝ රූපවොහිිය මගින්න වහෝ අපට ලෙොවදන වතොරතුරු වම් වර්ගයට වැවට්.* එවහත් . 'Hyper-media'. කරමයට අනුව එක් ලිපියක වැදගත් යමක් පිළිෙඳ දීර්ඝ විවරණයක් අවශය ූ විට එ් සඳහො කිසියම් සම්ෙන්නධතොවක් ඇති කරමින්න එම දීර්ඝ විස්තරය එම පරිගණක පද්ධතිය තුළ ඇති වවනත් වවබ් ලිපියකට වහෝ වවනත් වවබ් අඩවියක ඇති වවබ් පිටුවකට වහෝ තවත් . www server පද්ධතියක ඇති වවනත් වවබ් අඩවියකට වහෝ වවබ් පිටුවකට සම්ෙන්නධ කළ හැකිය. වම් අනුව වමම සම්ෙන්නධතොවය ඇති කළ හැකි අවස්ථො 4ක් පිළිෙඳව සඳහන්න කළ හැකි ය. එනම් 1. එම වවබ් පිටුවවහි ඇති වවනත් වකොටසකට සම්ෙන්නධතොවය ඇති කිරීම. 2. වවබ් අඩවිය තුල තැන්නපත් කරඇති වවනත් ලිපියකට සම්ෙන්නධතොවය ඇති කිරීම. 3. වවනත් වවබ් අඩවියකට සම්ෙන්නධතොවය ඇති කිරීම. 4. වවනත් වවබ් අඩවියක ඇති වවනත් වවබ් පිටුවකට සම්ෙන්නධතොවය ඇති කිරීම කළ හැකි ය. WWW' හි ඇති තවත් වැදගත් ලක්ෂණයක් වන්නවන්න විවිධ ෙහුමොධය වතොරතුරු සඳහො සම්ෙන්නධතො ඇති කිරීමයි. උදොහරණ වලස, වමම සම්ෙන්නධතොව ඡොයොරෑපකයකට වීඩිවයෝපට ඛණ්ඩයකට, ශබ්ද ඛණ්ඩයකට වහෝ චලන චිතරයකට ඇති කළ හැකි ය. අන්නතර්ජොලය තුළ ඇති ලිපිවගොනු සකස් කිරීවම් දී අකුරු පමණක් භොවිත කරමින්න සකස් කර ඇතිනම් අන්නතර්ජොලය හරහො එවැි වවබ් ලිපි ලෙො ගැනීම එතරම් අපහසු වනොවේ. පරිගණක ලිපිවගොනු තුළ ඇති වතොරතුරු අන්නතර්ජොලය තුළින්න භොවිත කිරීමට හැකිවන අයුරින්න ිර්මොණය කිරීම සඳහො සකස් කළ යුතු ආකොරය දක්වන උපවද්ශ වක්ත අන්නතර්ජොලය තුළ ලිපිවගොනු හසුරුවන ආකොරය පිළිෙඳව කලින්න සකස් කරන ලද නීති මොලොවකට යටත්ව සකස් කර . 'HyperText Markup Language' (HTML) මගින්න ඉදිරිපත් කර ඇති වහයින්න ඔෙට . 'HTML' භොවිත කරමින්න වවබ් ලිපි සකස් කළ හැකිය. අවශය ූ
  • 71.
    65 උසස් පෙළ පොරතුරු සන්නිපේදන ොක්ෂණය - ICT ගුරුවරුන්න සඳහො Facebook සමූහපයහි ප්‍රකොශනයකි. විවටක රූප, ශබ්ද, වීඩිවයෝ පට වහෝ චලන රූප ඇතුළත් කිරීම සඳහො අවශය වන සියලූ ම උපවද්ශ වක්ත ද . 'HTML'භොෂොව මගින්න ඉදිරිපත් කර ඇත. අන්නතර්ජොලය තුළ වතොරතුරු ලෙො ගැනීමට භොවිත කරන වවබ් ෙරවුසරය මගින්න වමම උපවද්ශ වක්ත ිසි ආකොරයට හසුරුවමින්න එම ලිපිවේ ඇති වතොරතුරු පරිගණක තිරය මතට ලෙො වද්. වමය පියවර හතරකින්න සිදු වේ. 'WWW' තුළ ඇති අසීමිත ූ වතොරතුරු ලෙො ගැනීම සඳහො භොවිත කරනු ලෙන වවබ් ෙරවුසරය නමින්න හඳුන්නවනු ලෙන පරිගණක වයදුම ඕනෑම පරිගණක යන්නතරයක භොවිත කළ හැකි ආකොරයට සකස් වී ඇත. ිදහවස් වවබ් අඩවිවලින්න වතොරතුරු වසොයො යමින්න එම වතොරතුරු තම පරිගණක යන්නතරයකට ලෙොවදන වමවැි වවබ් වයදුම් මුදලක් වනොවගවො වුව ද ලෙො ගැනීමට හැකිවේ. 'Firefox', 'Internet Explorer' " 'Safari' වහෝ 'Google Crome'. වැි වවබ් ෙරවුසරයන්න මගින්න වවබ් අඩවි වල වතොරතුරු ලෙොදීමට ඉදිරිපත් වී සිටී. එපමණක් වනොව වමම වවබ් ෙරවුසරයන්න මගින්න පහසුවවන්න වතොරතුරු වසොයො යෑම සහ ඉතොමත් පහසුවවන්න භොවිත කිරීමට හැකිවන ආකොරයට ිර්මොණය කර ඇති අතර කිසිම අපහසුවකින්න වතොරව මූසිකවයහි වෙොත්තමක් තද කරමින්න පමණක්අවශය වතොරතුරු ලෙොගැනීවම් හැකියොව ද ඇත. විශ්ව විසිරි වියමන යනු අන්නතර්ජොලය හරහො පිවිසිය හැකිූ ද එකිවනකට සම්ෙන්නධ ූ ද, වලෝකය පුරො ඇති පරිගණක වල ගෙඩො කර ඇති විදුත් වල්ඛනවල විශොල එකතුවකි. වමය අන්නතර්ජොලවේ පරිගණක අතර වතොරතුරු වෙදොහරින ආකොරයක් වලස හැඳින්නවිය හැකිය. උඋඋ හි ිර්මොතෘ වලස ස්විස්ටර්ලන්නතවේ ජිනීවො නුවර සර් ටිම් බර්නර්ස් ලී සලකනු ලැවබ්. භොවිත කරන්නනොට වවබ් අතරික්සුවක් හරහො වවබ් අඩවි වලට පරවේශ විය හැක. වවබ් පිටුවකින්න වහෝ පිටු කීපයකින්න වවබ් අඩවියක් සමන්නවිත වේ. ලිඛිත සටහන්න, පින්නූර, වීඩිවයෝ සහ අවනකුත් ෙහුමොධය වලින්න සමන්නවිත වවබ් පිටු දැකගත හැකි අතර අධි සම්ෙන්නධක භොවිතවයන්න ඒවො අතර සැරි සැරීමට හැකිය. අන්නතර්ගතය හො වුහය සලකො ෙැලීවමන්න වවබ් අඩවි වර්ග පහත ආකොරයට වෙදො දැක්විය හැකි වුවද ඒවොහි ඉතො පැහැදිලි වර්ගීකරණයක් දක්නට වනො ලැවබ්. පවබ් අඩවි ප්‍රරූෙ වවබ් අඩවියක් ිර්මොණවේදී අවධොනය වයොමු කළ යුතු අංශ වෙොවහෝමයක් ඇත උදො උදොහරණයක් වලස වවළඳසැල් සඳහො වවබ් අඩවියක් ිර්මොණය කිරීමට පැවරී ඇතැයි සිතන්නන ඔෙ විසින්න එම වවබ් අඩවිය සොදනු ලෙන්නවන්න කුමක් සඳහොද කො සඳහොද වකවස්ද නඩත්තු කරන්නවන්න වකවස්ද යන කරුණු පිළිෙඳ ගැඹුරින්න හො පුළුල්ව විමසො ෙැලිය යුතුය. වවබ් අඩවි ඒවොවේ ස්වභොවය සහ අරමුණු අනුව වර්ගීකරණයකට ලක් කිරිමට පුලුවන එම වර්ග වර්ගීකරණය අතරින්න ප්‍රධොන වර්ග වර්ගීකරණය කිහිපයක් පහත දක්වො ඇත. 01. ප ොරතුරු හො ප්‍රවෘත්ති වමම වවබ් අඩවි ඉතො ඉක්මින්න ෙහුමොධය ආකොරයට ප්‍රවෘත්ති ලෙොවදන අතර වසෞඛය අධයොපික ආදී විවිධ වතොරතුරු සන්නිවේදනය වවනුවවන්න සකස් වී ඇති ෙැවින්න ජනතොව අතර ඉතො ප්‍රචලිත ය ිදසුන්න • www.itn.lk • www.rupavahini.lk • www.bbc.co.lk • www.nie.lk • www.webopedia.org
  • 72.
    66 උසස් පෙළ පොරතුරු සන්නිපේදන ොක්ෂණය - ICT ගුරුවරුන්න සඳහො Facebook සමූහපයහි ප්‍රකොශනයකි. 02. වපෞද්ගලික, අධයොපික ,වයොපොරික සහ පර්වේෂණ වවබ් අඩවි නොම හො අන්නතර්ජොල පහසුකම් සපයන ආයතන විසින්න ලෙොවදන නොමයන්න යටවත් වපෞද්ගලික ඡොයොරූපප මොර්ගගත දිනවපොත් වැි වතොරතුරු පවත්වොවගන යොම සඳහො ිර්මොණය කරන ලද වවබ් අඩවි වපෞද්ගලික වවබ් අඩවි වලස හඳුන්නවො දීමට පුළුවන්න තවද විවශ්ිත විෂයයක් වහෝ සංවිධොනයක් ගැන වතොරතුරු වසොයො ගත හැකි වවබ් අඩවි වම් වර්ගයට අයත් වේ. වමය ෙහුලව දක්නට ලැවෙන අතර වමහි සෘජුව භොණ්ඩ විකිණීමක් වනො කරන නමුදු ෙැනර් සහ දැන්නවීම් දැකිය හැකිය. වමම වවබ් අඩවි වල විදුත් තැපැල් ලිපිනයක් හො දුරකථන අංකයක් වෙොවහෝවිට දක්නට ලැවබ්. රොජය ආයතන වල වවබ් අඩවි, අධයොපන ආයතනවල වවබ් අඩවි වම් වර්ගයට අයත් වේ • www.abcblogspot.com • www.amazon.com • www.linkedin.com • www.arthurcclarke.net • www.yahoo.com 03. ජොල ප්‍රවේශ ද්වොර ජොල ප්‍රවේශ ද්වොර මගින්න අදොළ වතොරතුරු වකටි කොලයකින්න ලෙොවද්. සමහරවිට වවළඳ වපොළ වොර්තො, පරවෘත්ති, කොලගුණ වොර්තො, දුරකථන නොමොවලි වැි දෑ වමන්නම E-mail ගිණුම්, විවනෝදොස්වොදය, පිළිසඳර කරීඩො, වසවුම් යන්නතර යනොදී වස්වො ද වම්වොවේ අඩංගුය. • www.superonline.com • www.netflixcom • www.youtube.com • www.msn.com • www.google.com ෙරිශී ක අවශය ො විශ්පේෂණය කිරීම වවබ් අඩවියක අභිමතොර්ථ ිර්වචනය කලින්න සඳහන්න කළ පරිදි . 'Rich-text' සහිත සහසම්ෙන්නධතො වලින්න යුක්ත ූ . Hypermedia වර්ගවේ වවබ් ලිපි හැසිරවීවම් හැකියොව වවබ් ෙරවුසරයකට ඇති අතර, වවබ් ෙරවුසරයන්නට හසුවන වවබ් අඩවි සහ එම වවබ් අඩවි ිර්මොණය කිරීම සඳහො භොවිත කර ඇති වවබ් ලිපි තුළ ඇති විවශ්ිත ූ කරම වලින්න සකස් කරන ලද, වේද අක්ෂර සහ චිතර හැසිරීමට ද හැකියොව ඇත. ඊට අමතරව සජීවි ගුවන්න විදුලි නොලිකො වහෝ සජීවි රූපවොහිනී නොලිකො ඇසීමට වහෝ නැරඹීමට හැකිවන පරිදි සකස් කරන ලද වවබ් අඩවි ද ඇත. එවැි වවබ් අඩවි තුළට පිවිසීවම් හැකියොව ඇතිවො පමණක් වනොව එම සජීවී වතොරතුරු ලෙොදීවම් හැකියොව ද වමම වවබ් ෙරවුසරයන්නට ඇත. තවත් අවස්ථො වල දී සජීවී කතො කිරීම් අන්නතර්ජොල ,දුරකථන ,සොකච්ඡො මණ්ඩල ,පරවෘත්ති මණ්ඩල සහ වටලි සම්වම්ලන හැසිරවීවම් හැකියොව ද ඇත. මීට අමතරව වනොවයකුත් අවස්ථො වලදී වනොවයකුත් පරිගණක වයදුම් මගින්න ිර්මොණය කරන ලද අන්නතර්ගත යන්නවගන්නයුත් වවබ් අඩවි තුල ඇති වතොරතුරු කියවීවම් හැකියොව ද (උපකොරක වයදුම් මගින්න [Plug-in]& වමම වවබ් ෙරවුසරයන්නට ඇත.
  • 73.
    67 උසස් පෙළ පොරතුරු සන්නිපේදන ොක්ෂණය - ICT ගුරුවරුන්න සඳහො Facebook සමූහපයහි ප්‍රකොශනයකි. උපකොරක වයදුම් භොවිත කරනු ලෙන වවබ් ෙරවුසරයන්න හි ෙලය ඉතො ඉහළ තත්ත්වයක පවතී. උදොහරණයක් වලස වවබ් අඩවියක ඇති 'Quick Time Movie' (Special multimedia file format) වර්ගවේ චලන වීඩිවයෝ පටයක් නැරඹීමට ඔෙට සිදුවුවවහොත් ඔෙවේ වවබ් ෙරවුසරයන්නට එම හැකියොව නැතත් එම හැකියොව ඇති උපකොරක වයදුම් (Quick Time Movie Player) ඔෙ පරිගණකයට ලෙොවගන එම හැකියොව ඔෙවේ වවබ් ෙරවුසරයන්නට ලෙො දිය හැකියි. වවබ් අඩවියට ප්‍රවේශ වී එය පරිශීලනය කරන පුද්ගලවයෝ එම වවබ් අඩවිවේ ග්‍රහකයන්න වලස හැඳින්නවේ. උදොහරණයක් වලස වලෝකය පුරො විසිර සිටින වවබ් අඩවිය භොවිතො කරලො පුද්ගලවයෝග්‍රහක වවති. වවබ් අඩවියක් ිර්මොණය දී ග්‍රොහක විවිධත්වය පහත අයුරින්න හඳුනොගත හැක. 1. භොෂොව හො සංස්කෘතියය 2. වයස් මට්ටම 3. අධයොපික මට්ටම 4. ස්ී පුරුෂ ෙව 5. රුචිකත්වය ග්‍රහක කණ්ඩොයම් විශ්වල්ෂණය යනු ඉලක්කගත ග්‍රොහක කණ්ඩොයම් පිළිෙඳව වහොඳින්න විමසො ෙලො ඔවුන්න සතු සුවිවශ්ෂ ලක්ෂණ සහ වවනස්කම් වුණො ගැනීමයි වම් සඳහො විවිධ ක්‍රම අනුගමනය කළ හැකිය ිදසුනක් වලස • ඉලක්කගත ග්‍රොහකයන්න පිළිෙඳව අධයයනයක වයදීම • වමවැිම ූ වවනත් වවබ් අඩවි පිළි පිළිෙඳව විමසො ෙැලීම පවබ් අඩවිය ඵ දොයි ො යථො ෙරිදි වූ ප ොරතුරු පිරිසැ සුම් ිර්මොණය මින්න අදහස් වනුවේ වවබ් පිටු සඳහො වයොදොනු ලෙන පසුතල වගුහො රොමු , වර්ණ ,අකුරු වර්ග, අකුරු ප්‍රමොණ ,අකුරු හැඩ යනොදිය වමහිදී සැලකිය යුතු කරුණු රොශයක් හඳුනොගත් හැක ඉන්න කිහිපයක් නම්, 01. සෑම පිටුවක්ම වවබ් අඩවිවේ අනනයතොවය පවත්වො ගැනීම වමහිදී එකම වවබ් අඩවියට අයත් පිටු සමූහවේම වුහය හො පිරිසැලසුම ඒකොකොරව පවත්වො ගැනීම අදහස් වකවර්. 02.වැදගත් කරුණු උද්දීපනය වම් සඳහො එකී වතොරතුරට අදොළව අකුරු වර්ගය, අකුරු ප්‍රමොණය වර්ණය වවනස් විය හැකි ක්‍රම භොවිතො කළ හැකියි හැකිය. 03.ඕනෑම විවිධ වර්ගවේ පරිගණක වලින්න වවබ් අඩවිය පරිශීලනයය කළ හැකි වීම විවිධ වර්ගවේ වපෞද්ගලිකපරිගණක, ජංගම දුරකතන ආදී විවිධ උපොංග වවබ් අඩවි පරිශීලනය සඳහො භොවිතො වකවර් වමහිදී වවනස් ප්‍රමොණවල තිර වයොදොගැවනන අතර ඒවොවේ තිර විවේදන වවනස් ෙැවින්න ඇතැම් වවබ් පිටු එක් එක් යුගවලදී වවනස් ආකොරයට දර්ශනය වීම වැළැක්වීමට තිරවේ ප්‍රමොණයට අනුව වවබ් පිටුවේ ප්‍රමොණය සකස්වන ආකොරය වවබ් අඩවි ිර්මොණය කළ යුතුය. පවබ් අඩවියක පිටු හදුනො ගැනීම වවබ් අඩවියන්න සඳහො වතෝරොගත් අන්නතර්ගතය ක්‍රමවත් පිළිවවලකට වපළගැස්වීම සන්නධොර සංවිධොනවයන්නද සිදුකරනු ලෙයි.වමහි ප්‍රධොන අරමුණ වන්නවන්න ග්‍රොහකයන්නට කොර්යක්ෂම වලස වවබ් පිටු පරිශීලනයන්න ට පහසුකම් සැලසීමයි.
  • 74.
    68 උසස් පෙළ පොරතුරු සන්නිපේදන ොක්ෂණය - ICT ගුරුවරුන්න සඳහො Facebook සමූහපයහි ප්‍රකොශනයකි. වවබ් අඩවියක් තුළ මුල් පිටුවක් හො එයට සම්ෙන්නධ කරන ලද තවත් පිටු ගණනොවකින්න සමන්නවිත වවයි. එවමන්නම වවබ් අඩවියක් පහසුවවන්න හැසිරවීමට හැකි විය යුතුය. වවබ් අඩවියක පිටු සැකසීම වවබ් අඩවිවේ වර්ගය හො අන්නතර්ගත කරුණු අනුව වවනස් වේ. මුේ පිටුව වවබ් ෙරවුසරයක් හරහො වවබ් අඩවියකට පිවිවසන විට මුලින්නම දිස්වන පිටුවවවබ් අඩවිවේ පරධොන පිටුව වහවත් මුල් පිටුව වලස හඳුන්නවනුුු ලැවබ්. ඈඳුම් පිටුව මුල් පිටුව සමග සම්ෙන්නධ වී ඇති අවනකුත් පිටු ඈඳුම් පිටු නමින්න හඳුන්නවයි. වවබ් පිටුවක තැනුම් ඒකකයක් වන්නවන්න රූපක, ශරවය දෘශයයන්න වැි ෙහු මොධයය අංගයන්නය. පවබ් අඩවියක මුලි පිටුව හො ඈඳුම් පිටු සම්බන්නධ්‍ කළ හැකි විනයොස කිහිෙයකි 1 .වර්ඛීය විනයොසය 2.ධූරොවලි විනයොසය Home Page Other Linked Pages Other linked pages Home Page
  • 75.
    69 උසස් පෙළ පොරතුරු සන්නිපේදන ොක්ෂණය - ICT ගුරුවරුන්න සඳහො Facebook සමූහපයහි ප්‍රකොශනයකි. Home Page 3. ජොල විනයොසය 4. සම්ෙන්නධතොවය පවබ් පිටුවක අන්න ර්ග ය හො හඳුනොගැනීම ඉහත දැක්ූ පරිදි වවබ් අඩවියක් තුළ ඇති ශවය දුශය වතොරතුරු සහ වස්වො සියල්ල එහි අන්නතර් අන්නතර්ගතය වලස හැඳින්නවේ. වවබ් අඩවිය ිර්මොණය තුඩුදුන්න අවශයතොව අවශයතො සහ ග්‍රොහක කණ්ඩොයම් කණ්ඩොයම් විශ්වල්ෂණවේදී හඳුනොගත් ග්‍රොහක අවශයතො සැලකිල්ලටට ගිමින්න නව වවබ් අඩවිවේ අන්නතර්ගතය වතෝරොග ගත යුතුවේ.ඒ තුළ ග්‍රොහකයොට සන්නිවේදනය කළ යුතු සියලු වතොරතුරු වමන්නම වවබ් අඩවිවයන්න පරීශීලනයට පහසු කිරීම සඳහො ග්‍රොහකයො වවත සැපිය යුතු වස්වො ද අඩංගු කළ යුතුය Other Linked Pages Home Page
  • 76.
    70 උසස් පෙළ පොරතුරු සන්නිපේදන ොක්ෂණය - ICT ගුරුවරුන්න සඳහො Facebook සමූහපයහි ප්‍රකොශනයකි. පවබ් පිටුවක ප ොරතුරු ඉදිරිෙත්ත කිරීපම්දී ෙහ කරුණු ස කනු ැපබ්. • අවශය වතොරතුරු පමණක් ඇතුලත් කිරීම. • වකටි කොලයක දී වත්රුම් ගැනීමට හැකි පරිදි පරමොණොත්මක වතොරතුරු වගොනු කිරීම වමහිදී වගු, ලැයිස්තු ආදිය වයොදො ගනී. • විවිධ පුද්ගලයන්නට ගරහණය කරගත හැකි පරිදි වනොවයක් ආකෘති වලින්න වතොරතුරු සරල භොෂොවකින්න දැක්වීම. • වත්රුමක් ඇති පැහැදිලි ිවැරදි වකටි මොතෘකො, වකටි වොකය සහ කුඩො ව්ේද වයදීම. • භොවිතො කරන්නනොට කොර්යක්ෂමව වතොරතුරු වසවීම සඳහො වත්රීම් වොර ගණන හො පිටු ගණන අවම කිරීම. • කරුණු සංවිධොනය කිරීවම්දී භොවිතො කරන්නනොට පහසුවවන්න වත්රුම් ගත හැකි පරිදි සම්ෙන්නධයක් ඇති වතොරතුරු එකට කොණ්ඩගත කිරීම. • වතොරතුරුවල කොලීන හො අපක්ෂපොතී ෙව. • වවබ් පිටු මුහුණත ආකර්ෂණීය වීම හො ඒ සඳහො අකුරුවල පරමොණය, හැඩය හො පැහැය ආදී කරුණු වකවරහි අවධොනය වයොමු කිරීම. • උචිත චලන හො ිසල රූප වයොදො ගැනීම. • කරුණු යොවත්කොලීන කිරීම. 10'3 fjí msgq ks¾udKh i|yd HTML Ndú;d lrhs' úYaj úisß úhuk (World Wide Web) fyj;a WWW ys Ndú; lrkq ,nk fjí wvú j, we;s fjí msgq ilia lsÍu i|yd Ndú; lrkq ,nk l%u ms<sfj< fyda wdldrh (Format) i|yka jQ kshuhka fyj;a NdIdj 'Hypertext Markup Language' fyda fláfhka 'HTML' f,i y÷kajkq ,nk nj l,ska i|yka lf<uq' fjí n%jqirhka u.ska ir, wdldrhg ilia lrkq ,nk fjí ,sms (Web pages in plain text) ksrdhdifhka u fjí wvú ;=<ska ,nd f.k Tnf.a mß.Kl ;srh u; m;s; lrkq ,nk w;r" b;du;a u ixlS¾K jQ j.= ilia lsÍu" rEm" Yío yd ùäfhda mg jeks nyqudOH fuj,ï we;=¿ lsÍu jeks ld¾hhka i|yd o 'HTML' NdIdj fhdÞ .kq ,efí' tmuKla fkdj wka;¾cd,h ;=< we;s wfkl=;a fjí ,sms iy fjí wvú i|yd wjYH jk iïnkaO;d (Links) fyj;a 'Hyper - Links' we;s lsÍu jeks ld¾hhka i|yd o 'HTML' Ndú; lrkq ,efí' 'Hyper - Links' hkq w;sYh úYd, m%foaYhl úisÍ we;s mß.Klhka ys f.dkq lr we;s mß.Kl ,sms" fjí ,sms fyda fjí wvú i|yd muKla fkdj úúO nyqudOH fuj,ï i|yd o iïnkaO;dj we;s lsÍu i|yd fhdÞ .kq ,nk l%uhhs' fjí wvú i|yd iqÿiq wdldrhg mß.Kl ,smsf.dkq ilia lsÍfï § tu ,sms ilia lsÍu i|yd Ndú; lrkq ,nk kshuhka fyj;a WmfoaY fla; (Tags fyj;a HTML Codes) fhdÞ .ksñka ,smsfhys fldgia úoyd ±laúh hq;= wdldrh flfiao hkak 'HTML' u.ska yiqrejkq ,nhs' HTML File tlla y÷kd.ksuq • HTML u.ska Hyper Text Markup Language hkak flálr olajhs' • HTML fjí msgq ks¾udKh lsrSug Ndú;d lrk NdIdjls • HTML File tlla Text File tlla jk w;r tys l=vd Markup Tags wka;¾.; fõ' • Web Browser tflka Page tl fmkajk wdldrh Markup Tags u.ska olajhs'
  • 77.
    71 උසස් පෙළ පොරතුරු සන්නිපේදන ොක්ෂණය - ICT ගුරුවරුන්න සඳහො Facebook සමූහපයහි ප්‍රකොශනයකි. • HTML File tll Extension tl htm fyda html úh hq;=hs' • Text Editor tlla Ndú;d fldg HTML File tlla ks¾udKh l, yel' • HTML l%uf,aLk NdIdjla (Programming Language) fkdfõ' HTML Elements yd HTML Tags HTML File tlla HTML Elements yd Tags j,ska iukaú; fjhs' WodyrKhla f,i HTML j,§ wl=re Bold lsÍug <b> Tag tl;a ysia fma,shla i|yd <br> Tag tl;a fhdohs' fïjdfha ms,sfj,ska b, br hkak HTML Elements fõ'HTML Tags wdrïNfha oS “<” o wjidkfhaoS “>” o fhfok w;r fïjd Angle Brackets f,i y÷kajhs' • idudkHfhka Tags hq., f,i mj;S' Wod - <b> iy </b> • m<uq Tag tl Start Tag tl f,io fojekak End Tag tl f,i o y÷kajhs' • fï fol w;r mj;sk Text, Element Content f,i y÷kajhs' • HTML Tags, Case Sensitive fkdfõ' tkï <b> yd <B> u.ska tlu Tag tl ksrEmKh fõ' • Browser tlg Tag tlla y÷kd.; fkdyels kï th fkdi,ld yÍ' ir, 'HTML' ,smshla ks¾udKh lsÍsu ñka bÈßhg i|yka lrkq ,nk WÞyrK u.ska 'HTML' Ndú;h;a 'HTML' u.ska ilia lrkq ,enQ fjí ,smshl wvx.= ù we;s WmfoaY fla; (Tags) iy tA iu. Ndú; jk úúO jQ wkq WmfoaY fla; Ndú; jk fhdÞ we;s wdldrh fmkajd § we;' Tnf.a wjOdkh fhduq úh hq;= m%Odk WmfoaY fla; lsysmhla ms<sn| j fuys § i|yka lrkq leue;af;uq' <html> <head> <title>This is my first example</title> </head> <body> <h1>What is HTML</h1> <p>Hyper Text Markup Language</p> </body> </html> by; § we;s fldgi Notepad ys Type lr File Name fldgqfõ mypage.htm f,i type lr" Save as type j,g All Files f;dard Save lrkak' fuu WÞyrKfhys ms<sfj,ska <HTML>, <TITLE></TITLE>, <H1></H1>, <P></P> iy </HTML> hk WmfoaY fla; Ndú; ù we;' ,smsh ilia lsÍfï § Ndú; lrk ,o WmfoaY fla; 4 ms<sn| flá ye¢kaùula my;ska olajd we;'
  • 78.
    72 උසස් පෙළ පොරතුරු සන්නිපේදන ොක්ෂණය - ICT ගුරුවරුන්න සඳහො Facebook සමූහපයහි ප්‍රකොශනයකි. <HTML> - wka;¾cd, fjí msgqjl wdrïNh olajkq ,efí' <TITLE> - wka;¾cd,h ;=< Tnf.a fjí wvúh y÷kajd §u i|yd fhdokq ,nk YS¾I ud;Dldj igyka lsÍu i|yd fhdÞ .kq ,nhs' <H1> - fuh Ndú; lrkq ,nkafka fjí ,smsh ;=< we;s m%Odk ud;Dld igyka lsÍu i|yd h' <P> - wka;¾cd,h ;=< we;s ,sms j, fþo fjkalsÍu i|yd Ndú; lrkq ,efí' uQ,sl HTML Tags <html> - HTML File tll wdrïNh olajhs <body> - HTML File tll wka;¾.;fha wdrïNh olajhs <h1> to <h6> - ud;Dld j¾. 6la ksrEmKh lrhs ^1-6& <p> - fÊohl wdrïNh ksrEmKh lrhs <br> - ysia fma<shla ,nd fohs' fï Tag tfla fjk;a lsisjla we;=,;a fkdfõ' (empty tag) <hr> - ;sria brla ,nd fohs <!-- comment --> - Web msgqfõ fkdfmkajk fohla i|yd fhdohs <li> - ,hsia;=jla (List) iE§ug fhdohs <ol> - wxl iys; ,hsia;=jla idohs <ul> - wxl rys; ,hsia;=jla idohs <a> -;j;a hulg iïnkaOhla ksrEmKh lrhs 'HTML' ,sms i|yd 'BODY', 'HEAD' iuÕ YS¾I mdG i|yd 'TITLE' WmfoaY fla; fhdÞ .ekSu fjí ,smshl iEu úg u wdrïNfha § <HTML> iy wjidkfha § </HTML> hk hq., WmfoaY fla; Ndú; jk w;r tu.ska tu ,smsh 'Hypertext Markup Language' hg wkqj ilia jQ ,smshla nj y÷kd .kS' Example <HTML> <HEAD> <TITLE>Test Example </TITLE> </HEAD> <BODY> <H1>This is where the body of the document...</H1> <H2>This is Heading One</H2> <H3>This is Heading Two</H3> <H4>This is Heading Three</H4> </BODY> </HTML>
  • 79.
    73 උසස් පෙළ පොරතුරු සන්නිපේදන ොක්ෂණය - ICT ගුරුවරුන්න සඳහො Facebook සමූහපයහි ප්‍රකොශනයකි. 'HTML' ,smshl YS¾Ih <HTML> fhdÞ .ekSfuka wk;=rej fuu ,smsfhys wvx.= l< hq;= uQ,sl f;dr;=re y÷kd .ekSu i|yd <HEAD> WmfoaY fla;h Ndú; lrkq ,nhs' th wjika lsÍu i|yd </HEAD> Ndú; lrkq ,nk w;r tu WmfoaY fla; fol w;r muKla <TITLE> WmfoaY fla;h Ndú; l< hq;= h' <TITLE>—</TITLE> fjí ,smsfhys YS¾I ud;Dldj wka;¾cd, fjí wvú ;srh u; m;s; ùfï § tu fjí ,smsfha YS¾I ud;Dldj fjí n%jqirfhys (Web browser) YS¾Ih u; Èiaúh hq;= fõ' tA i|yd <TITLE> iy </TITLE> WmfoaY fla; w;r ,smsfha YS¾I ud;Dldj i|yka l< yels h' <BODY>—</BODY>- fjí ,smsfhys n| fldgi fjí wvúhl we;s fjí msgqjl n| (Body) fyj;a m%Odk;u f;dr;=re we;s fldgi 'Body' hkqfjka y÷kajkq ,nk w;r" tu mrdih y÷kd.ekSu i|yd <BODY> iy </BODY> WmfoaY fla; hq.,h Ndú; lrkq ,efí' bka wk;=rej fuu WmfoaY fla; hq., w;r fjí ,smsfh ys wvx.= l<hq;= wfkl=;a f;dr;=re rEm" ùäfhdamg iy p,k Ñ;% úúO wdldrhg fjk;a fjk;a WmfoaY fla; Ndú; lr.ksñka bÈßm;a l< yels w;r tu f;dr;=re ish,a, fjí wvú Ndú; lrkakdg ±l.; yels h' ud;Dld iy Wmud;Dld ALIGN=Option The alignment of the heading. (LEFT|RIGHT|CENTER) fjí wvúhl we;s fjí msgqj, f;dr;=re, ud;Dld (Heading) iy Wm ud;Dld (Sub Heading) hgf;a fjka fjka jYfhka ±laúh yels h' tfia fnÞ fjka lrk ,o fldgia i|yd ud;Dld fyda Wm ud;Dld fhdÞ.kafka kï tA i|yd Ndú; lrkq ,nk WmfoaY fla; fuhska y÷kajkq ,nhs' úfYaIfhka u ,smshl jHqyh id¾:lj mj;ajdf.k hdu i|yd ud;Dld iy Wm ud;Dld Ndú; l<hq;= w;r tfia ,sms ilia lsÍfï § tA i|yd Ndú; l< yels WmfoaY fla; 6la <H1>, <H2>, <H3>,<H4>, <H5>, iy <H6> jYfhka ks¾udKh lr we;' <H1> m%Odk ud;Dldj i|yd fhdÞ .kakd w;r Bg wkq ms<sfj,ska <H2> j, isg <H6> olajd jQ WmfoaY fla; Wm ud;Dld i|yd fhdÞ .; yels h' <H1> ys fhdÞ we;s wkq ,laIKh m%udKfhka úYd,jk w;r <H6> ys fhdÞ .kq ,nk wkq ,laIKh m%udKfhka l=vd fõ' tfiau fuu ud;Dld ;o l¿ wl=ßka Èia fõ' <H1> First Level Heading </H1> <H2> Second Level Heading </H2> <H3> Third Level Heading </H3> <H4> Fourth Level Heading </H4> <H1>—</H1> <H2>—</H2> <H3>—</H3><H4>—</H4> <H5>—</H5> <H6>—</H6> The six levels of text headings ranging from the largest (<H1>) to the smallest (<H6>). Text headings appear in the bold face font.
  • 80.
    74 උසස් පෙළ පොරතුරු සන්නිපේදන ොක්ෂණය - ICT ගුරුවරුන්න සඳහො Facebook සමූහපයහි ප්‍රකොශනයකි. <H5> Fifth Level Heading </H5> <H6> Sixth Level Heading </H6> ud;Dld iy Wm ud;Dld i|yd fuu WmfoaY fla; Ndú; lsÍfï § tu WmfoaY fla; w;f¾ fjk;a lsisÿ WmfoaY fla;hla Ndú; l< fkdyels h' ud;Dld fyda Wm ud;Dld jï mig" ol=Kq mig fyda uOHhg iudka;rj fm< .eiaùu 'ALIGN' wkq WmfoaY fla;h u.ska l< yels w;r uOHhg iudka;rj fm< .eiaùug wjYH jQ úgl § th <H1 ALIGN = CENTER> ud;Dldj </H1> f,i fhdÞ.; hq;=h' wkq WmfoaY fla; i|yd iqÿiq w.hka wdfoaY l< hq;= nj ie,ls,a,g .;hq;= w;r <P> WmfoaY fla;h i|yd Ndú; l< yels 'ALIGN' wkq WmfoaY fla;h i|yd 'LEFT', 'RIGHT' iy 'CENTER' f,i w.hka 3 la we;' fþo iy fma<s fjka lsÍu <P>—</P> - The <P> tag defines the beginning and ending of a paragraph of text. ALIGN=Option The alignment of the text in the paragraph (LEFT| RIGHT| CENTER) idudkHfhka Ndú; lrkq ,nk 'Line Break' ^fma<s fjkalsÍu& fyda 'Tab', 'HTML' ,smshl § fhdÞ .; fkdyels jk w;r tA i|yd úfYaIs; jQ WmfoaY fla; Ndú; lsÍug isÿ fõ' tA wkqj fþo fjka lsÍfï § <P> (for Paragraph) WmfoaY fla;h Ndú; l< hq;= fõ' <P> WmfoaY fla;h Ndú; lsÍfï § fþo w;r ysia fma<shla we;s lrkq ,nhs' fuhska woyia lrkq ,nkafka fþo w;r bvla we;s lrkq ,eîuhs' <HTML> <HEAD> <TITLE> Test page </TITLE> </HEAD> <BODY> <H1> Paragraph and line Demo </H1> <P> This is first Paragraph </P> <H2> This is heading 2 </H2> <P> The paragraph two<BR>The paragraph three </P> </BODY> </HTML> <BR> - fma<s fjka lsÍu tla fma<shlska ;j;a fma<shlska fjkalr .ekSug wjYH jQ úgl § tu fma<s fjka lsÍu i|yd <BR> (BR for Line BReak) fhdÞ .kq ,nk w;r, fuys § ysia fma<shla we;s fkdlr B<Õ fma<shg ,smsfha b;sß fldgi f.k hkq ,nhs' <P> u.ska fþo fol w;r ysia fma<shla we;s l, o <BR> u.ska tjeks ysia fma<shla we;s lrkq fkd,nhs' <P> iy <BR> wkq ms<sfj,ska yqfola fþo iy fma<s fjka lsÍu i|yd fhdÞ .kq ,nk w;r tA ksid u wfkl=;a WmfoaY fla; i|yd wjYH jk wjidk lsÍfï § Ndú; lrkq ,nk </P> fyda </BR> fï i|yd wksjd¾h fkdfõ'
  • 81.
    75 උසස් පෙළ පොරතුරු සන්නිපේදන ොක්ෂණය - ICT ගුරුවරුන්න සඳහො Facebook සමූහපයහි ප්‍රකොශනයකි. igyka # 1' fjí msgq ks¾udKh lsÍfï § tu fjí msgqj ilia lrk wjia:dfõ Tnf.a myiqj ;ld ysia fma<s fyda bv yels m%udKhg ;nd .;yels jk w;r tu ysia fma<s fyda bv fjí wvú ;=< § Tng ±l .; yelsjkafka ke;' tA ksid u Tng ysia fma<s ;nd .ekSug wjYHjk wjia:dj, § <P> fyda <BR> Ndú; l< yelsjk w;r tu.ska ,smsfha h:d iajrEmh úoyd olajk wdldrhg wjYH jk ysia fma<s yd wfkl=;a bv ;eîu i|yd wjYH wdldrhg <P> iy <BR> fhdÞ .ekSug wu;l fkdlrkak' 2' fþo ilia lsÍfï § fyda tu fþo fm< .iajd msysgqùfï § uOHhg iudka;rj (Align Center) fyda ol=Kq me;a;g iudka;rj (Align Right) fyda tfia ke;skï jï me;a;g iudka;rj (Align Left) fm< .eiaiùug isÿ fõ' tA i|yd wjYHjk Wmfoia i|yd <P> WmfoaY fla;h iuÕ fhdÞ .; yels wkq WmfoaY fla; fhdÞ .; yels wdldrh my; olajd we;' <P ALIGN = "RIGHT"> <P ALIGN = "CENTER"> <P ALIGN = "LEFT"> ^fuys § Tn u;l ;nd.; hq;= fohla jkafka Ndú; lrk bx.%Sis wfußldkq bx.%Sis úh hq;= njh' WÞyrKhla f,i "CENTRE" Ndú; l< fkdyel' fuh uyd ì%;dkH bx.%Sisfh ys Ndú; jk wdldrhhs'& ie,lsh hq;=hs #- • fjí msgqj ks¾udKh lsÍfï § Tn úiska Ndú; lrk ,o f;dr;=re Tn leu;s isxy," fou< fyda bx.%Sis NdIdfjka ilia l< yels h' • Tn úiska oDv ;eáfhys ;ekam;a lr.kq ,enQ fjí ,smsfhys È.=j (File Extension) .html fyda .htm úh hq;= h' wka;¾cd, iudch ;=, fnfyúka u Ndú; jkafka .html nj o i|yka l< hq;= h' ;sria f¾Ld fhdod .ekSu <HTML> <HEAD> <TITLE>Test Page </TITLE> </HEAD> <BODY> <H1>Horizontal Rules</H1> <HR COLOR=#FF0000> <P><HR size= 4 width=80% COLOR=#CCFFCC> <P><HR size=10 width=40> <P><HR size=10 width=40 ALIGN=”LEFT”> <P><HR size= 5 width=20% ALIGN=”RIGHT”> <P><HR size= 4 width=80% NOSHADE> <P><HR size=10 width=40 NOSHADE> </BODY></HTML> fjí ,smshl ndysr iajrEmh w,xldr lsÍu i|yd ;sria f¾Ld (Horizontal Rules) fh§u fndfyda wjia:dj, § Tn ±l we;' fï i|yd Ndú; l<hq;= WmfoaY fla;h f,i <HR> (Horizontal
  • 82.
    76 උසස් පෙළ පොරතුරු සන්නිපේදන ොක්ෂණය - ICT ගුරුවරුන්න සඳහො Facebook සමූහපයහි ප්‍රකොශනයකි. Rule) fhdÞ.; yels h' fuu ;sria f¾Ld fjí ,sms w,xldr lsÍu i|yd;a tla tla fldgia fjka lr ±laùu i|yd;a Ndú; flf¾' fuys§ o WmfoaY fla; wjidk lsÍfï § Ndú; lrkq ,nk </HR> wjYH fkdfõ' 'Internet Explorer' ^wka;¾cd, f;dr;=re ,nd.ekSug Ndú; lrk 'Microsoft' wdh;kh u.ska ksIamdÈ; mß.Kl fhÿu& u.ska úúO jQ ;sria bß ^f¾Ld& ks¾udKh lr .; yels h' tA i|yd Ndú; l< yels wkq WmfoaY fla; 4la we;' tkï" 'SIZE' ^f¾Ldfõ >klu fyj;a m%udKh&" 'WIDTH' ^f¾Ldfõ È.&" 'ALIGN' ^f¾Ldfõ fm<.eiaùu& iy 'SHADOW' ^f¾Ldfõ fijke,s fh§u& fuu wkq WmfoaY fla; fõ' fuhg wu;rj f¾Ldfõ j¾Kh fjkia lsÍu i|yd 'COLOR' kï jQ wkq WmfoaY fla;h o fhdÞ .kq ,efí' ;sria f¾Ldfõ >klu ;sria f¾Ldfõ uy; fjkia lsÍfï yelshdj 'SIZE' wkq WmfoaY fla;h u.ska ±laúh yels h' WÞyrK # <HR SIZE = 5>. ;sria f¾Ldfõ È. 'WIDTH' wkq WmfoaY fla;h u.ska f¾Ldfõ È. i|yka l< yels h' fuh wdldr follska fmkajd Èh yels jk w;r tla l%uhla jkafka tu f¾Ldfõ È. 'Pixel' j,ska fyj;a mß.Kl ;srh u; we;s ;s;a m%udKfhka ±laùu jk w;r wfkla l%uh jkafka mß.Kl ;srh u; fjí msgqj Èiajk ÿr m%udKfhys m%;sY;hla ^]& f,i ±laùu h' WÞyrK # <HR SIZE = 8 WIDTH = 50> ^f¾Ldfõ È. 'Pixel' j,ska& <HR SIZE = 8 WIDTH = 50%> ^f¾Ldfõ È. m%;sY;hla f,i& ;ssria f¾Ldfõ fm<.eiaùu mß.Kl ;srh u; m;s; jk ;sria f¾Ldfõ fm<.eiaùu 'ALIGN' wkq WmfoaY fla;h u.ska ilia lrkq ,nk w;r tu f¾Ldj uOHhg (CENTER) wkqj ilia lr .; yels jk w;r" ol=Kq me;a;g (RIGHT) yd jï me;a;g (LEFT) wkqj o fm<.eiaùu isÿ l< yels h' WÞyrK # <HR SIZE = 8 WIDTH = 50 ALIGN = "CENTER"> <HR SIZE = 8 WIDTH = 50% ALIGN = "LEFT"> <HR SIZE = 8 WIDTH = 50 ALIGN = "RIGHT"> fuu 'ALIGN' wkq WmfoaYh fla; fhdÞ fkd.kakd wjia:dj, § tu ;sria f¾Ldj uOHhg iudka;rj ilia lrkq ,efí' ;ssria f¾Ldfõ fijke,s we;s lsÍu 'NOSHADE' wkq WmfoaY fla;h Ndú; lrkq ,nk f¾Ldj ;o l¿ mdáka igyka lrkq ,nk w;r iuyr wjia:dj, § fijke,s iys; j ilia lrkq ,efí' WÞyrK #
  • 83.
    77 උසස් පෙළ පොරතුරු සන්නිපේදන ොක්ෂණය - ICT ගුරුවරුන්න සඳහො Facebook සමූහපයහි ප්‍රකොශනයකි. <HR SIZE = 10 WIDTH = 40 NOSHADE> wkq,laIK fudaia;r • <B>—</B> - The <B> tag displays the enclosed text in the bold type. • <BIG>—</BIG> -The <BIG> tag increased the size of the enclosed text. The exact appearance of the text depends on the browser and the default font size. • <EM>—</EM> - The <EM> is used to emphasize text. The enclosed text is usually displays in italics • <I>—</I> - The <I> tag italicizes the enclosed text. • <SMALL>—</SMALL> - The <SMALL> tag decreases the size of the enclosed text. The exact appearance of the text depends on the browser and the default font size. • <SUB>—</SUB> - The <SUB> tag displays the enclosed text as a subscript. • <SUP>—</SUP> - The <SUP> tag displays the enclosed text as a superscript. • <TT>—</TT> - The <TT> tag displays text in a fixed width, teletype style font. • <U>—</U> - The <U> tag underlines the enclose text. The <U> tag should be avoided because it will confide users with hypertext, which is typically underlined. Example <HTML><HEAD><TITLE>Test Page</TITLE></HEAD> <BODY> <H1>Character Emphasis </H1> <P>this is <EM>Emphasis (Usually Italic) </EM> text <P>this is <STRONG>Stronger emphasis (Usually bold)</STRONG> text <P>this is <TT>Teletext </TT> text <P>this is <B>Bold</B> text <P>this is <I>Italic</I> text <P>this is <U>Underline</U> text <P>this is <BIG>BIGGER</BIG> text <P>this is <SMALL>SMALLER</SMALL> text <P>this is <SUB>Subscripted</SUB> text <P>this is <STRIKE>Strike through</STRIKE> text <P>this is <SUP>Superscripted</SUP> text </BODY></HTML> 'HTML' Ndú;fhka ilia lrk fjí msgq i|yd Ndú; lrkq ,nk wkq,laIK úúO wdldrfhka fjkia lrñka fjí msgqj, ndysr fmkqu w,xldr l< yels h' fï i|yd wkq,laIK WmfoaY fla; (Character Tag) Ndú; l< yels h' fuu WmfoaY fla; wjYH jk wlaIrhg fyda
  • 84.
    78 උසස් පෙළ පොරතුරු සන්නිපේදන ොක්ෂණය - ICT ගුරුවරුන්න සඳහො Facebook සමූහපයහි ප්‍රකොශනයකි. jpkhg fyda jdlH ldKavhlg fyda jdlHhlg fyda fþohlg fyda fhdÞ .; yels h' fuu wkq,laIK WmfoaY fla; Ndú; lsÍfï § tys wjidkh fld;k±hs oelaúh wksjd¾h h' iuyr f,aLk fudaia;r (Document Styles) Ndú; lrkq ,nk wdldrh wkqj fjkia jk w;r iuyr wjia:dj, § fuu fla; ;¾ldkql+, (Logical) wdldrhlg l%shd lrkq ,efí' wl=re j¾.fhys m%udKh iy j¾Kh <FONT>—</FONT> - The <FONT> tag used to control the appearance of the text it encloses. SIZE - Value Size of the font in points, it can be absolute or relative. Specifying SIZE = 5 - sets the font size to 5 points. Specifying SIZE - +5 set the font size 5 points larger than default tag. COLOR - Colour The colour of the enclosed text. FACE - List The font faces of the text. Multiple font face can be specified, separated by commas. The browser will try to render the text in the order specified by the list. 'HTML' ys <FONT> WmfoaY fla;h iu. tys wkq WmfoaY fla; Ndú; lr.ksñka wlaIrhka ys m%udKh (Size) iy j¾Kh (Color) fjkia l< yels h' fuu wu;r wkq WmfoaY fla; Ndú; lr.ksñka j¾Kj;a wlaIr iys; fjí msgq ilia lsÍug myiqlï ie,iS we;' wl=re j¾.fhys m%udKh <FONT SIZE = n > fï i|yd wdldr folla Ndú; l< yels h' m<uq l%uh wlaIrfha m%udKh ksYaÑ; jYfhka i|yka lsÍu fõ' fuys 'n' m%udKfha w.h 1 isg 7 olajd fjkia fõ' n ys w.h 1 iy 2 l=vd m%udK i|yd;a (Small Size) n ys w.h 3 idudkH m%udKh i|yd;a (Normal Size) n ys w.h 4 isg 7 olajd úYd, m%udK i|yd;a (Large Size) fhdÞ .efka' Example <HTML><HEAD><TITLE>Test Page</TITLE></HEAD> <BODY> <H1>Font size and colour</H1> <FONT SIZE=4 COLOR=”#0000FF”> <P>This font is in Blue</FONT> <FONT SIZE=6> <P>This font is in size 6</FONT> <FONT SIZE=3 COLOR=”black”> <P>This font is in size 3 and Black color</FONT> </BODY></HTML>
  • 85.
    79 උසස් පෙළ පොරතුරු සන්නිපේදන ොක්ෂණය - ICT ගුරුවරුන්න සඳහො Facebook සමූහපයහි ප්‍රකොශනයකි. wkq,laIK j¾Kh wlaIrj, j¾Kh <FONT> WmfoaY fla; iuÕ 'COLOR' wkq WmfoaY fla;h Ndú; lrñka fjkia l< yels h' <FONT COLOR ="#RRGGBB"> wlaIrhka ys j¾Kh fjkia lsÍu i|yd Iâ oYu (Hexadecimal) ixLHd 3la Ndú; l< hq;= h' r;=" fld< iy ks,a j¾Kh i|yd fjk fjku Iâ oYu ixLHd Ndú; l< hq;= jk w;r tu iEu j¾Khlu w.h oYu ixLHd 0 isg 255 olajd fjkia l< yelsjk w;r tu oYu ixLHd 'HTML' ,sms ilia lsÍfï § Iâ oYuixLHd j,ska ±laúh hq;= h' by; i|yka lrk ,o oYu ixLHd 0 isg 255 olajd jQ w.hhka Iâ oYu ixLHd l%uhg wkqj z00Z isg 'FF' olajd fjkia jk w;r" by; i|yka lrk ,o ksoiqkg wkqj 'RR' ^r;= j¾Kh i|yd&" 'GG' ^fld< j¾Kh i|yd& iy 'BB' ^ks,a j¾Kh i|yd& i|yd fjka fjka Iâ oYu ixLHd w.hhka wdfoaY l< hq;= h' WÞyrKhla f,i Iâ oYu w.hla jk '0000FF' ^0"0 iy 255 oYu ixLHd w.hhka wkqms<sfj<g& ks,a j¾Kh i|yd Ndú; lrkq ,nk w;r tys z00Z w.h r;= j¾Kh i|yd o fojk Iâ oYu ixLHdj jk z00Z w.h fld< j¾Kh i|yd o ;=kajk Iâ oYu ixLHdj jk 'FF' w.h ks,a j¾Kh i|yd o fhdÞ .efka' fuys § r;= j¾Kh iy fld< j¾Kh i|yd z00Z fhdÞ f.k ;sîfuka tu j¾K fol fhdÞ f.k ke;s nj ±lafjk w;r ks,a j¾Kh muKla fhdÞ .efka' ks,a j¾Kh wfkl=;a j¾K iu. ixl,kh ù fkdue;s nj ie,lsh hq;= h' tfia u fuu Iâ oYu ixLHdj fjkqjg j¾Khg ysñ kduh o Ndú; l< yel WÞyrKhla f,i" <FONT COLOR ="#8F8FBD"> (Light Steel Blue j¾Kh i|yd) <FONT COLOR ="blue"> ^ks,a j¾Kh i|yd& igyka # <FONT> WmfoaY fla;h hgf;a wlaIrhka ys j¾Kh iy tys m%udKh fjkia lsÍu i|yd wÞ< wkq WmfoaY fla; my; ±lafjk wdldrhg Ndú; l< yels h' <FONT COLOR ="White" SIZE = 5> Pre formatted text Ndú;h Example <html><head><title> pre formatted </title></head><body> <pre> Hello Welcome to the world of programming with HTML With the help of this guide </pre></body></html>
  • 86.
    80 උසස් පෙළ පොරතුරු සන්නිපේදන ොක්ෂණය - ICT ගුරුවරුන්න සඳහො Facebook සමූහපයහි ප්‍රකොශනයකි. 10'4 fjí msgqjla jeäoshqKq lsrSu i|yd HTML NdIdfõ we;s oshQKq ,laIK Ndú;d lrhs Tables Table tlla i|yd <table> Tag tl Ndú;d lrhs' Table tll fma,s (Row) wka;¾.; jk w;r fma,s Data Cell j,ska iuka ú; fõ' fma,s i|yd <tr> Tag tlo Data Cell i|yd <td> Tag tlo fhdohs' td u.ska “Table Data” ksrEmKh lrk w;r Data Cell tll wl=re mska;+r fÊo wd§ foaj,a ;sìh yel' Table Tags Tag úia;rh <table> - Table tlla ksrEmKh lrhs' <th> - Table tfla ud;Dldj i|yd Ndú;d lrhs' <tr> - ;Sre ksrEmKh lrhs' <td> - Table tfla fldgqjla olajhs' <html><head><title>HTML Tables</title></head> <body> <table border="1"> <tr> <td>Row 1, Column 1</td> <td>Row 1, Column 2</td> </tr> <tr> <td>Row 2, Column 1</td> <td>Row 2, Column 2</td> </tr> </table></body></html> Browser tl ;=,ska olsk wdldrh Row 1, Column 1 Row 1, Column 2 Row 2, Column 1 Row 2, Column 2 <html><head><title>HTML Table Header</title></head> <body> <table border="1"> <tr> <th>Name</th> <th>Salary</th> </tr> <tr>
  • 87.
    81 උසස් පෙළ පොරතුරු සන්නිපේදන ොක්ෂණය - ICT ගුරුවරුන්න සඳහො Facebook සමූහපයහි ප්‍රකොශනයකි. <td>Ramesh Raman</td> <td>5000</td> </tr> <tr> <td>Shabbir Hussein</td> <td>7000</td> </tr> </table></body></html> Browser tl ;=,ska olsk wdldrh Name Salary Ramesh Raman 5000 Shabbir Hussein 7000 Cellpadding and Cellspacing Attributes <html><head><title>HTML Table Cellpadding</title></head> <body> <table border="1" cellpadding="5" cellspacing="5"> <tr> <th>Name</th> <th>Salary</th> </tr> <tr> <td>Ramesh Raman</td> <td>5000</td> </tr> <tr> <td>Shabbir Hussein</td> <td>7000</td> </tr> </table></body></html> Browser tl ;=,ska olsk wdldrh Name Salary Ramesh Raman 5000 Shabbir Hussein 7000
  • 88.
    82 උසස් පෙළ පොරතුරු සන්නිපේදන ොක්ෂණය - ICT ගුරුවරුන්න සඳහො Facebook සමූහපයහි ප්‍රකොශනයකි. Colspan and Rowspan Attributes <html> <head> <title>HTML Table Colspan/Rowspan</title> </head> <body> <table border="1"> <tr> <th>Column 1</th> <th>Column 2</th> <th>Column 3</th> </tr> <tr><td rowspan="2">Row 1 Cell 1</td><td>Row 1 Cell 2</td><td>Row 1 Cell 3</td></tr> <tr><td>Row 2 Cell 2</td><td>Row 2 Cell 3</td></tr> <tr><td colspan="3">Row 3 Cell 1</td></tr> </table> </body> </html> Browser tl ;=,ska olsk wdldrh Column 1 Column 2 Column 3 Row 1 Cell 1 Row 1 Cell 2 Row 1 Cell 3 Row 2 Cell 2 Row 2 Cell 3 Row 3 Cell 1 Table Backgrounds <head><title>HTML Table Background</title></head><body> <table border="1" bordercolor="green" bgcolor="yellow"> <tr> <th>Column 1</th> <th>Column 2</th> <th>Column 3</th> </tr> <tr><td rowspan="2">Row 1 Cell 1</td><td>Row 1 Cell 2</td><td>Row 1 Cell 3</td></tr>
  • 89.
    83 උසස් පෙළ පොරතුරු සන්නිපේදන ොක්ෂණය - ICT ගුරුවරුන්න සඳහො Facebook සමූහපයහි ප්‍රකොශනයකි. <tr><td>Row 2 Cell 2</td><td>Row 2 Cell 3</td></tr> <tr><td colspan="3">Row 3 Cell 1</td></tr> </table></body></html> ,ehsia;= (HTML Lists) fjí wvú ieliSfï § fnfyúka u wjYH jk fohla f,i ,ehsia;= ilia lsÍu (List) fmkajd Èh hq;= h' f;dr;=re jd¾;d lsÍfï § fuu ,ehsia;= ilia lsÍu w;HjYH fohla f,i fndfyda fokd i,l;s' • wxl iys; ,ehsia;= (Ordered Lists) • wxl rys; ,ehsia;= (Unordered Lists) • úia;r iys; ,ehsia;= (Definition Lists) List Tags Tag úia;rh <ol> - wxl iys; ,ehsia;=jla olajhs <ul> - wxl rys; ,ehsia;=jla olajhs <li> - ,ehsia;=fõ we;s tl whs;uhla olajhs <dl>- úia;r iys; ,ehsia;=jla olajhs <dt> - úia;r flfrk whs;uh olajhs <dd> - úia;rh olajhs wxl iys; ,ehsia;= ,ehsia;=fõ whs;u wxl iys;j olajhs' <ol> Tag tflka wdrïN lrhs' whs;uhla <li> Tag tflka wdrïNfõ' <ol> <li>Coffee</li> <li>Milk</li></ol> Browser tl ;=,ska olsk wdldrh 1. Coffee 2. Milk The type Attribute <ol type="1"> - Default-Case Numerals. <ol type="I"> - Upper-Case Numerals. <ol type="i"> - Lower-Case Numerals. <ol type="a"> - Lower-Case Letters. <ol type="A"> - Upper-Case Letters.
  • 90.
    84 උසස් පෙළ පොරතුරු සන්නිපේදන ොක්ෂණය - ICT ගුරුවරුන්න සඳහො Facebook සමූහපයහි ප්‍රකොශනයකි. Eg 1 . <html> <head> <title>HTML Ordered List</title> </head> <body> <ol type="1"> <li>Beetroot</li> <li>Ginger</li> <li>Potato</li> <li>Radish</li> </ol> </body> </html> Eg 2. <html> <head> <title>HTML Ordered List</title> </head> <body> <ol type="I"> <li>Beetroot</li> <li>Ginger</li> <li>Potato</li> <li>Radish</li> </ol> </body> </html> Eg 3. <html> <head> <title>HTML Ordered List</title> </head> <body> <ol type="i"> <li>Beetroot</li> <li>Ginger</li> <li>Potato</li> <li>Radish</li> </ol> </body> </html> Eg 4 <html> <head> <title>HTML Ordered List</title> </head> <body> <ol type="A"> <li>Beetroot</li> <li>Ginger</li> <li>Potato</li> <li>Radish</li> </ol> </body> </html>
  • 91.
    85 උසස් පෙළ පොරතුරු සන්නිපේදන ොක්ෂණය - ICT ගුරුවරුන්න සඳහො Facebook සමූහපයහි ප්‍රකොශනයකි. The start Attribute <ol type="1" start="4"> - Numerals starts with 4. <ol type="I" start="4"> - Numerals starts with IV. <ol type="i" start="4"> - Numerals starts with iv. <ol type="a" start="4"> - Letters starts with d. <ol type="A" start="4"> - Letters starts with D. Eg 5 <html> <head> <title>HTML Ordered List</title> </head> <body> <ol type="a"> <li>Beetroot</li> <li>Ginger</li> <li>Potato</li> <li>Radish</li> </ol> </body> </html> Eg. <html> <head> <title>HTML Ordered List</title> </head> <body> <ol type="i" start="4"> <li>Beetroot</li> <li>Ginger</li> <li>Potato</li> <li>Radish</li> </ol> </body> </html>
  • 92.
    86 උසස් පෙළ පොරතුරු සන්නිපේදන ොක්ෂණය - ICT ගුරුවරුන්න සඳහො Facebook සමූහපයහි ප්‍රකොශනයකි. wxl rys; ,hsia;= fuu whs;u Bullet iu. olajhs' <ul> Tag tflka wdrïNfõ' iEu whs;uhlau <li> Tag tflka wdrïNfõ' <ul> <li>Coffee</li> <li>Milk</li></ul> Browser tl ;=,ska olsk wdldrh • Coffee • Milk by; ,ehsia;= foflau whs;u ;=,g fÊo" rEm wdÈh we;=,;a l, yel' úia;r iys; ,ehsia;= fuh whs;u ,ehsia;=jla fkdjk w;r jpk ,ehsia;=jla yd tajdfha úia;r wvx.=jQ ,ehsia;=jls' <dl> Tag tflka wdrïNfõ' <dt> úia;r flfrk whs;uh wdrïN lrhs' <dd> Tag tflka úia;rh wdrïN jk w;r fï ;=,g fÊo" rEm wdosh we;=,;a l, yel' <dl> <dt>Coffee</dt> <dd>Black hot drink</dd> <dt>Milk</dt> <dd>White cold drink</dd> </dl> Browser tl ;=,ska olsk wdldrh Coffee Black hot drink Milk White cold drink The type Attribute <ul type="square"> <ul type="disc"> <ul type="circle"> Eg. 1 <html> <head> <title>HTML Unordered List</title> </head> <body> <ul type="square"> <li>Beetroot</li> <li>Ginger</li> <li>Potato</li> <li>Radish</li> </ul> </body> </html> Eg. 2 <html> <head> <title>HTML Unordered List</title> </head> <body> <ul type="circle"> <li>Beetroot</li> <li>Ginger</li> <li>Potato</li> <li>Radish</li> </ul> </body> </html>
  • 93.
    87 උසස් පෙළ පොරතුරු සන්නිපේදන ොක්ෂණය - ICT ගුරුවරුන්න සඳහො Facebook සමූහපයහි ප්‍රකොශනයකි. <html> <body> HTML Forms HTML forms දත්ත server එකට වයොමු කිරීමට වයොදො ගනී. form එකක ආදොන සංඝටක(input elements) වන checkboxes, radio-buttons, submit buttons වැි දෑ අඩංගු වේ. Text Fields <html> <form> First name: <input type="text" name="firstname" /><br /> Last name: <input type="text" name="lastname" /> </form> </html>
  • 94.
    88 උසස් පෙළ පොරතුරු සන්නිපේදන ොක්ෂණය - ICT ගුරුවරුන්න සඳහො Facebook සමූහපයහි ප්‍රකොශනයකි. Radio Buttons <form> <input type="radio" name="sex" value="male" /> Male<br /> <input type="radio" name="sex" value="female" /> Female </form> Check boxes (Checkboxes එවක්දී ඔෙට එක් පිළිතුරක් වහෝ පිළිතුරු කීපයක් වතෝරොගත හැකිය) <form> <input type="chec kbox" name="book" value="book" /> I have a book<br /> <input type="chec kbox" name="vehicle" value="Car" I have a car /> </form>
  • 95.
    89 උසස් පෙළ පොරතුරු සන්නිපේදන ොක්ෂණය - ICT ගුරුවරුන්න සඳහො Facebook සමූහපයහි ප්‍රකොශනයකි. Submit Button (Server එකට දත්ත යැවීමට Submit Button එක වයොදො ගනී. PHP අන්නතර්ගත වකොටසකි.) <html> <form name="input" action="uoc.php" method="get"> Username: <input type="text" name="user" /> <input type="submit" value="Submit" /> </form> </html> Drop down list (පහත උදොහරණය සලකො ෙැලු විට වමය වත්රුම්ගැනීමට හැකිවේවි.වම් සඳහො select යන එක tag වයොදො ගනී.) <html> <select> <option>India</option> <option>England</option> <option>Sri Lanka</option> <option>South Amarica</option> </select> </html> Text area (Text එකක යමක් ලිවීමට ඇති ඉඩ වකොටසයි)
  • 96.
    90 උසස් පෙළ පොරතුරු සන්නිපේදන ොක්ෂණය - ICT ගුරුවරුන්න සඳහො Facebook සමූහපයහි ප්‍රකොශනයකි. <html> <textarea rows="2" cols="20"> The oldest University in Sri Lanka, the University of Colombo is a sprawling complex located in the heart of the capital city of Colombo. </textarea> <html> HTML <meta> Tag HTML Meta data පිලිෙද විස්තර කරයි. වමහි දත්ත මගින්න out put එකක් web browser තුලින්න වපන්නනුම් වනොකරයි. උදොහරණ <head> <meta name="description" content="Free Web tutorials"> <meta name="keywords" content="HTML,CSS,XML,JavaScript"> <meta name="author" content="Stale Refsnes"> <meta charset="UTF-8"> <meta http-equiv="refresh" content="30"> </head> Form සඳහො උදොහරණයක්. <html> <head> <title>Registration Form</title> <link href="main.css" rel="stylesheet" /> <script src="main.js"></script> </head> <body> <form action="tt.php" id="regForm" onsubmit="return validate();"> <div id="mainDiv"> <h1 class="heading1">Regitration Form</h1> <hr color="blue" />
  • 97.
    91 උසස් පෙළ පොරතුරු සන්නිපේදන ොක්ෂණය - ICT ගුරුවරුන්න සඳහො Facebook සමූහපයහි ප්‍රකොශනයකි. <table align="center"> <tr> <td>First Name</td> <td><span class="req">*</span></td> <td><input type="text" id="fName" /></td> </tr> <tr> <td>Middle Name</td> <td><span class="req">*</span></td> <td><input type="text" id="mName" /></td> </tr> <tr> <td>Last Name</td> <td><span class="req">*</span></td> <td><input type="text" id="lName" /></td> </tr> <tr> <td>Email</td> <td><span class="req">*</span></td> <td><input type="text" id="email" /></td> </tr> <tr> <td></td> <td></td> <td> <input type="submit" value="Register" /> <input type="reset" value="Clear" /> </td> </tr> </table></div></form></body></html> ප්‍රෙි වි ොස ෙත්‍ර (CSS - Cascading Style Sheets) • CSS කියන්නවන්න Cascading Style Sheets කියන එකයි. • HTML elements display කරන්නවන්න වකොවහොමද කියලො වමහිදී කතො වකරයි. • වමමගින්න එක css file එකක් වවනස් කිරීවමන්න ඕනෑම වවබ් පිටුවල වපනුවම් වවනස් කම් ඇති කල හැක. එය ඉතොම වොසිදොයකවේ.
  • 98.
    92 උසස් පෙළ පොරතුරු සන්නිපේදන ොක්ෂණය - ICT ගුරුවරුන්න සඳහො Facebook සමූහපයහි ප්‍රකොශනයකි. • ප්‍රධොන වශවයන්න style sheet 3කි. 1. Author styles ▪ External style ▪ Embedded style ▪ Inline style 2. User Style (Viewer) 3. User Agent Style • css rule වල ප්‍රධොන වකොටස් 2ක් තිවබ්. 1.1 Selector 1.2 declaration • selectorකියන්නවන්න ඔෙට අවශය HTML element(body,h1,p,font)එකයි. • Declaration සෑම එකකම property එකක් හො value එකක් ඇත. • Property යනු ඔෙට වවනස් කිරීමට අවශය style attribute (වර්ණය,අකුරු වල ප්‍රමොණය යන ආදී )එකයි. • සෑම property එකකටම අගයක් (value) ඇත. • සෑමවිටම declaration අවසන්න විය යුත්වත් semicolon ( ; )එකකිි. • Declaration group එකක් සඟල වරහන්න වල අන්නතර්ගත විය යුතුය. p {color:red;text-align:center;} • ඉහත code එක කියවීමට තරමක් අපහසු ිසො පහත පරිදි ලිවිම සිදු කරයි. p { color:red; text-align:center; • පහත දැක්වවන්නවන්න css rule එකකි.
  • 99.
    93 උසස් පෙළ පොරතුරු සන්නිපේදන ොක්ෂණය - ICT ගුරුවරුන්න සඳහො Facebook සමූහපයහි ප්‍රකොශනයකි. CSS Comments • css comment කරන අයුරු පහත දැක්වේ. p { text-align:center; /*This is a comment*/ color:black; font-family:arial; } Id Selector • Id එකක් මගින්න යම් element එකක් සදහොම style එකක් අර්ථ දක්වයි. • වමය අර්ථ දැක්වීමට #ලකුණ වයොදො ගැවන්න. • Id එක සඳහො නම ඉලක්කමකින්න ආරම්භ වනොකරන්නන. • එය Firfox Browser එක හරහො ක්‍රියොත්මක වනොවන ෙැවිි. • පහත උදොහරණවේ id එක “para1” වේ #para1 { text-align:center; color:red; } class Selector • elements කීපයකට (element group එකකට) style එකක් අන්නතර්ගත කිරීමට වයොදො ගනී. • වමය අර්ථ දැක්වීමට “ . ” ලකුණ වයොදො ගැවන්න. • පහත උදොහරණවේ class එක “ center ” වේ. .center { text-align:center; } එවලසම එක එකක් වවනුවවන්නම වමය වයොදො ගත හැකි අයුරු පහත දැක්වේ. p.center { text-align:center; }
  • 100.
    94 උසස් පෙළ පොරතුරු සන්නිපේදන ොක්ෂණය - ICT ගුරුවරුන්න සඳහො Facebook සමූහපයහි ප්‍රකොශනයකි. • ඉහත උදොහරණයට අනුව සියලු p elements මැදට කර වවබ් පිටුව සැවදයි. • Class එක සඳහො නම ඉලක්කමකින්න ආරම්භ වනොකරන්නන..මන්නද එය Internet Explorer එක හරහො පමණක් ක්‍රියොත්මක වන ෙැවිි. Insert CSS style sheet එකක් අන්නතර්ගත කිරීවම් ක්‍රම 3ක් අ්ැත. • External style sheet • Internal style sheet • Inline style 1- External Style Sheet • වමය වඩොත්ම සුදුසු වන්නවන්න එක්තරො style එකක් වවබ් පිටු කීපයකට වයොදො ගන්නවන්න නම්ය. • සම්පුර්ණ වවබ් අඩවිවේ වපනුම එක style sheet file එකකින්න වවනස් කිරීමට ලැබීම වමහි ප්‍රධොනතම වොසියයි. • <link> යන tag එක මගින්න style sheet එක සම්ෙන්නධ කිරීම සිදුකරයි. <head> <link rel="stylesheet" type="text/css" href="uoc.css"/> </head> • css ඕනෑම text editor එකක ලිවිය හැකිය.වමහි කිසිදු html tags අඩංගු වනොවේ.ඔෙ css file එක.css වලස ඔෙ වයොදන නමට පසුව වයොදො save කර ගත හැක. • margin යන්නන සරලව කිවවහොත්,අපි යමක් ලියන විට පිටුවක මුල සිටම(වකොවන්න සිට)ලිවිම සිදුවනොකරයි.යම් කිසි ඉඩක් තියො ගැනීමට margin වයොදො ගනී.margin ගැන අපි පසුව කතො කරනු ලෙයි. • යම් තැනක ඔෙට වනොවතරුිනම් ඉදිරිවේදී ඇති උදොහරණ මගින්න සොකච්චො කිරීම මගින්න ඔෙට ඒවො පැහැදිලි වේවි. • CSS file එකක් save කිරීම පහතින්න වපන්නවො දී ඇත.
  • 101.
    95 උසස් පෙළ පොරතුරු සන්නිපේදන ොක්ෂණය - ICT ගුරුවරුන්න සඳහො Facebook සමූහපයහි ප්‍රකොශනයකි. 2- Internal Style Sheet • Internal Style Sheet වයොදොගනුවේ එක style එකක් වයොදො ගන්නවන්නනම් ය. • HTML page එකකhead section(<head>) එක යටවත් වමය ලියනු ලැවබ්. • වම් සඳහො <style> tag එක වයොදො ගනී. • පහත උදොහරණය සලකන්නන. <head> <styletype="text/css"> hr {color:blue;} p {margin-left:20px;} body {background- image:url("images/back40.gif");} </style> </head> 3- Inline Styles • පහත උදොහරණය මගින්න ඔෙට වමය වහොදින්න වටහො ගත හැක. • එකම ස්ථොනවේ style sheet එක හො අපිට අවශය HTML code එකද ඇත. <p style="color:red ; margin-left:20px">university </p> CSS Background Color වවබ් පිටුවේ background color එක වයොදන ආකොරය වමහි දැක්වේ. body { background-color:#b0c4de; } style sheet එකක ිතරම පහත ආකොර වලින්න color දක්වනු ලෙයි. ▪ a HEX value - "#ff0000" වලස ▪ a RGB value -"rgb(255,0,0)" වලස ▪ a color name - "red" වලස
  • 102.
    96 උසස් පෙළ පොරතුරු සන්නිපේදන ොක්ෂණය - ICT ගුරුවරුන්න සඳහො Facebook සමූහපයහි ප්‍රකොශනයකි. Color code කීපයක් <html> <head> <style type="text/css"> h1{ background-color:#6495ed;} p{ background-color:#e0ffff;} div{ background-color:#b0c4de;} </style> </head> <body> <h1>Sri lanka</h1> <div> Pearl of the Indian Ocean. <p>Sri lanka is a very beautiful country.</p> It is a Island. </div> </body> </html>
  • 103.
    97 උසස් පෙළ පොරතුරු සන්නිපේදන ොක්ෂණය - ICT ගුරුවරුන්න සඳහො Facebook සමූහපයහි ප්‍රකොශනයකි. CSS Background Image • යම් කිසි element එකක පසුබිමට පින්නතුරයක් වයොදන අයුරු වමහිදී සොකච්ඡො කරනු ලෙයි. • ඔෙ වයොදනBackground Image එක ිතැතින්නම සම්පුර්ණ element එක පුරොවටම වයවද්. Table properties CSS Background Image සදහො පහත උදොහරණය සලකන්නන(අන්නතර්ජොලය මගින්න උපුටො ගන්නනො ලද උදොහරණයකි.) <html> <head> <style type="text/css">body {background- image:url (http://www.cmb.ac.lk/wp- content/uploads/uoc_logo_moto.jpg);} </style> </head> <body> <h1> The oldest University in Sri Lanka</h1> </body>
  • 104.
    98 උසස් පෙළ පොරතුරු සන්නිපේදන ොක්ෂණය - ICT ගුරුවරුන්න සඳහො Facebook සමූහපයහි ප්‍රකොශනයකි. • ඉහත උදොහරණය කල ඔෙට මුළු වවබ් පිටුව පුරොම background image එක පැතිරී ඇති ෙව දක්නට ලැවබ්. • ඔෙට තිරස්ව,සිරස්ව වහෝ background image එක එක වතොවක් පමණක් වයොදො ගැනීමටද පුළුවන්න කමක් ඇත. • එවලසම පින්නතුරවේ ස්ථොනයද වවනස් කල හැක. • පහත උදොහරණය සලකන්නන. ඔෙ පින්නතුරය වතොර ගත්වත් name.jpg නම් තිරස්ව දැක්වීමට : <style type="text/css"> body {background-image:url(name.jpg);} background-repeat:repeat-x; </style> සිරස්ව දැක්වීමට : <style type="text/css"> body {background-image:url(name.jpg);} background-repeat:repeat-y; </style> එක වතොවක් පමණක් දැක්වීමට : <style type="text/css"> body {background-image:url(name.jpg);} background-repeat:no-repeat; </style> ස්ථොනයද වවනස් කිරීමට : <style type="text/css"> body {background-image:url(name.jpg);} background-repeat:no-repeat; background-position:right top; </style> • ඉහත එක එක උදොහරණය අධයනය කර වවනස වහොදින්න වටහො ගත යුතුය. • ඉහත properties වර්ග වගොඩක් කතො කර ඇති අතරඒ ඔක්කම properties එකට ලියන්නන පුළුවන්න විදියක් ඇත. • එයට shorthand property වලස හදුන්නවයි.
  • 105.
    99 උසස් පෙළ පොරතුරු සන්නිපේදන ොක්ෂණය - ICT ගුරුවරුන්න සඳහො Facebook සමූහපයහි ප්‍රකොශනයකි. body { background:#ffffff url('uoc.jpg) no-repeat right top;} පහත උදොහරණය සලකන්නන. <html> <head> <style type="text/css"> body{ background:#ffffff url('uoc.jpg') no-repeat right top; margin-right:100px;} </style> </head> <body> <h1>UOC</h1> <p> The oldest University in Sri Lanka.</p> <p>University of Colombo School of Computing (UCSC) </p> </body> </html> Short hand property ලිවීපම්දී ෙහ අනුපෙ ට ලිවිය යුතුය. 1. background-color 2. background-image 3. background-repeat 4. background-attachment 5. background-position CSS Text පහත ඇති CSS color වර්ග ගැන අප ඉහතදීත් කතො කර ඇත. • a HEX value - "#ff0000" වලස • an RGB value -"rgb (255,0,0)" වලස • a color name - "red" වලස
  • 106.
    100 උසස් පෙළ පොරතුරු සන්නිපේදන ොක්ෂණය - ICT ගුරුවරුන්න සඳහො Facebook සමූහපයහි ප්‍රකොශනයකි. • පහත උදොහරණය සලකන්නන. • එහි p.ex හො p.tx වලස id වදකක් ඇත. • එමගින්න id වවනම නම් වයොදො හදුන්නවො දී තිවබ්. • එනම් ඒවොට එකම වර්ණයක් වනොදී වවනස් වර්ණයන්න ලෙො වද් <html> <head> <style type="text/css"> body {color:red;} h1 {color:#00ff00;} p.ex {color:rgb(0,0,255);} p.tr {color:rgb(255,0,255);} </style> </head> <body> <h1>Sri lanka</h1> <p>Colombo in Sri lanka</p> <p class="ex">html in sinhala.</p> <p class="tr">php in sinhala.</p> </body> </html>
  • 107.
    101 උසස් පෙළ පොරතුරු සන්නිපේදන ොක්ෂණය - ICT ගුරුවරුන්න සඳහො Facebook සමූහපයහි ප්‍රකොශනයකි. • වහොදින්න ෙලන්නන.ඉහත උදොහරණවේ යන්නන Colombo in Sri lanka රතු පැහැ ගත්වත් වකවස්ද?එම id එකට නමක් ලෙො දී නැත.එම ිසො body එවකහි පොට එයට ලැවබ්. Text Alignment පහත උදොහරණය ෙලන්නන. එහිදී සිදු කර ඇත්වත් අප ලියන text වවබ් පිටුවේ මැදට ගැනීමට ඒක වයොදො ගැනීමයි. <html> <head> <style type="text/css"> h1 {text-align:center;} p.date {text-align:right;} p.main {text-align:justify;} </style> </head> <body> <h1>Sri lanka</h1> <p class="date">October,2011</p> <p class="main"> Sri Lanka, officially the Democratic SocialistRepublic of Sri Lanka is a country off the southern coast of the Indian subcontinent </p> <p> <b>Note:</b> As a result of its location in the path of major sea routes. </p> </body> </html>
  • 108.
    102 උසස් පෙළ පොරතුරු සන්නිපේදන ොක්ෂණය - ICT ගුරුවරුන්න සඳහො Facebook සමූහපයහි ප්‍රකොශනයකි. Text Decoration ඇත්ත වශවයන්නම වමහිදී සිදුවන්නවන්න ඔෙ ලියන text එක හැඩ කිරීමයි. වමහිදී වඩොත්ම වැදගත් වන්නවන්න,ඔෙ link එකක් වදන විට එය underline වී තිබීම වමමගින්න නැති කර දමයි. <html> <head> <style type="text/css"> a.uoc {text-decoration:none;} </style> </head> <body> <a class="uoc" href="http:// cricmore.com">cricmore</a> <br/> <a href="http:// cricmore.com">cricmore</a> </body> </html> පහත උදොහරණය සලකන්නන. <html> <head> <style type="text/css"> h1 {text-decoration: overline;} h2 {text-decoration: line-through;}
  • 109.
    103 උසස් පෙළ පොරතුරු සන්නිපේදන ොක්ෂණය - ICT ගුරුවරුන්න සඳහො Facebook සමූහපයහි ප්‍රකොශනයකි. h3 {text-decoration: underline;} h4 {text-decoration: blink;} </style></head> <body> <h1> sri lanka </h1> <h2> sri lanka </h2> <h3> sri lanka </h3> <h4> sri lanka </h4> <p><b> sri lanka </b></p> </body> </html> ➢ CSS වක්ත ඛණ්ඩ හරහො වවබ් පිටු තුල අන්නතර්ගතයන්න වඩො ආකර්ශවත් වලස ඉදිරිපත් කිරීවම් හැකියොව පවතී. ➢ CSS වක්ත ඛණ්ඩ හරහො html මගින්න නැවත නැවතත් ලියන ලද වක්ත ඛණ්ඩයන්න අවම කරගැනීවම් හැකියොවද පවති. ➢ CSS වක්ත ඛණ්ඩ හරහො වවබ් පිටුවක ඇති අන්නතර්ගතයන්න දර්ශනය විය යුතු ස්ථොනයද වවනස් කර ගත හැකිය PHP ක්‍රමපේඛණය වමම වකොටවසන්න PHP (Hypertext Pre Processor) ක්‍රමවල්ඛන භොෂොවේ අවශයතොවය, PHP වක්ත ලිවීම, PHP භොවිතවයන්න දත්ත සමුදොයක් කළමනොකරණය සිදු කිරීම, PHP මගින්න වවබ් පිටු ිර්මොණය කිරීම ආදිය පිලිෙඳ සොකච්ඡො වකවර්.
  • 110.
    104 උසස් පෙළ පොරතුරු සන්නිපේදන ොක්ෂණය - ICT ගුරුවරුන්න සඳහො Facebook සමූහපයහි ප්‍රකොශනයකි. PHP ක්‍රමවල්ඛන භොවිතවේ අවශයතොව - අන්නතර්ජොලය ජනප්‍රිය වීමත් සමගම වවබ් පොදක වයදුම් සංවර්ධනය කිරීම හො භොවිතය වැදගත් අංගයක් ෙවට පත්වී ඇත. වවබ් පොදක වයදුම් වස්වො ලොභී - වස්වො දොයක ආකෘතිය මත පදනම් වී ඇත. වස්වො දොයක පරිගණකය තුල වස්වො දොයක වයදුම් මෘදුකොංගය ඇති අතර වස්වො ලොභී පරිගණක තුල වස්වො ලොභී වයදුම් මෘදුකොංග ඇත. (වස්වොලොභී- වස්වොදොයක ආකෘතිය) මීට වපර ඉවගනගත් HTML ක්‍රමවල්ඛන භොෂොව මගින්න සිදු කරනුවේ වවබ් අතිරික්සුවක් හරහො දත්ත ඉදිද්රිපත් කිරීම පමණි. නමුත් ක්‍රමවල්ඛයක් මගින්න සිදු කරන ගණනය කිරීම්, දත්ත සමුදොයක් සමග සම්ෙන්නධ වී සිදු කරන විවිධ ක්‍රියො ආදිය සිදු කිරීමට HTML භොෂොව වයොදොගත වනොහැකිය. වමම වමවහයුම් සිදුවන්නවන්න වස්වො දොයක පරිගණක අන්නතවේ ය. PHP යනු වමවැි වයදුම් සංවර්ධනය සඳහො වයොදොගත හැකි ක්‍රමවල්ඛන භොෂොවකි. එනම් PHP ක්‍රමවල්ඛන භොෂොව වස්වො දොයක පරිගණක පරිසරයක ක්‍රියොත්මක වේ. තවද PHP ගතික වවබ් පිටු ිර්මොණය කිරීම සඳහො වයොදොගන්නනො ක්‍රමවල්ඛන භොෂොවකි. 1. PHP - පරිගණකවේ ස්ථොපනය කරගැනීම - PHP ක්‍රමවල්ඛන භොෂොව වයොදොවගන වක්තකරණය කිරීම සඳහො පළමුවවන්නම PHP, පරිගණකය තුල ස්ථොපනය කර ගත යුතුය. www.php.net මගින්න PHP ෙොගතකර ස්ථොපනය කිරීමට හැකි වුවත් PHP, MYSQL හො Apache ති පැවක්ජයක් වලස පැමිවණන XAMPP Server වහෝ WAMP Server පරිගණකය තුල ස්ථොපනය කරගැනීම වඩොත් පහසු වේ. XAMPP - www.apachefriends.org WAMP - www.wampserver.com එවස්ම PHP පහසුවවන්න වක්තකරණය කිරීම සඳහො වක්තකරණ මෘදුකොංගයක් (IDE එකක්) ස්ථොපනය කර ගැනීම අවශය වේ. ඒ සඳහො Notepad++, Brackets, Sublime Text වයොදොගත හැකිය.
  • 111.
    105 උසස් පෙළ පොරතුරු සන්නිපේදන ොක්ෂණය - ICT ගුරුවරුන්න සඳහො Facebook සමූහපයහි ප්‍රකොශනයකි. <html> <body> <h1><? php echo “php code”; ?></h1> </body> </html> 2. PHP ක්‍රමවල්ඛනයක මූලික වූහය - PHP වක්තයක් ආරම්භ කරනුවේ <?php උසුලනවයන්න වන අතර අවසන්න වනුවේ ?> යන උසුලනවයි. අවනකුත් සියලු වක්ත ඛණ්ඩ වමම උසුලන අතර වයදිය යුතුය. ක්‍රමවල්ඛනවේ ඕනෑම වගන්නතියක් අවසන්න කරනුවේ ; මගිි. උදො:- <?php ?> PHP ක්‍රමවල්ඛයක ප්‍රතිදොන ලෙොගැනීම සඳහො “echo” යන්නන භොවිත කරයි. උදො:- <?php echo “Hello World”; ?> 3. PHP ක්‍රමවල්ඛයක් ක්‍රියොත්මක කිරීම PHP ක්‍රමවල්ඛයක් පරිගණකය තුල සුරැකිය යුත්වත් .php යන වගොනු දිගුව සහිතවය. එවස්ම වපර සඳහන්න කල පරිදි php වගොනුවක් ක්‍රියොත්මක වනුවේ වස්වොදොයක පරිගණක පරිසරයක ෙැවින්න එය අප වපර ස්ථොපිත කරගත් Wamp Server තුල වහෝ XAMPP Server තුල ියමිත පරිදි තැන්නපත් කර වවබ් අතිරික්සුව (Web Browser) හරහො වහෝ Command Prompt භොවිතවයන්න ක්‍රියොත්මක කල යුතුය. උදො:- Wamp Server සැලකූ විට එහි www ව ෝල්ඩරය තුල php වගොනුව තැන්නපත් කර Wamp Server ක්‍රියොත්මක කර, i. Command Prompt මගින්න නම් php file_name.php වලස වයොදො Enter යතුර තද කිරීවමන්න. ii. වවබ් අතිරික්සුව (Web Browser) තුල ලිපින තීරුවවහි localhost/ file_name.php වලස වයොදො Enter යතුර තද කිරීවමන්න. 4. php ක්‍රමවල්ඛයක් HTML ක්‍රමවල්ඛයක් තුල ඇතුලත් කිරීම php වක්ත ඛණ්ඩයක් ඕනෑම html වල්ඛනයක් තුලට ඇතුලත් කර ක්‍රියොත්මක කල හැක. උදො:-
  • 112.
    106 උසස් පෙළ පොරතුරු සන්නිපේදන ොක්ෂණය - ICT ගුරුවරුන්න සඳහො Facebook සමූහපයහි ප්‍රකොශනයකි. <?php $f_name=”Thanuja Bandara”; $x=12; ?> 5. PHP ක්‍රමවල්ඛන භොෂොවේ සංරචක 5.1 හඳුන්නවන (Identifires) - පරිශීලකයො විසින්න ක්‍රමවල්ඛය තුල භොවිත කරන නම් වම් යටතට ගැවන්න. උදො - විචලය නොම, ශ්‍රිත සඳහො වයදූ නම් පහත නීති වලට අනුව වම්වො වයදිය යුතුය. 1. හඳුන්නවනයක් සමන්නවිත විය යුත්වත් අකුරු, ඉලක්කම්,යටි ඉර සහ අවනකුත් ASCII අක්ෂර වලිි. 2. අක්ෂර එකක් වහෝ කීපයකින්න සමන්නවිත විය හැකි අතර ආරම්භ විය යුත්වත් ඉංග්‍රීසි අක්ෂරයකින්න වහෝ යටි ලකුණ මගිි (Underscore). 3. වපර වයදූ පදයන්න වගන්න වවනස් විය යුතුය. 4. Case Sensitive වේ. 5.2 විචලය (Variables) - වමවහයුම් සඳහො වයොදො ගන්නනො දත්ත සසම්භොවී ප්‍රවේශ මතකය (Random Access Memory) තුල තොවකොලිකව ගෙඩො කර ගැනීම සඳහො විචලය භොවිතො කරයි. විචලයයක් php වක්තයක් තුලට ඇතුලත් කරනු ලෙන්නවන්න $ ලකුණ භොවිතවයි. උදො:- $F_Name, $_name ඇතුලත් කිරීවම්දී $ ලකුණට පසුව හිස් තැනක් වනොතැබීමට වග ෙලො ගත යුතුය. 5.3 ආවද්ශන (Assignments) – PHP ක්‍රමවල්ඛයක් තුල භොවිතො වන දත්ත සහ ගණනය කිරීම් වල ප්‍රතිපල විචලයයන්න වවත පැවරීමට වයොදොගැවන්න. වම් සඳහො ‘=’ ලකුණ භොවිතො කරයි. උදො:- සංඛයොත්මක අගයන්න ආවද්ශවයදී “” වයදීම අවශය වනොවේ.
  • 113.
    107 උසස් පෙළ පොරතුරු සන්නිපේදන ොක්ෂණය - ICT ගුරුවරුන්න සඳහො Facebook සමූහපයහි ප්‍රකොශනයකි. <?php $f_name=”Thanuja Bandara”; $age=18; echo “Name is”, $f_name, “and”,”age is”,$age; ?> ප්‍රතිදොනය වනුවේ - Name is Thanuja Bandara and age is 18 යන්නනයි. 5.4 ප්‍රකොශන (Expressions) – echo යන විධොනය භොවිත වකොට ප්‍රතිදොන ලෙො ගත හැකි ෙව අප දිමු. යම් කිසි ප්‍රකොශයක් එවලසම ප්‍රතිදොනය කර ගැනීම සඳහො එය “” තුල වයදිය යුතුය. විචලයයන්න තුල ඇති අගය ප්‍රතිදොනය කර ගැනීමට එය “” භොවිත වනොකර වයොදයි. උදො:- 5.5 විවරණ(Comments) – වක්තකරණවේදී එක් එක් වක්ත ඛණ්ඩය ලියො තිවෙන්නවන්න කුමන අරමුණකින්නද යන්නන දැක්වීම සඳහො විවරණ භොවිතො කරයි. ආකොර වදකකින්න වයදිය හැක. 1. ති වපළ විවරණ (Single Line Comments). උදො:- //Single Line Comment වහෝ # Single Line Comment 2. ෙහු වපළ විවරණ (Multi Line Comments). උදො:- /*Multi line comments can be written like this*/ 5.6 දත්ත ප්‍රරූප (Data Types) – ක්‍රමවල්ඛයක් තුල භොවිතො කල හැකි දත්ත ඒවොවේ භොවිතය අනුව ඛොණ්ඩ ගත කල හැක. වම්වො දත්ත ප්‍රරූප වලස හැඳින්න විය හැක. PHP ක්‍රමවල්ඛනවේදී භොවිත වන දත්ත ප්‍රරූප ආකොර 4 කි. 1. Integer - පුර්ණ සංඛයො. 2. Float - ඉපිලුම් ස්ථොන අංක. 3. String - අනුලකුණු වැල. 4. Boolean - බූලියොනු අගයන්න. 1. Integer - පුර්ණ සංඛයො. - දශමස්ථොන වනොමැති ධන වහෝ රිණ පූර්ණ සංඛයො. උදො:- 123, -123, 4B(ෂඩ් දශමය), 1011001(ද්විමය).
  • 114.
    108 උසස් පෙළ පොරතුරු සන්නිපේදන ොක්ෂණය - ICT ගුරුවරුන්න සඳහො Facebook සමූහපයහි ප්‍රකොශනයකි. 2. Float - ඉපිලුම් ස්ථොන අංක. - දශමය වහෝ ෙලයන්න ආකොරවයන්න දැක්විය හැක. උදො:- 2.546, 5E-10 3. String - අනුලකුණු වැල. - ති වහෝ ද්විත්ව Inverted commas තුල වයදීවමන්න දත්තයක් string ෙවට පත් වේ. උදො:- “Hello World”, “123” 4. Boolean - බූලියොනු අගයන්න. - True සහ False වලස එකිවනකට ප්‍රතිවිරුද්ධ තත්ත්ව වදකක් වමයින්න අදහස් වකවර්. ( ද්විමය අංකනවයදී 0 සහ 1 වැි). වමම පද Case sensitive වනොවේ. උදො:- True, true, TRUE, False, false, FALSE. 5.7 PHP වමවහයුම් (Operators) - 1. අංක ගණිත වමවහයුම් -
  • 115.
    109 උසස් පෙළ පොරතුරු සන්නිපේදන ොක්ෂණය - ICT ගුරුවරුන්න සඳහො Facebook සමූහපයහි ප්‍රකොශනයකි. තොර්කික වමවහයුම් - පොලන වුහ (Control Structures) – යම් කිසි වකොන්නවද්සියක් තෘප්තත වීම හො වනොවීම මත එකිවනකට වවනස් තත්ත්ව වදකක් ලෙො ගැනීමට / එකිවනකට වවනස් වක්ත ඛණ්ඩ වදකක් ක්‍රියොත්මක කිරීමට පොලන වුහ භොවිත කරයි. PHP හි භොවිත වන පොලන වුහ 4 කි. 1. if 2. if...else 3. if...elseif...else 4. switch 1. if වුහය. සරලතම if ප්‍රකොශය වේ. යම් කිසි එක වකොන්නවද්සියක තෘප්තත දිශොව පමණක් සලකයි. Syntax If(condition) { Code; } False True Condi tion Code
  • 116.
    110 උසස් පෙළ පොරතුරු සන්නිපේදන ොක්ෂණය - ICT ගුරුවරුන්න සඳහො Facebook සමූහපයහි ප්‍රකොශනයකි. 2. if...else වුහය. යම් කිසි එක වකොන්නවද්සියක තෘප්තත දිශොව සහ තෘප්තත වනොවන දිශොව සලකො එකිවනකට වවනස් වක්ත ඛණ්ඩ 2 ක් ක්‍රියොත්මක කිරීමට වයොදොගැවන්න. Syntax If (condition) { Code 1; } else { Code 2; } False True 3. if...elseif...else වුහය. වකොන්නවද්සි කිහිපයක තෘප්තත දිශොවන්න සහ තෘප්තත වනොවන දිශොව සලකො එකිවනකට වවනස් වක්ත ඛණ්ඩ ගණනොවක් ක් ක්‍රියොත්මක කිරීමට වයොදොගැවන්න. Syntax If (condition) { Code 1; } else if { Code 2; }...................... else { Code n; } True False True False 4. Switch වුහය. 5.8 PHP පුනර්කරණ (PHP Loops) – ක්‍රමවල්ඛනයක යම් කිසි වකොන්නවද්සියක් තෘප්තත වී පවතින තොක් වහෝ වනොවී තිවෙන තොක් එකම වක්ත ඛණ්ඩය නැවත නැවතත් ක්‍රියොත්මක කිරීමට අවශය ූ විට පුනර්කරන භොවිත වේ. Condi tion Code 1 Code 2 Code 1 Condition1 Code n Condition2 Code 2
  • 117.
    111 උසස් පෙළ පොරතුරු සන්නිපේදන ොක්ෂණය - ICT ගුරුවරුන්න සඳහො Facebook සමූහපයහි ප්‍රකොශනයකි. 1. While – Syntax – While(condition is true) { Code to be executed; } උදො:- <?php $x=12; while($x<=12) { echo $x; $x++; } ?> 2. Do – While – Syntax – do { Code to be executed; } while(condition is true); උදො:- <?php $x=12; do { echo $x; $x++; } while($x<=12) ?> 3. For – Syntax – for(initialization;check;post execution) { Code to be executed; } උදො:- <?php for($x=0;$x<=12;$x++) { echo $x; } ?> 5.9 PHP ශ්‍රිත (PHP Functions) – කිසියම් ක්‍රමවල්ඛ ඛණ්ඩයක් විවිධ පරොමිති වලට අනුව ධොවනය කිරීම සඳහො ශ්‍රිත භොවිත වේ. PHP තුල අවශය පරිදි ශ්‍රිත වගොඩනගොගත හැකි අතර php තුල ශ්‍රිත විශොල ප්‍රමොණයක් ඇතුලත් කර ඇත.
  • 118.
    112 උසස් පෙළ පොරතුරු සන්නිපේදන ොක්ෂණය - ICT ගුරුවරුන්න සඳහො Facebook සමූහපයහි ප්‍රකොශනයකි. උදො:- fopen(), fread(), date() ශ්‍රිතයක කොරක නීතිය - Syntax – function function_name() { Code to be executed; } උදො:- <?php function errormsg() { echo “Unexpected error”; } ?> ඉහත පරිදි ලියන ලද ශ්‍රිතයක් වක්තවේ වවනත් ස්ථොනයක call කරනුවේ වමවස්ය <?php errormsg(); ?> 5.10 PHP දත්ත වුහ (Data Structures) – අරොවන්න(Arrays) - ක්‍රමවල්ඛනයක විචලයන්නවේ ෙහු අගයන්න ගෙඩො කිරීමට අරොවන්න භොවිත කරයි. උදො- <?php $team = array(“Thanuja”,”Anjana”,”Sunali”); var_dump($team); ?> foreach භොවි පයන්න අරොවක් තු ඇි වටිනොකම් ප්‍රිදොනය කිරීම. <?php $colors=array(“red”,” blue”,”Green”); foreach($colors as $value); ?> 5.11 PHP වගොනු පරිහරණය (File Handling) – වස්වොදොයක පරිගණක පරිසරයක ඇතුලත් වගොනුවක ඇති දත්ත කියවීම, ලිවීම සඳහො පහත ක්‍රියොවලි අනුගමනය වකවර්. 1. වගොනුව විවෘත කිරීම. 2. අඩංගු දත්ත කියවීම. 3. දත්ත ලිවීම. 4. වගොනුව වැසීම.
  • 119.
    113 උසස් පෙළ පොරතුරු සන්නිපේදන ොක්ෂණය - ICT ගුරුවරුන්න සඳහො Facebook සමූහපයහි ප්‍රකොශනයකි. 1. පගොනුව විවෘ කිරීම. • වම් සඳහො fopen විධොනය භොවිත කරයි. • පහත පරිදි වයොදනු ලැවබ්. $privatefile=fopen(“filename”,”Mode”); වමහිදී mode යන්නවනන්න වගොනුවේ මොදිලිය අදහස් වකවර්. එනම් වගොනුව විවෘත කරන්නවන්න කුමන අරමුණක් සඳහො ද යන්නන දැක්වේ. මොදිලිය විස් රය පගොනු දර්ශකය r වගොනුව කියවීමට පමණක් විවෘත කිරීම. වගොනුවේ මුල සිට ඇරවේ. w වගොනුවක් ලිවීම සඳහො පමණක් විවෘත කිරීම වමහිදී සිදුවේ. වගොනුවක අන්නතර්ගතය වනොමැතිනම් අලුත් වගොනුවක් ිර්මොණය වේ. වගොනුවේ මුල සිට ඇරවේ. a වගොනුවක් ලිවීම සඳහො පමණක් විවෘත කිරීම වමහිදී සිදුවේ. වගොනුවක අන්නතර්ගතය වනොමැතිනම් අලුත් වගොනුවක් ිර්මොණය වේ. වගොනුවේ අවසොනවේ සිට ඇරවේ. 2. අඩංගු දත්ත කියවීම. වම් සඳහො fgets සහ fputs විධොන භොවිත වේ. 1. fgets(file variable) - වගොනුවක එක වප්තලියක් කියවයි. 2. fputs(file variable,string) - වගොනුවකට පොඨ එක්කරයි. 3. දත්ත ලිවීම. උදො:- පහත දැක්වවන වක්ත ඛණ්ඩය මගින්න “This is a new line” යන පොඨ වකොටස abc.txt වගොනුවට ලියනු ලෙයි. abc.txt වලස වගොනුවක් වනොමැති වේලොවකදී fopen විධොනය මගින්න abc.txt වලස නව වගොනුවක් ිර්මොණය වේ. <?php $myfile = fopen(“abc.txt”,”w”); fputs($myfile,”This is a new line”); fclose($myfile); ?>
  • 120.
    114 උසස් පෙළ පොරතුරු සන්නිපේදන ොක්ෂණය - ICT ගුරුවරුන්න සඳහො Facebook සමූහපයහි ප්‍රකොශනයකි. පහත ක්‍රමවල්ඛය මගින්න abc.txt හි පළමු වප්තලිය කියවො ආදොනය html වක්තය තුලට ප්‍රතිදොනය කරයි. <html> <body> <?php $myfile = fopen(“abc.txt”,”r”); $data = fgets($myfile); echo $data; fclose($myfile); ?> </body> </html> වගොනුවේ අන්නතර්ගතය වරකට එක වප්තලියක් ෙැගින්න කියවො html තුලට ඇතුලත් කිරීවම්දී feof() ශ්‍රිතය භොවිත කරයි. එමගින්න වගොනුව අවසොනයටම කියූ ෙව තහවුරු කරගත හැක. <html> <body> <?php $myfile = fopen(“abc.txt”,”r”); while(!feof($myfile) { $data = fgets($myfile); echo $data,”<br>”; } fclose($myfile); ?> </body> </html> 4. පගොනුව වැසීම. fclose යන විධොනය භොවිත කරයි. – fclose($file variable) උදො:- fclose($myfile); 5.12 PHP මගින්න දත්ත සමුදොයක් කළමනොකරණය කිරීම - 1. HTML පෙෝරමයකින්න දත්ත පසොයො බොගැනීම (Retrieving data from HTML forms)- $_GET සහ $_POST යන විධොන දත්ත එකතු කිරීම සඳහො භොවිත කරයි. <html> <body> <form action=”welcome.php” method=”post”> Name:<input type=”text” name=”name”><br> Email:<input type=”text” name=”email”><br> <input type=”submit”> </form> </body> </html>
  • 121.
    115 උසස් පෙළ පොරතුරු සන්නිපේදන ොක්ෂණය - ICT ගුරුවරුන්න සඳහො Facebook සමූහපයහි ප්‍රකොශනයකි. ඉහත වක්තය ක්‍රියොත්මක කිරීවමන්න පසු අදොළ ක්වෂ්ත්‍ර වලට සම්පුර්ණ කල වතොරතුරු welcome.php වවත යැවීම සඳහො http post method වයොදො ගැවන්න. echo විධොනය සමග විචලයන්න ඇතුලත් කිරීවමන්න ඇතුලත් කල දත්ත ෙලොගත හැක. <html> <body> Hi<?php echo $post[“name”];?><br> Email address is: <?php echo $post[“email”];?> </body> </html> ඉහත ක්‍රියොවලිය සඳහො http post method වවනුවට http get method ද වයොදොගත හැක. 2. පස්වො දොයක ෙරිගණකය හ සම්බන්නධ්‍ වීම. Procedural <?php $servername = "localhost"; $username = "username"; $password = "password"; // Create connection $conn = mysqli_connect($servername, $username, $password); // Check connection if (!$conn) { die("Connection failed: " . mysqli_connect_error()); } echo "Connected successfully"; ?> වමම වක්ත ඛණ්ඩය ක්‍රියොත්මක ූ වහොම වස්වොදොයක පරිගණකය සමග ඇති සම්ෙන්නධතොවය විසන්නධි වී යයි. ඊට වපර එය සිඳලීමට $conn->close(); වයොදයි. 3. දත්ත සමුදොයක් ිර්මොණය කිරීම - Procedural <?php $servername = "localhost"; $username = "username"; $password = "password";
  • 122.
    116 උසස් පෙළ පොරතුරු සන්නිපේදන ොක්ෂණය - ICT ගුරුවරුන්න සඳහො Facebook සමූහපයහි ප්‍රකොශනයකි. // Create connection $conn = mysqli_connect($servername, $username, $password); // Check connection if (!$conn) { die("Connection failed: " . mysqli_connect_error()); } // Create database $sql = "CREATE DATABASE myDB"; if (mysqli_query($conn, $sql)) { echo "Database created successfully"; } else { echo "Error creating database: " . mysqli_error($conn); } mysqli_close($conn); ?> 4. දත්ත සමුදොය වගු සෑදීම - <?php $servername = "localhost"; $username = "username"; $password = "password"; $dbname = "myDB"; // Create connection $conn = new mysqli($servername, $username, $password, $dbname); // Check connection if ($conn->connect_error) { die("Connection failed: " . $conn->connect_error); } // sql to create table $sql = "CREATE TABLE MyGuests ( id INT(6) UNSIGNED AUTO_INCREMENT PRIMARY KEY, firstname VARCHAR(30) NOT NULL, lastname VARCHAR(30) NOT NULL, email VARCHAR(50), reg_date TIMESTAMP )"; if ($conn->query($sql) === TRUE) { echo "Table MyGuests created successfully";
  • 123.
    117 උසස් පෙළ පොරතුරු සන්නිපේදන ොක්ෂණය - ICT ගුරුවරුන්න සඳහො Facebook සමූහපයහි ප්‍රකොශනයකි. } else { echo "Error creating table: " . $conn->error; } $conn->close(); ?> 5. දත්ත සමුදොයට දත්ත ඇතු ත්ත කිරීම - Procedural <?php $servername = "localhost"; $username = "username"; $password = "password"; $dbname = "myDB"; // Create connection $conn = mysqli_connect($servername, $username, $password, $dbname); // Check connection if (!$conn) { die("Connection failed: " . mysqli_connect_error()); } $sql = "INSERT INTO MyGuests (firstname, lastname, email) VALUES ('John', 'Doe', 'john@example.com')"; if (mysqli_query($conn, $sql)) { echo "New record created successfully"; } else { echo "Error: " . $sql . "<br>" . mysqli_error($conn); } mysqli_close($conn); ?> 6. දත්ත සමුදොපේ දත්ත නැව බො ගැනීම - Procedural <?php $servername = "localhost"; $username = "username"; $password = "password"; $dbname = "myDB";
  • 124.
    118 උසස් පෙළ පොරතුරු සන්නිපේදන ොක්ෂණය - ICT ගුරුවරුන්න සඳහො Facebook සමූහපයහි ප්‍රකොශනයකි. // Create connection $conn = mysqli_connect($servername, $username, $password, $dbname); // Check connection if (!$conn) { die("Connection failed: " . mysqli_connect_error()); } $sql = "SELECT id, firstname, lastname FROM MyGuests"; $result = mysqli_query($conn, $sql); if (mysqli_num_rows($result) > 0) { // output data of each row while($row = mysqli_fetch_assoc($result)) { echo "id: " . $row["id"]. " - Name: " . $row["firstname"]. " " . $row["lastname"]. "<br>"; } } else { echo "0 results"; } mysqli_close($conn); ?>
  • 125.
    119 උසස් පෙළ පොරතුරු සන්නිපේදන ොක්ෂණය - ICT ගුරුවරුන්න සඳහො Facebook සමූහපයහි ප්‍රකොශනයකි. ිපුණතොව 11 - id¾j øjH wka;¾cd,h (Internet of Things - IOT) úúO ixfõol" uDÿldx. yd bf,lafg%dksl Wmdx. o;a; ikaksfõokh l< yels wdldrhg ilia fldg cd,.; l< úg id¾j øjH wka;¾cd,h f,i ye¢kafjk iqyqre mßirh ks¾udKh fjhs' fuys Wmdx. cd,.; lsÍu i|yd idïm%odhsl cd,.; l%u fyda ógu iqúfYaIS l%u Ndú;d lrkakg mq¿jk' tfia we;s iqyqre mßirh iqyqre ÿrl:k fyda mß.Kl yryd fyda ÿria:j wëlaIKh lsÍu fyda md,kh lsÍuo l< yels jqj;a" tfia wëlaIKhlska fyda md,khlska f;drj l%shd;aul fjk wdldrhg iqyqre moaO;s ks¾udKh lsÍug mq¿jk' fndfyda iqyqre moaO;s ojfia meh 24 ;=<u l%shd;aul fjhs' fï ksid fïjd myiqfjka wl%Sh fkdjk moaO;s f,io y÷kajd fokakg mq¿jk' id¾j øjH wka;¾cd,h Wmdx.hla f,i WIaK;aj ixfõolhla jeks ir, WmlrKhl isg fudag¾ r:hla" ksjila" f.dvke.s,a,la" k.rhla jqjo wh;a úh yelsh' id¾j øjH wka;¾cd,h i|yd ;ju tla ks¾jpkhla ke;' tneúka úúO wdh;k" úúO m%ñ;Ska iy ye¢kaùï lSmhlau fï iïnkaOj bÈßm;aj ;sfí' tajdhska ckm%sh ye¢kaùï lSmhla fufiah' 1' úÿ,s iy bf,lafg%dksl bxðfkare wdh;kh - IEEE IEEE (Institute of Electrical and Electronic Engineers) yS w¾: ±laùug wkqj Wmdx. ish,a, cd,.;j ;sìh hq;=h' Wmdx.j,g wka;¾cd, iïnkaO;djh ;sìh hq;=h' tfukau ixfõol wka;¾.; úh hq;=h' fuu ks¾jpkhg wkqj IOT i|yd wka;¾cd,h w;HjYH nj lshejqko we;eï ks¾jpkj, tfia wka;¾cd,fha w;HjYH;djhla olajkafka ke;' Bg fya;=j IOT hk fhÿfï Internet hkafkka idudkH wka;¾cd,h fkdj tlsfkl ine÷kq cd,hla hkak w¾: ±lafjk ksidh' by; igyk wkqj fuu id¾j øjH wka;¾cd, Wmdx. ;sìh hq;=h' 2' hqfrdamSh úÿ,s ixfoaY m%ñ;s wdh;kh - ETSI ETSI (European Telecommunications Standards Institute) úiska IOT hkak y÷kajkafka ñksiqkaf.a Rcq ueÈy;aùulska f;drj Wmdx. folla fyda jeä .Kkla w;r ikaksfõokhla isÿùu f,ih' fuys§ ikaksfõokh yd ;SrK .ekSu iajhxl%Shj fjhs' fuu ks¾jpkfha idudkH wka;¾cd,fha wjYH;djhla .ek ±lafjkafka ke;' 3. wka;¾cd, bxðfkare ld¾hidOl n,ldh - IETF IETF (Internet Engineering Task Force) uÕska IOT hkak y÷kajkafka wm jgd jQ úúO úoHq;a" bf,lafg%dksl fyda bf,lafg%dksl fkdjk Wmdx." tajd w;r wLKav ikaksfõokhla iy tajd wdY%s; fiajdjka iemfhk wdldrhg iïnkaO lr we;s moaO;shla f,his' fuu ks¾jpkfha idudkH wka;¾cd,fha wjYH;djhla .ek ±lafjkafka ke;'
  • 126.
    120 උසස් පෙළ පොරතුරු සන්නිපේදන ොක්ෂණය - ICT ගුරුවරුන්න සඳහො Facebook සමූහපයහි ප්‍රකොශනයකි. 4. wka;¾cd;sl ÿria: ikaksfõok ix.uh - ITU ITU (International Telecommunication Union) hkq tlai;a cd;Skaf.a ixúOdkfha fldgils' fuu wdh;kh úiska 2005 jif¾§ IOT ms<sn|j bÈßm;a lr we;s jd¾;dj,g wkqj IOT hkq id¾jj¾;s cd,hls' (ubiquitous network) id¾jj¾;s cd,hla hkq ´kEu fudfyd;l" ´kEu flfkl=g" ´kEu ;ekl isg cx.u ÿrl:k jeks ´kEu Wmdx.hla yryd iïnkaO úh yels cd,hls' ta wkqj fuu ks¾jpkfha§ idudkH wka;¾cd,fha wjYH;djh .ek woyila bÈßm;a lr we;' fïjdg wu;rj IOT j, j¾Okh i|yd m%Odk jYfhka idOl ù we;s ;dlaIK lSmhla ITU wdh;kh úiska y÷kajd§ we;' tajd fuiah' i. jia;= y÷kd .ekSu fï i|yd m%Odk jkafka RFID ;dlaIKhhs' fuys§ .=jkaúÿ,s ixLHd; y÷kd .ekSu lrkq ,nhs' ta wkqj hï jia;=jl ye÷kqï ixfla; w,jd th y÷kd .ekSu fuys l%uhhs' ii. ixfõol úúO j¾.j, ixfõol id¾j øjH wka;¾cd,h i|yd fhdod .kakd nj oksuq' WIaK;ajh" f.dúm,l mfiys f;;ukh uekSu" .Eia ldkaÿjla y`ÿkd.ekSfï ixfõol" wdf,dalh y÷kd.ekSfï ixfõol wdÈh óg WodyrKhs' iii. iqyqre øjH (Smart materials) iqyqre øjH" nqoaêu;a øjHh yd m%;spdrd;aul øjHh hk kï j,skao ye¢kafjhs' ixfõol yryd ,efnk ndysr W;af;ackj,g m%;spdr ±laùu i|yd ;u .=Kdx. tlla fyda lSmhl lemS fmfkk fjkialï lrk wdldrhg ks¾udKh lr we;s Wmdx. fukñka ye¢kafjhs' fuu iqyqre øjH wdldr ;=kls' tajd kï" • ksYAl%Sh iqyqre øjH hïlsis W;af;ackhla fh¥ úg ix{dj úYaf,aIKh fkdlr taldldr f,i iy fl,skau m%;spdr olajk øjH fuf,i ye¢kafjhs' óg WodyrKhla f,i úlD;s jQ o;aj, yevh ksjerÈ lsÍug fhdod .kakd ksl,a-ghsfÜkshï lïì ±laúh yelsh' tu lïôfha wdrïNl yevh o;a wekaol ksjerÈ yevh f,i ilihs' ±ka th úlD;s jQ o;a wekaog iú lrhs' túg o;a wekao ksjerÈ yevhg ilia fjk ;=re lïìh uÕska taldldr m%;Hdn,hla o;a wekaog fhdokq ,nhs' wjidkfha lïìh kej; uq,a yevhg ths' hï jia;=jla ;o l< úg yevh fjkia ùu;a" tu ;o lsÍu w; yeßh úg kej; uq,a yevhg m;aùu;a óg WodyrK f,i ±laùug mq¿jk'
  • 127.
    121 උසස් පෙළ පොරතුරු සන්නිපේදන ොක්ෂණය - ICT ගුරුවරුන්න සඳහො Facebook සමූහපයහි ප්‍රකොශනයකි. • il%Sh iqyqre øjH ix{djla ,ndf.k" ÿria: md,lhl md<kh hgf;a iqÿiq mßÈ m%;spdr olajk øjH fuf,i y÷kajhs' hïlsis mSvkhla fhÿ úg l=vd úNj wka;rhla ksmojk iy úoHq;a lafIa;%hla fh¥ úg yevh fjkia lr .kakd mSv úoHq;a øjH óg WodyrKhs' mSv úoHq;a øjHg WodyrK f,i úoHq;a Trf,daiq" mshk újD; l< úg jdokhla wefik iqN me;=ïm;a" uhsfl%daf*dak wdÈh olajkakg mq¿jk' • iaj;ka;% iqyqre øjH ixfõol" md,l iy m%;sl%shl hk ish,a, iys; øjH fukñka ye¢kafjhs' IV iQlaIulrKh úúO Wmdx. j,g ixfõol iy mßm: iïnkaO lsÍfï § tu ixfõol iy wfkl=;a mßm: b;d l=vd úh hq;=h' fujeks l=vd Wmdx. ;ekSug kefkda ;dlaIKh Ndú;d lrhs' iqyqre Wmdx.j, ÈhqKqj IOT i|yd n,mEï lr we;' fuys§ iqyqre Wmdx. f,i ye¢kafjkafka íÆgQ;a" jhs*hs jeks /yeka rys; iïuq;Ska yryd fjk;a Wmdx.j,g fyda cd,j,g iïnkaO úh yels wka;¾l%shdldÍ;ajhla iys; iajdëk bf,lafg%dksla Wmdx.hs' IOT ys wjYH;djhka mß.Kl fkdjk fjk;a Wmdx. wka;¾cd,h yd iïnkaO lsÍug Wjukd jkafka tajd wka;¾cd,h yryd md<kh lsÍug nj oksuq' óg WodyrKhla f,i ksjfia úÿ,s n,anhla wka;¾cd,h yryd md<kh lsÍu" ksjfia we;s úÿ,s mxldjla ÿria: ia:dkhl isg wl%Sh lsÍu wdÈh ±laùug mq¿jk' fï wdldrfha úúO fhÿï .Kkdjla j¾;udkh fjk úg Ndú;d fjhs' tu fhÿï my; wdldrj,ska j¾. lrkakg mq¿jk' 1) f.dvkeÕs,s iy ksfjia i|yd jk fhÿï' fïjdg WodyrK f,i iqyqre n,aí" iqyqre ma,.a" iqyqre w.=¿ wdÈh y÷kajd fokakg mq¿jk' fïjdg wu;rj my; ±lafjk Wmdx.o fuu fhÿïj,g .efkhs' Air Quality Egg (AQE) fuuÕska .Dyia: mßirh ;=< mj;sk ldnkavfhdlaihsâ m%udKh" khsg%cka vfhdlaihsâ m%udKh jeks foa y÷kd.kakg mq¿jk' fï yryd ,nd.kakd o;a; jhs*hs yryd fiajdodhl mß.Klhlg hjhs' ta yryd wjYH úiaf,aIKhka l< yelsh'
  • 128.
    122 උසස් පෙළ පොරතුරු සන්නිපේදන ොක්ෂණය - ICT ගුරුවරුන්න සඳහො Facebook සමූහපයහි ප්‍රකොශනයකි. Amazon Echo fuh fhdod f.k lgy~ uÕska Wmdx. md<kh lsÍug mq¿jk' fjk;a ndysr Yío iuÕ jqjo fuu Wmdx.hg uqúka msgfjk úOdk fjka lr y÷kdf.k tajdg wod<j Wmdx. md<kh lsÍu l< yelsh' fuys ixfõol yd uhsl%f*dak .Kkdjla wka;¾.; lr we;' Wmdx. l%shd;aul lsÍug wu;rj ix.S;hg ijka §u" fmd;a lshjd .ekSu jeks foao fï yryd l< yelsh' 2) ffjoH yd fi!LHh wdrlaIl moa;sj, fhojqï yÈis ±kqï §ï" ÿria: fi!LH ksÍlaIK Wmdx. il%Sh lsÍu jeks foa i|yd IOT Wmdx. nyq,j Ndú;d fõ' fï w;r yDo iamkaOkh" reêr mSvkh" YÍr WIaK;ajh jeks ;;ajhka y÷kd.ekSug tajd md,kh lsÍug wjYH Wmfoia iemhSug IOT Wmdx. Ndú;d fjhs' fujeks Wmdx. lSmhla fufiah' Medication Dispensing Service fuu Wmdx.h uÕska kshñ; fnfy;a ud;%dj wjYH ld,hg ksl=;a lrkq ,nhs' ta i|yd uq,skau fuu Wmdx.h fj; wjYH fnfy;a we;=¿ lr ;eìh hq;=h' túg kshñ; fõ,djg fnfy;a .ekSu u;la lrjk ix{d ksl=;a lr fnfy;a j¾.o msg;g ,nd§u fuuÕska lrhs' Jawbone UP2 fuh w;a m<|kdjls' fï yryd YÍr fhda.H;d ñkqï ksÍlaIKh lsÍu" wdydr .ekSfï jd¾;d mj;ajd f.k hEu" weú§u yd jHdhdu lsÍug wod<j jd¾;d mj;ajd f.k hEu jeks foa lrkq ,nhs' 3) iqyqre k.r i|yd jk fhojqï li, l<ukdlrKh iy m%;spl%SlrKh i|yd ksmo jQ iqyqre Wmdx. ;sfí' bigbelly smart waste and recycling system hkq tjekakls' fïjd yryd li, n÷ka msÍï wdÈh úia;r fiajlhskag myiqfjka ±k.; yel' fujeks ;j;a Wmdx. fufiah' • ù:s i|yd iqyqre wdf,dallrKh w÷r jefgk úg ±,afjk mykl isg" mÈlhska iy fudag¾ r: y÷kdf.k bfí l%shd;aul jk wdf,dal moaO;s olajd úúOdldr wdf,dal moaO;s ks¾udKh lsÍu l< yelsh'
  • 129.
    123 උසස් පෙළ පොරතුරු සන්නිපේදන ොක්ෂණය - ICT ගුරුවරුන්න සඳහො Facebook සමූහපයහි ප්‍රකොශනයකි. 4) lDISl¾udka; i|yd jk fhojqï wd¾ø;djh" jdhqf.da,Sh WIaK;ajh iy mdxY= .=Kd;aulNdjh jeks lreKq wëlaIKh l< yels iqyqre Wmdx. we;' tfukau j.djg c, h iemhSu" wiajkq fk,Su" me, isgqùu" j,ame, bj;a lsÍu jeks fndfyda foa l< yels úúO Wmdx. we;' by; úia;r l< lafIa;%j,g wu;rj m%jdyk lafIa;%h" l¾udka; lafIa;%h" n,Ila;s l<ukdlrKh jeks iEu lafIa;%hlu mdfya iqyqre Wmdx. Ndú;h j¾;udkh jk úg m%p,s; fjñka mj;S' laIqø ilik ixj¾Ok moaO;s ye¢kaùu laIqø ilik ixj¾Ok moaO;s Microprocessor Development Systems (MDS) hkq l=vd m%udKfha uhsfl%d mß.Klhls' laIqø ilikhla mdol lr f.k ks¾udKh lrk mßm: j¾;udkfha nyq,j Ndú;d fjhs' .=jka hdkd" frdfnda hka;%" jdyk" l¾udka; Yd,dj, ;sfnk hka;% jeks ixlS¾K hka;% iajhxlS%hj ls%hd;aul fjkafka tajd iu`. Bg wdfõksl MDS iú lr ;sfnk ksidh' tfukau ksjfia n,an wka;¾cd,h yryd l%shd;aul lsÍu" wk;=re yeÕùfï ix{d moaO;s l%shd;aul lrùu" fidr i;=rkaf.ka ksfjia wdrlaId lr.; yels moaO;s ks¾udKh lsÍu jeks fndfyda foa i|yd ±ka MDS Ndú;d lrhs' neÆ ne,aug MDS tlla fmfkkafka uqøs; mßm:hla wdldrfhks' tjeks mßm:hl úúO wx. wka;¾.; fõ' tfia we;s wx. MDS j¾.hg wkqj fjkia fjhs' kuq;a fmdÿfõ .;al, iEu MDS tllu mdfya wka;¾.; wx. lSmhla ;sfí' tajd fufiah' • laIqø ilikh (microprocessor) - idudkH mß.Klhl fuka ish¨ ieliqï lghq;= lrkafka fuuÕsks' we;eï laIqø ilik ixj¾Ok moaO;sj, laIqø ilikh fjkqjg uhsfl%dalkafg%da,¾ (Microcontroller) fyj;a laIqø md,lhla wka;¾.; fõ' laIqø md,lhla hkq idudkH laIqø ilikhl fuka md,k tallhla (Control Unit), .‚; yd ;d¾lsl tallhla (arithmetic and logic unit) hk wx.j,g wu;rj /ï (RAM) u;lhla" frdï (ROM) u;lhla iy iefk,s u;lhla fyj;a *a,EIA (flash) u;lhla we;s Wmdx.hls' fï ksid laIqø ilikhg fuka fkdj laIqø md,lhg mß.Klhla fia ;ksj l%shd;aul úh yelsh' kuq;a neÆ ne,aug laIqø md,lhlao fmfkkafka idudkH Ñma tlla f,igh' • m%;siu wdodk (Analog input) - wdf,dalh" iq<Õ" WIaK;ajh" y~ jeks wekf,d.a fyj;a m%;siu ix{d laIqø ilik ixj¾Ok moaO;s fj; we;=¿ lr .kafka fuu wdodk yrydh' MDS Wmdx.hl msg; odrhg wdikakj mska fyj;a ;=vq jYfhka fyda iïnkaOl jYfhka fïjd ±l.; yel' • wxls; wdodk (Digital input) - úÿ,sh we;" ke; hkak u; mdol jQ wxls; ix{d laIqø ilik ixj¾Ok moaO;s fj; we;=¿ lr .kafka fuu wdodk yrydh' fïjdo MDS Wmdx.hl m%;siu wdodk iuÕ msg; odrhg wdikakj mska fyj;a ;=vq jYfhka fyda iïnkaOl jYfhka ±l.; yel' • wxls; m%;sodk (Digital Output) - n,anhla ±,aùug" fudagrhla l%shd;aul lsÍug" hï ixfõolhla il%Sh lsÍug jeks ld¾hhla i|yd wjYH wxls; ix{d laIqø ilik ixj¾Ok moaO;s uÕska msg;g ,ndfokafka fuu m%;sodk yrydh' fïjdo MDS Wmdx.hl by; úia;r
  • 130.
    124 උසස් පෙළ පොරතුරු සන්නිපේදන ොක්ෂණය - ICT ගුරුවරුන්න සඳහො Facebook සමූහපයහි ප්‍රකොශනයකි. l< wdodk iuÕ msg; odrhg wdikakj mska fyj;a ;=vq jYfhka fyda iïnkaOl jYfhka ±l.; yel' • Tx iy Rx mska - fïjd Ndú;d lrkafka fY%a‚.; (Serial) ikaksfõokh i|ydh' hQtiaî o fY%a‚.; ikaksfõokhls' fï ksid fndfyda úg MDS Wmdx.h hQtiaî flfjksh yryd mß.Klhlg iïnkaO lr we;s úg§ Tx iy Rx mska Ndú;d lrkafka ke;' • úÿ,s iemhqu (Power supply) - MDS tl fj; ndysßka úÿ,s n,h ,ndfokafka fï yrydh' • hQtiaî (USB) - mß.Klhlska MDS tl fj; úúO jevigyka we;=¿ lrkafka fï yrydh' hQtiaî fmdaÜ tl yryd Wmdx.h mß.Klhg iïnkaO lr ;sìh§ by; úia;r l< úÿ,s iemhqu yryd úÿ,sh fokakg wjYH ke;' • m%;HdrïNl iaúph (Reset Switch) - idudkHfhka MDS Wmdx.hlg úÿ,sh iemhQ iekska tys we;s uDÿldx. l%shd;aul fjhs' miq wjia:djl jqj tys we;s uDÿldx. kej; uq, isg l%shd;aul l< hq;= kï úÿ,s iemhqu úikaê lr kej; úÿ,s iemhqu ,ndÈh hq;=h' kuq;a tu wjYH;dj bj;a lsÍu i|yd fuu m%;HdrïNl iaúph MDS Wmdx.h u; ;sfnhs' fuh jrla ;o l< miq jevigyk uq, isg l%shd;aul ùu werfUhs' fuu uQ,sl fldgiaj,g wu;rj tla tla MDS Wmdx.j, tajdgu wkkH jQ ,laIK wka;¾.; fjhs' nyq,j Ndú;d fjk laIqø ilik ixj¾Ok moaO;s 1) wdvqBfkda (Arduino) wdvqBfkda hkq uhsfl%dalkafg%da,¾ fyj;a laIqø md,lhla iys; laIqø ilik ixj¾Ok moaO;shls' wdvqBfkda fndaâ j¾. lSmhls' wdvqBfkda W!fkda (Arduino UNO) hkq tu fndaâ w;ßka ñ, wvq tlls' tfukau nyq,j Ndú;d lrk wdvqBfkda fndaâ tl fjkafka fuhhs' • wdvqBfkda fndaâ tflys wka;¾.;h wdvqBfkda fndaâ tl u; uhsfl%dlkafg%da,¾ (Microcontroller) tl" ndysr n, iemhqula (Power Connector), hQtiaî lfklagrhla (USB Port)" wekf,d.a yd äðg,a bkamqÜ / wjqÜmqÜ mska (I/O Pin), iy ;j;a Wmdx. ;sfnKq fmfkaú' ir, ±kqula ,nd.kq msKsi muKla wdvqBfkda fndaâ tll kï lrk ,o PdhdrEmhla fuys olajd we;'
  • 131.
    125 උසස් පෙළ පොරතුරු සන්නිපේදන ොක්ෂණය - ICT ගුරුවරුන්න සඳහො Facebook සමූහපයහි ප්‍රකොශනයකි. 2) fkdâ tïiShQ (Node MCU) fuho wdvqBfkda fndaâ tflysu l=vd wdldrhls' m%udKfhka l=vd jqj;a fuys we;s we;eï myiqlï wdvqBfkda fndaâ tflys we;s myiqlïj,g jvd jeäh' fuys we;s m%Odk úfYaI;ajh kï jhs*hs myiqlu wka;¾.; ùuh' fï ksid myiqfjka wka;¾cd,h yryd Wmdx. yeisrùu l< yelsh' ñf,kao wvq neúka j¾;udkfha nyq,j fuh Ndú;d fldg IOT Wmdx. ;kd ;sfí' fkdâ tïiShQ fndaâ tl u; Microcontroller tl" uhsfl%da hQtiaî lfklagrhla " wekf,d.a yd äðg,a bkamqÜ / wjqÜmqÜ mska (I/O Pin), iy ;j;a Wmdx. ;sfnKq fmfkaú' ir, ±kqula ,nd.kq msKsi muKla fkdâ tïiShQ fndaâ tll kï lrk ,o PdhdrEmhla fuys olajd we;' 3) rdiafnß mhs (Raspberry Pi) m%udKfhka l=vd kuq;a idudkH mß.Klhlska lr.; yels jev ish,a,lau mdfya lr.; yels mß.Klhla f,i rdiafnß mhs mß.Klh ye¢kaúh yelsh' fuh ;ks mqjrefõ mß.Klhls' (Single Board Computer) neÆne,aug rdiafnß mß.Klh fmfkkafka l=vd mßm:hla f,ih' j¾;udkfha m%p,s; fjñka mj;sk ksfjia iajhxlD; moaO;s (Home automation system) l%shd;aul lsÍu i|yd nyq,j rdiafnß mß.Kl Ndú;d lrhs' fuys jhs*hs" íÆgQ;a" NIC jeks myiqlï wka;¾.; fjk ksid" wka;¾cd,h yryd Wmdx. yeisrùug myiqfjka yd wu;r Wmdx. rys;j jqj l< yelsh' rdiafnß fndaâ tflys wka;¾.;h rdiafnß fndaâ tl u; Quard Core fm%dfii¾ tl" Micro USB ndysr n, iemhqula, USB lfklag¾ y;rla" LAN fmdaÜ tlla" HDMI lfklag¾ tlla" Micro SD iaf,dÜ tlla" I/O Pin, wekf,d.a bkamqÜ mska iy ;j;a Wmdx. ;sfnKq fmfkaú'
  • 132.
    126 උසස් පෙළ පොරතුරු සන්නිපේදන ොක්ෂණය - ICT ගුරුවරුන්න සඳහො Facebook සමූහපයහි ප්‍රකොශනයකි. 4) uhsfl%daìÜ (Micro Bit) <uqkag bf.k .ekSu iy b.ekaùu i|ydu ks¾udKh lr we;s Wmdx.hla f,i uhsfl%daìÜ Wmdx.h y÷kajd fokakg mq¿jk' fuh BBC wdh;kfhka tlai;a rdcOdksfha <uqkaf.a mß.Kl wOHdmkh fjkqfjka y÷kajd fokq ,enQjls' j¾;udkh fjk úg b.ekaùfï lghq;= i|yd nyq,j Ndú;d lrhs' uhsfl%da ìÜ fndaâ tflys wka;¾.;h fuys bÈßmi t,aBã n,aí 25 l o¾Ylhla ;sfí' uhsfl%daìÜ fndaâ tflys o¾Yk ;srh fuhhs' óg wu;rj fomiska A iy B hkqfjka nÜka folla ±l .kakg mq¿jk' fuu nÜka uÕska úúO jevigyka l%shd;aul lrjkakg mq¿jk' uhsfl%daìÜ fndaâ tflys miqmi mßm:fha úúO fldgia ±l .kakg mq¿jk' tajd w;r m%Odk fjkafka uhsfl%dafm%dfiirh (Microprocessor)" íÆgQ;a wekagkdj (Bluetooth antenna), welai,ógrh iy fldïmdia tl (Accelerometer and compass) h' tfukau íf,dla,s (blockly) u; mokï jQ uhsfl%dfid*aÜ íf,dla tägrh Wmfhda.S lr f.k myiqfjkau l%uf,aLkh l< yels ùu;a fuys we;s úfYaI;ajhls' tys§ uhsfl%dfid*aÜ íf,dla tägrh ;=< jQ uhsfl%daìÜ isñhqf,agrh (Micro Bit Simulator) Ndú;d fldg oDvdx.h ke;sj jqj jevigyka w;ayod ne,Sug yels ùu úfYaI;ajhls' https://makecode.microbit.org hk fjí ,smskh yryd uhsfl%dìÜ íf,dla tägrh fj; msúfikakg mq¿jk' IOT i|yd ks;r wjYH fjk bf,lafg%dksl Wmdx. LED n,an - t,aBã n,anhla hkq wdf,dal úfudapk vfhdavhls'
  • 133.
    127 උසස් පෙළ පොරතුරු සන්නිපේදන ොක්ෂණය - ICT ගුරුවරුන්න සඳහො Facebook සමූහපයහි ප්‍රකොශනයකි. frisiag¾ - m%;sfrdaOl fyj;a frisiag¾ uÕska úÿ,sh .,d hEug ndodjla we;s lr fjda,aàh;djh wvq lrhs' uQ,sl jYfhka frisiag¾ ndysr m%udK lSmhlska ±l .kakg mq¿jk' tu m%udKj,ska frisiagrhl fjdÜ .Kk ±lafõ' l=vdu frisiagrfha m%udKh ñ,sóg¾ 4 ls' tys fjdÜ m%udKh wfgka tlls' ó<Õg we;af;a ñ,sóg¾ 6'5 l m%udKfha frisiag¾ tlhs' th fjdÜ ldf,a (¼) frisiag¾ tlhs' IOT i|yd nyq,ju fhdod .kafka fuu m%udKfha frisiagrhhs' fuu fjdÜ .Kkg wu;rj frisiag¾ tll jeo.;au foh jkafka tys ´ïia w.hhs' ´kEu frisiag¾ tll w.h olajd ;sfnkafka ta u; we;s j¾Kj;a j<¨ uÕskah' uQ,sl jYfhka j¾Kj;a j<¨ y;rla we;s frisiag¾ nyq,j fhdod .kq ,nhs' fuu iEu j¾K j<,a,lgu w.hka ;sfí' tu w.hka ,efnkafka fufiah' l¿ = 0 / ÿUqre = 1 / r;= = 2 / ;eô,s = 3 / ly = 4 / fld< = 5 / ks,a = 6 / oï = 7 / w¿ = 8 / iqÿ = 9 / rka meyeh = 5% l fjki fmkajhs / ß§ meyeh = 10% l fjki fmkajhs' frisiag¾ tlla foi ne,Sfï§ rka yd ß§ meyeh yer wfkla j¾K ;=kla ±l.; yelsh' wjidkfha we;af;a rka fyda ß§ meye;s j¾Khhs' ta wkqj frisiagrhl ÿUqre" l¿ yd r;= hk j¾Khka we;ehs is;uq' túg ÿUqre j¾Khg wod< 1 hk w.h;a" l¿ j¾Khg wod< 0 hk w.h;a wm tl fm<g ,shd.; hq;=h' wjika j¾Kh jk r;= j¾Kfha wxlh fjkqjg tu wxlfhka ±lafjk b,lalug wod< ìkaÿ m%udKhla ±laúh hq;=h' ta wkqj tys§ r;= j¾Khg wod<j ìkaÿ folla (00) fhdohs' túg wod< frisiagrfha w.h fjkafka 1000 ls' fuh ´ï 1000 la fyda lsf,da ´ï 1 la f,i olajkq ,efí' ixfõol (Sensor) iy fudähq, (Module) ir,j ixfõolhla fyj;a fikai¾ tlla hkq hï fN!;sluh fjkia ùula y`ÿkd.; yels fyda tfia y`ÿkdf.k thg m%;spdr ±laùug iu;a Wmdx.hls' fudähq,hla f,i ye¢kafjkafka fikai¾ tlla fyda lSmhla iuÕ ;j;a mßm: fldgia iïnkaO lr we;s Wmdx.hls' we;eï fudähq,j, fikai¾ ke;' ks;r Ndú;d fjk fikai¾ iy fudähq, lSmhla ms<sn| úia;r fufiah' LDR (Light Dependent Resistor - wdf,dal ixfõ§ m%;sfrdaOl) w÷r jefgk úg ±,afjk úÿ,s nqnq¨ fukau wdf,dalh ,eîu;a iuÕ il%Sh jk úÿ,s Wmdx. hkdÈh ;ekSfï§ ixfõol jYfhka fhdod .kafka LDR ixfõolh'
  • 134.
    128 උසස් පෙළ පොරතුරු සන්නිපේදන ොක්ෂණය - ICT ගුරුවරුන්න සඳහො Facebook සමූහපයහි ප්‍රකොශනයකි. pqïnl iaúph (Magnet switch) fodrla fyda cfka,hla fyda újD; lr we;s nj fukau jid we;s nj y÷kd.kakg fuu ixfõolh Ndú;d lrhs' tfia y÷kd .ekSfuka wk;=rej wjYH;djh u; ix{d ksl=;a lsÍu jeks foa l< yelsh' WIaK;aj ixfõol (Temperature Sensor) mßirfha we;s WIaK;ajh y÷kdf.k ta wkqj l%shdldÍ;ajh fjkia úh hq;= Wmdx. ;ekSug fuh Ndú;d lrhs' flfia fj;;a uhsfl%daìÜ Wmdx.fha WIaK;aj ixfõolhla wka;¾.; neúka ndysßka WIaK;aj ixfõolhla iïnkaO lrkafka ke;sj Wmdx. l%shd;aul lrjkakg mq¿jk' laIqø i¾fjda fudag¾ fudähq,h (Micro Servo Motor Module) fuh l=vd ±;sfrdao fndfydauhla Ndú;fhka l%shd;aul fjk fudagrhls' fuys l%shdldÍ;ajh MDS tlla yryd md<kh lrkakg mq¿jk' tuÕska l=vd Wmdx. p,kh lsÍu jeks foa myiqfjka l< yelsh' jeis y`ÿkd .ekSfï fudähq,h (Rain Module) fuuÕska jeis jefgk nj y÷kd.kakg mq¿jk' tfia y÷kd.;a miq jeis jefÜ kï hï l%shdjla ùug ie,eiaùu fyda jeis jefgkafka ke;akï hï l%shdjla ùu fyda l< yelsh' c,uÜgu y÷kd.ekSfï ixfõolh (Water Level Sensor Module) fuh Ndú;d lrkafka gexlshl c, uÜgu y÷kd .ekSugh' tfia y`ÿkd .ekSfuka miqj fjk;a Wmdx.hla l%shd;aul lrùu fyda ±kg l%shd;aul fjñka mj;sk fudagrhla jeks Wmdx.hla k;r lsÍu fyda l< yelsh' p,k ixfõol fudähq,h (Motion Sensor Module) ñksfil= fyda if;la fyda p,kh jk úg ta nj y÷kdf.k hï l%shdldrlula úh hq;= mßm: ieliSu i|yd fuu fudähq,h Ndú;d l< hq;=h' ta wkqj fï yryd ,efnk wdodkhg wkqj hfula fï bÈßfha p,kh fjk úg hï ld¾hhla ùug ie,eiaúh yel'
  • 135.
    129 උසස් පෙළ පොරතුරු සන්නිපේදන ොක්ෂණය - ICT ගුරුවරුන්න සඳහො Facebook සමූහපයහි ප්‍රකොශනයකි. w;soajks fudähq,h (Ultrasonic Module) jjqf,l= mshdir lrk úg w;soajks ;rx. ksl=;a lr .%ykh lr .kakd wdldrfhka fuu w;soajks fudähq,h l%shd;aul jk úgo bka w;soajks ;rx. ksl=;a lr kej; tajd .%ykh lr .kS' ta wkqj fï yryd óg bÈßfhka ;sfnk hï Wmdx.hla y÷kd .kakg mq¿jk' p,kh jk frdfnda Wmdx. l%shd;aul ùfï§ bÈßfhka we;s ndOl y÷kd.ekSug fuu fudähq,h Wjukd fõ' ßf,a fudähq,h (Relay module) mßm:hla yryd ksl=;a lrkafka l=vd wxls; ix{djls' tjeks wxls; ix{djla y÷kdf.k ndysr úÿ,s Wmdx.hla l%shd lrjkakg kï ßf,a fudähq,a tl fhdod .; hq;=h' fuu fudähq,a tl fj; ksjig ,efnk m%Odk úÿ,sh iy mßm:h yryd fhduq lrk ix{djka hk folu iïnkaO lrkq ,efí' fïjdg wu;rj úúO ixfõol iy fudähq, wjYH;djh u; Ndú;d lrkakg mq¿jk' ir, fhÿï l%uf,aL ndysßka we;s tla t,aBã n,anhla l%shd;aul lrùu fï i|yd wdvqBfkda wegjqu my; wdldrfhka ilid .; hq;=h' fuys we;s frisiagrh 220 Ω fõ' File > Examples > 01.Basics > Blink ±ka Bg wod< fldaâ újD; fõ' fuys§ fldaâ ;=< my<ska delay(1000) f,i w.hka folla ±l .kakg mq¿jk' bka uq,ska we;s w.h delay(2000) f,i fjkia l< hq;=h' ±ka by<ska we;s gQ,a nd¾ tflka ol=Kq mig we;s B;, ,l=K iys; nÜka tl la,sla l< hq;=h' túg fuu fm%da.%Eï tl wdvqBfkda fndaâ tl u; we;s uhsfl%dalkafg%da,a tl fj; wmaf,daâ fjhs' tu wmaf,daâ ùfuka miqj fndaâ tl u; we;s ly meye;s t,aBã n,anh ;;amr folla ±,aù" ;;amrhla ksù ;sfnk wdldrh ±l .kakg mq¿jk'
  • 136.
    130 උසස් පෙළ පොරතුරු සන්නිපේදන ොක්ෂණය - ICT ගුරුවරුන්න සඳහො Facebook සමූහපයහි ප්‍රකොශනයකි. LDR Wmdx.h wdvqBfkda iuÕ Ndú;d lsÍu fï i|yd wdvqBfkda fndaâ tl" fn%âfndaâ tl" LDR tlla" 22kΩ, 220Ω m%;sfrdaOl iy LED n,anhla Wjukd flf¾' /yeka iïnkaO lr .ekSfuka miqj wdvqBfkda fndaâ mß.Klh yd iïnkaO lr .; hq;=h' bkamiqj mß.Klfha§ wdvqBfkda jevigyk újD; lr my; ±lafjk fla; ghsma l< hq;=h' int sensorReading; void setup(){ pinMode(6,OUTPUT); } void loop(){ sensorReading=analogRead(0); if (sensorReading<700){ digitalWrite(6,HIGH); } else digitalWrite(6,LOW); delay(1000);}
  • 137.
    131 උසස් පෙළ පොරතුරු සන්නිපේදන ොක්ෂණය - ICT ගුරුවරුන්න සඳහො Facebook සමූහපයහි ප්‍රකොශනයකි. pqïNls; iaúph uÕska fodrla újD; lr fyda jid we;s nj y÷kd .ekSu pqïNls; iaúphla uÕska myiqfjkau fodrla újD; lr we;s nj fyda jid we;s nj y÷kdf.k l%shd;aul fjk mßm:hla ielish yelsh' fuu ld¾hh wdvqBfkda fndaâ tl yryd lrkafka fufiah' fuys§ RK wka;h wdvqBfkda fndaâ tflys GND mska tlla fj; iïnkaO l< hq;=h' tys wfkla wka;h nirhg iy pqïNls; iaúpfha tla wka;hla fj; iïnkaO l< hq;=h' pqïNls; iaúpfha wfkla wka;h wdvqBfkda fndaâ tflys 4 jeks mska tlgo" nirfha wfkla wka;h wdvqBfkda fndaâ tflys 3 jeks mska tlgo iïnkaO l< hq;=h' 1. const int buzzer = 3; 2. const int sensor = 4; 3. int state; 4. void setup() 5. {pinMode(sensor, INPUT_PULLUP);} 6. void loop() 7. {state = digitalRead(sensor); 8. if (state == HIGH){ 9. tone(buzzer, 400);} 10. else{noTone(buzzer);} 11. delay(200);} fuu fla; igyfka 8 jeks fma<sfha§ pqïNls; iaúph uÕska by< ix{djla ,efío n,hs' tfia kï 9 jeks fma<sfhka nirh kdo lrhs' tfia ke;akï else fldgi l%shd;aul ù nirh kdo ùu k;r lrhs' WIaK;ajh jeä jk úg mxldjla l%shd;aul ùug ie,eiaùu fuh uQ,slj f;areï .ekSu i|yd Micro Bit j,ska wegjqu my; wdldrfhka ks¾udKh lr .; hq;=h' ldurfha WIaK;ajh y÷kdf.k tu WIaK;ajh fi,aishia wxYl 25 g jeä jQ úg t,aBã n,anh ±,aùu iy o¾Ylh u; 1 fmkaùu fuys§ fjhs' WIaK;ajh wvq kï t,aBã n,anh ksjd ±óu;a" o¾Ylh u; 0 fmkaùu;a isÿ fjhs'
  • 138.
    132 උසස් පෙළ පොරතුරු සන්නිපේදන ොක්ෂණය - ICT ගුරුවරුන්න සඳහො Facebook සමූහපයහි ප්‍රකොශනයකි. fuu mßm:hg ßf,a fudähq,hla iïnkaO lr LED n,anh ±,aùu fjkqjg úÿ,s mxldjla l%shd;aul lrùu fyda ksjfia ´kEu úÿ,s Wmdx.hla iïnkaO lr l%shd;aul lrùu l< yel' ta i|yd my; wdldrfhka wegjqu ilia lr.; hq;=h' fuys§ Ndú;d l< hq;af;a 3V ßf,a tlls' fuys§ fla; igyfka fjkila jkafka ke;' LED n,anh fj; fhduq l< ix{dj ßf,a fudähq,hg fhduq lsÍug mßm:h ilia lr we;s neúka tu ix{dj yryd mxldj l%shd;aul fõ' ÿria: h;=rla (remote switch) f.dvkeÕSug we;s ir, IOT fhÿu fï i|yd IOT Wmdx.hg wu;rj jhs*hs rjqgrhla iqyqre ÿrl:khla (Smart Phone) iy wema tlla wjYH flf¾' IOT Wmdx.h Rcqju iïnkaO jkafka jhs*hs rjqgrh iuÕh' jhs*hs rjqgrh fjkqjg jhs*hs fydÜiafmdÜ fh¥ ÿrl:khla jqj Ndú;d l< yelsh' ÿria: h;=rla f.dvke.Sug jhs*hs myiqlu iys; MDS tlla wjYH fõ' tfia ke;akï MDS tl iuÕ jhs*hs fudähq,hla iïnkaO lr .kakg mq¿jk' fï ld¾hh jvd;a myiqfjka
  • 139.
    133 උසස් පෙළ පොරතුරු සන්නිපේදන ොක්ෂණය - ICT ගුරුවරුන්න සඳහො Facebook සමූහපයහි ප්‍රකොශනයකි. Node MCU fndaâ tl Ndú;fhka l< yel' fï i|yd wjYH jevigyk we;=¿ lsÍug Node MCU fndaâ tl mß.Klhg iïnkaO lr by; úia;r l< wdldrhg v%hsj¾ia bkaiafgda,a lsÍu iy fmdaÜ tl f;aÍu l< hq;=h' fuu ir, fhÿu i|yd blynk ,hsn%ß tl bkaiafgda,a lr .; hq;=h' ta i|yd Arduino IDE tl ;=< we;s fukq nd¾ tflka Sketch > Include Library > Manage Libraries yryd hd hq;=h' fuúg újD; fjk Manage Libraries ;=<ska blynk ,hsn%ß tl fidhd bkaiafgda,a lr .; hq;=h' ÿria: h;=rla f.dvkeÕSu i|yd wjYH uQ,sl fla; ,nd .ekSug File > Examples > Blynk > Boards_WiFi > NodeMCU hkak f;aßh hq;=h' fuúg ,efnk fla; igyfka my; fjkialï l< hq;=h' 1) char auth[] = "Tfí fgdalka wxlh" 2) char ssid[] = "jhs*hs rjqgrfha ku"; 3) char pass[] = "rjqgrfha uqr moh"; Tfí fgdalka wxlh ,nd.ekSug kï ÿrl:kfha Blynk wema tl bkaiafgda,a lr ;sìh hq;=h' tu wema tl wekafv%hsâ fufyhqï moaO;sh i|yd fuu QR tl yryd ,nd.; yel' fuys ks, fjí wvúh www.blynk.cc fõ' ÿria: Wmdx.h l%shd;aul lrjkafkao Blynk wema tl yrydh'
  • 140.
    134 උසස් පෙළ පොරතුරු සන්නිපේදන ොක්ෂණය - ICT ගුරුවරුන්න සඳහො Facebook සමූහපයහි ප්‍රකොශනයකි. ිපුණ ොවය 12- වයොෙොර තුළ ප ොරතුරු සන්නිපේදන ොක්ෂණය අංකි wd¾:slh f;dr;=re yd ikaksfõok ;dlaIKh Ndú;h ksid wxls; wd¾:slhla j¾;udkfha f.dv ke.S we;' wxls; ikaksfõok cd,"mrs.Kl uDÿldx. Iy wfkl=;a f;dr;=re ;dlaIKh wka;¾.; ;dlaIKhka u; mokï jq wd¾:slhls' wd¾:slhla ;=, isÿflfrk ld¾hhka • Ndkav m%pdrKh • uqo,a f.jd NdKav ñ,oS .ekSu • NdKav m%jdyKh • f;d. md,kh • rlaIK myiqlï wdos ld¾hhka myiq lr .ekSu ioyd iqÿiq mrsos ;dr;=re ;dlaIK fuj,ï fhdod f.k kùlrKh jQ wd¾:slhla" අංකි wd¾:slhla f,i y÷kajhs' අංකි wd¾:slhl Ndú;d jk jHdmdrsl l%ufõo • m%;s fjkafoaish • iuqy ñ,oS .ekSu • úoHq;a fj<ofmd< fjkafoaish භොණ්ඩ හො වස්වො විකිණිවම් හො මිලදී ගැනීවම් ක්‍රියොවලිවේදී ගැණුම්කරුවන්න හො වවළදුන්න අතර භොණ්ඩ වහෝ වස්වො වල මිල තීරණය කිරීම සදහො ලන්නසු තැබීම වවන්නවද්සියක් වලස හැදින්නවේ. වමය ආකොර වදකකි 1. සොමොනය වවන්නවද්සිය 2. විවලෝම වවන්නවද්සිය සොමොනය පවන්නපේසිය වමහිදී ගැණුම්කරුවන්න තරගකොරීව ලන්නසු තැබීවමන්න භොණ්ඩවේ මිල තීරණය කරයි.වමහිදී කොලයත් සමග භොණ්ඩවේ මිල ඉහළ යයි.වවන්නවද්සිය අවසන්න වන්නවන්න වැඩිම ලන්නසු තෙන්නනො වවත භොණ්ඩය අත්වු පසුවය.
  • 141.
    135 උසස් පෙළ පොරතුරු සන්නිපේදන ොක්ෂණය - ICT ගුරුවරුන්න සඳහො Facebook සමූහපයහි ප්‍රකොශනයකි. විප ෝම පවන්නපේසිය ගැණුම්කරුවන්න විසින්න භොණ්ඩ වහෝ වස්වො ඉල්ලුම් කරයි.සොමොනය වවන්නවද්සියක දී වමන්න වනොව වමහිදී විකුණුම්කරුවන්න තරගකොරීව භොණ්ඩවේ මිල පහත දමමින්න මිල තීරණය කරයි.වමහිදී කොලයත් සමග භොණ්ඩවේ මිල පහල යයි. අන්නතර්ජොලය මගින්න ද විවලෝම වවන්නවද්සිය සදහො පහසුකම් සලසයි.එම ජනප්‍රිය වවබ් අඩවි වලස, www.ariba.com / www.sorcity.com / www.hedgehog.com දැක්විය හැකිය. • අන්නත¾ජොලය පොදක කරගත් විවලෝම වවන්නවද්සිය මගින්න , ✓ මිල අඩු කර ගැනීමට අවස්ථොව ලැබීම ✓ කොලය ඉතිරි කර ගැනීම වැි පහසුකම් සැලවස්. කණ්ඩොයම් ප ස මි දී ගැනීම භොණ්ඩ මිලදී ගැනීවම් දී යම් භොණ්ඩයකින්න වැඩි ප්‍රමොණයක් මිලදී ගන්නනො විට එයට වට්ටමක් හිමි වේ. එම ිසො එහි මිල අඩු වේ. භොණ්ඩ විකුණුම් ප්‍රමොණය වැඩි කර ගැනීම සදහො වයොදො ගන්නනො උපක්‍රමයක් වලස වමය හැදින්නවිය හැකිය. විදුත්ත පවළදපෙොළ ගැණුම්කරුවන්න හො විකුණුම්කරුවන්න අතර ගණුවදණු සිදුවන්නවන්න වවළදවපොළ තුලය.වමහි පොරිවභෝගිකයන්න, වතොග වවවළන්නදන්න, සිල්ලර වවවළන්නදන්න හො ිවයෝජිතයින්න දැකිය හැකිය.වමය වවබ් අඩවියක් මුලික කරවගන සිදු වන්නවන්න නම් එය විදුත් වවළදවපොළ කි. වමය වකොටස් වදකකින්න සැදුම් ලත්ය. 01. ඉදිරි අන්නතය 02. පසු අන්නතය
  • 142.
    136 උසස් පෙළ පොරතුරු සන්නිපේදන ොක්ෂණය - ICT ගුරුවරුන්න සඳහො Facebook සමූහපයහි ප්‍රකොශනයකි. ඉදිරි අන්න ය ගැණුම්කරුවන්න හො විකුණුම්කරුවන්න මුණගැවසන්නවන්න වමම අන්නතවේදීය.භොණ්ඩ හො වස්වො පිළිෙද විස්තර, ඒවොවේ මිල ගණන්න වමහි අන්නත¾ගතය. ෙසු අන්න ය ිෂ්පොදකයොවගන්න වහෝ වතොග වවවලන්නදොවගන්න භොණ්ඩ මිලදී වගන ඒවො ගෙඩො කර ගැණුම්කරුවන්න ඒවො මිලදී ගැනීම දක්වො වු ක්‍රියොවලිය වමයට අයත් වේ. පවළද සංවිධ්‍ොන ආකොර 01. මො¾ග අපගත වයොපොර 02. මො¾ග අපගත හො මො¾ග ගත වයොපොර 03. මො¾ග ගත වයොපොර මො¾ග අෙග වයොෙොර මිලදී ගැනීවම් හො විකිණීවම් ක්‍රියොවලිය සදහො අන්නත¾ජොලය භොවිතො වනොකරන වයොපොර වමනමින්න හැදින්න වේ. මො¾ග අෙග හො මො¾ග ග වයොෙොර මිලදී ගැනීවම් හො විකිණීවම් ක්‍රියොවලිය සදහො අන්නත¾ජොලය භොවිතො කරනවො වස්ම අන්නත¾ජොලය භොවිතො වනොකර වභෞතිකව වයොපොර ආයතනයක් තුලද සිදු වන වවළදොම වමවලස හැදින්න වේ. මො¾ග ග වයොෙොර මිලදී ගැනීවම් හො විකිණීවම් ක්‍රියොවලිය සදහො අන්නත¾ජොලය පමණක් භොවිතො කරන වයොපොර වමවලස හැදින්න වේ. වයොෙොර ක්‍රියොකොරීත්තවය පකපරහි ප ොරතුරු ොක්ෂණපේ භූමිකොව ✓ ගිණුමිකරණය හො වතොරතුරු තොක්ෂණය ✓ මොනව සම්පත් හො වතොරතුරු තොක්ෂණය ✓ ිෂ්පොදන ක්‍රියොවලිය හො වතොරතුරු තොක්ෂණය ✓ අවලවිකරණය හො වතොරතුරු තොක්ෂණය ✓ විකුණුම් හො වතොරතුරු තොක්ෂණය ✓ සැපයුම්දොම කළමණොකරණය හො වතොරතුරු තොක්ෂණය ✓ වයොපොර සන්නිවේදනය හො වතොරතුරු තොක්ෂණය විදුත්ත වොණිජ්‍ය අන්නත¾ජොලය හරහො භොණ්ඩ හො වස්වො විකිණීම, මිලදී ගැනීම වහෝ හුවමොරුව වමවලස හදුන්නවයි.
  • 143.
    137 උසස් පෙළ පොරතුරු සන්නිපේදන ොක්ෂණය - ICT ගුරුවරුන්න සඳහො Facebook සමූහපයහි ප්‍රකොශනයකි. විදුත්ත වයොෙොර වයොපොරhl සියළුම ක්‍රියොකොරකම් සදහො වතොරතුරු හො සන්නිවේදන තොක්ෂණය වයොදො ගැනීම මගින්න වයොපොර කටයුතු කරවගන යොම වමනමින්න හදුන්නවයි. විදුත්ත jHdmdරික ගණුපදණු ව¾ග • B2B • B2C • C2C • C2B • B2E • G2C වයොෙොරපයන්න වයොෙොරයට- B2B වයොපොර වයොපොර අතර මොග¾ගතව සිදුවන වොිජමය ගණුවදණු වමම ගණයට අයත්ය. ිශ්පොදකයො හො වතොග වවවළන්නදො අතරත් වතොග වවවළන්නදො හො සිල්ලර වවවළන්නදො අතරත් සිදු වන්නවන්න වමවැි ගණුවදණුය. උදො - අන්නතර්ජොල වවබ් අඩවියක් හරහො රථවොහන ආනයන කරන වවළඳ ආයතනයක් විවද්ශ රටක රථවොහන සමොගමකින්න රථ වොහන ඇනවුම් කිරීම වයොෙොරපයන්න ෙොරිපභෝගිකයොට - B2C ිශ්පොදකයො හො පොරිවභෝගිකයො අතර වහෝ වෙදොහරින්නනො හො පොරිවභෝගිකයො අතර වහෝ සිල්ලර වවවළන්නදො සහ පොරිවභෝගිකයො අතර මොග¾ගතව සිදුවන .KqfoKq fuf,ස හදුන්නවයි. උදො - අන්නතර්ජොල වවබ් අඩවියක් හරහො විශ්‍රොමික සොමොනය පුද්ගලයකු විසින්න වකොටස් වවළඳපවලහි ලියොපදිංචි ප්‍රසිද්ධ සමොගමකින්න වකොටස් මිලදී ගැනීම ෙොරිපභෝගිකයොපගන්න ෙොරිපභෝගිකයොට - C2C අන්නත¾ජොගය හරහො ෙොරිපභෝගිකපයක් වත්ත ෙොරිපභෝගිකපයකුට භොන්නඩ පහෝ පස්වො විකිණීම පමප ස හැදින්න පේ. උදො - අන්නතර්ජොල වවබ් අඩවියක් හරහො පුද්ගලයකු විසින්න භොවිත කරන ලද වොහනයක් තවත් පුද්ගලයකුට අවලවි කිරීම ෙොරිපභෝගිකයොපගන්න වයොෙොරයට - C2B යම්කිසි ෙොරිපභෝගිකපයකු වයොෙොරයක් පව යම් පස්වොවක් බො දීම පමවැි ගණුපදණු ව දි සිදුපේ. උදො - අන්නතර්ජොල වවබ් අඩවියක් හරහො පුද්ගලවයකු විසින්න භොවිතො කරන ලද වොහනයක් වොහන අවලවි කරන ආයතනයක් විසින්න නැවත විකිණීවම් අරමුණින්න මිලදී ගැනීම
  • 144.
    138 උසස් පෙළ පොරතුරු සන්නිපේදන ොක්ෂණය - ICT ගුරුවරුන්න සඳහො Facebook සමූහපයහි ප්‍රකොශනයකි. වයොෙොරපයන්න රැකියො ියුක්ිකයින්නට - B2E වයොෙොරය හො එම ආය නය තු සිටින පස්වකයින්න අ ර සිදුවන ගණුපදණු විපශ්ෂයකි. උදො - යම් ප්‍රසිද්ධ සමොගමක් තම ආයතනය සතු වකොටස් අන්නතර්ජොල වවබ් අඩවියක් හරහො තම වස්වකවයකුට අවලවි කිරීම රජ්‍පයන්න ෙොරිපභෝගිකයොට - G2C රජ්‍යක් සිය පුරවැසියන්නට යම් යම් පස්වො සෙයයි.එම පස්වො මොග¾ගතව සැපයිම වමහිදි සිදුවේ උදො - ශ්‍රී ලංකොවේ සමහර පළොත් රථවොහන සඳහො ආදොයම් ෙලපත්‍ර මොර්ගගතව ලෙො දීම. විදුත්ත වයොෙොර ව වොසි • භොන්නඩ විකිණීවමන්න පසු සහය දිම හො මගවපන්නවීම • ආක¾ෂණීය භොණ්ඩ වතෝරො ගැනීම • තරගකොරී මිල ගණන්න • තෘප්තතිමත් ෙව සහතික වීම • වේගවත් වස්වොවන්න • පහසුවවන්න ලගො විය හැකිය • ඉක්මින්න මිලදී ගැනීම හො විකිණීම • දැන්නවීම් • තෑගිදීමි , වට්ටම් දීම විදුත්ත වයොෙොර ව අවොසි • ඇණවුම් කල භොණ්ඩ වල විස්වොසනීයත්වය ගැටළු සහිතවීම • විකුණන සමොගමි අතර සෙදතොවයක් වනොමැතිවීම • මුදල් වගවීවම්දී ණයපත් වල විශ්වොසනීය ෙව පිළිෙද ගැටළු ඇතිවීම • ඉතිරි මුදල් ගැන ආනොරක්ිත ෙව • එවනු ලෙන භොණ්ඩ වල අනොරක්ිත ෙව
  • 145.
    139 උසස් පෙළ පොරතුරු සන්නිපේදන ොක්ෂණය - ICT ගුරුවරුන්න සඳහො Facebook සමූහපයහි ප්‍රකොශනයකි. 13 වන ඒකකය - වතොරතුරු තොක්ෂණවේ නව නැඹුරු හො අනොගත දිශොිති මෑත කොලීනව වතොරතුරු හො සන්නිවේදන තොක්ෂණවේ වවනස් වීම් හො වර්ධනය වන ක්වෂ්ත්‍ර ගැන විමසො ෙැලීවම් දී ශීඝ්‍රවයන්න සංවර්ධනය වන අංශ කිහිපයක් හඳුනො ගත හැකිය. වම්වො අතර කෘත්‍රිම බුද්ධිය, සොර්ව ද්‍රවය අන්නතර්ජොලය හො ක්වවොන්නටම් පරිගණනය ඉදිරිවයන්න සිටියි. අප සොර්ව අන්නතර්ජොලය පිලිෙඳව පුළුල්ව වමයට ඉහත ඒකකයක දී කතො කවළමු. අප එදිවනදො භොවිත කරන පරිගණක වලට මිිසොට වමන්න වත්රුම් ගැනීවම් හො හැඟීම් ප්‍රකොශ කිරීවම් හැකියොව වනොමැත. වමම පරතරය අඩුකර ගිමින්න මිිසො වමන්නම ඉහත හැකියො දැක්විය හැකි පරිගණක ිර්මොණය කිරීමට වර්තමොනවේ දී පරීක්ෂකයන්න උනන්නදුවක් දක්වනු ලැවබ්. වමවලස ිර්මොණය කර ගනු ලෙන බුද්ධිය කෘත්‍රිම බුද්ධිය වලස හැඳින්නවේ. කෘත්‍රිම බුද්ධිය සමඟ වයදවුම් ගණනොවක් එළි දැක ඇති අතර ගැඹුරු ස්නොයුනොල (Deep Natural Networks ) දැනුම් ප්‍රස්තොර (knowledge Graphs), මිිස් වමොළය පරිගණක පද්ධති මගින්න ිර්මොණය කරන අතුරු මුහුණත් වමන්නම ගූගල් , වටස්ලො හො ඇපල් වැි සමොගම් පර්වේෂණ වල වයවදන රියදුරන්න රහිත වමෝටර් රථ (Self Driving Vehicles)තොක්ෂණය වැි ක්වෂ්ත්‍ර වඩො වැඩි උනන්නදුවක් වමන්නම ආකර්ශනයක් ද පවර්ෂකයන්න තුළ වමන්නම වම් පිළිෙඳව උනන්නදු වන පුද්ගලයන්න අතර ද ඇති කිරීමට සමත් වී තිවබ්. වටස්ලො ආයතනය මගින්න ිර්මොණය කරන ලද පූර්ණ ස්වයං ධොවන වැඩසටහන කෘත්‍රිම බුද්ධිය සහිත පරිගණකයක දැකිය හැකි ලක්ෂණ කිහිපයකි. • ෙොහිර පරිසරවයහි සිදුවන සිද්ීන්න හඳුනො ගැනීවම් හැකියොවවන්න යුතු වීම. • තීරණ ගැනීම සඳහො අවශය වන බුද්ධිය දියුණු කර ගැනීවම් හැකියොවවන්න යුතු වීම. • අත්දැකීම් ඇසුරින්න දැනුම ස්වයං වර්ධනය කර ගැනීවම් හැකියොව • පරිසරවයහි සිදුවන ක්‍රියොවලීන්නට අනුව ක්‍රියො කිරීවම් හො අනුගත වීවම් හැකියොවවන්න යුක්ත වීම. කෘත්‍රිම බුද්ධිය පිළිෙඳව කතො කිරීවමහි දී එහි ස්වභොවය අනුව ප්‍රධොන ආකෘති වදකකට වෙදො දැක්විය හැකිය. 1- ශක්ිමත්ත ආකෘිය - කෘත්‍රිම බුද්ධි පද්ධතියකට සිතො කටයුතු කිරීවම් හැකියොවක් නැතවහොත් ස්වයං ඉවගනුමක් සමඟින්න ඇති පද්ධතීන්න වම් යටතට ගැිය හැකි ය. 2- දුර්ව ආකෘිය - කෘත්‍රිම බුද්ධි පද්ධතියකට එයට ලෙො වදන ලද වද්මත පමණක් සිතො කටයුතු කළ හැකි වීම මින්න අදහස් වේ. වම් වන විට ද භොවිත වන ෙහුතරයක්ම කෘත්‍රිම බුද්ධි වැඩසටහන්න වමම වදවැි වර්ගයට අයත් වේ.
  • 146.
    140 උසස් පෙළ පොරතුරු සන්නිපේදන ොක්ෂණය - ICT ගුරුවරුන්න සඳහො Facebook සමූහපයහි ප්‍රකොශනයකි. වමම පටු බුද්ධිමත් භොවය අවවෙෝධ කර ගැනීම සඳහො මිිසුන්න විවිධ තොක්ෂණයන්න ිර්මොණය කර වගන තිවබ්. ( වගුවට අදොල දත්ත උපුටො ගැනීම 13 වශ්‍ර්ණිය ගුරුඅත්වපොතට අදොල සම්පත් වපොත ඇසුවරි ) ොක්ෂණය ොක්ෂණයට අදො විස් රය වසවීම් කොර්යයන්න වලෝක සිතියම සටහන්න කර ඇති රටවල් අතරින්න රටක් වහෝ ස්ථොනයක් වසොයො ගැනීම. ප්‍රවීණ පද්ධති ක්‍රමවල්ඛනයක අඩංගු පොලන වුහ හො නීති භොවිත කරමින්න දැනුම එක් රැස් කරගැනීම හො ඒවො සොමොනය ජනයොට අවශය කොර්යයන්න වල දී ලෙො දීම ස්වොභොවික භොෂො සැකසුම් විවිධ මොනව භොෂො හඳුනො ගැනීම හො වත්රුම් ගැනීවම් කොර්යය කථනය හඳුනො ගැනීම - උදොහරණයක් වලස ඇවම්සන්න ඇවලක්සො වැි Digital Assistant වැි උපොංග වල මිිසො විසින්න ලෙො වදන උපවදස් වලට අදොලව වතොරතුරු වසොයො දීම හො උපොංග හැසිරවීමට අදොල වගන්නති හඳුනො ගැනීම සිදු වේ. පරිගණක දැක්ම සහ දර්ශනය වස්ූන්න වවන්නකර හඳුනො ගැනීම වමන්නම කැමරොවක් මගින්න ලෙො ගත් අන්නතර්ගතය පරිවර්තනය සඳහො උපකොරී කිරීම යන්නත්‍ර ඉවගනුම දත්ත එක් රැස් වකොට එම දත්ත රටො වල සෙඳතො හඳුනො ගිමින්න ඒ ඇසුරින්න පුවරෝකථන වමන්නම වතොරතුරු ලෙො ගැනීම. උදොහරණයක් වලස පුද්ගලයන්න භොවිත කරන අවතහි ෙඳින ස්මොට් ඔරවලෝසුවක් හරහො අදොල පුද්ගලයොට අදොල වසෞඛය තත්ත්වය මැන ෙලන දත්ත රැස්වකොට ඔහුවේ ඇතිවිය හැකි අනරොක්ිත අවස්ථොවක් ගැන ක්ෂණිකව වතොරතුරු ලෙො දීම. ස්නොයුක ජොල පද්ධති( Neural Network) මිිස් වමොලවේ ස්වභොවය හො එහි ියුවරෝධ පද්ධතිවයහි සැකසුම අධයයනය කරමින්න සකසන ලද කෘත්‍රිම බුද්ධිය මත පදනම් ූ පද්ධතියකි.මිිස් වමොලය විසින්න ගැටලුවක් විසඳීවම් දී එය විශ්වල්ශනය කරන ආකොරය හො ඊට විසඳුම් ලෙො ගන්නනො ආකොරය වමවැි පද්ධතියක් වගොඩනැගීවම් දී අධයයනය කරනු ලැවබ්. Question to Watch මෘදුකොංග කොරක නැ පහොත්ත මෘදුකොංග ිපයෝජි ( Software Agents ) යනුපවන්න අදහස් වන්නපන්න, කුමක්ද? මෘදුකොංග ිවයෝජිතයින්න සොම්ප්‍රදොයික පරිගණක වැඩසටහන්න වලින්න ඔබ්ෙට ගමන්න කළ පරිණොමීය පියවරක් ිවයෝජනය කරයි. මෘදුකොංග ිවයෝජිතයින්නට තමන්න විසින්නම ක්‍රියොත්මක කර ක්‍රියොත්මක වීවම් හො අනුගත වීවම් හැකියොව ඇත. වමිසො වමවැි මෘදුකොංගයකට මිිස් පරිශීලකවයකුවේ අදහස් වහෝ අන්නතර්ක්‍රියො අවශය වනොවේ. මෘදුකොංග ිවයෝජිතයින්නට වයදුම් සහ මොර්ගගත බුද්ධිමත් ිවයෝජිතයන්න ඇතුළු වවනත් වැඩසටහන්න වහෝ ිවයෝජිතයන්න ආරම්භ කිරීමට, අීක්ෂණය කිරීමට සහ අවසන්න කිරීමට හැකිය. වර්තමොනවයහි දී වෙොවහෝ කොර්යයන්න සඳහො මෘදුකොංග ිවයෝජිතයන්න භොවිත වනු දැකිය හැකිය.
  • 147.
    141 උසස් පෙළ පොරතුරු සන්නිපේදන ොක්ෂණය - ICT ගුරුවරුන්න සඳහො Facebook සමූහපයහි ප්‍රකොශනයකි. වින්නවඩෝස් පොරිසරිකවයහි ක්‍රියොත්මක කළ හැකි Cortana සහ iOS හො මැක් වමවහයුම් පද්ධතිවයහි ක්‍රියොත්මක වන Apple Siri වමවැි මෘදුකොංග ිවයෝජිතයන්න වදකකට උදොහරණ වලස සැලකිය හැකිය. ප්‍රධොන වශවයන්න මෘදුකොංග ිවයෝජිත වලස සැලවකන ඉහත ඩිජිටල් ඇසිස්ටන්න වැඩසටහන්න වදක මිිස් කටහඬ හඳුනො ගිමින්න එම විධොන වලට අනුව කටයුතු කරයි. වම් හැරුණු විට මෘදුකොංග ිවයෝජිත භොවිත වන අවස්ථො කිහිපයක් පහත පරිදි දැක්විය හැකිය. ස්වයංක්‍රීයව ඉලක්ක ගත අන්නතර්ජොල වසවීම් සිදු කිරීම සඳහො, පැමිවණන විදුත් තැපෑල පරීක්ෂො කර වඩො වැදගත් විදුත් තැපැල් ලිපි හඳුනො ගිමින්න ඒවො අතරින්න ප්‍රමුඛතොවය ලෙො දිය යුතු ඒවො වතෝරො ගැනීම සඳහො . විදුත් වපෝරම ස්වයංක්‍රීයව පිරවීම වැි කොර්යයන්න සඳහො. මොර්ගගත රැකියො වසවීම් සිදු කිරීම සඳහො, සමොජ ජොල පැතිකඩ සමමුහුර්ත කීරීම වැි කොර්යයන්න සඳහො. ඊ-වොණිජයය තුළ වඩො වොසිදොයක ගනුවදනු හඳුනො ගැනීම සඳහො හො වඩො වොසිදොයක ගනුවදනු කිරීම සඳහො. වපොදුවේ ඕනෑම මෘදුකොංග ිවයෝජිතවයකු තුළ දැකිය හැකි ලක්ෂණ කිහිපයක් හඳුනො ගත හැකි ය. නමයශීලීබව - වවනස් වන පරිසර තත්ත්වයන්න වල දී ඒ අනුව හැඩ ගැසීවම් හැකියොව වම්වොට ඇත. ස්වයං ෙො න හැකියොපවන්න යුතු වීම - පරිශීලකවයකු වනොමැතිව ක්‍රියො කිරීම වමන්නව තීරණ ගැනීම හො ප්‍රතිචොර දැක්වීවම් හැකියොව තිවබ්. සන්නිපේදන හැකියොපවන්න යුතු වීම- වවනත් කොරක අතර වමන්නම පද්ධතීන්න අතර ද සන්නිවේදන වමම ිවයෝජිත වලට තිවබ්. අර්ථවත්ත ආකොරපයන්න හැසිරීපම් හැකියොපවන්න යුතු වීම- මෘදුකොංග ිවයෝජිතවයක් පරිශීලකවයකු වවනුවට පද්ධතියක් හැසිරවීමට භොවිත වන ඒකකයක් ෙැවින්න එයට අවස්ථොවට ක්‍රියොකිරීවම් හැකියොවක් තිවබ්. ෙහුකොරක පද්ධතියක් යනු කුමක්ද? කොරක ගණනොවකින්න සමන්නවිත ූ ඒවො එකිවනක ක්‍රියොකරන පද්ධතියක් ෙහුකොරක පද්ධතියක් වලස හැඳින්නවිය හැකි ය. වමම කොරණය වඩොත් පැහැදිලි කර ගැනීමට අපි එදිවනදො සරල උදොහරණයක් ගිමු. මිිස් සිරැවරහි ජීවය පවත්වො වගන යොම සඳහො එකිවනකට සම්ෙන්නධිත පද්ධති රොශයක් සිරුර තුළ දැකිය හැකිය. ඒවො අතර මනො සම්ෙන්නධතොව හො ිසි ක්‍රියොකොරීත්වය ිසො ජීව පද්ධතිය ිසි වලස පවත්වො ගත හැක. ෙහුකොරක පද්ධතියක් යනුවවන්න අදහස් වන්නවන්න වමවලස ිසි සම්ෙන්නධතොවයක් සහිත කොරක ගණනොවක එකතුවකි. අන්නතර්ජොලය පොදකව ක්‍රියොත්මක වන booking.com වැි වහෝටල් වවන්නකර ගැනීවම් පද්ධතියක් (online booking systems) සලකන්නන. වහෝටලයක් වවන්නකර ගැනීවම් කොර්යවයහි දී කොර්යයන්න
  • 148.
    142 උසස් පෙළ පොරතුරු සන්නිපේදන ොක්ෂණය - ICT ගුරුවරුන්න සඳහො Facebook සමූහපයහි ප්‍රකොශනයකි. ගණනොවක් සිදු කිරීමට වේ. අදොල දිනයන්න වලට තමොවේ අවශයතොව අනුව වහෝටලයක් වසොයො ගැනීම, එහි කොමර ගණන වත්රීම, මිල ගණන්න සැසඳීම , ඇති ස්ථොනය සිතියම් හරහො විමසො ෙැලීම වමන්නම මුදල් වගවීම වැි කොර්යයන්න රොශයක් එක් පද්ධතියක් තුළ දැකිය හැකිය. වම්වො අතර මනො සම්ෙන්නධයක් තිබිය යුතු අතර වමවැි පද්ධතියක මෘදුකොංග කොරක රොශයක් එකිවනකට සම්ෙන්නධිතව ක්‍රියොත්මක වේ. පහත දැක්වවන්නවන්න ෙහුකොරක පද්ධතියක සැකසුමක් දැක්වවන සටහනකි. ස්වභොවය අනුව කොරක තොක්ෂණයන්න කිහිපයක් දැකිය හැකිය. • ප ොරතුරු කොරක - සංකීර්ණ පද්ධති වල වතොරතුරු එක් රැස් කිරීම, ගවේශනය, සැසැඳීම වමන්නම ිර්වද්ශයන්න ලෙො දීම සඳහො වතොරතුරු කොරක භොවිත වේ. • පුපරෝකථන කොර්යයන්න සඳහො භොවි වන කොරක- තීරණ ගැනීම සඳහො අවශය වන සොධත ලෙො වදමින්න අනොවැකි පළකිරීවම් කොර්යය සඳහො උදේ වේ. • ජ්‍ො කළමනොකරණ කොරක- අන්නතර්ජොලය තුළ දී දත්ත හුවමොරුව හො පොලනය සඳහො ජොලකළමනොකරණ කොරක භොවිත කළ හැකි ය. • මහොමොර්ග ව දබද ෙො නය සඳහො භොවි වන කොරක- අධික තදෙදයක් පවතින ජනොකීර්ණ නගර වල එම තදෙදය පොලනය සඳහො කොරක තොක්ෂණයන්න භොවිත කරනු ලැවබ්. වතොරතුරු එකතුව Agent 1 Agent 2 Agent 3 Agent n Task Manager කොර්ය කළමනොකරු සන්නිවේදකයො
  • 149.
    143 උසස් පෙළ පොරතුරු සන්නිපේදන ොක්ෂණය - ICT ගුරුවරුන්න සඳහො Facebook සමූහපයහි ප්‍රකොශනයකි. වොහන තදෙදය පොලනය සඳහො සකසන ලද ෙහුකොරක නැතවහොත් මෘදුකොංග ඒජන්නත පද්ධතියක සැලසුමක් - https://www.researchgate.net/publication/337150041_Design_of_an_Agent- Based_Traffic_Control_System Web Link වැඩිදුර කියවීම සඳහො මූලොශ්‍ර වලස භොවිත කරන්නන - https://whatis.techtarget.com/definition/software-agent පමොනවද පම් පවොන්න ියුමොන්න ආකෘිය ම ෙදනම් වූ ෙරිගණක ? පරිගණකයට උපවදස් සැපයීම සදහො අවශය උපවදස් පරිගණකය තුළම ගෙඩො වකොට අවශය විටදි ඒවො භොවිතයට ගත හැකි ෙව වපන්නනුම් කරන ආචිත ක්‍රමවල්ඛ (Stored program)සංකල්පය මුලින්නම වයෝජනො කරන ලද්වද් වජෝන්න වවොන්න ියුමොන්න (John Von Neumann) විසිි. ඔහු විසින්න සැලසුම් කරන ලද පරිගණකවේ පොලන එ්කකය (Control unit) අංක ගණිතමය හො තොර්කික එ්කකය(ALU) / මතක එ්කකය (Memory unit)/ වරජිස්ටර (Register) හො ආදොන ප්‍රතිදොන එ්කක (Input output system) වලින්න සමන්නවිත වේ. වමම ආකෘතිය මත පදනම් ූ පරිගණ වවොන්න ියුමොන්න ආකෘතිය මත පදනම් ූ පරිගණක නම් වේ. අප භොවිත කරන පරිගණක ිර්මොණය වී ඇත්වත් වමම ආකෘතිය මතය. පරිගණක සම්පත් වේගවයන්න වර්ධනය වීම සිදුවන ෙැවින්න වවොන්න ියුමොන්න ආකෘතිය මත පදනම් වන පරිගණක මත පමණක් පදනම් වීම දැන්න අපහසු කරුණක් ව තිවබ්. මුවර් රීතිය ( Moore’s Law ) අනුව ආදොනය ප්‍රතිදොනය මතක ඒකකය පොලන ඒකකය අංක ගණිතමය හො තොර්කික ඒකකය මධය සැකසුම් ඒකකය
  • 150.
    144 උසස් පෙළ පොරතුරු සන්නිපේදන ොක්ෂණය - ICT ගුරුවරුන්න සඳහො Facebook සමූහපයහි ප්‍රකොශනයකි. ක්ුද්‍ර සකසන වල වේගය සෑම මොස 18 කට වරක්ම වදගුණවේ. වම් අනුව සිලිකන්න පතුරක් භොවිතවයන්න ිර්මොණය කරනු ලෙන ක්ුද්‍ර සකසන වේගවත් කිරීමට යොවම් දී ඒවොවේ අධික තොපයක් ඇති වීම වමන්නම තවදුරටත් කුඩො කිරීවම් සීමො සහිත ෙව ිසො නව තොක්ෂණ පිළිෙඳව සිතො ෙැලීමට විදයොඥයන්නට සිදුවී ඇත. පකොන්නටම් ෙරිගණක ( Quantum Computing ) හො එහි භොවි ය අප එදිවනදො භොවිත කරන ඩිජිටල් පරිගණක වල භොවිත වන්නවන්න අංකිත සංඛයොක පද්ධතිය වන අතර වම් අනුව 1 වහෝ 0 මගින්න විදුත් ස්පන්නධන ිරූපණය කරනු ලැවබ්. වරකට 1 වහෝ 0 පමණක් ිරූපණය කළ හැකි පරිගණක පද්ධති වල දියුණු කිරීවම් යම් සීමොවක් දැකිය හැකිය. වමයට එක් විසඳුමක් වලස වකොන්නටම් පරිගණක නම් සංකල්පය ඉදිරිපත් වී තිවබ්. වමහිදී පරමොණුක වයොදො ගිමින්න පරිගණකවයහි මතකය හො සකසනය ිර්මොණය කර වගන තිවබ්. වකොන්නටම් පරිගණක වල 1 හො 0 එකවර ිරූපණය කළ හැකි ෙැවින්න සංකීර්ණ කොර්යයන්න වල දී එම කොර්යයන්න කොර්යක්ෂමව කර ගැනීම සඳහො වමම පරිගණක වයොදො ගත හැකිව තිවබ්. සොමොනය ඩිජිටල් පරිගණක වල බිටු වක් ( 1 වහෝ 0 මගින්න ිරූපණය වේ ) මගින්න දත්ත පරිගණවයහි තැන්නපත් වුවද එකවර 1 හො 0 යන වදකම ිරූපණය කළ හැකි වකොන්නටම් පරිගණක වල භොවිත වන්නවන්න කියුබිටය නම් අගයයි. පකොන්නටම් ෙරිගණකපේ ගමන්නමඟ පසොබොදහපමන්න පෙළඹපවන ෙරිගණකකරණය (Natural Inspired Computing) වසොෙොදහවමන්න වපළඹවවන පරිගණනය නැතවහොත් ප්‍රකෘති අනුවේරිත පරිගණනය යනු විවිධ පොරිසරික තත්ත්වයන්න තුළ ඇති වන සංකීර්ණ ගැටලු විසඳීම සඳහො ස්වොභොවිකව සිදුවන සංසිද්ධි හැසිවරන ආකොරය ිරීක්ෂණය කිරීම තුළින්න නව පරිගණක ක්‍රමවේදයන්න දියුණු කිරීමට උත්සොහ කරන තොක්ෂණයකි. වමම පරිගණනය ස්වොභොවික පරිගණන තොක්ෂණයක් වලස ද හැඳින්නවේ. උදොහරණයක් වලස කුහුඹුවන්නවේ ජනපද, මී මැසි හො කුරුල්ලන්න රංචු වැි ජීව විදයොත්මක කණ්ඩොයම් උත්වත්ජකවලට ප්‍රතික්‍රියො කරන්නවන්න වකවස්ද, වතොරතුරු සැකසීම සහ තීරණ ගන්නවන්න වකවස්ද යන්නන පිළිෙඳව අධයයන කරමින්න ඒවො ඇසුරින්න එදිවනදො ගැටලු වලට විසඳුම් වසවීම මින්න සිදුවේ.වමම ප්‍රකෘති අනුවේරිත පරිගණනය තුළ විවිධ ශල්ප ක්‍රම වමන්නම ප්‍රවේික ඇල්වගොරිතම ( ප්‍රධොන ඇල්වගොරිතම තුනක් වමහි දී භොවිත වන අතර ඒවො Physics-Based Algorithms, Biology-Based Algorithms සහ chemistry-based algorithms වලස වර්ග කළ හැකිය ) හො පද්ධති ( Neural Network) ද භොවිත වේ. දැන්න අපි වමම පරිගණන ක්‍රමය තුළ භොවිත වන ශල්ප ක්‍රම කිහිපයක් සැවකවින්න හඳුනො ගිමු.
  • 151.
    145 උසස් පෙළ පොරතුරු සන්නිපේදන ොක්ෂණය - ICT ගුරුවරුන්න සඳහො Facebook සමූහපයහි ප්‍රකොශනයකි. ශිේෙ ක්‍රමය විස් රය සමූහ බුද්ධිය(Swarm intelligence) කුහුඹු ජනපද , මී වද හො කුරුළු රංචු වැි සමූහ වල ක්‍රියොකොරීත්වය හඳුනො ගිමින්න ඒ ඇසුරින්න පද්ධති ිර්මොණය කර ගැනීම වමහි දී සිදු වේ. වමවැි ඒකකයක් තුළ තිතිව එම සතුන්න කටයුතු කරන ආකොරය වමන්නම සමූහයක් වලස ක්‍රියොකරන ආකොරය ද අධයයනය කරනු ලැවබ්. වම් අනුව ති ති ඒකක එකතු වකොට සමූහ බුද්ධි රටොවන්න වගොඩ නැගීම මගින්න සංකීර්ණ පද්ධති වගොඩනැගීමට ආදර්ශ ලෙො ගැනීම සිදුවේ. ෙටල පරිගණනය (Membrane computing) ජීව විදයොත්මක වසල, විවශ්ෂවයන්න වසලීය පටල අධයයනය කිරීවමන්න නව පරිගණක ආකෘති වසොයො ගැනීමට පරිගණක විදයොව තුළ වයොදො ගැවනන ශල්ප ක්‍රමය පටල පරිගණකකරණය (MC) වලස හැඳින්නවිය හැකිය. සන්නිවේදන පද්ධති හො ියමොවලි(Communication Systems and Protocols) වකොවිඩ් වැි වවරසයන්න පැතිවරන ආකොරය සලකන්නන. එක් පුද්ගලවයක් වගන්න තවත් පුද්ගලයන්න රොශයකට එය වයොප්තත වන අතර එම පුද්ගලයන්නවගන්න තවත් පුද්ගලයන්න රොශයකට වලස ශීඝ්‍ර වයොප්තතියක් වම්වො වපන්නවයි. එවලස වයොප්තත වන රටො අධයයනය වකොට එම ආකොරවයන්න නවීන සන්නිවේද පද්ධති හො ියමොලි දියුණු කිරීමට අදහස් ලෙො ගැනීම සඳහො වමම ක්‍රමවේය භොවිත වකවර්.
  • 152.
    146 උසස් පෙළ පොරතුරු සන්නිපේදන ොක්ෂණය - ICT ගුරුවරුන්න සඳහො Facebook සමූහපයහි ප්‍රකොශනයකි. සොර්වර්ික ෙරිගණකය ප ස හැඳින්නපවන්නපන්න කුමක්ද? වර්තමොනවේ දී පරිගණක සෑම තැනකම දැකිය හැකි අතර අප ජංගම පරිගණක භොවිතයට ද වෙවහවින්නම හුරුවී සිටිමු. ජංගම දුරකථනයක් වහෝ ටැබ්ලට් පරිගණකයක් භොවිත කරමින්න එදිවනදො මගවතොවට් දී වහෝ වොහනයක ගමන්න ගන්නනො අතර දී අන්නතර්ජොලය පරිශීලනය කිරීමට ද අප වපළඹී සිටිමු. එවහත් සොර්වර්තික පරිගණකය (Ubiquitous Computing වහෝ "ubicomp") යනු එවලස ජංගමව පරිගණක භොවිත කිරීම වලස වකවනකු වරදවො වටහො ගත හැකිය. සොර්වර්තික පරිගණනය යනු සෑම ස්ථොනයකම , සෑම අවස්ථොවක දීම පරිගණක තොක්ෂණික උපොංග භොවිත කිරීමට අවස්ථොව සැලසීමයි. ිවසක් තුළ වහෝ ඉන්නපිටත සෑම තැනකම පරිගණක ගත උපොංග භොවිතවයන්න වස්වො ලෙො ගැනීමට වමහි දී පරිශීලකයන්න හට අවස්ථොව හිමිවේ. ඉහත රූපය අනුව ( මූලොශ්‍රය - https://www.monitis.com/blog/top-7-things-you-need-to-know- about-ubiquitous-computing/) ිවසක කොමරයක් තුළ විවිධ පරිගණකගත උපොංග භොවිත වන ආකොරය දක්වො ඇත. සොර්වර්ත්‍රික පරිගණනනවේ දී සිදුවන්නවන්න වමවලස ඕනෑම ස්ථොනයක සිට පරිගණකගත උපොංග භොවිතවයන්න කටයුතු පහසුකර ගැනීමට අවස්ථොව සැලසීම වලස දැක්විය හැකිය.
  • 153.
    147 උසස් පෙළ පොරතුරු සන්නිපේදන ොක්ෂණය - ICT ගුරුවරුන්න සඳහො Facebook සමූහපයහි ප්‍රකොශනයකි.