Chapter 3
Analysis and design modeling
Analysis Modeling
 Basic aim of analysis modeling is to create the
model that represents the information, functions
and behavior of the system to be built.
 Afterwards these all are translated into
architectural, interface and component level
designs in design modeling.
 Analysis model acts as a bridge between system
description and design model.
Objectives of analysis modeling
1.To state clearly what customer wants exactly.
2.To establish the basic of the design model.
3.To define the set of requirement
Analysis modeling approaches
 Analysis modeling is the first technical
representation of system
 Methods for analysis modeling are:-
1.Structured analysis
2.Object oriented analysis.
Structured analysis
 Structure of structured analysis model is as shown in
above fig.
 At the center of model is a data dictionary.
 Data dictionary is a repository that contains descriptions
or information of all data objects used or created by the
software.
 Surrounding area of the core is occupied by different
diagrams such as:-
1.E-R diagram
2.Data Flow Diagram
3.State transition diagram
1. E-R diagram
E-R diagram is mainly used to represent the
relationship between two entities or data objects.
 This diagram is used to execute data modeling
activity.
 The additional information about data objects can
be given with the help of data objects description.
2. Data flow diagram
Data Flow Diagram used for following reasons:-
 Representing data transformation through the
system.
 To show the functions with its sub functions those
are responsible for transforming the data flow.
 The description of every function is written using
process specification
3. State transition diagram
 It indicates the behavior of the system as an
outcome of external events.
 It represents the different modes of behavior
called states of the system.
 It also shows the fashion in which transitions are
made from one state to another state.
 The additional information that is required for
control attribute is written using control
specification
Object oriented analysis
 The basis of object oriented analysis is classes
and members, objects and attributes.
 Classes are collection data members and
operations to be operated on data members.
 Objects are run time entities that encapsulates
data members and member functions.
 The objective of OOA is to define all classes that
are related to the problem, operations and
attributes with class, relationship between classes,
operations, and attributes need to be presented.
Steps to perform object oriented
analysis
1.Find out the exact customer requirement.
2.Prepare scenarios or use cases.
3.Selection of classes and objects based on
requirement.
4.Defines attributes and operations for every system
object.
5.Design structure and hierarchies that will help
organizing classes.
6.Construct an object relationship and behavior
model.
Domain analysis.
 Software domain analysis can be designed as a
process of recognizing, analyzing and specifying of
common requirements from a specific application
domain.
 It finds the common requirements in the project.
 Application domain common objects, common
classes, common frameworks can be identified and
can be reused.
Eg: The specific application domain may be 'bus
reservation system' can be used for 'railway
reservation system'.
Technical Domain
 Technical domain of the software is related to the
common technical requirements which can be
shared by many products.
 Ex: most of the mobile applications use common
facilities called calling, sending messages, access
to the Internet etc.
 Many applications can be developed where we do
not write above requirements again and again.
 They can be used by any applications once
installed on the mobile phone. These activities use
specific technical requirements that combine
hardware with software.
Application Domain
 The application domain is the common library that
contains the classes that can be used by other
products to minimize their work.
 Domain analysis helps in finding out common
requirements of the software and its domain is
created. It is called specific application domain.
 Ex: In finance and banking, different financial
products are offered to the customers such as
different types of accounts, fixed deposits,
mutual funds, insurance , loans, etc., comes
under specific application domain.
 Once it is created, many other software products
can use it.
Goals of Domain Analysis
1.Find out common requirement specification.
2.To save the time.
3.Reduce the repeated or duplicate work.
4.Reduction in the complications of the project.
5.To make library of classes available.
6.To enhance the portability.
Input and Output of domain analysis
 Figure shows the flow of the input and the output
data in the domain analysis module.
 The main goal is to create the analysis classes and
common functions.
 The input consists of the knowledge domain.
 The input is based on the technical survey,
customer survey and expert advice.
 This data is then analyses, meaningful information
comes out from this.
 The output domain consists of reusable classes,
standards, functional models and domain language.
Elements of the analysis model
Scenario based Elements
The system is described from the user‘s point of
view using this approach. This is often the first
part of analysis model that is developed to
serve as input for the creation of other
modeling elements.
Class-based Elements
Each usage scenario implies a set of objects that
are manipulated as an actor interacts with the
system. These objects are categorized into
classes – a collection of things that have
similar attributes and common behaviors.
Behavioral Elements
The behavior of the system can have profound
effect on the design that is chosen. The
analysis model must provide modeling
elements that depict the behavior. The state
diagram is one of the methods for representing
behavior of a system.
Flow-Oriented Elements
The information is transformed as it flows
through the computer based system. The
system accepts inputs in a variety of forms,
applies functions to transform it; and produces
output in different forms. The transforms may
comprise a single logical comparison, a
complex numerical algorithm or an expert
system. The elements of the information flow
are included here.
Data modeling concepts
It includes :-
1.Data objects
2.Data attributes
3.Data relationship
4.Cardinality and Modality
1. Data objects
A data object is a representation of almost any
composite information that must be understood
by software.
A data object can be an external entity, a thing,
an occurrence or event, a role, an
organizational unit, a place or a structure.
For ex, a person or a car can be viewed as a
data object in the sense that either can be
defined in terms of a set of attributes.
A data object encapsulates data only—there is
no reference within a data object to operations
that act on the data.
Data Attributes
Data attributes define the properties of a data object
and take on one of three different characteristics.
They can be used to
1. name an instance of data object.
2. describe the instance.
3. make reference to another instance in another table.
In addition, one or more attribute must be identifier.
Referring to data object car, identifier might be ID
number.
Data Relationship
Relationship indicates how Data objects are
connected to one another in different ways.
ex. Consider two data objects, person and car.
Customer purchases the car. Here purchase is the
relation.
These objects can be represented using the
simple notation.
A connection is established person and car
because the two objects are related.
But what are the relationships?
We can define a set of object/relationship pairs that
define the relevant relationships.
For ex
> A person owns a car.
> A person is insured to drive a car.
The arrows provide important information about the
directionality of the relationship and reduce
confusion.
Cardinality and Modality
A simple pair that states that objectX relates to
objectY does not provide enough information
for software engineering purposes.
We must understand how many occurrences of
objectX are related to how many occurrences
of objectY. This leads to data modeling
concept called cardinality.
“Cardinality is the specification of the number of
occurrences of one object that can be related
to the number of occurrences of another
object.”
For ex,
• one object can relate to only one other object (1:1
relationship)- a college is having only one
principal;
• one object can relate to many objects (1:N
relationship)-one class may have many students;
• some number of occurrences of an object can
relate to some other number of occurrences of
another object (M:N relationship) -an uncle may
have many nephews while a nephew may have
many uncles.
Cardinality also defines ”the maximum number of
objects that can participate in a relationship”.
The modality of a relationship is 0 if there is no
explicit need for the relationship to occur or the
relationship is optional. The modality 1 if an
occurrence of the relationship is mandatory.
Flow oriented modeling
• Data flow oriented modeling continues to be one
of the most widely used analysis notations
today.
• The DFD takes an input-process-output view of
a system.
• Data object flow into the software, are
transformed by processing elements, and
resultant data objects flow out of the software.
• Data objects are represented by labeled
arrows and transformation are represented by
circles.
Data Flow Diagram
A data flow diagram is a graphical
representation that depicts information flow
and the transforms that are applied as data move
from input to output.
A DFD shows what kinds of data will be input
to and output from the system, where the data
will come from and go to, and where the data
will be stored.
A data flow diagram is a graphical
representation that depicts information flow
and the transforms that are applied as data move
from input to output.
A DFD shows what kinds of data will be input
to and output from the system, where the data
will come from and go to, and where the data
will be stored.
A few simple guidelines can aid immeasurably during
derivation of a data flow diagram
1. The level 0 data flow diagram should depict the
software/system as single bubble.
2. Primary input and output should be carefully noted.
3. Refinement should begin by isolating processes, data
objects and data stores to be represented at the next level.
4. All arrows and bubbles should be labeled with
meaningful names.
5. Information flow continuity must be maintained from level
to level
6. One bubble at a time should be refined.
 Rectangle represents Entity
 A circle (bubble) represents a process
or transform that is applied to data (or
control).
 An arrow represents one or more data
items (data objects).
 All arrows on a data flow diagram
should be labeled.
 The double line represents a data store
stored information that is used by the
software.
Data Flow Diagram
Level 1 DFD
Level 2 DFD for Monitor Sensor
Data flow diagram level 0 and 1 for
a Book publishing House
Level 1 DFD for Book Publishing House
• Draw Level 0 and Level1 DFD for Food
Ordering System.
• Draw level 0 and Level 1 DFD for Online
Shopping System
Data Dictionary
• Data dictionary is the centralized collection of information
about data.
• It stores meaning and origin of data, its relationship
with other data, data format for usage etc.
• Data dictionary is often referenced as meta-data (data
about data) repository.
• It is created along with DFD (Data Flow Diagram) model
of software program and is expected to be updated
whenever DFD is changed or updated.
• Data dictionary provides a way of documentation for the
complete database system in one place. Validation of
DFD is carried out using data dictionary.
Requirement of Data Dictionary
• The data is referenced via data dictionary while
designing and implementing software.
• Data dictionary removes any chances of
ambiguity.
• It helps keeping work of programmers and
designers synchronized while using same object
reference everywhere in the program.
Contents
Data dictionary should contain information about
the following
1. Data Flow
2. Data Structure
3. Data Elements
4. Data Stores
5. Data Processing
Data Flow is described by means of DFDs as
studied earlier and represented in algebraic
form as described.
= Composed of
{} Repetition
() Optional
+ And
[ / ] Or
Example:
Address = House No + (Street / Area) + City + State
Course ID = Course Number + Course Name + Course
Level + Course Grades
Data Elements
Data elements consist of Name and descriptions
of Data and Control Items, Internal or External
data stores etc. with the following details:
1. Primary Name
2. Secondary Name (Alias)
3. Use-case (How and where to use)
4. Content Description (Notation etc. )
5. Supplementary Information (preset values,
constraints etc.)
Example
• Name: Mobile Number
• Alias: Mob-no
• Where used/How used:
Dial Phone and send Msg.
• Description:
Mob-no=country code+ mobile number.
Data Store: It stores the information from where the
data enters into the system and exits out of the
system. The Data Store may include -
• Files
– Internal to software.
– External to software but on the same machine.
– External to software and system, located on different
machine.
• Tables
– Naming convention
– Indexing property
Data Processing
There are two types of Data Processing:
Logical: As user sees it
Physical: As software sees it
The Control specification
The Control specification (CSPEC) represent the
behavior of a system in two different ways but it
gives no information about the inner working of
the processes that are activated as a result of
this behavior.
1.State diagram- sequential specification of
behavior
2.Program activation table- combinatorial
specification of behavior.
The process specification
The process specification(PSPEC) is used to
describe all flow model processes that appear
at the final level of refinement.
The content of process specification can include
narrative text, program design language
(PDL),mathematical equation, tables,diagrams
,charts etc.
Using process specification engineer creates
mini specification that can serve as a guide of
the s/w component that will implement the
process.
Scenario Based Modeling
If s/w engineer understand how end users want
to interact with a system ,s/w team will be
better able to properly characterized
requirement and build meaningful analysis and
design model.
It begins with the creation of scenarios with the
help of:-
1. Use case diagram
2. Activity diagram
3. Swim lane diagram.
Developing/writing use cases
The use case captures the interaction that occur
between producers and consumers of
information and system itself.
Purpose of Use Case
 Use cases are used to model the system from
the point of view of end user.
 Person or thing that are involved are called as
actors and the operations that take place are
called as actions.
 Use case helps in understanding the exact
product requirements
 Providing a clear and unmistakable description
of how system and end user interact with each
other.
 Provide basis for the purpose of validation
testing.
Activity Diagram
The UML (Unifies Modeling Language) activity
diagram supplements the use case by
providing a graphical representation of the flow
of interaction within a specific scenario.
An activity diagram uses rounded rectangles to
imply a specific systems function, arrows to
represent flow through the system, decision
diamonds to depict a branching decision and
solid horizontal lines to indicate that parallel
activities are occuring.
Behavioral model
The behavior model indicates how s/w will respond to
external events.
To create the behavior model analyst must perform
following steps:-
1.Evaluate all use cases to fully understand the
sequence of interaction within system.
2.Identify the events and understand how these events
relates to specific classes.
3.Create a sequence for each use case.
4.Build the static diagram for the system.
5.Review the model to verify accuracy and consistency.
A event occurs whenever the system and an
actor exchange information.
It is important to note that an event is not the
information that has been exchanged,but
rather the fact that information has been
exchanged.
Example. Homeowner enters a 4-digit pwd.
here object homeowner transmits an
event to the object control panel. here
event is password entered. The
information transferred is 4-digit that
constitute the pwd,but this is not an
essential part of behavioral model.
It is imp to note that some events have an
explicit impact on the flow of control of
use case,while others have no direct
impact on the flow of control.
Event pwd entered does not explicitly
change the flow of control but the result of
event compare password will have
explicit impact on the information and
control flow of safe home system.
Event pwd entered does not explicitly
change the flow of control but the result of
event compare password will have
explicit impact on the information and
control flow of safe home system.
State Representation
Two different characterizations of states must be
considered.
I) It shows how change proceed over time, it
shows the dynamic nature of a system.
II) Clarify following things for state diagram
- identify object
- identify state
- identify event.
State diagram for control panel class
Sequence Diagrams
From examining use case diagram for events,
modeler creates a sequence diagram- a
representation of how events cause flow from
one object to another as a function of time.
It represents key classes and the events that
cause behavior to flow from class to class.
Design modeling
Software design is an iterative process that is
used to translate requirement into design
model or blueprint of the construction of the
s/w.
Throughout the design process the quality of the
evolving design is assessed with a series of
formal technical reviews and code
walkthroughs.
Each element of the analysis model provides
information that is necessary to create the four design
models
 The data/class design transforms analysis classes
into design classes along with the data structures
required to implement the software
 The architectural design defines the relationship
between major structural elements of the software;
architectural styles and design patterns help achieve
the requirements defined for the system
 The interface design describes how the software
communicates with systems that interoperate with it
and with humans that use it
 The component-level design transforms structural
elements of the software architecture into a
procedural description of software components
Three characteristics for the evaluation of good
design:-
1. The design must implement all of the explicit
requirements contained in the analysis
model,and it must include all of the implicit
requirement desired by the customer.
2. Design must be readable and understandable
to everyone.
3. The design need to give complete idea or
picture of s/w,addressing the data , functional ,
behavioral domain.
Design quality guidelines.
1.A design should show architecture i.e.
developed with the help of understandable
patterns,styles,components that are having
characteristics of good design.
2.A design should be modular. Because of that
s/w can be partitioned logically into elements.
3.A design should contain different
representation of components ,interfaces ,
architectures and data.
4.A design should have appropriate classes and
data structures to be implemented,sourced
from recognizable data patterns.
5. A design should lead to components that
exhibits independent functional characteristics.
6. A design should lead to interfaces that reduce
the complexity of connection between
components and with the external
environment.
7. A design should be derived using a repeatable
method that is driven by information obtained
during analysis.
8. Design should be presented using a notation
that effectively communicates its meaning.
Design concepts
1. Abstraction
2. Architecture
3. Patterns
4. Modularity
5. Information hiding
6. Functional independence
7. Refinement
8. Refactoring
Abstraction
-Procedural abstraction – a sequence of
instructions that have a specific and limited
function
-Data abstraction – a named collection of data
that describes a data object
Architecture
-The overall structure of the software and the
ways in which the structure provides conceptual
integrity for a system
-Consists of components, connectors, and the
relationship between them
Patterns
-A design structure that solves a particular
design problem within a specific context
-It provides a description that enables a
designer to determine whether the pattern is
applicable, whether the pattern can be reused,
and whether the pattern can serve as a guide
for developing similar patterns
Modularity
-Separately named and addressable
components (i.e., modules) that are integrated
to satisfy requirements (divide and conquer
principle)
-Makes software intellectually manageable so
as to reduce overall complexity like the control
paths, span of reference, number of variables
etc.
Information hiding
-The designing of modules so that the
algorithms and local data contained within them
are inaccessible to other modules
-This enforces access constraints to both
procedural (i.e., implementation) detail and local
data structures
Functional independence
Independence is based on criteria called
cohesion and coupling.
Cohesion(connection or bond) represents
relative functional strength of a module.
Coupling is about relative interdependence
among modules.
Stepwise refinement
-Development of a program by successively refining
levels of procedure detail
-Complements abstraction, which enables a designer
to specify procedure and data .
Refactoring
-A reorganization technique that simplifies the design
(or internal code structure) of a component without
changing its function or external behaviour.
-Removes redundancy, unused design elements,
inefficient or unnecessary algorithms, poorly
constructed or inappropriate data structures, or any
other design failures
Design Model
Data elements
Data model --> data structures
Data model --> database architecture
Architectural elements -it gives us an overall
view of the s/w.
“similar to the floor plan of a house”.(layout
,shape,size,movement of windows n doors)
Application domain, Analysis classes, their
Relationships, collaborations and behaviors
are transformed into design realizations
Patterns and “styles”
Interface elements “The way in which utilities
connections come into the house and are
distributed among the rooms”
the user interface (UI) external interfaces to
other systems, devices, networks or other
producers or consumers of information
internal interfaces between various design
components.
Component elements
It is equivalent to a set of detailed drawings
and specifications
for each room in a house.
The component-level design for software fully
describes the internal detail of each software
component.
Deployment elements
Indicates how software functionally and
subsystem terms will be allocated within the
physical computing environment that will
support the software.

software_engg-chap-03.ppt

  • 1.
    Chapter 3 Analysis anddesign modeling
  • 2.
    Analysis Modeling  Basicaim of analysis modeling is to create the model that represents the information, functions and behavior of the system to be built.  Afterwards these all are translated into architectural, interface and component level designs in design modeling.  Analysis model acts as a bridge between system description and design model.
  • 3.
    Objectives of analysismodeling 1.To state clearly what customer wants exactly. 2.To establish the basic of the design model. 3.To define the set of requirement
  • 4.
    Analysis modeling approaches Analysis modeling is the first technical representation of system  Methods for analysis modeling are:- 1.Structured analysis 2.Object oriented analysis.
  • 5.
  • 6.
     Structure ofstructured analysis model is as shown in above fig.  At the center of model is a data dictionary.  Data dictionary is a repository that contains descriptions or information of all data objects used or created by the software.  Surrounding area of the core is occupied by different diagrams such as:- 1.E-R diagram 2.Data Flow Diagram 3.State transition diagram
  • 7.
    1. E-R diagram E-Rdiagram is mainly used to represent the relationship between two entities or data objects.  This diagram is used to execute data modeling activity.  The additional information about data objects can be given with the help of data objects description.
  • 8.
    2. Data flowdiagram Data Flow Diagram used for following reasons:-  Representing data transformation through the system.  To show the functions with its sub functions those are responsible for transforming the data flow.  The description of every function is written using process specification
  • 9.
    3. State transitiondiagram  It indicates the behavior of the system as an outcome of external events.  It represents the different modes of behavior called states of the system.  It also shows the fashion in which transitions are made from one state to another state.  The additional information that is required for control attribute is written using control specification
  • 10.
    Object oriented analysis The basis of object oriented analysis is classes and members, objects and attributes.  Classes are collection data members and operations to be operated on data members.  Objects are run time entities that encapsulates data members and member functions.  The objective of OOA is to define all classes that are related to the problem, operations and attributes with class, relationship between classes, operations, and attributes need to be presented.
  • 11.
    Steps to performobject oriented analysis 1.Find out the exact customer requirement. 2.Prepare scenarios or use cases. 3.Selection of classes and objects based on requirement. 4.Defines attributes and operations for every system object. 5.Design structure and hierarchies that will help organizing classes. 6.Construct an object relationship and behavior model.
  • 12.
    Domain analysis.  Softwaredomain analysis can be designed as a process of recognizing, analyzing and specifying of common requirements from a specific application domain.  It finds the common requirements in the project.  Application domain common objects, common classes, common frameworks can be identified and can be reused. Eg: The specific application domain may be 'bus reservation system' can be used for 'railway reservation system'.
  • 13.
    Technical Domain  Technicaldomain of the software is related to the common technical requirements which can be shared by many products.  Ex: most of the mobile applications use common facilities called calling, sending messages, access to the Internet etc.  Many applications can be developed where we do not write above requirements again and again.  They can be used by any applications once installed on the mobile phone. These activities use specific technical requirements that combine hardware with software.
  • 14.
    Application Domain  Theapplication domain is the common library that contains the classes that can be used by other products to minimize their work.  Domain analysis helps in finding out common requirements of the software and its domain is created. It is called specific application domain.  Ex: In finance and banking, different financial products are offered to the customers such as different types of accounts, fixed deposits, mutual funds, insurance , loans, etc., comes under specific application domain.  Once it is created, many other software products can use it.
  • 15.
    Goals of DomainAnalysis 1.Find out common requirement specification. 2.To save the time. 3.Reduce the repeated or duplicate work. 4.Reduction in the complications of the project. 5.To make library of classes available. 6.To enhance the portability.
  • 16.
    Input and Outputof domain analysis
  • 17.
     Figure showsthe flow of the input and the output data in the domain analysis module.  The main goal is to create the analysis classes and common functions.  The input consists of the knowledge domain.  The input is based on the technical survey, customer survey and expert advice.  This data is then analyses, meaningful information comes out from this.  The output domain consists of reusable classes, standards, functional models and domain language.
  • 18.
    Elements of theanalysis model
  • 19.
    Scenario based Elements Thesystem is described from the user‘s point of view using this approach. This is often the first part of analysis model that is developed to serve as input for the creation of other modeling elements.
  • 20.
    Class-based Elements Each usagescenario implies a set of objects that are manipulated as an actor interacts with the system. These objects are categorized into classes – a collection of things that have similar attributes and common behaviors.
  • 21.
    Behavioral Elements The behaviorof the system can have profound effect on the design that is chosen. The analysis model must provide modeling elements that depict the behavior. The state diagram is one of the methods for representing behavior of a system.
  • 22.
    Flow-Oriented Elements The informationis transformed as it flows through the computer based system. The system accepts inputs in a variety of forms, applies functions to transform it; and produces output in different forms. The transforms may comprise a single logical comparison, a complex numerical algorithm or an expert system. The elements of the information flow are included here.
  • 23.
    Data modeling concepts Itincludes :- 1.Data objects 2.Data attributes 3.Data relationship 4.Cardinality and Modality
  • 24.
    1. Data objects Adata object is a representation of almost any composite information that must be understood by software. A data object can be an external entity, a thing, an occurrence or event, a role, an organizational unit, a place or a structure. For ex, a person or a car can be viewed as a data object in the sense that either can be defined in terms of a set of attributes. A data object encapsulates data only—there is no reference within a data object to operations that act on the data.
  • 25.
    Data Attributes Data attributesdefine the properties of a data object and take on one of three different characteristics. They can be used to 1. name an instance of data object. 2. describe the instance. 3. make reference to another instance in another table. In addition, one or more attribute must be identifier. Referring to data object car, identifier might be ID number.
  • 26.
    Data Relationship Relationship indicateshow Data objects are connected to one another in different ways. ex. Consider two data objects, person and car. Customer purchases the car. Here purchase is the relation. These objects can be represented using the simple notation.
  • 28.
    A connection isestablished person and car because the two objects are related. But what are the relationships? We can define a set of object/relationship pairs that define the relevant relationships. For ex > A person owns a car. > A person is insured to drive a car. The arrows provide important information about the directionality of the relationship and reduce confusion.
  • 29.
    Cardinality and Modality Asimple pair that states that objectX relates to objectY does not provide enough information for software engineering purposes. We must understand how many occurrences of objectX are related to how many occurrences of objectY. This leads to data modeling concept called cardinality. “Cardinality is the specification of the number of occurrences of one object that can be related to the number of occurrences of another object.”
  • 30.
    For ex, • oneobject can relate to only one other object (1:1 relationship)- a college is having only one principal; • one object can relate to many objects (1:N relationship)-one class may have many students; • some number of occurrences of an object can relate to some other number of occurrences of another object (M:N relationship) -an uncle may have many nephews while a nephew may have many uncles.
  • 31.
    Cardinality also defines”the maximum number of objects that can participate in a relationship”. The modality of a relationship is 0 if there is no explicit need for the relationship to occur or the relationship is optional. The modality 1 if an occurrence of the relationship is mandatory.
  • 34.
    Flow oriented modeling •Data flow oriented modeling continues to be one of the most widely used analysis notations today. • The DFD takes an input-process-output view of a system. • Data object flow into the software, are transformed by processing elements, and resultant data objects flow out of the software. • Data objects are represented by labeled arrows and transformation are represented by circles.
  • 35.
    Data Flow Diagram Adata flow diagram is a graphical representation that depicts information flow and the transforms that are applied as data move from input to output. A DFD shows what kinds of data will be input to and output from the system, where the data will come from and go to, and where the data will be stored.
  • 36.
    A data flowdiagram is a graphical representation that depicts information flow and the transforms that are applied as data move from input to output. A DFD shows what kinds of data will be input to and output from the system, where the data will come from and go to, and where the data will be stored.
  • 37.
    A few simpleguidelines can aid immeasurably during derivation of a data flow diagram 1. The level 0 data flow diagram should depict the software/system as single bubble. 2. Primary input and output should be carefully noted. 3. Refinement should begin by isolating processes, data objects and data stores to be represented at the next level. 4. All arrows and bubbles should be labeled with meaningful names. 5. Information flow continuity must be maintained from level to level 6. One bubble at a time should be refined.
  • 38.
     Rectangle representsEntity  A circle (bubble) represents a process or transform that is applied to data (or control).  An arrow represents one or more data items (data objects).  All arrows on a data flow diagram should be labeled.  The double line represents a data store stored information that is used by the software.
  • 39.
  • 41.
  • 42.
    Level 2 DFDfor Monitor Sensor
  • 43.
    Data flow diagramlevel 0 and 1 for a Book publishing House
  • 44.
    Level 1 DFDfor Book Publishing House
  • 45.
    • Draw Level0 and Level1 DFD for Food Ordering System. • Draw level 0 and Level 1 DFD for Online Shopping System
  • 46.
    Data Dictionary • Datadictionary is the centralized collection of information about data. • It stores meaning and origin of data, its relationship with other data, data format for usage etc. • Data dictionary is often referenced as meta-data (data about data) repository. • It is created along with DFD (Data Flow Diagram) model of software program and is expected to be updated whenever DFD is changed or updated. • Data dictionary provides a way of documentation for the complete database system in one place. Validation of DFD is carried out using data dictionary.
  • 47.
    Requirement of DataDictionary • The data is referenced via data dictionary while designing and implementing software. • Data dictionary removes any chances of ambiguity. • It helps keeping work of programmers and designers synchronized while using same object reference everywhere in the program.
  • 48.
    Contents Data dictionary shouldcontain information about the following 1. Data Flow 2. Data Structure 3. Data Elements 4. Data Stores 5. Data Processing
  • 49.
    Data Flow isdescribed by means of DFDs as studied earlier and represented in algebraic form as described. = Composed of {} Repetition () Optional + And [ / ] Or Example: Address = House No + (Street / Area) + City + State Course ID = Course Number + Course Name + Course Level + Course Grades
  • 50.
    Data Elements Data elementsconsist of Name and descriptions of Data and Control Items, Internal or External data stores etc. with the following details: 1. Primary Name 2. Secondary Name (Alias) 3. Use-case (How and where to use) 4. Content Description (Notation etc. ) 5. Supplementary Information (preset values, constraints etc.)
  • 51.
    Example • Name: MobileNumber • Alias: Mob-no • Where used/How used: Dial Phone and send Msg. • Description: Mob-no=country code+ mobile number.
  • 52.
    Data Store: Itstores the information from where the data enters into the system and exits out of the system. The Data Store may include - • Files – Internal to software. – External to software but on the same machine. – External to software and system, located on different machine. • Tables – Naming convention – Indexing property
  • 53.
    Data Processing There aretwo types of Data Processing: Logical: As user sees it Physical: As software sees it
  • 55.
    The Control specification TheControl specification (CSPEC) represent the behavior of a system in two different ways but it gives no information about the inner working of the processes that are activated as a result of this behavior. 1.State diagram- sequential specification of behavior 2.Program activation table- combinatorial specification of behavior.
  • 57.
    The process specification Theprocess specification(PSPEC) is used to describe all flow model processes that appear at the final level of refinement. The content of process specification can include narrative text, program design language (PDL),mathematical equation, tables,diagrams ,charts etc. Using process specification engineer creates mini specification that can serve as a guide of the s/w component that will implement the process.
  • 58.
    Scenario Based Modeling Ifs/w engineer understand how end users want to interact with a system ,s/w team will be better able to properly characterized requirement and build meaningful analysis and design model. It begins with the creation of scenarios with the help of:- 1. Use case diagram 2. Activity diagram 3. Swim lane diagram.
  • 59.
    Developing/writing use cases Theuse case captures the interaction that occur between producers and consumers of information and system itself.
  • 60.
    Purpose of UseCase  Use cases are used to model the system from the point of view of end user.  Person or thing that are involved are called as actors and the operations that take place are called as actions.  Use case helps in understanding the exact product requirements  Providing a clear and unmistakable description of how system and end user interact with each other.  Provide basis for the purpose of validation testing.
  • 62.
    Activity Diagram The UML(Unifies Modeling Language) activity diagram supplements the use case by providing a graphical representation of the flow of interaction within a specific scenario. An activity diagram uses rounded rectangles to imply a specific systems function, arrows to represent flow through the system, decision diamonds to depict a branching decision and solid horizontal lines to indicate that parallel activities are occuring.
  • 65.
    Behavioral model The behaviormodel indicates how s/w will respond to external events. To create the behavior model analyst must perform following steps:- 1.Evaluate all use cases to fully understand the sequence of interaction within system. 2.Identify the events and understand how these events relates to specific classes. 3.Create a sequence for each use case. 4.Build the static diagram for the system. 5.Review the model to verify accuracy and consistency.
  • 66.
    A event occurswhenever the system and an actor exchange information. It is important to note that an event is not the information that has been exchanged,but rather the fact that information has been exchanged.
  • 67.
    Example. Homeowner entersa 4-digit pwd. here object homeowner transmits an event to the object control panel. here event is password entered. The information transferred is 4-digit that constitute the pwd,but this is not an essential part of behavioral model. It is imp to note that some events have an explicit impact on the flow of control of use case,while others have no direct impact on the flow of control.
  • 68.
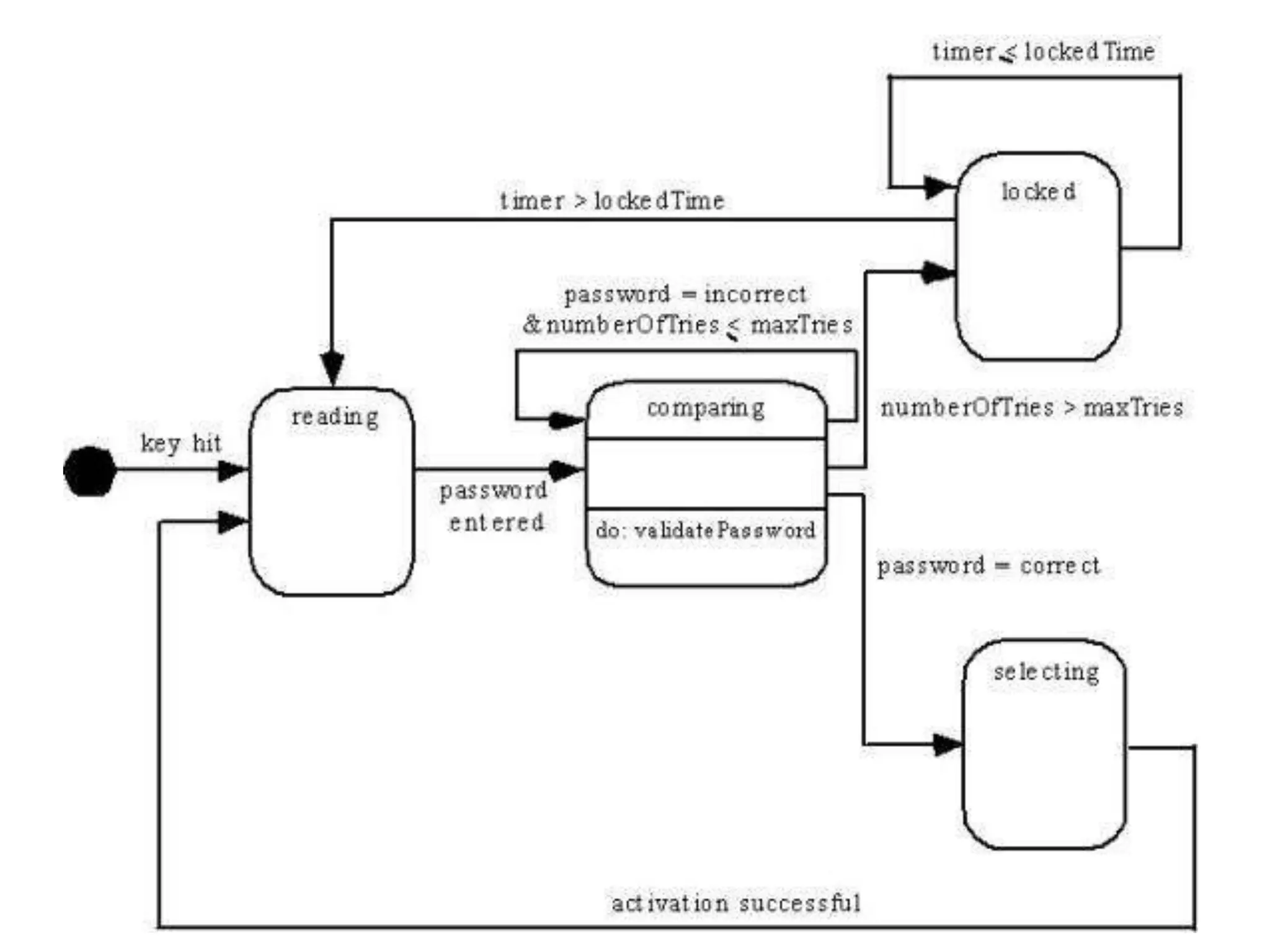
    Event pwd entereddoes not explicitly change the flow of control but the result of event compare password will have explicit impact on the information and control flow of safe home system.
  • 69.
    Event pwd entereddoes not explicitly change the flow of control but the result of event compare password will have explicit impact on the information and control flow of safe home system.
  • 70.
    State Representation Two differentcharacterizations of states must be considered. I) It shows how change proceed over time, it shows the dynamic nature of a system. II) Clarify following things for state diagram - identify object - identify state - identify event.
  • 72.
    State diagram forcontrol panel class
  • 73.
    Sequence Diagrams From examininguse case diagram for events, modeler creates a sequence diagram- a representation of how events cause flow from one object to another as a function of time. It represents key classes and the events that cause behavior to flow from class to class.
  • 75.
    Design modeling Software designis an iterative process that is used to translate requirement into design model or blueprint of the construction of the s/w. Throughout the design process the quality of the evolving design is assessed with a series of formal technical reviews and code walkthroughs.
  • 77.
    Each element ofthe analysis model provides information that is necessary to create the four design models  The data/class design transforms analysis classes into design classes along with the data structures required to implement the software  The architectural design defines the relationship between major structural elements of the software; architectural styles and design patterns help achieve the requirements defined for the system  The interface design describes how the software communicates with systems that interoperate with it and with humans that use it  The component-level design transforms structural elements of the software architecture into a procedural description of software components
  • 78.
    Three characteristics forthe evaluation of good design:- 1. The design must implement all of the explicit requirements contained in the analysis model,and it must include all of the implicit requirement desired by the customer. 2. Design must be readable and understandable to everyone. 3. The design need to give complete idea or picture of s/w,addressing the data , functional , behavioral domain.
  • 79.
    Design quality guidelines. 1.Adesign should show architecture i.e. developed with the help of understandable patterns,styles,components that are having characteristics of good design. 2.A design should be modular. Because of that s/w can be partitioned logically into elements. 3.A design should contain different representation of components ,interfaces , architectures and data. 4.A design should have appropriate classes and data structures to be implemented,sourced from recognizable data patterns.
  • 80.
    5. A designshould lead to components that exhibits independent functional characteristics. 6. A design should lead to interfaces that reduce the complexity of connection between components and with the external environment. 7. A design should be derived using a repeatable method that is driven by information obtained during analysis. 8. Design should be presented using a notation that effectively communicates its meaning.
  • 81.
    Design concepts 1. Abstraction 2.Architecture 3. Patterns 4. Modularity 5. Information hiding 6. Functional independence 7. Refinement 8. Refactoring
  • 82.
    Abstraction -Procedural abstraction –a sequence of instructions that have a specific and limited function -Data abstraction – a named collection of data that describes a data object Architecture -The overall structure of the software and the ways in which the structure provides conceptual integrity for a system -Consists of components, connectors, and the relationship between them
  • 83.
    Patterns -A design structurethat solves a particular design problem within a specific context -It provides a description that enables a designer to determine whether the pattern is applicable, whether the pattern can be reused, and whether the pattern can serve as a guide for developing similar patterns Modularity -Separately named and addressable components (i.e., modules) that are integrated to satisfy requirements (divide and conquer principle)
  • 84.
    -Makes software intellectuallymanageable so as to reduce overall complexity like the control paths, span of reference, number of variables etc. Information hiding -The designing of modules so that the algorithms and local data contained within them are inaccessible to other modules -This enforces access constraints to both procedural (i.e., implementation) detail and local data structures
  • 85.
    Functional independence Independence isbased on criteria called cohesion and coupling. Cohesion(connection or bond) represents relative functional strength of a module. Coupling is about relative interdependence among modules.
  • 86.
    Stepwise refinement -Development ofa program by successively refining levels of procedure detail -Complements abstraction, which enables a designer to specify procedure and data . Refactoring -A reorganization technique that simplifies the design (or internal code structure) of a component without changing its function or external behaviour. -Removes redundancy, unused design elements, inefficient or unnecessary algorithms, poorly constructed or inappropriate data structures, or any other design failures
  • 87.
    Design Model Data elements Datamodel --> data structures Data model --> database architecture Architectural elements -it gives us an overall view of the s/w. “similar to the floor plan of a house”.(layout ,shape,size,movement of windows n doors) Application domain, Analysis classes, their Relationships, collaborations and behaviors are transformed into design realizations Patterns and “styles”
  • 88.
    Interface elements “Theway in which utilities connections come into the house and are distributed among the rooms” the user interface (UI) external interfaces to other systems, devices, networks or other producers or consumers of information internal interfaces between various design components.
  • 89.
    Component elements It isequivalent to a set of detailed drawings and specifications for each room in a house. The component-level design for software fully describes the internal detail of each software component. Deployment elements Indicates how software functionally and subsystem terms will be allocated within the physical computing environment that will support the software.