INDUSTRIAL TRAINING
ON
ANDROID APP DEVELOPMENT
Presented by: Submitted to:
Name: Mahesh kumar Dr .Rajkumar
Class: B .Tech 3rd
Sem IndustrialTraining
Roll no. : 23EGECS027 Coordinator
Branch: Computer Science
and Engineering
CERTIFICATION
Android App Development
What is android
Android is the name of the mobile operating
system owned by American company, Google. It
most commonly comes installed on a variety of
smart phones and tablets from a host of
manufacturers offering users access to Google’s
own services like Search,YouTube, Maps, Gmail
and more.
Features of Android
 Beautiful UI – User Interface
 Connectivity – GSM, CDMA, Bluetooth,Wi-Fi,Wi MAX.
 Data Storage – SQLite
 Media support
 Messaging
 Web browser
 Multi-touch
 Multi-tasking
 Resizable widgets
History of Android
API Levels
API Level is an integer value that uniquely identifies the
framework
API revision offered by a version of the Android platform.
Codename Version API level Codename Version API level
Pie 9 API level 28 Ice Cream
Sandwich
4.0.1 - 4.0.2 API level 14
Oreo 8.1.0 API level 27 Honeycomb 3.2.x API level 13
Oreo 8.0.0 API level 26 Honeycomb 3.1 API level 12
Nougat 7.1 API level 25 Honeycomb 3.0 API level 11
Nougat 7.0 API level 24 Gingerbread 2.3.3 - 2.3.7 API level 10
Marshmallow 6.0 API level 23 Gingerbread 2.3 - 2.3.2 API level 9
Lollipop 5.1 API level 22 Froyo 2.2.x API level 8
Lollipop 5.0 API level 21 Eclair 2.1 API level 7
KitKat 4.4 - 4.4.4 API level 19 Eclair 2.0.1 API level 6
Jelly Bean 4.3.x API level 18 Eclair 2.0 API level 5
Jelly Bean 4.2.x API level 17 Donut 1.6 API level 4
Jelly Bean 4.1.x API level 16 Cupcake 1.5 API level 3
Ice Cream
Sandwich
4.0.3 - 4.0.4 API level 15 (no codename) 1.1 API level 2
Environment
 Java JDK5 or later version
 Android Studio/ Eclipse IDE
 OS
• Android application development on either of the following operating
systems:
 MicrosoftWindows.
 Mac OS X 10.5.8 or later version with Intel chip.
 Linux including GNU C Library 2.7 or later.
 Tools
• All the required tools to developAndroid applications are freely available
and can be downloaded from theWeb. Following is the list of software's
you will need before you start yourAndroid application programming.
1. Java JDK5 or later version
2. Android Studio /Android SDK and Eclipse IDE for Java Developers
(optional) andAndroid DevelopmentTools (ADT) Eclipse Plug-in
(optional)
Requirements for Android
 Download Android Studio
• From http://developer.android.com/sdk/installing/index.html
 System Requirements forWindows
• Microsoft®Windows® 8/7/Vista (32 or 64-bit)
• 2 GB RAM minimum, 4 GB RAM recommended
• 400 MB hard disk space
• At least 1 GB for Android SDK, emulator system images, and caches
• 1280 x 800 minimum screen resolution
• Java Development Kit (JDK) 7
• Optional for accelerated emulator: Intel® processor with support for
Intel®VT-x, Intel® EM64T (Intel® 64), and Execute Disable (XD) Bit
functionality
Requirements for Android
Create Project In Android
• The Android SDK includes a mobile device emulator — a virtual
mobile device that runs on your computer. The emulator lets you
develop and testAndroid applications without using a physical device.
 Limitations
• No support for placing or receiving actual phone calls.You can simulate
phone calls (placed and received) through the emulator console,
however.
• No support for USB connections
• No support for device-attached headphones
• No support for determining network connected state
• No support for determining SD card insert/eject
• No support for Bluetooth
Android Emulator
Core Libraries
 System C library, the standard C system library, tuned for embedded
Linux-based devices
 Media Libraries, support playback and recording of many popular audio
and video formats, as well as image files, including MPEG4, H.264, MP3,
AAC,AMR, JPG, and PNG
 Surface Manager, manages access to the display subsystem and seamlessly
composites 2D and 3D graphic layers from multiple applications
 WebKit, a modern web browser engine which powers both the Android
browser and an embeddable web view
 SGL, the underlying 2D graphics engine
 3D libraries, an implementation based on OpenGL ES 1.0 APIs
 FreeType , bitmap and vector font rendering
 SQLite , a powerful and lightweight relational database engine
Andoid Runtime
 The core of Android platform
 DalvikVirtual Machine
 Register-based
 Executes files in the Dalvik Executable (.dex) format
 Java core Libraries
 Provides most of the functionality of the Java programming
language.
Dalvik Virtual Machine
 Android custom implementation virtual machine
 Provides application portability and runtime consistency
 Runs optimized file format (.dex) and Dalvik bytecode
 Java .class / .jar files converted to .dex at build time
 Designed for embedded environment
 Supports multiple virtual machine processes per device
 Highly CPU-optimized bytecode interpreter
 Efficiently Using runtime memory
 Core Libraries
 Core APIs for Java language provide a powerful, yet simple and
familiar development platform
Application Framework
 Simplify the reuse of components
 Applications can publish their capabilities and any other
application may then make use of those capabilities
 Applications is a set of services and systems, include
 Views system, content providers, resources manager and so on
 Activity Manager, manages the lifecycle of applications
and provides a common navigation backstack
 Notification Manager, enables all applications to display
custom alerts in the status bar
 Resource Manager, providing access to non-code
resources such as localized strings, graphics, and layout files
 Content Providers, access data from other applications
(such as Contacts), or to share their own data
 Views, used to build an application, including lists, grids,
text boxes, buttons, and even an embeddable web browser
Android App software components
 Activity
 Service
 Broadcast Receiver
 Intent
 Content Provider
Android App DevelopmentTutorial:
http://www.slideserve.com/lyndon/android-development-tutorial
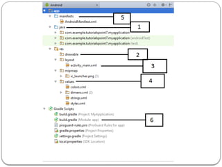
Android Layout
An Android layout is a class that handles arranging the way its children appear
on the screen. Anything that is a View (or inherits from View) can be a
child of a layout
 Anything that is aView (or inherits fromView) can be a child of a layout.
Android supports the following View Groups:
 Linear Layout
 Absolute Layout
 Table Layout
 Relative Layout
 Frame Layout
 ScrollView
Liner Layout
 Liner layout : all children aligned in single direction
horizontally or vertically
 The Linear Layout arranges views in a single column or
single row. Child views can either be arranged vertically
or horizontally.
Relative Layout
 The Relative Layout is very flexible layout
used in android for custom layout designing.
It gives us the flexibility to position our
component/view based on the relative or
sibling component’s position. Just because it
allows us to position the component
anywhere we want so it is considered as
most flexible layout.
Future Scope
 lot’s of large companies like, Flipkart,Amazon, Snapdeal, Paytm and others are doing businesses
with millions of transactions and they always need a large team to manage and adding additional
features in their apps.
 Digital India work in Smart phones application.
 Android apps development growth is, initially telecommunication companies likeAirtel,
Vodafone and Idea and others was depend on third part sites like Paytm, Free Recharge and
MobikWik after increase the demand of mobile recharge through these apps every company
release their own Android Apps.
 So build your future with Android App development is good choice, because it’s growing
industry and in nearby area it will capture all the industry .
 After good skills of Android app development you may also release your own app which attract
lots of users and make your businesses idea into action through android app development.
Android App Development ppt by Mahesh Kumar.pptx

Android App Development ppt by Mahesh Kumar.pptx

  • 1.
    INDUSTRIAL TRAINING ON ANDROID APPDEVELOPMENT Presented by: Submitted to: Name: Mahesh kumar Dr .Rajkumar Class: B .Tech 3rd Sem IndustrialTraining Roll no. : 23EGECS027 Coordinator Branch: Computer Science and Engineering
  • 2.
  • 3.
  • 4.
    What is android Androidis the name of the mobile operating system owned by American company, Google. It most commonly comes installed on a variety of smart phones and tablets from a host of manufacturers offering users access to Google’s own services like Search,YouTube, Maps, Gmail and more.
  • 5.
    Features of Android Beautiful UI – User Interface  Connectivity – GSM, CDMA, Bluetooth,Wi-Fi,Wi MAX.  Data Storage – SQLite  Media support  Messaging  Web browser  Multi-touch  Multi-tasking  Resizable widgets
  • 6.
  • 7.
    API Levels API Levelis an integer value that uniquely identifies the framework API revision offered by a version of the Android platform.
  • 8.
    Codename Version APIlevel Codename Version API level Pie 9 API level 28 Ice Cream Sandwich 4.0.1 - 4.0.2 API level 14 Oreo 8.1.0 API level 27 Honeycomb 3.2.x API level 13 Oreo 8.0.0 API level 26 Honeycomb 3.1 API level 12 Nougat 7.1 API level 25 Honeycomb 3.0 API level 11 Nougat 7.0 API level 24 Gingerbread 2.3.3 - 2.3.7 API level 10 Marshmallow 6.0 API level 23 Gingerbread 2.3 - 2.3.2 API level 9 Lollipop 5.1 API level 22 Froyo 2.2.x API level 8 Lollipop 5.0 API level 21 Eclair 2.1 API level 7 KitKat 4.4 - 4.4.4 API level 19 Eclair 2.0.1 API level 6 Jelly Bean 4.3.x API level 18 Eclair 2.0 API level 5 Jelly Bean 4.2.x API level 17 Donut 1.6 API level 4 Jelly Bean 4.1.x API level 16 Cupcake 1.5 API level 3 Ice Cream Sandwich 4.0.3 - 4.0.4 API level 15 (no codename) 1.1 API level 2
  • 9.
    Environment  Java JDK5or later version  Android Studio/ Eclipse IDE
  • 10.
     OS • Androidapplication development on either of the following operating systems:  MicrosoftWindows.  Mac OS X 10.5.8 or later version with Intel chip.  Linux including GNU C Library 2.7 or later.  Tools • All the required tools to developAndroid applications are freely available and can be downloaded from theWeb. Following is the list of software's you will need before you start yourAndroid application programming. 1. Java JDK5 or later version 2. Android Studio /Android SDK and Eclipse IDE for Java Developers (optional) andAndroid DevelopmentTools (ADT) Eclipse Plug-in (optional) Requirements for Android
  • 11.
     Download AndroidStudio • From http://developer.android.com/sdk/installing/index.html  System Requirements forWindows • Microsoft®Windows® 8/7/Vista (32 or 64-bit) • 2 GB RAM minimum, 4 GB RAM recommended • 400 MB hard disk space • At least 1 GB for Android SDK, emulator system images, and caches • 1280 x 800 minimum screen resolution • Java Development Kit (JDK) 7 • Optional for accelerated emulator: Intel® processor with support for Intel®VT-x, Intel® EM64T (Intel® 64), and Execute Disable (XD) Bit functionality Requirements for Android
  • 12.
  • 17.
    • The AndroidSDK includes a mobile device emulator — a virtual mobile device that runs on your computer. The emulator lets you develop and testAndroid applications without using a physical device.  Limitations • No support for placing or receiving actual phone calls.You can simulate phone calls (placed and received) through the emulator console, however. • No support for USB connections • No support for device-attached headphones • No support for determining network connected state • No support for determining SD card insert/eject • No support for Bluetooth Android Emulator
  • 18.
    Core Libraries  SystemC library, the standard C system library, tuned for embedded Linux-based devices  Media Libraries, support playback and recording of many popular audio and video formats, as well as image files, including MPEG4, H.264, MP3, AAC,AMR, JPG, and PNG  Surface Manager, manages access to the display subsystem and seamlessly composites 2D and 3D graphic layers from multiple applications  WebKit, a modern web browser engine which powers both the Android browser and an embeddable web view  SGL, the underlying 2D graphics engine  3D libraries, an implementation based on OpenGL ES 1.0 APIs  FreeType , bitmap and vector font rendering  SQLite , a powerful and lightweight relational database engine
  • 19.
    Andoid Runtime  Thecore of Android platform  DalvikVirtual Machine  Register-based  Executes files in the Dalvik Executable (.dex) format  Java core Libraries  Provides most of the functionality of the Java programming language.
  • 20.
    Dalvik Virtual Machine Android custom implementation virtual machine  Provides application portability and runtime consistency  Runs optimized file format (.dex) and Dalvik bytecode  Java .class / .jar files converted to .dex at build time  Designed for embedded environment  Supports multiple virtual machine processes per device  Highly CPU-optimized bytecode interpreter  Efficiently Using runtime memory  Core Libraries  Core APIs for Java language provide a powerful, yet simple and familiar development platform
  • 21.
    Application Framework  Simplifythe reuse of components  Applications can publish their capabilities and any other application may then make use of those capabilities  Applications is a set of services and systems, include  Views system, content providers, resources manager and so on
  • 22.
     Activity Manager,manages the lifecycle of applications and provides a common navigation backstack  Notification Manager, enables all applications to display custom alerts in the status bar  Resource Manager, providing access to non-code resources such as localized strings, graphics, and layout files  Content Providers, access data from other applications (such as Contacts), or to share their own data  Views, used to build an application, including lists, grids, text boxes, buttons, and even an embeddable web browser
  • 23.
    Android App softwarecomponents  Activity  Service  Broadcast Receiver  Intent  Content Provider Android App DevelopmentTutorial: http://www.slideserve.com/lyndon/android-development-tutorial
  • 24.
    Android Layout An Androidlayout is a class that handles arranging the way its children appear on the screen. Anything that is a View (or inherits from View) can be a child of a layout  Anything that is aView (or inherits fromView) can be a child of a layout. Android supports the following View Groups:  Linear Layout  Absolute Layout  Table Layout  Relative Layout  Frame Layout  ScrollView
  • 25.
    Liner Layout  Linerlayout : all children aligned in single direction horizontally or vertically  The Linear Layout arranges views in a single column or single row. Child views can either be arranged vertically or horizontally.
  • 26.
    Relative Layout  TheRelative Layout is very flexible layout used in android for custom layout designing. It gives us the flexibility to position our component/view based on the relative or sibling component’s position. Just because it allows us to position the component anywhere we want so it is considered as most flexible layout.
  • 27.
    Future Scope  lot’sof large companies like, Flipkart,Amazon, Snapdeal, Paytm and others are doing businesses with millions of transactions and they always need a large team to manage and adding additional features in their apps.  Digital India work in Smart phones application.  Android apps development growth is, initially telecommunication companies likeAirtel, Vodafone and Idea and others was depend on third part sites like Paytm, Free Recharge and MobikWik after increase the demand of mobile recharge through these apps every company release their own Android Apps.  So build your future with Android App development is good choice, because it’s growing industry and in nearby area it will capture all the industry .  After good skills of Android app development you may also release your own app which attract lots of users and make your businesses idea into action through android app development.