Mesut ALADAĞMicrosoft MVPmaladag@hayatnet.comSQL Server 2008 R2        www.cozumpark.com
GündemYönetimsel Tarafta Gelen Yenilikler	SQL Server 2008 R2 Sürümleri
	SQL Server 2008 R2 Yeni Özellikler
	Çoklu Sunucu Yönetimi
	Data-Tire Uygulamalar
	Yüksek Erişilebilirlik Özellikleri
	Sanallaştırma Yenilikleri
	Konsolidasyon ve İzleme YenilikleriYazılımsal Tarafta Gelen Yenilikler	Büyütülebilir Veri Ambarı Yapıları
	Master Data Service Mimarisi
	StreamInsight İle Kompleks Olay İşleme
	Raporlama Servislerinde Yenilikler
	PowerPivot İle Kendi Kendine RaporlamaTRUSTED, SCALABLE PLATFORMIT & DEVELOPER EFFICIENCYMANAGED SELF-SERVICE BIEnterprise-level security, scalabilityHigh-scale, complex event processingData consistency across heterogeneous systemsMulti-server managementVirtualization & Live Migration Accelerated development& deploymentSelf-service analyticsSelf-service reportingStreamlined collaboration& managementCOMPREHENSIVE PLATFORM FOR IT VALUEMPP support for 10s-100s TB DWHighly scalable appliancesSeamless BI IntegrationScalable relational database platformConsistent, familiar model & toolsSelf-managed, highly available cloud service
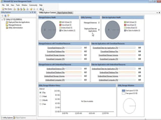
Uygulama ve Çoklu Sunucu YönetimiSQL Server UtilityTek noktadan SQL Instance ve Veritabanı Uygulamalarının Yönetimi ve İzlenmesi
Utility Control Point (UCP) Arabirimnden Yönetim
Data-Tier Uygulama Yönetimi, Dosya ve Volume Yönetimi, Utility Control Point (UCP)collects configuration and performance information
from managed instances of SQL Server every 15 minutes.
SQL Server Utility dashboard and viewpoints in SQL
Server Management Studio (SSMS) provide DBAs with a health summary of SQL Server
resources through policy evaluation and historical analysisData-tier applications (DAC)single unit of deployment
containing all of the database’s schema, dependant objects, and deployment requirements
used by an application
DAC can be deployed in one of two ways SQL Server data-tier application project in Visual Studio 2010 OR Extract Data-Tier Application Wizard in SSMSUtility Explorer dashboardsThe dashboards in the SQL Server Utility
Tremendous insight into resource utilization and health state for managed instances of
SQL Server and deployed data-tier applications across the enterpriseUygulama ve Çoklu Sunucu YönetimiBefore, to assist them in monitoring resource utilization and health state. Most organizations purchased third-party toolsThe new SQL Server Utilitydashboards also assist with consolidation effortsConsolidation management : maximize their investments by consolidating SQL Server resources onto fewer system. Through their use of SQL Server Utility dashboards and viewpointsCustomization of utilization thresholds and policies: DBAs canspecify the CPU utilization policies, file space utilization policies, computer CPU utilizationpolicies, and storage volume utilization policies for all managed instances of SQL Server.In addition, a data-tier developer is building a data-tier application with Visual Studio 2010; the newly created DAC packagewill be deployed to a managed instance of SQL Server through the Utility Control Point.
Additional SQL Server 2008 R2 Enhancements for DBAsParallel Data Warehouse : Highly scalable appliancefor enterprise data warehousing. It consists of both software and hardware designed tomeet the needs of the largest data warehousesMassively scale to hundreds of terabytes with the use of new technology, referred to as massively parallel processing (MPP),It partitions large tables over several physical nodes, resulting in each node having its own CPU, memory,storage, and SQL Server instance.Control node evenly distributes data to all compute nodesControl node is also responsible for gathering data from all compute nodes when returning queries to applications. solution comes preassembled from certified hardware vendors
Additional SQL Server 2008 R2 Enhancements for DBAsIntegration with Microsoft SQL Azure : Client tools included with SQL Server2008 R2 allow DBAs to connect to SQL Azure, a cloud-based serviceFully relational database solution in the cloudThe hosted database is built on SQL Server technologies and iscompletely managed. Therefore, organizations do not have to install, configure, or dealwith the day-to-day operations of managing a SQL Server infrastructure to support their database needs.Provisioning process, support for Transact-SQL, and transparent failoverGenerate And Publish Scripts Wizard support
Additional SQL Server 2008 R2 Enhancements for DBAsInstallation of SQL Server with Sysprep : Advanced page of the Installation Center In the first step, a stand-alone instance of SQL Server is prepared. however, it stops the installation process after the binaries of SQL Server are installed. To initiate this step, select the Image Preparation Of A Stand-Alone Instance For Sys-Prep Deployment option on the Advanced page of the Installation CenterThe second step completes the configuration of a prepared instance of SQL Server by providingthe machine, network, and account-specific information for the SQL Server instance.Image Completion Of A Prepared Stand-Alone Instance step on the Advanced page of the Installation Center
Additional SQL Server 2008 R2 Enhancements for DBAsAnalysis Services integration with SharePoint : new option to individually select which feature components to install.SQL Server PowerPivot for SharePoint is a new role-based installation optionIn order to use this new installation feature option, SharePoint 2010 must beinstalled but not configured prior to installing SQL Server 2008 R2
New Editionsin R2New Premium Editions!Highest levels of scalability for large application workloads
Maximum virtualization and consolidation
Central management of an organization’s database infrastructure
Appliance-based DW offering
Scale out from 10s to 100s TB
Hardware choice at low cost
Integrated business intelligence(Formerly known as “Madison”)
Additional SQL Server 2008 R2 Enhancements for DBAsUnicode Compression : compression for Unicode data types the fixed-length nchar(n) and nvarchar(n) data types values stored off row or in nvarchar(max) columns are not compressed. Compression rates of up to 50percent in storage space can be achievedExtended Protection : connecting to the Database Engine by using Extended Protection for Authentication. Authentication isachieved by using channel binding and service binding for operating systems that support Extended Protection.

SQL Server R2 Sunumu

  • 1.
  • 2.
    GündemYönetimsel Tarafta GelenYenilikler SQL Server 2008 R2 Sürümleri
  • 3.
    SQL Server 2008R2 Yeni Özellikler
  • 4.
  • 5.
  • 6.
  • 7.
  • 8.
    Konsolidasyon ve İzlemeYenilikleriYazılımsal Tarafta Gelen Yenilikler Büyütülebilir Veri Ambarı Yapıları
  • 9.
  • 10.
  • 11.
  • 12.
    PowerPivot İle KendiKendine RaporlamaTRUSTED, SCALABLE PLATFORMIT & DEVELOPER EFFICIENCYMANAGED SELF-SERVICE BIEnterprise-level security, scalabilityHigh-scale, complex event processingData consistency across heterogeneous systemsMulti-server managementVirtualization & Live Migration Accelerated development& deploymentSelf-service analyticsSelf-service reportingStreamlined collaboration& managementCOMPREHENSIVE PLATFORM FOR IT VALUEMPP support for 10s-100s TB DWHighly scalable appliancesSeamless BI IntegrationScalable relational database platformConsistent, familiar model & toolsSelf-managed, highly available cloud service
  • 13.
    Uygulama ve ÇokluSunucu YönetimiSQL Server UtilityTek noktadan SQL Instance ve Veritabanı Uygulamalarının Yönetimi ve İzlenmesi
  • 14.
    Utility Control Point(UCP) Arabirimnden Yönetim
  • 15.
    Data-Tier Uygulama Yönetimi,Dosya ve Volume Yönetimi, Utility Control Point (UCP)collects configuration and performance information
  • 16.
    from managed instancesof SQL Server every 15 minutes.
  • 17.
    SQL Server Utilitydashboard and viewpoints in SQL
  • 18.
    Server Management Studio(SSMS) provide DBAs with a health summary of SQL Server
  • 19.
    resources through policyevaluation and historical analysisData-tier applications (DAC)single unit of deployment
  • 20.
    containing all ofthe database’s schema, dependant objects, and deployment requirements
  • 21.
    used by anapplication
  • 22.
    DAC can bedeployed in one of two ways SQL Server data-tier application project in Visual Studio 2010 OR Extract Data-Tier Application Wizard in SSMSUtility Explorer dashboardsThe dashboards in the SQL Server Utility
  • 23.
    Tremendous insight intoresource utilization and health state for managed instances of
  • 24.
    SQL Server anddeployed data-tier applications across the enterpriseUygulama ve Çoklu Sunucu YönetimiBefore, to assist them in monitoring resource utilization and health state. Most organizations purchased third-party toolsThe new SQL Server Utilitydashboards also assist with consolidation effortsConsolidation management : maximize their investments by consolidating SQL Server resources onto fewer system. Through their use of SQL Server Utility dashboards and viewpointsCustomization of utilization thresholds and policies: DBAs canspecify the CPU utilization policies, file space utilization policies, computer CPU utilizationpolicies, and storage volume utilization policies for all managed instances of SQL Server.In addition, a data-tier developer is building a data-tier application with Visual Studio 2010; the newly created DAC packagewill be deployed to a managed instance of SQL Server through the Utility Control Point.
  • 27.
    Additional SQL Server2008 R2 Enhancements for DBAsParallel Data Warehouse : Highly scalable appliancefor enterprise data warehousing. It consists of both software and hardware designed tomeet the needs of the largest data warehousesMassively scale to hundreds of terabytes with the use of new technology, referred to as massively parallel processing (MPP),It partitions large tables over several physical nodes, resulting in each node having its own CPU, memory,storage, and SQL Server instance.Control node evenly distributes data to all compute nodesControl node is also responsible for gathering data from all compute nodes when returning queries to applications. solution comes preassembled from certified hardware vendors
  • 28.
    Additional SQL Server2008 R2 Enhancements for DBAsIntegration with Microsoft SQL Azure : Client tools included with SQL Server2008 R2 allow DBAs to connect to SQL Azure, a cloud-based serviceFully relational database solution in the cloudThe hosted database is built on SQL Server technologies and iscompletely managed. Therefore, organizations do not have to install, configure, or dealwith the day-to-day operations of managing a SQL Server infrastructure to support their database needs.Provisioning process, support for Transact-SQL, and transparent failoverGenerate And Publish Scripts Wizard support
  • 29.
    Additional SQL Server2008 R2 Enhancements for DBAsInstallation of SQL Server with Sysprep : Advanced page of the Installation Center In the first step, a stand-alone instance of SQL Server is prepared. however, it stops the installation process after the binaries of SQL Server are installed. To initiate this step, select the Image Preparation Of A Stand-Alone Instance For Sys-Prep Deployment option on the Advanced page of the Installation CenterThe second step completes the configuration of a prepared instance of SQL Server by providingthe machine, network, and account-specific information for the SQL Server instance.Image Completion Of A Prepared Stand-Alone Instance step on the Advanced page of the Installation Center
  • 30.
    Additional SQL Server2008 R2 Enhancements for DBAsAnalysis Services integration with SharePoint : new option to individually select which feature components to install.SQL Server PowerPivot for SharePoint is a new role-based installation optionIn order to use this new installation feature option, SharePoint 2010 must beinstalled but not configured prior to installing SQL Server 2008 R2
  • 31.
    New Editionsin R2NewPremium Editions!Highest levels of scalability for large application workloads
  • 32.
  • 33.
    Central management ofan organization’s database infrastructure
  • 34.
  • 35.
    Scale out from10s to 100s TB
  • 36.
  • 37.
  • 38.
    Additional SQL Server2008 R2 Enhancements for DBAsUnicode Compression : compression for Unicode data types the fixed-length nchar(n) and nvarchar(n) data types values stored off row or in nvarchar(max) columns are not compressed. Compression rates of up to 50percent in storage space can be achievedExtended Protection : connecting to the Database Engine by using Extended Protection for Authentication. Authentication isachieved by using channel binding and service binding for operating systems that support Extended Protection.

Editor's Notes

  • #2 Largest SQL Server event worldwide2000+ attendeesSeattle, WA – Nov 2-5Solid exec supportKeynotes by Bob Muglia, Ted Kummert, Tom Casey, and David DewittDrive SQL Server 2008 momentumCreate mindshare for SQL Server 2008 R2
  • #4 The “hero” offering that we’ll really sell broadly is SQL Server 2008 R2. You’ll notice that the messaging pillars for R2 are aligned with the Trusted, Productive, Intelligent messaging pillars for SQL Server 2008.To provide a comprehensive view of the R2 release (especially for SA discussions) this slide focuses on the key technology investments for each of the pillars. Trusted, Scalable Platform, it’s important to re-emphasize the enterprise-level security, high availability and scale delivered in SQL 2008 for mission critical applications. What’s new to the R2 release is StreamInsight for Complex Event Processing, Master Data Services for data consistency across heterogeneous systems, SQL Server support for up to 256 Logical Processors – providing greater flexibility in hardware choice, and enhanced data compression including Unicode compression for greater storage efficiency.IT & Developer Efficiency, the release-defining scenarios for R2 are Virtualization and Multi-server Management to increase IT productivity and reduce data management costs. This is enabled by the new manageability enhancements delivered in Management Studio plus R2 support for Windows Server 2008 R2 Hyper-V Virtualization and Live Migration. With R2, we introduce a new concept to the market, a single unit of deployment which will significantly increase the efficiencies around data-tier application deployments and upgrades resulting in dramatically streamlined consolidation and management efforts. Managed Self Service BI – Self-service analytics is delivered with PowerPivot – which is about enabling users to get the data they need without IT having to do a 6-month project to create a new application. PowerPivot gives users the power and flexibility to take internal data, integrate it with other information – and within Excel do all the slicing and dicing you need to get to the view of information you really need for decision making. This is all done “in memory” through really high compression in RAM – which is very powerful. None of the other major BI vendors can do this. User can easily share their application with others by publishing it to SharePoint.Once published, there’s a PowerPivot Operations Dashboard in SharePoint that provides IT Pros with the ability to manage business intelligence through SharePoint like it was just another service they provide. This new dashboard allows IT Pros to look at which reports are being run, who’s running them, how often are they running them, is the server being over utilized, how can I move the app dynamically to another server…BI is basically another managed object for IT. The reports the users publish is the object and we enable IT to understand how it is being used and apply rules and policies to that.
  • #17 Measured price increases on EE, SE SKUs- EE proc +15%, SE proc +25% to reduce EE/SE price spread + rebalance license mix
  • #35 Baseline numbers are based on publically available per socket (core) pricing lists from Oracle and IBM. Pricing is quoted for per socket pricing Intel chipsets. Pricing as of November 1st, 2009. Actual reseller prices may vary.  Oracle pricing: http://www.oracle.com/corporate/pricing/pricelists.htmlOracle EE + Options includes published pricing for the following options: tuning pack, diagnostics pack, advanced security   IBM pricing: http://www-01.ibm.com/software/data/db2/9/editions_features_perf_ent.htmlIBM + options includes published pricing for the option: Performance optimization  Microsoft pricing: SQL Server 2008 - http://www.microsoft.com/sqlserver/2008/en/us/pricing.aspxSQL Server 2008 R2 - http://www.microsoft.com/sqlserver/2008/en/us/R2-editions.aspx   Pricing for SQL Server 2008 Enterprise and SQL Server 2008 R2 Enterprise is FPP, list price
  • #36 Top Features 2008: * Data Compression * Res Governor * TDE * DB Enhancements * Scale-out BI
  • #37 2 messages to land:UlimitedVm is a take back -- SQL Server EE snaps to WS sku lineupStill have competitive offer than Oracle, we don’t require licensing of all the procs, we support VMware and Hyuper-VDivide two sections:Virtualizatoin supportOLTPBI
  • #39 Largest SQL Server event worldwide2000+ attendeesSeattle, WA – Nov 2-5Solid exec supportKeynotes by Bob Muglia, Ted Kummert, Tom Casey, and David DewittDrive SQL Server 2008 momentumCreate mindshare for SQL Server 2008 R2