Source : Alif Finandhita, M. T
https://youtu.be/0fgLyUuiVdo
CREATE DATABASE dbPerkuliahan;
SHOW DATABASES;
USE dbperkuliahan;
CREATE TABLE mahasiswa
(Nim char(8) not null,
nama varchar(30),
ttl date,
jk char(1) not null,
alamat varchar(30),
PRIMARY KEY(Nim)
)
Engine=innodb;
Source : Alif Finandhita, M. T
CREATE TABLE kuliah
( kode_mk char(8) NOT NULL,
nama_mk varchar(30),
sks smallint,
semester smallint,
PRIMARY KEY (kode_mk)
)
Engine=innodb;
Source : Alif Finandhita, M. T
CREATE TABLE nilai
( nim char(8) NOT NULL,
kode_mk char(8) NOT NULL,
uts smallint,
uas smallint,
na float(2),
hm char(1) default 'T',
primary key(nim, kode_mk),
FOREIGN KEY(nim) REFERENCES mahasiswa(nim),
FOREIGN KEY(kode_mk) REFERENCES kuliah(kode_mk)
)
Engine=innodb;
Source : Alif Finandhita, M. T
SHOW TABLES;
DESC mahasiswa; DESC kuliah;
DESC nilai;
Source : Alif Finandhita, M. T
Memasukkan data ke tabel Mahasiswa
CODE:
Tampil semua field dari data mahasiswa
Tampil semua field dari data kuliah
CATATAN:
Huruf mutu (hm) tergantung dari nilai yang
diperoleh, jadi tidak dimasukkan secara
langsung.
Tampil semua field dari data nilai
Source : Alif Finandhita, M. T
Update field hm berdasarkan na (nilai akhir)
dengan ketentuan sebagai berikut :
Source : Alif Finandhita, M. T
Source : Alif Finandhita, M. T
Source : Alif Finandhita, M. T
Source : Alif Finandhita, M. T
Source : Alif Finandhita, M. T
Source : Alif Finandhita, M. T
Source : Alif Finandhita, M. T
Source : Alif Finandhita, M. T
Source : Alif Finandhita, M. T
Source : Alif Finandhita, M. T
Source : Alif Finandhita, M. T
Source : Alif Finandhita, M. T
Source : Alif Finandhita, M. T
Source : Alif Finandhita, M. T
Source : Alif Finandhita, M. T
Source : Alif Finandhita, M. T
1. Kerjakan semua latihan mulai dari latihan ke 1 sampai latihan ke 4 pada slide ini
dengan menggunakan Command Line (Shell).
2. Kumpulkan dalam bentuk log history coding disetiap masing-masing latihannya. Lihat
cara melakukan log history di link ini https://youtu.be/0fgLyUuiVdo
3. Buat identitas log history dengan penamaan seperti berikut : IF6-10110269-
RizkiAdamKurniawan-Latihan1
4. Kirim kan tugas individu ini ke email saya rizkiadamunikom@gmail.com dengan
subject NAMAKELAS-PERT10-NIM-NAMAMAHASISWA, contoh : IF6-PERT10-
10110269-RIZKIADAMKURNIAWAN
5. Isi email adalah attachment file (.log) dari masing-masing latihan. 1 log berisi 1
latihan.
1.Ketik ulang & pahami maksud
dari materi slide ini mulai dari
nomor 0, 1, 2 sampai dengan
nomor 32.
*Note : Nomor 9 tidak dilakukan pengetikan ulang
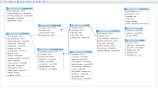
Kerjakan semua soal pada latihan ke 2 ini,
1. BUAT DATABASE dbduniamusik
2. Buat 3 buah tabel yang saling berrelasi sampai hasilnnya muncul seperti berikut
Source : Alif Finandhita, M. T
3. Input data pada tabel music hingga muncul hasil seperti ini
Source : Alif Finandhita, M. T
4. Input data pada tabel studio hingga muncul hasil seperti ini
Source : Alif Finandhita, M. T
5. Input data pada tabel album hingga muncul hasil seperti ini
Source : Alif Finandhita, M. T
6. Tampilkan judul, tahun terbit dan
studio id dari tabel music dan studio
yang harus terurut berdasarkan judul
lagu.
Hingga tampil seperti tampilan
berikut,
Source : Alif Finandhita, M. T
7. Tampilkan judul, tahun terbit dan studio id yang memiliki tahun terbit kurang dari
2007 yang diurutkan berdasarkan judul lagu. Sehingga hasilnya muncul seperti berikut;
Source : Alif Finandhita, M. T
1. Buat sebuah database yang didalamnya berisi
tabel-tabel dengan struktur seperti berikut :
2. Masukkan data ke masing-masing tabel yang telah dibuat
sampai dapat terlihat hasil seperti berikut :
TABEL STUDIOS TABEL CHARACTERS
3. Tampilkan Nama karakter & Nama Studio dari studio
Marvel Comics mengurut berdasarkan nama karakter
secara ascending sehingga tampil hasil nya seperti ini :
4. Tampilkan Nama Studio, Nama karakter & Tahun Pembuatan
dari studio DC Comics yang mengurut berdasarkan tahun
pembuatan karakter yang terbaru sehingga tampil hasil nya seperti ini :
5. Tampilkan nama karakter dan nama studio berdasarkan
tahun pembuatan studio nya yang berkisar diantara
tahun 1980 sampai 1990 yang nama karakternya
diurut secara descending sehingga tampil hasil seperti ini:
Buatlah database dan tabel disertai struktur
datanya sehingga dapat menampilkan hasil seperti
berikut:
[PBO] Pertemuan 10 - Pemrograman Database (2)

[PBO] Pertemuan 10 - Pemrograman Database (2)

  • 3.
    Source : AlifFinandhita, M. T
  • 4.
  • 5.
  • 6.
    USE dbperkuliahan; CREATE TABLEmahasiswa (Nim char(8) not null, nama varchar(30), ttl date, jk char(1) not null, alamat varchar(30), PRIMARY KEY(Nim) ) Engine=innodb; Source : Alif Finandhita, M. T
  • 7.
    CREATE TABLE kuliah (kode_mk char(8) NOT NULL, nama_mk varchar(30), sks smallint, semester smallint, PRIMARY KEY (kode_mk) ) Engine=innodb; Source : Alif Finandhita, M. T
  • 8.
    CREATE TABLE nilai (nim char(8) NOT NULL, kode_mk char(8) NOT NULL, uts smallint, uas smallint, na float(2), hm char(1) default 'T', primary key(nim, kode_mk), FOREIGN KEY(nim) REFERENCES mahasiswa(nim), FOREIGN KEY(kode_mk) REFERENCES kuliah(kode_mk) ) Engine=innodb; Source : Alif Finandhita, M. T
  • 9.
  • 10.
    DESC mahasiswa; DESCkuliah; DESC nilai; Source : Alif Finandhita, M. T
  • 12.
    Memasukkan data ketabel Mahasiswa CODE:
  • 13.
    Tampil semua fielddari data mahasiswa
  • 15.
    Tampil semua fielddari data kuliah
  • 18.
    CATATAN: Huruf mutu (hm)tergantung dari nilai yang diperoleh, jadi tidak dimasukkan secara langsung. Tampil semua field dari data nilai Source : Alif Finandhita, M. T
  • 19.
    Update field hmberdasarkan na (nilai akhir) dengan ketentuan sebagai berikut :
  • 20.
    Source : AlifFinandhita, M. T
  • 21.
    Source : AlifFinandhita, M. T
  • 22.
    Source : AlifFinandhita, M. T
  • 23.
    Source : AlifFinandhita, M. T
  • 24.
    Source : AlifFinandhita, M. T
  • 25.
    Source : AlifFinandhita, M. T
  • 26.
    Source : AlifFinandhita, M. T
  • 27.
    Source : AlifFinandhita, M. T
  • 28.
    Source : AlifFinandhita, M. T
  • 29.
    Source : AlifFinandhita, M. T
  • 30.
    Source : AlifFinandhita, M. T
  • 31.
    Source : AlifFinandhita, M. T
  • 32.
    Source : AlifFinandhita, M. T
  • 33.
    Source : AlifFinandhita, M. T
  • 34.
    Source : AlifFinandhita, M. T
  • 35.
    Source : AlifFinandhita, M. T
  • 37.
    1. Kerjakan semualatihan mulai dari latihan ke 1 sampai latihan ke 4 pada slide ini dengan menggunakan Command Line (Shell). 2. Kumpulkan dalam bentuk log history coding disetiap masing-masing latihannya. Lihat cara melakukan log history di link ini https://youtu.be/0fgLyUuiVdo 3. Buat identitas log history dengan penamaan seperti berikut : IF6-10110269- RizkiAdamKurniawan-Latihan1 4. Kirim kan tugas individu ini ke email saya rizkiadamunikom@gmail.com dengan subject NAMAKELAS-PERT10-NIM-NAMAMAHASISWA, contoh : IF6-PERT10- 10110269-RIZKIADAMKURNIAWAN 5. Isi email adalah attachment file (.log) dari masing-masing latihan. 1 log berisi 1 latihan.
  • 40.
    1.Ketik ulang &pahami maksud dari materi slide ini mulai dari nomor 0, 1, 2 sampai dengan nomor 32. *Note : Nomor 9 tidak dilakukan pengetikan ulang
  • 42.
    Kerjakan semua soalpada latihan ke 2 ini, 1. BUAT DATABASE dbduniamusik 2. Buat 3 buah tabel yang saling berrelasi sampai hasilnnya muncul seperti berikut Source : Alif Finandhita, M. T
  • 43.
    3. Input datapada tabel music hingga muncul hasil seperti ini Source : Alif Finandhita, M. T
  • 44.
    4. Input datapada tabel studio hingga muncul hasil seperti ini Source : Alif Finandhita, M. T
  • 45.
    5. Input datapada tabel album hingga muncul hasil seperti ini Source : Alif Finandhita, M. T
  • 46.
    6. Tampilkan judul,tahun terbit dan studio id dari tabel music dan studio yang harus terurut berdasarkan judul lagu. Hingga tampil seperti tampilan berikut, Source : Alif Finandhita, M. T
  • 47.
    7. Tampilkan judul,tahun terbit dan studio id yang memiliki tahun terbit kurang dari 2007 yang diurutkan berdasarkan judul lagu. Sehingga hasilnya muncul seperti berikut; Source : Alif Finandhita, M. T
  • 49.
    1. Buat sebuahdatabase yang didalamnya berisi tabel-tabel dengan struktur seperti berikut :
  • 50.
    2. Masukkan datake masing-masing tabel yang telah dibuat sampai dapat terlihat hasil seperti berikut : TABEL STUDIOS TABEL CHARACTERS
  • 51.
    3. Tampilkan Namakarakter & Nama Studio dari studio Marvel Comics mengurut berdasarkan nama karakter secara ascending sehingga tampil hasil nya seperti ini :
  • 52.
    4. Tampilkan NamaStudio, Nama karakter & Tahun Pembuatan dari studio DC Comics yang mengurut berdasarkan tahun pembuatan karakter yang terbaru sehingga tampil hasil nya seperti ini :
  • 53.
    5. Tampilkan namakarakter dan nama studio berdasarkan tahun pembuatan studio nya yang berkisar diantara tahun 1980 sampai 1990 yang nama karakternya diurut secara descending sehingga tampil hasil seperti ini:
  • 55.
    Buatlah database dantabel disertai struktur datanya sehingga dapat menampilkan hasil seperti berikut: