INFRA
The protocol for financial web
Pavel Kravchenko, PhD
Why banks are interested in
blockchain technology?
• fast settlement
• easy audit
• standard set of protocols
• open-source
• finality of settlement and undeniability
Why Bitcoin/Ripple/Ethereum is not
an option?
• Poor scalability of a single ledger
• Low speed of transaction validation
• High trust to anonymous validators
• Absence of KYC/AML mechanisms
• Low privacy of trading positions
• Built-in coin is undesirable
What is Infra?
Infra is software with such functionality:
- database that stores balances
- transaction engine
- decentralized exchange
- communication protocol
Current implementation is based on open-source
Stellar codebase
1) each entity has its own ledger(s)
2) no global shared ledger
3) no global consensus
4) no designated validators (financial institution = validator)
5) consensus only between parties involved in a transaction
6) identification/KYC is decentralized
7) no coin!
Infra architecture principles
Everybody has own ledger. Users’ ledgers
are shared with their bank
1. User naturally share their ledgers with the bank (the
same as having an account)
2. User can be a customer of different banks
3. Banks share their ledger (disclosing only required
information) with regulators
4. Some banks can create shared ledger between them
in order to set-up a decentralized exchange
Sharing ledger is a flexible process
Ledger structure
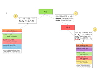
Transaction execution steps
Transaction execution steps
1. Alice signs transactions to send money to Bob
2. Citi resolves Bob’s identity via federation protocol
3. Citi signs transaction (after 2FA if needed)
4. DBS signs incoming transaction, updates Bob’s ledger
and sends signed transaction back to Citi.
5. Bob will update his ledger when he is online
6. Citi updates Alice’s ledger
Case when central/correspondent banks
are involved
Balances are asynchronously netted after
the transaction
Transactions are distributed inside trusted p2p network
between banks (gateways). Each bank decides which
other banks to trust.
Technically trust means mutual exchange of public
keys in order to recognize signatures of each other and
establishing encrypted channel of communication.
Money can be sent only through chain of banks
that trust each other
Trading offer distribution process. Step 1
Step 2
Step 3
Trading offer is sent by bank to all
subscribed entities then responses are
collected and bank decides which option
to take. Trading speed can be increased
using decentralized exchange concept.
Groups of banks can create decentralized
exchanges between them
Different consensus mechanisms can be used in
different groups of entities, for example:
1) formal signature process
2) pbft
3) Ripple or Stellar consensus
4) Proof of stake
5) etc
Identities are managed in a federated way
1. Users are registered by their banks, so there is no global
identity provider
2. Keys are stored on users’ devices (hosted wallets or
multisig can be used)
3. Banks maintain databases of users’ identities and
providing access to them via federation protocol
4. Requests and responses to such databases are signed
5. Level of privacy is defined by each bank itself
Identity management principles
FAQ
Who should validate transactions of a user?
Only gateway/bank of the user. If payment crosses border
between banks, both banks have to validate it.
Correspondent banks sign transaction as well (if needed).
FAQ
Who can become a validator?
Validator is equal to a gateway. Everybody is able to become
a gateway, and issue own currency, but it is useless until some
users trust it. Validator validates only transactions of its users.
FAQ
Why validators are needed at all?
They implement certain functionality:
1. Registration/KYC
2. Two-factor authentication / daily limits
3. Holding physical assets for the user and issue IOU
4. Verification that user transacts with assets he/she possess
5. Managing trust relationships with other validators
FAQ
Why should some bank trust signatures of the other bank?
Establishment of mutual trust is beyond system functionality.
But as soon as trust is established in a real world, digital
signature produced by the bank is considered legally binding.
FAQ
Where is the blockchain?
There is no need in blocks. Transactions can be
confirmed one-by-one, or by batches to increase speed.
FAQ
What does ledger of a user contain?
It contains only Alice’s balances in different currencies/assets
and corresponding signed receipts (transaction) from its
issuers/previous owners.
FAQ
How Bob will know that Alice updated her ledger
correctly?
When there is a trade both (all) ledgers store
transaction signed by all involved parties (Alice and
Bob). So there is always an ultimate proof that Bob is
right if Alice wants to cheat.
FAQ
How do you prevent double spending?
1. You can’t prevent it, but you always know who has done it.
2. Banks share ledgers with regulators so it is monitored real time.
3. It’s up to the user to trust unregulated gateways
FAQ
How do you know that certain asset/ledger/username is original?
Each asset and ledger are uniquely addressed by unique
identifiers (UAI and ULI) that signed by their issuer/creator.
Obviously user has to know valid public key of the issuer.
Usernames are tied to public keys by digital signature of bank
(KYC provider).
FAQ
How it is different from what we have now in banking industry?
It is very similar. The goal is to create uniform protocol that uses
cryptography & blockchain allows to speed up transaction
settlement, improve transparency and audibility. Decentralized trade
and currency exchange becomes possible. This protocol operates
under certain assumptions that applicable to banking system - KYC is
done by banks, and conflicts are managed by legal system.
FAQ
It seems that decentralized trading won’t be efficient, if you need to wait
for confirmations from other banks…
This is true. But certain set of banks are able to establish “virtual Ripple”
instance with shared ledger for order book. Since you don’t need formal
consensus, validation of transaction will be limited only by network
bandwidth. There could be unlimited amount of such decentralized
exchanges at the same time.
FAQ
Who controls connections between banks?
Nobody. Infra is just a protocol of
communication between them.
FAQ
How many participants are needed to run the system?
One. In a simplest case it is just open-source internet
banking system that works completely independently.
But if trust is established between some banks,
exchange and trading works out of the box.
http://www.infraproject.org
kravchenkopo@gmail.com
@kravchenkopo
https://sg.linkedin.com/in/pkravchenko
Questions & Demo requests

INFRA v2

  • 1.
    INFRA The protocol forfinancial web Pavel Kravchenko, PhD
  • 2.
    Why banks areinterested in blockchain technology? • fast settlement • easy audit • standard set of protocols • open-source • finality of settlement and undeniability
  • 3.
    Why Bitcoin/Ripple/Ethereum isnot an option? • Poor scalability of a single ledger • Low speed of transaction validation • High trust to anonymous validators • Absence of KYC/AML mechanisms • Low privacy of trading positions • Built-in coin is undesirable
  • 4.
    What is Infra? Infrais software with such functionality: - database that stores balances - transaction engine - decentralized exchange - communication protocol Current implementation is based on open-source Stellar codebase
  • 5.
    1) each entityhas its own ledger(s) 2) no global shared ledger 3) no global consensus 4) no designated validators (financial institution = validator) 5) consensus only between parties involved in a transaction 6) identification/KYC is decentralized 7) no coin! Infra architecture principles
  • 6.
    Everybody has ownledger. Users’ ledgers are shared with their bank
  • 7.
    1. User naturallyshare their ledgers with the bank (the same as having an account) 2. User can be a customer of different banks 3. Banks share their ledger (disclosing only required information) with regulators 4. Some banks can create shared ledger between them in order to set-up a decentralized exchange Sharing ledger is a flexible process
  • 8.
  • 9.
  • 10.
    Transaction execution steps 1.Alice signs transactions to send money to Bob 2. Citi resolves Bob’s identity via federation protocol 3. Citi signs transaction (after 2FA if needed) 4. DBS signs incoming transaction, updates Bob’s ledger and sends signed transaction back to Citi. 5. Bob will update his ledger when he is online 6. Citi updates Alice’s ledger
  • 11.
  • 12.
    Balances are asynchronouslynetted after the transaction
  • 13.
    Transactions are distributedinside trusted p2p network between banks (gateways). Each bank decides which other banks to trust. Technically trust means mutual exchange of public keys in order to recognize signatures of each other and establishing encrypted channel of communication.
  • 14.
    Money can besent only through chain of banks that trust each other
  • 15.
  • 16.
  • 17.
  • 18.
    Trading offer issent by bank to all subscribed entities then responses are collected and bank decides which option to take. Trading speed can be increased using decentralized exchange concept.
  • 19.
    Groups of bankscan create decentralized exchanges between them
  • 20.
    Different consensus mechanismscan be used in different groups of entities, for example: 1) formal signature process 2) pbft 3) Ripple or Stellar consensus 4) Proof of stake 5) etc
  • 21.
    Identities are managedin a federated way
  • 22.
    1. Users areregistered by their banks, so there is no global identity provider 2. Keys are stored on users’ devices (hosted wallets or multisig can be used) 3. Banks maintain databases of users’ identities and providing access to them via federation protocol 4. Requests and responses to such databases are signed 5. Level of privacy is defined by each bank itself Identity management principles
  • 23.
    FAQ Who should validatetransactions of a user? Only gateway/bank of the user. If payment crosses border between banks, both banks have to validate it. Correspondent banks sign transaction as well (if needed).
  • 24.
    FAQ Who can becomea validator? Validator is equal to a gateway. Everybody is able to become a gateway, and issue own currency, but it is useless until some users trust it. Validator validates only transactions of its users.
  • 25.
    FAQ Why validators areneeded at all? They implement certain functionality: 1. Registration/KYC 2. Two-factor authentication / daily limits 3. Holding physical assets for the user and issue IOU 4. Verification that user transacts with assets he/she possess 5. Managing trust relationships with other validators
  • 26.
    FAQ Why should somebank trust signatures of the other bank? Establishment of mutual trust is beyond system functionality. But as soon as trust is established in a real world, digital signature produced by the bank is considered legally binding.
  • 27.
    FAQ Where is theblockchain? There is no need in blocks. Transactions can be confirmed one-by-one, or by batches to increase speed.
  • 28.
    FAQ What does ledgerof a user contain? It contains only Alice’s balances in different currencies/assets and corresponding signed receipts (transaction) from its issuers/previous owners.
  • 29.
    FAQ How Bob willknow that Alice updated her ledger correctly? When there is a trade both (all) ledgers store transaction signed by all involved parties (Alice and Bob). So there is always an ultimate proof that Bob is right if Alice wants to cheat.
  • 30.
    FAQ How do youprevent double spending? 1. You can’t prevent it, but you always know who has done it. 2. Banks share ledgers with regulators so it is monitored real time. 3. It’s up to the user to trust unregulated gateways
  • 31.
    FAQ How do youknow that certain asset/ledger/username is original? Each asset and ledger are uniquely addressed by unique identifiers (UAI and ULI) that signed by their issuer/creator. Obviously user has to know valid public key of the issuer. Usernames are tied to public keys by digital signature of bank (KYC provider).
  • 32.
    FAQ How it isdifferent from what we have now in banking industry? It is very similar. The goal is to create uniform protocol that uses cryptography & blockchain allows to speed up transaction settlement, improve transparency and audibility. Decentralized trade and currency exchange becomes possible. This protocol operates under certain assumptions that applicable to banking system - KYC is done by banks, and conflicts are managed by legal system.
  • 33.
    FAQ It seems thatdecentralized trading won’t be efficient, if you need to wait for confirmations from other banks… This is true. But certain set of banks are able to establish “virtual Ripple” instance with shared ledger for order book. Since you don’t need formal consensus, validation of transaction will be limited only by network bandwidth. There could be unlimited amount of such decentralized exchanges at the same time.
  • 34.
    FAQ Who controls connectionsbetween banks? Nobody. Infra is just a protocol of communication between them.
  • 35.
    FAQ How many participantsare needed to run the system? One. In a simplest case it is just open-source internet banking system that works completely independently. But if trust is established between some banks, exchange and trading works out of the box.
  • 36.