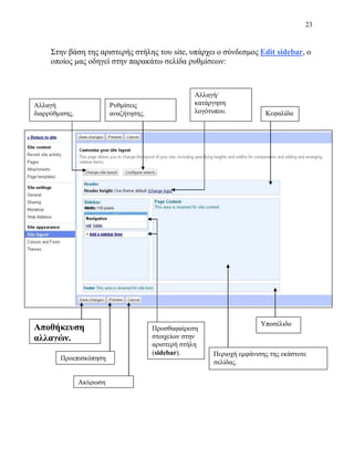
Πανεπιστήμιο ΑιγαίουΠαιδαγωγικό Τμήμα Δημοτικής Εκπαίδευσης<br />Σημειώσεις για τις Ιστοσελίδες του Google<br />Βήμα 1ο<br />Μπαίνουμε στην σελίδα της Google για τις ιστοσελίδες (http://sites.google.com).<br />0548640Εναλλακτικά, μπαίνουμε στο http://www.google.com, επιλέγουμε περισσότερα και Ιστότοποι ή ακόμα περισσότερα και στη συνέχεια Ιστότοποι.<br />Στην σελίδα που εμφανίζεται, ακολουθώντας την τελευταία διαδρομή, υπάρχουν όλες οι υπηρεσίες της Google (Blogger, Gmail, Picasa, Ημερολόγιο, Έγγραφα κλπ). <br /> <br />3771900114300Βήμα 2ο<br />Εάν έχουμε ήδη λογαριασμό στο Google Sites, πληκτρολογούμε το E-mail (1)  και το Password (2) και πατάμε το κουμπί Σύνδεση.<br />Εάν δεν έχουμε λογαριασμό, πατάμε τον σύνδεσμο Sign up for Sites (3) και συμπληρώνουμε την αντίστοιχη φόρμα.<br />Απαραίτητη προϋπόθεση είναι να έχουμε ήδη έναν λογαριασμό e-mail.<br />Βήμα 3ο<br />Με την είσοδό μας στον λογαριασμό, βλέπουμε την παρακάτω οθόνη:<br />Κουμπί δημιουργίας νέου site.Λίστα με τα sitesΣτο συγκεκριμένο παράδειγμα υπάρχει μόνο το site testing. Για τροποποίηση ή επισκόπηση, πατάμε τον αντίστοιχο σύνδεσμο.Αποσύνδεση από τον λογαριασμό.<br />Δημιουργία ενός site – πράξη #1<br />Επιλέγουμε, αν θέλουμε, την μορφή που θα έχει το site μας……ή το σχεδιάζουμε από την αρχή.Πληκτρολογούμε το όνομα του site.Συμπληρώνουμε την διεύθυνση (url).Έχοντας πατήσει το κουμπί Create new site, εμφανίζονται οι παρακάτω επιλογές:<br />Σημείωση: Στο συγκεκριμένο παράδειγμα, η διεύθυνση του site θα είναι:<br />http://sites.google.com/site/myschool<br />Επιλέγουμε το θέμα του site, εφόσον το επιθυμούμε, πατώντας αρχικά το εικονίδιο με το “+”……και αντίστοιχα κάνουμε και για κάποιες επιπλέον επιλογές που μπορούμε να προκαθορίσουμε.<br />Κάποια από τα θέματα που μπορούμε να επιλέξουμε:<br />Επιλογές που θέλουμε να εφαρμόσουμε.Κωδικός ασφαλείας.Δημιουργία του site.<br />Υποσημείωση<br />Οι παραπάνω επιλογές μπορούν να μεταβληθούν οποτεδήποτε θελήσουμε να τις αλλάξουμε.Δημιουργία ενός site – πράξη #2<br />-457200490855Έχοντας επιλέξει την επιλογή “Blank template”, θα εμφανιστεί η παρακάτω οθόνη:<br />Οι βασικές περιοχές που παρατηρούμε από επάνω προς τα κάτω, είναι οι εξής:<br />Σύνδεσμοι που μας οδηγούν στις αντίστοιχες υπηρεσίες του Google.<br />Σύνδεσμοι που μας οδηγούν στις αντίστοιχες οθόνες διαχείρισης των ιστοτόπων του λογαριασμού μας.Αποσύνδεση απ’ τον λογαριασμό μας.<br />Συγκεκριμένα:<br />User settings<br />0960755Μας οδηγεί στην οθόνη διαχείρισης στην οποία μπορούμε να καθορίσουμε την χρησιμοποιούμενη γλώσσα  (I), την ρύθμιση που αφορά τη ζώνη ώρας (IΙ) καθώς και αν επιθυμούμε να λαμβάνουμε e-mail με τις αλλαγές που λαμβάνουν χώρα στον ιστότοπό μας, στον λογαριασμό e-mail που έχουμε δηλώσει  (IΙΙ).<br />My sites<br />Μας οδηγεί στην λίστα με τους ιστότοπούς μας.<br />-685800630555Στο παρόν παράδειγμα, η λίστα μας περιλαμβάνει δύο sites, το diogenisal2 και το Δοκιμαστικό.<br />Help<br />Μας οδηγεί στην σελίδα παροχής βοήθειας του Google για τα  sites.<br />Στη συνέχεια της οθόνης που εμφανίζεται στο βήμα Δημιουργία ενός site – πράξη #2, παρατηρούμε την παρακάτω εργαλειοθήκη:<br />Δημιουργία - επισύναψη νέας σελίδας στο site μας.Αλλαγή/ διαμόρφωση της ενεργής σελίδας.Επιπλέον ενέργειες.<br />Περισσότερες λεπτομέρειες για τα στοιχεία της εργαλειοθήκης, θα βρείτε στη συνέχεια των σημειώσεων.<br />Τέλος, βλέπουμε την διάταξη του site μας, με τα στοιχεία που περιέχει αρχικά.<br />Κεφαλίδα: Τίτλος.Κεφαλίδα: Πεδίο αναζήτησης στην  ιστοσελίδα μας.ΥποσέλιδοΑρχική σελίδα (HOME).Αριστερή στήλη (sidebar).<br />Περισσότερες λεπτομέρειες για τα τις λειτουργίες που μας παρέχονται στην διάταξη, θα βρείτε στη συνέχεια των σημειώσεων.<br />3317240749935<br />Δημιουργία ενός site – πράξη #3<br />Για να διαμορφώσουμε το site, μπορούμε να αξιοποιήσουμε τις παρακάτω δυνατότητες:<br />Εφαρμογή/Αλλαγή Θέματος (Theme)<br />Ακολουθώντας την διαδρομή My sites> “Τίτλος του site”, πατάμε το κουμπί <br />11493525400και στην λίστα που εμφανίζεται, επιλέγουμε Manage site.<br />Υποσημείωση<br />Βλέπουμε, παράλληλα, τις υπόλοιπες επιλογές που μας παρέχει η λίστα, όπως είναι η διαγραφή (Delete page) της σελίδας του site μας, που είναι ενεργή εκείνη την στιγμή, η μετακίνησή της (Move page), η αλλαγή της δομής/μορφής/λειτουργίας της σελίδας μας (Change page template), οι ρυθμίσεις της σελίδας (Page Settings), κ.ά.<br />Ο όρος ιστοχώρος (site), περιλαμβάνει το σύνολο των ιστοσελίδων (ή απλά σελίδων) και άλλα βοηθητικά αρχεία.<br />Επανερχόμενοι στο προηγούμενο θέμα, η επιλογή Manage site μας οδηγεί στην παρακάτω σελίδα:<br />-457200107950(α) Επιλέγοντας Themes, μας εμφανίζεται η συλλογή απ’ την οποία μπορούμε να επιλέξουμε κάποια θέμα της αρεσκείας μας για τον ιστοχώρο.<br />1. Επιλέγουμε το θέμα που μας αρέσει.3. Αποθηκεύουμε τις αλλαγές.2. Βλέπουμε το αποτέλεσμα.<br />Και το αποτέλεσμα είναι:πριν…-46062901270…και μετά-4553585-6350<br />(β) Επιλέγοντας Return to site, μεταφερόμαστε στην οθόνη προβολής του ιστοχώρου μας (βλ. παραπάνω εικόνα).<br />(γ) Επιλέγοντας General, μεταφερόμαστε στην παρακάτω οθόνη, που μας δίνεται η δυνατότητα, μεταξύ άλλων, να αλλάξουμε το όνομα του site μας, να ενεργοποιήσουμε το εργαλείο Google Analytics (http://www.google.com/analytics/), να αλλάξουμε την γλώσσα του site μας, να αλλάξουμε τα δικαιώματα πρόσβασης στο site, να το διαγράψουμε κ.ά.<br />Για να αποθηκευτούν οι αλλαγές, πατάμε το κουμπί Save changes (*).<br />Ποσοστό % χρήσης του χώρου που μας παρέχει το Google (μέγιστο: 100 ΜΒ).Αλλαγή ονομασίας του site.Στατιστικά (Google Analytics).Τμήμα της οθόνης επιλογών General..<br />(δ) Επιλέγοντας Web Address, μας παρέχεται η δυνατότητα αντικατάστασης της διεύθυνσης (url) του site μας με κάποια διεύθυνση που διαθέτουμε ήδη.<br />Υποσημείωση<br />Για οποιαδήποτε πληροφορία σχετικά με την υπηρεσία Google sites, μπορούμε να επισκεφτούμε το http://sites.google.com/support/.<br />Δημιουργία ενός site – πράξη #4<br />3810000414020Για να τροποποιήσουμε το περιεχόμενο κάποιας σελίδας του site μας, ένας τρόπος είναι να μεταφερθούμε στην αντίστοιχη σελίδα (μέσω του link Return to site) και στη συνέχεια να πατήσουμε το κουμπί . <br />-457200320040Ενεργοποιείται με αυτόν τον τρόπο η αντίστοιχη εργαλειοθήκη:<br />-45720097790<br />Εκτός από τις τυπικές λειτουργίες ενός κειμενογράφου, όπως είναι η μορφοποίηση κειμένου, η αναίρεση, η εισαγωγή υπερσυνδέσμου, εισαγωγή εικόνας (Insert> Image), η εισαγωγή/διαχείριση πίνακα (Table) κ.ά., μπορούμε να εισάγουμε επίσης κάποιο video απ’ το youtube (Insert> Video> YouTube), να αλλάξουμε την διαρρύθμιση/ κατάτμηση της σελίδας (Layout) κ.ά.<br />2784475152400<br />Εισαγωγή πίνακα.Διαγραφή πίνακα.Διαγραφή γραμμής/ στήλης.Εισαγωγή γραμμής/ στήλης.<br />Για να αποθηκευτούν οι αλλαγές, πατάμε το κουμπί          <br />4800600218440Δημιουργία ενός site – πράξη #5<br />Για να εισάγουμε μια νέα σελίδα στο site μας, πατάμε το κουμπί: <br />Παρακάτω εμφανίζεται η οθόνη ρυθμίσεων της νέας σελίδας.<br />Επιλέγουμε το είδος της νέας σελίδας.Ορίζουμε την θέση που θα έχει η σελίδα μας στην δομή/ ιεραρχία.Δηλώνουμε το όνομα της σελίδας. Μπορούμε να το τροποποιήσουμε αργότερα, πατώντας το κουμπί More actions και επιλέγοντας Page Settings.Εφαρμόζουμε τις ρυθμίσεις και δημιουργούμε την νέα μας σελίδα.<br />(α) Απλή ιστοσελίδα.<br />(β) Ιστοσελίδα ανακοινώσεων.<br />345440529590Όταν θελήσουμε να αναρτήσουμε μια ανακοίνωση, πατάμε το κουμπί<br />New post.<br />Παρακάτω, φαίνεται η σελίδα μας ύστερα από την ανάρτηση δύο ανακοινώσεων:<br />2η ανακοίνωση1η ανακοίνωση<br />(γ) Ιστοσελίδα αρχείων.<br />Σε αυτόν τον τύπο ιστοσελίδας του Google, μπορούμε να διατηρούμε συνδέσμους με αρχεία.<br />Ανάρτηση αρχείου.Μετακίνηση αρχείου.Διαγραφή αρχείου.<br />Προσθήκη αρχείου από τον Η/Υ.Προσθήκη αρχείου από το Διαδίκτυο (url).Λίγα λόγια για το αρχείο.Επισύναψη του αρχείου.Πατώντας το κουμπί Add File, εμφανίζεται το παρακάτω παράθυρο:<br />Παρακάτω εμφανίζονται τα αρχεία που μπορούν να κατέβουν απ’ την ιστοσελίδα μας καθώς και οι φάκελοι, οι οποίοι μπορούν να περιέχουν άλλα αρχεία. Η δημιουργία ενός φακέλου, όπως επίσης και η μετακίνηση ενός αρχείου κάτω από αυτόν (επισημαίνουμε τα αρχεία που θέλουμε να μετακινήσουμε κάνοντας κλικ στο αντίστοιχο check box), γίνεται μέσω του κουμπιού Move to.<br />Σύνδεσμοι για να «κατεβάσουμε» το αντίστοιχα αρχεία.Αρχεία<br />(δ) Λίστα<br />(δ) Λίστα.<br />Επιλέγοντας την εισαγωγή μιας σελίδας τύπου «Λίστα» μας δίνεται η δυνατότητα να επιλέξουμε ανάμεσα σε κάποιες έτοιμες δομές ιστοσελίδων και να εφαρμόσουμε μία από αυτές ή μπορούμε να κατασκευάσουμε την δική μας από τη αρχή.<br />Σας υπενθυμίζουμε ότι οι προκατασκευασμένες δομές είναι υποκειμενικές, η δε εργονομία τους και η αποτελεσματικότητά τους εξαρτάται από τις ανάγκες του χρήστη.<br />Επιλέγοντας Action Items, δημιοιυργείται μια ενημερωτική λίστα στοιχείων συγκεκριμένων ενεργειών.Επιλέγοντας Issue List, δημιουργείται μια λίστα στοιχείων συγκεκριμένων ενεργειών που είναι ανοικτές ακόμα.Επιλέγοντας Unit Status, δημιουργείται μια λίστα στοιχείων συγκεκριμένων ενεργειών και της κατάστασης που βρίσκεται η κάθε μία.Καρτέλα εισαγωγής στην νέα κενή λίστα των κατηγοριών προτίμησής μας.<br />Διαμορφώνοντας τη δική μας λίστα, έχουμε τις παρακάτω επιλογές:<br />Τύπος στήλης: Checkbox   Date  Drop-down  Text  URLΟνομασία στήλης.Προσθήκη νέας στήλης.Ταξινόμηση<br />Αποθήκευση αλλαγών και δημιουργία λίστας.<br />Για παράδειγμα, θέλουμε να κατασκευάσουμε μια λίστα με ενέργειες, τα χαρακτηριστικά των οποίων να είναι:<br />Ονομασία (text).<br />Επείγον (check box).<br />Ημ/νία που πρέπει να έχει ολοκληρωθεί (date).<br />Ολοκληρώθηκε; (drop-down).<br />685800297815Αφότου περάσουμε τα στοιχεία στην παραπάνω καρτέλα, το αποτέλεσμα θα είναι:<br />4203700228600Όταν θελήσουμε να επισυνάψουμε μια νέα δραστηριότητα στην λίστα μας, το μόνο που έχουμε να κάνουμε είναι πατήσουμε το κουμπί             και στην καρτέλα που εμφανίζεται, καταχωρούμε τα στοιχεία.<br />-342900186690<br />Πατώντας το κουμπί αναρτάται η νέα ενέργεια/δραστηριότητα στην λίστα, όπως φαίνεται στην παρακάτω εικόνα:<br />-2286000<br />Κάνοντας διπλό κλικ πάνω σε κάποια δημοσίευση, εμφανίζεται η αντίστοιχη καρτέλα, που μπορούμε να αλλάξουμε κάποιο/α στοιχεία της ή ακόμα και να την διαγράψουμε από την λίστα μας.<br />Για να αλλάξουμε την δομή της λίστας μας, κάνουμε κλικ στον σύνδεσμο Customise this list.Παρακάτω είναι ένα ακόμη παράδειγμα με τρεις ενέργειες που έχουν καταχωρηθεί στην λίστα μας:<br />-2286000<br />Δημιουργία ενός site – πράξη #6<br />4229100381635Η αριστερή στήλη του site μας, περιλαμβάνει τις ιστοσελίδες που είδαμε παραπάνω, όπως επίσης και την σελίδα Sitemap.<br />Η συγκεκριμένη σελίδα, μας παρέχει μια εικόνα του περιεχομένου του site μας.<br />21717007067552971800198120Οι επιλογές προβολής είναι η μορφή λίστας και ενεργοποιείται με το κουμπί και η δενδροειδής μορφή, η οποία ενεργοποιείται με το κουμπί .<br />Στην συνέχεια ακολουθούν εικόνες από τις δύο αντίστοιχες μορφές του χάρτη προβολής των σελίδων μας.<br />Μορφή λίστας.<br />45720034290<br />Δενδροειδής μορφή.<br />457200-1905<br />Στην βάση της αριστερής στήλης του site, υπάρχει ο σύνδεσμος Edit sidebar, ο οποίος μας οδηγεί στην παρακάτω σελίδα ρυθμίσεων:<br />Αλλαγή/ κατάργηση λογότυπου.Αλλαγή διαρρύθμισης.ΚεφαλίδαΡυθμίσεις αναζήτησης.Αποθήκευση αλλαγών.ΠροεπισκόπησηΑκύρωση αλλαγών.<br />Προσθαφαίρεση στοιχείων στην αριστερή στήλη (sidebar).ΥποσέλιδοΠεριοχή εμφάνισης της εκάστοτε σελίδας.<br />Όπως είδαμε παραπάνω, η δομή/ ιεραρχία των σελίδων του site μας είναι η 571500342900εξής:<br />1498600836930Εάν θελήσουμε να μετακινήσουμε μια σελίδα (π.χ. την σελίδα Αρχειοθήκη να την μεταφέρουμε από την σελίδα  second page στην σελίδα Home), εμφανίζουμε την σελίδα, επιλέγουμε More actions> Move page, κάνουμε κλικ στην σελίδα της λίστας κάτω απ’ την οποία θα μεταφερθεί η σελίδα μας και πατάμε το κουμπί:<br />1600200623570Σε περίπτωση που η λίστα δεν έχει την σελίδα Home, κάτω απ’ την οποία θα μεταφερθεί η Αρχειοθήκη, στο συγκεκριμένο παράδειγμα, πληκτρολογούμε την ονομασία της σελίδας (Home) στο αντίστοιχο πεδίο αναζήτησης, πατάμε το κουμπί<br />Search pages και εμφανίζεται η αντίστοιχη σελίδα.<br />Εναλλακτικά, μπορούμε να χρησιμοποιήσουμε τις καρτέλες<br />Recent site activity<br />και<br />Site map.<br />Παρακάτω βλέπουμε το αποτέλεσμα της μετακίνησης:<br />00<br />
δημιουργία ιστοσελίδας με Google
δημιουργία ιστοσελίδας με Google
δημιουργία ιστοσελίδας με Google
δημιουργία ιστοσελίδας με Google
δημιουργία ιστοσελίδας με Google
δημιουργία ιστοσελίδας με Google
δημιουργία ιστοσελίδας με Google
δημιουργία ιστοσελίδας με Google
δημιουργία ιστοσελίδας με Google
δημιουργία ιστοσελίδας με Google
δημιουργία ιστοσελίδας με Google
δημιουργία ιστοσελίδας με Google
δημιουργία ιστοσελίδας με Google
δημιουργία ιστοσελίδας με Google
δημιουργία ιστοσελίδας με Google
δημιουργία ιστοσελίδας με Google
δημιουργία ιστοσελίδας με Google
δημιουργία ιστοσελίδας με Google
δημιουργία ιστοσελίδας με Google
δημιουργία ιστοσελίδας με Google
δημιουργία ιστοσελίδας με Google
δημιουργία ιστοσελίδας με Google
δημιουργία ιστοσελίδας με Google
δημιουργία ιστοσελίδας με Google

δημιουργία ιστοσελίδας με Google

  • 1.
    Πανεπιστήμιο ΑιγαίουΠαιδαγωγικό ΤμήμαΔημοτικής Εκπαίδευσης<br />Σημειώσεις για τις Ιστοσελίδες του Google<br />Βήμα 1ο<br />Μπαίνουμε στην σελίδα της Google για τις ιστοσελίδες (http://sites.google.com).<br />0548640Εναλλακτικά, μπαίνουμε στο http://www.google.com, επιλέγουμε περισσότερα και Ιστότοποι ή ακόμα περισσότερα και στη συνέχεια Ιστότοποι.<br />Στην σελίδα που εμφανίζεται, ακολουθώντας την τελευταία διαδρομή, υπάρχουν όλες οι υπηρεσίες της Google (Blogger, Gmail, Picasa, Ημερολόγιο, Έγγραφα κλπ). <br /> <br />3771900114300Βήμα 2ο<br />Εάν έχουμε ήδη λογαριασμό στο Google Sites, πληκτρολογούμε το E-mail (1) και το Password (2) και πατάμε το κουμπί Σύνδεση.<br />Εάν δεν έχουμε λογαριασμό, πατάμε τον σύνδεσμο Sign up for Sites (3) και συμπληρώνουμε την αντίστοιχη φόρμα.<br />Απαραίτητη προϋπόθεση είναι να έχουμε ήδη έναν λογαριασμό e-mail.<br />Βήμα 3ο<br />Με την είσοδό μας στον λογαριασμό, βλέπουμε την παρακάτω οθόνη:<br />Κουμπί δημιουργίας νέου site.Λίστα με τα sitesΣτο συγκεκριμένο παράδειγμα υπάρχει μόνο το site testing. Για τροποποίηση ή επισκόπηση, πατάμε τον αντίστοιχο σύνδεσμο.Αποσύνδεση από τον λογαριασμό.<br />Δημιουργία ενός site – πράξη #1<br />Επιλέγουμε, αν θέλουμε, την μορφή που θα έχει το site μας……ή το σχεδιάζουμε από την αρχή.Πληκτρολογούμε το όνομα του site.Συμπληρώνουμε την διεύθυνση (url).Έχοντας πατήσει το κουμπί Create new site, εμφανίζονται οι παρακάτω επιλογές:<br />Σημείωση: Στο συγκεκριμένο παράδειγμα, η διεύθυνση του site θα είναι:<br />http://sites.google.com/site/myschool<br />Επιλέγουμε το θέμα του site, εφόσον το επιθυμούμε, πατώντας αρχικά το εικονίδιο με το “+”……και αντίστοιχα κάνουμε και για κάποιες επιπλέον επιλογές που μπορούμε να προκαθορίσουμε.<br />Κάποια από τα θέματα που μπορούμε να επιλέξουμε:<br />Επιλογές που θέλουμε να εφαρμόσουμε.Κωδικός ασφαλείας.Δημιουργία του site.<br />Υποσημείωση<br />Οι παραπάνω επιλογές μπορούν να μεταβληθούν οποτεδήποτε θελήσουμε να τις αλλάξουμε.Δημιουργία ενός site – πράξη #2<br />-457200490855Έχοντας επιλέξει την επιλογή “Blank template”, θα εμφανιστεί η παρακάτω οθόνη:<br />Οι βασικές περιοχές που παρατηρούμε από επάνω προς τα κάτω, είναι οι εξής:<br />Σύνδεσμοι που μας οδηγούν στις αντίστοιχες υπηρεσίες του Google.<br />Σύνδεσμοι που μας οδηγούν στις αντίστοιχες οθόνες διαχείρισης των ιστοτόπων του λογαριασμού μας.Αποσύνδεση απ’ τον λογαριασμό μας.<br />Συγκεκριμένα:<br />User settings<br />0960755Μας οδηγεί στην οθόνη διαχείρισης στην οποία μπορούμε να καθορίσουμε την χρησιμοποιούμενη γλώσσα (I), την ρύθμιση που αφορά τη ζώνη ώρας (IΙ) καθώς και αν επιθυμούμε να λαμβάνουμε e-mail με τις αλλαγές που λαμβάνουν χώρα στον ιστότοπό μας, στον λογαριασμό e-mail που έχουμε δηλώσει (IΙΙ).<br />My sites<br />Μας οδηγεί στην λίστα με τους ιστότοπούς μας.<br />-685800630555Στο παρόν παράδειγμα, η λίστα μας περιλαμβάνει δύο sites, το diogenisal2 και το Δοκιμαστικό.<br />Help<br />Μας οδηγεί στην σελίδα παροχής βοήθειας του Google για τα sites.<br />Στη συνέχεια της οθόνης που εμφανίζεται στο βήμα Δημιουργία ενός site – πράξη #2, παρατηρούμε την παρακάτω εργαλειοθήκη:<br />Δημιουργία - επισύναψη νέας σελίδας στο site μας.Αλλαγή/ διαμόρφωση της ενεργής σελίδας.Επιπλέον ενέργειες.<br />Περισσότερες λεπτομέρειες για τα στοιχεία της εργαλειοθήκης, θα βρείτε στη συνέχεια των σημειώσεων.<br />Τέλος, βλέπουμε την διάταξη του site μας, με τα στοιχεία που περιέχει αρχικά.<br />Κεφαλίδα: Τίτλος.Κεφαλίδα: Πεδίο αναζήτησης στην ιστοσελίδα μας.ΥποσέλιδοΑρχική σελίδα (HOME).Αριστερή στήλη (sidebar).<br />Περισσότερες λεπτομέρειες για τα τις λειτουργίες που μας παρέχονται στην διάταξη, θα βρείτε στη συνέχεια των σημειώσεων.<br />3317240749935<br />Δημιουργία ενός site – πράξη #3<br />Για να διαμορφώσουμε το site, μπορούμε να αξιοποιήσουμε τις παρακάτω δυνατότητες:<br />Εφαρμογή/Αλλαγή Θέματος (Theme)<br />Ακολουθώντας την διαδρομή My sites> “Τίτλος του site”, πατάμε το κουμπί <br />11493525400και στην λίστα που εμφανίζεται, επιλέγουμε Manage site.<br />Υποσημείωση<br />Βλέπουμε, παράλληλα, τις υπόλοιπες επιλογές που μας παρέχει η λίστα, όπως είναι η διαγραφή (Delete page) της σελίδας του site μας, που είναι ενεργή εκείνη την στιγμή, η μετακίνησή της (Move page), η αλλαγή της δομής/μορφής/λειτουργίας της σελίδας μας (Change page template), οι ρυθμίσεις της σελίδας (Page Settings), κ.ά.<br />Ο όρος ιστοχώρος (site), περιλαμβάνει το σύνολο των ιστοσελίδων (ή απλά σελίδων) και άλλα βοηθητικά αρχεία.<br />Επανερχόμενοι στο προηγούμενο θέμα, η επιλογή Manage site μας οδηγεί στην παρακάτω σελίδα:<br />-457200107950(α) Επιλέγοντας Themes, μας εμφανίζεται η συλλογή απ’ την οποία μπορούμε να επιλέξουμε κάποια θέμα της αρεσκείας μας για τον ιστοχώρο.<br />1. Επιλέγουμε το θέμα που μας αρέσει.3. Αποθηκεύουμε τις αλλαγές.2. Βλέπουμε το αποτέλεσμα.<br />Και το αποτέλεσμα είναι:πριν…-46062901270…και μετά-4553585-6350<br />(β) Επιλέγοντας Return to site, μεταφερόμαστε στην οθόνη προβολής του ιστοχώρου μας (βλ. παραπάνω εικόνα).<br />(γ) Επιλέγοντας General, μεταφερόμαστε στην παρακάτω οθόνη, που μας δίνεται η δυνατότητα, μεταξύ άλλων, να αλλάξουμε το όνομα του site μας, να ενεργοποιήσουμε το εργαλείο Google Analytics (http://www.google.com/analytics/), να αλλάξουμε την γλώσσα του site μας, να αλλάξουμε τα δικαιώματα πρόσβασης στο site, να το διαγράψουμε κ.ά.<br />Για να αποθηκευτούν οι αλλαγές, πατάμε το κουμπί Save changes (*).<br />Ποσοστό % χρήσης του χώρου που μας παρέχει το Google (μέγιστο: 100 ΜΒ).Αλλαγή ονομασίας του site.Στατιστικά (Google Analytics).Τμήμα της οθόνης επιλογών General..<br />(δ) Επιλέγοντας Web Address, μας παρέχεται η δυνατότητα αντικατάστασης της διεύθυνσης (url) του site μας με κάποια διεύθυνση που διαθέτουμε ήδη.<br />Υποσημείωση<br />Για οποιαδήποτε πληροφορία σχετικά με την υπηρεσία Google sites, μπορούμε να επισκεφτούμε το http://sites.google.com/support/.<br />Δημιουργία ενός site – πράξη #4<br />3810000414020Για να τροποποιήσουμε το περιεχόμενο κάποιας σελίδας του site μας, ένας τρόπος είναι να μεταφερθούμε στην αντίστοιχη σελίδα (μέσω του link Return to site) και στη συνέχεια να πατήσουμε το κουμπί . <br />-457200320040Ενεργοποιείται με αυτόν τον τρόπο η αντίστοιχη εργαλειοθήκη:<br />-45720097790<br />Εκτός από τις τυπικές λειτουργίες ενός κειμενογράφου, όπως είναι η μορφοποίηση κειμένου, η αναίρεση, η εισαγωγή υπερσυνδέσμου, εισαγωγή εικόνας (Insert> Image), η εισαγωγή/διαχείριση πίνακα (Table) κ.ά., μπορούμε να εισάγουμε επίσης κάποιο video απ’ το youtube (Insert> Video> YouTube), να αλλάξουμε την διαρρύθμιση/ κατάτμηση της σελίδας (Layout) κ.ά.<br />2784475152400<br />Εισαγωγή πίνακα.Διαγραφή πίνακα.Διαγραφή γραμμής/ στήλης.Εισαγωγή γραμμής/ στήλης.<br />Για να αποθηκευτούν οι αλλαγές, πατάμε το κουμπί <br />4800600218440Δημιουργία ενός site – πράξη #5<br />Για να εισάγουμε μια νέα σελίδα στο site μας, πατάμε το κουμπί: <br />Παρακάτω εμφανίζεται η οθόνη ρυθμίσεων της νέας σελίδας.<br />Επιλέγουμε το είδος της νέας σελίδας.Ορίζουμε την θέση που θα έχει η σελίδα μας στην δομή/ ιεραρχία.Δηλώνουμε το όνομα της σελίδας. Μπορούμε να το τροποποιήσουμε αργότερα, πατώντας το κουμπί More actions και επιλέγοντας Page Settings.Εφαρμόζουμε τις ρυθμίσεις και δημιουργούμε την νέα μας σελίδα.<br />(α) Απλή ιστοσελίδα.<br />(β) Ιστοσελίδα ανακοινώσεων.<br />345440529590Όταν θελήσουμε να αναρτήσουμε μια ανακοίνωση, πατάμε το κουμπί<br />New post.<br />Παρακάτω, φαίνεται η σελίδα μας ύστερα από την ανάρτηση δύο ανακοινώσεων:<br />2η ανακοίνωση1η ανακοίνωση<br />(γ) Ιστοσελίδα αρχείων.<br />Σε αυτόν τον τύπο ιστοσελίδας του Google, μπορούμε να διατηρούμε συνδέσμους με αρχεία.<br />Ανάρτηση αρχείου.Μετακίνηση αρχείου.Διαγραφή αρχείου.<br />Προσθήκη αρχείου από τον Η/Υ.Προσθήκη αρχείου από το Διαδίκτυο (url).Λίγα λόγια για το αρχείο.Επισύναψη του αρχείου.Πατώντας το κουμπί Add File, εμφανίζεται το παρακάτω παράθυρο:<br />Παρακάτω εμφανίζονται τα αρχεία που μπορούν να κατέβουν απ’ την ιστοσελίδα μας καθώς και οι φάκελοι, οι οποίοι μπορούν να περιέχουν άλλα αρχεία. Η δημιουργία ενός φακέλου, όπως επίσης και η μετακίνηση ενός αρχείου κάτω από αυτόν (επισημαίνουμε τα αρχεία που θέλουμε να μετακινήσουμε κάνοντας κλικ στο αντίστοιχο check box), γίνεται μέσω του κουμπιού Move to.<br />Σύνδεσμοι για να «κατεβάσουμε» το αντίστοιχα αρχεία.Αρχεία<br />(δ) Λίστα<br />(δ) Λίστα.<br />Επιλέγοντας την εισαγωγή μιας σελίδας τύπου «Λίστα» μας δίνεται η δυνατότητα να επιλέξουμε ανάμεσα σε κάποιες έτοιμες δομές ιστοσελίδων και να εφαρμόσουμε μία από αυτές ή μπορούμε να κατασκευάσουμε την δική μας από τη αρχή.<br />Σας υπενθυμίζουμε ότι οι προκατασκευασμένες δομές είναι υποκειμενικές, η δε εργονομία τους και η αποτελεσματικότητά τους εξαρτάται από τις ανάγκες του χρήστη.<br />Επιλέγοντας Action Items, δημιοιυργείται μια ενημερωτική λίστα στοιχείων συγκεκριμένων ενεργειών.Επιλέγοντας Issue List, δημιουργείται μια λίστα στοιχείων συγκεκριμένων ενεργειών που είναι ανοικτές ακόμα.Επιλέγοντας Unit Status, δημιουργείται μια λίστα στοιχείων συγκεκριμένων ενεργειών και της κατάστασης που βρίσκεται η κάθε μία.Καρτέλα εισαγωγής στην νέα κενή λίστα των κατηγοριών προτίμησής μας.<br />Διαμορφώνοντας τη δική μας λίστα, έχουμε τις παρακάτω επιλογές:<br />Τύπος στήλης: Checkbox Date Drop-down Text URLΟνομασία στήλης.Προσθήκη νέας στήλης.Ταξινόμηση<br />Αποθήκευση αλλαγών και δημιουργία λίστας.<br />Για παράδειγμα, θέλουμε να κατασκευάσουμε μια λίστα με ενέργειες, τα χαρακτηριστικά των οποίων να είναι:<br />Ονομασία (text).<br />Επείγον (check box).<br />Ημ/νία που πρέπει να έχει ολοκληρωθεί (date).<br />Ολοκληρώθηκε; (drop-down).<br />685800297815Αφότου περάσουμε τα στοιχεία στην παραπάνω καρτέλα, το αποτέλεσμα θα είναι:<br />4203700228600Όταν θελήσουμε να επισυνάψουμε μια νέα δραστηριότητα στην λίστα μας, το μόνο που έχουμε να κάνουμε είναι πατήσουμε το κουμπί και στην καρτέλα που εμφανίζεται, καταχωρούμε τα στοιχεία.<br />-342900186690<br />Πατώντας το κουμπί αναρτάται η νέα ενέργεια/δραστηριότητα στην λίστα, όπως φαίνεται στην παρακάτω εικόνα:<br />-2286000<br />Κάνοντας διπλό κλικ πάνω σε κάποια δημοσίευση, εμφανίζεται η αντίστοιχη καρτέλα, που μπορούμε να αλλάξουμε κάποιο/α στοιχεία της ή ακόμα και να την διαγράψουμε από την λίστα μας.<br />Για να αλλάξουμε την δομή της λίστας μας, κάνουμε κλικ στον σύνδεσμο Customise this list.Παρακάτω είναι ένα ακόμη παράδειγμα με τρεις ενέργειες που έχουν καταχωρηθεί στην λίστα μας:<br />-2286000<br />Δημιουργία ενός site – πράξη #6<br />4229100381635Η αριστερή στήλη του site μας, περιλαμβάνει τις ιστοσελίδες που είδαμε παραπάνω, όπως επίσης και την σελίδα Sitemap.<br />Η συγκεκριμένη σελίδα, μας παρέχει μια εικόνα του περιεχομένου του site μας.<br />21717007067552971800198120Οι επιλογές προβολής είναι η μορφή λίστας και ενεργοποιείται με το κουμπί και η δενδροειδής μορφή, η οποία ενεργοποιείται με το κουμπί .<br />Στην συνέχεια ακολουθούν εικόνες από τις δύο αντίστοιχες μορφές του χάρτη προβολής των σελίδων μας.<br />Μορφή λίστας.<br />45720034290<br />Δενδροειδής μορφή.<br />457200-1905<br />Στην βάση της αριστερής στήλης του site, υπάρχει ο σύνδεσμος Edit sidebar, ο οποίος μας οδηγεί στην παρακάτω σελίδα ρυθμίσεων:<br />Αλλαγή/ κατάργηση λογότυπου.Αλλαγή διαρρύθμισης.ΚεφαλίδαΡυθμίσεις αναζήτησης.Αποθήκευση αλλαγών.ΠροεπισκόπησηΑκύρωση αλλαγών.<br />Προσθαφαίρεση στοιχείων στην αριστερή στήλη (sidebar).ΥποσέλιδοΠεριοχή εμφάνισης της εκάστοτε σελίδας.<br />Όπως είδαμε παραπάνω, η δομή/ ιεραρχία των σελίδων του site μας είναι η 571500342900εξής:<br />1498600836930Εάν θελήσουμε να μετακινήσουμε μια σελίδα (π.χ. την σελίδα Αρχειοθήκη να την μεταφέρουμε από την σελίδα second page στην σελίδα Home), εμφανίζουμε την σελίδα, επιλέγουμε More actions> Move page, κάνουμε κλικ στην σελίδα της λίστας κάτω απ’ την οποία θα μεταφερθεί η σελίδα μας και πατάμε το κουμπί:<br />1600200623570Σε περίπτωση που η λίστα δεν έχει την σελίδα Home, κάτω απ’ την οποία θα μεταφερθεί η Αρχειοθήκη, στο συγκεκριμένο παράδειγμα, πληκτρολογούμε την ονομασία της σελίδας (Home) στο αντίστοιχο πεδίο αναζήτησης, πατάμε το κουμπί<br />Search pages και εμφανίζεται η αντίστοιχη σελίδα.<br />Εναλλακτικά, μπορούμε να χρησιμοποιήσουμε τις καρτέλες<br />Recent site activity<br />και<br />Site map.<br />Παρακάτω βλέπουμε το αποτέλεσμα της μετακίνησης:<br />00<br />