JavaScript in the Cloud




      Zef Hemel (@zef)
we evangelize the web
we evangelize the web
why don’t we develop on the web?
new
offi
    ce!
new
offi
    ce!
is to



as   is to
Perspectives

1. user
2. technology
we’re building
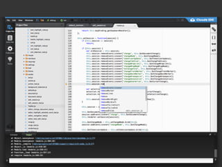
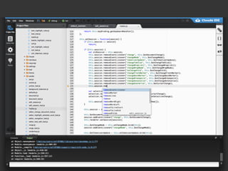
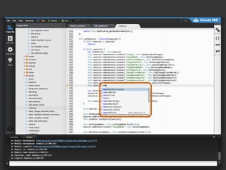
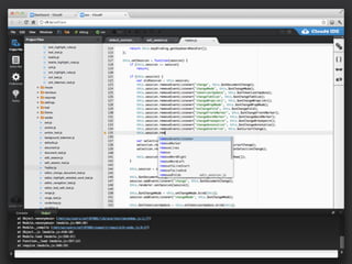
#1 JavaScript IDE
Either too much
...or too little


debugging?                          source control?
code analysis?                      deployment?
but there’s more
Unleash the awesome power of the




Cloud
Your code lives in the cloud
           so you can access it...
http://c9.io
Your code lives in the cloud
         so you can collaborate...
Your code lives in the cloud
so you can use cloud computing power to...
code smarter
API usage

detect code cloning

        ...
technology
web technology
HTML5
client     CSS3
         JavaScript
HTML5
client     CSS3
         JavaScript




          Node.js
server     Redis
HTML5
client     CSS3
         JavaScript

               XMLHttpRequest
               HTML5 WebSockets



          Node.js
server     Redis
HTML5
client     CSS3                   80%
         JavaScript

               XMLHttpRequest
               HTML5 WebSockets



          Node.js
server     Redis
                                  20%
pushing the web to the limit
DOM size?
DOM size?




            code analysis?
build on
open source
require.js
                      redis

          node.js
CSSHint           underscore.js


    socket.io          JSHint
release as
open source
http://github.com/ajaxorg



        jsDAV                          APF


              cloud9
     ACE                               jsFTP

      treehugger            async.js
got ideas?




fork cloud9 and contribute

        or join us, we’re hiring
use what you evangelize
code on the web


http://c9.io              @zef

Frontrow conf