Embed presentation
Downloaded 14 times



























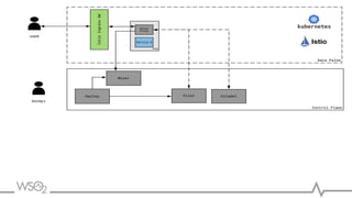
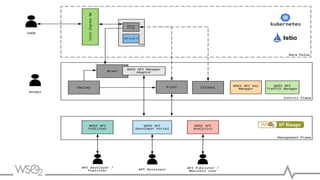
The document discusses the evolution of applications, focusing on the shift to microservice architecture and its associated challenges such as resiliency, security, and observability. It introduces the concept of a service mesh, particularly Istio, which enhances service-to-service communication and API management through features like routing, security, and analytics. API management is essential for exposing microservices securely, enforcing fine-grained security, and enabling API monetization.

























